Parent Service Package: PS01
< < PM07.4 : PS01.1 : PS01.2 > >

PS01.1: Public Safety Call-Taking Implementation

Provides a basic public safety call-taking service

Relevant Regions: Australia, Canada, European Union, and United States

Enterprise

Development Stage Roles and Relationships

Installation Stage Roles and Relationships

Operations and Maintenance Stage Roles and Relationships
(hide)

Source Destination Role/Relationship
Emergency Management Center MaintainerEmergency Management Center Maintains
Emergency Management Center ManagerEmergency Management Center Manages
Emergency Management Center ManagerEmergency System Operator System Usage Agreement
Emergency Management Center OwnerEmergency Management Center Maintainer System Maintenance Agreement
Emergency Management Center OwnerEmergency Management Center Manager Operations Agreement
Emergency Management Center OwnerEmergency Telecommunications System Maintainer Maintenance Data Exchange Agreement
Emergency Management Center OwnerEmergency Telecommunications System Operator Application Usage Agreement
Emergency Management Center OwnerEmergency Telecommunications System Owner Information Exchange Agreement
Emergency Management Center OwnerEmergency Telecommunications System User Service Usage Agreement
Emergency Management Center OwnerOther Emergency Management Centers Maintainer Maintenance Data Exchange Agreement
Emergency Management Center OwnerOther Emergency Management Centers Operator Application Usage Agreement
Emergency Management Center OwnerOther Emergency Management Centers Owner Information Exchange Agreement
Emergency Management Center OwnerOther Emergency Management Centers User Service Usage Agreement
Emergency Management Center SupplierEmergency Management Center Owner Warranty
Emergency System OperatorEmergency Management Center Operates
Emergency Telecommunications System MaintainerEmergency Telecommunications System Maintains
Emergency Telecommunications System ManagerEmergency Telecommunications System Manages
Emergency Telecommunications System ManagerEmergency Telecommunications System Operator System Usage Agreement
Emergency Telecommunications System OperatorEmergency Telecommunications System Operates
Emergency Telecommunications System OwnerEmergency Management Center Maintainer Maintenance Data Exchange Agreement
Emergency Telecommunications System OwnerEmergency Management Center Owner Information Exchange Agreement
Emergency Telecommunications System OwnerEmergency Management Center User Service Usage Agreement
Emergency Telecommunications System OwnerEmergency System Operator Application Usage Agreement
Emergency Telecommunications System OwnerEmergency Telecommunications System Maintainer System Maintenance Agreement
Emergency Telecommunications System OwnerEmergency Telecommunications System Manager Operations Agreement
Emergency Telecommunications System SupplierEmergency Telecommunications System Owner Warranty
Other Emergency Management Centers MaintainerOther Emergency Management Centers Maintains
Other Emergency Management Centers ManagerOther Emergency Management Centers Manages
Other Emergency Management Centers ManagerOther Emergency Management Centers Operator System Usage Agreement
Other Emergency Management Centers OperatorOther Emergency Management Centers Operates
Other Emergency Management Centers OwnerEmergency Management Center Maintainer Maintenance Data Exchange Agreement
Other Emergency Management Centers OwnerEmergency Management Center Owner Information Exchange Agreement
Other Emergency Management Centers OwnerEmergency Management Center User Service Usage Agreement
Other Emergency Management Centers OwnerEmergency System Operator Application Usage Agreement
Other Emergency Management Centers OwnerOther Emergency Management Centers Maintainer System Maintenance Agreement
Other Emergency Management Centers OwnerOther Emergency Management Centers Manager Operations Agreement
Other Emergency Management Centers SupplierOther Emergency Management Centers Owner Warranty
Transit Management Center MaintainerTransit Management Center Maintains
Transit Management Center ManagerTransit Management Center Manages
Transit Management Center ManagerTransit Operations Personnel System Usage Agreement
Transit Management Center OwnerEmergency Management Center Maintainer Maintenance Data Exchange Agreement
Transit Management Center OwnerEmergency Management Center Owner Information Provision Agreement
Transit Management Center OwnerEmergency Management Center User Service Usage Agreement
Transit Management Center OwnerEmergency System Operator Application Usage Agreement
Transit Management Center OwnerTransit Management Center Maintainer System Maintenance Agreement
Transit Management Center OwnerTransit Management Center Manager Operations Agreement
Transit Management Center SupplierTransit Management Center Owner Warranty
Transit Operations PersonnelTransit Management Center Operates

Physical

The physical diagram can be viewed in SVG or PNG format and the current format is SVG.
SVG Diagram
PNG Diagram


Display Legend in SVG or PNG

Includes Physical Objects:

Physical Object Class Description
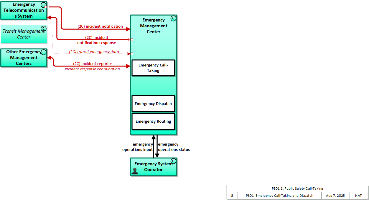
Emergency Management Center Center The 'Emergency Management Center' represents systems that support incident management, disaster response and evacuation, security monitoring, and other security and public safety-oriented ITS applications. It includes the functions associated with fixed and mobile public safety communications centers including public safety call taker and dispatch centers operated by police (including transit police), fire, and emergency medical services. It includes the functions associated with Emergency Operations Centers that are activated at local, regional, state, and federal levels for emergencies and the portable and transportable systems that support Incident Command System operations at an incident. This Center also represents systems associated with towing and recovery, freeway service patrols, HAZMAT response teams, and mayday service providers. It manages sensor and surveillance equipment used to enhance transportation security of the roadway infrastructure (including bridges, tunnels, interchanges, and other key roadway segments) and the public transportation system (including transit vehicles, public areas such as transit stops and stations, facilities such as transit yards, and transit infrastructure such as rail, bridges, tunnels, or bus guideways). It provides security/surveillance services to improve traveler security in public areas not a part of the public transportation system. It monitors alerts, advisories, and other threat information and prepares for and responds to identified emergencies. It coordinates emergency response involving multiple agencies with peer centers. It stores, coordinates, and utilizes emergency response and evacuation plans to facilitate this coordinated response. Emergency situation information including damage assessments, response status, evacuation information, and resource information are shared The Emergency Management Center also provides a focal point for coordination of the emergency and evacuation information that is provided to the traveling public, including wide-area alerts when immediate public notification is warranted. It tracks and manages emergency vehicle fleets using real-time road network status and routing information from the other centers to aid in selecting the emergency vehicle(s) and routes, and works with other relevant centers to tailor traffic control to support emergency vehicle ingress and egress, implementation of special traffic restrictions and closures, evacuation traffic control plans, and other special strategies that adapt the transportation system to better meet the unique demands of an emergency.
Emergency System Operator Center 'Emergency System Operator' represents the public safety personnel that monitor emergency requests, (including those from the E911 Operator) and set up pre-defined responses to be executed by an emergency management system. The operator may also override predefined responses where it is observed that they are not achieving the desired result. This also includes dispatchers who manage an emergency fleet (police, fire, ambulance, HAZMAT, etc.) or higher order emergency managers who provide response coordination during emergencies.
Emergency Telecommunications System Center The 'Emergency Telecommunications System' represents the telecommunications systems that connect a caller with a Public Safety Answering Point (PSAP). These systems transparently support priority wireline and wireless caller access to the PSAP through 9-1-1 and other access mechanisms like 7 digit local access numbers, and motorist aid call boxes. The calls are routed to the appropriate PSAP, based on caller location when this information is available. When available, the caller's location and call-back number are also provided to the PSAP by this interface. This facility may also be used to notify the public - residents and businesses - of emergency situations using a Reverse 911 capability.
Other Emergency Management Centers Center 'Other Emergency Management Centers' provides a source and destination for information flows between various communications centers operated by public safety agencies, emergency management agencies, other allied agencies, and private companies that participate in coordinated management of transportation-related incidents, including disasters. The interface represented by this object enables emergency management activities to be coordinated across jurisdictional boundaries and between functional areas, supporting requirements for general networks connecting many allied agencies. It also supports interface to other allied agencies like utility companies that also participate in the coordinated response to selected highway-related incidents.
Transit Management Center Center The 'Transit Management Center' manages transit vehicle fleets and coordinates with other modes and transportation services. It provides operations, maintenance, customer information, planning and management functions for the transit property. It spans distinct central dispatch and garage management systems and supports the spectrum of fixed route, flexible route, paratransit services, transit rail, and bus rapid transit (BRT) service. The physical object's interfaces support communication between transit departments and with other operating entities such as emergency response services and traffic management systems.

Includes Functional Objects:

Functional Object Description Physical Object
Emergency Call-Taking 'Emergency Call-Taking' supports the emergency call-taker, collecting available information about the caller and the reported emergency, and forwarding this information to other objects that formulate and manage the emergency response. It receives 9-1-1, 7-digit local access, and motorist call-box calls and interfaces to other agencies to assist in the verification and assessment of the emergency and to forward the emergency information to the appropriate response agency. Emergency Management Center
Emergency Dispatch 'Emergency Dispatch' tracks the location and status of emergency vehicles and dispatches these vehicles to incidents. Pertinent incident information is gathered from the public and other public safety agencies and relayed to the responding units. Incident status and the status of the responding units is tracked so that additional units can be dispatched and/or unit status can be returned to available when the incident is cleared and closed. Emergency Management Center
Emergency Routing 'Emergency Routing' supports routing of emergency vehicles and enlists support from the Traffic Management Center to facilitate travel along these routes. Routes may be determined based on real-time traffic information and road conditions or routes may be provided by the Traffic Management Center on request. Vehicles are tracked and routes are based on current vehicle location. It may coordinate with the Traffic Management Center to provide preemption or otherwise adapt the traffic control strategy along the selected route. It may also coordinate with Transportation Information Centers to notify other drivers of public safety vehicles that are enroute. Emergency Management Center

Includes Information Flows:

Information Flow Description
emergency operations input Emergency operator input supporting call taking, dispatch, emergency operations, security monitoring, and other operations and communications center operator functions.
emergency operations status Presentation of information to the operator including emergency operations data, supporting a range of emergency operating positions including call taker, dispatch, emergency operations, security monitoring, and various other operations and communications center operator positions.
incident notification The notification of an incident including its nature, severity, and location.
incident notification response Interactive acknowledgement and verification of the incident information received, requests for additional information, and general information on incident response status.
incident report Report of an identified incident including incident location, type, severity and other information necessary to initiate an appropriate incident response.
incident response coordination Incident response procedures and current incident response status that are shared between allied response agencies to support a coordinated response to incidents. This flow provides current situation information, including a summary of incident status and its impact on the transportation system and other infrastructure, and current and planned response activities. This flow also coordinates a positive hand off of responsibility for all or part of an incident response between agencies.
transit emergency data Initial notification of transit emergency at a transit stop or on transit vehicles and further coordination as additional details become available and the response is coordinated.

Goals and Objectives

Associated Planning Factors and Goals

Planning Factor Goal

Associated Objective Categories

Objective Category

Associated Objectives and Performance Measures

Objective Performance Measure


 
Since the mapping between objectives and service packages is not always straight-forward and often situation-dependent, these mappings should only be used as a starting point. Users should do their own analysis to identify the best service packages for their region.

Needs and Requirements

Need Functional Object Requirement

Related Sources

Document Name Version Publication Date
None


Security

In order to participate in this service package, each physical object should meet or exceed the following security levels.

Physical Object Security
Physical Object Confidentiality Integrity Availability Security Class
Emergency Management Center High High High Class 5
Emergency Telecommunications System Moderate Moderate Moderate Class 2
Other Emergency Management Centers High High Moderate Class 4
Transit Management Center Moderate High High Class 5



In order to participate in this service package, each information flow triple should meet or exceed the following security levels.

Information Flow Security
Source Destination Information Flow Confidentiality Integrity Availability
Basis Basis Basis
Emergency Management Center Emergency System Operator emergency operations status Moderate High High
Emergency system controls should not be casually viewable as they impact the availability of emergency services, which if known could be leveraged for illegal activity. Backoffice operations flows should generally be correct and available as these are the primary interface between operators and system. Backoffice operations flows should generally be correct and available as these are the primary interface between operators and system.
Emergency Management Center Emergency Telecommunications System incident notification response Moderate Moderate Moderate
May contain information specific to an incident and certainly includes follow-on information, which if observed would provide context for the status of an incident, which could be used by a hostile actor for target identification, damage assessment or similar activities. As a part of incident management activities, this flow must be available, correct and uncorrupted, or management of the incident may be suboptimal, harming safety and or mobility. As a part of incident management activities, this flow must be available, correct and uncorrupted, or management of the incident may be suboptimal, harming safety and or mobility.
Emergency Management Center Other Emergency Management Centers incident report High Moderate Moderate
This data contains all information regarding the incident. This could include personal information regarding persons involved in the incident. It could also include sensitive information regarding special events or closures. DISC: WYO believes this to be MODERATE. Minor discrepancies in this data should not have a catastrophic effect, but it should be reasonably controlled and accurate. A few missed messages should not have a significant effect. However, most messages should make it through and the EMC should be able to know if the TMC has received a message.
Emergency Management Center Other Emergency Management Centers incident response coordination Moderate Moderate Moderate
Will include incident-specific information that could be used by a hostile attacker to target emergency resources, or to avoid those resources in the commission of a crime. Since this is used to coordinate emergency response, if this flow is unavailable, incorrect or corrupted the response may not be appropriate, comprimising safety and mobility. Since this is used to coordinate emergency response, if this flow is unavailable, incorrect or corrupted the response may not be appropriate, comprimising safety and mobility.
Emergency System Operator Emergency Management Center emergency operations input Moderate High High
Emergency system controls should not be casually viewable as they impact the availability of emergency services, which if known could be leveraged for illegal activity. Backoffice operations flows should generally be correct and available as these are the primary interface between operators and system. Backoffice operations flows should generally be correct and available as these are the primary interface between operators and system.
Emergency Telecommunications System Emergency Management Center incident notification Moderate Moderate Moderate
May contain information specific to an incident and certainly includes follow-on information, which if observed would provide context for the status of an incident, which could be used by a hostile actor for target identification, damage assessment or similar activities. As a part of incident management activities, this flow must be available, correct and uncorrupted, or management of the incident may be suboptimal, harming safety and or mobility. As a part of incident management activities, this flow must be available, correct and uncorrupted, or management of the incident may be suboptimal, harming safety and or mobility.
Other Emergency Management Centers Emergency Management Center incident report High Moderate Moderate
This data contains all information regarding the incident. This could include personal information regarding persons involved in the incident. It could also include sensitive information regarding special events or closures. DISC: WYO believes this to be MODERATE. Minor discrepancies in this data should not have a catastrophic effect, but it should be reasonably controlled and accurate. A few missed messages should not have a significant effect. However, most messages should make it through and the EMC should be able to know if the TMC has received a message.
Other Emergency Management Centers Emergency Management Center incident response coordination Moderate Moderate Moderate
Will include incident-specific information that could be used by a hostile attacker to target emergency resources, or to avoid those resources in the commission of a crime. Since this is used to coordinate emergency response, if this flow is unavailable, incorrect or corrupted the response may not be appropriate, comprimising safety and mobility. Since this is used to coordinate emergency response, if this flow is unavailable, incorrect or corrupted the response may not be appropriate, comprimising safety and mobility.
Transit Management Center Emergency Management Center transit emergency data Moderate High High
Security event or other emergency could be used by an attacker to confirm or further a crime in progress. This must be accurate to ensure correct response, as human safety may be at stake. Human safety could be at stake, which suggest sever consequences.

Standards

The following table lists the standards associated with physical objects in this service package. For standards related to interfaces, see the specific information flow triple pages. These pages can be accessed directly from the SVG diagram(s) located on the Physical tab, by clicking on each information flow line on the diagram.

NameTitlePhysical Object
ISO 24100 Probe Vehicle Data Protection Intelligent transport systems -- Basic principles for personal data protection in probe vehicle information services Transit Management Center




System Requirements

No System Requirements