Parent Service Package: CF18
< < CF17.1 : CF18.1 : CF19.1 > >

CF18.1: Intelligent Access Program - Weight Monitoring Implementation

This 'implementation' is a holistic view of the CVO18 service package, including all Physical Objects, Functional Objects, and Triples associated with the service package. It distinguishes between items that are fundamental to the service and items that are optional. Your specific implementation is likely to include the fundamental items and selected optional items, based on your specific project requirements.

International Icon Origin: Australia

Relevant Regions: Australia, Canada, and European Union

Enterprise

Development Stage Roles and Relationships

Installation Stage Roles and Relationships

Operations and Maintenance Stage Roles and Relationships
(hide)

Source Destination Role/Relationship
Commercial Vehicle Administration Center MaintainerCommercial Vehicle Administration Center Maintains
Commercial Vehicle Administration Center ManagerCommercial Vehicle Administration Center Manages
Commercial Vehicle Administration Center ManagerCommercial Vehicle Administrator System Usage Agreement
Commercial Vehicle Administration Center OwnerCommercial Vehicle Administration Center Maintainer System Maintenance Agreement
Commercial Vehicle Administration Center OwnerCommercial Vehicle Administration Center Manager Operations Agreement
Commercial Vehicle Administration Center OwnerCommercial Vehicle Service Provider Center Maintainer Maintenance Data Exchange Agreement
Commercial Vehicle Administration Center OwnerCommercial Vehicle Service Provider Center Operator Application Usage Agreement
Commercial Vehicle Administration Center OwnerCommercial Vehicle Service Provider Center Owner Information Exchange Agreement
Commercial Vehicle Administration Center OwnerCommercial Vehicle Service Provider Center User Service Usage Agreement
Commercial Vehicle Administration Center OwnerFleet and Freight Management Center Maintainer Maintenance Data Exchange Agreement
Commercial Vehicle Administration Center OwnerFleet and Freight Management Center Owner Information Exchange Agreement
Commercial Vehicle Administration Center OwnerFleet and Freight Management Center User Service Usage Agreement
Commercial Vehicle Administration Center OwnerFleet-Freight Manager Application Usage Agreement
Commercial Vehicle Administration Center SupplierCommercial Vehicle Administration Center Owner Warranty
Commercial Vehicle AdministratorCommercial Vehicle Administration Center Operates
Commercial Vehicle DriverCommercial Vehicle OBE Operates
Commercial Vehicle OBE MaintainerCommercial Vehicle OBE Maintains
Commercial Vehicle OBE ManagerCommercial Vehicle Driver System Usage Agreement
Commercial Vehicle OBE ManagerCommercial Vehicle OBE Manages
Commercial Vehicle OBE OwnerCommercial Vehicle OBE Maintainer System Maintenance Agreement
Commercial Vehicle OBE OwnerCommercial Vehicle OBE Manager Operations Agreement
Commercial Vehicle OBE OwnerCommercial Vehicle Service Provider Center Maintainer Maintenance Data Exchange Agreement
Commercial Vehicle OBE OwnerCommercial Vehicle Service Provider Center Operator Application Usage Agreement
Commercial Vehicle OBE OwnerCommercial Vehicle Service Provider Center Owner Information Provision Agreement
Commercial Vehicle OBE OwnerCommercial Vehicle Service Provider Center User Service Usage Agreement
Commercial Vehicle OBE SupplierCommercial Vehicle OBE Owner Warranty
Commercial Vehicle Service Provider Center MaintainerCommercial Vehicle Service Provider Center Maintains
Commercial Vehicle Service Provider Center ManagerCommercial Vehicle Service Provider Center Manages
Commercial Vehicle Service Provider Center ManagerCommercial Vehicle Service Provider Center Operator System Usage Agreement
Commercial Vehicle Service Provider Center OperatorCommercial Vehicle Service Provider Center Operates
Commercial Vehicle Service Provider Center OwnerCommercial Vehicle Administration Center Maintainer Maintenance Data Exchange Agreement
Commercial Vehicle Service Provider Center OwnerCommercial Vehicle Administration Center Owner Information Exchange Agreement
Commercial Vehicle Service Provider Center OwnerCommercial Vehicle Administration Center User Service Usage Agreement
Commercial Vehicle Service Provider Center OwnerCommercial Vehicle Administrator Application Usage Agreement
Commercial Vehicle Service Provider Center OwnerCommercial Vehicle Service Provider Center Maintainer System Maintenance Agreement
Commercial Vehicle Service Provider Center OwnerCommercial Vehicle Service Provider Center Manager Operations Agreement
Commercial Vehicle Service Provider Center SupplierCommercial Vehicle Service Provider Center Owner Warranty
Fleet and Freight Management Center MaintainerFleet and Freight Management Center Maintains
Fleet and Freight Management Center ManagerFleet and Freight Management Center Manages
Fleet and Freight Management Center ManagerFleet-Freight Manager System Usage Agreement
Fleet and Freight Management Center OwnerCommercial Vehicle Administration Center Maintainer Maintenance Data Exchange Agreement
Fleet and Freight Management Center OwnerCommercial Vehicle Administration Center Owner Information Exchange Agreement
Fleet and Freight Management Center OwnerCommercial Vehicle Administration Center User Service Usage Agreement
Fleet and Freight Management Center OwnerCommercial Vehicle Administrator Application Usage Agreement
Fleet and Freight Management Center OwnerFleet and Freight Management Center Maintainer System Maintenance Agreement
Fleet and Freight Management Center OwnerFleet and Freight Management Center Manager Operations Agreement
Fleet and Freight Management Center SupplierFleet and Freight Management Center Owner Warranty
Fleet-Freight ManagerFleet and Freight Management Center Operates
On-Board Weight Monitoring Equipment MaintainerOn-Board Weight Monitoring Equipment Maintains
On-Board Weight Monitoring Equipment ManagerOn-Board Weight Monitoring Equipment Manages
On-Board Weight Monitoring Equipment ManagerOn-Board Weight Monitoring Equipment Operator System Usage Agreement
On-Board Weight Monitoring Equipment OperatorOn-Board Weight Monitoring Equipment Operates
On-Board Weight Monitoring Equipment OwnerCommercial Vehicle Driver Application Usage Agreement
On-Board Weight Monitoring Equipment OwnerCommercial Vehicle Driver Vehicle Operating Agreement
On-Board Weight Monitoring Equipment OwnerCommercial Vehicle OBE Maintainer Maintenance Data Exchange Agreement
On-Board Weight Monitoring Equipment OwnerCommercial Vehicle OBE Owner Expectation of Data Provision
On-Board Weight Monitoring Equipment OwnerCommercial Vehicle OBE User Service Usage Agreement
On-Board Weight Monitoring Equipment OwnerOn-Board Weight Monitoring Equipment Maintainer System Maintenance Agreement
On-Board Weight Monitoring Equipment OwnerOn-Board Weight Monitoring Equipment Manager Operations Agreement
On-Board Weight Monitoring Equipment SupplierOn-Board Weight Monitoring Equipment Owner Warranty

Functional

This service package includes the following Functional View PSpecs:

Physical Object Functional Object PSpec Number PSpec Name
Commercial Vehicle OBE CV On-Board Mass Monitoring 2.4.10 Communicate Commercial Vehicle On-board Data to Service Provider
2.4.2 Collect On-board Commercial Vehicle Sensor Data
2.4.3 Analyze Commercial Vehicle On-board Data
2.4.4 Provide Commercial Vehicle Driver Interface
2.4.6 Provide Commercial Vehicle On-board Data Store Interface
2.4.7 Manage CV On-board Data
Commercial Vehicle Service Provider Center CVOBE-SP Information Exchange 2.9.1 Collect Information from Commercial Vehicles
2.9.2 Manage Commercial Vehicle Service Provider Data
2.9.4 Coordinate Commercial Vehicle Services
CVOBE-SP Safety and Security Administration 2.9.1 Collect Information from Commercial Vehicles
2.9.2 Manage Commercial Vehicle Service Provider Data
2.9.3 Manage Commercial Vehicle Permits
2.9.4 Coordinate Commercial Vehicle Services
Fleet and Freight Management Center Freight Administration and Management 2.1.1.2 Manage Commercial Vehicle Routes
2.1.1.4 Provide HAZMAT Incident Support
2.1.1.5 Manage Commercial Vehicle Fleet Map Data
2.1.1.6 Monitor Commercial Vehicle Route
2.1.1.7 Monitor Assignment Identities
2.1.3 Provide Fleet Manager Commercial Vehicle Communications
2.1.5 Manage Driver Instruction Store
2.1.6 Manage Commercial Vehicle Incidents
2.1.7 Schedule Commercial Vehicle Servicing
2.6.1 Provide Commercial Vehicle Manager Tag Data Interface
2.7.1 Manage Freight Incidents
2.7.2 Monitor Freight Equipment Route
2.7.3 Manage Freight Equipment Fleet
2.7.4 Manage Freight Equipment Maintenance
2.7.5 Process Freight Integrity Data
2.7.6 Provide Freight Manager Interface
2.7.7 Provide Shipper Booking Interface

Physical

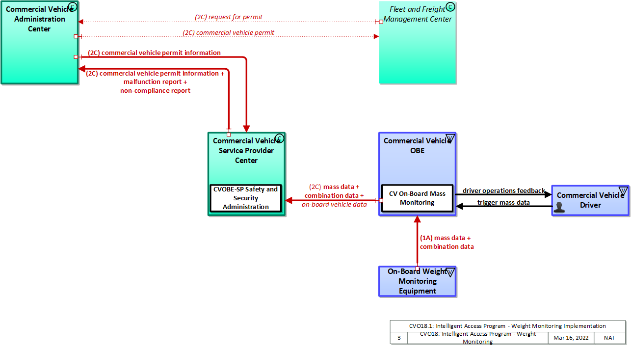
The physical diagram can be viewed in SVG or PNG format and the current format is SVG.
SVG Diagram
PNG Diagram


Display Legend in SVG or PNG

Includes Physical Objects:

Physical Object Class Description
Commercial Vehicle Administration Center Center The 'Commercial Vehicle Administration Center' performs administrative functions supporting credentials, tax, and safety regulations associated with commercial vehicles. It issues credentials, collects fees and taxes, and supports enforcement of credential requirements. It communicates with motor carriers to process credentials applications and collect fuel taxes, weight/distance taxes, and other taxes and fees associated with commercial vehicle operations. It also receives applications for, and issues special Oversize/Overweight and HAZMAT permits in coordination with cognizant authorities. It coordinates with other Commercial Vehicle Administration Centers (in other states/regions) to support nationwide access to credentials and safety information for administration and enforcement functions. It communicates with field equipment to enable credential checking and safety information collection at the roadside. It makes safety information available to qualified stakeholders to identify carriers and drivers that operate unsafely.
Commercial Vehicle Driver Vehicle The 'Commercial Vehicle Driver' represents the people that operate vehicles transporting goods, including both long haul trucks and local pick-up and delivery vans. This physical object is complementary to the Driver physical object in that it represents those interactions which are unique to Commercial Vehicle Operations. Information flowing from the Commercial Vehicle Driver includes those system inputs specific to Commercial Vehicle Operations.
Commercial Vehicle OBE Vehicle The Commercial Vehicle On-Board Equipment (OBE) resides in a commercial vehicle and provides the sensory, processing, storage, and communications functions necessary to support safe and efficient commercial vehicle operations. It provides two-way communications between the commercial vehicle drivers, their fleet managers, attached freight equipment, and roadside officials. A separate 'Vehicle OBE' physical object supports vehicle safety and driver information capabilities that apply to all vehicles, including commercial vehicles. The Commercial Vehicle OBE supplements these general ITS capabilities with capabilities that are specific to commercial vehicles.
Commercial Vehicle Service Provider Center Center The 'Commercial Vehicle Service Provider Center' is an Australia-specific physical object that provides data exchange and commercial vehicle tracking services to other parties involved in commercial vehicle management. It also manages CV OBEs and the operational software on those devices.
Fleet and Freight Management Center Center The 'Fleet and Freight Management Center' provides the capability for commercial drivers and fleet-freight managers to receive real-time routing information and access databases containing vehicle and/or freight equipment locations as well as carrier, vehicle, freight equipment and driver information. The 'Fleet and Freight Management Center' also provides the capability for fleet managers to monitor the safety and security of their commercial vehicle drivers and fleet.
On-Board Weight Monitoring Equipment Vehicle 'On-Board Weight Monitoring Equipment' is an Australia-specific physical object that automatically collects static and dynamic data about the vehicle mass and configuration from sensors on each trailer.

Includes Functional Objects:

Functional Object Description Physical Object
CV On-Board Mass Monitoring 'CV On-Board Mass Monitoring' is an Australia-specific functional object that monitors the weight of the cargo load and provides this information along with driver input to third party monitoring services. Commercial Vehicle OBE
CVOBE-SP Information Exchange 'CVOBE-SP Information Exchange' is an Australia-specific functional object that provides the data collection functions necessary for third party monitoring services to collect information from commercial vehicles and provide it to the appropriate Commercial Vehicle Administration Center. Data is processed by the CV Service Provider so that only breaches of conditions are reported to the CV Administration Center. Commercial Vehicle Service Provider Center
CVOBE-SP Safety and Security Administration 'CVOBE-SP Safety and Security Administration' is an Australia-specific functional object that provides the rules by which commercial vehicle monitoring data is collected and exchanged. It facilitates changing of those rules, access management and authorization management functions. It collects commercial vehicle information including vehicle speeds, weights, and operating parameters, and a log of driver activity. The information is shared with regulators as well as fleet managers, while operating under various privacy regimes including that of the fleet manager, the local government and the Australian national government. Commercial Vehicle Service Provider Center
Freight Administration and Management 'Freight Administration and Management' manages the movement of freight from source to destination. It interfaces to intermodal customers to setup and schedule transportation and coordinates with intermodal terminals and freight consolidation stations to coordinate the shipment. It coordinates with the appropriate government agencies to expedite the movement of trucks, their drivers, and their cargo across international borders. The application monitors the status of the freight and freight equipment (container, trailer, or chassis) and monitors freight location and compares it against the planned route. Fleet and Freight Management Center

Includes Information Flows:

Information Flow Description
combination data Information on the current vehicle combination collected by on-board weight monitoring equipment.
commercial vehicle permit Commercial vehicle permits including those for oversize, overweight, or hazmat shipments.
commercial vehicle permit information Information for commercial vehicle permits for oversize, overweight, or for dangerous goods. The query flow is not explicitly shown.
driver operations feedback The CV OBE provides feedback to the driver based on their hours of service, for example, a warning of upcoming rest time.
malfunction report Information describing malfunctions of OBEs monitored by the providing center, as well as malfunctions of the center's ICT system.
mass data Information on the current vehicle mass collected by on-board weight monitoring equipment.
non-compliance report The CV Service Provider reports breaches of the conditions specified in the commercial vehicle permit to the CV Administration Centre. This report contains the identity of the vehicle, its operator and the time and location of the breach of conditions along with any other relevant information (e.g. mass data).
on-board vehicle data Information about the commercial vehicle stored on-board (for maintenance purposes, gate access, cargo status, lock status, etc.). The request flow is not explicitly shown.
request for permit Request for commercial vehicle permits including oversize, overweight, or hazmat permit. It contains details about the administrative request for conveying hazardous goods. This information flow identifies the freight operator, vehicle dimensions, vehicle weight, hazardous goods characteristics, transport need (origin and destination) and electronic signature.
trigger mass data Input from the CV driver instructing the on-board weight monitoring equipment to collect mass data.

Goals and Objectives

Associated Planning Factors and Goals

Planning Factor Goal

Associated Objective Categories

Objective Category

Associated Objectives and Performance Measures

Objective Performance Measure


 
Since the mapping between objectives and service packages is not always straight-forward and often situation-dependent, these mappings should only be used as a starting point. Users should do their own analysis to identify the best service packages for their region.

Needs and Requirements

Need Functional Object Requirement

Related Sources

Document Name Version Publication Date
None


Security

In order to participate in this service package, each physical object should meet or exceed the following security levels.

Physical Object Security
Physical Object Confidentiality Integrity Availability Security Class
Commercial Vehicle Administration Center Moderate Moderate Moderate Class 2
Commercial Vehicle OBE Moderate Moderate Moderate Class 2
Commercial Vehicle Service Provider Center Moderate Moderate Moderate Class 2
Fleet and Freight Management Center Moderate Moderate Moderate Class 2
On-Board Weight Monitoring Equipment  



In order to participate in this service package, each information flow triple should meet or exceed the following security levels.

Information Flow Security
Source Destination Information Flow Confidentiality Integrity Availability
Basis Basis Basis
Commercial Vehicle Administration Center Commercial Vehicle Service Provider Center commercial vehicle permit information Moderate Moderate Moderate
Indicates company and individual vehicle permitting information, which is competitive commercial data. Observation of this information could provide leverage or business advantage over a particular carrier. If incorrect a vehicle or carrier may be misled about what permits it has or needs, resulting in a potential for being improperly permitted and penalized. MODERATE and not HIGH because the impact is likely to be limited and can likely be easily addressed. If this flow is inconsistently available there is probably little harm. It may be required for real-time CVO checking action, but the effect will apply to only one or at most, a limited number of drivers at a given location.
Commercial Vehicle Administration Center Fleet and Freight Management Center commercial vehicle permit Moderate Moderate Moderate
Indicates company and individual vehicle permitting information, which is competitive commercial data. Observation of this information could provide leverage or business advantage over a particular carrier. If incorrect a vehicle or carrier may be misled about what permits it has or needs, resulting in a potential for being improperly permitted and penalized. MODERATE and not HIGH because the impact is likely to be limited and can likely be easily addressed. If this flow is inconcistently available there is probably little harm. It should not be required for real-time response.
Commercial Vehicle Driver Commercial Vehicle OBE trigger mass data Moderate Moderate Moderate
Commercial Vehicle Operations human interfaces should not be casually viewable for competitive and physical security reasons. Data should be correct as it relates to CVO, however there is generally another mechanism to double-check this data, which is why it is MODERATE and not HIGH. Flow should be available as it relates to CVO, however there is generally another mechanism through which this data might be received, which is why it is MODERATE and not HIGH.
Commercial Vehicle OBE Commercial Vehicle Driver driver operations feedback Not Applicable Moderate Moderate
This data is informing the driver about the operations of the vehicle. It should not contain anything sensitive, and does not matter if another person can observe it. Data should be correct as it relates to CVO, however there is generally another mechanism to double-check this data, which is why it is MODERATE and not HIGH. Flow should be available as it relates to CVO, however there is generally another mechanism through which this data might be received, which is why it is MODERATE and not HIGH.
Commercial Vehicle OBE Commercial Vehicle Service Provider Center combination data Moderate Moderate Low
May include PII of driver, vehicle. May also include information about commercial load, which could be competitive information that if exposed to a third party could provide business leverage. Used for regulatory applications, so any change to this information would impact the integrity of the regulatory application. Limited in scope to the particular commercial vehicle affected however, which is why MODERATE and not HIGH. Probably does not need to be active all the time. Intermittent connectivity should usually suffice to support this flow, which is in place for vehicles with typically well defined routes.
Commercial Vehicle OBE Commercial Vehicle Service Provider Center mass data Moderate Moderate Low
This flow may imply operating characteristics and/or could be competitive information. Thus MODERATE. Some verification that the data is consistent and correct is justified given that this flow is the whole point of the application. Probably doesn't need to be reported frequently, though it does need to be reported while the vehicle is active. Difficult to justify MODERATE, as the impact is on a single vehicle and restricted to those enrolled in this application.
Commercial Vehicle OBE Commercial Vehicle Service Provider Center on-board vehicle data Moderate Moderate Moderate
Contains identifiers, location and other data related to freight systems. Interception of this information would compromise the owner and/or operator of the commercial vehicle. Sensitivity of data will vary depending on what is being requested and what the commercial vehicle is carrying. In the most extreme case this could be data describing the condition of a hazardous material, which should be correct and timely to avoid the OBE Service Provider erroneously taking emergency-related actions. Sensitivity of data will vary depending on what is being requested and what the commercial vehicle is carrying. In the most extreme case this could be data describing the condition of a hazardous material, which should be correct and timely to avoid the FFMC erroneously taking emergency-related actions.
Commercial Vehicle Service Provider Center Commercial Vehicle Administration Center commercial vehicle permit information Moderate Moderate Moderate
Indicates company and individual vehicle permitting information, which is competitive commercial data. Observation of this information could provide leverage or business advantage over a particular carrier. If incorrect the CVAC and OBE SP may not have correct information from one another, resulting in permitting inconsistencies and likely lead to confusion on the part of the permitting entities and the carriers, which will cost everyone involved time and money. MODERATE and not HIGH because the impact is likely to be limited and can likely be easily addressed. If this flow is inconsistently available there is probably little harm. It may be required for real-time CVO checking action, but the effect will apply to only one or at most, a limited number of drivers at a given location.
Commercial Vehicle Service Provider Center Commercial Vehicle Administration Center malfunction report Moderate Moderate Moderate
May include PII, identifying the vehicle and device. Malfunction reports will trigger repair-related actions, which if not taken will lead to an operator not properly monitored, and if taken in error will waste resources. Frequency is likely low, however when malfunctions happen this flow needs to operate or vehicles may not be properly repaired for extended periods. Considering the operating environment for many heavy vehicles, this could entail thousands of miles of operation without proper monitoring, which has a safety impact.
Commercial Vehicle Service Provider Center Commercial Vehicle Administration Center non-compliance report Moderate Moderate Low
Describes behavior that could result in action against a commercial vehicle operator or carrier, which is competitive. Will include some PII to identify the vehicle/operator/carrier in question. Since action may be taken against the vehicle/operator/carrier that is not in compliance, this requires some checking. If this information were falsified or corrupted, actions may be taken that would be inappropriate to the actual state. Likely that this does not require rapid response; so long as it eventually is provided.
Fleet and Freight Management Center Commercial Vehicle Administration Center request for permit Moderate Moderate Moderate
Indicates company and individual vehicle permitting information, which is competitive commercial data. Observation of this information could provide leverage or business advantage over a particular carrier. If incorrect the CVAC and its user may be misled about the permitting status of a vehicle or carrier, and consquently either penalize or fail to penalize the vehicle or carrier depending on his load, location and permit requirements. MODERATE and not HIGH because the impact is likely to be limited and can likely be easily addressed. If this flow drops out the CVAC operator will be affected and unable to process permitting and issue penalties as appropriate. Could be LOW, depending on the perceived importance of these actions.
On-Board Weight Monitoring Equipment Commercial Vehicle OBE combination data Moderate Moderate Low
May include PII of driver, vehicle. May also include information about commercial load, whichc could be comepetitive information that if exposed to a third party could provide business leverage. Some degree of assurance of correctness is necessary for the application to function. Probably does not need to be active all the time. Intermittent connectivity should usually suffice to support this flow, which is in place for vehicles with typically well defined routes.
On-Board Weight Monitoring Equipment Commercial Vehicle OBE mass data Moderate Moderate Moderate
This flow is internal to the commercial vehicle+trailer, but should probably be encrypted to discourage hacking and snooping on the vehicle bus. It also may imply operating characteristics and/or could be competitive information. Thus MODERATE. The basis for the mass monitoring application; if this flow is not correct then the integrity of the entire application is suspect. The basis for the mass monitoring application; if this flow doesn't work, nothing works. Given that everything else is downstream of this flow, we consider it MODERATE even though the rest of the application may not be.

Standards

The following table lists the standards associated with physical objects in this service package. For standards related to interfaces, see the specific information flow triple pages. These pages can be accessed directly from the SVG diagram(s) located on the Physical tab, by clicking on each information flow line on the diagram.

NameTitlePhysical Object
SAE J3361 Antenna requirements V2X Antenna Coverage and Test Requirements for US FHWA Class 1 and Class 3-13 Class Vehicles Commercial Vehicle OBE
SAE J5001 OBU Standard Onboard Unit Standard for Connected Vehicles Commercial Vehicle OBE




System Requirements

No System Requirements