Parent Service Package: SU03
< < SU02.1 : SU03.1 : SU04.1 > >

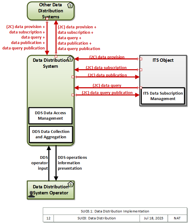
SU03.1: Data Distribution Implementation

This 'implementation' is a holistic view of the SU02 service package, including all Physical Objects, Functional Objects, and Triples associated with the service package. It distinguishes between items that are fundamental to the service and items that are optional. Your specific implementation is likely to include the fundamental items and selected optional items, based on your specific project requirements.

Relevant Regions: Australia, Canada, European Union, and United States

Enterprise

Development Stage Roles and Relationships

Installation Stage Roles and Relationships

Operations and Maintenance Stage Roles and Relationships
(hide)

Source Destination Role/Relationship
Data Distribution System MaintainerData Distribution System Maintains
Data Distribution System ManagerData Distribution System Manages
Data Distribution System ManagerData Distribution System Operator System Usage Agreement
Data Distribution System OperatorData Distribution System Operates
Data Distribution System OwnerData Distribution System Maintainer System Maintenance Agreement
Data Distribution System OwnerData Distribution System Manager Operations Agreement
Data Distribution System OwnerITS Object Maintainer Maintenance Data Exchange Agreement
Data Distribution System OwnerITS Object User Service Usage Agreement
Data Distribution System OwnerOther Data Distribution Systems Maintainer Maintenance Data Exchange Agreement
Data Distribution System OwnerOther Data Distribution Systems Operator Application Usage Agreement
Data Distribution System OwnerOther Data Distribution Systems Owner Information Exchange Agreement
Data Distribution System OwnerOther Data Distribution Systems User Service Usage Agreement
Data Distribution System SupplierData Distribution System Owner Warranty
ITS Object MaintainerITS Object Maintains
ITS Object ManagerITS Object Manages
ITS Object OwnerData Distribution System Maintainer Maintenance Data Exchange Agreement
ITS Object OwnerData Distribution System Operator Application Usage Agreement
ITS Object OwnerData Distribution System Owner Expectation of Information Provision
ITS Object OwnerData Distribution System User Service Usage Agreement
ITS Object OwnerITS Object Maintainer System Maintenance Agreement
ITS Object OwnerITS Object Manager Operations Agreement
ITS Object SupplierITS Object Owner Warranty
Other Data Distribution Systems MaintainerOther Data Distribution Systems Maintains
Other Data Distribution Systems ManagerOther Data Distribution Systems Manages
Other Data Distribution Systems ManagerOther Data Distribution Systems Operator System Usage Agreement
Other Data Distribution Systems OperatorOther Data Distribution Systems Operates
Other Data Distribution Systems OwnerData Distribution System Maintainer Maintenance Data Exchange Agreement
Other Data Distribution Systems OwnerData Distribution System Operator Application Usage Agreement
Other Data Distribution Systems OwnerData Distribution System Owner Information Exchange Agreement
Other Data Distribution Systems OwnerData Distribution System User Service Usage Agreement
Other Data Distribution Systems OwnerOther Data Distribution Systems Maintainer System Maintenance Agreement
Other Data Distribution Systems OwnerOther Data Distribution Systems Manager Operations Agreement
Other Data Distribution Systems SupplierOther Data Distribution Systems Owner Warranty

Physical

The physical diagram can be viewed in SVG or PNG format and the current format is SVG.
SVG Diagram
PNG Diagram


Display Legend in SVG or PNG

Includes Physical Objects:

Physical Object Class Description
Data Distribution System Support The 'Data Distribution System' collects, processes, and distributes ITS data, connecting data producers with data consumers and facilitating data exchange.
Data Distribution System Operator Support The 'Data Distribution System Operator' represents the person or people that monitor and manage the data services provided by the Data Distribution System (DDS). These personnel manage and monitor the systems that support the publish/subscribe services of the DDS.
ITS Object ITS The general 'ITS Object' includes core capabilities common to any class of object.
Other Data Distribution Systems Support Representing another Data Distribution System, 'Other Data Distribution Systems' is intended to provide a source and destination for information exchange between peer (e.g. inter-regional) data distribution systems. It supports modeling of projects or regions that include multiple interconnected data distribution systems that together manage data distribution in the connected vehicle environment.

Includes Functional Objects:

Functional Object Description Physical Object
DDS Data Access Management 'DDS Data Access Management' defines the access mechanisms, structures and restrictions for inbound (from providers) and outbound (to consumers) data. Data Distribution System
DDS Data Collection and Aggregation 'DDS Data Collection and Aggregation' collects data 'deposits' from producers including meta data such as the generation location and time. It authenticates and validates the data deposits and logs all associated meta data. Authenticated, valid data is bundled based on information type and location and made available as data products to consumers who are interested in the data. It establishes delivery parameters for data consumers that subscribe based on parameters including content type and geographic region of interest and delivers data to consumers based on these parameters. Data Distribution System
ITS Data Subscription Management 'ITS Data Subscription Management' manages data subscriptions for an end user. It provides access to a catalog of available data, manages the necessary user information and rules that govern the data subscriptions, supports communications with data providers to collect data per the subscription rules, and makes the data available to the end user. It provides the local user interface through which a user can specify and manage subscriptions. It supports different mechanisms for collecting subscribed data for the end-user including one-time query-response as well as publish-subscribe services. ITS Object

Includes Information Flows:

Information Flow Description
data provision Data provision provides the source material for a publish-subscribe or query-retrieval data distribution scheme. This is the 1 of the 1:N data distribution architecture. This flow is a super-flow; it does not define data elements but is inclusive of any flow implemented using publish-subscribe or query-retrieval methods.
data publication Data publication includes those dialogs necessary to satisfy the publication portion of a data distribution architecture. The information content varies widely based on available content and the subscription, but it generally includes information on the state of transportation system operations including traffic and road conditions, advisories, incidents, transit service information, weather information, parking information, and other related data.
data query Data query includes those dialogs necessary to determine what data is available for and also submit a query for near-term response.
data query publication Data query publication includes those dialogs necessary to satisfy the response portion of a query-response action using the data distribution architecture. The information content varies widely based on available content and the query, but it generally includes information on the state of transportation system operations including traffic and road conditions, advisories, incidents, transit service information, weather information, parking information, and other related data.
data subscription Data subscription includes those dialogs necessary to determine what data is available for subscription/query, and also the dialogs necessary to create or modify data subscriptions/queries.
DDS operations information presentation Presentation of information to the DDS Operator including current operational status of the Data Distribution System.
DDS operator input User input from the DDS operator including requests to monitor current system operation and inputs to affect system operation.

Goals and Objectives

Associated Planning Factors and Goals

Planning Factor Goal

Associated Objective Categories

Objective Category

Associated Objectives and Performance Measures

Objective Performance Measure


 
Since the mapping between objectives and service packages is not always straight-forward and often situation-dependent, these mappings should only be used as a starting point. Users should do their own analysis to identify the best service packages for their region.

Needs and Requirements

Need Functional Object Requirement

Related Sources

Document Name Version Publication Date
None


Security

In order to participate in this service package, each physical object should meet or exceed the following security levels.

Physical Object Security
Physical Object Confidentiality Integrity Availability Security Class
Data Distribution System High High Moderate Class 4
ITS Object High High Moderate Class 4
Other Data Distribution Systems High High Moderate Class 4



In order to participate in this service package, each information flow triple should meet or exceed the following security levels.

Information Flow Security
Source Destination Information Flow Confidentiality Integrity Availability
Basis Basis Basis
Data Distribution System Data Distribution System Operator DDS operations information presentation Moderate High High
System core flows should have some protection from casual viewing, as otherwise imposters could gain illicit control over core equipment Backoffice operations flows should generally be correct and available as these are the primary interface between operators and system. Backoffice operations flows should generally be correct and available as these are the primary interface between operators and system.
Data Distribution System ITS Object data publication High High Moderate
This value is derived from the specific flows satisfied by this super-flow. HIGH is set because some flows may require it. If the implementation includes flows with only a MODERATE or LOW confidentiality requirement, then this could be MODERATE or LOW, as appropriate. This value is derived from the specific flows satisfied by this super-flow. HIGH is set because some flows may require it. If the implementation includes flows with only a MODERATE integrity requirement, then this could be MODERATE. This value is derived from the specific flows are satisfied by this super-flow. MODERATE is set because some flows may require it. If the implementation includes flows with only a LOW availability requirement, then this could be LOW. HIGH is not considered; any flow requiring HIGH availability will not use DDS.
Data Distribution System ITS Object data query publication High High Moderate
This value is derived from the specific flows satisfied by this super-flow. HIGH is set because some flows may require it. If the implementation includes flows with only a MODERATE or LOW confidentiality requirement, then this could be MODERATE or LOW, as appropriate. This value is derived from the specific flows satisfied by this super-flow. HIGH is set because some flows may require it. If the implementation includes flows with only a MODERATE or LOW integrity requirement, then this could be MODERATE or LOW, as appropriate. Query flows need some level of abailability; if the flow is not satisifed the user may be become frustrated and seek a solution other than DDS. Thus MODERATE.
Data Distribution System Other Data Distribution Systems data provision High High Moderate
This value is derived from the specific flows satisfied by this super-flow. HIGH is set because some flows may require it. If the implementation includes flows with only a MODERATE or LOW confidentiality requirement, then this could be MODERATE or LOW, as appropriate. This value is derived from the specific flows satisfied by this super-flow. HIGH is set because some flows may require it. If the implementation includes flows with only a MODERATE integrity requirement, then this could be MODERATE. This value is derived from the specific flows are satisfied by this super-flow. MODERATE is set because some flows may require it. If the implementation includes flows with only a LOW availability requirement, then this could be LOW. HIGH is not considered; any flow requiring HIGH availability will not use DDS.
Data Distribution System Other Data Distribution Systems data publication High High Moderate
This value is derived from the specific flows satisfied by this super-flow. HIGH is set because some flows may require it. If the implementation includes flows with only a MODERATE or LOW confidentiality requirement, then this could be MODERATE or LOW, as appropriate. This value is derived from the specific flows satisfied by this super-flow. HIGH is set because some flows may require it. If the implementation includes flows with only a MODERATE integrity requirement, then this could be MODERATE. This value is derived from the specific flows are satisfied by this super-flow. MODERATE is set because some flows may require it. If the implementation includes flows with only a LOW availability requirement, then this could be LOW. HIGH is not considered; any flow requiring HIGH availability will not use DDS.
Data Distribution System Other Data Distribution Systems data query High Moderate Moderate
Query flows imply the interests of the source. Observation of this information betrays the privacy of the requestor. Depending on the type of requestor and type of Query flows imply the interests of the source. Observation of this information betrays the privacy of the requestor. Depending on the type of requestor and type of information requested, this could be MODERATE.information requested, this could be MODERATE. Query flows create long term relationships between source and DDS, and dictate what information the source receives. Corruption of this flow could have a significant impact on data reception; however, re-query should be a fairly simply process, justifying MODERATE and not HIGH. Query flows need some level of abailability; if the flow is not satisifed the user may be become frustrated and seek a solution other than DDS. Thus MODERATE.
Data Distribution System Other Data Distribution Systems data query publication High High Moderate
This value is derived from the specific flows satisfied by this super-flow. HIGH is set because some flows may require it. If the implementation includes flows with only a MODERATE or LOW confidentiality requirement, then this could be MODERATE or LOW, as appropriate. This value is derived from the specific flows satisfied by this super-flow. HIGH is set because some flows may require it. If the implementation includes flows with only a MODERATE or LOW integrity requirement, then this could be MODERATE or LOW, as appropriate. Query flows need some level of abailability; if the flow is not satisifed the user may be become frustrated and seek a solution other than DDS. Thus MODERATE.
Data Distribution System Other Data Distribution Systems data subscription High High Moderate
This value is derived from the specific flows satisfied by this super-flow. HIGH is set because some flows may require it. If the implementation includes flows with only a MODERATE or LOW confidentiality requirement, then this could be MODERATE or LOW, as appropriate. This value is derived from the specific flows satisfied by this super-flow. HIGH is set because some flows may require it. If the implementation includes flows with only a MODERATE or LOW integrity requirement, then this could be MODERATE or LOW, as appropriate. This value is derived from the specific flows are satisfied by this super-flow. MODERATE is set because some flows may require it. If the implementation includes flows with only a LOW availability requirement, then this could be LOW. HIGH is not considered; any flow requiring HIGH availability will not use DDS.
Data Distribution System Operator Data Distribution System DDS operator input Moderate High High
System core flows should have some protection from casual viewing, as otherwise imposters could gain illicit control over core equipment Backoffice operations flows should generally be correct and available as these are the primary interface between operators and system. Backoffice operations flows should generally be correct and available as these are the primary interface between operators and system.
ITS Object Data Distribution System data provision High High Moderate
This value is derived from the specific flows satisfied by this super-flow. HIGH is set because some flows may require it. If the implementation includes flows with only a MODERATE or LOW confidentiality requirement, then this could be MODERATE or LOW, as appropriate. This value is derived from the specific flows satisfied by this super-flow. HIGH is set because some flows may require it. If the implementation includes flows with only a MODERATE integrity requirement, then this could be MODERATE. This value is derived from the specific flows are satisfied by this super-flow. MODERATE is set because some flows may require it. If the implementation includes flows with only a LOW availability requirement, then this could be LOW. HIGH is not considered; any flow requiring HIGH availability will not use DDS.
ITS Object Data Distribution System data query High Moderate Moderate
Query flows imply the interests of the source. Observation of this information betrays the privacy of the requestor. Depending on the type of requestor and type of information requested, this could be MODERATE. Query flows create long term relationships between source and DDS, and dictate what information the source receives. Corruption of this flow could have a significant impact on data reception; however, re-query should be a fairly simply process, justifying MODERATE and not HIGH. Query flows need some level of abailability; if the flow is not satisifed the user may be become frustrated and seek a solution other than DDS. Thus MODERATE.
ITS Object Data Distribution System data subscription High High Moderate
This value is derived from the specific flows satisfied by this super-flow. HIGH is set because some flows may require it. If the implementation includes flows with only a MODERATE or LOW confidentiality requirement, then this could be MODERATE or LOW, as appropriate. This value is derived from the specific flows satisfied by this super-flow. HIGH is set because some flows may require it. If the implementation includes flows with only a MODERATE or LOW integrity requirement, then this could be MODERATE or LOW, as appropriate. This value is derived from the specific flows are satisfied by this super-flow. MODERATE is set because some flows may require it. If the implementation includes flows with only a LOW availability requirement, then this could be LOW. HIGH is not considered; any flow requiring HIGH availability will not use DDS.
Other Data Distribution Systems Data Distribution System data provision High High Moderate
This value is derived from the specific flows satisfied by this super-flow. HIGH is set because some flows may require it. If the implementation includes flows with only a MODERATE or LOW confidentiality requirement, then this could be MODERATE or LOW, as appropriate. This value is derived from the specific flows satisfied by this super-flow. HIGH is set because some flows may require it. If the implementation includes flows with only a MODERATE integrity requirement, then this could be MODERATE. This value is derived from the specific flows are satisfied by this super-flow. MODERATE is set because some flows may require it. If the implementation includes flows with only a LOW availability requirement, then this could be LOW. HIGH is not considered; any flow requiring HIGH availability will not use DDS.
Other Data Distribution Systems Data Distribution System data publication High High Moderate
This value is derived from the specific flows satisfied by this super-flow. HIGH is set because some flows may require it. If the implementation includes flows with only a MODERATE or LOW confidentiality requirement, then this could be MODERATE or LOW, as appropriate. This value is derived from the specific flows satisfied by this super-flow. HIGH is set because some flows may require it. If the implementation includes flows with only a MODERATE integrity requirement, then this could be MODERATE. This value is derived from the specific flows are satisfied by this super-flow. MODERATE is set because some flows may require it. If the implementation includes flows with only a LOW availability requirement, then this could be LOW. HIGH is not considered; any flow requiring HIGH availability will not use DDS.
Other Data Distribution Systems Data Distribution System data query High Moderate Moderate
Query flows imply the interests of the source. Observation of this information betrays the privacy of the requestor. Depending on the type of requestor and type of information requested, this could be MODERATE. Query flows create long term relationships between source and DDS, and dictate what information the source receives. Corruption of this flow could have a significant impact on data reception; however, re-query should be a fairly simply process, justifying MODERATE and not HIGH. Query flows need some level of abailability; if the flow is not satisifed the user may be become frustrated and seek a solution other than DDS. Thus MODERATE.
Other Data Distribution Systems Data Distribution System data query publication High High Moderate
This value is derived from the specific flows satisfied by this super-flow. HIGH is set because some flows may require it. If the implementation includes flows with only a MODERATE or LOW confidentiality requirement, then this could be MODERATE or LOW, as appropriate. This value is derived from the specific flows satisfied by this super-flow. HIGH is set because some flows may require it. If the implementation includes flows with only a MODERATE or LOW integrity requirement, then this could be MODERATE or LOW, as appropriate. Query flows need some level of abailability; if the flow is not satisifed the user may be become frustrated and seek a solution other than DDS. Thus MODERATE.
Other Data Distribution Systems Data Distribution System data subscription High High Moderate
This value is derived from the specific flows satisfied by this super-flow. HIGH is set because some flows may require it. If the implementation includes flows with only a MODERATE or LOW confidentiality requirement, then this could be MODERATE or LOW, as appropriate. This value is derived from the specific flows satisfied by this super-flow. HIGH is set because some flows may require it. If the implementation includes flows with only a MODERATE or LOW integrity requirement, then this could be MODERATE or LOW, as appropriate. This value is derived from the specific flows are satisfied by this super-flow. MODERATE is set because some flows may require it. If the implementation includes flows with only a LOW availability requirement, then this could be LOW. HIGH is not considered; any flow requiring HIGH availability will not use DDS.

Standards

Currently, there are no standards associated with the physical objects in this service package. For standards related to interfaces, see the specific information flow triple pages. These pages can be accessed directly from the SVG diagram(s) located on the Physical tab, by clicking on each information flow line on the diagram.





System Requirements

No System Requirements