Parent Service Package: CF16
< < CF15.1 : CF16.1 : CF16.2 > >

CF16.1: ELD Specifications Implementation

This implementation shows the major operational interfaces as defined in the US/Canada Electronic Logging Device (ELD) specifications, with direct communication between the driver, carrier, and safety officials.

Relevant Regions: Australia, Canada, European Union, and United States

Enterprise

Development Stage Roles and Relationships

Installation Stage Roles and Relationships

Operations and Maintenance Stage Roles and Relationships
(hide)

Source Destination Role/Relationship
Basic Commercial Vehicle MaintainerBasic Commercial Vehicle Maintains
Basic Commercial Vehicle ManagerBasic Commercial Vehicle Manages
Basic Commercial Vehicle ManagerCommercial Vehicle Driver System Usage Agreement
Basic Commercial Vehicle OwnerBasic Commercial Vehicle Maintainer System Maintenance Agreement
Basic Commercial Vehicle OwnerBasic Commercial Vehicle Manager Operations Agreement
Basic Commercial Vehicle OwnerCommercial Vehicle Driver Application Usage Agreement
Basic Commercial Vehicle OwnerCommercial Vehicle Driver Vehicle Operating Agreement
Basic Commercial Vehicle OwnerCommercial Vehicle OBE Maintainer Maintenance Data Exchange Agreement
Basic Commercial Vehicle OwnerCommercial Vehicle OBE Owner Expectation of Data Provision
Basic Commercial Vehicle OwnerCommercial Vehicle OBE User Service Usage Agreement
Basic Commercial Vehicle SupplierBasic Commercial Vehicle Owner Warranty
Commercial Vehicle Administration Center MaintainerCommercial Vehicle Administration Center Maintains
Commercial Vehicle Administration Center ManagerCommercial Vehicle Administration Center Manages
Commercial Vehicle Administration Center ManagerCommercial Vehicle Administrator System Usage Agreement
Commercial Vehicle Administration Center OwnerCommercial Vehicle Administration Center Maintainer System Maintenance Agreement
Commercial Vehicle Administration Center OwnerCommercial Vehicle Administration Center Manager Operations Agreement
Commercial Vehicle Administration Center OwnerCommercial Vehicle Check Equipment Maintainer Maintenance Data Exchange Agreement
Commercial Vehicle Administration Center OwnerCommercial Vehicle Check Equipment Owner Information Exchange Agreement
Commercial Vehicle Administration Center OwnerCommercial Vehicle Check Equipment User Service Usage Agreement
Commercial Vehicle Administration Center OwnerCommercial Vehicle Inspector Application Usage Agreement
Commercial Vehicle Administration Center SupplierCommercial Vehicle Administration Center Owner Warranty
Commercial Vehicle AdministratorCommercial Vehicle Administration Center Operates
Commercial Vehicle Check Equipment MaintainerCommercial Vehicle Check Equipment Maintains
Commercial Vehicle Check Equipment ManagerCommercial Vehicle Check Equipment Manages
Commercial Vehicle Check Equipment ManagerCommercial Vehicle Inspector System Usage Agreement
Commercial Vehicle Check Equipment OwnerCommercial Vehicle Administration Center Maintainer Maintenance Data Exchange Agreement
Commercial Vehicle Check Equipment OwnerCommercial Vehicle Administration Center Owner Information Exchange Agreement
Commercial Vehicle Check Equipment OwnerCommercial Vehicle Administration Center User Service Usage Agreement
Commercial Vehicle Check Equipment OwnerCommercial Vehicle Administrator Application Usage Agreement
Commercial Vehicle Check Equipment OwnerCommercial Vehicle Check Equipment Maintainer System Maintenance Agreement
Commercial Vehicle Check Equipment OwnerCommercial Vehicle Check Equipment Manager Operations Agreement
Commercial Vehicle Check Equipment SupplierCommercial Vehicle Check Equipment Owner Warranty
Commercial Vehicle DriverBasic Commercial Vehicle Operates
Commercial Vehicle DriverCommercial Vehicle OBE Operates
Commercial Vehicle InspectorCommercial Vehicle Check Equipment Operates
Commercial Vehicle OBE MaintainerCommercial Vehicle OBE Maintains
Commercial Vehicle OBE ManagerCommercial Vehicle Driver System Usage Agreement
Commercial Vehicle OBE ManagerCommercial Vehicle OBE Manages
Commercial Vehicle OBE OwnerCommercial Vehicle Administration Center Maintainer Maintenance Data Exchange Agreement
Commercial Vehicle OBE OwnerCommercial Vehicle Administration Center Owner Information Provision Agreement
Commercial Vehicle OBE OwnerCommercial Vehicle Administration Center User Service Usage Agreement
Commercial Vehicle OBE OwnerCommercial Vehicle Administrator Application Usage Agreement
Commercial Vehicle OBE OwnerCommercial Vehicle Check Equipment Maintainer Maintenance Data Exchange Agreement
Commercial Vehicle OBE OwnerCommercial Vehicle Check Equipment Owner Expectation of Data Provision
Commercial Vehicle OBE OwnerCommercial Vehicle Check Equipment User Service Usage Agreement
Commercial Vehicle OBE OwnerCommercial Vehicle Inspector Application Usage Agreement
Commercial Vehicle OBE OwnerCommercial Vehicle OBE Maintainer System Maintenance Agreement
Commercial Vehicle OBE OwnerCommercial Vehicle OBE Manager Operations Agreement
Commercial Vehicle OBE OwnerFleet and Freight Management Center Maintainer Maintenance Data Exchange Agreement
Commercial Vehicle OBE OwnerFleet and Freight Management Center Owner Information Exchange Agreement
Commercial Vehicle OBE OwnerFleet and Freight Management Center User Service Usage Agreement
Commercial Vehicle OBE OwnerFleet-Freight Manager Application Usage Agreement
Commercial Vehicle OBE SupplierCommercial Vehicle OBE Owner Warranty
Fleet and Freight Management Center MaintainerFleet and Freight Management Center Maintains
Fleet and Freight Management Center ManagerFleet and Freight Management Center Manages
Fleet and Freight Management Center ManagerFleet-Freight Manager System Usage Agreement
Fleet and Freight Management Center OwnerCommercial Vehicle Administration Center Maintainer Maintenance Data Exchange Agreement
Fleet and Freight Management Center OwnerCommercial Vehicle Administration Center Owner Information Provision Agreement
Fleet and Freight Management Center OwnerCommercial Vehicle Administration Center User Service Usage Agreement
Fleet and Freight Management Center OwnerCommercial Vehicle Administrator Application Usage Agreement
Fleet and Freight Management Center OwnerCommercial Vehicle Driver Application Usage Agreement
Fleet and Freight Management Center OwnerCommercial Vehicle OBE Maintainer Maintenance Data Exchange Agreement
Fleet and Freight Management Center OwnerCommercial Vehicle OBE Owner Information Exchange Agreement
Fleet and Freight Management Center OwnerCommercial Vehicle OBE User Service Usage Agreement
Fleet and Freight Management Center OwnerFleet and Freight Management Center Maintainer System Maintenance Agreement
Fleet and Freight Management Center OwnerFleet and Freight Management Center Manager Operations Agreement
Fleet and Freight Management Center SupplierFleet and Freight Management Center Owner Warranty
Fleet-Freight ManagerFleet and Freight Management Center Operates

Functional

This service package includes the following Functional View PSpecs:

Physical Object Functional Object PSpec Number PSpec Name
Commercial Vehicle Administration Center CVAC Information Exchange 2.5.3.1 Communicate with Border Inspection
2.5.3.2 Analyze Border Clearance Data
2.5.4 Communicate with Other Commercial Vehicle Administration System
2.5.5 Manage Commercial Vehicle and Driver Credentials and Enrollment
2.5.6 Output Commercial Vehicle Enrollment Data to Roadside Facilities
2.5.8 Process Data Received from Roadside Facilities
5.4.6 Process CV Violations
Commercial Vehicle Check Equipment CVCE Safety and Security Inspection 2.3.1 Produce Commercial Vehicle Driver Message at Roadside
2.3.3.1 Provide Commercial Vehicle Checkstation Communications
2.3.3.2 Provide Commercial Vehicle Inspector Handheld Terminal Interface
2.3.3.3 Administer Commercial Vehicle Roadside Safety Database
2.3.3.4 Carry-out Commercial Vehicle Roadside Safety Screening
2.3.3.5 Carry-out Commercial Vehicle Roadside Inspection
2.3.4 Detect and Classify Commercial Vehicles and Freight Equipment
2.3.5 Provide Commercial Vehicle Roadside Operator Interface
2.3.6 Provide Commercial Vehicle Reports
Commercial Vehicle OBE CV Driver Work Records 2.4.1 Communicate Commercial Vehicle On-board Data to Roadside
2.4.10 Communicate Commercial Vehicle On-board Data to Service Provider
2.4.2 Collect On-board Commercial Vehicle Sensor Data
2.4.3 Analyze Commercial Vehicle On-board Data
2.4.4 Provide Commercial Vehicle Driver Interface
2.4.5 Communicate Commercial Vehicle On-board Data
2.4.6 Provide Commercial Vehicle On-board Data Store Interface
2.4.7 Manage CV On-board Data
Fleet and Freight Management Center Fleet Driver Log Management 2.1.2 Provide Commercial Vehicle Fleet Manager Interface
2.1.3 Provide Fleet Manager Commercial Vehicle Communications
Freight Administration and Management 2.1.1.2 Manage Commercial Vehicle Routes
2.1.1.4 Provide HAZMAT Incident Support
2.1.1.5 Manage Commercial Vehicle Fleet Map Data
2.1.1.6 Monitor Commercial Vehicle Route
2.1.1.7 Monitor Assignment Identities
2.1.3 Provide Fleet Manager Commercial Vehicle Communications
2.1.5 Manage Driver Instruction Store
2.1.6 Manage Commercial Vehicle Incidents
2.1.7 Schedule Commercial Vehicle Servicing
2.6.1 Provide Commercial Vehicle Manager Tag Data Interface
2.7.1 Manage Freight Incidents
2.7.2 Monitor Freight Equipment Route
2.7.3 Manage Freight Equipment Fleet
2.7.4 Manage Freight Equipment Maintenance
2.7.5 Process Freight Integrity Data
2.7.6 Provide Freight Manager Interface
2.7.7 Provide Shipper Booking Interface

Physical

The physical diagram can be viewed in SVG or PNG format and the current format is SVG.
SVG Diagram
PNG Diagram


Display Legend in SVG or PNG

Includes Physical Objects:

Physical Object Class Description
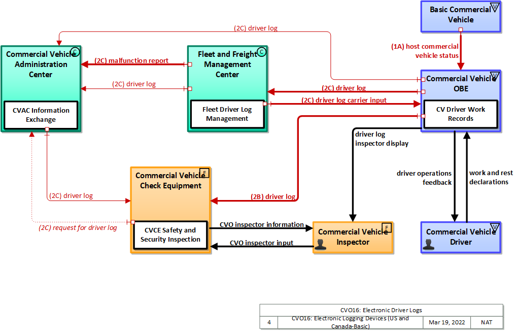
Basic Commercial Vehicle Vehicle The 'Basic Commercial Vehicle' represents the commercial vehicle that hosts the on-board equipment that provides ITS capabilities. It includes the heavy vehicle databus and all other interface points between on-board systems and the rest of the commercial vehicle. This vehicle is used to transport goods, is operated by a professional driver and typically administered as part of a larger fleet. Commercial Vehicle classification applies to all goods transport vehicles ranging from small panel vans used in local pick-up and delivery services to large, multi-axle tractor-trailer rigs operating on long haul routes.
Commercial Vehicle Administration Center Center The 'Commercial Vehicle Administration Center' performs administrative functions supporting credentials, tax, and safety regulations associated with commercial vehicles. It issues credentials, collects fees and taxes, and supports enforcement of credential requirements. It communicates with motor carriers to process credentials applications and collect fuel taxes, weight/distance taxes, and other taxes and fees associated with commercial vehicle operations. It also receives applications for, and issues special Oversize/Overweight and HAZMAT permits in coordination with cognizant authorities. It coordinates with other Commercial Vehicle Administration Centers (in other states/regions) to support nationwide access to credentials and safety information for administration and enforcement functions. It communicates with field equipment to enable credential checking and safety information collection at the roadside. It makes safety information available to qualified stakeholders to identify carriers and drivers that operate unsafely.
Commercial Vehicle Check Equipment Field 'Commercial Vehicle Check Equipment' supports automated vehicle identification at mainline speeds for credential checking, roadside safety inspections, and weigh-in-motion using two-way data exchange. These capabilities include providing warnings to the commercial vehicle drivers, their fleet managers, and proper authorities of any safety problems that have been identified, accessing and examining historical safety data, and automatically deciding whether to allow the vehicle to pass or require it to stop with operator manual override. Commercial Vehicle Check Equipment also provides supplemental inspection services such as expedited brake inspections, the use of operator hand-held devices, mobile screening sites, on-board safety database access, and the enrollment of vehicles and carriers in the electronic clearance program.
Commercial Vehicle Driver Vehicle The 'Commercial Vehicle Driver' represents the people that operate vehicles transporting goods, including both long haul trucks and local pick-up and delivery vans. This physical object is complementary to the Driver physical object in that it represents those interactions which are unique to Commercial Vehicle Operations. Information flowing from the Commercial Vehicle Driver includes those system inputs specific to Commercial Vehicle Operations.
Commercial Vehicle Inspector Field The people who perform regulatory inspection of Commercial Vehicles in the field. CVO Inspectors support roadside inspection, weighing, and checking of credentials either through automated preclearance or manual methods. The Commercial Vehicle Inspector is an inspection and enforcement arm of regulatory agencies with frequent direct interface with Commercial Vehicles and their Drivers.
Commercial Vehicle OBE Vehicle The Commercial Vehicle On-Board Equipment (OBE) resides in a commercial vehicle and provides the sensory, processing, storage, and communications functions necessary to support safe and efficient commercial vehicle operations. It provides two-way communications between the commercial vehicle drivers, their fleet managers, attached freight equipment, and roadside officials. A separate 'Vehicle OBE' physical object supports vehicle safety and driver information capabilities that apply to all vehicles, including commercial vehicles. The Commercial Vehicle OBE supplements these general ITS capabilities with capabilities that are specific to commercial vehicles.
Fleet and Freight Management Center Center The 'Fleet and Freight Management Center' provides the capability for commercial drivers and fleet-freight managers to receive real-time routing information and access databases containing vehicle and/or freight equipment locations as well as carrier, vehicle, freight equipment and driver information. The 'Fleet and Freight Management Center' also provides the capability for fleet managers to monitor the safety and security of their commercial vehicle drivers and fleet.

Includes Functional Objects:

Functional Object Description Physical Object
CV Driver Work Records 'CV Driver Work Records' monitors the commercial vehicle driver's working hours and hours of rest. It is physical connected with the commercial vehicle to automate data collection. It provides the capability for the driver to verify and annotate the collected records and makes such records securely available to the carrier and safety officials. The device or devices associated with this functional object and associated cloud services that facilitate communications are frequently provided by third party service providers. Commercial Vehicle OBE
CVAC Information Exchange 'CVAC Information Exchange' supports the exchange of safety, credentials, permit data, and other data concerning the operation of commercial vehicles among jurisdictions. The object also supports the exchange of safety (e.g., driver logs), credentials, permit, and operations data between systems (for example, an administrative center and the roadside check facilities) within a single jurisdiction. Data are collected from multiple authoritative sources and packaged into snapshots (top-level summary and critical status information) and profiles (detailed and historical data). Data is made available to fleet operators and other information requestors on request or based on subscriptions established by the requestor. Commercial Vehicle Administration Center
CVCE Safety and Security Inspection 'CVCE Safety and Security Inspection' supports the roadside safety inspection process, including wireless roadside inspections that are conducted remotely. It reads on-board safety data at mainline speeds to rapidly check the vehicle and driver and accesses historical and current safety data after identifying vehicles at mainline speeds or while stopped at the roadside. The capabilities to process safety data and issue pull-in messages or provide warnings to the driver, carrier, and enforcement agencies are also provided. It includes hand held or automatic devices to rapidly inspect the vehicle and driver, including driver logs. Results of screening and summary safety inspection data are stored and maintained. Since a vehicle may cross jurisdictional boundaries during a trip, it supports the concept of a last clearance event record carried on the vehicle tag. The last clearance event record reflects the results of the roadside verification action. For example, if the vehicle is pulled over in State A and undergoes credential, weight, and safety checks, the results of the clearance process are written to the vehicle s tag. If the vehicle continues the trip and passes a roadside station in State B, the State B station has access to the results of the previous pull-in because it can read the last clearance event record written by the State A roadside station. It associates high-risk cargo with the container/chassis, manifest, carrier, vehicle and driver transporting it. Commercial Vehicle Check Equipment
Fleet Driver Log Management 'Fleet Driver Log Management' manages and monitors driver logs for the motor carrier. It supports initialization of the logging devices, monitors driver log data, and provides the capability for carrier representatives to review logs, provide annotations, and recommend changes. It may provide it's own communications services or rely on a third party service provider to support communications with on-board equipment and the driver. Based on information reported by the commercial vehicle, it will determine if the driver is authorized, and notify the Commercial Vehicle Manager when an unauthorized driver is detected. The Commercial Vehicle Manager may override the disable vehicle action. When an unauthorized driver is detected and the system is not overridden, it will issue a message to the commercial vehicle to safely disable the vehicle. If an unauthorized driver is detected, it will send the Emergency Management Center an alert that includes: incident location, current location of the CV, Vehicle ID, Carrier ID, Driver ID, CV Credentials information, and cargo manifest (if known). Fleet and Freight Management Center
Freight Administration and Management 'Freight Administration and Management' manages the movement of freight from source to destination. It interfaces to intermodal customers to setup and schedule transportation and coordinates with intermodal terminals and freight consolidation stations to coordinate the shipment. It coordinates with the appropriate government agencies to expedite the movement of trucks, their drivers, and their cargo across international borders. The application monitors the status of the freight and freight equipment (container, trailer, or chassis) and monitors freight location and compares it against the planned route. Fleet and Freight Management Center

Includes Information Flows:

Information Flow Description
CVO inspector information This flow represents the visual or auditory interface with ITS equipment containing credential, safety, and preclearance information and instructions to the commercial vehicle inspector.
CVO inspector input This flow represents the tactile or auditory interface with ITS equipment containing requests from the commercial vehicle inspector to operate the commercial vehicle inspection station.
driver log A daily log showing hours in service for the current driver. The query flow is not explicitly shown.
driver log carrier input Suggested updates and annotations to the driver log information provided by the motor carrier for driver consideration and incorporation.
driver log inspector display The device used by the commercial vehicle driver to record hours of service can also be viewed by the roadside inspector, possibly in a specific display mode in order to monitor compliance.
driver operations feedback The CV OBE provides feedback to the driver based on their hours of service, for example, a warning of upcoming rest time.
host commercial vehicle status Information provided to the ITS on-board equipment from other systems on the Commercial Vehicle Platform.
malfunction report Information describing malfunctions of OBEs monitored by the providing center, as well as malfunctions of the center's ICT system.
request for driver log CV Check Equipment requests access to the driver log from the CV Service Provider using the address provided by 'request driver log address'. The security credentials provided by the Security Credentials Registry are attached to this request.
work and rest declarations The CV driver enters his/her hours of service via a user interface of the CV OBE. This is done via a work declaration at the start of a driving period and a rest declaration at the end of a driving period.

Goals and Objectives

Associated Planning Factors and Goals

Planning Factor Goal

Associated Objective Categories

Objective Category

Associated Objectives and Performance Measures

Objective Performance Measure


 
Since the mapping between objectives and service packages is not always straight-forward and often situation-dependent, these mappings should only be used as a starting point. Users should do their own analysis to identify the best service packages for their region.

Needs and Requirements

Need Functional Object Requirement

Related Sources

Document Name Version Publication Date
None


Security

In order to participate in this service package, each physical object should meet or exceed the following security levels.

Physical Object Security
Physical Object Confidentiality Integrity Availability Security Class
Basic Commercial Vehicle  
Commercial Vehicle Administration Center High High Moderate Class 4
Commercial Vehicle Check Equipment High High Moderate Class 4
Commercial Vehicle OBE High High Moderate Class 4
Fleet and Freight Management Center High High Moderate Class 4



In order to participate in this service package, each information flow triple should meet or exceed the following security levels.

Information Flow Security
Source Destination Information Flow Confidentiality Integrity Availability
Basis Basis Basis
Basic Commercial Vehicle Commercial Vehicle OBE host commercial vehicle status Moderate Moderate Moderate
This can include some sensitive data. However, other data, such as vehicle location and motion will then be broadcast. There also may be proprietary information included in this. This is used later on to determine whether a vehicle should request priority at an intersection. If this information is incorrect the vehicle may make false requests. All other flows that use the data from this flow have a MODERATE integrity requirement, therefore, this must also have a MODERATE integrity requirement. This information would need to be available immediately for the application to work.
Commercial Vehicle Administration Center Commercial Vehicle Check Equipment driver log High High Moderate
Driver log contains PII, personal identification and work conditions and by definition, log of hours worked. This is personal and competitive with regulatory use. It should be available only to the intended recipient. Driver log data is covered under commercial regulatory schemes in most jurisdictions. Forgery of driver log data would have significant competitive implications, not to mention being a regulatory violation. There are alternative mechanisms for exchanging the driver log, though all have a negative impact on the driver's time, which is why MODERATE and not LOW.
Commercial Vehicle Check Equipment Commercial Vehicle Administration Center request for driver log High High Moderate
Driver log contains PII, at least a code or identifier assoicated with a driver, and also implies a response that contains more detailed PII. This is personal and competitive with regulatory use. It should be available only to the intended recipient. Driver log data is covered under commercial regulatory schemes in most jurisdictions. Forgery of driver log data would have significant competitive implications, not to mention being a regulatory violation. There are alternative mechanisms for exchanging the driver log, though all have a negative impact on the driver's time, which is why MODERATE and not LOW.
Commercial Vehicle Check Equipment Commercial Vehicle Inspector CVO inspector information Not Applicable High High
Commercial Vehicle Operations human interfaces should not be casually viewable for competitive reasons. Data should be correct as it relates to CVO, and given that this is the primary interface between inspector and inspection results, must be HIGH for both integrity and availability or the inspection regime breaks down. Data should be correct as it relates to CVO, and given that this is the primary interface between inspector and inspection results, must be HIGH for both integrity and availability or the inspection regime breaks down.
Commercial Vehicle Driver Commercial Vehicle OBE work and rest declarations Moderate Moderate Moderate
Commercial Vehicle Operations human interfaces should not be casually viewable for competitive and physical security reasons. Data should be correct as it relates to CVO, however there is generally another mechanism to double-check this data, which is why it is MODERATE and not HIGH. Flow should be available as it relates to CVO, however there is generally another mechanism through which this data might be received, which is why it is MODERATE and not HIGH.
Commercial Vehicle Inspector Commercial Vehicle Check Equipment CVO inspector input Not Applicable High High
Commercial Vehicle Operations human interfaces should not be casually viewable for competitive reasons. Data should be correct as it relates to CVO, and given that this is the primary interface between inspector and inspection results, must be HIGH for both integrity and availability or the inspection regime breaks down. Data should be correct as it relates to CVO, and given that this is the primary interface between inspector and inspection results, must be HIGH for both integrity and availability or the inspection regime breaks down.
Commercial Vehicle OBE Commercial Vehicle Administration Center driver log High High Moderate
Driver log contains PII, personal identification and work conditions and by definition, log of hours worked. This is personal and competitive with regulatory use. It should be available only to the intended recipient. Driver log data is covered under commercial regulatory schemes in most jurisdictions. Forgery of driver log data would have significant competitive implications, not to mention being a regulatory violation. There are alternative mechanisms for exchanging the driver log, though all have a negative impact on the driver's time, which is why MODERATE and not LOW.
Commercial Vehicle OBE Commercial Vehicle Check Equipment driver log High High Moderate
Driver log contains PII, personal identification and work conditions and by definition, log of hours worked. This is personal and competitive with regulatory use. It should be available only to the intended recipient. Driver log data is covered under commercial regulatory schemes in most jurisdictions. Forgery of driver log data would have significant competitive implications, not to mention being a regulatory violation. There are alternative mechanisms for exchanging the driver log, though all have a negative impact on the driver's time, which is why MODERATE and not LOW.
Commercial Vehicle OBE Commercial Vehicle Driver driver operations feedback Not Applicable Moderate Moderate
This data is informing the driver about the operations of the vehicle. It should not contain anything sensitive, and does not matter if another person can observe it. Data should be correct as it relates to CVO, however there is generally another mechanism to double-check this data, which is why it is MODERATE and not HIGH. Flow should be available as it relates to CVO, however there is generally another mechanism through which this data might be received, which is why it is MODERATE and not HIGH.
Commercial Vehicle OBE Commercial Vehicle Inspector driver log inspector display High High Moderate
Driver log contains PII, personal identification and work conditions and by definition, log of hours worked. This is personal and competitive with regulatory use. It should be available only to the intended recipient. Driver log data is covered under commercial regulatory schemes in most jurisdictions. Forgery of driver log data would have significant competitive implications, not to mention being a regulatory violation. There are alternative mechanisms for exchanging the driver log, though all have a negative impact on the driver's time, which is why MODERATE and not LOW.
Commercial Vehicle OBE Fleet and Freight Management Center driver log High High Moderate
Driver log contains PII, personal identification and work conditions and by definition, log of hours worked. This is personal and competitive with regulatory use. It should be available only to the intended recipient. Driver log data is covered under commercial regulatory schemes in most jurisdictions. Forgery of driver log data would have significant competitive implications, not to mention being a regulatory violation. There are alternative mechanisms for exchanging the driver log, though all have a negative impact on the driver's time, which is why MODERATE and not LOW.
Fleet and Freight Management Center Commercial Vehicle Administration Center driver log High High Moderate
Driver log contains PII, personal identification and work conditions and by definition, log of hours worked. This is personal and competitive with regulatory use. It should be available only to the intended recipient. Driver log data is covered under commercial regulatory schemes in most jurisdictions. Forgery of driver log data would have significant competitive implications, not to mention being a regulatory violation. There are alternative mechanisms for exchanging the driver log, though all have a negative impact on the driver's time, which is why MODERATE and not LOW.
Fleet and Freight Management Center Commercial Vehicle Administration Center malfunction report Moderate Moderate Moderate
May include PII, identifying the vehicle and device. Malfunction reports will trigger repair-related actions, which if not taken will lead to an operator not properly monitored, and if taken in error will waste resources. Frequency is likely low, however when malfunctions happen this flow needs to operate or vehicles may not be properly repaired for extended periods. Considering the operating environment for many heavy vehicles, this could entail thousands of miles of operation without proper monitoring, which has a safety impact.
Fleet and Freight Management Center Commercial Vehicle OBE driver log carrier input High High Moderate
Driver log contains PII, personal identification and work conditions and by definition, log of hours worked. This is personal and competitive with regulatory use. It should be available only to the intended recipient. Driver log data is covered under commercial regulatory schemes in most jurisdictions. Forgery of driver log data would have significant competitive implications, not to mention being a regulatory violation. There are alternative mechanisms for exchanging the driver log, though all have a negative impact on the driver's time, which is why MODERATE and not LOW.

Standards

The following table lists the standards associated with physical objects in this service package. For standards related to interfaces, see the specific information flow triple pages. These pages can be accessed directly from the SVG diagram(s) located on the Physical tab, by clicking on each information flow line on the diagram.

NameTitlePhysical Object
SAE J3361 Antenna requirements V2X Antenna Coverage and Test Requirements for US FHWA Class 1 and Class 3-13 Class Vehicles Commercial Vehicle OBE
SAE J5001 OBU Standard Onboard Unit Standard for Connected Vehicles Commercial Vehicle OBE




System Requirements

No System Requirements