Parent Service Package: CF15
< < CF14.1 : CF15.1 : CF16.1 > >

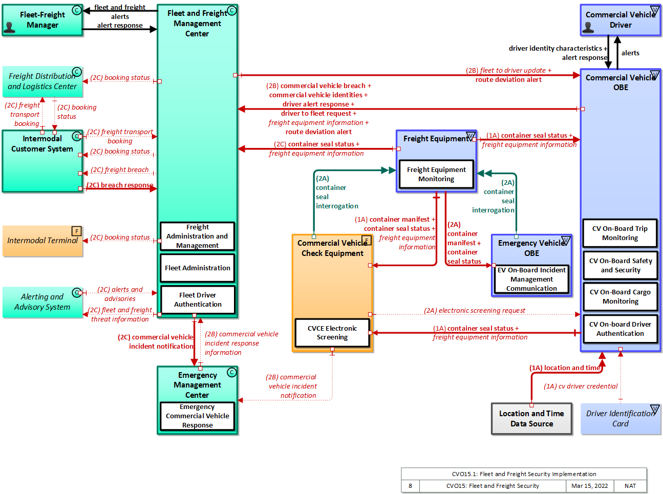
CF15.1: Fleet and Freight Security Implementation

This 'implementation' is a holistic view of the CVO15 service package, including all Physical Objects, Functional Objects, and Triples associated with the service package. It distinguishes between items that are fundamental to the service and items that are optional. Your specific implementation is likely to include the fundamental items and selected optional items, based on your specific project requirements.

Relevant Regions: Australia, Canada, European Union, and United States

Enterprise

Development Stage Roles and Relationships

Installation Stage Roles and Relationships

Operations and Maintenance Stage Roles and Relationships
(hide)

Source Destination Role/Relationship
Alerting and Advisory System MaintainerAlerting and Advisory System Maintains
Alerting and Advisory System ManagerAlerting and Advisory System Manages
Alerting and Advisory System ManagerAlerting and Advisory System Operator System Usage Agreement
Alerting and Advisory System OperatorAlerting and Advisory System Operates
Alerting and Advisory System OwnerAlerting and Advisory System Maintainer System Maintenance Agreement
Alerting and Advisory System OwnerAlerting and Advisory System Manager Operations Agreement
Alerting and Advisory System OwnerFleet and Freight Management Center Maintainer Maintenance Data Exchange Agreement
Alerting and Advisory System OwnerFleet and Freight Management Center Owner Information Exchange Agreement
Alerting and Advisory System OwnerFleet and Freight Management Center User Service Usage Agreement
Alerting and Advisory System OwnerFleet-Freight Manager Application Usage Agreement
Alerting and Advisory System SupplierAlerting and Advisory System Owner Warranty
Commercial Vehicle Check Equipment MaintainerCommercial Vehicle Check Equipment Maintains
Commercial Vehicle Check Equipment ManagerCommercial Vehicle Check Equipment Manages
Commercial Vehicle Check Equipment ManagerCommercial Vehicle Inspector System Usage Agreement
Commercial Vehicle Check Equipment OwnerCommercial Vehicle Check Equipment Maintainer System Maintenance Agreement
Commercial Vehicle Check Equipment OwnerCommercial Vehicle Check Equipment Manager Operations Agreement
Commercial Vehicle Check Equipment OwnerCommercial Vehicle Driver Application Usage Agreement
Commercial Vehicle Check Equipment OwnerCommercial Vehicle OBE Maintainer Maintenance Data Exchange Agreement
Commercial Vehicle Check Equipment OwnerCommercial Vehicle OBE Owner Expectation of Information Provision
Commercial Vehicle Check Equipment OwnerCommercial Vehicle OBE User Service Usage Agreement
Commercial Vehicle Check Equipment OwnerEmergency Management Center Maintainer Maintenance Data Exchange Agreement
Commercial Vehicle Check Equipment OwnerEmergency Management Center Owner Information Provision Agreement
Commercial Vehicle Check Equipment OwnerEmergency Management Center User Service Usage Agreement
Commercial Vehicle Check Equipment OwnerEmergency Personnel Application Usage Agreement
Commercial Vehicle Check Equipment OwnerFreight Equipment Maintainer Maintenance Data Exchange Agreement
Commercial Vehicle Check Equipment OwnerFreight Equipment Operator Application Usage Agreement
Commercial Vehicle Check Equipment OwnerFreight Equipment Owner Expectation of Information Provision
Commercial Vehicle Check Equipment OwnerFreight Equipment User Service Usage Agreement
Commercial Vehicle Check Equipment SupplierCommercial Vehicle Check Equipment Owner Warranty
Commercial Vehicle DriverCommercial Vehicle OBE Operates
Commercial Vehicle DriverDriver Identification Card Operates
Commercial Vehicle DriverLocation and Time Data Source Operates
Commercial Vehicle InspectorCommercial Vehicle Check Equipment Operates
Commercial Vehicle OBE MaintainerCommercial Vehicle OBE Maintains
Commercial Vehicle OBE ManagerCommercial Vehicle Driver System Usage Agreement
Commercial Vehicle OBE ManagerCommercial Vehicle OBE Manages
Commercial Vehicle OBE OwnerCommercial Vehicle Check Equipment Maintainer Maintenance Data Exchange Agreement
Commercial Vehicle OBE OwnerCommercial Vehicle Check Equipment Owner Expectation of Data Provision
Commercial Vehicle OBE OwnerCommercial Vehicle Check Equipment User Service Usage Agreement
Commercial Vehicle OBE OwnerCommercial Vehicle Inspector Application Usage Agreement
Commercial Vehicle OBE OwnerCommercial Vehicle OBE Maintainer System Maintenance Agreement
Commercial Vehicle OBE OwnerCommercial Vehicle OBE Manager Operations Agreement
Commercial Vehicle OBE OwnerFleet and Freight Management Center Maintainer Maintenance Data Exchange Agreement
Commercial Vehicle OBE OwnerFleet and Freight Management Center Owner Information Exchange Agreement
Commercial Vehicle OBE OwnerFleet and Freight Management Center User Service Usage Agreement
Commercial Vehicle OBE OwnerFleet-Freight Manager Application Usage Agreement
Commercial Vehicle OBE SupplierCommercial Vehicle OBE Owner Warranty
Driver Identification Card MaintainerDriver Identification Card Maintains
Driver Identification Card ManagerCommercial Vehicle Driver System Usage Agreement
Driver Identification Card ManagerDriver Identification Card Manages
Driver Identification Card OwnerCommercial Vehicle Driver Application Usage Agreement
Driver Identification Card OwnerCommercial Vehicle OBE Maintainer Maintenance Data Exchange Agreement
Driver Identification Card OwnerCommercial Vehicle OBE Owner Expectation of Data Provision
Driver Identification Card OwnerCommercial Vehicle OBE User Service Usage Agreement
Driver Identification Card OwnerDriver Identification Card Maintainer System Maintenance Agreement
Driver Identification Card OwnerDriver Identification Card Manager Operations Agreement
Driver Identification Card SupplierDriver Identification Card Owner Warranty
Emergency Management Center MaintainerEmergency Management Center Maintains
Emergency Management Center ManagerEmergency Management Center Manages
Emergency Management Center ManagerEmergency Personnel System Usage Agreement
Emergency Management Center OwnerEmergency Management Center Maintainer System Maintenance Agreement
Emergency Management Center OwnerEmergency Management Center Manager Operations Agreement
Emergency Management Center OwnerFleet and Freight Management Center Maintainer Maintenance Data Exchange Agreement
Emergency Management Center OwnerFleet and Freight Management Center Owner Information Exchange Agreement
Emergency Management Center OwnerFleet and Freight Management Center User Service Usage Agreement
Emergency Management Center OwnerFleet-Freight Manager Application Usage Agreement
Emergency Management Center SupplierEmergency Management Center Owner Warranty
Emergency PersonnelEmergency Management Center Operates
Emergency PersonnelEmergency Vehicle OBE Operates
Emergency Vehicle OBE MaintainerEmergency Vehicle OBE Maintains
Emergency Vehicle OBE ManagerEmergency Personnel System Usage Agreement
Emergency Vehicle OBE ManagerEmergency Vehicle OBE Manages
Emergency Vehicle OBE OwnerEmergency Vehicle OBE Maintainer System Maintenance Agreement
Emergency Vehicle OBE OwnerEmergency Vehicle OBE Manager Operations Agreement
Emergency Vehicle OBE OwnerFreight Equipment Maintainer Maintenance Data Exchange Agreement
Emergency Vehicle OBE OwnerFreight Equipment Operator Application Usage Agreement
Emergency Vehicle OBE OwnerFreight Equipment Operator Vehicle Operating Agreement
Emergency Vehicle OBE OwnerFreight Equipment Owner Expectation of Data Provision
Emergency Vehicle OBE OwnerFreight Equipment User Service Usage Agreement
Emergency Vehicle OBE SupplierEmergency Vehicle OBE Owner Warranty
Fleet and Freight Management Center MaintainerFleet and Freight Management Center Maintains
Fleet and Freight Management Center ManagerFleet and Freight Management Center Manages
Fleet and Freight Management Center ManagerFleet-Freight Manager System Usage Agreement
Fleet and Freight Management Center OwnerAlerting and Advisory System Maintainer Maintenance Data Exchange Agreement
Fleet and Freight Management Center OwnerAlerting and Advisory System Operator Application Usage Agreement
Fleet and Freight Management Center OwnerAlerting and Advisory System Owner Information Exchange Agreement
Fleet and Freight Management Center OwnerAlerting and Advisory System User Service Usage Agreement
Fleet and Freight Management Center OwnerCommercial Vehicle Driver Application Usage Agreement
Fleet and Freight Management Center OwnerCommercial Vehicle OBE Maintainer Maintenance Data Exchange Agreement
Fleet and Freight Management Center OwnerCommercial Vehicle OBE Owner Information Exchange Agreement
Fleet and Freight Management Center OwnerCommercial Vehicle OBE User Service Usage Agreement
Fleet and Freight Management Center OwnerEmergency Management Center Maintainer Maintenance Data Exchange Agreement
Fleet and Freight Management Center OwnerEmergency Management Center Owner Information Exchange Agreement
Fleet and Freight Management Center OwnerEmergency Management Center User Service Usage Agreement
Fleet and Freight Management Center OwnerEmergency Personnel Application Usage Agreement
Fleet and Freight Management Center OwnerFleet and Freight Management Center Maintainer System Maintenance Agreement
Fleet and Freight Management Center OwnerFleet and Freight Management Center Manager Operations Agreement
Fleet and Freight Management Center OwnerFreight Distribution and Logistics Center Maintainer Maintenance Data Exchange Agreement
Fleet and Freight Management Center OwnerFreight Distribution and Logistics Center Operator Application Usage Agreement
Fleet and Freight Management Center OwnerFreight Distribution and Logistics Center Owner Information Provision Agreement
Fleet and Freight Management Center OwnerFreight Distribution and Logistics Center User Service Usage Agreement
Fleet and Freight Management Center OwnerIntermodal Customer System Maintainer Maintenance Data Exchange Agreement
Fleet and Freight Management Center OwnerIntermodal Customer System Operator Application Usage Agreement
Fleet and Freight Management Center OwnerIntermodal Customer System Owner Information Exchange Agreement
Fleet and Freight Management Center OwnerIntermodal Customer System User Service Usage Agreement
Fleet and Freight Management Center OwnerIntermodal Terminal Maintainer Maintenance Data Exchange Agreement
Fleet and Freight Management Center OwnerIntermodal Terminal Operator Application Usage Agreement
Fleet and Freight Management Center OwnerIntermodal Terminal Owner Information Provision Agreement
Fleet and Freight Management Center OwnerIntermodal Terminal User Service Usage Agreement
Fleet and Freight Management Center SupplierFleet and Freight Management Center Owner Warranty
Fleet-Freight ManagerFleet and Freight Management Center Operates
Freight Distribution and Logistics Center MaintainerFreight Distribution and Logistics Center Maintains
Freight Distribution and Logistics Center ManagerFreight Distribution and Logistics Center Manages
Freight Distribution and Logistics Center ManagerFreight Distribution and Logistics Center Operator System Usage Agreement
Freight Distribution and Logistics Center OperatorFreight Distribution and Logistics Center Operates
Freight Distribution and Logistics Center OwnerFreight Distribution and Logistics Center Maintainer System Maintenance Agreement
Freight Distribution and Logistics Center OwnerFreight Distribution and Logistics Center Manager Operations Agreement
Freight Distribution and Logistics Center OwnerIntermodal Customer System Maintainer Maintenance Data Exchange Agreement
Freight Distribution and Logistics Center OwnerIntermodal Customer System Operator Application Usage Agreement
Freight Distribution and Logistics Center OwnerIntermodal Customer System Owner Information Exchange Agreement
Freight Distribution and Logistics Center OwnerIntermodal Customer System User Service Usage Agreement
Freight Distribution and Logistics Center SupplierFreight Distribution and Logistics Center Owner Warranty
Freight Equipment MaintainerFreight Equipment Maintains
Freight Equipment ManagerFreight Equipment Manages
Freight Equipment ManagerFreight Equipment Operator System Usage Agreement
Freight Equipment OperatorFreight Equipment Operates
Freight Equipment OwnerCommercial Vehicle Check Equipment Maintainer Maintenance Data Exchange Agreement
Freight Equipment OwnerCommercial Vehicle Check Equipment Owner Expectation of Data Provision
Freight Equipment OwnerCommercial Vehicle Check Equipment User Service Usage Agreement
Freight Equipment OwnerCommercial Vehicle Driver Application Usage Agreement
Freight Equipment OwnerCommercial Vehicle Driver Vehicle Operating Agreement
Freight Equipment OwnerCommercial Vehicle Inspector Application Usage Agreement
Freight Equipment OwnerCommercial Vehicle OBE Maintainer Maintenance Data Exchange Agreement
Freight Equipment OwnerCommercial Vehicle OBE Owner Expectation of Data Provision
Freight Equipment OwnerCommercial Vehicle OBE User Service Usage Agreement
Freight Equipment OwnerEmergency Personnel Application Usage Agreement
Freight Equipment OwnerEmergency Personnel Vehicle Operating Agreement
Freight Equipment OwnerEmergency Vehicle OBE Maintainer Maintenance Data Exchange Agreement
Freight Equipment OwnerEmergency Vehicle OBE Owner Expectation of Data Provision
Freight Equipment OwnerEmergency Vehicle OBE User Service Usage Agreement
Freight Equipment OwnerFleet and Freight Management Center Maintainer Maintenance Data Exchange Agreement
Freight Equipment OwnerFleet and Freight Management Center Owner Information Provision Agreement
Freight Equipment OwnerFleet and Freight Management Center User Service Usage Agreement
Freight Equipment OwnerFleet-Freight Manager Application Usage Agreement
Freight Equipment OwnerFreight Equipment Maintainer System Maintenance Agreement
Freight Equipment OwnerFreight Equipment Manager Operations Agreement
Freight Equipment SupplierFreight Equipment Owner Warranty
Intermodal Customer System MaintainerIntermodal Customer System Maintains
Intermodal Customer System ManagerIntermodal Customer System Manages
Intermodal Customer System ManagerIntermodal Customer System Operator System Usage Agreement
Intermodal Customer System OperatorIntermodal Customer System Operates
Intermodal Customer System OwnerFleet and Freight Management Center Maintainer Maintenance Data Exchange Agreement
Intermodal Customer System OwnerFleet and Freight Management Center Owner Information Exchange Agreement
Intermodal Customer System OwnerFleet and Freight Management Center User Service Usage Agreement
Intermodal Customer System OwnerFleet-Freight Manager Application Usage Agreement
Intermodal Customer System OwnerFreight Distribution and Logistics Center Maintainer Maintenance Data Exchange Agreement
Intermodal Customer System OwnerFreight Distribution and Logistics Center Operator Application Usage Agreement
Intermodal Customer System OwnerFreight Distribution and Logistics Center Owner Information Exchange Agreement
Intermodal Customer System OwnerFreight Distribution and Logistics Center User Service Usage Agreement
Intermodal Customer System OwnerIntermodal Customer System Maintainer System Maintenance Agreement
Intermodal Customer System OwnerIntermodal Customer System Manager Operations Agreement
Intermodal Customer System SupplierIntermodal Customer System Owner Warranty
Intermodal Terminal MaintainerIntermodal Terminal Maintains
Intermodal Terminal ManagerIntermodal Terminal Manages
Intermodal Terminal ManagerIntermodal Terminal Operator System Usage Agreement
Intermodal Terminal OperatorIntermodal Terminal Operates
Intermodal Terminal OwnerIntermodal Terminal Maintainer System Maintenance Agreement
Intermodal Terminal OwnerIntermodal Terminal Manager Operations Agreement
Intermodal Terminal SupplierIntermodal Terminal Owner Warranty
Location and Time Data Source MaintainerLocation and Time Data Source Maintains
Location and Time Data Source ManagerCommercial Vehicle Driver System Usage Agreement
Location and Time Data Source ManagerLocation and Time Data Source Manages
Location and Time Data Source OwnerCommercial Vehicle Driver Application Usage Agreement
Location and Time Data Source OwnerCommercial Vehicle OBE Maintainer Maintenance Data Exchange Agreement
Location and Time Data Source OwnerCommercial Vehicle OBE User Service Usage Agreement
Location and Time Data Source OwnerLocation and Time Data Source Maintainer System Maintenance Agreement
Location and Time Data Source OwnerLocation and Time Data Source Manager Operations Agreement
Location and Time Data Source SupplierLocation and Time Data Source Owner Warranty

Functional

This service package includes the following Functional View PSpecs:

Physical Object Functional Object PSpec Number PSpec Name
Commercial Vehicle Check Equipment CVCE Electronic Screening 2.3.1 Produce Commercial Vehicle Driver Message at Roadside
2.3.2.1 Administer Commercial Vehicle Roadside Credentials Database
2.3.2.2 Process Screening Transactions
2.3.3.1 Provide Commercial Vehicle Checkstation Communications
2.3.3.3 Administer Commercial Vehicle Roadside Safety Database
2.3.4 Detect and Classify Commercial Vehicles and Freight Equipment
2.3.5 Provide Commercial Vehicle Roadside Operator Interface
2.3.6 Provide Commercial Vehicle Reports
Commercial Vehicle OBE CV On-Board Cargo Monitoring 2.4.2 Collect On-board Commercial Vehicle Sensor Data
2.4.3 Analyze Commercial Vehicle On-board Data
2.4.4 Provide Commercial Vehicle Driver Interface
2.4.7 Manage CV On-board Data
2.6.4 Provide Lock Tag Data Interface
2.8.3.1 Provide Driver Interface for Intermodal Freight Dispatch
CV On-board Driver Authentication 2.4.1 Communicate Commercial Vehicle On-board Data to Roadside
2.4.3 Analyze Commercial Vehicle On-board Data
2.4.4 Provide Commercial Vehicle Driver Interface
2.4.7 Manage CV On-board Data
2.4.9 Authenticate Commercial Vehicle Driver
CV On-Board Safety and Security 2.3.7 Produce Commercial Vehicle Driver Message on Vehicle
2.4.1 Communicate Commercial Vehicle On-board Data to Roadside
2.4.2 Collect On-board Commercial Vehicle Sensor Data
2.4.4 Provide Commercial Vehicle Driver Interface
2.4.5 Communicate Commercial Vehicle On-board Data
2.4.6 Provide Commercial Vehicle On-board Data Store Interface
2.4.7 Manage CV On-board Data
2.6.2 Transmit Commercial Vehicle Tag Data
CV On-Board Trip Monitoring 2.1.4 Provide Commercial Vehicle Driver Routing Interface
2.2.2 Provide Vehicle Static Route
2.2.3 Provide CV Driver Electronic Credential and Tax Filing Interface
2.2.4 Provide Commercial Vehicle Driver Communications
2.4.4 Provide Commercial Vehicle Driver Interface
2.4.5 Communicate Commercial Vehicle On-board Data
2.4.6 Provide Commercial Vehicle On-board Data Store Interface
2.4.8 Correlate Commercial Vehicle Route
Emergency Management Center Emergency Commercial Vehicle Response 5.1.1.1 Coordinate Emergency Inputs
5.1.1.2 Identify Commercial Vehicle Emergencies
Emergency Vehicle OBE EV On-Board Incident Management Communication 5.3.5 Provide Emergency Personnel Interface
Fleet and Freight Management Center Fleet Administration 2.1.1.1 Manage Commercial Fleet Electronic Credentials and Tax Filing
2.1.1.2 Manage Commercial Vehicle Routes
2.1.1.3 Provide Commercial Fleet Static Route
2.1.1.6 Monitor Commercial Vehicle Route
2.1.2 Provide Commercial Vehicle Fleet Manager Interface
2.1.3 Provide Fleet Manager Commercial Vehicle Communications
2.1.5 Manage Driver Instruction Store
2.1.6 Manage Commercial Vehicle Incidents
2.2.1 Manage CV Electronic Credential and Tax Filing Interface
2.6.1 Provide Commercial Vehicle Manager Tag Data Interface
2.7.6 Provide Freight Manager Interface
2.7.7 Provide Shipper Booking Interface
2.7.8 Manage External Intermodal System Interface
Fleet Driver Authentication 2.1.1.7 Monitor Assignment Identities
2.1.5 Manage Driver Instruction Store
2.1.6 Manage Commercial Vehicle Incidents
Freight Administration and Management 2.1.1.2 Manage Commercial Vehicle Routes
2.1.1.4 Provide HAZMAT Incident Support
2.1.1.5 Manage Commercial Vehicle Fleet Map Data
2.1.1.6 Monitor Commercial Vehicle Route
2.1.1.7 Monitor Assignment Identities
2.1.3 Provide Fleet Manager Commercial Vehicle Communications
2.1.5 Manage Driver Instruction Store
2.1.6 Manage Commercial Vehicle Incidents
2.1.7 Schedule Commercial Vehicle Servicing
2.6.1 Provide Commercial Vehicle Manager Tag Data Interface
2.7.1 Manage Freight Incidents
2.7.2 Monitor Freight Equipment Route
2.7.3 Manage Freight Equipment Fleet
2.7.4 Manage Freight Equipment Maintenance
2.7.5 Process Freight Integrity Data
2.7.6 Provide Freight Manager Interface
2.7.7 Provide Shipper Booking Interface
Freight Equipment Freight Equipment Monitoring 2.8.3.4 Determine Freight Equipment Status
2.8.3.5 Provide Freight Equipment Status
2.8.3.6 Manage Border Inspection Interface
Intermodal Customer System ICS Intermodal Freight Customer Support 2.8.5.1 Book Intermodal Shipments
2.8.5.2 Track Intermodal Shipments
2.8.5.3 Monitor and Manage Intermodal Deliveries

Physical

The physical diagram can be viewed in SVG or PNG format and the current format is SVG.
SVG Diagram
PNG Diagram


Display Legend in SVG or PNG

Includes Physical Objects:

Physical Object Class Description
Alerting and Advisory System Center 'Alerting and Advisory System' represents the federal, state, and local alerting and advisory systems that provide alerts, advisories, and other potential threat information that is relevant to surface transportation systems. This includes systems such as the Information Sharing and Analysis Centers (ISACS), the National Infrastructure Protection Center (NIPC), the Homeland Security Advisory System (HSAS), and other systems that provide intelligence about potential, imminent, or actual attacks on the transportation infrastructure or its supporting information systems. This system also represents the early warning and emergency alert systems operated by federal, state, county, and local agencies that provide advisories and alerts regarding all types of emergencies including natural hazards (floods, hurricanes, tornados, earthquakes), accidents (chemical spills, nuclear power plant emergencies) and other civil emergencies such as child abduction alerts that impact transportation system operation and/or require immediate public notification. Note that weather related watches and warnings, such as those issued by the National Hurricane Center, are provided by both this terminator and the Weather Service terminator since many alerting and advisory systems and the National Weather Service both provide severe weather and related hazards information. The alerts and advisories that are provided by the systems represented by this terminator are based on analysis of potential threat information that is collected from a variety of sources, including information collected by ITS systems. The bidirectional interface with this terminator allows potential threat information that is collected by ITS systems to be provided to the alerting and advisory systems to improve their ability to identify threats and provide useful and timely information. The types of information provided by this terminator include general assessments and incident awareness information, advisories that identify potential threats or recommendations to increase preparedness levels, alerts regarding imminent or in-progress emergencies, and specific threat information such as visual imagery used for biometric image processing.
Commercial Vehicle Check Equipment Field 'Commercial Vehicle Check Equipment' supports automated vehicle identification at mainline speeds for credential checking, roadside safety inspections, and weigh-in-motion using two-way data exchange. These capabilities include providing warnings to the commercial vehicle drivers, their fleet managers, and proper authorities of any safety problems that have been identified, accessing and examining historical safety data, and automatically deciding whether to allow the vehicle to pass or require it to stop with operator manual override. Commercial Vehicle Check Equipment also provides supplemental inspection services such as expedited brake inspections, the use of operator hand-held devices, mobile screening sites, on-board safety database access, and the enrollment of vehicles and carriers in the electronic clearance program.
Commercial Vehicle Driver Vehicle The 'Commercial Vehicle Driver' represents the people that operate vehicles transporting goods, including both long haul trucks and local pick-up and delivery vans. This physical object is complementary to the Driver physical object in that it represents those interactions which are unique to Commercial Vehicle Operations. Information flowing from the Commercial Vehicle Driver includes those system inputs specific to Commercial Vehicle Operations.
Commercial Vehicle OBE Vehicle The Commercial Vehicle On-Board Equipment (OBE) resides in a commercial vehicle and provides the sensory, processing, storage, and communications functions necessary to support safe and efficient commercial vehicle operations. It provides two-way communications between the commercial vehicle drivers, their fleet managers, attached freight equipment, and roadside officials. A separate 'Vehicle OBE' physical object supports vehicle safety and driver information capabilities that apply to all vehicles, including commercial vehicles. The Commercial Vehicle OBE supplements these general ITS capabilities with capabilities that are specific to commercial vehicles.
Driver Identification Card Vehicle 'Driver Identification Card' represents the card or device that enables the transfer of electronic identification information for a driver. This may include license information, biometrics, and other data to identify the driver. Typically the card will be issued by a government agency (e.g. a state driver licensing agency).
Emergency Management Center Center The 'Emergency Management Center' represents systems that support incident management, disaster response and evacuation, security monitoring, and other security and public safety-oriented ITS applications. It includes the functions associated with fixed and mobile public safety communications centers including public safety call taker and dispatch centers operated by police (including transit police), fire, and emergency medical services. It includes the functions associated with Emergency Operations Centers that are activated at local, regional, state, and federal levels for emergencies and the portable and transportable systems that support Incident Command System operations at an incident. This Center also represents systems associated with towing and recovery, freeway service patrols, HAZMAT response teams, and mayday service providers. It manages sensor and surveillance equipment used to enhance transportation security of the roadway infrastructure (including bridges, tunnels, interchanges, and other key roadway segments) and the public transportation system (including transit vehicles, public areas such as transit stops and stations, facilities such as transit yards, and transit infrastructure such as rail, bridges, tunnels, or bus guideways). It provides security/surveillance services to improve traveler security in public areas not a part of the public transportation system. It monitors alerts, advisories, and other threat information and prepares for and responds to identified emergencies. It coordinates emergency response involving multiple agencies with peer centers. It stores, coordinates, and utilizes emergency response and evacuation plans to facilitate this coordinated response. Emergency situation information including damage assessments, response status, evacuation information, and resource information are shared The Emergency Management Center also provides a focal point for coordination of the emergency and evacuation information that is provided to the traveling public, including wide-area alerts when immediate public notification is warranted. It tracks and manages emergency vehicle fleets using real-time road network status and routing information from the other centers to aid in selecting the emergency vehicle(s) and routes, and works with other relevant centers to tailor traffic control to support emergency vehicle ingress and egress, implementation of special traffic restrictions and closures, evacuation traffic control plans, and other special strategies that adapt the transportation system to better meet the unique demands of an emergency.
Emergency Vehicle OBE Vehicle The 'Emergency Vehicle On-Board Equipment' (OBE) resides in an emergency vehicle and provides the processing, storage, and communications functions that support public safety-related connected vehicle applications. It represents a range of vehicles including those operated by police, fire, and emergency medical services. In addition, it represents other incident response vehicles including towing and recovery vehicles and freeway service patrols. It includes two-way communications to support coordinated response to emergencies. A separate 'Vehicle OBE' physical object supports the general vehicle safety and driver information capabilities that apply to all vehicles, including emergency vehicles. The Emergency Vehicle OBE supplements these general capabilities with capabilities that are specific to emergency vehicles.
Fleet and Freight Management Center Center The 'Fleet and Freight Management Center' provides the capability for commercial drivers and fleet-freight managers to receive real-time routing information and access databases containing vehicle and/or freight equipment locations as well as carrier, vehicle, freight equipment and driver information. The 'Fleet and Freight Management Center' also provides the capability for fleet managers to monitor the safety and security of their commercial vehicle drivers and fleet.
Fleet-Freight Manager Center The 'Fleet-Freight Manager' represents the people that are responsible for the dispatching and management of Commercial Vehicle fleets (e.g. traditional Fleet Managers) and Freight Equipment assets. It may be many people in a large tracking organization or a single person (owner driver) in the case of single vehicle fleets. The Fleet-Freight Manager provides instructions and coordination for Commercial Vehicles and Freight Equipment and receives the status of the vehicles and freight equipment in the fleet that they manage.
Freight Distribution and Logistics Center Center The 'Freight Distribution and Logistics Center' provides intermodal logistics support and support for the efficient distribution of freight across transport systems and modes. This can include consolidation arrangements, warehousing, information sharing systems, and consignor-to-consignee intermodal shipping arrangements. These capabilities may be provided as part of intermodal fleet management activities or can be provided by an independent logistics specialist. These systems may also include centralized platforms that coordinate vessel operations, cargo documentation, ground transport reservations, and operational information exchange among vessels, terminals, cargo owners, transport operators, and other port stakeholders to support efficient and coordinated port and intermodal freight operations.
Freight Equipment Vehicle 'Freight Equipment' represents a freight container, intermodal chassis, or trailer and provides sensory, processing, storage, and communications functions necessary to support safe, secure and efficient freight operations. It provides equipment safety data and status and can alert the appropriate systems of an incident, breach, or tamper event. It also provides accurate position information to support in-transit visibility of freight equipment.
Intermodal Customer System Center The 'Intermodal Customer System' represents organizations that engage in the shipment of freight, either originator (consigner or shipper) or recipient of the cargo shipment. They enable the movement of goods on routes that require the use of other modes of transportation such as heavy rail, air, sea, etc. The Intermodal Customer System includes those personnel responsible for the movement of freight across international borders.
Intermodal Terminal Field The 'Intermodal Terminal' represents the terminal areas corresponding to modal change points. This includes interfaces between roadway freight transportation and air, rail, and/or water shipping modes. The basic unit of cargo handled by the Intermodal Terminal physical object is the container; less-than-container load handling is typically handled at a different facility (i.e., Freight Consolidation Station). The Intermodal Terminal can include electronic gate control for entrance and exit from the facility, automated guidance of vehicles within the facility, alerting appropriate parties of container arrivals and departures, and inventory and location of temporarily stored containers.
Location and Time Data Source ITS The 'Location and Time Data Source' provides accurate position information. While a Global Positioning System (GPS) Receiver is the most common implementation, this physical object represents any technology that provides a position fix in three dimensions and time with sufficient accuracy.

Includes Functional Objects:

Functional Object Description Physical Object
CV On-Board Cargo Monitoring 'CV On-Board Cargo Monitoring' monitors the location and status of the commercial vehicle and its cargo. It sends the collected data to appropriate centers and roadside facilities, including emergency management in the case of HAZMAT incidents. Depending on the nature of the cargo, it may include sensors that measure temperature, pressure, load leveling, acceleration, and other attributes of the cargo. Commercial Vehicle OBE
CV On-board Driver Authentication 'CV On-board Driver Authentication' monitors the identity of the commercial vehicle driver and compares it with the planned drivers for the commercial vehicle. Any change in driver is sent to the Fleet and Freight Management Center. Notification of any unexpected drivers will also be sent to the Fleet and Freight Management Center which, in turn, may send a disable vehicle command to cause the vehicle to stop. On receipt of a disable vehicle message from the Fleet and Freight Management Center or on detection of an unauthorized driver, the commercial vehicle will be safely disabled. Commercial Vehicle OBE
CV On-Board Safety and Security 'CV On-Board Safety and Security' collects and processes vehicle and driver safety and security information and provides safety and security information to the Fleet and Freight Management Center. It also supplies this information to the roadside facilities both at mainline speeds and while stopped for inspections. Safety information may also be provided at predetermined trigger areas using wireless communications. The capability to alert the commercial vehicle driver whenever there is a critical safety or security problem or potential emergency is also provided. It also supports on-board driver safety log maintenance and checking. Commercial Vehicle OBE
CV On-Board Trip Monitoring 'CV On-Board Trip Monitoring' provides the capabilities to support fleet management with automatic vehicle location and automated mileage and fuel reporting and auditing. In addition, this equipment is used to monitor the planned route and notify the Fleet and Freight Management Center of any deviations. Commercial Vehicle OBE
CVCE Electronic Screening 'CVCE Electronic Screening' supports electronic credentials and safety screening of commercial vehicles at mainline speeds. It processes the data from the commercial vehicles along with accessed database information to determine whether a pull-in message is needed. It may also generate random pull-in messages with provisions for facility operators and enforcement officials to have manual override capabilities. Commercial Vehicle Check Equipment
Emergency Commercial Vehicle Response 'Emergency Commercial Vehicle Response' identifies and initiates a response to commercial vehicle and freight equipment related emergencies. These emergencies may include incidents involving hazardous materials as well as the detection of non-permitted transport of security sensitive hazmat. It identifies the location of the vehicle, the nature of the incident, the route information, and information concerning the freight itself. The information supports the determination of the response and identifies the responding agencies to notify. Emergency Management Center
EV On-Board Incident Management Communication 'EV On-board Incident Management Communication' provides communications support to first responders. Information about the incident, information on dispatched resources, and ancillary information such as road and weather conditions are provided to emergency personnel. Emergency personnel transmit information about the incident such as identification of vehicles and people involved, the extent of injuries, hazardous material, resources on site, site management strategies in effect, and current clearance status. Emergency personnel may also send in-vehicle signing messages to approaching traffic using short range communications. Emergency Vehicle OBE
Fleet Administration 'Fleet Administration' provides vehicle tracking, dispatch, and reporting capabilities to fleet management personnel. It gathers current road conditions, commercial vehicle-specific traffic and parking information, prepares vehicle routes, and provides a fleet interface for toll collection. It also provides route plan information for network performance evaluation. As part of the tracking function, it monitors commercial vehicle location, compares it against the known route and notifies the Emergency Management Center and Fleet-Freight Manager of any deviations, including HAZMAT route restriction violations. It supports carrier participation in wireless roadside inspection programs, monitoring geographic trigger areas and providing current safety data on behalf of the commercial vehicles it manages. It supports pre-hiring checks for potential drivers and monitors the performance of each driver who is hired. It also supports ongoing monitoring of the company’s safety performance. Fleet and Freight Management Center
Fleet Driver Authentication 'Fleet Driver Authentication' collects and stores driver identification records including driver issued PINS and/or individual driver biometric measurements. It manages the storage of driver PINs, data from a driver identification card, and/or biometric measurements for authorized drivers on individual commercial vehicles. Based on information reported by the commercial vehicle, it will determine if the driver is authorized, and notify the Commercial Vehicle Manager when an unauthorized driver is detected. The Commercial Vehicle Manager may override the disable vehicle action. When an unauthorized driver is detected and the system is not overridden, it will issue a message to the commercial vehicle to safely disable the vehicle. If an unauthorized driver is detected, it will send the Emergency Management Center an alert that includes: incident location, current location of the CV, Vehicle ID, Carrier ID, Driver ID, CV Credentials information, and cargo manifest (if known). Fleet and Freight Management Center
Freight Administration and Management 'Freight Administration and Management' manages the movement of freight from source to destination. It interfaces to intermodal customers to setup and schedule transportation and coordinates with intermodal terminals and freight consolidation stations to coordinate the shipment. It coordinates with the appropriate government agencies to expedite the movement of trucks, their drivers, and their cargo across international borders. The application monitors the status of the freight and freight equipment (container, trailer, or chassis) and monitors freight location and compares it against the planned route. Fleet and Freight Management Center
Freight Equipment Monitoring 'Freight Equipment Monitoring' includes the on-board devices used to monitor intermodal freight equipment. These devices provide freight equipment location and status of the freight, container, or chassis equipment. Freight Equipment
ICS Intermodal Freight Customer Support 'ICS Intermodal Freight Customer Support' provides customer support for intermodal freight shipments. It supports load matching to book optimal carriers for outgoing shipments, manages shipping contracts and payment, and tracks the shipments from pickup through delivery to the recipient. This functional object interfaces to all the systems that manage, support, and monitor the shipment on behalf of both shippers and recipients, including systems that regulate trade and enforce customs. It monitors and logs activities associated with border crossings, enforcement, and other events that affect the shipment. Intermodal Customer System

Includes Information Flows:

Information Flow Description
alert response This flow represents the tactile or auditory interface with ITS equipment. It contains the response by a Commercial Vehicle Driver or Fleet-Freight Manager that confirms or cancels an alert.
alerts This flow represents the visual or auditory interface with ITS equipment containing specific alerts and messages related to commercial vehicles (e.g., trucks not advised, trucks over 10 tons not allowed on bridge, route details). This also includes detected route deviations and warning indications detected by on-board sensors (e.g., safety) and freight equipment sensors (e.g., breach, cargo).
alerts and advisories Assessments (general incident and vulnerability awareness information), advisories (identification of threats or recommendations to increase preparedness levels), and alerts (information on imminent or in-progress emergencies). This flow also provides supporting descriptive detail on incidents, threats, and vulnerabilities to increase preparedness and support effective response to threats against the surface transportation system.
booking status Status of the freight transport booking that includes the identities of the Commercial Vehicle and driver who will pick-up the freight or a request for more information from the originator. This includes proposed transport booking changes including departure/arrival changes, conveyance changes.
breach response This is an Intermodal Freight Shipper's response to a breach or tamper event of their freight equipment. There maybe instructions for handling of the shipment, possible re-routing or pickup.
commercial vehicle breach Information about a breach or tamper event on a Commercial Vehicle or its attached freight equipment which includes identity, type of breach, location, and time.
commercial vehicle identities Identification information for the Commercial Vehicle (e.g., license plate number or USDOT number), Freight Equipment (e.g., container, chassis, or trailer identification), Carrier, and Driver.
commercial vehicle incident notification Information about a Commercial Vehicle or Freight Equipment breach, non-permitted security sensitive hazmat detected at the roadside, route deviation, or Commercial Vehicle Driver / Commercial Vehicle / Freight Equipment assignment mismatches which includes the location of the Commercial Vehicle and appropriate identities. May carry information that enables incident reporting to responders, and also includes the type of vehicle and cargo concerned.
commercial vehicle incident response information This flow provides data containing an acknowledgement of the commercial vehicle incident notification and provides post-incident instructions.
container manifest Official statement of the cargo held in a container.
container seal interrogation Customs inspection of the electronic seal on a container to verify the container has not been opened or tampered with; requires proper authentication.
container seal status The status of an electronic seal on a container, indicating sealing time, location, and authority, and any openings or tampering.
cv driver credential Driver information (e.g., identity, biometrics, address, date of birth, endorsements, restrictions) stored on a driver’s license or other official identification card used to identify a driver of commercial vehicles.
driver alert response Commercial Vehicle Driver response to a breach alert for a Freight Equipment breach or tamper event, or other alerts provided to the driver.
driver identity characteristics The physical or visible characteristics of a commercial vehicle driver that can be measured to uniquely identify a driver. Could be an Identification Card with a Personal Identification Number, biometrics, or visual verification by an operator.
driver to fleet request Requests from the driver and vehicle for routing, payment, and enrollment information.
electronic screening request Request for identification data to support electronic screening.
fleet and freight alerts This flow represents the visual or auditory interface with ITS equipment containing security alert status information regarding commercial vehicle fleets and freight equipment.
fleet and freight threat information Information about threats detected by commercial vehicle fleet and freight operators. The threats include incidents involving commercial vehicles (i.e., hijacking), unusual activities observed by commercial vehicle operators (i.e., truck parked under a bridge), and incidents involving freight equipment (i.e., freight equipment tampering).
fleet to driver update Updated instructions to the driver including dispatch, routing, travel and parking information, and special instructions. Special instructions include incident management instruction, operational tasks, impacted transport orders in case of an incident, task descriptions with trip/route/load plan, transport order status information, driver information, vehicle information, cargo information and trip information.
freight breach Information about a breach or tamper event on Freight Equipment which includes identity, type of breach, location, and time.
freight equipment information Container, trailer, or chassis information regarding identity, type, location, brake wear data, mileage, seal #, seal type, door open/close status, chassis bare/covered status, tethered / untethered status, temperature, humidity, power, battery levels, brake wear data, and bill of lading/information regarding the cargo/content.
freight transport booking Booking information for the transport of freight that includes company, contact information, point of origin, pick-up location, drop-off location, and freight equipment identifier.
location and time The current geographic location in three dimensions (latitude, longitude, elevation) and the current time.
route deviation alert An alert that indicates a deviation from a planned route has been detected. The alert will contain the current Commercial Vehicle location and identity.

Goals and Objectives

Associated Planning Factors and Goals

Planning Factor Goal

Associated Objective Categories

Objective Category

Associated Objectives and Performance Measures

Objective Performance Measure


 
Since the mapping between objectives and service packages is not always straight-forward and often situation-dependent, these mappings should only be used as a starting point. Users should do their own analysis to identify the best service packages for their region.

Needs and Requirements

Need Functional Object Requirement
01 Fleet and Freight Management needs to be able to track the location and monitor the status of its freight being carried in order to provide efficient movement of goods for its clients. CV On-board Driver Authentication 04 The commercial vehicle shall inform the commercial vehicle fleet management center when an unauthorized commercial vehicle driver attempts to drive their vehicle based on stored driver identity information.
CV On-Board Trip Monitoring 04 The commercial vehicle shall warn the commercial vehicle fleet management center when the vehicle's location has deviated from its planned route.
Fleet Administration 05 The center shall coordinate the response to security incidents and the sharing of security threat information involving commercial vehicles with other agencies including emergency management centers and alerting/advisory systems.
Fleet Driver Authentication 02 The center shall receive the identities of the commercial vehicle drivers as they attempt to access a commercial vehicle.
Freight Administration and Management 15 The center shall collect freight equipment location and status of the freight, container, or chassis equipment.
16 The center shall collect Commercial vehicle identities including licenses plate number or USDOT number, Freight Equipment (e.g., container, chassis, or trailer identification), Carrier, and Driver from commercial vehicle.
Freight Equipment Monitoring 03 The onboard freight device shall provide freight equipment location and status of the freight, container, or chassis equipment.
ICS Intermodal Freight Customer Support 01 The center shall provide freight booking and payment information.
02 The center shall receive and provide booking status information for loads on request.
02 Fleet and Freight Management needs to determine the status of the contents of a container in order to provide safe and efficient movement of goods. CV On-Board Cargo Monitoring 04 The commercial vehicle shall forward information concerning the freight equipment on to its fleet and freight management center as well as the roadside check facility.
07 The commercial vehicle shall provide status of the electronic seal on a container, including sealing time, location, and authority, and any openings or tampering to field check devices.
10 The commercial vehicle shall provide a mechanism for an operator to manually enter the contents of a freight container into onboard equipment.
Freight Administration and Management 06 The center shall notify other security functions within the center of deviations in the movement of freight equipment from its planned route.
Freight Equipment Monitoring 05 The onboard freight device shall provide status of the electronic seal on a container to the attached commercial vehicle, nearby emergency vehicle, fleet/freight management, or roadside equipment upon request indicating sealing time, location, and authority, and any openings or tampering.
ICS Intermodal Freight Customer Support 01 The center shall provide freight booking and payment information.
02 The center shall receive and provide booking status information for loads on request.
09 The center shall produce a response to notification of breach of freight equipment.
03 Fleet and Freight Management needs to be able to alert the appropriate emergency management center if a breach or problem is detected with the container or its contents. CV On-Board Cargo Monitoring 09 The commercial vehicle shall provide an interface with the driver to be presented with and respond to alerts, either visual or audible, concerning the safety and security of the vehicle and its cargo. Alerts and messages specific to commercial vehicles include trucks not advised on a route, trucks over 10 tons not allowed on bridge, route details, detected route deviations and warning indications detected by on-board sensors (e.g., safety) and freight equipment sensors (e.g., breach, cargo).
CV On-board Driver Authentication 02 The commercial vehicle shall detect when an unauthorized commercial vehicle driver attempts to drive their vehicle based on stored driver identity information; passing the information on to the commercial vehicle fleet management center.
CV On-Board Safety and Security 03 The commercial vehicle shall monitor on-board systems pertaining to the safety and security of the vehicle, its driver, and its cargo/freight equipment; and provide the information to the driver, roadside check facilities, and commercial fleet management centers.
CVCE Electronic Screening 02 The roadside check facility equipment shall differentiate between different types of vehicles and determine the number of axles, gross vehicle weight, and the identification of the vehicle and its cargo.
06 The roadside check facility equipment shall receive information about a breach or tamper event on a commercial vehicle or its attached freight equipment which includes identity, type of breach, location, and time.
12 The roadside check facility equipment element shall alert the emergency management center about a Commercial Vehicle or Freight Equipment breach, non-permitted security sensitive hazmat detected at the roadside, route deviation, or Driver-Vehicle-Freight assignment mismatches which includes the location of the Commercial Vehicle and appropriate identities.
13 The roadside check facility equipment shall send an alarm to the appropriate emergency management center when it has determined there has been a container breach or tamper event on a commercial vehicle or its attached freight equipment which includes identity, type of breach, location, and time.
Emergency Commercial Vehicle Response 01 The center shall receive alerts about a Commercial Vehicle or Freight Equipment breach, non-permitted security sensitive hazmat detected at the roadside, route deviation, or Commercial Vehicle Driver / Commercial Vehicle / Freight Equipment assignment mismatches which includes the location of the Commercial Vehicle and appropriate identities.
EV On-Board Incident Management Communication 04 The emergency vehicle shall receive container manifest and status of the electronic seal on a container.
05 The emergency vehicle shall inspect the electronic seal on a container to verify the container has not been opened or tampered with.
Fleet Administration 13 The center shall provide the appropriate emergency management center with information about a Commercial Vehicle or Freight Equipment breach, non-permitted security sensitive hazmat detected at the roadside, route deviation, or Commercial Vehicle Driver / Commercial Vehicle / Freight Equipment assignment mismatches which includes the location of the Commercial Vehicle and appropriate identities.
ICS Intermodal Freight Customer Support 09 The center shall produce a response to notification of breach of freight equipment.
04 Fleet and Freight Management needs to be able to provide the contents and status of a container to security and public safety agencies. Freight Administration and Management 09 The center shall coordinate the response to security incidents and the sharing of security threat information involving freight equipment with other agencies including emergency management centers, intermodal freight shippers, and alerting/advisory systems.
05 Fleet and Freight Management needs to be able to provide the status of a freight shipment to customers, terminals, and other distribution and logistics systems. Freight Administration and Management 03 The center shall coordinate the shipment of cargo using freight equipment with intermodal freight depots. Information to be coordinated includes information regarding a freight transportation booking and the assigned driver and vehicle scheduled to transport the freight along with cargo movement logs, routing information, and cargo ID.
04 The center shall track the progress of freight equipment as it moves from source to destination based on inputs from the commercial vehicles, the freight equipment, intermodal freight depots, shippers, and commercial vehicle administration centers that provide border clearance status information.
ICS Intermodal Freight Customer Support 01 The center shall provide freight booking and payment information.
02 The center shall receive and provide booking status information for loads on request.

Related Sources

Document Name Version Publication Date
None


Security

In order to participate in this service package, each physical object should meet or exceed the following security levels.

Physical Object Security
Physical Object Confidentiality Integrity Availability Security Class
Alerting and Advisory System Moderate High High Class 5
Commercial Vehicle Check Equipment Moderate High Moderate Class 3
Commercial Vehicle OBE High High High Class 5
Driver Identification Card High Moderate Moderate Class 4
Emergency Management Center Moderate High Moderate Class 3
Emergency Vehicle OBE Moderate Moderate Moderate Class 2
Fleet and Freight Management Center High High High Class 5
Freight Distribution and Logistics Center Moderate Moderate Moderate Class 2
Freight Equipment Moderate High High Class 5
Intermodal Customer System Moderate High Moderate Class 3
Intermodal Terminal Moderate Moderate Moderate Class 2
Location and Time Data Source Moderate High High Class 5



In order to participate in this service package, each information flow triple should meet or exceed the following security levels.

Information Flow Security
Source Destination Information Flow Confidentiality Integrity Availability
Basis Basis Basis
Alerting and Advisory System Fleet and Freight Management Center alerts and advisories Moderate High Moderate
Large numbers of alerts and advisories may be supported by this flow, and while much of this information is eventually intended for public release, it could be misinterpreted. Better to keep confidential to the point where it is reformatted and presented in a fashion suitable to widespread distribution. It could include limited PII in incident descriptions, which also justifies obfuscation. Large numbers of alerts and advisories, if incorrectly reported, could have widespread effects on the management of the surface transportation system. If the scale is small this might be reduced to MODERATE. Should be reported in timely and consistent fashion to enable proper system management. Failure to receive this flow could lead to significant mobility degradation.
Commercial Vehicle Check Equipment Commercial Vehicle OBE electronic screening request Moderate High Moderate
Request for screening does not contain PII, but implies a response that may contain PII. In order to be acted upon the request must be correct, and if not acted upon manual processes may intervene. Additionally, MaM-type attacks may be used to mislead, confuse or otherwise harm the commercial vehicle or check equipment. Without this flow manual processes may take over, but those have a time cost to the commercial vehicle.
Commercial Vehicle Check Equipment Emergency Management Center commercial vehicle incident notification Moderate High Moderate
This data contains all of the information regarding the commercial vehicle incident. This could include personal information regarding persons involved in the incident. It could also include sensitive information regarding cargo contents or route deviations that might imply legal issues. Even a minor discrepancy in this data could have a significant effect, for instance if a HAZMAT is involved. Data describing commercial vehicle incidents must be timely or emergency assets may be improperly tasked, which has a significant cost. Could be HIGH.
Commercial Vehicle Check Equipment Freight Equipment container seal interrogation Low Moderate Low
The presence of electronic locks will most likely be observable by looking at the cargo doors and the other information is not sensitive in nature. The container seal status returned after this interrogation will not have a HIGH integrity, as such is interrogation does not require a HIGH integrity. If the integrity of the container seal status is somehow possible to raise to a HIGH, then this could also have a HIGH integrity. If this interrogation is not received, the system will not broadcast its Container Seal Status. However, there are multiple chances for this data to be transmitted and received. Additionally, if this information is never received the vehicle will be handled in the same way that it was prior to the implementation of this system.
Commercial Vehicle Driver Commercial Vehicle OBE alert response Moderate Moderate Moderate
Commercial Vehicle Operations human interfaces should not be casually viewable for competitive and physical security reasons. Data should be correct as it relates to CVO, however there is generally another mechanism to double-check this data, which is why it is MODERATE and not HIGH. Flow should be available as it relates to CVO, however there is generally another mechanism through which this data might be received, which is why it is MODERATE and not HIGH.
Commercial Vehicle Driver Commercial Vehicle OBE driver identity characteristics High Moderate High
This flow is all PII, and it can be a lot of PII about one individual. Rated HIGH because potentially this is a solid blueprint of an individual's identity. Incorrect data here may enable fraud or identity compromises. Needs to work all of the time or the vehicle may not properly operate.
Commercial Vehicle OBE Commercial Vehicle Check Equipment container seal status Moderate Moderate Moderate
Possibly competetive information. If available in aggregate or large scale to actors with competing interests to the actors legitimately involved with the container, information as to where the container is and is projected to be at different times could be abused to the actor's advantage.For high value containers, this may be HIGH. Due to the nature of this information, it is impossible to be certain that what it states is true, thus it cannot have a HIGH integrity. However, it should be as accurate as possible. Would be nice to make this HIGH considering the safety implications in case of HAZMAT containers, but considering the context of an incident, HIGH is likely impractical for this wireless signal in a vehicular environment.
Commercial Vehicle OBE Commercial Vehicle Check Equipment freight equipment information Moderate Moderate Moderate
Will include proprietary and/or competitive information that should be disclosed only when necessary and to those with a need for the information. Information must be accurate in order to be properly acted upon in support of screening or commercial vehicle safety processes. Information must be timely in order to be properly acted upon in support of screening or commercial vehicle safety processes, though some of the information contained has alternative delivery mechanisms.
Commercial Vehicle OBE Commercial Vehicle Driver alerts Low Moderate Moderate
This data is informing the driver of operational information that is relevant to the operation of the vehicle. It should not contain anything sensitive, and does not matter if another person can observe it. Data should be correct as it relates to CVO, however there is generally another mechanism to double-check this data, which is why it is MODERATE and not HIGH. Flow should be available as it relates to CVO, however there is generally another mechanism through which this data might be received, which is why it is MODERATE and not HIGH.
Commercial Vehicle OBE Fleet and Freight Management Center commercial vehicle breach Moderate High Moderate
Indicates a commercial vehicle safety or security event response that a hostile third party might use to cause harm to the shipper. A breach could be a security issue, could be a competitive or licensing or compliance issue. Exposure of this information could negatively affect all parties involved. Response to any kind of emergency, safety or security event needs to be timely and correct to minimize negative consequences of the event. This flow contains high-priority information that may affect safety of life for vehicle operators. Loss, corruption or modification of this flow could hamper response, which would have a severe impact on those operators. Response to any kind of emergency, safety or security event needs to be timely and correct to minimize negative consequences of the event.
Commercial Vehicle OBE Fleet and Freight Management Center commercial vehicle identities Moderate Moderate Moderate
Includes vehicle and or driver PII, which should be disclosed only to the intended recipient or the driver/vehicle may be inappropriately tracked or monitored. Data should be timely and correct to support application needs, but not catastrophic if it is temporarily wrong or unavailable. Data should be timely and correct to support application needs, but not catastrophic if it is temporarily wrong or unavailable.
Commercial Vehicle OBE Fleet and Freight Management Center driver alert response Moderate Moderate Moderate
May affect vehicle and/or personal security, which if viewed by a hostile third party could be used in the performance of a criminal act against the operator/vehicle. Must be correct and timely so the appropriate response is provided. Failure to receive an accurate message could result in nothing being done, exposing the driver/vehicle to a safety/security issue, or inefficiently assigning response resources. Must be correct and timely so the appropriate response is provided. Failure to receive an accurate message could result in nothing being done, exposing the driver/vehicle to a safety/security issue, or inefficiently assigning response resources.
Commercial Vehicle OBE Fleet and Freight Management Center driver to fleet request High Moderate Moderate
Contains trip and payment details that if disclosed would compromise the driver, load and carrier. Payment details need to be correct or the vehicle may be delayed. Likely limited in scope to individual vehicles that suffer corrupted messages. If this flow is not available the commercial vehicle in question will be delayed and/or misrouted, which will inconvenience that vehicle, costing time and money.
Commercial Vehicle OBE Fleet and Freight Management Center freight equipment information Moderate Moderate Moderate
Will include proprietary and/or competitive information that should be disclosed only when necessary and to those with a need for the information. Information must be accurate in order to be properly acted upon in support of screening or commercial vehicle safety processes. Information must be timely in order to be properly acted upon in support of screening or commercial vehicle safety processes, though some of the information contained has alternative delivery mechanisms.
Commercial Vehicle OBE Fleet and Freight Management Center route deviation alert High High Moderate
Notification that a HAZMAT has left its route is potentially important data considering the negative consequences of a HAZMAT event, and as such must be correct and timely in delivery. Such information, if widely available, would provide a target for hostile actors and so should also be concealed, which is why confidentilaity is HIGH. Notification that a HAZMAT has left its route is potentially important data considering the negative consequences of a HAZMAT event, and as such must be correct and timely in delivery. Such information, if widely available, would provide a target for hostile actors and so should also be concealed, which is why confidentilaity is HIGH. Notification that a HAZMAT has left its route is potentially important data considering the negative consequences of a HAZMAT event, and as such must be correct and timely in delivery. Such information, if widely available, would provide a target for hostile actors and so should also be concealed, which is why confidentilaity is HIGH. Availability is MODERATE however because there could be other mechanisms for learning this information. If there is no other way to get this information, availability might be HIGH.
Driver Identification Card Commercial Vehicle OBE cv driver credential High Moderate Moderate
Credentials contain PII and proprietary information. This is private and competitive. If revealed, could provide leverage over carrier and/or vehicle. Incorrect or unavailable credentials information could delay clearance, could result in incorrect assessment of penalties. MODERATE because the impact should be limited to a single vehicle per instance. Incorrect or unavailable credentials information could delay clearance, could result in incorrect assessment of penalties. MODERATE because the impact should be limited to a single vehicle per instance.
Emergency Management Center Fleet and Freight Management Center commercial vehicle incident response information Moderate High Moderate
This data contains information regarding the commercial vehicle incident response. This could include personal information regarding persons involved in the incident. It could also include sensitive information regarding cargo contents or route deviations that might imply legal issues. Even a minor discrepancy in this data could have a significant effect, for instance if a HAZMAT is involved. Data describing commercial vehicle incidents must be timely or emergency assets may be improperly tasked, which has a significant cost. Could be HIGH.
Emergency Vehicle OBE Freight Equipment container seal interrogation Low Moderate Moderate
Probably no need to obfuscate the request, though if any unique or proprietary information is requested this could change to MODERATE. The container seal status returned after this interrogation will not have a HIGH integrity, as such is interrogation does not require a HIGH integrity. If the integrity of the container seal status is somehow possible to raise to a HIGH, then this could also have a HIGH integrity. Would be nice to make this HIGH considering the safety implications in case of HAZMAT containers, but considering the context of an incident, HIGH is likely impractical for this wireless signal in a vehicular environment.
Fleet and Freight Management Center Alerting and Advisory System fleet and freight threat information Moderate High High
This contains information describing security issues, including criminal and other threats that may include violence. Exposure of this information to third parties could lead to privacy violations and could be used by an already hostile party as a form of damage assessment. This flow contains high-priority information that may affect safety of life for vehicle operators. Loss, corruption or modification of this flow could hamper response, which would have a severe impact on those operators. This flow contains high-priority information that may affect safety of life for vehicle operators. Loss, corruption or modification of this flow could hamper response, which would have a severe impact on those operators.
Fleet and Freight Management Center Commercial Vehicle OBE fleet to driver update High Moderate Moderate
Contains PII, routing instructions and tasking, predictive of vehicle future, all of which if compromised would provide leverage over vehicle, driver and owner. Contains a lot of information dedicated to the individual vehicle, any of which if incorrect or corrupted would negatively affect the vehicle and driver. There is a great deal of informatino in this flow that would be challenging to assemble through other sources. A delay in receiving this information would negatively affect the vehicle and driver.
Fleet and Freight Management Center Commercial Vehicle OBE route deviation alert High High Moderate
Notification that a HAZMAT has left its route is potentially important data considering the negative consequences of a HAZMAT event, and as such must be correct and timely in delivery. Such information, if widely available, would provide a target for hostile actors and so should also be concealed, which is why confidentilaity is HIGH. Notification that a HAZMAT has left its route is potentially important data considering the negative consequences of a HAZMAT event, and as such must be correct and timely in delivery. Such information, if widely available, would provide a target for hostile actors and so should also be concealed, which is why confidentilaity is HIGH. Notification that a HAZMAT has left its route is potentially important data considering the negative consequences of a HAZMAT event, and as such must be correct and timely in delivery. Such information, if widely available, would provide a target for hostile actors and so should also be concealed, which is why confidentilaity is HIGH. Availability is MODERATE however because there could be other mechanisms for learning this information. If there is no other way to get this information, availability might be HIGH.
Fleet and Freight Management Center Emergency Management Center commercial vehicle incident notification Moderate High Moderate
This data contains all of the information regarding the commercial vehicle incident. This could include personal information regarding persons involved in the incident. It could also include sensitive information regarding cargo contents or route deviations that might imply legal issues. Even a minor discrepancy in this data could have a significant effect, for instance if a HAZMAT is involved. Data describing commercial vehicle incidents must be timely or emergency assets may be improperly tasked, which has a significant cost. Could be HIGH.
Fleet and Freight Management Center Fleet-Freight Manager fleet and freight alerts Moderate High Moderate
This contains information describing security issues, including criminal and other threats that may include violence. Exposure of this information to third parties could lead to privacy violations and could be used by an already hostile party as a form of damage assessment. This flow contains high-priority information that may affect safety of life for vehicle operators. Loss, corruption or modification of this flow could hamper response, which would have a severe impact on those operators. This flow contains high-priority information that may affect safety of life for vehicle operators. Loss, corruption or modification of this flow could hamper response, which would have a severe impact on those operators.
Fleet and Freight Management Center Freight Distribution and Logistics Center booking status Moderate Moderate Moderate
Business and personal information included, which if disclosed would compromise the carrier whose information was affected, providing leverage over them to the 3rd party that acquired the information. If this information is incorrect or corrupted freight trips may be delayed, which will cost time and money. If this information is unavailable freight trips may be delayed, which will cost time and money.
Fleet and Freight Management Center Intermodal Customer System booking status Moderate Moderate Moderate
Business and personal information included, which if disclosed would compromise the carrier whose information was affected, providing leverage over them to the 3rd party that acquired the information. If this information is incorrect or corrupted freight trips may be delayed, which will cost time and money. If this information is unavailable freight trips may be delayed, which will cost time and money.
Fleet and Freight Management Center Intermodal Customer System freight breach Moderate High Moderate
A breach could be a security issue, could be a competitive or licensing or compliance issue. Exposure of this information could negatively affect all parties involved. This flow contains high-priority information that may affect safety of life for vehicle operators. Loss, corruption or modification of this flow could hamper response, which would have a severe impact on those operators. This flow contains high-priority information that may affect safety of life for vehicle operators. Loss, corruption or modification of this flow could hamper response, which would have a severe impact on those operators.
Fleet and Freight Management Center Intermodal Terminal booking status Moderate Moderate Moderate
Business and personal information included, which if disclosed would compromise the carrier whose information was affected, providing leverage over them to the 3rd party that acquired the information. If this information is incorrect or corrupted freight trips may be delayed, which will cost time and money. If this information is unavailable freight trips may be delayed, which will cost time and money.
Fleet-Freight Manager Fleet and Freight Management Center alert response Moderate Moderate Moderate
Commercial Vehicle Operations human interfaces should not be casually viewable for competitive and physical security reasons. Data should be correct as it relates to CVO, however there is generally another mechanism to double-check this data, which is why it is MODERATE and not HIGH. Flow should be available as it relates to CVO, however there is generally another mechanism through which this data might be received, which is why it is MODERATE and not HIGH.
Freight Distribution and Logistics Center Intermodal Customer System booking status Moderate Moderate Moderate
Business and personal information included, which if disclosed would compromise the carrier whose information was affected, providing leverage over them to the 3rd party that acquired the information. If this information is incorrect or corrupted freight trips may be delayed, which will cost time and money. If this information is unavailable freight trips may be delayed, which will cost time and money.
Freight Equipment Commercial Vehicle Check Equipment container manifest Moderate Moderate Low
The contents of a freight container may not necessarily be something that should be made public. If it is known that a container is carrying high value objects, it may be the target of theft. Due to the nature of this information, it is impossible to be certain that what it states is true, thus it cannot have a HIGH integrity. However, it should be as accurate as possible. If the vehicle is not pre-approved it will be handled by border security. Therefore, it is not clear that there is any security risk from failures of availability; more availability allows the operator to benefit from the processing efficiency gains associated with this application but any level of availability is acceptable from a security point of view.
Freight Equipment Commercial Vehicle Check Equipment container seal status Moderate Moderate Moderate
Possibly competetive information. If available in aggregate or large scale to actors with competing interests to the actors legitimately involved with the container, information as to where the container is and is projected to be at different times could be abused to the actor's advantage.For high value containers, this may be HIGH. Due to the nature of this information, it is impossible to be certain that what it states is true, thus it cannot have a HIGH integrity. However, it should be as accurate as possible. Would be nice to make this HIGH considering the safety implications in case of HAZMAT containers, but considering the context of an incident, HIGH is likely impractical for this wireless signal in a vehicular environment.
Freight Equipment Commercial Vehicle Check Equipment freight equipment information Moderate Moderate Moderate
Will include proprietary and/or competitive information that should be disclosed only when necessary and to those with a need for the information. Information must be accurate in order to be properly acted upon in support of screening or commercial vehicle safety processes. Information must be timely in order to be properly acted upon in support of screening or commercial vehicle safety processes, though some of the information contained has alternative delivery mechanisms.
Freight Equipment Commercial Vehicle OBE container seal status Moderate Moderate Moderate
Possibly competetive information. If available in aggregate or large scale to actors with competing interests to the actors legitimately involved with the container, information as to where the container is and is projected to be at different times could be abused to the actor's advantage.For high value containers, this may be HIGH. The container seal status returned after this interrogation will not have a HIGH integrity, as such is interrogation does not require a HIGH integrity. If the integrity of the container seal status is somehow possible to raise to a HIGH, then this could also have a HIGH integrity. Would be nice to make this HIGH considering the safety implications in case of HAZMAT containers, but considering the context of an incident, HIGH is likely impractical for this wireless signal in a vehicular environment.
Freight Equipment Commercial Vehicle OBE freight equipment information Moderate Moderate Moderate
Cargo status information, though internal to the vehicle, should probably be protected as part of a sound defense-in-depth strategy against malicious hacking. Freight Vehicle to CV OBE is considered on-board when the vehicle and freight are mated, so the same logic holds. Cargo status information, though internal to the vehicle, should probably be protected as part of a sound defense-in-depth strategy against malicious hacking. Freight Vehicle to CV OBE is considered on-board when the vehicle and freight are mated, so the same logic holds. On-board data exchanges, should be at least MODERATE so that on-board systems can fulfill their functions. Freight Vehicle to CV OBE is considered on-board when the vehicle and freight are mated, so the same logic holds.
Freight Equipment Emergency Vehicle OBE container manifest Moderate High Moderate
Possibly competetive information. Definitely has value, and if availble to actors with competing interests to the actors legitimately involved with the container, information as to where the container is and is projected to be at different times could be abused to the actor's advantage.For high value containers, this may be HIGH. Given that this data is likely used only in the case of an incident or other emergency, its accuracy is paramount to the safety of all involved. Would be nice to make this HIGH considering the safety implications in case of HAZMAT containers, but considering the context of an incident, HIGH is likely impractical for this wireless signal in a vehicular environment.
Freight Equipment Emergency Vehicle OBE container seal status Moderate Moderate Moderate
Possibly competetive information. If available in aggregate or large scale to actors with competing interests to the actors legitimately involved with the container, information as to where the container is and is projected to be at different times could be abused to the actor's advantage.For high value containers, this may be HIGH. Due to the nature of this information, it is impossible to be certain that what it states is true, thus it cannot have a HIGH integrity. However, it should be as accurate as possible. Would be nice to make this HIGH considering the safety implications in case of HAZMAT containers, but considering the context of an incident, HIGH is likely impractical for this wireless signal in a vehicular environment.
Freight Equipment Fleet and Freight Management Center container seal status Moderate Moderate High
Possibly competetive information. If available in aggregate or large scale to actors with competing interests to the actors legitimately involved with the container, information as to where the container is and is projected to be at different times could be abused to the actor's advantage.For high value containers, this may be HIGH. Due to the nature of this information, it is impossible to be certain that what it states is true, thus it cannot have a HIGH integrity. However, it should be as accurate as possible. Other triples using this flow may consider this MODERATE because it is in a wireless environment. That is unlikely to be the case here, so best to remove as much variability in the eventual conveyence of this information, thus HIGH.
Freight Equipment Fleet and Freight Management Center freight equipment information Moderate Moderate Moderate
Will include proprietary and/or competitive information that should be disclosed only when necessary and to those with a need for the information. Information must be accurate in order to be properly acted upon in support of screening or commercial vehicle safety processes. Information must be timely in order to be properly acted upon in support of screening or commercial vehicle safety processes, though some of the information contained has alternative delivery mechanisms.
Intermodal Customer System Fleet and Freight Management Center breach response Moderate High Moderate
Indicates a commercial vehicle safety or security event response that a hostile third party might use to cause harm to the shipper. Response to any kind of emergency, safety or security event needs to be timely and correct to minimize negative consequences of the event. This flow contains high-priority information that may affect safety of life for vehicle operators. Loss, corruption or modification of this flow could hamper response, which would have a severe impact on those operators. Response to any kind of emergency, safety or security event needs to be timely and correct to minimize negative consequences of the event.
Intermodal Customer System Fleet and Freight Management Center freight transport booking Moderate Moderate Moderate
Contains company information including load delivery specifics. While possibly not competitive, could be considered 'need-to-know', as anyone not providing transport services could have minimal legitimate use for this information. Possible abuses could leverage arrival and delivery information or transport operator locations. CVO decisions including job acceptance, routing and work planning are impacted by the quality of this data, so incorrect, unavailable or fraudulent data could have a significant financial impact. CVO decisions including job acceptance, routing and work planning are impacted by the quality of this data, so incorrect, unavailable or fraudulent data could have a significant financial impact.
Intermodal Customer System Freight Distribution and Logistics Center freight transport booking Moderate Moderate Moderate
Contains company information including load delivery specifics. While possibly not competitive, could be considered 'need-to-know', as anyone not providing transport services could have minimal legitimate use for this information. Possible abuses could leverage arrival and delivery information or transport operator locations. CVO decisions including job acceptance, routing and work planning are impacted by the quality of this data, so incorrect, unavailable or fraudulent data could have a significant financial impact. CVO decisions including job acceptance, routing and work planning are impacted by the quality of this data, so incorrect, unavailable or fraudulent data could have a significant financial impact.
Location and Time Data Source Commercial Vehicle OBE location and time Moderate High High
While time reference should be universally available, time reference coupled with vehicle location is tracking data. This flow is internal to a vehicle, but should probably be encrypted to discourage hacking and snooping on the vehicle bus. Thus MODERATE. Location and time data is the basis for crash imminent safety and a host of other applications. Corruption of this flow could lead directly to a vehicle accident. If this information is not available, crash imminent safety applications depending on this information will not function properly.

Standards

The following table lists the standards associated with physical objects in this service package. For standards related to interfaces, see the specific information flow triple pages. These pages can be accessed directly from the SVG diagram(s) located on the Physical tab, by clicking on each information flow line on the diagram.

NameTitlePhysical Object
SAE J3361 Antenna requirements V2X Antenna Coverage and Test Requirements for US FHWA Class 1 and Class 3-13 Class Vehicles Commercial Vehicle OBE
Emergency Vehicle OBE
SAE J5001 OBU Standard Onboard Unit Standard for Connected Vehicles Commercial Vehicle OBE
Emergency Vehicle OBE




System Requirements

No System Requirements