Parent Service Package: PS02
< < PS01.2 : PS02.1 : PS03.1 > >

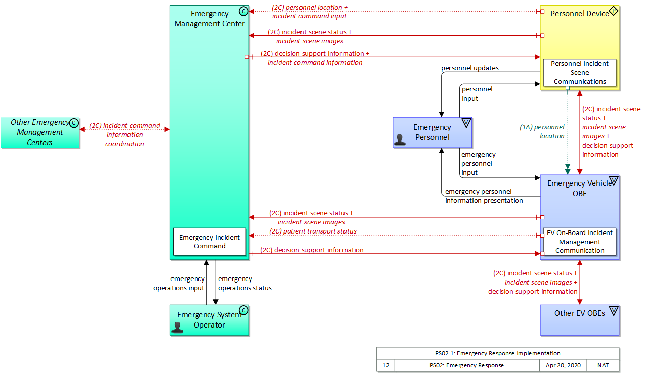
PS02.1: Emergency Response Implementation

This 'implementation' is a holistic view of the PS02 service package, including all Physical Objects, Functional Objects, and Triples associated with the service package. It distinguishes between items that are fundamental to the service and items that are optional. Your specific implementation is likely to include the fundamental items and selected optional items, based on your specific project requirements.

Relevant Regions: Australia, Canada, European Union, and United States

Enterprise

Development Stage Roles and Relationships

Installation Stage Roles and Relationships

Operations and Maintenance Stage Roles and Relationships
(hide)

Source Destination Role/Relationship
Emergency Management Center MaintainerEmergency Management Center Maintains
Emergency Management Center ManagerEmergency Management Center Manages
Emergency Management Center ManagerEmergency Personnel System Usage Agreement
Emergency Management Center ManagerEmergency System Operator System Usage Agreement
Emergency Management Center OwnerEmergency Management Center Maintainer System Maintenance Agreement
Emergency Management Center OwnerEmergency Management Center Manager Operations Agreement
Emergency Management Center OwnerEmergency Personnel Application Usage Agreement
Emergency Management Center OwnerEmergency Vehicle OBE Maintainer Maintenance Data Exchange Agreement
Emergency Management Center OwnerEmergency Vehicle OBE Owner Information Exchange Agreement
Emergency Management Center OwnerEmergency Vehicle OBE User Service Usage Agreement
Emergency Management Center OwnerOther Emergency Management Centers Maintainer Maintenance Data Exchange Agreement
Emergency Management Center OwnerOther Emergency Management Centers Operator Application Usage Agreement
Emergency Management Center OwnerOther Emergency Management Centers Owner Information Exchange Agreement
Emergency Management Center OwnerOther Emergency Management Centers User Service Usage Agreement
Emergency Management Center OwnerPersonnel Device Maintainer Maintenance Data Exchange Agreement
Emergency Management Center OwnerPersonnel Device Owner Information Exchange Agreement
Emergency Management Center OwnerPersonnel Device User Service Usage Agreement
Emergency Management Center SupplierEmergency Management Center Owner Warranty
Emergency PersonnelEmergency Management Center Operates
Emergency PersonnelEmergency Vehicle OBE Operates
Emergency PersonnelPersonnel Device Operates
Emergency System OperatorEmergency Management Center Operates
Emergency Vehicle OBE MaintainerEmergency Vehicle OBE Maintains
Emergency Vehicle OBE ManagerEmergency Personnel System Usage Agreement
Emergency Vehicle OBE ManagerEmergency Vehicle OBE Manages
Emergency Vehicle OBE OwnerEmergency Management Center Maintainer Maintenance Data Exchange Agreement
Emergency Vehicle OBE OwnerEmergency Management Center Owner Information Exchange Agreement
Emergency Vehicle OBE OwnerEmergency Management Center User Service Usage Agreement
Emergency Vehicle OBE OwnerEmergency Personnel Application Usage Agreement
Emergency Vehicle OBE OwnerEmergency System Operator Application Usage Agreement
Emergency Vehicle OBE OwnerEmergency Vehicle OBE Maintainer System Maintenance Agreement
Emergency Vehicle OBE OwnerEmergency Vehicle OBE Manager Operations Agreement
Emergency Vehicle OBE OwnerOther EV OBEs Maintainer Maintenance Data Exchange Agreement
Emergency Vehicle OBE OwnerOther EV OBEs Operator Application Usage Agreement
Emergency Vehicle OBE OwnerOther EV OBEs Operator Vehicle Operating Agreement
Emergency Vehicle OBE OwnerOther EV OBEs Owner Expectation of Data Provision
Emergency Vehicle OBE OwnerOther EV OBEs User Service Usage Agreement
Emergency Vehicle OBE OwnerPersonnel Device Maintainer Maintenance Data Exchange Agreement
Emergency Vehicle OBE OwnerPersonnel Device Owner Expectation of Data Provision
Emergency Vehicle OBE OwnerPersonnel Device User Service Usage Agreement
Emergency Vehicle OBE SupplierEmergency Vehicle OBE Owner Warranty
Other Emergency Management Centers MaintainerOther Emergency Management Centers Maintains
Other Emergency Management Centers ManagerOther Emergency Management Centers Manages
Other Emergency Management Centers ManagerOther Emergency Management Centers Operator System Usage Agreement
Other Emergency Management Centers OperatorOther Emergency Management Centers Operates
Other Emergency Management Centers OwnerEmergency Management Center Maintainer Maintenance Data Exchange Agreement
Other Emergency Management Centers OwnerEmergency Management Center Owner Information Exchange Agreement
Other Emergency Management Centers OwnerEmergency Management Center User Service Usage Agreement
Other Emergency Management Centers OwnerEmergency Personnel Application Usage Agreement
Other Emergency Management Centers OwnerEmergency System Operator Application Usage Agreement
Other Emergency Management Centers OwnerOther Emergency Management Centers Maintainer System Maintenance Agreement
Other Emergency Management Centers OwnerOther Emergency Management Centers Manager Operations Agreement
Other Emergency Management Centers SupplierOther Emergency Management Centers Owner Warranty
Other EV OBEs MaintainerOther EV OBEs Maintains
Other EV OBEs ManagerOther EV OBEs Manages
Other EV OBEs ManagerOther EV OBEs Operator System Usage Agreement
Other EV OBEs OperatorOther EV OBEs Operates
Other EV OBEs OwnerEmergency Personnel Application Usage Agreement
Other EV OBEs OwnerEmergency Personnel Vehicle Operating Agreement
Other EV OBEs OwnerEmergency Vehicle OBE Maintainer Maintenance Data Exchange Agreement
Other EV OBEs OwnerEmergency Vehicle OBE Owner Expectation of Data Provision
Other EV OBEs OwnerEmergency Vehicle OBE User Service Usage Agreement
Other EV OBEs OwnerOther EV OBEs Maintainer System Maintenance Agreement
Other EV OBEs OwnerOther EV OBEs Manager Operations Agreement
Other EV OBEs SupplierOther EV OBEs Owner Warranty
Personnel Device MaintainerPersonnel Device Maintains
Personnel Device ManagerEmergency Personnel System Usage Agreement
Personnel Device ManagerPersonnel Device Manages
Personnel Device OwnerEmergency Management Center Maintainer Maintenance Data Exchange Agreement
Personnel Device OwnerEmergency Management Center Owner Information Exchange and Action Agreement
Personnel Device OwnerEmergency Management Center User Service Usage Agreement
Personnel Device OwnerEmergency Personnel Application Usage Agreement
Personnel Device OwnerEmergency System Operator Application Usage Agreement
Personnel Device OwnerEmergency Vehicle OBE Maintainer Maintenance Data Exchange Agreement
Personnel Device OwnerEmergency Vehicle OBE Owner Expectation of Data Provision
Personnel Device OwnerEmergency Vehicle OBE User Service Usage Agreement
Personnel Device OwnerPersonnel Device Maintainer System Maintenance Agreement
Personnel Device OwnerPersonnel Device Manager Operations Agreement
Personnel Device SupplierPersonnel Device Owner Warranty

Physical

The physical diagram can be viewed in SVG or PNG format and the current format is SVG.
SVG Diagram
PNG Diagram


Display Legend in SVG or PNG

Includes Physical Objects:

Physical Object Class Description
Emergency Management Center Center The 'Emergency Management Center' represents systems that support incident management, disaster response and evacuation, security monitoring, and other security and public safety-oriented ITS applications. It includes the functions associated with fixed and mobile public safety communications centers including public safety call taker and dispatch centers operated by police (including transit police), fire, and emergency medical services. It includes the functions associated with Emergency Operations Centers that are activated at local, regional, state, and federal levels for emergencies and the portable and transportable systems that support Incident Command System operations at an incident. This Center also represents systems associated with towing and recovery, freeway service patrols, HAZMAT response teams, and mayday service providers. It manages sensor and surveillance equipment used to enhance transportation security of the roadway infrastructure (including bridges, tunnels, interchanges, and other key roadway segments) and the public transportation system (including transit vehicles, public areas such as transit stops and stations, facilities such as transit yards, and transit infrastructure such as rail, bridges, tunnels, or bus guideways). It provides security/surveillance services to improve traveler security in public areas not a part of the public transportation system. It monitors alerts, advisories, and other threat information and prepares for and responds to identified emergencies. It coordinates emergency response involving multiple agencies with peer centers. It stores, coordinates, and utilizes emergency response and evacuation plans to facilitate this coordinated response. Emergency situation information including damage assessments, response status, evacuation information, and resource information are shared The Emergency Management Center also provides a focal point for coordination of the emergency and evacuation information that is provided to the traveling public, including wide-area alerts when immediate public notification is warranted. It tracks and manages emergency vehicle fleets using real-time road network status and routing information from the other centers to aid in selecting the emergency vehicle(s) and routes, and works with other relevant centers to tailor traffic control to support emergency vehicle ingress and egress, implementation of special traffic restrictions and closures, evacuation traffic control plans, and other special strategies that adapt the transportation system to better meet the unique demands of an emergency.
Emergency Personnel Vehicle 'Emergency Personnel' represents personnel that are responsible for police, fire, emergency medical services, towing, service patrols, and other special response team (e.g., hazardous material clean-up) activities at an incident site. These personnel are associated with the Emergency Vehicle during dispatch to the incident site, but often work independently of the Emergency Vehicle while providing their incident response services.
Emergency System Operator Center 'Emergency System Operator' represents the public safety personnel that monitor emergency requests, (including those from the E911 Operator) and set up pre-defined responses to be executed by an emergency management system. The operator may also override predefined responses where it is observed that they are not achieving the desired result. This also includes dispatchers who manage an emergency fleet (police, fire, ambulance, HAZMAT, etc.) or higher order emergency managers who provide response coordination during emergencies.
Emergency Vehicle OBE Vehicle The 'Emergency Vehicle On-Board Equipment' (OBE) resides in an emergency vehicle and provides the processing, storage, and communications functions that support public safety-related connected vehicle applications. It represents a range of vehicles including those operated by police, fire, and emergency medical services. In addition, it represents other incident response vehicles including towing and recovery vehicles and freeway service patrols. It includes two-way communications to support coordinated response to emergencies. A separate 'Vehicle OBE' physical object supports the general vehicle safety and driver information capabilities that apply to all vehicles, including emergency vehicles. The Emergency Vehicle OBE supplements these general capabilities with capabilities that are specific to emergency vehicles.
Other Emergency Management Centers Center 'Other Emergency Management Centers' provides a source and destination for information flows between various communications centers operated by public safety agencies, emergency management agencies, other allied agencies, and private companies that participate in coordinated management of transportation-related incidents, including disasters. The interface represented by this object enables emergency management activities to be coordinated across jurisdictional boundaries and between functional areas, supporting requirements for general networks connecting many allied agencies. It also supports interface to other allied agencies like utility companies that also participate in the coordinated response to selected highway-related incidents.
Other EV OBEs Vehicle This represents on-board equipment on other emergency (e.g., law enforcement, fire, EMS, towing and recovery) vehicles. It provides a source and destination for ITS information transfers between emergency vehicles. These information transfers allow information to be shared between emergency vehicles arriving, or involved at, an incident. Vehicle to vehicle communications at incident locations facilitates incident coordination and personal safety.
Personnel Device Personal 'Personnel Device' represents devices used by emergency personnel or maintenance and construction personnel in the field. In the case of emergency personnel, the devices would include body cameras or smartphones (and their peripherals) that can be used by emergency personnel to provide images or video as well as send or receive data regarding the incident. The devices could also be used for incident scene safety messages to the personnel. In the case of maintenance and construction field personnel, the devices could be cellular phones or specialized safety devices that would be used for work zone safety messages to the personnel.

Includes Functional Objects:

Functional Object Description Physical Object
Emergency Incident Command 'Emergency Incident Command' provides tactical decision support, resource coordination, and communications integration for Incident Commands that are established by first responders at or near the incident scene to support local management of an incident. It supports communications with public safety, emergency management, transportation, and other allied response agency centers, tracks and maintains resource information, action plans, and the incident command organization itself. Information is shared with agency centers including resource deployment status, hazardous material information, traffic, road, and weather conditions, evacuation advice, and other information that enables emergency or maintenance personnel in the field to implement an effective, safe incident response. It supports the functions and interfaces commonly supported by a mobile command center. Emergency Management Center
EV On-Board Incident Management Communication 'EV On-board Incident Management Communication' provides communications support to first responders. Information about the incident, information on dispatched resources, and ancillary information such as road and weather conditions are provided to emergency personnel. Emergency personnel transmit information about the incident such as identification of vehicles and people involved, the extent of injuries, hazardous material, resources on site, site management strategies in effect, and current clearance status. Emergency personnel may also send in-vehicle signing messages to approaching traffic using short range communications. Emergency Vehicle OBE
Personnel Incident Scene Communications 'Personnel Incident Scene Communications' provides images, video and information from an incident scene captured by or input to an emergency personnel device. The information provided and the user interface delivery mechanism (visual, audible, or haptic) can also be tailored to the needs of the user that is carrying or wearing the device that generates the information. Personnel Device

Includes Information Flows:

Information Flow Description
decision support information Information provided to support effective and safe incident response, including local traffic, road, and weather conditions, hazardous material information, and the current status of resources (including vehicles, other equipment, supplies) that have been allocated to an incident.
emergency operations input Emergency operator input supporting call taking, dispatch, emergency operations, security monitoring, and other operations and communications center operator functions.
emergency operations status Presentation of information to the operator including emergency operations data, supporting a range of emergency operating positions including call taker, dispatch, emergency operations, security monitoring, and various other operations and communications center operator positions.
emergency personnel information presentation Presentation of information to emergency personnel in the field including dispatch information, incident information, current road network conditions, device status, and other supporting information.
emergency personnel input User input from emergency personnel in the field including dispatch coordination, incident status information, and remote device control requests.
incident command information Information for emergency personnel in the field that supports local tactical decision-making within an incident command system structure.
incident command information coordination Information that supports local management of an incident. It includes resource deployment status, hazardous material information, traffic, road, and weather conditions, evacuation advice, and other information that enables emergency or maintenance personnel in the field to implement an effective, safe incident response.
incident command input User input from emergency personnel including incident command status, incident information and resource coordination.
incident scene images Real time images or video of an incident scene. This flow includes the images or video and meta data that describes the images.
incident scene status Information gathered at the incident site that more completely characterizes the incident and provides current incident response status.
patient transport status Notification of medical facility transport that identifies the care facility, basic information about the patient(s) being transported, and enroute status.
personnel input Field personnel input to a Personnel Device. This flow may provide input to applications operating on the Personnel Devices. This flow also establishes the settings that tailor each application to suit the user's needs.
personnel location The current location (latitude, longitude, and elevation) reported by the personnel device.
personnel updates Alerts and warnings provided to emergency personnel or work crew members. This includes visual, audio, and haptic outputs that may be customized to support individual needs.

Goals and Objectives

Associated Planning Factors and Goals

Planning Factor Goal

Associated Objective Categories

Objective Category

Associated Objectives and Performance Measures

Objective Performance Measure


 
Since the mapping between objectives and service packages is not always straight-forward and often situation-dependent, these mappings should only be used as a starting point. Users should do their own analysis to identify the best service packages for their region.

Needs and Requirements

Need Functional Object Requirement
01 Emergency Management needs to be able to obtain information from the incident scene to support incident response. Emergency Incident Command 01 The center shall provide tactical decision support, resource coordination, and communications integration for first responders to support local management of an incident.
05 The center shall assess the status of responding emergency vehicles as part of an incident command.
10 The center shall collect on-scene reports to support emergency dispatch and staging of personnel and equipment.
EV On-Board Incident Management Communication 02 The emergency vehicle shall provide an interface to the center for emergency personnel to transmit information about the incident site such as the extent of injuries, identification of vehicles and people involved, hazardous material, etc.
03 The emergency vehicle shall provide an interface to the center for emergency personnel to transmit information about the current incident response status such as the identification of the resources on site, site management strategies in effect, and current clearance status.
Personnel Incident Scene Communications 01 The personnel device shall record video and images in the vicinity of the user.
02 The personnel device shall provide recorded video and images to the Emergency Center.
03 The personnel device shall provide a mechanism for Emergency Personnel to provide feedback to the Emergency Center.
02 Emergency Management needs to provide response in the field to incidents and emergency situations. Emergency Incident Command 01 The center shall provide tactical decision support, resource coordination, and communications integration for first responders to support local management of an incident.
11 The center shall provide situational awareness information to emergency responders about an incident, both en-route and while they are on-scene.
12 The center shall provide status of the current conditions at the incident scene to arriving responders.
EV On-Board Incident Management Communication 01 The emergency vehicle shall receive dispatch instructions sufficient to enable emergency personnel in the field to implement an effective incident response. It includes local traffic, road, and weather conditions, hazardous material information, and the current status of resources that have been allocated to an incident.
Personnel Incident Scene Communications 04 The personnel device shall accept messages from the center and present them to the Emergency Personnel, as text, video, audio and/or haptic inputs.
03 Emergency Management needs to coordinate with other emergency management operations in order to support emergency response Emergency Incident Command 01 The center shall provide tactical decision support, resource coordination, and communications integration for first responders to support local management of an incident.
02 The center shall provide incident command communications with public safety, emergency management, transportation, and other allied response agency centers.
04 The center shall share incident command information with other public safety agencies including resource deployment status, hazardous material information, rail incident information, evacuation advice as well as traffic, road, and weather conditions.
06 The center shall provide other agencies real-time information on the current conditions at the incident scene.

Related Sources

Document Name Version Publication Date
None


Security

In order to participate in this service package, each physical object should meet or exceed the following security levels.

Physical Object Security
Physical Object Confidentiality Integrity Availability Security Class
Emergency Management Center High High High Class 5
Emergency Vehicle OBE High High High Class 5
Other Emergency Management Centers Moderate Moderate Moderate Class 2
Other EV OBEs Moderate Moderate Moderate Class 2
Personnel Device Moderate High Moderate Class 3



In order to participate in this service package, each information flow triple should meet or exceed the following security levels.

Information Flow Security
Source Destination Information Flow Confidentiality Integrity Availability
Basis Basis Basis
Emergency Management Center Emergency System Operator emergency operations status Moderate High High
Emergency system controls should not be casually viewable as they impact the availability of emergency services, which if known could be leveraged for illegal activity. Backoffice operations flows should generally be correct and available as these are the primary interface between operators and system. Backoffice operations flows should generally be correct and available as these are the primary interface between operators and system.
Emergency Management Center Emergency Vehicle OBE decision support information Moderate Moderate Moderate
This information could be of interest to a malicious individual who is attempting to determine the best way to accomplish a crime. As such it would be best to not make it easily accessible. If this is compromised, it could send inaccurate information to a vehicle which could lead to inappropriate actions in the incident area. A delay in reporting this may cause a delay in response or inability for an Emergency Vehicle and its personnel to properly respond to the incident.
Emergency Management Center Other Emergency Management Centers incident command information coordination Moderate Moderate Moderate
Will include incident-specific information that could be used by a hostile attacker to target emergency resources, or to avoid those resources in the commission of a crime. Since this is used to coordinate emergency response, if this flow is unavailable, incorrect or corrupted the response may not be appropriate, comprimising safety and mobility. Since this is used to coordinate emergency response, if this flow is unavailable, incorrect or corrupted the response may not be appropriate, comprimising safety and mobility.
Emergency Management Center Personnel Device decision support information Moderate Moderate Moderate
This information could be of interest to a malicious individual who is attempting to determine the best way to accomplish a crime. As such it would be best to not make it easily accessible. If this is compromised, it could send inaccurate information to Emergency Personnel which could lead to inappropriate actions in the incident area. A delay in reporting this may cause a delay in response or inability for Emergency Personnel to properly respond to the incident.
Emergency Management Center Personnel Device incident command information Moderate Moderate Moderate
Will include incident-specific information that could be used by a hostile attacker to target emergency resources, or to avoid those resources in the commission of a crime. Since this is used to coordinate emergency response, if this flow is unavailable, incorrect or corrupted the response may not be appropriate, comprimising safety and mobility. Since this is used to coordinate emergency response, if this flow is unavailable, incorrect or corrupted the response may not be appropriate, comprimising safety and mobility.
Emergency Personnel Emergency Vehicle OBE emergency personnel input Moderate Moderate Moderate
Some of the information, such as incident status information, is sensitive, and should be protected. The system must know that these requests came from actual Emergency Personal. Additionally, incorrect information here may lead to the system responding incorrectly to the incident These messages are important for the system to operate properly. Additionally, the system must know if messages are not received so that it can act accordingly.
Emergency Personnel Personnel Device personnel input Low Moderate Low
Input related to Emergency-related application. There could be sensitive information depending on the application, particularly regarding the health of someone involved in an incident the emergency personnel is responding to, in which case this rating might increase. This data should be correct to enable accurate application functionality, but is likely not critical and easily corrected. There should generally other ways to accomplish this flow.
Emergency System Operator Emergency Management Center emergency operations input Moderate High High
Emergency system controls should not be casually viewable as they impact the availability of emergency services, which if known could be leveraged for illegal activity. Backoffice operations flows should generally be correct and available as these are the primary interface between operators and system. Backoffice operations flows should generally be correct and available as these are the primary interface between operators and system.
Emergency Vehicle OBE Emergency Management Center incident scene images Moderate Moderate Moderate
Will include incident-specific information that could be used by a hostile attacker to target emergency resources, or to avoid those resources in the commission of a crime. Could also include sensitve or compromising imagery. Since this is used to coordinate emergency response, if this flow is unavailable, incorrect or corrupted the response may not be appropriate, comprimising safety and mobility. Since this is used to coordinate emergency response, if this flow is unavailable, incorrect or corrupted the response may not be appropriate, comprimising safety and mobility.
Emergency Vehicle OBE Emergency Management Center incident scene status Moderate Moderate Moderate
Will include incident-specific information that could be used by a hostile attacker to target emergency resources, or to avoid those resources in the commission of a crime. Since this is used to coordinate emergency response, if this flow is unavailable, incorrect or corrupted the response may not be appropriate, comprimising safety and mobility. This system will be able to operate properly if most messages make it through. The emergency vehicle OBE should be able to know if the EMC received the message.
Emergency Vehicle OBE Emergency Management Center patient transport status High High High
Related to patient status and so inherits its impacts. If made sufficiently general could be reduced to MODERATE. Related to patient status and so inherits its impacts. If made sufficiently general could be reduced to MODERATE. Related to patient status and so inherits its impacts. If made sufficiently general could be reduced to MODERATE.
Emergency Vehicle OBE Emergency Personnel emergency personnel information presentation Moderate Moderate Moderate
Some of this information, such as incident information, is sensitive and should be protected. This information could affect how the Emergency Personnel respond to the event, and should be as accurate as possible. This information needs to be available for the Emergency Personnel in order for them to respond accurately to the system. If they do not acknowledge this information, dispatch needs to know, so they can attempt to contact the Emergency Personnel via another channel, such as radio.
Emergency Vehicle OBE Other EV OBEs decision support information Moderate Moderate Moderate
This information could be of interest to a malicious individual who is attempting to determine the best way to accomplish a crime. As such it would be best to not make it easily accessible. If this is compromised, it could send inaccurate information to a vehicle which could lead to inappropriate actions in the incident area. A delay in reporting this may cause a delay in response or inability for an Emergency Vehicle and its personnel to properly respond to the incident.
Emergency Vehicle OBE Other EV OBEs incident scene images Moderate Moderate Moderate
Will include incident-specific information that could be used by a hostile attacker to target emergency resources, or to avoid those resources in the commission of a crime. Since this is used to coordinate emergency response, if this flow is unavailable, incorrect or corrupted the response may not be appropriate, comprimising safety and mobility. Since this is used to coordinate emergency response, if this flow is unavailable, incorrect or corrupted the response may not be appropriate, comprimising safety and mobility.
Emergency Vehicle OBE Other EV OBEs incident scene status Moderate Moderate Moderate
Will include incident-specific information that could be used by a hostile attacker to target emergency resources, or to avoid those resources in the commission of a crime. Since this is used to coordinate emergency response, if this flow is unavailable, incorrect or corrupted the response may not be appropriate, comprimising safety and mobility. Since this is used to coordinate emergency response, if this flow is unavailable, incorrect or corrupted the response may not be appropriate, comprimising safety and mobility.
Emergency Vehicle OBE Personnel Device decision support information Moderate Moderate Moderate
This information could be of interest to a malicious individual who is attempting to determine the best way to accomplish a crime. As such it would be best to not make it easily accessible. If this is compromised, it could send inaccurate information to Emergency Personnel which could lead to inappropriate actions in the incident area. A delay in reporting this may cause a delay in response or inability for Emergency Personnel to properly respond to the incident.
Emergency Vehicle OBE Personnel Device incident scene images Moderate Moderate Moderate
Will include incident-specific information that could be used by a hostile attacker to target emergency resources, or to avoid those resources in the commission of a crime. Since this is used to coordinate emergency response, if this flow is unavailable, incorrect or corrupted the response may not be appropriate, comprimising safety and mobility. Since this is used to coordinate emergency response, if this flow is unavailable, incorrect or corrupted the response may not be appropriate, comprimising safety and mobility.
Emergency Vehicle OBE Personnel Device incident scene status Moderate Moderate Moderate
Will include incident-specific information that could be used by a hostile attacker to target emergency resources, or to avoid those resources in the commission of a crime. Since this is used to coordinate emergency response, if this flow is unavailable, incorrect or corrupted the response may not be appropriate, comprimising safety and mobility. Since this is used to coordinate emergency response, if this flow is unavailable, incorrect or corrupted the response may not be appropriate, comprimising safety and mobility.
Other Emergency Management Centers Emergency Management Center incident command information coordination Moderate Moderate Moderate
Will include incident-specific information that could be used by a hostile attacker to target emergency resources, or to avoid those resources in the commission of a crime. Since this is used to coordinate emergency response, if this flow is unavailable, incorrect or corrupted the response may not be appropriate, comprimising safety and mobility. Since this is used to coordinate emergency response, if this flow is unavailable, incorrect or corrupted the response may not be appropriate, comprimising safety and mobility.
Other EV OBEs Emergency Vehicle OBE decision support information Moderate Moderate Moderate
This information could be of interest to a malicious individual who is attempting to determine the best way to accomplish a crime. As such it would be best to not make it easily accessible. If this is compromised, it could send inaccurate information to a vehicle which could lead to inappropriate actions in the incident area. A delay in reporting this may cause a delay or lead to an Emergency Vehicle not responding in a fashion best suited to properly managing the incident.
Other EV OBEs Emergency Vehicle OBE incident scene images Moderate Moderate Moderate
Will include incident-specific information that could be used by a hostile attacker to target emergency resources, or to avoid those resources in the commission of a crime. Since this is used to coordinate emergency response, if this flow is unavailable, incorrect or corrupted the response may not be appropriate, comprimising safety and mobility. Since this is used to coordinate emergency response, if this flow is unavailable, incorrect or corrupted the response may not be appropriate, comprimising safety and mobility.
Other EV OBEs Emergency Vehicle OBE incident scene status Moderate Moderate Moderate
Will include incident-specific information that could be used by a hostile attacker to target emergency resources, or to avoid those resources in the commission of a crime. Since this is used to coordinate emergency response, if this flow is unavailable, incorrect or corrupted the response may not be appropriate, comprimising safety and mobility. Since this is used to coordinate emergency response, if this flow is unavailable, incorrect or corrupted the response may not be appropriate, comprimising safety and mobility.
Personnel Device Emergency Management Center incident command input Moderate Moderate Moderate
Will include incident-specific information that could be used by a hostile attacker to target emergency resources, or to avoid those resources in the commission of a crime. Since this is used to coordinate emergency response, if this flow is unavailable, incorrect or corrupted the response may not be appropriate, comprimising safety and mobility. Since this is used to coordinate emergency response, if this flow is unavailable, incorrect or corrupted the response may not be appropriate, comprimising safety and mobility.
Personnel Device Emergency Management Center incident scene images Moderate Moderate Moderate
Will include incident-specific information that could be used by a hostile attacker to target emergency resources, or to avoid those resources in the commission of a crime. Could also include sensitve or compromising imagery. Since this is used to coordinate emergency response, if this flow is unavailable, incorrect or corrupted the response may not be appropriate, comprimising safety and mobility. Since this is used to coordinate emergency response, if this flow is unavailable, incorrect or corrupted the response may not be appropriate, comprimising safety and mobility.
Personnel Device Emergency Management Center incident scene status Moderate Moderate Moderate
Will include incident-specific information that could be used by a hostile attacker to target emergency resources, or to avoid those resources in the commission of a crime. Since this is used to coordinate emergency response, if this flow is unavailable, incorrect or corrupted the response may not be appropriate, comprimising safety and mobility. Since this is used to coordinate emergency response, if this flow is unavailable, incorrect or corrupted the response may not be appropriate, comprimising safety and mobility.
Personnel Device Emergency Management Center personnel location Not Applicable High Moderate
This data is intentionally transmitted to everyone via a broadcast. It can also be determined via other visual indicators. An incorrect locations message, could lead to a false warning or lack of warning. A lack of warning can have obvious catastrophic consequences, while a false warning could lead to users ignoring warnings due to perceived inaccuracy. Given that this triple may apply to highly dynamic environments (such as work zones), its accuracy is paramount, and thus if sent, must have HIGH integrity. There are other visual indicators about the geofenced areas. Personnel device users in dynamic environments (incident and work zones) should know when they are leaving a geofenced area. As long as they remain in the geofenced area, this information is not as necessary. Not all personnel will carry a personnel device, and the system should be able to operate without this information.
Personnel Device Emergency Personnel personnel updates Low High Moderate
This data is informing the user of safety-related issues in the local transportation environment. It probably does not contain anything sensitive, and should not matter if another person can observe it. This is the information that is presented to the individual in a work zone or incident response area that may be unpredictable in its formation. If the user receives incorrect information, they may act in an unsafe manner. If this information is not made available to the pedestrian, then the user may be endangered. This is the not only mechanism the user may have to avoid potential dangers (they can observe directly).
Personnel Device Emergency Vehicle OBE decision support information Moderate Moderate Moderate
This information could be of interest to a malicious individual who is attempting to determine the best way to accomplish a crime. As such it would be best to not make it easily accessible. If this is compromised, it could send inaccurate information to Emergency Personnel which could lead to inappropriate actions in the incident area. A delay in reporting this may cause a delay in response or inability for Emergency Personnel to properly respond to the incident.
Personnel Device Emergency Vehicle OBE incident scene images Moderate Moderate Moderate
Will include incident-specific information that could be used by a hostile attacker to target emergency resources, or to avoid those resources in the commission of a crime. Since this is used to coordinate emergency response, if this flow is unavailable, incorrect or corrupted the response may not be appropriate, comprimising safety and mobility. Since this is used to coordinate emergency response, if this flow is unavailable, incorrect or corrupted the response may not be appropriate, comprimising safety and mobility.
Personnel Device Emergency Vehicle OBE incident scene status Moderate Moderate Moderate
Will include incident-specific information that could be used by a hostile attacker to target emergency resources, or to avoid those resources in the commission of a crime. Since this is used to coordinate emergency response, if this flow is unavailable, incorrect or corrupted the response may not be appropriate, comprimising safety and mobility. Since this is used to coordinate emergency response, if this flow is unavailable, incorrect or corrupted the response may not be appropriate, comprimising safety and mobility.
Personnel Device Emergency Vehicle OBE personnel location Not Applicable High Moderate
This data is intentionally transmitted to everyone via a broadcast. It can also be determined via other visual indicators. An incorrect locations message, could lead to a false warning or lack of warning. A lack of warning can have obvious catastrophic consequences, while a false warning could lead to users ignoring warnings due to perceived inaccuracy. Given that this triple may apply to highly dynamic environments (such as work zones), its accuracy is paramount, and thus if sent, must have HIGH integrity. There are other visual indicators about the geofenced areas. Personnel device users in dynamic environments (incident and work zones) should know when they are leaving a geofenced area. As long as they remain in the geofenced area, this information is not as necessary. Not all personnel will carry a personnel device, and the system should be able to operate without this information.

Standards

The following table lists the standards associated with physical objects in this service package. For standards related to interfaces, see the specific information flow triple pages. These pages can be accessed directly from the SVG diagram(s) located on the Physical tab, by clicking on each information flow line on the diagram.

NameTitlePhysical Object
SAE J3361 Antenna requirements V2X Antenna Coverage and Test Requirements for US FHWA Class 1 and Class 3-13 Class Vehicles Emergency Vehicle OBE
SAE J5001 OBU Standard Onboard Unit Standard for Connected Vehicles Emergency Vehicle OBE




System Requirements

No System Requirements