Parent Service Package: SU10
< < SU09.1 : SU10.1 : SU11.1 > >

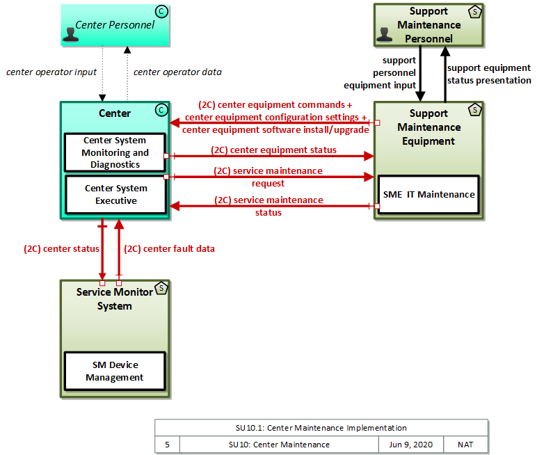
SU10.1: Center Maintenance Implementation

This 'implementation' is a holistic view of the SU10 service package, including all Physical Objects, Functional Objects, and Triples associated with the service package. It distinguishes between items that are fundamental to the service and items that are optional. Your specific implementation is likely to include the fundamental items and selected optional items, based on your specific project requirements.

Relevant Regions: Australia, Canada, European Union, and United States

Enterprise

Development Stage Roles and Relationships

Installation Stage Roles and Relationships

Operations and Maintenance Stage Roles and Relationships
(hide)

Source Destination Role/Relationship
Center MaintainerCenter Maintains
Center ManagerCenter Manages
Center ManagerCenter Personnel System Usage Agreement
Center OwnerCenter Maintainer System Maintenance Agreement
Center OwnerCenter Manager Operations Agreement
Center OwnerService Monitor System Maintainer Maintenance Data Exchange Agreement
Center OwnerService Monitor System Operator Application Usage Agreement
Center OwnerService Monitor System Owner Information Exchange Agreement
Center OwnerService Monitor System User Service Usage Agreement
Center OwnerSupport Maintenance Equipment Maintainer Maintenance Data Exchange Agreement
Center OwnerSupport Maintenance Equipment Owner Information Exchange Agreement
Center OwnerSupport Maintenance Equipment User Service Usage Agreement
Center OwnerSupport Maintenance Personnel Application Usage Agreement
Center PersonnelCenter Operates
Center SupplierCenter Owner Warranty
Service Monitor System MaintainerService Monitor System Maintains
Service Monitor System ManagerService Monitor System Manages
Service Monitor System ManagerService Monitor System Operator System Usage Agreement
Service Monitor System OperatorService Monitor System Operates
Service Monitor System OwnerCenter Maintainer Maintenance Data Exchange Agreement
Service Monitor System OwnerCenter Owner Information Exchange Agreement
Service Monitor System OwnerCenter Personnel Application Usage Agreement
Service Monitor System OwnerCenter User Service Usage Agreement
Service Monitor System OwnerService Monitor System Maintainer System Maintenance Agreement
Service Monitor System OwnerService Monitor System Manager Operations Agreement
Service Monitor System SupplierService Monitor System Owner Warranty
Support Maintenance Equipment MaintainerSupport Maintenance Equipment Maintains
Support Maintenance Equipment ManagerSupport Maintenance Equipment Manages
Support Maintenance Equipment ManagerSupport Maintenance Personnel System Usage Agreement
Support Maintenance Equipment OwnerCenter Maintainer Maintenance Data Exchange Agreement
Support Maintenance Equipment OwnerCenter Owner Information Exchange Agreement
Support Maintenance Equipment OwnerCenter Personnel Application Usage Agreement
Support Maintenance Equipment OwnerCenter User Service Usage Agreement
Support Maintenance Equipment OwnerSupport Maintenance Equipment Maintainer System Maintenance Agreement
Support Maintenance Equipment OwnerSupport Maintenance Equipment Manager Operations Agreement
Support Maintenance Equipment SupplierSupport Maintenance Equipment Owner Warranty
Support Maintenance PersonnelSupport Maintenance Equipment Operates

Physical

The physical diagram can be viewed in SVG or PNG format and the current format is SVG.
SVG Diagram
PNG Diagram


Display Legend in SVG or PNG

Includes Physical Objects:

Physical Object Class Description
Center Center This general physical object is used to model core capabilities that are common to any center.
Center Personnel Center 'Center Personnel' represent system operators and other personnel that work within a transportation center. This interface supports modeling of general human interactions that are common to any center.
Service Monitor System Support The 'Service Monitor System' represents one or more center-based systems that provide monitoring, management and control services necessary to other applications and/or devices operating within the Connected Vehicle Environment. These support services enable other applications to provide transportation services.
Support Maintenance Equipment Support 'Support Maintenance Equipment' represents the equipment used by IT personnel and technicians to locally or remotely troubleshoot, initialize, reprogram, and test IT assets that support ITS operations. It also manages service activities for IT assets, accepting service requests and providing service status as maintenance activities and repairs are scheduled and performed. It may include a workstation, laptop, trouble-ticket or other maintenance tracking software, specialized diagnostics tools, or any other general purpose or specialized equipment that is interfaced remotely or locally to support maintenance, repair, and upgrade.
Support Maintenance Personnel Support 'Support Maintenance Personnel' represents technicians and IT personnel that support maintenance of information technology assets that support ITS.

Includes Functional Objects:

Functional Object Description Physical Object
Center System Executive 'Center System Executive' provides the operating system and executive functions that manage computer resources, user accounts, and installed applications. It provides security features and manages software installation and upgrade. Center
Center System Monitoring and Diagnostics 'Center System Monitoring and Diagnostics' includes background self-tests, diagnostics, watchdog timers, and other hardware and software that monitors the operating condition of the center. The status of the center equipment and diagnostic information is provided to center operations personnel and maintenance personnel that may be operating remotely from the center. Center
SM Device Management 'SM Device Management' provides the functions necessary to manage devices, including network management, operational status monitoring, and application performance monitoring. Service Monitor System
SME IT Maintenance 'SME IT Maintenance' provides maintenance, diagnostics, and troubleshooting capabilities for information technology equipment that supports back office operations for intelligent transportation systems. It provides the capability to control and configure this equipment to support on-site installation, repair, and maintenance and remote software configuration and upgrade. It also provides service desk capabilities for IT assets, receiving service requests and providing service status updates as the requests are addressed and issues are resolved. Support Maintenance Equipment

Includes Information Flows:

Information Flow Description
center equipment commands System-level control commands issued to center equipment such as reset and remote diagnostics.
center equipment configuration settings Control settings and parameters that are used to configure center equipment.
center equipment software install/upgrade This flow supports installation and update of software residing in centers. It supports download and installation of center software, including executable code and associated support files.
center equipment status Reports from center equipment (computers, networks, video walls, etc.) which indicate current operational status.
center fault data Fault information that can be used to identify centers that require initialization, reconfiguration, or repair. This flow identifies the center, the nature of the fault, and associated error codes and diagnostic data.
center operator data Data presented to a center operator. This flow represents general status output and other data that broadly applies to transportation centers.
center operator input Input from a center operator. This flow represents operator input that broadly applies to transportation centers.
center status Represents the interactive monitoring of system operations by the Service Monitor. It includes device housekeeping/heartbeat monitoring and network monitoring information, the status of installed applications, and the configuration of managed devices.
service maintenance request Identification of central system service requiring repair and known information about the associated faults.
service maintenance status Current status of central system maintenance actions.
support equipment status presentation Presentation of operational status of support system equipment (computers, networks, etc.) to maintenance personnel.
support personnel equipment input User input from support system maintenance personnel that supports querying, controlling, and configuring support system equipment.

Goals and Objectives

Associated Planning Factors and Goals

Planning Factor Goal

Associated Objective Categories

Objective Category

Associated Objectives and Performance Measures

Objective Performance Measure


 
Since the mapping between objectives and service packages is not always straight-forward and often situation-dependent, these mappings should only be used as a starting point. Users should do their own analysis to identify the best service packages for their region.

Needs and Requirements

Need Functional Object Requirement

Related Sources

Document Name Version Publication Date
None


Security

In order to participate in this service package, each physical object should meet or exceed the following security levels.

Physical Object Security
Physical Object Confidentiality Integrity Availability Security Class
Center High High High Class 5
Service Monitor System High High High Class 5
Support Maintenance Equipment Moderate High High Class 5



In order to participate in this service package, each information flow triple should meet or exceed the following security levels.

Information Flow Security
Source Destination Information Flow Confidentiality Integrity Availability
Basis Basis Basis
Center Center Personnel center operator data High High High
Direct interactions between personnel and systems in a backoffice environment are effectively protected by physical means, so long as the interaction is in a dedicated facility. If this interaction is virtual (i.e. ,the center is not directly in front of the Center Personnel, like in a cloud-based system) then the user's input requires some degree of obfuscation depending on sensitivity of information. Given that this could include information about compromised or ineffectual systems, including security systems, the potential for damage is high. Thus, HIGH. Backoffice operations flows should generally be correct and available as these are the primary interface between operators and system. Backoffice operations flows should generally be correct and available as these are the primary interface between operators and system.
Center Service Monitor System center status High High High
System operational status information could be used to either initiate or confirm attacks, leading to significant downtime of related C-ITS systems. System status information needs the greatest possible correctness, as if it is incorrect then inappropriate actions may be triggered that, for large backoffice and core systems, have widespread repurcussions. Monitoring of system operational status has the highest possible needs for availability, as without an understanding of system state it is difficult to impossible to manage the system.
Center Support Maintenance Equipment center equipment status Moderate Moderate Moderate
The operational state of center systems, if known to an attacker or individual with criminal intent, could be used to facilitate the commission of a crime. Individual centers may be more or less important in this context; for example knowing whether a traffic management center is operating is probably more relevant to the criminal than knowing if a weather information center is operating, though the latter could still be useful info. Instances of this flow that are local minimize this risk however, so for these local flows Confidentiality is considered LOW. If incorrect or changed, could lead to inappropriate maintenance activity, which has a significant cost in itself and contributes negatively to system operational status. This must be timely to support operational uptime requirements. Lack of monitoring will lead to less uptime, which will impact security, mobility and in some cases, safety.
Center Support Maintenance Equipment service maintenance request Moderate Moderate Moderate
Device operational status information should be known only by those entities that need to know for operations and maintenance. Allowing others to read this information may enable abuse of those systems, 3rd party monitoring of system status when that may not be desireable, and reverse engineering of this and similar information flows. If this data is incorrect or unavailable then maintenance assets may not be appropriately assigned, systems may not be repaired on time, resulting in inefficient use of maintenance assets and higher overall downtime. If this data is incorrect or unavailable then maintenance assets may not be appropriately assigned, systems may not be repaired on time, resulting in inefficient use of maintenance assets and higher overall downtime.
Center Personnel Center center operator input High High High
Direct interactions between personnel and systems in a backoffice environment are effectively protected by physical means, so long as the interaction is in a dedicated facility. If this interaction is virtual (i.e. ,the center is not directly in front of the Center Personnel, like in a cloud-based system) then the user's input requires some degree of obfuscation depending on sensitivity of information. Given that this could include information about compromised or ineffectual systems, including security systems, the potential for damage is high. Thus, HIGH. Backoffice operations flows should generally be correct and available as these are the primary interface between operators and system. Backoffice operations flows should generally be correct and available as these are the primary interface between operators and system.
Service Monitor System Center center fault data Moderate Moderate Moderate
Device status information should not be viewable by third parties, as those with criminal intent may use this information toward their own ends. If incorrect or changed, could lead to inappropriate maintenance activity, which has a significant cost in itself and contributes negatively to system operational status. Scope is small, but impact significant if this occurs with many instances. A delay in reporting this may cause a delay in necessary maintenance. Considered higher availability requirement than the source flow (RSE status) because this information aggregates many instances of the source.
Support Maintenance Equipment Center center equipment commands Moderate High High
Commands could be sensitive and should include authentication data, thus should be MODERATE. Commands to Centers must be authenticated as having come from a source entitled to issue that command, or roadway equipment may be comprimised. Similarly, commands and configuration must be guaranteed to be correct; not manipulated midstream or corrupted, or the center may be mis-configured or compromised. Considered HIGH as opposed to MODERATE because the operational scope of a Center is typically quite large compared to a Field device. Without the ability to locally diagnose, operate, update and configure Center Equipment, the equipment is effectively out of control and would have to be taken out of service.
Support Maintenance Equipment Center center equipment configuration settings Moderate High High
Commands could be sensitive and should include authentication data, thus should be MODERATE. Center system control, configuration and update need to be correct or the center may be misconfigured, which for some applications could have severe safety impacts. If the center has no safety-related functions, or little impact on regional mobility, this could be MODERATE. Without the ability to locally diagnose, operate, update and configure Center system Equipment, the Center is effectively out of control and would have to be taken out of service.
Support Maintenance Equipment Center center equipment software install/upgrade Moderate High Moderate
Equipment software is sensitive and should include authentication data, thus should be MODERATE. Software updates to Center components must be authenticated as having come from a source entitled to provide that software, or roadway equipment may be comprimised. Similarly, such software must be guaranteed to being the intent of the originator; not manipulated midstream or corrupted, or the roadway equipment may be mis-configured or compromised. The ability to remotely update and configure software is inherent to their successful operation. If this link is down it either suggests or will prompt field maintenance activity, which has a non-trivial cost and resource impact.
Support Maintenance Equipment Center service maintenance status Moderate Moderate Moderate
Device operational status information should be known only by those entities that need to know for operations and maintenance. Allowing others to read this information may enable abuse of those systems, 3rd party monitoring of system status when that may not be desireable, and reverse engineering of this and similar information flows. If this data is incorrect or unavailable then maintenance assets may not be appropriately assigned, systems may not be repaired on time, resulting in inefficient use of maintenance assets and higher overall downtime. If this data is incorrect or unavailable then maintenance assets may not be appropriately assigned, systems may not be repaired on time, resulting in inefficient use of maintenance assets and higher overall downtime.
Support Maintenance Equipment Support Maintenance Personnel support equipment status presentation Moderate Moderate High
System maintenance flows should have some protection from casual viewing, as otherwise imposters could gain illicit control over field equipment If incorrect or changed, could lead to inappropriate maintenance activity, which has a significant cost in itself and contributes negatively to system operational status. This must be timely to support operational uptime requirements. Lack of monitoring will lead to less uptime, which will impact security, mobility and in some cases, safety.
Support Maintenance Personnel Support Maintenance Equipment support personnel equipment input Moderate Moderate High
System support flows should have some protection from casual viewing, as otherwise imposters could gain illicit control over support equipment or the equipment managed by the support equipment. System support flows are the primary interface between support personnel and support equipment, and must present accurate data or inappropriate support actions may be taken. System support flows are the primary interface between support personnel and support equipment, and must present accurate data or inappropriate support actions may be taken.

Standards

Currently, there are no standards associated with the physical objects in this service package. For standards related to interfaces, see the specific information flow triple pages. These pages can be accessed directly from the SVG diagram(s) located on the Physical tab, by clicking on each information flow line on the diagram.





System Requirements

No System Requirements