Parent Service Package: MC05
< < MC05.1 : MC05.2 : MC06.1 > >

MC05.2: ITS Equipment Maintenance Implementation

This implementation includes the interfaces used to maintain, repair, and replace ITS equipment including detectors, traffic controllers, signals, CCTV, dynamic message signs, etc.)

Relevant Regions: Australia, Canada, European Union, and United States

Enterprise

Development Stage Roles and Relationships

Installation Stage Roles and Relationships

Operations and Maintenance Stage Roles and Relationships
(hide)

Source Destination Role/Relationship
Asset Management System MaintainerAsset Management System Maintains
Asset Management System ManagerAsset Management System Manages
Asset Management System ManagerAsset Management System Operator System Usage Agreement
Asset Management System OperatorAsset Management System Operates
Asset Management System OwnerAsset Management System Maintainer System Maintenance Agreement
Asset Management System OwnerAsset Management System Manager Operations Agreement
Asset Management System OwnerMaint and Constr Center Personnel Application Usage Agreement
Asset Management System OwnerMaint and Constr Management Center Maintainer Maintenance Data Exchange Agreement
Asset Management System OwnerMaint and Constr Management Center Owner Information Exchange Agreement
Asset Management System OwnerMaint and Constr Management Center User Service Usage Agreement
Asset Management System SupplierAsset Management System Owner Warranty
Basic Maint and Constr Vehicle MaintainerBasic Maint and Constr Vehicle Maintains
Basic Maint and Constr Vehicle ManagerBasic Maint and Constr Vehicle Manages
Basic Maint and Constr Vehicle ManagerMaint and Constr Field Personnel System Usage Agreement
Basic Maint and Constr Vehicle OwnerBasic Maint and Constr Vehicle Maintainer System Maintenance Agreement
Basic Maint and Constr Vehicle OwnerBasic Maint and Constr Vehicle Manager Operations Agreement
Basic Maint and Constr Vehicle OwnerMaint and Constr Vehicle OBE Maintainer Maintenance Data Exchange Agreement
Basic Maint and Constr Vehicle OwnerMaint and Constr Vehicle OBE Owner Expectation of Data Provision
Basic Maint and Constr Vehicle OwnerMaint and Constr Vehicle OBE User Service Usage Agreement
Basic Maint and Constr Vehicle OwnerMaint and Constr Vehicle Operator Application Usage Agreement
Basic Maint and Constr Vehicle OwnerMaint and Constr Vehicle Operator Vehicle Operating Agreement
Basic Maint and Constr Vehicle SupplierBasic Maint and Constr Vehicle Owner Warranty
Center MaintainerCenter Maintains
Center ManagerCenter Manages
Center ManagerCenter Personnel System Usage Agreement
Center OwnerCenter Maintainer System Maintenance Agreement
Center OwnerCenter Manager Operations Agreement
Center OwnerMaint and Constr Center Personnel Application Usage Agreement
Center OwnerMaint and Constr Management Center Maintainer Maintenance Data Exchange Agreement
Center OwnerMaint and Constr Management Center Owner Information Exchange Agreement
Center OwnerMaint and Constr Management Center User Service Usage Agreement
Center PersonnelCenter Operates
Center SupplierCenter Owner Warranty
Field MaintainerField Maintains
Field Maintenance Equipment MaintainerField Maintenance Equipment Maintains
Field Maintenance Equipment ManagerField Maintenance Equipment Manages
Field Maintenance Equipment ManagerMaint and Constr Field Personnel System Usage Agreement
Field Maintenance Equipment OwnerField Maintainer Maintenance Data Exchange Agreement
Field Maintenance Equipment OwnerField Maintenance Equipment Maintainer System Maintenance Agreement
Field Maintenance Equipment OwnerField Maintenance Equipment Manager Operations Agreement
Field Maintenance Equipment OwnerField Owner Information Exchange and Action Agreement
Field Maintenance Equipment OwnerField User Service Usage Agreement
Field Maintenance Equipment OwnerMaint and Constr Field Personnel Application Usage Agreement
Field Maintenance Equipment SupplierField Maintenance Equipment Owner Warranty
Field ManagerField Manages
Field ManagerMaint and Constr Field Personnel System Usage Agreement
Field OwnerField Maintainer System Maintenance Agreement
Field OwnerField Maintenance Equipment Maintainer Maintenance Data Exchange Agreement
Field OwnerField Maintenance Equipment Owner Information Exchange and Action Agreement
Field OwnerField Maintenance Equipment User Service Usage Agreement
Field OwnerField Manager Operations Agreement
Field OwnerMaint and Constr Center Personnel Application Usage Agreement
Field OwnerMaint and Constr Field Personnel Application Usage Agreement
Field OwnerMaint and Constr Management Center Maintainer Maintenance Data Exchange Agreement
Field OwnerMaint and Constr Management Center Owner Information Provision Agreement
Field OwnerMaint and Constr Management Center User Service Usage Agreement
Field SupplierField Owner Warranty
Maint and Constr Administrative Systems MaintainerMaint and Constr Administrative Systems Maintains
Maint and Constr Administrative Systems ManagerMaint and Constr Administrative Systems Manages
Maint and Constr Administrative Systems ManagerMaint and Constr Administrative Systems Operator System Usage Agreement
Maint and Constr Administrative Systems OperatorMaint and Constr Administrative Systems Operates
Maint and Constr Administrative Systems OwnerMaint and Constr Administrative Systems Maintainer System Maintenance Agreement
Maint and Constr Administrative Systems OwnerMaint and Constr Administrative Systems Manager Operations Agreement
Maint and Constr Administrative Systems OwnerMaint and Constr Center Personnel Application Usage Agreement
Maint and Constr Administrative Systems OwnerMaint and Constr Management Center Maintainer Maintenance Data Exchange Agreement
Maint and Constr Administrative Systems OwnerMaint and Constr Management Center Owner Information Exchange Agreement
Maint and Constr Administrative Systems OwnerMaint and Constr Management Center User Service Usage Agreement
Maint and Constr Administrative Systems SupplierMaint and Constr Administrative Systems Owner Warranty
Maint and Constr Center PersonnelMaint and Constr Management Center Operates
Maint and Constr Field PersonnelBasic Maint and Constr Vehicle Operates
Maint and Constr Field PersonnelField Operates
Maint and Constr Field PersonnelField Maintenance Equipment Operates
Maint and Constr Management Center MaintainerMaint and Constr Management Center Maintains
Maint and Constr Management Center ManagerMaint and Constr Center Personnel System Usage Agreement
Maint and Constr Management Center ManagerMaint and Constr Management Center Manages
Maint and Constr Management Center OwnerAsset Management System Maintainer Maintenance Data Exchange Agreement
Maint and Constr Management Center OwnerAsset Management System Operator Application Usage Agreement
Maint and Constr Management Center OwnerAsset Management System Owner Information Exchange Agreement
Maint and Constr Management Center OwnerAsset Management System User Service Usage Agreement
Maint and Constr Management Center OwnerCenter Maintainer Maintenance Data Exchange Agreement
Maint and Constr Management Center OwnerCenter Owner Information Exchange Agreement
Maint and Constr Management Center OwnerCenter Personnel Application Usage Agreement
Maint and Constr Management Center OwnerCenter User Service Usage Agreement
Maint and Constr Management Center OwnerMaint and Constr Administrative Systems Maintainer Maintenance Data Exchange Agreement
Maint and Constr Management Center OwnerMaint and Constr Administrative Systems Operator Application Usage Agreement
Maint and Constr Management Center OwnerMaint and Constr Administrative Systems Owner Information Exchange Agreement
Maint and Constr Management Center OwnerMaint and Constr Administrative Systems User Service Usage Agreement
Maint and Constr Management Center OwnerMaint and Constr Management Center Maintainer System Maintenance Agreement
Maint and Constr Management Center OwnerMaint and Constr Management Center Manager Operations Agreement
Maint and Constr Management Center OwnerMaint and Constr Vehicle OBE Maintainer Maintenance Data Exchange Agreement
Maint and Constr Management Center OwnerMaint and Constr Vehicle OBE Owner Information Exchange Agreement
Maint and Constr Management Center OwnerMaint and Constr Vehicle OBE User Service Usage Agreement
Maint and Constr Management Center OwnerMaint and Constr Vehicle Operator Application Usage Agreement
Maint and Constr Management Center OwnerStorage Facility Data Acquisition System Maintainer Maintenance Data Exchange Agreement
Maint and Constr Management Center OwnerStorage Facility Data Acquisition System Operator Application Usage Agreement
Maint and Constr Management Center OwnerStorage Facility Data Acquisition System Owner Information Exchange Agreement
Maint and Constr Management Center OwnerStorage Facility Data Acquisition System User Service Usage Agreement
Maint and Constr Management Center SupplierMaint and Constr Management Center Owner Warranty
Maint and Constr Vehicle OBE MaintainerMaint and Constr Vehicle OBE Maintains
Maint and Constr Vehicle OBE ManagerMaint and Constr Vehicle OBE Manages
Maint and Constr Vehicle OBE ManagerMaint and Constr Vehicle Operator System Usage Agreement
Maint and Constr Vehicle OBE OwnerBasic Maint and Constr Vehicle Maintainer Maintenance Data Exchange Agreement
Maint and Constr Vehicle OBE OwnerBasic Maint and Constr Vehicle Owner Expectation of Data Provision
Maint and Constr Vehicle OBE OwnerBasic Maint and Constr Vehicle User Service Usage Agreement
Maint and Constr Vehicle OBE OwnerMaint and Constr Center Personnel Application Usage Agreement
Maint and Constr Vehicle OBE OwnerMaint and Constr Field Personnel Application Usage Agreement
Maint and Constr Vehicle OBE OwnerMaint and Constr Field Personnel Vehicle Operating Agreement
Maint and Constr Vehicle OBE OwnerMaint and Constr Management Center Maintainer Maintenance Data Exchange Agreement
Maint and Constr Vehicle OBE OwnerMaint and Constr Management Center Owner Information Exchange Agreement
Maint and Constr Vehicle OBE OwnerMaint and Constr Management Center User Service Usage Agreement
Maint and Constr Vehicle OBE OwnerMaint and Constr Vehicle OBE Maintainer System Maintenance Agreement
Maint and Constr Vehicle OBE OwnerMaint and Constr Vehicle OBE Manager Operations Agreement
Maint and Constr Vehicle OBE SupplierMaint and Constr Vehicle OBE Owner Warranty
Maint and Constr Vehicle OperatorMaint and Constr Vehicle OBE Operates
Storage Facility Data Acquisition System MaintainerStorage Facility Data Acquisition System Maintains
Storage Facility Data Acquisition System ManagerStorage Facility Data Acquisition System Manages
Storage Facility Data Acquisition System ManagerStorage Facility Data Acquisition System Operator System Usage Agreement
Storage Facility Data Acquisition System OperatorStorage Facility Data Acquisition System Operates
Storage Facility Data Acquisition System OwnerMaint and Constr Center Personnel Application Usage Agreement
Storage Facility Data Acquisition System OwnerMaint and Constr Management Center Maintainer Maintenance Data Exchange Agreement
Storage Facility Data Acquisition System OwnerMaint and Constr Management Center Owner Information Exchange Agreement
Storage Facility Data Acquisition System OwnerMaint and Constr Management Center User Service Usage Agreement
Storage Facility Data Acquisition System OwnerStorage Facility Data Acquisition System Maintainer System Maintenance Agreement
Storage Facility Data Acquisition System OwnerStorage Facility Data Acquisition System Manager Operations Agreement
Storage Facility Data Acquisition System SupplierStorage Facility Data Acquisition System Owner Warranty
Surface Transportation Weather Service MaintainerSurface Transportation Weather Service Maintains
Surface Transportation Weather Service ManagerSurface Transportation Weather Service Manages
Surface Transportation Weather Service ManagerSurface Transportation Weather Service Operator System Usage Agreement
Surface Transportation Weather Service OperatorSurface Transportation Weather Service Operates
Surface Transportation Weather Service OwnerMaint and Constr Center Personnel Application Usage Agreement
Surface Transportation Weather Service OwnerMaint and Constr Management Center Maintainer Maintenance Data Exchange Agreement
Surface Transportation Weather Service OwnerMaint and Constr Management Center Owner Information Provision Agreement
Surface Transportation Weather Service OwnerMaint and Constr Management Center User Service Usage Agreement
Surface Transportation Weather Service OwnerSurface Transportation Weather Service Maintainer System Maintenance Agreement
Surface Transportation Weather Service OwnerSurface Transportation Weather Service Manager Operations Agreement
Surface Transportation Weather Service SupplierSurface Transportation Weather Service Owner Warranty
Weather Service System MaintainerWeather Service System Maintains
Weather Service System ManagerWeather Service System Manages
Weather Service System ManagerWeather Service System Operator System Usage Agreement
Weather Service System OperatorWeather Service System Operates
Weather Service System OwnerMaint and Constr Center Personnel Application Usage Agreement
Weather Service System OwnerMaint and Constr Management Center Maintainer Maintenance Data Exchange Agreement
Weather Service System OwnerMaint and Constr Management Center Owner Information Provision Agreement
Weather Service System OwnerMaint and Constr Management Center User Service Usage Agreement
Weather Service System OwnerWeather Service System Maintainer System Maintenance Agreement
Weather Service System OwnerWeather Service System Manager Operations Agreement
Weather Service System SupplierWeather Service System Owner Warranty

Functional

This service package includes the following Functional View PSpecs:

Physical Object Functional Object PSpec Number PSpec Name
Center Center Field Equipment Management 10.5.1.1 Monitor Roadside Equipment Fault Data
10.5.1.2 Manage Connected Vehicle Applications
Field Field System Executive 10.5.3.4 Manage Field Systems Configuration
10.5.3.6 Provide Field Device Operator Interface
9.2.3.6 Collect Field Equipment Status for Repair
Field System Monitoring and Diagnostics 10.5.3.5 Monitor Field Device Diagnostics
10.5.3.6 Provide Field Device Operator Interface
Field Maintenance Equipment FME On-Site Maintenance 10.5.3.3 Provide Field Equipment Maintenance
Maint and Constr Management Center MCM Field Equipment Maintenance 9.2.1 Schedule M&C Activities
9.2.2 Status Current M&C Activities and Transportation Infrastructure
9.2.3.5 Collect Roadside Equipment Status
9.2.3.9 Determine Field Equipment M&C Needs
9.2.5 Provide M&C Center Personnel Interface for Maint
MCM Maintenance Decision Support 9.2.3.3 Provide Maintenance Decision Support
9.2.5 Provide M&C Center Personnel Interface for Maint
MCM Roadway Maintenance 9.1.4 Manage M&C Vehicle Fleet
9.2.1 Schedule M&C Activities
9.2.2 Status Current M&C Activities and Transportation Infrastructure
9.2.3.2 Determine Roadway M&C Needs
9.2.3.4 Manage M&C Resource Needs
9.2.3.5 Collect Roadside Equipment Status
9.2.5 Provide M&C Center Personnel Interface for Maint
9.2.6.3 Operate Infrastructure Monitoring Devices
9.2.8 Manage M&C Materials
Maint and Constr Vehicle OBE MCV Roadway Maintenance and Construction 9.1.1 Manage M&C Systems On-Board
9.1.6 Provide M&C Vehicle Operator Interface for Maint

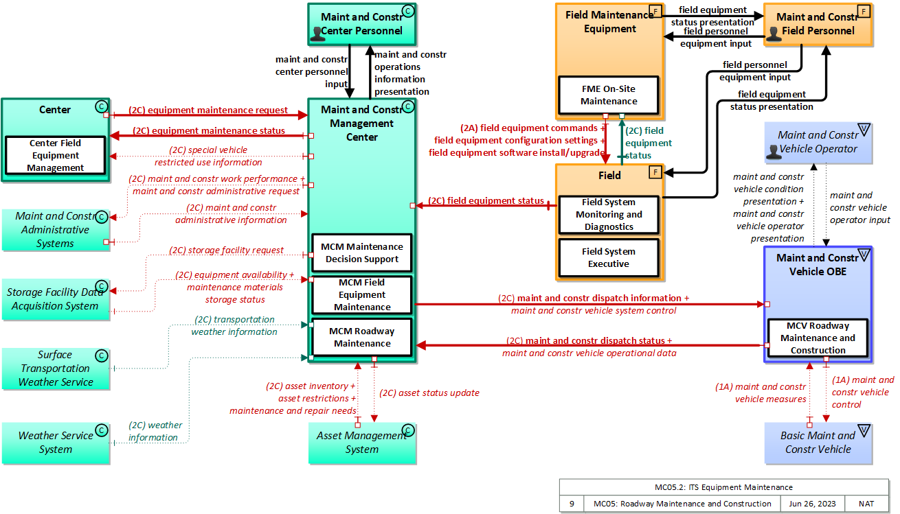
Physical

The physical diagram can be viewed in SVG or PNG format and the current format is SVG.
SVG Diagram
PNG Diagram


Display Legend in SVG or PNG

Includes Physical Objects:

Physical Object Class Description
Asset Management System Center 'Asset Management System' represents the systems that support decision-making for maintenance, upgrade, and operation of physical transportation assets. Asset management integrates and includes the pavement management systems, bridge management systems, and other systems that inventory and manage the highway infrastructure and other transportation-related assets. The types of assets that are inventoried and managed will vary, and may include the maintenance and construction vehicles and equipment as well as "soft" assets such as human resources and software. Asset management systems monitor the condition, performance, and availability of the infrastructure and evaluate and prioritize alternative reconstruction, rehabilitation, and maintenance strategies.
Basic Maint and Constr Vehicle Vehicle The 'Basic Maint and Constr Vehicle' represents the maintenance, construction, or other specialized vehicle or equipment that hosts the on-board equipment that provides ITS functionality. It includes the databus, actuators, and other access points that are used by the on-board equipment to monitor and control the host vehicle systems. For example, the interface to this physical object is used to control the operation of the snow plow and monitor the amount of materials (e.g., sand or salt) on-board.
Center Center This general physical object is used to model core capabilities that are common to any center.
Field Field This general physical object is used to model core capabilities that are common to any piece of field equipment.
Field Maintenance Equipment Field 'Field Maintenance Equipment' represents the portable equipment used by field personnel to locally troubleshoot, initialize, reprogram, and test infrastructure equipment. It may include a laptop, specialized diagnostics tools, or any other general purpose or specialized equipment that is interfaced locally to infrastructure equipment to support maintenance and repair.
Maint and Constr Administrative Systems Center 'Maint and Constr Administrative Systems' represents the various administrative systems that support the operation of ITS systems for maintenance and construction operations. The interfaces to this object support general administrative data interchanges between ITS and non-ITS systems. This includes: interfaces to purchasing for equipment and consumables resupply, interfaces to human resources that manage training and special certification for field crews and other personnel, and interfaces to contract administration functions that administer and monitor the work performance for maintenance and construction contracts.
Maint and Constr Center Personnel Center The people that directly interface with a Maintenance and Construction Management Center. These personnel interact with fleet dispatch and management systems, road maintenance systems, incident management systems, work plan scheduling systems, and work zone management systems. They provide operator data and command inputs to direct system operations to varying degrees depending on the type of system and the deployment scenario.
Maint and Constr Field Personnel Field Represents the people that perform maintenance and construction field activities including vehicle and equipment operators, field supervisory personnel, field crews, and work zone safety personnel. Information flowing from the Maintenance and Construction Field Personnel will include those system inputs specific to maintenance and construction operations, such as information regarding work zone status, or the status of maintenance actions. The field personnel are also monitored within the work zone to enhance work zone safety. Information provided to Maintenance and Construction Field Personnel includes dispatch requests, maintenance and construction actions to be performed, and work zone safety warnings.
Maint and Constr Management Center Center The 'Maint and Constr Management Center' monitors and manages roadway infrastructure construction and maintenance activities. Representing both public agencies and private contractors that provide these functions, this physical object manages fleets of maintenance, construction, or special service vehicles (e.g., snow and ice control equipment). The physical object receives a wide range of status information from these vehicles and performs vehicle dispatch, routing, and resource management for the vehicle fleets and associated equipment. The physical object participates in incident response by deploying maintenance and construction resources to an incident scene, in coordination with other center physical objects. The physical object manages equipment at the roadside, including environmental sensors and automated systems that monitor and mitigate adverse road and surface weather conditions. It manages the repair and maintenance of both non-ITS and ITS equipment including the traffic controllers, detectors, dynamic message signs, signals, and other equipment associated with the roadway infrastructure. Weather information is collected and fused with other data sources and used to support advanced decision support systems. The physical object remotely monitors and manages ITS capabilities in work zones, gathering, storing, and disseminating work zone information to other systems. It manages traffic in the vicinity of the work zone and advises drivers of work zone status (either directly at the roadside or through an interface with the Transportation Information Center or Traffic Management Center physical objects.) Construction and maintenance activities are tracked and coordinated with other systems, improving the quality and accuracy of information available regarding closures and other roadway construction and maintenance activities.
Maint and Constr Vehicle OBE Vehicle The 'Maint and Constr Vehicle OBE' resides in a maintenance, construction, or other specialized service vehicle or equipment and provides the processing, storage, and communications functions necessary to support highway maintenance and construction. All types of maintenance and construction vehicles are covered, including heavy equipment, supervisory vehicles, unmanned remote controlled field maintenance robots, and sensory platforms that may be wheeled or low altitude aerial vehicles (e.g. drones, balloons). The MCV OBE provides two-way communications between drivers/operators and dispatchers and maintains and communicates current location and status information. A wide range of operational status is monitored, measured, and made available, depending on the specific type of vehicle or equipment. A snow plow for example, would monitor whether the plow is up or down and material usage information. The Maint and Constr Vehicle OBE may also contain capabilities to monitor vehicle systems to support maintenance of the vehicle itself. A separate 'Vehicle OBE' physical object supports the general vehicle safety and driver information capabilities that apply to all vehicles, including maintenance and construction vehicles. The Maint and Constr Vehicle OBE supplements these general capabilities with capabilities that are specific to maintenance and construction vehicles.
Maint and Constr Vehicle Operator Vehicle The operator of maintenance, construction, or other specialized service vehicles or equipment. Represents the maintenance and construction vehicle operators. The operator provides input specific to maintenance and construction vehicle operations, including the status of maintenance actions. Information provided to the operator includes dispatch requests and maintenance and construction actions to be performed.
Storage Facility Data Acquisition System Center 'Storage Facility Data Acquisition System' represents systems that monitor and report the current status of facilities that provide storage and forward staging for equipment and materials used in maintenance and construction operations. It provides status information on the types and quantities of materials and equipment that are available at the facility.
Surface Transportation Weather Service Center The 'Surface Transportation Weather Service' represents the providers of value-added sector-specific meteorological services. These providers utilize National Weather Service data and predictions, road condition information and local environmental data provided by traffic management or maintenance organizations, and their own models to provide surface transportation related weather observations and forecasts including pavement temperature and conditions.
Weather Service System Center The 'Weather Service System' provides weather, hydrologic, and climate information and warnings of hazardous weather including thunderstorms, flooding, hurricanes, tornadoes, winter weather, tsunamis, and climate events. It provides atmospheric weather observations and forecasts that are collected and derived by the National Weather Service, private sector providers, and various research organizations. The interface provides formatted weather data products suitable for on-line processing and integration with other ITS data products as well as Doppler radar images, satellite images, severe storm warnings, and other products that are formatted for presentation to various ITS users.

Includes Functional Objects:

Functional Object Description Physical Object
Center Field Equipment Management 'Center Field Equipment Management' is the back office application that supports monitoring and maintenance of field equipment. It monitors the performance and configuration of the field equipment. This includes management of the infrastructure configuration as well as detection, isolation, and correction of field equipment problems. The application also includes monitoring of performance of the field equipment, including communications links. Center
Field System Executive 'Field System Executive' includes the operating system kernel and executive functions that manage the overall device software configuration and operation and support configuration management, computer resource management, and govern software installation and upgrade. Field
Field System Monitoring and Diagnostics 'Field System Monitoring and Diagnostics' includes background self-tests, diagnostics, watchdog timers, and other hardware and software that monitors the operating condition of field equipment. The status of the equipment and diagnostic information is provided to local maintenance personnel and the operating center. Field
FME On-Site Maintenance 'FME On-Site Maintenance' provides field personnel with diagnostic information from field equipment and provides the capability for field personnel to locally control and configure this equipment to support on-site installation, repair, and maintenance. Field Maintenance Equipment
MCM Field Equipment Maintenance 'MCM Field Equipment Maintenance' provides overall management and support for maintenance of field equipment on a roadway system, right-of-way, parking area, transit stop, or other areas where field equipment exists. Services include repair and maintenance of ITS field equipment in these areas (e.g., detectors and other sensors, cameras, dynamic message signs, electronic toll collection equipment, electronic clearance equipment, weigh-in-motion sensors, etc.). Maint and Constr Management Center
MCM Maintenance Decision Support 'MCM Maintenance Decision Support' recommends maintenance courses of action based on current and forecast environmental and road conditions and additional application specific information. Decisions are supported through understandable presentation of filtered and fused environmental and road condition information for specific time horizons as well as specific maintenance recommendations that are generated by the system based on this integrated information. The recommended courses of action are supported by information on the anticipated consequences of action or inaction, when available. Maint and Constr Management Center
MCM Roadway Maintenance 'MCM Roadway Maintenance' provides overall management and support for routine maintenance on a roadway system or right-of-way. Services managed include landscape maintenance, hazard removal (roadway debris, dead animals), routine maintenance activities (roadway cleaning, grass cutting), and repair and maintenance of non-ITS equipment on the roadway (e.g., signs, gantries, cabinets, guard rails, etc.). Environmental conditions information is also received from various weather sources to aid in scheduling routine maintenance activities. See also MCM Field Equipment Maintenance for maintenance of ITS field equipment. Maint and Constr Management Center
MCV Roadway Maintenance and Construction 'MCV Roadway Maintenance and Construction' includes the on-board systems that support routine non-winter maintenance on a roadway system or right-of-way. Routine maintenance includes landscape maintenance, hazard removal (roadway debris, dead animals), routine maintenance activities (roadway cleaning, grass cutting), and repair and maintenance of both ITS and non-ITS equipment on the roadway (e.g., signs, traffic controllers, traffic detectors, dynamic message signs, traffic signals, etc.). Maint and Constr Vehicle OBE

Includes Information Flows:

Information Flow Description
asset inventory Information on pavement, bridges, signs and other assets. This includes asset location, installation information, materials information, vendor/contractor information, current maintenance status, and a variety of other information (e.g., video logs) that define the transportation infrastructure.
asset restrictions Restrictions levied on transportation asset usage based on infrastructure design, surveys, tests, or analyses. This includes standard height, width, and weight restrictions by facility as well as special restrictions such as spring weight restrictions and temporary bridge weight restrictions.
asset status update Changes to status of pavement, bridges, signs and other assets resulting from maintenance or construction activities or infrastructure monitoring. The updates may include changes in installation information, materials information, vendor/contractor information, condition, and current maintenance status. In addition to infrastructure asset updates, the information provided may also include status of the maintenance and construction support assets, including vehicle and equipment utilization and repair records.
equipment availability An inventory of the maintenance and construction equipment available at the storage facility. This flow includes the type of equipment, enough descriptive information to indicate its suitability for use, and its current status. This flow may contain information for a specific type of equipment or include all equipment available at the facility.
equipment maintenance request Identification of field equipment requiring repair and known information about the associated faults.
equipment maintenance status Current status of field equipment maintenance actions.
field equipment commands System-level control commands issued to field equipment such as reset and remote diagnostics.
field equipment configuration settings Control settings and parameters that are used to configure field equipment.
field equipment software install/upgrade This flow supports installation and update of software residing in ITS roadway equipment. It supports download of the software installation files, including executable code and associated support files.
field equipment status Reports from field equipment (sensors, signals, signs, controllers, etc.) which indicate current operational status.
field equipment status presentation Presentation of operational status of field equipment (sensors, signals, signs, controllers, etc.) to field personnel.
field personnel equipment input User input from field personnel that supports querying, controlling, and configuring field equipment.
maint and constr administrative information Administrative information that is provided to support maintenance and construction operations. This information includes: equipment and consumables resupply purchase request status, personnel qualifications including training and special certifications, environmental regulations and rules that may impact maintenance activities, and requests and project requirements from contract administration.
maint and constr administrative request Requests for maintenance and construction administrative information or services. Requests include: requests to purchasing for equipment and consumables resupply and requests to human resources that manage training and special certification for field crews and other personnel.
maint and constr center personnel input User input from maintenance and construction center personnel including routing information, scheduling data, dispatch instructions, device configuration and control, resource allocations, alerts, incident and emergency response plan coordination.
maint and constr dispatch information Information used to dispatch maintenance and construction vehicles, equipment, and crews and information used to keep work zone crews informed. This information includes routing information, traffic information, road restrictions, incident information, environmental information, decision support information, maintenance schedule data, dispatch instructions, personnel assignments, alert notifications, and corrective actions.
maint and constr dispatch status Current maintenance and construction status including work data, operator status, crew status, and equipment status.
maint and constr operations information presentation Presentation of maintenance and construction operations information to center personnel. This information includes maintenance resource status (vehicles, equipment, and personnel), work schedule information, work status, road and weather conditions, traffic information, incident information and associated resource requests, security alerts, emergency response plans and a range of other information that supports efficient maintenance and construction operations and planning.
maint and constr vehicle condition presentation Presentation of vehicle diagnostics and operating status information to maintenance and construction field personnel including speed, engine temperature, mileage, tire wear, brake wear, belt wear, maintenance and construction system status, environmental sensor information, and other measures associated with the operation of a maintenance vehicle.
maint and constr vehicle control Control data sent from on-board ITS systems to control maintenance and construction vehicle equipment, including control of materials dispersion rate and other control functions that will vary with vehicle type and application.
maint and constr vehicle measures Raw vehicle diagnostics and operating status data reported by the maintenance vehicle platform including engine temperature, mileage, tire wear, brake wear, belt wear, and other operational status measures. In addition to this general vehicle status, this flow also includes the status of maintenance and construction-specific systems on the vehicle.
maint and constr vehicle operational data Data that describes the maintenance and construction activity performed by the vehicle. Operational data includes materials usage (amount stored and current application rate), operational state of the maintenance equipment (e.g., blade up/down, spreader pattern), vehicle safety status, and other measures associated with the operation of a maintenance, construction, or other special purpose vehicle. Operational data may include basic operational status of the vehicle equipment or a more precise record of the work performed (e.g., application of crack sealant with precise locations and application characteristics).
maint and constr vehicle operator input User input from field personnel including current maintenance and construction status information as well as on-board device control.
maint and constr vehicle operator presentation Information presented to maintenance and construction field personnel including vehicle routing and traffic information, road restrictions, environmental information, decision support information, maintenance schedules, dispatch instructions, maintenance personnel assignments, vehicle maintenance information, work zone status information, and corrective actions.
maint and constr vehicle system control Configure and control data that supports remote control of on-board maintenance and construction vehicle systems and field equipment that is remotely controlled by the vehicle. For example, the data can be used to adjust material application rates and spread patterns.
maint and constr work performance Overall project status and work performance information provided to support contract administration.
maintenance and repair needs Recommended strategies and schedules for maintenance of the transportation infrastructure.
maintenance materials storage status The amount and availability of maintenance materials in storage facilities.
special vehicle restricted use information Parameters necessary for implementing unrestricted access to controlled access or toll facilities by special vehicles; e.g., maintenance vehicles, emergency vehicles, etc.
storage facility request Request for information about the equipment and/or materials available at a maintenance storage facility.
transportation weather information Current and forecast road conditions and weather information (e.g., surface condition, flooding, wind advisories, visibility, etc.) associated with the transportation network. This information is of a resolution, timeliness, and accuracy to be useful in transportation decision making.
weather information Accumulated forecasted and current weather data (e.g., temperature, pressure, wind speed, wind direction, humidity, precipitation, visibility, light conditions, etc.).

Goals and Objectives

Associated Planning Factors and Goals

Planning Factor Goal

Associated Objective Categories

Objective Category

Associated Objectives and Performance Measures

Objective Performance Measure


 
Since the mapping between objectives and service packages is not always straight-forward and often situation-dependent, these mappings should only be used as a starting point. Users should do their own analysis to identify the best service packages for their region.

Needs and Requirements

Need Functional Object Requirement

Related Sources

Document Name Version Publication Date
None


Security

In order to participate in this service package, each physical object should meet or exceed the following security levels.

Physical Object Security
Physical Object Confidentiality Integrity Availability Security Class
Asset Management System Moderate Moderate Moderate Class 2
Basic Maint and Constr Vehicle  
Center Moderate Moderate Moderate Class 2
Field Moderate Moderate High Class 5
Field Maintenance Equipment Moderate High High Class 5
Maint and Constr Administrative Systems Moderate Moderate Moderate Class 2
Maint and Constr Management Center Moderate High Moderate Class 3
Maint and Constr Vehicle OBE Moderate Moderate Moderate Class 2
Storage Facility Data Acquisition System Moderate Moderate Moderate Class 2
Surface Transportation Weather Service Low Moderate Moderate Class 1
Weather Service System Low Moderate Moderate Class 1



In order to participate in this service package, each information flow triple should meet or exceed the following security levels.

Information Flow Security
Source Destination Information Flow Confidentiality Integrity Availability
Basis Basis Basis
Asset Management System Maint and Constr Management Center asset inventory Moderate Moderate Low
All observable information, but when placed in one spot becomes a "one stop shop" for a nefarious person looking for infrastructure targets. Infrastructure information should be correct or maintenance assets may be inappropriately assigned. Probably does not change very often, so the impact of loss of connectivity should be minimal.
Asset Management System Maint and Constr Management Center asset restrictions Moderate Moderate Low
Linked to the asset inventory, so the same concerns with this flow as that one, namely that when placed in one spot becomes a "one stop shop" for a nefarious person looking for infrastructure targets. Infrastructure information should be correct or maintenance assets may be inappropriately assigned. Probably does not change very often, so the impact of loss of connectivity should be minimal.
Asset Management System Maint and Constr Management Center maintenance and repair needs Low Moderate Moderate
Transportation system status information is observable information. If this data is incorrect or unavailable then maintenance transportation maintenance actions may not be properly taken address system problems, resulting in lower overall transportation system performance and in some cases an increased safety risk for users of the affected infrastructure. If this data is incorrect or unavailable then maintenance transportation maintenance actions may not be properly taken address system problems, resulting in lower overall transportation system performance and in some cases an increased safety risk for users of the affected infrastructure.
Basic Maint and Constr Vehicle Maint and Constr Vehicle OBE maint and constr vehicle measures Low Moderate High
Unlikely that this includes any information that could be used against the originator. Status information should be correct, but modification will cause only minor inconvenience. Since this monitors the health and safety of the vehicle and that information is eventually reported to the driver and fleet manager, it should be available at all times as it directly affects vehicle and operator safety.
Center Maint and Constr Management Center equipment maintenance request Moderate Moderate Moderate
Device operational status information should be known only by those entities that need to know for operations and maintenance. Allowing others to read this information may enable abuse of those systems, 3rd party monitoring of system status when that may not be desireable, and reverse engineering of this and similar information flows. If this data is incorrect or unavailable then maintenance assets may not be appropriately assigned, resulting in inefficient use of maintenance assets and higher overall downtime. If this data is incorrect or unavailable then maintenance assets may not be appropriately assigned, resulting in inefficient use of maintenance assets and higher overall downtime.
Field Field Maintenance Equipment field equipment status Low Moderate High
The operational state of field devices, if known to an attacker or individual with criminal intent, could be used to facilitate the commission of a crime. Individual devices may be more or less important in this context; for example knowing whether a security camera is operating is probably more relevant to the criminal than knowing if the DMS is operating, though the latter could still be useful info. Instances of this flow that are local minimize this risk however, so for these local flows Confidentiality is considered LOW. If incorrect or changed, could lead to inappropriate maintenance activity, which has a significant cost in itself and contributes negatively to system operational status. This must be timely to support operational uptime requirements. Lack of monitoring will lead to less uptime, which will impact security, mobility and in some cases, safety.
Field Maint and Constr Field Personnel field equipment status presentation Moderate High High
System maintenance flows should have some protection from casual viewing, as otherwise imposters could gain illicit control over field equipment System maintenance flows are the primary interface between field personnel and field equipment, and must present accurate data or inappropriate maintenance actions may be taken. System maintenance flows are the primary interface between field personnel and field equipment, and must present accurate data or inappropriate maintenance actions may be taken.
Field Maint and Constr Management Center field equipment status Moderate Moderate Moderate
The operational state of field devices, if known to an attacker or individual with criminal intent, could be used to facilitate the commission of a crime. Individual devices may be more or less important in this context; for example knowing whether a security camera is operating is probably more relevant to the criminal than knowing if the DMS is operating, though the latter could still be useful info. Instances of this flow that are local minimize this risk however, so for these local flows Confidentiality is considered LOW. If incorrect or changed, could lead to inappropriate maintenance activity, which has a significant cost in itself and contributes negatively to system operational status. This must be timely to support operational uptime requirements. Lack of monitoring will lead to less uptime, which will impact security, mobility and in some cases, safety.
Field Maintenance Equipment Field field equipment commands Low Moderate High
Commands could be sensitive, however this flow is local, meaning the Field Support Equipment is proximate to the ITS Roadway Equipment. Thus the risk of interception should be low. There may also be constraints on this flow that require this information to be transmitted in the clear. Commands to ITS Roadway Equipment must be authenticated as having come from a source entitled to issue that command, or roadway equipment may be comprimised. Similarly, commands and configuration must be guaranteed to be correct; not manipulated midstream or corrupted, or the roadway equipment may be mis-configured or compromised. Without the ability to locally diagnose, operate, update and configure ITS Roadway Equipment, the equipment is effectively out of control and would have to be taken out of service.
Field Maintenance Equipment Field field equipment configuration settings Moderate Moderate Moderate
Configuration settings could be sensitive; if an attacker knows precisely how a device is configured, it may facilitate an attack. Commands to ITS Roadway Equipment must be authenticated as having come from a source entitled to issue that command, or roadway equipment may be comprimised. Similarly, commands and configuration must be guaranteed to be correct; not manipulated midstream or corrupted, or the roadway equipment may be mis-configured or compromised. The ability to remotely diagnose and configure devices is inherent to their successful operation. If this link is down it either suggests or will prompt field maintenance activity, which has a non-trivial cost and resource impact.
Field Maintenance Equipment Field field equipment software install/upgrade Moderate High High
Field equipment software could be sensitive, both from a vulnerability assessment standpoint and because the software itself may be competition-sensitive. Software updates to Roadway Equipment must be authenticated as having come from a source entitled to provide that software, or roadway equipment may be comprimised. Similarly, such software must be guaranteed to being the intent of the originator; not manipulated midstream or corrupted, or the roadway equipment may be mis-configured or compromised. Without the ability to locally diagnose, operate, update and configure ITS Roadway Equipment, the equipment is effectively out of control and would have to be taken out of service.
Field Maintenance Equipment Maint and Constr Field Personnel field equipment status presentation Moderate High High
System maintenance flows should have some protection from casual viewing, as otherwise imposters could gain illicit control over field equipment System maintenance flows are the primary interface between field personnel and field equipment, and must present accurate data or inappropriate maintenance actions may be taken. System maintenance flows are the primary interface between field personnel and field equipment, and must present accurate data or inappropriate maintenance actions may be taken.
Maint and Constr Administrative Systems Maint and Constr Management Center maint and constr administrative information Moderate Moderate Moderate
Contract performance, work performance information reflects directly on the workers, and should be available only to the parties directly involved. Hostile observers might use this information against any of the parties, either in competitive efforts or publicly. Incorrect or unavailable data will make it difficult to evaluate maintenance and construction team performance, which makes it difficult to manage those efforts, costing the road manager signficant time and money. Incorrect or unavailable data will make it difficult to evaluate maintenance and construction team performance, which makes it difficult to manage those efforts, costing the road manager signficant time and money.
Maint and Constr Center Personnel Maint and Constr Management Center maint and constr center personnel input High High High
Direct interactions between personnel and systems in a backoffice environment are effectively protected by physical means, so long as the interaction is in a dedicated facility. If this interaction is virtual (i.e. ,the MCMC is not directly in front of the MCMC Personnel, like in a cloud-based system) then the user's input requires some degree of obfuscation depending on sensitivity of information. Given that this could include information about compromised or ineffectual systems, including security systems, the potential for damage is high. Thus, HIGH. Backoffice operations flows should generally be correct and available as these are the primary interface between operators and system. Backoffice operations flows should generally be correct and available as these are the primary interface between operators and system.
Maint and Constr Field Personnel Field field personnel equipment input Moderate High High
Field subsystem controls should not be casually viewable as they their observation could serve as ad-hoc training for would-be attackers, not to mention that this interface is likely to include an authentication/authorization mechanism such as a password that if compromised, could compromise the device. System maintenance flows are the primary interface between field personnel and field equipment, and must present accurate data or inappropriate maintenance actions may be taken. System maintenance flows are the primary interface between field personnel and field equipment, and must present accurate data or inappropriate maintenance actions may be taken.
Maint and Constr Field Personnel Field Maintenance Equipment field personnel equipment input Moderate High High
Field subsystem controls should not be casually viewable as they their observation could serve as ad-hoc training for would-be attackers, not to mention that this interface is likely to include an authentication/authorization mechanism such as a password that if compromised, could compromise the device. System maintenance flows are the primary interface between field personnel and field equipment, and must present accurate data or inappropriate maintenance actions may be taken. System maintenance flows are the primary interface between field personnel and field equipment, and must present accurate data or inappropriate maintenance actions may be taken.
Maint and Constr Management Center Asset Management System asset status update Moderate Moderate Low
Linked to the asset inventory, so the same concerns with this flow as that one, namely that when placed in one spot becomes a "one stop shop" for a nefarious person looking for infrastructure targets. Given the narrow focus of this flow it might be LOW, except that it infers information about specific targets. Infrastructure information should be correct or maintenance assets may be inappropriately assigned. While this changes more than other asset flows, the impact should still be minimal.
Maint and Constr Management Center Center equipment maintenance status Moderate Moderate Moderate
Data is not overly sensitive, but is a bulk statement about the status of all field equipment managed by the maintenance center. A hostile actor could use this information in the commission of a crime, for instance by understanding which cameras were not working and thus what areas are not under surveillance. Center-based data exchanges are expected to be correct, and deserving of at leas some error checking. If this data is corrupted, the receiving center will be misinformed as to the state of field equipment maintenance. Depends on the update frequency required. Possibly LOW, depending on the amount of equipment and what this flow is used for at the terminus.
Maint and Constr Management Center Center special vehicle restricted use information Moderate Moderate Moderate
Contents of this flow enable specialized or elevated use of transportation facilities, which if copied could enable misuse of transportation assets. Incorrect data or unvailability will hamper legitimate maintenance, incident management and emergency use, which can have a significant effect. However, alternative means to allow those behaviors should already exist, at least for well marked emergency and safety vehicles, thus MODERATE and not HIGH. Incorrect data or unvailability will hamper legitimate maintenance, incident management and emergency use, which can have a significant effect. However, alternative means to allow those behaviors should already exist, at least for well marked emergency and safety vehicles, thus MODERATE and not HIGH.
Maint and Constr Management Center Maint and Constr Administrative Systems maint and constr administrative request Moderate Moderate Moderate
Contract performance, work performance information reflects directly on the workers, and should be available only to the parties directly involved. Hostile observers might use this information against any of the parties, either in competitive efforts or publicly. Incorrect or unavailable data will make it difficult to evaluate maintenance and construction team performance, which makes it difficult to manage those efforts, costing the road manager signficant time and money. Incorrect or unavailable data will make it difficult to evaluate maintenance and construction team performance, which makes it difficult to manage those efforts, costing the road manager signficant time and money.
Maint and Constr Management Center Maint and Constr Administrative Systems maint and constr work performance Moderate Moderate Moderate
Contract performance, work performance information reflects directly on the workers, and should be available only to the parties directly involved. Hostile observers might use this information against any of the parties, either in competitive efforts or publicly. Incorrect or unavailable data will make it difficult to evaluate maintenance and construction team performance, which makes it difficult to manage those efforts, costing the road manager signficant time and money. Incorrect or unavailable data will make it difficult to evaluate maintenance and construction team performance, which makes it difficult to manage those efforts, costing the road manager signficant time and money.
Maint and Constr Management Center Maint and Constr Center Personnel maint and constr operations information presentation Not Applicable Moderate Moderate
System maintenance flows should have some protection from casual viewing, as otherwise imposters could gain illicit control over field equipment Information presented to backoffice system operators must be consistent or the operator may perform actions that are not appropriate to the real situation. The backoffice system operator should have access to system operation. If this interface is down then control is effectively lost, as without feedback from the system the operator has no way of knowing what is the correct action to take.
Maint and Constr Management Center Maint and Constr Vehicle OBE maint and constr dispatch information Moderate Moderate Moderate
Maintenance vehicle dispatch and routing information is predictive of maintenance vehicle location, and should be protected from hostile actors, as they may use this information for target acquisition or selection or damage assessment, for example. Maintenance vehicle dispatch instructions need to be correct and timely so that road maintenance activities are performed when and where they should be. Corruption of this information would cost time and money and may impact mobility. Maintenance vehicle dispatch instructions need to be correct and timely so that road maintenance activities are performed when and where they should be. Corruption of this information would cost time and money and may impact mobility.
Maint and Constr Management Center Maint and Constr Vehicle OBE maint and constr vehicle system control Moderate High Moderate
Control flows, even for seemingly innocent devices, should be kept confidential to minimize attack vectors. While an individual installation may not be particularly impacted by a cyberattack of its sensor network, another installation might be severely impacted, and different installations are likely to use similar methods, so compromising one leads to compromising all. Control flows, even for seemingly innocent devices, should have MODERATE integrity at minimum, just to guarantee that intended control messages are received. Incorrect, corrupted, intercepted and modified control messages can or will result in target field devices not behaving according to operator intent. The severity of this depends on the type of device, which is why some devices are set MODERATE and some HIGH. There should be multiple mechanisms for this information to arrive at the end recipient. If this is the only mechanism, should be raised to MODERATE.
Maint and Constr Management Center Storage Facility Data Acquisition System storage facility request Moderate Moderate Low
All observable information, but when placed in one spot becomes a "one stop shop" for a nefarious person looking for infrastructure targets. Infrastructure information should be correct or maintenance assets may be inappropriately assigned. Probably does not change very often, so the impact of loss of connectivity should be minimal.
Maint and Constr Vehicle OBE Basic Maint and Constr Vehicle maint and constr vehicle control Moderate High High
While time reference should be universally available, time reference coupled with vehicle location is tracking data. This flow is internal to a vehicle, but should probably be encrypted to discourage hacking and snooping on the vehicle bus. Thus MODERATE. Location and time data is the basis for crash imminent safety and a host of other applications. Corruption of this flow could lead directly to a vehicle accident. If this information is not available, crash imminent safety applications depending on this information will not function properly.
Maint and Constr Vehicle OBE Maint and Constr Management Center maint and constr dispatch status Moderate Moderate Moderate
Contains information indicating the activity of the maintenance vehicle, which if public could be used against the vehicle or the infrastructure, depending on the hostil party's intent. Status information needs to be timely and correct or the dispatcher may issue additional instructions, costing time and money. Status information needs to be timely and correct or the dispatcher may issue additional instructions, costing time and money.
Maint and Constr Vehicle OBE Maint and Constr Management Center maint and constr vehicle operational data Moderate Moderate Moderate
Contains information indicating the activity of the maintenance vehicle, which if public could be used against the vehicle or the infrastructure, depending on the hostile party's intent. Status information needs to be timely and correct or the dispatcher may issue additional instructions, costing time and money. Status information needs to be timely and correct or the dispatcher may issue additional instructions, costing time and money.
Maint and Constr Vehicle OBE Maint and Constr Vehicle Operator maint and constr vehicle condition presentation Moderate High High
System maintenance flows should have some protection from casual viewing, as otherwise imposters could gain illicit control over the MCV. System maintenance flows are the primary interface between field personnel and field equipment, and must present accurate data or inappropriate maintenance actions may be taken. System maintenance flows are the primary interface between field personnel and field equipment, and must present accurate data or inappropriate maintenance actions may be taken.
Maint and Constr Vehicle OBE Maint and Constr Vehicle Operator maint and constr vehicle operator presentation Moderate High High
System maintenance flows should have some protection from casual viewing, as otherwise imposters could gain illicit control over the MCV. System maintenance flows are the primary interface between field personnel and field equipment, and must present accurate data or inappropriate maintenance actions may be taken. System maintenance flows are the primary interface between field personnel and field equipment, and must present accurate data or inappropriate maintenance actions may be taken.
Maint and Constr Vehicle Operator Maint and Constr Vehicle OBE maint and constr vehicle operator input Not Applicable Moderate High
Observation of control or status information is unlikely to have any value to a third party; actions of field personnel should be observable anyway. Any driver/operator interaction with vehicle systems needs some assurance of correctness; corruption of this information could lead to unexpected vehicle behavior which poses a limited safety risk. Without direct local control of vehicle systems the vehicle is essentially uncontrolled.
Storage Facility Data Acquisition System Maint and Constr Management Center equipment availability Moderate Moderate Low
Facility readiness, equipment readiness information can be deemed sensitive, as a hostile actor or criminal may want this information to enhance their ability to inflict damage. This information needs to be timely and accurate in order for construction and maintenance activities to meet their needs. This information needs to be timely and accurate in order for construction and maintenance activities to meet their needs. Typically won't change very rapidly, thus LOW availability.
Storage Facility Data Acquisition System Maint and Constr Management Center maintenance materials storage status Moderate Moderate Moderate
Seemingly innocent, but as with most C2C flows there is little legitimate reason to make this observable; if this information was intended for more acecss, it would explicitly be provided to a wider audience. If this information is incorrect, the M&C Management Center may have an innacurate understanding of its materials supply status, complicating and/or jeopardizing effective road improvement and treatment operations. Depending on update frequency, may be LOW.
Surface Transportation Weather Service Maint and Constr Management Center transportation weather information Low Moderate Moderate
Typically intended for public distribution. While there are many sources of weather information, some guarantee of correctness is justifiable to keep confidence in provided service. In areas with severe weather it may be justifiable to raise this to HIGH. There should be other sources of this data. It does need to be reliable however; weather can change quickly, and depending on the destination and its operational strategies, timely response may be important. In areas with severe weather it may be justifiable to raise this to HIGH.
Weather Service System Maint and Constr Management Center weather information Low Moderate Moderate
Typically intended for public distribution. While there are many sources of weather information, some guarantee of correctness is justifiable to keep confidence in provided service. Even for areas with significant weather events that drive maintenance activities, it would be difficult to justify HIGH for this flow. While the repurcussions of inaccurate data may be significant, they are probably not catastrophic. M&MC relies on weather data for planning and decision making, so this flow needs to be reliable. In areas with flash-weather issues, this might be HIGH.

Standards

The following table lists the standards associated with physical objects in this service package. For standards related to interfaces, see the specific information flow triple pages. These pages can be accessed directly from the SVG diagram(s) located on the Physical tab, by clicking on each information flow line on the diagram.

NameTitlePhysical Object
SAE J3361 Antenna requirements V2X Antenna Coverage and Test Requirements for US FHWA Class 1 and Class 3-13 Class Vehicles Maint and Constr Vehicle OBE
SAE J5001 OBU Standard Onboard Unit Standard for Connected Vehicles Maint and Constr Vehicle OBE




System Requirements

No System Requirements