Parent Service Package: ST01
< < PT18.1 : ST01.1 : ST01.2 > >

ST01.1: Infrastructure-Based Monitoring Implementation

Monitors vehicle emissions and air quality using infrastructure-based sensors.

Relevant Regions:

Enterprise

Development Stage Roles and Relationships

Installation Stage Roles and Relationships

Operations and Maintenance Stage Roles and Relationships
(hide)

Source Destination Role/Relationship
Emissions Management Center MaintainerEmissions Management Center Maintains
Emissions Management Center ManagerEmissions Management Center Manages
Emissions Management Center ManagerEmissions Management Operator System Usage Agreement
Emissions Management Center OwnerEmissions Management Center Maintainer System Maintenance Agreement
Emissions Management Center OwnerEmissions Management Center Manager Operations Agreement
Emissions Management Center OwnerEnforcement Center Maintainer Maintenance Data Exchange Agreement
Emissions Management Center OwnerEnforcement Center Operator Application Usage Agreement
Emissions Management Center OwnerEnforcement Center Owner Information Provision Agreement
Emissions Management Center OwnerEnforcement Center User Service Usage Agreement
Emissions Management Center OwnerITS Roadway Equipment Maintainer Maintenance Data Exchange Agreement
Emissions Management Center OwnerITS Roadway Equipment Owner Information Exchange Agreement
Emissions Management Center OwnerITS Roadway Equipment User Service Usage Agreement
Emissions Management Center OwnerMaint and Constr Field Personnel Application Usage Agreement
Emissions Management Center OwnerMedia Maintainer Maintenance Data Exchange Agreement
Emissions Management Center OwnerMedia Operator Application Usage Agreement
Emissions Management Center OwnerMedia Owner Information Provision Agreement
Emissions Management Center OwnerMedia User Service Usage Agreement
Emissions Management Center OwnerTIC Operator Application Usage Agreement
Emissions Management Center OwnerTraffic Management Center Maintainer Maintenance Data Exchange Agreement
Emissions Management Center OwnerTraffic Management Center Owner Information Provision Agreement
Emissions Management Center OwnerTraffic Management Center User Service Usage Agreement
Emissions Management Center OwnerTraffic Operations Personnel Application Usage Agreement
Emissions Management Center OwnerTransit Management Center Maintainer Maintenance Data Exchange Agreement
Emissions Management Center OwnerTransit Management Center Owner Information Provision Agreement
Emissions Management Center OwnerTransit Management Center User Service Usage Agreement
Emissions Management Center OwnerTransit Operations Personnel Application Usage Agreement
Emissions Management Center OwnerTransportation Information Center Maintainer Maintenance Data Exchange Agreement
Emissions Management Center OwnerTransportation Information Center Owner Information Provision Agreement
Emissions Management Center OwnerTransportation Information Center User Service Usage Agreement
Emissions Management Center SupplierEmissions Management Center Owner Warranty
Emissions Management OperatorEmissions Management Center Operates
Enforcement Center MaintainerEnforcement Center Maintains
Enforcement Center ManagerEnforcement Center Manages
Enforcement Center ManagerEnforcement Center Operator System Usage Agreement
Enforcement Center OperatorEnforcement Center Operates
Enforcement Center OwnerEnforcement Center Maintainer System Maintenance Agreement
Enforcement Center OwnerEnforcement Center Manager Operations Agreement
Enforcement Center SupplierEnforcement Center Owner Warranty
ITS Roadway Equipment MaintainerITS Roadway Equipment Maintains
ITS Roadway Equipment ManagerITS Roadway Equipment Manages
ITS Roadway Equipment ManagerMaint and Constr Field Personnel System Usage Agreement
ITS Roadway Equipment OwnerEmissions Management Center Maintainer Maintenance Data Exchange Agreement
ITS Roadway Equipment OwnerEmissions Management Center Owner Information Exchange Agreement
ITS Roadway Equipment OwnerEmissions Management Center User Service Usage Agreement
ITS Roadway Equipment OwnerEmissions Management Operator Application Usage Agreement
ITS Roadway Equipment OwnerITS Roadway Equipment Maintainer System Maintenance Agreement
ITS Roadway Equipment OwnerITS Roadway Equipment Manager Operations Agreement
ITS Roadway Equipment SupplierITS Roadway Equipment Owner Warranty
Maint and Constr Field PersonnelITS Roadway Equipment Operates
Media MaintainerMedia Maintains
Media ManagerMedia Manages
Media ManagerMedia Operator System Usage Agreement
Media OperatorMedia Operates
Media OwnerMedia Maintainer System Maintenance Agreement
Media OwnerMedia Manager Operations Agreement
Media SupplierMedia Owner Warranty
TIC OperatorTransportation Information Center Operates
Traffic Management Center MaintainerTraffic Management Center Maintains
Traffic Management Center ManagerTraffic Management Center Manages
Traffic Management Center ManagerTraffic Operations Personnel System Usage Agreement
Traffic Management Center OwnerTraffic Management Center Maintainer System Maintenance Agreement
Traffic Management Center OwnerTraffic Management Center Manager Operations Agreement
Traffic Management Center SupplierTraffic Management Center Owner Warranty
Traffic Operations PersonnelTraffic Management Center Operates
Transit Management Center MaintainerTransit Management Center Maintains
Transit Management Center ManagerTransit Management Center Manages
Transit Management Center ManagerTransit Operations Personnel System Usage Agreement
Transit Management Center OwnerTransit Management Center Maintainer System Maintenance Agreement
Transit Management Center OwnerTransit Management Center Manager Operations Agreement
Transit Management Center SupplierTransit Management Center Owner Warranty
Transit Operations PersonnelTransit Management Center Operates
Transportation Information Center MaintainerTransportation Information Center Maintains
Transportation Information Center ManagerTIC Operator System Usage Agreement
Transportation Information Center ManagerTransportation Information Center Manages
Transportation Information Center OwnerTransportation Information Center Maintainer System Maintenance Agreement
Transportation Information Center OwnerTransportation Information Center Manager Operations Agreement
Transportation Information Center SupplierTransportation Information Center Owner Warranty
Weather Service System MaintainerWeather Service System Maintains
Weather Service System ManagerWeather Service System Manages
Weather Service System ManagerWeather Service System Operator System Usage Agreement
Weather Service System OperatorWeather Service System Operates
Weather Service System OwnerEmissions Management Center Maintainer Maintenance Data Exchange Agreement
Weather Service System OwnerEmissions Management Center Owner Information Provision Agreement
Weather Service System OwnerEmissions Management Center User Service Usage Agreement
Weather Service System OwnerEmissions Management Operator Application Usage Agreement
Weather Service System OwnerWeather Service System Maintainer System Maintenance Agreement
Weather Service System OwnerWeather Service System Manager Operations Agreement
Weather Service System SupplierWeather Service System Owner Warranty

Functional

This service package includes the following Functional View PSpecs:

Physical Object Functional Object PSpec Number PSpec Name
Emissions Management Center Emissions Connected Vehicle Monitoring 1.5.1 Provide Emissions Operations Personnel Interface
1.5.11 Process Connected Vehicle Emissions Data
1.5.2 Process Pollution Data
1.5.3 Manage Pollution State Data Store
1.5.7 Manage Emissions and Pollution Reference Data Stores
1.5.8 Manage Emissions Archive Data
1.5.9 Manage Emissions State Data Store
5.4.8 Process Emissions Violations
Emissions Data Management 1.5.1 Provide Emissions Operations Personnel Interface
1.5.11 Process Connected Vehicle Emissions Data
1.5.2 Process Pollution Data
1.5.3 Manage Pollution State Data Store
1.5.6 Process Vehicle Emissions Data
1.5.7 Manage Emissions and Pollution Reference Data Stores
1.5.9 Manage Emissions State Data Store
5.4.8 Process Emissions Violations
ITS Roadway Equipment Roadway Emissions Monitoring 1.2.7.2 Monitor Roadside Equipment Operation
1.2.7.8 Provide Device Interface to Other Roadway Devices
1.2.7.9 Process Roadway Information Data
1.5.4 Detect Vehicle Emissions Levels
1.5.5 Detect Pollution and Noise Levels
Roadway Traffic Information Dissemination 1.2.7.1 Process Indicator Output Data for Roads
1.2.7.2 Monitor Roadside Equipment Operation
1.2.7.5 Process Indicator Output Data for Freeways
1.2.7.8 Provide Device Interface to Other Roadway Devices
1.2.7.9 Process Roadway Information Data
Transit Management Center Transit Center Emissions Monitoring 4.1.4 Collect and Process Transit Vehicle Data
Vehicle Vehicle Emissions Monitoring 3.1.3 Process Vehicle On-board Data
3.1.7 Process Vehicle Emissions Status
3.2.3.5.1 Process General Vehicle Sensor Data
6.7.1.4 Update Vehicle Navigable Map Database
Vehicle Environmental Monitoring 3.1.3 Process Vehicle On-board Data
3.2.3.2 Manage Platoon Following
3.2.3.3 Process Data for Vehicle Actuators
3.2.3.5.1 Process General Vehicle Sensor Data
3.2.4 Process Sensor Data for Automatic Vehicle Operations
6.7.1.3 Process Vehicle Location Data
6.7.1.4 Update Vehicle Navigable Map Database
6.7.3.1 Provide Driver with Personal Travel Information
6.7.3.2 Provide Driver Information Interface

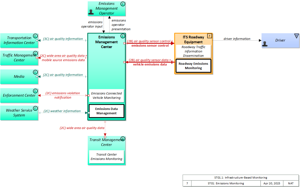
Physical

The physical diagram can be viewed in SVG or PNG format and the current format is SVG.
SVG Diagram
PNG Diagram


Display Legend in SVG or PNG

Includes Physical Objects:

Physical Object Class Description
Driver Vehicle The 'Driver' represents the person that operates a vehicle on the roadway. Included are operators of private, transit, commercial, and emergency vehicles where the interactions are not particular to the type of vehicle (e.g., interactions supporting vehicle safety applications). The Driver originates driver requests and receives driver information that reflects the interactions which might be useful to all drivers, regardless of vehicle classification. Information and interactions which are unique to drivers of a specific vehicle type (e.g., fleet interactions with transit, commercial, or emergency vehicle drivers) are covered by separate objects.
Emissions Management Center Center The 'Emissions Management Center' provides the capabilities for air quality managers to monitor and manage air quality. These capabilities include collecting emissions data from distributed emissions sensors (included in ITS Roadway Equipment) and directly from connected vehicles. The sensors monitor general air quality and also monitor the emissions of individual vehicles on the roadway. The measures are collected, processed, and used to support environmental monitoring applications.
Emissions Management Operator Center The 'Emissions Management Operator' represents personnel that monitor, operate, and manage emissions monitoring and management systems. These personnel monitor system operation and monitor collected emissions and air quality information and direct system operation through data and command inputs.
Enforcement Center Center The 'Enforcement Center' represents the systems that receive reports of violations detected by various ITS facilities including individual vehicle emissions, lane violations, toll violations, CVO violations, etc.
ITS Roadway Equipment Field 'ITS Roadway Equipment' represents the ITS equipment that is distributed on and along the roadway that monitors and controls traffic and monitors and manages the roadway. This physical object includes traffic detectors, environmental sensors, traffic signals, highway advisory radios, dynamic message signs, CCTV cameras and video image processing systems, grade crossing warning systems, and ramp metering systems. Lane management systems and barrier systems that control access to transportation infrastructure such as roadways, bridges and tunnels are also included. This object also provides environmental monitoring including sensors that measure road conditions, surface weather, and vehicle emissions. Work zone systems including work zone surveillance, traffic control, driver warning, and work crew safety systems are also included.
Media Center 'Media' represents the information systems that provide traffic reports, travel conditions, and other transportation-related news services to the traveling public through radio, TV, and other media. Traffic and travel advisory information that are collected by ITS are provided to this object. It is also a source for traffic flow information, incident and special event information, and other events that may have implications for the transportation system.
Traffic Management Center Center The 'Traffic Management Center' monitors and controls traffic and the road network. It represents centers that manage a broad range of transportation facilities including freeway systems, rural and suburban highway systems, and urban and suburban traffic control systems. It communicates with ITS Roadway Equipment and Connected Vehicle Roadside Equipment (RSE) to monitor and manage traffic flow and monitor the condition of the roadway, surrounding environmental conditions, and field equipment status. It manages traffic and transportation resources to support allied agencies in responding to, and recovering from, incidents ranging from minor traffic incidents through major disasters.
Transit Management Center Center The 'Transit Management Center' manages transit vehicle fleets and coordinates with other modes and transportation services. It provides operations, maintenance, customer information, planning and management functions for the transit property. It spans distinct central dispatch and garage management systems and supports the spectrum of fixed route, flexible route, paratransit services, transit rail, and bus rapid transit (BRT) service. The physical object's interfaces support communication between transit departments and with other operating entities such as emergency response services and traffic management systems.
Transportation Information Center Center The 'Transportation Information Center' collects, processes, stores, and disseminates transportation information to system operators and the traveling public. The physical object can play several different roles in an integrated ITS. In one role, the TIC provides a data collection, fusing, and repackaging function, collecting information from transportation system operators and redistributing this information to other system operators in the region and other TICs. In this information redistribution role, the TIC provides a bridge between the various transportation systems that produce the information and the other TICs and their subscribers that use the information. The second role of a TIC is focused on delivery of traveler information to subscribers and the public at large. Information provided includes basic advisories, traffic and road conditions, transit schedule information, yellow pages information, ride matching information, and parking information. The TIC is commonly implemented as a website or a web-based application service, but it represents any traveler information distribution service.
Vehicle Vehicle This 'Vehicle' physical object is used to model core capabilities that are common to more than one type of Vehicle. It provides the vehicle-based general sensory, processing, storage, and communications functions that support efficient, safe, and convenient travel. Many of these capabilities (e.g., see the Vehicle Safety service packages) apply to all vehicle types including personal vehicles (including motorcycles), commercial vehicles, emergency vehicles, transit vehicles, and maintenance vehicles. From this perspective, the Vehicle includes the common interfaces and functions that apply to all motorized vehicles. The radio(s) supporting V2V and V2I communications are a key component of the Vehicle. Both one-way and two-way communications options support a spectrum of information services from basic broadcast to advanced personalized information services. Advanced sensors, processors, enhanced driver interfaces, and actuators complement the driver information services so that, in addition to making informed mode and route selections, the driver travels these routes in a safer and more consistent manner. This physical object supports all six levels of driving automation as defined in SAE J3016. Initial collision avoidance functions provide 'vigilant co-pilot' driver warning capabilities. More advanced functions assume limited control of the vehicle to maintain lane position and safe headways. In the most advanced implementations, this Physical Object supports full automation of all aspects of the driving task, aided by communications with other vehicles in the vicinity and in coordination with supporting infrastructure subsystems.
Vehicle Characteristics Vehicle 'Vehicle Characteristics' represents the external view of individual vehicles of any class from cars and light trucks up to large commercial vehicles and down to micromobility vehicles (MMVs). It includes vehicle physical characteristics such as height, width, length, weight, and other properties (e.g., magnetic properties, number of axles, occupants, emissions) of individual vehicles that can be sensed and measured or classified. This physical object represents the physical properties of vehicles that can be sensed by vehicle-based or infrastructure-based sensors to support vehicle automation and traffic sensor systems. The analog properties provided by this terminator represent the sensor inputs that are used to detect and assess vehicle(s) within the sensor's range to support safe AV operation and/or responsive and safe traffic management.
Vehicle Operations and Service Center Center 'Vehicle Operations and Service Center' (VOSC) represents centers that provide telematics services to vehicles using wide-area (e.g. cellular) communications, including traveler information, emergency services, vehicle diagnostics, over-the-air software updates, vehicle maintenance information and warnings, remote vehicle operation, and provision of service options for these vehicles. See also 'Transportation Information Center' that provides traveler information, trip planning, and routing services and 'Emergency Management Center' that provides call-taking and emergency response services that may also be implemented by a VOSC.
Weather Service System Center The 'Weather Service System' provides weather, hydrologic, and climate information and warnings of hazardous weather including thunderstorms, flooding, hurricanes, tornadoes, winter weather, tsunamis, and climate events. It provides atmospheric weather observations and forecasts that are collected and derived by the National Weather Service, private sector providers, and various research organizations. The interface provides formatted weather data products suitable for on-line processing and integration with other ITS data products as well as Doppler radar images, satellite images, severe storm warnings, and other products that are formatted for presentation to various ITS users.

Includes Functional Objects:

Functional Object Description Physical Object
Emissions Connected Vehicle Monitoring 'Emissions Connected Vehicle Monitoring' collects emissions data reported by passing vehicles and uses this data to support air quality management and planning. Coordination with traffic management supports air quality-responsive management of traffic. Emissions Management Center
Emissions Data Management 'Emissions Data Management' collects and stores air quality and vehicle emissions information by remotely monitoring and controlling area wide and point sensors. General air quality measures are distributed as general traveler information and also may be used in demand management programs. Collected roadside emissions are analyzed and used to detect, identify, and notify concerned parties regarding vehicles that exceed emissions standards. Emissions Management Center
Roadway Emissions Monitoring 'Roadway Emissions Monitoring' monitors emissions and general air quality and communicates the collected information back to the Emissions Management Center where it can be monitored, analyzed, and used. This functional object supports point monitoring of individual vehicle emissions as well as general monitoring of standard air quality measures. ITS Roadway Equipment
Roadway Traffic Information Dissemination 'Roadway Traffic Information Dissemination' includes field elements that provide information to drivers, including dynamic message signs and highway advisory radios. ITS Roadway Equipment
Transit Center Emissions Monitoring 'Transit Center Emissions Monitoring' collects and/or estimates current transit fleet emissions and forecasts future fleet emissions in the context of overall air quality measures for the region. The collected, estimated, and forecast emissions is monitored and forwarded to other agencies to more effectively manage transit operations to reduce emissions. Transit Management Center
Vehicle Emissions Monitoring 'Vehicle Emissions Monitoring' directly measures or estimates current and average vehicle emissions and makes this data available to the driver and connected vehicle infrastructure systems. Vehicle
Vehicle Environmental Monitoring 'Vehicle Environmental Monitoring' collects data from on-board sensors and systems related to environmental conditions and sends the collected data to the infrastructure as the vehicle travels. The collected data is a byproduct of vehicle safety and convenience systems and includes ambient air temperature and precipitation measures and status of the wipers, lights, ABS, and traction control systems. Vehicle
VOSC Vehicle Monitoring 'VOSC Vehicle Monitoring' collects performance and diagnostics data from select vehicles, provides various telematics services to those vehicles, and produces aggregate measures (e.g., situation data) for transportation centers. Remote support services are also provided including provision of maintenance information and warnings to the driver and management of over-the-air software updates. Vehicle Operations and Service Center

Includes Information Flows:

Information Flow Description
air quality information Aggregated region-wide measured air quality data and possible pollution incident information.
air quality sensor control Data used to configure and control area pollution and air quality sensors.
air quality sensor data Measured air quality data, including measured levels of atmospheric pollutants including ozone, particulate matter, carbon monoxide, and nitrogen oxides, and operational status of the sensors.
driver information Regulatory, warning, guidance, and other information provided to the driver to support safe and efficient vehicle operation.
emissions operator input Input from the system operator including nominal emissions data compliance (reference) levels for each sector of an urban area.
emissions operator presentation Presentation of information to the operator supporting both area-wide air quality monitoring and vehicle emissions monitoring. Includes both reference and current pollution status details for a given geographic area.
emissions sensor control Data used to configure and control vehicle emissions sensors.
emissions situation data Emissions-related data as measured and reported by connected vehicles. This flow carries aggregated and filtered data including average and current emissions reported by vehicles as well as associated data (vehicle profiles and speeds) that can be used to estimate aggregate emissions.
emissions violation notification Notification to enforcement agency of a detected vehicle emissions violation. This information flow identifies the vehicle and documents the emissions violation.
mobile source emissions data Measured and/or estimated emissions at point locations from mobile sources including cars and light trucks, heavy trucks and buses. Where applicable, this flow may also include emissions measures or estimates from non-road engines and portable equipment at the location.
vehicle characteristics The physical or visible characteristics of individual vehicles that can be used to detect, classify, and monitor vehicles and imaged to uniquely identify vehicles and characterize their performance (e.g., speed, occupants, emissions).
vehicle emissions data Measured emissions of specific vehicles comprised of exhaust pollutants including hydrocarbons, carbon monoxide, and nitrogen oxides.
vehicle environmental data Data from vehicle safety and convenience systems that can be used to estimate environmental and infrastructure conditions, including measured air temperature, exterior light status, wiper status, sun sensor status, rain sensor status, traction control status, anti-lock brake status, vertical acceleration and other collected vehicle system status and sensor information. The collected data is reported along with the location, heading, and time that the data was collected. Both current data and snapshots of recent events (e.g., traction control or anti-lock brake system activations) may be reported.
vehicle reported emissions Current and average vehicle emissions data as measured by vehicle diagnostics systems and reported by the vehicle.
vehicle situation data parameters A request for vehicle situation data that includes parameters used to control the data that is reported and the flow of data reported by the vehicle. This flow identifies the type of data/snapshots that are requested and reporting parameters such as snapshot frequency, filtering criteria (data thresholds for reporting), and reporting interval.
weather information Accumulated forecasted and current weather data (e.g., temperature, pressure, wind speed, wind direction, humidity, precipitation, visibility, light conditions, etc.).
wide area air quality data Region-wide air quality data reported by subregions. Includes current data and forecasts.

Goals and Objectives

Associated Planning Factors and Goals

Planning Factor Goal

Associated Objective Categories

Objective Category

Associated Objectives and Performance Measures

Objective Performance Measure


 
Since the mapping between objectives and service packages is not always straight-forward and often situation-dependent, these mappings should only be used as a starting point. Users should do their own analysis to identify the best service packages for their region.

Needs and Requirements

Need Functional Object Requirement

Related Sources

Document Name Version Publication Date
None


Security

In order to participate in this service package, each physical object should meet or exceed the following security levels.

Physical Object Security
Physical Object Confidentiality Integrity Availability Security Class
Emissions Management Center Moderate Moderate Moderate Class 2
Enforcement Center Moderate Moderate Moderate Class 2
ITS Roadway Equipment Moderate Moderate Low Class 2
Media Not Applicable Low Low Class 1
Traffic Management Center Moderate Moderate Moderate Class 2
Transit Management Center Moderate Moderate Moderate Class 2
Transportation Information Center Not Applicable Low Low Class 1
Vehicle  
Vehicle Characteristics  
Vehicle Operations and Service Center  
Weather Service System Low Moderate Low Class 1



In order to participate in this service package, each information flow triple should meet or exceed the following security levels.

Information Flow Security
Source Destination Information Flow Confidentiality Integrity Availability
Basis Basis Basis
Emissions Management Center Emissions Management Operator emissions operator presentation Moderate High High
Backoffice operations flows should have minimal protection from casual viewing, as otherwise imposters could gain illicit control or information that should not be generally available. Backoffice operations flows should generally be correct and available as these are the primary interface between operators and system. Backoffice operations flows should generally be correct and available as these are the primary interface between operators and system.
Emissions Management Center Enforcement Center emissions violation notification Moderate Moderate Moderate
Contains PII and intended to be used for enforcement. Thus privacy implications that, while they may affect only a single individual at a time, could yield significant negative consequences to that individual. Violation information needs to be correct or the vehicle may be improperly penalized, or not when it should be. This is probably not a severe consequence however, so MODERATE. More or less important depending on the context. Could even be LOW if areas of minimal import, depending on local policies.
Emissions Management Center ITS Roadway Equipment air quality sensor control Moderate Moderate Low
Control flows, even for seemingly innocent devices, should be kept confidential to minimize attack vectors. While an individual installation may not be particularly impacted by a cyberattack of its sensor network, another installation might be severely impacted, and different installations are likely to use similar methods, so compromising one leads to compromising all. Control flows, even for seemingly innocent devices, should have MODERATE integrity at minimum, just to guarantee that intended control messages are received. Incorrect, corrupted, intercepted and modified control messages can or will result in target field devices not behaving according to operator intent. The severity of this depends on the type of device, which is why some devices are set MODERATE and some HIGH. Control flow availability is related to the criticality of being able to remotely control the device. For most devices, this is MODERATE. For purely passive devices with no incident relationship, this will be LOW. All devices should have default modes that enable them to operate without backhaul connectivity, so no device warrants a HIGH.
Emissions Management Center ITS Roadway Equipment emissions sensor control Moderate Moderate Low
Control flows, even for seemingly innocent devices, should be kept confidential to minimize attack vectors. While an individual installation may not be particularly impacted by a cyberattack of its sensor network, another installation might be severely impacted, and different installations are likely to use similar methods, so compromising one leads to compromising all. Control flows, even for seemingly innocent devices, should have MODERATE integrity at minimum, just to guarantee that intended control messages are received. Incorrect, corrupted, intercepted and modified control messages can or will result in target field devices not behaving according to operator intent. The severity of this depends on the type of device, which is why some devices are set MODERATE and some HIGH. Control flow availability is related to the criticality of being able to remotely control the device. For most devices, this is MODERATE. For purely passive devices with no incident relationship, this will be LOW. All devices should have default modes that enable them to operate without backhaul connectivity, so no device warrants a HIGH.
Emissions Management Center Media air quality information Not Applicable Moderate Low
This flow does not contain any personal or confidential information, and the data contained is eventually intended for public consumption. Information for general distribution should have at least some guarantee that it was correctly transmitted. If this information were incorrect, people could be exposed to higher levels of pollution than they would intend, which could be harmful to people with medical conditions such as asthma. Not a key flow for any service package. If an application is developed that relies on this flow, may change to MODERATE.
Emissions Management Center Traffic Management Center mobile source emissions data Low Moderate Moderate
Probably not sensitive information, no harm in this data being captured by unintended party if this flow does not correlate specific vehicles with any emissions data. If specific vehicles are associated with data, this would be MODERATE. At least some guarantee of correctness should be had with this data. It could be used to modify transit/traffic strategies over a large area ("its a code ORANGE day out there, don't run") that change behavior for a large number of people. While the source flows from RSEs are considered LOW, this is an aggregated flow, so the impact of an outage is larger. If this flow exists, it is probably used for decision-making and any loss of this flow has an impact.
Emissions Management Center Traffic Management Center wide area air quality data Moderate Moderate Low
While this information may eventually be public, it may contain details of an emissions incident that could require further investigation; third party observation of this information could hamper that investigation. Emissions incident information should have its integrity protected to avoid misinformation or confusion that could result from incorrect data dissemination. Probably not a huge impact if this information cannot be updated frequently, thus LOW. If traffic management in the area is reactive to emissions and pollution in general, this may be increased to MODERATE.
Emissions Management Center Transit Management Center wide area air quality data Moderate Moderate Moderate
While this information may eventually be public, it may contain details of an emissions incident that could require further investigation; third party observation of this information could hamper that investigation. Since this is the basis for issuing air quality alerts, and may be used to restrict certain kinds of vehicular traffic in severe conditions, it must be correct and timely or significant inconvenience or negative pollution effects may occur. Since this is the basis for issuing air quality alerts, and may be used to restrict certain kinds of vehicular traffic in severe conditions, it must be correct and timely or significant inconvenience or negative pollution effects may occur.
Emissions Management Center Transportation Information Center air quality information Not Applicable Moderate Low
This flow does not contain any personal or confidential information, and the data contained is eventually intended for public consumption. Information for general distribution should have at least some guarantee that it was correctly transmitted. If this information were incorrect, people could be exposed to higher levels of pollution than they would intend, which could be harmful to people with medical conditions such as asthma. Not a key flow for any service package. If an application is developed that relies on this flow, may change to MODERATE.
Emissions Management Operator Emissions Management Center emissions operator input Moderate High High
Backoffice operations flows should have minimal protection from casual viewing, as otherwise imposters could gain illicit control or information that should not be generally available. Backoffice operations flows should generally be correct and available as these are the primary interface between operators and system. Backoffice operations flows should generally be correct and available as these are the primary interface between operators and system.
ITS Roadway Equipment Driver driver information Not Applicable High Moderate
This data is sent to all drivers and is also directly observable, by design. This is the primary signal trusted by the driver to decide whether to go through the intersection and what speed to go through the intersection at; if it’s wrong, accidents could happen. If the lights are out you have to get a policeman to direct traffic – expensive and inefficient and may cause a cascading effect due to lack of coordination with other intersections.
ITS Roadway Equipment Emissions Management Center air quality sensor data Not Applicable Moderate Low
Probably not sensitive information, no harm in this data being captured by unintended party. At least some guarantee of correctness should be had with this data. It could be used to modify transit/traffic strategies over a large area ("its a code ORANGE day out there, don't run") that change behavior for a large number of people. This could be MODERATE if emissions information is critical to decision making.
ITS Roadway Equipment Emissions Management Center vehicle emissions data Moderate Moderate Low
Contains vehicle identity, which should be protected from casual viewing, and maps that to various emissions parameters. As this may imply legal issues (over-emitting etc.), the data should be kept confidential to protect the vehicle owner. As this contains information that could be used to grant permitting (emissions passing) or issue penalites (over-emitting), a corruption of this data could result in the wrong action being taken, revenue lost or inappropriately gained, permit incorrectly granted or denied. Could be MODERATE for those areas where emissions are high priority items. Generally LOW given that most emissions testing is done in person now. As systems come to rely on remote sensing, this may become MODERATE.
Vehicle Vehicle Operations and Service Center vehicle environmental data Low Moderate Moderate
Little abusive potential for capturing the information in this flow as designed. Could be moderate if this contains PII related information, but considered for now to not include any PII; DISC: WYO believes Vehicle to Center versions of this flow to be MODERATE as center penetrations could more easily garner aggregate user data that might be used for mischief. This could be used for safety applications, and in areas of severe weather a corrupted field could have significant consequences; however, any vehicle will use other inputs before triggering automatic safety facilities, so MODERATE should be sufficient. DISC: WYO believes this to be HIGH. This data is required for the system to operate properly. If this data is not available, the system cannot give accurate warning information.
Vehicle Vehicle Operations and Service Center vehicle reported emissions Moderate Moderate Moderate
Contains PII describing the vehicle and its operating characteristics, which if observed could be used against the vehicle owner. Applications relying on this data will not function properly if the data is incorrect, so it must be protected commensurate to the value of the application. Initially MODERATE, unlikely to be set to HIGH unless emissions operations are the highest priority. Important for low emissions zone operations; without accurate and timely information, applications relying on this data will not function. While initially MODERATE, could be LOW if the priority for emissions-related applications are similarly low.
Vehicle Characteristics ITS Roadway Equipment vehicle characteristics
Vehicle Operations and Service Center Emissions Management Center emissions situation data Low Moderate Low
Probably not sensitive information, no harm in this data being captured by unintended party. This flow does not correlate specific vehicles with any emissions data. At least some guarantee of correctness should be had with this data. It could be used to modify transit/traffic strategies over a large area ("its a code ORANGE day out there, don't run") that change behavior for a large number of people. This could be MODERATE if emissions information is critical to decision making.
Vehicle Operations and Service Center Vehicle vehicle situation data parameters Low Moderate Moderate
This isn't exactly a control flow, more like a 'suggestion flow', as the vehicle will always decide what to send. Probably no need for obfuscation. Info should be accurate and should not be tampered so that the vehicle only discloses the correctly requested data Parameters should be timely and readily available, but would not have severe/catastrophic consequences if not
Weather Service System Emissions Management Center weather information Low Moderate Low
Typically intended for public distribution. While there are many sources of weather information, some guarantee of correctness is justifiable to keep confidence in provided service. There should be other sources of this data. It does need to be reliable however; weather can change quickly, and depending on the destination and its operational strategies, timely response may be important.

Standards

The following table lists the standards associated with physical objects in this service package. For standards related to interfaces, see the specific information flow triple pages. These pages can be accessed directly from the SVG diagram(s) located on the Physical tab, by clicking on each information flow line on the diagram.

NameTitlePhysical Object
ITE 5201 ATC Advanced Transportation Controller ITS Roadway Equipment
ITE 5202 ATC Model 2070 Model 2070 Controller Standard ITS Roadway Equipment
ITE 5301 ATC ITS Cabinet Intelligent Transportation System Standard Specification for Roadside Cabinets ITS Roadway Equipment
ITE 5401 ATC API Application Programming Interface Standard for the Advanced Transportation Controller ITS Roadway Equipment
NEMA TS 8 Cyber and Physical Security Cyber and Physical Security for Intelligent Transportation Systems Emissions Management Center
ITS Roadway Equipment
NEMA TS2 Traffic Controller Assemblies Traffic Controller Assemblies with NTCIP Requirements ITS Roadway Equipment
NEMA TS4 Hardware Standards for DMS Hardware Standards for Dynamic Message Signs (DMS) With NTCIP Requirements ITS Roadway Equipment




System Requirements

No System Requirements