Parent Service Package: ST09
< < ST09.1 : ST09.2 : ST10.1 > >

ST09.2: C-ITS Communications Implementation

Eco-driving advice is provided via short range communications.

Relevant Regions:

Enterprise

Development Stage Roles and Relationships

Installation Stage Roles and Relationships

Operations and Maintenance Stage Roles and Relationships
(hide)

Source Destination Role/Relationship
Connected Vehicle Roadside Equipment MaintainerConnected Vehicle Roadside Equipment Maintains
Connected Vehicle Roadside Equipment ManagerConnected Vehicle Roadside Equipment Manages
Connected Vehicle Roadside Equipment ManagerConnected Vehicle Roadside Equipment Operator System Usage Agreement
Connected Vehicle Roadside Equipment OperatorConnected Vehicle Roadside Equipment Operates
Connected Vehicle Roadside Equipment OwnerConnected Vehicle Roadside Equipment Maintainer System Maintenance Agreement
Connected Vehicle Roadside Equipment OwnerConnected Vehicle Roadside Equipment Manager Operations Agreement
Connected Vehicle Roadside Equipment OwnerDriver Application Usage Agreement
Connected Vehicle Roadside Equipment OwnerTIC Operator Application Usage Agreement
Connected Vehicle Roadside Equipment OwnerTransportation Information Center Maintainer Maintenance Data Exchange Agreement
Connected Vehicle Roadside Equipment OwnerTransportation Information Center Owner Information Exchange Agreement
Connected Vehicle Roadside Equipment OwnerTransportation Information Center User Service Usage Agreement
Connected Vehicle Roadside Equipment OwnerVehicle Maintainer Maintenance Data Exchange Agreement
Connected Vehicle Roadside Equipment OwnerVehicle Owner Expectation of Information Provision
Connected Vehicle Roadside Equipment OwnerVehicle User Service Usage Agreement
Connected Vehicle Roadside Equipment SupplierConnected Vehicle Roadside Equipment Owner Warranty
DriverVehicle Operates
Other Vehicle OBEs OperatorOther Vehicles Operates
Other Vehicles MaintainerOther Vehicles Maintains
Other Vehicles ManagerOther Vehicle OBEs Operator System Usage Agreement
Other Vehicles ManagerOther Vehicles Manages
Other Vehicles OwnerDriver Application Usage Agreement
Other Vehicles OwnerDriver Vehicle Operating Agreement
Other Vehicles OwnerOther Vehicles Maintainer System Maintenance Agreement
Other Vehicles OwnerOther Vehicles Manager Operations Agreement
Other Vehicles OwnerVehicle Maintainer Maintenance Data Exchange Agreement
Other Vehicles OwnerVehicle Owner Expectation of Data Provision
Other Vehicles OwnerVehicle User Service Usage Agreement
Other Vehicles SupplierOther Vehicles Owner Warranty
TIC OperatorTransportation Information Center Operates
Transportation Information Center MaintainerTransportation Information Center Maintains
Transportation Information Center ManagerTIC Operator System Usage Agreement
Transportation Information Center ManagerTransportation Information Center Manages
Transportation Information Center OwnerConnected Vehicle Roadside Equipment Maintainer Maintenance Data Exchange Agreement
Transportation Information Center OwnerConnected Vehicle Roadside Equipment Operator Application Usage Agreement
Transportation Information Center OwnerConnected Vehicle Roadside Equipment Owner Information Exchange Agreement
Transportation Information Center OwnerConnected Vehicle Roadside Equipment User Service Usage Agreement
Transportation Information Center OwnerTransportation Information Center Maintainer System Maintenance Agreement
Transportation Information Center OwnerTransportation Information Center Manager Operations Agreement
Transportation Information Center SupplierTransportation Information Center Owner Warranty
Vehicle MaintainerVehicle Maintains
Vehicle ManagerDriver System Usage Agreement
Vehicle ManagerVehicle Manages
Vehicle OwnerConnected Vehicle Roadside Equipment Maintainer Maintenance Data Exchange Agreement
Vehicle OwnerConnected Vehicle Roadside Equipment Operator Application Usage Agreement
Vehicle OwnerConnected Vehicle Roadside Equipment Owner Expectation of Data Provision
Vehicle OwnerConnected Vehicle Roadside Equipment User Service Usage Agreement
Vehicle OwnerOther Vehicle OBEs Operator Application Usage Agreement
Vehicle OwnerOther Vehicle OBEs Operator Vehicle Operating Agreement
Vehicle OwnerOther Vehicles Maintainer Maintenance Data Exchange Agreement
Vehicle OwnerOther Vehicles Owner Expectation of Data Provision
Vehicle OwnerOther Vehicles User Service Usage Agreement
Vehicle OwnerVehicle Maintainer System Maintenance Agreement
Vehicle OwnerVehicle Manager Operations Agreement
Vehicle SupplierVehicle Owner Warranty

Functional

This service package includes the following Functional View PSpecs:

Physical Object Functional Object PSpec Number PSpec Name
Connected Vehicle Roadside Equipment RSE Traffic Monitoring 1.1.2.6 Process Collected Vehicle Safety Data
1.1.6 Collect Vehicle Traffic Surveillance Data
1.1.7 Collect Vehicle Environmental Data
1.2.7.15 Process Intersection Safety Data
1.2.7.4 Process In-vehicle Signage Data
6.7.3.3 Provide Short Range Traveler Information
9.3.3.5 Manage Speeds at Roadside
RSE Traveler Information Communications 1.1.1.6 Collect Vehicle Roadside Safety Data
1.1.2.6 Process Collected Vehicle Safety Data
1.2.7.4 Process In-vehicle Signage Data
1.2.7.7 Process Vehicle Safety and Environmental Data for Output
1.5.10 Collect Vehicle Emissions Messages
2.8.4.6 Exchange Border Clearance Roadside Information
6.7.3.3 Provide Short Range Traveler Information
9.2.3.8 Collect Connected Vehicle Field Equipment Status
9.3.3.5 Manage Speeds at Roadside
Transportation Information Center TIC Connected Vehicle Traveler Info Distribution 6.2.4 Collect Multimodal Data
6.5.1 Provide Broadcast Data Interface
6.5.2 Provide Interactive Data Interface
6.5.7 Provide Operator Interface for Traveler Information Parameters
6.5.8 Provide Operational Data for Other Centers
TIC Situation Data Management 6.2.1 Collect Misc Traveler Information
6.2.2 Collect Traffic Data
6.2.5 Collect Situation and Sensor Data From Vehicles
6.5.8 Provide Operational Data for Other Centers
6.5.9 Provide Traveler Alert Interface
6.9 Manage Traveler Info Archive Data
TIC Traveler Information Broadcast 6.2.2 Collect Traffic Data
6.5.1 Provide Broadcast Data Interface
6.5.7 Provide Operator Interface for Traveler Information Parameters
Vehicle Vehicle Basic Safety Communication 3.1.1 Produce Collision and Crash Avoidance Data
3.1.3 Process Vehicle On-board Data
3.1.4 Communicate with Remote Vehicles
3.1.6 Provide Vehicle Acceleration and Deceleration Inputs
3.2.3.2 Manage Platoon Following
3.2.3.3 Process Data for Vehicle Actuators
3.2.3.5.1 Process General Vehicle Sensor Data
3.2.4 Process Sensor Data for Automatic Vehicle Operations
6.7.1.3 Process Vehicle Location Data
6.7.1.4 Update Vehicle Navigable Map Database
6.7.3.2 Provide Driver Information Interface
Vehicle Eco-Driving Assist 3.1.3 Process Vehicle On-board Data
3.1.6 Provide Vehicle Acceleration and Deceleration Inputs
6.7.3.1 Provide Driver with Personal Travel Information
6.7.3.2 Provide Driver Information Interface
Vehicle Situation Data Monitoring 3.1.3 Process Vehicle On-board Data
Vehicle Traveler Information Reception 3.1.3 Process Vehicle On-board Data
3.1.4 Communicate with Remote Vehicles
3.2.3.3 Process Data for Vehicle Actuators
6.7.1.3 Process Vehicle Location Data
6.7.1.4 Update Vehicle Navigable Map Database
6.7.3.1 Provide Driver with Personal Travel Information
6.7.3.2 Provide Driver Information Interface

Physical

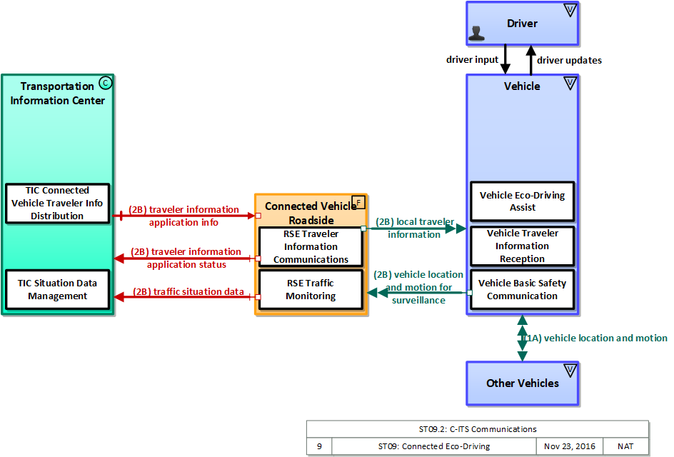
The physical diagram can be viewed in SVG or PNG format and the current format is SVG.
SVG Diagram
PNG Diagram


Display Legend in SVG or PNG

Includes Physical Objects:

Physical Object Class Description
Connected Vehicle Roadside Equipment Field 'Connected Vehicle Roadside Equipment' (CV RSE) represents the Connected Vehicle roadside devices (i.e., Roadside Units (RSUs)) equipped with short range wireless (SRW) communications technology, as well as any other supporting equipment that leverage the RSU and are not described by other objects (e.g., a local roadside processor). CVRSE are used to send messages to, and receive messages from, nearby vehicles and personal devices equipped with compatible communications technology. Communications with adjacent field equipment and back office centers that monitor and control the RSE are also supported. This device operates from a fixed position and may be permanently deployed or a portable device that is located temporarily in the vicinity of a traffic incident, road construction, or a special event. It includes a processor, data storage, and communications capabilities that support secure communications with passing vehicles, other field equipment, and centers.
Driver Vehicle The 'Driver' represents the person that operates a vehicle on the roadway. Included are operators of private, transit, commercial, and emergency vehicles where the interactions are not particular to the type of vehicle (e.g., interactions supporting vehicle safety applications). The Driver originates driver requests and receives driver information that reflects the interactions which might be useful to all drivers, regardless of vehicle classification. Information and interactions which are unique to drivers of a specific vehicle type (e.g., fleet interactions with transit, commercial, or emergency vehicle drivers) are covered by separate objects.
Other Vehicles Vehicle 'Other Vehicle OBEs' represents other connected vehicles that are communicating with the host vehicle. This includes all connected motorized vehicles including passenger cars, trucks, and motorcycles and specialty vehicles (e.g., maintenance vehicles, transit vehicles) that also include the basic 'Vehicle OBE' functionality that supports V2V communications. This object provides a source and destination for information transfers between connected vehicles. The host vehicle on-board equipment, represented by the Vehicle OBE physical object, sends information to, and receives information from the Other Vehicle OBEs to model all connected vehicle V2V communications in ARC-IT.
Transportation Information Center Center The 'Transportation Information Center' collects, processes, stores, and disseminates transportation information to system operators and the traveling public. The physical object can play several different roles in an integrated ITS. In one role, the TIC provides a data collection, fusing, and repackaging function, collecting information from transportation system operators and redistributing this information to other system operators in the region and other TICs. In this information redistribution role, the TIC provides a bridge between the various transportation systems that produce the information and the other TICs and their subscribers that use the information. The second role of a TIC is focused on delivery of traveler information to subscribers and the public at large. Information provided includes basic advisories, traffic and road conditions, transit schedule information, yellow pages information, ride matching information, and parking information. The TIC is commonly implemented as a website or a web-based application service, but it represents any traveler information distribution service.
Vehicle Vehicle This 'Vehicle' physical object is used to model core capabilities that are common to more than one type of Vehicle. It provides the vehicle-based general sensory, processing, storage, and communications functions that support efficient, safe, and convenient travel. Many of these capabilities (e.g., see the Vehicle Safety service packages) apply to all vehicle types including personal vehicles (including motorcycles), commercial vehicles, emergency vehicles, transit vehicles, and maintenance vehicles. From this perspective, the Vehicle includes the common interfaces and functions that apply to all motorized vehicles. The radio(s) supporting V2V and V2I communications are a key component of the Vehicle. Both one-way and two-way communications options support a spectrum of information services from basic broadcast to advanced personalized information services. Advanced sensors, processors, enhanced driver interfaces, and actuators complement the driver information services so that, in addition to making informed mode and route selections, the driver travels these routes in a safer and more consistent manner. This physical object supports all six levels of driving automation as defined in SAE J3016. Initial collision avoidance functions provide 'vigilant co-pilot' driver warning capabilities. More advanced functions assume limited control of the vehicle to maintain lane position and safe headways. In the most advanced implementations, this Physical Object supports full automation of all aspects of the driving task, aided by communications with other vehicles in the vicinity and in coordination with supporting infrastructure subsystems.

Includes Functional Objects:

Functional Object Description Physical Object
RSE Traffic Monitoring 'RSE Traffic Monitoring' monitors the basic safety messages that are shared between connected vehicles, correlates multiple messages received from connected vehicles, and distills this data into traffic flow measures that can be used to manage the network in combination with or in lieu of traffic data collected by infrastructure-based sensors. As connected vehicle penetration rates increase, the measures provided by this application can expand beyond vehicle speeds that are directly reported by vehicles to include estimated volume, occupancy, and other measures. This object also supports incident detection by monitoring for changes in speed and vehicle control events that indicate a potential incident. Connected Vehicle Roadside Equipment
RSE Traveler Information Communications 'RSE Traveler Information Communications' includes field elements that distribute information to vehicles for in-vehicle display. The information may be provided by a center (e.g., variable information on traffic and road conditions in the vicinity of the field equipment) or it may be determined and output locally (e.g., static sign information and signal phase and timing information). This includes the interface to the center or field equipment that controls the information distribution and the short range communications equipment that provides information to passing vehicles. Connected Vehicle Roadside Equipment
TIC Connected Vehicle Traveler Info Distribution In support of connected vehicle applications, 'TIC Connected Vehicle Traveler Info Distribution' disseminates traveler information including traffic and road conditions, incident information, maintenance and construction information, event information, transit information, parking information, and weather information. Location-specific or situation-relevant traveler information is sent to short range communications transceivers at the roadside. Transportation Information Center
TIC Situation Data Management 'TIC Situation Data Management' manages connected vehicle situation data collection, quality controls, filtering, aggregation, and storage. Through this process, raw data reported by connected vehicles are transformed into information products that can be accessed and used to support transportation operations and traveler information. Transportation Information Center
TIC Traveler Information Broadcast 'TIC Traveler Information Broadcast' disseminates traveler information including traffic and road conditions, incident information, maintenance and construction information, event information, transit information, parking information, and weather information. The same information is broadcast to all equipped traveler interface systems and vehicles. Transportation Information Center
Vehicle Basic Safety Communication 'Vehicle Basic Safety Communication' exchanges current vehicle characteristics, location, and motion (including past and intended maneuver) information with other vehicles in the vicinity and the infrastructure, uses that information to calculate vehicle paths, and warns the driver when the potential for an impending collision is detected. If available, map data is used to filter and interpret the relative location and motion of vehicles in the vicinity. Information from on-board sensors (e.g., radars and image processing) are also used, if available, in combination with the V2V communications to detect non-equipped vehicles and corroborate connected vehicle data. This object represents a broad range of implementations ranging from basic Vehicle Awareness Devices that only broadcast vehicle location and motion and provide no driver warnings to advanced integrated safety systems that coordinate maneuvers and may, in addition to warning the driver, provide collision warning information to support automated control functions that can support control intervention. This object can also support broadcasting other vehicle information required for passing through a specific roadway segment such as variables that describe vehicle's characteristics and parameters, driver's preferences in terms of vehicle motion and behavior, etc. Vehicle
Vehicle Eco-Driving Assist 'Vehicle Eco-Driving Assist' provides customized real-time driving advice to drivers, allowing them to adjust behaviors to save fuel and reduce emissions. This advice includes recommended driving speeds, optimal acceleration and deceleration profiles based on prevailing traffic conditions, and local interactions with nearby vehicles, i.e., processing Basic Safety Messages (BSMs) to determine position and speed of vehicles that are between the host vehicle and the intersection. When approaching and departing signalized intersections, it uses intersection geometry information, the relative position and speed of vehicles ahead of it, and signal phase movement information to provide speed advice to the driver so that the driver can adapt the vehicle’s speed to pass the next traffic signal on green, decelerate to a stop in the most eco-friendly manner, or manage acceleration as the vehicle departs from a signalized intersection. It also provides feedback to drivers on their driving behavior to encourage them to drive in a more environmentally efficient manner. It may also support vehicle-assisted strategies, where the vehicle automatically implements the eco-driving strategy (e.g., changes gears, switches power sources, or reduces its speed in an eco-friendly manner as the vehicle approaches a traffic signal or queue). Vehicle
Vehicle Situation Data Monitoring 'Vehicle Situation Data Monitoring' is the highest-level representation of the functionality required to collect traffic and environmental situation data by monitoring and storing the experience of the vehicle as it travels through the road network. Collected data is aggregated into snapshots that are reported when communications is available and with flow control based on parameters provided by the infrastructure. Note that this functional object supports collection of data for areas remote from RSEs or other communications infrastructure. Vehicle
Vehicle Traveler Information Reception 'Vehicle Traveler Information Reception' receives advisories, vehicle signage data, and other driver information of use to all types of vehicles and drivers and presents this information to the driver using in-vehicle equipment. Information presented may include fixed sign information, traffic control device status (e.g., signal phase and timing data), advisory and detour information, warnings of adverse road and weather conditions, travel times, and other driver information. Vehicle

Includes Information Flows:

Information Flow Description
broadcast traveler information General traveler information that contains traffic and road conditions, link travel times, incidents, advisories, restrictions, vehicle requirements, work zones, transit service information, weather information, parking information, and other related traveler information. This information is typically location-specific to the destination, includes a specification of the relevant geo-fence boundary, and time effectivity of the included information.
driver input Driver input to the vehicle on-board equipment including configuration data, settings and preferences, interactive requests, and control commands.
driver updates Information provided to the driver including visual displays, audible information and warnings, and haptic feedback. The updates inform the driver about current conditions, potential hazards, and the current status of vehicle on-board equipment.
local traveler information Traveler information including traffic, road, and weather conditions for a particular locality. This flow includes the location-specific traveler information and time effectivity of the information.
traffic situation data Current, aggregate traffic data collected from connected vehicles. It includes raw and/or processed reported vehicle speeds, counts, and other derived measures. Raw and/or filtered vehicle control events may also be included to support incident detection. This flow represents information collected from a single probe data collection point in the road network (e.g., a CVRSE or a MEC).
traveler information application info Traveler information and associated parameters, filters, and thresholds that control the RSE's distribution of the traveler information to passing vehicles. This flow also supports remote control of the application so the application can be taken offline, reset, or restarted.
traveler information application status Application status reported by the RSE. This includes current operational state and status of the RSE and a record of traveler information distribution.
vehicle location and motion Data describing the vehicle's location in three dimensions, heading, speed, acceleration, braking status, and size.
vehicle location and motion for surveillance Data describing the vehicle's location in three dimensions, heading, speed, acceleration, braking status, and size. This flow represents monitoring of basic safety data ('vehicle location and motion') broadcast by passing connected vehicles for use in vehicle detection and traffic monitoring applications.
vehicle situation data This flow represents vehicle snapshots that may be provided by the vehicle to support traffic and environmental conditions monitoring. Snapshots are collected by the vehicle for specific events (e.g., when a sensor exceeds a threshold) or periodically and reported based on control parameters when communications is available. Traffic-related data includes snapshots of measured speed and heading and events including starts and stops, speed changes, and other vehicle control events. Environmental data may include measured air temperature, exterior light status, wiper status, sun sensor status, rain sensor status, traction control status, anti-lock brake status, and other collected vehicle system status and sensor information. The collected data is reported along with the location, heading, and time that the data was collected.
vehicle situation data parameters A request for vehicle situation data that includes parameters used to control the data that is reported and the flow of data reported by the vehicle. This flow identifies the type of data/snapshots that are requested and reporting parameters such as snapshot frequency, filtering criteria (data thresholds for reporting), and reporting interval.

Goals and Objectives

Associated Planning Factors and Goals

Planning Factor Goal

Associated Objective Categories

Objective Category

Associated Objectives and Performance Measures

Objective Performance Measure


 
Since the mapping between objectives and service packages is not always straight-forward and often situation-dependent, these mappings should only be used as a starting point. Users should do their own analysis to identify the best service packages for their region.

Needs and Requirements

Need Functional Object Requirement

Related Sources

Document Name Version Publication Date
None


Security

In order to participate in this service package, each physical object should meet or exceed the following security levels.

Physical Object Security
Physical Object Confidentiality Integrity Availability Security Class
Connected Vehicle Roadside Equipment Moderate Moderate Moderate Class 2
Other Vehicles Not Applicable High Moderate Class 3
Transportation Information Center Moderate Moderate Moderate Class 2
Vehicle Not Applicable High Moderate Class 3



In order to participate in this service package, each information flow triple should meet or exceed the following security levels.

Information Flow Security
Source Destination Information Flow Confidentiality Integrity Availability
Basis Basis Basis
Connected Vehicle Roadside Equipment Transportation Information Center traffic situation data Moderate Moderate Moderate
Aggregated messages may have more privacy implications than individual ones, especially if an attacker can attack more than one RSE-to-TMC connection at once. This information is used to help with incident detection. It should be verified to ensure that it is not incorrectly influencing this.THEA: only limited adverse effect if raw/processed connected vehicle data is bad/compromised; could be LOW for ISIG This information is used as supplemental information. It should operate correctly if not every single message is received.
Connected Vehicle Roadside Equipment Transportation Information Center traveler information application status Moderate Moderate Low
This information could be of interest to a malicious individual who is attempting to determine the best way to accomplish a crime. As such it would be best to not make it easily accessible. If this is compromised, it could send unnecessary maintenance workers, or cause the appearance of excessive traffic violations, leading to further unnecessary investigation. A delay in reporting this may cause a delay in necessary maintenance, but (a) this is not time-critical and (b) there are other channels for reporting malfunctioning. Additionally, there is a message received notification, which means that RSE can ensure that all intersection safety issues are delivered.
Connected Vehicle Roadside Equipment Vehicle local traveler information Not Applicable Moderate Low
This data is intentionally transmitted to everyone via a broadcast. It can also be determined via other visual indicators. Some minimal guarantee of data integrity is necessary for all C-ITS flows. Flaws in this information will have a minimal effect on systems receiving it. All of the information can be verified through other means, and in a worst case scenario will only cause slightly increased traffic in the general proximity of the RSE. DISC: Original V2I analysis classified this as LOW. All of the information provided through this flow will be available from other sources and no systems will directly rely upon it.
Driver Vehicle driver input Moderate High High
Data included in this flow may include origin and destination information, which should be protected from other's viewing as it may compromise the driver's privacy. Commands from from the driver to the vehicle must be correct or the vehicle may behave in an unpredictable and possibly unsafe manner Commands must always be able to be given or the driver has no control.
Other Vehicles Vehicle vehicle location and motion Not Applicable High Moderate
This data is intentionally transmitted to everyone via a broadcast. Much of its information content can also be determined via other visual indicators BSM info needs to be accurate and should not be tampered with BSM must be broadcast regularly to make data available for other vehicle OBEs, but availability cannot be guaranteed over a wireless medium
Transportation Information Center Connected Vehicle Roadside Equipment traveler information application info Moderate Moderate Low
This information could be of interest to a malicious individual who is attempting to determine the best way to accomplish a crime. As such it would be best to not make it easily accessible. If this is compromised, it could send unnecessary maintenance workers, or cause the appearance of excessive traffic violations, leading to further unnecessary investigation. A delay in reporting this may cause a delay in necessary maintenance, but (a) this is not time-critical and (b) there are other channels for reporting malfunctioning. Additionally, there is a message received notification, which means that RSE can ensure that all intersection safety issues are delivered.
Transportation Information Center Vehicle broadcast traveler information Not Applicable Moderate Moderate
By definition this is publicly broadcast data. The distribution of this data is intended to be very large, as such the impact of corrupted data will be significant. Probably not HIGH, as there are other distribution channels for this data. There are multiple channels for the delivery of this information, so if this one is not available, others will work. DISC: WYO suggests this is LOW.
Transportation Information Center Vehicle vehicle situation data parameters Low Moderate Moderate
This isn't exactly a control flow, more like a 'suggestion flow', as the vehicle will always decide what to send. Probably no need for obfuscation. Info should be accurate and should not be tampered so that the vehicle only discloses the correctly requested data Parameters should be timely and readily available, but would not have severe/catastrophic consequences if not
Vehicle Connected Vehicle Roadside Equipment vehicle location and motion for surveillance Not Applicable Moderate Moderate
This is directly observable data; DISC: WYO believes this to be MODERATE Incorrect information here could lead to the system not functioning properly. If they are unable to properly detect all vehicles crossing the border, it would lead to confusion. There are other factors, such as visual indicators, of vehicles crossing the border, which can be used to help mitigate contradicting information. DISC: THEA believes this should be HIGH: "BSM info needs to be accurate and should not be tampered with" WYO believes this to be HIGH This information must be available in a timely manner for the system to act upon it. The system can operate correctly if some messages are missed, but overall a majority of them should be received.; WYO believes this to be LOW
Vehicle Driver driver updates Not Applicable Moderate Moderate
This data is informing the driver about the safety of a nearby area. It should not contain anything sensitive, and does not matter if another person can observe it. This is the information that is presented to the driver. If they receive incorrect information, they may act in an unsafe manner. However, there are other indicators that would alert them to any hazards, such as an oncoming vehicle or crossing safety lights. If this information is not made available to the driver, then the system has not operated correctly.
Vehicle Other Vehicles vehicle location and motion Not Applicable High Moderate
This data is intentionally transmitted to everyone via a broadcast. Much of its information content can also be determined via other visual indicators BSM info needs to be accurate and should not be tampered with BSM must be broadcast regularly to make data available for other vehicle OBEs, but availability cannot be guaranteed over a wireless medium
Vehicle Transportation Information Center vehicle situation data Moderate Moderate Low
Might be able to link multiple snapshots together and compromise some element of driver/traveler privacy. Event driven data can be used for various mobility monitoring applications, and as operational decisions may be made based on mobility conditions, this data's accuracy should be preserved or decisions may not align with real situations. While desireable, in most application contexts the provision of a single vehicle's data through this flow is not critical.

Standards

The following table lists the standards associated with physical objects in this service package. For standards related to interfaces, see the specific information flow triple pages. These pages can be accessed directly from the SVG diagram(s) located on the Physical tab, by clicking on each information flow line on the diagram.

NameTitlePhysical Object
CTI 4001 RSU Roadside Unit (RSU) Standard Connected Vehicle Roadside Equipment




System Requirements

No System Requirements