Parent Service Package: TM16
< < TM16.1 : TM16.2 : TM16.3 > >

TM16.2: C-ITS Communication Implementation

Short range communications is used to communicate reversible lane status to the vehicle

Relevant Regions: Australia, Canada, European Union, and United States

Enterprise

Development Stage Roles and Relationships

Installation Stage Roles and Relationships

Operations and Maintenance Stage Roles and Relationships
(hide)

Source Destination Role/Relationship
Connected Vehicle Roadside Equipment MaintainerConnected Vehicle Roadside Equipment Maintains
Connected Vehicle Roadside Equipment ManagerConnected Vehicle Roadside Equipment Manages
Connected Vehicle Roadside Equipment ManagerConnected Vehicle Roadside Equipment Operator System Usage Agreement
Connected Vehicle Roadside Equipment OperatorConnected Vehicle Roadside Equipment Operates
Connected Vehicle Roadside Equipment OwnerConnected Vehicle Roadside Equipment Maintainer System Maintenance Agreement
Connected Vehicle Roadside Equipment OwnerConnected Vehicle Roadside Equipment Manager Operations Agreement
Connected Vehicle Roadside Equipment OwnerDriver Application Usage Agreement
Connected Vehicle Roadside Equipment OwnerVehicle Maintainer Maintenance Data Exchange Agreement
Connected Vehicle Roadside Equipment OwnerVehicle Owner Expectation of Information Provision
Connected Vehicle Roadside Equipment OwnerVehicle User Service Usage Agreement
Connected Vehicle Roadside Equipment SupplierConnected Vehicle Roadside Equipment Owner Warranty
DriverVehicle Operates
ITS Roadway Equipment MaintainerITS Roadway Equipment Maintains
ITS Roadway Equipment ManagerITS Roadway Equipment Manages
ITS Roadway Equipment ManagerMaint and Constr Field Personnel System Usage Agreement
ITS Roadway Equipment OwnerConnected Vehicle Roadside Equipment Maintainer Maintenance Data Exchange Agreement
ITS Roadway Equipment OwnerConnected Vehicle Roadside Equipment Operator Application Usage Agreement
ITS Roadway Equipment OwnerConnected Vehicle Roadside Equipment Owner Information Exchange and Action Agreement
ITS Roadway Equipment OwnerConnected Vehicle Roadside Equipment User Service Usage Agreement
ITS Roadway Equipment OwnerITS Roadway Equipment Maintainer System Maintenance Agreement
ITS Roadway Equipment OwnerITS Roadway Equipment Manager Operations Agreement
ITS Roadway Equipment OwnerOther ITS Roadway Equipment Maintainer Maintenance Data Exchange Agreement
ITS Roadway Equipment OwnerOther ITS Roadway Equipment Operator Application Usage Agreement
ITS Roadway Equipment OwnerOther ITS Roadway Equipment Owner Information Exchange and Action Agreement
ITS Roadway Equipment OwnerOther ITS Roadway Equipment User Service Usage Agreement
ITS Roadway Equipment OwnerTraffic Management Center Maintainer Maintenance Data Exchange Agreement
ITS Roadway Equipment OwnerTraffic Management Center Owner Information Exchange Agreement
ITS Roadway Equipment OwnerTraffic Management Center User Service Usage Agreement
ITS Roadway Equipment OwnerTraffic Operations Personnel Application Usage Agreement
ITS Roadway Equipment SupplierITS Roadway Equipment Owner Warranty
Maint and Constr Field PersonnelITS Roadway Equipment Operates
Other ITS Roadway Equipment MaintainerOther ITS Roadway Equipment Maintains
Other ITS Roadway Equipment ManagerOther ITS Roadway Equipment Manages
Other ITS Roadway Equipment ManagerOther ITS Roadway Equipment Operator System Usage Agreement
Other ITS Roadway Equipment OperatorOther ITS Roadway Equipment Operates
Other ITS Roadway Equipment OwnerITS Roadway Equipment Maintainer Maintenance Data Exchange Agreement
Other ITS Roadway Equipment OwnerITS Roadway Equipment Owner Information Exchange and Action Agreement
Other ITS Roadway Equipment OwnerITS Roadway Equipment User Service Usage Agreement
Other ITS Roadway Equipment OwnerMaint and Constr Field Personnel Application Usage Agreement
Other ITS Roadway Equipment OwnerOther ITS Roadway Equipment Maintainer System Maintenance Agreement
Other ITS Roadway Equipment OwnerOther ITS Roadway Equipment Manager Operations Agreement
Other ITS Roadway Equipment SupplierOther ITS Roadway Equipment Owner Warranty
Traffic Management Center MaintainerTraffic Management Center Maintains
Traffic Management Center ManagerTraffic Management Center Manages
Traffic Management Center ManagerTraffic Operations Personnel System Usage Agreement
Traffic Management Center OwnerITS Roadway Equipment Maintainer Maintenance Data Exchange Agreement
Traffic Management Center OwnerITS Roadway Equipment Owner Information Exchange Agreement
Traffic Management Center OwnerITS Roadway Equipment User Service Usage Agreement
Traffic Management Center OwnerMaint and Constr Field Personnel Application Usage Agreement
Traffic Management Center OwnerTraffic Management Center Maintainer System Maintenance Agreement
Traffic Management Center OwnerTraffic Management Center Manager Operations Agreement
Traffic Management Center SupplierTraffic Management Center Owner Warranty
Traffic Operations PersonnelTraffic Management Center Operates
Vehicle MaintainerVehicle Maintains
Vehicle ManagerDriver System Usage Agreement
Vehicle ManagerVehicle Manages
Vehicle OwnerVehicle Maintainer System Maintenance Agreement
Vehicle OwnerVehicle Manager Operations Agreement
Vehicle SupplierVehicle Owner Warranty

Functional

This service package includes the following Functional View PSpecs:

Physical Object Functional Object PSpec Number PSpec Name
Connected Vehicle Roadside Equipment RSE Traveler Information Communications 1.1.1.6 Collect Vehicle Roadside Safety Data
1.1.2.6 Process Collected Vehicle Safety Data
1.2.7.3.1 Process In-vehicle Signage Data
1.2.7.3.2 Process Vehicle Safety and Environmental Data for Output
1.5.10 Collect Vehicle Emissions Messages
2.8.4.6 Exchange Border Clearance Roadside Information
6.7.3.3 Provide Short Range Traveler Information
9.2.3.8 Collect Connected Vehicle Field Equipment Status
9.3.3.5 Manage Speeds at Roadside
ITS Roadway Equipment Roadway Reversible Lanes 1.1.1.1 Process Traffic Sensor Data
1.1.2.11 Control Dynamic Lanes
1.2.7.1.1 Process Indicator Output Data for Roads
1.2.7.2.1 Monitor Roadside Equipment Operation
1.2.7.2.2 Process Indicator Output Data for Freeways
1.3.1.3 Process Traffic Images
Roadway Surveillance 1.1.1.1 Process Traffic Sensor Data
1.1.1.7 Process Road User Protection
1.1.2.11 Control Dynamic Lanes
1.2.7.1.4 Process Signal Control Conflict Monitoring
1.2.7.2.1 Monitor Roadside Equipment Operation
1.2.7.2.4 Provide Device Interface to Other Roadway Devices
1.3.1.3 Process Traffic Images
9.3.3.1 Collect Vehicle Speed
Traffic Management Center TMC Basic Surveillance 1.1.2.1 Process Traffic Data for Storage
1.1.2.2 Process Traffic Data
1.1.2.3 Update Data Source Static Data
1.1.2.5 Process Vehicle Situation Data
1.1.2.8 Process Roadway Environmental Data
1.1.3 Generate Predictive Traffic Model
1.1.4.1 Retrieve Traffic Data
1.1.4.2 Provide Traffic Operations Personnel Traffic Data Interface
1.1.5 Exchange Data with Other Traffic Centers
1.2.6.1 Maintain Traffic and Sensor Static Data
1.2.8 Collect Traffic Field Equipment Fault Data
1.3.1.1 Analyze Traffic Data for Incidents
1.3.2.1 Store Possible Incident Data
1.3.2.5 Provide Current Incidents Store Interface
1.3.2.6 Manage Traffic Routing
1.3.4.2 Provide Traffic Operations Personnel Incident Interface
1.3.4.5 Process Video Data
TMC Reversible Lane Management 1.1.2.10 Provide Dynamic Lane Management
1.1.2.2 Process Traffic Data
1.1.2.7 Monitoring Vehicle Direction Movement
1.1.4.2 Provide Traffic Operations Personnel Traffic Data Interface
1.2.1 Select Strategy
1.2.4.1 Output Control Data for Roads
1.2.4.2 Output Control Data for Freeways
1.2.8 Collect Traffic Field Equipment Fault Data
1.3.1.1 Analyze Traffic Data for Incidents
1.3.4.2 Provide Traffic Operations Personnel Incident Interface
Vehicle Vehicle Traveler Information Reception 3.1.3 Process Vehicle On-board Data
3.1.4 Communicate with Remote Vehicles
3.2.3.3 Process Data for Vehicle Actuators
6.7.1.3 Process Vehicle Location Data
6.7.1.4 Update Vehicle Navigable Map Database
6.7.3.1 Provide Driver with Personal Travel Information
6.7.3.2 Provide Driver Information Interface

Physical

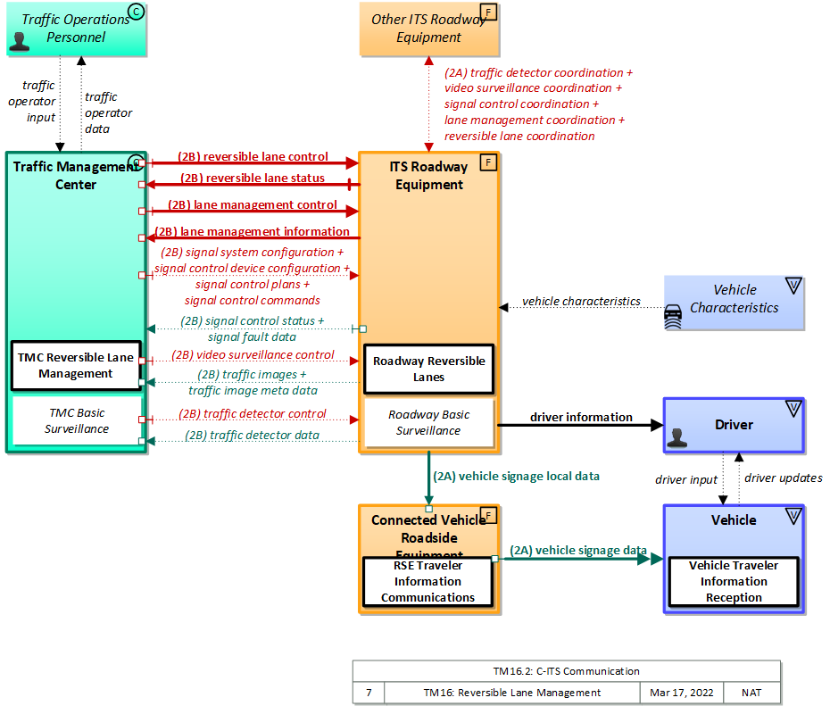
The physical diagram can be viewed in SVG or PNG format and the current format is SVG.
SVG Diagram
PNG Diagram


Display Legend in SVG or PNG

Includes Physical Objects:

Physical Object Class Description
Connected Vehicle Roadside Equipment Field 'Connected Vehicle Roadside Equipment' (CV RSE) represents the Connected Vehicle roadside devices (i.e., Roadside Units (RSUs)) equipped with short range wireless (SRW) communications technology, as well as any other supporting equipment that leverage the RSU and are not described by other objects (e.g., a local roadside processor). CVRSE are used to send messages to, and receive messages from, nearby vehicles and personal devices equipped with compatible communications technology. Communications with adjacent field equipment and back office centers that monitor and control the RSE are also supported. This device operates from a fixed position and may be permanently deployed or a portable device that is located temporarily in the vicinity of a traffic incident, road construction, or a special event. It includes a processor, data storage, and communications capabilities that support secure communications with passing vehicles, other field equipment, and centers.
Driver Vehicle The 'Driver' represents the person that operates a vehicle on the roadway. Included are operators of private, transit, commercial, and emergency vehicles where the interactions are not particular to the type of vehicle (e.g., interactions supporting vehicle safety applications). The Driver originates driver requests and receives driver information that reflects the interactions which might be useful to all drivers, regardless of vehicle classification. Information and interactions which are unique to drivers of a specific vehicle type (e.g., fleet interactions with transit, commercial, or emergency vehicle drivers) are covered by separate objects.
ITS Roadway Equipment Field 'ITS Roadway Equipment' represents the ITS equipment that is distributed on and along the roadway that monitors and controls traffic and monitors and manages the roadway. This physical object includes traffic detectors, environmental sensors, traffic signals, highway advisory radios, dynamic message signs, CCTV cameras and video image processing systems, grade crossing warning systems, and ramp metering systems. Lane management systems and barrier systems that control access to transportation infrastructure such as roadways, bridges and tunnels are also included. This object also provides environmental monitoring including sensors that measure road conditions, surface weather, and vehicle emissions. Work zone systems including work zone surveillance, traffic control, driver warning, and work crew safety systems are also included.
Other ITS Roadway Equipment Field Representing another set of ITS Roadway Equipment, 'Other ITS Roadway Equipment' supports 'field device' to 'field device' communication and coordination, and provides a source and destination for information that may be exchanged between ITS Roadway Equipment. The interface enables direct coordination between field equipment. Examples include the direct interface between sensors and other roadway devices (e.g., Dynamic Message Signs) and the direct interface between roadway devices (e.g., between a Signal System Master and Signal System Local equipment) or a connection between an arterial signal system master and a ramp meter controller.
Traffic Management Center Center The 'Traffic Management Center' monitors and controls traffic and the road network. It represents centers that manage a broad range of transportation facilities including freeway systems, rural and suburban highway systems, and urban and suburban traffic control systems. It communicates with ITS Roadway Equipment and Connected Vehicle Roadside Equipment (RSE) to monitor and manage traffic flow and monitor the condition of the roadway, surrounding environmental conditions, and field equipment status. It manages traffic and transportation resources to support allied agencies in responding to, and recovering from, incidents ranging from minor traffic incidents through major disasters.
Traffic Operations Personnel Center 'Traffic Operations Personnel' represents the people that operate a traffic management center. These personnel interact with traffic control systems, traffic surveillance systems, incident management systems, work zone management systems, and travel demand management systems. They provide operator data and command inputs to direct system operations to varying degrees depending on the type of system and the deployment scenario.
Vehicle Vehicle This 'Vehicle' physical object is used to model core capabilities that are common to more than one type of Vehicle. It provides the vehicle-based general sensory, processing, storage, and communications functions that support efficient, safe, and convenient travel. Many of these capabilities (e.g., see the Vehicle Safety service packages) apply to all vehicle types including personal vehicles (including motorcycles), commercial vehicles, emergency vehicles, transit vehicles, and maintenance vehicles. From this perspective, the Vehicle includes the common interfaces and functions that apply to all motorized vehicles. The radio(s) supporting V2V and V2I communications are a key component of the Vehicle. Both one-way and two-way communications options support a spectrum of information services from basic broadcast to advanced personalized information services. Advanced sensors, processors, enhanced driver interfaces, and actuators complement the driver information services so that, in addition to making informed mode and route selections, the driver travels these routes in a safer and more consistent manner. This physical object supports all six levels of driving automation as defined in SAE J3016. Initial collision avoidance functions provide 'vigilant co-pilot' driver warning capabilities. More advanced functions assume limited control of the vehicle to maintain lane position and safe headways. In the most advanced implementations, this Physical Object supports full automation of all aspects of the driving task, aided by communications with other vehicles in the vicinity and in coordination with supporting infrastructure subsystems.
Vehicle Characteristics Vehicle 'Vehicle Characteristics' represents the external view of individual vehicles of any class from cars and light trucks up to large commercial vehicles and down to micromobility vehicles (MMVs). It includes vehicle physical characteristics such as height, width, length, weight, and other properties (e.g., magnetic properties, number of axles, occupants, emissions) of individual vehicles that can be sensed and measured or classified. This physical object represents the physical properties of vehicles that can be sensed by vehicle-based or infrastructure-based sensors to support vehicle automation and traffic sensor systems. The analog properties provided by this terminator represent the sensor inputs that are used to detect and assess vehicle(s) within the sensor's range to support safe AV operation and/or responsive and safe traffic management.

Includes Functional Objects:

Functional Object Description Physical Object
Roadway Reversible Lanes 'Roadway Reversible Lanes' includes field elements that monitor and control reversible lane facilities. It includes the traffic sensors, surveillance equipment, lane control signals, physical lane access controls, and other field elements that manage traffic on these facilities. It provides current reversible lane facility status information and accepts requests and control commands from the controlling center. ITS Roadway Equipment
Roadway Surveillance 'Roadway Basic Surveillance' monitors traffic conditions using fixed equipment such as loop detectors, CCTV cameras, , RADARs and LIDARs. ITS Roadway Equipment
RSE Traveler Information Communications 'RSE Traveler Information Communications' includes field elements that distribute information to vehicles for in-vehicle display. The information may be provided by a center (e.g., variable information on traffic and road conditions in the vicinity of the field equipment) or it may be determined and output locally (e.g., static sign information and signal phase and timing information). This includes the interface to the center or field equipment that controls the information distribution and the short range communications equipment that provides information to passing vehicles. Connected Vehicle Roadside Equipment
TMC Basic Surveillance 'TMC Basic Surveillance' remotely monitors and controls traffic sensor systems and surveillance (e.g., CCTV) equipment, and collects, processes and stores the collected traffic data. Current traffic information and other real-time transportation information is also collected from other centers. The collected information is provided to traffic operations personnel and made available to other centers. Traffic Management Center
TMC Reversible Lane Management 'TMC Reversible Lane Management' remotely monitors and controls reversible lanes. It provides an interface to reversible lane field equipment (traffic sensors, surveillance equipment, lane control signals, physical lane access controls, etc.) and to traffic operations personnel to support central monitoring and control of these facilities. Traffic Management Center
Vehicle Traveler Information Reception 'Vehicle Traveler Information Reception' receives advisories, vehicle signage data, and other driver information of use to all types of vehicles and drivers and presents this information to the driver using in-vehicle equipment. Information presented may include fixed sign information, traffic control device status (e.g., signal phase and timing data), advisory and detour information, warnings of adverse road and weather conditions, travel times, and other driver information. Vehicle

Includes Information Flows:

Information Flow Description
driver information Regulatory, warning, guidance, and other information provided to the driver to support safe and efficient vehicle operation.
driver input Driver input to the vehicle on-board equipment including configuration data, settings and preferences, interactive requests, and control commands.
driver updates Information provided to the driver including visual displays, audible information and warnings, and haptic feedback. The updates inform the driver about current conditions, potential hazards, and the current status of vehicle on-board equipment.
lane management control Information used to configure and control dynamic lane management systems.
lane management coordination The direct flow of information between field equipment. This includes information used to configure and control dynamic lane management systems and the status of managed lanes including current operational state, violations, and logged information. This also includes lane usage information including both traditional traffic flow measures and special information associated with managed lanes such as measured passenger occupancies. It also includes the operational status of the lane management equipment.
lane management information System status of managed lanes including current operational state, violations, and logged information. This includes lane usage information including both traditional traffic flow measures and special information associated with managed lanes such as measured passenger occupancies. It also includes the operational status of the lane management equipment.
reversible lane control Control of automated reversible lane configuration and driver information systems.
reversible lane coordination The direct flow of information between field equipment. This includes control of automated reversible lane configuration and driver information systems and current reversible lane status including the operational status and mode of the reversible lane control equipment.
reversible lane status Current reversible lane status including traffic sensor and surveillance data and the operational status and mode of the reversible lane control equipment.
signal control commands Control of traffic signal controllers or field masters including clock synchronization.
signal control coordination The direct flow of information between field equipment. This includes configuration and control of traffic signal controllers or field masters. Configuration data and operational status of traffic signal control equipment including operating condition and current indications are returned.
signal control device configuration Data used to configure traffic signal control equipment including local controllers and system masters.
signal control plans Traffic signal timing parameters including minimum green time and interval durations for basic operation and cycle length, splits, offset, phase sequence, etc. for coordinated systems.
signal control status Operational and status data of traffic signal control equipment including operating condition and current indications.
signal fault data Faults reported by traffic signal control equipment.
signal system configuration Data used to configure traffic signal systems including configuring control sections and mode of operation (time based or traffic responsive).
traffic detector control Information used to configure and control traffic detector systems such as inductive loop detectors and machine vision sensors.
traffic detector coordination The direct flow of information between field equipment. This includes information used to configure and control traffic detector systems such as inductive loop detectors and machine vision sensors Raw and/or processed traffic detector data is returned that allows derivation of traffic flow variables (e.g., speed, volume, and density measures) and associated information (e.g., congestion, potential incidents). This flow includes the traffic data and the operational status of the traffic detectors
traffic detector data Raw and/or processed traffic detector data which allows derivation of traffic flow variables (e.g., speed, volume, and density measures) and associated information (e.g., congestion, potential incidents). This flow includes the traffic data and the operational status of the traffic detectors
traffic image meta data Meta data that describes traffic images. Traffic images (video) are in another flow.
traffic images High fidelity, real-time traffic images suitable for surveillance monitoring by the operator or for use in machine vision applications. This flow includes the images. Meta data that describes the images is contained in another flow.
traffic operator data Presentation of traffic operations data to the operator including traffic conditions, current operating status of field equipment, maintenance activity status, incident status, video images, security alerts, emergency response plan updates and other information. This data keeps the operator appraised of current road network status, provides feedback to the operator as traffic control actions are implemented, provides transportation security inputs, and supports review of historical data and preparation for future traffic operations activities.
traffic operator input User input from traffic operations personnel including requests for information, configuration changes, commands to adjust current traffic control strategies (e.g., adjust signal timing plans, change DMS messages), and other traffic operations data entry.
vehicle characteristics The physical or visible characteristics of individual vehicles that can be used to detect, classify, and monitor vehicles and imaged to uniquely identify vehicles and characterize their performance (e.g., speed, occupants, emissions).
vehicle signage data In-vehicle signing data that augments regulatory, warning, and informational road signs and signals. The information provided would include static sign information (e.g., stop, curve warning, guide signs, service signs, and directional signs) and dynamic information (e.g., local traffic and road conditions, restrictions, vehicle requirements, work zones, detours, closures, advisories, and warnings).
vehicle signage local data Information provided by adjacent field equipment to support in-vehicle signing of dynamic information that is currently being displayed to passing drivers. This includes the dynamic information (e.g., local traffic and road conditions, work zone information, lane restrictions, detours, closures, advisories, parking availability, etc.) and control parameters that identify the desired timing, duration, and priority of the signage data.
video surveillance control Information used to configure and control video surveillance systems.
video surveillance coordination The direct flow of information between field equipment. This includes information used to configure and control video surveillance systems and the high fidelity, real-time traffic images and associated meta data that are returned.

Goals and Objectives

Associated Planning Factors and Goals

Planning Factor Goal

Associated Objective Categories

Objective Category

Associated Objectives and Performance Measures

Objective Performance Measure


 
Since the mapping between objectives and service packages is not always straight-forward and often situation-dependent, these mappings should only be used as a starting point. Users should do their own analysis to identify the best service packages for their region.

Needs and Requirements

Need Functional Object Requirement
01 Traffic Operations need to be able to manage reversible lane facilities in order to allow lanes to be signed for operation in different directions at different times of the day. Roadway Reversible Lanes 02 The field element shall include automated reversible lane equipment and driver information systems (such as lane control signals) that control traffic in reversible lanes on surface streets, under center control.
TMC Reversible Lane Management 07 The center shall provide the capability for center personnel to control access and management of reversible lane facilities, including the direction of traffic flow changes during the day, especially between the peak hours and dedication of more lanes to the congestion direction during special events.
02 Traffic Operations need to be able to ensure safe operation of reversible lanes through wrong-way vehicle detection and other special surveillance capabilities in order to mitigate safety hazards associated with reversible lanes. Roadway Reversible Lanes 01 The field element shall monitor traffic in reversible lanes, including wrong-way vehicles, using sensors and surveillance equipment under center control.
Roadway Surveillance 01 The field element shall collect, process, digitize, and send traffic sensor data (speed, volume, and occupancy) to the center for further analysis and storage, under center control.
04 The field element shall return sensor and CCTV system operational status to the controlling center.
TMC Basic Surveillance 01 The center shall monitor, analyze, and store traffic sensor data (speed, volume, occupancy) collected from field elements under remote control of the center.
02 The center shall monitor, analyze, and distribute traffic images from CCTV systems under remote control of the center.
05 The center shall respond to control data from center personnel regarding sensor and surveillance data collection, analysis, storage, and distribution.
06 The center shall maintain a database of surveillance equipment and sensors and associated data (including the roadway on which they are located, the type of data collected, and the ownership of each).
07 The center shall remotely control devices to detect traffic.
TMC Reversible Lane Management 02 The center shall monitor the use of reversible lanes and detect wrong-way vehicles in reversible lanes using sensor and surveillance information, and the current lane control status (which direction the lane is currently operating).
03 Traffic Operations need to be able to control the field equipment, physical lane access controls, and associated control electronics that manage and control these special lanes. Roadway Reversible Lanes 04 The field element shall provide operational status for the reversible lane field equipment to the center.
05 The field element shall provide fault data for the reversible lane field equipment to the center.
TMC Reversible Lane Management 01 The center shall remotely control devices to detect traffic in reversible lanes, including wrong-way vehicles.
03 The center shall remotely control automated reversible lane equipment and driver information systems (such as lane control signals) that control traffic in reversible lanes on surface streets.
04 The center shall remotely control automated reversible lane equipment and driver information systems (such as lane control signals) that control traffic in reversible lanes on freeways.
05 The center shall collect operational status for the reversible lane field equipment.
06 The center shall collect fault data for the reversible lane field equipment and send to the maintenance center for repair.
04 Traffic Operations need to be able to provide current reversible lane status information to drivers. Roadway Reversible Lanes 03 The field element shall include automated reversible lane equipment and driver information systems (such as lane control signals) that control traffic in reversible lanes on freeways, under center control.
RSE Traveler Information Communications 01 The field element shall distribute traveler information including traffic and road conditions or upcoming work zones to passing vehicles using short range communications, under center control.
02 The field element shall distribute advisory information, such as evacuation information, wide-area alerts, incident information, work zone intrusion information, recommended speed limit and other special information to passing vehicles using short range communications, under center control.
03 The field element shall distribute indicator and fixed sign information, including static sign information (e.g., stop, curve warning, guide signs, service signs, and directional signs) and dynamic information (e.g., current signal states and local conditions warnings identified by local environmental sensors) to equipment on-board vehicles under center control.
04 The field element shall return system operational status to the controlling center.
Vehicle Traveler Information Reception 01 The vehicle shall receive traveler information including traffic and road conditions, incident information, maintenance and construction information, event information, transit information, parking information, border crossing information, and weather information.
02 The vehicle shall receive advisory information, such as evacuation information, proximity to a maintenance and construction vehicle, wide-area alerts, work zone intrusion information, variable speed limits, tunnel entrance restrictions, border crossing advisories, and other special information.
03 The vehicle shall receive indicator and fixed sign information including static sign information (e.g., stop, curve warning, guide signs, service signs, and directional signs) and dynamic information (e.g., current signal and traffic meter states and local conditions warnings identified by local environmental sensors).
04 The vehicle shall store a translation table for road sign and message templates used for in-vehicle display.
05 The vehicle shall present the received information to the driver in audible or visual forms without impairing the driver's ability to control the vehicle in a safe manner.
06 The vehicle shall present to the driver a visual display of static sign information or dynamic roadway conditions information
07 The vehicle shall be capable of providing to the driver an audible presentation of static sign information or dynamic roadway conditions information

Related Sources

Document Name Version Publication Date
None


Security

In order to participate in this service package, each physical object should meet or exceed the following security levels.

Physical Object Security
Physical Object Confidentiality Integrity Availability Security Class
Connected Vehicle Roadside Equipment Moderate Moderate Moderate Class 2
ITS Roadway Equipment High High Moderate Class 4
Other ITS Roadway Equipment High High Moderate Class 4
Traffic Management Center Moderate High Moderate Class 3
Vehicle Low Low Moderate Class 1
Vehicle Characteristics  



In order to participate in this service package, each information flow triple should meet or exceed the following security levels.

Information Flow Security
Source Destination Information Flow Confidentiality Integrity Availability
Basis Basis Basis
Connected Vehicle Roadside Equipment Vehicle vehicle signage data Low Moderate Moderate
This data is intentionally transmitted to everyone via a broadcast. It is meant to augment other signage data, and by definition is meant to be shared with everyone. These signs are meant to augment other visual cues to the driver. They should be accurate, but any inaccuracies should be corrected for by other means. These notifications are helpful to a driver, but if the driver does not receive this notification immediately, there should still be other visual cues.
Driver Vehicle driver input Moderate High High
Data included in this flow may include origin and destination information, which should be protected from other's viewing as it may compromise the driver's privacy. Commands from from the driver to the vehicle must be correct or the vehicle may behave in an unpredictable and possibly unsafe manner Commands must always be able to be given or the driver has no control.
ITS Roadway Equipment Connected Vehicle Roadside Equipment vehicle signage local data Moderate Moderate Moderate
This data is intentionally transmitted to everyone via a broadcast. It is meant to augment other signage data, and by definition is meant to be shared with everyone; however, all communications between field infrastructure should be protected from viewing to prevent attackers from analyzing traffic and developing attack methods. This information impacts the vehicle signage data sent to neighboring ASDs and should be trusted to avoid sending wrong information. DISC: WYO believes this to be HIGH. The system should know if these messages are not received.
ITS Roadway Equipment Driver driver information Not Applicable High Moderate
This data is sent to all drivers and is also directly observable, by design. This is the primary signal trusted by the driver to decide whether to go through the intersection and what speed to go through the intersection at; if it’s wrong, accidents could happen. If the lights are out you have to get a policeman to direct traffic – expensive and inefficient and may cause a cascading effect due to lack of coordination with other intersections.
ITS Roadway Equipment Other ITS Roadway Equipment lane management coordination Moderate Moderate Moderate
Any control flow has some confidentiality requirement, as observation of the flow may enable an attacker to analyze and learn how to assume control. MODERATE for most flows as the potential damage is likely contained, though anything that could have a significant safety impact may be assigned HIGH. Since this directly impacts device control, we consider it the same as a control flow. Control flows, even for seemingly innocent devices, should have MODERATE integrity at minimum, just to guarantee that intended control messages are received. Incorrect, corrupted, intercepted and modified control messages can or will result in target field devices not behaving according to operator intent. The severity of this depends on the type of device, which is why some devices are set MODERATE and some HIGH. Since this directly impacts device control, we consider it the same as a control flow. Control flow availability is related to the criticality of being able to remotely control the device. For most devices, this is MODERATE. For purely passive devices with no incident relationship, this will be LOW. All devices should have default modes that enable them to operate without backhaul connectivity, so no device warrants a HIGH.
ITS Roadway Equipment Other ITS Roadway Equipment reversible lane coordination High High Moderate
Any control flow has some confidentiality requirement, as observation of the flow may enable an attacker to analyze and learn how to assume control. MODERATE for most flows as the potential damage is likely contained, though anything that could have a significant safety impact may be assigned HIGH. Since this directly impacts device control, we consider it the same as a control flow. Control flows, even for seemingly innocent devices, should have MODERATE integrity at minimum, just to guarantee that intended control messages are received. Incorrect, corrupted, intercepted and modified control messages can or will result in target field devices not behaving according to operator intent. The severity of this depends on the type of device, which is why some devices are set MODERATE and some HIGH. Since this directly impacts device control, we consider it the same as a control flow. Control flow availability is related to the criticality of being able to remotely control the device. For most devices, this is MODERATE. For purely passive devices with no incident relationship, this will be LOW. All devices should have default modes that enable them to operate without backhaul connectivity, so no device warrants a HIGH.
ITS Roadway Equipment Other ITS Roadway Equipment signal control coordination Moderate Moderate Moderate
Any control flow has some confidentiality requirement, as observation of the flow may enable an attacker to analyze and learn how to assume control. MODERATE for most flows as the potential damage is likely contained, though anything that could have a significant safety impact may be assigned HIGH. Since this directly impacts device control, we consider it the same as a control flow. Control flows, even for seemingly innocent devices, should have MODERATE integrity at minimum, just to guarantee that intended control messages are received. Incorrect, corrupted, intercepted and modified control messages can or will result in target field devices not behaving according to operator intent. The severity of this depends on the type of device, which is why some devices are set MODERATE and some HIGH. Since this directly impacts device control, we consider it the same as a control flow. Control flow availability is related to the criticality of being able to remotely control the device. For most devices, this is MODERATE. For purely passive devices with no incident relationship, this will be LOW. All devices should have default modes that enable them to operate without backhaul connectivity, so no device warrants a HIGH.
ITS Roadway Equipment Other ITS Roadway Equipment traffic detector coordination Moderate Moderate Low
Any control flow has some confidentiality requirement, as observation of the flow may enable an attacker to analyze and learn how to assume control. MODERATE for most flows as the potential damage is likely contained, though anything that could have a significant safety impact may be assigned HIGH. Since this directly impacts device control, we consider it the same as a control flow. Control flows, even for seemingly innocent devices, should have MODERATE integrity at minimum, just to guarantee that intended control messages are received. Incorrect, corrupted, intercepted and modified control messages can or will result in target field devices not behaving according to operator intent. The severity of this depends on the type of device, which is why some devices are set MODERATE and some HIGH. Since this directly impacts device control, we consider it the same as a control flow. Control flow availability is related to the criticality of being able to remotely control the device. For most devices, this is MODERATE. For purely passive devices with no incident relationship, this will be LOW. All devices should have default modes that enable them to operate without backhaul connectivity, so no device warrants a HIGH.
ITS Roadway Equipment Other ITS Roadway Equipment video surveillance coordination Moderate Moderate Moderate
Any control flow has some confidentiality requirement, as observation of the flow may enable an attacker to analyze and learn how to assume control. MODERATE for most flows as the potential damage is likely contained, though anything that could have a significant safety impact may be assigned HIGH. Since this directly impacts device control, we consider it the same as a control flow. Control flows, even for seemingly innocent devices, should have MODERATE integrity at minimum, just to guarantee that intended control messages are received. Incorrect, corrupted, intercepted and modified control messages can or will result in target field devices not behaving according to operator intent. The severity of this depends on the type of device, which is why some devices are set MODERATE and some HIGH. Since this directly impacts device control, we consider it the same as a control flow. Control flow availability is related to the criticality of being able to remotely control the device. For most devices, this is MODERATE. For purely passive devices with no incident relationship, this will be LOW. All devices should have default modes that enable them to operate without backhaul connectivity, so no device warrants a HIGH.
ITS Roadway Equipment Traffic Management Center lane management information Moderate Moderate Moderate
May contain PII, may contain source data describing device control and sensed status that if captured could be used in the commission of a crime or breaking of traffic laws or regulations. Information related to violations must be correct so that incorrect accusations are not made. Information related to device status and control must be correct to avoid wasted maintenance efforts. More or less important depending on the context. Could even be LOW if areas of minimal import, depending on local policies.
ITS Roadway Equipment Traffic Management Center reversible lane status Moderate Moderate Moderate
May contain surveillance data; if that data includes license plates or other imagery, observation by a third party should be discouraged at this point (public camera data may be republished under other flows, but as chosen by the operator). Without such personally-focused surveillance data, this may be LOW. Since this reports the status of reversible controls, any corruption or modification could have a catastrophic impact (if the center though the lanes were open in the opposite direction and allowed head-on traffic into the lanes). However, any such reversing should be accompanied by verification, either by camera or direct visual inspection, justifying lowering this to MODERATE. Reversible lane controls should always be accessible, however this status flow will be supported by another, generally visual confirmation.
ITS Roadway Equipment Traffic Management Center signal control status Low High Moderate
The current conditions of an ITS RE are completely observable, by design. This influences the TMC response to a right-of-way request. It should be as accurate as the right-of-way request themselves. For some applications (ISIG) this need only be moderate. Per THEA: info needs to be accurate and should not be tampered to enable effective monitoring and control by the TMC. DISC: THEA believes this to be MODERATE: "info needs to be accurate and should not be tampered to enable effective monitoring and control by the TMC; should be as accurate as the right of way request". NYC:TMC doesn’t play an active role in this application, i.e. even if the information contained in this flow were incorrect, it is unlikely to affect the outcome of this application one way or the other. On some applications NYC has this MODERATE though. RES: This value can obviously change a lot depending on the application context. The TMC will need the current status of the ITS RE in order to make an educated decision. If it is unavailable, the system is unable to operate. However, a few missed messages will not have a catastrophic impact. From NYC: TMC doesn’t play an active role in this application, i.e. even if it is unavailable, it is unlikely to affect the outcome of this application one way or the other. RES: This value can change a lot depending on the application context.
ITS Roadway Equipment Traffic Management Center signal fault data Low High Moderate
The current conditions of an ITS RE are completely observable, by design. Control flows, even for seemingly innocent devices, should have MODERATE integrity at minimum, just to guarantee that intended control messages are received. Incorrect, corrupted, intercepted and modified control messages can or will result in target field devices not behaving according to operator intent. The severity of this depends on the type of device, which is why some devices are set MODERATE and some HIGH. Control flow availability is related to the criticality of being able to remotely control the device. For most devices, this is MODERATE.
ITS Roadway Equipment Traffic Management Center traffic detector data Low Moderate Moderate
No impact if someone sees the data Some minimal guarantee of data integrity is necessary for all C-ITS flows. THEA believes this to be LOW.only limited adverse effect if raw/processed traffic detector data is bad/compromised; DISC: WYO believes this to be HIGH Only limited adverse effect of info is not timely/readily available, however without this information it will be difficult to perform traffic management activities, thus MODERATE. If not used for management, may be LOW.
ITS Roadway Equipment Traffic Management Center traffic image meta data Low Moderate Moderate
Traffic image data is generally intended for public consumption, and in any event is already video captured in the public arena, so this must be LOW. While accuracy of this data is important for decision making purposes, applications should be able to cfunction without it. Thus MODERATE generally. While accuracy of this data is important for decision making purposes, applications should be able to function without it. Thus MODERATE generally.
ITS Roadway Equipment Traffic Management Center traffic images Low Moderate Low
Traffic image data is generally intended for public consumption, and in any event is already video captured in the public arena, so this must be LOW. Generally transportation coordination information should be correct between source and destination, or inappropriate actions may be taken. While useful, there is no signficant impact if this flow is not available.
Other ITS Roadway Equipment ITS Roadway Equipment lane management coordination Moderate Moderate Moderate
Any control flow has some confidentiality requirement, as observation of the flow may enable an attacker to analyze and learn how to assume control. MODERATE for most flows as the potential damage is likely contained, though anything that could have a significant safety impact may be assigned HIGH. Since this directly impacts device control, we consider it the same as a control flow. Control flows, even for seemingly innocent devices, should have MODERATE integrity at minimum, just to guarantee that intended control messages are received. Incorrect, corrupted, intercepted and modified control messages can or will result in target field devices not behaving according to operator intent. The severity of this depends on the type of device, which is why some devices are set MODERATE and some HIGH. Since this directly impacts device control, we consider it the same as a control flow. Control flow availability is related to the criticality of being able to remotely control the device. For most devices, this is MODERATE. For purely passive devices with no incident relationship, this will be LOW. All devices should have default modes that enable them to operate without backhaul connectivity, so no device warrants a HIGH.
Other ITS Roadway Equipment ITS Roadway Equipment reversible lane coordination High High Moderate
Any control flow has some confidentiality requirement, as observation of the flow may enable an attacker to analyze and learn how to assume control. MODERATE for most flows as the potential damage is likely contained, though anything that could have a significant safety impact may be assigned HIGH. Since this directly impacts device control, we consider it the same as a control flow. Control flows, even for seemingly innocent devices, should have MODERATE integrity at minimum, just to guarantee that intended control messages are received. Incorrect, corrupted, intercepted and modified control messages can or will result in target field devices not behaving according to operator intent. The severity of this depends on the type of device, which is why some devices are set MODERATE and some HIGH. Since this directly impacts device control, we consider it the same as a control flow. Control flow availability is related to the criticality of being able to remotely control the device. For most devices, this is MODERATE. For purely passive devices with no incident relationship, this will be LOW. All devices should have default modes that enable them to operate without backhaul connectivity, so no device warrants a HIGH.
Other ITS Roadway Equipment ITS Roadway Equipment signal control coordination Moderate Moderate Moderate
Any control flow has some confidentiality requirement, as observation of the flow may enable an attacker to analyze and learn how to assume control. MODERATE for most flows as the potential damage is likely contained, though anything that could have a significant safety impact may be assigned HIGH. Since this directly impacts device control, we consider it the same as a control flow. Control flows, even for seemingly innocent devices, should have MODERATE integrity at minimum, just to guarantee that intended control messages are received. Incorrect, corrupted, intercepted and modified control messages can or will result in target field devices not behaving according to operator intent. The severity of this depends on the type of device, which is why some devices are set MODERATE and some HIGH. Since this directly impacts device control, we consider it the same as a control flow. Control flow availability is related to the criticality of being able to remotely control the device. For most devices, this is MODERATE. For purely passive devices with no incident relationship, this will be LOW. All devices should have default modes that enable them to operate without backhaul connectivity, so no device warrants a HIGH.
Other ITS Roadway Equipment ITS Roadway Equipment traffic detector coordination Moderate Moderate Low
Any control flow has some confidentiality requirement, as observation of the flow may enable an attacker to analyze and learn how to assume control. MODERATE for most flows as the potential damage is likely contained, though anything that could have a significant safety impact may be assigned HIGH. Since this directly impacts device control, we consider it the same as a control flow. Control flows, even for seemingly innocent devices, should have MODERATE integrity at minimum, just to guarantee that intended control messages are received. Incorrect, corrupted, intercepted and modified control messages can or will result in target field devices not behaving according to operator intent. The severity of this depends on the type of device, which is why some devices are set MODERATE and some HIGH. Since this directly impacts device control, we consider it the same as a control flow. Control flow availability is related to the criticality of being able to remotely control the device. For most devices, this is MODERATE. For purely passive devices with no incident relationship, this will be LOW. All devices should have default modes that enable them to operate without backhaul connectivity, so no device warrants a HIGH.
Other ITS Roadway Equipment ITS Roadway Equipment video surveillance coordination Moderate Moderate Moderate
Any control flow has some confidentiality requirement, as observation of the flow may enable an attacker to analyze and learn how to assume control. MODERATE for most flows as the potential damage is likely contained, though anything that could have a significant safety impact may be assigned HIGH. Since this directly impacts device control, we consider it the same as a control flow. Control flows, even for seemingly innocent devices, should have MODERATE integrity at minimum, just to guarantee that intended control messages are received. Incorrect, corrupted, intercepted and modified control messages can or will result in target field devices not behaving according to operator intent. The severity of this depends on the type of device, which is why some devices are set MODERATE and some HIGH. Since this directly impacts device control, we consider it the same as a control flow. Control flow availability is related to the criticality of being able to remotely control the device. For most devices, this is MODERATE. For purely passive devices with no incident relationship, this will be LOW. All devices should have default modes that enable them to operate without backhaul connectivity, so no device warrants a HIGH.
Traffic Management Center ITS Roadway Equipment lane management control Moderate High Moderate
Control flows, even for seemingly innocent devices, should be kept confidential to minimize attack vectors. While an individual installation may not be particularly impacted by a cyberattack of its sensor network, another installation might be severely impacted, and different installations are likely to use similar methods, so compromising one leads to compromising all. Control flows, even for seemingly innocent devices, should have MODERATE integrity at minimum, just to guarantee that intended control messages are received. Incorrect, corrupted, intercepted and modified control messages can or will result in target field devices not behaving according to operator intent. The severity of this depends on the type of device, which is why some devices are set MODERATE and some HIGH. Control flow availability is related to the criticality of being able to remotely control the device. For most devices, this is MODERATE. For purely passive devices with no incident relationship, this will be LOW. All devices should have default modes that enable them to operate without backhaul connectivity, so no device warrants a HIGH.
Traffic Management Center ITS Roadway Equipment reversible lane control Moderate High Moderate
Control flows, even for seemingly innocent devices, should be kept confidential to minimize attack vectors. While an individual installation may not be particularly impacted by a cyberattack of its sensor network, another installation might be severely impacted, and different installations are likely to use similar methods, so compromising one leads to compromising all. Control flows, even for seemingly innocent devices, should have MODERATE integrity at minimum, just to guarantee that intended control messages are received. Incorrect, corrupted, intercepted and modified control messages can or will result in target field devices not behaving according to operator intent. The severity of this depends on the type of device, which is why some devices are set MODERATE and some HIGH. Control flow availability is related to the criticality of being able to remotely control the device. For most devices, this is MODERATE. For purely passive devices with no incident relationship, this will be LOW. All devices should have default modes that enable them to operate without backhaul connectivity, so no device warrants a HIGH.
Traffic Management Center ITS Roadway Equipment signal control commands Moderate High Moderate
Control flows, even for seemingly innocent devices, should be kept confidential to minimize attack vectors. While an individual installation may not be particularly impacted by a cyberattack of its sensor network, another installation might be severely impacted, and different installations are likely to use similar methods, so compromising one leads to compromising all. DISC: NYC believes this to be LOW: "The result of this will be directly observable." Invalid messages could lead to an unauthorized user gaining control of an intersection. This could also be used to bring traffic to a standstill, which could lead to a large financial impact on the community. DISC: NYC believes this to be MODERATE: The signal timing is critical to the intersection operation; incorrect signal timing can lead to significant congestion and unreliable operation; while unsafe operation is controlled by the cabinet monitoring system, attackers could “freeze” the signal or call a preemption. RES: This will vary depending on the application and implementation. These messages are important to help with preemption and signal priority applications. Without them, these applications mayl not work. However, if these signals are not received, the ITS RE will continue to function using its default configuration. The TMC should have an acknowledgement of the receipt of a message. DISC: NYC blieves this to be LOW: TMC doesn’t play an active role in this application, i.e. even if it is unavailable, it is unlikely to affect the outcome of this application one way or the other. RES: This will vary depending on the application and implementation.
Traffic Management Center ITS Roadway Equipment signal control device configuration Moderate High Moderate
Control flows, even for seemingly innocent devices, should be kept confidential to minimize attack vectors. While an individual installation may not be particularly impacted by a cyberattack of its sensor network, another installation might be severely impacted, and different installations are likely to use similar methods, so compromising one leads to compromising all. DISC: THEA believes this to be LOW: "encrypted, authenticated, proprietary; however will not cause harm if seen, traffic light information is visible." Control flows, even for seemingly innocent devices, should have MODERATE integrity at minimum, just to guarantee that intended control messages are received. Incorrect, corrupted, intercepted and modified control messages can or will result in target field devices not behaving according to operator intent. The severity of this depends on the type of device, which is why some devices are set MODERATE and some HIGH. From THEA: proprietary info that should not be tampered with; includes local controllers and system masters; tampering with configurations could cause delays along with major safety issues Control flow availability is related to the criticality of being able to remotely control the device. For most devices, this is MODERATE. For purely passive devices with no incident relationship, this will be LOW. All devices should have default modes that enable them to operate without backhaul connectivity, so no device warrants a HIGH. From THEA: should be timely and readily available; however, should be able to function using a default configuration
Traffic Management Center ITS Roadway Equipment signal control plans Moderate High Moderate
Control flows, even for seemingly innocent devices, should be kept confidential to minimize attack vectors. While an individual installation may not be particularly impacted by a cyberattack of its sensor network, another installation might be severely impacted, and different installations are likely to use similar methods, so compromising one leads to compromising all. DISC: THEA believes this to be LOW: "encrypted, authenticated, proprietary; but the result is directly observable from traffic lights Control flows, even for seemingly innocent devices, should have MODERATE integrity at minimum, just to guarantee that intended control messages are received. Incorrect, corrupted, intercepted and modified control messages can or will result in target field devices not behaving according to operator intent. The severity of this depends on the type of device, which is why some devices are set MODERATE and some HIGH. From THEA: proprietary info that should not be tampered with; tampering with these plans could cause delays along with major safety issues Control flow availability is related to the criticality of being able to remotely control the device. For most devices, this is MODERATE. For purely passive devices with no incident relationship, this will be LOW. All devices should have default modes that enable them to operate without backhaul connectivity, so no device warrants a HIGH. From THEA: should be timely and readily available; coordinated with other systems; however, should be able to function using a default configuration
Traffic Management Center ITS Roadway Equipment signal system configuration Low High Moderate
encrypted, authenticated, proprietary; however, the result is directly observable from traffic lights proprietary info that should not be tampered with; data used to configure traffic signal systems; could cause significant delays and traffic issues if compromised should be readily available; configurations can be time
Traffic Management Center ITS Roadway Equipment traffic detector control Moderate Moderate Low
Control flows, even for seemingly innocent devices, should be kept confidential to minimize attack vectors. While an individual installation may not be particularly impacted by a cyberattack of its sensor network, another installation might be severely impacted, and different installations are likely to use similar methods, so compromising one leads to compromising all. DISC: THEA, WYO believe this to be LOW: encrypted, authenticated, proprietary; but should not cause severe damage if seen Control flows, even for seemingly innocent devices, should have MODERATE integrity at minimum, just to guarantee that intended control messages are received. Incorrect, corrupted, intercepted and modified control messages can or will result in target field devices not behaving according to operator intent. The severity of this depends on the type of device, which is why some devices are set MODERATE and some HIGH.. From THEA: should be accurate and not be tampered with; could enable outside control of traffic sensors but should not cause severe harm, but could cause issues with traffic sensor data received and be detrimental to operations Control flow availability is related to the criticality of being able to remotely control the device. For most devices, this is MODERATE. For purely passive devices with no incident relationship, this will be LOW. All devices should have default modes that enable them to operate without backhaul connectivity, so no device warrants a HIGH.. From THEA: want updates but delayed information will not be severe; should be able to operate from a previous/default control/config. DISC: WYO believes this to be MODERATE
Traffic Management Center ITS Roadway Equipment video surveillance control Moderate Moderate Moderate
Control flows, even for seemingly innocent devices, should be kept confidential to minimize attack vectors. While an individual installation may not be particularly impacted by a cyberattack of its sensor network, another installation might be severely impacted, and different installations are likely to use similar methods, so compromising one leads to compromising all. Control flows, even for seemingly innocent devices, should have MODERATE integrity at minimum, just to guarantee that intended control messages are received. Incorrect, corrupted, intercepted and modified control messages can or will result in target field devices not behaving according to operator intent. The severity of this depends on the type of device, which is why some devices are set MODERATE and some HIGH. Control flow availability is related to the criticality of being able to remotely control the device. For most devices, this is MODERATE. For purely passive devices with no incident relationship, this will be LOW. All devices should have default modes that enable them to operate without backhaul connectivity, so no device warrants a HIGH.
Traffic Management Center Traffic Operations Personnel traffic operator data Moderate Moderate Moderate
Backoffice operations flows should have minimal protection from casual viewing, as otherwise imposters could gain illicit control or information that should not be generally available. Information presented to backoffice system operators must be consistent or the operator may perform actions that are not appropriate to the real situation. The backoffice system operator should have access to system operation. If this interface is down then control is effectively lost, as without feedback from the system the operator has no way of knowing what is the correct action to take.
Traffic Operations Personnel Traffic Management Center traffic operator input Moderate High High
Backoffice operations flows should have minimal protection from casual viewing, as otherwise imposters could gain illicit control or information that should not be generally available. Backoffice operations flows should generally be correct and available as these are the primary interface between operators and system. Backoffice operations flows should generally be correct and available as these are the primary interface between operators and system.
Vehicle Driver driver updates Not Applicable Moderate Moderate
This data is informing the driver about the safety of a nearby area. It should not contain anything sensitive, and does not matter if another person can observe it. This is the information that is presented to the driver. If they receive incorrect information, they may act in an unsafe manner. However, there are other indicators that would alert them to any hazards, such as an oncoming vehicle or crossing safety lights. If this information is not made available to the driver, then the system has not operated correctly.
Vehicle Characteristics ITS Roadway Equipment vehicle characteristics

Standards

The following table lists the standards associated with physical objects in this service package. For standards related to interfaces, see the specific information flow triple pages. These pages can be accessed directly from the SVG diagram(s) located on the Physical tab, by clicking on each information flow line on the diagram.

NameTitlePhysical Object
CTI 4001 RSU Roadside Unit (RSU) Standard Connected Vehicle Roadside Equipment
ISO 24100 Probe Vehicle Data Protection Intelligent transport systems -- Basic principles for personal data protection in probe vehicle information services Traffic Management Center
ITE 5201 ATC Advanced Transportation Controller ITS Roadway Equipment
ITE 5202 ATC Model 2070 Model 2070 Controller Standard ITS Roadway Equipment
ITE 5301 ATC ITS Cabinet Intelligent Transportation System Standard Specification for Roadside Cabinets ITS Roadway Equipment
ITE 5401 ATC API Application Programming Interface Standard for the Advanced Transportation Controller ITS Roadway Equipment
NEMA TS 8 Cyber and Physical Security Cyber and Physical Security for Intelligent Transportation Systems ITS Roadway Equipment
Traffic Management Center
NEMA TS2 Traffic Controller Assemblies Traffic Controller Assemblies with NTCIP Requirements ITS Roadway Equipment
SAE J3361 Antenna requirements V2X Antenna Coverage and Test Requirements for US FHWA Class 1 and Class 3-13 Class Vehicles Vehicle
SAE J5001 OBU Standard Onboard Unit Standard for Connected Vehicles Vehicle




System Requirements

No System Requirements