Parent Service Package: PS03
< < PS03.4 : PS03.5 : PS03.6 > >

PS03.5: C-ITS Center Control Implementation

Signal Preemption is TMC-controlled and Connected Vehicle Roadside Equipment is used to coordinate preemption status with emergency vehicles at the intersection. Optionally, the Emergency Management Center can coordinate signal preemption in this center-based approach.

Relevant Regions: Australia, Canada, European Union, and United States

Enterprise

Development Stage Roles and Relationships

Installation Stage Roles and Relationships

Operations and Maintenance Stage Roles and Relationships
(hide)

Source Destination Role/Relationship
Connected Vehicle Roadside Equipment MaintainerConnected Vehicle Roadside Equipment Maintains
Connected Vehicle Roadside Equipment ManagerConnected Vehicle Roadside Equipment Manages
Connected Vehicle Roadside Equipment ManagerConnected Vehicle Roadside Equipment Operator System Usage Agreement
Connected Vehicle Roadside Equipment OperatorConnected Vehicle Roadside Equipment Operates
Connected Vehicle Roadside Equipment OwnerConnected Vehicle Roadside Equipment Maintainer System Maintenance Agreement
Connected Vehicle Roadside Equipment OwnerConnected Vehicle Roadside Equipment Manager Operations Agreement
Connected Vehicle Roadside Equipment OwnerEmergency Personnel Application Usage Agreement
Connected Vehicle Roadside Equipment OwnerEmergency Vehicle OBE Maintainer Maintenance Data Exchange Agreement
Connected Vehicle Roadside Equipment OwnerEmergency Vehicle OBE Owner Expectation of Information Provision
Connected Vehicle Roadside Equipment OwnerEmergency Vehicle OBE User Service Usage Agreement
Connected Vehicle Roadside Equipment OwnerITS Roadway Equipment Maintainer Maintenance Data Exchange Agreement
Connected Vehicle Roadside Equipment OwnerITS Roadway Equipment Owner Information Exchange and Action Agreement
Connected Vehicle Roadside Equipment OwnerITS Roadway Equipment User Service Usage Agreement
Connected Vehicle Roadside Equipment OwnerTraffic Management Center Maintainer Maintenance Data Exchange Agreement
Connected Vehicle Roadside Equipment OwnerTraffic Management Center Owner Information Exchange Agreement
Connected Vehicle Roadside Equipment OwnerTraffic Management Center User Service Usage Agreement
Connected Vehicle Roadside Equipment OwnerTraffic Operations Personnel Application Usage Agreement
Connected Vehicle Roadside Equipment SupplierConnected Vehicle Roadside Equipment Owner Warranty
Emergency Management Center MaintainerEmergency Management Center Maintains
Emergency Management Center ManagerEmergency Management Center Manages
Emergency Management Center ManagerEmergency Personnel System Usage Agreement
Emergency Management Center OwnerEmergency Management Center Maintainer System Maintenance Agreement
Emergency Management Center OwnerEmergency Management Center Manager Operations Agreement
Emergency Management Center OwnerEmergency Personnel Application Usage Agreement
Emergency Management Center OwnerEmergency Vehicle OBE Maintainer Maintenance Data Exchange Agreement
Emergency Management Center OwnerEmergency Vehicle OBE Owner Information Exchange Agreement
Emergency Management Center OwnerEmergency Vehicle OBE User Service Usage Agreement
Emergency Management Center OwnerTraffic Management Center Maintainer Maintenance Data Exchange Agreement
Emergency Management Center OwnerTraffic Management Center Owner Information Exchange Agreement
Emergency Management Center OwnerTraffic Management Center User Service Usage Agreement
Emergency Management Center OwnerTraffic Operations Personnel Application Usage Agreement
Emergency Management Center SupplierEmergency Management Center Owner Warranty
Emergency PersonnelEmergency Management Center Operates
Emergency PersonnelEmergency Vehicle OBE Operates
Emergency PersonnelITS Roadway Equipment Operates
Emergency Vehicle OBE MaintainerEmergency Vehicle OBE Maintains
Emergency Vehicle OBE ManagerEmergency Personnel System Usage Agreement
Emergency Vehicle OBE ManagerEmergency Vehicle OBE Manages
Emergency Vehicle OBE OwnerConnected Vehicle Roadside Equipment Maintainer Maintenance Data Exchange Agreement
Emergency Vehicle OBE OwnerConnected Vehicle Roadside Equipment Operator Application Usage Agreement
Emergency Vehicle OBE OwnerConnected Vehicle Roadside Equipment Owner Expectation of Data Provision
Emergency Vehicle OBE OwnerConnected Vehicle Roadside Equipment User Service Usage Agreement
Emergency Vehicle OBE OwnerEmergency Management Center Maintainer Maintenance Data Exchange Agreement
Emergency Vehicle OBE OwnerEmergency Management Center Owner Information Exchange Agreement
Emergency Vehicle OBE OwnerEmergency Management Center User Service Usage Agreement
Emergency Vehicle OBE OwnerEmergency Personnel Application Usage Agreement
Emergency Vehicle OBE OwnerEmergency Vehicle OBE Maintainer System Maintenance Agreement
Emergency Vehicle OBE OwnerEmergency Vehicle OBE Manager Operations Agreement
Emergency Vehicle OBE SupplierEmergency Vehicle OBE Owner Warranty
ITS Roadway Equipment MaintainerITS Roadway Equipment Maintains
ITS Roadway Equipment ManagerEmergency Personnel System Usage Agreement
ITS Roadway Equipment ManagerITS Roadway Equipment Manages
ITS Roadway Equipment OwnerConnected Vehicle Roadside Equipment Maintainer Maintenance Data Exchange Agreement
ITS Roadway Equipment OwnerConnected Vehicle Roadside Equipment Operator Application Usage Agreement
ITS Roadway Equipment OwnerConnected Vehicle Roadside Equipment Owner Information Exchange and Action Agreement
ITS Roadway Equipment OwnerConnected Vehicle Roadside Equipment User Service Usage Agreement
ITS Roadway Equipment OwnerITS Roadway Equipment Maintainer System Maintenance Agreement
ITS Roadway Equipment OwnerITS Roadway Equipment Manager Operations Agreement
ITS Roadway Equipment OwnerTraffic Management Center Maintainer Maintenance Data Exchange Agreement
ITS Roadway Equipment OwnerTraffic Management Center Owner Information Exchange Agreement
ITS Roadway Equipment OwnerTraffic Management Center User Service Usage Agreement
ITS Roadway Equipment OwnerTraffic Operations Personnel Application Usage Agreement
ITS Roadway Equipment SupplierITS Roadway Equipment Owner Warranty
TIC OperatorTransportation Information Center Operates
Traffic Management Center MaintainerTraffic Management Center Maintains
Traffic Management Center ManagerTraffic Management Center Manages
Traffic Management Center ManagerTraffic Operations Personnel System Usage Agreement
Traffic Management Center OwnerConnected Vehicle Roadside Equipment Maintainer Maintenance Data Exchange Agreement
Traffic Management Center OwnerConnected Vehicle Roadside Equipment Operator Application Usage Agreement
Traffic Management Center OwnerConnected Vehicle Roadside Equipment Owner Information Exchange Agreement
Traffic Management Center OwnerConnected Vehicle Roadside Equipment User Service Usage Agreement
Traffic Management Center OwnerEmergency Management Center Maintainer Maintenance Data Exchange Agreement
Traffic Management Center OwnerEmergency Management Center Owner Information Exchange Agreement
Traffic Management Center OwnerEmergency Management Center User Service Usage Agreement
Traffic Management Center OwnerEmergency Personnel Application Usage Agreement
Traffic Management Center OwnerITS Roadway Equipment Maintainer Maintenance Data Exchange Agreement
Traffic Management Center OwnerITS Roadway Equipment Owner Information Exchange Agreement
Traffic Management Center OwnerITS Roadway Equipment User Service Usage Agreement
Traffic Management Center OwnerTIC Operator Application Usage Agreement
Traffic Management Center OwnerTraffic Management Center Maintainer System Maintenance Agreement
Traffic Management Center OwnerTraffic Management Center Manager Operations Agreement
Traffic Management Center OwnerTransportation Information Center Maintainer Maintenance Data Exchange Agreement
Traffic Management Center OwnerTransportation Information Center Owner Information Provision Agreement
Traffic Management Center OwnerTransportation Information Center User Service Usage Agreement
Traffic Management Center SupplierTraffic Management Center Owner Warranty
Traffic Operations PersonnelTraffic Management Center Operates
Transportation Information Center MaintainerTransportation Information Center Maintains
Transportation Information Center ManagerTIC Operator System Usage Agreement
Transportation Information Center ManagerTransportation Information Center Manages
Transportation Information Center OwnerEmergency Personnel Application Usage Agreement
Transportation Information Center OwnerEmergency Vehicle OBE Maintainer Maintenance Data Exchange Agreement
Transportation Information Center OwnerEmergency Vehicle OBE Owner Information Provision Agreement
Transportation Information Center OwnerEmergency Vehicle OBE User Service Usage Agreement
Transportation Information Center OwnerTransportation Information Center Maintainer System Maintenance Agreement
Transportation Information Center OwnerTransportation Information Center Manager Operations Agreement
Transportation Information Center SupplierTransportation Information Center Owner Warranty

Functional

This service package includes the following Functional View PSpecs:

Physical Object Functional Object PSpec Number PSpec Name
Connected Vehicle Roadside Equipment RSE Intersection Management 1.1.1.6 Collect Vehicle Roadside Safety Data
1.1.2.6 Process Collected Vehicle Safety Data
1.1.6 Collect Vehicle Traffic Surveillance Data
1.2.7.3.1 Process In-vehicle Signage Data
1.2.7.3.2 Process Vehicle Safety and Environmental Data for Output
1.2.7.3.4 Manage Connected Signal Priority and Preemption Requests
1.2.7.3.5 Process Intersection Safety Data
1.5.10 Collect Vehicle Emissions Messages
Emergency Management Center Emergency Routing 5.2 Provide Operator Interface for Emergency Data
5.3.6 Maintain Vehicle Status
5.3.7 Provide Emergency Vehicle Route
5.5 Update Emergency Display Map Data
5.7.1 Assess System Status For Disasters
5.7.3 Assess System Status For Evacuation
Emergency Vehicle OBE EV On-Board En Route Support 5.3.3 Provide Emergency Vehicle Location
5.3.5 Provide Emergency Personnel Interface
5.3.9 Process Mobile Emergency Requests
ITS Roadway Equipment Roadway Signal Control 1.1.1.1 Process Traffic Sensor Data
1.2.7.1.1 Process Indicator Output Data for Roads
1.2.7.1.2 Manage Local Signal Priority and Preemption Requests
1.2.7.1.3 Provide Device Interface for Field Management Stations
1.2.7.1.4 Process Signal Control Conflict Monitoring
1.2.7.2.1 Monitor Roadside Equipment Operation
1.2.7.2.4 Provide Device Interface to Other Roadway Devices
Roadway Signal Preemption 1.2.7.1.1 Process Indicator Output Data for Roads
1.2.7.1.2 Manage Local Signal Priority and Preemption Requests
1.2.7.2.1 Monitor Roadside Equipment Operation
Traffic Management Center TMC Signal Control 1.1.2.2 Process Traffic Data
1.1.2.5 Process Vehicle Situation Data
1.1.4.1 Retrieve Traffic Data
1.1.4.4 Manage Traffic Archive Data
1.1.5 Exchange Data with Other Traffic Centers
1.2.1 Select Strategy
1.2.2.2 Determine Indicator State for Road Management
1.2.4.1 Output Control Data for Roads
1.2.6.1 Maintain Traffic and Sensor Static Data
1.2.8 Collect Traffic Field Equipment Fault Data
Transportation Information Center TIC Traffic Control Dissemination 6.2.2 Collect Traffic Data
6.5.1 Provide Broadcast Data Interface
6.5.2 Provide Interactive Data Interface

Physical

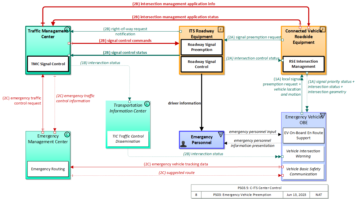
The physical diagram can be viewed in SVG or PNG format and the current format is SVG.
SVG Diagram
PNG Diagram


Display Legend in SVG or PNG

Includes Physical Objects:

Physical Object Class Description
Connected Vehicle Roadside Equipment Field 'Connected Vehicle Roadside Equipment' (CV RSE) represents the Connected Vehicle roadside devices (i.e., Roadside Units (RSUs)) equipped with short range wireless (SRW) communications technology, as well as any other supporting equipment that leverage the RSU and are not described by other objects (e.g., a local roadside processor). CVRSE are used to send messages to, and receive messages from, nearby vehicles and personal devices equipped with compatible communications technology. Communications with adjacent field equipment and back office centers that monitor and control the RSE are also supported. This device operates from a fixed position and may be permanently deployed or a portable device that is located temporarily in the vicinity of a traffic incident, road construction, or a special event. It includes a processor, data storage, and communications capabilities that support secure communications with passing vehicles, other field equipment, and centers.
Emergency Management Center Center The 'Emergency Management Center' represents systems that support incident management, disaster response and evacuation, security monitoring, and other security and public safety-oriented ITS applications. It includes the functions associated with fixed and mobile public safety communications centers including public safety call taker and dispatch centers operated by police (including transit police), fire, and emergency medical services. It includes the functions associated with Emergency Operations Centers that are activated at local, regional, state, and federal levels for emergencies and the portable and transportable systems that support Incident Command System operations at an incident. This Center also represents systems associated with towing and recovery, freeway service patrols, HAZMAT response teams, and mayday service providers. It manages sensor and surveillance equipment used to enhance transportation security of the roadway infrastructure (including bridges, tunnels, interchanges, and other key roadway segments) and the public transportation system (including transit vehicles, public areas such as transit stops and stations, facilities such as transit yards, and transit infrastructure such as rail, bridges, tunnels, or bus guideways). It provides security/surveillance services to improve traveler security in public areas not a part of the public transportation system. It monitors alerts, advisories, and other threat information and prepares for and responds to identified emergencies. It coordinates emergency response involving multiple agencies with peer centers. It stores, coordinates, and utilizes emergency response and evacuation plans to facilitate this coordinated response. Emergency situation information including damage assessments, response status, evacuation information, and resource information are shared The Emergency Management Center also provides a focal point for coordination of the emergency and evacuation information that is provided to the traveling public, including wide-area alerts when immediate public notification is warranted. It tracks and manages emergency vehicle fleets using real-time road network status and routing information from the other centers to aid in selecting the emergency vehicle(s) and routes, and works with other relevant centers to tailor traffic control to support emergency vehicle ingress and egress, implementation of special traffic restrictions and closures, evacuation traffic control plans, and other special strategies that adapt the transportation system to better meet the unique demands of an emergency.
Emergency Personnel Vehicle 'Emergency Personnel' represents personnel that are responsible for police, fire, emergency medical services, towing, service patrols, and other special response team (e.g., hazardous material clean-up) activities at an incident site. These personnel are associated with the Emergency Vehicle during dispatch to the incident site, but often work independently of the Emergency Vehicle while providing their incident response services.
Emergency Vehicle OBE Vehicle The 'Emergency Vehicle On-Board Equipment' (OBE) resides in an emergency vehicle and provides the processing, storage, and communications functions that support public safety-related connected vehicle applications. It represents a range of vehicles including those operated by police, fire, and emergency medical services. In addition, it represents other incident response vehicles including towing and recovery vehicles and freeway service patrols. It includes two-way communications to support coordinated response to emergencies. A separate 'Vehicle OBE' physical object supports the general vehicle safety and driver information capabilities that apply to all vehicles, including emergency vehicles. The Emergency Vehicle OBE supplements these general capabilities with capabilities that are specific to emergency vehicles.
ITS Roadway Equipment Field 'ITS Roadway Equipment' represents the ITS equipment that is distributed on and along the roadway that monitors and controls traffic and monitors and manages the roadway. This physical object includes traffic detectors, environmental sensors, traffic signals, highway advisory radios, dynamic message signs, CCTV cameras and video image processing systems, grade crossing warning systems, and ramp metering systems. Lane management systems and barrier systems that control access to transportation infrastructure such as roadways, bridges and tunnels are also included. This object also provides environmental monitoring including sensors that measure road conditions, surface weather, and vehicle emissions. Work zone systems including work zone surveillance, traffic control, driver warning, and work crew safety systems are also included.
Traffic Management Center Center The 'Traffic Management Center' monitors and controls traffic and the road network. It represents centers that manage a broad range of transportation facilities including freeway systems, rural and suburban highway systems, and urban and suburban traffic control systems. It communicates with ITS Roadway Equipment and Connected Vehicle Roadside Equipment (RSE) to monitor and manage traffic flow and monitor the condition of the roadway, surrounding environmental conditions, and field equipment status. It manages traffic and transportation resources to support allied agencies in responding to, and recovering from, incidents ranging from minor traffic incidents through major disasters.
Transportation Information Center Center The 'Transportation Information Center' collects, processes, stores, and disseminates transportation information to system operators and the traveling public. The physical object can play several different roles in an integrated ITS. In one role, the TIC provides a data collection, fusing, and repackaging function, collecting information from transportation system operators and redistributing this information to other system operators in the region and other TICs. In this information redistribution role, the TIC provides a bridge between the various transportation systems that produce the information and the other TICs and their subscribers that use the information. The second role of a TIC is focused on delivery of traveler information to subscribers and the public at large. Information provided includes basic advisories, traffic and road conditions, transit schedule information, yellow pages information, ride matching information, and parking information. The TIC is commonly implemented as a website or a web-based application service, but it represents any traveler information distribution service.

Includes Functional Objects:

Functional Object Description Physical Object
Emergency Routing 'Emergency Routing' supports routing of emergency vehicles and enlists support from the Traffic Management Center to facilitate travel along these routes. Routes may be determined based on real-time traffic information and road conditions or routes may be provided by the Traffic Management Center on request. Vehicles are tracked and routes are based on current vehicle location. It may coordinate with the Traffic Management Center to provide preemption or otherwise adapt the traffic control strategy along the selected route. It may also coordinate with Transportation Information Centers to notify other drivers of public safety vehicles that are enroute. Emergency Management Center
EV On-Board En Route Support 'EV On-Board En Route Support' provides communications functions to responding emergency vehicles that reduce response times and improve safety of responding public safety personnel and the general public. It supports traffic signal preemption via short range communication directly with signal control equipment. Emergency Vehicle OBE
Roadway Signal Control 'Roadway Signal Control' includes the field elements that monitor and control signalized intersections. It includes the traffic signal controllers, detectors, conflict monitors, signal heads, and other ancillary equipment that supports traffic signal control. It also includes field masters, and equipment that supports communications with a central monitoring and/or control system, as applicable. The communications link supports upload and download of signal timings and other parameters and reporting of current intersection status. It represents the field equipment used in all levels of traffic signal control from basic actuated systems that operate on fixed timing plans through adaptive systems. It also supports all signalized intersection configurations, including those that accommodate pedestrians. In advanced, future implementations, environmental data may be monitored and used to support dilemma zone processing and other aspects of signal control that are sensitive to local environmental conditions. ITS Roadway Equipment
Roadway Signal Preemption 'Roadway Signal Preemption' includes the field elements that receive signal preemption requests from trains, boats (i.e., drawbridge crossings), emergency vehicles, or light rail transit vehicles approaching a signalized intersection and overrides the current operation of the traffic signals to stop conflicting traffic and grant right-of-way to the approaching vehicle. This functional object also services preemption requests received from a TMC to support implementations where the preemption requests are managed by the center. ITS Roadway Equipment
RSE Intersection Management 'RSE Intersection Management' uses short range communications to support connected vehicle applications that manage signalized intersections. It communicates with approaching vehicles and ITS infrastructure (e.g., the traffic signal controller) to enhance traffic signal operations. Coordination with the ITS infrastructure also supports conflict monitoring to ensure the RSE output and traffic signal control output are consistent and degrade in a fail safe manner. This object also has the required functionalities for optimizing Signal Phase and Timing (SPaT), sending necessary commands to traffic signal controller to execute the optimized SPaT, and updating SPaT in real-time. Connected Vehicle Roadside Equipment
TIC Traffic Control Dissemination 'TIC Traffic Control Dissemination' serves as intermediary between transportation operations centers (e.g., TMC, Transit MC) and transportation users (e.g., vehicles, personal devices). It collects and disseminates intersection status, lane control information, special vehicle alerts, and other traffic control related information that is real-time or near real-time in nature and relevant to vehicles in a relatively local area on the road network. It collects traffic control information from Traffic Management and other Center(s) and disseminates the relevant information to vehicles and other mobile devices. Transportation Information Center
TMC Signal Control 'TMC Signal Control' provides the capability for traffic managers to monitor and manage the traffic flow at signalized intersections. This capability includes analyzing and reducing the collected data from traffic surveillance equipment and developing and implementing control plans for signalized intersections. Control plans may be developed and implemented that coordinate signals at many intersections under the domain of a single Traffic Management Center and are responsive to traffic conditions and adapt to support incidents, preemption and priority requests, pedestrian crossing calls, etc. This may include adaptive traffic control systems (ATCS) that adjust signal timings based on traffic conditions, demand, and system capacity. It also supports all signalized intersection configurations, including those that accommodate pedestrians. Traffic Management Center
Vehicle Basic Safety Communication 'Vehicle Basic Safety Communication' exchanges current vehicle characteristics, location, and motion (including past and intended maneuver) information with other vehicles in the vicinity and the infrastructure, uses that information to calculate vehicle paths, and warns the driver when the potential for an impending collision is detected. If available, map data is used to filter and interpret the relative location and motion of vehicles in the vicinity. Information from on-board sensors (e.g., radars and image processing) are also used, if available, in combination with the V2V communications to detect non-equipped vehicles and corroborate connected vehicle data. This object represents a broad range of implementations ranging from basic Vehicle Awareness Devices that only broadcast vehicle location and motion and provide no driver warnings to advanced integrated safety systems that coordinate maneuvers and may, in addition to warning the driver, provide collision warning information to support automated control functions that can support control intervention. This object can also support broadcasting other vehicle information required for passing through a specific roadway segment such as variables that describe vehicle's characteristics and parameters, driver's preferences in terms of vehicle motion and behavior, etc. Vehicle
Vehicle Intersection Movement 'Vehicle Intersection Movement' uses short-range wireless communications to monitor other connected vehicles at intersections and support the safe movement of the vehicle through the intersection by receiving and processing signal phase and timing messages from the intersection. Driver warnings are provided and the application may also optionally take control of the vehicle to avoid collisions, in coordination with Vehicle Control Automation. The application will also notify the infrastructure and other vehicles if it detects an unsafe infringement on the intersection. Vehicle

Includes Information Flows:

Information Flow Description
driver information Regulatory, warning, guidance, and other information provided to the driver to support safe and efficient vehicle operation.
emergency personnel information presentation Presentation of information to emergency personnel in the field including dispatch information, incident information, current road network conditions, device status, and other supporting information.
emergency personnel input User input from emergency personnel in the field including dispatch coordination, incident status information, and remote device control requests.
emergency traffic control information Status of a special traffic control strategy or system activation implemented in response to an emergency traffic control request, a request for emergency access routes, a request for evacuation, a request to activate closure systems, a request to employ driver information systems to support public safety objectives, or other special requests. Identifies the selected traffic control strategy and system control status.
emergency traffic control request Special request to preempt the current traffic control strategy in effect at one or more signalized intersections or highway segments, activate traffic control and closure systems such as gates and barriers, activate safeguard systems, or use driver information systems. For example, this flow can request all signals to red-flash, request a progression of traffic control preemptions along an emergency vehicle route, request a specific evacuation traffic control plan, request activation of a road closure barrier system, or place a public safety or emergency-related message on a dynamic message sign.
emergency vehicle tracking data The current location and operating status of the emergency vehicle.
intersection control status Status data provided by the traffic signal controller including phase information, alarm status, and priority/preempt status.
intersection geometry The physical geometry of an intersection covering the location and width of each approaching lane, egress lane, and valid paths between approaches and egresses. This flow also defines the location of stop lines, cross walks, specific traffic law restrictions for the intersection (e.g., turning movement restrictions), and other elements that support calculation of a safe and legal vehicle path through the intersection.
intersection management application info Intersection and device configuration data, including intersection geometry, and warning parameters and thresholds. This flow also supports remote control of the application so the application can be taken offline, reset, or restarted.
intersection management application status Infrastructure application status including current operational state and status of the field device and a log of operations.
intersection status Current signal phase and timing information for all lanes at a signalized intersection. This flow identifies active lanes and lanes that are being stopped and specifies the length of time that the current state will persist for each lane. It also identifies signal priority and preemption status and pedestrian crossing status information where applicable. It may also include future signal phase and timing information.
right-of-way request notification Notice that a request has occurred for signal prioritization, signal preemption, pedestrian call, multi-modal crossing activation, or other source for right-of-way.
signal control commands Control of traffic signal controllers or field masters including clock synchronization.
signal control status Operational and status data of traffic signal control equipment including operating condition and current indications.
signal preemption request Direct request for preemption to a traffic signal controller that results in preemption of the current control plan and grants right-of-way to the requesting vehicle. This flow identifies the required phase and timing of the preemption. This flow may also cancel the preemption request (e.g., when the requesting vehicle clears the intersection).
signal priority status In response to a request for signal priority, this flow indicates the status of the priority or preemption request.
suggested route Suggested route for a dispatched emergency or maintenance vehicle that may reflect current network conditions and the additional routing options available to en route emergency or maintenance vehicles that are not available to the general public.
vehicle location and motion Data describing the vehicle's location in three dimensions, heading, speed, acceleration, braking status, and size.

Goals and Objectives

Associated Planning Factors and Goals

Planning Factor Goal

Associated Objective Categories

Objective Category

Associated Objectives and Performance Measures

Objective Performance Measure


 
Since the mapping between objectives and service packages is not always straight-forward and often situation-dependent, these mappings should only be used as a starting point. Users should do their own analysis to identify the best service packages for their region.

Needs and Requirements

Need Functional Object Requirement

Related Sources

Document Name Version Publication Date
None


Security

In order to participate in this service package, each physical object should meet or exceed the following security levels.

Physical Object Security
Physical Object Confidentiality Integrity Availability Security Class
Connected Vehicle Roadside Equipment Moderate High Moderate Class 3
Emergency Management Center Moderate High Moderate Class 3
Emergency Vehicle OBE Moderate High Moderate Class 3
ITS Roadway Equipment Moderate High Moderate Class 3
Traffic Management Center Moderate High Moderate Class 3
Transportation Information Center Not Applicable High Moderate Class 3



In order to participate in this service package, each information flow triple should meet or exceed the following security levels.

Information Flow Security
Source Destination Information Flow Confidentiality Integrity Availability
Basis Basis Basis
Connected Vehicle Roadside Equipment Emergency Vehicle OBE signal priority status Low Moderate Low
Not much could be learned by observing this flow, just the state of the priority request and the identity of the requester. Both of those are information that can be gleaned by physical observation, and give little advantage to an observer. Signal priority status information enables the receiving vehicle to proceed with more surety toward's its next stop; while there are obvious redundancies, a degree of confidence in the state of the message is required for user acceptance if nothing else. The most important aspect of this flow is the initiating request and hopefull success of that priority message; if that succeeds then the signal will turn in the vehicle's favor, making this flow a 'nice-to-have' that should be correct if it arrives, but is not necessary for the priority application to function.
Connected Vehicle Roadside Equipment ITS Roadway Equipment signal preemption request Moderate High Moderate
It does not matter if someone is able to eavesdrop on this request. There will be many other more obvious indicators that the request was made, such as sirens and flashing lights on the emergency vehicle; however, all communications between field infrastructure should be protected from viewing to prevent attackers from analyzing traffic and developing attack methods. The system must be able to trust these requests. Emergency Vehicles should be able to send these requests and know that they are being operated on by the receiving system. Additionally, if an unauthorized vehicle is able to send these requests it could bring traffic to a standstill by disrupting signal coordination citywide. The alternative to this request is existing mechanisms – such as using the sirens to stop traffic. The difference between the emergency signal preemption application and existing practice is not significant enough to justify a HIGH availability requirement.
Connected Vehicle Roadside Equipment Traffic Management Center intersection management application status Moderate Moderate Low
This information could be of interest to a malicious individual who is attempting to determine the best way to accomplish a crime. As such it would be best to not make it easily accessible. May be LOW in some cases. If this is compromised, it could send unnecessary maintenance workers, or worse report plausible data that is erroneous. From THEA: should be able to cope with some bad information on the status and record of alerts/warnings; aggregate info; however could cause appearance of excessive traffic violations or unnecessary maintenance caused if data is compromised (operational state, status, log); should not affect the application functionality Incident status information should be presented in timely fashion as large scale mobility and safety issues are related. There are other mechanisms for reporting this information however, thus MODERATE. From THEA: Only limited adverse effect of info is not timely/readily available
Emergency Management Center Emergency Vehicle OBE suggested route Moderate High Moderate
It is important for this route to be kept confidential to prevent everyone from attempting to travel this route. The emergency vehicle must receive an accurate Suggested Route. If the emergency vehicle is dispatched to an incorrect location it could lead to a significant delay in the vehicle responding to the emergency. This delay could lead to the loss of life or limb of a person. Therefore, if received, the suggested route must be trustworthy. The alternative to use of a Suggested Route is that drivers select the route themselves. Without the Suggested Route the driver may get stuck in traffic or behind an accident that slows down their response time. This is a degradation of the business service being provided, and could lead to an emergency vehicle not responding to an incident in the quickest manner.
Emergency Management Center Traffic Management Center emergency traffic control request Moderate High Moderate
These requests could be used to track the specific route that an emergency vehicle is planning on taking. False requests here could bring the traffic system to a standstill by making all of the lights red. Additionally, the system must be able to trust these requests, and know that they came from an authorized source. These messages are important for the system to operate properly. Additionally, the system must know if messages are not received so that it can act accordingly.
Emergency Personnel Emergency Vehicle OBE emergency personnel input Moderate Moderate Moderate
Some of the information, such as incident status information, is sensitive, and should be protected. The system must know that these requests came from actual Emergency Personal. Additionally, incorrect information here may lead to the system responding incorrectly to the incident These messages are important for the system to operate properly. Additionally, the system must know if messages are not received so that it can act accordingly.
Emergency Vehicle OBE Connected Vehicle Roadside Equipment signal preemption request Not Applicable High Moderate
There is no sensitive or confidential information within this messages. Additionally, it could be inferred by observing either the presence of a priority-requesting vehicle near an intersection, or the effect on the timing of the intersection. This is also transmitted as a result of broadcast data. The system must be able to trust these requests. Emergency Vehicles should be able to send these requests and know that they are being operated on by the receiving system. Additionally, if an unauthorized vehicle is able to send these requests it could bring traffic to a standstill by disrupting signal coordination citywide. The alternative to this request is existing mechanisms – such as using the sirens to stop traffic. The difference between the emergency signal preemption application and existing practice is not significant enough to justify a HIGH availability requirement.
Emergency Vehicle OBE Emergency Management Center emergency vehicle tracking data Moderate Moderate Moderate
Emergency Vehicles give obvious visual and audio indicators about their location and operating status. Knowing the location of every single emergency vehicle within a city could be extremely useful information to a criminal. Additionally, although this is observable data, it is transmitted on a regional level, which means that someone who is able to intercept it would be able to read the location of all emergency vehicles, not just the ones they could directly observed. A sufficiently motivated criminal can however get this information by other means. Incorrect data here could lead to incorrect decisions being made about the closure of lanes, or incorrect information being shared with the emergency vehicles. There should be other indicators that would contradict incorrect information transmitted here. This information may be used to determine which emergency vehicle is dispatched, and having this information available could lead to a quicker response from the emergency vehicle. However, the system would still be able to operate properly if only most messages make it through.
Emergency Vehicle OBE Emergency Personnel emergency personnel information presentation Moderate Moderate Moderate
Some of this information, such as incident information, is sensitive and should be protected. This information could affect how the Emergency Personnel respond to the event, and should be as accurate as possible. This information needs to be available for the Emergency Personnel in order for them to respond accurately to the system. If they do not acknowledge this information, dispatch needs to know, so they can attempt to contact the Emergency Personnel via another channel, such as radio.
ITS Roadway Equipment Connected Vehicle Roadside Equipment intersection control status Moderate High Moderate
This data is intentionally transmitted to everyone via a While this information is broadcast and can also be determined via other visual indicators, all communications between field infrastructure should be protected from viewing to prevent attackers from analyzing traffic and developing attack methods. If this is compromised, the Roadway Equipment and Roadside Equipment will be sending messages that are inconsistent with each other, leading to confusion and possible accidents. If this is down, the RSE doesn’t get the information it needs to stay in synch with the actual signal state, reducing or eliminating the value add from having this application. The RSE must detect a lack of availability and choose not to send out-of-date information, so a failure of availability could be interpreted as having the same value as Integrity. However, this data is semi-predictable and there are other indicators (such as the lights themselves) of the intersection status. From NYC, who believe this should be HIGH for some applications: If this is down, the RSE doesn’t get the information it needs to stay in synch with the actual signal state, reducing or eliminating the value add from having this application. The RSE must detect a lack of availability and choose not to send out-of-date information, so a failure of availability cannot have worse consequences than a failure of integrity which we have previously assessed at HIGH.
ITS Roadway Equipment Emergency Personnel driver information Not Applicable High High
This data is sent to all drivers and is also directly observable, by design. This is the primary signal trusted by the driver to decide whether to go through the intersection and what speed to go through the intersection at; if it’s wrong, accidents could happen. If the lights are out you have to get a policeman to direct traffic – expensive and inefficient and may cause a cascading effect due to lack of coordination with other intersections.
ITS Roadway Equipment Traffic Management Center right-of-way request notification Low Moderate Moderate
This can be reasonably guessed based on observing the ITS RE’s environment. It is obvious when a bus approaches an intersection. Invalid messages could lead to an unauthorized user gaining signal priority at an intersection. This could also be used to delay traffic, which could lead to a financial impact on the community. However, the traffic signal will have controls in place to ensure that it does not display an illegal configuration (such as green in every direction). Even if all of the Right-of-way Requests are not passed along from an ITS RE, the intersection will still operate as normal. There are other existing methods to assist a right-of-way requesting vehicle safely traveling through an intersection, such as lights and sirens, which prevent this from being a HIGH. DISC: THEA and NYC believe this to be LOW: "not necessary for the app to work; can cope with not having immediately available data"
ITS Roadway Equipment Traffic Management Center signal control status Low High Moderate
The current conditions of an ITS RE are completely observable, by design. This influences the TMC response to a right-of-way request. It should be as accurate as the right-of-way request themselves. For some applications (ISIG) this need only be moderate. Per THEA: info needs to be accurate and should not be tampered to enable effective monitoring and control by the TMC. DISC: THEA believes this to be MODERATE: "info needs to be accurate and should not be tampered to enable effective monitoring and control by the TMC; should be as accurate as the right of way request". NYC:TMC doesn’t play an active role in this application, i.e. even if the information contained in this flow were incorrect, it is unlikely to affect the outcome of this application one way or the other. On some applications NYC has this MODERATE though. RES: This value can obviously change a lot depending on the application context. The TMC will need the current status of the ITS RE in order to make an educated decision. If it is unavailable, the system is unable to operate. However, a few missed messages will not have a catastrophic impact. From NYC: TMC doesn’t play an active role in this application, i.e. even if it is unavailable, it is unlikely to affect the outcome of this application one way or the other. RES: This value can change a lot depending on the application context.
Traffic Management Center Connected Vehicle Roadside Equipment intersection management application info Moderate High Low
Proprietary configuration data with warning parameters and thresholds. should be accurate and not be tampered with; could enable outside control of application This message is an indication of a potential hazard. If it isn’t received it increases the risk to other road users. If a vehicle is infringing on an intersection, it must report this.
Traffic Management Center Emergency Management Center emergency traffic control information Moderate High Moderate
This can potentially include sensitive information, such as response information to emergencies. Invalid messages could lead to an unauthorized user gaining transit signal priority at an intersection. This could also be used to bring traffic to a standstill, which could lead to a large financial impact on the community. These messages are important to help with the transit signal priority application. Without them, it will not work. However, if these signals are not received, the Emergency Vehicle can still navigate through the intersection using Lights and Sirens. The TMC should have an acknowledgement of the receipt of a message.
Traffic Management Center ITS Roadway Equipment signal control commands Moderate High Moderate
Control flows, even for seemingly innocent devices, should be kept confidential to minimize attack vectors. While an individual installation may not be particularly impacted by a cyberattack of its sensor network, another installation might be severely impacted, and different installations are likely to use similar methods, so compromising one leads to compromising all. DISC: NYC believes this to be LOW: "The result of this will be directly observable." Invalid messages could lead to an unauthorized user gaining control of an intersection. This could also be used to bring traffic to a standstill, which could lead to a large financial impact on the community. DISC: NYC believes this to be MODERATE: The signal timing is critical to the intersection operation; incorrect signal timing can lead to significant congestion and unreliable operation; while unsafe operation is controlled by the cabinet monitoring system, attackers could “freeze” the signal or call a preemption. RES: This will vary depending on the application and implementation. These messages are important to help with preemption and signal priority applications. Without them, these applications mayl not work. However, if these signals are not received, the ITS RE will continue to function using its default configuration. The TMC should have an acknowledgement of the receipt of a message. DISC: NYC blieves this to be LOW: TMC doesn’t play an active role in this application, i.e. even if it is unavailable, it is unlikely to affect the outcome of this application one way or the other. RES: This will vary depending on the application and implementation.
Traffic Management Center Transportation Information Center intersection status Not Applicable High Moderate
This data is distributed using a variety of mechanisms, some of which are localized broadcast; it is desireable that all potential users get this information. If this flow is not accurate or delivered in a timely fashion then a large variety of mobility and safety services that depend on it will not work properly. If this flow is not accurate or delivered in a timely fashion then a large variety of mobility and safety services that depend on it will not work properly.

Standards

The following table lists the standards associated with physical objects in this service package. For standards related to interfaces, see the specific information flow triple pages. These pages can be accessed directly from the SVG diagram(s) located on the Physical tab, by clicking on each information flow line on the diagram.

NameTitlePhysical Object
CTI 4001 RSU Roadside Unit (RSU) Standard Connected Vehicle Roadside Equipment
CTI 4501 CI Implementation Guide Connected Intersections Implementation Guide Connected Vehicle Roadside Equipment
ISO 24100 Probe Vehicle Data Protection Intelligent transport systems -- Basic principles for personal data protection in probe vehicle information services Traffic Management Center
Transportation Information Center
ITE 5201 ATC Advanced Transportation Controller ITS Roadway Equipment
ITE 5202 ATC Model 2070 Model 2070 Controller Standard ITS Roadway Equipment
ITE 5301 ATC ITS Cabinet Intelligent Transportation System Standard Specification for Roadside Cabinets ITS Roadway Equipment
ITE 5401 ATC API Application Programming Interface Standard for the Advanced Transportation Controller ITS Roadway Equipment
NEMA TS 8 Cyber and Physical Security Cyber and Physical Security for Intelligent Transportation Systems ITS Roadway Equipment
Traffic Management Center
NEMA TS2 Traffic Controller Assemblies Traffic Controller Assemblies with NTCIP Requirements ITS Roadway Equipment
SAE J3361 Antenna requirements V2X Antenna Coverage and Test Requirements for US FHWA Class 1 and Class 3-13 Class Vehicles Emergency Vehicle OBE
SAE J5001 OBU Standard Onboard Unit Standard for Connected Vehicles Emergency Vehicle OBE




System Requirements

No System Requirements