Parent Service Package: CF07
< < CF07.1 : CF07.2 : CF08.1 > >

CF07.2: Mobile App-Based Implementation

The driver uses a mobile app to interact with the roadside check facility, providing identification and on-board safety data. The provided data is used to facilitate safety inspections and may be used to inform pull-in decisions.

Relevant Regions: Australia, Canada, European Union, and United States

Enterprise

Development Stage Roles and Relationships

Installation Stage Roles and Relationships

Operations and Maintenance Stage Roles and Relationships
(hide)

Source Destination Role/Relationship
Alerting and Advisory System MaintainerAlerting and Advisory System Maintains
Alerting and Advisory System ManagerAlerting and Advisory System Manages
Alerting and Advisory System ManagerAlerting and Advisory System Operator System Usage Agreement
Alerting and Advisory System OperatorAlerting and Advisory System Operates
Alerting and Advisory System OwnerAlerting and Advisory System Maintainer System Maintenance Agreement
Alerting and Advisory System OwnerAlerting and Advisory System Manager Operations Agreement
Alerting and Advisory System OwnerCommercial Vehicle Administration Center Maintainer Maintenance Data Exchange Agreement
Alerting and Advisory System OwnerCommercial Vehicle Administration Center Owner Information Provision Agreement
Alerting and Advisory System OwnerCommercial Vehicle Administration Center User Service Usage Agreement
Alerting and Advisory System OwnerCommercial Vehicle Administrator Application Usage Agreement
Alerting and Advisory System SupplierAlerting and Advisory System Owner Warranty
Commercial Vehicle Administration Center MaintainerCommercial Vehicle Administration Center Maintains
Commercial Vehicle Administration Center ManagerCommercial Vehicle Administration Center Manages
Commercial Vehicle Administration Center ManagerCommercial Vehicle Administrator System Usage Agreement
Commercial Vehicle Administration Center OwnerCommercial Vehicle Administration Center Maintainer System Maintenance Agreement
Commercial Vehicle Administration Center OwnerCommercial Vehicle Administration Center Manager Operations Agreement
Commercial Vehicle Administration Center OwnerCommercial Vehicle Check Equipment Maintainer Maintenance Data Exchange Agreement
Commercial Vehicle Administration Center OwnerCommercial Vehicle Check Equipment Owner Information Exchange Agreement
Commercial Vehicle Administration Center OwnerCommercial Vehicle Check Equipment User Service Usage Agreement
Commercial Vehicle Administration Center OwnerCommercial Vehicle Inspector Application Usage Agreement
Commercial Vehicle Administration Center OwnerEnforcement Center Maintainer Maintenance Data Exchange Agreement
Commercial Vehicle Administration Center OwnerEnforcement Center Operator Application Usage Agreement
Commercial Vehicle Administration Center OwnerEnforcement Center Owner Information Provision Agreement
Commercial Vehicle Administration Center OwnerEnforcement Center User Service Usage Agreement
Commercial Vehicle Administration Center OwnerFleet and Freight Management Center Maintainer Maintenance Data Exchange Agreement
Commercial Vehicle Administration Center OwnerFleet and Freight Management Center Owner Information Exchange Agreement
Commercial Vehicle Administration Center OwnerFleet and Freight Management Center User Service Usage Agreement
Commercial Vehicle Administration Center OwnerFleet-Freight Manager Application Usage Agreement
Commercial Vehicle Administration Center OwnerOther CV Administration Centers Maintainer Maintenance Data Exchange Agreement
Commercial Vehicle Administration Center OwnerOther CV Administration Centers Operator Application Usage Agreement
Commercial Vehicle Administration Center OwnerOther CV Administration Centers Owner Information Exchange Agreement
Commercial Vehicle Administration Center OwnerOther CV Administration Centers User Service Usage Agreement
Commercial Vehicle Administration Center SupplierCommercial Vehicle Administration Center Owner Warranty
Commercial Vehicle AdministratorCommercial Vehicle Administration Center Operates
Commercial Vehicle Check Equipment MaintainerCommercial Vehicle Check Equipment Maintains
Commercial Vehicle Check Equipment ManagerCommercial Vehicle Check Equipment Manages
Commercial Vehicle Check Equipment ManagerCommercial Vehicle Inspector System Usage Agreement
Commercial Vehicle Check Equipment OwnerCommercial Vehicle Administration Center Maintainer Maintenance Data Exchange Agreement
Commercial Vehicle Check Equipment OwnerCommercial Vehicle Administration Center Owner Information Exchange Agreement
Commercial Vehicle Check Equipment OwnerCommercial Vehicle Administration Center User Service Usage Agreement
Commercial Vehicle Check Equipment OwnerCommercial Vehicle Administrator Application Usage Agreement
Commercial Vehicle Check Equipment OwnerCommercial Vehicle Check Equipment Maintainer System Maintenance Agreement
Commercial Vehicle Check Equipment OwnerCommercial Vehicle Check Equipment Manager Operations Agreement
Commercial Vehicle Check Equipment OwnerCommercial Vehicle Driver Application Usage Agreement
Commercial Vehicle Check Equipment OwnerCommercial Vehicle OBE Maintainer Maintenance Data Exchange Agreement
Commercial Vehicle Check Equipment OwnerCommercial Vehicle OBE Owner Expectation of Information Provision
Commercial Vehicle Check Equipment OwnerCommercial Vehicle OBE User Service Usage Agreement
Commercial Vehicle Check Equipment OwnerEnforcement Center Maintainer Maintenance Data Exchange Agreement
Commercial Vehicle Check Equipment OwnerEnforcement Center Operator Application Usage Agreement
Commercial Vehicle Check Equipment OwnerEnforcement Center Owner Information Exchange Agreement
Commercial Vehicle Check Equipment OwnerEnforcement Center User Service Usage Agreement
Commercial Vehicle Check Equipment SupplierCommercial Vehicle Check Equipment Owner Warranty
Commercial Vehicle DriverCommercial Vehicle OBE Operates
Commercial Vehicle DriverDriver Identification Card Operates
Commercial Vehicle InspectorCommercial Vehicle Check Equipment Operates
Commercial Vehicle OBE MaintainerCommercial Vehicle OBE Maintains
Commercial Vehicle OBE ManagerCommercial Vehicle Driver System Usage Agreement
Commercial Vehicle OBE ManagerCommercial Vehicle OBE Manages
Commercial Vehicle OBE OwnerCommercial Vehicle Check Equipment Maintainer Maintenance Data Exchange Agreement
Commercial Vehicle OBE OwnerCommercial Vehicle Check Equipment Owner Expectation of Data Provision
Commercial Vehicle OBE OwnerCommercial Vehicle Check Equipment User Service Usage Agreement
Commercial Vehicle OBE OwnerCommercial Vehicle Inspector Application Usage Agreement
Commercial Vehicle OBE OwnerCommercial Vehicle OBE Maintainer System Maintenance Agreement
Commercial Vehicle OBE OwnerCommercial Vehicle OBE Manager Operations Agreement
Commercial Vehicle OBE SupplierCommercial Vehicle OBE Owner Warranty
Driver Identification Card MaintainerDriver Identification Card Maintains
Driver Identification Card ManagerCommercial Vehicle Driver System Usage Agreement
Driver Identification Card ManagerDriver Identification Card Manages
Driver Identification Card OwnerCommercial Vehicle Check Equipment Maintainer Maintenance Data Exchange Agreement
Driver Identification Card OwnerCommercial Vehicle Check Equipment Owner Expectation of Data Provision
Driver Identification Card OwnerCommercial Vehicle Check Equipment User Service Usage Agreement
Driver Identification Card OwnerCommercial Vehicle Inspector Application Usage Agreement
Driver Identification Card OwnerDriver Identification Card Maintainer System Maintenance Agreement
Driver Identification Card OwnerDriver Identification Card Manager Operations Agreement
Driver Identification Card SupplierDriver Identification Card Owner Warranty
Enforcement Center MaintainerEnforcement Center Maintains
Enforcement Center ManagerEnforcement Center Manages
Enforcement Center ManagerEnforcement Center Operator System Usage Agreement
Enforcement Center OperatorEnforcement Center Operates
Enforcement Center OwnerCommercial Vehicle Check Equipment Maintainer Maintenance Data Exchange Agreement
Enforcement Center OwnerCommercial Vehicle Check Equipment Owner Information Exchange Agreement
Enforcement Center OwnerCommercial Vehicle Check Equipment User Service Usage Agreement
Enforcement Center OwnerCommercial Vehicle Inspector Application Usage Agreement
Enforcement Center OwnerEnforcement Center Maintainer System Maintenance Agreement
Enforcement Center OwnerEnforcement Center Manager Operations Agreement
Enforcement Center OwnerFleet and Freight Management Center Maintainer Maintenance Data Exchange Agreement
Enforcement Center OwnerFleet and Freight Management Center Owner Information Provision Agreement
Enforcement Center OwnerFleet and Freight Management Center User Service Usage Agreement
Enforcement Center OwnerFleet-Freight Manager Application Usage Agreement
Enforcement Center SupplierEnforcement Center Owner Warranty
Fleet and Freight Management Center MaintainerFleet and Freight Management Center Maintains
Fleet and Freight Management Center ManagerFleet and Freight Management Center Manages
Fleet and Freight Management Center ManagerFleet-Freight Manager System Usage Agreement
Fleet and Freight Management Center OwnerCommercial Vehicle Administration Center Maintainer Maintenance Data Exchange Agreement
Fleet and Freight Management Center OwnerCommercial Vehicle Administration Center Owner Information Exchange Agreement
Fleet and Freight Management Center OwnerCommercial Vehicle Administration Center User Service Usage Agreement
Fleet and Freight Management Center OwnerCommercial Vehicle Administrator Application Usage Agreement
Fleet and Freight Management Center OwnerFleet and Freight Management Center Maintainer System Maintenance Agreement
Fleet and Freight Management Center OwnerFleet and Freight Management Center Manager Operations Agreement
Fleet and Freight Management Center SupplierFleet and Freight Management Center Owner Warranty
Fleet-Freight ManagerFleet and Freight Management Center Operates
Other CV Administration Centers MaintainerOther CV Administration Centers Maintains
Other CV Administration Centers ManagerOther CV Administration Centers Manages
Other CV Administration Centers ManagerOther CV Administration Centers Operator System Usage Agreement
Other CV Administration Centers OperatorOther CV Administration Centers Operates
Other CV Administration Centers OwnerCommercial Vehicle Administration Center Maintainer Maintenance Data Exchange Agreement
Other CV Administration Centers OwnerCommercial Vehicle Administration Center Owner Information Exchange Agreement
Other CV Administration Centers OwnerCommercial Vehicle Administration Center User Service Usage Agreement
Other CV Administration Centers OwnerCommercial Vehicle Administrator Application Usage Agreement
Other CV Administration Centers OwnerOther CV Administration Centers Maintainer System Maintenance Agreement
Other CV Administration Centers OwnerOther CV Administration Centers Manager Operations Agreement
Other CV Administration Centers SupplierOther CV Administration Centers Owner Warranty

Functional

This service package includes the following Functional View PSpecs:

Physical Object Functional Object PSpec Number PSpec Name
Commercial Vehicle Administration Center CVAC Information Exchange 2.5.3.1 Communicate with Border Inspection
2.5.3.2 Analyze Border Clearance Data
2.5.4 Communicate with Other Commercial Vehicle Administration System
2.5.5 Manage Commercial Vehicle and Driver Credentials and Enrollment
2.5.6 Output Commercial Vehicle Enrollment Data to Roadside Facilities
2.5.8 Process Data Received from Roadside Facilities
5.4.6 Process CV Violations
CVAC Safety and Security Administration 2.5.4 Communicate with Other Commercial Vehicle Administration System
2.5.5 Manage Commercial Vehicle and Driver Credentials and Enrollment
2.5.6 Output Commercial Vehicle Enrollment Data to Roadside Facilities
2.5.7 Process Commercial Vehicle Violations
2.5.8 Process Data Received from Roadside Facilities
5.4.6 Process CV Violations
Commercial Vehicle Check Equipment CVCE Citation and Accident Electronic Recording 2.3.3.1 Provide Commercial Vehicle Checkstation Communications
2.3.3.3 Administer Commercial Vehicle Roadside Safety Database
2.3.3.5 Carry-out Commercial Vehicle Roadside Inspection
2.3.4 Detect and Classify Commercial Vehicles and Freight Equipment
2.3.6 Provide Commercial Vehicle Reports
CVCE Electronic Screening 2.3.1 Produce Commercial Vehicle Driver Message at Roadside
2.3.2.1 Administer Commercial Vehicle Roadside Credentials Database
2.3.2.2 Process Screening Transactions
2.3.3.1 Provide Commercial Vehicle Checkstation Communications
2.3.3.3 Administer Commercial Vehicle Roadside Safety Database
2.3.4 Detect and Classify Commercial Vehicles and Freight Equipment
2.3.5 Provide Commercial Vehicle Roadside Operator Interface
2.3.6 Provide Commercial Vehicle Reports
CVCE Safety and Security Inspection 2.3.1 Produce Commercial Vehicle Driver Message at Roadside
2.3.3.1 Provide Commercial Vehicle Checkstation Communications
2.3.3.2 Provide Commercial Vehicle Inspector Handheld Terminal Interface
2.3.3.3 Administer Commercial Vehicle Roadside Safety Database
2.3.3.4 Carry-out Commercial Vehicle Roadside Safety Screening
2.3.3.5 Carry-out Commercial Vehicle Roadside Inspection
2.3.4 Detect and Classify Commercial Vehicles and Freight Equipment
2.3.5 Provide Commercial Vehicle Roadside Operator Interface
2.3.6 Provide Commercial Vehicle Reports
Commercial Vehicle OBE CV On-Board Electronic Screening Support 2.2.3 Provide CV Driver Electronic Credential and Tax Filing Interface
2.3.7 Produce Commercial Vehicle Driver Message on Vehicle
2.4.1 Communicate Commercial Vehicle On-board Data to Roadside
2.4.2 Collect On-board Commercial Vehicle Sensor Data
2.4.6 Provide Commercial Vehicle On-board Data Store Interface
2.4.7 Manage CV On-board Data
2.6.2 Transmit Commercial Vehicle Tag Data
2.6.3 Provide Commercial Driver Tag Data Interface
2.6.4 Provide Lock Tag Data Interface
2.6.5 Manage Commercial Vehicle Tag Data Store
CV On-Board Safety and Security 2.3.7 Produce Commercial Vehicle Driver Message on Vehicle
2.4.1 Communicate Commercial Vehicle On-board Data to Roadside
2.4.2 Collect On-board Commercial Vehicle Sensor Data
2.4.4 Provide Commercial Vehicle Driver Interface
2.4.5 Communicate Commercial Vehicle On-board Data
2.4.6 Provide Commercial Vehicle On-board Data Store Interface
2.4.7 Manage CV On-board Data
2.6.2 Transmit Commercial Vehicle Tag Data
Fleet and Freight Management Center Fleet Administration 2.1.1.1 Manage Commercial Fleet Electronic Credentials and Tax Filing
2.1.1.2 Manage Commercial Vehicle Routes
2.1.1.3 Provide Commercial Fleet Static Route
2.1.1.6 Monitor Commercial Vehicle Route
2.1.2 Provide Commercial Vehicle Fleet Manager Interface
2.1.3 Provide Fleet Manager Commercial Vehicle Communications
2.1.5 Manage Driver Instruction Store
2.1.6 Manage Commercial Vehicle Incidents
2.2.1 Manage CV Electronic Credential and Tax Filing Interface
2.6.1 Provide Commercial Vehicle Manager Tag Data Interface
2.7.6 Provide Freight Manager Interface
2.7.7 Provide Shipper Booking Interface
2.7.8 Manage External Intermodal System Interface
Fleet Maintenance Management 2.1.1.6 Monitor Commercial Vehicle Route
2.1.2 Provide Commercial Vehicle Fleet Manager Interface
2.1.3 Provide Fleet Manager Commercial Vehicle Communications
2.1.7 Schedule Commercial Vehicle Servicing

Physical

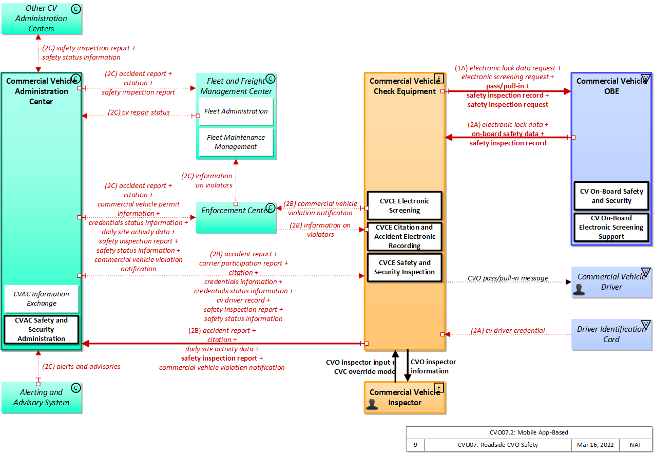
The physical diagram can be viewed in SVG or PNG format and the current format is SVG.
SVG Diagram
PNG Diagram


Display Legend in SVG or PNG

Includes Physical Objects:

Physical Object Class Description
Alerting and Advisory System Center 'Alerting and Advisory System' represents the federal, state, and local alerting and advisory systems that provide alerts, advisories, and other potential threat information that is relevant to surface transportation systems. This includes systems such as the Information Sharing and Analysis Centers (ISACS), the National Infrastructure Protection Center (NIPC), the Homeland Security Advisory System (HSAS), and other systems that provide intelligence about potential, imminent, or actual attacks on the transportation infrastructure or its supporting information systems. This system also represents the early warning and emergency alert systems operated by federal, state, county, and local agencies that provide advisories and alerts regarding all types of emergencies including natural hazards (floods, hurricanes, tornados, earthquakes), accidents (chemical spills, nuclear power plant emergencies) and other civil emergencies such as child abduction alerts that impact transportation system operation and/or require immediate public notification. Note that weather related watches and warnings, such as those issued by the National Hurricane Center, are provided by both this terminator and the Weather Service terminator since many alerting and advisory systems and the National Weather Service both provide severe weather and related hazards information. The alerts and advisories that are provided by the systems represented by this terminator are based on analysis of potential threat information that is collected from a variety of sources, including information collected by ITS systems. The bidirectional interface with this terminator allows potential threat information that is collected by ITS systems to be provided to the alerting and advisory systems to improve their ability to identify threats and provide useful and timely information. The types of information provided by this terminator include general assessments and incident awareness information, advisories that identify potential threats or recommendations to increase preparedness levels, alerts regarding imminent or in-progress emergencies, and specific threat information such as visual imagery used for biometric image processing.
Commercial Vehicle Administration Center Center The 'Commercial Vehicle Administration Center' performs administrative functions supporting credentials, tax, and safety regulations associated with commercial vehicles. It issues credentials, collects fees and taxes, and supports enforcement of credential requirements. It communicates with motor carriers to process credentials applications and collect fuel taxes, weight/distance taxes, and other taxes and fees associated with commercial vehicle operations. It also receives applications for, and issues special Oversize/Overweight and HAZMAT permits in coordination with cognizant authorities. It coordinates with other Commercial Vehicle Administration Centers (in other states/regions) to support nationwide access to credentials and safety information for administration and enforcement functions. It communicates with field equipment to enable credential checking and safety information collection at the roadside. It makes safety information available to qualified stakeholders to identify carriers and drivers that operate unsafely.
Commercial Vehicle Check Equipment Field 'Commercial Vehicle Check Equipment' supports automated vehicle identification at mainline speeds for credential checking, roadside safety inspections, and weigh-in-motion using two-way data exchange. These capabilities include providing warnings to the commercial vehicle drivers, their fleet managers, and proper authorities of any safety problems that have been identified, accessing and examining historical safety data, and automatically deciding whether to allow the vehicle to pass or require it to stop with operator manual override. Commercial Vehicle Check Equipment also provides supplemental inspection services such as expedited brake inspections, the use of operator hand-held devices, mobile screening sites, on-board safety database access, and the enrollment of vehicles and carriers in the electronic clearance program.
Commercial Vehicle Driver Vehicle The 'Commercial Vehicle Driver' represents the people that operate vehicles transporting goods, including both long haul trucks and local pick-up and delivery vans. This physical object is complementary to the Driver physical object in that it represents those interactions which are unique to Commercial Vehicle Operations. Information flowing from the Commercial Vehicle Driver includes those system inputs specific to Commercial Vehicle Operations.
Commercial Vehicle Inspector Field The people who perform regulatory inspection of Commercial Vehicles in the field. CVO Inspectors support roadside inspection, weighing, and checking of credentials either through automated preclearance or manual methods. The Commercial Vehicle Inspector is an inspection and enforcement arm of regulatory agencies with frequent direct interface with Commercial Vehicles and their Drivers.
Commercial Vehicle OBE Vehicle The Commercial Vehicle On-Board Equipment (OBE) resides in a commercial vehicle and provides the sensory, processing, storage, and communications functions necessary to support safe and efficient commercial vehicle operations. It provides two-way communications between the commercial vehicle drivers, their fleet managers, attached freight equipment, and roadside officials. A separate 'Vehicle OBE' physical object supports vehicle safety and driver information capabilities that apply to all vehicles, including commercial vehicles. The Commercial Vehicle OBE supplements these general ITS capabilities with capabilities that are specific to commercial vehicles.
Driver Identification Card Vehicle 'Driver Identification Card' represents the card or device that enables the transfer of electronic identification information for a driver. This may include license information, biometrics, and other data to identify the driver. Typically the card will be issued by a government agency (e.g. a state driver licensing agency).
Enforcement Center Center The 'Enforcement Center' represents the systems that receive reports of violations detected by various ITS facilities including individual vehicle emissions, lane violations, toll violations, CVO violations, etc.
Fleet and Freight Management Center Center The 'Fleet and Freight Management Center' provides the capability for commercial drivers and fleet-freight managers to receive real-time routing information and access databases containing vehicle and/or freight equipment locations as well as carrier, vehicle, freight equipment and driver information. The 'Fleet and Freight Management Center' also provides the capability for fleet managers to monitor the safety and security of their commercial vehicle drivers and fleet.
Other CV Administration Centers Center 'Other CV Administration Centers' is intended to provide a source and destination for information flows between peer (e.g. inter-regional) commercial vehicle administration centers. It enables commercial vehicle administration activities to be coordinated across different jurisdictional areas. It encompasses all functions associated with commercial vehicle safety, registration, and operating authority for non-U.S. based commercial motor vehicle carriers. The agencies represented herein may include Federal, state, provincial, and local regulatory entities outside the U.S.

Includes Functional Objects:

Functional Object Description Physical Object
CV On-Board Electronic Screening Support 'CV On-Board Electronic Screening Support' exchanges information with roadside facilities, providing information such as driver, vehicle, and carrier identification to roadside facilities that can be used to support electronic screening. Pass/pull-in messages are received and presented to the commercial vehicle driver and screening events are recorded. Additional information, including trip records (e.g., border clearance information), safety inspection records, cargo information, and driver status information may also be collected, stored, and made available to the roadside facility. Commercial Vehicle OBE
CV On-Board Safety and Security 'CV On-Board Safety and Security' collects and processes vehicle and driver safety and security information and provides safety and security information to the Fleet and Freight Management Center. It also supplies this information to the roadside facilities both at mainline speeds and while stopped for inspections. Safety information may also be provided at predetermined trigger areas using wireless communications. The capability to alert the commercial vehicle driver whenever there is a critical safety or security problem or potential emergency is also provided. It also supports on-board driver safety log maintenance and checking. Commercial Vehicle OBE
CVAC Information Exchange 'CVAC Information Exchange' supports the exchange of safety, credentials, permit data, and other data concerning the operation of commercial vehicles among jurisdictions. The object also supports the exchange of safety (e.g., driver logs), credentials, permit, and operations data between systems (for example, an administrative center and the roadside check facilities) within a single jurisdiction. Data are collected from multiple authoritative sources and packaged into snapshots (top-level summary and critical status information) and profiles (detailed and historical data). Data is made available to fleet operators and other information requestors on request or based on subscriptions established by the requestor. Commercial Vehicle Administration Center
CVAC Safety and Security Administration 'CVAC Safety and Security Administration' provides commercial vehicle safety and security criteria to roadside check facilities, collects and reviews safety and security data from the field and distributes safety and security information to other centers, carriers, and enforcement agencies. It also supports wireless roadside inspections, including carrier enrollment, managing and distributing information about trigger areas where wireless inspections may occur, and monitoring the condition of the commercial vehicle and driver using wireless communications at identified trigger areas. It supports the collection and review of carrier and driver safety and security data and supports determination of the carrier and driver safety and security ratings. It clears the out-of-service status when the responsible carrier or driver reports that deficiencies flagged during inspections have been corrected. Commercial Vehicle Administration Center
CVCE Citation and Accident Electronic Recording 'CVCE Citation and Accident Electronic Recording' documents accidents, citations, and violations identified during roadside safety inspections and forwards the information to the Commercial Vehicle Administration Center for processing. It collects data from the vehicle to help characterize the circumstances surrounding the accident. Commercial Vehicle Check Equipment
CVCE Electronic Screening 'CVCE Electronic Screening' supports electronic credentials and safety screening of commercial vehicles at mainline speeds. It processes the data from the commercial vehicles along with accessed database information to determine whether a pull-in message is needed. It may also generate random pull-in messages with provisions for facility operators and enforcement officials to have manual override capabilities. Commercial Vehicle Check Equipment
CVCE Safety and Security Inspection 'CVCE Safety and Security Inspection' supports the roadside safety inspection process, including wireless roadside inspections that are conducted remotely. It reads on-board safety data at mainline speeds to rapidly check the vehicle and driver and accesses historical and current safety data after identifying vehicles at mainline speeds or while stopped at the roadside. The capabilities to process safety data and issue pull-in messages or provide warnings to the driver, carrier, and enforcement agencies are also provided. It includes hand held or automatic devices to rapidly inspect the vehicle and driver, including driver logs. Results of screening and summary safety inspection data are stored and maintained. Since a vehicle may cross jurisdictional boundaries during a trip, it supports the concept of a last clearance event record carried on the vehicle tag. The last clearance event record reflects the results of the roadside verification action. For example, if the vehicle is pulled over in State A and undergoes credential, weight, and safety checks, the results of the clearance process are written to the vehicle s tag. If the vehicle continues the trip and passes a roadside station in State B, the State B station has access to the results of the previous pull-in because it can read the last clearance event record written by the State A roadside station. It associates high-risk cargo with the container/chassis, manifest, carrier, vehicle and driver transporting it. Commercial Vehicle Check Equipment
Fleet Administration 'Fleet Administration' provides vehicle tracking, dispatch, and reporting capabilities to fleet management personnel. It gathers current road conditions, commercial vehicle-specific traffic and parking information, prepares vehicle routes, and provides a fleet interface for toll collection. It also provides route plan information for network performance evaluation. As part of the tracking function, it monitors commercial vehicle location, compares it against the known route and notifies the Emergency Management Center and Fleet-Freight Manager of any deviations, including HAZMAT route restriction violations. It supports carrier participation in wireless roadside inspection programs, monitoring geographic trigger areas and providing current safety data on behalf of the commercial vehicles it manages. It supports pre-hiring checks for potential drivers and monitors the performance of each driver who is hired. It also supports ongoing monitoring of the company’s safety performance. Fleet and Freight Management Center
Fleet Maintenance Management 'Fleet Maintenance Management' tracks and monitors diagnostic results, vehicle mileage, inspection records, driver logs, and repair and service records collected from a commercial vehicle fleet equipped with on-board monitoring equipment. The data is used to develop preventative maintenance and repair schedules and repair and service records are maintained. Fleet and Freight Management Center

Includes Information Flows:

Information Flow Description
accident report Report of commercial vehicle safety accident. The information may be provided as a response to a real-time query or proactively by the source. The query flow is not explicitly shown.
alerts and advisories Assessments (general incident and vulnerability awareness information), advisories (identification of threats or recommendations to increase preparedness levels), and alerts (information on imminent or in-progress emergencies). This flow also provides supporting descriptive detail on incidents, threats, and vulnerabilities to increase preparedness and support effective response to threats against the surface transportation system.
carrier participation report Report that summarizes motor carrier participation in CVO programs. Used to identify the level of active participation and to report which enrolled carriers are not participating as expected.
citation Report of commercial vehicle citation. The citation includes references to the statute(s) that was (were) violated. It includes information on the violator and the officer issuing the citation. A citation differs from a violation because it is adjudicated by the courts. The information may be provided as a response to a real-time query or proactively by the source. The query flow is not explicitly shown.
commercial vehicle permit information Information for commercial vehicle permits for oversize, overweight, or for dangerous goods. The query flow is not explicitly shown.
commercial vehicle violation notification Notification of a violation. The violation notification flow describes the statute or regulation that was violated and how it was violated (e. g., overweight on specific axle by xxx pounds or which brake was out of adjustment and how far out of adjustment it was). A violation differs from a citation because it is not adjudicated by the courts. It specifically includes the date/time and location of the violation and identification of the vehicle, driver, and associated equipment/cargo.
credentials information Response containing full vehicle fuel tax and registration credentials information. "Response" may be provided in reaction to a real-time query or a standing request for updated information. The query flow is not explicitly shown.
credentials status information Credentials information such as registration, licensing, insurance, check flags, and electronic screening enrollment data. A unique identifier is included. Corresponds to the credentials portion of CVISN "snapshots." The status information may be provided as a response to a real-time query or as a result of a standing request for updated information (subscription). This may also include information about non-U.S. fleets for use by U.S. authorities, and information regarding U.S. fleets made available to Mexican and Canadian authorities. The query flow is not explicitly shown.
cv driver credential Driver information (e.g., identity, biometrics, address, date of birth, endorsements, restrictions) stored on a driver’s license or other official identification card used to identify a driver of commercial vehicles.
cv driver record Information typically maintained by a state driver licensing agency about a driver of a commercial vehicle including driver identification data, license data, permit data, and driving history details. The query flow is not explicitly shown.
cv repair status Information about the completion of a repair to a commercial vehicle.
CVC override mode This flow represents the tactile or auditory interface with ITS equipment containing the manual override of automated pass/pull-in decisions generated by the Commercial Vehicle Check station.
CVO inspector information This flow represents the visual or auditory interface with ITS equipment containing credential, safety, and preclearance information and instructions to the commercial vehicle inspector.
CVO inspector input This flow represents the tactile or auditory interface with ITS equipment containing requests from the commercial vehicle inspector to operate the commercial vehicle inspection station.
CVO pass/pull-in message This flow represents the visual or auditory interface with ITS equipment containing a message sent to commercial vehicle driver indicating whether to bypass or requesting pull in to inspection/verification stop along with inspection results (e. g., LED indicator on transponder or variable message sign).
daily site activity data Record of daily activities at commercial vehicle check stations including summaries of screening events and inspections.
electronic lock data Notification to roadside (via transponder) of the presence and status of electronic cargo locks.
electronic lock data request Request from roadside for data regarding presence and status of electronic cargo locks.
electronic screening request Request for identification data to support electronic screening.
information on violators Information on violators provided by a law enforcement agency. May include information about commercial vehicle violations or other kinds of violations associated with the particular entity. The information may be provided as a response to a real-time query or proactively by the source. The query flow is not explicitly shown.
on-board safety data Safety data measured by on-board sensors. Includes information about the vehicle, vehicle components, cargo, and driver. The query flow is not explicitly shown.
pass/pull-in Command to commercial vehicle to pull into or bypass inspection station.
safety inspection record Record containing results of commercial vehicle safety inspection.
safety inspection report Report containing results of commercial vehicle safety inspection. The information may be provided as a response to a real-time query or proactively by the source. The query flow is not explicitly shown.
safety inspection request Request for safety inspection record.
safety status information Safety information such as safety ratings, security ratings or flags, inspection summaries, and violation summaries. A unique identifier is included. Corresponds to the safety and security portion of CVISN "snapshots." The status information may be provided as a response to a real-time query or as a result of a standing request for updated information (subscription). This may also include information about non-U.S. fleets for use by U.S. authorities, and information regarding U.S. fleets made available to Mexican and Canadian authorities. The query flow is not explicitly shown.

Goals and Objectives

Associated Planning Factors and Goals

Planning Factor Goal

Associated Objective Categories

Objective Category

Associated Objectives and Performance Measures

Objective Performance Measure


 
Since the mapping between objectives and service packages is not always straight-forward and often situation-dependent, these mappings should only be used as a starting point. Users should do their own analysis to identify the best service packages for their region.

Needs and Requirements

Need Functional Object Requirement

Related Sources

Document Name Version Publication Date
None


Security

In order to participate in this service package, each physical object should meet or exceed the following security levels.

Physical Object Security
Physical Object Confidentiality Integrity Availability Security Class
Alerting and Advisory System Moderate High Moderate Class 3
Commercial Vehicle Administration Center High High Moderate Class 4
Commercial Vehicle Check Equipment High High Moderate Class 4
Commercial Vehicle OBE High High Moderate Class 4
Driver Identification Card High Moderate Moderate Class 4
Enforcement Center High High Moderate Class 4
Fleet and Freight Management Center High High Moderate Class 4
Other CV Administration Centers High High Moderate Class 4



In order to participate in this service package, each information flow triple should meet or exceed the following security levels.

Information Flow Security
Source Destination Information Flow Confidentiality Integrity Availability
Basis Basis Basis
Alerting and Advisory System Commercial Vehicle Administration Center alerts and advisories Moderate High Moderate
Large numbers of alerts and advisories may be supported by this flow, and while much of this information is eventually intended for public release, it could be misinterpreted. Better to keep confidential to the point where it is reformatted and presented in a fashion suitable to widespread distribution. It could include limited PII in incident descriptions, which also justifies obfuscation. Large numbers of alerts and advisories, if incorrectly reported, could have widespread effects on the management of the surface transportation system. If the scale is small this might be reduced to MODERATE. Should be reported in timely and consistent fashion to enable proper system management. Failure to receive this flow could lead to significant mobility degradation.
Commercial Vehicle Administration Center Commercial Vehicle Check Equipment accident report Moderate Moderate Moderate
Commercial vehicle safety accident report will include particulars of involved operators and vehicles and possibly other PII. Repurcussions of inaccurate data likely limited to the operators involved which should be small in number. Any such repurcussions are pos-real time and so should have measures for correcting inaccurate data, thus limited to MODERATE. Timely access required for some application functionality, but borderline to LOW availability as none of this should be strictly real-time.
Commercial Vehicle Administration Center Commercial Vehicle Check Equipment carrier participation report Moderate Moderate Low
Possibly competitive information, so should be protected to avoid anti-competitive business practices. Doesn't seem critical to any real-time application, but as with all flows should be correct. A candidate for LOW. No real time data; if this gets delayed there is no appreciable impact.
Commercial Vehicle Administration Center Commercial Vehicle Check Equipment citation Moderate Moderate Moderate
May contain PII, depending on the citation and type of information included could be HIGH. Citation information should be correct and timely or the destination may be improperly informed of citation information, jeopardizing the operations of affected vehicles. Citation information should be correct and timely or the destination may be improperly informed of citation information, jeopardizing the operations of affected vehicles.
Commercial Vehicle Administration Center Commercial Vehicle Check Equipment credentials information High Moderate Moderate
Credentials contain PII and proprietary information including trip data. This is private and competitive. If revealed, could provide leverage over carrier and/or vehicle. Incorrect or unavailable credentials information could delay clearance, could result in incorrect assessment of penalties. MODERATE and not HIGH because the impact should be limited. Incorrect or unavailable credentials information could delay clearance, could result in incorrect assessment of penalties. MODERATE and not HIGH because the impact should be limited.
Commercial Vehicle Administration Center Commercial Vehicle Check Equipment credentials status information High Moderate Moderate
Credentials contain PII and proprietary information including trip data. This is private and competitive. If revealed, could provide leverage over carrier and/or vehicle. Incorrect or unavailable credentials information could delay clearance, could result in incorrect assessment of penalties. MODERATE and not HIGH because the impact should be limited. Incorrect or unavailable credentials information could delay clearance, could result in incorrect assessment of penalties. MODERATE and not HIGH because the impact should be limited.
Commercial Vehicle Administration Center Commercial Vehicle Check Equipment cv driver record High High Moderate
Contains PII including driver identity, license and citations. If this were revealed then leverage could be had over the driver. Incorrect or unavailable information could lead to a cited driver proceeding when he should not, or a clear driver improperly cited. In either case, this could be used to manipulate the driver's clearance. Incorrect or unavailable information could lead to a cited driver proceeding when he should not, or a clear driver improperly cited. In either case, this could be used to manipulate the driver's clearance. Availability set to MODERATE because without this data, the CVCE operator will fall back on other processes.
Commercial Vehicle Administration Center Commercial Vehicle Check Equipment safety inspection report High High Moderate
Inspection results are vehicle-specific even if they don't include PII, and thus between the inspection agency and the vehicle owner. Divulging this information could provide leverage or business advantage. Marked HIGH because this is likely to include many records, so reveal of this flow would compromise many records and by extension, PII for many operators. Inspection results are vehicle-specific even if they don't include PII, and thus between the inspection agency and the vehicle owner. Divulging this information could provide leverage or business advantage. Marked HIGH because this is likely to include many records, so alteration of this flow would compromise many records and by extension, PII for many operators. If this information is not available the commercial vehicle operator may be inconvenienced, though the armount of time lost may vary depending on the inspection regime. Could be LOW.
Commercial Vehicle Administration Center Commercial Vehicle Check Equipment safety status information Moderate Moderate Moderate
Credentials data are vehicle-specific even if they don't include PII, and thus between the inspection agency and the vehicle owner. Divulging this information could provide leverage or business advantage. Incorrect or corrupted credentials data will affect the individual commercial vehicle and should be correct, but the scope of such corruption or errors should be limited. If this information is not available it may slow processing of vehicles through the CVCE.
Commercial Vehicle Administration Center Enforcement Center accident report Moderate Moderate Moderate
Commercial vehicle safety accident report will include particulars of involved operators and vehicles and possibly other PII. Repurcussions of inaccurate data likely limited to the operators involved which should be small in number. Any such repurcussions are pos-real time and so should have measures for correcting inaccurate data, thus limited to MODERATE. Timely access required for some application functionality, but borderline to LOW availability as none of this should be strictly real-time.
Commercial Vehicle Administration Center Enforcement Center citation Moderate Moderate Moderate
May contain PII, depending on the citation and type of information included could be HIGH. Citation information should be correct and timely or the destination may be improperly informed of citation information, jeopardizing the operations of affected vehicles. Citation information should be correct and timely or the destination may be improperly informed of citation information, jeopardizing the operations of affected vehicles.
Commercial Vehicle Administration Center Enforcement Center commercial vehicle permit information Moderate Moderate Moderate
Indicates company and individual vehicle permitting information, which is competitive commercial data. Observation of this information could provide leverage or business advantage over a particular carrier. If incorrect the Enforcement Center may be misled about what permits a given vehicle has or needs, resulting in a potential for being improperly permitted and penalized. MODERATE and not HIGH because the impact is likely to be limited and can likely be easily addressed. If this flow is inconsistently available there is probably little harm. It may be required for real-time CVO checking action, but the effect will apply to only one or at most, a limited number of drivers at a given location.
Commercial Vehicle Administration Center Enforcement Center commercial vehicle violation notification High Moderate Low
Contains PII and violation information, that if disclosed to parties other than the destination could provide leverage (business or personal) over the commercial vehicle. Violation information needs to be correct or the commercial vehicle may be improperly penalized, or not when it should be. This is probably not a severe consequence however, so MODERATE. This flow does not need to be real-time as there will be a backup (manual) mechanism, and buffering or batch uploads would also suffice.
Commercial Vehicle Administration Center Enforcement Center credentials status information High Moderate Moderate
Credentials contain PII and proprietary information including trip data. This is private and competitive. If revealed, could provide leverage over carrier and/or vehicle. Incorrect or unavailable credentials information could delay clearance, could result in incorrect assessment of penalties. MODERATE and not HIGH because the impact should be limited. Incorrect or unavailable credentials information could delay clearance, could result in incorrect assessment of penalties. MODERATE and not HIGH because the impact should be limited.
Commercial Vehicle Administration Center Enforcement Center daily site activity data High Moderate Low
Contains IDs and screening results. Given that this represents a large volume of IDs and results, capture of this information could provide leverage or advantage over a large number of vehicles and carriers. Also has vehicle IDs that could be used to track vehicle movements, not in real-time but in the long term, which could betray business practices. This data is intended to be used to identify "problem vehicles." Any errors could lead to the wrong vehicles being targeted, which will have some operational impacts. Not a real time report, only a batch upload.
Commercial Vehicle Administration Center Enforcement Center safety inspection report High High Moderate
Inspection results are vehicle-specific even if they don't include PII, and thus between the inspection agency and the vehicle owner. Divulging this information could provide leverage or business advantage. Marked HIGH because this is likely to include many records, so reveal of this flow would compromise many records and by extension, PII for many operators. Inspection results are vehicle-specific even if they don't include PII, and thus between the inspection agency and the vehicle owner. Divulging this information could provide leverage or business advantage. Marked HIGH because this is likely to include many records, so alteration of this flow would compromise many records and by extension, PII for many operators. If this information is not available the commercial vehicle operator may be inconvenienced, though the armount of time lost may vary depending on the inspection regime. Could be LOW.
Commercial Vehicle Administration Center Enforcement Center safety status information Moderate Moderate Moderate
Credentials data are vehicle-specific even if they don't include PII, and thus between the inspection agency and the vehicle owner. Divulging this information could provide leverage or business advantage. Incorrect or corrupted credentials data will affect the individual commercial vehicle and should be correct, but the scope of such corruption or errors should be limited. If this information is not available it may slow processing of vehicles administered through equipment managed by other CVAC.
Commercial Vehicle Administration Center Fleet and Freight Management Center accident report Moderate Moderate Moderate
Commercial vehicle safety accident report will include particulars of involved operators and vehicles and possibly other PII. Repurcussions of inaccurate data likely limited to the operators involved which should be small in number. Any such repurcussions are pos-real time and so should have measures for correcting inaccurate data, thus limited to MODERATE. Timely access required for some application functionality, but borderline to LOW availability as none of this should be strictly real-time.
Commercial Vehicle Administration Center Fleet and Freight Management Center citation Moderate Moderate Moderate
May contain PII, depending on the citation and type of information included could be HIGH. Citation information should be correct and timely or the destination may be improperly informed of citation information, jeopardizing the operations of affected vehicles. Citation information should be correct and timely or the destination may be improperly informed of citation information, jeopardizing the operations of affected vehicles.
Commercial Vehicle Administration Center Fleet and Freight Management Center safety inspection report High High Moderate
Inspection results are vehicle-specific even if they don't include PII, and thus between the inspection agency and the vehicle owner. Divulging this information could provide leverage or business advantage. Marked HIGH because this is likely to include many records, so reveal of this flow would compromise many records and by extension, PII for many operators. Inspection results are vehicle-specific even if they don't include PII, and thus between the inspection agency and the vehicle owner. Divulging this information could provide leverage or business advantage. Marked HIGH because this is likely to include many records, so alteration of this flow would compromise many records and by extension, PII for many operators. If this information is not available the commercial vehicle operator may be inconvenienced, though the armount of time lost may vary depending on the inspection regime. Could be LOW.
Commercial Vehicle Administration Center Other CV Administration Centers safety inspection report High High Moderate
Inspection results are vehicle-specific even if they don't include PII, and thus between the inspection agency and the vehicle owner. Divulging this information could provide leverage or business advantage. Marked HIGH because this is likely to include many records, so reveal of this flow would compromise many records and by extension, PII for many operators. Inspection results are vehicle-specific even if they don't include PII, and thus between the inspection agency and the vehicle owner. Divulging this information could provide leverage or business advantage. Marked HIGH because this is likely to include many records, so alteration of this flow would compromise many records and by extension, PII for many operators. If this information is not available the commercial vehicle operator may be inconvenienced, though the armount of time lost may vary depending on the inspection regime. Could be LOW.
Commercial Vehicle Administration Center Other CV Administration Centers safety status information Moderate Moderate Moderate
Credentials data are vehicle-specific even if they don't include PII, and thus between the inspection agency and the vehicle owner. Divulging this information could provide leverage or business advantage. Incorrect or corrupted credentials data will affect the individual commercial vehicle and should be correct, but the scope of such corruption or errors should be limited. If this information is not available it may slow processing of vehicles administered through equipment managed by other CVAC.
Commercial Vehicle Check Equipment Commercial Vehicle Administration Center accident report Moderate Moderate Moderate
Commercial vehicle safety accident report will include particulars of involved operators and vehicles and possibly other PII. Repurcussions of inaccurate data likely limited to the operators involved which should be small in number. Any such repurcussions are pos-real time and so should have measures for correcting inaccurate data, thus limited to MODERATE. Timely access required for some application functionality, but borderline to LOW availability as none of this should be strictly real-time.
Commercial Vehicle Check Equipment Commercial Vehicle Administration Center citation Moderate Moderate Moderate
May contain PII, depending on the citation and type of information included could be HIGH. Citation information should be correct and timely or the destination may be improperly informed of citation information, jeopardizing the operations of affected vehicles. Citation information should be correct and timely or the destination may be improperly informed of citation information, jeopardizing the operations of affected vehicles.
Commercial Vehicle Check Equipment Commercial Vehicle Administration Center commercial vehicle violation notification High Moderate Low
Contains PII and violation information, that if disclosed to parties other than the destination could provide leverage (business or personal) over the commercial vehicle. Violation information needs to be correct or the commercial vehicle may be improperly penalized, or not when it should be. This is probably not a severe consequence however, so MODERATE. This flow does not need to be real-time as there will be a backup (manual) mechanism, and buffering or batch uploads would also suffice.
Commercial Vehicle Check Equipment Commercial Vehicle Administration Center daily site activity data High Moderate Low
Contains IDs and screening results. Given that this represents a large volume of IDs and results, capture of this information could provide leverage or advantage over a large number of vehicles and carriers. Also has vehicle IDs that could be used to track vehicle movements, not in real-time but in the long term, which could betray business practices. This data is intended to be used to identify "problem vehicles." Any errors could lead to the wrong vehicles being targeted, which will have some operational impacts. Not a real time report, only a batch upload.
Commercial Vehicle Check Equipment Commercial Vehicle Administration Center safety inspection report High High Moderate
Inspection results are vehicle-specific even if they don't include PII, and thus between the inspection agency and the vehicle owner. Divulging this information could provide leverage or business advantage. Marked HIGH because this is likely to include many records, so reveal of this flow would compromise many records and by extension, PII for many operators. Inspection results are vehicle-specific even if they don't include PII, and thus between the inspection agency and the vehicle owner. Divulging this information could provide leverage or business advantage. Marked HIGH because this is likely to include many records, so alteration of this flow would compromise many records and by extension, PII for many operators. If this information is not available the commercial vehicle operator may be inconvenienced, though the armount of time lost may vary depending on the inspection regime. Could be LOW.
Commercial Vehicle Check Equipment Commercial Vehicle Driver CVO pass/pull-in message Not Applicable High High
This interface is also directly observable. Data should be correct as it relates to CVO, however there is generally another mechanism to double-check this data, which is why it is MODERATE and not HIGH. If roadside mechanisms are not existant, then this would be HIGH. Data should be available as it relates to CVO, however there is generally another mechanism to double-check this data, which is why it is MODERATE and not HIGH. If roadside mechanisms are not existant, then this would be HIGH.
Commercial Vehicle Check Equipment Commercial Vehicle Inspector CVO inspector information Not Applicable High High
Commercial Vehicle Operations human interfaces should not be casually viewable for competitive reasons. Data should be correct as it relates to CVO, and given that this is the primary interface between inspector and inspection results, must be HIGH for both integrity and availability or the inspection regime breaks down. Data should be correct as it relates to CVO, and given that this is the primary interface between inspector and inspection results, must be HIGH for both integrity and availability or the inspection regime breaks down.
Commercial Vehicle Check Equipment Commercial Vehicle OBE electronic lock data request Low Moderate Low
This request is sent to all vehicles entering the border, and does not contain any sensitive information. This needs to verify that it is coming from a valid sender. If this request is not received, the system will not broadcast its Electronic Lock Data. However, there are multiple chances for this data to be transmitted and received. Additionally, if this information is never received the vehicle will be handled in the same way that it was prior to the implementation of this system.
Commercial Vehicle Check Equipment Commercial Vehicle OBE electronic screening request Moderate High Moderate
Request for screening does not contain PII, but implies a response that may contain PII. In order to be acted upon the request must be correct, and if not acted upon manual processes may intervene. Additionally, MaM-type attacks may be used to mislead, confuse or otherwise harm the commercial vehicle or check equipment. Without this flow manual processes may take over, but those have a time cost to the commercial vehicle.
Commercial Vehicle Check Equipment Commercial Vehicle OBE pass/pull-in Low High Moderate
This is directly observable data. This message is directly acted upon. It should not be possible to spoof a border inspection station bypass. Provision of the pull-in request will have other backup mechanisms in most instances, but should be correct to avoid confusion or incorrect action by the receiving vehicle.
Commercial Vehicle Check Equipment Commercial Vehicle OBE safety inspection record Moderate Moderate Moderate
Inspection results are vehicle-specific even if they don't include PII, and thus between the inspection agency and the vehicle owner. Divulging this information could provide leverage or business advantage. Incorrect or corrupted inspection records will affect the individual commercial vehicle and should be correct, but the scope of such corruption or errors should be limited. If this information is not available the commercial vehicle operator may be inconvenienced, though the armount of time lost may vary depending on the inspection regime. Could be LOW.
Commercial Vehicle Check Equipment Commercial Vehicle OBE safety inspection request Moderate Moderate Moderate
Might have vehicle identifier. Questionable if it needs to be obfuscated. This request may imply observation of a condition suggesting potential safety inspection issue, which is personal information. Requests should be accurate and not tampered with, otherwise delays may ensue as the proper information would not be returned. Probably involved as part of a real-time inspection regime, which if not available would slow down inspection processes. If an alternative mechanisms can be identified, this might be LOW.
Commercial Vehicle Check Equipment Enforcement Center commercial vehicle violation notification High Moderate Low
Contains PII and violation information, that if disclosed to parties other than the destination could provide leverage (business or personal) over the commercial vehicle. Violation information needs to be correct or the commercial vehicle may be improperly penalized, or not when it should be. This is probably not a severe consequence however, so MODERATE. This flow does not need to be real-time as there will be a backup (manual) mechanism, and buffering or batch uploads would also suffice.
Commercial Vehicle Inspector Commercial Vehicle Check Equipment CVC override mode Not Applicable High High
Commercial Vehicle Operations human interfaces should not be casually viewable for competitive reasons. Overrides must be correct and available or it would be possible for a vehicle that the inspector wants to see to pass through uninspected, which could have a safety impact. Overrides must be correct and available or it would be possible for a vehicle that the inspector wants to see to pass through uninspected, which could have a safety impact.
Commercial Vehicle Inspector Commercial Vehicle Check Equipment CVO inspector input Not Applicable High High
Commercial Vehicle Operations human interfaces should not be casually viewable for competitive reasons. Data should be correct as it relates to CVO, and given that this is the primary interface between inspector and inspection results, must be HIGH for both integrity and availability or the inspection regime breaks down. Data should be correct as it relates to CVO, and given that this is the primary interface between inspector and inspection results, must be HIGH for both integrity and availability or the inspection regime breaks down.
Commercial Vehicle OBE Commercial Vehicle Check Equipment electronic lock data Low Moderate Low
The presence of electronic locks will most likely be observable by looking at the cargo doors. This data is being reported by the vehicles attempting to cross the border, all the data reported by them should be verified before being trusted. Considering that, the integrity could never be a HIGH. However if this data is incorrect often, it will be of little use to the system. If this data is missing, the system cannot make a decision about how to handle that vehicle. However, there are multiple chances for this data to be transmitted and received. Additionally, if the vehicle is not pre-approved it will be handled by border security.
Commercial Vehicle OBE Commercial Vehicle Check Equipment on-board safety data High High Moderate
Contains PII of commercial vehicle operator, vehicle cargo as well as characteristics related to regulation and the vehicle's past history related to regulatory compliance. Interception, of this information would compromise the owner and/or operator of the commercial vehicle. Contains PII of commercial vehicle operator as well as cargo, vehicle characteristics related to regulation and the vehicle's past history related to regulatory compliance. Corruption or falsification of this information would enable illegal operations of the commercial vehicle in question. Alternative mechanisms exist to collect this data, though they require more manpower and negatively affect all parties involved with regard to time spent.
Commercial Vehicle OBE Commercial Vehicle Check Equipment safety inspection record Moderate Moderate Moderate
Inspection results are vehicle-specific even if they don't include PII, and thus between the inspection agency and the vehicle owner. Divulging this information could provide leverage or business advantage. Incorrect or corrupted inspection records will affect the individual commercial vehicle and should be correct, but the scope of such corruption or errors should be limited. If this information is not available the commercial vehicle operator may be inconvenienced, though the armount of time lost may vary depending on the inspection regime. Could be LOW.
Driver Identification Card Commercial Vehicle Check Equipment cv driver credential High Moderate Moderate
Credentials contain PII and proprietary information. This is private and competitive. If revealed, could provide leverage over carrier and/or vehicle. Incorrect or unavailable credentials information could delay clearance, could result in incorrect assessment of penalties. MODERATE because the impact should be limited to a single vehicle per instance. Incorrect or unavailable credentials information could delay clearance, could result in incorrect assessment of penalties. MODERATE because the impact should be limited to a single vehicle per instance.
Enforcement Center Commercial Vehicle Check Equipment information on violators High Moderate Low
Contains PII and violation information, that if disclosed to parties other than the destination could provide leverage (business or personal) over the commercial vehicle. Violation information needs to be correct or the commercial vehicle may be improperly penalized, or not when it should be. This is probably not a severe consequence however, so MODERATE. This flow does not need to be real-time as there will be a backup (manual) mechanism, and buffering or batch uploads would also suffice.
Enforcement Center Fleet and Freight Management Center information on violators High Moderate Moderate
Contains PII and violation information, that if disclosed to parties other than the destination could provide leverage (business or personal) over the commercial vehicle. Should be correct due to actions that may be taken as a result of this information. Corruption or modification of data may lead to actions taken against parties that should not be acted against, or a lack of action against someone that should be penalized. Such actions likely limited in scope and certainly limited in targets, thus MODERATE. CV operations generally should be kept up to date on violations so they may response appropriately. Lack of this flow will delay those actions, but the consequences of such while significant are unlikely to be catastrophic.
Fleet and Freight Management Center Commercial Vehicle Administration Center cv repair status Moderate Moderate Low
Repair status implies uptime/downtime, which could be competitive information that if exposed to a third party could provide business leverage. Some degree of assurance of correctness is necessary for the application to function. Probably does not need to be active all the time, though it does need to function on state change. Generally LOW, though for large fleets may need to be MODERATE.
Other CV Administration Centers Commercial Vehicle Administration Center safety inspection report High High Moderate
Inspection results are vehicle-specific even if they don't include PII, and thus between the inspection agency and the vehicle owner. Divulging this information could provide leverage or business advantage. Marked HIGH because this is likely to include many records, so reveal of this flow would compromise many records and by extension, PII for many operators. Inspection results are vehicle-specific even if they don't include PII, and thus between the inspection agency and the vehicle owner. Divulging this information could provide leverage or business advantage. Marked HIGH because this is likely to include many records, so alteration of this flow would compromise many records and by extension, PII for many operators. If this information is not available the commercial vehicle operator may be inconvenienced, though the armount of time lost may vary depending on the inspection regime. Could be LOW.
Other CV Administration Centers Commercial Vehicle Administration Center safety status information Moderate Moderate Moderate
Credentials data are vehicle-specific even if they don't include PII, and thus between the inspection agency and the vehicle owner. Divulging this information could provide leverage or business advantage. Incorrect or corrupted credentials data will affect the individual commercial vehicle and should be correct, but the scope of such corruption or errors should be limited. If this information is not available it may slow processing of vehicles through the CVCE.

Standards

The following table lists the standards associated with physical objects in this service package. For standards related to interfaces, see the specific information flow triple pages. These pages can be accessed directly from the SVG diagram(s) located on the Physical tab, by clicking on each information flow line on the diagram.

NameTitlePhysical Object
SAE J3361 Antenna requirements V2X Antenna Coverage and Test Requirements for US FHWA Class 1 and Class 3-13 Class Vehicles Commercial Vehicle OBE
SAE J5001 OBU Standard Onboard Unit Standard for Connected Vehicles Commercial Vehicle OBE




System Requirements

No System Requirements