Parent Service Package: CF08
< < CF07.2 : CF08.1 : CF09.1 > >

CF08.1: Smart Roadside and Virtual WIM Implementation

This 'implementation' is a holistic view of the CVO08 service package, including all Physical Objects, Functional Objects, and Triples associated with the service package. It distinguishes between items that are fundamental to the service and items that are optional. Your specific implementation is likely to include the fundamental items and selected optional items, based on your specific project requirements.

Relevant Regions: Australia, Canada, European Union, and United States

Enterprise

Development Stage Roles and Relationships

Installation Stage Roles and Relationships

Operations and Maintenance Stage Roles and Relationships
(hide)

Source Destination Role/Relationship
Basic Commercial Vehicle MaintainerBasic Commercial Vehicle Maintains
Basic Commercial Vehicle ManagerBasic Commercial Vehicle Manages
Basic Commercial Vehicle ManagerCommercial Vehicle Driver System Usage Agreement
Basic Commercial Vehicle OwnerBasic Commercial Vehicle Maintainer System Maintenance Agreement
Basic Commercial Vehicle OwnerBasic Commercial Vehicle Manager Operations Agreement
Basic Commercial Vehicle OwnerCommercial Vehicle Driver Application Usage Agreement
Basic Commercial Vehicle OwnerCommercial Vehicle Driver Vehicle Operating Agreement
Basic Commercial Vehicle OwnerCommercial Vehicle OBE Maintainer Maintenance Data Exchange Agreement
Basic Commercial Vehicle OwnerCommercial Vehicle OBE Owner Expectation of Data Provision
Basic Commercial Vehicle OwnerCommercial Vehicle OBE User Service Usage Agreement
Basic Commercial Vehicle SupplierBasic Commercial Vehicle Owner Warranty
Commercial Vehicle Administration Center MaintainerCommercial Vehicle Administration Center Maintains
Commercial Vehicle Administration Center ManagerCommercial Vehicle Administration Center Manages
Commercial Vehicle Administration Center ManagerCommercial Vehicle Administrator System Usage Agreement
Commercial Vehicle Administration Center OwnerCommercial Vehicle Administration Center Maintainer System Maintenance Agreement
Commercial Vehicle Administration Center OwnerCommercial Vehicle Administration Center Manager Operations Agreement
Commercial Vehicle Administration Center OwnerCommercial Vehicle Check Equipment Maintainer Maintenance Data Exchange Agreement
Commercial Vehicle Administration Center OwnerCommercial Vehicle Check Equipment Owner Information Exchange Agreement
Commercial Vehicle Administration Center OwnerCommercial Vehicle Check Equipment User Service Usage Agreement
Commercial Vehicle Administration Center OwnerCommercial Vehicle Driver Application Usage Agreement
Commercial Vehicle Administration Center OwnerCommercial Vehicle Inspector Application Usage Agreement
Commercial Vehicle Administration Center OwnerCommercial Vehicle OBE Maintainer Maintenance Data Exchange Agreement
Commercial Vehicle Administration Center OwnerCommercial Vehicle OBE Owner Information Exchange Agreement
Commercial Vehicle Administration Center OwnerCommercial Vehicle OBE User Service Usage Agreement
Commercial Vehicle Administration Center OwnerEnforcement Center Maintainer Maintenance Data Exchange Agreement
Commercial Vehicle Administration Center OwnerEnforcement Center Operator Application Usage Agreement
Commercial Vehicle Administration Center OwnerEnforcement Center Owner Information Exchange Agreement
Commercial Vehicle Administration Center OwnerEnforcement Center User Service Usage Agreement
Commercial Vehicle Administration Center OwnerFleet and Freight Management Center Maintainer Maintenance Data Exchange Agreement
Commercial Vehicle Administration Center OwnerFleet and Freight Management Center Owner Information Exchange Agreement
Commercial Vehicle Administration Center OwnerFleet and Freight Management Center User Service Usage Agreement
Commercial Vehicle Administration Center OwnerFleet-Freight Manager Application Usage Agreement
Commercial Vehicle Administration Center OwnerOther CV Administration Centers Maintainer Maintenance Data Exchange Agreement
Commercial Vehicle Administration Center OwnerOther CV Administration Centers Operator Application Usage Agreement
Commercial Vehicle Administration Center OwnerOther CV Administration Centers Owner Information Exchange Agreement
Commercial Vehicle Administration Center OwnerOther CV Administration Centers User Service Usage Agreement
Commercial Vehicle Administration Center SupplierCommercial Vehicle Administration Center Owner Warranty
Commercial Vehicle AdministratorCommercial Vehicle Administration Center Operates
Commercial Vehicle Check Equipment MaintainerCommercial Vehicle Check Equipment Maintains
Commercial Vehicle Check Equipment ManagerCommercial Vehicle Check Equipment Manages
Commercial Vehicle Check Equipment ManagerCommercial Vehicle Inspector System Usage Agreement
Commercial Vehicle Check Equipment OwnerCommercial Vehicle Administration Center Maintainer Maintenance Data Exchange Agreement
Commercial Vehicle Check Equipment OwnerCommercial Vehicle Administration Center Owner Information Exchange Agreement
Commercial Vehicle Check Equipment OwnerCommercial Vehicle Administration Center User Service Usage Agreement
Commercial Vehicle Check Equipment OwnerCommercial Vehicle Administrator Application Usage Agreement
Commercial Vehicle Check Equipment OwnerCommercial Vehicle Check Equipment Maintainer System Maintenance Agreement
Commercial Vehicle Check Equipment OwnerCommercial Vehicle Check Equipment Manager Operations Agreement
Commercial Vehicle Check Equipment OwnerCommercial Vehicle Driver Application Usage Agreement
Commercial Vehicle Check Equipment OwnerCommercial Vehicle OBE Maintainer Maintenance Data Exchange Agreement
Commercial Vehicle Check Equipment OwnerCommercial Vehicle OBE Owner Expectation of Information Provision
Commercial Vehicle Check Equipment OwnerCommercial Vehicle OBE User Service Usage Agreement
Commercial Vehicle Check Equipment OwnerEnforcement Center Maintainer Maintenance Data Exchange Agreement
Commercial Vehicle Check Equipment OwnerEnforcement Center Operator Application Usage Agreement
Commercial Vehicle Check Equipment OwnerEnforcement Center Owner Information Exchange Agreement
Commercial Vehicle Check Equipment OwnerEnforcement Center User Service Usage Agreement
Commercial Vehicle Check Equipment SupplierCommercial Vehicle Check Equipment Owner Warranty
Commercial Vehicle DriverBasic Commercial Vehicle Operates
Commercial Vehicle DriverCommercial Vehicle OBE Operates
Commercial Vehicle DriverDriver Identification Card Operates
Commercial Vehicle InspectorCommercial Vehicle Check Equipment Operates
Commercial Vehicle OBE MaintainerCommercial Vehicle OBE Maintains
Commercial Vehicle OBE ManagerCommercial Vehicle Driver System Usage Agreement
Commercial Vehicle OBE ManagerCommercial Vehicle OBE Manages
Commercial Vehicle OBE OwnerCommercial Vehicle Administration Center Maintainer Maintenance Data Exchange Agreement
Commercial Vehicle OBE OwnerCommercial Vehicle Administration Center Owner Information Exchange Agreement
Commercial Vehicle OBE OwnerCommercial Vehicle Administration Center User Service Usage Agreement
Commercial Vehicle OBE OwnerCommercial Vehicle Administrator Application Usage Agreement
Commercial Vehicle OBE OwnerCommercial Vehicle Check Equipment Maintainer Maintenance Data Exchange Agreement
Commercial Vehicle OBE OwnerCommercial Vehicle Check Equipment Owner Expectation of Data Provision
Commercial Vehicle OBE OwnerCommercial Vehicle Check Equipment User Service Usage Agreement
Commercial Vehicle OBE OwnerCommercial Vehicle Inspector Application Usage Agreement
Commercial Vehicle OBE OwnerCommercial Vehicle OBE Maintainer System Maintenance Agreement
Commercial Vehicle OBE OwnerCommercial Vehicle OBE Manager Operations Agreement
Commercial Vehicle OBE OwnerFleet and Freight Management Center Maintainer Maintenance Data Exchange Agreement
Commercial Vehicle OBE OwnerFleet and Freight Management Center Owner Information Exchange Agreement
Commercial Vehicle OBE OwnerFleet and Freight Management Center User Service Usage Agreement
Commercial Vehicle OBE OwnerFleet-Freight Manager Application Usage Agreement
Commercial Vehicle OBE SupplierCommercial Vehicle OBE Owner Warranty
Driver Identification Card MaintainerDriver Identification Card Maintains
Driver Identification Card ManagerCommercial Vehicle Driver System Usage Agreement
Driver Identification Card ManagerDriver Identification Card Manages
Driver Identification Card OwnerCommercial Vehicle Driver Application Usage Agreement
Driver Identification Card OwnerCommercial Vehicle OBE Maintainer Maintenance Data Exchange Agreement
Driver Identification Card OwnerCommercial Vehicle OBE Owner Expectation of Data Provision
Driver Identification Card OwnerCommercial Vehicle OBE User Service Usage Agreement
Driver Identification Card OwnerDriver Identification Card Maintainer System Maintenance Agreement
Driver Identification Card OwnerDriver Identification Card Manager Operations Agreement
Driver Identification Card SupplierDriver Identification Card Owner Warranty
Enforcement Center MaintainerEnforcement Center Maintains
Enforcement Center ManagerEnforcement Center Manages
Enforcement Center ManagerEnforcement Center Operator System Usage Agreement
Enforcement Center OperatorEnforcement Center Operates
Enforcement Center OwnerCommercial Vehicle Administration Center Maintainer Maintenance Data Exchange Agreement
Enforcement Center OwnerCommercial Vehicle Administration Center Owner Information Exchange Agreement
Enforcement Center OwnerCommercial Vehicle Administration Center User Service Usage Agreement
Enforcement Center OwnerCommercial Vehicle Administrator Application Usage Agreement
Enforcement Center OwnerCommercial Vehicle Check Equipment Maintainer Maintenance Data Exchange Agreement
Enforcement Center OwnerCommercial Vehicle Check Equipment Owner Information Exchange Agreement
Enforcement Center OwnerCommercial Vehicle Check Equipment User Service Usage Agreement
Enforcement Center OwnerCommercial Vehicle Inspector Application Usage Agreement
Enforcement Center OwnerEnforcement Center Maintainer System Maintenance Agreement
Enforcement Center OwnerEnforcement Center Manager Operations Agreement
Enforcement Center SupplierEnforcement Center Owner Warranty
Fleet and Freight Management Center MaintainerFleet and Freight Management Center Maintains
Fleet and Freight Management Center ManagerFleet and Freight Management Center Manages
Fleet and Freight Management Center ManagerFleet-Freight Manager System Usage Agreement
Fleet and Freight Management Center OwnerCommercial Vehicle Administration Center Maintainer Maintenance Data Exchange Agreement
Fleet and Freight Management Center OwnerCommercial Vehicle Administration Center Owner Information Exchange Agreement
Fleet and Freight Management Center OwnerCommercial Vehicle Administration Center User Service Usage Agreement
Fleet and Freight Management Center OwnerCommercial Vehicle Administrator Application Usage Agreement
Fleet and Freight Management Center OwnerCommercial Vehicle Driver Application Usage Agreement
Fleet and Freight Management Center OwnerCommercial Vehicle OBE Maintainer Maintenance Data Exchange Agreement
Fleet and Freight Management Center OwnerCommercial Vehicle OBE Owner Information Exchange Agreement
Fleet and Freight Management Center OwnerCommercial Vehicle OBE User Service Usage Agreement
Fleet and Freight Management Center OwnerFleet and Freight Management Center Maintainer System Maintenance Agreement
Fleet and Freight Management Center OwnerFleet and Freight Management Center Manager Operations Agreement
Fleet and Freight Management Center SupplierFleet and Freight Management Center Owner Warranty
Fleet-Freight ManagerFleet and Freight Management Center Operates
Freight Equipment MaintainerFreight Equipment Maintains
Freight Equipment ManagerFreight Equipment Manages
Freight Equipment ManagerFreight Equipment Operator System Usage Agreement
Freight Equipment OperatorFreight Equipment Operates
Freight Equipment OwnerCommercial Vehicle Check Equipment Maintainer Maintenance Data Exchange Agreement
Freight Equipment OwnerCommercial Vehicle Check Equipment Owner Expectation of Data Provision
Freight Equipment OwnerCommercial Vehicle Check Equipment User Service Usage Agreement
Freight Equipment OwnerCommercial Vehicle Driver Application Usage Agreement
Freight Equipment OwnerCommercial Vehicle Driver Vehicle Operating Agreement
Freight Equipment OwnerCommercial Vehicle Inspector Application Usage Agreement
Freight Equipment OwnerCommercial Vehicle OBE Maintainer Maintenance Data Exchange Agreement
Freight Equipment OwnerCommercial Vehicle OBE Owner Expectation of Data Provision
Freight Equipment OwnerCommercial Vehicle OBE User Service Usage Agreement
Freight Equipment OwnerFreight Equipment Maintainer System Maintenance Agreement
Freight Equipment OwnerFreight Equipment Manager Operations Agreement
Freight Equipment SupplierFreight Equipment Owner Warranty
Other CV Administration Centers MaintainerOther CV Administration Centers Maintains
Other CV Administration Centers ManagerOther CV Administration Centers Manages
Other CV Administration Centers ManagerOther CV Administration Centers Operator System Usage Agreement
Other CV Administration Centers OperatorOther CV Administration Centers Operates
Other CV Administration Centers OwnerCommercial Vehicle Administration Center Maintainer Maintenance Data Exchange Agreement
Other CV Administration Centers OwnerCommercial Vehicle Administration Center Owner Information Exchange Agreement
Other CV Administration Centers OwnerCommercial Vehicle Administration Center User Service Usage Agreement
Other CV Administration Centers OwnerCommercial Vehicle Administrator Application Usage Agreement
Other CV Administration Centers OwnerOther CV Administration Centers Maintainer System Maintenance Agreement
Other CV Administration Centers OwnerOther CV Administration Centers Manager Operations Agreement
Other CV Administration Centers SupplierOther CV Administration Centers Owner Warranty

Functional

This service package includes the following Functional View PSpecs:

Physical Object Functional Object PSpec Number PSpec Name
Commercial Vehicle Administration Center CVAC Credentials and Taxes Administration 2.5.1 Manage Commercial Vehicle Trips and Clearances
2.5.2 Obtain Electronic Credential and Tax Filing Payment
2.5.4 Communicate with Other Commercial Vehicle Administration System
2.5.5 Manage Commercial Vehicle and Driver Credentials and Enrollment
2.5.8 Process Data Received from Roadside Facilities
5.4.6 Process CV Violations
7.4.1.1 Process Commercial Vehicle Payments
CVAC Information Exchange 2.5.3.1 Communicate with Border Inspection
2.5.3.2 Analyze Border Clearance Data
2.5.4 Communicate with Other Commercial Vehicle Administration System
2.5.5 Manage Commercial Vehicle and Driver Credentials and Enrollment
2.5.6 Output Commercial Vehicle Enrollment Data to Roadside Facilities
2.5.8 Process Data Received from Roadside Facilities
5.4.6 Process CV Violations
CVAC Safety and Security Administration 2.5.4 Communicate with Other Commercial Vehicle Administration System
2.5.5 Manage Commercial Vehicle and Driver Credentials and Enrollment
2.5.6 Output Commercial Vehicle Enrollment Data to Roadside Facilities
2.5.7 Process Commercial Vehicle Violations
2.5.8 Process Data Received from Roadside Facilities
5.4.6 Process CV Violations
Commercial Vehicle Check Equipment CVCE Citation and Accident Electronic Recording 2.3.3.1 Provide Commercial Vehicle Checkstation Communications
2.3.3.3 Administer Commercial Vehicle Roadside Safety Database
2.3.3.5 Carry-out Commercial Vehicle Roadside Inspection
2.3.4 Detect and Classify Commercial Vehicles and Freight Equipment
2.3.6 Provide Commercial Vehicle Reports
CVCE Electronic Screening 2.3.1 Produce Commercial Vehicle Driver Message at Roadside
2.3.2.1 Administer Commercial Vehicle Roadside Credentials Database
2.3.2.2 Process Screening Transactions
2.3.3.1 Provide Commercial Vehicle Checkstation Communications
2.3.3.3 Administer Commercial Vehicle Roadside Safety Database
2.3.4 Detect and Classify Commercial Vehicles and Freight Equipment
2.3.5 Provide Commercial Vehicle Roadside Operator Interface
2.3.6 Provide Commercial Vehicle Reports
CVCE Safety and Security Inspection 2.3.1 Produce Commercial Vehicle Driver Message at Roadside
2.3.3.1 Provide Commercial Vehicle Checkstation Communications
2.3.3.2 Provide Commercial Vehicle Inspector Handheld Terminal Interface
2.3.3.3 Administer Commercial Vehicle Roadside Safety Database
2.3.3.4 Carry-out Commercial Vehicle Roadside Safety Screening
2.3.3.5 Carry-out Commercial Vehicle Roadside Inspection
2.3.4 Detect and Classify Commercial Vehicles and Freight Equipment
2.3.5 Provide Commercial Vehicle Roadside Operator Interface
2.3.6 Provide Commercial Vehicle Reports
CVCE Weigh-In-Motion 2.3.1 Produce Commercial Vehicle Driver Message at Roadside
2.3.2.2 Process Screening Transactions
2.3.4 Detect and Classify Commercial Vehicles and Freight Equipment
2.3.6 Provide Commercial Vehicle Reports
Commercial Vehicle OBE CV On-Board Cargo Monitoring 2.4.2 Collect On-board Commercial Vehicle Sensor Data
2.4.3 Analyze Commercial Vehicle On-board Data
2.4.4 Provide Commercial Vehicle Driver Interface
2.4.7 Manage CV On-board Data
2.6.4 Provide Lock Tag Data Interface
2.8.3.1 Provide Driver Interface for Intermodal Freight Dispatch
CV On-Board Electronic Screening Support 2.2.3 Provide CV Driver Electronic Credential and Tax Filing Interface
2.3.7 Produce Commercial Vehicle Driver Message on Vehicle
2.4.1 Communicate Commercial Vehicle On-board Data to Roadside
2.4.2 Collect On-board Commercial Vehicle Sensor Data
2.4.6 Provide Commercial Vehicle On-board Data Store Interface
2.4.7 Manage CV On-board Data
2.6.2 Transmit Commercial Vehicle Tag Data
2.6.3 Provide Commercial Driver Tag Data Interface
2.6.4 Provide Lock Tag Data Interface
2.6.5 Manage Commercial Vehicle Tag Data Store
CV On-Board Safety and Security 2.3.7 Produce Commercial Vehicle Driver Message on Vehicle
2.4.1 Communicate Commercial Vehicle On-board Data to Roadside
2.4.2 Collect On-board Commercial Vehicle Sensor Data
2.4.4 Provide Commercial Vehicle Driver Interface
2.4.5 Communicate Commercial Vehicle On-board Data
2.4.6 Provide Commercial Vehicle On-board Data Store Interface
2.4.7 Manage CV On-board Data
2.6.2 Transmit Commercial Vehicle Tag Data
Fleet and Freight Management Center Fleet Administration 2.1.1.1 Manage Commercial Fleet Electronic Credentials and Tax Filing
2.1.1.2 Manage Commercial Vehicle Routes
2.1.1.3 Provide Commercial Fleet Static Route
2.1.1.6 Monitor Commercial Vehicle Route
2.1.2 Provide Commercial Vehicle Fleet Manager Interface
2.1.3 Provide Fleet Manager Commercial Vehicle Communications
2.1.5 Manage Driver Instruction Store
2.1.6 Manage Commercial Vehicle Incidents
2.2.1 Manage CV Electronic Credential and Tax Filing Interface
2.6.1 Provide Commercial Vehicle Manager Tag Data Interface
2.7.6 Provide Freight Manager Interface
2.7.7 Provide Shipper Booking Interface
2.7.8 Manage External Intermodal System Interface

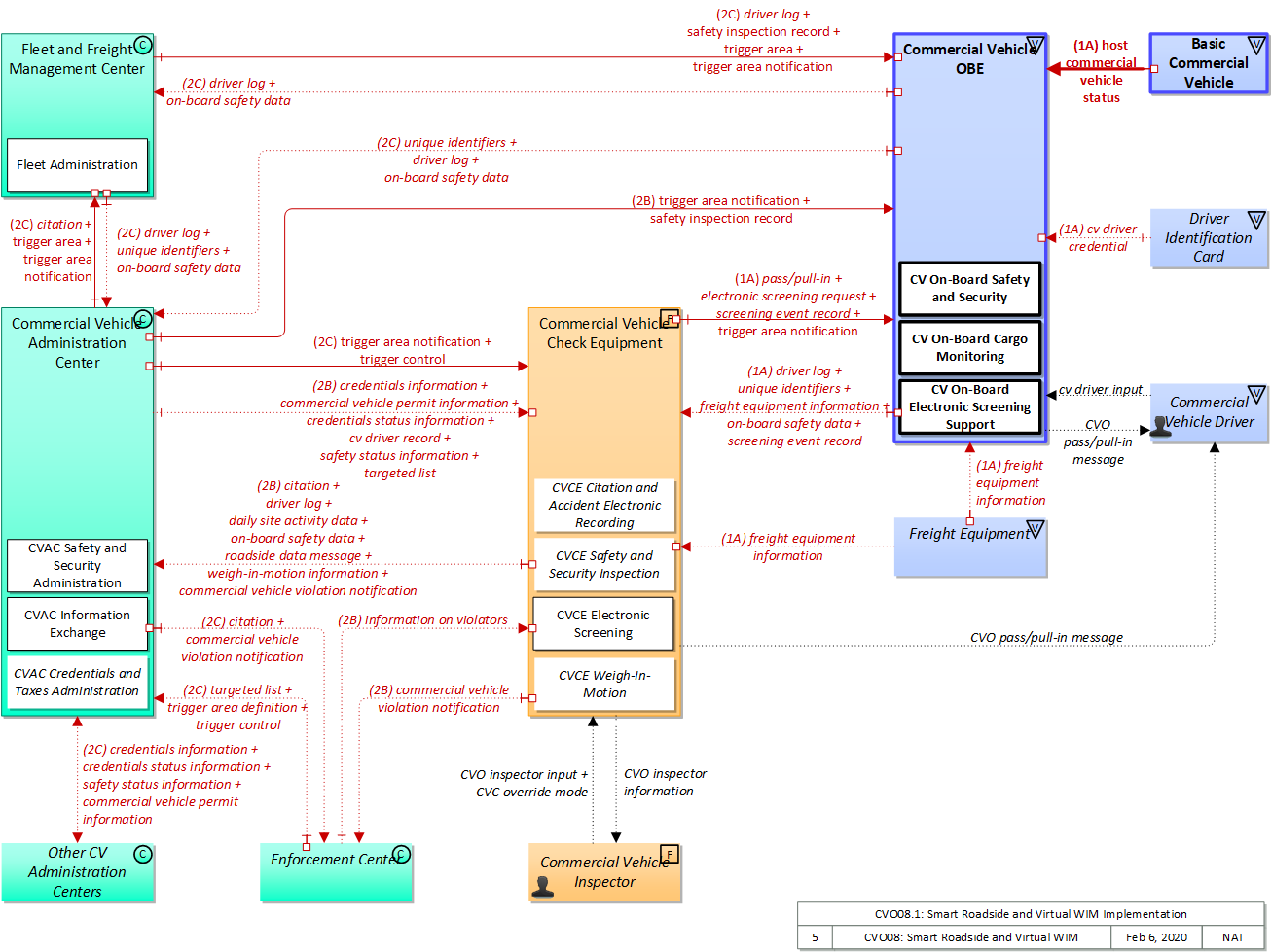
Physical

The physical diagram can be viewed in SVG or PNG format and the current format is SVG.
SVG Diagram
PNG Diagram


Display Legend in SVG or PNG

Includes Physical Objects:

Physical Object Class Description
Basic Commercial Vehicle Vehicle The 'Basic Commercial Vehicle' represents the commercial vehicle that hosts the on-board equipment that provides ITS capabilities. It includes the heavy vehicle databus and all other interface points between on-board systems and the rest of the commercial vehicle. This vehicle is used to transport goods, is operated by a professional driver and typically administered as part of a larger fleet. Commercial Vehicle classification applies to all goods transport vehicles ranging from small panel vans used in local pick-up and delivery services to large, multi-axle tractor-trailer rigs operating on long haul routes.
Commercial Vehicle Administration Center Center The 'Commercial Vehicle Administration Center' performs administrative functions supporting credentials, tax, and safety regulations associated with commercial vehicles. It issues credentials, collects fees and taxes, and supports enforcement of credential requirements. It communicates with motor carriers to process credentials applications and collect fuel taxes, weight/distance taxes, and other taxes and fees associated with commercial vehicle operations. It also receives applications for, and issues special Oversize/Overweight and HAZMAT permits in coordination with cognizant authorities. It coordinates with other Commercial Vehicle Administration Centers (in other states/regions) to support nationwide access to credentials and safety information for administration and enforcement functions. It communicates with field equipment to enable credential checking and safety information collection at the roadside. It makes safety information available to qualified stakeholders to identify carriers and drivers that operate unsafely.
Commercial Vehicle Check Equipment Field 'Commercial Vehicle Check Equipment' supports automated vehicle identification at mainline speeds for credential checking, roadside safety inspections, and weigh-in-motion using two-way data exchange. These capabilities include providing warnings to the commercial vehicle drivers, their fleet managers, and proper authorities of any safety problems that have been identified, accessing and examining historical safety data, and automatically deciding whether to allow the vehicle to pass or require it to stop with operator manual override. Commercial Vehicle Check Equipment also provides supplemental inspection services such as expedited brake inspections, the use of operator hand-held devices, mobile screening sites, on-board safety database access, and the enrollment of vehicles and carriers in the electronic clearance program.
Commercial Vehicle Driver Vehicle The 'Commercial Vehicle Driver' represents the people that operate vehicles transporting goods, including both long haul trucks and local pick-up and delivery vans. This physical object is complementary to the Driver physical object in that it represents those interactions which are unique to Commercial Vehicle Operations. Information flowing from the Commercial Vehicle Driver includes those system inputs specific to Commercial Vehicle Operations.
Commercial Vehicle Inspector Field The people who perform regulatory inspection of Commercial Vehicles in the field. CVO Inspectors support roadside inspection, weighing, and checking of credentials either through automated preclearance or manual methods. The Commercial Vehicle Inspector is an inspection and enforcement arm of regulatory agencies with frequent direct interface with Commercial Vehicles and their Drivers.
Commercial Vehicle OBE Vehicle The Commercial Vehicle On-Board Equipment (OBE) resides in a commercial vehicle and provides the sensory, processing, storage, and communications functions necessary to support safe and efficient commercial vehicle operations. It provides two-way communications between the commercial vehicle drivers, their fleet managers, attached freight equipment, and roadside officials. A separate 'Vehicle OBE' physical object supports vehicle safety and driver information capabilities that apply to all vehicles, including commercial vehicles. The Commercial Vehicle OBE supplements these general ITS capabilities with capabilities that are specific to commercial vehicles.
Driver Identification Card Vehicle 'Driver Identification Card' represents the card or device that enables the transfer of electronic identification information for a driver. This may include license information, biometrics, and other data to identify the driver. Typically the card will be issued by a government agency (e.g. a state driver licensing agency).
Enforcement Center Center The 'Enforcement Center' represents the systems that receive reports of violations detected by various ITS facilities including individual vehicle emissions, lane violations, toll violations, CVO violations, etc.
Fleet and Freight Management Center Center The 'Fleet and Freight Management Center' provides the capability for commercial drivers and fleet-freight managers to receive real-time routing information and access databases containing vehicle and/or freight equipment locations as well as carrier, vehicle, freight equipment and driver information. The 'Fleet and Freight Management Center' also provides the capability for fleet managers to monitor the safety and security of their commercial vehicle drivers and fleet.
Freight Equipment Vehicle 'Freight Equipment' represents a freight container, intermodal chassis, or trailer and provides sensory, processing, storage, and communications functions necessary to support safe, secure and efficient freight operations. It provides equipment safety data and status and can alert the appropriate systems of an incident, breach, or tamper event. It also provides accurate position information to support in-transit visibility of freight equipment.
Other CV Administration Centers Center 'Other CV Administration Centers' is intended to provide a source and destination for information flows between peer (e.g. inter-regional) commercial vehicle administration centers. It enables commercial vehicle administration activities to be coordinated across different jurisdictional areas. It encompasses all functions associated with commercial vehicle safety, registration, and operating authority for non-U.S. based commercial motor vehicle carriers. The agencies represented herein may include Federal, state, provincial, and local regulatory entities outside the U.S.

Includes Functional Objects:

Functional Object Description Physical Object
CV On-Board Cargo Monitoring 'CV On-Board Cargo Monitoring' monitors the location and status of the commercial vehicle and its cargo. It sends the collected data to appropriate centers and roadside facilities, including emergency management in the case of HAZMAT incidents. Depending on the nature of the cargo, it may include sensors that measure temperature, pressure, load leveling, acceleration, and other attributes of the cargo. Commercial Vehicle OBE
CV On-Board Electronic Screening Support 'CV On-Board Electronic Screening Support' exchanges information with roadside facilities, providing information such as driver, vehicle, and carrier identification to roadside facilities that can be used to support electronic screening. Pass/pull-in messages are received and presented to the commercial vehicle driver and screening events are recorded. Additional information, including trip records (e.g., border clearance information), safety inspection records, cargo information, and driver status information may also be collected, stored, and made available to the roadside facility. Commercial Vehicle OBE
CV On-Board Safety and Security 'CV On-Board Safety and Security' collects and processes vehicle and driver safety and security information and provides safety and security information to the Fleet and Freight Management Center. It also supplies this information to the roadside facilities both at mainline speeds and while stopped for inspections. Safety information may also be provided at predetermined trigger areas using wireless communications. The capability to alert the commercial vehicle driver whenever there is a critical safety or security problem or potential emergency is also provided. It also supports on-board driver safety log maintenance and checking. Commercial Vehicle OBE
CVAC Credentials and Taxes Administration 'CVAC Credentials and Taxes Administration' issues credentials, collects fees and taxes, and supports enforcement of credential requirements. It manages driver licensing and enrolls carriers in additional CVO programs such as wireless roadside inspection programs. It communicates with the Fleet and Freight Management Centers associated with the motor carriers to process applications and collect fuel taxes, weight/distance taxes, and other taxes and fees associated with commercial vehicle operations. It also receives applications for, and issues special Oversize/Overweight and HAZMAT permits in coordination with other cognizant authorities. It supports user account management and receives and processes requests for review of carrier and driver status. It communicates with peer functional objects in other jurisdictions to exchange credentials database information. Commercial Vehicle Administration Center
CVAC Information Exchange 'CVAC Information Exchange' supports the exchange of safety, credentials, permit data, and other data concerning the operation of commercial vehicles among jurisdictions. The object also supports the exchange of safety (e.g., driver logs), credentials, permit, and operations data between systems (for example, an administrative center and the roadside check facilities) within a single jurisdiction. Data are collected from multiple authoritative sources and packaged into snapshots (top-level summary and critical status information) and profiles (detailed and historical data). Data is made available to fleet operators and other information requestors on request or based on subscriptions established by the requestor. Commercial Vehicle Administration Center
CVAC Safety and Security Administration 'CVAC Safety and Security Administration' provides commercial vehicle safety and security criteria to roadside check facilities, collects and reviews safety and security data from the field and distributes safety and security information to other centers, carriers, and enforcement agencies. It also supports wireless roadside inspections, including carrier enrollment, managing and distributing information about trigger areas where wireless inspections may occur, and monitoring the condition of the commercial vehicle and driver using wireless communications at identified trigger areas. It supports the collection and review of carrier and driver safety and security data and supports determination of the carrier and driver safety and security ratings. It clears the out-of-service status when the responsible carrier or driver reports that deficiencies flagged during inspections have been corrected. Commercial Vehicle Administration Center
CVCE Citation and Accident Electronic Recording 'CVCE Citation and Accident Electronic Recording' documents accidents, citations, and violations identified during roadside safety inspections and forwards the information to the Commercial Vehicle Administration Center for processing. It collects data from the vehicle to help characterize the circumstances surrounding the accident. Commercial Vehicle Check Equipment
CVCE Electronic Screening 'CVCE Electronic Screening' supports electronic credentials and safety screening of commercial vehicles at mainline speeds. It processes the data from the commercial vehicles along with accessed database information to determine whether a pull-in message is needed. It may also generate random pull-in messages with provisions for facility operators and enforcement officials to have manual override capabilities. Commercial Vehicle Check Equipment
CVCE Safety and Security Inspection 'CVCE Safety and Security Inspection' supports the roadside safety inspection process, including wireless roadside inspections that are conducted remotely. It reads on-board safety data at mainline speeds to rapidly check the vehicle and driver and accesses historical and current safety data after identifying vehicles at mainline speeds or while stopped at the roadside. The capabilities to process safety data and issue pull-in messages or provide warnings to the driver, carrier, and enforcement agencies are also provided. It includes hand held or automatic devices to rapidly inspect the vehicle and driver, including driver logs. Results of screening and summary safety inspection data are stored and maintained. Since a vehicle may cross jurisdictional boundaries during a trip, it supports the concept of a last clearance event record carried on the vehicle tag. The last clearance event record reflects the results of the roadside verification action. For example, if the vehicle is pulled over in State A and undergoes credential, weight, and safety checks, the results of the clearance process are written to the vehicle s tag. If the vehicle continues the trip and passes a roadside station in State B, the State B station has access to the results of the previous pull-in because it can read the last clearance event record written by the State A roadside station. It associates high-risk cargo with the container/chassis, manifest, carrier, vehicle and driver transporting it. Commercial Vehicle Check Equipment
CVCE Weigh-In-Motion 'CVCE Weigh-In-Motion' measures and records axle weights and gross vehicle weight without requiring the vehicle to come to a stop. Both permanent and portable installations are supported and may be performed in conjunction with electronic clearance or as a separate application. Commercial Vehicle Check Equipment
Fleet Administration 'Fleet Administration' provides vehicle tracking, dispatch, and reporting capabilities to fleet management personnel. It gathers current road conditions, commercial vehicle-specific traffic and parking information, prepares vehicle routes, and provides a fleet interface for toll collection. It also provides route plan information for network performance evaluation. As part of the tracking function, it monitors commercial vehicle location, compares it against the known route and notifies the Emergency Management Center and Fleet-Freight Manager of any deviations, including HAZMAT route restriction violations. It supports carrier participation in wireless roadside inspection programs, monitoring geographic trigger areas and providing current safety data on behalf of the commercial vehicles it manages. It supports pre-hiring checks for potential drivers and monitors the performance of each driver who is hired. It also supports ongoing monitoring of the company’s safety performance. Fleet and Freight Management Center

Includes Information Flows:

Information Flow Description
citation Report of commercial vehicle citation. The citation includes references to the statute(s) that was (were) violated. It includes information on the violator and the officer issuing the citation. A citation differs from a violation because it is adjudicated by the courts. The information may be provided as a response to a real-time query or proactively by the source. The query flow is not explicitly shown.
commercial vehicle permit information Information for commercial vehicle permits for oversize, overweight, or for dangerous goods. The query flow is not explicitly shown.
commercial vehicle violation notification Notification of a violation. The violation notification flow describes the statute or regulation that was violated and how it was violated (e. g., overweight on specific axle by xxx pounds or which brake was out of adjustment and how far out of adjustment it was). A violation differs from a citation because it is not adjudicated by the courts. It specifically includes the date/time and location of the violation and identification of the vehicle, driver, and associated equipment/cargo.
credentials information Response containing full vehicle fuel tax and registration credentials information. "Response" may be provided in reaction to a real-time query or a standing request for updated information. The query flow is not explicitly shown.
credentials status information Credentials information such as registration, licensing, insurance, check flags, and electronic screening enrollment data. A unique identifier is included. Corresponds to the credentials portion of CVISN "snapshots." The status information may be provided as a response to a real-time query or as a result of a standing request for updated information (subscription). This may also include information about non-U.S. fleets for use by U.S. authorities, and information regarding U.S. fleets made available to Mexican and Canadian authorities. The query flow is not explicitly shown.
cv driver credential Driver information (e.g., identity, biometrics, address, date of birth, endorsements, restrictions) stored on a driver’s license or other official identification card used to identify a driver of commercial vehicles.
cv driver input This flow represents the tactile or auditory interface with ITS equipment containing the commercial vehicle driver and vehicle information. This flow contains inquiries to the commercial vehicle managing system, interaction with on-board equipment including setup, configuration, and initiation of self tests, and entry of carrier, driver, vehicle, and route information.
cv driver record Information typically maintained by a state driver licensing agency about a driver of a commercial vehicle including driver identification data, license data, permit data, and driving history details. The query flow is not explicitly shown.
CVC override mode This flow represents the tactile or auditory interface with ITS equipment containing the manual override of automated pass/pull-in decisions generated by the Commercial Vehicle Check station.
CVO inspector information This flow represents the visual or auditory interface with ITS equipment containing credential, safety, and preclearance information and instructions to the commercial vehicle inspector.
CVO inspector input This flow represents the tactile or auditory interface with ITS equipment containing requests from the commercial vehicle inspector to operate the commercial vehicle inspection station.
CVO pass/pull-in message This flow represents the visual or auditory interface with ITS equipment containing a message sent to commercial vehicle driver indicating whether to bypass or requesting pull in to inspection/verification stop along with inspection results (e. g., LED indicator on transponder or variable message sign).
daily site activity data Record of daily activities at commercial vehicle check stations including summaries of screening events and inspections.
driver log A daily log showing hours in service for the current driver. The query flow is not explicitly shown.
electronic screening request Request for identification data to support electronic screening.
freight equipment information Container, trailer, or chassis information regarding identity, type, location, brake wear data, mileage, seal #, seal type, door open/close status, chassis bare/covered status, tethered / untethered status, temperature, humidity, power, battery levels, brake wear data, and bill of lading/information regarding the cargo/content.
host commercial vehicle status Information provided to the ITS on-board equipment from other systems on the Commercial Vehicle Platform.
information on violators Information on violators provided by a law enforcement agency. May include information about commercial vehicle violations or other kinds of violations associated with the particular entity. The information may be provided as a response to a real-time query or proactively by the source. The query flow is not explicitly shown.
on-board safety data Safety data measured by on-board sensors. Includes information about the vehicle, vehicle components, cargo, and driver. The query flow is not explicitly shown.
pass/pull-in Command to commercial vehicle to pull into or bypass inspection station.
roadside data message Data set collected by roadside sensors to identify and characterize a vehicle, carrier, and (potentially) driver.
safety inspection record Record containing results of commercial vehicle safety inspection.
safety status information Safety information such as safety ratings, security ratings or flags, inspection summaries, and violation summaries. A unique identifier is included. Corresponds to the safety and security portion of CVISN "snapshots." The status information may be provided as a response to a real-time query or as a result of a standing request for updated information (subscription). This may also include information about non-U.S. fleets for use by U.S. authorities, and information regarding U.S. fleets made available to Mexican and Canadian authorities. The query flow is not explicitly shown.
screening event record Results of CVO electronic screening activity.
targeted list List of carriers, drivers, and/or vehicles of interest for enforcement purposes.
trigger area A geographic area a commercial motor vehicle crosses into, which initiates a request to compile and transmit a safety data message. May be associated with a time period.
trigger area definition Information that defines the desired trigger area for wireless roadside inspection safety data message submission.
trigger area notification Notification to activate wireless roadside inspection safety data message collection.
trigger control Controls to enable or disable a particular trigger.
unique identifiers Unique identifiers for the motor carrier, driver, and vehicle. This flow identifies the driver actually operating the vehicle in multi-driver scenarios.
weigh-in-motion information Information from commercial vehicle virtual weigh-in-motion systems including vehicle weight, vehicle dimensions, vehicle identification and driver identification.

Goals and Objectives

Associated Planning Factors and Goals

Planning Factor Goal

Associated Objective Categories

Objective Category

Associated Objectives and Performance Measures

Objective Performance Measure


 
Since the mapping between objectives and service packages is not always straight-forward and often situation-dependent, these mappings should only be used as a starting point. Users should do their own analysis to identify the best service packages for their region.

Needs and Requirements

Need Functional Object Requirement

Related Sources

Document Name Version Publication Date
None


Security

In order to participate in this service package, each physical object should meet or exceed the following security levels.

Physical Object Security
Physical Object Confidentiality Integrity Availability Security Class
Basic Commercial Vehicle  
Commercial Vehicle Administration Center High High Moderate Class 4
Commercial Vehicle Check Equipment High High Moderate Class 4
Commercial Vehicle OBE High High Moderate Class 4
Driver Identification Card High Moderate Moderate Class 4
Enforcement Center High High Moderate Class 4
Fleet and Freight Management Center High High Moderate Class 4
Freight Equipment Moderate Moderate Moderate Class 2
Other CV Administration Centers High High Moderate Class 4



In order to participate in this service package, each information flow triple should meet or exceed the following security levels.

Information Flow Security
Source Destination Information Flow Confidentiality Integrity Availability
Basis Basis Basis
Basic Commercial Vehicle Commercial Vehicle OBE host commercial vehicle status Moderate Moderate Moderate
This can include some sensitive data. However, other data, such as vehicle location and motion will then be broadcast. There also may be proprietary information included in this. This is used later on to determine whether a vehicle should request priority at an intersection. If this information is incorrect the vehicle may make false requests. All other flows that use the data from this flow have a MODERATE integrity requirement, therefore, this must also have a MODERATE integrity requirement. This information would need to be available immediately for the application to work.
Commercial Vehicle Administration Center Commercial Vehicle Check Equipment commercial vehicle permit information Moderate Moderate Moderate
Indicates company and individual vehicle permitting information, which is competitive commercial data. Observation of this information could provide leverage or business advantage over a particular carrier. If incorrect a vehicle or carrier may be misled about what permits it has or needs, resulting in a potential for being improperly permitted and penalized. MODERATE and not HIGH because the impact is likely to be limited and can likely be easily addressed. If this flow is inconsistently available there is probably little harm. It may be required for real-time CVO checking action, but the effect will apply to only one or at most, a limited number of drivers at a given location.
Commercial Vehicle Administration Center Commercial Vehicle Check Equipment credentials information High Moderate Moderate
Credentials contain PII and proprietary information including trip data. This is private and competitive. If revealed, could provide leverage over carrier and/or vehicle. Incorrect or unavailable credentials information could delay clearance, could result in incorrect assessment of penalties. MODERATE and not HIGH because the impact should be limited. Incorrect or unavailable credentials information could delay clearance, could result in incorrect assessment of penalties. MODERATE and not HIGH because the impact should be limited.
Commercial Vehicle Administration Center Commercial Vehicle Check Equipment credentials status information High Moderate Moderate
Credentials contain PII and proprietary information including trip data. This is private and competitive. If revealed, could provide leverage over carrier and/or vehicle. Incorrect or unavailable credentials information could delay clearance, could result in incorrect assessment of penalties. MODERATE and not HIGH because the impact should be limited. Incorrect or unavailable credentials information could delay clearance, could result in incorrect assessment of penalties. MODERATE and not HIGH because the impact should be limited.
Commercial Vehicle Administration Center Commercial Vehicle Check Equipment cv driver record High High Moderate
Contains PII including driver identity, license and citations. If this were revealed then leverage could be had over the driver. Incorrect or unavailable information could lead to a cited driver proceeding when he should not, or a clear driver improperly cited. In either case, this could be used to manipulate the driver's clearance. Incorrect or unavailable information could lead to a cited driver proceeding when he should not, or a clear driver improperly cited. In either case, this could be used to manipulate the driver's clearance. Availability set to MODERATE because without this data, the CVCE operator will fall back on other processes.
Commercial Vehicle Administration Center Commercial Vehicle Check Equipment safety status information Moderate Moderate Moderate
Credentials data are vehicle-specific even if they don't include PII, and thus between the inspection agency and the vehicle owner. Divulging this information could provide leverage or business advantage. Incorrect or corrupted credentials data will affect the individual commercial vehicle and should be correct, but the scope of such corruption or errors should be limited. If this information is not available it may slow processing of vehicles through the CVCE.
Commercial Vehicle Administration Center Commercial Vehicle Check Equipment targeted list Moderate Moderate Low
Contains sensitive information about enforcement procedures and targets that if disclosed, could be used for business or other leverage over those affected carriers or entities. Identification of enfocement targets and procedures should be correct or the point of this list is lost. Without this flow inspections and enforcement will still happen. This flow also does not need constant updates to be effective.
Commercial Vehicle Administration Center Commercial Vehicle Check Equipment trigger area notification Low High Moderate
Broadcast intended for all commercial vehicles in fleet; no harm if non-commercial vehicles receive this. Trigger area messages indicate particular behaviors expected of commercial vehicles in the area; if corrupted, unavailable or forged commercial vehicles could be suspect to additional procedures or penalties which signficiantly affect their operations. Trigger area messages indicate particular behaviors expected of commercial vehicles in the area; if corrupted, unavailable or forged commercial vehicles could be suspect to additional procedures or penalties which signficiantly affect their operations. There should be other mechanisms for learning this information, which is why availability is MODERATE and not HIGH.
Commercial Vehicle Administration Center Commercial Vehicle Check Equipment trigger control Moderate Moderate Low
Control flows, even for seemingly innocent devices, should be kept confidential to minimize attack vectors. While an individual installation may not be particularly impacted by a cyberattack of its sensor network, another installation might be severely impacted, and different installations are likely to use similar methods, so compromising one leads to compromising all. Control flows, even for seemingly innocent devices, should have MODERATE integrity at minimum, just to guarantee that intended control messages are received. Incorrect, corrupted, intercepted and modified control messages can or will result in target field devices not behaving according to operator intent. The severity of this depends on the type of device, which is why some devices are set MODERATE and some HIGH. ontrol flow availability is related to the criticality of being able to remotely control the device. For most devices, this is MODERATE. For purely passive devices with no incident relationship, this will be LOW. All devices should have default modes that enable them to operate without backhaul connectivity, so no device warrants a HIGH.
Commercial Vehicle Administration Center Commercial Vehicle OBE safety inspection record Moderate Moderate Moderate
Inspection results are vehicle-specific even if they don't include PII, and thus between the inspection agency and the vehicle owner. Divulging this information could provide leverage or business advantage. Incorrect or corrupted inspection records will affect the individual commercial vehicle and should be correct, but the scope of such corruption or errors should be limited. If this information is not available the commercial vehicle operator may be inconvenienced, though the armount of time lost may vary depending on the inspection regime. Could be LOW.
Commercial Vehicle Administration Center Commercial Vehicle OBE trigger area notification Low High Moderate
Broadcast intended for all commercial vehicles in fleet; no harm if non-commercial vehicles receive this. Trigger area messages indicate particular behaviors expected of commercial vehicles in the area; if corrupted, unavailable or forged commercial vehicles could be suspect to additional procedures or penalties which signficiantly affect their operations. Trigger area messages indicate particular behaviors expected of commercial vehicles in the area; if corrupted, unavailable or forged commercial vehicles could be suspect to additional procedures or penalties which signficiantly affect their operations. There should be other mechanisms for learning this information, which is why availability is MODERATE and not HIGH.
Commercial Vehicle Administration Center Enforcement Center citation Moderate Moderate Moderate
May contain PII, depending on the citation and type of information included could be HIGH. Citation information should be correct and timely or the destination may be improperly informed of citation information, jeopardizing the operations of affected vehicles. Citation information should be correct and timely or the destination may be improperly informed of citation information, jeopardizing the operations of affected vehicles.
Commercial Vehicle Administration Center Enforcement Center commercial vehicle violation notification High Moderate Low
Contains PII and violation information, that if disclosed to parties other than the destination could provide leverage (business or personal) over the commercial vehicle. Violation information needs to be correct or the commercial vehicle may be improperly penalized, or not when it should be. This is probably not a severe consequence however, so MODERATE. This flow does not need to be real-time as there will be a backup (manual) mechanism, and buffering or batch uploads would also suffice.
Commercial Vehicle Administration Center Fleet and Freight Management Center citation Moderate Moderate Moderate
May contain PII, depending on the citation and type of information included could be HIGH. Citation information should be correct and timely or the destination may be improperly informed of citation information, jeopardizing the operations of affected vehicles. Citation information should be correct and timely or the destination may be improperly informed of citation information, jeopardizing the operations of affected vehicles.
Commercial Vehicle Administration Center Fleet and Freight Management Center trigger area Moderate Moderate Low
Not really sensitive, but provided intentionally only to carriers that register with the CVAC. MODERATE considering that only those that register are intended to receive this information. Information associated with inspection areas, cargos and vehicle types should be correct so the FFMC and its associated vehicles undestand the inspection regime in which they operate. This flow should not need to be updated often. Even if not functioning when an update should occur, the effect should be limited to those vehicles operating under the trigger conditions in between updates. Could possibly be MODERATE if trigger areas are very dynamic in a given area.
Commercial Vehicle Administration Center Fleet and Freight Management Center trigger area notification Low High Moderate
This data is eventually broadcast to all commercial vehicles in fleet; no harm if non-commercial vehicles receive this. Trigger area messages indicate particular behaviors expected of commercial vehicles in the area; if corrupted, unavailable or forged commercial vehicles could be suspect to additional procedures or penalties which signficiantly affect their operations. Trigger area messages indicate particular behaviors expected of commercial vehicles in the area; if corrupted, unavailable or forged commercial vehicles could be suspect to additional procedures or penalties which signficiantly affect their operations. There should be other mechanisms for learning this information, which is why availability is MODERATE and not HIGH.
Commercial Vehicle Administration Center Other CV Administration Centers commercial vehicle permit information Moderate Moderate Moderate
Indicates company and individual vehicle permitting information, which is competitive commercial data. Observation of this information could provide leverage or business advantage over a particular carrier. If incorrect a vehicle or carrier may be misled about what permits it has or needs, resulting in a potential for being improperly permitted and penalized. MODERATE and not HIGH because the impact is likely to be limited and can likely be easily addressed. If this flow is inconsistently available there is probably little harm. It may be required for real-time CVO checking action, but the effect will apply to only one or at most, a limited number of drivers at a given location.
Commercial Vehicle Administration Center Other CV Administration Centers credentials information High High Moderate
Credentials contain PII and proprietary information including trip data. This is private and competitive. If revealed, could provide leverage over carrier and/or vehicle. Incorrect or unavailable credentials information could delay clearance, could result in incorrect assessment of penalties. HIGH because the impact should be extensive as this flow could include credentials information for large numbers of carriers and vehicles. Incorrect or unavailable credentials information could delay clearance, could result in incorrect assessment of penalties. MODERATE because while the impact could be extensive due to the number of vehicles involved, the flow can be reestablished and any issues fixed relatively quickly.
Commercial Vehicle Administration Center Other CV Administration Centers credentials status information High High Moderate
Credentials contain PII and proprietary information including trip data. This is private and competitive. If revealed, could provide leverage over carrier and/or vehicle. Incorrect or unavailable credentials information could delay clearance, could result in incorrect assessment of penalties. HIGH because the impact should be extensive as this flow could include credentials information for large numbers of carriers and vehicles. Incorrect or unavailable credentials information could delay clearance, could result in incorrect assessment of penalties. MODERATE because while the impact could be extensive due to the number of vehicles involved, the flow can be reestablished and any issues fixed relatively quickly.
Commercial Vehicle Administration Center Other CV Administration Centers safety status information Moderate Moderate Moderate
Credentials data are vehicle-specific even if they don't include PII, and thus between the inspection agency and the vehicle owner. Divulging this information could provide leverage or business advantage. Incorrect or corrupted credentials data will affect the individual commercial vehicle and should be correct, but the scope of such corruption or errors should be limited. If this information is not available it may slow processing of vehicles administered through equipment managed by other CVAC.
Commercial Vehicle Check Equipment Commercial Vehicle Administration Center citation Moderate Moderate Moderate
May contain PII, depending on the citation and type of information included could be HIGH. Citation information should be correct and timely or the destination may be improperly informed of citation information, jeopardizing the operations of affected vehicles. Citation information should be correct and timely or the destination may be improperly informed of citation information, jeopardizing the operations of affected vehicles.
Commercial Vehicle Check Equipment Commercial Vehicle Administration Center commercial vehicle violation notification High Moderate Low
Contains PII and violation information, that if disclosed to parties other than the destination could provide leverage (business or personal) over the commercial vehicle. Violation information needs to be correct or the commercial vehicle may be improperly penalized, or not when it should be. This is probably not a severe consequence however, so MODERATE. This flow does not need to be real-time as there will be a backup (manual) mechanism, and buffering or batch uploads would also suffice.
Commercial Vehicle Check Equipment Commercial Vehicle Administration Center daily site activity data High Moderate Low
Contains IDs and screening results. Given that this represents a large volume of IDs and results, capture of this information could provide leverage or advantage over a large number of vehicles and carriers. Also has vehicle IDs that could be used to track vehicle movements, not in real-time but in the long term, which could betray business practices. This data is intended to be used to identify "problem vehicles." Any errors could lead to the wrong vehicles being targeted, which will have some operational impacts. Not a real time report, only a batch upload.
Commercial Vehicle Check Equipment Commercial Vehicle Administration Center driver log High High Moderate
Driver log contains PII, personal identification and work conditions and by definition, log of hours worked. This is personal and competitive with regulatory use. It should be available only to the intended recipient. Driver log data is covered under commercial regulatory schemes in most jurisdictions. Forgery of driver log data would have significant competitive implications, not to mention being a regulatory violation. There are alternative mechanisms for exchanging the driver log, though all have a negative impact on the driver's time, which is why MODERATE and not LOW.
Commercial Vehicle Check Equipment Commercial Vehicle Administration Center on-board safety data High High Moderate
Contains PII of commercial vehicle operator, vehicle cargo as well as characteristics related to regulation and the vehicle's past history related to regulatory compliance. Interception, of this information would compromise the owner and/or operator of the commercial vehicle. Contains PII of commercial vehicle operator as well as cargo, vehicle characteristics related to regulation and the vehicle's past history related to regulatory compliance. Corruption or falsification of this information would enable illegal operations of the commercial vehicle in question. Alternative mechanisms exist to collect this data, though they require more manpower and negatively affect all parties involved with regard to time spent.
Commercial Vehicle Check Equipment Commercial Vehicle Administration Center roadside data message Moderate High Moderate
dicates company and individual vehicle identity. Observation of this information could provide leverage or business advantage over a particular carrier. If incorrect the CVAC and its user may be misled about the identity of a vehicle or carrier, and consquently either penalize or fail to penalize the vehicle or carrier depending on his load, location and credentialing status. MODERATE and not HIGH because the impact is likely to be limited and can likely be easily addressed. If this flow drops out the CVAC operator will be negatively affected. Could be LOW, depending on the perceived importance of these actions.
Commercial Vehicle Check Equipment Commercial Vehicle Administration Center weigh-in-motion information Moderate Moderate Moderate
Contains PII, including vehicle ID and driver ID. Since this is used for regulation, must be correct to ensure compliance. Real-time response may be needed depending on the regulatory scheme.
Commercial Vehicle Check Equipment Commercial Vehicle Driver CVO pass/pull-in message Not Applicable High High
This interface is also directly observable. Data should be correct as it relates to CVO, however there is generally another mechanism to double-check this data, which is why it is MODERATE and not HIGH. If roadside mechanisms are not existant, then this would be HIGH. Data should be available as it relates to CVO, however there is generally another mechanism to double-check this data, which is why it is MODERATE and not HIGH. If roadside mechanisms are not existant, then this would be HIGH.
Commercial Vehicle Check Equipment Commercial Vehicle Inspector CVO inspector information Not Applicable High High
Commercial Vehicle Operations human interfaces should not be casually viewable for competitive reasons. Data should be correct as it relates to CVO, and given that this is the primary interface between inspector and inspection results, must be HIGH for both integrity and availability or the inspection regime breaks down. Data should be correct as it relates to CVO, and given that this is the primary interface between inspector and inspection results, must be HIGH for both integrity and availability or the inspection regime breaks down.
Commercial Vehicle Check Equipment Commercial Vehicle OBE electronic screening request Moderate High Moderate
Request for screening does not contain PII, but implies a response that may contain PII. In order to be acted upon the request must be correct, and if not acted upon manual processes may intervene. Additionally, MaM-type attacks may be used to mislead, confuse or otherwise harm the commercial vehicle or check equipment. Without this flow manual processes may take over, but those have a time cost to the commercial vehicle.
Commercial Vehicle Check Equipment Commercial Vehicle OBE pass/pull-in Low High Moderate
This is directly observable data. This message is directly acted upon. It should not be possible to spoof a border inspection station bypass. Provision of the pull-in request will have other backup mechanisms in most instances, but should be correct to avoid confusion or incorrect action by the receiving vehicle.
Commercial Vehicle Check Equipment Commercial Vehicle OBE screening event record Moderate High Moderate
Screening results contain PII and details of the screening event, disclosure of which could harm the commercial vehicle or operator in question. In order to be acted upon the request must be correct, and if not acted upon manual processes may intervene. Additionally, MaM-type attacks may be used to mislead, confuse or otherwise harm the commercial vehicle or check equipment. Without this flow manual processes may take over, but those have a time cost to the commercial vehicle.
Commercial Vehicle Check Equipment Commercial Vehicle OBE trigger area notification Low High Moderate
Broadcast intended for all commercial vehicles in fleet; no harm if non-commercial vehicles receive this. Trigger area messages indicate particular behaviors expected of commercial vehicles in the area; if corrupted, unavailable or forged commercial vehicles could be suspect to additional procedures or penalties which signficiantly affect their operations. Trigger area messages indicate particular behaviors expected of commercial vehicles in the area; if corrupted, unavailable or forged commercial vehicles could be suspect to additional procedures or penalties which signficiantly affect their operations. There should be other mechanisms for learning this information, which is why availability is MODERATE and not HIGH.
Commercial Vehicle Check Equipment Enforcement Center commercial vehicle violation notification High Moderate Low
Contains PII and violation information, that if disclosed to parties other than the destination could provide leverage (business or personal) over the commercial vehicle. Violation information needs to be correct or the commercial vehicle may be improperly penalized, or not when it should be. This is probably not a severe consequence however, so MODERATE. This flow does not need to be real-time as there will be a backup (manual) mechanism, and buffering or batch uploads would also suffice.
Commercial Vehicle Driver Commercial Vehicle OBE cv driver input Moderate Moderate Moderate
Commercial Vehicle Operations human interfaces should not be casually viewable for competitive and physical security reasons. Data should be correct as it relates to CVO, however there is generally another mechanism to double-check this data, which is why it is MODERATE and not HIGH. Flow should be available as it relates to CVO, however there is generally another mechanism through which this data might be received, which is why it is MODERATE and not HIGH.
Commercial Vehicle Inspector Commercial Vehicle Check Equipment CVC override mode Not Applicable High High
Commercial Vehicle Operations human interfaces should not be casually viewable for competitive reasons. Overrides must be correct and available or it would be possible for a vehicle that the inspector wants to see to pass through uninspected, which could have a safety impact. Overrides must be correct and available or it would be possible for a vehicle that the inspector wants to see to pass through uninspected, which could have a safety impact.
Commercial Vehicle Inspector Commercial Vehicle Check Equipment CVO inspector input Not Applicable High High
Commercial Vehicle Operations human interfaces should not be casually viewable for competitive reasons. Data should be correct as it relates to CVO, and given that this is the primary interface between inspector and inspection results, must be HIGH for both integrity and availability or the inspection regime breaks down. Data should be correct as it relates to CVO, and given that this is the primary interface between inspector and inspection results, must be HIGH for both integrity and availability or the inspection regime breaks down.
Commercial Vehicle OBE Commercial Vehicle Administration Center driver log High High Moderate
Driver log contains PII, personal identification and work conditions and by definition, log of hours worked. This is personal and competitive with regulatory use. It should be available only to the intended recipient. Driver log data is covered under commercial regulatory schemes in most jurisdictions. Forgery of driver log data would have significant competitive implications, not to mention being a regulatory violation. There are alternative mechanisms for exchanging the driver log, though all have a negative impact on the driver's time, which is why MODERATE and not LOW.
Commercial Vehicle OBE Commercial Vehicle Administration Center on-board safety data High High Moderate
Contains PII of commercial vehicle operator, vehicle cargo as well as characteristics related to regulation and the vehicle's past history related to regulatory compliance. Interception, of this information would compromise the owner and/or operator of the commercial vehicle. Contains PII of commercial vehicle operator as well as cargo, vehicle characteristics related to regulation and the vehicle's past history related to regulatory compliance. Corruption or falsification of this information would enable illegal operations of the commercial vehicle in question. Alternative mechanisms exist to collect this data, though they require more manpower and negatively affect all parties involved with regard to time spent.
Commercial Vehicle OBE Commercial Vehicle Administration Center unique identifiers High High Moderate
Contains the identity of the commercial vehicle as well as particulars of its trip. Both competetive and regulatory, so deserving a high level of protection. Incorrect or fraudelent data may be used to pursue criminal activity. If this flow does not exist alternative mechanisms will have to be used, which exist but will be slower, negatively impacting the commercial vehicle.
Commercial Vehicle OBE Commercial Vehicle Check Equipment driver log High High Moderate
Driver log contains PII, personal identification and work conditions and by definition, log of hours worked. This is personal and competitive with regulatory use. It should be available only to the intended recipient. Driver log data is covered under commercial regulatory schemes in most jurisdictions. Forgery of driver log data would have significant competitive implications, not to mention being a regulatory violation. There are alternative mechanisms for exchanging the driver log, though all have a negative impact on the driver's time, which is why MODERATE and not LOW.
Commercial Vehicle OBE Commercial Vehicle Check Equipment freight equipment information Moderate Moderate Moderate
Will include proprietary and/or competitive information that should be disclosed only when necessary and to those with a need for the information. Information must be accurate in order to be properly acted upon in support of screening or commercial vehicle safety processes. Information must be timely in order to be properly acted upon in support of screening or commercial vehicle safety processes, though some of the information contained has alternative delivery mechanisms.
Commercial Vehicle OBE Commercial Vehicle Check Equipment on-board safety data High High Moderate
Contains PII of commercial vehicle operator, vehicle cargo as well as characteristics related to regulation and the vehicle's past history related to regulatory compliance. Interception, of this information would compromise the owner and/or operator of the commercial vehicle. Contains PII of commercial vehicle operator as well as cargo, vehicle characteristics related to regulation and the vehicle's past history related to regulatory compliance. Corruption or falsification of this information would enable illegal operations of the commercial vehicle in question. Alternative mechanisms exist to collect this data, though they require more manpower and negatively affect all parties involved with regard to time spent.
Commercial Vehicle OBE Commercial Vehicle Check Equipment screening event record Moderate High Moderate
Screening results contain PII and details of the screening event, disclosure of which could harm the commercial vehicle or operator in question. In order to be acted upon the request must be correct, and if not acted upon manual processes may intervene. Additionally, MaM-type attacks may be used to mislead, confuse or otherwise harm the commercial vehicle or check equipment. Without this flow manual processes may take over, but those have a time cost to the commercial vehicle.
Commercial Vehicle OBE Commercial Vehicle Check Equipment unique identifiers High High Moderate
Contains the identity of the commercial vehicle as well as particulars of its trip. Both competetive and regulatory, so deserving a high level of protection. Incorrect or fraudelent data may be used to pursue criminal activity. If this flow does not exist alternative mechanisms will have to be used, which exist but will be slower, negatively impacting the commercial vehicle.
Commercial Vehicle OBE Commercial Vehicle Driver CVO pass/pull-in message Not Applicable Moderate Moderate
This interface is also directly observable. Data should be correct as it relates to CVO, however there is generally another mechanism to double-check this data, which is why it is MODERATE and not HIGH. Flow should be available as it relates to CVO, however there is generally another mechanism through which this data might be received, which is why it is MODERATE and not HIGH.
Commercial Vehicle OBE Fleet and Freight Management Center driver log High High Moderate
Driver log contains PII, personal identification and work conditions and by definition, log of hours worked. This is personal and competitive with regulatory use. It should be available only to the intended recipient. Driver log data is covered under commercial regulatory schemes in most jurisdictions. Forgery of driver log data would have significant competitive implications, not to mention being a regulatory violation. There are alternative mechanisms for exchanging the driver log, though all have a negative impact on the driver's time, which is why MODERATE and not LOW.
Commercial Vehicle OBE Fleet and Freight Management Center on-board safety data High High Moderate
Contains PII of commercial vehicle operator, vehicle cargo as well as characteristics related to regulation and the vehicle's past history related to regulatory compliance. Interception, of this information would compromise the owner and/or operator of the commercial vehicle. Contains PII of commercial vehicle operator as well as cargo, vehicle characteristics related to regulation and the vehicle's past history related to regulatory compliance. Corruption or falsification of this information would enable illegal operations of the commercial vehicle in question. Alternative mechanisms exist to collect this data, though they require more manpower and negatively affect all parties involved with regard to time spent.
Driver Identification Card Commercial Vehicle OBE cv driver credential High Moderate Moderate
Credentials contain PII and proprietary information. This is private and competitive. If revealed, could provide leverage over carrier and/or vehicle. Incorrect or unavailable credentials information could delay clearance, could result in incorrect assessment of penalties. MODERATE because the impact should be limited to a single vehicle per instance. Incorrect or unavailable credentials information could delay clearance, could result in incorrect assessment of penalties. MODERATE because the impact should be limited to a single vehicle per instance.
Enforcement Center Commercial Vehicle Administration Center targeted list Moderate Moderate Low
Contains sensitive information about enforcement procedures and targets that if disclosed, could be used for business or other leverage over those affected carriers or entities. Identification of enfocement targets and procedures should be correct or the point of this list is lost. Without this flow inspections and enforcement will still happen. This flow also does not need constant updates to be effective.
Enforcement Center Commercial Vehicle Administration Center trigger area definition Low High Moderate
This data is eventually broadcast to all commercial vehicles in fleet; no harm if non-commercial vehicles receive this. Trigger area messages indicate particular behaviors expected of commercial vehicles in the area; if corrupted, unavailable or forged commercial vehicles could be suspect to additional procedures or penalties which signficiantly affect their operations. Trigger area messages indicate particular behaviors expected of commercial vehicles in the area; if corrupted, unavailable or forged commercial vehicles could be suspect to additional procedures or penalties which signficiantly affect their operations. There should be other mechanisms for learning this information, which is why availability is MODERATE and not HIGH.
Enforcement Center Commercial Vehicle Administration Center trigger control Moderate Moderate Low
Control flows, even for seemingly innocent devices, should be kept confidential to minimize attack vectors. While an individual installation may not be particularly impacted by a cyberattack of its sensor network, another installation might be severely impacted, and different installations are likely to use similar methods, so compromising one leads to compromising all. Control flows, even for seemingly innocent devices, should have MODERATE integrity at minimum, just to guarantee that intended control messages are received. Incorrect, corrupted, intercepted and modified control messages can or will result in target field devices not behaving according to operator intent. The severity of this depends on the type of device, which is why some devices are set MODERATE and some HIGH. ontrol flow availability is related to the criticality of being able to remotely control the device. For most devices, this is MODERATE. For purely passive devices with no incident relationship, this will be LOW. All devices should have default modes that enable them to operate without backhaul connectivity, so no device warrants a HIGH.
Enforcement Center Commercial Vehicle Check Equipment information on violators High Moderate Low
Contains PII and violation information, that if disclosed to parties other than the destination could provide leverage (business or personal) over the commercial vehicle. Violation information needs to be correct or the commercial vehicle may be improperly penalized, or not when it should be. This is probably not a severe consequence however, so MODERATE. This flow does not need to be real-time as there will be a backup (manual) mechanism, and buffering or batch uploads would also suffice.
Fleet and Freight Management Center Commercial Vehicle Administration Center driver log High High Moderate
Driver log contains PII, personal identification and work conditions and by definition, log of hours worked. This is personal and competitive with regulatory use. It should be available only to the intended recipient. Driver log data is covered under commercial regulatory schemes in most jurisdictions. Forgery of driver log data would have significant competitive implications, not to mention being a regulatory violation. There are alternative mechanisms for exchanging the driver log, though all have a negative impact on the driver's time, which is why MODERATE and not LOW.
Fleet and Freight Management Center Commercial Vehicle Administration Center on-board safety data High High Moderate
Contains PII of commercial vehicle operator, vehicle cargo as well as characteristics related to regulation and the vehicle's past history related to regulatory compliance. Interception, of this information would compromise the owner and/or operator of the commercial vehicle. Contains PII of commercial vehicle operator as well as cargo, vehicle characteristics related to regulation and the vehicle's past history related to regulatory compliance. Corruption or falsification of this information would enable illegal operations of the commercial vehicle in question. Alternative mechanisms exist to collect this data, though they require more manpower and negatively affect all parties involved with regard to time spent.
Fleet and Freight Management Center Commercial Vehicle Administration Center unique identifiers High High Moderate
Contains the identity of the commercial vehicle as well as particulars of its trip. Both competetive and regulatory, so deserving a high level of protection. Incorrect or fraudelent data may be used to pursue criminal activity. If this flow does not exist alternative mechanisms will have to be used, which exist but will be slower, negatively impacting the commercial vehicle.
Fleet and Freight Management Center Commercial Vehicle OBE driver log High High Moderate
Driver log contains PII, personal identification and work conditions and by definition, log of hours worked. This is personal and competitive with regulatory use. It should be available only to the intended recipient. Driver log data is covered under commercial regulatory schemes in most jurisdictions. Forgery of driver log data would have significant competitive implications, not to mention being a regulatory violation. There are alternative mechanisms for exchanging the driver log, though all have a negative impact on the driver's time, which is why MODERATE and not LOW.
Fleet and Freight Management Center Commercial Vehicle OBE safety inspection record Moderate Moderate Moderate
Inspection results are vehicle-specific even if they don't include PII, and thus between the inspection agency and the vehicle owner. Divulging this information could provide leverage or business advantage. Incorrect or corrupted inspection records will affect the individual commercial vehicle and should be correct, but the scope of such corruption or errors should be limited. If this information is not available the commercial vehicle operator may be inconvenienced, though the armount of time lost may vary depending on the inspection regime. Could be LOW.
Fleet and Freight Management Center Commercial Vehicle OBE trigger area Moderate Moderate Low
Not really sensitive, but provided intentionally only to carriers that register with the CVAC. MODERATE considering that only those that register are intended to receive this information. Information associated with inspection areas, cargos and vehicle types should be correct so the FFMC and its associated vehicles undestand the inspection regime in which they operate. This flow should not need to be updated often. Even if not functioning when an update should occur, the effect should be limited to those vehicles operating under the trigger conditions in between updates. Could possibly be MODERATE if trigger areas are very dynamic in a given area.
Fleet and Freight Management Center Commercial Vehicle OBE trigger area notification Low High Moderate
Broadcast intended for all commercial vehicles in fleet; no harm if non-commercial vehicles receive this. Trigger area messages indicate particular behaviors expected of commercial vehicles in the area; if corrupted, unavailable or forged commercial vehicles could be suspect to additional procedures or penalties which signficiantly affect their operations. Trigger area messages indicate particular behaviors expected of commercial vehicles in the area; if corrupted, unavailable or forged commercial vehicles could be suspect to additional procedures or penalties which signficiantly affect their operations. There should be other mechanisms for learning this information, which is why availability is MODERATE and not HIGH.
Freight Equipment Commercial Vehicle Check Equipment freight equipment information Moderate Moderate Moderate
Will include proprietary and/or competitive information that should be disclosed only when necessary and to those with a need for the information. Information must be accurate in order to be properly acted upon in support of screening or commercial vehicle safety processes. Information must be timely in order to be properly acted upon in support of screening or commercial vehicle safety processes, though some of the information contained has alternative delivery mechanisms.
Freight Equipment Commercial Vehicle OBE freight equipment information Moderate Moderate Moderate
Cargo status information, though internal to the vehicle, should probably be protected as part of a sound defense-in-depth strategy against malicious hacking. Freight Vehicle to CV OBE is considered on-board when the vehicle and freight are mated, so the same logic holds. Cargo status information, though internal to the vehicle, should probably be protected as part of a sound defense-in-depth strategy against malicious hacking. Freight Vehicle to CV OBE is considered on-board when the vehicle and freight are mated, so the same logic holds. On-board data exchanges, should be at least MODERATE so that on-board systems can fulfill their functions. Freight Vehicle to CV OBE is considered on-board when the vehicle and freight are mated, so the same logic holds.
Other CV Administration Centers Commercial Vehicle Administration Center commercial vehicle permit information Moderate Moderate Moderate
Indicates company and individual vehicle permitting information, which is competitive commercial data. Observation of this information could provide leverage or business advantage over a particular carrier. If incorrect a vehicle or carrier may be misled about what permits it has or needs, resulting in a potential for being improperly permitted and penalized. MODERATE and not HIGH because the impact is likely to be limited and can likely be easily addressed. If this flow is inconsistently available there is probably little harm. It may be required for real-time CVO checking action, but the effect will apply to only one or at most, a limited number of drivers at a given location.
Other CV Administration Centers Commercial Vehicle Administration Center credentials information High High Moderate
Credentials contain PII and proprietary information including trip data. This is private and competitive. If revealed, could provide leverage over carrier and/or vehicle. Incorrect or unavailable credentials information could delay clearance, could result in incorrect assessment of penalties. HIGH because the impact should be extensive as this flow could include credentials information for large numbers of carriers and vehicles. Incorrect or unavailable credentials information could delay clearance, could result in incorrect assessment of penalties. MODERATE because while the impact could be extensive due to the number of vehicles involved, the flow can be reestablished and any issues fixed relatively quickly.
Other CV Administration Centers Commercial Vehicle Administration Center credentials status information High High Moderate
Credentials contain PII and proprietary information including trip data. This is private and competitive. If revealed, could provide leverage over carrier and/or vehicle. Incorrect or unavailable credentials information could delay clearance, could result in incorrect assessment of penalties. HIGH because the impact should be extensive as this flow could include credentials information for large numbers of carriers and vehicles.. Incorrect or unavailable credentials information could delay clearance, could result in incorrect assessment of penalties. MODERATE because while the impact could be extensive due to the number of vehicles involved, the flow can be reestablished and any issues fixed relatively quickly.
Other CV Administration Centers Commercial Vehicle Administration Center safety status information Moderate Moderate Moderate
Credentials data are vehicle-specific even if they don't include PII, and thus between the inspection agency and the vehicle owner. Divulging this information could provide leverage or business advantage. Incorrect or corrupted credentials data will affect the individual commercial vehicle and should be correct, but the scope of such corruption or errors should be limited. If this information is not available it may slow processing of vehicles through the CVCE.

Standards

The following table lists the standards associated with physical objects in this service package. For standards related to interfaces, see the specific information flow triple pages. These pages can be accessed directly from the SVG diagram(s) located on the Physical tab, by clicking on each information flow line on the diagram.

NameTitlePhysical Object
SAE J3361 Antenna requirements V2X Antenna Coverage and Test Requirements for US FHWA Class 1 and Class 3-13 Class Vehicles Commercial Vehicle OBE
SAE J5001 OBU Standard Onboard Unit Standard for Connected Vehicles Commercial Vehicle OBE




System Requirements

No System Requirements