Parent Service Package: PT15
< < PT15.1 : PT15.2 : PT16.1 > >

PT15.2: C-ITS Communications Implementation

Short range communications is used to send transit stop requests from personal devices or equipment at the transit stop directly to nearby transit vehicles

Relevant Regions:

Enterprise

Development Stage Roles and Relationships

Installation Stage Roles and Relationships

Operations and Maintenance Stage Roles and Relationships
(hide)

Source Destination Role/Relationship
Basic Transit Vehicle MaintainerBasic Transit Vehicle Maintains
Basic Transit Vehicle ManagerBasic Transit Vehicle Manages
Basic Transit Vehicle ManagerTransit Vehicle Operator System Usage Agreement
Basic Transit Vehicle OwnerBasic Transit Vehicle Maintainer System Maintenance Agreement
Basic Transit Vehicle OwnerBasic Transit Vehicle Manager Operations Agreement
Basic Transit Vehicle OwnerTransit Vehicle OBE Maintainer Maintenance Data Exchange Agreement
Basic Transit Vehicle OwnerTransit Vehicle OBE Owner Expectation of Data Provision
Basic Transit Vehicle OwnerTransit Vehicle OBE User Service Usage Agreement
Basic Transit Vehicle OwnerTransit Vehicle Operator Application Usage Agreement
Basic Transit Vehicle OwnerTransit Vehicle Operator Vehicle Operating Agreement
Basic Transit Vehicle SupplierBasic Transit Vehicle Owner Warranty
Connected Vehicle Roadside Equipment MaintainerConnected Vehicle Roadside Equipment Maintains
Connected Vehicle Roadside Equipment ManagerConnected Vehicle Roadside Equipment Manages
Connected Vehicle Roadside Equipment ManagerConnected Vehicle Roadside Equipment Operator System Usage Agreement
Connected Vehicle Roadside Equipment OperatorConnected Vehicle Roadside Equipment Operates
Connected Vehicle Roadside Equipment OwnerConnected Vehicle Roadside Equipment Maintainer System Maintenance Agreement
Connected Vehicle Roadside Equipment OwnerConnected Vehicle Roadside Equipment Manager Operations Agreement
Connected Vehicle Roadside Equipment OwnerTransit Vehicle OBE Maintainer Maintenance Data Exchange Agreement
Connected Vehicle Roadside Equipment OwnerTransit Vehicle OBE Owner Expectation of Information Provision
Connected Vehicle Roadside Equipment OwnerTransit Vehicle OBE User Service Usage Agreement
Connected Vehicle Roadside Equipment OwnerTransit Vehicle Operator Application Usage Agreement
Connected Vehicle Roadside Equipment OwnerTraveler Application Usage Agreement
Connected Vehicle Roadside Equipment OwnerTraveler Support Equipment Maintainer Maintenance Data Exchange Agreement
Connected Vehicle Roadside Equipment OwnerTraveler Support Equipment Owner Information Exchange and Action Agreement
Connected Vehicle Roadside Equipment OwnerTraveler Support Equipment User Service Usage Agreement
Connected Vehicle Roadside Equipment SupplierConnected Vehicle Roadside Equipment Owner Warranty
Personal Information Device MaintainerPersonal Information Device Maintains
Personal Information Device ManagerPersonal Information Device Manages
Personal Information Device ManagerTraveler System Usage Agreement
Personal Information Device OwnerPersonal Information Device Maintainer System Maintenance Agreement
Personal Information Device OwnerPersonal Information Device Manager Operations Agreement
Personal Information Device OwnerTransit Vehicle OBE Maintainer Maintenance Data Exchange Agreement
Personal Information Device OwnerTransit Vehicle OBE Owner Expectation of Data Provision
Personal Information Device OwnerTransit Vehicle OBE Owner Information Exchange and Action Agreement
Personal Information Device OwnerTransit Vehicle OBE User Service Usage Agreement
Personal Information Device OwnerTransit Vehicle Operator Application Usage Agreement
Personal Information Device SupplierPersonal Information Device Owner Warranty
Transit Vehicle OBE MaintainerTransit Vehicle OBE Maintains
Transit Vehicle OBE ManagerTransit Vehicle OBE Manages
Transit Vehicle OBE ManagerTransit Vehicle Operator System Usage Agreement
Transit Vehicle OBE OwnerConnected Vehicle Roadside Equipment Maintainer Maintenance Data Exchange Agreement
Transit Vehicle OBE OwnerConnected Vehicle Roadside Equipment Operator Application Usage Agreement
Transit Vehicle OBE OwnerConnected Vehicle Roadside Equipment Owner Expectation of Data Provision
Transit Vehicle OBE OwnerConnected Vehicle Roadside Equipment User Service Usage Agreement
Transit Vehicle OBE OwnerPersonal Information Device Maintainer Maintenance Data Exchange Agreement
Transit Vehicle OBE OwnerPersonal Information Device Owner Expectation of Data Provision
Transit Vehicle OBE OwnerPersonal Information Device User Service Usage Agreement
Transit Vehicle OBE OwnerTransit Vehicle OBE Maintainer System Maintenance Agreement
Transit Vehicle OBE OwnerTransit Vehicle OBE Manager Operations Agreement
Transit Vehicle OBE OwnerTraveler Application Usage Agreement
Transit Vehicle OBE SupplierTransit Vehicle OBE Owner Warranty
Transit Vehicle OperatorBasic Transit Vehicle Operates
Transit Vehicle OperatorTransit Vehicle OBE Operates
TravelerPersonal Information Device Operates
TravelerTraveler Support Equipment Operates
Traveler Support Equipment MaintainerTraveler Support Equipment Maintains
Traveler Support Equipment ManagerTraveler System Usage Agreement
Traveler Support Equipment ManagerTraveler Support Equipment Manages
Traveler Support Equipment OwnerConnected Vehicle Roadside Equipment Maintainer Maintenance Data Exchange Agreement
Traveler Support Equipment OwnerConnected Vehicle Roadside Equipment Operator Application Usage Agreement
Traveler Support Equipment OwnerConnected Vehicle Roadside Equipment Owner Information Exchange and Action Agreement
Traveler Support Equipment OwnerConnected Vehicle Roadside Equipment User Service Usage Agreement
Traveler Support Equipment OwnerTraveler Support Equipment Maintainer System Maintenance Agreement
Traveler Support Equipment OwnerTraveler Support Equipment Manager Operations Agreement
Traveler Support Equipment SupplierTraveler Support Equipment Owner Warranty

Functional

This service package includes the following Functional View PSpecs:

Physical Object Functional Object PSpec Number PSpec Name
Personal Information Device Personal Trip Planning and Route Guidance 6.8.1.1.1 Determine Personal Portable Device Guidance Method
6.8.1.1.2 Provide Personal Portable Device Dynamic Guidance
6.8.1.1.3 Provide Personal Portable Device Autonomous Guidance
6.8.1.2 Provide Personal Portable Device Guidance Interface
6.8.3.1 Get Traveler Personal Request
6.8.3.2 Provide Traveler with Personal Travel Information
6.8.3.3 Provide Traveler Personal Interface
6.8.3.5 Provide Traveler Transit Services Interface
7.5.3 Provide Personal Payment Device Interface
Transit Management Center Transit Center Information Services 4.2.1.3 Produce Transit Service Data for External Use
4.2.1.6 Produce Transit Service Data for Manage Transit Use
4.2.1.7 Provide Interface for Other Transit Management Data
Transit Vehicle OBE Transit Vehicle On-Board Information Services 4.1.1 Process On-Board Systems Data
4.1.2 Determine Transit Vehicle Service Status
4.1.7 Provide Transit Advisory Interface on Vehicle
4.6.2 Determine Traveler Needs on Vehicle
Transit Vehicle On-Board Trip Monitoring 4.1.1 Process On-Board Systems Data
4.1.2 Determine Transit Vehicle Service Status
4.1.3 Provide Transit Vehicle Location Data
4.6.2 Determine Traveler Needs on Vehicle
Traveler Support Equipment Transit Stop Information Services 4.7.1 Provide Traveler Roadside & Vehicle Data Interface
4.7.2.1 Detect Traveler at Roadside
4.7.2.5 Provide Traveler Roadside Fare Interface
4.7.2.7 Provide Transit Roadside Passenger Data
6.3.2 Inform Traveler

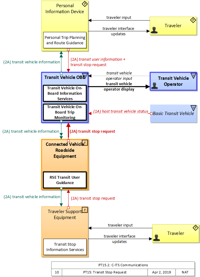
Physical

The physical diagram can be viewed in SVG or PNG format and the current format is SVG.
SVG Diagram
PNG Diagram


Display Legend in SVG or PNG

Includes Physical Objects:

Physical Object Class Description
Basic Transit Vehicle Vehicle The 'Basic Transit Vehicle' represents the transit vehicle that hosts the on-board equipment that provides ITS functions. It includes a specialized and extended databus that is subject to different vehicle databus standards and hosts a broad range of components that are unique to a transit vehicle including the farebox and associated electronics, passenger counters, and transit security systems. The Transit Vehicle may represent a bus, paratransit vehicle, light rail vehicle, or other vehicle designed to carry passengers.
Personal Information Device Personal The 'Personal Information Device' provides the capability for travelers to receive formatted traveler information wherever they are. Capabilities include traveler information, trip planning, and route guidance. Frequently a smart phone, the Personal Information Device provides travelers with the capability to receive route planning and other personally focused transportation services from the infrastructure in the field, at home, at work, or while en-route. Personal Information Devices may operate independently or may be linked with vehicle on-board equipment. This subsystem also supports safety related services with the capability to broadcast safety messages and initiate a distress signal or request for help.
Transit Management Center Center The 'Transit Management Center' manages transit vehicle fleets and coordinates with other modes and transportation services. It provides operations, maintenance, customer information, planning and management functions for the transit property. It spans distinct central dispatch and garage management systems and supports the spectrum of fixed route, flexible route, paratransit services, transit rail, and bus rapid transit (BRT) service. The physical object's interfaces support communication between transit departments and with other operating entities such as emergency response services and traffic management systems.
Transit Vehicle OBE Vehicle The 'Transit Vehicle On-Board Equipment' (OBE) resides in a transit vehicle and provides the sensory, processing, storage, and communications functions necessary to support safe and efficient movement of passengers. The types of transit vehicles containing this physical object include buses, paratransit vehicles, light rail vehicles, other vehicles designed to carry passengers, and supervisory vehicles. It collects ridership levels and supports electronic fare collection. It supports a traffic signal prioritization function that communicates with the roadside physical object to improve on-schedule performance. Automated vehicle location enhances the information available to the transit operator enabling more efficient operations. On-board sensors support transit vehicle maintenance. The physical object supports on-board security and safety monitoring. This monitoring includes transit user or vehicle operator activated alarms (silent or audible), as well as surveillance and sensor equipment. The surveillance equipment includes video (e.g. CCTV cameras), audio systems and/or event recorder systems. It also furnishes travelers with real-time travel information, continuously updated schedules, transfer options, routes, and fares. A separate 'Vehicle OBE' physical object supports the general vehicle safety and driver information capabilities that apply to all vehicles, including transit vehicles. The Transit Vehicle OBE supplements these general capabilities with capabilities that are specific to transit vehicles.
Transit Vehicle Operator Vehicle The 'Transit Vehicle Operator' represents the person that receives and provides additional information that is specific to operating the ITS functions in all types of transit vehicles. The information received by the operator would include status of on-board systems. Additional information received depends upon the type of transit vehicle. In the case of fixed route transit vehicles, the Transit Vehicle Operator would receive operator instructions that might include actions to take to correct schedule deviations. In the case of flexible fixed routes and demand response routes the information would also include dynamic routing or passenger pickup information.
Transportation Information Center Center The 'Transportation Information Center' collects, processes, stores, and disseminates transportation information to system operators and the traveling public. The physical object can play several different roles in an integrated ITS. In one role, the TIC provides a data collection, fusing, and repackaging function, collecting information from transportation system operators and redistributing this information to other system operators in the region and other TICs. In this information redistribution role, the TIC provides a bridge between the various transportation systems that produce the information and the other TICs and their subscribers that use the information. The second role of a TIC is focused on delivery of traveler information to subscribers and the public at large. Information provided includes basic advisories, traffic and road conditions, transit schedule information, yellow pages information, ride matching information, and parking information. The TIC is commonly implemented as a website or a web-based application service, but it represents any traveler information distribution service.
Traveler Personal The 'Traveler' represents any individual who uses transportation services. The interfaces to the traveler provide general pre-trip and en-route information supporting trip planning, personal guidance, and requests for assistance in an emergency that are relevant to all transportation system users. It also represents users of a public transportation system and addresses interfaces these users have within a transit vehicle or at transit facilities such as roadside stops and transit centers.
Traveler Support Equipment Field 'Traveler Support Equipment' provides access to traveler information at transit stations, transit stops, other fixed sites along travel routes (e.g., rest stops, merchant locations), and major trip generation locations such as special event centers, hotels, office complexes, amusement parks, and theaters. Traveler information access points include kiosks and informational displays supporting varied levels of interaction and information access. At transit stops this might be simple displays providing schedule information and imminent arrival signals. This may be extended to include multi-modal information including traffic conditions and transit schedules to support mode and route selection at major trip generation sites. Personalized route planning and route guidance information can also be provided based on criteria supplied by the traveler. It also supports service enrollment and electronic payment of transit fares. In addition to the traveler information provision, it also enhances security in public areas by supporting traveler activated silent alarms.

Includes Functional Objects:

Functional Object Description Physical Object
Personal Trip Planning and Route Guidance 'Personal Trip Planning and Route Guidance' provides a personalized trip plan to the traveler. The trip plan is calculated based on preferences and constraints supplied by the traveler and provided to the traveler for confirmation. Coordination may continue during the trip so that the route plan can be modified to account for new information. Many equipment configurations are possible including systems that provide a basic trip plan to the traveler as well as more sophisticated systems that can provide transition by transition guidance to the traveler along a multi-modal route with transfers. Devices represented by this functional object include desktop computers at home, work, or at major trip generation sites, plus personal devices such as tablets and smart phones. Personal Information Device
TIC Transit User Guidance 'TIC Transit User Guidance' uses wireless communications to provide terminal or stop-specific guidance to transit user devices that assists users in finding the right stop and the right bus. Optionally, this object can collect the transit user location and planned itinerary so that tailored guidance can be provided. Transportation Information Center
Transit Center Information Services 'Transit Center Information Services' collects the latest available information for a transit service and makes it available to transit customers and to Transportation Information Centers for further distribution. Customers are provided information at transit stops and other public transportation areas before they embark and on-board the transit vehicle once they are en route. Information provided can include the latest available information on transit routes, schedules, transfer options, fares, real-time schedule adherence, current incidents, weather conditions, yellow pages, and special events. In addition to general service information, tailored information (e.g., itineraries) are provided to individual transit users. Transit Management Center
Transit Stop Information Services 'Transit Stop Information Services' furnishes transit users with real-time travel-related information at transit stops, multi-modal transfer points, and other public transportation areas. It provides transit users with information on transit routes, schedules, transfer options, available services, fares, and real-time schedule adherence. In addition to tailored information for individual transit users, it supports general annunciation and/or display of imminent arrival information and other information of general interest to transit users. Traveler Support Equipment
Transit Vehicle On-Board Information Services 'Transit Vehicle On-board Information Services' furnishes en route transit users with real-time travel-related information on-board a transit vehicle. Current information that can be provided to transit users includes transit routes, schedules, transfer options, fares, real-time schedule adherence, current incidents, weather conditions, non-motorized transportation services, and special events are provided. In addition to tailored information for individual transit users, it also supports general annunciation and/or display of general schedule information, imminent arrival information, and other information of general interest to transit users. Transit Vehicle OBE
Transit Vehicle On-Board Trip Monitoring 'Transit Vehicle On-Board Trip Monitoring' tracks vehicle location, monitors fuel usage, collects operational status (doors opened/closed, running times, etc.) and sends the collected, time stamped data to the Transit Management Center. Transit Vehicle OBE

Includes Information Flows:

Information Flow Description
host transit vehicle status Information provided to the ITS on-board equipment from other systems on the Transit Vehicle Platform.
transit stop request Notification that a transit stop has been requested by a transit user at a roadside stop. This flow identifies the route, stop, and the time of the request.
transit user information Information about individual transit users boarding a transit vehicle, used to track a user's progress on a scheduled transit trip.
transit vehicle information Information about the transit vehicle route and stops, including current location along the route and next stop.
transit vehicle location data Current transit vehicle location and related operational conditions data provided by a transit vehicle.
transit vehicle operator display Visual, audible, and tactile outputs to the transit vehicle operator including vehicle surveillance information, alarm information, vehicle system status, information from the operations center, and information indicating the status of all other on-board ITS services.
transit vehicle operator input Transit vehicle operator inputs to on-board ITS equipment, including tactile and verbal inputs. Includes authentication information, on-board system control, emergency requests, and fare transaction data.
traveler input User input from a traveler to summon assistance, request travel information, make a reservation, or request any other traveler service.
traveler interface updates Visual or audio information (e.g., routes, messages, guidance, emergency information) that is provided to the traveler.

Goals and Objectives

Associated Planning Factors and Goals

Planning Factor Goal

Associated Objective Categories

Objective Category

Associated Objectives and Performance Measures

Objective Performance Measure


 
Since the mapping between objectives and service packages is not always straight-forward and often situation-dependent, these mappings should only be used as a starting point. Users should do their own analysis to identify the best service packages for their region.

Needs and Requirements

Need Functional Object Requirement

Related Sources

Document Name Version Publication Date
None


Security

In order to participate in this service package, each physical object should meet or exceed the following security levels.

Physical Object Security
Physical Object Confidentiality Integrity Availability Security Class
Basic Transit Vehicle  
Personal Information Device High Moderate Moderate Class 4
Transit Management Center  
Transit Vehicle OBE High High Moderate Class 4
Transportation Information Center  
Traveler Support Equipment High Moderate Moderate Class 4



In order to participate in this service package, each information flow triple should meet or exceed the following security levels.

Information Flow Security
Source Destination Information Flow Confidentiality Integrity Availability
Basis Basis Basis
Basic Transit Vehicle Transit Vehicle OBE host transit vehicle status Moderate Moderate Moderate
This can include some sensitive data. However, other data, such as vehicle location and motion will then be broadcast. There also may be proprietary information included in this. DISC THEA believes this to be LOW: "sensor data is not confidential; harm should not come from seeing status." This is used later on to determine whether a vehicle should request priority at an intersection. If this information is incorrect the vehicle may make false requests. All other flows that use the data from this flow have a MODERATE integrity requirement, therefore, this must also have a MODERATE integrity requirement. DISC: THEA believes this should be HIGH: "sensor data needs to be accurate and should not be tampered with." This information would need to be available immediately for the application to work.DISC: THEA believes this should be HIGH: "sensor data must be consistently available to feed BSMs broadcast at 10Hz, notifications, etc.."
Personal Information Device Transit Vehicle OBE transit stop request High Moderate Moderate
Contains PII, including traveler identity, location and stop request information, which is predictive of traveler location. If corrupted, stop request may not be received or acted upon, which would affect the originator of the request. Limited in scope to that request though. If this flow is not available then stop requests won't be completed and the originator of the request is inconvenienced. Long term however, if this flow is generally not reliable then users are unlikely to use or rely on it. Should be MODERATE to instill confidence and encourage use.
Personal Information Device Transit Vehicle OBE transit user information Moderate Moderate Moderate
May contain the PII of the originator, which should be readable only by the intended recepient lest the originator's privacy be violated. If the implementation does not provide traveler identity, this may be reduced to LOW. If this is compromised or corrupted, the user's needs may not be properly communicated or met. If this is forged, the transit provider may provide unnecessary services. If this is not available, the user may not receive transit services offered, and as with other transit services may ceases using the system. While the immediate impact is LOW, long term impact is MODERATE due to user confidence issues.
Personal Information Device Transportation Information Center transit stop request High Moderate Moderate
Contains PII, including traveler identity, location and stop request information, which is predictive of traveler location. If corrupted, stop request may not be received or acted upon, which would affect the originator of the request. Limited in scope to that request though. If this flow is not available then stop requests won't be completed and the originator of the request is inconvenienced. Long term however, if this flow is generally not reliable then users are unlikely to use or rely on it. Should be MODERATE to instill confidence and encourage use.
Personal Information Device Traveler traveler interface updates Not Applicable Moderate Moderate
Personalized data that includes directions and guidance for an individual, but eventually evident anyway. Should be accurate as the Traveler will be relying on this information for routing and related choices. Lack of accuracy will result in lack of confidence from the traveler as well as an unsatisfactory trip, leading to a negative feedback spiral. Users expect their devices to work. If information is not presented to the operator, the relevant applications simply won't be used.
Transit Vehicle OBE Personal Information Device transit vehicle information Low Moderate Moderate
Data is intended for public use. General transit schedule information, as well as more specific "next stop" and similar information should be prompt and correct or users will lose confidence and not use the system. Also inconvenienced by the lack of correct and timely information. Impact is localized and limited however, so MODERATE and not HIGH. General transit schedule information, as well as more specific "next stop" and similar information should be prompt and correct or users will lose confidence and not use the system. Also inconvenienced by the lack of correct and timely information. Impact is localized and limited however, so MODERATE and not HIGH.
Transit Vehicle OBE Transit Management Center transit vehicle location data Moderate Moderate Moderate
While internal, contains identification, passenger load and routing data that if observed could be used by an attacker to identify targets. Applications relying on this data will not function properly if the data is incorrect, so it must be protected commensurate to the value of the application. Applications relying on this data will not function properly if the data is incorrect, so it must be protected commensurate to the value of the application. Location data is dynamic, so probably needs to be updated frequently.
Transit Vehicle OBE Transit Vehicle Operator transit vehicle operator display Low Moderate Low
This should not include any sensitive information. It would be possible for a person standing behind the driver to observe the information transmitted. Some minimal guarantee of data integrity is necessary for all C-ITS flows. This entire application should not directly affect the drivers driving habits. The operator should still be slowing and stopping at yellow or red lights, along with observing all other driving regulations. DISC: Original V2I analysis classified this as LOW. Even if the operator is not made aware of the signal preemption, the system should still operate correctly. The operator should be using the traffic lights to influence their decision about whether or not to stop, not the display.
Transit Vehicle OBE Traveler Support Equipment transit vehicle information Low Moderate Moderate
Data is intended for public use. General transit schedule information, as well as more specific "next stop" and similar information should be prompt and correct or users will lose confidence and not use the system. Also inconvenienced by the lack of correct and timely information. Impact is localized and limited however, so MODERATE and not HIGH. General transit schedule information, as well as more specific "next stop" and similar information should be prompt and correct or users will lose confidence and not use the system. Also inconvenienced by the lack of correct and timely information. Impact is localized and limited however, so MODERATE and not HIGH.
Transit Vehicle Operator Transit Vehicle OBE transit vehicle operator input Low Moderate Low
This information is transmitted through systems on board the Transit Vehicle. Even if the vehicle were compromised and these communications monitored, most of this information is directly observable. Some minimal guarantee of data integrity is necessary for all C-ITS flows. If this is compromised, it could result in an incorrect signal priority request, which has minimal impact. DISC: Original V2I analysis classified this as LOW. A delay in reporting this may result in a signal priority request not going through, which has minimal impact.
Transportation Information Center Transit Management Center transit stop request High Moderate Moderate
Contains PII, including traveler identity, location and stop request information, which is predictive of traveler location. If corrupted, stop request may not be received or acted upon, which would affect the originator of the request. Limited in scope to that request though. If this flow is not available then stop requests won't be completed and the originator of the request is inconvenienced. Long term however, if this flow is generally not reliable then users are unlikely to use or rely on it. Should be MODERATE to instill confidence and encourage use.
Traveler Personal Information Device traveler input Not Applicable Moderate Low
This data is informing the vehicle of operational information that is relevant to the operation of the vehicle. It should not contain anything sensitive, and does not matter if another person can observe it. While public, information must be correct or travelers may make incorrect decisions with regard to their travel plans. Information is available through other means, though depending on the location this might not always be the case, in which case this would be MODERATE.
Traveler Traveler Support Equipment traveler input Not Applicable Moderate Low
Publicly available information, while not directly observable, is intended for widespread distribution While public, information must be correct or travelers may make incorrect decisions with regard to their travel plans. Information is available through other means, though depending on the location this might not always be the case, in which case this would be MODERATE.
Traveler Support Equipment Transit Vehicle OBE transit stop request High Moderate Moderate
Contains PII, including traveler identity, location and stop request information, which is predictive of traveler location. If corrupted, stop request may not be received or acted upon, which would affect the originator of the request. Limited in scope to that request though. If this flow is not available then stop requests won't be completed and the originator of the request is inconvenienced. Long term however, if this flow is generally not reliable then users are unlikely to use or rely on it. Should be MODERATE to instill confidence and encourage use.
Traveler Support Equipment Traveler traveler interface updates Not Applicable Moderate Moderate
Publicly available information, while not directly observable, is intended for widespread distribution Should be accurate as the Traveler will be relying on this information for routing and related choices. Lack of accuracy will result in lack of confidence from the traveler as well as an unsatisfactory trip, leading to a negative feedback spiral. Users expect their devices to work. If information is not presented to the operator, the relevant applications simply won't be used.

Standards

Currently, there are no standards associated with the physical objects in this service package. For standards related to interfaces, see the specific information flow triple pages. These pages can be accessed directly from the SVG diagram(s) located on the Physical tab, by clicking on each information flow line on the diagram.





System Requirements

No System Requirements