Parent Service Package: ST10
< < ST10.1 : ST10.2 : ST11.1 > >

ST10.2: C-ITS Supported Implementation

This implementation adds connected ITS technology to support low emission zone operations.

Relevant Regions:

Enterprise

Development Stage Roles and Relationships

Installation Stage Roles and Relationships

Operations and Maintenance Stage Roles and Relationships
(hide)

Source Destination Role/Relationship
Connected Vehicle Roadside Equipment MaintainerConnected Vehicle Roadside Equipment Maintains
Connected Vehicle Roadside Equipment ManagerConnected Vehicle Roadside Equipment Manages
Connected Vehicle Roadside Equipment ManagerConnected Vehicle Roadside Equipment Operator System Usage Agreement
Connected Vehicle Roadside Equipment OperatorConnected Vehicle Roadside Equipment Operates
Connected Vehicle Roadside Equipment OwnerConnected Vehicle Roadside Equipment Maintainer System Maintenance Agreement
Connected Vehicle Roadside Equipment OwnerConnected Vehicle Roadside Equipment Manager Operations Agreement
Connected Vehicle Roadside Equipment OwnerDriver Application Usage Agreement
Connected Vehicle Roadside Equipment OwnerEmissions Management Center Maintainer Maintenance Data Exchange Agreement
Connected Vehicle Roadside Equipment OwnerEmissions Management Center Owner Information Exchange Agreement
Connected Vehicle Roadside Equipment OwnerEmissions Management Center User Service Usage Agreement
Connected Vehicle Roadside Equipment OwnerEmissions Management Operator Application Usage Agreement
Connected Vehicle Roadside Equipment OwnerITS Roadway Equipment Maintainer Maintenance Data Exchange Agreement
Connected Vehicle Roadside Equipment OwnerITS Roadway Equipment Owner Information Exchange and Action Agreement
Connected Vehicle Roadside Equipment OwnerITS Roadway Equipment User Service Usage Agreement
Connected Vehicle Roadside Equipment OwnerMaint and Constr Field Personnel Application Usage Agreement
Connected Vehicle Roadside Equipment OwnerTraffic Management Center Maintainer Maintenance Data Exchange Agreement
Connected Vehicle Roadside Equipment OwnerTraffic Management Center Owner Information Exchange Agreement
Connected Vehicle Roadside Equipment OwnerTraffic Management Center User Service Usage Agreement
Connected Vehicle Roadside Equipment OwnerTraffic Operations Personnel Application Usage Agreement
Connected Vehicle Roadside Equipment OwnerVehicle Maintainer Maintenance Data Exchange Agreement
Connected Vehicle Roadside Equipment OwnerVehicle Owner Expectation of Information Provision
Connected Vehicle Roadside Equipment OwnerVehicle User Service Usage Agreement
Connected Vehicle Roadside Equipment SupplierConnected Vehicle Roadside Equipment Owner Warranty
DriverVehicle Operates
Emissions Management Center MaintainerEmissions Management Center Maintains
Emissions Management Center ManagerEmissions Management Center Manages
Emissions Management Center ManagerEmissions Management Operator System Usage Agreement
Emissions Management Center OwnerConnected Vehicle Roadside Equipment Maintainer Maintenance Data Exchange Agreement
Emissions Management Center OwnerConnected Vehicle Roadside Equipment Operator Application Usage Agreement
Emissions Management Center OwnerConnected Vehicle Roadside Equipment Owner Information Exchange Agreement
Emissions Management Center OwnerConnected Vehicle Roadside Equipment User Service Usage Agreement
Emissions Management Center OwnerEmissions Management Center Maintainer System Maintenance Agreement
Emissions Management Center OwnerEmissions Management Center Manager Operations Agreement
Emissions Management Center OwnerEnforcement Center Maintainer Maintenance Data Exchange Agreement
Emissions Management Center OwnerEnforcement Center Operator Application Usage Agreement
Emissions Management Center OwnerEnforcement Center Owner Information Provision Agreement
Emissions Management Center OwnerEnforcement Center User Service Usage Agreement
Emissions Management Center OwnerEvent Promoter System Maintainer Maintenance Data Exchange Agreement
Emissions Management Center OwnerEvent Promoter System Operator Application Usage Agreement
Emissions Management Center OwnerEvent Promoter System Owner Information Exchange Agreement
Emissions Management Center OwnerEvent Promoter System User Service Usage Agreement
Emissions Management Center OwnerTIC Operator Application Usage Agreement
Emissions Management Center OwnerTraffic Management Center Maintainer Maintenance Data Exchange Agreement
Emissions Management Center OwnerTraffic Management Center Owner Information Exchange Agreement
Emissions Management Center OwnerTraffic Management Center User Service Usage Agreement
Emissions Management Center OwnerTraffic Operations Personnel Application Usage Agreement
Emissions Management Center OwnerTransit Management Center Maintainer Maintenance Data Exchange Agreement
Emissions Management Center OwnerTransit Management Center Owner Information Exchange Agreement
Emissions Management Center OwnerTransit Management Center User Service Usage Agreement
Emissions Management Center OwnerTransit Operations Personnel Application Usage Agreement
Emissions Management Center OwnerTransportation Information Center Maintainer Maintenance Data Exchange Agreement
Emissions Management Center OwnerTransportation Information Center Owner Information Provision Agreement
Emissions Management Center OwnerTransportation Information Center User Service Usage Agreement
Emissions Management Center SupplierEmissions Management Center Owner Warranty
Emissions Management OperatorEmissions Management Center Operates
Enforcement Center MaintainerEnforcement Center Maintains
Enforcement Center ManagerEnforcement Center Manages
Enforcement Center ManagerEnforcement Center Operator System Usage Agreement
Enforcement Center OperatorEnforcement Center Operates
Enforcement Center OwnerEnforcement Center Maintainer System Maintenance Agreement
Enforcement Center OwnerEnforcement Center Manager Operations Agreement
Enforcement Center SupplierEnforcement Center Owner Warranty
Event Promoter System MaintainerEvent Promoter System Maintains
Event Promoter System ManagerEvent Promoter System Manages
Event Promoter System ManagerEvent Promoter System Operator System Usage Agreement
Event Promoter System OperatorEvent Promoter System Operates
Event Promoter System OwnerEmissions Management Center Maintainer Maintenance Data Exchange Agreement
Event Promoter System OwnerEmissions Management Center Owner Information Exchange Agreement
Event Promoter System OwnerEmissions Management Center User Service Usage Agreement
Event Promoter System OwnerEmissions Management Operator Application Usage Agreement
Event Promoter System OwnerEvent Promoter System Maintainer System Maintenance Agreement
Event Promoter System OwnerEvent Promoter System Manager Operations Agreement
Event Promoter System OwnerTraffic Management Center Maintainer Maintenance Data Exchange Agreement
Event Promoter System OwnerTraffic Management Center Owner Information Exchange Agreement
Event Promoter System OwnerTraffic Management Center User Service Usage Agreement
Event Promoter System OwnerTraffic Operations Personnel Application Usage Agreement
Event Promoter System SupplierEvent Promoter System Owner Warranty
ITS Roadway Equipment MaintainerITS Roadway Equipment Maintains
ITS Roadway Equipment ManagerITS Roadway Equipment Manages
ITS Roadway Equipment ManagerMaint and Constr Field Personnel System Usage Agreement
ITS Roadway Equipment OwnerConnected Vehicle Roadside Equipment Maintainer Maintenance Data Exchange Agreement
ITS Roadway Equipment OwnerConnected Vehicle Roadside Equipment Operator Application Usage Agreement
ITS Roadway Equipment OwnerConnected Vehicle Roadside Equipment Owner Information Exchange and Action Agreement
ITS Roadway Equipment OwnerConnected Vehicle Roadside Equipment User Service Usage Agreement
ITS Roadway Equipment OwnerITS Roadway Equipment Maintainer System Maintenance Agreement
ITS Roadway Equipment OwnerITS Roadway Equipment Manager Operations Agreement
ITS Roadway Equipment OwnerTraffic Management Center Maintainer Maintenance Data Exchange Agreement
ITS Roadway Equipment OwnerTraffic Management Center Owner Information Exchange Agreement
ITS Roadway Equipment OwnerTraffic Management Center User Service Usage Agreement
ITS Roadway Equipment OwnerTraffic Operations Personnel Application Usage Agreement
ITS Roadway Equipment SupplierITS Roadway Equipment Owner Warranty
Maint and Constr Field PersonnelITS Roadway Equipment Operates
TIC OperatorTransportation Information Center Operates
Traffic Management Center MaintainerTraffic Management Center Maintains
Traffic Management Center ManagerTraffic Management Center Manages
Traffic Management Center ManagerTraffic Operations Personnel System Usage Agreement
Traffic Management Center OwnerConnected Vehicle Roadside Equipment Maintainer Maintenance Data Exchange Agreement
Traffic Management Center OwnerConnected Vehicle Roadside Equipment Operator Application Usage Agreement
Traffic Management Center OwnerConnected Vehicle Roadside Equipment Owner Information Exchange Agreement
Traffic Management Center OwnerConnected Vehicle Roadside Equipment User Service Usage Agreement
Traffic Management Center OwnerEmissions Management Center Maintainer Maintenance Data Exchange Agreement
Traffic Management Center OwnerEmissions Management Center Owner Information Exchange Agreement
Traffic Management Center OwnerEmissions Management Center User Service Usage Agreement
Traffic Management Center OwnerEmissions Management Operator Application Usage Agreement
Traffic Management Center OwnerEvent Promoter System Maintainer Maintenance Data Exchange Agreement
Traffic Management Center OwnerEvent Promoter System Operator Application Usage Agreement
Traffic Management Center OwnerEvent Promoter System Owner Information Exchange Agreement
Traffic Management Center OwnerEvent Promoter System User Service Usage Agreement
Traffic Management Center OwnerITS Roadway Equipment Maintainer Maintenance Data Exchange Agreement
Traffic Management Center OwnerITS Roadway Equipment Owner Information Exchange Agreement
Traffic Management Center OwnerITS Roadway Equipment User Service Usage Agreement
Traffic Management Center OwnerMaint and Constr Field Personnel Application Usage Agreement
Traffic Management Center OwnerTraffic Management Center Maintainer System Maintenance Agreement
Traffic Management Center OwnerTraffic Management Center Manager Operations Agreement
Traffic Management Center SupplierTraffic Management Center Owner Warranty
Traffic Operations PersonnelTraffic Management Center Operates
Transit Management Center MaintainerTransit Management Center Maintains
Transit Management Center ManagerTransit Management Center Manages
Transit Management Center ManagerTransit Operations Personnel System Usage Agreement
Transit Management Center OwnerEmissions Management Center Maintainer Maintenance Data Exchange Agreement
Transit Management Center OwnerEmissions Management Center Owner Information Exchange Agreement
Transit Management Center OwnerEmissions Management Center User Service Usage Agreement
Transit Management Center OwnerEmissions Management Operator Application Usage Agreement
Transit Management Center OwnerTransit Management Center Maintainer System Maintenance Agreement
Transit Management Center OwnerTransit Management Center Manager Operations Agreement
Transit Management Center SupplierTransit Management Center Owner Warranty
Transit Operations PersonnelTransit Management Center Operates
Transportation Information Center MaintainerTransportation Information Center Maintains
Transportation Information Center ManagerTIC Operator System Usage Agreement
Transportation Information Center ManagerTransportation Information Center Manages
Transportation Information Center OwnerTransportation Information Center Maintainer System Maintenance Agreement
Transportation Information Center OwnerTransportation Information Center Manager Operations Agreement
Transportation Information Center SupplierTransportation Information Center Owner Warranty
Vehicle MaintainerVehicle Maintains
Vehicle ManagerDriver System Usage Agreement
Vehicle ManagerVehicle Manages
Vehicle OwnerConnected Vehicle Roadside Equipment Maintainer Maintenance Data Exchange Agreement
Vehicle OwnerConnected Vehicle Roadside Equipment Operator Application Usage Agreement
Vehicle OwnerConnected Vehicle Roadside Equipment Owner Expectation of Data Provision
Vehicle OwnerConnected Vehicle Roadside Equipment User Service Usage Agreement
Vehicle OwnerVehicle Maintainer System Maintenance Agreement
Vehicle OwnerVehicle Manager Operations Agreement
Vehicle SupplierVehicle Owner Warranty
Weather Service System MaintainerWeather Service System Maintains
Weather Service System ManagerWeather Service System Manages
Weather Service System ManagerWeather Service System Operator System Usage Agreement
Weather Service System OperatorWeather Service System Operates
Weather Service System OwnerEmissions Management Center Maintainer Maintenance Data Exchange Agreement
Weather Service System OwnerEmissions Management Center Owner Information Provision Agreement
Weather Service System OwnerEmissions Management Center User Service Usage Agreement
Weather Service System OwnerEmissions Management Operator Application Usage Agreement
Weather Service System OwnerWeather Service System Maintainer System Maintenance Agreement
Weather Service System OwnerWeather Service System Manager Operations Agreement
Weather Service System SupplierWeather Service System Owner Warranty

Functional

This service package includes the following Functional View PSpecs:

Physical Object Functional Object PSpec Number PSpec Name
Connected Vehicle Roadside Equipment RSE Low Emissions Zone Application 1.1.1.6 Collect Vehicle Roadside Safety Data
1.5.10 Collect Vehicle Emissions Messages
1.5.12 Manage Eco Roadway Usage in Roadway
3.2.6 Manage Check-in and Check-out
3.2.8 Provide Automated Lane Changing
RSE Traffic Monitoring 1.1.2.6 Process Collected Vehicle Safety Data
1.1.6 Collect Vehicle Traffic Surveillance Data
1.1.7 Collect Vehicle Environmental Data
1.2.7.15 Process Intersection Safety Data
1.2.7.4 Process In-vehicle Signage Data
6.7.3.3 Provide Short Range Traveler Information
9.3.3.5 Manage Speeds at Roadside
RSE Traveler Information Communications 1.1.1.6 Collect Vehicle Roadside Safety Data
1.1.2.6 Process Collected Vehicle Safety Data
1.2.7.4 Process In-vehicle Signage Data
1.2.7.7 Process Vehicle Safety and Environmental Data for Output
1.5.10 Collect Vehicle Emissions Messages
2.8.4.6 Exchange Border Clearance Roadside Information
6.7.3.3 Provide Short Range Traveler Information
9.2.3.8 Collect Connected Vehicle Field Equipment Status
9.3.3.5 Manage Speeds at Roadside
Emissions Management Center Emissions Connected Vehicle Monitoring 1.5.1 Provide Emissions Operations Personnel Interface
1.5.11 Process Connected Vehicle Emissions Data
1.5.2 Process Pollution Data
1.5.3 Manage Pollution State Data Store
1.5.7 Manage Emissions and Pollution Reference Data Stores
1.5.8 Manage Emissions Archive Data
1.5.9 Manage Emissions State Data Store
5.4.8 Process Emissions Violations
Emissions Data Management 1.5.1 Provide Emissions Operations Personnel Interface
1.5.11 Process Connected Vehicle Emissions Data
1.5.2 Process Pollution Data
1.5.3 Manage Pollution State Data Store
1.5.6 Process Vehicle Emissions Data
1.5.7 Manage Emissions and Pollution Reference Data Stores
1.5.9 Manage Emissions State Data Store
5.4.8 Process Emissions Violations
Emissions Zone Management 1.5.1 Provide Emissions Operations Personnel Interface
1.5.2 Process Pollution Data
ITS Roadway Equipment Roadway Emissions Monitoring 1.2.7.2 Monitor Roadside Equipment Operation
1.2.7.8 Provide Device Interface to Other Roadway Devices
1.2.7.9 Process Roadway Information Data
1.5.4 Detect Vehicle Emissions Levels
1.5.5 Detect Pollution and Noise Levels
Roadway Surveillance 1.1.1.1 Process Traffic Sensor Data
1.1.1.7 Process Road User Protection
1.1.2.11 Control Dynamic Lanes
1.2.7.16 Process Signal Control Conflict Monitoring
1.2.7.2 Monitor Roadside Equipment Operation
1.2.7.8 Provide Device Interface to Other Roadway Devices
1.3.1.3 Process Traffic Images
9.3.3.1 Collect Vehicle Speed
Roadway Traffic Information Dissemination 1.2.7.1 Process Indicator Output Data for Roads
1.2.7.2 Monitor Roadside Equipment Operation
1.2.7.5 Process Indicator Output Data for Freeways
1.2.7.8 Provide Device Interface to Other Roadway Devices
1.2.7.9 Process Roadway Information Data
Traffic Management Center TMC Basic Surveillance 1.1.2.1 Process Traffic Data for Storage
1.1.2.2 Process Traffic Data
1.1.2.3 Update Data Source Static Data
1.1.2.5 Process Vehicle Situation Data
1.1.2.8 Process Roadway Environmental Data
1.1.3 Generate Predictive Traffic Model
1.1.4.1 Retrieve Traffic Data
1.1.4.2 Provide Traffic Operations Personnel Traffic Data Interface
1.1.5 Exchange Data with Other Traffic Centers
1.2.6.1 Maintain Traffic and Sensor Static Data
1.2.8 Collect Traffic Field Equipment Fault Data
1.3.1.1 Analyze Traffic Data for Incidents
1.3.2.1 Store Possible Incident Data
1.3.2.5 Provide Current Incidents Store Interface
1.3.2.6 Manage Traffic Routing
1.3.4.2 Provide Traffic Operations Personnel Incident Interface
1.3.4.5 Process Video Data
TMC Incident Dispatch Coordination 1.1.4.1 Retrieve Traffic Data
1.1.5 Exchange Data with Other Traffic Centers
1.3.2.1 Store Possible Incident Data
1.3.2.2 Review and Classify Possible Incidents
1.3.2.3 Review and Classify Planned Events
1.3.2.6 Manage Traffic Routing
1.3.3.1 Respond to Current Incidents
1.3.4.1 Retrieve Incident Data
1.3.4.2 Provide Traffic Operations Personnel Incident Interface
1.3.4.3 Provide Media Incident Data Interface
1.3.4.4 Manage Resources for Incidents
1.3.5 Manage Incident Response Planning and Traffic Management Decision Support
1.3.6 Traffic Disaster Response Control
1.3.7 Traffic Evacuation Control
TMC In-Vehicle Signing Management 1.2.4.3 Output In-vehicle Signage Data
1.2.4.4 Output Roadway Information Data
1.2.8 Collect Traffic Field Equipment Fault Data
1.3.2.1 Store Possible Incident Data
1.5.13 Manage Emissions-Based Control Zone
TMC Traffic Information Dissemination 1.1.4.1 Retrieve Traffic Data
1.1.4.2 Provide Traffic Operations Personnel Traffic Data Interface
1.1.4.3 Provide Direct Media Traffic Data Interface
1.2.1 Select Strategy
1.2.4.3 Output In-vehicle Signage Data
1.2.4.4 Output Roadway Information Data
1.2.8 Collect Traffic Field Equipment Fault Data
1.3.1.1 Analyze Traffic Data for Incidents
1.3.2.1 Store Possible Incident Data
1.3.2.2 Review and Classify Possible Incidents
1.3.2.5 Provide Current Incidents Store Interface
1.3.2.6 Manage Traffic Routing
1.3.4.2 Provide Traffic Operations Personnel Incident Interface
1.3.4.5 Process Video Data
Transit Management Center Transit Center Multi-Modal Coordination 4.1.4 Collect and Process Transit Vehicle Data
4.1.5.1 Manage Transit Vehicle Operations
4.1.5.2 Manage Transit Vehicle Deviations
4.2.1.2 Generate Transit Schedules
4.2.1.3 Produce Transit Service Data for External Use
4.2.1.4 Provide Transit Operations Personnel Interface for Services Generation
4.2.1.7 Provide Interface for Other Transit Management Data
4.2.1.8 Provide Interface for Transit Service Raw Data
Vehicle Vehicle Basic Safety Communication 3.1.1 Produce Collision and Crash Avoidance Data
3.1.3 Process Vehicle On-board Data
3.1.4 Communicate with Remote Vehicles
3.1.6 Provide Vehicle Acceleration and Deceleration Inputs
3.2.3.2 Manage Platoon Following
3.2.3.3 Process Data for Vehicle Actuators
3.2.3.5.1 Process General Vehicle Sensor Data
3.2.4 Process Sensor Data for Automatic Vehicle Operations
6.7.1.3 Process Vehicle Location Data
6.7.1.4 Update Vehicle Navigable Map Database
6.7.3.2 Provide Driver Information Interface
Vehicle Eco-Driving Assist 3.1.3 Process Vehicle On-board Data
3.1.6 Provide Vehicle Acceleration and Deceleration Inputs
6.7.3.1 Provide Driver with Personal Travel Information
6.7.3.2 Provide Driver Information Interface
Vehicle Emissions Monitoring 3.1.3 Process Vehicle On-board Data
3.1.7 Process Vehicle Emissions Status
3.2.3.5.1 Process General Vehicle Sensor Data
6.7.1.4 Update Vehicle Navigable Map Database
Vehicle Traveler Information Reception 3.1.3 Process Vehicle On-board Data
3.1.4 Communicate with Remote Vehicles
3.2.3.3 Process Data for Vehicle Actuators
6.7.1.3 Process Vehicle Location Data
6.7.1.4 Update Vehicle Navigable Map Database
6.7.3.1 Provide Driver with Personal Travel Information
6.7.3.2 Provide Driver Information Interface

Physical

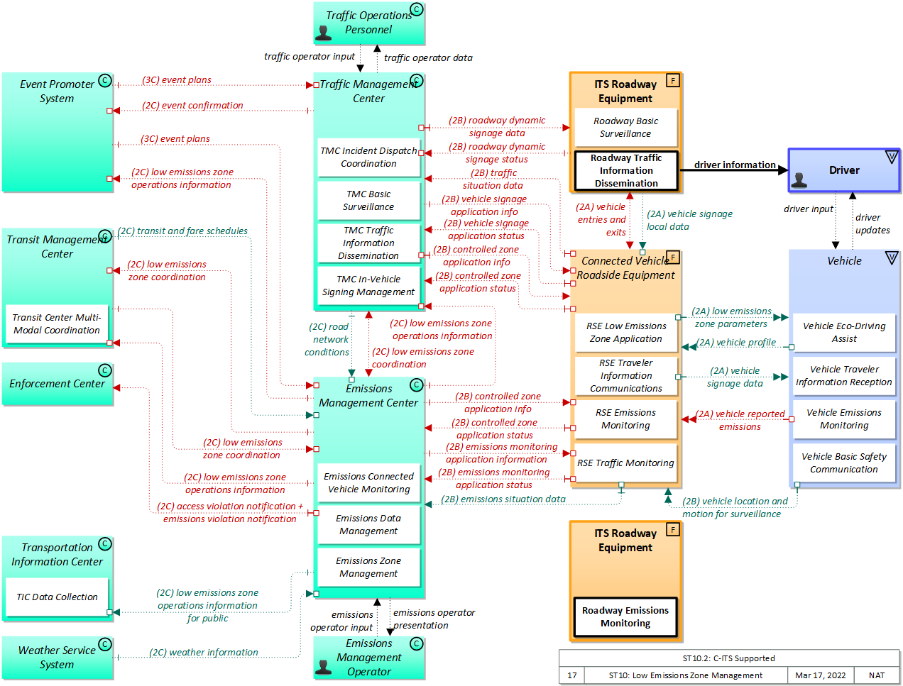
The physical diagram can be viewed in SVG or PNG format and the current format is SVG.
SVG Diagram
PNG Diagram


Display Legend in SVG or PNG

Includes Physical Objects:

Physical Object Class Description
Connected Vehicle Roadside Equipment Field 'Connected Vehicle Roadside Equipment' (CV RSE) represents the Connected Vehicle roadside devices (i.e., Roadside Units (RSUs)) equipped with short range wireless (SRW) communications technology, as well as any other supporting equipment that leverage the RSU and are not described by other objects (e.g., a local roadside processor). CVRSE are used to send messages to, and receive messages from, nearby vehicles and personal devices equipped with compatible communications technology. Communications with adjacent field equipment and back office centers that monitor and control the RSE are also supported. This device operates from a fixed position and may be permanently deployed or a portable device that is located temporarily in the vicinity of a traffic incident, road construction, or a special event. It includes a processor, data storage, and communications capabilities that support secure communications with passing vehicles, other field equipment, and centers.
Driver Vehicle The 'Driver' represents the person that operates a vehicle on the roadway. Included are operators of private, transit, commercial, and emergency vehicles where the interactions are not particular to the type of vehicle (e.g., interactions supporting vehicle safety applications). The Driver originates driver requests and receives driver information that reflects the interactions which might be useful to all drivers, regardless of vehicle classification. Information and interactions which are unique to drivers of a specific vehicle type (e.g., fleet interactions with transit, commercial, or emergency vehicle drivers) are covered by separate objects.
Emissions Management Center Center The 'Emissions Management Center' provides the capabilities for air quality managers to monitor and manage air quality. These capabilities include collecting emissions data from distributed emissions sensors (included in ITS Roadway Equipment) and directly from connected vehicles. The sensors monitor general air quality and also monitor the emissions of individual vehicles on the roadway. The measures are collected, processed, and used to support environmental monitoring applications.
Emissions Management Operator Center The 'Emissions Management Operator' represents personnel that monitor, operate, and manage emissions monitoring and management systems. These personnel monitor system operation and monitor collected emissions and air quality information and direct system operation through data and command inputs.
Enforcement Center Center The 'Enforcement Center' represents the systems that receive reports of violations detected by various ITS facilities including individual vehicle emissions, lane violations, toll violations, CVO violations, etc.
Event Promoter System Center 'Event Promoter System' represents Special Event Sponsors that have knowledge of events that may impact travel on roadways or other modal means. Examples of special event sponsors include sporting events, conventions, motorcades/parades, and public/political events. These promoters interface to the ITS to provide event information such as date, time, estimated duration, location, and any other information pertinent to traffic movement in the surrounding area.
ITS Roadway Equipment Field 'ITS Roadway Equipment' represents the ITS equipment that is distributed on and along the roadway that monitors and controls traffic and monitors and manages the roadway. This physical object includes traffic detectors, environmental sensors, traffic signals, highway advisory radios, dynamic message signs, CCTV cameras and video image processing systems, grade crossing warning systems, and ramp metering systems. Lane management systems and barrier systems that control access to transportation infrastructure such as roadways, bridges and tunnels are also included. This object also provides environmental monitoring including sensors that measure road conditions, surface weather, and vehicle emissions. Work zone systems including work zone surveillance, traffic control, driver warning, and work crew safety systems are also included.
Traffic Management Center Center The 'Traffic Management Center' monitors and controls traffic and the road network. It represents centers that manage a broad range of transportation facilities including freeway systems, rural and suburban highway systems, and urban and suburban traffic control systems. It communicates with ITS Roadway Equipment and Connected Vehicle Roadside Equipment (RSE) to monitor and manage traffic flow and monitor the condition of the roadway, surrounding environmental conditions, and field equipment status. It manages traffic and transportation resources to support allied agencies in responding to, and recovering from, incidents ranging from minor traffic incidents through major disasters.
Traffic Operations Personnel Center 'Traffic Operations Personnel' represents the people that operate a traffic management center. These personnel interact with traffic control systems, traffic surveillance systems, incident management systems, work zone management systems, and travel demand management systems. They provide operator data and command inputs to direct system operations to varying degrees depending on the type of system and the deployment scenario.
Transit Management Center Center The 'Transit Management Center' manages transit vehicle fleets and coordinates with other modes and transportation services. It provides operations, maintenance, customer information, planning and management functions for the transit property. It spans distinct central dispatch and garage management systems and supports the spectrum of fixed route, flexible route, paratransit services, transit rail, and bus rapid transit (BRT) service. The physical object's interfaces support communication between transit departments and with other operating entities such as emergency response services and traffic management systems.
Transportation Information Center Center The 'Transportation Information Center' collects, processes, stores, and disseminates transportation information to system operators and the traveling public. The physical object can play several different roles in an integrated ITS. In one role, the TIC provides a data collection, fusing, and repackaging function, collecting information from transportation system operators and redistributing this information to other system operators in the region and other TICs. In this information redistribution role, the TIC provides a bridge between the various transportation systems that produce the information and the other TICs and their subscribers that use the information. The second role of a TIC is focused on delivery of traveler information to subscribers and the public at large. Information provided includes basic advisories, traffic and road conditions, transit schedule information, yellow pages information, ride matching information, and parking information. The TIC is commonly implemented as a website or a web-based application service, but it represents any traveler information distribution service.
Vehicle Vehicle This 'Vehicle' physical object is used to model core capabilities that are common to more than one type of Vehicle. It provides the vehicle-based general sensory, processing, storage, and communications functions that support efficient, safe, and convenient travel. Many of these capabilities (e.g., see the Vehicle Safety service packages) apply to all vehicle types including personal vehicles (including motorcycles), commercial vehicles, emergency vehicles, transit vehicles, and maintenance vehicles. From this perspective, the Vehicle includes the common interfaces and functions that apply to all motorized vehicles. The radio(s) supporting V2V and V2I communications are a key component of the Vehicle. Both one-way and two-way communications options support a spectrum of information services from basic broadcast to advanced personalized information services. Advanced sensors, processors, enhanced driver interfaces, and actuators complement the driver information services so that, in addition to making informed mode and route selections, the driver travels these routes in a safer and more consistent manner. This physical object supports all six levels of driving automation as defined in SAE J3016. Initial collision avoidance functions provide 'vigilant co-pilot' driver warning capabilities. More advanced functions assume limited control of the vehicle to maintain lane position and safe headways. In the most advanced implementations, this Physical Object supports full automation of all aspects of the driving task, aided by communications with other vehicles in the vicinity and in coordination with supporting infrastructure subsystems.
Vehicle Operations and Service Center Center 'Vehicle Operations and Service Center' (VOSC) represents centers that provide telematics services to vehicles using wide-area (e.g. cellular) communications, including traveler information, emergency services, vehicle diagnostics, over-the-air software updates, vehicle maintenance information and warnings, remote vehicle operation, and provision of service options for these vehicles. See also 'Transportation Information Center' that provides traveler information, trip planning, and routing services and 'Emergency Management Center' that provides call-taking and emergency response services that may also be implemented by a VOSC.
Weather Service System Center The 'Weather Service System' provides weather, hydrologic, and climate information and warnings of hazardous weather including thunderstorms, flooding, hurricanes, tornadoes, winter weather, tsunamis, and climate events. It provides atmospheric weather observations and forecasts that are collected and derived by the National Weather Service, private sector providers, and various research organizations. The interface provides formatted weather data products suitable for on-line processing and integration with other ITS data products as well as Doppler radar images, satellite images, severe storm warnings, and other products that are formatted for presentation to various ITS users.

Includes Functional Objects:

Functional Object Description Physical Object
Emissions Connected Vehicle Monitoring 'Emissions Connected Vehicle Monitoring' collects emissions data reported by passing vehicles and uses this data to support air quality management and planning. Coordination with traffic management supports air quality-responsive management of traffic. Emissions Management Center
Emissions Data Management 'Emissions Data Management' collects and stores air quality and vehicle emissions information by remotely monitoring and controlling area wide and point sensors. General air quality measures are distributed as general traveler information and also may be used in demand management programs. Collected roadside emissions are analyzed and used to detect, identify, and notify concerned parties regarding vehicles that exceed emissions standards. Emissions Management Center
Emissions Zone Management 'Emissions Zone Management' identifies existing and potential emissions hot spots and coordinates with transportation agencies and their systems to establish low emissions zones to manage air quality in these areas. Through this coordination, the geographic boundary, restrictions, and pricing for the low emissions zone are established and adjusted. Emissions Management Center
Roadway Emissions Monitoring 'Roadway Emissions Monitoring' monitors emissions and general air quality and communicates the collected information back to the Emissions Management Center where it can be monitored, analyzed, and used. This functional object supports point monitoring of individual vehicle emissions as well as general monitoring of standard air quality measures. ITS Roadway Equipment
Roadway Surveillance 'Roadway Basic Surveillance' monitors traffic conditions using fixed equipment such as loop detectors, CCTV cameras, , RADARs and LIDARs. ITS Roadway Equipment
Roadway Traffic Information Dissemination 'Roadway Traffic Information Dissemination' includes field elements that provide information to drivers, including dynamic message signs and highway advisory radios. ITS Roadway Equipment
RSE Low Emissions Zone Application 'RSE Low Emissions Zone Application' provides information to vehicles regarding low emissions zones and checks vehicle profiles on entry to a designated low emissions zone to verify they are in compliance with the parameters established for the zone. Connected Vehicle Roadside Equipment
RSE Traffic Monitoring 'RSE Traffic Monitoring' monitors the basic safety messages that are shared between connected vehicles, correlates multiple messages received from connected vehicles, and distills this data into traffic flow measures that can be used to manage the network in combination with or in lieu of traffic data collected by infrastructure-based sensors. As connected vehicle penetration rates increase, the measures provided by this application can expand beyond vehicle speeds that are directly reported by vehicles to include estimated volume, occupancy, and other measures. This object also supports incident detection by monitoring for changes in speed and vehicle control events that indicate a potential incident. Connected Vehicle Roadside Equipment
RSE Traveler Information Communications 'RSE Traveler Information Communications' includes field elements that distribute information to vehicles for in-vehicle display. The information may be provided by a center (e.g., variable information on traffic and road conditions in the vicinity of the field equipment) or it may be determined and output locally (e.g., static sign information and signal phase and timing information). This includes the interface to the center or field equipment that controls the information distribution and the short range communications equipment that provides information to passing vehicles. Connected Vehicle Roadside Equipment
TMC Basic Surveillance 'TMC Basic Surveillance' remotely monitors and controls traffic sensor systems and surveillance (e.g., CCTV) equipment, and collects, processes and stores the collected traffic data. Current traffic information and other real-time transportation information is also collected from other centers. The collected information is provided to traffic operations personnel and made available to other centers. Traffic Management Center
TMC Incident Dispatch Coordination 'TMC Incident Dispatch Coordination' formulates and manages an incident response that takes into account the incident potential, incident impacts, and resources required for incident management. It provides information to support dispatch and routing of emergency response and service vehicles as well as coordination with other cooperating agencies. It provides access to traffic management resources that provide surveillance of the incident, traffic control in the surrounding area, and support for the incident response. It monitors the incident response and collects performance measures such as incident response and clearance times. Traffic Management Center
TMC In-Vehicle Signing Management 'TMC In-Vehicle Signing Management' controls and monitors RSEs that support in-vehicle signing. Sign information that may include static regulatory, service, and directional sign information as well as variable information such as traffic and road conditions can be provided to the RSE, which uses short range communications to send the information to in-vehicle equipment. Information that is currently being communicated to passing vehicles and the operational status of the field equipment is monitored by this application. The operational status of the field equipment is reported to operations personnel. Traffic Management Center
TMC Traffic Information Dissemination 'TMC Traffic Information Dissemination' disseminates traffic and road conditions, closure and detour information, incident information, driver advisories, and other traffic-related data to other centers, the media, and driver information systems. It monitors and controls driver information system field equipment including dynamic message signs and highway advisory radio, managing dissemination of driver information through these systems. Traffic Management Center
Transit Center Multi-Modal Coordination 'Transit Center Multi-Modal Coordination' supports transit service coordination between transit properties and coordinates with other surface and air transportation modes. As part of service coordination, it shares schedule and trip information, as well as transit transfer cluster (a collection of stop points, stations, or terminals where transfers can be made conveniently) and transfer point information between Multimodal Transportation Service Providers, Transit Agencies, and ISPs. An interface to Traffic Management also supports demand management strategies. Transit Management Center
Vehicle Basic Safety Communication 'Vehicle Basic Safety Communication' exchanges current vehicle characteristics, location, and motion (including past and intended maneuver) information with other vehicles in the vicinity and the infrastructure, uses that information to calculate vehicle paths, and warns the driver when the potential for an impending collision is detected. If available, map data is used to filter and interpret the relative location and motion of vehicles in the vicinity. Information from on-board sensors (e.g., radars and image processing) are also used, if available, in combination with the V2V communications to detect non-equipped vehicles and corroborate connected vehicle data. This object represents a broad range of implementations ranging from basic Vehicle Awareness Devices that only broadcast vehicle location and motion and provide no driver warnings to advanced integrated safety systems that coordinate maneuvers and may, in addition to warning the driver, provide collision warning information to support automated control functions that can support control intervention. This object can also support broadcasting other vehicle information required for passing through a specific roadway segment such as variables that describe vehicle's characteristics and parameters, driver's preferences in terms of vehicle motion and behavior, etc. Vehicle
Vehicle Eco-Driving Assist 'Vehicle Eco-Driving Assist' provides customized real-time driving advice to drivers, allowing them to adjust behaviors to save fuel and reduce emissions. This advice includes recommended driving speeds, optimal acceleration and deceleration profiles based on prevailing traffic conditions, and local interactions with nearby vehicles, i.e., processing Basic Safety Messages (BSMs) to determine position and speed of vehicles that are between the host vehicle and the intersection. When approaching and departing signalized intersections, it uses intersection geometry information, the relative position and speed of vehicles ahead of it, and signal phase movement information to provide speed advice to the driver so that the driver can adapt the vehicle’s speed to pass the next traffic signal on green, decelerate to a stop in the most eco-friendly manner, or manage acceleration as the vehicle departs from a signalized intersection. It also provides feedback to drivers on their driving behavior to encourage them to drive in a more environmentally efficient manner. It may also support vehicle-assisted strategies, where the vehicle automatically implements the eco-driving strategy (e.g., changes gears, switches power sources, or reduces its speed in an eco-friendly manner as the vehicle approaches a traffic signal or queue). Vehicle
Vehicle Emissions Monitoring 'Vehicle Emissions Monitoring' directly measures or estimates current and average vehicle emissions and makes this data available to the driver and connected vehicle infrastructure systems. Vehicle
Vehicle Traveler Information Reception 'Vehicle Traveler Information Reception' receives advisories, vehicle signage data, and other driver information of use to all types of vehicles and drivers and presents this information to the driver using in-vehicle equipment. Information presented may include fixed sign information, traffic control device status (e.g., signal phase and timing data), advisory and detour information, warnings of adverse road and weather conditions, travel times, and other driver information. Vehicle
VOSC Vehicle Monitoring 'VOSC Vehicle Monitoring' collects performance and diagnostics data from select vehicles, provides various telematics services to those vehicles, and produces aggregate measures (e.g., situation data) for transportation centers. Remote support services are also provided including provision of maintenance information and warnings to the driver and management of over-the-air software updates. Vehicle Operations and Service Center

Includes Information Flows:

Information Flow Description
access violation notification Notification that an individual vehicle or user has committed an access violation. The flow identifies the nature of the violation and the time and location where the violation was recorded.
controlled zone application info Application parameters and thresholds used to manage low emissions zones and other special management zones with restricted vehicle access. This flow also supports remote control of the application so the application can be taken offline, reset, or restarted.
controlled zone application status Application status reported by the RSE for low emissions zones or other special management zones with restricted vehicle access. This includes current operational state, status of the RSE, and a record of system operation.
driver information Regulatory, warning, guidance, and other information provided to the driver to support safe and efficient vehicle operation.
driver input Driver input to the vehicle on-board equipment including configuration data, settings and preferences, interactive requests, and control commands.
driver updates Information provided to the driver including visual displays, audible information and warnings, and haptic feedback. The updates inform the driver about current conditions, potential hazards, and the current status of vehicle on-board equipment.
emissions operator input Input from the system operator including nominal emissions data compliance (reference) levels for each sector of an urban area.
emissions operator presentation Presentation of information to the operator supporting both area-wide air quality monitoring and vehicle emissions monitoring. Includes both reference and current pollution status details for a given geographic area.
emissions situation data Emissions-related data as measured and reported by connected vehicles. This flow carries aggregated and filtered data including average and current emissions reported by vehicles as well as associated data (vehicle profiles and speeds) that can be used to estimate aggregate emissions.
emissions violation notification Notification to enforcement agency of a detected vehicle emissions violation. This information flow identifies the vehicle and documents the emissions violation.
event confirmation Confirmation that special event details have been received and processed.
event plans Plans for major events possibly impacting traffic.
low emissions zone coordination Coordination of geographic boundaries, time period, fee structure, and restrictions for a low emissions zone. This flow supports negotiation between centers that establishes low emissions zone parameters based on air quality and transportation needs, as constrained by infrastructure and transportation services that are available to manage the defined zone and applicable laws and regulations.
low emissions zone operations information Information on the state of transportation system operations within the low emissions zone including emissions zone parameters, traffic and road conditions within the zone, advisories, incidents, transit service information, weather information, parking information, and other related data.
low emissions zone operations information for public Information on the state of transportation system operations within the low emissions zone including emissions zone parameters, traffic and road conditions within the zone, advisories, incidents, transit service information, weather information, parking information, and other related data. This version includes no detailed operational data (e.g., where the emissions sensors are located) that might be used to subvert the operation.
low emissions zone parameters The geographic boundaries, time period, and fee structure for a low emissions zone. This flow also provides the specific restrictions that are in place for the zone including admittance requirements and rules and restrictions for driving within the zone.
road network conditions Current and forecasted traffic information, road and weather conditions, and other road network status. Either raw data, processed data, or some combination of both may be provided by this flow. Information on diversions and alternate routes, closures, and special traffic restrictions (lane/shoulder use, weight restrictions, width restrictions, HOV requirements) in effect is included.
roadway dynamic signage data Information used to initialize, configure, and control dynamic message signs. This flow can provide message content and delivery attributes, local message store maintenance requests, control mode commands, status queries, and all other commands and associated parameters that support remote management of these devices.
roadway dynamic signage status Current operating status of dynamic message signs.
traffic operator data Presentation of traffic operations data to the operator including traffic conditions, current operating status of field equipment, maintenance activity status, incident status, video images, security alerts, emergency response plan updates and other information. This data keeps the operator appraised of current road network status, provides feedback to the operator as traffic control actions are implemented, provides transportation security inputs, and supports review of historical data and preparation for future traffic operations activities.
traffic operator input User input from traffic operations personnel including requests for information, configuration changes, commands to adjust current traffic control strategies (e.g., adjust signal timing plans, change DMS messages), and other traffic operations data entry.
traffic situation data Current, aggregate traffic data collected from connected vehicles. It includes raw and/or processed reported vehicle speeds, counts, and other derived measures. Raw and/or filtered vehicle control events may also be included to support incident detection. This flow represents information collected from a single probe data collection point in the road network (e.g., a CVRSE or a MEC).
transit and fare schedules Transit service information including routes, schedules, and fare information. This also includes on-demand service information.
vehicle entries and exits Information exchanged between an RSE and ITS Roadway Equipment that supports detection of non-equipped vehicles in an automated lane, low emissions zone, or other facility where V2I communications is used to monitor vehicles at entry or exit points. This exchange also supports identification of non-equipped vehicles where an RSE is used for payment collection. This generic exchange can be implemented by any approach that compares vehicle detections with V2I communications by the RSE to identify vehicles that are not equipped or are otherwise unable to communicate with the RSE.
vehicle location and motion for surveillance Data describing the vehicle's location in three dimensions, heading, speed, acceleration, braking status, and size. This flow represents monitoring of basic safety data ('vehicle location and motion') broadcast by passing connected vehicles for use in vehicle detection and traffic monitoring applications.
vehicle profile Information about a vehicle such as vehicle make and model, fuel type, engine type, size and weight, vehicle performance and level of control automation, average emissions, average fuel consumption, passenger occupancy, or other data that can be used to classify vehicle eligibility for access to specific lanes, road segments, or regions or participation in cooperative vehicle control applications.
vehicle reported emissions Current and average vehicle emissions data as measured by vehicle diagnostics systems and reported by the vehicle.
vehicle signage application info In-vehicle signing application configuration data and messaging parameters. This flow provides a list of regulatory, warning, and information messages to be displayed and parameters that support scheduling and prioritizing messages to be issued to passing vehicles. This flow also supports remote control of the application so the application can be taken offline, reset, or restarted.
vehicle signage application status In-vehicle signing application status reported by the RSE. This includes current operational state and status of the RSE and a log of messages sent to passing vehicles.
vehicle signage data In-vehicle signing data that augments regulatory, warning, and informational road signs and signals. The information provided would include static sign information (e.g., stop, curve warning, guide signs, service signs, and directional signs) and dynamic information (e.g., local traffic and road conditions, restrictions, vehicle requirements, work zones, detours, closures, advisories, and warnings).
vehicle signage local data Information provided by adjacent field equipment to support in-vehicle signing of dynamic information that is currently being displayed to passing drivers. This includes the dynamic information (e.g., local traffic and road conditions, work zone information, lane restrictions, detours, closures, advisories, parking availability, etc.) and control parameters that identify the desired timing, duration, and priority of the signage data.
vehicle situation data This flow represents vehicle snapshots that may be provided by the vehicle to support traffic and environmental conditions monitoring. Snapshots are collected by the vehicle for specific events (e.g., when a sensor exceeds a threshold) or periodically and reported based on control parameters when communications is available. Traffic-related data includes snapshots of measured speed and heading and events including starts and stops, speed changes, and other vehicle control events. Environmental data may include measured air temperature, exterior light status, wiper status, sun sensor status, rain sensor status, traction control status, anti-lock brake status, and other collected vehicle system status and sensor information. The collected data is reported along with the location, heading, and time that the data was collected.
vehicle situation data parameters A request for vehicle situation data that includes parameters used to control the data that is reported and the flow of data reported by the vehicle. This flow identifies the type of data/snapshots that are requested and reporting parameters such as snapshot frequency, filtering criteria (data thresholds for reporting), and reporting interval.
weather information Accumulated forecasted and current weather data (e.g., temperature, pressure, wind speed, wind direction, humidity, precipitation, visibility, light conditions, etc.).

Goals and Objectives

Associated Planning Factors and Goals

Planning Factor Goal

Associated Objective Categories

Objective Category

Associated Objectives and Performance Measures

Objective Performance Measure


 
Since the mapping between objectives and service packages is not always straight-forward and often situation-dependent, these mappings should only be used as a starting point. Users should do their own analysis to identify the best service packages for their region.

Needs and Requirements

Need Functional Object Requirement

Related Sources

Document Name Version Publication Date
None


Security

In order to participate in this service package, each physical object should meet or exceed the following security levels.

Physical Object Security
Physical Object Confidentiality Integrity Availability Security Class
Connected Vehicle Roadside Equipment Moderate Moderate Moderate Class 2
Emissions Management Center Moderate High Moderate Class 3
Enforcement Center Moderate Moderate Moderate Class 2
Event Promoter System Moderate High Moderate Class 3
ITS Roadway Equipment Moderate Moderate Moderate Class 2
Traffic Management Center Moderate High Moderate Class 3
Transit Management Center Moderate Moderate Moderate Class 2
Transportation Information Center Low Low Moderate Class 1
Vehicle Moderate High Moderate Class 3
Vehicle Operations and Service Center  
Weather Service System Low Moderate Low Class 1



In order to participate in this service package, each information flow triple should meet or exceed the following security levels.

Information Flow Security
Source Destination Information Flow Confidentiality Integrity Availability
Basis Basis Basis
Connected Vehicle Roadside Equipment Emissions Management Center controlled zone application status Moderate Moderate Low
This information could be of interest to a malicious individual who is attempting to determine the best way to accomplish a crime. As such it would be best to not make it easily accessible. If this is compromised, it could send unnecessary maintenance workers, or cause the appearance of excessive traffic violations, leading to further unnecessary investigation. A delay in reporting this may cause a delay in necessary maintenance, but (a) this is not time-critical and (b) there are other channels for reporting malfunctioning. Additionally, there is a message received notification, which means that RSE can ensure that all intersection safety issues are delivered.
Connected Vehicle Roadside Equipment ITS Roadway Equipment vehicle entries and exits Moderate Moderate Moderate
Directly observable data, but it is aggregated at the field device and also transmitted between devices; if a cyber-attacker were able to remotely monitor this feed, they might use this information to cause chaos. While this can be corroborated visually, the ITS RE may rely on this information to make mobility-related decisions with significant consequences, so the data must be of reasonable quality and availability.. While this can be corroborated visually, the ITS RE may rely on this information to make mobility-related decisions with significant consequences, so the data must be of reasonable quality and availability..
Connected Vehicle Roadside Equipment Traffic Management Center controlled zone application status Moderate Moderate Low
This information could be of interest to a malicious individual who is attempting to determine the best way to accomplish a crime. As such it would be best to not make it easily accessible. If this is compromised, it could send unnecessary maintenance workers, or cause the appearance of excessive traffic violations, leading to further unnecessary investigation. A delay in reporting this may cause a delay in necessary maintenance, but (a) this is not time-critical and (b) there are other channels for reporting malfunctioning. Additionally, there is a message received notification, which means that RSE can ensure that all intersection safety issues are delivered.
Connected Vehicle Roadside Equipment Traffic Management Center traffic situation data Moderate Moderate Low
Aggregated messages may have more privacy implications than individual ones, especially if an attacker can attack more than one RSE-to-TMC connection at once. only limited adverse effect if raw/processed connected vehicle data is bad/compromised; DISC: NYC believes this to be MODERATE: As investigation might be triggered if RF quality is reported as low, this data should be trusted. RES: Agree wih NYC. only limited adverse effect of info is not timely/readily available. NYC: This data is purely for statistical purposes so low availability does not harm the [RSE RF Monitoring] application.
Connected Vehicle Roadside Equipment Traffic Management Center vehicle signage application status Moderate Moderate Low
This information could be of interest to a malicious individual who is attempting to determine the best way to accomplish a crime. As such it would be best to not make it easily accessible. DISC: WYO believes this to be LOW If this is compromised, it could send unnecessary maintenance workers, or cause the appearance of excessive traffic violations, leading to further unnecessary investigation. A delay in reporting this may cause a delay in necessary maintenance, but (a) this is not time-critical and (b) there are other channels for reporting malfunctioning. Additionally, there is a message received notification, which means that RSE can ensure that all intersection safety issues are delivered.
Connected Vehicle Roadside Equipment Vehicle vehicle signage data Low Moderate Moderate
This data is intentionally transmitted to everyone via a broadcast. It is meant to augment other signage data, and by definition is meant to be shared with everyone. These signs are meant to augment other visual cues to the driver. They should be accurate, but any inaccuracies should be corrected for by other means. These notifications are helpful to a driver, but if the driver does not receive this notification immediately, there should still be other visual cues.
Driver Vehicle driver input Moderate High High
Data included in this flow may include origin and destination information, which should be protected from other's viewing as it may compromise the driver's privacy. Commands from from the driver to the vehicle must be correct or the vehicle may behave in an unpredictable and possibly unsafe manner Commands must always be able to be given or the driver has no control.
Emissions Management Center Connected Vehicle Roadside Equipment controlled zone application info Moderate Moderate Low
This information could be of interest to a malicious individual who is attempting to determine the best way to accomplish a crime. As such it would be best to not make it easily accessible. If this is compromised, it could send unnecessary maintenance workers, or cause the appearance of excessive traffic violations, leading to further unnecessary investigation. A delay in reporting this may cause a delay in necessary maintenance, but (a) this is not time-critical and (b) there are other channels for reporting malfunctioning. Additionally, there is a message received notification, which means that RSE can ensure that all intersection safety issues are delivered.
Emissions Management Center Emissions Management Operator emissions operator presentation Moderate High High
Backoffice operations flows should have minimal protection from casual viewing, as otherwise imposters could gain illicit control or information that should not be generally available. Backoffice operations flows should generally be correct and available as these are the primary interface between operators and system. Backoffice operations flows should generally be correct and available as these are the primary interface between operators and system.
Emissions Management Center Enforcement Center access violation notification Moderate High Moderate
May contain PII of a black listed user account, and/or vehicle identification. Given the potential for PII to be involved, this needs to be correct and unalterable to avoid confusion or malfeasance. Availability is at least MODERATE since the information has potential legal (or at least traffic law) implications that would otherwise involve a far less prompt and possibly manpower intensive interaction.
Emissions Management Center Enforcement Center emissions violation notification Moderate Moderate Moderate
Contains PII and intended to be used for enforcement. Thus privacy implications that, while they may affect only a single individual at a time, could yield significant negative consequences to that individual. Violation information needs to be correct or the vehicle may be improperly penalized, or not when it should be. This is probably not a severe consequence however, so MODERATE. More or less important depending on the context. Could even be LOW if areas of minimal import, depending on local policies.
Emissions Management Center Event Promoter System low emissions zone operations information Moderate Moderate Low
While this information may eventually be public, it may contain details of emissions zone operations that could be used to abuse emissions zone systems. Emissions zone information should have its integrity protected to avoid misinformation or confusion that could result from incorrect data dissemination. Probably not a huge impact if this information cannot be updated frequently, thus LOW.
Emissions Management Center Traffic Management Center low emissions zone coordination Moderate Moderate Low
While this information may eventually be public, it may contain details of traffic demand information that could be used to abuse the roadway network. Configuration functions should have their integrity protected to avoid misconfiguration which could result in revenue or operational losses. Probably not a huge impact if this information cannot be updated frequently, thus LOW. If the priority of the low emission zone is high (to the jurisdiction in question) this could be MODERATE.
Emissions Management Center Traffic Management Center low emissions zone operations information Moderate Moderate Low
While this information may eventually be public, it may contain details of emissions zone operations that could be used to abuse emissions zone systems. Emissions zone information should have its integrity protected to avoid misinformation or confusion that could result from incorrect data dissemination. Probably not a huge impact if this information cannot be updated frequently, thus LOW.
Emissions Management Center Transit Management Center low emissions zone coordination Moderate Moderate Low
While this information may eventually be public, it may contain details of transit operations that could be used to abuse transit systems. Configuration functions should have their integrity protected to avoid misconfiguration which could result in revenue or operational losses. Probably not a huge impact if this information cannot be updated frequently, thus LOW. If the priority of the low emission zone is high (to the jurisdiction in question) this could be MODERATE.
Emissions Management Center Transit Management Center low emissions zone operations information Moderate Moderate Low
While this information may eventually be public, it may contain details of emissions zone operations that could be used to abuse emissions zone systems. Emissions zone information should have its integrity protected to avoid misinformation or confusion that could result from incorrect data dissemination. Probably not a huge impact if this information cannot be updated frequently, thus LOW.
Emissions Management Center Transportation Information Center low emissions zone operations information for public Low Moderate Moderate
Generally, center-originating flows destined for a TIC don't contain any personal or confidential information, and are eventually intended for some kind of public consumption. Important for low emissions zone operations; without accurate and timely information, travelers may be unaware of the restrictions in place for these areas. Important for low emissions zone operations; without accurate and timely information, travelers may be unaware of the restrictions in place for these areas.
Emissions Management Center Vehicle Operations and Service Center low emissions zone parameters Low Moderate Moderate
This information is intentionally broadcast and is intended for public consumption. Emissions zone information should have its integrity protected to avoid misinformation or confusion that could result from incorrect data dissemination. Important for low emissions zone operations; without accurate and timely information, travelers may be unaware of the restrictions in place for these areas.
Emissions Management Operator Emissions Management Center emissions operator input Moderate High High
Backoffice operations flows should have minimal protection from casual viewing, as otherwise imposters could gain illicit control or information that should not be generally available. Backoffice operations flows should generally be correct and available as these are the primary interface between operators and system. Backoffice operations flows should generally be correct and available as these are the primary interface between operators and system.
Event Promoter System Emissions Management Center event plans Moderate High Moderate
This will include PII of the event contact person, which should be protected from casual viewing. This flow will also include details of the planned event, which in some circumstances might not be entire public information and so again, should not be casually viewable. Personal contact information needs to be correct, but so do the details of the planned event because of the potential severity of the event's impact. Generally the more significant the potential impact of the event, the higher this should be, but never below MODERATE. There should be other mechanisms for getting this information, otherwise it would match integrity.
Event Promoter System Traffic Management Center event plans Moderate High Moderate
This will include PII of the event contact person, which should be protected from casual viewing. This flow will also include details of the planned event, which in some circumstances might not be entire public information and so again, should not be casually viewable. Personal contact information needs to be correct, but so do the details of the planned event because of the potential severity of the event's impact. Generally the more significant the potential impact of the event, the higher this should be, but never below MODERATE. There should be other mechanisms for getting this information, otherwise it would match integrity.
ITS Roadway Equipment Connected Vehicle Roadside Equipment vehicle entries and exits Moderate Moderate Moderate
Directly observable data, but it is aggregated at the field device and also transmitted between devices; if a cyber-attacker were able to remotely monitor this feed, they might use this information to cause chaos. While this can be corroborated visually, the RSE may rely on this information to make mobility-related decisions with significant consequences, so the data must be of reasonable quality and availaability.. While this can be corroborated visually, the RSE may rely on this information to make mobility-related decisions with significant consequences, so the data must be of reasonable quality and availability.
ITS Roadway Equipment Connected Vehicle Roadside Equipment vehicle signage local data Moderate Moderate Moderate
This data is intentionally transmitted to everyone via a broadcast. It is meant to augment other signage data, and by definition is meant to be shared with everyone; however, all communications between field infrastructure should be protected from viewing to prevent attackers from analyzing traffic and developing attack methods. This information impacts the vehicle signage data sent to neighboring ASDs and should be trusted to avoid sending wrong information. DISC: WYO believes this to be HIGH. The system should know if these messages are not received.
ITS Roadway Equipment Driver driver information Not Applicable High Moderate
This data is sent to all drivers and is also directly observable, by design. This is the primary signal trusted by the driver to decide whether to go through the intersection and what speed to go through the intersection at; if it’s wrong, accidents could happen. If the lights are out you have to get a policeman to direct traffic – expensive and inefficient and may cause a cascading effect due to lack of coordination with other intersections.
ITS Roadway Equipment Traffic Management Center roadway dynamic signage status Moderate Moderate Moderate
Device status information should not be available, as those with criminal intent may use this information toward their own ends. Data is intended to feed dissemination channels, either C-ITS messages or DMS or other channels, so it should generally be correct as it is distributed widely and any forgery or corrupted data will have widespread impact. Failure of this flow affects traveler information dissemination, the importance of which varies with the data contained in the flow and the scenario. Could be LOW in many instances.
Traffic Management Center Connected Vehicle Roadside Equipment controlled zone application info Moderate Moderate Low
This information could be of interest to a malicious individual who is attempting to determine the best way to accomplish a crime. As such it would be best to not make it easily accessible. If this is compromised, it could send unnecessary maintenance workers, or cause the appearance of excessive traffic violations, leading to further unnecessary investigation. A delay in reporting this may cause a delay in necessary maintenance, but (a) this is not time-critical and (b) there are other channels for reporting malfunctioning. Additionally, there is a message received notification, which means that RSE can ensure that all intersection safety issues are delivered.
Traffic Management Center Connected Vehicle Roadside Equipment vehicle signage application info Moderate Moderate Moderate
Control flows, even for seemingly innocent devices, should be kept confidential to minimize attack vectors. While an individual installation may not be particularly impacted by a cyberattack of its sensor network, another installation might be severely impacted, and different installations are likely to use similar methods, so compromising one leads to compromising all. If this is compromised, it could send unnecessary maintenance workers, or cause the appearance of excessive traffic violations, or not properly communicate areas where maintenance workers are operating for example. Not HIGH because regardless of the application, this flow alone does not directly drive injury or damage. DISC: WYO believes this to be HIGH. Control flow availability is related to the criticality of being able to remotely control the device. For most devices, this is MODERATE. This data should be received in a timely manner after it is sent. This will determine which lanes are blocked off for emergency vehicle use in incident management applications. For purely passive devices with no incident relationship, this will be LOW. All devices should have default modes that enable them to operate without backhaul connectivity, so no device warrants a HIGH.
Traffic Management Center Emissions Management Center low emissions zone coordination Moderate Moderate Low
While this information may eventually be public, it may contain details of traffic demand information that could be used to abuse the roadway network. Configuration functions should have their integrity protected to avoid misconfiguration which could result in revenue or operational losses. Probably not a huge impact if this information cannot be updated frequently, thus LOW.
Traffic Management Center Emissions Management Center road network conditions Low Moderate Moderate
No harm should come from seeing this data, as it is eventually intended for public consumption. While accuracy of this data is important for decision making purposes, applications should be able to corroborate the data in many instances. Thus MODERATE generally. Depends on the application; if mobility decisions that affect large numbers of travelers are made based on this data, then it is MODERATE. In more modest circumstances, it may be LOW.
Traffic Management Center Event Promoter System event confirmation Moderate High Moderate
Confirmation flow should match the ratings of the flow providing information in the first place. Confirmation flow should match the ratings of the flow providing information in the first place. Confirmation flow should match the ratings of the flow providing information in the first place.
Traffic Management Center ITS Roadway Equipment roadway dynamic signage data Moderate Moderate Moderate
Device control information should not be available, as those with criminal intent may use this information toward their own ends. Data is intended to feed dissemination channels, either C-ITS messages or DMS or other channels, so it should generally be correct as it is distributed widely and any forgery or corrupted data will have widespread impact. Occasional outages of this flow will delay dissemination of the data to travelers (the eventual end user) which could have significant impacts on travel, both safety and mobility impacts.
Traffic Management Center Traffic Operations Personnel traffic operator data Moderate Moderate Moderate
Backoffice operations flows should have minimal protection from casual viewing, as otherwise imposters could gain illicit control or information that should not be generally available. Information presented to backoffice system operators must be consistent or the operator may perform actions that are not appropriate to the real situation. The backoffice system operator should have access to system operation. If this interface is down then control is effectively lost, as without feedback from the system the operator has no way of knowing what is the correct action to take.
Traffic Operations Personnel Traffic Management Center traffic operator input Moderate High High
Backoffice operations flows should have minimal protection from casual viewing, as otherwise imposters could gain illicit control or information that should not be generally available. Backoffice operations flows should generally be correct and available as these are the primary interface between operators and system. Backoffice operations flows should generally be correct and available as these are the primary interface between operators and system.
Transit Management Center Emissions Management Center low emissions zone coordination Moderate Moderate Low
While this information may eventually be public, it may contain details of transit operations that could be used to abuse transit systems. Configuration functions should have their integrity protected to avoid misconfiguration which could result in revenue or operational losses. Probably not a huge impact if this information cannot be updated frequently, thus LOW.
Transit Management Center Emissions Management Center transit and fare schedules Low Moderate Moderate
Does not contain any personal or confidential information. While accuracy of this data is important for decision making purposes, the greatest impact if manipulated or incorrect data would be financial and likely limited in scope. For example, making all options appear less expensive than an attacker's route of fiduciary interest, driving revenue to his route. This is undesireable and significant, but not catastrophic. Thus MODERATE generally. While accuracy of this data is important for decision making purposes, applications should be able to function without frequent updates. Thus MODERATE generally, though it could be LOW depending on the level of projected updates.
Transportation Information Center Vehicle vehicle signage data Low Moderate Moderate
This data is intentionally transmitted to everyone via a broadcast. It is meant to augment other signage data, and by definition is meant to be shared with everyone. These signs are meant to augment other visual cues to the driver. They should be accurate, but any inaccuracies should be corrected for by other means. These notifications are helpful to a driver, but if the driver does not receive this notification immediately, there should still be other visual cues.
Vehicle Connected Vehicle Roadside Equipment vehicle location and motion for surveillance Not Applicable Moderate Moderate
This is directly observable data; DISC: WYO believes this to be MODERATE Incorrect information here could lead to the system not functioning properly. If they are unable to properly detect all vehicles crossing the border, it would lead to confusion. There are other factors, such as visual indicators, of vehicles crossing the border, which can be used to help mitigate contradicting information. DISC: THEA believes this should be HIGH: "BSM info needs to be accurate and should not be tampered with" WYO believes this to be HIGH This information must be available in a timely manner for the system to act upon it. The system can operate correctly if some messages are missed, but overall a majority of them should be received.; WYO believes this to be LOW
Vehicle Connected Vehicle Roadside Equipment vehicle profile Low High Moderate
Includes no PII and probably includes information that could be observed, so no need for obfuscation. As this information will be used to determine the vehicle's ability to access services or be charged usage fees, it must be correct and not easily forgeable. This flow enables various services; if the flow is not available the vehicle may not be able to use those services, and also may be charged incorrectly.
Vehicle Driver driver updates Not Applicable Moderate Moderate
This data is informing the driver about the safety of a nearby area. It should not contain anything sensitive, and does not matter if another person can observe it. This is the information that is presented to the driver. If they receive incorrect information, they may act in an unsafe manner. However, there are other indicators that would alert them to any hazards, such as an oncoming vehicle or crossing safety lights. If this information is not made available to the driver, then the system has not operated correctly.
Vehicle Vehicle Operations and Service Center vehicle profile Low High Moderate
This data is intentionally transmitted to other vehicles operating in a vehicle cluster. As this information will be used to determine the vehicle's ability to access services or be charged usage fees, it must be correct and not easily forgeable. This flow enables various services; if the flow is not available the vehicle may not be able to use those services, and also may be charged incorrectly.
Vehicle Vehicle Operations and Service Center vehicle reported emissions Moderate Moderate Moderate
Contains PII describing the vehicle and its operating characteristics, which if observed could be used against the vehicle owner. Applications relying on this data will not function properly if the data is incorrect, so it must be protected commensurate to the value of the application. Initially MODERATE, unlikely to be set to HIGH unless emissions operations are the highest priority. Important for low emissions zone operations; without accurate and timely information, applications relying on this data will not function. While initially MODERATE, could be LOW if the priority for emissions-related applications are similarly low.
Vehicle Vehicle Operations and Service Center vehicle situation data Moderate Moderate Low
Might be able to link multiple snapshots together and compromise some element of driver/traveler privacy. Event driven data can be used for various mobility monitoring applications, and as operational decisions may be made based on mobility conditions, this data's accuracy should be preserved or decisions may not align with real situations. While desireable, in most application contexts the provision of a single vehicle's data through this flow is not critical.
Vehicle Operations and Service Center Emissions Management Center emissions situation data Low Moderate Low
Probably not sensitive information, no harm in this data being captured by unintended party. This flow does not correlate specific vehicles with any emissions data. At least some guarantee of correctness should be had with this data. It could be used to modify transit/traffic strategies over a large area ("its a code ORANGE day out there, don't run") that change behavior for a large number of people. This could be MODERATE if emissions information is critical to decision making.
Vehicle Operations and Service Center Vehicle low emissions zone parameters Low Moderate Moderate
This information is intentionally broadcast and is intended for public consumption. Emissions zone information should have its integrity protected to avoid misinformation or confusion that could result from incorrect data dissemination. Important for low emissions zone operations; without accurate and timely information, travelers may be unaware of the restrictions in place for these areas.
Vehicle Operations and Service Center Vehicle vehicle situation data parameters Low Moderate Moderate
This isn't exactly a control flow, more like a 'suggestion flow', as the vehicle will always decide what to send. Probably no need for obfuscation. Info should be accurate and should not be tampered so that the vehicle only discloses the correctly requested data Parameters should be timely and readily available, but would not have severe/catastrophic consequences if not
Weather Service System Emissions Management Center weather information Low Moderate Low
Typically intended for public distribution. While there are many sources of weather information, some guarantee of correctness is justifiable to keep confidence in provided service. There should be other sources of this data. It does need to be reliable however; weather can change quickly, and depending on the destination and its operational strategies, timely response may be important.

Standards

The following table lists the standards associated with physical objects in this service package. For standards related to interfaces, see the specific information flow triple pages. These pages can be accessed directly from the SVG diagram(s) located on the Physical tab, by clicking on each information flow line on the diagram.

NameTitlePhysical Object
CTI 4001 RSU Roadside Unit (RSU) Standard Connected Vehicle Roadside Equipment
ITE 5201 ATC Advanced Transportation Controller ITS Roadway Equipment
ITE 5202 ATC Model 2070 Model 2070 Controller Standard ITS Roadway Equipment
ITE 5301 ATC ITS Cabinet Intelligent Transportation System Standard Specification for Roadside Cabinets ITS Roadway Equipment
ITE 5401 ATC API Application Programming Interface Standard for the Advanced Transportation Controller ITS Roadway Equipment
NEMA TS 8 Cyber and Physical Security Cyber and Physical Security for Intelligent Transportation Systems Emissions Management Center
ITS Roadway Equipment
Traffic Management Center
NEMA TS2 Traffic Controller Assemblies Traffic Controller Assemblies with NTCIP Requirements ITS Roadway Equipment
NEMA TS4 Hardware Standards for DMS Hardware Standards for Dynamic Message Signs (DMS) With NTCIP Requirements ITS Roadway Equipment




System Requirements

No System Requirements