Parent Service Package: SU05
< < SU05.1 : SU05.2 : SU05.3 > >

SU05.2: Position Correction Implementation

Includes the interfaces used to calculate and provide corrections to improve positional accuracy, including options for using either C-ITS short range communications or MEC-supported wide-area wireless communications.

Relevant Regions:

Enterprise

Development Stage Roles and Relationships

Installation Stage Roles and Relationships

Operations and Maintenance Stage Roles and Relationships
(hide)

Source Destination Role/Relationship
Connected Vehicle Roadside Equipment MaintainerConnected Vehicle Roadside Equipment Maintains
Connected Vehicle Roadside Equipment ManagerConnected Vehicle Roadside Equipment Manages
Connected Vehicle Roadside Equipment ManagerConnected Vehicle Roadside Equipment Operator System Usage Agreement
Connected Vehicle Roadside Equipment OperatorConnected Vehicle Roadside Equipment Operates
Connected Vehicle Roadside Equipment OwnerConnected Vehicle Roadside Equipment Maintainer System Maintenance Agreement
Connected Vehicle Roadside Equipment OwnerConnected Vehicle Roadside Equipment Manager Operations Agreement
Connected Vehicle Roadside Equipment OwnerDriver Application Usage Agreement
Connected Vehicle Roadside Equipment OwnerPersonal Maintainer Maintenance Data Exchange Agreement
Connected Vehicle Roadside Equipment OwnerPersonal Owner Expectation of Information Provision
Connected Vehicle Roadside Equipment OwnerPersonal User Service Usage Agreement
Connected Vehicle Roadside Equipment OwnerTraveler Application Usage Agreement
Connected Vehicle Roadside Equipment OwnerVehicle Maintainer Maintenance Data Exchange Agreement
Connected Vehicle Roadside Equipment OwnerVehicle Owner Expectation of Information Provision
Connected Vehicle Roadside Equipment OwnerVehicle User Service Usage Agreement
Connected Vehicle Roadside Equipment SupplierConnected Vehicle Roadside Equipment Owner Warranty
DriverVehicle Operates
Personal MaintainerPersonal Maintains
Personal ManagerPersonal Manages
Personal ManagerTraveler System Usage Agreement
Personal OwnerPersonal Maintainer System Maintenance Agreement
Personal OwnerPersonal Manager Operations Agreement
Personal SupplierPersonal Owner Warranty
Position Corrections Source MaintainerPosition Corrections Source Maintains
Position Corrections Source ManagerPosition Corrections Source Manages
Position Corrections Source ManagerPosition Corrections Source Operator System Usage Agreement
Position Corrections Source OperatorPosition Corrections Source Operates
Position Corrections Source OwnerConnected Vehicle Roadside Equipment Maintainer Maintenance Data Exchange Agreement
Position Corrections Source OwnerConnected Vehicle Roadside Equipment Operator Application Usage Agreement
Position Corrections Source OwnerConnected Vehicle Roadside Equipment Owner Information Provision Agreement
Position Corrections Source OwnerConnected Vehicle Roadside Equipment User Service Usage Agreement
Position Corrections Source OwnerPosition Corrections Source Maintainer System Maintenance Agreement
Position Corrections Source OwnerPosition Corrections Source Manager Operations Agreement
Position Corrections Source SupplierPosition Corrections Source Owner Warranty
TravelerPersonal Operates
Vehicle MaintainerVehicle Maintains
Vehicle ManagerDriver System Usage Agreement
Vehicle ManagerVehicle Manages
Vehicle OwnerVehicle Maintainer System Maintenance Agreement
Vehicle OwnerVehicle Manager Operations Agreement
Vehicle SupplierVehicle Owner Warranty

Physical

The physical diagram can be viewed in SVG or PNG format and the current format is SVG.
SVG Diagram
PNG Diagram


Display Legend in SVG or PNG

Includes Physical Objects:

Physical Object Class Description
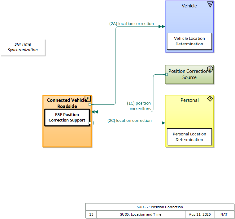
Connected Vehicle Roadside Equipment Field 'Connected Vehicle Roadside Equipment' (CV RSE) represents the Connected Vehicle roadside devices (i.e., Roadside Units (RSUs)) equipped with short range wireless (SRW) communications technology, as well as any other supporting equipment that leverage the RSU and are not described by other objects (e.g., a local roadside processor). CVRSE are used to send messages to, and receive messages from, nearby vehicles and personal devices equipped with compatible communications technology. Communications with adjacent field equipment and back office centers that monitor and control the RSE are also supported. This device operates from a fixed position and may be permanently deployed or a portable device that is located temporarily in the vicinity of a traffic incident, road construction, or a special event. It includes a processor, data storage, and communications capabilities that support secure communications with passing vehicles, other field equipment, and centers.
Location and Time Data Source ITS The 'Location and Time Data Source' provides accurate position information. While a Global Positioning System (GPS) Receiver is the most common implementation, this physical object represents any technology that provides a position fix in three dimensions and time with sufficient accuracy.
Multi-Access Edge Computing Field 'Multi-Access Edge Computing' ((MEC) previously known as mobile edge computing) represents computing devices that operate and are managed like a cloud server, but are deployed at the edge of a network (typically a cellular network, but it could be any network). While not in strict proximity to the transportation network, these systems do benefit from vastly decreased distances to the roadway compared to central systems, and so can provide lower latency than strictly backoffice systems
Network Time Source Support The 'Network Time Source' represents the external time source the Connected Vehicle Service Monitor System uses as the basis for time. This is likely implemented as a Stratum-2 Network Time Server that is 2 steps removed from a basic time source (e.g., atomic clock).
Personal Personal The 'Personal' physical object is used to model core capabilities that are common to more than one physical object in the 'Personal' class. It provides the general executive, management, and utility functions that may be shared by different types of personal devices.
Position Corrections Source Support The ‘Position Corrections Source’ represents the external source of land-based position corrections that augment satellite-provided (e.g., GPS) positioning data.
Service Monitor System Support The 'Service Monitor System' represents one or more center-based systems that provide monitoring, management and control services necessary to other applications and/or devices operating within the Connected Vehicle Environment. These support services enable other applications to provide transportation services.
Vehicle Vehicle This 'Vehicle' physical object is used to model core capabilities that are common to more than one type of Vehicle. It provides the vehicle-based general sensory, processing, storage, and communications functions that support efficient, safe, and convenient travel. Many of these capabilities (e.g., see the Vehicle Safety service packages) apply to all vehicle types including personal vehicles (including motorcycles), commercial vehicles, emergency vehicles, transit vehicles, and maintenance vehicles. From this perspective, the Vehicle includes the common interfaces and functions that apply to all motorized vehicles. The radio(s) supporting V2V and V2I communications are a key component of the Vehicle. Both one-way and two-way communications options support a spectrum of information services from basic broadcast to advanced personalized information services. Advanced sensors, processors, enhanced driver interfaces, and actuators complement the driver information services so that, in addition to making informed mode and route selections, the driver travels these routes in a safer and more consistent manner. This physical object supports all six levels of driving automation as defined in SAE J3016. Initial collision avoidance functions provide 'vigilant co-pilot' driver warning capabilities. More advanced functions assume limited control of the vehicle to maintain lane position and safe headways. In the most advanced implementations, this Physical Object supports full automation of all aspects of the driving task, aided by communications with other vehicles in the vicinity and in coordination with supporting infrastructure subsystems.

Includes Functional Objects:

Functional Object Description Physical Object
MEC Position Correction Support 'MEC Position Correction Support' broadcasts differential positioning data to enable precise locations to be determined by passing vehicles, supporting Connected Vehicle applications that require highly accurate positioning. The differential positioning data may be calculated directly by a precisely located MEC that is operating as a reference station or received from an external reference station and relayed to passing vehicles. Multi-Access Edge Computing
Personal Location Determination 'Personal Location Determination' receives current location information and provides this information to other applications that use the location information to provide guidance and emergency notification services. It interfaces with and encapsulates positioning technology such as a GPS receiver that is embedded in the user's device. Personal
RSE Position Correction Support 'RSE Position Correction Support' broadcasts differential positioning data to enable precise locations to be determined by passing vehicles, supporting Connected Vehicle applications that require highly accurate positioning. The differential positioning data may be calculated directly by a precisely located RSE that is operating as a reference station or received from an external reference station and relayed to passing vehicles. Connected Vehicle Roadside Equipment
SM Time Synchronization 'SM Time Synchronization' provides the functions necessary to receive accurate time from an external Network Time Server and provide that Coordinated Universal Time (UTC) as Time Local Form to other center systems and field devices. Service Monitor System
Vehicle Location Determination 'Vehicle Location Determination' receives current location of the vehicle and provides this information to vehicle applications that use the location information to provide ITS services. Vehicle

Includes Information Flows:

Information Flow Description
location and time The current geographic location in three dimensions (latitude, longitude, elevation) and the current time.
location correction Information provided to improve positional accuracy. These corrections allow a mobile GPS receiver, such as a GPS system in a connected vehicle, to achieve a greater absolute positional accuracy, compensating for errors that exist in satellite positioning.
position corrections Ground based reference station positioning corrections
time Current time expressed in Universal Time Coordinated (UTC) format from a Stratum-2 time server.
time local form Time local form includes UTC time synchronized with the external source in a format usable by connected vehicle center functions.

Goals and Objectives

Associated Planning Factors and Goals

Planning Factor Goal

Associated Objective Categories

Objective Category

Associated Objectives and Performance Measures

Objective Performance Measure


 
Since the mapping between objectives and service packages is not always straight-forward and often situation-dependent, these mappings should only be used as a starting point. Users should do their own analysis to identify the best service packages for their region.

Needs and Requirements

Need Functional Object Requirement

Related Sources

Document Name Version Publication Date
None


Security

In order to participate in this service package, each physical object should meet or exceed the following security levels.

Physical Object Security
Physical Object Confidentiality Integrity Availability Security Class
Connected Vehicle Roadside Equipment Not Applicable High High Class 5
Location and Time Data Source  
Multi-Access Edge Computing  
Network Time Source  
Personal Not Applicable Low High Class 5
Position Corrections Source Not Applicable High High Class 5
Service Monitor System  
Vehicle Not Applicable Low High Class 5



In order to participate in this service package, each information flow triple should meet or exceed the following security levels.

Information Flow Security
Source Destination Information Flow Confidentiality Integrity Availability
Basis Basis Basis
Connected Vehicle Roadside Equipment Personal location correction Not Applicable High High
This data is intentionally transmitted to everyone via a broadcast. It can also be determined via other visual indicators. An incorrect location corrections message, could lead to a false warning or lack of warning. A lack of warning can have obvious catastrophic consequences, while a false warning could lead to users ignoring warnings due to perceived inaccuracy. Given that this triple may apply to highly dynamic environments (such as work zones), its accuracy is paramount, and thus if sent, must have HIGH integrity. If locations corrections are not delivered, catastrophic consequences could result from incorrect locations data on the device that should have received the corrections. DISC: HIGH is a tall barrier for this flow.
Connected Vehicle Roadside Equipment Vehicle location correction Not Applicable High High
This data is intentionally transmitted to everyone via a broadcast. It can also be determined via other visual indicators. An incorrect location corrections message, could lead to a false warning or lack of warning. A lack of warning can have obvious catastrophic consequences, while a false warning could lead to users ignoring warnings due to perceived inaccuracy. Given that this triple may apply to highly dynamic environments (such as work zones), its accuracy is paramount, and thus if sent, must have HIGH integrity. If locations corrections are not delivered, catastrophic consequences could result from incorrect locations data on the device that should have received the corrections. DISC: HIGH is a tall barrier for this flow.
Multi-Access Edge Computing Personal location correction Not Applicable High High
This data is intentionally transmitted to everyone via a broadcast. It can also be determined via other visual indicators. An incorrect location corrections message, could lead to a false warning or lack of warning. A lack of warning can have obvious catastrophic consequences, while a false warning could lead to users ignoring warnings due to perceived inaccuracy. Given that this triple may apply to highly dynamic environments (such as work zones), its accuracy is paramount, and thus if sent, must have HIGH integrity. If locations corrections are not delivered, catastrophic consequences could result from incorrect locations data on the device that should have received the corrections. DISC: HIGH is a tall barrier for this flow.
Multi-Access Edge Computing Vehicle location correction Not Applicable High High
This data is intentionally transmitted to everyone via a broadcast. It can also be determined via other visual indicators. An incorrect location corrections message, could lead to a false warning or lack of warning. A lack of warning can have obvious catastrophic consequences, while a false warning could lead to users ignoring warnings due to perceived inaccuracy. Given that this triple may apply to highly dynamic environments (such as work zones), its accuracy is paramount, and thus if sent, must have HIGH integrity. If locations corrections are not delivered, catastrophic consequences could result from incorrect locations data on the device that should have received the corrections. DISC: HIGH is a tall barrier for this flow.
Position Corrections Source Connected Vehicle Roadside Equipment position corrections Not Applicable High High
This data is intentionally transmitted to everyone via a broadcast. It can also be determined via other visual indicators. An incorrect location corrections message, could lead to a false warning or lack of warning. A lack of warning can have obvious catastrophic consequences, while a false warning could lead to users ignoring warnings due to perceived inaccuracy. Given that this triple may apply to highly dynamic environments (such as work zones), its accuracy is paramount, and thus if sent, must have HIGH integrity. If locations corrections are not delivered, catastrophic consequences could result from incorrect locations data on the device that should have received the corrections. DISC: HIGH is a tall barrier for this flow.
Position Corrections Source Multi-Access Edge Computing position corrections Not Applicable High High
This data is intentionally transmitted to everyone via a broadcast. It can also be determined via other visual indicators. An incorrect location corrections message, could lead to a false warning or lack of warning. A lack of warning can have obvious catastrophic consequences, while a false warning could lead to users ignoring warnings due to perceived inaccuracy. Given that this triple may apply to highly dynamic environments (such as work zones), its accuracy is paramount, and thus if sent, must have HIGH integrity. If locations corrections are not delivered, catastrophic consequences could result from incorrect locations data on the device that should have received the corrections. DISC: HIGH is a tall barrier for this flow.
Position Corrections Source Personal position corrections Not Applicable High High
This data is intentionally transmitted to everyone via a broadcast. It can also be determined via other visual indicators. An incorrect location corrections message, could lead to a false warning or lack of warning. A lack of warning can have obvious catastrophic consequences, while a false warning could lead to users ignoring warnings due to perceived inaccuracy. Given that this triple may apply to highly dynamic environments (such as work zones), its accuracy is paramount, and thus if sent, must have HIGH integrity. If locations corrections are not delivered, catastrophic consequences could result from incorrect locations data on the device that should have received the corrections. DISC: HIGH is a tall barrier for this flow.
Position Corrections Source Vehicle position corrections Not Applicable High High
This data is intentionally transmitted to everyone via a broadcast. It can also be determined via other visual indicators. An incorrect location corrections message, could lead to a false warning or lack of warning. A lack of warning can have obvious catastrophic consequences, while a false warning could lead to users ignoring warnings due to perceived inaccuracy. Given that this triple may apply to highly dynamic environments (such as work zones), its accuracy is paramount, and thus if sent, must have HIGH integrity. If locations corrections are not delivered, catastrophic consequences could result from incorrect locations data on the device that should have received the corrections. DISC: HIGH is a tall barrier for this flow.

Standards

The following table lists the standards associated with physical objects in this service package. For standards related to interfaces, see the specific information flow triple pages. These pages can be accessed directly from the SVG diagram(s) located on the Physical tab, by clicking on each information flow line on the diagram.

NameTitlePhysical Object
CTI 4001 RSU Roadside Unit (RSU) Standard Connected Vehicle Roadside Equipment
NEMA TS 8 Cyber and Physical Security Cyber and Physical Security for Intelligent Transportation Systems Service Monitor System




System Requirements

No System Requirements