ST07: Eco-Lanes Management
The Eco-Lanes Management service package supports the operations of eco-lanes – dedicated lanes similar to high-occupancy vehicle (HOV) or high-occupancy toll (HOT) lanes, but optimized for the environment. The service package employs communication technology to gather traffic and environmental information from multiple sources including infrastructure, vehicles, and other systems. The service package then processes these data and determines whether an eco-lane should be created or decommissioned along a roadway. These decisions would be in response to real-time traffic and environmental conditions. While the eco-lanes would have the capability to be flexible and more dynamic, it is envisioned that these parameters would change only as needed to ensure that travelers do not become confused by a system that is too dynamic in nature. Travelers would need to assume some level of consistency with their trip and should not be surprised by constant changing of the eco-lane’s parameters. The Eco-Lanes Management service package establishes parameters and defines or geo-fences the eco-lanes boundaries. Eco-lanes parameters may include the types of vehicles allowed in the eco-lanes, emissions parameters for entering the eco-lanes, the number of lanes, and the start and end of the eco-lanes. The service package also conveys this information about eco-lanes to traveler information centers so those centers can provide the information to travelers.
Relevant Regions: Australia, Canada, European Union, and United States
- Enterprise
- Functional
- Physical
- Goals and Objectives
- Needs and Requirements
- Sources
- Security
- Standards
- System Requirements
- Implementations
Enterprise
Development Stage Roles and Relationships
Installation Stage Roles and Relationships
Operations and Maintenance Stage Roles and Relationships
(hide)
| Source | Destination | Role/Relationship |
|---|---|---|
| Connected Vehicle Roadside Equipment Maintainer | Connected Vehicle Roadside Equipment | Maintains |
| Connected Vehicle Roadside Equipment Manager | Connected Vehicle Roadside Equipment | Manages |
| Connected Vehicle Roadside Equipment Owner | Connected Vehicle Roadside Equipment Maintainer | System Maintenance Agreement |
| Connected Vehicle Roadside Equipment Owner | Connected Vehicle Roadside Equipment Manager | Operations Agreement |
| Connected Vehicle Roadside Equipment Owner | Driver | Application Usage Agreement |
| Connected Vehicle Roadside Equipment Owner | Emissions Management Center Maintainer | Maintenance Data Exchange Agreement |
| Connected Vehicle Roadside Equipment Owner | Emissions Management Center Owner | Information Exchange and Action Agreement |
| Connected Vehicle Roadside Equipment Owner | Emissions Management Center User | Service Usage Agreement |
| Connected Vehicle Roadside Equipment Owner | Enforcement Center Maintainer | Maintenance Data Exchange Agreement |
| Connected Vehicle Roadside Equipment Owner | Enforcement Center Owner | Information Exchange and Action Agreement |
| Connected Vehicle Roadside Equipment Owner | Enforcement Center User | Service Usage Agreement |
| Connected Vehicle Roadside Equipment Owner | ITS Roadway Equipment Maintainer | Maintenance Data Exchange Agreement |
| Connected Vehicle Roadside Equipment Owner | ITS Roadway Equipment Owner | Information Exchange and Action Agreement |
| Connected Vehicle Roadside Equipment Owner | ITS Roadway Equipment User | Service Usage Agreement |
| Connected Vehicle Roadside Equipment Owner | Traffic Management Center Maintainer | Maintenance Data Exchange Agreement |
| Connected Vehicle Roadside Equipment Owner | Traffic Management Center Owner | Information Exchange and Action Agreement |
| Connected Vehicle Roadside Equipment Owner | Traffic Management Center User | Service Usage Agreement |
| Connected Vehicle Roadside Equipment Owner | Traffic Operations Personnel | Application Usage Agreement |
| Connected Vehicle Roadside Equipment Owner | Vehicle Maintainer | Maintenance Data Exchange Agreement |
| Connected Vehicle Roadside Equipment Owner | Vehicle Owner | Information Exchange and Action Agreement |
| Connected Vehicle Roadside Equipment Owner | Vehicle User | Service Usage Agreement |
| Connected Vehicle Roadside Equipment Supplier | Connected Vehicle Roadside Equipment Owner | Warranty |
| Driver | Vehicle | Operates |
| Emissions Management Center Maintainer | Emissions Management Center | Maintains |
| Emissions Management Center Manager | Emissions Management Center | Manages |
| Emissions Management Center Owner | Connected Vehicle Roadside Equipment Maintainer | Maintenance Data Exchange Agreement |
| Emissions Management Center Owner | Connected Vehicle Roadside Equipment Owner | Information Provision Agreement |
| Emissions Management Center Owner | Connected Vehicle Roadside Equipment User | Service Usage Agreement |
| Emissions Management Center Owner | Emissions Management Center Maintainer | System Maintenance Agreement |
| Emissions Management Center Owner | Emissions Management Center Manager | Operations Agreement |
| Emissions Management Center Owner | Enforcement Center Maintainer | Maintenance Data Exchange Agreement |
| Emissions Management Center Owner | Enforcement Center Owner | Information Provision Agreement |
| Emissions Management Center Owner | Enforcement Center User | Service Usage Agreement |
| Emissions Management Center Owner | ITS Roadway Equipment Maintainer | Maintenance Data Exchange Agreement |
| Emissions Management Center Owner | ITS Roadway Equipment Owner | Information Provision Agreement |
| Emissions Management Center Owner | ITS Roadway Equipment User | Service Usage Agreement |
| Emissions Management Center Owner | Traffic Management Center Maintainer | Maintenance Data Exchange Agreement |
| Emissions Management Center Owner | Traffic Management Center Owner | Information Provision Agreement |
| Emissions Management Center Owner | Traffic Management Center User | Service Usage Agreement |
| Emissions Management Center Owner | Traffic Operations Personnel | Application Usage Agreement |
| Emissions Management Center Supplier | Emissions Management Center Owner | Warranty |
| Enforcement Center Maintainer | Enforcement Center | Maintains |
| Enforcement Center Manager | Enforcement Center | Manages |
| Enforcement Center Owner | Enforcement Center Maintainer | System Maintenance Agreement |
| Enforcement Center Owner | Enforcement Center Manager | Operations Agreement |
| Enforcement Center Supplier | Enforcement Center Owner | Warranty |
| ITS Roadway Equipment Maintainer | ITS Roadway Equipment | Maintains |
| ITS Roadway Equipment Manager | ITS Roadway Equipment | Manages |
| ITS Roadway Equipment Owner | Connected Vehicle Roadside Equipment Maintainer | Maintenance Data Exchange Agreement |
| ITS Roadway Equipment Owner | Connected Vehicle Roadside Equipment Owner | Information Exchange and Action Agreement |
| ITS Roadway Equipment Owner | Connected Vehicle Roadside Equipment User | Service Usage Agreement |
| ITS Roadway Equipment Owner | Emissions Management Center Maintainer | Maintenance Data Exchange Agreement |
| ITS Roadway Equipment Owner | Emissions Management Center Owner | Information Exchange and Action Agreement |
| ITS Roadway Equipment Owner | Emissions Management Center User | Service Usage Agreement |
| ITS Roadway Equipment Owner | ITS Roadway Equipment Maintainer | System Maintenance Agreement |
| ITS Roadway Equipment Owner | ITS Roadway Equipment Manager | Operations Agreement |
| ITS Roadway Equipment Owner | Traffic Management Center Maintainer | Maintenance Data Exchange Agreement |
| ITS Roadway Equipment Owner | Traffic Management Center Owner | Information Exchange and Action Agreement |
| ITS Roadway Equipment Owner | Traffic Management Center User | Service Usage Agreement |
| ITS Roadway Equipment Owner | Traffic Operations Personnel | Application Usage Agreement |
| ITS Roadway Equipment Supplier | ITS Roadway Equipment Owner | Warranty |
| Other Traffic Management Centers Maintainer | Other Traffic Management Centers | Maintains |
| Other Traffic Management Centers Manager | Other Traffic Management Centers | Manages |
| Other Traffic Management Centers Owner | Other Traffic Management Centers Maintainer | System Maintenance Agreement |
| Other Traffic Management Centers Owner | Other Traffic Management Centers Manager | Operations Agreement |
| Other Traffic Management Centers Owner | Traffic Management Center Maintainer | Maintenance Data Exchange Agreement |
| Other Traffic Management Centers Owner | Traffic Management Center Owner | Information Exchange Agreement |
| Other Traffic Management Centers Owner | Traffic Management Center User | Service Usage Agreement |
| Other Traffic Management Centers Owner | Traffic Operations Personnel | Application Usage Agreement |
| Other Traffic Management Centers Supplier | Other Traffic Management Centers Owner | Warranty |
| Traffic Management Center Maintainer | Traffic Management Center | Maintains |
| Traffic Management Center Manager | Traffic Management Center | Manages |
| Traffic Management Center Manager | Traffic Operations Personnel | System Usage Agreement |
| Traffic Management Center Owner | Connected Vehicle Roadside Equipment Maintainer | Maintenance Data Exchange Agreement |
| Traffic Management Center Owner | Connected Vehicle Roadside Equipment Owner | Information Provision Agreement |
| Traffic Management Center Owner | Connected Vehicle Roadside Equipment User | Service Usage Agreement |
| Traffic Management Center Owner | Enforcement Center Maintainer | Maintenance Data Exchange Agreement |
| Traffic Management Center Owner | Enforcement Center Owner | Information Provision Agreement |
| Traffic Management Center Owner | Enforcement Center User | Service Usage Agreement |
| Traffic Management Center Owner | ITS Roadway Equipment Maintainer | Maintenance Data Exchange Agreement |
| Traffic Management Center Owner | ITS Roadway Equipment Owner | Information Provision Agreement |
| Traffic Management Center Owner | ITS Roadway Equipment User | Service Usage Agreement |
| Traffic Management Center Owner | Other Traffic Management Centers Maintainer | Maintenance Data Exchange Agreement |
| Traffic Management Center Owner | Other Traffic Management Centers Owner | Information Exchange Agreement |
| Traffic Management Center Owner | Other Traffic Management Centers User | Service Usage Agreement |
| Traffic Management Center Owner | Traffic Management Center Maintainer | System Maintenance Agreement |
| Traffic Management Center Owner | Traffic Management Center Manager | Operations Agreement |
| Traffic Management Center Owner | Transit Management Center Maintainer | Maintenance Data Exchange Agreement |
| Traffic Management Center Owner | Transit Management Center Owner | Information Provision Agreement |
| Traffic Management Center Owner | Transit Management Center User | Service Usage Agreement |
| Traffic Management Center Owner | Transportation Information Center Maintainer | Maintenance Data Exchange Agreement |
| Traffic Management Center Owner | Transportation Information Center Owner | Information Provision Agreement |
| Traffic Management Center Owner | Transportation Information Center User | Service Usage Agreement |
| Traffic Management Center Supplier | Traffic Management Center Owner | Warranty |
| Traffic Operations Personnel | Traffic Management Center | Operates |
| Transit Management Center Maintainer | Transit Management Center | Maintains |
| Transit Management Center Manager | Transit Management Center | Manages |
| Transit Management Center Owner | Transit Management Center Maintainer | System Maintenance Agreement |
| Transit Management Center Owner | Transit Management Center Manager | Operations Agreement |
| Transit Management Center Supplier | Transit Management Center Owner | Warranty |
| Transportation Information Center Maintainer | Transportation Information Center | Maintains |
| Transportation Information Center Manager | Transportation Information Center | Manages |
| Transportation Information Center Owner | Driver | Application Usage Agreement |
| Transportation Information Center Owner | Transportation Information Center Maintainer | System Maintenance Agreement |
| Transportation Information Center Owner | Transportation Information Center Manager | Operations Agreement |
| Transportation Information Center Owner | Vehicle Maintainer | Maintenance Data Exchange Agreement |
| Transportation Information Center Owner | Vehicle Owner | Information Provision Agreement |
| Transportation Information Center Owner | Vehicle User | Service Usage Agreement |
| Transportation Information Center Supplier | Transportation Information Center Owner | Warranty |
| Vehicle Characteristics Maintainer | Vehicle Characteristics | Maintains |
| Vehicle Characteristics Manager | Vehicle Characteristics | Manages |
| Vehicle Characteristics Owner | Vehicle Characteristics Maintainer | System Maintenance Agreement |
| Vehicle Characteristics Owner | Vehicle Characteristics Manager | Operations Agreement |
| Vehicle Characteristics Supplier | Vehicle Characteristics Owner | Warranty |
| Vehicle Maintainer | Vehicle | Maintains |
| Vehicle Manager | Driver | System Usage Agreement |
| Vehicle Manager | Vehicle | Manages |
| Vehicle Owner | Connected Vehicle Roadside Equipment Maintainer | Maintenance Data Exchange Agreement |
| Vehicle Owner | Connected Vehicle Roadside Equipment Owner | Expectation of Data Provision |
| Vehicle Owner | Connected Vehicle Roadside Equipment User | Service Usage Agreement |
| Vehicle Owner | Vehicle Maintainer | System Maintenance Agreement |
| Vehicle Owner | Vehicle Manager | Operations Agreement |
| Vehicle Supplier | Vehicle Owner | Warranty |
Functional
This service package includes the following Functional View PSpecs:
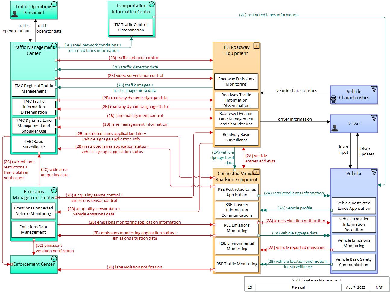
Physical
The physical diagram can be viewed in SVG or PNG format and the current format is SVG.SVG Diagram
PNG Diagram
Includes Physical Objects:
| Physical Object | Class | Description |
|---|---|---|
| Connected Vehicle Roadside Equipment | Field | 'Connected Vehicle Roadside Equipment' (CV RSE) represents the Connected Vehicle roadside devices (i.e., Roadside Units (RSUs)) equipped with short range wireless (SRW) communications technology, as well as any other supporting equipment that leverage the RSU and are not described by other objects (e.g., a local roadside processor). CVRSE are used to send messages to, and receive messages from, nearby vehicles and personal devices equipped with compatible communications technology. Communications with adjacent field equipment and back office centers that monitor and control the RSE are also supported. This device operates from a fixed position and may be permanently deployed or a portable device that is located temporarily in the vicinity of a traffic incident, road construction, or a special event. It includes a processor, data storage, and communications capabilities that support secure communications with passing vehicles, other field equipment, and centers. |
| Driver | Vehicle | The 'Driver' represents the person that operates a vehicle on the roadway. Included are operators of private, transit, commercial, and emergency vehicles where the interactions are not particular to the type of vehicle (e.g., interactions supporting vehicle safety applications). The Driver originates driver requests and receives driver information that reflects the interactions which might be useful to all drivers, regardless of vehicle classification. Information and interactions which are unique to drivers of a specific vehicle type (e.g., fleet interactions with transit, commercial, or emergency vehicle drivers) are covered by separate objects. |
| Emissions Management Center | Center | The 'Emissions Management Center' provides the capabilities for air quality managers to monitor and manage air quality. These capabilities include collecting emissions data from distributed emissions sensors (included in ITS Roadway Equipment) and directly from connected vehicles. The sensors monitor general air quality and also monitor the emissions of individual vehicles on the roadway. The measures are collected, processed, and used to support environmental monitoring applications. |
| Enforcement Center | Center | The 'Enforcement Center' represents the systems that receive reports of violations detected by various ITS facilities including individual vehicle emissions, lane violations, toll violations, CVO violations, etc. |
| ITS Roadway Equipment | Field | 'ITS Roadway Equipment' represents the ITS equipment that is distributed on and along the roadway that monitors and controls traffic and monitors and manages the roadway. This physical object includes traffic detectors, environmental sensors, traffic signals, highway advisory radios, dynamic message signs, CCTV cameras and video image processing systems, grade crossing warning systems, and ramp metering systems. Lane management systems and barrier systems that control access to transportation infrastructure such as roadways, bridges and tunnels are also included. This object also provides environmental monitoring including sensors that measure road conditions, surface weather, and vehicle emissions. Work zone systems including work zone surveillance, traffic control, driver warning, and work crew safety systems are also included. |
| Other Traffic Management Centers | Center | Representing another Traffic Management Center, 'Other Traffic Management Centers' is intended to provide a source and destination for information exchange between peer (e.g. inter-regional) traffic management functions. It enables traffic management activities to be coordinated across different jurisdictional areas. |
| Traffic Management Center | Center | The 'Traffic Management Center' monitors and controls traffic and the road network. It represents centers that manage a broad range of transportation facilities including freeway systems, rural and suburban highway systems, and urban and suburban traffic control systems. It communicates with ITS Roadway Equipment and Connected Vehicle Roadside Equipment (RSE) to monitor and manage traffic flow and monitor the condition of the roadway, surrounding environmental conditions, and field equipment status. It manages traffic and transportation resources to support allied agencies in responding to, and recovering from, incidents ranging from minor traffic incidents through major disasters. |
| Traffic Operations Personnel | Center | 'Traffic Operations Personnel' represents the people that operate a traffic management center. These personnel interact with traffic control systems, traffic surveillance systems, incident management systems, work zone management systems, and travel demand management systems. They provide operator data and command inputs to direct system operations to varying degrees depending on the type of system and the deployment scenario. |
| Transit Management Center | Center | The 'Transit Management Center' manages transit vehicle fleets and coordinates with other modes and transportation services. It provides operations, maintenance, customer information, planning and management functions for the transit property. It spans distinct central dispatch and garage management systems and supports the spectrum of fixed route, flexible route, paratransit services, transit rail, and bus rapid transit (BRT) service. The physical object's interfaces support communication between transit departments and with other operating entities such as emergency response services and traffic management systems. |
| Transportation Information Center | Center | The 'Transportation Information Center' collects, processes, stores, and disseminates transportation information to system operators and the traveling public. The physical object can play several different roles in an integrated ITS. In one role, the TIC provides a data collection, fusing, and repackaging function, collecting information from transportation system operators and redistributing this information to other system operators in the region and other TICs. In this information redistribution role, the TIC provides a bridge between the various transportation systems that produce the information and the other TICs and their subscribers that use the information. The second role of a TIC is focused on delivery of traveler information to subscribers and the public at large. Information provided includes basic advisories, traffic and road conditions, transit schedule information, yellow pages information, ride matching information, and parking information. The TIC is commonly implemented as a website or a web-based application service, but it represents any traveler information distribution service. |
| Vehicle | Vehicle | This 'Vehicle' physical object is used to model core capabilities that are common to more than one type of Vehicle. It provides the vehicle-based general sensory, processing, storage, and communications functions that support efficient, safe, and convenient travel. Many of these capabilities (e.g., see the Vehicle Safety service packages) apply to all vehicle types including personal vehicles, commercial vehicles, emergency vehicles, transit vehicles, and maintenance vehicles. From this perspective, the Vehicle includes the common interfaces and functions that apply to all motorized vehicles. The radio(s) supporting V2V and V2I communications are a key component of the Vehicle. Both one-way and two-way communications options support a spectrum of information services from basic broadcast to advanced personalized information services. Advanced sensors, processors, enhanced driver interfaces, and actuators complement the driver information services so that, in addition to making informed mode and route selections, the driver travels these routes in a safer and more consistent manner. This physical object supports all six levels of driving automation as defined in SAE J3016. Initial collision avoidance functions provide 'vigilant co-pilot' driver warning capabilities. More advanced functions assume limited control of the vehicle to maintain lane position and safe headways. In the most advanced implementations, this Physical Object supports full automation of all aspects of the driving task, aided by communications with other vehicles in the vicinity and in coordination with supporting infrastructure subsystems. |
| Vehicle Characteristics | Vehicle | 'Vehicle Characteristics' represents the external view of individual vehicles of any class from cars and light trucks up to large commercial vehicles and down to micromobility vehicles (MMVs). It includes vehicle physical characteristics such as height, width, length, weight, and other properties (e.g., magnetic properties, number of axles) of individual vehicles that can be sensed and measured or classified. This physical object represents the physical properties of vehicles that can be sensed by vehicle-based or infrastructure-based sensors to support vehicle automation and traffic sensor systems. The analog properties provided by this terminator represent the sensor inputs that are used to detect and assess vehicle(s) within the sensor's range to support safe AV operation and/or responsive and safe traffic management. |
Includes Functional Objects:
| Functional Object | Description | Physical Object |
|---|---|---|
| Emissions Connected Vehicle Monitoring | 'Emissions Connected Vehicle Monitoring' collects emissions data reported by passing vehicles and uses this data to support air quality management and planning. Coordination with traffic management supports air quality-responsive management of traffic. | Emissions Management Center |
| Emissions Data Management | 'Emissions Data Management' collects and stores air quality and vehicle emissions information by remotely monitoring and controlling area wide and point sensors. General air quality measures are distributed as general traveler information and also may be used in demand management programs. Collected roadside emissions are analyzed and used to detect, identify, and notify concerned parties regarding vehicles that exceed emissions standards. | Emissions Management Center |
| Roadway Basic Surveillance | 'Roadway Basic Surveillance' monitors traffic conditions using fixed equipment such as loop detectors and CCTV cameras. | ITS Roadway Equipment |
| Roadway Dynamic Lane Management and Shoulder Use | 'Roadway Dynamic Lane Management and Shoulder Use' includes the field equipment, physical overhead lane signs and associated control electronics that are used to manage and control specific lanes and/or the shoulders. This equipment can be centrally controlled by a Traffic Management Center or it can be autonomous and monitor traffic conditions and demand along the roadway and determine how to change the lane controls to respond to current conditions. Lane controls can be used to change the lane configuration of the roadway, reconfigure intersections and/or interchanges, allow use of shoulders as temporary travel lanes, designate lanes for use by special vehicles only, such as buses, high occupancy vehicles (HOVs), vehicles attending a special event, etc. and/or prohibit or restrict types of vehicles from using particular lanes. Guidance and information for drivers can be posted on dynamic message signs. | ITS Roadway Equipment |
| Roadway Emissions Monitoring | 'Roadway Emissions Monitoring' monitors emissions and general air quality and communicates the collected information back to the Emissions Management Center where it can be monitored, analyzed, and used. This functional object supports point monitoring of individual vehicle emissions as well as general monitoring of standard air quality measures. | ITS Roadway Equipment |
| Roadway Traffic Information Dissemination | 'Roadway Traffic Information Dissemination' includes field elements that provide information to drivers, including dynamic message signs and highway advisory radios. | ITS Roadway Equipment |
| RSE Emissions Monitoring | 'RSE Emissions Monitoring' collects emissions data from passing vehicles that are equipped with short range communications capability and have the capability to collect and report emissions data. The collected data includes current emissions as measured or calculated by on-board equipment. The functional object collects the provided data, aggregates and filters the data based on provided configuration parameters, and sends the collected information back to a center for processing and distribution. | Connected Vehicle Roadside Equipment |
| RSE Environmental Monitoring | 'RSE Environmental Monitoring' collects environmental situation (probe) data from passing vehicles that are equipped with short range communications capability. The collected data includes current environmental conditions as measured by on-board sensors (e.g., ambient temperature and precipitation measures), current status of vehicle systems that can be used to infer environmental conditions (e.g., status of lights, wipers, ABS, and traction control systems), and emissions measures reported by the vehicle. The functional object collects the provided data, aggregates and filters the data based on provided configuration parameters, and sends the collected information back to a center for processing and distribution. This functional object may also process the collected data locally and issue short-term road weather advisories for the road segment using short range communications. | Connected Vehicle Roadside Equipment |
| RSE Restricted Lanes Application | The 'RSE Restricted Lanes Application' uses short range communications to monitor and manage dynamic and static restricted lanes. It collects vehicle profile information from vehicles entering the lanes and monitors vehicles within the lanes, providing aggregate data to the back office center. It provides lane restriction information and signage data to the vehicles and optionally identifies vehicles that violate the current lane restrictions. These functions are performed based on operating parameters provided by the back office managing center(s). | Connected Vehicle Roadside Equipment |
| RSE Traffic Monitoring | 'RSE Traffic Monitoring' monitors the basic safety messages that are shared between connected vehicles and distills this data into traffic flow measures that can be used to manage the network in combination with or in lieu of traffic data collected by infrastructure-based sensors. As connected vehicle penetration rates increase, the measures provided by this application can expand beyond vehicle speeds that are directly reported by vehicles to include estimated volume, occupancy, and other measures. This object also supports incident detection by monitoring for changes in speed and vehicle control events that indicate a potential incident. | Connected Vehicle Roadside Equipment |
| RSE Traveler Information Communications | 'RSE Traveler Information Communications' includes field elements that distribute information to vehicles for in-vehicle display. The information may be provided by a center (e.g., variable information on traffic and road conditions in the vicinity of the field equipment) or it may be determined and output locally (e.g., static sign information and signal phase and timing information). This includes the interface to the center or field equipment that controls the information distribution and the short range communications equipment that provides information to passing vehicles. | Connected Vehicle Roadside Equipment |
| TIC Traffic Control Dissemination | 'TIC Traffic Control Dissemination' disseminates intersection status, lane control information, special vehicle alerts, and other traffic control related information that is real-time or near real-time in nature and relevant to vehicles in a relatively local area on the road network. It collects traffic control information from Traffic Management and other Center(s) and disseminates the relevant information to vehicles and other mobile devices. | Transportation Information Center |
| TMC Basic Surveillance | 'TMC Basic Surveillance' remotely monitors and controls traffic sensor systems and surveillance (e.g., CCTV) equipment, and collects, processes and stores the collected traffic data. Current traffic information and other real-time transportation information is also collected from other centers. The collected information is provided to traffic operations personnel and made available to other centers. | Traffic Management Center |
| TMC Dynamic Lane Management and Shoulder Use | 'TMC Dynamic Lane Management and Shoulder Use' remotely monitors and controls the system that is used to dynamically manage travel lanes, including temporary use of shoulders as travel lanes. It monitors traffic conditions and demand measured in the field and determines when the lane configuration of the roadway should be changed, when intersections and/or interchanges should be reconfigured, when the shoulders should be used for travel (as a lane), when lanes should be designated for use by special vehicles only, such as buses, high occupancy vehicles (HOVs), vehicles attending a special event, etc. and/or when types of vehicles should be prohibited or restricted from using particular lanes. It controls the field equipment used to manage and control specific lanes and the shoulders. It also can automatically notify the enforcement agency of lane control violations. | Traffic Management Center |
| TMC In-Vehicle Signing Management | 'TMC In-Vehicle Signing Management' controls and monitors RSEs that support in-vehicle signing. Sign information that may include static regulatory, service, and directional sign information as well as variable information such as traffic and road conditions can be provided to the RSE, which uses short range communications to send the information to in-vehicle equipment. Information that is currently being communicated to passing vehicles and the operational status of the field equipment is monitored by this application. The operational status of the field equipment is reported to operations personnel. | Traffic Management Center |
| TMC Regional Traffic Management | 'TMC Regional Traffic Management' supports coordination between Traffic Management Centers in order to share traffic information between centers as well as control of traffic management field equipment. This coordination supports wide area optimization and regional coordination that spans jurisdictional boundaries; for example, coordinated signal control in a metropolitan area or coordination between freeway operations and arterial signal control within a corridor. | Traffic Management Center |
| TMC Restricted Lanes CV Application | 'TMC Restricted Lanes CV Application' manages dynamic lanes for connected vehicles. The application provides the back office functions and supports the TMC operator in establishing and managing dynamic lanes using communications to manage lane use for connected vehicles. | Traffic Management Center |
| TMC Traffic Information Dissemination | 'TMC Traffic Information Dissemination' disseminates traffic and road conditions, closure and detour information, incident information, driver advisories, and other traffic-related data to other centers, the media, and driver information systems. It monitors and controls driver information system field equipment including dynamic message signs and highway advisory radio, managing dissemination of driver information through these systems. | Traffic Management Center |
| Vehicle Basic Safety Communication | 'Vehicle Basic Safety Communication' exchanges current vehicle characteristics, location, and motion (including past and intended maneuver) information with other vehicles in the vicinity, uses that information to calculate vehicle paths, and warns the driver when the potential for an impending collision is detected. If available, map data is used to filter and interpret the relative location and motion of vehicles in the vicinity. Information from on-board sensors (e.g., radars and image processing) are also used, if available, in combination with the V2V communications to detect non-equipped vehicles and corroborate connected vehicle data. This object represents a broad range of implementations ranging from basic Vehicle Awareness Devices that only broadcast vehicle location and motion and provide no driver warnings to advanced integrated safety systems that coordinate maneuvers and may, in addition to warning the driver, provide collision warning information to support automated control functions that can support control intervention. | Vehicle |
| Vehicle Emissions Monitoring | 'Vehicle Emissions Monitoring' directly measures or estimates current and average vehicle emissions and makes this data available to the driver and connected vehicle infrastructure systems. | Vehicle |
| Vehicle Restricted Lanes Application | The 'Vehicle Restricted Lanes Application' monitors and reports its own operating parameters and communicates with roadside equipment to safely enter, operate within, and exit restricted lanes that are relevant to all types of vehicles. | Vehicle |
| Vehicle Traveler Information Reception | 'Vehicle Traveler Information Reception' receives advisories, vehicle signage data, and other driver information of use to all types of vehicles and drivers and presents this information to the driver using in-vehicle equipment. Information presented may include fixed sign information, traffic control device status (e.g., signal phase and timing data), advisory and detour information, warnings of adverse road and weather conditions, travel times, and other driver information. | Vehicle |
Includes Information Flows:
| Information Flow | Description |
|---|---|
| access violation notification | Notification that an individual vehicle or user has committed an access violation. The flow identifies the nature of the violation and the time and location where the violation was recorded. |
| air quality sensor control | Data used to configure and control area pollution and air quality sensors. |
| air quality sensor data | Measured air quality data, including measured levels of atmospheric pollutants including ozone, particulate matter, carbon monoxide, and nitrogen oxides, and operational status of the sensors. |
| current lane restrictions | Information provided to an enforcement agency that defines the current enforceable lane restrictions. It defines the location, duration, and restrictions for lanes that are reserved for the exclusive use of certain types of vehicles (e.g., transit vehicles) or vehicles that meet other qualifications (e.g., number of occupants, low emissions criteria). It identifies the lane(s), the start and stop locations, start and end times, vehicle restrictions, and speed limits. |
| driver information | Regulatory, warning, guidance, and other information provided to the driver to support safe and efficient vehicle operation. |
| driver input | Driver input to the vehicle on-board equipment including configuration data, settings and preferences, interactive requests, and control commands. |
| driver updates | Information provided to the driver including visual displays, audible information and warnings, and haptic feedback. The updates inform the driver about current conditions, potential hazards, and the current status of vehicle on-board equipment. |
| emissions monitoring application information | Data used to configure and control roadside equipment applications that monitor emissions-related data reported by passing vehicles. The parameters include identification of the emissions-related data to be monitored and thresholds for aggregating, filtering, and reporting the collected data. |
| emissions monitoring application status | Emissions monitoring application status reported by the RSE. This includes current operational state and status of the RSE and a record of emissions data collected. |
| emissions sensor control | Data used to configure and control vehicle emissions sensors. |
| emissions situation data | Emissions-related data as measured and reported by connected vehicles. This flow carries aggregated and filtered data including average and current emissions reported by vehicles as well as associated data (vehicle profiles and speeds) that can be used to estimate aggregate emissions. |
| emissions violation notification | Notification to enforcement agency of a detected vehicle emissions violation. This information flow identifies the vehicle and documents the emissions violation. |
| lane management control | Information used to configure and control dynamic lane management systems. |
| lane management information | System status of managed lanes including current operational state, violations, and logged information. This includes lane usage information including both traditional traffic flow measures and special information associated with managed lanes such as measured passenger occupancies. It also includes the operational status of the lane management equipment. |
| lane violation notification | Notification to enforcement agency of detected lane entry violations, lane speed violations, or other dynamic lane violations. Lane entry violations may be issued for restricted vehicle types or vehicles that do not meet required emissions or passenger occupancy standards that enter a managed lane. This notification identifies the vehicle and documents the lane parameter that was violated. |
| restricted lanes application info | Restricted lane application configuration data and messaging parameters. This flow defines the location, duration, and operating parameters for lanes that are reserved for the exclusive use of certain types of vehicles (e.g., transit vehicles) or vehicles that meet other qualifications (e.g., number of occupants, low emissions criteria). It may also identify additional vehicles that may be allowed in the lanes as exceptions, though they don't meet specified criteria. It identifies the lane(s), the start and stop locations, start and end times, vehicle restrictions, speed limits and platooning parameters. This flow also supports remote control of the application so the application can be taken offline, reset, or restarted. |
| restricted lanes application status | Current RSE application status that is monitored by the back office center including the operational state of the RSE, current configuration parameters, and a log of lane use (aggregate profiles of vehicles that checked in to the lane and reported vehicle speeds in the lanes) and RSE communications activity. |
| restricted lanes information | This flow defines the location, duration, and operating parameters for lanes that are reserved for the exclusive use of certain types of vehicles (e.g., transit vehicles) or vehicles that meet other qualifications (e.g., number of occupants, low emissions criteria). It identifies the lane(s), the start and stop locations, start and end times, vehicle restrictions, speed limits and platooning parameters. |
| road network conditions | Current and forecasted traffic information, road and weather conditions, and other road network status. Either raw data, processed data, or some combination of both may be provided by this flow. Information on diversions and alternate routes, closures, and special traffic restrictions (lane/shoulder use, weight restrictions, width restrictions, HOV requirements) in effect is included. |
| roadway dynamic signage data | Information used to initialize, configure, and control dynamic message signs. This flow can provide message content and delivery attributes, local message store maintenance requests, control mode commands, status queries, and all other commands and associated parameters that support remote management of these devices. |
| roadway dynamic signage status | Current operating status of dynamic message signs. |
| traffic detector control | Information used to configure and control traffic detector systems such as inductive loop detectors and machine vision sensors. |
| traffic detector data | Raw and/or processed traffic detector data which allows derivation of traffic flow variables (e.g., speed, volume, and density measures) and associated information (e.g., congestion, potential incidents). This flow includes the traffic data and the operational status of the traffic detectors |
| traffic image meta data | Meta data that describes traffic images. Traffic images (video) are in another flow. |
| traffic images | High fidelity, real-time traffic images suitable for surveillance monitoring by the operator or for use in machine vision applications. This flow includes the images. Meta data that describes the images is contained in another flow. |
| traffic operator data | Presentation of traffic operations data to the operator including traffic conditions, current operating status of field equipment, maintenance activity status, incident status, video images, security alerts, emergency response plan updates and other information. This data keeps the operator appraised of current road network status, provides feedback to the operator as traffic control actions are implemented, provides transportation security inputs, and supports review of historical data and preparation for future traffic operations activities. |
| traffic operator input | User input from traffic operations personnel including requests for information, configuration changes, commands to adjust current traffic control strategies (e.g., adjust signal timing plans, change DMS messages), and other traffic operations data entry. |
| vehicle characteristics | The physical or visible characteristics of individual vehicles that can be used to detect, classify, and monitor vehicles and imaged to uniquely identify vehicles. |
| vehicle emissions data | Measured emissions of specific vehicles comprised of exhaust pollutants including hydrocarbons, carbon monoxide, and nitrogen oxides. |
| vehicle entries and exits | Information exchanged between an RSE and ITS Roadway Equipment that supports detection of non-equipped vehicles in an automated lane, low emissions zone, or other facility where V2I communications is used to monitor vehicles at entry or exit points. This exchange also supports identification of non-equipped vehicles where an RSE is used for payment collection. This generic exchange can be implemented by any approach that compares vehicle detections with V2I communications by the RSE to identify vehicles that are not equipped or are otherwise unable to communicate with the RSE. |
| vehicle location and motion for surveillance | Data describing the vehicle's location in three dimensions, heading, speed, acceleration, braking status, and size. This flow represents monitoring of basic safety data ('vehicle location and motion') broadcast by passing connected vehicles for use in vehicle detection and traffic monitoring applications. |
| vehicle profile | Information about a vehicle such as vehicle make and model, fuel type, engine type, size and weight, vehicle performance and level of control automation, average emissions, average fuel consumption, passenger occupancy, or other data that can be used to classify vehicle eligibility for access to specific lanes, road segments, or regions or participation in cooperative vehicle control applications. |
| vehicle reported emissions | Current and average vehicle emissions data as measured by vehicle diagnostics systems and reported by the vehicle. |
| vehicle signage application info | In-vehicle signing application configuration data and messaging parameters. This flow provides a list of regulatory, warning, and information messages to be displayed and parameters that support scheduling and prioritizing messages to be issued to passing vehicles. This flow also supports remote control of the application so the application can be taken offline, reset, or restarted. |
| vehicle signage application status | In-vehicle signing application status reported by the RSE. This includes current operational state and status of the RSE and a log of messages sent to passing vehicles. |
| vehicle signage data | In-vehicle signing data that augments regulatory, warning, and informational road signs and signals. The information provided would include static sign information (e.g., stop, curve warning, guide signs, service signs, and directional signs) and dynamic information (e.g., local traffic and road conditions, restrictions, vehicle requirements, work zones, detours, closures, advisories, and warnings). |
| vehicle signage local data | Information provided by adjacent field equipment to support in-vehicle signing of dynamic information that is currently being displayed to passing drivers. This includes the dynamic information (e.g., local traffic and road conditions, work zone information, lane restrictions, detours, closures, advisories, parking availability, etc.) and control parameters that identify the desired timing, duration, and priority of the signage data. |
| video surveillance control | Information used to configure and control video surveillance systems. |
| wide area air quality data | Region-wide air quality data reported by subregions. Includes current data and forecasts. |
Goals and Objectives
Associated Planning Factors and Goals
| Planning Factor | Goal |
|---|---|
| E. Protect and enhance the environment, promote energy conservation, improve the quality of life, and promote consistency between transportation improvements and State and local planned growth and economic development patterns; | Protect/Enhance the Environment |
Associated Objective Categories 
| Objective Category |
|---|
| Environment: Clean Air |
| System Efficiency: Energy Consumption |
Associated Objectives and Performance Measures 
Needs and Requirements
| Need | Functional Object | Requirement | ||
|---|---|---|---|---|
| 01 | Traffic operations need to be able to determine whether an eco-lane should be created or decommissioned along a roadway. | Roadway Dynamic Lane Management and Shoulder Use | 03 | The field element shall receive lane management control information from the controlling center. |
| TMC Dynamic Lane Management and Shoulder Use | 07 | Based on the collected data and operator input, the center shall determine suggested and required lane control configuration changes. | ||
| 12 | The center shall receive environmental information from roadway sensors and connected vehicles to identify existing and planned lane configurations long the roadway. | |||
| 13 | The center shall optimize lane use restrictions for the environment. | |||
| 02 | Traffic Operations need to be able to collect vehicle emissions data in order to support eco operation of HOV/HOT lane equipment. | Emissions Connected Vehicle Monitoring | 01 | The center shall collect emissions data reported by passing connected vehicles. |
| Emissions Data Management | 01 | The center shall collect, analyze, and store vehicle emissions data collected from connected vehicle and roadside sensors. | ||
| Roadway Emissions Monitoring | 01 | The field element shall include emissions sensors that detect levels of emissions from individual vehicles, under center control. | ||
| 02 | The field element shall collect vehicle emissions data from passing vehicles. | |||
| 03 | The field element shall analyze collected vehicle emissions data against reference data to determine whether or not a vehicle is violating the acceptable levels of emissions, and shall return this analysis to a center for possible enforcement action. | |||
| 05 | The field element shall provide emissions sensor equipment operational status to the center. | |||
| 06 | The field element shall provide emissions sensor equipment fault indication to the center for repair. | |||
| 10 | The field element shall provide vehicle emission data to centers. | |||
| RSE Emissions Monitoring | 01 | The field element shall collect emissions data including current emissions as measured or calculated by on-board equipment, from passing connected vehicles that have the capability to collect and report emissions data. | ||
| RSE Environmental Monitoring | 01 | The field element shall communicate with passing vehicles to collect environmental monitoring data, including ambient air quality, emissions, temperature, precipitation, and other road weather information. | ||
| Vehicle Emissions Monitoring | 02 | The vehicle shall provide the vehicle emissions information to infrastructure systems. | ||
| 03 | Traffic Operations need to be able to collect traffic data in order to support eco operation of HOV/HOT lane equipment. | Roadway Basic Surveillance | 01 | The field element shall collect, process, digitize, and send traffic sensor data (speed, volume, and occupancy) to the center for further analysis and storage, under center control. |
| 02 | The field element shall collect, process, and send traffic images to the center for further analysis and distribution. | |||
| 04 | The field element shall return sensor and CCTV system operational status to the controlling center. | |||
| RSE Traffic Monitoring | 01 | The field element shall communicate with on-board equipment on passing vehicles to collect current vehicle position, speed, and heading and a record of previous events (e.g., starts and stops, link travel times) that can be used to determine current traffic conditions. | ||
| 02 | The field element shall aggregate and forward collected probe information to the center. | |||
| TMC Basic Surveillance | 01 | The center shall monitor, analyze, and store traffic sensor data (speed, volume, occupancy) collected from field elements under remote control of the center. | ||
| 07 | The center shall remotely control devices to detect traffic. | |||
| TMC Regional Traffic Management | 01 | The center shall exchange traffic information with other traffic management centers including incident information, congestion data, traffic data, signal timing plans, and real-time signal control information. | ||
| Vehicle Basic Safety Communication | 06 | The vehicle shall exchange location and motion information with roadside equipment and nearby vehicles. | ||
| 04 | Traffic Operations need to be able to process current and historical data from multiple sources in order to develop current and forecasted conditions to support dynamic eco-lane operations. | Emissions Data Management | 03 | The center shall configure and control emissions and air quality sensors located in the field. |
| RSE Environmental Monitoring | 02 | The field element shall aggregate and forward collected environmental probe information to the center. | ||
| 03 | The field element shall collect environmental monitoring data from sensors, including ambient air quality, emissions, temperature, precipitation, and other road weather information. | |||
| TMC Dynamic Lane Management and Shoulder Use | 16 | The field element shall analyze collected vehicle and sensor emissions data against reference data, and determines whether or not an eco-lane should be created or decommissioned along a roadway. | ||
| 05 | Traffic Operations needs be able to provide actionable information and eco-lane direction to the driver to drive in a more environmentally friendly manner. | Roadway Dynamic Lane Management and Shoulder Use | 04 | The field element shall provide guidance and information to drivers regarding current lane configuration and status. |
| Roadway Traffic Information Dissemination | 01 | The field element shall include dynamic message signs for dissemination of traffic and other information to drivers, under center control; the DMS may be either those that display variable text messages, or those that have fixed format display(s) (e.g. vehicle restrictions, or lane open/close). | ||
| 03 | The field element shall provide operational status for the driver information systems equipment (DMS, HAR, etc.) to the center. | |||
| 04 | The field element shall provide fault data for the driver information systems equipment (DMS, HAR, etc.) to the center for repair. | |||
| 05 | The field element shall provide dynamic message sign information to roadside equipment for transmission to connected vehicles to support in-vehicle signing. | |||
| RSE Restricted Lanes Application | 02 | The field device shall provide lane restriction information and signage data to vehicles. | ||
| RSE Traveler Information Communications | 01 | The field element shall distribute traveler information including traffic and road conditions or upcoming work zones to passing vehicles using short range communications, under center control. | ||
| 02 | The field element shall distribute advisory information, such as evacuation information, wide-area alerts, incident information, work zone intrusion information, recommended speed limit and other special information to passing vehicles using short range communications, under center control. | |||
| 03 | The field element shall distribute indicator and fixed sign information, including static sign information (e.g., stop, curve warning, guide signs, service signs, and directional signs) and dynamic information (e.g., current signal states and local conditions warnings identified by local environmental sensors) to equipment on-board vehicles under center control. | |||
| 04 | The field element shall return system operational status to the controlling center. | |||
| TIC Traffic Control Dissemination | 02 | The center shall collect traffic control information from Traffic Management Center. | ||
| TMC In-Vehicle Signing Management | 06 | The center shall format and output restricted lane information to field equipment that supports in-vehicle signage communications. | ||
| TMC Restricted Lanes CV Application | 06 | The center shall provide connected vehicle the location, duration, and operating parameters for lanes that are reserved for the HOV or HOT. It identifies the lane(s), the start and stop locations, start and end times, vehicle restrictions, and vehicle occupancy. | ||
| TMC Traffic Information Dissemination | 09 | The center shall collect current lane configurations status for the driver information systems equipment (DMS, HAR, etc.). | ||
| Vehicle Restricted Lanes Application | 02 | The vehicle shall provide warnings and lane restrictions information to the driver. | ||
| Vehicle Traveler Information Reception | 08 | The vehicle shall receive information about the location, duration, and operating parameters for lanes that are reserved for the HOV or HOT. It includes the lane(s), the start and stop locations, start and end times, vehicle restrictions, and vehicle occupancy. | ||
Related Sources
| Document Name | Version | Publication Date |
|---|---|---|
| ITS User Services Document | 1/1/2005 | |
| Dynamic Eco-Lanes: Operational Concept | Final v1.1 | 8/1/2012 |
| SAE J3067- Candidate Improvements to Dedicated Short Range Communications (DSRC) Message Set Dictionary (SAE J2735)Using Systems Engineering Methods | 8/15/2014 |
Security
In order to participate in this service package, each physical object should meet or exceed the following security levels.
| Physical Object Security | ||||
|---|---|---|---|---|
| Physical Object | Confidentiality | Integrity | Availability | Security Class |
| Connected Vehicle Roadside Equipment | Moderate | High | Moderate | Class 3 |
| Emissions Management Center | Moderate | Moderate | Moderate | Class 2 |
| Enforcement Center | Moderate | Moderate | Moderate | Class 2 |
| ITS Roadway Equipment | Moderate | Moderate | Moderate | Class 2 |
| Other Traffic Management Centers | Low | Moderate | Moderate | Class 1 |
| Traffic Management Center | Moderate | High | Moderate | Class 3 |
| Transit Management Center | Low | Low | Moderate | Class 1 |
| Transportation Information Center | Low | Moderate | Moderate | Class 1 |
| Vehicle | Moderate | Moderate | Moderate | Class 2 |
| Vehicle Characteristics | ||||
In order to participate in this service package, each information flow triple should meet or exceed the following security levels.
| Information Flow Security | |||||
|---|---|---|---|---|---|
| Source | Destination | Information Flow | Confidentiality | Integrity | Availability |
| Basis | Basis | Basis | |||
| Connected Vehicle Roadside Equipment | Emissions Management Center | emissions monitoring application status | Moderate | Moderate | Low |
| This information could be of interest to a malicious individual who is attempting to determine the best way to accomplish a crime. As such it would be best to not make it easily accessible. May be LOW in some cases. | If this is compromised, it could send unnecessary maintenance workers, or worse report plausible data that is erroneous. | A delay in reporting this may cause a delay in necessary maintenance, but (a) this is not time-critical and (b) there are other channels for reporting malfunctioning. | |||
| Connected Vehicle Roadside Equipment | Emissions Management Center | emissions situation data | Low | Moderate | Low |
| Probably not sensitive information, no harm in this data being captured by unintended party. This flow does not correlate specific vehicles with any emissions data. | At least some guarantee of correctness should be had with this data. It could be used to modify transit/traffic strategies over a large area ("its a code ORANGE day out there, don't run") that change behavior for a large number of people. | This could be MODERATE if emissions information is critical to decision making. | |||
| Connected Vehicle Roadside Equipment | Enforcement Center | lane violation notification | Moderate | Moderate | Moderate |
| Contains PII and intended to be used for enforcement. Thus privacy implications that, while they may affect only a single individual at a time, could yield significant negative consequences to that individual. | Contains PII and intended to be used for enforcement. Thus privacy implications that, while they may affect only a single individual at a time, could yield significant negative consequences to that individual. Must be correct to avoid false accusations. | More or less important depending on the context. Could even be LOW if areas of minimal import, depending on local policies. | |||
| Connected Vehicle Roadside Equipment | ITS Roadway Equipment | vehicle entries and exits | Moderate | Moderate | Moderate |
| Directly observable data, but it is aggregated at the field device and also transmitted between devices; if a cyber-attacker were able to remotely monitor this feed, they might use this information to cause chaos. | While this can be corroborated visually, the ITS RE may rely on this information to make mobility-related decisions with significant consequences, so the data must be of reasonable quality and availability.. | While this can be corroborated visually, the ITS RE may rely on this information to make mobility-related decisions with significant consequences, so the data must be of reasonable quality and availability.. | |||
| Connected Vehicle Roadside Equipment | Traffic Management Center | restricted lanes application status | Moderate | Moderate | Low |
| This information could be of interest to a malicious individual who is attempting to determine the best way to accomplish a crime. As such it would be best to not make it easily accessible. | If this is compromised, it could send unnecessary maintenance workers, or cause the appearance of excessive traffic violations, leading to further unnecessary investigation. | A delay in reporting this may cause a delay in necessary maintenance, but (a) this is not time-critical and (b) there are other channels for reporting malfunctioning. Additionally, there is a message received notification, which means that RSE can ensure that all intersection safety issues are delivered. | |||
| Connected Vehicle Roadside Equipment | Traffic Management Center | vehicle signage application status | Moderate | Moderate | Low |
| This information could be of interest to a malicious individual who is attempting to determine the best way to accomplish a crime. As such it would be best to not make it easily accessible. DISC: WYO believes this to be LOW | If this is compromised, it could send unnecessary maintenance workers, or cause the appearance of excessive traffic violations, leading to further unnecessary investigation. | A delay in reporting this may cause a delay in necessary maintenance, but (a) this is not time-critical and (b) there are other channels for reporting malfunctioning. Additionally, there is a message received notification, which means that RSE can ensure that all intersection safety issues are delivered. | |||
| Connected Vehicle Roadside Equipment | Vehicle | access violation notification | Moderate | High | Moderate |
| May contain PII of a black listed user account, and/or vehicle identification. | Given the potential for PII to be involved, this needs to be correct and unalterable to avoid confusion or malfeasance. | Availability is at least MODERATE since the information has potential legal (or at least traffic law) implications that would otherwise involve a far less prompt and possibly manpower intensive interaction. | |||
| Connected Vehicle Roadside Equipment | Vehicle | restricted lanes information | Not Applicable | Moderate | Moderate |
| Broadcast and intended for public consumption. | Should be correct or receiving vehicles may not take advantage of (if licensed) or violate (if not) limited access lanes. While there could be a safety impact, this is generally not the case. In areas with a noted significant safety impact due to illegitimate use of the limited access facility, this may be HIGH. | Should be timely or receiving vehicles may not take advantage of (if licensed) or violate (if not) limited access lanes. While there could be a safety impact, this is generally not the case. | |||
| Connected Vehicle Roadside Equipment | Vehicle | vehicle signage data | Low | Moderate | Moderate |
| This data is intentionally transmitted to everyone via a broadcast. It is meant to augment other signage data, and by definition is meant to be shared with everyone. | These signs are meant to augment other visual cues to the driver. They should be accurate, but any inaccuracies should be corrected for by other means. | These notifications are helpful to a driver, but if the driver does not receive this notification immediately, there should still be other visual cues. | |||
| Driver | Vehicle | driver input | Moderate | High | High |
| Data included in this flow may include origin and destination information, which should be protected from other's viewing as it may compromise the driver's privacy. | Commands from from the driver to the vehicle must be correct or the vehicle may behave in an unpredictable and possibly unsafe manner | Commands must always be able to be given or the driver has no control. | |||
| Emissions Management Center | Connected Vehicle Roadside Equipment | emissions monitoring application information | Moderate | Moderate | Low |
| This is a control flow, so should be obfuscated to make it more difficult for a 3rd party to manipulate the RSE. | Control parameters need to be correct and not corrupted so that the owner of the RSE and the receiver of the RSE's data get what they need from it. | This information probably does not need to be changed very often, and if it is not available then likely the flow it controls (emissions data flows to the DDS/EMC) are down as well. | |||
| Emissions Management Center | Enforcement Center | emissions violation notification | Moderate | Moderate | Moderate |
| Contains PII and intended to be used for enforcement. Thus privacy implications that, while they may affect only a single individual at a time, could yield significant negative consequences to that individual. | Violation information needs to be correct or the vehicle may be improperly penalized, or not when it should be. This is probably not a severe consequence however, so MODERATE. | More or less important depending on the context. Could even be LOW if areas of minimal import, depending on local policies. | |||
| Emissions Management Center | ITS Roadway Equipment | air quality sensor control | Moderate | Moderate | Low |
| Control flows, even for seemingly innocent devices, should be kept confidential to minimize attack vectors. While an individual installation may not be particularly impacted by a cyberattack of its sensor network, another installation might be severely impacted, and different installations are likely to use similar methods, so compromising one leads to compromising all. | Control flows, even for seemingly innocent devices, should have MODERATE integrity at minimum, just to guarantee that intended control messages are received. Incorrect, corrupted, intercepted and modified control messages can or will result in target field devices not behaving according to operator intent. The severity of this depends on the type of device, which is why some devices are set MODERATE and some HIGH. | Control flow availability is related to the criticality of being able to remotely control the device. For most devices, this is MODERATE. For purely passive devices with no incident relationship, this will be LOW. All devices should have default modes that enable them to operate without backhaul connectivity, so no device warrants a HIGH. | |||
| Emissions Management Center | ITS Roadway Equipment | emissions sensor control | Moderate | Moderate | Low |
| Control flows, even for seemingly innocent devices, should be kept confidential to minimize attack vectors. While an individual installation may not be particularly impacted by a cyberattack of its sensor network, another installation might be severely impacted, and different installations are likely to use similar methods, so compromising one leads to compromising all. | Control flows, even for seemingly innocent devices, should have MODERATE integrity at minimum, just to guarantee that intended control messages are received. Incorrect, corrupted, intercepted and modified control messages can or will result in target field devices not behaving according to operator intent. The severity of this depends on the type of device, which is why some devices are set MODERATE and some HIGH. | Control flow availability is related to the criticality of being able to remotely control the device. For most devices, this is MODERATE. For purely passive devices with no incident relationship, this will be LOW. All devices should have default modes that enable them to operate without backhaul connectivity, so no device warrants a HIGH. | |||
| Emissions Management Center | Traffic Management Center | wide area air quality data | Moderate | Moderate | Low |
| While this information may eventually be public, it may contain details of an emissions incident that could require further investigation; third party observation of this information could hamper that investigation. | Emissions incident information should have its integrity protected to avoid misinformation or confusion that could result from incorrect data dissemination. | Probably not a huge impact if this information cannot be updated frequently, thus LOW. If traffic management in the area is reactive to emissions and pollution in general, this may be increased to MODERATE. | |||
| ITS Roadway Equipment | Connected Vehicle Roadside Equipment | vehicle entries and exits | Moderate | Moderate | Moderate |
| Directly observable data, but it is aggregated at the field device and also transmitted between devices; if a cyber-attacker were able to remotely monitor this feed, they might use this information to cause chaos. | While this can be corroborated visually, the RSE may rely on this information to make mobility-related decisions with significant consequences, so the data must be of reasonable quality and availaability.. | While this can be corroborated visually, the RSE may rely on this information to make mobility-related decisions with significant consequences, so the data must be of reasonable quality and availability. | |||
| ITS Roadway Equipment | Connected Vehicle Roadside Equipment | vehicle signage local data | Low | Moderate | Moderate |
| This data is intentionally transmitted to everyone via a broadcast. It is meant to augment other signage data, and by definition is meant to be shared with everyone. | This information impacts the vehicle signage data sent to neighboring ASDs and should be trusted to avoid sending wrong information. DISC: WYO believes this to be HIGH. | The system should know if these messages are not received. | |||
| ITS Roadway Equipment | Driver | driver information | Not Applicable | High | Moderate |
| This data is sent to all drivers and is also directly observable, by design. | This is the primary signal trusted by the driver to decide whether to go through the intersection and what speed to go through the intersection at; if it’s wrong, accidents could happen. | If the lights are out you have to get a policeman to direct traffic – expensive and inefficient and may cause a cascading effect due to lack of coordination with other intersections. | |||
| ITS Roadway Equipment | Emissions Management Center | air quality sensor data | Not Applicable | Moderate | Low |
| Probably not sensitive information, no harm in this data being captured by unintended party. | At least some guarantee of correctness should be had with this data. It could be used to modify transit/traffic strategies over a large area ("its a code ORANGE day out there, don't run") that change behavior for a large number of people. | This could be MODERATE if emissions information is critical to decision making. | |||
| ITS Roadway Equipment | Emissions Management Center | vehicle emissions data | Moderate | Moderate | Low |
| Contains vehicle identity, which should be protected from casual viewing, and maps that to various emissions parameters. As this may imply legal issues (over-emitting etc.), the data should be kept confidential to protect the vehicle owner. | As this contains information that could be used to grant permitting (emissions passing) or issue penalites (over-emitting), a corruption of this data could result in the wrong action being taken, revenue lost or inappropriately gained, permit incorrectly granted or denied. | Could be MODERATE for those areas where emissions are high priority items. Generally LOW given that most emissions testing is done in person now. As systems come to rely on remote sensing, this may become MODERATE. | |||
| ITS Roadway Equipment | Traffic Management Center | lane management information | Moderate | Moderate | Moderate |
| May contain PII, may contain source data describing device control and sensed status that if captured could be used in the commission of a crime or breaking of traffic laws or regulations. | Information related to violations must be correct so that incorrect accusations are not made. Information related to device status and control must be correct to avoid wasted maintenance efforts. | More or less important depending on the context. Could even be LOW if areas of minimal import, depending on local policies. | |||
| ITS Roadway Equipment | Traffic Management Center | roadway dynamic signage status | Moderate | Moderate | Moderate |
| Device status information should not be available, as those with criminal intent may use this information toward their own ends. | Data is intended to feed dissemination channels, either C-ITS messages or DMS or other channels, so it should generally be correct as it is distributed widely and any forgery or corrupted data will have widespread impact. | Failure of this flow affects traveler information dissemination, the importance of which varies with the data contained in the flow and the scenario. Could be LOW in many instances. | |||
| ITS Roadway Equipment | Traffic Management Center | traffic detector data | Low | Moderate | Moderate |
| No impact if someone sees the data | Some minimal guarantee of data integrity is necessary for all C-ITS flows. THEA believes this to be LOW.only limited adverse effect if raw/processed traffic detector data is bad/compromised; DISC: WYO believes this to be HIGH | Only limited adverse effect of info is not timely/readily available, however without this information it will be difficult to perform traffic management activities, thus MODERATE. If not used for management, may be LOW. | |||
| ITS Roadway Equipment | Traffic Management Center | traffic image meta data | Low | Moderate | Moderate |
| Traffic image data is generally intended for public consumption, and in any event is already video captured in the public arena, so this must be LOW. | While accuracy of this data is important for decision making purposes, applications should be able to cfunction without it. Thus MODERATE generally. | While accuracy of this data is important for decision making purposes, applications should be able to function without it. Thus MODERATE generally. | |||
| ITS Roadway Equipment | Traffic Management Center | traffic images | Low | Moderate | Low |
| Traffic image data is generally intended for public consumption, and in any event is already video captured in the public arena, so this must be LOW. | Generally transportation coordination information should be correct between source and destination, or inappropriate actions may be taken. | While useful, there is no signficant impact if this flow is not available. | |||
| Other Traffic Management Centers | Traffic Management Center | road network conditions | Low | Moderate | Moderate |
| No harm should come from seeing this data, as it is eventually intended for public consumption. | While accuracy of this data is important for decision making purposes, applications should be able to corroborate the data in many instances. Thus MODERATE generally. | Depends on the application; if mobility decisions that affect large numbers of travelers are made based on this data, then it is MODERATE. In more modest circumstances, it may be LOW. | |||
| Traffic Management Center | Connected Vehicle Roadside Equipment | restricted lanes application info | Low | Moderate | Moderate |
| Broadcast and intended for public consumtion. | Should be correct or receiving vehicles may not take advantage of (if licensed) or violate (if not) limited access lanes. While there could be a safety impact, this is generally not the case. In areas with a noted significant safety impact due to illegitimate use of the limited access facility, this may be HIGH. | Should be timely or receiving vehicles may not take advantage of (if licensed) or violate (if not) limited access lanes. While there could be a safety impact, this is generally not the case. | |||
| Traffic Management Center | Connected Vehicle Roadside Equipment | vehicle signage application info | Moderate | Moderate | Moderate |
| Control flows, even for seemingly innocent devices, should be kept confidential to minimize attack vectors. While an individual installation may not be particularly impacted by a cyberattack of its sensor network, another installation might be severely impacted, and different installations are likely to use similar methods, so compromising one leads to compromising all. | If this is compromised, it could send unnecessary maintenance workers, or cause the appearance of excessive traffic violations, or not properly communicate areas where maintenance workers are operating for example. Not HIGH because regardless of the application, this flow alone does not directly drive injury or damage. DISC: WYO believes this to be HIGH. | Control flow availability is related to the criticality of being able to remotely control the device. For most devices, this is MODERATE. This data should be received in a timely manner after it is sent. This will determine which lanes are blocked off for emergency vehicle use in incident management applications. For purely passive devices with no incident relationship, this will be LOW. All devices should have default modes that enable them to operate without backhaul connectivity, so no device warrants a HIGH. | |||
| Traffic Management Center | Enforcement Center | current lane restrictions | Low | High | Moderate |
| Public policies about enforcement conditions are by definition public and should not be hidden. | Given that punishments may result from applying the information contained within to individual violations, the data must be correct or incorrect accusations may be made. | More or less important depending on the context. Given that decision making is taken based on this information, probably should not drop below MODERATE however. | |||
| Traffic Management Center | Enforcement Center | lane violation notification | Moderate | Moderate | Moderate |
| Contains PII and intended to be used for enforcement. Thus privacy implications that, while they may affect only a single individual at a time, could yield significant negative consequences to that individual. | Contains PII and intended to be used for enforcement. Thus privacy implications that, while they may affect only a single individual at a time, could yield significant negative consequences to that individual. Must be correct to avoid false accusations. | More or less important depending on the context. Could even be LOW if areas of minimal import, depending on local policies. | |||
| Traffic Management Center | ITS Roadway Equipment | lane management control | Moderate | High | Moderate |
| Control flows, even for seemingly innocent devices, should be kept confidential to minimize attack vectors. While an individual installation may not be particularly impacted by a cyberattack of its sensor network, another installation might be severely impacted, and different installations are likely to use similar methods, so compromising one leads to compromising all. | Control flows, even for seemingly innocent devices, should have MODERATE integrity at minimum, just to guarantee that intended control messages are received. Incorrect, corrupted, intercepted and modified control messages can or will result in target field devices not behaving according to operator intent. The severity of this depends on the type of device, which is why some devices are set MODERATE and some HIGH. | Control flow availability is related to the criticality of being able to remotely control the device. For most devices, this is MODERATE. For purely passive devices with no incident relationship, this will be LOW. All devices should have default modes that enable them to operate without backhaul connectivity, so no device warrants a HIGH. | |||
| Traffic Management Center | ITS Roadway Equipment | roadway dynamic signage data | Moderate | Moderate | Moderate |
| Device control information should not be available, as those with criminal intent may use this information toward their own ends. | Data is intended to feed dissemination channels, either C-ITS messages or DMS or other channels, so it should generally be correct as it is distributed widely and any forgery or corrupted data will have widespread impact. | Occasional outages of this flow will delay dissemination of the data to travelers (the eventual end user) which could have significant impacts on travel, both safety and mobility impacts. | |||
| Traffic Management Center | ITS Roadway Equipment | traffic detector control | Moderate | Moderate | Low |
| Control flows, even for seemingly innocent devices, should be kept confidential to minimize attack vectors. While an individual installation may not be particularly impacted by a cyberattack of its sensor network, another installation might be severely impacted, and different installations are likely to use similar methods, so compromising one leads to compromising all. DISC: THEA, WYO believe this to be LOW: encrypted, authenticated, proprietary; but should not cause severe damage if seen | Control flows, even for seemingly innocent devices, should have MODERATE integrity at minimum, just to guarantee that intended control messages are received. Incorrect, corrupted, intercepted and modified control messages can or will result in target field devices not behaving according to operator intent. The severity of this depends on the type of device, which is why some devices are set MODERATE and some HIGH.. From THEA: should be accurate and not be tampered with; could enable outside control of traffic sensors but should not cause severe harm, but could cause issues with traffic sensor data received and be detrimental to operations | Control flow availability is related to the criticality of being able to remotely control the device. For most devices, this is MODERATE. For purely passive devices with no incident relationship, this will be LOW. All devices should have default modes that enable them to operate without backhaul connectivity, so no device warrants a HIGH.. From THEA: want updates but delayed information will not be severe; should be able to operate from a previous/default control/config. DISC: WYO believes this to be MODERATE | |||
| Traffic Management Center | ITS Roadway Equipment | video surveillance control | Moderate | Moderate | Moderate |
| Control flows, even for seemingly innocent devices, should be kept confidential to minimize attack vectors. While an individual installation may not be particularly impacted by a cyberattack of its sensor network, another installation might be severely impacted, and different installations are likely to use similar methods, so compromising one leads to compromising all. | Control flows, even for seemingly innocent devices, should have MODERATE integrity at minimum, just to guarantee that intended control messages are received. Incorrect, corrupted, intercepted and modified control messages can or will result in target field devices not behaving according to operator intent. The severity of this depends on the type of device, which is why some devices are set MODERATE and some HIGH. | Control flow availability is related to the criticality of being able to remotely control the device. For most devices, this is MODERATE. For purely passive devices with no incident relationship, this will be LOW. All devices should have default modes that enable them to operate without backhaul connectivity, so no device warrants a HIGH. | |||
| Traffic Management Center | Other Traffic Management Centers | road network conditions | Low | Moderate | Moderate |
| encrypted; but no harm should come from seeing this data | info needs to be accurate and should not be tampered but should be able to cope with some bad data; should be able to confirm conditions by other mechanisms | condition info should be timely and readily available so that TMCs are aware of current traffic info, conditions, restrictions, etc. but should not have severe/catastrophic consequences if not | |||
| Traffic Management Center | Traffic Operations Personnel | traffic operator data | Moderate | Moderate | Moderate |
| Backoffice operations flows should have minimal protection from casual viewing, as otherwise imposters could gain illicit control or information that should not be generally available. | Information presented to backoffice system operators must be consistent or the operator may perform actions that are not appropriate to the real situation. | The backoffice system operator should have access to system operation. If this interface is down then control is effectively lost, as without feedback from the system the operator has no way of knowing what is the correct action to take. | |||
| Traffic Management Center | Transit Management Center | road network conditions | Low | Moderate | Moderate |
| No harm should come from seeing this data, as it is eventually intended for public consumption. | While accuracy of this data is important for decision making purposes, applications should be able to corroborate the data in many instances. Thus MODERATE generally. | Depends on the application; if mobility decisions that affect large numbers of travelers are made based on this data, then it is MODERATE. In more modest circumstances, it may be LOW. | |||
| Traffic Management Center | Transportation Information Center | restricted lanes information | Not Applicable | Moderate | Moderate |
| Broadcast and intended for public consumption. | Should be correct or receiving vehicles may not take advantage of (if licensed) or violate (if not) limited access lanes. While there could be a safety impact, this is generally not the case. In areas with a noted significant safety impact due to illegitimate use of the limited access facility, this may be HIGH. | Should be timely or receiving vehicles may not take advantage of (if licensed) or violate (if not) limited access lanes. While there could be a safety impact, this is generally not the case. | |||
| Traffic Management Center | Transportation Information Center | road network conditions | Low | Moderate | Moderate |
| No harm should come from seeing this data, as it is eventually intended for public consumption. | While accuracy of this data is important for decision making purposes, applications should be able to corroborate the data in many instances. Thus MODERATE generally. | Depends on the application; if mobility decisions that affect large numbers of travelers are made based on this data, then it is MODERATE. In more modest circumstances, it may be LOW. | |||
| Traffic Operations Personnel | Traffic Management Center | traffic operator input | Moderate | High | High |
| Backoffice operations flows should have minimal protection from casual viewing, as otherwise imposters could gain illicit control or information that should not be generally available. | Backoffice operations flows should generally be correct and available as these are the primary interface between operators and system. | Backoffice operations flows should generally be correct and available as these are the primary interface between operators and system. | |||
| Transportation Information Center | Vehicle | restricted lanes information | Not Applicable | Moderate | Moderate |
| Broadcast and intended for public consumption. | Should be correct or receiving vehicles may not take advantage of (if licensed) or violate (if not) limited access lanes. While there could be a safety impact, this is generally not the case. In areas with a noted significant safety impact due to illegitimate use of the limited access facility, this may be HIGH. | Should be timely or receiving vehicles may not take advantage of (if licensed) or violate (if not) limited access lanes. While there could be a safety impact, this is generally not the case. | |||
| Vehicle | Connected Vehicle Roadside Equipment | vehicle location and motion for surveillance | Not Applicable | Moderate | Moderate |
| This is directly observable data; DISC: WYO believes this to be MODERATE | Incorrect information here could lead to the system not functioning properly. If they are unable to properly detect all vehicles crossing the border, it would lead to confusion. There are other factors, such as visual indicators, of vehicles crossing the border, which can be used to help mitigate contradicting information. DISC: THEA believes this should be HIGH: "BSM info needs to be accurate and should not be tampered with" WYO believes this to be HIGH | This information must be available in a timely manner for the system to act upon it. The system can operate correctly if some messages are missed, but overall a majority of them should be received.; WYO believes this to be LOW | |||
| Vehicle | Connected Vehicle Roadside Equipment | vehicle profile | Low | Moderate | Moderate |
| Includes no PII and probably includes information that could be observed, so no need for obfuscation. | As this information will be used to determine the vehicle's ability to access services or be charged usage fees, it must be correct and not easily forgeable. | This flow enables various services; if the flow is not available the vehicle may not be able to use those services, and also may be charged incorrectly. | |||
| Vehicle | Connected Vehicle Roadside Equipment | vehicle reported emissions | Moderate | Moderate | Moderate |
| Contains PII describing the vehicle and its operating characteristics, which if observed could be used against the vehicle owner. | Applications relying on this data will not function properly if the data is incorrect, so it must be protected commensurate to the value of the application. Initially MODERATE, unlikely to be set to HIGH unless emissions operations are the highest priority. | Important for low emissions zone operations; without accurate and timely information, applications relying on this data will not function. While initially MODERATE, could be LOW if the priority for emissions-related applications are similarly low. | |||
| Vehicle | Driver | driver updates | Not Applicable | Moderate | Moderate |
| This data is informing the driver about the safety of a nearby area. It should not contain anything sensitive, and does not matter if another person can observe it. | This is the information that is presented to the driver. If they receive incorrect information, they may act in an unsafe manner. However, there are other indicators that would alert them to any hazards, such as an oncoming vehicle or crossing safety lights. | If this information is not made available to the driver, then the system has not operated correctly. | |||
| Vehicle Characteristics | ITS Roadway Equipment | vehicle characteristics | |||
Standards
The following table lists the standards associated with physical objects in this service package. For standards related to interfaces, see the specific information flow triple pages. These pages can be accessed directly from the SVG diagram(s) located on the Physical tab, by clicking on each information flow line on the diagram.
| Name | Title | Physical Object |
|---|---|---|
| CTI 4001 RSU | Roadside Unit (RSU) Standard | Connected Vehicle Roadside Equipment |
| ITE 5201 ATC | Advanced Transportation Controller | ITS Roadway Equipment |
| ITE 5202 ATC Model 2070 | Model 2070 Controller Standard | ITS Roadway Equipment |
| ITE 5301 ATC ITS Cabinet | Intelligent Transportation System Standard Specification for Roadside Cabinets | ITS Roadway Equipment |
| ITE 5401 ATC API | Application Programming Interface Standard for the Advanced Transportation Controller | ITS Roadway Equipment |
| NEMA TS 8 Cyber and Physical Security | Cyber and Physical Security for Intelligent Transportation Systems | Emissions Management Center |
| ITS Roadway Equipment | ||
| Traffic Management Center | ||
| NEMA TS2 Traffic Controller Assemblies | Traffic Controller Assemblies with NTCIP Requirements | ITS Roadway Equipment |
| NEMA TS4 Hardware Standards for DMS | Hardware Standards for Dynamic Message Signs (DMS) With NTCIP Requirements | ITS Roadway Equipment |
System Requirements
| System Requirement | Need | ||
|---|---|---|---|
| 001 | The system shall collect emissions data reported by passing connected vehicles. | 02 | Traffic Operations need to be able to collect vehicle emissions data in order to support eco operation of HOV/HOT lane equipment. |
| 002 | The system shall collect, analyze, and store vehicle emissions data collected from connected vehicle and roadside sensors. | 02 | Traffic Operations need to be able to collect vehicle emissions data in order to support eco operation of HOV/HOT lane equipment. |
| 003 | The system shall configure and control emissions and air quality sensors located in the field. | 04 | Traffic Operations need to be able to process current and historical data from multiple sources in order to develop current and forecasted conditions to support dynamic eco-lane operations. |
| 004 | The system shall collect traffic control information from Traffic Management Center. | 05 | Traffic Operations needs be able to provide actionable information and eco-lane direction to the driver to drive in a more environmentally friendly manner. |
| 005 | The system shall monitor, analyze, and store traffic sensor data (speed, volume, occupancy) collected from field elements under remote control of the center. | 03 | Traffic Operations need to be able to collect traffic data in order to support eco operation of HOV/HOT lane equipment. |
| 006 | The system shall remotely control devices to detect traffic. | 03 | Traffic Operations need to be able to collect traffic data in order to support eco operation of HOV/HOT lane equipment. |
| 007 | The system shall determine suggested and required lane control configuration changes. | 01 | Traffic operations need to be able to determine whether an eco-lane should be created or decommissioned along a roadway. |
| 008 | The system shall receive environmental information from roadway sensors and connected vehicles to identify existing and planned lane configurations long the roadway. | 01 | Traffic operations need to be able to determine whether an eco-lane should be created or decommissioned along a roadway. |
| 009 | The system shall optimize lane use restrictions for the environment. | 01 | Traffic operations need to be able to determine whether an eco-lane should be created or decommissioned along a roadway. |
| 010 | The system shall analyze collected vehicle and sensor emissions data against reference data, and determines whether or not an eco-lane should be created or decommissioned along a roadway. | 04 | Traffic Operations need to be able to process current and historical data from multiple sources in order to develop current and forecasted conditions to support dynamic eco-lane operations. |
| 011 | The system shall format and output restricted lane information to field equipment that supports in-vehicle signage communications. | 05 | Traffic Operations needs be able to provide actionable information and eco-lane direction to the driver to drive in a more environmentally friendly manner. |
| 012 | The system shall exchange traffic information with other traffic management centers including incident information, congestion data, traffic data, signal timing plans, and real-time signal control information. | 03 | Traffic Operations need to be able to collect traffic data in order to support eco operation of HOV/HOT lane equipment. |
| 013 | The system shall provide connected vehicle the location, duration, and operating parameters for lanes that are reserved for the HOV or HOT. It identifies the lane(s), the start and stop locations, start and end times, vehicle restrictions, and vehicle occupancy. | 05 | Traffic Operations needs be able to provide actionable information and eco-lane direction to the driver to drive in a more environmentally friendly manner. |
| 014 | The system shall collect current lane configurations status for the driver information systems equipment (DMS, HAR, etc.). | 05 | Traffic Operations needs be able to provide actionable information and eco-lane direction to the driver to drive in a more environmentally friendly manner. |
| 015 | The system shall collect, process, digitize, and send traffic sensor data (speed, volume, and occupancy) to the center for further analysis and storage, under center control. | 03 | Traffic Operations need to be able to collect traffic data in order to support eco operation of HOV/HOT lane equipment. |
| 016 | The system shall collect, process, and send traffic images to the center for further analysis and distribution. | 03 | Traffic Operations need to be able to collect traffic data in order to support eco operation of HOV/HOT lane equipment. |
| 017 | The system shall collect, process, and send traffic images to the center for further analysis and distribution. | 03 | Traffic Operations need to be able to collect traffic data in order to support eco operation of HOV/HOT lane equipment. |
| 018 | The system shall return sensor and CCTV system operational status to the controlling center. | 03 | Traffic Operations need to be able to collect traffic data in order to support eco operation of HOV/HOT lane equipment. |
| 019 | The system shall return sensor and CCTV system operational status to the controlling center. | 03 | Traffic Operations need to be able to collect traffic data in order to support eco operation of HOV/HOT lane equipment. |
| 020 | The system shall receive lane management control information from the controlling center. | 01 | Traffic operations need to be able to determine whether an eco-lane should be created or decommissioned along a roadway. |
| 021 | The system shall provide guidance and information to drivers regarding current lane configuration and status. | 05 | Traffic Operations needs be able to provide actionable information and eco-lane direction to the driver to drive in a more environmentally friendly manner. |
| 022 | The system shall include emissions sensors that detect levels of emissions from individual vehicles, under center control. | 02 | Traffic Operations need to be able to collect vehicle emissions data in order to support eco operation of HOV/HOT lane equipment. |
| 023 | The system shall collect vehicle emissions data from passing vehicles. | 02 | Traffic Operations need to be able to collect vehicle emissions data in order to support eco operation of HOV/HOT lane equipment. |
| 024 | The system shall analyze collected vehicle emissions data against reference data to determine whether or not a vehicle is violating the acceptable levels of emissions, and shall return this analysis to a center for possible enforcement action. | 02 | Traffic Operations need to be able to collect vehicle emissions data in order to support eco operation of HOV/HOT lane equipment. |
| 025 | The system shall provide emissions sensor equipment operational status to the center. | 02 | Traffic Operations need to be able to collect vehicle emissions data in order to support eco operation of HOV/HOT lane equipment. |
| 026 | The system shall provide emissions sensor equipment fault indication to the center for repair. | 02 | Traffic Operations need to be able to collect vehicle emissions data in order to support eco operation of HOV/HOT lane equipment. |
| 027 | The system shall provide vehicle emission data to centers. | 02 | Traffic Operations need to be able to collect vehicle emissions data in order to support eco operation of HOV/HOT lane equipment. |
| 028 | The system shall include dynamic message signs for dissemination of traffic and other information to drivers, under center control; the DMS may be either those that display variable text messages, or those that have fixed format display(s) (e.g. vehicle restrictions, or lane open/close). | 05 | Traffic Operations needs be able to provide actionable information and eco-lane direction to the driver to drive in a more environmentally friendly manner. |
| 029 | The system shall provide operational status for the driver information systems equipment (DMS, HAR, etc.) to the center. | 05 | Traffic Operations needs be able to provide actionable information and eco-lane direction to the driver to drive in a more environmentally friendly manner. |
| 030 | The system shall provide fault data for the driver information systems equipment (DMS, HAR, etc.) to the center for repair. | 05 | Traffic Operations needs be able to provide actionable information and eco-lane direction to the driver to drive in a more environmentally friendly manner. |
| 031 | The system shall provide dynamic message sign information to roadside equipment for transmission to connected vehicles to support in-vehicle signing. | 05 | Traffic Operations needs be able to provide actionable information and eco-lane direction to the driver to drive in a more environmentally friendly manner. |
| 032 | The system shall communicate with passing vehicles to collect environmental monitoring data, including ambient air quality, emissions, temperature, precipitation, and other road weather information. | 02 | Traffic Operations need to be able to collect vehicle emissions data in order to support eco operation of HOV/HOT lane equipment. |
| 033 | The system shall collect emissions data including current emissions as measured or calculated by on-board equipment, from passing connected vehicles that have the capability to collect and report emissions data. | 02 | Traffic Operations need to be able to collect vehicle emissions data in order to support eco operation of HOV/HOT lane equipment. |
| 034 | The system shall aggregate and forward collected environmental probe information to the center. | 04 | Traffic Operations need to be able to process current and historical data from multiple sources in order to develop current and forecasted conditions to support dynamic eco-lane operations. |
| 035 | The system shall collect environmental monitoring data from sensors, including ambient air quality, emissions, temperature, precipitation, and other road weather information. | 04 | Traffic Operations need to be able to process current and historical data from multiple sources in order to develop current and forecasted conditions to support dynamic eco-lane operations. |
| 036 | The system shall provide lane restriction information and signage data to vehicles. | 05 | Traffic Operations needs be able to provide actionable information and eco-lane direction to the driver to drive in a more environmentally friendly manner. |
| 037 | The system shall communicate with on-board equipment on passing vehicles to collect current vehicle position, speed, and heading and a record of previous events (e.g., starts and stops, link travel times) that can be used to determine current traffic conditions. | 03 | Traffic Operations need to be able to collect traffic data in order to support eco operation of HOV/HOT lane equipment. |
| 038 | The system shall aggregate and forward collected probe information to the center. | 03 | Traffic Operations need to be able to collect traffic data in order to support eco operation of HOV/HOT lane equipment. |
| 039 | The system shall distribute traveler information including traffic and road conditions or upcoming work zones to passing vehicles using short range communications, under center control. | 05 | Traffic Operations needs be able to provide actionable information and eco-lane direction to the driver to drive in a more environmentally friendly manner. |
| 040 | The system shall distribute advisory information, such as evacuation information, wide-area alerts, incident information, work zone intrusion information, recommended speed limit and other special information to passing vehicles using short range communications, under center control. | 05 | Traffic Operations needs be able to provide actionable information and eco-lane direction to the driver to drive in a more environmentally friendly manner. |
| 041 | The system shall distribute indicator and fixed sign information, including static sign information (e.g., stop, curve warning, guide signs, service signs, and directional signs) and dynamic information (e.g., current signal states and local conditions warnings identified by local environmental sensors) to equipment on-board vehicles under center control. | 05 | Traffic Operations needs be able to provide actionable information and eco-lane direction to the driver to drive in a more environmentally friendly manner. |
| 042 | The system shall return system operational status to the controlling center. | 05 | Traffic Operations needs be able to provide actionable information and eco-lane direction to the driver to drive in a more environmentally friendly manner. |
| 043 | The system shall exchange location and motion information with roadside equipment and nearby vehicles. | 03 | Traffic Operations need to be able to collect traffic data in order to support eco operation of HOV/HOT lane equipment. |
| 044 | The system shall provide the vehicle emissions information to infrastructure systems. | 02 | Traffic Operations need to be able to collect vehicle emissions data in order to support eco operation of HOV/HOT lane equipment. |
| 045 | The system shall provide warnings and lane restrictions information to the driver. | 05 | Traffic Operations needs be able to provide actionable information and eco-lane direction to the driver to drive in a more environmentally friendly manner. |
| 046 | The system shall receive information about the location, duration, and operating parameters for lanes that are reserved for the HOV or HOT. It includes the lane(s), the start and stop locations, start and end times, vehicle restrictions, and vehicle occupancy. | 05 | Traffic Operations needs be able to provide actionable information and eco-lane direction to the driver to drive in a more environmentally friendly manner. |
Implementations
ST07.1 Wide Area Wireless Implementation
Provide Eco-Lane capabilities with optional vehicle occupancy detection, lane violation reporting, and restricted lane information provided to vehicles via wide area wireless communications. This implementation also includes traditional sensor-based detection and use of dynamic message signs to support unequipped vehicles.
Wide Area Wireless Implementation Flows
| Information Flow | Description | Inclusion Status |
|---|---|---|
| air quality sensor control | Data used to configure and control area pollution and air quality sensors. | Fundamental |
| air quality sensor data | Measured air quality data, including measured levels of atmospheric pollutants including ozone, particulate matter, carbon monoxide, and nitrogen oxides, and operational status of the sensors. | Fundamental |
| current lane restrictions | Information provided to an enforcement agency that defines the current enforceable lane restrictions. It defines the location, duration, and restrictions for lanes that are reserved for the exclusive use of certain types of vehicles (e.g., transit vehicles) or vehicles that meet other qualifications (e.g., number of occupants, low emissions criteria). It identifies the lane(s), the start and stop locations, start and end times, vehicle restrictions, and speed limits. | Optional |
| driver information | Regulatory, warning, guidance, and other information provided to the driver to support safe and efficient vehicle operation. | Fundamental |
| driver input | Driver input to the vehicle on-board equipment including configuration data, settings and preferences, interactive requests, and control commands. | Optional |
| driver updates | Information provided to the driver including visual displays, audible information and warnings, and haptic feedback. The updates inform the driver about current conditions, potential hazards, and the current status of vehicle on-board equipment. | Fundamental |
| emissions sensor control | Data used to configure and control vehicle emissions sensors. | Fundamental |
| emissions violation notification | Notification to enforcement agency of a detected vehicle emissions violation. This information flow identifies the vehicle and documents the emissions violation. | Optional |
| lane management control | Information used to configure and control dynamic lane management systems. | Fundamental |
| lane management information | System status of managed lanes including current operational state, violations, and logged information. This includes lane usage information including both traditional traffic flow measures and special information associated with managed lanes such as measured passenger occupancies. It also includes the operational status of the lane management equipment. | Fundamental |
| lane violation notification | Notification to enforcement agency of detected lane entry violations, lane speed violations, or other dynamic lane violations. Lane entry violations may be issued for restricted vehicle types or vehicles that do not meet required emissions or passenger occupancy standards that enter a managed lane. This notification identifies the vehicle and documents the lane parameter that was violated. | Optional |
| restricted lanes information | This flow defines the location, duration, and operating parameters for lanes that are reserved for the exclusive use of certain types of vehicles (e.g., transit vehicles) or vehicles that meet other qualifications (e.g., number of occupants, low emissions criteria). It identifies the lane(s), the start and stop locations, start and end times, vehicle restrictions, speed limits and platooning parameters. | Optional |
| road network conditions | Current and forecasted traffic information, road and weather conditions, and other road network status. Either raw data, processed data, or some combination of both may be provided by this flow. Information on diversions and alternate routes, closures, and special traffic restrictions (lane/shoulder use, weight restrictions, width restrictions, HOV requirements) in effect is included. | Optional |
| roadway dynamic signage data | Information used to initialize, configure, and control dynamic message signs. This flow can provide message content and delivery attributes, local message store maintenance requests, control mode commands, status queries, and all other commands and associated parameters that support remote management of these devices. | Optional |
| roadway dynamic signage status | Current operating status of dynamic message signs. | Optional |
| traffic detector control | Information used to configure and control traffic detector systems such as inductive loop detectors and machine vision sensors. | Optional |
| traffic detector data | Raw and/or processed traffic detector data which allows derivation of traffic flow variables (e.g., speed, volume, and density measures) and associated information (e.g., congestion, potential incidents). This flow includes the traffic data and the operational status of the traffic detectors | Optional |
| traffic image meta data | Meta data that describes traffic images. Traffic images (video) are in another flow. | Optional |
| traffic images | High fidelity, real-time traffic images suitable for surveillance monitoring by the operator or for use in machine vision applications. This flow includes the images. Meta data that describes the images is contained in another flow. | Optional |
| traffic operator data | Presentation of traffic operations data to the operator including traffic conditions, current operating status of field equipment, maintenance activity status, incident status, video images, security alerts, emergency response plan updates and other information. This data keeps the operator appraised of current road network status, provides feedback to the operator as traffic control actions are implemented, provides transportation security inputs, and supports review of historical data and preparation for future traffic operations activities. | Optional |
| traffic operator input | User input from traffic operations personnel including requests for information, configuration changes, commands to adjust current traffic control strategies (e.g., adjust signal timing plans, change DMS messages), and other traffic operations data entry. | Optional |
| vehicle characteristics | The physical or visible characteristics of individual vehicles that can be used to detect, classify, and monitor vehicles and imaged to uniquely identify vehicles. | Optional |
| vehicle emissions data | Measured emissions of specific vehicles comprised of exhaust pollutants including hydrocarbons, carbon monoxide, and nitrogen oxides. | Fundamental |
| video surveillance control | Information used to configure and control video surveillance systems. | Optional |
| wide area air quality data | Region-wide air quality data reported by subregions. Includes current data and forecasts. | Optional |
Wide Area Wireless Implementation Functional Objects
Back to Implementation List
ST07.2 C-ITS Communications Implementation
Provide Eco-Lane capabilities with vehicle occupancy detection, lane violation reporting, and restricted lane information provided to vehicles via short range communications. This implementation also includes traditional sensor-based detection and use of dynamic message signs to support unequipped vehicles.
C-ITS Communications Implementation Flows
| Information Flow | Description | Inclusion Status |
|---|---|---|
| access violation notification | Notification that an individual vehicle or user has committed an access violation. The flow identifies the nature of the violation and the time and location where the violation was recorded. | Optional |
| air quality sensor control | Data used to configure and control area pollution and air quality sensors. | Fundamental |
| air quality sensor data | Measured air quality data, including measured levels of atmospheric pollutants including ozone, particulate matter, carbon monoxide, and nitrogen oxides, and operational status of the sensors. | Fundamental |
| current lane restrictions | Information provided to an enforcement agency that defines the current enforceable lane restrictions. It defines the location, duration, and restrictions for lanes that are reserved for the exclusive use of certain types of vehicles (e.g., transit vehicles) or vehicles that meet other qualifications (e.g., number of occupants, low emissions criteria). It identifies the lane(s), the start and stop locations, start and end times, vehicle restrictions, and speed limits. | Optional |
| driver information | Regulatory, warning, guidance, and other information provided to the driver to support safe and efficient vehicle operation. | Fundamental |
| driver input | Driver input to the vehicle on-board equipment including configuration data, settings and preferences, interactive requests, and control commands. | Optional |
| driver updates | Information provided to the driver including visual displays, audible information and warnings, and haptic feedback. The updates inform the driver about current conditions, potential hazards, and the current status of vehicle on-board equipment. | Fundamental |
| emissions monitoring application information | Data used to configure and control roadside equipment applications that monitor emissions-related data reported by passing vehicles. The parameters include identification of the emissions-related data to be monitored and thresholds for aggregating, filtering, and reporting the collected data. | Optional |
| emissions monitoring application status | Emissions monitoring application status reported by the RSE. This includes current operational state and status of the RSE and a record of emissions data collected. | Optional |
| emissions sensor control | Data used to configure and control vehicle emissions sensors. | Fundamental |
| emissions situation data | Emissions-related data as measured and reported by connected vehicles. This flow carries aggregated and filtered data including average and current emissions reported by vehicles as well as associated data (vehicle profiles and speeds) that can be used to estimate aggregate emissions. | Optional |
| emissions violation notification | Notification to enforcement agency of a detected vehicle emissions violation. This information flow identifies the vehicle and documents the emissions violation. | Optional |
| lane management control | Information used to configure and control dynamic lane management systems. | Fundamental |
| lane management information | System status of managed lanes including current operational state, violations, and logged information. This includes lane usage information including both traditional traffic flow measures and special information associated with managed lanes such as measured passenger occupancies. It also includes the operational status of the lane management equipment. | Fundamental |
| lane violation notification | Notification to enforcement agency of detected lane entry violations, lane speed violations, or other dynamic lane violations. Lane entry violations may be issued for restricted vehicle types or vehicles that do not meet required emissions or passenger occupancy standards that enter a managed lane. This notification identifies the vehicle and documents the lane parameter that was violated. | Optional |
| restricted lanes application info | Restricted lane application configuration data and messaging parameters. This flow defines the location, duration, and operating parameters for lanes that are reserved for the exclusive use of certain types of vehicles (e.g., transit vehicles) or vehicles that meet other qualifications (e.g., number of occupants, low emissions criteria). It may also identify additional vehicles that may be allowed in the lanes as exceptions, though they don't meet specified criteria. It identifies the lane(s), the start and stop locations, start and end times, vehicle restrictions, speed limits and platooning parameters. This flow also supports remote control of the application so the application can be taken offline, reset, or restarted. | Optional |
| restricted lanes application status | Current RSE application status that is monitored by the back office center including the operational state of the RSE, current configuration parameters, and a log of lane use (aggregate profiles of vehicles that checked in to the lane and reported vehicle speeds in the lanes) and RSE communications activity. | Optional |
| restricted lanes information | This flow defines the location, duration, and operating parameters for lanes that are reserved for the exclusive use of certain types of vehicles (e.g., transit vehicles) or vehicles that meet other qualifications (e.g., number of occupants, low emissions criteria). It identifies the lane(s), the start and stop locations, start and end times, vehicle restrictions, speed limits and platooning parameters. | Optional |
| road network conditions | Current and forecasted traffic information, road and weather conditions, and other road network status. Either raw data, processed data, or some combination of both may be provided by this flow. Information on diversions and alternate routes, closures, and special traffic restrictions (lane/shoulder use, weight restrictions, width restrictions, HOV requirements) in effect is included. | Optional |
| roadway dynamic signage data | Information used to initialize, configure, and control dynamic message signs. This flow can provide message content and delivery attributes, local message store maintenance requests, control mode commands, status queries, and all other commands and associated parameters that support remote management of these devices. | Optional |
| roadway dynamic signage status | Current operating status of dynamic message signs. | Optional |
| traffic detector control | Information used to configure and control traffic detector systems such as inductive loop detectors and machine vision sensors. | Optional |
| traffic detector data | Raw and/or processed traffic detector data which allows derivation of traffic flow variables (e.g., speed, volume, and density measures) and associated information (e.g., congestion, potential incidents). This flow includes the traffic data and the operational status of the traffic detectors | Optional |
| traffic image meta data | Meta data that describes traffic images. Traffic images (video) are in another flow. | Optional |
| traffic images | High fidelity, real-time traffic images suitable for surveillance monitoring by the operator or for use in machine vision applications. This flow includes the images. Meta data that describes the images is contained in another flow. | Optional |
| traffic operator data | Presentation of traffic operations data to the operator including traffic conditions, current operating status of field equipment, maintenance activity status, incident status, video images, security alerts, emergency response plan updates and other information. This data keeps the operator appraised of current road network status, provides feedback to the operator as traffic control actions are implemented, provides transportation security inputs, and supports review of historical data and preparation for future traffic operations activities. | Optional |
| traffic operator input | User input from traffic operations personnel including requests for information, configuration changes, commands to adjust current traffic control strategies (e.g., adjust signal timing plans, change DMS messages), and other traffic operations data entry. | Optional |
| vehicle characteristics | The physical or visible characteristics of individual vehicles that can be used to detect, classify, and monitor vehicles and imaged to uniquely identify vehicles. | Optional |
| vehicle emissions data | Measured emissions of specific vehicles comprised of exhaust pollutants including hydrocarbons, carbon monoxide, and nitrogen oxides. | Fundamental |
| vehicle entries and exits | Information exchanged between an RSE and ITS Roadway Equipment that supports detection of non-equipped vehicles in an automated lane, low emissions zone, or other facility where V2I communications is used to monitor vehicles at entry or exit points. This exchange also supports identification of non-equipped vehicles where an RSE is used for payment collection. This generic exchange can be implemented by any approach that compares vehicle detections with V2I communications by the RSE to identify vehicles that are not equipped or are otherwise unable to communicate with the RSE. | Optional |
| vehicle location and motion for surveillance | Data describing the vehicle's location in three dimensions, heading, speed, acceleration, braking status, and size. This flow represents monitoring of basic safety data ('vehicle location and motion') broadcast by passing connected vehicles for use in vehicle detection and traffic monitoring applications. | Optional |
| vehicle profile | Information about a vehicle such as vehicle make and model, fuel type, engine type, size and weight, vehicle performance and level of control automation, average emissions, average fuel consumption, passenger occupancy, or other data that can be used to classify vehicle eligibility for access to specific lanes, road segments, or regions or participation in cooperative vehicle control applications. | Optional |
| vehicle reported emissions | Current and average vehicle emissions data as measured by vehicle diagnostics systems and reported by the vehicle. | Optional |
| vehicle signage application info | In-vehicle signing application configuration data and messaging parameters. This flow provides a list of regulatory, warning, and information messages to be displayed and parameters that support scheduling and prioritizing messages to be issued to passing vehicles. This flow also supports remote control of the application so the application can be taken offline, reset, or restarted. | Optional |
| vehicle signage application status | In-vehicle signing application status reported by the RSE. This includes current operational state and status of the RSE and a log of messages sent to passing vehicles. | Optional |
| vehicle signage data | In-vehicle signing data that augments regulatory, warning, and informational road signs and signals. The information provided would include static sign information (e.g., stop, curve warning, guide signs, service signs, and directional signs) and dynamic information (e.g., local traffic and road conditions, restrictions, vehicle requirements, work zones, detours, closures, advisories, and warnings). | Optional |
| vehicle signage local data | Information provided by adjacent field equipment to support in-vehicle signing of dynamic information that is currently being displayed to passing drivers. This includes the dynamic information (e.g., local traffic and road conditions, work zone information, lane restrictions, detours, closures, advisories, parking availability, etc.) and control parameters that identify the desired timing, duration, and priority of the signage data. | Optional |
| video surveillance control | Information used to configure and control video surveillance systems. | Optional |
| wide area air quality data | Region-wide air quality data reported by subregions. Includes current data and forecasts. | Optional |
C-ITS Communications Implementation Functional Objects
Back to Implementation List