Parent Service Package: PM01
< < PM01.1 : PM01.2 : PM01.3 > >

PM01.2: C-ITS Based Monitoring Implementation

Communicate with cooperative vehicles using short range communications as they park to monitor parking facility use and parking space occupancy, reducing or removing the need for infrastructure-based detectors in the parking facility when all vehicles that use the facility are equipped to share parking status. Since most implementations will still require some infrastructure-based monitoring to also support unequipped vehicle parking, these infrastructure-based monitoring interfaces are also included in this implementation as optional interfaces.

Relevant Regions: Australia, Canada, European Union, and United States

Enterprise

Development Stage Roles and Relationships

Installation Stage Roles and Relationships

Operations and Maintenance Stage Roles and Relationships
(hide)

Source Destination Role/Relationship
Connected Vehicle Roadside Equipment MaintainerConnected Vehicle Roadside Equipment Maintains
Connected Vehicle Roadside Equipment ManagerConnected Vehicle Roadside Equipment Manages
Connected Vehicle Roadside Equipment ManagerConnected Vehicle Roadside Equipment Operator System Usage Agreement
Connected Vehicle Roadside Equipment OperatorConnected Vehicle Roadside Equipment Operates
Connected Vehicle Roadside Equipment OwnerConnected Vehicle Roadside Equipment Maintainer System Maintenance Agreement
Connected Vehicle Roadside Equipment OwnerConnected Vehicle Roadside Equipment Manager Operations Agreement
Connected Vehicle Roadside Equipment OwnerLight Vehicle Driver Application Usage Agreement
Connected Vehicle Roadside Equipment OwnerLight Vehicle OBE Maintainer Maintenance Data Exchange Agreement
Connected Vehicle Roadside Equipment OwnerLight Vehicle OBE Owner Expectation of Information Provision
Connected Vehicle Roadside Equipment OwnerLight Vehicle OBE User Service Usage Agreement
Connected Vehicle Roadside Equipment OwnerParking Management Center Maintainer Maintenance Data Exchange Agreement
Connected Vehicle Roadside Equipment OwnerParking Management Center Owner Information Exchange Agreement
Connected Vehicle Roadside Equipment OwnerParking Management Center User Service Usage Agreement
Connected Vehicle Roadside Equipment OwnerParking Manager Application Usage Agreement
Connected Vehicle Roadside Equipment SupplierConnected Vehicle Roadside Equipment Owner Warranty
Light Vehicle DriverLight Vehicle OBE Operates
Light Vehicle OBE MaintainerLight Vehicle OBE Maintains
Light Vehicle OBE ManagerLight Vehicle Driver System Usage Agreement
Light Vehicle OBE ManagerLight Vehicle OBE Manages
Light Vehicle OBE OwnerConnected Vehicle Roadside Equipment Maintainer Maintenance Data Exchange Agreement
Light Vehicle OBE OwnerConnected Vehicle Roadside Equipment Operator Application Usage Agreement
Light Vehicle OBE OwnerConnected Vehicle Roadside Equipment Owner Expectation of Data Provision
Light Vehicle OBE OwnerConnected Vehicle Roadside Equipment User Service Usage Agreement
Light Vehicle OBE OwnerLight Vehicle OBE Maintainer System Maintenance Agreement
Light Vehicle OBE OwnerLight Vehicle OBE Manager Operations Agreement
Light Vehicle OBE OwnerTIC Operator Application Usage Agreement
Light Vehicle OBE OwnerTransportation Information Center Maintainer Maintenance Data Exchange Agreement
Light Vehicle OBE OwnerTransportation Information Center Owner Information Exchange Agreement
Light Vehicle OBE OwnerTransportation Information Center User Service Usage Agreement
Light Vehicle OBE SupplierLight Vehicle OBE Owner Warranty
Maint and Constr Field PersonnelPersonal Information Device Operates
Parking Area Equipment MaintainerParking Area Equipment Maintains
Parking Area Equipment ManagerParking Area Equipment Manages
Parking Area Equipment ManagerParking Operator System Usage Agreement
Parking Area Equipment OwnerConnected Vehicle Roadside Equipment Maintainer Maintenance Data Exchange Agreement
Parking Area Equipment OwnerConnected Vehicle Roadside Equipment Operator Application Usage Agreement
Parking Area Equipment OwnerConnected Vehicle Roadside Equipment Owner Information Exchange and Action Agreement
Parking Area Equipment OwnerConnected Vehicle Roadside Equipment User Service Usage Agreement
Parking Area Equipment OwnerParking Area Equipment Maintainer System Maintenance Agreement
Parking Area Equipment OwnerParking Area Equipment Manager Operations Agreement
Parking Area Equipment OwnerParking Management Center Maintainer Maintenance Data Exchange Agreement
Parking Area Equipment OwnerParking Management Center Owner Information Exchange Agreement
Parking Area Equipment OwnerParking Management Center User Service Usage Agreement
Parking Area Equipment OwnerParking Manager Application Usage Agreement
Parking Area Equipment SupplierParking Area Equipment Owner Warranty
Parking Management Center MaintainerParking Management Center Maintains
Parking Management Center ManagerParking Management Center Manages
Parking Management Center ManagerParking Manager System Usage Agreement
Parking Management Center OwnerConnected Vehicle Roadside Equipment Maintainer Maintenance Data Exchange Agreement
Parking Management Center OwnerConnected Vehicle Roadside Equipment Operator Application Usage Agreement
Parking Management Center OwnerConnected Vehicle Roadside Equipment Owner Information Exchange Agreement
Parking Management Center OwnerConnected Vehicle Roadside Equipment User Service Usage Agreement
Parking Management Center OwnerParking Area Equipment Maintainer Maintenance Data Exchange Agreement
Parking Management Center OwnerParking Area Equipment Owner Information Exchange Agreement
Parking Management Center OwnerParking Area Equipment User Service Usage Agreement
Parking Management Center OwnerParking Management Center Maintainer System Maintenance Agreement
Parking Management Center OwnerParking Management Center Manager Operations Agreement
Parking Management Center OwnerParking Operator Application Usage Agreement
Parking Management Center OwnerTIC Operator Application Usage Agreement
Parking Management Center OwnerTraffic Management Center Maintainer Maintenance Data Exchange Agreement
Parking Management Center OwnerTraffic Management Center Owner Information Provision Agreement
Parking Management Center OwnerTraffic Management Center User Service Usage Agreement
Parking Management Center OwnerTraffic Operations Personnel Application Usage Agreement
Parking Management Center OwnerTransportation Information Center Maintainer Maintenance Data Exchange Agreement
Parking Management Center OwnerTransportation Information Center Owner Information Provision Agreement
Parking Management Center OwnerTransportation Information Center User Service Usage Agreement
Parking Management Center SupplierParking Management Center Owner Warranty
Parking ManagerParking Management Center Operates
Parking OperatorParking Area Equipment Operates
Personal Information Device MaintainerPersonal Information Device Maintains
Personal Information Device ManagerMaint and Constr Field Personnel System Usage Agreement
Personal Information Device ManagerPersonal Information Device Manages
Personal Information Device OwnerPersonal Information Device Maintainer System Maintenance Agreement
Personal Information Device OwnerPersonal Information Device Manager Operations Agreement
Personal Information Device OwnerTIC Operator Application Usage Agreement
Personal Information Device OwnerTransportation Information Center Maintainer Maintenance Data Exchange Agreement
Personal Information Device OwnerTransportation Information Center Owner Information Exchange and Action Agreement
Personal Information Device OwnerTransportation Information Center User Service Usage Agreement
Personal Information Device SupplierPersonal Information Device Owner Warranty
TIC OperatorTransportation Information Center Operates
Traffic Management Center MaintainerTraffic Management Center Maintains
Traffic Management Center ManagerTraffic Management Center Manages
Traffic Management Center ManagerTraffic Operations Personnel System Usage Agreement
Traffic Management Center OwnerTraffic Management Center Maintainer System Maintenance Agreement
Traffic Management Center OwnerTraffic Management Center Manager Operations Agreement
Traffic Management Center SupplierTraffic Management Center Owner Warranty
Traffic Operations PersonnelTraffic Management Center Operates
Transportation Information Center MaintainerTransportation Information Center Maintains
Transportation Information Center ManagerTIC Operator System Usage Agreement
Transportation Information Center ManagerTransportation Information Center Manages
Transportation Information Center OwnerLight Vehicle Driver Application Usage Agreement
Transportation Information Center OwnerLight Vehicle OBE Maintainer Maintenance Data Exchange Agreement
Transportation Information Center OwnerLight Vehicle OBE Owner Information Exchange Agreement
Transportation Information Center OwnerLight Vehicle OBE User Service Usage Agreement
Transportation Information Center OwnerMaint and Constr Field Personnel Application Usage Agreement
Transportation Information Center OwnerPersonal Information Device Maintainer Maintenance Data Exchange Agreement
Transportation Information Center OwnerPersonal Information Device Owner Information Exchange Agreement
Transportation Information Center OwnerPersonal Information Device User Service Usage Agreement
Transportation Information Center OwnerTransportation Information Center Maintainer System Maintenance Agreement
Transportation Information Center OwnerTransportation Information Center Manager Operations Agreement
Transportation Information Center SupplierTransportation Information Center Owner Warranty

Functional

This service package includes the following Functional View PSpecs:

Physical Object Functional Object PSpec Number PSpec Name
Connected Vehicle Roadside Equipment RSE Parking Management 1.1.6 Collect Vehicle Traffic Surveillance Data
1.2.5.8 Manage Roadside Parking Facility Communications
Light Vehicle OBE Light Vehicle Interactive Traveler Information 6.7.1.2 Provide Driver Guidance Interface
6.7.5.1 Get Light Vehicle Driver Personal Request
6.7.5.2 Provide Light Vehicle Driver with Personal Travel Information
6.7.5.3 Provide Light Vehicle Driver Information Interface
7.2.3 Provide Driver Parking Lot Payment Interface
7.2.5 Provide Payment Device Interface for Parking
7.5.1 Provide Vehicle Payment Device Interface
Parking Area Equipment Parking Area Management 1.2.5.13 Manage Commercial Vehicle Parking
1.2.5.3 Provide Parking Lot Operator Interface
1.2.5.6 Detect Vehicles in Parking Lot
1.2.5.7 Output Parking Lot Information to Drivers
Parking Management Center Parking Coordination 1.2.5.1 Provide Parking Lot Static Data
1.2.5.11 Provide Parking Manager Interface
1.2.5.12 Manage Loading Zone Use
1.2.5.2 Coordinate Other Parking Data
1.2.5.4 Determine Dynamic Parking Lot State
7.2.1.9 Manage Parking Lot Reservations
Parking Management 1.2.5.1 Provide Parking Lot Static Data
1.2.5.4 Determine Dynamic Parking Lot State
Personal Information Device Personal Interactive Traveler Information 6.8.1.1.1 Determine Personal Portable Device Guidance Method
6.8.1.1.2 Provide Personal Portable Device Dynamic Guidance
6.8.3.1 Get Traveler Personal Request
6.8.3.2 Provide Traveler with Personal Travel Information
6.8.3.3 Provide Traveler Personal Interface
6.8.3.4 Update Traveler Personal Display Map Data
6.8.3.5 Provide Traveler Transit Services Interface
6.8.3.6 Provide Personal Safety Messages
6.8.3.7 Manage Traveler Personal Social Media Interface
7.5.3 Provide Personal Payment Device Interface
7.6.6.3 Provide Road Use Charging Services Personal Interface
Transportation Information Center TIC Data Collection 6.2.1 Collect Misc Traveler Information
6.2.2 Collect Traffic Data
6.2.3 Collect Transit Operations Data
6.2.4 Collect Multimodal Data
6.2.5 Collect Situation and Sensor Data From Vehicles
6.2.6 Collect Emergency Traveler Data
6.5.4 Process Travel Services Provider Data
6.6.2.3 Provide Route Segment Data for Other Areas
7.4.2 Collect Price Data for Traveler Information Use
TIC Interactive Traveler Information 6.10 Manage Traveler Profiles
6.2.1 Collect Misc Traveler Information
6.5.2 Provide Interactive Data Interface
7.4.1.2 Process Travel Services Provider Payments
7.4.1.3 Process Driver Map Update Payments
7.4.1.4 Process Traveler Map Update Payments
7.4.1.6 Process Traveler Trip and Other Services Payments
7.4.1.7 Process Traveler Rideshare Payments

Physical

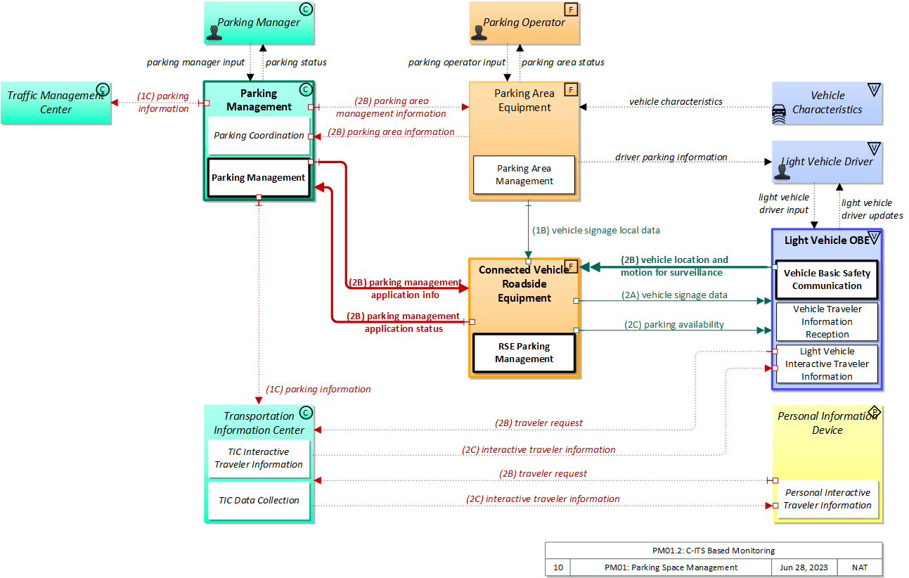
The physical diagram can be viewed in SVG or PNG format and the current format is SVG.
SVG Diagram
PNG Diagram


Display Legend in SVG or PNG

Includes Physical Objects:

Physical Object Class Description
Connected Vehicle Roadside Equipment Field 'Connected Vehicle Roadside Equipment' (CV RSE) represents the Connected Vehicle roadside devices (i.e., Roadside Units (RSUs)) equipped with short range wireless (SRW) communications technology, as well as any other supporting equipment that leverage the RSU and are not described by other objects (e.g., a local roadside processor). CVRSE are used to send messages to, and receive messages from, nearby vehicles and personal devices equipped with compatible communications technology. Communications with adjacent field equipment and back office centers that monitor and control the RSE are also supported. This device operates from a fixed position and may be permanently deployed or a portable device that is located temporarily in the vicinity of a traffic incident, road construction, or a special event. It includes a processor, data storage, and communications capabilities that support secure communications with passing vehicles, other field equipment, and centers.
Light Vehicle Driver Vehicle The 'Light Vehicle Driver' represents the person that operates a light vehicle on the roadway. This physical object covers the interactions that are specific to light, passenger vehicles. See also the 'Driver' physical object that covers interactions that are shared by operators of light, transit, commercial, and emergency vehicles where the interactions are not particular to the type of vehicle.
Light Vehicle OBE Vehicle The 'Light Vehicle OBE' includes traveler-oriented capabilities that apply to passenger cars, trucks, and motorcycles that are used for personal travel. The rules vary by jurisdiction, but generally light vehicles are restricted in their weight and the maximum number of passengers they can carry. In ARC-IT, the Light Vehicle OBE represents vehicles that are operated as personal vehicles that are not part of a vehicle fleet and are not used commercially; thus, the choice between the various vehicle subsystems should be based more on how the vehicle is used than how much the vehicle weighs. See also the 'Vehicle' subsystem that includes the general safety and information services that apply to all types of vehicles, including light vehicles.
Parking Area Equipment Field 'Parking Area Equipment' provides electronic monitoring and management of parking facilities. It supports an I2V link to the Vehicle that allows electronic collection of parking fees and monitors and controls parking meters that support conventional parking fee collection. It also includes the instrumentation, signs, and other infrastructure that monitors parking lot usage and provides local information about parking availability and other general parking information. The two primary approaches to monitoring parking area usage are sensing vehicles within parking spots or counting vehicles as they come in and as they leave the area. This portion of the functionality must be located in the parking area where it can monitor, classify, and share information with customers and their vehicles. See also the separate 'Parking Management Center' physical object that may be located in a back office, remote from the parking area, which interfaces with the financial infrastructure and broadly disseminates parking information to other operational centers in the region.
Parking Management Center Center The 'Parking Management Center' manages one or more parking lots by providing configuration and control of field infrastructure, user account management and interfaces with financial systems to manage payment. This p-object takes the back office portion of the Parking Management System's functionality as it was defined in ARC-IT 8.3 and prior.
Parking Manager Center 'Parking Manager' is the human operator that supports back office operations for one or more parking areas.
Parking Operator Field 'Parking Operator' is the human attendant that may be physically present at the parking lot facility to monitor the operational status of the facility.
Personal Information Device Personal The 'Personal Information Device' provides the capability for travelers to receive formatted traveler information wherever they are. Capabilities include traveler information, trip planning, and route guidance. Frequently a smart phone, the Personal Information Device provides travelers with the capability to receive route planning and other personally focused transportation services from the infrastructure in the field, at home, at work, or while en-route. Personal Information Devices may operate independently or may be linked with vehicle on-board equipment. This subsystem also supports safety related services with the capability to broadcast safety messages and initiate a distress signal or request for help.
Traffic Management Center Center The 'Traffic Management Center' monitors and controls traffic and the road network. It represents centers that manage a broad range of transportation facilities including freeway systems, rural and suburban highway systems, and urban and suburban traffic control systems. It communicates with ITS Roadway Equipment and Connected Vehicle Roadside Equipment (RSE) to monitor and manage traffic flow and monitor the condition of the roadway, surrounding environmental conditions, and field equipment status. It manages traffic and transportation resources to support allied agencies in responding to, and recovering from, incidents ranging from minor traffic incidents through major disasters.
Transportation Information Center Center The 'Transportation Information Center' collects, processes, stores, and disseminates transportation information to system operators and the traveling public. The physical object can play several different roles in an integrated ITS. In one role, the TIC provides a data collection, fusing, and repackaging function, collecting information from transportation system operators and redistributing this information to other system operators in the region and other TICs. In this information redistribution role, the TIC provides a bridge between the various transportation systems that produce the information and the other TICs and their subscribers that use the information. The second role of a TIC is focused on delivery of traveler information to subscribers and the public at large. Information provided includes basic advisories, traffic and road conditions, transit schedule information, yellow pages information, ride matching information, and parking information. The TIC is commonly implemented as a website or a web-based application service, but it represents any traveler information distribution service.
Vehicle Characteristics Vehicle 'Vehicle Characteristics' represents the external view of individual vehicles of any class from cars and light trucks up to large commercial vehicles and down to micromobility vehicles (MMVs). It includes vehicle physical characteristics such as height, width, length, weight, and other properties (e.g., magnetic properties, number of axles, occupants, emissions) of individual vehicles that can be sensed and measured or classified. This physical object represents the physical properties of vehicles that can be sensed by vehicle-based or infrastructure-based sensors to support vehicle automation and traffic sensor systems. The analog properties provided by this terminator represent the sensor inputs that are used to detect and assess vehicle(s) within the sensor's range to support safe AV operation and/or responsive and safe traffic management.

Includes Functional Objects:

Functional Object Description Physical Object
Light Vehicle Interactive Traveler Information 'Light Vehicle Interactive Traveler Information' provides drivers with personalized traveler information including traffic and road conditions, transit information, maintenance and construction information, multimodal information, event information, and weather information. The provided information is tailored based on driver requests. Both one-time requests for information and on-going information streams based on a submitted traveler profile and preferences are supported. Light Vehicle OBE
Parking Area Management 'Parking Area Management' detects and classifies vehicles at parking facility entrances, exits, and other designated locations within the facility. Current parking availability is monitored and used to inform drivers through dynamic message signs/displays so that vehicles are efficiently routed to available spaces. Parking facility information, including current parking rates and directions to entrances and available exits, is also provided to drivers. Parking Area Equipment
Parking Coordination 'Parking Coordination' supports communication and coordination between equipped parking facilities and also supports regional coordination between parking facilities and traffic management systems. Coordination with traffic management supports local traffic control coordination in and around the parking facility and broader regional coordination. It also shares information with transit management systems and information providers to support multimodal travel planning, including parking reservations capabilities. Information including current parking availability, system status, and operating strategies are shared to enable local parking facility management that supports regional transportation strategies. Parking Management Center
Parking Management 'Parking Management' monitors parking area operations for one or more parking areas, monitoring current operational status including current parking occupancy and rates supporting back office operations. Parking Management Center
Personal Interactive Traveler Information 'Personal Interactive Traveler Information' provides traffic information, road conditions, transit information, yellow pages (traveler services) information, special event information, and other traveler information that is specifically tailored based on the traveler's request and/or previously submitted traveler profile information. It also supports interactive services that support enrollment, account management, and payments for transportation services. The interactive traveler information capability is provided by personal devices including personal computers and personal portable devices such as smart phones. Personal Information Device
RSE Parking Management 'RSE Parking Management' monitors the basic safety messages generated by connected vehicles to detect vehicles parking and maintain and report spaces that are occupied by connected vehicles. It also uses short range communications to provide parking information to vehicles. Connected Vehicle Roadside Equipment
TIC Data Collection 'TIC Data Collection' collects transportation-related data from other centers, performs data quality checks on the collected data and then consolidates, verifies, and refines the data and makes it available in a consistent format to applications that support operational data sharing between centers and deliver traveler information to end-users. A broad range of data is collected including traffic and road conditions, transit data, pathway information, emergency information and advisories, weather data, special event information, traveler services, parking, multimodal data, and toll/pricing data. It also shares data with other transportation information centers. Transportation Information Center
TIC Interactive Traveler Information 'TIC Interactive Traveler Information' disseminates personalized traveler information including traffic and road conditions, transit information, parking information, maintenance and construction information, multimodal information, event information, and weather information. Tailored information is provided based on the traveler's request in this interactive service. Transportation Information Center
Vehicle Basic Safety Communication 'Vehicle Basic Safety Communication' exchanges current vehicle characteristics, location, and motion (including past and intended maneuver) information with other vehicles in the vicinity and the infrastructure, uses that information to calculate vehicle paths, and warns the driver when the potential for an impending collision is detected. If available, map data is used to filter and interpret the relative location and motion of vehicles in the vicinity. Information from on-board sensors (e.g., radars and image processing) are also used, if available, in combination with the V2V communications to detect non-equipped vehicles and corroborate connected vehicle data. This object represents a broad range of implementations ranging from basic Vehicle Awareness Devices that only broadcast vehicle location and motion and provide no driver warnings to advanced integrated safety systems that coordinate maneuvers and may, in addition to warning the driver, provide collision warning information to support automated control functions that can support control intervention. This object can also support broadcasting other vehicle information required for passing through a specific roadway segment such as variables that describe vehicle's characteristics and parameters, driver's preferences in terms of vehicle motion and behavior, etc. Vehicle
Vehicle Traveler Information Reception 'Vehicle Traveler Information Reception' receives advisories, vehicle signage data, and other driver information of use to all types of vehicles and drivers and presents this information to the driver using in-vehicle equipment. Information presented may include fixed sign information, traffic control device status (e.g., signal phase and timing data), advisory and detour information, warnings of adverse road and weather conditions, travel times, and other driver information. Vehicle

Includes Information Flows:

Information Flow Description
driver parking information Presentation of general parking information to drivers including lot status, parking availability, and directions to available spaces, entrances, and exits.
interactive traveler information Traveler information provided in response to a traveler request. The provided information includes traffic and road conditions, advisories, incidents, restrictions, payment information, transit services, parking information, weather information, and other travel-related data updates and confirmations.
light vehicle driver input Driver input to the light vehicle on-board equipment including configuration data, settings and preferences, interactive requests, and control commands.
light vehicle driver updates Information provided to the light vehicle driver including visual displays, audible information and warnings, and haptic feedback. The updates inform the driver about current conditions, potential hazards, and the current status of vehicle on-board equipment.
parking area information Current status for the parking area. This includes information on general parking area status (operating hours, open entrances and exits, entrance queue status, parking operator information, current parking occupancy and availability).
parking area management information Parameters that support management of a parking area. Hours of operation, parking rules and regulations, parking operator (attendant) information, etc.
parking area status Presentation of information to the parking operator including operational status and transaction reports.
parking availability Information on available parking. This flow identifies available spaces with associated information about parking restrictions and location for each available space. Specifically includes information on parking for commercial vehicles, coaches/buses, and cars - and likely also motorcycles, electric vehicle plugins, etc.
parking information General parking information and status, including current parking availability, parking pricing, and parking space availability information, including features like number and type of electric charging spots.
parking management application info Parking management application information including parking lot configuration and status and associated parameters and thresholds that control the algorithms that monitor parking occupancy and the parking information that is delivered. This flow also supports remote control of the application so the application can be taken offline, reset, or restarted.
parking management application status Parking management application status reported by the RSE. This includes current operational state and status of the RSE and current, aggregate parking data collected from connected vehicles that can be used to monitor parking space usage and availability.
parking manager input Input from the parking manager to query current status and control back office operations for a parking management system.
parking operator input User input from the parking operator to query current status and control the operation of the parking management system.
parking status Presentation of information to the parking manager including operational status and transaction reports. This includes aggregated status for parking areas as well as status for back office operations.
traveler request A request for traveler information including traffic, transit, toll, parking, road weather conditions, event, and passenger rail information. The request identifies the type of information, the area of interest, parameters that are used to prioritize or filter the returned information, and sorting preferences.
vehicle characteristics The physical or visible characteristics of individual vehicles that can be used to detect, classify, and monitor vehicles and imaged to uniquely identify vehicles and characterize their performance (e.g., speed, occupants, emissions).
vehicle location and motion for surveillance Data describing the vehicle's location in three dimensions, heading, speed, acceleration, braking status, and size. This flow represents monitoring of basic safety data ('vehicle location and motion') broadcast by passing connected vehicles for use in vehicle detection and traffic monitoring applications.
vehicle profile Information about a vehicle such as vehicle make and model, fuel type, engine type, size and weight, vehicle performance and level of control automation, average emissions, average fuel consumption, passenger occupancy, or other data that can be used to classify vehicle eligibility for access to specific lanes, road segments, or regions or participation in cooperative vehicle control applications.
vehicle signage data In-vehicle signing data that augments regulatory, warning, and informational road signs and signals. The information provided would include static sign information (e.g., stop, curve warning, guide signs, service signs, and directional signs) and dynamic information (e.g., local traffic and road conditions, restrictions, vehicle requirements, work zones, detours, closures, advisories, and warnings).
vehicle signage local data Information provided by adjacent field equipment to support in-vehicle signing of dynamic information that is currently being displayed to passing drivers. This includes the dynamic information (e.g., local traffic and road conditions, work zone information, lane restrictions, detours, closures, advisories, parking availability, etc.) and control parameters that identify the desired timing, duration, and priority of the signage data.

Goals and Objectives

Associated Planning Factors and Goals

Planning Factor Goal

Associated Objective Categories

Objective Category

Associated Objectives and Performance Measures

Objective Performance Measure


 
Since the mapping between objectives and service packages is not always straight-forward and often situation-dependent, these mappings should only be used as a starting point. Users should do their own analysis to identify the best service packages for their region.

Needs and Requirements

Need Functional Object Requirement
01 Parking operators need to be able to collect information from Infrastructure-based detectors and/or connected vehicles in order to monitor parking lot ingress and egress, and availability in lots, garages, and other parking areas and facilities. Parking Area Management 01 The parking element shall maintain static parking lot information including hours of operation, rates, location, entrance locations, capacity, type, and constraints.
06 The parking element shall provide the capability to detect, count, and classify vehicles at entrances, exits, and designated locations within a parking facility.
Parking Management 01 The center shall monitor parking area current operational status including current parking occupancy and rates.
RSE Parking Management 01 The field element shall collect vehicle location information messages generated by connected vehicles to detect vehicles parking space and maintain and report spaces that are occupied by connected vehicles.
TIC Data Collection 05 The center shall collect, process, and store parking information, including location, availability, and fees.
02 Parking operators need to be able to determine availability of parking spaces. Parking Area Management 03 The parking element shall determine and maintain the number and availability of parking spaces.
03 Parking operators need to be able to share the collected parking information with local drivers and other centers for broader distribution. Light Vehicle Interactive Traveler Information 06 The vehicle shall receive information on available parking including available spaces with associated information about parking restrictions and location for each available space.
Parking Area Management 02 The parking element shall maintain dynamic parking lot information including current state of the lot, occupancy, arrival rates, and departure rates.
04 The parking element shall share information with a traffic management center to identify queues at entrances, exits that should be used, and other information that supports coordinated local traffic control in and around the parking facility.
05 The parking element shall manage local dynamic message signs that display messages to travelers such as the parking lot state, number of spaces available, location of entrances, and current charges.
Parking Coordination 03 The parking element shall distribute parking lot information to traffic management centers upon request to support integrated regional traffic control and parking management. This could include information on facility hours of operation and current parking availability.
05 The parking element shall distribute parking lot information upon request to traveler information providers to support travel planning.
Personal Interactive Traveler Information 17 The personal traveler interface shall receive traveler information including traffic and road conditions, advisories, incidents, payment information, transit services, parking information, weather information, and other travel-related data updates and confirmations.
RSE Parking Management 02 The field equipment shall provide real-time status of parking spaces to travelers.
03 The field element shall provide drivers the parking information and status, including current parking availability.
TIC Interactive Traveler Information 04 The center shall disseminate customized parking information to travelers, including location, availability, and fees upon request.
12 The center shall accept requests for parking space information from travelers.
Vehicle Basic Safety Communication 06 The vehicle shall exchange location and motion information with roadside equipment and nearby vehicles.
07 The vehicle shall receive warnings, informational road signs, traffic meters, and signals provided by infrastructure devices.
Vehicle Traveler Information Reception 01 The vehicle shall receive traveler information including traffic and road conditions, incident information, maintenance and construction information, event information, transit information, parking information, border crossing information, and weather information.

Related Sources

Document Name Version Publication Date
None


Security

In order to participate in this service package, each physical object should meet or exceed the following security levels.

Physical Object Security
Physical Object Confidentiality Integrity Availability Security Class
Connected Vehicle Roadside Equipment Moderate Moderate Moderate Class 2
Light Vehicle OBE Moderate Moderate Moderate Class 2
Parking Area Equipment Moderate Moderate Moderate Class 2
Parking Management Center Moderate Moderate Moderate Class 2
Personal Information Device Moderate Moderate Moderate Class 2
Traffic Management Center Moderate Moderate Moderate Class 2
Transportation Information Center Moderate Moderate Moderate Class 2
Vehicle Characteristics  



In order to participate in this service package, each information flow triple should meet or exceed the following security levels.

Information Flow Security
Source Destination Information Flow Confidentiality Integrity Availability
Basis Basis Basis
Connected Vehicle Roadside Equipment Parking Management Center parking management application status Moderate Moderate Low
Does not include PII, but does include usage information for a managed facility that implies a number of vehicles. While this is observable information, it could be considered competitive, and regardless is accessible without being physically present, which is its own barrier. Generally transportation coordination information should be correct between source and destination, or inappropriate actions may be taken. While useful, there is no signficant impact if this flow is not available.
Light Vehicle Driver Light Vehicle OBE light vehicle driver input Moderate High High
Data included in this flow may include origin and destination information, which should be protected from other's viewing as it may compromise the driver's privacy. Commands from from the driver to the vehicle must be correct or the vehicle may behave in an unpredictable and possibly unsafe manner Commands must always be able to be given or the driver has no control.
Light Vehicle OBE Light Vehicle Driver light vehicle driver updates Not Applicable Moderate Moderate
This data is informing the driver about the safety of a nearby area. It should not contain anything sensitive, and does not matter if another person can observe it. This is the information that is presented to the driver. If they receive incorrect information, they may act in an unsafe manner. However, there are other indicators that would alert them to any hazards, such as an oncoming vehicle or crossing safety lights. If this information is not made available to the driver, then the system has not operated correctly.
Light Vehicle OBE Transportation Information Center traveler request Moderate Moderate Moderate
This is likely to include the traveler location and may include traveler identity as well. This PII could be used by an attacker to the detriment of the traveler. Request needs to be correct, or the wrong data may be sent. Interface needs to be available or users will find other sources that are reliable.
Parking Area Equipment Connected Vehicle Roadside Equipment vehicle signage local data Low Moderate Moderate
This data is intentionally transmitted to everyone via a broadcast. It is meant to augment other signage data, and by definition is meant to be shared with everyone. These signs are meant to augment other visual cues to the driver. They should be accurate, but any inaccuracies should be corrected for by other means. These notifications are helpful to a driver, but if the driver does not receive this notification immediately, there should still be other visual cues.
Parking Area Equipment Light Vehicle Driver driver parking information Low Moderate Moderate
This information is presented visually to the driver, essentially broadcast in a limited area. This information deserves some degree of confidence in its accuracy, as if it were compromised could be used to direct drivers to unsafe or inappropriate locations. Without direction information, could be LOW. Depending on the size of the parking infrastructure this might be LOW. For larger facilities, directions and locations of available spaces and exits will not be as readily observable, so this is more useful.
Parking Area Equipment Parking Management Center parking area information Moderate Moderate Low
Does not include PII, but does include usage information for a managed facility that implies a number of vehicles. While this is observable information, it could be considered competitive, and regardless is accessible without being physically present, which is its own barrier. Generally transportation coordination information should be correct between source and destination, or inappropriate actions may be taken. While useful, there is no signficant impact if this flow is not available.
Parking Area Equipment Parking Operator parking area status Moderate High High
Backoffice operations flows should have minimal protection from casual viewing, as otherwise imposters could gain illicit control or information that should not be generally available. Backoffice operations flows should generally be correct and available as these are the primary interface between operators and system. Backoffice operations flows should generally be correct and available as these are the primary interface between operators and system.
Parking Management Center Connected Vehicle Roadside Equipment parking management application info Moderate Moderate Low
This information could be of interest to a malicious individual who is attempting to determine the best way to accomplish a crime. As such it would be best to not make it easily accessible. If this is compromised, it could send unnecessary maintenance workers, or cause the appearance of excessive traffic violations, leading to further unnecessary investigation. A delay in reporting this may cause a delay in necessary maintenance, but (a) this is not time-critical and (b) there are other channels for reporting malfunctioning. Additionally, there is a message received notification, which means that RSE can ensure that all intersection safety issues are delivered.
Parking Management Center Parking Area Equipment parking area management information Moderate Moderate Low
This information could be of interest to a malicious individual who is attempting to determine the best way to accomplish a crime. As such it would be best to not make it easily accessible. If this is compromised, it could send unnecessary maintenance workers, or cause the appearance of excessive traffic violations, leading to further unnecessary investigation. A delay in reporting this may cause a delay in necessary maintenance, but (a) this is not time-critical and (b) there are other channels for reporting malfunctioning. Additionally, there is a message received notification, which means that RSE can ensure that all intersection safety issues are delivered.
Parking Management Center Parking Manager parking status Moderate High High
Backoffice operations flows should have minimal protection from casual viewing, as otherwise imposters could gain illicit control or information that should not be generally available. Backoffice operations flows should generally be correct and available as these are the primary interface between operators and system. Backoffice operations flows should generally be correct and available as these are the primary interface between operators and system.
Parking Management Center Traffic Management Center parking information Moderate Moderate Moderate
Does not include PII, but does include usage information for a managed facility that implies a number of vehicles. While this is observable information, it could be considered competitive, and regardless is accessible without being physically present, which is its own barrier. Generally transportation coordination information should be correct between source and destination, or inappropriate actions may be taken. Most likely not a frequently updated flow. Typically MODERATE for applications with a high degree of commercial vehicle parking, but could be LOW otherwise.
Parking Management Center Transportation Information Center parking information Moderate Moderate Moderate
Does not include PII, but does include usage information for a managed facility that implies a number of vehicles. While this is observable information, it could be considered competitive, and regardless is accessible without being physically present, which is its own barrier. Generally transportation coordination information should be correct between source and destination, or inappropriate actions may be taken. Most likely not a frequently updated flow. Typically MODERATE for applications with a high degree of commercial vehicle parking, but could be LOW otherwise.
Parking Manager Parking Management Center parking manager input Moderate High High
Backoffice operations flows should have minimal protection from casual viewing, as otherwise imposters could gain illicit control or information that should not be generally available. Backoffice operations flows should generally be correct and available as these are the primary interface between operators and system. Backoffice operations flows should generally be correct and available as these are the primary interface between operators and system.
Parking Operator Parking Area Equipment parking operator input Moderate High High
Field operations flows should have minimal protection from casual viewing, as otherwise imposters could gain illicit control or information that should not be generally available. Field operations flows should generally be correct and available as these are the primary interface between operators and system. Field operations flows should generally be correct and available as these are the primary interface between maintenance personnel and the system.
Personal Information Device Transportation Information Center traveler request Moderate Moderate Moderate
This is likely to include the traveler location and may include traveler identity as well. This PII could be used by an attacker to the detriment of the traveler. Request needs to be correct, or the wrong data may be sent. Interface needs to be available or users will find other sources that are reliable.
Transportation Information Center Light Vehicle OBE interactive traveler information Moderate Moderate Low
Personalized traveler information implies location, intent and/or future location, which if compromised could enable an attacker with leverage over the traveler. Traveler information needs to be correct, as the traveler is using this to make transport-related decisions. Travelers will rely on this data for transportation-related decisions. Depending on the number of options, possible choices and impacts, this may be MODERATE.
Transportation Information Center Personal Information Device interactive traveler information Moderate Moderate Low
Personalized traveler information implies location, intent and/or future location, which if compromised could enable an attacker with leverage over the traveler. Traveler information needs to be correct, as the traveler is using this to make transport-related decisions. Travelers will rely on this data for transportation-related decisions. Depending on the number of options, possible choices and impacts, this may be MODERATE.
Vehicle Characteristics Parking Area Equipment vehicle characteristics

Standards

The following table lists the standards associated with physical objects in this service package. For standards related to interfaces, see the specific information flow triple pages. These pages can be accessed directly from the SVG diagram(s) located on the Physical tab, by clicking on each information flow line on the diagram.

NameTitlePhysical Object
CTI 4001 RSU Roadside Unit (RSU) Standard Connected Vehicle Roadside Equipment
ISO 24100 Probe Vehicle Data Protection Intelligent transport systems -- Basic principles for personal data protection in probe vehicle information services Traffic Management Center
Transportation Information Center
SAE J3361 Antenna requirements V2X Antenna Coverage and Test Requirements for US FHWA Class 1 and Class 3-13 Class Vehicles Light Vehicle OBE
SAE J5001 OBU Standard Onboard Unit Standard for Connected Vehicles Light Vehicle OBE




System Requirements

No System Requirements