Parent Service Package: TI06
< < TI05.5 : TI06.1 : TI06.2 > >

TI06.1: Shared Use Mobility Implementation

This implementation addresses the range of shared use transit operations that support a complete trip for travelers. This service supports planning, reservations, and on-trip guidance for these operations. The complete trip may be arranged and undertaken using an internet connected personal device. The implementation includes temporary use of a vehicle or micromobility vehicle by the traveler as well as having a vehicle pick up the traveler at a specific location and take them to another location.

Relevant Regions: Australia, Canada, European Union, and United States

Enterprise

Development Stage Roles and Relationships

Installation Stage Roles and Relationships

Operations and Maintenance Stage Roles and Relationships
(hide)

Source Destination Role/Relationship
Financial Center MaintainerFinancial Center Maintains
Financial Center ManagerFinancial Center Manages
Financial Center ManagerFinancial Center Operator System Usage Agreement
Financial Center OperatorFinancial Center Operates
Financial Center OwnerFinancial Center Maintainer System Maintenance Agreement
Financial Center OwnerFinancial Center Manager Operations Agreement
Financial Center OwnerTIC Operator Application Usage Agreement
Financial Center OwnerTransportation Information Center Maintainer Maintenance Data Exchange Agreement
Financial Center OwnerTransportation Information Center Owner Information Exchange Agreement
Financial Center OwnerTransportation Information Center User Service Usage Agreement
Financial Center SupplierFinancial Center Owner Warranty
Light Vehicle DriverLight Vehicle OBE Operates
Light Vehicle OBE MaintainerLight Vehicle OBE Maintains
Light Vehicle OBE ManagerLight Vehicle Driver System Usage Agreement
Light Vehicle OBE ManagerLight Vehicle OBE Manages
Light Vehicle OBE OwnerLight Vehicle OBE Maintainer System Maintenance Agreement
Light Vehicle OBE OwnerLight Vehicle OBE Manager Operations Agreement
Light Vehicle OBE SupplierLight Vehicle OBE Owner Warranty
Micromobility Vehicle OBE MaintainerMicromobility Vehicle OBE Maintains
Micromobility Vehicle OBE ManagerMicromobility Vehicle OBE Manages
Micromobility Vehicle OBE ManagerMMV User System Usage Agreement
Micromobility Vehicle OBE OwnerMicromobility Vehicle OBE Maintainer System Maintenance Agreement
Micromobility Vehicle OBE OwnerMicromobility Vehicle OBE Manager Operations Agreement
Micromobility Vehicle OBE OwnerPersonal Information Device Maintainer Maintenance Data Exchange Agreement
Micromobility Vehicle OBE OwnerPersonal Information Device Owner Expectation of Data Provision
Micromobility Vehicle OBE OwnerPersonal Information Device User Service Usage Agreement
Micromobility Vehicle OBE OwnerShared Use Transportation Center Maintainer Maintenance Data Exchange Agreement
Micromobility Vehicle OBE OwnerShared Use Transportation Center Owner Information Exchange Agreement
Micromobility Vehicle OBE OwnerShared Use Transportation Center User Service Usage Agreement
Micromobility Vehicle OBE OwnerSUTC Operator Application Usage Agreement
Micromobility Vehicle OBE OwnerTraveler Application Usage Agreement
Micromobility Vehicle OBE SupplierMicromobility Vehicle OBE Owner Warranty
MMV UserMicromobility Vehicle OBE Operates
Payment Device MaintainerPayment Device Maintains
Payment Device ManagerPayment Device Manages
Payment Device ManagerTraveler System Usage Agreement
Payment Device OwnerPayment Device Maintainer System Maintenance Agreement
Payment Device OwnerPayment Device Manager Operations Agreement
Payment Device OwnerPersonal Information Device Maintainer Maintenance Data Exchange Agreement
Payment Device OwnerPersonal Information Device Owner Information Provision and Action Agreement
Payment Device OwnerPersonal Information Device User Service Usage Agreement
Payment Device OwnerTraveler Application Usage Agreement
Payment Device OwnerTraveler Support Equipment Maintainer Maintenance Data Exchange Agreement
Payment Device OwnerTraveler Support Equipment Owner Expectation of Data Provision
Payment Device OwnerTraveler Support Equipment User Service Usage Agreement
Payment Device SupplierPayment Device Owner Warranty
Personal Information Device MaintainerPersonal Information Device Maintains
Personal Information Device ManagerPersonal Information Device Manages
Personal Information Device ManagerTraveler System Usage Agreement
Personal Information Device OwnerLight Vehicle Driver Application Usage Agreement
Personal Information Device OwnerLight Vehicle OBE Maintainer Maintenance Data Exchange Agreement
Personal Information Device OwnerLight Vehicle OBE Owner Expectation of Data Provision
Personal Information Device OwnerLight Vehicle OBE User Service Usage Agreement
Personal Information Device OwnerPayment Device Maintainer Maintenance Data Exchange Agreement
Personal Information Device OwnerPayment Device Owner Information Provision and Action Agreement
Personal Information Device OwnerPayment Device User Service Usage Agreement
Personal Information Device OwnerPersonal Information Device Maintainer System Maintenance Agreement
Personal Information Device OwnerPersonal Information Device Manager Operations Agreement
Personal Information Device OwnerShared Use Transportation Center Maintainer Maintenance Data Exchange Agreement
Personal Information Device OwnerShared Use Transportation Center Owner Information Exchange and Action Agreement
Personal Information Device OwnerShared Use Transportation Center User Service Usage Agreement
Personal Information Device OwnerSUTC Operator Application Usage Agreement
Personal Information Device OwnerTIC Operator Application Usage Agreement
Personal Information Device OwnerTransportation Information Center Maintainer Maintenance Data Exchange Agreement
Personal Information Device OwnerTransportation Information Center Owner Information Exchange and Action Agreement
Personal Information Device OwnerTransportation Information Center User Service Usage Agreement
Personal Information Device OwnerTraveler Application Usage Agreement
Personal Information Device SupplierPersonal Information Device Owner Warranty
Shared Use Transportation Center MaintainerShared Use Transportation Center Maintains
Shared Use Transportation Center ManagerShared Use Transportation Center Manages
Shared Use Transportation Center ManagerSUTC Operator System Usage Agreement
Shared Use Transportation Center OwnerLight Vehicle Driver Application Usage Agreement
Shared Use Transportation Center OwnerLight Vehicle OBE Maintainer Maintenance Data Exchange Agreement
Shared Use Transportation Center OwnerLight Vehicle OBE Owner Information Provision Agreement
Shared Use Transportation Center OwnerLight Vehicle OBE User Service Usage Agreement
Shared Use Transportation Center OwnerMicromobility Vehicle OBE Maintainer Maintenance Data Exchange Agreement
Shared Use Transportation Center OwnerMicromobility Vehicle OBE Owner Information Exchange Agreement
Shared Use Transportation Center OwnerMicromobility Vehicle OBE User Service Usage Agreement
Shared Use Transportation Center OwnerMMV User Application Usage Agreement
Shared Use Transportation Center OwnerPersonal Information Device Maintainer Maintenance Data Exchange Agreement
Shared Use Transportation Center OwnerPersonal Information Device Owner Information Exchange Agreement
Shared Use Transportation Center OwnerPersonal Information Device User Service Usage Agreement
Shared Use Transportation Center OwnerShared Use Transportation Center Maintainer System Maintenance Agreement
Shared Use Transportation Center OwnerShared Use Transportation Center Manager Operations Agreement
Shared Use Transportation Center OwnerTIC Operator Application Usage Agreement
Shared Use Transportation Center OwnerTransit Management Center Maintainer Maintenance Data Exchange Agreement
Shared Use Transportation Center OwnerTransit Management Center Owner Information Provision Agreement
Shared Use Transportation Center OwnerTransit Management Center User Service Usage Agreement
Shared Use Transportation Center OwnerTransit Operations Personnel Application Usage Agreement
Shared Use Transportation Center OwnerTransportation Information Center Maintainer Maintenance Data Exchange Agreement
Shared Use Transportation Center OwnerTransportation Information Center Owner Information Provision Agreement
Shared Use Transportation Center OwnerTransportation Information Center User Service Usage Agreement
Shared Use Transportation Center OwnerTraveler Application Usage Agreement
Shared Use Transportation Center OwnerTraveler Support Equipment Maintainer Maintenance Data Exchange Agreement
Shared Use Transportation Center OwnerTraveler Support Equipment Owner Information Exchange Agreement
Shared Use Transportation Center OwnerTraveler Support Equipment User Service Usage Agreement
Shared Use Transportation Center SupplierShared Use Transportation Center Owner Warranty
SUTC OperatorShared Use Transportation Center Operates
TIC OperatorTransportation Information Center Operates
Transit Management Center MaintainerTransit Management Center Maintains
Transit Management Center ManagerTransit Management Center Manages
Transit Management Center ManagerTransit Operations Personnel System Usage Agreement
Transit Management Center OwnerTransit Management Center Maintainer System Maintenance Agreement
Transit Management Center OwnerTransit Management Center Manager Operations Agreement
Transit Management Center SupplierTransit Management Center Owner Warranty
Transit Operations PersonnelTransit Management Center Operates
Transportation Information Center MaintainerTransportation Information Center Maintains
Transportation Information Center ManagerTIC Operator System Usage Agreement
Transportation Information Center ManagerTransportation Information Center Manages
Transportation Information Center OwnerFinancial Center Maintainer Maintenance Data Exchange Agreement
Transportation Information Center OwnerFinancial Center Operator Application Usage Agreement
Transportation Information Center OwnerFinancial Center Owner Information Exchange Agreement
Transportation Information Center OwnerFinancial Center User Service Usage Agreement
Transportation Information Center OwnerTransportation Information Center Maintainer System Maintenance Agreement
Transportation Information Center OwnerTransportation Information Center Manager Operations Agreement
Transportation Information Center SupplierTransportation Information Center Owner Warranty
TravelerPayment Device Operates
TravelerPersonal Information Device Operates
TravelerTraveler Support Equipment Operates
Traveler Support Equipment MaintainerTraveler Support Equipment Maintains
Traveler Support Equipment ManagerTraveler System Usage Agreement
Traveler Support Equipment ManagerTraveler Support Equipment Manages
Traveler Support Equipment OwnerPayment Device Maintainer Maintenance Data Exchange Agreement
Traveler Support Equipment OwnerPayment Device Owner Expectation of Information Provision
Traveler Support Equipment OwnerPayment Device User Service Usage Agreement
Traveler Support Equipment OwnerShared Use Transportation Center Maintainer Maintenance Data Exchange Agreement
Traveler Support Equipment OwnerShared Use Transportation Center Owner Information Exchange Agreement
Traveler Support Equipment OwnerShared Use Transportation Center User Service Usage Agreement
Traveler Support Equipment OwnerSUTC Operator Application Usage Agreement
Traveler Support Equipment OwnerTraveler Application Usage Agreement
Traveler Support Equipment OwnerTraveler Support Equipment Maintainer System Maintenance Agreement
Traveler Support Equipment OwnerTraveler Support Equipment Manager Operations Agreement
Traveler Support Equipment SupplierTraveler Support Equipment Owner Warranty

Functional

This service package includes the following Functional View PSpecs:

Physical Object Functional Object PSpec Number PSpec Name
Light Vehicle OBE Light Vehicle Sharing Support 6.7.5.4 Manage Light Vehicle Access
Micromobility Vehicle OBE MMV Access 3.7.2 Manage MMV Access
3.7.3 Provide MMV User Safety Interface
Personal Information Device Personal Shared Use Planning 6.8.3.8 Provide Shared Use Traveler Interface
Personal Trip Planning and Route Guidance 6.8.1.1.1 Determine Personal Portable Device Guidance Method
6.8.1.1.2 Provide Personal Portable Device Dynamic Guidance
6.8.1.1.3 Provide Personal Portable Device Autonomous Guidance
6.8.1.2 Provide Personal Portable Device Guidance Interface
6.8.3.1 Get Traveler Personal Request
6.8.3.2 Provide Traveler with Personal Travel Information
6.8.3.3 Provide Traveler Personal Interface
6.8.3.5 Provide Traveler Transit Services Interface
7.5.3 Provide Personal Payment Device Interface
Shared Use Transportation Center Shared Use Account and Fee Management 7.4.1.8 Manage Shared Use Payments
Shared Use Operations 6.4.5 Screen and Match Shared Use Requests
6.4.6 Respond to Shared Use Request
6.4.7 Confirm Traveler Shared Use Request
6.4.8 Manage Shared Use Vehicle Access
7.4.1.8 Manage Shared Use Payments
Transit Management Center Transit Center Paratransit Operations 4.1.4 Collect and Process Transit Vehicle Data
4.1.6.1 Process Demand Responsive Transit Trip Request
4.1.6.2 Compute Demand Responsive Transit Vehicle Availability
4.1.6.3 Generate Demand Responsive Transit Schedule and Routes
4.1.6.4 Confirm Demand Responsive Transit Schedule and Route
4.1.8 Manage Individual Service Requests
4.2.1.3 Produce Transit Service Data for External Use
4.5.1 Assess Transit Vehicle Operator Performance
4.5.2 Assess Transit Vehicle Operator Availability
4.5.3 Access Transit Vehicle Operator Cost Effectiveness
4.5.4 Assess Transit Vehicle Operator Eligibility
4.5.5 Generate Transit Vehicle Operator Route Assignments
4.5.6 Report Transit Vehicle Operator Information
4.5.7 Provide Transit Vehicle Operator Information Store Interface
Transportation Information Center TIC Data Collection 6.2.1 Collect Misc Traveler Information
6.2.2 Collect Traffic Data
6.2.3 Collect Transit Operations Data
6.2.4 Collect Multimodal Data
6.2.5 Collect Situation and Sensor Data From Vehicles
6.2.6 Collect Emergency Traveler Data
6.5.4 Process Travel Services Provider Data
6.6.2.3 Provide Route Segment Data for Other Areas
7.4.2 Collect Price Data for Traveler Information Use
TIC Dynamic Ridesharing 6.1.1 Provide Trip Planning Information to Traveler
6.1.2 Confirm Traveler's Trip Plan
6.4.1 Screen Rider Requests
6.4.2 Match Rider and Provider
6.4.3 Report Ride Match Results to Requestor
6.4.4 Confirm Traveler Rideshare Request
7.4.1.7 Process Traveler Rideshare Payments
TIC Trip Planning 6.1.1 Provide Trip Planning Information to Traveler
6.1.2 Confirm Traveler's Trip Plan
6.1.3 Provide Operator Interface for Trip Planning Parameters
6.10 Manage Traveler Profiles
6.2.1 Collect Misc Traveler Information
6.2.2 Collect Traffic Data
6.5.4 Process Travel Services Provider Data
6.5.9 Provide Traveler Alert Interface
6.6.1 Provide Multimodal Route Selection
6.6.2.1 Calculate Vehicle Route
6.6.2.2 Provide Vehicle Route Calculation Data
6.6.3 Provide Operator Interface for Route Parameters
6.6.4 Select Transit Route
6.6.5 Select Other Routes
7.1.6 Distribute Advanced Charges and Fares
7.2.4 Distribute Advanced Tolls and Fares
7.3.2 Distribute Advanced Tolls and Parking Lot Charges
7.4.1.3 Process Driver Map Update Payments
7.4.1.4 Process Traveler Map Update Payments
7.4.1.6 Process Traveler Trip and Other Services Payments
7.4.3 Route Traveler Advanced Payments
Traveler Support Equipment Traveler Trip Planning 6.3.1 Get Traveler Request
6.3.2 Inform Traveler
6.3.3 Provide Public Traveler Interface

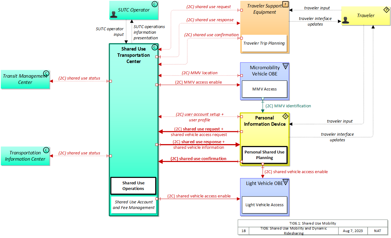
Physical

The physical diagram can be viewed in SVG or PNG format and the current format is SVG.
SVG Diagram
PNG Diagram


Display Legend in SVG or PNG

Includes Physical Objects:

Physical Object Class Description
Basic Vehicle Vehicle 'Basic Vehicle' represents a complete operating vehicle. It includes the vehicle platform that interfaces with and hosts ITS electronics and all of the driver convenience and entertainment systems, and other non-ITS electronics on-board the vehicle. Interfaces represent both internal on-board interfaces between ITS equipment and other vehicle systems and other passive and active external interfaces or views of the vehicle that support vehicle/traffic monitoring and management. External interfaces may also represent equipment that is carried into the vehicle (e.g., a smartphone that is brought into the vehicle). Internal interfaces are often implemented through a vehicle databus, which is also included in this object. Note that 'Vehicle' represents the general functions and interfaces that are associated with personal automobiles as well as commercial vehicles, emergency vehicles, transit vehicles, and other specialized vehicles.
Financial Center Center The 'Financial Center' represents the organization that handles electronic fund transfer requests to enable the transfer of funds from the user of the service to the provider of the service. The functions and activities of financial clearinghouses are covered by this physical object.
Light Vehicle OBE Vehicle The 'Light Vehicle OBE' includes traveler-oriented capabilities that apply to passenger cars, trucks, and motorcycles that are used for personal travel. The rules vary by jurisdiction, but generally light vehicles are restricted in their weight and the maximum number of passengers they can carry. In ARC-IT, the Light Vehicle OBE represents vehicles that are operated as personal vehicles that are not part of a vehicle fleet and are not used commercially; thus, the choice between the various vehicle subsystems should be based more on how the vehicle is used than how much the vehicle weighs. See also the 'Vehicle' subsystem that includes the general safety and information services that apply to all types of vehicles, including light vehicles.
Micromobility Vehicle OBE Vehicle The Micromobility Vehicle On-Board Equipment (MMV OBE) provides the vehicle-based sensory, processing, storage, and communications functions that support efficient, safe, and convenient travel. The MMV OBE includes general capabilities that apply to bicycles and other low-powered mobility devices such as e-scooters, powered wheelchairs, and power assisted bicycles. The MMV OBE includes the common interfaces and functions that could apply to any low-powered mobility device. The radio(s) supporting V2V and V2I communications are a key component of the MMV OBE. Both one-way and two-way communications options support a spectrum of information services from basic broadcast to advanced personalized information services. Advanced sensors, processors, and enhanced traveler interfaces (through PIDs), complement traveler information services so that, in addition to making informed mode and route selections, the vulnerable road user travels these routes in a safer and more consistent manner.
Payment Device Personal The 'Payment Device' enables the electronic transfer of funds from the user of a service (I.e. a traveler) to the provider of the service. Potential implementations include smart cards that support payment for products and services, including transportation services and general purpose devices like smart phones that support a broad array of services, including electronic payment. In addition to user account information, the payment device may also hold and update associated user information such as personal profiles, preferences, and trip histories.
Personal Information Device Personal The 'Personal Information Device' provides the capability for travelers to receive formatted traveler information wherever they are. Capabilities include traveler information, trip planning, and route guidance. Frequently a smart phone, the Personal Information Device provides travelers with the capability to receive route planning and other personally focused transportation services from the infrastructure in the field, at home, at work, or while en-route. Personal Information Devices may operate independently or may be linked with vehicle on-board equipment. This subsystem also supports safety related services with the capability to broadcast safety messages and initiate a distress signal or request for help.
Shared Use Transportation Center Center The ‘Shared Use Transportation Center’ manages shared use vehicle fleets and coordinates with other modes and transportation services. It provides operations, maintenance, customer information, planning and management functions for the shared use fleet. It spans contract-driven and centralized dispatch vehicle services such as taxis and ride-hail services, first/last mile automated vehicles as well as personal mobility fleets such as shared-use cars, bicycles, and scooters.
SUTC Operator Center This 'SUTC Operator' represents the person or people that monitor and manage shared mobility services provided by the Shared Use Transportation Center.
TIC Operator Center This 'TIC Operator' represents the person or people that monitor and manage traveler information services provided by the Transportation Information Center.
Transit Management Center Center The 'Transit Management Center' manages transit vehicle fleets and coordinates with other modes and transportation services. It provides operations, maintenance, customer information, planning and management functions for the transit property. It spans distinct central dispatch and garage management systems and supports the spectrum of fixed route, flexible route, paratransit services, transit rail, and bus rapid transit (BRT) service. The physical object's interfaces support communication between transit departments and with other operating entities such as emergency response services and traffic management systems.
Transportation Information Center Center The 'Transportation Information Center' collects, processes, stores, and disseminates transportation information to system operators and the traveling public. The physical object can play several different roles in an integrated ITS. In one role, the TIC provides a data collection, fusing, and repackaging function, collecting information from transportation system operators and redistributing this information to other system operators in the region and other TICs. In this information redistribution role, the TIC provides a bridge between the various transportation systems that produce the information and the other TICs and their subscribers that use the information. The second role of a TIC is focused on delivery of traveler information to subscribers and the public at large. Information provided includes basic advisories, traffic and road conditions, transit schedule information, yellow pages information, ride matching information, and parking information. The TIC is commonly implemented as a website or a web-based application service, but it represents any traveler information distribution service.
Traveler Personal The 'Traveler' represents any individual who uses transportation services. The interfaces to the traveler provide general pre-trip and en-route information supporting trip planning, personal guidance, and requests for assistance in an emergency that are relevant to all transportation system users. It also represents users of a public transportation system and addresses interfaces these users have within a transit vehicle or at transit facilities such as roadside stops and transit centers.
Traveler Support Equipment Field 'Traveler Support Equipment' provides access to traveler information at transit stations, transit stops, other fixed sites along travel routes (e.g., rest stops, merchant locations), and major trip generation locations such as special event centers, hotels, office complexes, amusement parks, and theaters. Traveler information access points include kiosks and informational displays supporting varied levels of interaction and information access. At transit stops this might be simple displays providing schedule information and imminent arrival signals. This may be extended to include multi-modal information including traffic conditions and transit schedules to support mode and route selection at major trip generation sites. Personalized route planning and route guidance information can also be provided based on criteria supplied by the traveler. It also supports service enrollment and electronic payment of transit fares. In addition to the traveler information provision, it also enhances security in public areas by supporting traveler activated silent alarms.

Includes Functional Objects:

Functional Object Description Physical Object
Light Vehicle Sharing Support 'Light Vehicle Sharing Support' provides services unique to vehicle sharing, such as vehicle availability or access. Light Vehicle OBE
MMV Access 'MMV Access' provides access to a micromobility vehicle remotely from a center. It also provides the location of the vehicle to the center as well as its identification information to a local traveler device. Micromobility Vehicle OBE
Personal Shared Use Planning 'Personal Shared Use Planning' provides a personalized connection to arrange person trips that include some kind of shared mobility (e.g., car-sharing, bike-sharing). The shared use plan is calculated based on preferences and constraints supplied by the traveler and provided to the traveler for confirmation. Many equipment configurations are possible including systems that provide a basic trip plan to the traveler as well as more sophisticated systems that can provide transition by transition guidance to the traveler along a multi-modal route with transfers. Devices represented by this functional object include desktop computers at home, work, or at major trip generation sites, plus personal devices such as tablets and smart phones. Personal Information Device
Personal Trip Planning and Route Guidance 'Personal Trip Planning and Route Guidance' provides a personalized trip plan to the traveler. The trip plan is calculated based on preferences and constraints supplied by the traveler and provided to the traveler for confirmation. Coordination may continue during the trip so that the route plan can be modified to account for new information. Many equipment configurations are possible including systems that provide a basic trip plan to the traveler as well as more sophisticated systems that can provide transition by transition guidance to the traveler along a multi-modal route with transfers. Devices represented by this functional object include desktop computers at home, work, or at major trip generation sites, plus personal devices such as tablets and smart phones. Personal Information Device
Shared Use Account and Fee Management 'Shared Use Account and Fee Management' manages user accounts and payments at the Shared Use Transportation Center. It provides the back office functions that support payment reconciliation with links to financial institutions. Shared Use Transportation Center
Shared Use Operations 'Shared Use Operations' provides shared use services for eligible travelers, connecting with travelers for specific trips or vehicle usage based on preferences. It also provides the traveler with information about the shared use vehicle (including location information) and provides access codes to either the traveler or directly to the vehicle. Reservations and advanced payment are also supported so that each segment of the shared use/ trip may be confirmed. Shared Use Transportation Center
TIC Data Collection 'TIC Data Collection' collects transportation-related data from other centers, performs data quality checks on the collected data and then consolidates, verifies, and refines the data and makes it available in a consistent format to applications that support operational data sharing between centers and deliver traveler information to end-users. A broad range of data is collected including traffic and road conditions, transit data, pathway information, emergency information and advisories, weather data, special event information, traveler services, parking, multimodal data, and toll/pricing data. It also shares data with other transportation information centers. Transportation Information Center
TIC Dynamic Ridesharing 'TIC Dynamic Ridesharing' provides dynamic rideshare matches for eligible travelers, connecting riders and drivers for specific trips based on preferences. This ridesharing/ride matching capability also arranges connections to transit or other multimodal services for portions of a multi-segment trip that includes ridesharing. Reservations and advanced payment are also supported so that each segment of the trip may be confirmed. Transportation Information Center
TIC Trip Planning 'TIC Trip Planning' provides pre-trip and en route trip planning services for travelers. It receives origin, destination, constraints, and preferences and returns trip plan(s) that meet the supplied criteria. Trip plans may be based on current traffic and road conditions, transit schedule information, and other real-time traveler information. Candidate trip plans are multimodal and may include vehicle, transit, and alternate mode segments (e.g., rail, ferry, bicycle routes, and walkways) based on traveler preferences. It also confirms the trip plan for the traveler and supports reservations and advanced payment for portions of the trip. The trip plan includes specific routing information and instructions for each segment of the trip and may also include information and reservations for additional services (e.g., parking) along the route. Transportation Information Center
Transit Center Paratransit Operations 'Transit Center Paratransit Operations' manages demand responsive transit services, including paratransit services. It supports planning and scheduling of these services, allowing paratransit and other demand response transit services to plan efficient routes and better estimate arrival times. It also supports automated dispatch of paratransit vehicles and tracks passenger pick-ups and drop-offs. Customer service operator systems are updated with the most current schedule information. Transit Management Center
Traveler Trip Planning 'Traveler Trip Planning' provides a personalized trip plan to the traveler. The trip plan is calculated based on preferences and constraints supplied by the traveler and provided to the traveler for confirmation. It represents kiosks and other fixed public interactive displays that may be used by travelers in public areas. Traveler Support Equipment

Includes Information Flows:

Information Flow Description
actuate secure payment Initiation of a payment action, ideally based on an encrypted token or biometric marker. Such a payment action could be a simple validation that the secure token allows the user access to the travel resource, or it could be the initiation of a payment transaction.
MMV access enable Information used to enable access to a shared use MMV.
MMV identification MMV identification (e.g., a QR code) used to access an MMV.
MMV location The current location (latitude, longitude, and elevation) reported by an MMV OBE.
payment device update Information updated concerning traveler's personal data including name, address, user account information, trip records, and profile data.
payment methods financial institution A list of valid payment methods accepted by a financial center.
payment request Request for payment from financial institution or related financial service requests (e.g., balance inquiry)
request for payment Request to deduct cost of service from user's payment account.
settlement Information exchanged to settle charges and distribute or debit accounts appropriate to the authorized charges.
shared use confirmation Confirmation that traveler is going to use the shared use asset now or at a future time.
shared use request Request for shared use asset (e.g., car or bicycle) now or as a reservation for future use.
shared use response Response from shared use provider regarding availability of the shared use asset now or in the future. Includes any payment requirements.
shared use status Status of usage by shared use providers. Includes asset inventory and status. Could also include information on specific travelers to support multimodal trip planning.
shared vehicle access acknowledgment Acknowledge request for access to a shared use vehicle, including any additional status information.
shared vehicle access enable Information used to enable access to a shared use vehicle.
shared vehicle access request Request for access to a shared use vehicle.
shared vehicle information Detailed information about the vehicle the traveler is going to use as part of a shared use mode. The information could include locations details (e.g., parking space or docking number), as well as details about the vehicle (e.g., model, color, or license plate number), including its current vehicle location and ETA.
SUTC operations information presentation Presentation of information to the SUTC Operator including current operational status of the back office system, the shared mobility assets in the field, current user/client information, and past, current, and future shared use activities.
SUTC operator input User input from the SUTC system operator including requests to monitor current system operation and inputs to affect system operation including operating parameters, asset status, and client status.
TIC operations information presentation Presentation of information to the TIC Operator including current operational status, parameters for broadcast information settings, route selection controls, and travel optimization algorithms.
TIC operator input User input from the TIC system operator including requests to monitor current system operation and inputs to affect system operation including tuning and performance enhancement parameters to traveler information algorithms.
traveler input User input from a traveler to summon assistance, request travel information, make a reservation, or request any other traveler service.
traveler interface updates Visual or audio information (e.g., routes, messages, guidance, emergency information) that is provided to the traveler.
user account setup Billing information, vehicle information (or registration information), and requests for reports. Also includes subsequent account changes.
user profile Information provided to register for a travel service and create a user account. The provided information includes personal identification, traveler preferences (e.g., travel mode, micro-mobility options, accessibility needs, and assistance needs), priorities for the preferences, device information, a user ID and password, and information to support payment transactions, if applicable.
vehicle control Control commands issued to vehicle actuators that control steering, throttle, and braking and other related commands that support safe transition between manual and automated vehicle control. This flow can also deploy restraints and other safety systems when a collision is unavoidable.

Goals and Objectives

Associated Planning Factors and Goals

Planning Factor Goal

Associated Objective Categories

Objective Category

Associated Objectives and Performance Measures

Objective Performance Measure


 
Since the mapping between objectives and service packages is not always straight-forward and often situation-dependent, these mappings should only be used as a starting point. Users should do their own analysis to identify the best service packages for their region.

Needs and Requirements

Need Functional Object Requirement

Related Sources

Document Name Version Publication Date
None


Security

In order to participate in this service package, each physical object should meet or exceed the following security levels.

Physical Object Security
Physical Object Confidentiality Integrity Availability Security Class
Basic Vehicle  
Financial Center Moderate Moderate Moderate Class 2
Light Vehicle OBE Moderate Moderate Moderate Class 2
Micromobility Vehicle OBE Moderate Moderate Moderate Class 2
Payment Device Moderate Moderate High Class 5
Personal Information Device High High High Class 5
Shared Use Transportation Center High High Moderate Class 4
Transit Management Center Moderate Moderate Moderate Class 2
Transportation Information Center High High Moderate Class 4
Traveler Support Equipment Moderate Moderate High Class 5



In order to participate in this service package, each information flow triple should meet or exceed the following security levels.

Information Flow Security
Source Destination Information Flow Confidentiality Integrity Availability
Basis Basis Basis
Financial Center Transportation Information Center payment methods financial institution Moderate Moderate Low
Payment methods should be widely disseminated and contain no information that could cause harm if exposed. Payment methods need to be correct so payment information can be exchanged. Could be LOW, as this should have redundancies and be able to tolerate significant latency. Payment methods need to be correct so payment information can be exchanged. Could be LOW, as this should have redundancies and be able to tolerate significant latency.
Financial Center Transportation Information Center settlement Moderate Moderate Moderate
This may include PII and will include status information about a payment that could be used by a criminal for a variety of purposes, including identity theft, financial theft, or location-based activities, as the status is predictivie of what the account holder is doing and where they are doing it. Payment flows must all have some integrity protection and consistent availability to prohibit forgery and instill confidence in the payment process. Repurcussions of roadway payment are individually fairly small, collectiviely significant but probably never catastrophic. Thus MODERATE for both integrity and availability. Payment flows must all have some integrity protection and consistent availability to prohibit forgery and instill confidence in the payment process. Repurcussions of roadway payment are individually fairly small, collectiviely significant but probably never catastrophic. Thus MODERATE for both integrity and availability.
Light Vehicle OBE Basic Vehicle vehicle control Moderate High High
Internal vehicle flow that if reverse engineered could enable third party vehicle control. Largely a competitive question, could be set LOW if manufacturer and operator are not concerned with this type of compromise. Includes vehicle control commands, which must be timely and accurate to support safe vehicle operation. Includes vehicle control commands, which must be timely and accurate to support safe vehicle operation.
Light Vehicle OBE Personal Information Device shared vehicle access acknowledgment Moderate Moderate Moderate
Since this is related to access to a vehicle, it should be obfuscated so that unentitled parties cannot interfere. Since this is related to access to a vehicle, it should be delivered in timely and correct fashion, or the lack of acknowledgement may require follow-up. Since this is related to access to a vehicle, it should be delivered in timely and correct fashion, or the lack of acknowledgement may require follow-up.
Light Vehicle OBE Shared Use Transportation Center shared vehicle access acknowledgment Moderate Moderate Moderate
Since this is related to access to a vehicle, it should be obfuscated so that unentitled parties cannot interfere. Since this is related to access to a vehicle, it should be delivered in timely and correct fashion, or the lack of acknowledgement may require follow-up. Since this is related to access to a vehicle, it should be delivered in timely and correct fashion, or the lack of acknowledgement may require follow-up.
Micromobility Vehicle OBE Personal Information Device MMV identification Not Applicable Moderate Moderate
The ID of the vehicle is required for typical shared use use cases, and must be directly accessible. Since this information is required to gain access to the vehicle, it must be timely, correct and authentic to ensure traveler access when they expect it. Since this information is required to gain access to the vehicle, it must be timely, correct and authentic to ensure traveler access when they expect it.
Micromobility Vehicle OBE Shared Use Transportation Center MMV location Moderate Moderate Moderate
As this might indicate the location of a traveler, should be obfuscated for personal privacy purposes. Since this information is required to gain access to the vehicle, it must be timely, correct and authentic to ensure traveler access when they expect it. Since this information is required to gain access to the vehicle, it must be timely, correct and authentic to ensure traveler access when they expect it.
Payment Device Personal Information Device actuate secure payment Moderate Moderate High
Contains an identifier linked to an individual or specific device, and thus PII by definition. Compromise of one secureID would likely impact only one user, but the nature of this flow requires that the same algorithm be used for every user; algorithm compromise would harm every user, which would have widespread impact. Payment related information needs to be correct or the user may be inconvenienced or defrauded. Contact/proximity payment mechanisms need to be very reliable or large numbers of users will be inconvenienced and the systems that use these interfaces (transit, parking etc.) will be hamstrung by interface failures.
Payment Device Traveler Support Equipment actuate secure payment Moderate Moderate High
Contains an identifier linked to an individual or specific device, and thus PII by definition. Compromise of one secureID would likely impact only one user, but the nature of this flow requires that the same algorithm be used for every user; algorithm compromise would harm every user, which would have widespread impact. Payment related information needs to be correct or the user may be inconvenienced or defrauded. Contact/proximity payment mechanisms need to be very reliable or large numbers of users will be inconvenienced and the systems that use these interfaces (transit, parking etc.) will be hamstrung by interface failures.
Personal Information Device Light Vehicle OBE shared vehicle access enable Moderate Moderate Moderate
Since this allows access to a vehicle, it should be obfuscated so that unentitled parties cannot spoof the enablement and gain access to the vehicle. Since this allows access to a vehicle, it must be correct, timely and unmanipulated so that a traveler gets access when they expect to get access. Since this allows access to a vehicle, it must be correct, timely and unmanipulated so that a traveler gets access when they expect to get access.
Personal Information Device Payment Device payment device update Moderate Moderate High
Contains charges and possibly balance or personal information. Charge information may or may not be public, and balance and personal information is not, though it may be displayed visually. Could be LOW if no personal or balance information and no identifier is not included in the flow. Payment related information needs to be correct or the user may be inconvenienced or defrauded. Contact/proximity payment mechanisms need to be very reliable or large numbers of users will be inconvenienced and the systems that use these interfaces (transit, parking etc.) will be hamstrung by interface failures.
Personal Information Device Payment Device request for payment Moderate Moderate High
Contains charges and possibly balance or personal information. Charge information may or may not be public, and balance and personal information is not, though it may be displayed visually. Could be LOW if no personal or balance information and no identifier is not included in the flow. Payment related information needs to be correct or the user may be inconvenienced or defrauded. Contact/proximity payment mechanisms need to be very reliable or large numbers of users will be inconvenienced and the systems that use these interfaces (transit, parking etc.) will be hamstrung by interface failures.
Personal Information Device Shared Use Transportation Center shared use confirmation Moderate Moderate Moderate
Will include some kind of identifier to manage the reservation, which is linked ot an individual and thus related to PII. If this is corrupted or modified the initiator may not receive his shared use booking. If this service is not available then the shared use item won't be reserved, lessening its utility and failing to provide the service the PID user needs.
Personal Information Device Shared Use Transportation Center shared use request Moderate Moderate Moderate
Will include some kind of identifier to manage the reservation, which is linked ot an individual and thus related to PII. If this is corrupted or modified the initiator may not receive his shared use booking. If this service is not available then the shared use item won't be reserved, lessening its utility and failing to provide the service the PID user needs.
Personal Information Device Shared Use Transportation Center shared vehicle access request Moderate Moderate Moderate
Will include an identifier and while it might not be PII, will be related to vehicle access and so should be obfuscated to prevent abuse. Since this is related to gaining access to a vehicle, it must be correct, timely and unmanipulated so that a traveler gets access when they expect to get access. Since this is related to gaining access to a vehicle, it must be correct, timely and unmanipulated so that a traveler gets access when they expect to get access.
Personal Information Device Shared Use Transportation Center user account setup High High Moderate
Contains user identification and transaction history, which if compromised could lead to identity or financial theft. Payment setup information, if corrupted, could lead the user to not properly pay for his trips or perhaps pay for others. If intercepted by a malicious actor, this could be manipulated to trick the user into taking action not in his own best interest. These exchanges can be delayed but eventually have to go through or accounts will not be properly updated, mostly impacting revenue collection.
Personal Information Device Shared Use Transportation Center user profile Moderate Moderate Low
Personal preferences and similar information will be associated with a user id of some kind, which should be protected to avoid identity and related thefts. User configuration information needs to be correct the user is subject to third party manipulation or poor quality of service. Probably many opportunities to exchange this data, and will not need to be done often.
Personal Information Device Transportation Information Center user account setup High High Moderate
Contains user identification and transaction history, which if compromised could lead to identity or financial theft. Payment setup information, if corrupted, could lead the user to not properly pay for his trips or perhaps pay for others. If intercepted by a malicious actor, this could be manipulated to trick the user into taking action not in his own best interest. These exchanges can be delayed but eventually have to go through or accounts will not be properly updated, mostly impacting revenue collection.
Personal Information Device Transportation Information Center user profile Moderate Moderate Low
Personal preferences and similar information will be associated with a user id of some kind, which should be protected to avoid identity and related thefts. User configuration information needs to be correct the user is subject to third party manipulation or poor quality of service. Probably many opportunities to exchange this data, and will not need to be done often.
Personal Information Device Traveler traveler interface updates Not Applicable Moderate Moderate
Personalized data that includes directions and guidance for an individual, but eventually evident anyway. Should be accurate as the Traveler will be relying on this information for routing and related choices. Lack of accuracy will result in lack of confidence from the traveler as well as an unsatisfactory trip, leading to a negative feedback spiral. Users expect their devices to work. If information is not presented to the operator, the relevant applications simply won't be used.
Shared Use Transportation Center Light Vehicle OBE shared vehicle access enable Moderate Moderate Moderate
Since this allows access to a vehicle, it should be obfuscated so that unentitled parties cannot spoof the enablement and gain access to the vehicle. Since this allows access to a vehicle, it must be correct, timely and unmanipulated so that a traveler gets access when they expect to get access. Since this allows access to a vehicle, it must be correct, timely and unmanipulated so that a traveler gets access when they expect to get access.
Shared Use Transportation Center Micromobility Vehicle OBE MMV access enable Moderate Moderate Moderate
Since this allows access to a vehicle, it should be obfuscated so that unentitled parties cannot spoof the enablement and gain access to the vehicle. Since this allows access to a vehicle, it must be correct, timely and unmanipulated so that a traveler gets access when they expect to get access. Since this allows access to a vehicle, it must be correct, timely and unmanipulated so that a traveler gets access when they expect to get access.
Shared Use Transportation Center Personal Information Device shared use response Moderate Moderate Moderate
Will include some kind of identifier to manage the reservation, which is linked ot an individual and thus related to PII. If this is corrupted or modified the initiator may not receive his shared use booking. If this service is not available then the shared use item won't be reserved, lessening its utility and failing to provide the service the PID user needs.
Shared Use Transportation Center Personal Information Device shared vehicle information Moderate Moderate Moderate
Might not include PII, but will provide information related to vehicle access and possible travel plans, so should be obfuscated to prevent abuse. Since this is related to gaining access to a vehicle, it must be correct, timely and unmanipulated so that a traveler gets access when they expect to get access. Since this is related to gaining access to a vehicle, it must be correct, timely and unmanipulated so that a traveler gets access when they expect to get access.
Shared Use Transportation Center SUTC Operator SUTC operations information presentation Moderate High High
Backoffice operations flows should have minimal protection from casual viewing, as otherwise imposters could gain illicit control or information that should not be generally available. Backoffice operations flows should generally be correct and available as these are the primary interface between operators and system. Backoffice operations flows should generally be correct and available as these are the primary interface between operators and system.
Shared Use Transportation Center Transit Management Center shared use status Moderate Moderate Moderate
Contains information for a specific traveler. If no specific traveler data is included, this could be LOW. If this is corrupted or modified the initiator may not receive his shared use booking. If this service is not available then the shared use item may not be reserved, lessening its utility and failing to provide the service the (PID) user needs.
Shared Use Transportation Center Transportation Information Center shared use response Moderate Moderate Moderate
Will include some kind of identifier to manage the reservation, which is linked ot an individual and thus related to PII. If this is corrupted or modified the initiator may not receive his shared use booking. If this service is not available then the shared use item won't be reserved, lessening its utility and failing to provide the service the PID user needs.
Shared Use Transportation Center Transportation Information Center shared use status Moderate Moderate Moderate
Contains information for a specific traveler. If no specific traveler data is included, this could be LOW. If this is corrupted or modified the initiator may not receive his shared use booking. If this service is not available then the shared use item may not be reserved, lessening its utility and failing to provide the service the (PID) user needs.
Shared Use Transportation Center Traveler Support Equipment shared use response Moderate Moderate Moderate
Will include some kind of identifier to manage the reservation, which is linked ot an individual and thus related to PII. If this is corrupted or modified the initiator may not receive his shared use booking. If this service is not available then the shared use item won't be reserved, lessening its utility and failing to provide the service the PID user needs.
SUTC Operator Shared Use Transportation Center SUTC operator input Moderate High High
Backoffice operations flows should have minimal protection from casual viewing, as otherwise imposters could gain illicit control or information that should not be generally available. Backoffice operations flows should generally be correct and available as these are the primary interface between operators and system. Backoffice operations flows should generally be correct and available as these are the primary interface between operators and system.
TIC Operator Transportation Information Center TIC operator input Moderate High High
Backoffice operations flows should have minimal protection from casual viewing, as otherwise imposters could gain illicit control or information that should not be generally available. Backoffice operations flows should generally be correct and available as these are the primary interface between operators and system. Backoffice operations flows should generally be correct and available as these are the primary interface between operators and system.
Transportation Information Center Financial Center payment request Moderate Moderate Moderate
Contains account and related information that is personal and if compromised could financially impact the owner of the account. Payment flows must all have some integrity protection and consistent availability to prohibit forgery and instill confidence in the payment process. Repurcussions of roadway payment are individually fairly small, collectiviely significant but probably never catastrophic. Thus MODERATE for both integrity and availability. Payment flows must all have some integrity protection and consistent availability to prohibit forgery and instill confidence in the payment process. Repurcussions of roadway payment are individually fairly small, collectiviely significant but probably never catastrophic. Thus MODERATE for both integrity and availability.
Transportation Information Center Shared Use Transportation Center shared use confirmation Moderate Moderate Moderate
Will include some kind of identifier to manage the reservation, which is linked ot an individual and thus related to PII. If this is corrupted or modified the initiator may not receive his shared use booking. If this service is not available then the shared use item won't be reserved, lessening its utility and failing to provide the service the PID user needs.
Transportation Information Center Shared Use Transportation Center shared use request Moderate Moderate Moderate
Will include some kind of identifier to manage the reservation, which is linked ot an individual and thus related to PII. If this is corrupted or modified the initiator may not receive his shared use booking. If this service is not available then the shared use item won't be reserved, lessening its utility and failing to provide the service the PID user needs.
Transportation Information Center TIC Operator TIC operations information presentation Moderate High High
Backoffice operations flows should have minimal protection from casual viewing, as otherwise imposters could gain illicit control or information that should not be generally available. Backoffice operations flows should generally be correct and available as these are the primary interface between operators and system. Backoffice operations flows should generally be correct and available as these are the primary interface between operators and system.
Traveler Personal Information Device traveler input Not Applicable Moderate Low
This data is informing the vehicle of operational information that is relevant to the operation of the vehicle. It should not contain anything sensitive, and does not matter if another person can observe it. While public, information must be correct or travelers may make incorrect decisions with regard to their travel plans. Information is available through other means, though depending on the location this might not always be the case, in which case this would be MODERATE.
Traveler Traveler Support Equipment traveler input Not Applicable Moderate Low
Publicly available information, while not directly observable, is intended for widespread distribution While public, information must be correct or travelers may make incorrect decisions with regard to their travel plans. Information is available through other means, though depending on the location this might not always be the case, in which case this would be MODERATE.
Traveler Support Equipment Payment Device payment device update Moderate Moderate High
Contains charges and possibly balance or personal information. Charge information may or may not be public, and balance and personal information is not, though it may be displayed visually. Could be LOW if no personal or balance information and no identifier is not included in the flow. Payment related information needs to be correct or the user may be inconvenienced or defrauded. Contact/proximity payment mechanisms need to be very reliable or large numbers of users will be inconvenienced and the systems that use these interfaces (transit, parking etc.) will be hamstrung by interface failures.
Traveler Support Equipment Payment Device request for payment Moderate Moderate High
Contains charges and possibly balance or personal information. Charge information may or may not be public, and balance and personal information is not, though it may be displayed visually. Could be LOW if no personal or balance information and no identifier is not included in the flow. Payment related information needs to be correct or the user may be inconvenienced or defrauded. Contact/proximity payment mechanisms need to be very reliable or large numbers of users will be inconvenienced and the systems that use these interfaces (transit, parking etc.) will be hamstrung by interface failures.
Traveler Support Equipment Shared Use Transportation Center shared use confirmation Moderate Moderate Moderate
Will include some kind of identifier to manage the reservation, which is linked ot an individual and thus related to PII. If this is corrupted or modified the initiator may not receive his shared use booking. If this service is not available then the shared use item won't be reserved, lessening its utility and failing to provide the service the PID user needs.
Traveler Support Equipment Shared Use Transportation Center shared use request Moderate Moderate Moderate
Will include some kind of identifier to manage the reservation, which is linked ot an individual and thus related to PII. If this is corrupted or modified the initiator may not receive his shared use booking. If this service is not available then the shared use item won't be reserved, lessening its utility and failing to provide the service the PID user needs.
Traveler Support Equipment Traveler traveler interface updates Not Applicable Moderate Moderate
Publicly available information, while not directly observable, is intended for widespread distribution Should be accurate as the Traveler will be relying on this information for routing and related choices. Lack of accuracy will result in lack of confidence from the traveler as well as an unsatisfactory trip, leading to a negative feedback spiral. Users expect their devices to work. If information is not presented to the operator, the relevant applications simply won't be used.

Standards

Currently, there are no standards associated with the physical objects in this service package. For standards related to interfaces, see the specific information flow triple pages. These pages can be accessed directly from the SVG diagram(s) located on the Physical tab, by clicking on each information flow line on the diagram.





System Requirements

No System Requirements