Parent Service Package: CF06
< < CF06.4 : CF06.5 : CF06.6 > >

CF06.5: C-ITS Center Control Implementation

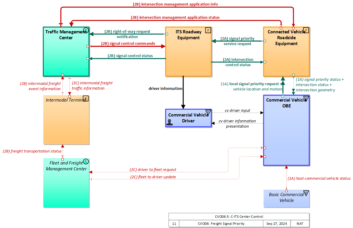
Signal Priority is TMC-controlled and Connected Vehicle Roadside Equipment is used to coordinate priority status with commercial vehicles at the intersection. Optionally, the Intermodal Terminal and Fleet and Freight Management Center can coordinate signal priority in this center-based approach.

Relevant Regions: Australia, Canada, European Union, and United States

Enterprise

Development Stage Roles and Relationships

Installation Stage Roles and Relationships

Operations and Maintenance Stage Roles and Relationships
(hide)

Source Destination Role/Relationship
Basic Commercial Vehicle MaintainerBasic Commercial Vehicle Maintains
Basic Commercial Vehicle ManagerBasic Commercial Vehicle Manages
Basic Commercial Vehicle ManagerCommercial Vehicle Driver System Usage Agreement
Basic Commercial Vehicle OwnerBasic Commercial Vehicle Maintainer System Maintenance Agreement
Basic Commercial Vehicle OwnerBasic Commercial Vehicle Manager Operations Agreement
Basic Commercial Vehicle OwnerCommercial Vehicle Driver Application Usage Agreement
Basic Commercial Vehicle OwnerCommercial Vehicle Driver Vehicle Operating Agreement
Basic Commercial Vehicle OwnerCommercial Vehicle OBE Maintainer Maintenance Data Exchange Agreement
Basic Commercial Vehicle OwnerCommercial Vehicle OBE Owner Expectation of Data Provision
Basic Commercial Vehicle OwnerCommercial Vehicle OBE User Service Usage Agreement
Basic Commercial Vehicle SupplierBasic Commercial Vehicle Owner Warranty
Commercial Vehicle DriverBasic Commercial Vehicle Operates
Commercial Vehicle DriverCommercial Vehicle OBE Operates
Commercial Vehicle OBE MaintainerCommercial Vehicle OBE Maintains
Commercial Vehicle OBE ManagerCommercial Vehicle Driver System Usage Agreement
Commercial Vehicle OBE ManagerCommercial Vehicle OBE Manages
Commercial Vehicle OBE OwnerCommercial Vehicle OBE Maintainer System Maintenance Agreement
Commercial Vehicle OBE OwnerCommercial Vehicle OBE Manager Operations Agreement
Commercial Vehicle OBE OwnerConnected Vehicle Roadside Equipment Maintainer Maintenance Data Exchange Agreement
Commercial Vehicle OBE OwnerConnected Vehicle Roadside Equipment Operator Application Usage Agreement
Commercial Vehicle OBE OwnerConnected Vehicle Roadside Equipment Owner Expectation of Data Provision
Commercial Vehicle OBE OwnerConnected Vehicle Roadside Equipment User Service Usage Agreement
Commercial Vehicle OBE OwnerFleet and Freight Management Center Maintainer Maintenance Data Exchange Agreement
Commercial Vehicle OBE OwnerFleet and Freight Management Center Owner Information Exchange Agreement
Commercial Vehicle OBE OwnerFleet and Freight Management Center User Service Usage Agreement
Commercial Vehicle OBE OwnerFleet-Freight Manager Application Usage Agreement
Commercial Vehicle OBE SupplierCommercial Vehicle OBE Owner Warranty
Connected Vehicle Roadside Equipment MaintainerConnected Vehicle Roadside Equipment Maintains
Connected Vehicle Roadside Equipment ManagerConnected Vehicle Roadside Equipment Manages
Connected Vehicle Roadside Equipment ManagerConnected Vehicle Roadside Equipment Operator System Usage Agreement
Connected Vehicle Roadside Equipment OperatorConnected Vehicle Roadside Equipment Operates
Connected Vehicle Roadside Equipment OwnerCommercial Vehicle Driver Application Usage Agreement
Connected Vehicle Roadside Equipment OwnerCommercial Vehicle OBE Maintainer Maintenance Data Exchange Agreement
Connected Vehicle Roadside Equipment OwnerCommercial Vehicle OBE Owner Expectation of Information Provision
Connected Vehicle Roadside Equipment OwnerCommercial Vehicle OBE User Service Usage Agreement
Connected Vehicle Roadside Equipment OwnerConnected Vehicle Roadside Equipment Maintainer System Maintenance Agreement
Connected Vehicle Roadside Equipment OwnerConnected Vehicle Roadside Equipment Manager Operations Agreement
Connected Vehicle Roadside Equipment OwnerITS Roadway Equipment Maintainer Maintenance Data Exchange Agreement
Connected Vehicle Roadside Equipment OwnerITS Roadway Equipment Owner Information Exchange and Action Agreement
Connected Vehicle Roadside Equipment OwnerITS Roadway Equipment User Service Usage Agreement
Connected Vehicle Roadside Equipment OwnerMaint and Constr Field Personnel Application Usage Agreement
Connected Vehicle Roadside Equipment OwnerTraffic Management Center Maintainer Maintenance Data Exchange Agreement
Connected Vehicle Roadside Equipment OwnerTraffic Management Center Owner Information Exchange Agreement
Connected Vehicle Roadside Equipment OwnerTraffic Management Center User Service Usage Agreement
Connected Vehicle Roadside Equipment OwnerTraffic Operations Personnel Application Usage Agreement
Connected Vehicle Roadside Equipment SupplierConnected Vehicle Roadside Equipment Owner Warranty
Fleet and Freight Management Center MaintainerFleet and Freight Management Center Maintains
Fleet and Freight Management Center ManagerFleet and Freight Management Center Manages
Fleet and Freight Management Center ManagerFleet-Freight Manager System Usage Agreement
Fleet and Freight Management Center OwnerCommercial Vehicle Driver Application Usage Agreement
Fleet and Freight Management Center OwnerCommercial Vehicle OBE Maintainer Maintenance Data Exchange Agreement
Fleet and Freight Management Center OwnerCommercial Vehicle OBE Owner Information Exchange Agreement
Fleet and Freight Management Center OwnerCommercial Vehicle OBE User Service Usage Agreement
Fleet and Freight Management Center OwnerFleet and Freight Management Center Maintainer System Maintenance Agreement
Fleet and Freight Management Center OwnerFleet and Freight Management Center Manager Operations Agreement
Fleet and Freight Management Center OwnerIntermodal Terminal Maintainer Maintenance Data Exchange Agreement
Fleet and Freight Management Center OwnerIntermodal Terminal Operator Application Usage Agreement
Fleet and Freight Management Center OwnerIntermodal Terminal Owner Information Provision Agreement
Fleet and Freight Management Center OwnerIntermodal Terminal User Service Usage Agreement
Fleet and Freight Management Center SupplierFleet and Freight Management Center Owner Warranty
Fleet-Freight ManagerFleet and Freight Management Center Operates
Intermodal Terminal MaintainerIntermodal Terminal Maintains
Intermodal Terminal ManagerIntermodal Terminal Manages
Intermodal Terminal ManagerIntermodal Terminal Operator System Usage Agreement
Intermodal Terminal OperatorIntermodal Terminal Operates
Intermodal Terminal OwnerIntermodal Terminal Maintainer System Maintenance Agreement
Intermodal Terminal OwnerIntermodal Terminal Manager Operations Agreement
Intermodal Terminal OwnerTraffic Management Center Maintainer Maintenance Data Exchange Agreement
Intermodal Terminal OwnerTraffic Management Center Owner Information Exchange Agreement
Intermodal Terminal OwnerTraffic Management Center User Service Usage Agreement
Intermodal Terminal OwnerTraffic Operations Personnel Application Usage Agreement
Intermodal Terminal SupplierIntermodal Terminal Owner Warranty
ITS Roadway Equipment MaintainerITS Roadway Equipment Maintains
ITS Roadway Equipment ManagerITS Roadway Equipment Manages
ITS Roadway Equipment ManagerMaint and Constr Field Personnel System Usage Agreement
ITS Roadway Equipment OwnerConnected Vehicle Roadside Equipment Maintainer Maintenance Data Exchange Agreement
ITS Roadway Equipment OwnerConnected Vehicle Roadside Equipment Operator Application Usage Agreement
ITS Roadway Equipment OwnerConnected Vehicle Roadside Equipment Owner Information Exchange and Action Agreement
ITS Roadway Equipment OwnerConnected Vehicle Roadside Equipment User Service Usage Agreement
ITS Roadway Equipment OwnerITS Roadway Equipment Maintainer System Maintenance Agreement
ITS Roadway Equipment OwnerITS Roadway Equipment Manager Operations Agreement
ITS Roadway Equipment OwnerTraffic Management Center Maintainer Maintenance Data Exchange Agreement
ITS Roadway Equipment OwnerTraffic Management Center Owner Information Exchange Agreement
ITS Roadway Equipment OwnerTraffic Management Center User Service Usage Agreement
ITS Roadway Equipment OwnerTraffic Operations Personnel Application Usage Agreement
ITS Roadway Equipment SupplierITS Roadway Equipment Owner Warranty
Maint and Constr Field PersonnelITS Roadway Equipment Operates
Traffic Management Center MaintainerTraffic Management Center Maintains
Traffic Management Center ManagerTraffic Management Center Manages
Traffic Management Center ManagerTraffic Operations Personnel System Usage Agreement
Traffic Management Center OwnerConnected Vehicle Roadside Equipment Maintainer Maintenance Data Exchange Agreement
Traffic Management Center OwnerConnected Vehicle Roadside Equipment Operator Application Usage Agreement
Traffic Management Center OwnerConnected Vehicle Roadside Equipment Owner Information Exchange Agreement
Traffic Management Center OwnerConnected Vehicle Roadside Equipment User Service Usage Agreement
Traffic Management Center OwnerIntermodal Terminal Maintainer Maintenance Data Exchange Agreement
Traffic Management Center OwnerIntermodal Terminal Operator Application Usage Agreement
Traffic Management Center OwnerIntermodal Terminal Owner Information Exchange Agreement
Traffic Management Center OwnerIntermodal Terminal User Service Usage Agreement
Traffic Management Center OwnerITS Roadway Equipment Maintainer Maintenance Data Exchange Agreement
Traffic Management Center OwnerITS Roadway Equipment Owner Information Exchange Agreement
Traffic Management Center OwnerITS Roadway Equipment User Service Usage Agreement
Traffic Management Center OwnerMaint and Constr Field Personnel Application Usage Agreement
Traffic Management Center OwnerTraffic Management Center Maintainer System Maintenance Agreement
Traffic Management Center OwnerTraffic Management Center Manager Operations Agreement
Traffic Management Center SupplierTraffic Management Center Owner Warranty
Traffic Operations PersonnelTraffic Management Center Operates

Functional

This service package includes the following Functional View PSpecs:

Physical Object Functional Object PSpec Number PSpec Name
Commercial Vehicle OBE CV On-Board Signal Priority 2.1.4 Provide Commercial Vehicle Driver Routing Interface
2.2.2 Provide Vehicle Static Route
2.2.3 Provide CV Driver Electronic Credential and Tax Filing Interface
2.4.2 Collect On-board Commercial Vehicle Sensor Data
2.4.5 Communicate Commercial Vehicle On-board Data
2.4.8 Correlate Commercial Vehicle Route
2.8.3.1 Provide Driver Interface for Intermodal Freight Dispatch
Connected Vehicle Roadside Equipment RSE Intersection Management 1.1.1.6 Collect Vehicle Roadside Safety Data
1.1.2.6 Process Collected Vehicle Safety Data
1.1.6 Collect Vehicle Traffic Surveillance Data
1.2.7.3.1 Process In-vehicle Signage Data
1.2.7.3.2 Process Vehicle Safety and Environmental Data for Output
1.2.7.3.4 Manage Connected Signal Priority and Preemption Requests
1.2.7.3.5 Process Intersection Safety Data
1.5.10 Collect Vehicle Emissions Messages
Fleet and Freight Management Center Freight Administration and Management 2.1.1.2 Manage Commercial Vehicle Routes
2.1.1.4 Provide HAZMAT Incident Support
2.1.1.5 Manage Commercial Vehicle Fleet Map Data
2.1.1.6 Monitor Commercial Vehicle Route
2.1.1.7 Monitor Assignment Identities
2.1.3 Provide Fleet Manager Commercial Vehicle Communications
2.1.5 Manage Driver Instruction Store
2.1.6 Manage Commercial Vehicle Incidents
2.1.7 Schedule Commercial Vehicle Servicing
2.6.1 Provide Commercial Vehicle Manager Tag Data Interface
2.7.1 Manage Freight Incidents
2.7.2 Monitor Freight Equipment Route
2.7.3 Manage Freight Equipment Fleet
2.7.4 Manage Freight Equipment Maintenance
2.7.5 Process Freight Integrity Data
2.7.6 Provide Freight Manager Interface
2.7.7 Provide Shipper Booking Interface
Intermodal Terminal Terminal Management 2.8.1.1 Manage Terminal Access
2.8.1.2 Manage Freight Pickup and Delivery
2.8.1.3 Manage Freight Release
2.8.1.4 Provide Intermodal Terminal Operator Interface
2.8.1.5 Provide Container Tracking
ITS Roadway Equipment Roadway Signal Control 1.1.1.1 Process Traffic Sensor Data
1.2.7.1.1 Process Indicator Output Data for Roads
1.2.7.1.2 Manage Local Signal Priority and Preemption Requests
1.2.7.1.3 Provide Device Interface for Field Management Stations
1.2.7.1.4 Process Signal Control Conflict Monitoring
1.2.7.2.1 Monitor Roadside Equipment Operation
1.2.7.2.4 Provide Device Interface to Other Roadway Devices
Traffic Management Center TMC Signal Control 1.1.2.2 Process Traffic Data
1.1.2.5 Process Vehicle Situation Data
1.1.4.1 Retrieve Traffic Data
1.1.4.4 Manage Traffic Archive Data
1.1.5 Exchange Data with Other Traffic Centers
1.2.1 Select Strategy
1.2.2.2 Determine Indicator State for Road Management
1.2.4.1 Output Control Data for Roads
1.2.6.1 Maintain Traffic and Sensor Static Data
1.2.8 Collect Traffic Field Equipment Fault Data

Physical

The physical diagram can be viewed in SVG or PNG format and the current format is SVG.
SVG Diagram
PNG Diagram


Display Legend in SVG or PNG

Includes Physical Objects:

Physical Object Class Description
Basic Commercial Vehicle Vehicle The 'Basic Commercial Vehicle' represents the commercial vehicle that hosts the on-board equipment that provides ITS capabilities. It includes the heavy vehicle databus and all other interface points between on-board systems and the rest of the commercial vehicle. This vehicle is used to transport goods, is operated by a professional driver and typically administered as part of a larger fleet. Commercial Vehicle classification applies to all goods transport vehicles ranging from small panel vans used in local pick-up and delivery services to large, multi-axle tractor-trailer rigs operating on long haul routes.
Commercial Vehicle Driver Vehicle The 'Commercial Vehicle Driver' represents the people that operate vehicles transporting goods, including both long haul trucks and local pick-up and delivery vans. This physical object is complementary to the Driver physical object in that it represents those interactions which are unique to Commercial Vehicle Operations. Information flowing from the Commercial Vehicle Driver includes those system inputs specific to Commercial Vehicle Operations.
Commercial Vehicle OBE Vehicle The Commercial Vehicle On-Board Equipment (OBE) resides in a commercial vehicle and provides the sensory, processing, storage, and communications functions necessary to support safe and efficient commercial vehicle operations. It provides two-way communications between the commercial vehicle drivers, their fleet managers, attached freight equipment, and roadside officials. A separate 'Vehicle OBE' physical object supports vehicle safety and driver information capabilities that apply to all vehicles, including commercial vehicles. The Commercial Vehicle OBE supplements these general ITS capabilities with capabilities that are specific to commercial vehicles.
Connected Vehicle Roadside Equipment Field 'Connected Vehicle Roadside Equipment' (CV RSE) represents the Connected Vehicle roadside devices (i.e., Roadside Units (RSUs)) equipped with short range wireless (SRW) communications technology, as well as any other supporting equipment that leverage the RSU and are not described by other objects (e.g., a local roadside processor). CVRSE are used to send messages to, and receive messages from, nearby vehicles and personal devices equipped with compatible communications technology. Communications with adjacent field equipment and back office centers that monitor and control the RSE are also supported. This device operates from a fixed position and may be permanently deployed or a portable device that is located temporarily in the vicinity of a traffic incident, road construction, or a special event. It includes a processor, data storage, and communications capabilities that support secure communications with passing vehicles, other field equipment, and centers.
Fleet and Freight Management Center Center The 'Fleet and Freight Management Center' provides the capability for commercial drivers and fleet-freight managers to receive real-time routing information and access databases containing vehicle and/or freight equipment locations as well as carrier, vehicle, freight equipment and driver information. The 'Fleet and Freight Management Center' also provides the capability for fleet managers to monitor the safety and security of their commercial vehicle drivers and fleet.
Intermodal Terminal Field The 'Intermodal Terminal' represents the terminal areas corresponding to modal change points. This includes interfaces between roadway freight transportation and air, rail, and/or water shipping modes. The basic unit of cargo handled by the Intermodal Terminal physical object is the container; less-than-container load handling is typically handled at a different facility (i.e., Freight Consolidation Station). The Intermodal Terminal can include electronic gate control for entrance and exit from the facility, automated guidance of vehicles within the facility, alerting appropriate parties of container arrivals and departures, and inventory and location of temporarily stored containers.
ITS Roadway Equipment Field 'ITS Roadway Equipment' represents the ITS equipment that is distributed on and along the roadway that monitors and controls traffic and monitors and manages the roadway. This physical object includes traffic detectors, environmental sensors, traffic signals, highway advisory radios, dynamic message signs, CCTV cameras and video image processing systems, grade crossing warning systems, and ramp metering systems. Lane management systems and barrier systems that control access to transportation infrastructure such as roadways, bridges and tunnels are also included. This object also provides environmental monitoring including sensors that measure road conditions, surface weather, and vehicle emissions. Work zone systems including work zone surveillance, traffic control, driver warning, and work crew safety systems are also included.
Traffic Management Center Center The 'Traffic Management Center' monitors and controls traffic and the road network. It represents centers that manage a broad range of transportation facilities including freeway systems, rural and suburban highway systems, and urban and suburban traffic control systems. It communicates with ITS Roadway Equipment and Connected Vehicle Roadside Equipment (RSE) to monitor and manage traffic flow and monitor the condition of the roadway, surrounding environmental conditions, and field equipment status. It manages traffic and transportation resources to support allied agencies in responding to, and recovering from, incidents ranging from minor traffic incidents through major disasters.

Includes Functional Objects:

Functional Object Description Physical Object
CV On-Board Signal Priority 'CV On-board Signal Priority' provides the capability for commercial vehicles to determine eligibility for priority and request signal priority at signalized intersections, ramps, and interchanges through short range communication with traffic control equipment at the roadside. Commercial Vehicle OBE
Freight Administration and Management 'Freight Administration and Management' manages the movement of freight from source to destination. It interfaces to intermodal customers to setup and schedule transportation and coordinates with intermodal terminals and freight consolidation stations to coordinate the shipment. It coordinates with the appropriate government agencies to expedite the movement of trucks, their drivers, and their cargo across international borders. The application monitors the status of the freight and freight equipment (container, trailer, or chassis) and monitors freight location and compares it against the planned route. Fleet and Freight Management Center
Roadway Signal Control 'Roadway Signal Control' includes the field elements that monitor and control signalized intersections. It includes the traffic signal controllers, detectors, conflict monitors, signal heads, and other ancillary equipment that supports traffic signal control. It also includes field masters, and equipment that supports communications with a central monitoring and/or control system, as applicable. The communications link supports upload and download of signal timings and other parameters and reporting of current intersection status. It represents the field equipment used in all levels of traffic signal control from basic actuated systems that operate on fixed timing plans through adaptive systems. It also supports all signalized intersection configurations, including those that accommodate pedestrians. In advanced, future implementations, environmental data may be monitored and used to support dilemma zone processing and other aspects of signal control that are sensitive to local environmental conditions. ITS Roadway Equipment
RSE Intersection Management 'RSE Intersection Management' uses short range communications to support connected vehicle applications that manage signalized intersections. It communicates with approaching vehicles and ITS infrastructure (e.g., the traffic signal controller) to enhance traffic signal operations. Coordination with the ITS infrastructure also supports conflict monitoring to ensure the RSE output and traffic signal control output are consistent and degrade in a fail safe manner. This object also has the required functionalities for optimizing Signal Phase and Timing (SPaT), sending necessary commands to traffic signal controller to execute the optimized SPaT, and updating SPaT in real-time. Connected Vehicle Roadside Equipment
Terminal Management 'Terminal Management' supports the operation of the ground transportation aspects of an intermodal terminal. The key capabilities include the ability to identify and control vehicle traffic entering and departing the facility, guide vehicles to loading and unloading points, maintain site security and monitor container integrity, provide an interface to Customs as appropriate, and acknowledge container pickup and drop-off. Other capabilities include the ability to track container locations within the facility, manage any other required assets, like truck chassis, and provide reservation services to manage congestion at busy terminals. This application also provides information to support load matching services for drayage operators. Intermodal Terminal
TMC Signal Control 'TMC Signal Control' provides the capability for traffic managers to monitor and manage the traffic flow at signalized intersections. This capability includes analyzing and reducing the collected data from traffic surveillance equipment and developing and implementing control plans for signalized intersections. Control plans may be developed and implemented that coordinate signals at many intersections under the domain of a single Traffic Management Center and are responsive to traffic conditions and adapt to support incidents, preemption and priority requests, pedestrian crossing calls, etc. This may include adaptive traffic control systems (ATCS) that adjust signal timings based on traffic conditions, demand, and system capacity. It also supports all signalized intersection configurations, including those that accommodate pedestrians. Traffic Management Center
Vehicle Basic Safety Communication 'Vehicle Basic Safety Communication' exchanges current vehicle characteristics, location, and motion (including past and intended maneuver) information with other vehicles in the vicinity and the infrastructure, uses that information to calculate vehicle paths, and warns the driver when the potential for an impending collision is detected. If available, map data is used to filter and interpret the relative location and motion of vehicles in the vicinity. Information from on-board sensors (e.g., radars and image processing) are also used, if available, in combination with the V2V communications to detect non-equipped vehicles and corroborate connected vehicle data. This object represents a broad range of implementations ranging from basic Vehicle Awareness Devices that only broadcast vehicle location and motion and provide no driver warnings to advanced integrated safety systems that coordinate maneuvers and may, in addition to warning the driver, provide collision warning information to support automated control functions that can support control intervention. This object can also support broadcasting other vehicle information required for passing through a specific roadway segment such as variables that describe vehicle's characteristics and parameters, driver's preferences in terms of vehicle motion and behavior, etc. Vehicle
Vehicle Intersection Movement 'Vehicle Intersection Movement' uses short-range wireless communications to monitor other connected vehicles at intersections and support the safe movement of the vehicle through the intersection by receiving and processing signal phase and timing messages from the intersection. Driver warnings are provided and the application may also optionally take control of the vehicle to avoid collisions, in coordination with Vehicle Control Automation. The application will also notify the infrastructure and other vehicles if it detects an unsafe infringement on the intersection. Vehicle

Includes Information Flows:

Information Flow Description
cv driver information presentation Presentation of information to the commercial vehicle driver that includes current status of on-board systems.
cv driver input This flow represents the tactile or auditory interface with ITS equipment containing the commercial vehicle driver and vehicle information. This flow contains inquiries to the commercial vehicle managing system, interaction with on-board equipment including setup, configuration, and initiation of self tests, and entry of carrier, driver, vehicle, and route information.
driver information Regulatory, warning, guidance, and other information provided to the driver to support safe and efficient vehicle operation.
driver to fleet request Requests from the driver and vehicle for routing, payment, and enrollment information.
fleet to driver update Updated instructions to the driver including dispatch, routing, travel and parking information, and special instructions. Special instructions include incident management instruction, operational tasks, impacted transport orders in case of an incident, task descriptions with trip/route/load plan, transport order status information, driver information, vehicle information, cargo information and trip information.
freight transportation status A time-stamped status of a freight shipment as it passes through the supply chain from manufacturer through arrival at its final destination; including cargo movement logs, routing information, and cargo ID’s. This includes cargo status, current operation, information on incidents associated with the cargo, and identification of delays/penalties.
host commercial vehicle status Information provided to the ITS on-board equipment from other systems on the Commercial Vehicle Platform.
intermodal freight event information Plans for movement of intermodal freight from the depot area possibly impacting traffic. May also include requests for special treatment at traffic signals or dynamic lane management systems.
intermodal freight traffic information Information on traffic conditions affecting the depot including information concerning any special traffic control accommodations or restrictions for commercial vehicles.
intersection control status Status data provided by the traffic signal controller including phase information, alarm status, and priority/preempt status.
intersection geometry The physical geometry of an intersection covering the location and width of each approaching lane, egress lane, and valid paths between approaches and egresses. This flow also defines the location of stop lines, cross walks, specific traffic law restrictions for the intersection (e.g., turning movement restrictions), and other elements that support calculation of a safe and legal vehicle path through the intersection.
intersection management application info Intersection and device configuration data, including intersection geometry, and warning parameters and thresholds. This flow also supports remote control of the application so the application can be taken offline, reset, or restarted.
intersection management application status Infrastructure application status including current operational state and status of the field device and a log of operations.
intersection status Current signal phase and timing information for all lanes at a signalized intersection. This flow identifies active lanes and lanes that are being stopped and specifies the length of time that the current state will persist for each lane. It also identifies signal priority and preemption status and pedestrian crossing status information where applicable. It may also include future signal phase and timing information.
right-of-way request notification Notice that a request has occurred for signal prioritization, signal preemption, pedestrian call, multi-modal crossing activation, or other source for right-of-way.
signal control commands Control of traffic signal controllers or field masters including clock synchronization.
signal control status Operational and status data of traffic signal control equipment including operating condition and current indications.
signal priority request Request from a vehicle for priority at an intersection. The request may include the priority level, the desired time and duration of service, and the intended travel path through the intersection. This flow may also allow the originator to cancel a previously issued request for priority.
signal priority service request A service request for vehicle priority issued to a traffic signal controller. The request includes the priority level, and may include other parameters such as the desired time and duration of service, and the intended travel path through the intersection. This flow also allows the originator to cancel a previously issued request for priority.
signal priority status In response to a request for signal priority, this flow indicates the status of the priority or preemption request.
vehicle location and motion Data describing the vehicle's location in three dimensions, heading, speed, acceleration, braking status, and size.

Goals and Objectives

Associated Planning Factors and Goals

Planning Factor Goal

Associated Objective Categories

Objective Category

Associated Objectives and Performance Measures

Objective Performance Measure


 
Since the mapping between objectives and service packages is not always straight-forward and often situation-dependent, these mappings should only be used as a starting point. Users should do their own analysis to identify the best service packages for their region.

Needs and Requirements

Need Functional Object Requirement
01 Traffic Management needs to collect data from freight facilities and commercial vehicle fleet management in order to support traffic signal system optimization for commercial vehicles. Freight Administration and Management 01 The center shall collect data from the commercial vehicles carrying freight or from the freight equipment itself. Data includes container, trailer, or chassis information regarding identity, type, location, brake wear data, mileage, seal number/type, door open/close status, chassis bare/covered status, tethered/untethered status, bill of lading, and sensor status.
Terminal Management 01 The facility shall send requests to traffic management centers for special treatment at traffic signals for the movement of intermodal freight from the depot area.
02 The facility shall provide status of a freight shipment; including cargo movement logs, routing information, and cargo ID’s.
02 Traffic Management needs to process traffic and commercial vehicle data in order to provide commercial vehicle signal priority for the efficient movement of freight. CV On-Board Signal Priority 01 The commercial vehicle shall request priority at a signalized intersection, including signals at the entrance to or exit from an intermodal shipping facility.
02 The commercial vehicle shall provide vehicle location and motion information to local connected vehicle equipment near signalized intersections.
Roadway Signal Control 11 The field element shall receive request for commercial vehicle signal priority.
RSE Intersection Management 01 The field element shall communicate with passing vehicles to provide the current signal phase and timing information for all lanes and approaches at a signalized intersection.
07 The field element shall determine when special vehicles requesting preemption or priority at a signal are authorized to do so based on their digital credentials.
TMC Signal Control 10 The center shall adjust signal timing in response to a signal prioritization, signal preemption, pedestrian call, multi-modal crossing activation, or other requests for right-of-way.
11 The center shall collect commercial vehicle data (e.g., characteristics, route, schedule) for intermodal freight events.
03 Traffic Management needs to communicate with field equipment to provide commercial vehicle signal priority commands to the intersection. Roadway Signal Control 12 The field element shall report current commercial vehicle priority status to the center.
RSE Intersection Management 04 The field element shall receive signal priority/preemption requests from vehicles.
04 The Commercial Vehicle Driver needs to progress through his arterial route safely and efficiently. RSE Intersection Management 01 The field element shall communicate with passing vehicles to provide the current signal phase and timing information for all lanes and approaches at a signalized intersection.
07 The field element shall determine when special vehicles requesting preemption or priority at a signal are authorized to do so based on their digital credentials.
09 The field element shall collect current signal phase and timing data from the traffic signal controller.
Vehicle Basic Safety Communication 06 The vehicle shall exchange location and motion information with roadside equipment and nearby vehicles.
Vehicle Intersection Movement 03 The vehicle shall receive intersection signal timing information in order for the vehicle to determine if it will safely cross the intersection given its current location and speed.

Related Sources

Document Name Version Publication Date
None


Security

In order to participate in this service package, each physical object should meet or exceed the following security levels.

Physical Object Security
Physical Object Confidentiality Integrity Availability Security Class
Basic Commercial Vehicle  
Commercial Vehicle OBE High High Moderate Class 4
Connected Vehicle Roadside Equipment Moderate High Moderate Class 3
Fleet and Freight Management Center High High Moderate Class 4
Intermodal Terminal Moderate Moderate Moderate Class 2
ITS Roadway Equipment Moderate High Moderate Class 3
Traffic Management Center Moderate High Moderate Class 3



In order to participate in this service package, each information flow triple should meet or exceed the following security levels.

Information Flow Security
Source Destination Information Flow Confidentiality Integrity Availability
Basis Basis Basis
Basic Commercial Vehicle Commercial Vehicle OBE host commercial vehicle status Moderate Moderate Moderate
This can include some sensitive data. However, other data, such as vehicle location and motion will then be broadcast. There also may be proprietary information included in this. This is used later on to determine whether a vehicle should request priority at an intersection. If this information is incorrect the vehicle may make false requests. All other flows that use the data from this flow have a MODERATE integrity requirement, therefore, this must also have a MODERATE integrity requirement. This information would need to be available immediately for the application to work.
Commercial Vehicle Driver Commercial Vehicle OBE cv driver input Moderate Moderate Moderate
Commercial Vehicle Operations human interfaces should not be casually viewable for competitive and physical security reasons. Data should be correct as it relates to CVO, however there is generally another mechanism to double-check this data, which is why it is MODERATE and not HIGH. Flow should be available as it relates to CVO, however there is generally another mechanism through which this data might be received, which is why it is MODERATE and not HIGH.
Commercial Vehicle OBE Commercial Vehicle Driver cv driver information presentation Low Moderate Moderate
This data is informing the driver of operational information that is relevant to the operation of the vehicle. It should not contain anything sensitive, and does not matter if another person can observe it. Data should be correct as it relates to CVO, however there is generally another mechanism to double-check this data, which is why it is MODERATE and not HIGH. Flow should be available as it relates to CVO, however there is generally another mechanism through which this data might be received, which is why it is MODERATE and not HIGH.
Commercial Vehicle OBE Connected Vehicle Roadside Equipment signal priority request Not Applicable Moderate Low
There is no sensitive or confidential information within this messages. Additionally, it could be inferred by observing either the presence of a priority-requesting vehicle near an intersection, or the effect on the timing of the intersection. This is also transmitted as a result of broadcast data. Only specific vehicles that have been granted authorization to receive priority/preemption should be able to send this request. Allowing other vehicles to send it could negatively impact the performance of the traffic signal network, so authentication and integrity mechanisms must ensure the message cannot be forged or altered. If the CVRSE does not receive any requests, the vehicle may not receive the priority it requested. In the worst case scenario the vehicle would be forced to wait at some lights until they turned green. It would be more useful for a device to support this application, and only have some messages received, than to not support this application at all.
Commercial Vehicle OBE Fleet and Freight Management Center driver to fleet request High Moderate Moderate
Contains trip and payment details that if disclosed would compromise the driver, load and carrier. Payment details need to be correct or the vehicle may be delayed. Likely limited in scope to individual vehicles that suffer corrupted messages. If this flow is not available the commercial vehicle in question will be delayed and/or misrouted, which will inconvenience that vehicle, costing time and money.
Connected Vehicle Roadside Equipment Commercial Vehicle OBE signal priority status Low Moderate Low
Not much could be learned by observing this flow, just the state of the priority request and the identity of the requester. Both of those are information that can be gleaned by physical observation, and give little advantage to an observer. Signal priority status information enables the receiving vehicle to proceed with more surety toward's its next stop; while there are obvious redundancies, a degree of confidence in the state of the message is required for user acceptance if nothing else. The most important aspect of this flow is the initiating request and hopefull success of that priority message; if that succeeds then the signal will turn in the vehicle's favor, making this flow a 'nice-to-have' that should be correct if it arrives, but is not necessary for the priority application to function.
Connected Vehicle Roadside Equipment ITS Roadway Equipment signal priority service request Moderate Moderate Low
There is no sensitive or confidential information within this messages. Additionally, it could be inferred by observing either the presence of a priority-requesting vehicle near an intersection, or the effect on the timing of the intersection. This is also transmitted as a result of broadcast data; however, all communications between field infrastructure should be protected from viewing to prevent attackers from analyzing traffic and developing attack methods. The RSE is transmitting a request to the ITS RE on behalf of a priority-requesting vehicle. It should only be making requests on behalf of an approved vehicle. A corrupted request may lead to a transit vehicle not receiving a green light after requesting it. In this case, this may lead to traffic delays. If an unapproved vehicle is able to forge these requests, they may cause larger scale traffic delays. If the ITS RE does not receive any requests, the vehicle may not receive the priority it requested. In the worst case scenario the vehicle would be forced to wait at some lights until they turned green. It would be more useful for a device to support this application, and only have some messages received, than to not support this application at all.
Connected Vehicle Roadside Equipment Traffic Management Center intersection management application status Moderate Moderate Low
This information could be of interest to a malicious individual who is attempting to determine the best way to accomplish a crime. As such it would be best to not make it easily accessible. May be LOW in some cases. If this is compromised, it could send unnecessary maintenance workers, or worse report plausible data that is erroneous. From THEA: should be able to cope with some bad information on the status and record of alerts/warnings; aggregate info; however could cause appearance of excessive traffic violations or unnecessary maintenance caused if data is compromised (operational state, status, log); should not affect the application functionality Incident status information should be presented in timely fashion as large scale mobility and safety issues are related. There are other mechanisms for reporting this information however, thus MODERATE. From THEA: Only limited adverse effect of info is not timely/readily available
Fleet and Freight Management Center Commercial Vehicle OBE fleet to driver update High Moderate Moderate
Contains PII, routing instructions and tasking, predictive of vehicle future, all of which if compromised would provide leverage over vehicle, driver and owner. Contains a lot of information dedicated to the individual vehicle, any of which if incorrect or corrupted would negatively affect the vehicle and driver. There is a great deal of informatino in this flow that would be challenging to assemble through other sources. A delay in receiving this information would negatively affect the vehicle and driver.
Fleet and Freight Management Center Intermodal Terminal freight transportation status Moderate Moderate Moderate
Contains company information including load delivery specifics. While possibly not competitive, could be considered 'need-to-know', as anyone not providing transport services could have minimal legitimate use for this information. Possible abuses could leverage arrival and delivery information or transport operator locations. CVO decisions including job acceptance, routing and work planning are impacted by the quality of this data, so incorrect, unavailable or fraudulent data could have a significant financial impact. CVO decisions including job acceptance, routing and work planning are impacted by the quality of this data, so incorrect, unavailable or fraudulent data could have a significant financial impact.
Intermodal Terminal Traffic Management Center intermodal freight event information Moderate Moderate Moderate
While this likely does not contain any private or competitive data, it may contain a large bundle of freight movement information, that if observed by a hostile third party, would provide a snapshot that enabled that attacker to identify targets without needing to be physically present. Traffic management decisions are impacted by the quality of this data, so incorrect, unavailable or fraudulent data could have a significant financial impact. Traffic management decisions are impacted by the quality of this data, so incorrect, unavailable or fraudulent data could have a significant financial impact.
ITS Roadway Equipment Commercial Vehicle Driver driver information Not Applicable High Moderate
This data is sent to all drivers and is also directly observable, by design. This is the primary signal trusted by the driver to decide whether to go through the intersection and what speed to go through the intersection at; if it’s wrong, accidents will happen. If the lights are out you have to get a policeman to direct traffic – expensive and inefficient and may cause a knock-on effect due to lack of coordination with other intersections.
ITS Roadway Equipment Connected Vehicle Roadside Equipment intersection control status Moderate High Moderate
This data is intentionally transmitted to everyone via a While this information is broadcast and can also be determined via other visual indicators, all communications between field infrastructure should be protected from viewing to prevent attackers from analyzing traffic and developing attack methods. If this is compromised, the Roadway Equipment and Roadside Equipment will be sending messages that are inconsistent with each other, leading to confusion and possible accidents. If this is down, the RSE doesn’t get the information it needs to stay in synch with the actual signal state, reducing or eliminating the value add from having this application. The RSE must detect a lack of availability and choose not to send out-of-date information, so a failure of availability could be interpreted as having the same value as Integrity. However, this data is semi-predictable and there are other indicators (such as the lights themselves) of the intersection status. From NYC, who believe this should be HIGH for some applications: If this is down, the RSE doesn’t get the information it needs to stay in synch with the actual signal state, reducing or eliminating the value add from having this application. The RSE must detect a lack of availability and choose not to send out-of-date information, so a failure of availability cannot have worse consequences than a failure of integrity which we have previously assessed at HIGH.
ITS Roadway Equipment Traffic Management Center right-of-way request notification Low Moderate Moderate
This can be reasonably guessed based on observing the ITS RE’s environment. It is obvious when a bus approaches an intersection. Invalid messages could lead to an unauthorized user gaining signal priority at an intersection. This could also be used to delay traffic, which could lead to a financial impact on the community. However, the traffic signal will have controls in place to ensure that it does not display an illegal configuration (such as green in every direction). Even if all of the Right-of-way Requests are not passed along from an ITS RE, the intersection will still operate as normal. There are other existing methods to assist a right-of-way requesting vehicle safely traveling through an intersection, such as lights and sirens, which prevent this from being a HIGH. DISC: THEA and NYC believe this to be LOW: "not necessary for the app to work; can cope with not having immediately available data"
ITS Roadway Equipment Traffic Management Center signal control status Low High Moderate
The current conditions of an ITS RE are completely observable, by design. This influences the TMC response to a right-of-way request. It should be as accurate as the right-of-way request themselves. For some applications (ISIG) this need only be moderate. Per THEA: info needs to be accurate and should not be tampered to enable effective monitoring and control by the TMC. DISC: THEA believes this to be MODERATE: "info needs to be accurate and should not be tampered to enable effective monitoring and control by the TMC; should be as accurate as the right of way request". NYC:TMC doesn’t play an active role in this application, i.e. even if the information contained in this flow were incorrect, it is unlikely to affect the outcome of this application one way or the other. On some applications NYC has this MODERATE though. RES: This value can obviously change a lot depending on the application context. The TMC will need the current status of the ITS RE in order to make an educated decision. If it is unavailable, the system is unable to operate. However, a few missed messages will not have a catastrophic impact. From NYC: TMC doesn’t play an active role in this application, i.e. even if it is unavailable, it is unlikely to affect the outcome of this application one way or the other. RES: This value can change a lot depending on the application context.
Traffic Management Center Connected Vehicle Roadside Equipment intersection management application info Moderate High Low
Proprietary configuration data with warning parameters and thresholds. should be accurate and not be tampered with; could enable outside control of application This message is an indication of a potential hazard. If it isn’t received it increases the risk to other road users. If a vehicle is infringing on an intersection, it must report this.
Traffic Management Center Intermodal Terminal intermodal freight traffic information Moderate Moderate Moderate
While this likely does not contain any private or competitive data, it may contain a large bundle of freight movement information, that if observed by a hostile third party, would provide a snapshot that enabled that attacker to identify targets without needing to be physically present. CVO decisions including job acceptance, routing and work planning are impacted by the quality of this data, so incorrect, unavailable or fraudulent data could have a significant financial impact. CVO decisions including job acceptance, routing and work planning are impacted by the quality of this data, so incorrect, unavailable or fraudulent data could have a significant financial impact.
Traffic Management Center ITS Roadway Equipment signal control commands Moderate High Moderate
Control flows, even for seemingly innocent devices, should be kept confidential to minimize attack vectors. While an individual installation may not be particularly impacted by a cyberattack of its sensor network, another installation might be severely impacted, and different installations are likely to use similar methods, so compromising one leads to compromising all. DISC: NYC believes this to be LOW: "The result of this will be directly observable." Invalid messages could lead to an unauthorized user gaining control of an intersection. This could also be used to bring traffic to a standstill, which could lead to a large financial impact on the community. DISC: NYC believes this to be MODERATE: The signal timing is critical to the intersection operation; incorrect signal timing can lead to significant congestion and unreliable operation; while unsafe operation is controlled by the cabinet monitoring system, attackers could “freeze” the signal or call a preemption. RES: This will vary depending on the application and implementation. These messages are important to help with preemption and signal priority applications. Without them, these applications mayl not work. However, if these signals are not received, the ITS RE will continue to function using its default configuration. The TMC should have an acknowledgement of the receipt of a message. DISC: NYC blieves this to be LOW: TMC doesn’t play an active role in this application, i.e. even if it is unavailable, it is unlikely to affect the outcome of this application one way or the other. RES: This will vary depending on the application and implementation.
Traffic Management Center ITS Roadway Equipment signal priority service request Not Applicable Moderate Low
There is no sensitive or confidential information within this messages. Additionally, it could be inferred by observing either the presence of a priority-requesting vehicle near an intersection, or the effect on the timing of the intersection. This is also transmitted as a result of broadcast data. The TMC is transmitting a request to the ITS RE on behalf of a priority-requesting vehicle. It should only be making requests on behalf of an approved vehicle. A corrupted request may lead to a vehicle not receiving a green light after requesting it. In this case, this may lead to traffic delays. If an unapproved vehicle is able to forge these requests, they may cause larger scale traffic delays. If the ITS RE does not receive any requests, the vehicle may not receive the priority it requested. In the worst case scenario the vehicle would be forced to wait at some lights until they turned green. It would be more useful for a device to support this application, and only have some messages received, than to not support this application at all.

Standards

The following table lists the standards associated with physical objects in this service package. For standards related to interfaces, see the specific information flow triple pages. These pages can be accessed directly from the SVG diagram(s) located on the Physical tab, by clicking on each information flow line on the diagram.

NameTitlePhysical Object
CTI 4001 RSU Roadside Unit (RSU) Standard Connected Vehicle Roadside Equipment
CTI 4501 CI Implementation Guide Connected Intersections Implementation Guide Connected Vehicle Roadside Equipment
ISO 24100 Probe Vehicle Data Protection Intelligent transport systems -- Basic principles for personal data protection in probe vehicle information services Traffic Management Center
ITE 5201 ATC Advanced Transportation Controller ITS Roadway Equipment
ITE 5202 ATC Model 2070 Model 2070 Controller Standard ITS Roadway Equipment
ITE 5301 ATC ITS Cabinet Intelligent Transportation System Standard Specification for Roadside Cabinets ITS Roadway Equipment
ITE 5401 ATC API Application Programming Interface Standard for the Advanced Transportation Controller ITS Roadway Equipment
NEMA TS 8 Cyber and Physical Security Cyber and Physical Security for Intelligent Transportation Systems ITS Roadway Equipment
Traffic Management Center
NEMA TS2 Traffic Controller Assemblies Traffic Controller Assemblies with NTCIP Requirements ITS Roadway Equipment
SAE J3361 Antenna requirements V2X Antenna Coverage and Test Requirements for US FHWA Class 1 and Class 3-13 Class Vehicles Commercial Vehicle OBE
SAE J5001 OBU Standard Onboard Unit Standard for Connected Vehicles Commercial Vehicle OBE




System Requirements

No System Requirements