Parent Service Package: PT17
< < PT16.2 : PT17.1 : PT18.1 > >

PT17.1: Transit Connection Protection Implementation

This 'implementation' is a holistic view of the PT17 service package, including all Physical Objects, Functional Objects, and Triples associated with the service package. It distinguishes between items that are fundamental to the service and items that are optional. Your specific implementation is likely to include the fundamental items and selected optional items, based on your specific project requirements.

Relevant Regions: Australia, Canada, European Union, and United States

Enterprise

Development Stage Roles and Relationships

Installation Stage Roles and Relationships

Operations and Maintenance Stage Roles and Relationships
(hide)

Source Destination Role/Relationship
Alternate Mode Transportation Center MaintainerAlternate Mode Transportation Center Maintains
Alternate Mode Transportation Center ManagerAlternate Mode Transportation Center Manages
Alternate Mode Transportation Center ManagerAlternate Mode Transportation Center Operator System Usage Agreement
Alternate Mode Transportation Center OperatorAlternate Mode Transportation Center Operates
Alternate Mode Transportation Center OwnerAlternate Mode Transportation Center Maintainer System Maintenance Agreement
Alternate Mode Transportation Center OwnerAlternate Mode Transportation Center Manager Operations Agreement
Alternate Mode Transportation Center OwnerTransit Management Center Maintainer Maintenance Data Exchange Agreement
Alternate Mode Transportation Center OwnerTransit Management Center Owner Information Exchange Agreement
Alternate Mode Transportation Center OwnerTransit Management Center User Service Usage Agreement
Alternate Mode Transportation Center OwnerTransit Operations Personnel Application Usage Agreement
Alternate Mode Transportation Center SupplierAlternate Mode Transportation Center Owner Warranty
Basic Transit Vehicle MaintainerBasic Transit Vehicle Maintains
Basic Transit Vehicle ManagerBasic Transit Vehicle Manages
Basic Transit Vehicle ManagerTransit Vehicle Operator System Usage Agreement
Basic Transit Vehicle OwnerBasic Transit Vehicle Maintainer System Maintenance Agreement
Basic Transit Vehicle OwnerBasic Transit Vehicle Manager Operations Agreement
Basic Transit Vehicle OwnerTransit Vehicle OBE Maintainer Maintenance Data Exchange Agreement
Basic Transit Vehicle OwnerTransit Vehicle OBE Owner Expectation of Data Provision
Basic Transit Vehicle OwnerTransit Vehicle OBE User Service Usage Agreement
Basic Transit Vehicle OwnerTransit Vehicle Operator Application Usage Agreement
Basic Transit Vehicle OwnerTransit Vehicle Operator Vehicle Operating Agreement
Basic Transit Vehicle SupplierBasic Transit Vehicle Owner Warranty
Maint and Constr Field PersonnelPersonal Information Device Operates
Other Transit Management Centers MaintainerOther Transit Management Centers Maintains
Other Transit Management Centers ManagerOther Transit Management Centers Manages
Other Transit Management Centers ManagerOther Transit Management Centers Operator System Usage Agreement
Other Transit Management Centers OperatorOther Transit Management Centers Operates
Other Transit Management Centers OwnerOther Transit Management Centers Maintainer System Maintenance Agreement
Other Transit Management Centers OwnerOther Transit Management Centers Manager Operations Agreement
Other Transit Management Centers OwnerTransit Management Center Maintainer Maintenance Data Exchange Agreement
Other Transit Management Centers OwnerTransit Management Center Owner Information Exchange Agreement
Other Transit Management Centers OwnerTransit Management Center User Service Usage Agreement
Other Transit Management Centers OwnerTransit Operations Personnel Application Usage Agreement
Other Transit Management Centers SupplierOther Transit Management Centers Owner Warranty
Personal Information Device MaintainerPersonal Information Device Maintains
Personal Information Device ManagerMaint and Constr Field Personnel System Usage Agreement
Personal Information Device ManagerPersonal Information Device Manages
Personal Information Device OwnerPersonal Information Device Maintainer System Maintenance Agreement
Personal Information Device OwnerPersonal Information Device Manager Operations Agreement
Personal Information Device OwnerTransit Management Center Maintainer Maintenance Data Exchange Agreement
Personal Information Device OwnerTransit Management Center Owner Information Exchange and Action Agreement
Personal Information Device OwnerTransit Management Center User Service Usage Agreement
Personal Information Device OwnerTransit Operations Personnel Application Usage Agreement
Personal Information Device OwnerTransit Vehicle OBE Maintainer Maintenance Data Exchange Agreement
Personal Information Device OwnerTransit Vehicle OBE Owner Expectation of Data Provision
Personal Information Device OwnerTransit Vehicle OBE Owner Information Exchange and Action Agreement
Personal Information Device OwnerTransit Vehicle OBE User Service Usage Agreement
Personal Information Device OwnerTransit Vehicle Operator Application Usage Agreement
Personal Information Device SupplierPersonal Information Device Owner Warranty
Traffic Management Center MaintainerTraffic Management Center Maintains
Traffic Management Center ManagerTraffic Management Center Manages
Traffic Management Center ManagerTraffic Operations Personnel System Usage Agreement
Traffic Management Center OwnerTraffic Management Center Maintainer System Maintenance Agreement
Traffic Management Center OwnerTraffic Management Center Manager Operations Agreement
Traffic Management Center OwnerTransit Management Center Maintainer Maintenance Data Exchange Agreement
Traffic Management Center OwnerTransit Management Center Owner Information Provision Agreement
Traffic Management Center OwnerTransit Management Center User Service Usage Agreement
Traffic Management Center OwnerTransit Operations Personnel Application Usage Agreement
Traffic Management Center SupplierTraffic Management Center Owner Warranty
Traffic Operations PersonnelTraffic Management Center Operates
Transit Management Center MaintainerTransit Management Center Maintains
Transit Management Center ManagerTransit Management Center Manages
Transit Management Center ManagerTransit Operations Personnel System Usage Agreement
Transit Management Center OwnerAlternate Mode Transportation Center Maintainer Maintenance Data Exchange Agreement
Transit Management Center OwnerAlternate Mode Transportation Center Operator Application Usage Agreement
Transit Management Center OwnerAlternate Mode Transportation Center Owner Information Exchange Agreement
Transit Management Center OwnerAlternate Mode Transportation Center User Service Usage Agreement
Transit Management Center OwnerMaint and Constr Field Personnel Application Usage Agreement
Transit Management Center OwnerOther Transit Management Centers Maintainer Maintenance Data Exchange Agreement
Transit Management Center OwnerOther Transit Management Centers Operator Application Usage Agreement
Transit Management Center OwnerOther Transit Management Centers Owner Information Exchange Agreement
Transit Management Center OwnerOther Transit Management Centers User Service Usage Agreement
Transit Management Center OwnerPersonal Information Device Maintainer Maintenance Data Exchange Agreement
Transit Management Center OwnerPersonal Information Device Owner Information Exchange Agreement
Transit Management Center OwnerPersonal Information Device User Service Usage Agreement
Transit Management Center OwnerTransit Management Center Maintainer System Maintenance Agreement
Transit Management Center OwnerTransit Management Center Manager Operations Agreement
Transit Management Center OwnerTransit Vehicle OBE Maintainer Maintenance Data Exchange Agreement
Transit Management Center OwnerTransit Vehicle OBE Owner Information Exchange Agreement
Transit Management Center OwnerTransit Vehicle OBE User Service Usage Agreement
Transit Management Center OwnerTransit Vehicle Operator Application Usage Agreement
Transit Management Center OwnerTraveler Application Usage Agreement
Transit Management Center OwnerTraveler Support Equipment Maintainer Maintenance Data Exchange Agreement
Transit Management Center OwnerTraveler Support Equipment Owner Information Exchange Agreement
Transit Management Center OwnerTraveler Support Equipment User Service Usage Agreement
Transit Management Center SupplierTransit Management Center Owner Warranty
Transit Operations PersonnelTransit Management Center Operates
Transit Vehicle OBE MaintainerTransit Vehicle OBE Maintains
Transit Vehicle OBE ManagerTransit Vehicle OBE Manages
Transit Vehicle OBE ManagerTransit Vehicle Operator System Usage Agreement
Transit Vehicle OBE OwnerMaint and Constr Field Personnel Application Usage Agreement
Transit Vehicle OBE OwnerPersonal Information Device Maintainer Maintenance Data Exchange Agreement
Transit Vehicle OBE OwnerPersonal Information Device Owner Expectation of Data Provision
Transit Vehicle OBE OwnerPersonal Information Device User Service Usage Agreement
Transit Vehicle OBE OwnerTransit Management Center Maintainer Maintenance Data Exchange Agreement
Transit Vehicle OBE OwnerTransit Management Center Owner Information Exchange Agreement
Transit Vehicle OBE OwnerTransit Management Center User Service Usage Agreement
Transit Vehicle OBE OwnerTransit Operations Personnel Application Usage Agreement
Transit Vehicle OBE OwnerTransit Vehicle OBE Maintainer System Maintenance Agreement
Transit Vehicle OBE OwnerTransit Vehicle OBE Manager Operations Agreement
Transit Vehicle OBE SupplierTransit Vehicle OBE Owner Warranty
Transit Vehicle OperatorBasic Transit Vehicle Operates
Transit Vehicle OperatorTransit Vehicle OBE Operates
TravelerTraveler Support Equipment Operates
Traveler Support Equipment MaintainerTraveler Support Equipment Maintains
Traveler Support Equipment ManagerTraveler System Usage Agreement
Traveler Support Equipment ManagerTraveler Support Equipment Manages
Traveler Support Equipment OwnerTransit Management Center Maintainer Maintenance Data Exchange Agreement
Traveler Support Equipment OwnerTransit Management Center Owner Information Exchange Agreement
Traveler Support Equipment OwnerTransit Management Center User Service Usage Agreement
Traveler Support Equipment OwnerTransit Operations Personnel Application Usage Agreement
Traveler Support Equipment OwnerTraveler Support Equipment Maintainer System Maintenance Agreement
Traveler Support Equipment OwnerTraveler Support Equipment Manager Operations Agreement
Traveler Support Equipment SupplierTraveler Support Equipment Owner Warranty

Functional

This service package includes the following Functional View PSpecs:

Physical Object Functional Object PSpec Number PSpec Name
Personal Information Device Personal Trip Planning and Route Guidance 6.8.1.1.1 Determine Personal Portable Device Guidance Method
6.8.1.1.2 Provide Personal Portable Device Dynamic Guidance
6.8.1.1.3 Provide Personal Portable Device Autonomous Guidance
6.8.1.2 Provide Personal Portable Device Guidance Interface
6.8.3.1 Get Traveler Personal Request
6.8.3.2 Provide Traveler with Personal Travel Information
6.8.3.3 Provide Traveler Personal Interface
6.8.3.5 Provide Traveler Transit Services Interface
7.5.3 Provide Personal Payment Device Interface
Transit Management Center Transit Center Connection Protection 4.1.5.2 Manage Transit Vehicle Deviations
4.1.6.1 Process Demand Responsive Transit Trip Request
4.1.8 Manage Individual Service Requests
4.2.1.3 Produce Transit Service Data for External Use
4.2.1.7 Provide Interface for Other Transit Management Data
4.2.1.8 Provide Interface for Transit Service Raw Data
7.4.1.5 Process Traveler Other Services Payments
Transit Center Multi-Modal Coordination 4.1.4 Collect and Process Transit Vehicle Data
4.1.5.1 Manage Transit Vehicle Operations
4.1.5.2 Manage Transit Vehicle Deviations
4.2.1.2 Generate Transit Schedules
4.2.1.3 Produce Transit Service Data for External Use
4.2.1.4 Provide Transit Operations Personnel Interface for Services Generation
4.2.1.7 Provide Interface for Other Transit Management Data
4.2.1.8 Provide Interface for Transit Service Raw Data
Transit Center Passenger Counting 4.1.4 Collect and Process Transit Vehicle Data
4.1.5.2 Manage Transit Vehicle Deviations
4.2.1.5 Manage Transit Operational Data Store
Transit Vehicle OBE Transit Vehicle On-Board Connection Protection 4.1.1 Process On-Board Systems Data
4.1.2 Determine Transit Vehicle Service Status
4.1.7 Provide Transit Advisory Interface on Vehicle
4.6.2 Determine Traveler Needs on Vehicle
Transit Vehicle Passenger Counting 4.1.1 Process On-Board Systems Data
4.1.2 Determine Transit Vehicle Service Status
Traveler Support Equipment Transit Stop Information Services 4.7.1 Provide Traveler Roadside & Vehicle Data Interface
4.7.2.1 Detect Traveler at Roadside
4.7.2.5 Provide Traveler Roadside Fare Interface
4.7.2.7 Provide Transit Roadside Passenger Data
6.3.2 Inform Traveler

Physical

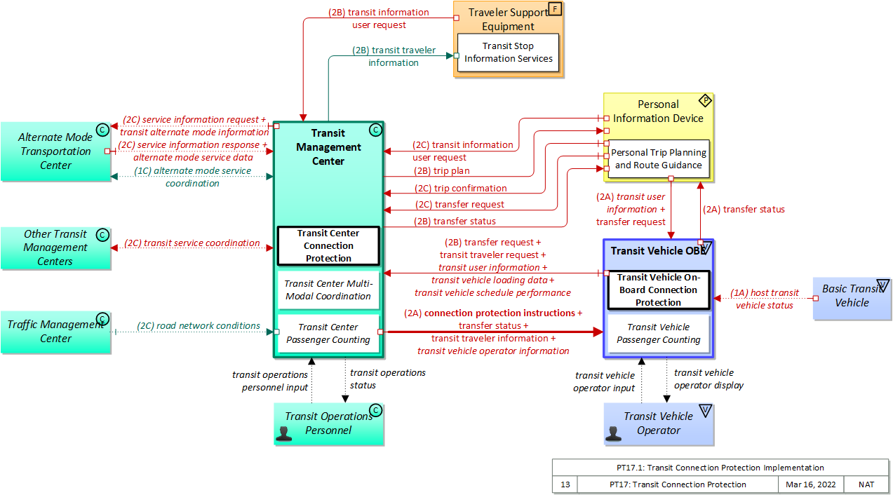
The physical diagram can be viewed in SVG or PNG format and the current format is SVG.
SVG Diagram
PNG Diagram


Display Legend in SVG or PNG

Includes Physical Objects:

Physical Object Class Description
Alternate Mode Transportation Center Center The 'Alternate Mode Transportation Center' provides the interface through which non-ITS transportation systems (e.g., airlines, ferry services, passenger-carrying heavy rail) can exchange data with ITS. This two-way interface enables coordination for efficient movement of people across multiple transportation modes. It also enables the traveler to efficiently plan itineraries which include segments using other modes.
Basic Transit Vehicle Vehicle The 'Basic Transit Vehicle' represents the transit vehicle that hosts the on-board equipment that provides ITS functions. It includes a specialized and extended databus that is subject to different vehicle databus standards and hosts a broad range of components that are unique to a transit vehicle including the farebox and associated electronics, passenger counters, and transit security systems. The Transit Vehicle may represent a bus, paratransit vehicle, light rail vehicle, or other vehicle designed to carry passengers.
Other Transit Management Centers Center Representing another transit operations center, 'Other Transit Management Centers' is intended to provide a source and destination for information flows between peer transit management centers. It enables transit management activities to be coordinated across geographic boundaries or jurisdictions.
Personal Information Device Personal The 'Personal Information Device' provides the capability for travelers to receive formatted traveler information wherever they are. Capabilities include traveler information, trip planning, and route guidance. Frequently a smart phone, the Personal Information Device provides travelers with the capability to receive route planning and other personally focused transportation services from the infrastructure in the field, at home, at work, or while en-route. Personal Information Devices may operate independently or may be linked with vehicle on-board equipment. This subsystem also supports safety related services with the capability to broadcast safety messages and initiate a distress signal or request for help.
Traffic Management Center Center The 'Traffic Management Center' monitors and controls traffic and the road network. It represents centers that manage a broad range of transportation facilities including freeway systems, rural and suburban highway systems, and urban and suburban traffic control systems. It communicates with ITS Roadway Equipment and Connected Vehicle Roadside Equipment (RSE) to monitor and manage traffic flow and monitor the condition of the roadway, surrounding environmental conditions, and field equipment status. It manages traffic and transportation resources to support allied agencies in responding to, and recovering from, incidents ranging from minor traffic incidents through major disasters.
Transit Management Center Center The 'Transit Management Center' manages transit vehicle fleets and coordinates with other modes and transportation services. It provides operations, maintenance, customer information, planning and management functions for the transit property. It spans distinct central dispatch and garage management systems and supports the spectrum of fixed route, flexible route, paratransit services, transit rail, and bus rapid transit (BRT) service. The physical object's interfaces support communication between transit departments and with other operating entities such as emergency response services and traffic management systems.
Transit Operations Personnel Center 'Transit Operations Personnel' represents the people that are responsible for fleet management, maintenance operations, and scheduling activities of the transit system. These different roles represent a variety of individuals in the transit industry. Within the transit industry the person responsible for fleet management is known by many names: Street Supervisor, Starter, Dispatcher, Supervisor, Traffic Controller, Transportation Coordinator. This person actively monitors, controls, and modifies the transit fleet routes and schedules on a day to day basis (dynamic scheduling). The modifications will take account of abnormal situations such as vehicle breakdown, vehicle delay, detours around work zones or incidents (detour management, connection protection, and service restoration), and other causes of route or schedule deviations. Transit operations personnel are also responsible for demand responsive transit operation and for managing emergency situations within the transit network such as silent alarms on board transit vehicles, or the remote disabling of the vehicle. In addition the Transit Operations Personnel may be responsible for assigning vehicle operators to routes, checking vehicle operators in and out, and managing transit stop issues. This object also represents the personnel in the transit garage that are responsible for maintenance of the transit fleets, including monitoring vehicle status, matching vehicles with operators, and maintenance checking of transit vehicles. Finally, it represents the people responsible for planning, development, and management of transit routes and schedules.
Transit Vehicle OBE Vehicle The 'Transit Vehicle On-Board Equipment' (OBE) resides in a transit vehicle and provides the sensory, processing, storage, and communications functions necessary to support safe and efficient movement of passengers. The types of transit vehicles containing this physical object include buses, paratransit vehicles, light rail vehicles, other vehicles designed to carry passengers, and supervisory vehicles. It collects ridership levels and supports electronic fare collection. It supports a traffic signal prioritization function that communicates with the roadside physical object to improve on-schedule performance. Automated vehicle location enhances the information available to the transit operator enabling more efficient operations. On-board sensors support transit vehicle maintenance. The physical object supports on-board security and safety monitoring. This monitoring includes transit user or vehicle operator activated alarms (silent or audible), as well as surveillance and sensor equipment. The surveillance equipment includes video (e.g. CCTV cameras), audio systems and/or event recorder systems. It also furnishes travelers with real-time travel information, continuously updated schedules, transfer options, routes, and fares. A separate 'Vehicle OBE' physical object supports the general vehicle safety and driver information capabilities that apply to all vehicles, including transit vehicles. The Transit Vehicle OBE supplements these general capabilities with capabilities that are specific to transit vehicles.
Transit Vehicle Operator Vehicle The 'Transit Vehicle Operator' represents the person that receives and provides additional information that is specific to operating the ITS functions in all types of transit vehicles. The information received by the operator would include status of on-board systems. Additional information received depends upon the type of transit vehicle. In the case of fixed route transit vehicles, the Transit Vehicle Operator would receive operator instructions that might include actions to take to correct schedule deviations. In the case of flexible fixed routes and demand response routes the information would also include dynamic routing or passenger pickup information.
Traveler Support Equipment Field 'Traveler Support Equipment' provides access to traveler information at transit stations, transit stops, other fixed sites along travel routes (e.g., rest stops, merchant locations), and major trip generation locations such as special event centers, hotels, office complexes, amusement parks, and theaters. Traveler information access points include kiosks and informational displays supporting varied levels of interaction and information access. At transit stops this might be simple displays providing schedule information and imminent arrival signals. This may be extended to include multi-modal information including traffic conditions and transit schedules to support mode and route selection at major trip generation sites. Personalized route planning and route guidance information can also be provided based on criteria supplied by the traveler. It also supports service enrollment and electronic payment of transit fares. In addition to the traveler information provision, it also enhances security in public areas by supporting traveler activated silent alarms.

Includes Functional Objects:

Functional Object Description Physical Object
Personal Trip Planning and Route Guidance 'Personal Trip Planning and Route Guidance' provides a personalized trip plan to the traveler. The trip plan is calculated based on preferences and constraints supplied by the traveler and provided to the traveler for confirmation. Coordination may continue during the trip so that the route plan can be modified to account for new information. Many equipment configurations are possible including systems that provide a basic trip plan to the traveler as well as more sophisticated systems that can provide transition by transition guidance to the traveler along a multi-modal route with transfers. Devices represented by this functional object include desktop computers at home, work, or at major trip generation sites, plus personal devices such as tablets and smart phones. Personal Information Device
Transit Center Connection Protection 'Transit Center Connection Protection' manages the coordination of transit transfers between routes within a single transit agency, between routes of different transit agencies, or between different modes (e.g. a bus transit route and a ferry route). This functional object also supports the capability for an individual traveler to obtain connection protection throughout a specific transit trip. This application may be implemented through peer-to-peer sharing between agencies control systems or as a central transit transfer request brokerage that facilitates the management and coordination of transfers across multiple agencies and control systems. Transit Management Center
Transit Center Multi-Modal Coordination 'Transit Center Multi-Modal Coordination' supports transit service coordination between transit properties and coordinates with other surface and air transportation modes. As part of service coordination, it shares schedule and trip information, as well as transit transfer cluster (a collection of stop points, stations, or terminals where transfers can be made conveniently) and transfer point information between Multimodal Transportation Service Providers, Transit Agencies, and ISPs. An interface to Traffic Management also supports demand management strategies. Transit Management Center
Transit Center Passenger Counting 'Transit Center Passenger Counting' receives and processes transit vehicle loading data using two-way communications from equipped transit vehicles. Transit Management Center
Transit Stop Information Services 'Transit Stop Information Services' furnishes transit users with real-time travel-related information at transit stops, multi-modal transfer points, and other public transportation areas. It provides transit users with information on transit routes, schedules, transfer options, available services, fares, and real-time schedule adherence. In addition to tailored information for individual transit users, it supports general annunciation and/or display of imminent arrival information and other information of general interest to transit users. Traveler Support Equipment
Transit Vehicle On-Board Connection Protection 'Transit Vehicle On-Board Connection Protection' monitors vehicle schedule performance and provides it to the transit center for connection protection processing. It receives operator instructions relating to managing connection protection and recognizes individual travelers who have arranged for connection protection and provides connection protection information to the transit center. Transit Vehicle OBE
Transit Vehicle Passenger Counting 'Transit Vehicle Passenger Counting' collects transit vehicle loading data and makes it available to the center. Transit Vehicle OBE

Includes Information Flows:

Information Flow Description
alternate mode service coordination Coordination of service changes to support service coordination between a transit service and an alternate mode (e.g., rail, ferry, air).
alternate mode service data Detailed real-time schedule and other service information from alternate modes that supports coordination between modes to facilitate efficient transfer at connection points.
connection protection instructions A request to hold at a specific stop for a specified time period to protect connections. This flow would also include subsequent adjustments to, or cancellation of, a hold request.
host transit vehicle status Information provided to the ITS on-board equipment from other systems on the Transit Vehicle Platform.
road network conditions Current and forecasted traffic information, road and weather conditions, and other road network status. Either raw data, processed data, or some combination of both may be provided by this flow. Information on diversions and alternate routes, closures, and special traffic restrictions (lane/shoulder use, weight restrictions, width restrictions, HOV requirements) in effect is included.
service information request Request to multimodal (possibly non-roadway) transit provider for general services information and specific trip information or reservation.
service information response Multimodal (possibly non-roadway) transit provider services information and trip reservation confirmations.
transfer request A traveler request for a transfer between transit routes, services, or modes. The request may also include preferences such as a need for extra connection time or connection protection in the event of a delay.
transfer status Information indicating whether a requested transfer can be confirmed including specific information about the connection including fare payment information. Real-time updates are provided if the transfer status changes up to and including a reminder just prior to the transfer. In the event that a requested transfer is not feasible, alternatives including other transit, rideshare, and taxi options are provided.
transit alternate mode information Transit schedule information provided for coordination at transit interchange points with alternate modes.
transit information user request Request for special transit routing, real-time schedule information, and availability information.
transit operations personnel input User input from transit operations personnel including instructions governing service availability, schedules, emergency response plans, transit personnel assignments, transit maintenance requirements, and other inputs that establish general system operating requirements and procedures.
transit operations status Presentation of information to transit operations personnel including accumulated schedule and fare information, ridership and on-time performance information, emergency response plans, transit personnel information, maintenance records, and other information intended to support overall planning and management of a transit property.
transit service coordination Schedule coordination or AVL information shared between local/regional transit organizations. This includes coordination of connections and control parameters between transit properties as well as coordination of transit-related maintenance activities.
transit traveler information Transit information prepared to support transit users and other travelers. It contains transit schedules, real-time arrival information, fare schedules, alerts and advisories, and general transit service information.
transit traveler request Request by a Transit traveler to summon assistance, request transit information, or request any other transit services.
transit user information Information about individual transit users boarding a transit vehicle, used to track a user's progress on a scheduled transit trip.
transit vehicle loading data Data collected on board the transit vehicle relating to passenger boarding and alighting.
transit vehicle operator display Visual, audible, and tactile outputs to the transit vehicle operator including vehicle surveillance information, alarm information, vehicle system status, information from the operations center, and information indicating the status of all other on-board ITS services.
transit vehicle operator information Transit service instructions, wide area alerts, traffic information, road conditions, and other information for both transit and paratransit operators.
transit vehicle operator input Transit vehicle operator inputs to on-board ITS equipment, including tactile and verbal inputs. Includes authentication information, on-board system control, emergency requests, and fare transaction data.
transit vehicle schedule performance Estimated times of arrival and anticipated schedule deviations reported by a transit vehicle.
trip confirmation Acknowledgement by the driver/traveler of acceptance of a trip plan with associated personal and payment information required to confirm reservations. Conversely, this flow may also reject the proposed trip plan. Confirmations include the selected route and subsequent trip confirmation messages will be issued for route changes.
trip plan A travel itinerary covering single or multimodal travel. The itinerary identifies a route and associated traveler information and instructions identifying recommended trip modes (including indoor and outdoor wayfinding) and transfer information, ride sharing options, and transit and parking reservation information. This flow also includes intermediate information that is provided as the trip plan is interactively created, including identification of alternatives, requests for additional information as well as amenities along the trip.

Goals and Objectives

Associated Planning Factors and Goals

Planning Factor Goal

Associated Objective Categories

Objective Category

Associated Objectives and Performance Measures

Objective Performance Measure


 
Since the mapping between objectives and service packages is not always straight-forward and often situation-dependent, these mappings should only be used as a starting point. Users should do their own analysis to identify the best service packages for their region.

Needs and Requirements

Need Functional Object Requirement

Related Sources

Document Name Version Publication Date
None


Security

In order to participate in this service package, each physical object should meet or exceed the following security levels.

Physical Object Security
Physical Object Confidentiality Integrity Availability Security Class
Alternate Mode Transportation Center Moderate Moderate Moderate Class 2
Basic Transit Vehicle  
Other Transit Management Centers Moderate Moderate Moderate Class 2
Personal Information Device Moderate Moderate Moderate Class 2
Traffic Management Center Low Moderate Moderate Class 1
Transit Management Center Moderate Moderate Moderate Class 2
Transit Vehicle OBE Moderate Moderate Moderate Class 2
Traveler Support Equipment Moderate Moderate Moderate Class 2



In order to participate in this service package, each information flow triple should meet or exceed the following security levels.

Information Flow Security
Source Destination Information Flow Confidentiality Integrity Availability
Basis Basis Basis
Alternate Mode Transportation Center Transit Management Center alternate mode service coordination Low Moderate Moderate
Should not contain any personal or confidential information. Generally transportation coordination information should be correct between source and destination, or inappropriate actions may be taken. While useful, there is little impact if this flow is not available.
Alternate Mode Transportation Center Transit Management Center alternate mode service data Moderate Moderate Low
Information related to liaison between entities could have personal and contact information, so should not generally be readable. If no contact information is included Confidentiality would be LOW. Coordination-related information needs to be correct, or route calculation and coordinations will suffer. The impact will not be catastrophic but could be significant. This information is unlikely to change very quickly. Loss of this flow will have minimal impact, as organizations fall back to default operating procedures, assuming some initial coordination has taken place.
Alternate Mode Transportation Center Transit Management Center service information response Moderate Moderate Moderate
The individual service response may include PII, so its reveal may compromise the individual using the transportation service. Data integrity needs to be preserved so that incorrect decisions are not made with regard to procuring transit services. Given that this flow is in response to real-time needs, a prompt response is justified. Lack of response may lead to the a transit user making alternate arrangements, which leads to an overall
Basic Transit Vehicle Transit Vehicle OBE host transit vehicle status Moderate Moderate Moderate
This can include some sensitive data. However, other data, such as vehicle location and motion will then be broadcast. There also may be proprietary information included in this. DISC THEA believes this to be LOW: "sensor data is not confidential; harm should not come from seeing status." This is used later on to determine whether a vehicle should request priority at an intersection. If this information is incorrect the vehicle may make false requests. All other flows that use the data from this flow have a MODERATE integrity requirement, therefore, this must also have a MODERATE integrity requirement. DISC: THEA believes this should be HIGH: "sensor data needs to be accurate and should not be tampered with." This information would need to be available immediately for the application to work.DISC: THEA believes this should be HIGH: "sensor data must be consistently available to feed BSMs broadcast at 10Hz, notifications, etc.."
Other Transit Management Centers Transit Management Center transit service coordination Moderate Moderate Moderate
Coordination between transit systems is generally not sensitive, however this flow may include information related to serving individual connection protection requests that are sensitive. If this information is not timely or correct, transit agencies may not properly coordinate, leaving some users unserved. If this information is not timely or correct, transit agencies may not properly coordinate, leaving some users unserved.
Personal Information Device Transit Management Center transfer request Moderate Moderate Moderate
Contains a personalized request by an individual traveler, so should not be readable by anyone except the intended recipient. If corrupted this would result in failed connection protection. If modified intentionally would cause either failed protection or unnecessary protection. In any case these affect the efficacy and efficiency of the transit system, but the scope of the effects are limited, thus MODERATE and not HIGH. If unavailable that transit connection protection will not function. Given the scope of the application, this affects only those riders requiring protection, which should be limited scope, thus MODERATE and not HIGH.
Personal Information Device Transit Management Center transit information user request Moderate Moderate Moderate
Contains a personalized request by an individual traveler, so should not be readable by anyone except the intended recipient. If corrupted this would result in failed connection protection. If modified intentionally would cause either failed protection or unnecessary protection. In any case these affect the efficacy and efficiency of the transit system, but the scope of the effects are limited, thus MODERATE and not HIGH. If unavailable that transit connection protection will not function. Given the scope of the application, this affects only those riders requiring protection, which should be limited scope, thus MODERATE and not HIGH.
Personal Information Device Transit Management Center trip confirmation Moderate Moderate Moderate
This is predictive of traveler location and intent. A third party with hostile intent toward the traveler could use this information against the traveler. If this data is corrupted, the transit management center may not understand the traveler's intent and not properly serve the traveler. This acknowledgement is part of the real-time feedback for on-demand travel services. If this doesn't work, the on-demand service doesn't work.
Personal Information Device Transit Vehicle OBE transfer request Moderate Moderate Moderate
Contains a personalized request by an individual traveler, so should not be readable by anyone except the intended recipient. If corrupted this would result in failed connection protection. If modified intentionally would cause either failed protection or unnecessary protection. In any case these affect the efficacy and efficiency of the transit system, but the scope of the effects are limited, thus MODERATE and not HIGH. If unavailable that transit connection protection will not function. Given the scope of the application, this affects only those riders requiring protection, which should be limited scope, thus MODERATE and not HIGH.
Personal Information Device Transit Vehicle OBE transit user information Moderate Moderate Moderate
May contain the PII of the originator, which should be readable only by the intended recepient lest the originator's privacy be violated. If the implementation does not provide traveler identity, this may be reduced to LOW. If this is compromised or corrupted, the user's needs may not be properly communicated or met. If this is forged, the transit provider may provide unnecessary services. If this is not available, the user may not receive transit services offered, and as with other transit services may ceases using the system. While the immediate impact is LOW, long term impact is MODERATE due to user confidence issues.
Traffic Management Center Transit Management Center road network conditions Low Moderate Moderate
No harm should come from seeing this data, as it is eventually intended for public consumption. While accuracy of this data is important for decision making purposes, applications should be able to corroborate the data in many instances. Thus MODERATE generally. Depends on the application; if mobility decisions that affect large numbers of travelers are made based on this data, then it is MODERATE. In more modest circumstances, it may be LOW.
Transit Management Center Alternate Mode Transportation Center alternate mode service coordination Low Moderate Low
Should not contain any personal or confidential information. Generally transportation coordination information should be correct between source and destination, or inappropriate actions may be taken. While useful, there is little impact if this flow is not available.
Transit Management Center Alternate Mode Transportation Center service information request Moderate Moderate Moderate
Individual service response implies activity by an individual, which could be PII. Coordination information between transit agencies needs to be correct, or trip errors (improper dispatch, lack of service) may occur. Some dynamism in this flow, depending on the level of interactivity and coordination, this might be Low.
Transit Management Center Alternate Mode Transportation Center transit alternate mode information Low Moderate Moderate
Coordination information between transit agencies, if compromised, has no obvious impact. Coordination information between transit agencies needs to be correct, or trip errors (improper dispatch, lack of service) may occur. Some dynamism in this flow, depending on the level of interactivity and coordination, this might be Low.
Transit Management Center Other Transit Management Centers transit service coordination Moderate Moderate Moderate
Coordination between transit systems is generally not sensitive, however this flow may include information related to serving individual connection protection requests that are sensitive. If this information is not timely or correct, transit agencies may not properly coordinate, leaving some users unserved. If this information is not timely or correct, transit agencies may not properly coordinate, leaving some users unserved.
Transit Management Center Personal Information Device transfer status Moderate Moderate Moderate
Contains a personalized reponse to an individual traveler, so should not be readable by anyone except that traveler. If incorrect, the traveler may believe they have to make other plans, which is a significant inconvenience to them, but affects a limited scope so MODERATE not HIGH. If unavailable, the traveler may make other plans, which is a significant inconvenience to them, but affects a limited scope so MODERATE not HIGH.
Transit Management Center Personal Information Device trip plan Moderate Moderate Moderate
Contains information dedicated to a particular user, so should be obfuscated to prevent determination of PII. May also incude payment information. The trip plan will affect the user's interaction with the transit system, and notably can include payment information. If any of this is incorrect, the traveler will be adversely affected. If this is hacked, a traveler may be able to use the system for free. If this is not available, the traveler's trip may be adversely affected, potentially cancelled. If availability is inconsistent, travelers are unlikely to rely on this service.
Transit Management Center Transit Operations Personnel transit operations status Moderate High High
Backoffice operations flows should have minimal protection from casual viewing, as otherwise imposters could gain illicit control or information that should not be generally available. Backoffice operations flows should generally be correct and available as these are the primary interface between operators and system. Backoffice operations flows should generally be correct and available as these are the primary interface between operators and system.
Transit Management Center Transit Vehicle OBE connection protection instructions Moderate Moderate Moderate
Contains connection protection instructions for the transit vehicle. While the results of these may be observable in real time, there is no legitimate reason why an unconnected observer should know the transit vehicle's short term future behavior. If incorrect or unavailable, the transit vehicle may fail to honor a protection request from one or more potential riders. These travelers may then have to make other arrangements, which is a significant negative impact, but only to those small number of riders needing such connection protection. Thus MODERATE and not HIGH. If incorrect or unavailable, the transit vehicle may fail to honor a protection request from one or more potential riders. These travelers may then have to make other arrangements, which is a significant negative impact, but only to those small number of riders needing such connection protection. Thus MODERATE and not HIGH.
Transit Management Center Transit Vehicle OBE transfer status Moderate Moderate Moderate
Contains connection protection instructions for the transit vehicle. While the results of these may be observable in real time, there is no legitimate reason why an unconnected observer should know the transit vehicle's short term future behavior. If incorrect or unavailable, the transit vehicle may fail to honor a protection request from one or more potential riders. These travelers may then have to make other arrangements, which is a significant negative impact, but only to those small number of riders needing such connection protection. Thus MODERATE and not HIGH. If incorrect or unavailable, the transit vehicle may fail to honor a protection request from one or more potential riders. These travelers may then have to make other arrangements, which is a significant negative impact, but only to those small number of riders needing such connection protection. Thus MODERATE and not HIGH.
Transit Management Center Transit Vehicle OBE transit traveler information Low Moderate Moderate
This information is not sensitive. It is generally made public, to support transit system functionality. Accuracy of this data is important for decision making purposes. Corruption of this data could lead to revenue loss and confusion. Does not happen often, but when this information is needed its use is imminent. Consequently the flow needs to be reliable for those limited times.
Transit Management Center Transit Vehicle OBE transit vehicle operator information Low Moderate Moderate
While specifically relevant for transit operations, does not contain any information that would not be disseminated to other channels including the public. The transit vehicle operator will rely on this information to make decisions. Unavailable, Inaccurate or corrupted data will lead to difficulties maintaining vehicle performance (schedule adherence, etc.) The transit vehicle operator will rely on this information to make decisions. Unavailable, Inaccurate or corrupted data will lead to difficulties maintaining vehicle performance (schedule adherence, etc.)
Transit Management Center Traveler Support Equipment transit traveler information Low Moderate Moderate
This information is not sensitive. It is generally made public, to support transit system functionality. Accuracy of this data is important for decision making purposes. Corruption of this data could lead to revenue loss and confusion. Does not happen often, but when this information is needed its use is imminent. Consequently the flow needs to be reliable for those limited times.
Transit Operations Personnel Transit Management Center transit operations personnel input Moderate High High
Backoffice operations flows should have minimal protection from casual viewing, as otherwise imposters could gain illicit control or information that should not be generally available. Backoffice operations flows should generally be correct and available as these are the primary interface between operators and system. Backoffice operations flows should generally be correct and available as these are the primary interface between operators and system.
Transit Vehicle OBE Personal Information Device transfer status Moderate Moderate Moderate
Contains a personalized reponse to an individual traveler, so should not be readable by anyone except that traveler. If incorrect, the traveler may believe they have to make other plans, which is a significant inconvenience to them, but affects a limited scope so MODERATE not HIGH. If unavailable, the traveler may make other plans, which is a significant inconvenience to them, but affects a limited scope so MODERATE not HIGH.
Transit Vehicle OBE Transit Management Center transfer request Moderate Moderate Moderate
Contains a personalized request by an individual traveler, so should not be readable by anyone except the intended recipient. If corrupted this would result in failed connection protection. If modified intentionally would cause either failed protection or unnecessary protection. In any case these affect the efficacy and efficiency of the transit system, but the scope of the effects are limited, thus MODERATE and not HIGH. If unavailable that transit connection protection will not function. Given the scope of the application, this affects only those riders requiring protection, which should be limited scope, thus MODERATE and not HIGH.
Transit Vehicle OBE Transit Management Center transit traveler request Moderate Moderate Moderate
May contain the PII of the originator, which should be readable only by the intended recepient lest the originator's privacy be violated. If the implementation does not provide traveler identity, this may be reduced to LOW. If this is compromised or corrupted, the user's needs may not be properly communicated or met. If this is forged, the transit provider may provide unnecessary services. If this is not available, the user may not receive transit services offered, and as with other transit services may ceases using the system. While the immediate impact is LOW, long term impact is MODERATE due to user confidence issues.
Transit Vehicle OBE Transit Management Center transit user information Moderate Moderate Moderate
May contain the PII of the originator, which should be readable only by the intended recepient lest the originator's privacy be violated. If the implementation does not provide traveler identity, this may be reduced to LOW. If this is compromised or corrupted, the user's needs may not be properly communicated or met. If this is forged, the transit provider may provide unnecessary services. If this is not available, the user may not receive transit services offered, and as with other transit services may ceases using the system. While the immediate impact is LOW, long term impact is MODERATE due to user confidence issues.
Transit Vehicle OBE Transit Management Center transit vehicle loading data Moderate Moderate Moderate
While internal, contains identification, passenger load and routing data that if observed could be used by an attacker to identify targets. Applications relying on this data will not function properly if the data is incorrect, so it must be protected commensurate to the value of the application. Applications relying on this data will not function properly if the data is incorrect, so it must be protected commensurate to the value of the application. Loading data is dynamic, so probably needs to be updated frequently.
Transit Vehicle OBE Transit Management Center transit vehicle schedule performance Low Moderate Low
This information is directly observable, and in most instances it is made publically available. This information may be used to influence the decision about whether or not to make a traffic control priority request on behalf of the transit vehicle. If it is incorrect it may cause the transit management center to send out incorrect traffic control priority requests, which may delay traffic. There should not be any catastrophic failures caused if this data is occasionally missing.
Transit Vehicle OBE Transit Vehicle Operator transit vehicle operator display Low Moderate Low
This should not include any sensitive information. It would be possible for a person standing behind the driver to observe the information transmitted. Some minimal guarantee of data integrity is necessary for all C-ITS flows. This entire application should not directly affect the drivers driving habits. The operator should still be slowing and stopping at yellow or red lights, along with observing all other driving regulations. DISC: Original V2I analysis classified this as LOW. Even if the operator is not made aware of the signal preemption, the system should still operate correctly. The operator should be using the traffic lights to influence their decision about whether or not to stop, not the display.
Transit Vehicle Operator Transit Vehicle OBE transit vehicle operator input Low Moderate Low
This information is transmitted through systems on board the Transit Vehicle. Even if the vehicle were compromised and these communications monitored, most of this information is directly observable. Some minimal guarantee of data integrity is necessary for all C-ITS flows. If this is compromised, it could result in an incorrect signal priority request, which has minimal impact. DISC: Original V2I analysis classified this as LOW. A delay in reporting this may result in a signal priority request not going through, which has minimal impact.
Traveler Support Equipment Transit Management Center transit information user request Moderate Moderate Moderate
Contains a personalized request by an individual traveler, so should not be readable by anyone except the intended recipient. If corrupted this would result in failed connection protection. If modified intentionally would cause either failed protection or unnecessary protection. In any case these affect the efficacy and efficiency of the transit system, but the scope of the effects are limited, thus MODERATE and not HIGH. If unavailable that transit connection protection will not function. Given the scope of the application, this affects only those riders requiring protection, which should be limited scope, thus MODERATE and not HIGH.

Standards

The following table lists the standards associated with physical objects in this service package. For standards related to interfaces, see the specific information flow triple pages. These pages can be accessed directly from the SVG diagram(s) located on the Physical tab, by clicking on each information flow line on the diagram.

NameTitlePhysical Object
ISO 24100 Probe Vehicle Data Protection Intelligent transport systems -- Basic principles for personal data protection in probe vehicle information services Traffic Management Center
Transit Management Center
SAE J3361 Antenna requirements V2X Antenna Coverage and Test Requirements for US FHWA Class 1 and Class 3-13 Class Vehicles Transit Vehicle OBE
SAE J5001 OBU Standard Onboard Unit Standard for Connected Vehicles Transit Vehicle OBE




System Requirements

No System Requirements