Parent Service Package: PT16
< < PT16.1 : PT16.2 : PT17.1 > >

PT16.2: C-ITS Communications Implementation

Short range communications is used to share route ID information between personal devices/transit stop equipment and nearby transit vehicles.

Relevant Regions:

Enterprise

Development Stage Roles and Relationships

Installation Stage Roles and Relationships

Operations and Maintenance Stage Roles and Relationships
(hide)

Source Destination Role/Relationship
Connected Vehicle Roadside Equipment MaintainerConnected Vehicle Roadside Equipment Maintains
Connected Vehicle Roadside Equipment ManagerConnected Vehicle Roadside Equipment Manages
Connected Vehicle Roadside Equipment ManagerConnected Vehicle Roadside Equipment Operator System Usage Agreement
Connected Vehicle Roadside Equipment OperatorConnected Vehicle Roadside Equipment Operates
Connected Vehicle Roadside Equipment OwnerConnected Vehicle Roadside Equipment Maintainer System Maintenance Agreement
Connected Vehicle Roadside Equipment OwnerConnected Vehicle Roadside Equipment Manager Operations Agreement
Connected Vehicle Roadside Equipment OwnerPersonal Information Device Maintainer Maintenance Data Exchange Agreement
Connected Vehicle Roadside Equipment OwnerPersonal Information Device Owner Expectation of Information Provision
Connected Vehicle Roadside Equipment OwnerPersonal Information Device User Service Usage Agreement
Connected Vehicle Roadside Equipment OwnerTransit Management Center Maintainer Maintenance Data Exchange Agreement
Connected Vehicle Roadside Equipment OwnerTransit Management Center Owner Information Exchange Agreement
Connected Vehicle Roadside Equipment OwnerTransit Management Center User Service Usage Agreement
Connected Vehicle Roadside Equipment OwnerTransit Operations Personnel Application Usage Agreement
Connected Vehicle Roadside Equipment OwnerTraveler Application Usage Agreement
Connected Vehicle Roadside Equipment SupplierConnected Vehicle Roadside Equipment Owner Warranty
Personal Information Device MaintainerPersonal Information Device Maintains
Personal Information Device ManagerPersonal Information Device Manages
Personal Information Device ManagerTraveler System Usage Agreement
Personal Information Device OwnerConnected Vehicle Roadside Equipment Maintainer Maintenance Data Exchange Agreement
Personal Information Device OwnerConnected Vehicle Roadside Equipment Operator Application Usage Agreement
Personal Information Device OwnerConnected Vehicle Roadside Equipment Owner Expectation of Data Provision
Personal Information Device OwnerConnected Vehicle Roadside Equipment User Service Usage Agreement
Personal Information Device OwnerPersonal Information Device Maintainer System Maintenance Agreement
Personal Information Device OwnerPersonal Information Device Manager Operations Agreement
Personal Information Device OwnerTransit Vehicle OBE Maintainer Maintenance Data Exchange Agreement
Personal Information Device OwnerTransit Vehicle OBE Owner Expectation of Data Provision
Personal Information Device OwnerTransit Vehicle OBE Owner Information Exchange and Action Agreement
Personal Information Device OwnerTransit Vehicle OBE User Service Usage Agreement
Personal Information Device OwnerTransit Vehicle Operator Application Usage Agreement
Personal Information Device SupplierPersonal Information Device Owner Warranty
Transit Management Center MaintainerTransit Management Center Maintains
Transit Management Center ManagerTransit Management Center Manages
Transit Management Center ManagerTransit Operations Personnel System Usage Agreement
Transit Management Center OwnerConnected Vehicle Roadside Equipment Maintainer Maintenance Data Exchange Agreement
Transit Management Center OwnerConnected Vehicle Roadside Equipment Operator Application Usage Agreement
Transit Management Center OwnerConnected Vehicle Roadside Equipment Owner Information Exchange Agreement
Transit Management Center OwnerConnected Vehicle Roadside Equipment User Service Usage Agreement
Transit Management Center OwnerTransit Management Center Maintainer System Maintenance Agreement
Transit Management Center OwnerTransit Management Center Manager Operations Agreement
Transit Management Center SupplierTransit Management Center Owner Warranty
Transit Operations PersonnelTransit Management Center Operates
Transit Vehicle OBE MaintainerTransit Vehicle OBE Maintains
Transit Vehicle OBE ManagerTransit Vehicle OBE Manages
Transit Vehicle OBE ManagerTransit Vehicle Operator System Usage Agreement
Transit Vehicle OBE OwnerPersonal Information Device Maintainer Maintenance Data Exchange Agreement
Transit Vehicle OBE OwnerPersonal Information Device Owner Expectation of Data Provision
Transit Vehicle OBE OwnerPersonal Information Device User Service Usage Agreement
Transit Vehicle OBE OwnerTransit Vehicle OBE Maintainer System Maintenance Agreement
Transit Vehicle OBE OwnerTransit Vehicle OBE Manager Operations Agreement
Transit Vehicle OBE OwnerTraveler Application Usage Agreement
Transit Vehicle OBE SupplierTransit Vehicle OBE Owner Warranty
Transit Vehicle OperatorTransit Vehicle OBE Operates
TravelerPersonal Information Device Operates
TravelerTraveler Support Equipment Operates
Traveler Support Equipment MaintainerTraveler Support Equipment Maintains
Traveler Support Equipment ManagerTraveler System Usage Agreement
Traveler Support Equipment ManagerTraveler Support Equipment Manages
Traveler Support Equipment OwnerConnected Vehicle Roadside Equipment Maintainer Maintenance Data Exchange Agreement
Traveler Support Equipment OwnerConnected Vehicle Roadside Equipment Operator Application Usage Agreement
Traveler Support Equipment OwnerConnected Vehicle Roadside Equipment Owner Information Exchange and Action Agreement
Traveler Support Equipment OwnerConnected Vehicle Roadside Equipment User Service Usage Agreement
Traveler Support Equipment OwnerTraveler Support Equipment Maintainer System Maintenance Agreement
Traveler Support Equipment OwnerTraveler Support Equipment Manager Operations Agreement
Traveler Support Equipment SupplierTraveler Support Equipment Owner Warranty

Functional

This service package includes the following Functional View PSpecs:

Physical Object Functional Object PSpec Number PSpec Name
Connected Vehicle Roadside Equipment RSE Transit User Guidance 1.1.1.6 Collect Vehicle Roadside Safety Data
4.7.3 Provide Transit Traveler Roadside Interface
Personal Information Device Personal Pedestrian Safety 6.8.1.3 Process Personal Portable Device Location Data
6.8.2.3 Monitor Pedestrian Safety Status
6.8.2.4 Provide Pedestrian Personal Interface
6.8.3.3 Provide Traveler Personal Interface
6.8.3.6 Provide Personal Safety Messages
Personal Trip Planning and Route Guidance 6.8.1.1.1 Determine Personal Portable Device Guidance Method
6.8.1.1.2 Provide Personal Portable Device Dynamic Guidance
6.8.1.1.3 Provide Personal Portable Device Autonomous Guidance
6.8.1.2 Provide Personal Portable Device Guidance Interface
6.8.3.1 Get Traveler Personal Request
6.8.3.2 Provide Traveler with Personal Travel Information
6.8.3.3 Provide Traveler Personal Interface
6.8.3.5 Provide Traveler Transit Services Interface
7.5.3 Provide Personal Payment Device Interface
Transit Management Center Transit Center Information Services 4.2.1.3 Produce Transit Service Data for External Use
4.2.1.6 Produce Transit Service Data for Manage Transit Use
4.2.1.7 Provide Interface for Other Transit Management Data
Transit Vehicle OBE Transit Vehicle On-Board Information Services 4.1.1 Process On-Board Systems Data
4.1.2 Determine Transit Vehicle Service Status
4.1.7 Provide Transit Advisory Interface on Vehicle
4.6.2 Determine Traveler Needs on Vehicle
Traveler Support Equipment Transit Stop Information Services 4.7.1 Provide Traveler Roadside & Vehicle Data Interface
4.7.2.1 Detect Traveler at Roadside
4.7.2.5 Provide Traveler Roadside Fare Interface
4.7.2.7 Provide Transit Roadside Passenger Data
6.3.2 Inform Traveler

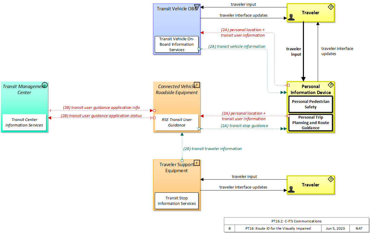
Physical

The physical diagram can be viewed in SVG or PNG format and the current format is SVG.
SVG Diagram
PNG Diagram


Display Legend in SVG or PNG

Includes Physical Objects:

Physical Object Class Description
Connected Vehicle Roadside Equipment Field 'Connected Vehicle Roadside Equipment' (CV RSE) represents the Connected Vehicle roadside devices (i.e., Roadside Units (RSUs)) equipped with short range wireless (SRW) communications technology, as well as any other supporting equipment that leverage the RSU and are not described by other objects (e.g., a local roadside processor). CVRSE are used to send messages to, and receive messages from, nearby vehicles and personal devices equipped with compatible communications technology. Communications with adjacent field equipment and back office centers that monitor and control the RSE are also supported. This device operates from a fixed position and may be permanently deployed or a portable device that is located temporarily in the vicinity of a traffic incident, road construction, or a special event. It includes a processor, data storage, and communications capabilities that support secure communications with passing vehicles, other field equipment, and centers.
Personal Information Device Personal The 'Personal Information Device' provides the capability for travelers to receive formatted traveler information wherever they are. Capabilities include traveler information, trip planning, and route guidance. Frequently a smart phone, the Personal Information Device provides travelers with the capability to receive route planning and other personally focused transportation services from the infrastructure in the field, at home, at work, or while en-route. Personal Information Devices may operate independently or may be linked with vehicle on-board equipment. This subsystem also supports safety related services with the capability to broadcast safety messages and initiate a distress signal or request for help.
Transit Management Center Center The 'Transit Management Center' manages transit vehicle fleets and coordinates with other modes and transportation services. It provides operations, maintenance, customer information, planning and management functions for the transit property. It spans distinct central dispatch and garage management systems and supports the spectrum of fixed route, flexible route, paratransit services, transit rail, and bus rapid transit (BRT) service. The physical object's interfaces support communication between transit departments and with other operating entities such as emergency response services and traffic management systems.
Transit Vehicle OBE Vehicle The 'Transit Vehicle On-Board Equipment' (OBE) resides in a transit vehicle and provides the sensory, processing, storage, and communications functions necessary to support safe and efficient movement of passengers. The types of transit vehicles containing this physical object include buses, paratransit vehicles, light rail vehicles, other vehicles designed to carry passengers, and supervisory vehicles. It collects ridership levels and supports electronic fare collection. It supports a traffic signal prioritization function that communicates with the roadside physical object to improve on-schedule performance. Automated vehicle location enhances the information available to the transit operator enabling more efficient operations. On-board sensors support transit vehicle maintenance. The physical object supports on-board security and safety monitoring. This monitoring includes transit user or vehicle operator activated alarms (silent or audible), as well as surveillance and sensor equipment. The surveillance equipment includes video (e.g. CCTV cameras), audio systems and/or event recorder systems. It also furnishes travelers with real-time travel information, continuously updated schedules, transfer options, routes, and fares. A separate 'Vehicle OBE' physical object supports the general vehicle safety and driver information capabilities that apply to all vehicles, including transit vehicles. The Transit Vehicle OBE supplements these general capabilities with capabilities that are specific to transit vehicles.
Transportation Information Center Center The 'Transportation Information Center' collects, processes, stores, and disseminates transportation information to system operators and the traveling public. The physical object can play several different roles in an integrated ITS. In one role, the TIC provides a data collection, fusing, and repackaging function, collecting information from transportation system operators and redistributing this information to other system operators in the region and other TICs. In this information redistribution role, the TIC provides a bridge between the various transportation systems that produce the information and the other TICs and their subscribers that use the information. The second role of a TIC is focused on delivery of traveler information to subscribers and the public at large. Information provided includes basic advisories, traffic and road conditions, transit schedule information, yellow pages information, ride matching information, and parking information. The TIC is commonly implemented as a website or a web-based application service, but it represents any traveler information distribution service.
Traveler Personal The 'Traveler' represents any individual who uses transportation services. The interfaces to the traveler provide general pre-trip and en-route information supporting trip planning, personal guidance, and requests for assistance in an emergency that are relevant to all transportation system users. It also represents users of a public transportation system and addresses interfaces these users have within a transit vehicle or at transit facilities such as roadside stops and transit centers.
Traveler Support Equipment Field 'Traveler Support Equipment' provides access to traveler information at transit stations, transit stops, other fixed sites along travel routes (e.g., rest stops, merchant locations), and major trip generation locations such as special event centers, hotels, office complexes, amusement parks, and theaters. Traveler information access points include kiosks and informational displays supporting varied levels of interaction and information access. At transit stops this might be simple displays providing schedule information and imminent arrival signals. This may be extended to include multi-modal information including traffic conditions and transit schedules to support mode and route selection at major trip generation sites. Personalized route planning and route guidance information can also be provided based on criteria supplied by the traveler. It also supports service enrollment and electronic payment of transit fares. In addition to the traveler information provision, it also enhances security in public areas by supporting traveler activated silent alarms.

Includes Functional Objects:

Functional Object Description Physical Object
Personal Pedestrian Safety 'Personal Pedestrian Safety' improves pedestrian, cyclist, and other vulnerable road user safety by providing personal location information to the infrastructure that can be used to avoid collisions involving vulnerable road users. It may also alert the vulnerable road user of unsafe conditions, augmenting or extending information provided by signals and signs. The information provided and the user interface delivery mechanism (visual, audible, or haptic) can also be tailored to the needs of the user that is carrying or wearing the device that hosts the application. Personal Information Device
Personal Trip Planning and Route Guidance 'Personal Trip Planning and Route Guidance' provides a personalized trip plan to the traveler. The trip plan is calculated based on preferences and constraints supplied by the traveler and provided to the traveler for confirmation. Coordination may continue during the trip so that the route plan can be modified to account for new information. Many equipment configurations are possible including systems that provide a basic trip plan to the traveler as well as more sophisticated systems that can provide transition by transition guidance to the traveler along a multi-modal route with transfers. Devices represented by this functional object include desktop computers at home, work, or at major trip generation sites, plus personal devices such as tablets and smart phones. Personal Information Device
RSE Transit User Guidance 'RSE Transit User Guidance' uses short range communications to provide terminal or stop-specific guidance to transit user devices that assists users in finding the right stop and the right bus. Optionally, this object can collect the transit user location and planned itinerary so that tailored guidance can be provided. Connected Vehicle Roadside Equipment
TIC Transit User Guidance 'TIC Transit User Guidance' uses wireless communications to provide terminal or stop-specific guidance to transit user devices that assists users in finding the right stop and the right bus. Optionally, this object can collect the transit user location and planned itinerary so that tailored guidance can be provided. Transportation Information Center
Transit Center Information Services 'Transit Center Information Services' collects the latest available information for a transit service and makes it available to transit customers and to Transportation Information Centers for further distribution. Customers are provided information at transit stops and other public transportation areas before they embark and on-board the transit vehicle once they are en route. Information provided can include the latest available information on transit routes, schedules, transfer options, fares, real-time schedule adherence, current incidents, weather conditions, yellow pages, and special events. In addition to general service information, tailored information (e.g., itineraries) are provided to individual transit users. Transit Management Center
Transit Stop Information Services 'Transit Stop Information Services' furnishes transit users with real-time travel-related information at transit stops, multi-modal transfer points, and other public transportation areas. It provides transit users with information on transit routes, schedules, transfer options, available services, fares, and real-time schedule adherence. In addition to tailored information for individual transit users, it supports general annunciation and/or display of imminent arrival information and other information of general interest to transit users. Traveler Support Equipment
Transit Vehicle On-Board Information Services 'Transit Vehicle On-board Information Services' furnishes en route transit users with real-time travel-related information on-board a transit vehicle. Current information that can be provided to transit users includes transit routes, schedules, transfer options, fares, real-time schedule adherence, current incidents, weather conditions, non-motorized transportation services, and special events are provided. In addition to tailored information for individual transit users, it also supports general annunciation and/or display of general schedule information, imminent arrival information, and other information of general interest to transit users. Transit Vehicle OBE

Includes Information Flows:

Information Flow Description
personal location The current location (latitude, longitude, and elevation) reported by the personal information or safety device
transit schedule adherence information Dynamic transit schedule adherence and transit vehicle location information.
transit stop guidance Information sent from bus stop infrastructure to portable devices that includes stop-specific bus schedules and routes.
transit stop locations The current geographic location and dimensions of transit stops. This flow may also include the road geometry in the vicinity of the stops as needed to support transit vehicle safety applications when arriving at or departing from stops.
transit traveler information Transit information prepared to support transit users and other travelers. It contains transit schedules, real-time arrival information, fare schedules, alerts and advisories, and general transit service information.
transit user guidance application info Transit user guidance application information including current transit traveler information and associated parameters and thresholds that control the delivery of this information. This flow also supports remote control of the application so the application can be taken offline, reset, or restarted.
transit user guidance application status Transit user guidance application status reported by the RSE. This includes current operational state and status of the RSE and a record of system operation.
transit user information Information about individual transit users boarding a transit vehicle, used to track a user's progress on a scheduled transit trip.
transit vehicle information Information about the transit vehicle route and stops, including current location along the route and next stop.
traveler input User input from a traveler to summon assistance, request travel information, make a reservation, or request any other traveler service.
traveler interface updates Visual or audio information (e.g., routes, messages, guidance, emergency information) that is provided to the traveler.

Goals and Objectives

Associated Planning Factors and Goals

Planning Factor Goal

Associated Objective Categories

Objective Category

Associated Objectives and Performance Measures

Objective Performance Measure


 
Since the mapping between objectives and service packages is not always straight-forward and often situation-dependent, these mappings should only be used as a starting point. Users should do their own analysis to identify the best service packages for their region.

Needs and Requirements

Need Functional Object Requirement

Related Sources

Document Name Version Publication Date
None


Security

In order to participate in this service package, each physical object should meet or exceed the following security levels.

Physical Object Security
Physical Object Confidentiality Integrity Availability Security Class
Connected Vehicle Roadside Equipment Moderate Moderate Moderate Class 2
Personal Information Device Moderate High Moderate Class 3
Transit Management Center Moderate Moderate Low Class 2
Transit Vehicle OBE Moderate Moderate Moderate Class 2
Transportation Information Center  
Traveler Support Equipment Low Moderate Moderate Class 1



In order to participate in this service package, each information flow triple should meet or exceed the following security levels.

Information Flow Security
Source Destination Information Flow Confidentiality Integrity Availability
Basis Basis Basis
Connected Vehicle Roadside Equipment Personal Information Device transit stop guidance Not Applicable Moderate Moderate
This data is broadcast and intended for general consumption. False information here could play havoc with an individual's schedule and cause inconvenience to users of transit services that received incorrect information. This data should be available through other means, but it will be more convenient if available. Depending on the implementation and other dissemination methods, this may be LOW.
Connected Vehicle Roadside Equipment Transit Management Center transit user guidance application status Moderate Moderate Low
This information could be of interest to a malicious individual who is attempting to determine the best way to accomplish a crime. As such it would be best to not make it easily accessible. If this is compromised, it could send unnecessary maintenance workers, or cause the appearance of excessive traffic violations, leading to further unnecessary investigation. A delay in reporting this may cause a delay in necessary maintenance, but (a) this is not time-critical and (b) there are other channels for reporting malfunctioning. Additionally, there is a message received notification, which means that RSE can ensure that all intersection safety issues are delivered.
Personal Information Device Connected Vehicle Roadside Equipment personal location Not Applicable High Moderate
This data is intentionally transmitted to everyone via a broadcast. It can also be determined via other visual indicators. An incorrect location message could lead to a false warning or lack of warning. A lack of warning can have obvious catastrophic consequences, while a false warning could lead to users ignoring warnings due to perceived inaccuracy. Given that this triple may apply to highly dynamic environments (such as work zones), its accuracy is paramount, and thus if sent, must have HIGH integrity. There are other visual indicators about the geofenced areas. PID users in dynamic environments (incident and work zones) should know when they are leaving a geofenced area. As long as they remain in the geofenced area, this information is not as necessary. Not all pedestrians will carry a personal information device, and the system should be able to operate without this information.
Personal Information Device Connected Vehicle Roadside Equipment transit user information Moderate Moderate Moderate
May contain the PII of the originator, which should be readable only by the intended recepient lest the originator's privacy be violated. If the implementation does not provide traveler identity, this may be reduced to LOW. If this is compromised or corrupted, the user's needs may not be properly communicated or met. If this is forged, the transit provider may provide unnecessary services. If this is not available, the user may not receive transit services offered, and as with other transit services may ceases using the system. While the immediate impact is LOW, long term impact is MODERATE due to user confidence issues.
Personal Information Device Transit Vehicle OBE personal location Not Applicable High Moderate
This data is intentionally transmitted to everyone via a broadcast. It can also be determined via other visual indicators. An incorrect location message could lead to a false warning or lack of warning. A lack of warning can have obvious catastrophic consequences, while a false warning could lead to users ignoring warnings due to perceived inaccuracy. Given that this triple may apply to highly dynamic environments (such as work zones), its accuracy is paramount, and thus if sent, must have HIGH integrity. There are other visual indicators about the geofenced areas. PID users in dynamic environments (incident and work zones) should know when they are leaving a geofenced area. As long as they remain in the geofenced area, this information is not as necessary. Not all pedestrians will carry a personal information device, and the system should be able to operate without this information.
Personal Information Device Transit Vehicle OBE transit user information Moderate Moderate Moderate
May contain the PII of the originator, which should be readable only by the intended recepient lest the originator's privacy be violated. If the implementation does not provide traveler identity, this may be reduced to LOW. If this is compromised or corrupted, the user's needs may not be properly communicated or met. If this is forged, the transit provider may provide unnecessary services. If this is not available, the user may not receive transit services offered, and as with other transit services may ceases using the system. While the immediate impact is LOW, long term impact is MODERATE due to user confidence issues.
Personal Information Device Transportation Information Center personal location Not Applicable High Moderate
This data is intentionally transmitted to everyone via a broadcast. It can also be determined via other visual indicators. An incorrect location message could lead to a false warning or lack of warning. A lack of warning can have obvious catastrophic consequences, while a false warning could lead to users ignoring warnings due to perceived inaccuracy. Given that this triple may apply to highly dynamic environments (such as work zones), its accuracy is paramount, and thus if sent, must have HIGH integrity. There are other visual indicators about the geofenced areas. PID users in dynamic environments (incident and work zones) should know when they are leaving a geofenced area. As long as they remain in the geofenced area, this information is not as necessary. Not all pedestrians will carry a personal information device, and the system should be able to operate without this information.
Personal Information Device Transportation Information Center transit user information Moderate Moderate Moderate
May contain the PII of the originator, which should be readable only by the intended recepient lest the originator's privacy be violated. If the implementation does not provide traveler identity, this may be reduced to LOW. If this is compromised or corrupted, the user's needs may not be properly communicated or met. If this is forged, the transit provider may provide unnecessary services. If this is not available, the user may not receive transit services offered, and as with other transit services may ceases using the system. While the immediate impact is LOW, long term impact is MODERATE due to user confidence issues.
Personal Information Device Traveler traveler interface updates Not Applicable Moderate Moderate
Personalized data that includes directions and guidance for an individual, but eventually evident anyway. Should be accurate as the Traveler will be relying on this information for routing and related choices. Lack of accuracy will result in lack of confidence from the traveler as well as an unsatisfactory trip, leading to a negative feedback spiral. Users expect their devices to work. If information is not presented to the operator, the relevant applications simply won't be used.
Transit Management Center Connected Vehicle Roadside Equipment transit user guidance application info Moderate Moderate Low
This information could be of interest to a malicious individual who is attempting to determine the best way to accomplish a crime. As such it would be best to not make it easily accessible. If this is compromised, it could send unnecessary maintenance workers, or cause the appearance of excessive traffic violations, leading to further unnecessary investigation. A delay in reporting this may cause a delay in necessary maintenance, but (a) this is not time-critical and (b) there are other channels for reporting malfunctioning. Additionally, there is a message received notification, which means that RSE can ensure that all intersection safety issues are delivered.
Transit Management Center Transportation Information Center transit schedule adherence information Low Moderate Moderate
Eventually intended for public consumption, so no need to obfuscate. While accuracy of this data is important for decision making purposes, applications should be able to function without it. Thus MODERATE generally. While accuracy of this data is important for decision making purposes, applications should be able to cfunction without it. Thus MODERATE generally.
Transit Management Center Transportation Information Center transit stop locations Not Applicable Moderate Moderate
This data is broadcast and intended for general consumption. False information here could play havoc with an individual's schedule and cause inconvenience to users of transit services that received incorrect information. This data should be available through other means, but it will be more convenient if available. Depending on the implementation and other dissemination methods, this may be LOW.
Transit Vehicle OBE Personal Information Device transit vehicle information Low Moderate Moderate
Data is intended for public use. General transit schedule information, as well as more specific "next stop" and similar information should be prompt and correct or users will lose confidence and not use the system. Also inconvenienced by the lack of correct and timely information. Impact is localized and limited however, so MODERATE and not HIGH. General transit schedule information, as well as more specific "next stop" and similar information should be prompt and correct or users will lose confidence and not use the system. Also inconvenienced by the lack of correct and timely information. Impact is localized and limited however, so MODERATE and not HIGH.
Transit Vehicle OBE Traveler traveler interface updates Not Applicable Moderate Moderate
This data is informing the vehicle of operational information that is relevant to the operation of the vehicle. It should not contain anything sensitive, and does not matter if another person can observe it. Should be accurate as the Traveler will be relying on this information for routing and related choices. Lack of accuracy will result in lack of confidence from the traveler as well as an unsatisfactory trip, leading to a negative feedback spiral. Users expect their devices to work. If information is not presented to the operator, the relevant applications simply won't be used.
Transportation Information Center Personal Information Device transit stop guidance Not Applicable Moderate Moderate
This data is broadcast and intended for general consumption. False information here could play havoc with an individual's schedule and cause inconvenience to users of transit services that received incorrect information. This data should be available through other means, but it will be more convenient if available. Depending on the implementation and other dissemination methods, this may be LOW.
Traveler Personal Information Device traveler input Not Applicable Moderate Low
This data is informing the vehicle of operational information that is relevant to the operation of the vehicle. It should not contain anything sensitive, and does not matter if another person can observe it. While public, information must be correct or travelers may make incorrect decisions with regard to their travel plans. Information is available through other means, though depending on the location this might not always be the case, in which case this would be MODERATE.
Traveler Transit Vehicle OBE traveler input Not Applicable Moderate Low
This data is informing the vehicle of operational information that is relevant to the operation of the vehicle. It should not contain anything sensitive, and does not matter if another person can observe it. While public, information must be correct or travelers may make incorrect decisions with regard to their travel plans. Information is available through other means, though depending on the location this might not always be the case, in which case this would be MODERATE.
Traveler Traveler Support Equipment traveler input Not Applicable Moderate Low
Publicly available information, while not directly observable, is intended for widespread distribution While public, information must be correct or travelers may make incorrect decisions with regard to their travel plans. Information is available through other means, though depending on the location this might not always be the case, in which case this would be MODERATE.
Traveler Support Equipment Connected Vehicle Roadside Equipment transit traveler information Low Moderate Moderate
This information is not sensitive. It is generally made public, to support transit system functionality. Accuracy of this data is important for decision making purposes. Corruption of this data could lead to revenue loss and confusion. Does not happen often, but when this information is needed its use is imminent. Consequently the flow needs to be reliable for those limited times.
Traveler Support Equipment Traveler traveler interface updates Not Applicable Moderate Moderate
Publicly available information, while not directly observable, is intended for widespread distribution Should be accurate as the Traveler will be relying on this information for routing and related choices. Lack of accuracy will result in lack of confidence from the traveler as well as an unsatisfactory trip, leading to a negative feedback spiral. Users expect their devices to work. If information is not presented to the operator, the relevant applications simply won't be used.

Standards

The following table lists the standards associated with physical objects in this service package. For standards related to interfaces, see the specific information flow triple pages. These pages can be accessed directly from the SVG diagram(s) located on the Physical tab, by clicking on each information flow line on the diagram.

NameTitlePhysical Object
CTI 4001 RSU Roadside Unit (RSU) Standard Connected Vehicle Roadside Equipment




System Requirements

No System Requirements