Parent Service Package: PS05
< < PS04.1 : PS05.1 : PS06.1 > >

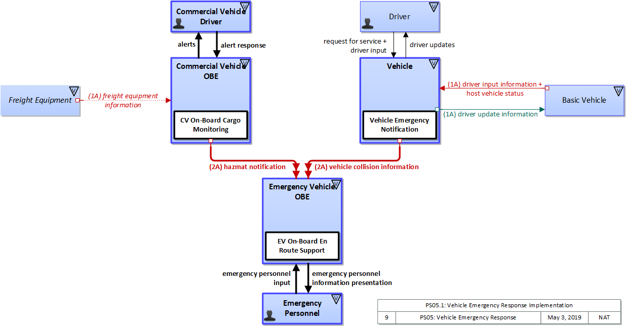
PS05.1: Vehicle Emergency Response Implementation

This 'implementation' is a holistic view of the PS05 service package, including all Physical Objects, Functional Objects, and Triples associated with the service package. It distinguishes between items that are fundamental to the service and items that are optional. Your specific implementation is likely to include the fundamental items and selected optional items, based on your specific project requirements.

Relevant Regions: Australia, Canada, European Union, and United States

Enterprise

Development Stage Roles and Relationships

Installation Stage Roles and Relationships

Operations and Maintenance Stage Roles and Relationships
(hide)

Source Destination Role/Relationship
Basic Vehicle MaintainerBasic Vehicle Maintains
Basic Vehicle ManagerBasic Vehicle Manages
Basic Vehicle ManagerDriver System Usage Agreement
Basic Vehicle OwnerBasic Vehicle Maintainer System Maintenance Agreement
Basic Vehicle OwnerBasic Vehicle Manager Operations Agreement
Basic Vehicle OwnerDriver Application Usage Agreement
Basic Vehicle OwnerDriver Vehicle Operating Agreement
Basic Vehicle OwnerVehicle Maintainer Maintenance Data Exchange Agreement
Basic Vehicle OwnerVehicle Owner Expectation of Data Provision
Basic Vehicle OwnerVehicle User Service Usage Agreement
Basic Vehicle SupplierBasic Vehicle Owner Warranty
Commercial Vehicle DriverCommercial Vehicle OBE Operates
Commercial Vehicle OBE MaintainerCommercial Vehicle OBE Maintains
Commercial Vehicle OBE ManagerCommercial Vehicle Driver System Usage Agreement
Commercial Vehicle OBE ManagerCommercial Vehicle OBE Manages
Commercial Vehicle OBE OwnerCommercial Vehicle OBE Maintainer System Maintenance Agreement
Commercial Vehicle OBE OwnerCommercial Vehicle OBE Manager Operations Agreement
Commercial Vehicle OBE OwnerEmergency Personnel Application Usage Agreement
Commercial Vehicle OBE OwnerEmergency Personnel Vehicle Operating Agreement
Commercial Vehicle OBE OwnerEmergency Vehicle OBE Maintainer Maintenance Data Exchange Agreement
Commercial Vehicle OBE OwnerEmergency Vehicle OBE Owner Expectation of Data Provision
Commercial Vehicle OBE OwnerEmergency Vehicle OBE User Service Usage Agreement
Commercial Vehicle OBE SupplierCommercial Vehicle OBE Owner Warranty
DriverBasic Vehicle Operates
DriverVehicle Operates
Emergency PersonnelEmergency Vehicle OBE Operates
Emergency Vehicle OBE MaintainerEmergency Vehicle OBE Maintains
Emergency Vehicle OBE ManagerEmergency Personnel System Usage Agreement
Emergency Vehicle OBE ManagerEmergency Vehicle OBE Manages
Emergency Vehicle OBE OwnerEmergency Vehicle OBE Maintainer System Maintenance Agreement
Emergency Vehicle OBE OwnerEmergency Vehicle OBE Manager Operations Agreement
Emergency Vehicle OBE SupplierEmergency Vehicle OBE Owner Warranty
Freight Equipment MaintainerFreight Equipment Maintains
Freight Equipment ManagerFreight Equipment Manages
Freight Equipment ManagerFreight Equipment Operator System Usage Agreement
Freight Equipment OperatorFreight Equipment Operates
Freight Equipment OwnerCommercial Vehicle Driver Application Usage Agreement
Freight Equipment OwnerCommercial Vehicle Driver Vehicle Operating Agreement
Freight Equipment OwnerCommercial Vehicle OBE Maintainer Maintenance Data Exchange Agreement
Freight Equipment OwnerCommercial Vehicle OBE Owner Expectation of Data Provision
Freight Equipment OwnerCommercial Vehicle OBE User Service Usage Agreement
Freight Equipment OwnerFreight Equipment Maintainer System Maintenance Agreement
Freight Equipment OwnerFreight Equipment Manager Operations Agreement
Freight Equipment SupplierFreight Equipment Owner Warranty
Vehicle MaintainerVehicle Maintains
Vehicle ManagerDriver System Usage Agreement
Vehicle ManagerVehicle Manages
Vehicle OwnerBasic Vehicle Maintainer Maintenance Data Exchange Agreement
Vehicle OwnerBasic Vehicle Owner Expectation of Data Provision
Vehicle OwnerBasic Vehicle User Service Usage Agreement
Vehicle OwnerDriver Application Usage Agreement
Vehicle OwnerDriver Vehicle Operating Agreement
Vehicle OwnerEmergency Personnel Application Usage Agreement
Vehicle OwnerEmergency Personnel Vehicle Operating Agreement
Vehicle OwnerEmergency Vehicle OBE Maintainer Maintenance Data Exchange Agreement
Vehicle OwnerEmergency Vehicle OBE Owner Expectation of Data Provision
Vehicle OwnerEmergency Vehicle OBE User Service Usage Agreement
Vehicle OwnerVehicle Maintainer System Maintenance Agreement
Vehicle OwnerVehicle Manager Operations Agreement
Vehicle SupplierVehicle Owner Warranty

Physical

The physical diagram can be viewed in SVG or PNG format and the current format is SVG.
SVG Diagram
PNG Diagram


Display Legend in SVG or PNG

Includes Physical Objects:

Physical Object Class Description
Basic Vehicle Vehicle 'Basic Vehicle' represents a complete operating vehicle. It includes the vehicle platform that interfaces with and hosts ITS electronics and all of the driver convenience and entertainment systems, and other non-ITS electronics on-board the vehicle. Interfaces represent both internal on-board interfaces between ITS equipment and other vehicle systems and other passive and active external interfaces or views of the vehicle that support vehicle/traffic monitoring and management. External interfaces may also represent equipment that is carried into the vehicle (e.g., a smartphone that is brought into the vehicle). Internal interfaces are often implemented through a vehicle databus, which is also included in this object. Note that 'Vehicle' represents the general functions and interfaces that are associated with personal automobiles as well as commercial vehicles, emergency vehicles, transit vehicles, and other specialized vehicles.
Commercial Vehicle Driver Vehicle The 'Commercial Vehicle Driver' represents the people that operate vehicles transporting goods, including both long haul trucks and local pick-up and delivery vans. This physical object is complementary to the Driver physical object in that it represents those interactions which are unique to Commercial Vehicle Operations. Information flowing from the Commercial Vehicle Driver includes those system inputs specific to Commercial Vehicle Operations.
Commercial Vehicle OBE Vehicle The Commercial Vehicle On-Board Equipment (OBE) resides in a commercial vehicle and provides the sensory, processing, storage, and communications functions necessary to support safe and efficient commercial vehicle operations. It provides two-way communications between the commercial vehicle drivers, their fleet managers, attached freight equipment, and roadside officials. A separate 'Vehicle OBE' physical object supports vehicle safety and driver information capabilities that apply to all vehicles, including commercial vehicles. The Commercial Vehicle OBE supplements these general ITS capabilities with capabilities that are specific to commercial vehicles.
Driver Vehicle The 'Driver' represents the person that operates a vehicle on the roadway. Included are operators of private, transit, commercial, and emergency vehicles where the interactions are not particular to the type of vehicle (e.g., interactions supporting vehicle safety applications). The Driver originates driver requests and receives driver information that reflects the interactions which might be useful to all drivers, regardless of vehicle classification. Information and interactions which are unique to drivers of a specific vehicle type (e.g., fleet interactions with transit, commercial, or emergency vehicle drivers) are covered by separate objects.
Emergency Personnel Vehicle 'Emergency Personnel' represents personnel that are responsible for police, fire, emergency medical services, towing, service patrols, and other special response team (e.g., hazardous material clean-up) activities at an incident site. These personnel are associated with the Emergency Vehicle during dispatch to the incident site, but often work independently of the Emergency Vehicle while providing their incident response services.
Emergency Vehicle OBE Vehicle The 'Emergency Vehicle On-Board Equipment' (OBE) resides in an emergency vehicle and provides the processing, storage, and communications functions that support public safety-related connected vehicle applications. It represents a range of vehicles including those operated by police, fire, and emergency medical services. In addition, it represents other incident response vehicles including towing and recovery vehicles and freeway service patrols. It includes two-way communications to support coordinated response to emergencies. A separate 'Vehicle OBE' physical object supports the general vehicle safety and driver information capabilities that apply to all vehicles, including emergency vehicles. The Emergency Vehicle OBE supplements these general capabilities with capabilities that are specific to emergency vehicles.
Freight Equipment Vehicle 'Freight Equipment' represents a freight container, intermodal chassis, or trailer and provides sensory, processing, storage, and communications functions necessary to support safe, secure and efficient freight operations. It provides equipment safety data and status and can alert the appropriate systems of an incident, breach, or tamper event. It also provides accurate position information to support in-transit visibility of freight equipment.
Vehicle Vehicle This 'Vehicle' physical object is used to model core capabilities that are common to more than one type of Vehicle. It provides the vehicle-based general sensory, processing, storage, and communications functions that support efficient, safe, and convenient travel. Many of these capabilities (e.g., see the Vehicle Safety service packages) apply to all vehicle types including personal vehicles (including motorcycles), commercial vehicles, emergency vehicles, transit vehicles, and maintenance vehicles. From this perspective, the Vehicle includes the common interfaces and functions that apply to all motorized vehicles. The radio(s) supporting V2V and V2I communications are a key component of the Vehicle. Both one-way and two-way communications options support a spectrum of information services from basic broadcast to advanced personalized information services. Advanced sensors, processors, enhanced driver interfaces, and actuators complement the driver information services so that, in addition to making informed mode and route selections, the driver travels these routes in a safer and more consistent manner. This physical object supports all six levels of driving automation as defined in SAE J3016. Initial collision avoidance functions provide 'vigilant co-pilot' driver warning capabilities. More advanced functions assume limited control of the vehicle to maintain lane position and safe headways. In the most advanced implementations, this Physical Object supports full automation of all aspects of the driving task, aided by communications with other vehicles in the vicinity and in coordination with supporting infrastructure subsystems.

Includes Functional Objects:

Functional Object Description Physical Object
CV On-Board Cargo Monitoring 'CV On-Board Cargo Monitoring' monitors the location and status of the commercial vehicle and its cargo. It sends the collected data to appropriate centers and roadside facilities, including emergency management in the case of HAZMAT incidents. Depending on the nature of the cargo, it may include sensors that measure temperature, pressure, load leveling, acceleration, and other attributes of the cargo. Commercial Vehicle OBE
EV On-Board En Route Support 'EV On-Board En Route Support' provides communications functions to responding emergency vehicles that reduce response times and improve safety of responding public safety personnel and the general public. It supports traffic signal preemption via short range communication directly with signal control equipment. Emergency Vehicle OBE
Vehicle Emergency Notification 'Vehicle Emergency Notification' provides the capability for drivers or collision detection sensors to report an emergency and summon assistance. It gathers data from on-board collision detection sensors, provides a mechanism for the driver to summon assistance, and includes a communications capability to report the collision including indicators of collision severity, the number of passengers involved, and information about the vehicle that may affect the response. Vehicle

Includes Information Flows:

Information Flow Description
alert response This flow represents the tactile or auditory interface with ITS equipment. It contains the response by a Commercial Vehicle Driver or Fleet-Freight Manager that confirms or cancels an alert.
alerts This flow represents the visual or auditory interface with ITS equipment containing specific alerts and messages related to commercial vehicles (e.g., trucks not advised, trucks over 10 tons not allowed on bridge, route details). This also includes detected route deviations and warning indications detected by on-board sensors (e.g., safety) and freight equipment sensors (e.g., breach, cargo).
driver input Driver input to the vehicle on-board equipment including configuration data, settings and preferences, interactive requests, and control commands.
driver input information Driver input received from the driver-vehicle interface equipment via the vehicle bus. It includes configuration data, settings and preferences, interactive requests, and control commands for the connected vehicle on-board equipment.
driver update information Information provided to the driver-vehicle interface to inform the driver about current conditions, potential hazards, and the current status of vehicle on-board equipment. The flow includes the information to be presented to the driver and associated metadata that supports processing, prioritization, and presentation by the DVI as visual displays, audible information and warnings, and/or haptic feedback.
driver updates Information provided to the driver including visual displays, audible information and warnings, and haptic feedback. The updates inform the driver about current conditions, potential hazards, and the current status of vehicle on-board equipment.
emergency personnel information presentation Presentation of information to emergency personnel in the field including dispatch information, incident information, current road network conditions, device status, and other supporting information.
emergency personnel input User input from emergency personnel in the field including dispatch coordination, incident status information, and remote device control requests.
freight equipment information Container, trailer, or chassis information regarding identity, type, location, brake wear data, mileage, seal #, seal type, door open/close status, chassis bare/covered status, tethered / untethered status, temperature, humidity, power, battery levels, brake wear data, and bill of lading/information regarding the cargo/content.
hazmat notification Information provided to emergency response organizations regarding a hazmat load including when cargo sensors detect an issue with the load such as a release of hazardous material. This information will include sensor information, vehicle identification, and carrier identification.
host vehicle status Information provided to the ITS on-board equipment from other systems on the vehicle platform. This includes the current status of the powertrain, steering, and braking systems, and status of other safety and convenience systems. In implementations where GPS is not integrated into the Vehicle On-Board Equipment, the host vehicle is also the source for data describing the vehicle's location in three dimensions (latitude, longitude, elevation) and accurate time that can be used for time synchronization across the ITS environment.
request for service Driver inputs that summon an emergency response, request a financial transaction, or initiate other services.
vehicle collision information The current status of the vehicle systems following a collision including air bag deployment, number of passengers, seat belt usage, sensor data that indicates crash severity (e.g., Delta V speed profile during the crash, vehicle damage, number of impacts), and vehicle type/make/model.

Goals and Objectives

Associated Planning Factors and Goals

Planning Factor Goal

Associated Objective Categories

Objective Category

Associated Objectives and Performance Measures

Objective Performance Measure


 
Since the mapping between objectives and service packages is not always straight-forward and often situation-dependent, these mappings should only be used as a starting point. Users should do their own analysis to identify the best service packages for their region.

Needs and Requirements

Need Functional Object Requirement

Related Sources

Document Name Version Publication Date
None


Security

In order to participate in this service package, each physical object should meet or exceed the following security levels.

Physical Object Security
Physical Object Confidentiality Integrity Availability Security Class
Basic Vehicle  
Commercial Vehicle OBE Moderate High High Class 5
Emergency Vehicle OBE Moderate Moderate High Class 5
Freight Equipment  
Vehicle Moderate High Moderate Class 3



In order to participate in this service package, each information flow triple should meet or exceed the following security levels.

Information Flow Security
Source Destination Information Flow Confidentiality Integrity Availability
Basis Basis Basis
Basic Vehicle Vehicle driver input information Moderate High High
Internal vehicle flow that if reverse engineered could enable third party vehicle control. Largely a competitive question, could be set LOW if manufacturer and operator are not concerned with this type of compromise. Includes vehicle control commands, which must be timely and accurate to support safe vehicle operation. Includes vehicle control commands, which must be timely and accurate to support safe vehicle operation.
Basic Vehicle Vehicle host vehicle status Low Moderate High
Unlikely that this includes any information that could be used against the originator. This can be MODERATE or HIGH, depending on the application: This is used later on to determine whether a vehicle is likely going to violate a red light or infringe a work zone. This needs to be correct in order for the application to work correctly. Since this monitors the health and safety of the vehicle and that information is eventually reported to the driver, it should be available at all times as it directly affects vehicle and operator safety.
Commercial Vehicle Driver Commercial Vehicle OBE alert response Moderate Moderate Moderate
Commercial Vehicle Operations human interfaces should not be casually viewable for competitive and physical security reasons. Data should be correct as it relates to CVO, however there is generally another mechanism to double-check this data, which is why it is MODERATE and not HIGH. Flow should be available as it relates to CVO, however there is generally another mechanism through which this data might be received, which is why it is MODERATE and not HIGH.
Commercial Vehicle OBE Commercial Vehicle Driver alerts Low Moderate Moderate
This data is informing the driver of operational information that is relevant to the operation of the vehicle. It should not contain anything sensitive, and does not matter if another person can observe it. Data should be correct as it relates to CVO, however there is generally another mechanism to double-check this data, which is why it is MODERATE and not HIGH. Flow should be available as it relates to CVO, however there is generally another mechanism through which this data might be received, which is why it is MODERATE and not HIGH.
Commercial Vehicle OBE Emergency Vehicle OBE hazmat notification Moderate High High
Includes PII which should be protected. If not practical to protect, a simpler message without the PII should be distributed. Hazmat spill notification has a time-critical and life-saving and property saving component. Hazmat spill notification has a time-critical and life-saving and property saving component. Set HIGH because the potential consequences are very severe.
Driver Vehicle driver input Moderate High High
Data included in this flow may include origin and destination information, which should be protected from other's viewing as it may compromise the driver's privacy. Commands from from the driver to the vehicle must be correct or the vehicle may behave in an unpredictable and possibly unsafe manner Commands must always be able to be given or the driver has no control.
Driver Vehicle request for service Moderate High High
This request implies a declaration of intent, which if observed could provide leverage over the driver. Commands from from the driver to the vehicle must be correct or the vehicle may behave in an unpredictable and possibly unsafe manner Commands must always be able to be given or the driver has no control.
Emergency Personnel Emergency Vehicle OBE emergency personnel input Moderate Moderate Moderate
Some of the information, such as incident status information, is sensitive, and should be protected. The system must know that these requests came from actual Emergency Personal. Additionally, incorrect information here may lead to the system responding incorrectly to the incident These messages are important for the system to operate properly. Additionally, the system must know if messages are not received so that it can act accordingly.
Emergency Vehicle OBE Emergency Personnel emergency personnel information presentation Moderate Moderate Moderate
Some of this information, such as incident information, is sensitive and should be protected. This information could affect how the Emergency Personnel respond to the event, and should be as accurate as possible. This information needs to be available for the Emergency Personnel in order for them to respond accurately to the system. If they do not acknowledge this information, dispatch needs to know, so they can attempt to contact the Emergency Personnel via another channel, such as radio.
Freight Equipment Commercial Vehicle OBE freight equipment information Moderate Moderate Moderate
Cargo status information, though internal to the vehicle, should probably be protected as part of a sound defense-in-depth strategy against malicious hacking. Freight Vehicle to CV OBE is considered on-board when the vehicle and freight are mated, so the same logic holds. Cargo status information, though internal to the vehicle, should probably be protected as part of a sound defense-in-depth strategy against malicious hacking. Freight Vehicle to CV OBE is considered on-board when the vehicle and freight are mated, so the same logic holds. On-board data exchanges, should be at least MODERATE so that on-board systems can fulfill their functions. Freight Vehicle to CV OBE is considered on-board when the vehicle and freight are mated, so the same logic holds.
Vehicle Basic Vehicle driver update information Low Moderate Moderate
This information is all presented to the vehicle operator. Encrypting this information may make it harder to reverse engineer vehicle systems, and may defeat criminal tracking tools when the vehicle has already been compromised. Unless those scenarios are of concern to the operator or manufacturer, this can safely be set LOW. Any information presented to the operator of a vehicle should be both accurate and timely. By definition this includes safety information, but given that the driver has other means of learning about most threats, it seems difficult to justify HIGH. If HIGH is warranted, it should apply to both availability and integrity. Any information presented to the operator of a vehicle should be both accurate and timely. By definition this includes safety information, but given that the driver has other means of learning about most threats, it seems difficult to justify HIGH. If HIGH is warranted, it should apply to both availability and integrity.
Vehicle Driver driver updates Not Applicable Moderate Moderate
This data is informing the driver about the safety of a nearby area. It should not contain anything sensitive, and does not matter if another person can observe it. This is the information that is presented to the driver. If they receive incorrect information, they may act in an unsafe manner. However, there are other indicators that would alert them to any hazards, such as an oncoming vehicle or crossing safety lights. If this information is not made available to the driver, then the system has not operated correctly.
Vehicle Emergency Vehicle OBE vehicle collision information Moderate High Moderate
This could contain safety-related information that the occupants of the vehicle would prefer not be distributed to anyone except those responsible for their immediate safety. It is PII, whose compromise could have a significant impact on the originator. Safety related with a time critical component, needs to be correct or EV operators may be misinformed and not react optimally. While useful, it is impractical to assume this flow could ever rise above 'medium' in achievable availability, given the relevant application focus on incidents.

Standards

The following table lists the standards associated with physical objects in this service package. For standards related to interfaces, see the specific information flow triple pages. These pages can be accessed directly from the SVG diagram(s) located on the Physical tab, by clicking on each information flow line on the diagram.

NameTitlePhysical Object
SAE J3361 Antenna requirements V2X Antenna Coverage and Test Requirements for US FHWA Class 1 and Class 3-13 Class Vehicles Commercial Vehicle OBE
Emergency Vehicle OBE
Vehicle
SAE J5001 OBU Standard Onboard Unit Standard for Connected Vehicles Commercial Vehicle OBE
Emergency Vehicle OBE
Vehicle




System Requirements

No System Requirements