Parent Service Package: PS06
< < PS05.1 : PS06.1 : PS07.1 > >

PS06.1: Incident Scene Pre-Arrival Staging Guidance for Emergency Responders Implementation

This 'implementation' is a holistic view of the PS06 service package, including all Physical Objects, Functional Objects, and Triples associated with the service package. It distinguishes between items that are fundamental to the service and items that are optional. Your specific implementation is likely to include the fundamental items and selected optional items, based on your specific project requirements.

Relevant Regions: Australia, Canada, European Union, and United States

Enterprise

Development Stage Roles and Relationships

Installation Stage Roles and Relationships

Operations and Maintenance Stage Roles and Relationships
(hide)

Source Destination Role/Relationship
Basic Emergency Vehicle MaintainerBasic Emergency Vehicle Maintains
Basic Emergency Vehicle ManagerBasic Emergency Vehicle Manages
Basic Emergency Vehicle ManagerEmergency Personnel System Usage Agreement
Basic Emergency Vehicle OwnerBasic Emergency Vehicle Maintainer System Maintenance Agreement
Basic Emergency Vehicle OwnerBasic Emergency Vehicle Manager Operations Agreement
Basic Emergency Vehicle OwnerEmergency Personnel Application Usage Agreement
Basic Emergency Vehicle OwnerEmergency Personnel Vehicle Operating Agreement
Basic Emergency Vehicle OwnerEmergency Vehicle OBE Maintainer Maintenance Data Exchange Agreement
Basic Emergency Vehicle OwnerEmergency Vehicle OBE Owner Expectation of Data Provision
Basic Emergency Vehicle OwnerEmergency Vehicle OBE User Service Usage Agreement
Basic Emergency Vehicle SupplierBasic Emergency Vehicle Owner Warranty
Care Facility MaintainerCare Facility Maintains
Care Facility ManagerCare Facility Manages
Care Facility ManagerCare Facility Operator System Usage Agreement
Care Facility OperatorCare Facility Operates
Care Facility OwnerCare Facility Maintainer System Maintenance Agreement
Care Facility OwnerCare Facility Manager Operations Agreement
Care Facility OwnerEmergency Management Center Maintainer Maintenance Data Exchange Agreement
Care Facility OwnerEmergency Management Center Owner Information Exchange Agreement
Care Facility OwnerEmergency Management Center User Service Usage Agreement
Care Facility OwnerEmergency Personnel Application Usage Agreement
Care Facility OwnerEmergency Vehicle OBE Maintainer Maintenance Data Exchange Agreement
Care Facility OwnerEmergency Vehicle OBE Owner Information Exchange Agreement
Care Facility OwnerEmergency Vehicle OBE User Service Usage Agreement
Care Facility SupplierCare Facility Owner Warranty
Commercial Vehicle DriverCommercial Vehicle OBE Operates
Commercial Vehicle OBE MaintainerCommercial Vehicle OBE Maintains
Commercial Vehicle OBE ManagerCommercial Vehicle Driver System Usage Agreement
Commercial Vehicle OBE ManagerCommercial Vehicle OBE Manages
Commercial Vehicle OBE OwnerCommercial Vehicle OBE Maintainer System Maintenance Agreement
Commercial Vehicle OBE OwnerCommercial Vehicle OBE Manager Operations Agreement
Commercial Vehicle OBE OwnerEmergency Management Center Maintainer Maintenance Data Exchange Agreement
Commercial Vehicle OBE OwnerEmergency Management Center Owner Information Provision Agreement
Commercial Vehicle OBE OwnerEmergency Management Center User Service Usage Agreement
Commercial Vehicle OBE OwnerEmergency Personnel Application Usage Agreement
Commercial Vehicle OBE SupplierCommercial Vehicle OBE Owner Warranty
DMV MaintainerDMV Maintains
DMV ManagerDMV Manages
DMV ManagerDMV Operator System Usage Agreement
DMV OperatorDMV Operates
DMV OwnerDMV Maintainer System Maintenance Agreement
DMV OwnerDMV Manager Operations Agreement
DMV OwnerEmergency Management Center Maintainer Maintenance Data Exchange Agreement
DMV OwnerEmergency Management Center Owner Information Exchange Agreement
DMV OwnerEmergency Management Center User Service Usage Agreement
DMV OwnerEmergency Personnel Application Usage Agreement
DMV SupplierDMV Owner Warranty
Emergency Management Center MaintainerEmergency Management Center Maintains
Emergency Management Center ManagerEmergency Management Center Manages
Emergency Management Center ManagerEmergency Personnel System Usage Agreement
Emergency Management Center OwnerCare Facility Maintainer Maintenance Data Exchange Agreement
Emergency Management Center OwnerCare Facility Operator Application Usage Agreement
Emergency Management Center OwnerCare Facility Owner Information Exchange Agreement
Emergency Management Center OwnerCare Facility User Service Usage Agreement
Emergency Management Center OwnerDMV Maintainer Maintenance Data Exchange Agreement
Emergency Management Center OwnerDMV Operator Application Usage Agreement
Emergency Management Center OwnerDMV Owner Information Exchange Agreement
Emergency Management Center OwnerDMV User Service Usage Agreement
Emergency Management Center OwnerEmergency Management Center Maintainer System Maintenance Agreement
Emergency Management Center OwnerEmergency Management Center Manager Operations Agreement
Emergency Management Center OwnerEmergency Personnel Application Usage Agreement
Emergency Management Center OwnerEmergency Vehicle OBE Maintainer Maintenance Data Exchange Agreement
Emergency Management Center OwnerEmergency Vehicle OBE Owner Information Exchange Agreement
Emergency Management Center OwnerEmergency Vehicle OBE User Service Usage Agreement
Emergency Management Center OwnerFleet and Freight Management Center Maintainer Maintenance Data Exchange Agreement
Emergency Management Center OwnerFleet and Freight Management Center Owner Information Exchange Agreement
Emergency Management Center OwnerFleet and Freight Management Center User Service Usage Agreement
Emergency Management Center OwnerFleet-Freight Manager Application Usage Agreement
Emergency Management Center OwnerTraffic Management Center Maintainer Maintenance Data Exchange Agreement
Emergency Management Center OwnerTraffic Management Center Owner Information Exchange Agreement
Emergency Management Center OwnerTraffic Management Center User Service Usage Agreement
Emergency Management Center OwnerTraffic Operations Personnel Application Usage Agreement
Emergency Management Center SupplierEmergency Management Center Owner Warranty
Emergency PersonnelBasic Emergency Vehicle Operates
Emergency PersonnelEmergency Management Center Operates
Emergency PersonnelEmergency Vehicle OBE Operates
Emergency Vehicle OBE MaintainerEmergency Vehicle OBE Maintains
Emergency Vehicle OBE ManagerEmergency Personnel System Usage Agreement
Emergency Vehicle OBE ManagerEmergency Vehicle OBE Manages
Emergency Vehicle OBE OwnerCare Facility Maintainer Maintenance Data Exchange Agreement
Emergency Vehicle OBE OwnerCare Facility Operator Application Usage Agreement
Emergency Vehicle OBE OwnerCare Facility Owner Information Exchange Agreement
Emergency Vehicle OBE OwnerCare Facility User Service Usage Agreement
Emergency Vehicle OBE OwnerEmergency Management Center Maintainer Maintenance Data Exchange Agreement
Emergency Vehicle OBE OwnerEmergency Management Center Owner Information Exchange Agreement
Emergency Vehicle OBE OwnerEmergency Management Center User Service Usage Agreement
Emergency Vehicle OBE OwnerEmergency Personnel Application Usage Agreement
Emergency Vehicle OBE OwnerEmergency Vehicle OBE Maintainer System Maintenance Agreement
Emergency Vehicle OBE OwnerEmergency Vehicle OBE Manager Operations Agreement
Emergency Vehicle OBE OwnerOther EV OBEs Maintainer Maintenance Data Exchange Agreement
Emergency Vehicle OBE OwnerOther EV OBEs Operator Application Usage Agreement
Emergency Vehicle OBE OwnerOther EV OBEs Operator Vehicle Operating Agreement
Emergency Vehicle OBE OwnerOther EV OBEs Owner Expectation of Data Provision
Emergency Vehicle OBE OwnerOther EV OBEs User Service Usage Agreement
Emergency Vehicle OBE SupplierEmergency Vehicle OBE Owner Warranty
Fleet and Freight Management Center MaintainerFleet and Freight Management Center Maintains
Fleet and Freight Management Center ManagerFleet and Freight Management Center Manages
Fleet and Freight Management Center ManagerFleet-Freight Manager System Usage Agreement
Fleet and Freight Management Center OwnerEmergency Management Center Maintainer Maintenance Data Exchange Agreement
Fleet and Freight Management Center OwnerEmergency Management Center Owner Information Exchange Agreement
Fleet and Freight Management Center OwnerEmergency Management Center User Service Usage Agreement
Fleet and Freight Management Center OwnerEmergency Personnel Application Usage Agreement
Fleet and Freight Management Center OwnerFleet and Freight Management Center Maintainer System Maintenance Agreement
Fleet and Freight Management Center OwnerFleet and Freight Management Center Manager Operations Agreement
Fleet and Freight Management Center SupplierFleet and Freight Management Center Owner Warranty
Fleet-Freight ManagerFleet and Freight Management Center Operates
Freight Equipment MaintainerFreight Equipment Maintains
Freight Equipment ManagerFreight Equipment Manages
Freight Equipment ManagerFreight Equipment Operator System Usage Agreement
Freight Equipment OperatorFreight Equipment Operates
Freight Equipment OwnerCommercial Vehicle Driver Application Usage Agreement
Freight Equipment OwnerCommercial Vehicle Driver Vehicle Operating Agreement
Freight Equipment OwnerCommercial Vehicle OBE Maintainer Maintenance Data Exchange Agreement
Freight Equipment OwnerCommercial Vehicle OBE Owner Expectation of Data Provision
Freight Equipment OwnerCommercial Vehicle OBE User Service Usage Agreement
Freight Equipment OwnerFreight Equipment Maintainer System Maintenance Agreement
Freight Equipment OwnerFreight Equipment Manager Operations Agreement
Freight Equipment SupplierFreight Equipment Owner Warranty
Maint and Constr Center PersonnelMaint and Constr Management Center Operates
Maint and Constr Management Center MaintainerMaint and Constr Management Center Maintains
Maint and Constr Management Center ManagerMaint and Constr Center Personnel System Usage Agreement
Maint and Constr Management Center ManagerMaint and Constr Management Center Manages
Maint and Constr Management Center OwnerEmergency Management Center Maintainer Maintenance Data Exchange Agreement
Maint and Constr Management Center OwnerEmergency Management Center Owner Information Provision Agreement
Maint and Constr Management Center OwnerEmergency Management Center User Service Usage Agreement
Maint and Constr Management Center OwnerEmergency Personnel Application Usage Agreement
Maint and Constr Management Center OwnerMaint and Constr Management Center Maintainer System Maintenance Agreement
Maint and Constr Management Center OwnerMaint and Constr Management Center Manager Operations Agreement
Maint and Constr Management Center SupplierMaint and Constr Management Center Owner Warranty
Other EV OBEs MaintainerOther EV OBEs Maintains
Other EV OBEs ManagerOther EV OBEs Manages
Other EV OBEs ManagerOther EV OBEs Operator System Usage Agreement
Other EV OBEs OperatorOther EV OBEs Operates
Other EV OBEs OwnerEmergency Personnel Application Usage Agreement
Other EV OBEs OwnerEmergency Personnel Vehicle Operating Agreement
Other EV OBEs OwnerEmergency Vehicle OBE Maintainer Maintenance Data Exchange Agreement
Other EV OBEs OwnerEmergency Vehicle OBE Owner Expectation of Data Provision
Other EV OBEs OwnerEmergency Vehicle OBE User Service Usage Agreement
Other EV OBEs OwnerOther EV OBEs Maintainer System Maintenance Agreement
Other EV OBEs OwnerOther EV OBEs Manager Operations Agreement
Other EV OBEs SupplierOther EV OBEs Owner Warranty
TIC OperatorTransportation Information Center Operates
Traffic Management Center MaintainerTraffic Management Center Maintains
Traffic Management Center ManagerTraffic Management Center Manages
Traffic Management Center ManagerTraffic Operations Personnel System Usage Agreement
Traffic Management Center OwnerEmergency Management Center Maintainer Maintenance Data Exchange Agreement
Traffic Management Center OwnerEmergency Management Center Owner Information Exchange Agreement
Traffic Management Center OwnerEmergency Management Center User Service Usage Agreement
Traffic Management Center OwnerEmergency Personnel Application Usage Agreement
Traffic Management Center OwnerTraffic Management Center Maintainer System Maintenance Agreement
Traffic Management Center OwnerTraffic Management Center Manager Operations Agreement
Traffic Management Center SupplierTraffic Management Center Owner Warranty
Traffic Operations PersonnelTraffic Management Center Operates
Transportation Information Center MaintainerTransportation Information Center Maintains
Transportation Information Center ManagerTIC Operator System Usage Agreement
Transportation Information Center ManagerTransportation Information Center Manages
Transportation Information Center OwnerEmergency Management Center Maintainer Maintenance Data Exchange Agreement
Transportation Information Center OwnerEmergency Management Center Owner Information Provision Agreement
Transportation Information Center OwnerEmergency Management Center User Service Usage Agreement
Transportation Information Center OwnerEmergency Personnel Application Usage Agreement
Transportation Information Center OwnerTransportation Information Center Maintainer System Maintenance Agreement
Transportation Information Center OwnerTransportation Information Center Manager Operations Agreement
Transportation Information Center SupplierTransportation Information Center Owner Warranty

Functional

This service package includes the following Functional View PSpecs:

Physical Object Functional Object PSpec Number PSpec Name
Commercial Vehicle OBE CV On-Board Cargo Monitoring 2.4.2 Collect On-board Commercial Vehicle Sensor Data
2.4.3 Analyze Commercial Vehicle On-board Data
2.4.4 Provide Commercial Vehicle Driver Interface
2.4.7 Manage CV On-board Data
2.6.4 Provide Lock Tag Data Interface
2.8.3.1 Provide Driver Interface for Intermodal Freight Dispatch
Emergency Management Center Emergency Commercial Vehicle Response 5.1.1.1 Coordinate Emergency Inputs
5.1.1.2 Identify Commercial Vehicle Emergencies
Emergency Dispatch 5.1.2 Determine Coordinated Response Plan
5.1.4 Manage Emergency Response
5.2 Provide Operator Interface for Emergency Data
5.3.2 Dispatch Vehicle
5.3.6 Maintain Vehicle Status
5.5 Update Emergency Display Map Data
Emergency Incident Command 5.1.1.3 Collect Incident And Event Data
5.1.3 Communicate Emergency Status
5.1.4 Manage Emergency Response
5.3.2 Dispatch Vehicle
5.3.4 Assess Response Status
5.3.6 Maintain Vehicle Status
5.7.2 Provide Disaster Response Coordination
Emergency Routing 5.2 Provide Operator Interface for Emergency Data
5.3.6 Maintain Vehicle Status
5.3.7 Provide Emergency Vehicle Route
5.5 Update Emergency Display Map Data
5.7.1 Assess System Status For Disasters
5.7.3 Assess System Status For Evacuation
Emergency Vehicle OBE EV On-Board En Route Support 5.3.3 Provide Emergency Vehicle Location
5.3.5 Provide Emergency Personnel Interface
5.3.9 Process Mobile Emergency Requests
EV On-Board Incident Management Communication 5.3.5 Provide Emergency Personnel Interface
Maint and Constr Management Center MCM Incident Management 9.1.7 Process Road Network Information
9.2.2 Status Current M&C Activities and Transportation Infrastructure
9.2.3.4 Manage M&C Resource Needs
Traffic Management Center TMC Incident Dispatch Coordination 1.1.4.1 Retrieve Traffic Data
1.1.5 Exchange Data with Other Traffic Centers
1.3.2.1 Store Possible Incident Data
1.3.2.2 Review and Classify Possible Incidents
1.3.2.3 Review and Classify Planned Events
1.3.2.6 Manage Traffic Routing
1.3.3.1 Respond to Current Incidents
1.3.4.1 Retrieve Incident Data
1.3.4.2 Provide Traffic Operations Personnel Incident Interface
1.3.4.3 Provide Media Incident Data Interface
1.3.4.4 Manage Resources for Incidents
1.3.5 Manage Incident Response Planning and Traffic Management Decision Support
1.3.6 Traffic Disaster Response Control
1.3.7 Traffic Evacuation Control

Physical

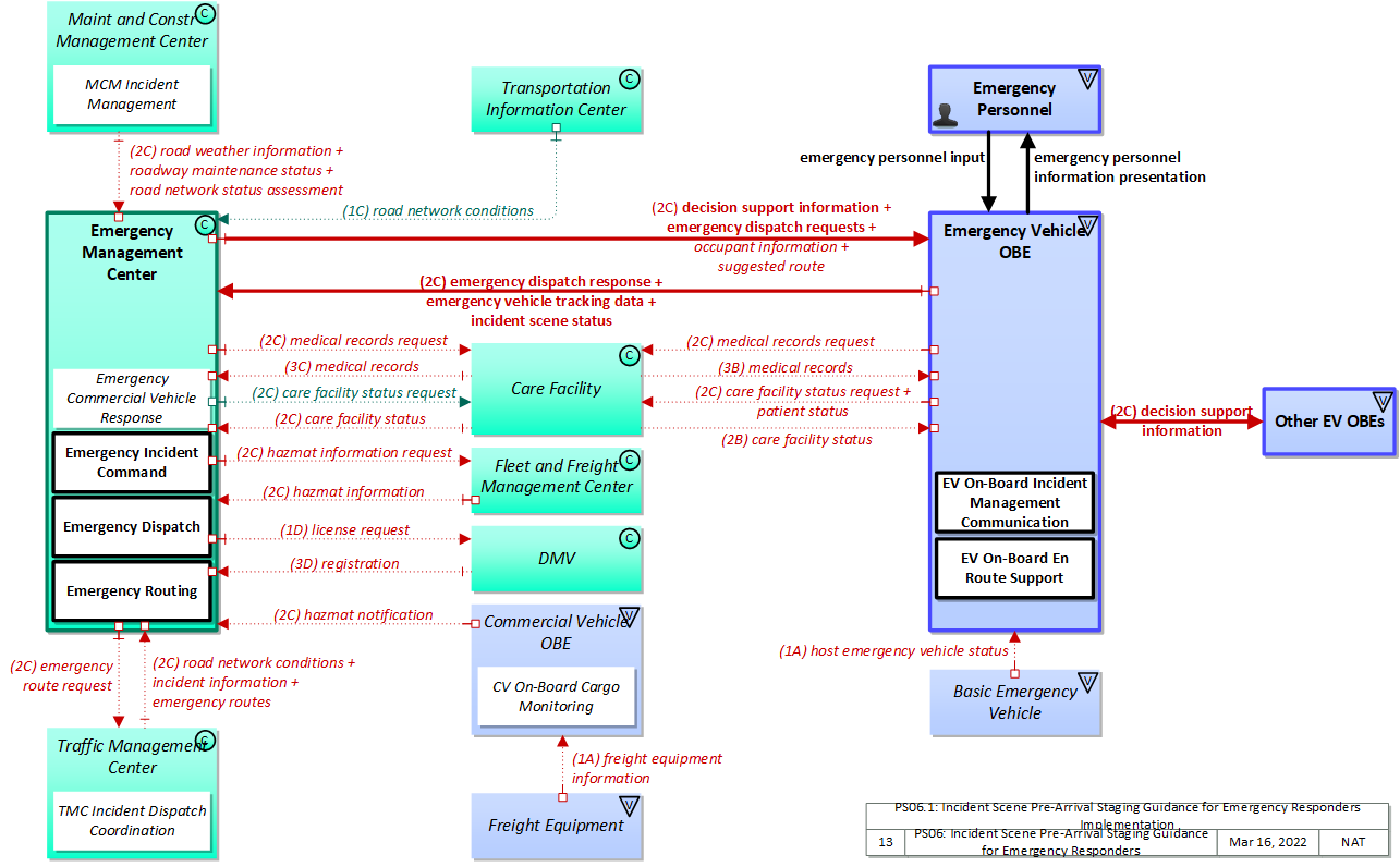
The physical diagram can be viewed in SVG or PNG format and the current format is SVG.
SVG Diagram
PNG Diagram


Display Legend in SVG or PNG

Includes Physical Objects:

Physical Object Class Description
Basic Emergency Vehicle Vehicle The 'Basic Emergency Vehicle' represents the interfaces with on-board equipment on a public safety vehicle. It includes a specialized databus that may be subject to different vehicle databus standards and hosts a broad range of components that are specific to emergency vehicles including the lightbar/siren and on-board apparatus that supports law enforcement, firefighting, emergency medical services, and towing/recovery.
Care Facility Center The 'Care Facility' represents a hospital or another emergency care facility. It may also represent a third party quality of care information provider.
Commercial Vehicle OBE Vehicle The Commercial Vehicle On-Board Equipment (OBE) resides in a commercial vehicle and provides the sensory, processing, storage, and communications functions necessary to support safe and efficient commercial vehicle operations. It provides two-way communications between the commercial vehicle drivers, their fleet managers, attached freight equipment, and roadside officials. A separate 'Vehicle OBE' physical object supports vehicle safety and driver information capabilities that apply to all vehicles, including commercial vehicles. The Commercial Vehicle OBE supplements these general ITS capabilities with capabilities that are specific to commercial vehicles.
DMV Center The 'DMV' is a specific (state) public organization responsible for registering vehicles, e.g., the Department of Motor Vehicles.
Emergency Management Center Center The 'Emergency Management Center' represents systems that support incident management, disaster response and evacuation, security monitoring, and other security and public safety-oriented ITS applications. It includes the functions associated with fixed and mobile public safety communications centers including public safety call taker and dispatch centers operated by police (including transit police), fire, and emergency medical services. It includes the functions associated with Emergency Operations Centers that are activated at local, regional, state, and federal levels for emergencies and the portable and transportable systems that support Incident Command System operations at an incident. This Center also represents systems associated with towing and recovery, freeway service patrols, HAZMAT response teams, and mayday service providers. It manages sensor and surveillance equipment used to enhance transportation security of the roadway infrastructure (including bridges, tunnels, interchanges, and other key roadway segments) and the public transportation system (including transit vehicles, public areas such as transit stops and stations, facilities such as transit yards, and transit infrastructure such as rail, bridges, tunnels, or bus guideways). It provides security/surveillance services to improve traveler security in public areas not a part of the public transportation system. It monitors alerts, advisories, and other threat information and prepares for and responds to identified emergencies. It coordinates emergency response involving multiple agencies with peer centers. It stores, coordinates, and utilizes emergency response and evacuation plans to facilitate this coordinated response. Emergency situation information including damage assessments, response status, evacuation information, and resource information are shared The Emergency Management Center also provides a focal point for coordination of the emergency and evacuation information that is provided to the traveling public, including wide-area alerts when immediate public notification is warranted. It tracks and manages emergency vehicle fleets using real-time road network status and routing information from the other centers to aid in selecting the emergency vehicle(s) and routes, and works with other relevant centers to tailor traffic control to support emergency vehicle ingress and egress, implementation of special traffic restrictions and closures, evacuation traffic control plans, and other special strategies that adapt the transportation system to better meet the unique demands of an emergency.
Emergency Personnel Vehicle 'Emergency Personnel' represents personnel that are responsible for police, fire, emergency medical services, towing, service patrols, and other special response team (e.g., hazardous material clean-up) activities at an incident site. These personnel are associated with the Emergency Vehicle during dispatch to the incident site, but often work independently of the Emergency Vehicle while providing their incident response services.
Emergency Vehicle OBE Vehicle The 'Emergency Vehicle On-Board Equipment' (OBE) resides in an emergency vehicle and provides the processing, storage, and communications functions that support public safety-related connected vehicle applications. It represents a range of vehicles including those operated by police, fire, and emergency medical services. In addition, it represents other incident response vehicles including towing and recovery vehicles and freeway service patrols. It includes two-way communications to support coordinated response to emergencies. A separate 'Vehicle OBE' physical object supports the general vehicle safety and driver information capabilities that apply to all vehicles, including emergency vehicles. The Emergency Vehicle OBE supplements these general capabilities with capabilities that are specific to emergency vehicles.
Fleet and Freight Management Center Center The 'Fleet and Freight Management Center' provides the capability for commercial drivers and fleet-freight managers to receive real-time routing information and access databases containing vehicle and/or freight equipment locations as well as carrier, vehicle, freight equipment and driver information. The 'Fleet and Freight Management Center' also provides the capability for fleet managers to monitor the safety and security of their commercial vehicle drivers and fleet.
Freight Equipment Vehicle 'Freight Equipment' represents a freight container, intermodal chassis, or trailer and provides sensory, processing, storage, and communications functions necessary to support safe, secure and efficient freight operations. It provides equipment safety data and status and can alert the appropriate systems of an incident, breach, or tamper event. It also provides accurate position information to support in-transit visibility of freight equipment.
Maint and Constr Management Center Center The 'Maint and Constr Management Center' monitors and manages roadway infrastructure construction and maintenance activities. Representing both public agencies and private contractors that provide these functions, this physical object manages fleets of maintenance, construction, or special service vehicles (e.g., snow and ice control equipment). The physical object receives a wide range of status information from these vehicles and performs vehicle dispatch, routing, and resource management for the vehicle fleets and associated equipment. The physical object participates in incident response by deploying maintenance and construction resources to an incident scene, in coordination with other center physical objects. The physical object manages equipment at the roadside, including environmental sensors and automated systems that monitor and mitigate adverse road and surface weather conditions. It manages the repair and maintenance of both non-ITS and ITS equipment including the traffic controllers, detectors, dynamic message signs, signals, and other equipment associated with the roadway infrastructure. Weather information is collected and fused with other data sources and used to support advanced decision support systems. The physical object remotely monitors and manages ITS capabilities in work zones, gathering, storing, and disseminating work zone information to other systems. It manages traffic in the vicinity of the work zone and advises drivers of work zone status (either directly at the roadside or through an interface with the Transportation Information Center or Traffic Management Center physical objects.) Construction and maintenance activities are tracked and coordinated with other systems, improving the quality and accuracy of information available regarding closures and other roadway construction and maintenance activities.
Other EV OBEs Vehicle This represents on-board equipment on other emergency (e.g., law enforcement, fire, EMS, towing and recovery) vehicles. It provides a source and destination for ITS information transfers between emergency vehicles. These information transfers allow information to be shared between emergency vehicles arriving, or involved at, an incident. Vehicle to vehicle communications at incident locations facilitates incident coordination and personal safety.
Traffic Management Center Center The 'Traffic Management Center' monitors and controls traffic and the road network. It represents centers that manage a broad range of transportation facilities including freeway systems, rural and suburban highway systems, and urban and suburban traffic control systems. It communicates with ITS Roadway Equipment and Connected Vehicle Roadside Equipment (RSE) to monitor and manage traffic flow and monitor the condition of the roadway, surrounding environmental conditions, and field equipment status. It manages traffic and transportation resources to support allied agencies in responding to, and recovering from, incidents ranging from minor traffic incidents through major disasters.
Transportation Information Center Center The 'Transportation Information Center' collects, processes, stores, and disseminates transportation information to system operators and the traveling public. The physical object can play several different roles in an integrated ITS. In one role, the TIC provides a data collection, fusing, and repackaging function, collecting information from transportation system operators and redistributing this information to other system operators in the region and other TICs. In this information redistribution role, the TIC provides a bridge between the various transportation systems that produce the information and the other TICs and their subscribers that use the information. The second role of a TIC is focused on delivery of traveler information to subscribers and the public at large. Information provided includes basic advisories, traffic and road conditions, transit schedule information, yellow pages information, ride matching information, and parking information. The TIC is commonly implemented as a website or a web-based application service, but it represents any traveler information distribution service.

Includes Functional Objects:

Functional Object Description Physical Object
CV On-Board Cargo Monitoring 'CV On-Board Cargo Monitoring' monitors the location and status of the commercial vehicle and its cargo. It sends the collected data to appropriate centers and roadside facilities, including emergency management in the case of HAZMAT incidents. Depending on the nature of the cargo, it may include sensors that measure temperature, pressure, load leveling, acceleration, and other attributes of the cargo. Commercial Vehicle OBE
Emergency Commercial Vehicle Response 'Emergency Commercial Vehicle Response' identifies and initiates a response to commercial vehicle and freight equipment related emergencies. These emergencies may include incidents involving hazardous materials as well as the detection of non-permitted transport of security sensitive hazmat. It identifies the location of the vehicle, the nature of the incident, the route information, and information concerning the freight itself. The information supports the determination of the response and identifies the responding agencies to notify. Emergency Management Center
Emergency Dispatch 'Emergency Dispatch' tracks the location and status of emergency vehicles and dispatches these vehicles to incidents. Pertinent incident information is gathered from the public and other public safety agencies and relayed to the responding units. Incident status and the status of the responding units is tracked so that additional units can be dispatched and/or unit status can be returned to available when the incident is cleared and closed. Emergency Management Center
Emergency Incident Command 'Emergency Incident Command' provides tactical decision support, resource coordination, and communications integration for Incident Commands that are established by first responders at or near the incident scene to support local management of an incident. It supports communications with public safety, emergency management, transportation, and other allied response agency centers, tracks and maintains resource information, action plans, and the incident command organization itself. Information is shared with agency centers including resource deployment status, hazardous material information, traffic, road, and weather conditions, evacuation advice, and other information that enables emergency or maintenance personnel in the field to implement an effective, safe incident response. It supports the functions and interfaces commonly supported by a mobile command center. Emergency Management Center
Emergency Routing 'Emergency Routing' supports routing of emergency vehicles and enlists support from the Traffic Management Center to facilitate travel along these routes. Routes may be determined based on real-time traffic information and road conditions or routes may be provided by the Traffic Management Center on request. Vehicles are tracked and routes are based on current vehicle location. It may coordinate with the Traffic Management Center to provide preemption or otherwise adapt the traffic control strategy along the selected route. It may also coordinate with Transportation Information Centers to notify other drivers of public safety vehicles that are enroute. Emergency Management Center
EV On-Board En Route Support 'EV On-Board En Route Support' provides communications functions to responding emergency vehicles that reduce response times and improve safety of responding public safety personnel and the general public. It supports traffic signal preemption via short range communication directly with signal control equipment. Emergency Vehicle OBE
EV On-Board Incident Management Communication 'EV On-board Incident Management Communication' provides communications support to first responders. Information about the incident, information on dispatched resources, and ancillary information such as road and weather conditions are provided to emergency personnel. Emergency personnel transmit information about the incident such as identification of vehicles and people involved, the extent of injuries, hazardous material, resources on site, site management strategies in effect, and current clearance status. Emergency personnel may also send in-vehicle signing messages to approaching traffic using short range communications. Emergency Vehicle OBE
MCM Incident Management 'MCM Incident Management' supports maintenance and construction participation in coordinated incident response. Incident notifications are shared, incident response resources are managed, and the overall incident situation and incident response status is coordinated among allied response organizations. Maint and Constr Management Center
TMC Incident Dispatch Coordination 'TMC Incident Dispatch Coordination' formulates and manages an incident response that takes into account the incident potential, incident impacts, and resources required for incident management. It provides information to support dispatch and routing of emergency response and service vehicles as well as coordination with other cooperating agencies. It provides access to traffic management resources that provide surveillance of the incident, traffic control in the surrounding area, and support for the incident response. It monitors the incident response and collects performance measures such as incident response and clearance times. Traffic Management Center

Includes Information Flows:

Information Flow Description
care facility status Information regarding facility type and capabilities, facility status, and its ability to admit new patients. The ability to admit new patients reflects the current state of the facility, anticipated demand based on coordination with other arriving ambulances, and existing queues. This status may be updated in real-time as it changes.
care facility status request Request for information regarding care facility availability to accept the transported patient and status including information on ambulance queues or other information that may impact the care facilities ability to accept the patient in a timely fashion.
decision support information Information provided to support effective and safe incident response, including local traffic, road, and weather conditions, hazardous material information, and the current status of resources (including vehicles, other equipment, supplies) that have been allocated to an incident.
emergency dispatch requests Emergency vehicle dispatch instructions including incident location and available information concerning the incident.
emergency dispatch response Request for additional emergency dispatch information and provision of en route status.
emergency personnel information presentation Presentation of information to emergency personnel in the field including dispatch information, incident information, current road network conditions, device status, and other supporting information.
emergency personnel input User input from emergency personnel in the field including dispatch coordination, incident status information, and remote device control requests.
emergency route request Request for access routes for emergency response vehicles and equipment. This may be a request for ingress or egress routes or other emergency routes. It may also include a request for preemption/priority for the identified vehicle at all signalized intersections along the route.
emergency routes Suggested ingress and egress routes for access to and between the scene and staging areas or other specialized emergency access routes.
emergency vehicle tracking data The current location and operating status of the emergency vehicle.
freight equipment information Container, trailer, or chassis information regarding identity, type, location, brake wear data, mileage, seal #, seal type, door open/close status, chassis bare/covered status, tethered / untethered status, temperature, humidity, power, battery levels, brake wear data, and bill of lading/information regarding the cargo/content.
hazmat information Information about a particular hazmat load including nature of the load and unloading instructions. May also include hazmat vehicle route and route update information.
hazmat information request Request for information about a particular hazmat load.
hazmat notification Information provided to emergency response organizations regarding a hazmat load including when cargo sensors detect an issue with the load such as a release of hazardous material. This information will include sensor information, vehicle identification, and carrier identification.
host emergency vehicle status Information provided to the ITS on-board equipment from other systems on the Emergency Vehicle Platform.
incident information Notification of existence of incident and expected severity, location, time and nature of incident. As additional information is gathered and the incident evolves, updated incident information is provided. Incidents include any event that impacts transportation system operation ranging from routine incidents (e.g., disabled vehicle at the side of the road) through large-scale natural or human-caused disasters that involve loss of life, injuries, extensive property damage, and multi-jurisdictional response. This also includes special events, closures, and other planned events that may impact the transportation system.
incident scene status Information gathered at the incident site that more completely characterizes the incident and provides current incident response status.
license request Request supporting registration data based on license plate read during violation or at the scene of an incident.
medical records Electronic medical records accessed to support incident response.
medical records request Request for electronic medical records to support incident response.
occupant information Identification of significant medical conditions of each occupant that would influence critical care decisions made by emergency responders
patient status Information that supports assessment of the incident victim's (patient's) status. Information could include general categorization of their status, vital signs, pertinent medical history, quarantine status, and emergency care information.
registration Registered owner of vehicle and associated vehicle information.
road network conditions Current and forecasted traffic information, road and weather conditions, and other road network status. Either raw data, processed data, or some combination of both may be provided by this flow. Information on diversions and alternate routes, closures, and special traffic restrictions (lane/shoulder use, weight restrictions, width restrictions, HOV requirements) in effect is included.
road network status assessment Assessment of damage sustained by the road network including location and extent of the damage, estimate of remaining capacity, required closures, alternate routes, necessary restrictions, and time frame for repair and recovery.
road weather information Road conditions and weather information that are made available by road maintenance operations to other transportation system operators.
roadway maintenance status Summary of maintenance fleet operations affecting the road network. This includes the status of winter maintenance (snow plow schedule and current status).
suggested route Suggested route for a dispatched emergency or maintenance vehicle that may reflect current network conditions and the additional routing options available to en route emergency or maintenance vehicles that are not available to the general public.

Goals and Objectives

Associated Planning Factors and Goals

Planning Factor Goal

Associated Objective Categories

Objective Category

Associated Objectives and Performance Measures

Objective Performance Measure


 
Since the mapping between objectives and service packages is not always straight-forward and often situation-dependent, these mappings should only be used as a starting point. Users should do their own analysis to identify the best service packages for their region.

Needs and Requirements

Need Functional Object Requirement

Related Sources

Document Name Version Publication Date
None


Security

In order to participate in this service package, each physical object should meet or exceed the following security levels.

Physical Object Security
Physical Object Confidentiality Integrity Availability Security Class
Basic Emergency Vehicle  
Care Facility High High High Class 5
Commercial Vehicle OBE Moderate High High Class 5
DMV High High Moderate Class 4
Emergency Management Center High High High Class 5
Emergency Vehicle OBE High High High Class 5
Fleet and Freight Management Center High High High Class 5
Freight Equipment  
Maint and Constr Management Center Moderate High High Class 5
Other EV OBEs Moderate Moderate Moderate Class 2
Traffic Management Center High High High Class 5
Transportation Information Center Low Moderate Moderate Class 1



In order to participate in this service package, each information flow triple should meet or exceed the following security levels.

Information Flow Security
Source Destination Information Flow Confidentiality Integrity Availability
Basis Basis Basis
Basic Emergency Vehicle Emergency Vehicle OBE host emergency vehicle status Moderate Moderate Moderate
This could contain sensitive or proprietary information. This is where the Emergency Vehicle OBE acquires GPS information, etc. This information is used elsewhere, leading to this rating. This information needs to be mostly available to the system for this application to work.
Care Facility Emergency Management Center care facility status High High High
Sensitive data: staff on call, both numbers and identities, and performance of the facility are all data examples that, if compromised to a nefarious party, could lead to devastating consequences. Status information needs to be timely and correct so that errors may be identified and corrected. Given the health-focus of this flow, the cost of incorrect data could be high which justifies the high integrity. Status information needs to be timely and correct so that errors may be identified and corrected.Given the health-focus of this flow, the cost of incorrect data could be high which justifies the high availability.
Care Facility Emergency Management Center medical records High High High
Medical records associated with a specific individual are all personal information. Reveal of this information could have significant negative effects to the individual in question. Additionally, this flow is in response to an incident, so the reveal would indicate that the individual was likely in an incident necessitating medical care. Incident-triggered medical data of an individual in an incident needs to be accurate to ensure that decisions made relative to the individual's medical condition are made with accurate information, or safety of life could be compromised. This information is critical to the performance of proper care at the incident.
Care Facility Emergency Vehicle OBE care facility status High High High
Sensitive data: staff on call, both numbers and identities, and performance of the facility are all data examples that, if compromised to a nefarious party, could lead to devastating consequences. Status information needs to be timely and correct so that errors may be identified and corrected. Given the health-focus of this flow, the cost of incorrect data could be high which justifies the high integrity. Status information needs to be timely and correct so that errors may be identified and corrected.Given the health-focus of this flow, the cost of incorrect data could be high which justifies the high availability.
Care Facility Emergency Vehicle OBE medical records High High High
Medical records associated with a specific individual are all personal information. Reveal of this information could have significant negative effects to the individual in question. Additionally, this flow is in response to an incident, so the reveal would indicate that the individual was likely in an incident necessitating medical care. Incident-triggered medical data of an individual in an incident needs to be accurate to ensure that decisions made relative to the individual's medical condition are made with accurate information, or safety of life could be compromised. This information is critical to the performance of proper care at the incident.
Commercial Vehicle OBE Emergency Management Center hazmat notification Moderate High High
Includes PII which should be protected. If not practical to protect, a simpler message without the PII should be distributed. Hazmat spill notification has a time-critical and life-saving and property saving component. Hazmat spill notification has a time-critical and life-saving and property saving component. Set HIGH because the potential consequences are very severe.
DMV Emergency Management Center registration Moderate Moderate Moderate
Will contain PII of driver and/or vehicle owner. Not HIGH because this affects a small number of individuals, and because safety of life is not likely a concern for this flow. Registration/ownership information needs to be correct, the lack of correctness may lead to false paths which have a nontrivial cost. Real-time decisions may be made based on this information.
Emergency Management Center Care Facility care facility status request Low High High
Should not include any sensitive information. May contain safety of life-related information. Safety-of-life implies high availability. Alternative mechanisms for getting the information may lower this to MODERATE.
Emergency Management Center Care Facility medical records request High High High
Medical records associated with a specific individual are all personal information. Reveal of this information could have significant negative effects to the individual in question. Additionally, this flow is in response to an incident, so the reveal would indicate that the individual was likely in an incident necessitating medical care. Incident-triggered medical data of an individual in an incident needs to be accurate to ensure that decisions made relative to the individual's medical condition are made with accurate information, or safety of life could be compromised. This information is critical to the performance of proper care at the incident.
Emergency Management Center DMV license request High Moderate Low
Contains PII and an indication that the person(s) identified in this flow has violated a toll. Release of this information would compromise the personal privacy of those involved. Inaccurate or corrupted information in this flow could lead to a mistaken understanding of the toll violator's identity. Real-time response may be required to deal with tolling and similar violations. The number of people affected is probably quite small, but if the load becomes great the availability may need to be raised to MODERATE.
Emergency Management Center Emergency Vehicle OBE decision support information Moderate Moderate Moderate
This information could be of interest to a malicious individual who is attempting to determine the best way to accomplish a crime. As such it would be best to not make it easily accessible. If this is compromised, it could send inaccurate information to a vehicle which could lead to inappropriate actions in the incident area. A delay in reporting this may cause a delay in response or inability for an Emergency Vehicle and its personnel to properly respond to the incident.
Emergency Management Center Emergency Vehicle OBE emergency dispatch requests Moderate High Moderate
Contains emergency vehicle identity and incident details that could include PII. Could be HIGH, depending on the scenario. Emergency response information that has a time-critical and life-saving and property saving component. Ideally HIGH, but there are altenative mechanisms for providing dispatch and response, so MODERATE.
Emergency Management Center Emergency Vehicle OBE occupant information High High High
Includes personal and confidential information, which may include identity and medical condition, that if observed could be used against that individual. Probable use for this data is in preparing for the individual's care. Corruption or unavailability of this data could result in a delay providing the appropriate care. Responders will be trained to deal with changes or new information however, which may suggest decreasing this to MODERATE. Probable use for this data is in preparing for the individual's care. Corruption or unavailability of this data could result in a delay providing the appropriate care. Responders will be trained to deal with changes or new information however, which may suggest decreasing this to MODERATE.
Emergency Management Center Emergency Vehicle OBE suggested route Moderate High Moderate
It is important for this route to be kept confidential to prevent everyone from attempting to travel this route. The emergency vehicle must receive an accurate Suggested Route. If the emergency vehicle is dispatched to an incorrect location it could lead to a significant delay in the vehicle responding to the emergency. This delay could lead to the loss of life or limb of a person. Therefore, if received, the suggested route must be trustworthy. The alternative to use of a Suggested Route is that drivers select the route themselves. Without the Suggested Route the driver may get stuck in traffic or behind an accident that slows down their response time. This is a degradation of the business service being provided, and could lead to an emergency vehicle not responding to an incident in the quickest manner.
Emergency Management Center Fleet and Freight Management Center hazmat information request Moderate Moderate Moderate
Related to the contents of a load, which implies the business a particular operator or even driver is doing. This is competitive and may include PII. If the request is malformed or corrupted then the response data descirbing the HAZMAT load will not be provided or be incorrect. If the request is not received then the management of HAZMAT operations will be compromised. Availability may be LOW if this type of request is quite rare, but given the potential impacts of HAZMAT incidents this should probably always be at least MODERATE.
Emergency Management Center Traffic Management Center emergency route request High High High
Traffic management emergency routing information is distributed as needed to those that need to know. Interception by an unintended recipient enables abuse, particularly for an actor interested in disturbing the situation further. if this information is corrupted the EMC or Traffic Management Center may take action not consistent with the actual situation, which in an emergency situation could have significant effects. if this information is corrupted the EMC or Traffic Management Center may take action not consistent with the actual situation, which in an emergency situation could have significant effects.
Emergency Personnel Emergency Vehicle OBE emergency personnel input Moderate Moderate Moderate
Some of the information, such as incident status information, is sensitive, and should be protected. The system must know that these requests came from actual Emergency Personal. Additionally, incorrect information here may lead to the system responding incorrectly to the incident These messages are important for the system to operate properly. Additionally, the system must know if messages are not received so that it can act accordingly.
Emergency Vehicle OBE Care Facility care facility status request Low High High
Should not include any sensitive information. May contain safety of life-related information. Safety-of-life implies high availability. Alternative mechanisms for getting the information may lower this to MODERATE.
Emergency Vehicle OBE Care Facility medical records request High High High
Medical records associated with a specific individual are all personal information. Reveal of this information could have significant negative effects to the individual in question. Additionally, this flow is in response to an incident, so the reveal would indicate that the individual was likely in an incident necessitating medical care. Incident-triggered medical data of an individual in an incident needs to be accurate to ensure that decisions made relative to the individual's medical condition are made with accurate information, or safety of life could be compromised. This information is critical to the performance of proper care at the incident.
Emergency Vehicle OBE Care Facility patient status High High High
Medical records associated with a specific individual are all personal information. Reveal of this information could have significant negative effects to the individual in question. Additionally, this flow is in response to an incident, so the reveal would indicate that the individual was likely in an incident necessitating medical care. Incident-triggered medical data of an individual in an incident needs to be accurate to ensure that decisions made relative to the individual's medical condition are made with accurate information, or safety of life could be compromised. This information is critical to the performance of proper care at the incident.
Emergency Vehicle OBE Emergency Management Center emergency dispatch response Moderate High Moderate
Contains emergency vehicle identity and incident details that could include PII. Could be HIGH, depending on the scenario. Emergency response information that has a time-critical and life-saving and property saving component. Ideally HIGH, but there are altenative mechanisms for providing dispatch and response, so MODERATE.
Emergency Vehicle OBE Emergency Management Center emergency vehicle tracking data Moderate Moderate Moderate
Emergency Vehicles give obvious visual and audio indicators about their location and operating status. Knowing the location of every single emergency vehicle within a city could be extremely useful information to a criminal. Additionally, although this is observable data, it is transmitted on a regional level, which means that someone who is able to intercept it would be able to read the location of all emergency vehicles, not just the ones they could directly observed. A sufficiently motivated criminal can however get this information by other means. Incorrect data here could lead to incorrect decisions being made about the closure of lanes, or incorrect information being shared with the emergency vehicles. There should be other indicators that would contradict incorrect information transmitted here. This information may be used to determine which emergency vehicle is dispatched, and having this information available could lead to a quicker response from the emergency vehicle. However, the system would still be able to operate properly if only most messages make it through.
Emergency Vehicle OBE Emergency Management Center incident scene status Moderate Moderate Moderate
Will include incident-specific information that could be used by a hostile attacker to target emergency resources, or to avoid those resources in the commission of a crime. Since this is used to coordinate emergency response, if this flow is unavailable, incorrect or corrupted the response may not be appropriate, comprimising safety and mobility. This system will be able to operate properly if most messages make it through. The emergency vehicle OBE should be able to know if the EMC received the message.
Emergency Vehicle OBE Emergency Personnel emergency personnel information presentation Moderate Moderate Moderate
Some of this information, such as incident information, is sensitive and should be protected. This information could affect how the Emergency Personnel respond to the event, and should be as accurate as possible. This information needs to be available for the Emergency Personnel in order for them to respond accurately to the system. If they do not acknowledge this information, dispatch needs to know, so they can attempt to contact the Emergency Personnel via another channel, such as radio.
Emergency Vehicle OBE Other EV OBEs decision support information Moderate Moderate Moderate
This information could be of interest to a malicious individual who is attempting to determine the best way to accomplish a crime. As such it would be best to not make it easily accessible. If this is compromised, it could send inaccurate information to a vehicle which could lead to inappropriate actions in the incident area. A delay in reporting this may cause a delay in response or inability for an Emergency Vehicle and its personnel to properly respond to the incident.
Fleet and Freight Management Center Emergency Management Center hazmat information High High High
This information could be of interest to a malicious individual who is attempting to determine the best way to accomplish a crime. Since hazardous material is by nature very dangerous, access to the routing, and load nature information could lead to a dangerous event. As such this information needs to be well protected. If this is compromised, the EMC may not react properly to a hazmat incident, and thus assign inappropriate assets (too many, wrong type, not enough), leading to a longer or more damaging incident. A delay in reporting this may cause a delay in getting the appropriate assets to the incident, or an over-commitment of assets. While the EMC may react to avoid the former by committing more assets than may be necessary, this in turn will create risk by making those assets unavailable to respond to incidents where they are truly needed. Such delays may be catastrophic for hazmat incidents.
Freight Equipment Commercial Vehicle OBE freight equipment information Moderate Moderate Moderate
Cargo status information, though internal to the vehicle, should probably be protected as part of a sound defense-in-depth strategy against malicious hacking. Freight Vehicle to CV OBE is considered on-board when the vehicle and freight are mated, so the same logic holds. Cargo status information, though internal to the vehicle, should probably be protected as part of a sound defense-in-depth strategy against malicious hacking. Freight Vehicle to CV OBE is considered on-board when the vehicle and freight are mated, so the same logic holds. On-board data exchanges, should be at least MODERATE so that on-board systems can fulfill their functions. Freight Vehicle to CV OBE is considered on-board when the vehicle and freight are mated, so the same logic holds.
Maint and Constr Management Center Emergency Management Center road network status assessment Moderate High High
Damage assessment information should be concealed from observation. An attacker may use this information to identify weak points or discover the results of an attack. Damage assessment information needs to be delivered accurately and promptly so the Emergency Management Center can react as swiftly and appropriately as possible. In case of emergency, this could have significant safety and mobility impact. Damage assessment information needs to be delivered accurately and promptly so the Emergency Management Center can react as swiftly and appropriately as possible. In case of emergency, this could have significant safety and mobility impact.
Maint and Constr Management Center Emergency Management Center road weather information Low Moderate Low
Used to feed other processes that produce data for public distribution and center-based decision making processes. Widely distributed, no need for obfuscation. There are lots of ways to corroborate and receive this data. While travelers and operators make decisions based on this, if it is not available or incorrect the largest impact is probably confusion. There are lots of ways to corroborate and receive this data. While travelers and operators make decisions based on this, if it is not available or incorrect the largest impact is probably confusion.
Maint and Constr Management Center Emergency Management Center roadway maintenance status Low Moderate Moderate
Roadway maintenance status data is distributed to a host of places including travelers, so there is no justification for obfuscation. Road maintenance data needs to be accurate and available so that the EMC can make appropriate decisions. Inappropriate decisions may significantly affect traffic and individual travel experiences. Road maintenance data needs to be accurate and available so that the EMC can make appropriate decisions. Inappropriate decisions may significantly affect traffic and individual travel experiences.
Other EV OBEs Emergency Vehicle OBE decision support information Moderate Moderate Moderate
This information could be of interest to a malicious individual who is attempting to determine the best way to accomplish a crime. As such it would be best to not make it easily accessible. If this is compromised, it could send inaccurate information to a vehicle which could lead to inappropriate actions in the incident area. A delay in reporting this may cause a delay or lead to an Emergency Vehicle not responding in a fashion best suited to properly managing the incident.
Traffic Management Center Emergency Management Center emergency routes High High High
Traffic management emergency routing information is distributed as needed to those that need to know. Interception by an unintended recipient enables abuse, particularly for an actor interested in disturbing the situation further. if this information is corrupted the EMC or Traffic Management Center may take action not consistent with the actual situation, which in an emergency situation could have significant effects. if this information is corrupted the EMC or Traffic Management Center may take action not consistent with the actual situation, which in an emergency situation could have significant effects.
Traffic Management Center Emergency Management Center incident information High Moderate Moderate
This data contains all of the information regarding the incident. This could include personal information regarding persons involved in the incident. It could also include sensitive information regarding special events or closures. Minor discrepancies in this data should not have a catastrophic effect, but it should be reasonably controlled and accurate. A few missed messages should not have a significant effect. However, most messages should make it through and the TMC should be able to know if the EMC has received a message.
Traffic Management Center Emergency Management Center road network conditions Low Moderate Moderate
No harm should come from seeing this data, as it is eventually intended for public consumption. While accuracy of this data is important for decision making purposes, applications should be able to corroborate the data in many instances. Thus MODERATE generally. Depends on the application; if mobility decisions that affect large numbers of travelers are made based on this data, then it is MODERATE. In more modest circumstances, it may be LOW.
Transportation Information Center Emergency Management Center road network conditions Low Moderate Moderate
No harm should come from seeing this data, as it is eventually intended for public consumption. While accuracy of this data is important for decision making purposes, applications should be able to corroborate the data in many instances. Thus MODERATE generally. Depends on the application; if mobility decisions that affect large numbers of travelers are made based on this data, then it is MODERATE. In more modest circumstances, it may be LOW.

Standards

The following table lists the standards associated with physical objects in this service package. For standards related to interfaces, see the specific information flow triple pages. These pages can be accessed directly from the SVG diagram(s) located on the Physical tab, by clicking on each information flow line on the diagram.

NameTitlePhysical Object
ISO 24100 Probe Vehicle Data Protection Intelligent transport systems -- Basic principles for personal data protection in probe vehicle information services Traffic Management Center
Transportation Information Center
NEMA TS 8 Cyber and Physical Security Cyber and Physical Security for Intelligent Transportation Systems Traffic Management Center
SAE J3361 Antenna requirements V2X Antenna Coverage and Test Requirements for US FHWA Class 1 and Class 3-13 Class Vehicles Commercial Vehicle OBE
Emergency Vehicle OBE
SAE J5001 OBU Standard Onboard Unit Standard for Connected Vehicles Commercial Vehicle OBE
Emergency Vehicle OBE




System Requirements

No System Requirements