Parent Service Package: PS07
< < PS06.1 : PS07.1 : PS07.2 > >

PS07.1: Sensor-Based Safety Monitoring Implementation

Use sensors/traffic detectors in the incident scene to detect and monitor vehicles approaching and traveling through the incident location. In this implementation, sensors/detectors mounted on emergency vehicles or positioned around the incident monitor the perimeter of the incident and provide warnings when a vehicle is moving in a manner that poses a risk to incident response personnel. Sensors can also monitor responders in order to warn responders if they approach the perimeter of the designated incident area.

Relevant Regions:

Enterprise

Development Stage Roles and Relationships

Installation Stage Roles and Relationships

Operations and Maintenance Stage Roles and Relationships
(hide)

Source Destination Role/Relationship
Basic Emergency Vehicle MaintainerBasic Emergency Vehicle Maintains
Basic Emergency Vehicle ManagerBasic Emergency Vehicle Manages
Basic Emergency Vehicle ManagerEmergency Personnel System Usage Agreement
Basic Emergency Vehicle OwnerBasic Emergency Vehicle Maintainer System Maintenance Agreement
Basic Emergency Vehicle OwnerBasic Emergency Vehicle Manager Operations Agreement
Basic Emergency Vehicle OwnerEmergency Personnel Application Usage Agreement
Basic Emergency Vehicle OwnerEmergency Personnel Vehicle Operating Agreement
Basic Emergency Vehicle OwnerEmergency Vehicle OBE Maintainer Maintenance Data Exchange Agreement
Basic Emergency Vehicle OwnerEmergency Vehicle OBE Owner Expectation of Data Provision
Basic Emergency Vehicle OwnerEmergency Vehicle OBE User Service Usage Agreement
Basic Emergency Vehicle SupplierBasic Emergency Vehicle Owner Warranty
Basic Vehicle MaintainerBasic Vehicle Maintains
Basic Vehicle ManagerBasic Vehicle Manages
Basic Vehicle ManagerDriver System Usage Agreement
Basic Vehicle OwnerBasic Vehicle Maintainer System Maintenance Agreement
Basic Vehicle OwnerBasic Vehicle Manager Operations Agreement
Basic Vehicle SupplierBasic Vehicle Owner Warranty
DriverBasic Vehicle Operates
DriverVehicle Operates
Emergency Management Center MaintainerEmergency Management Center Maintains
Emergency Management Center ManagerEmergency Management Center Manages
Emergency Management Center ManagerEmergency Personnel System Usage Agreement
Emergency Management Center OwnerEmergency Management Center Maintainer System Maintenance Agreement
Emergency Management Center OwnerEmergency Management Center Manager Operations Agreement
Emergency Management Center OwnerEmergency Personnel Application Usage Agreement
Emergency Management Center OwnerEmergency Vehicle OBE Maintainer Maintenance Data Exchange Agreement
Emergency Management Center OwnerEmergency Vehicle OBE Owner Information Exchange Agreement
Emergency Management Center OwnerEmergency Vehicle OBE User Service Usage Agreement
Emergency Management Center OwnerITS Roadway Equipment Maintainer Maintenance Data Exchange Agreement
Emergency Management Center OwnerITS Roadway Equipment Owner Information Exchange Agreement
Emergency Management Center OwnerITS Roadway Equipment User Service Usage Agreement
Emergency Management Center OwnerTIC Operator Application Usage Agreement
Emergency Management Center OwnerTraffic Management Center Maintainer Maintenance Data Exchange Agreement
Emergency Management Center OwnerTraffic Management Center Owner Information Provision Agreement
Emergency Management Center OwnerTraffic Management Center User Service Usage Agreement
Emergency Management Center OwnerTraffic Operations Personnel Application Usage Agreement
Emergency Management Center OwnerTransportation Information Center Maintainer Maintenance Data Exchange Agreement
Emergency Management Center OwnerTransportation Information Center Owner Information Provision Agreement
Emergency Management Center OwnerTransportation Information Center User Service Usage Agreement
Emergency Management Center SupplierEmergency Management Center Owner Warranty
Emergency PersonnelBasic Emergency Vehicle Operates
Emergency PersonnelEmergency Management Center Operates
Emergency PersonnelEmergency Vehicle OBE Operates
Emergency PersonnelITS Roadway Equipment Operates
Emergency PersonnelPersonnel Device Operates
Emergency Vehicle OBE MaintainerEmergency Vehicle OBE Maintains
Emergency Vehicle OBE ManagerEmergency Personnel System Usage Agreement
Emergency Vehicle OBE ManagerEmergency Vehicle OBE Manages
Emergency Vehicle OBE OwnerDriver Application Usage Agreement
Emergency Vehicle OBE OwnerDriver Vehicle Operating Agreement
Emergency Vehicle OBE OwnerEmergency Management Center Maintainer Maintenance Data Exchange Agreement
Emergency Vehicle OBE OwnerEmergency Management Center Owner Information Exchange Agreement
Emergency Vehicle OBE OwnerEmergency Management Center User Service Usage Agreement
Emergency Vehicle OBE OwnerEmergency Personnel Application Usage Agreement
Emergency Vehicle OBE OwnerEmergency Vehicle OBE Maintainer System Maintenance Agreement
Emergency Vehicle OBE OwnerEmergency Vehicle OBE Manager Operations Agreement
Emergency Vehicle OBE OwnerOther EV OBEs Maintainer Maintenance Data Exchange Agreement
Emergency Vehicle OBE OwnerOther EV OBEs Operator Application Usage Agreement
Emergency Vehicle OBE OwnerOther EV OBEs Operator Vehicle Operating Agreement
Emergency Vehicle OBE OwnerOther EV OBEs Owner Expectation of Data Provision
Emergency Vehicle OBE OwnerOther EV OBEs User Service Usage Agreement
Emergency Vehicle OBE OwnerPersonnel Device Maintainer Maintenance Data Exchange Agreement
Emergency Vehicle OBE OwnerPersonnel Device Owner Expectation of Data Provision
Emergency Vehicle OBE OwnerPersonnel Device User Service Usage Agreement
Emergency Vehicle OBE OwnerVehicle Maintainer Maintenance Data Exchange Agreement
Emergency Vehicle OBE OwnerVehicle Owner Expectation of Data Provision
Emergency Vehicle OBE OwnerVehicle User Service Usage Agreement
Emergency Vehicle OBE SupplierEmergency Vehicle OBE Owner Warranty
ITS Roadway Equipment MaintainerITS Roadway Equipment Maintains
ITS Roadway Equipment ManagerEmergency Personnel System Usage Agreement
ITS Roadway Equipment ManagerITS Roadway Equipment Manages
ITS Roadway Equipment OwnerEmergency Management Center Maintainer Maintenance Data Exchange Agreement
ITS Roadway Equipment OwnerEmergency Management Center Owner Information Exchange Agreement
ITS Roadway Equipment OwnerEmergency Management Center User Service Usage Agreement
ITS Roadway Equipment OwnerEmergency Personnel Application Usage Agreement
ITS Roadway Equipment OwnerITS Roadway Equipment Maintainer System Maintenance Agreement
ITS Roadway Equipment OwnerITS Roadway Equipment Manager Operations Agreement
ITS Roadway Equipment SupplierITS Roadway Equipment Owner Warranty
Other EV OBEs MaintainerOther EV OBEs Maintains
Other EV OBEs ManagerOther EV OBEs Manages
Other EV OBEs ManagerOther EV OBEs Operator System Usage Agreement
Other EV OBEs OperatorOther EV OBEs Operates
Other EV OBEs OwnerEmergency Personnel Application Usage Agreement
Other EV OBEs OwnerEmergency Personnel Vehicle Operating Agreement
Other EV OBEs OwnerEmergency Vehicle OBE Maintainer Maintenance Data Exchange Agreement
Other EV OBEs OwnerEmergency Vehicle OBE Owner Expectation of Data Provision
Other EV OBEs OwnerEmergency Vehicle OBE User Service Usage Agreement
Other EV OBEs OwnerOther EV OBEs Maintainer System Maintenance Agreement
Other EV OBEs OwnerOther EV OBEs Manager Operations Agreement
Other EV OBEs SupplierOther EV OBEs Owner Warranty
Personnel Device MaintainerPersonnel Device Maintains
Personnel Device ManagerEmergency Personnel System Usage Agreement
Personnel Device ManagerPersonnel Device Manages
Personnel Device OwnerPersonnel Device Maintainer System Maintenance Agreement
Personnel Device OwnerPersonnel Device Manager Operations Agreement
Personnel Device SupplierPersonnel Device Owner Warranty
TIC OperatorTransportation Information Center Operates
Traffic Management Center MaintainerTraffic Management Center Maintains
Traffic Management Center ManagerTraffic Management Center Manages
Traffic Management Center ManagerTraffic Operations Personnel System Usage Agreement
Traffic Management Center OwnerTraffic Management Center Maintainer System Maintenance Agreement
Traffic Management Center OwnerTraffic Management Center Manager Operations Agreement
Traffic Management Center SupplierTraffic Management Center Owner Warranty
Traffic Operations PersonnelTraffic Management Center Operates
Transportation Information Center MaintainerTransportation Information Center Maintains
Transportation Information Center ManagerTIC Operator System Usage Agreement
Transportation Information Center ManagerTransportation Information Center Manages
Transportation Information Center OwnerTransportation Information Center Maintainer System Maintenance Agreement
Transportation Information Center OwnerTransportation Information Center Manager Operations Agreement
Transportation Information Center SupplierTransportation Information Center Owner Warranty
Vehicle MaintainerVehicle Maintains
Vehicle ManagerDriver System Usage Agreement
Vehicle ManagerVehicle Manages
Vehicle OwnerBasic Vehicle Maintainer Maintenance Data Exchange Agreement
Vehicle OwnerBasic Vehicle Owner Expectation of Data Provision
Vehicle OwnerBasic Vehicle User Service Usage Agreement
Vehicle OwnerDriver Application Usage Agreement
Vehicle OwnerDriver Vehicle Operating Agreement
Vehicle OwnerVehicle Maintainer System Maintenance Agreement
Vehicle OwnerVehicle Manager Operations Agreement
Vehicle SupplierVehicle Owner Warranty

Functional

This service package includes the following Functional View PSpecs:

Physical Object Functional Object PSpec Number PSpec Name
Emergency Management Center Emergency Incident Command 5.1.1.3 Collect Incident And Event Data
5.1.3 Communicate Emergency Status
5.1.4 Manage Emergency Response
5.3.2 Dispatch Vehicle
5.3.4 Assess Response Status
5.3.6 Maintain Vehicle Status
5.7.2 Provide Disaster Response Coordination
Emergency Incident Scene Safety Management 5.1.4 Manage Emergency Response
5.3.2 Dispatch Vehicle
5.3.6 Maintain Vehicle Status
5.8.4 Manage Incident Scene Devices
Emergency Vehicle OBE EV On-Board En Route Support 5.3.3 Provide Emergency Vehicle Location
5.3.5 Provide Emergency Personnel Interface
5.3.9 Process Mobile Emergency Requests
EV On-Board Safety Monitoring 5.3.3 Provide Emergency Vehicle Location
5.3.5 Provide Emergency Personnel Interface
5.8.5 Monitor Emergency Personnel Movement On-Board
5.8.6 Operate Incident Scene Devices On-Board
ITS Roadway Equipment Roadway Incident Scene Safety 1.3.1.3 Process Traffic Images
5.8.1 Monitor Emergency Personnel Movement
5.8.2 Detect Incident Scene Intrusion
5.8.3 Provide Incident Scene Intrusion Alert
9.3.4.1 Detect Work Zone Intrusion
Personnel Device Personnel Incident Scene Safety 5.8.7.2 Provide Personnel Safety Messages
5.8.7.3 Monitor Emergency Personnel Safety Status
Traffic Management Center TMC Incident Dispatch Coordination 1.1.4.1 Retrieve Traffic Data
1.1.5 Exchange Data with Other Traffic Centers
1.3.2.1 Store Possible Incident Data
1.3.2.2 Review and Classify Possible Incidents
1.3.2.3 Review and Classify Planned Events
1.3.2.6 Manage Traffic Routing
1.3.3.1 Respond to Current Incidents
1.3.4.1 Retrieve Incident Data
1.3.4.2 Provide Traffic Operations Personnel Incident Interface
1.3.4.3 Provide Media Incident Data Interface
1.3.4.4 Manage Resources for Incidents
1.3.5 Manage Incident Response Planning and Traffic Management Decision Support
1.3.6 Traffic Disaster Response Control
1.3.7 Traffic Evacuation Control
Vehicle Vehicle Basic Safety Communication 3.1.1 Produce Collision and Crash Avoidance Data
3.1.3 Process Vehicle On-board Data
3.1.4 Communicate with Remote Vehicles
3.1.6 Provide Vehicle Acceleration and Deceleration Inputs
3.2.3.2 Manage Platoon Following
3.2.3.3 Process Data for Vehicle Actuators
3.2.3.5.1 Process General Vehicle Sensor Data
3.2.4 Process Sensor Data for Automatic Vehicle Operations
6.7.1.3 Process Vehicle Location Data
6.7.1.4 Update Vehicle Navigable Map Database
6.7.3.2 Provide Driver Information Interface
Vehicle Traveler Information Reception 3.1.3 Process Vehicle On-board Data
3.1.4 Communicate with Remote Vehicles
3.2.3.3 Process Data for Vehicle Actuators
6.7.1.3 Process Vehicle Location Data
6.7.1.4 Update Vehicle Navigable Map Database
6.7.3.1 Provide Driver with Personal Travel Information
6.7.3.2 Provide Driver Information Interface

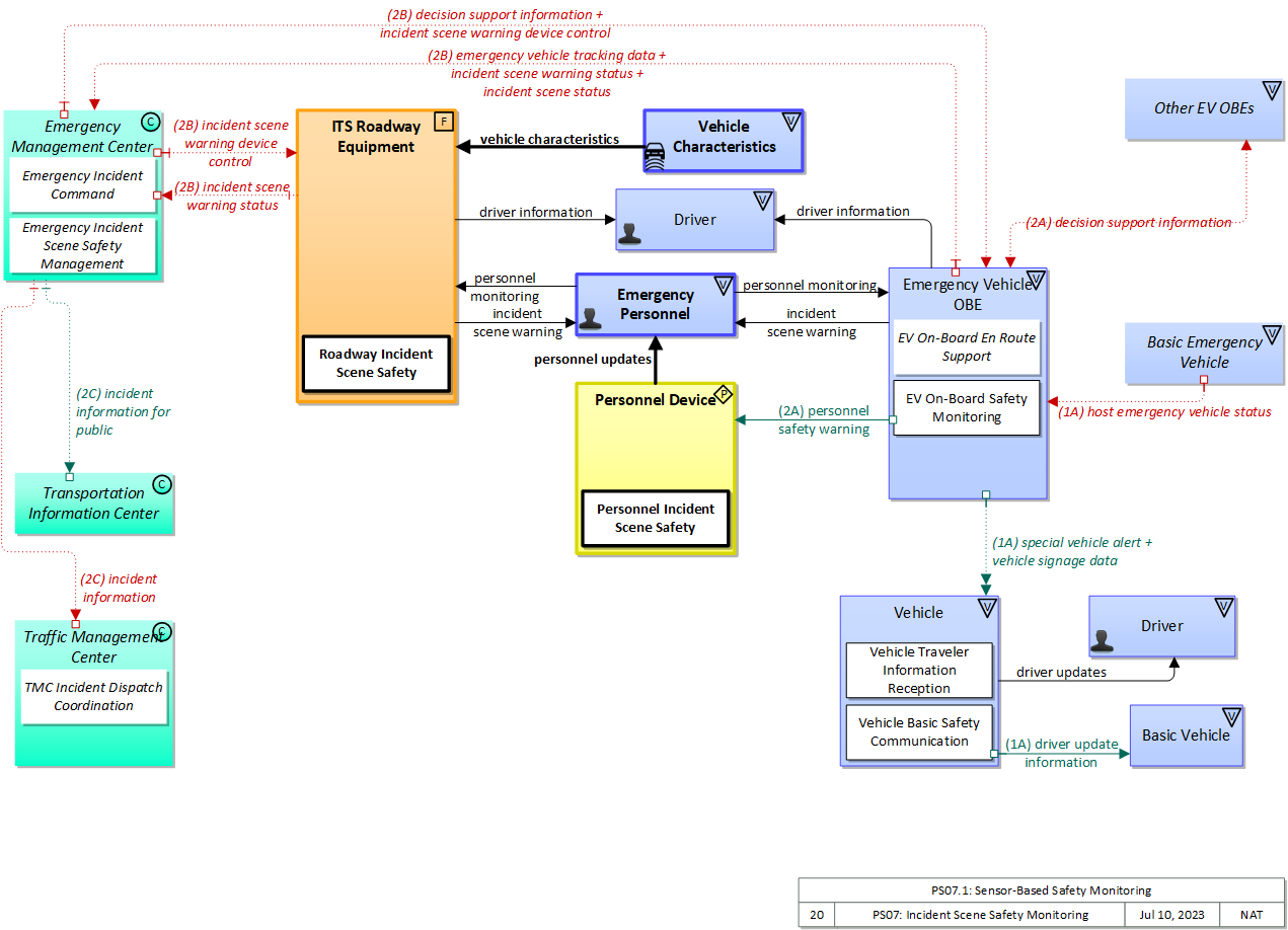
Physical

The physical diagram can be viewed in SVG or PNG format and the current format is SVG.
SVG Diagram
PNG Diagram


Display Legend in SVG or PNG

Includes Physical Objects:

Physical Object Class Description
Basic Emergency Vehicle Vehicle The 'Basic Emergency Vehicle' represents the interfaces with on-board equipment on a public safety vehicle. It includes a specialized databus that may be subject to different vehicle databus standards and hosts a broad range of components that are specific to emergency vehicles including the lightbar/siren and on-board apparatus that supports law enforcement, firefighting, emergency medical services, and towing/recovery.
Basic Vehicle Vehicle 'Basic Vehicle' represents a complete operating vehicle. It includes the vehicle platform that interfaces with and hosts ITS electronics and all of the driver convenience and entertainment systems, and other non-ITS electronics on-board the vehicle. Interfaces represent both internal on-board interfaces between ITS equipment and other vehicle systems and other passive and active external interfaces or views of the vehicle that support vehicle/traffic monitoring and management. External interfaces may also represent equipment that is carried into the vehicle (e.g., a smartphone that is brought into the vehicle). Internal interfaces are often implemented through a vehicle databus, which is also included in this object. Note that 'Vehicle' represents the general functions and interfaces that are associated with personal automobiles as well as commercial vehicles, emergency vehicles, transit vehicles, and other specialized vehicles.
Driver Vehicle The 'Driver' represents the person that operates a vehicle on the roadway. Included are operators of private, transit, commercial, and emergency vehicles where the interactions are not particular to the type of vehicle (e.g., interactions supporting vehicle safety applications). The Driver originates driver requests and receives driver information that reflects the interactions which might be useful to all drivers, regardless of vehicle classification. Information and interactions which are unique to drivers of a specific vehicle type (e.g., fleet interactions with transit, commercial, or emergency vehicle drivers) are covered by separate objects.
Emergency Management Center Center The 'Emergency Management Center' represents systems that support incident management, disaster response and evacuation, security monitoring, and other security and public safety-oriented ITS applications. It includes the functions associated with fixed and mobile public safety communications centers including public safety call taker and dispatch centers operated by police (including transit police), fire, and emergency medical services. It includes the functions associated with Emergency Operations Centers that are activated at local, regional, state, and federal levels for emergencies and the portable and transportable systems that support Incident Command System operations at an incident. This Center also represents systems associated with towing and recovery, freeway service patrols, HAZMAT response teams, and mayday service providers. It manages sensor and surveillance equipment used to enhance transportation security of the roadway infrastructure (including bridges, tunnels, interchanges, and other key roadway segments) and the public transportation system (including transit vehicles, public areas such as transit stops and stations, facilities such as transit yards, and transit infrastructure such as rail, bridges, tunnels, or bus guideways). It provides security/surveillance services to improve traveler security in public areas not a part of the public transportation system. It monitors alerts, advisories, and other threat information and prepares for and responds to identified emergencies. It coordinates emergency response involving multiple agencies with peer centers. It stores, coordinates, and utilizes emergency response and evacuation plans to facilitate this coordinated response. Emergency situation information including damage assessments, response status, evacuation information, and resource information are shared The Emergency Management Center also provides a focal point for coordination of the emergency and evacuation information that is provided to the traveling public, including wide-area alerts when immediate public notification is warranted. It tracks and manages emergency vehicle fleets using real-time road network status and routing information from the other centers to aid in selecting the emergency vehicle(s) and routes, and works with other relevant centers to tailor traffic control to support emergency vehicle ingress and egress, implementation of special traffic restrictions and closures, evacuation traffic control plans, and other special strategies that adapt the transportation system to better meet the unique demands of an emergency.
Emergency Personnel Vehicle 'Emergency Personnel' represents personnel that are responsible for police, fire, emergency medical services, towing, service patrols, and other special response team (e.g., hazardous material clean-up) activities at an incident site. These personnel are associated with the Emergency Vehicle during dispatch to the incident site, but often work independently of the Emergency Vehicle while providing their incident response services.
Emergency Vehicle OBE Vehicle The 'Emergency Vehicle On-Board Equipment' (OBE) resides in an emergency vehicle and provides the processing, storage, and communications functions that support public safety-related connected vehicle applications. It represents a range of vehicles including those operated by police, fire, and emergency medical services. In addition, it represents other incident response vehicles including towing and recovery vehicles and freeway service patrols. It includes two-way communications to support coordinated response to emergencies. A separate 'Vehicle OBE' physical object supports the general vehicle safety and driver information capabilities that apply to all vehicles, including emergency vehicles. The Emergency Vehicle OBE supplements these general capabilities with capabilities that are specific to emergency vehicles.
ITS Roadway Equipment Field 'ITS Roadway Equipment' represents the ITS equipment that is distributed on and along the roadway that monitors and controls traffic and monitors and manages the roadway. This physical object includes traffic detectors, environmental sensors, traffic signals, highway advisory radios, dynamic message signs, CCTV cameras and video image processing systems, grade crossing warning systems, and ramp metering systems. Lane management systems and barrier systems that control access to transportation infrastructure such as roadways, bridges and tunnels are also included. This object also provides environmental monitoring including sensors that measure road conditions, surface weather, and vehicle emissions. Work zone systems including work zone surveillance, traffic control, driver warning, and work crew safety systems are also included.
Multi-Access Edge Computing Field 'Multi-Access Edge Computing' ((MEC) previously known as mobile edge computing) represents computing devices that operate and are managed like a cloud server, but are deployed at the edge of a network (typically a cellular network, but it could be any network). While not in strict proximity to the transportation network, these systems do benefit from vastly decreased distances to the roadway compared to central systems, and so can provide lower latency than strictly backoffice systems
Other EV OBEs Vehicle This represents on-board equipment on other emergency (e.g., law enforcement, fire, EMS, towing and recovery) vehicles. It provides a source and destination for ITS information transfers between emergency vehicles. These information transfers allow information to be shared between emergency vehicles arriving, or involved at, an incident. Vehicle to vehicle communications at incident locations facilitates incident coordination and personal safety.
Personnel Device Personal 'Personnel Device' represents devices used by emergency personnel or maintenance and construction personnel in the field. In the case of emergency personnel, the devices would include body cameras or smartphones (and their peripherals) that can be used by emergency personnel to provide images or video as well as send or receive data regarding the incident. The devices could also be used for incident scene safety messages to the personnel. In the case of maintenance and construction field personnel, the devices could be cellular phones or specialized safety devices that would be used for work zone safety messages to the personnel.
Traffic Management Center Center The 'Traffic Management Center' monitors and controls traffic and the road network. It represents centers that manage a broad range of transportation facilities including freeway systems, rural and suburban highway systems, and urban and suburban traffic control systems. It communicates with ITS Roadway Equipment and Connected Vehicle Roadside Equipment (RSE) to monitor and manage traffic flow and monitor the condition of the roadway, surrounding environmental conditions, and field equipment status. It manages traffic and transportation resources to support allied agencies in responding to, and recovering from, incidents ranging from minor traffic incidents through major disasters.
Transportation Information Center Center The 'Transportation Information Center' collects, processes, stores, and disseminates transportation information to system operators and the traveling public. The physical object can play several different roles in an integrated ITS. In one role, the TIC provides a data collection, fusing, and repackaging function, collecting information from transportation system operators and redistributing this information to other system operators in the region and other TICs. In this information redistribution role, the TIC provides a bridge between the various transportation systems that produce the information and the other TICs and their subscribers that use the information. The second role of a TIC is focused on delivery of traveler information to subscribers and the public at large. Information provided includes basic advisories, traffic and road conditions, transit schedule information, yellow pages information, ride matching information, and parking information. The TIC is commonly implemented as a website or a web-based application service, but it represents any traveler information distribution service.
Vehicle Vehicle This 'Vehicle' physical object is used to model core capabilities that are common to more than one type of Vehicle. It provides the vehicle-based general sensory, processing, storage, and communications functions that support efficient, safe, and convenient travel. Many of these capabilities (e.g., see the Vehicle Safety service packages) apply to all vehicle types including personal vehicles (including motorcycles), commercial vehicles, emergency vehicles, transit vehicles, and maintenance vehicles. From this perspective, the Vehicle includes the common interfaces and functions that apply to all motorized vehicles. The radio(s) supporting V2V and V2I communications are a key component of the Vehicle. Both one-way and two-way communications options support a spectrum of information services from basic broadcast to advanced personalized information services. Advanced sensors, processors, enhanced driver interfaces, and actuators complement the driver information services so that, in addition to making informed mode and route selections, the driver travels these routes in a safer and more consistent manner. This physical object supports all six levels of driving automation as defined in SAE J3016. Initial collision avoidance functions provide 'vigilant co-pilot' driver warning capabilities. More advanced functions assume limited control of the vehicle to maintain lane position and safe headways. In the most advanced implementations, this Physical Object supports full automation of all aspects of the driving task, aided by communications with other vehicles in the vicinity and in coordination with supporting infrastructure subsystems.
Vehicle Characteristics Vehicle 'Vehicle Characteristics' represents the external view of individual vehicles of any class from cars and light trucks up to large commercial vehicles and down to micromobility vehicles (MMVs). It includes vehicle physical characteristics such as height, width, length, weight, and other properties (e.g., magnetic properties, number of axles, occupants, emissions) of individual vehicles that can be sensed and measured or classified. This physical object represents the physical properties of vehicles that can be sensed by vehicle-based or infrastructure-based sensors to support vehicle automation and traffic sensor systems. The analog properties provided by this terminator represent the sensor inputs that are used to detect and assess vehicle(s) within the sensor's range to support safe AV operation and/or responsive and safe traffic management.

Includes Functional Objects:

Functional Object Description Physical Object
Emergency Incident Command 'Emergency Incident Command' provides tactical decision support, resource coordination, and communications integration for Incident Commands that are established by first responders at or near the incident scene to support local management of an incident. It supports communications with public safety, emergency management, transportation, and other allied response agency centers, tracks and maintains resource information, action plans, and the incident command organization itself. Information is shared with agency centers including resource deployment status, hazardous material information, traffic, road, and weather conditions, evacuation advice, and other information that enables emergency or maintenance personnel in the field to implement an effective, safe incident response. It supports the functions and interfaces commonly supported by a mobile command center. Emergency Management Center
Emergency Incident Scene Safety Management 'Emergency Incident Scene Safety Management' remotely monitors incident scene safety systems that detect vehicle intrusions in designated areas at the incident scene and warns on-scene personnel and drivers of imminent encroachment. Public safety responder movements are also monitored so that the responders can be warned of movement beyond the designated safe zone. Emergency Management Center
EV On-Board En Route Support 'EV On-Board En Route Support' provides communications functions to responding emergency vehicles that reduce response times and improve safety of responding public safety personnel and the general public. It supports traffic signal preemption via short range communication directly with signal control equipment. Emergency Vehicle OBE
EV On-Board Safety Monitoring 'EV On-Board Safety Monitoring' detects vehicle intrusions in the vicinity of the vehicle and warns emergency personnel of imminent encroachment. Personnel movements in the vicinity of the vehicle are also monitored so that the personnel can be warned of movement beyond a designated safe zone. Emergency Vehicle OBE
MEC Incident Scene Safety 'MEC Incident Scene Safety' communicates with Connected Vehicles and Personal Information Devices carried or worn by public safety responders to detect vehicle intrusions in designated work areas at an incident scene and warn responders and drivers of imminent encroachment. Public safety responder movements are also monitored so that the responders can be warned of movement beyond the designated safe zone. Multi-Access Edge Computing
Personnel Incident Scene Safety 'Personnel Incident Scene Safety' improves public safety responder safety by providing responder location information to the infrastructure that can be used to avoid collisions involving the public safety responders. The application may also alert responders if they travel beyond the designated safe zone. The information provided and the user interface delivery mechanism (visual, audible, or haptic) can also be tailored to the needs of the user that is carrying or wearing the device that hosts the application. Personnel Device
Roadway Incident Scene Safety 'Roadway Incident Scene Safety' includes field elements that detect vehicle intrusions in geofenced areas at an incident scene and warns public safety responders and drivers of imminent encroachment. Responder movements relative to the geofence are also monitored so that public safety responders can be warned of movement beyond the designated safe zone. ITS Roadway Equipment
TMC Incident Dispatch Coordination 'TMC Incident Dispatch Coordination' formulates and manages an incident response that takes into account the incident potential, incident impacts, and resources required for incident management. It provides information to support dispatch and routing of emergency response and service vehicles as well as coordination with other cooperating agencies. It provides access to traffic management resources that provide surveillance of the incident, traffic control in the surrounding area, and support for the incident response. It monitors the incident response and collects performance measures such as incident response and clearance times. Traffic Management Center
Vehicle Basic Safety Communication 'Vehicle Basic Safety Communication' exchanges current vehicle characteristics, location, and motion (including past and intended maneuver) information with other vehicles in the vicinity and the infrastructure, uses that information to calculate vehicle paths, and warns the driver when the potential for an impending collision is detected. If available, map data is used to filter and interpret the relative location and motion of vehicles in the vicinity. Information from on-board sensors (e.g., radars and image processing) are also used, if available, in combination with the V2V communications to detect non-equipped vehicles and corroborate connected vehicle data. This object represents a broad range of implementations ranging from basic Vehicle Awareness Devices that only broadcast vehicle location and motion and provide no driver warnings to advanced integrated safety systems that coordinate maneuvers and may, in addition to warning the driver, provide collision warning information to support automated control functions that can support control intervention. This object can also support broadcasting other vehicle information required for passing through a specific roadway segment such as variables that describe vehicle's characteristics and parameters, driver's preferences in terms of vehicle motion and behavior, etc. Vehicle
Vehicle Traveler Information Reception 'Vehicle Traveler Information Reception' receives advisories, vehicle signage data, and other driver information of use to all types of vehicles and drivers and presents this information to the driver using in-vehicle equipment. Information presented may include fixed sign information, traffic control device status (e.g., signal phase and timing data), advisory and detour information, warnings of adverse road and weather conditions, travel times, and other driver information. Vehicle

Includes Information Flows:

Information Flow Description
decision support information Information provided to support effective and safe incident response, including local traffic, road, and weather conditions, hazardous material information, and the current status of resources (including vehicles, other equipment, supplies) that have been allocated to an incident.
driver information Regulatory, warning, guidance, and other information provided to the driver to support safe and efficient vehicle operation.
driver update information Information provided to the driver-vehicle interface to inform the driver about current conditions, potential hazards, and the current status of vehicle on-board equipment. The flow includes the information to be presented to the driver and associated metadata that supports processing, prioritization, and presentation by the DVI as visual displays, audible information and warnings, and/or haptic feedback.
driver updates Information provided to the driver including visual displays, audible information and warnings, and haptic feedback. The updates inform the driver about current conditions, potential hazards, and the current status of vehicle on-board equipment.
emergency vehicle tracking data The current location and operating status of the emergency vehicle.
host emergency vehicle status Information provided to the ITS on-board equipment from other systems on the Emergency Vehicle Platform.
incident information Notification of existence of incident and expected severity, location, time and nature of incident. As additional information is gathered and the incident evolves, updated incident information is provided. Incidents include any event that impacts transportation system operation ranging from routine incidents (e.g., disabled vehicle at the side of the road) through large-scale natural or human-caused disasters that involve loss of life, injuries, extensive property damage, and multi-jurisdictional response. This also includes special events, closures, and other planned events that may impact the transportation system.
incident information for public Report of current desensitized incident information prepared for public dissemination.
incident scene status Information gathered at the incident site that more completely characterizes the incident and provides current incident response status.
incident scene warning Warnings provided to public safety responders working at an incident scene indicating a safety issue such as the intrusion of a vehicle into the traffic-restricted area or movement of personnel into the travel lanes.
incident scene warning device control Data used to configure and control incident scene safety monitoring and warning devices.
incident scene warning status Status of incident scene safety monitoring and warning devices. This flow documents system activations and includes additional supporting information (e.g., an image) that allows verification of the alarm.
personnel monitoring Sensed presence of personnel within a work zone or incident scene that is monitored to enhance safety in work areas proximate to moving traffic.
personnel safety warning Safety alerts and warnings provided to a personnel device. The provided information would identify safety threats (e.g., vehicle encroachment into a work area, personnel infringement into a travel lane)
personnel updates Alerts and warnings provided to emergency personnel or work crew members. This includes visual, audio, and haptic outputs that may be customized to support individual needs.
special vehicle alert Notification that a vehicle is in the vicinity that requires special attention from drivers. In this context, 'special vehicle' refers to any type of vehicle that uses lights or placards to alert drivers including public safety vehicles, oversize vehicles, slow vehicles, and service vehicles that stop and back up frequently.
vehicle characteristics The physical or visible characteristics of individual vehicles that can be used to detect, classify, and monitor vehicles and imaged to uniquely identify vehicles and characterize their performance (e.g., speed, occupants, emissions).
vehicle location and motion Data describing the vehicle's location in three dimensions, heading, speed, acceleration, braking status, and size.
vehicle signage data In-vehicle signing data that augments regulatory, warning, and informational road signs and signals. The information provided would include static sign information (e.g., stop, curve warning, guide signs, service signs, and directional signs) and dynamic information (e.g., local traffic and road conditions, restrictions, vehicle requirements, work zones, detours, closures, advisories, and warnings).

Goals and Objectives

Associated Planning Factors and Goals

Planning Factor Goal

Associated Objective Categories

Objective Category

Associated Objectives and Performance Measures

Objective Performance Measure


 
Since the mapping between objectives and service packages is not always straight-forward and often situation-dependent, these mappings should only be used as a starting point. Users should do their own analysis to identify the best service packages for their region.

Needs and Requirements

Need Functional Object Requirement

Related Sources

Document Name Version Publication Date
None


Security

In order to participate in this service package, each physical object should meet or exceed the following security levels.

Physical Object Security
Physical Object Confidentiality Integrity Availability Security Class
Basic Emergency Vehicle  
Basic Vehicle  
Emergency Management Center High High Moderate Class 4
Emergency Vehicle OBE Moderate High Moderate Class 3
ITS Roadway Equipment Moderate Moderate Moderate Class 2
Multi-Access Edge Computing  
Other EV OBEs Moderate Moderate Moderate Class 2
Personnel Device Not Applicable Low Low Class 1
Traffic Management Center High High Moderate Class 4
Transportation Information Center Low Low Moderate Class 1
Vehicle Low Low Moderate Class 1
Vehicle Characteristics  



In order to participate in this service package, each information flow triple should meet or exceed the following security levels.

Information Flow Security
Source Destination Information Flow Confidentiality Integrity Availability
Basis Basis Basis
Basic Emergency Vehicle Emergency Vehicle OBE host emergency vehicle status Moderate Moderate Moderate
This could contain sensitive or proprietary information. This is where the Emergency Vehicle OBE acquires GPS information, etc. This information is used elsewhere, leading to this rating. This information needs to be mostly available to the system for this application to work.
Emergency Management Center Emergency Vehicle OBE decision support information Moderate Moderate Moderate
This information could be of interest to a malicious individual who is attempting to determine the best way to accomplish a crime. As such it would be best to not make it easily accessible. If this is compromised, it could send inaccurate information to a vehicle which could lead to inappropriate actions in the incident area. A delay in reporting this may cause a delay in response or inability for an Emergency Vehicle and its personnel to properly respond to the incident.
Emergency Management Center Emergency Vehicle OBE incident scene warning device control Moderate High Moderate
Control flows, even for seemingly innocent devices, should be kept confidential to minimize attack vectors. While an individual installation may not be particularly impacted by a cyberattack of its sensor network, another installation might be severely impacted, and different installations are likely to use similar methods, so compromising one leads to compromising all. DISC: WYO believes this to be MODERATE. Control flows, even for seemingly innocent devices, should have MODERATE integrity at minimum, just to guarantee that intended control messages are received. Incorrect, corrupted, intercepted and modified control messages can or will result in target field devices not behaving according to operator intent. The severity of this depends on the type of device, which is why some devices are set MODERATE and some HIGH. Control flow availability is related to the criticality of being able to remotely control the device. For most devices, this is MODERATE. For purely passive devices with no incident relationship, this will be LOW. All devices should have default modes that enable them to operate without backhaul connectivity, so no device warrants a HIGH.
Emergency Management Center ITS Roadway Equipment incident scene warning device control Moderate High Moderate
Control flows, even for seemingly innocent devices, should be kept confidential to minimize attack vectors. While an individual installation may not be particularly impacted by a cyberattack of its sensor network, another installation might be severely impacted, and different installations are likely to use similar methods, so compromising one leads to compromising all. DISC: WYO believes this to be MODERATE. Control flows, even for seemingly innocent devices, should have MODERATE integrity at minimum, just to guarantee that intended control messages are received. Incorrect, corrupted, intercepted and modified control messages can or will result in target field devices not behaving according to operator intent. The severity of this depends on the type of device, which is why some devices are set MODERATE and some HIGH. Control flow availability is related to the criticality of being able to remotely control the device. For most devices, this is MODERATE. For purely passive devices with no incident relationship, this will be LOW. All devices should have default modes that enable them to operate without backhaul connectivity, so no device warrants a HIGH.
Emergency Management Center Traffic Management Center incident information High Moderate Moderate
This data contains all of the information regarding the incident. This could include personal information regarding persons involved in the incident. It could also include sensitive information regarding special events or closures. Minor discrepancies in this data should not have a catastrophic effect, but it should be reasonably controlled and accurate. A few missed messages should not have a significant effect. However, most messages should make it through and the EMC should be able to know if the TMC has received a message.
Emergency Management Center Transportation Information Center incident information for public Low Moderate Moderate
Generally, center-originating flows destined for a TIC don't contain any personal or confidential information, and are eventually intended for some kind of public consumption. Minor discrepancies in this data should not have a catastrophic effect, but it should be reasonably controlled and accurate. A few missed messages should not have a significant effect. However, most messages should make it through and the EMC should be able to know if the TIC has received a message.
Emergency Personnel Emergency Vehicle OBE personnel monitoring Not Applicable Moderate Low
This is directly observable. This data should be as accurate as possible in order to increase the usefulness of the data. Any personnel detection is better than none. However, the higher the availability here, the more useful the application will be and the more emergency personnel can rely on it.
Emergency Personnel ITS Roadway Equipment personnel monitoring Not Applicable Moderate Low
This is directly observable. This data should be as accurate as possible in order to increase the usefulness of the data. Any personnel detection is better than none. However, the higher the availability here, the more useful the application will be and the more emergency personnel can rely on it.
Emergency Vehicle OBE Driver driver information Not Applicable Moderate Moderate
This data is sent to all drivers and is also directly observable, by design. There are currently other visual and auditory indicators of an incident. Police will park their car with the lights (and possibly siren) on to indicate that a lane is closed. If incorrect information is sent to the driver, they will still have other cues indicating that an incident has occurred. If the current indicators are fully replaced by this system, then this would be raised to a HIGH. There are currently other visual and auditory indicators of an incident. Police will park their car with the lights (and possibly siren) on to indicate that a lane is closed. If incorrect information is sent to the driver, they will still have other cues indicating that an incident has occurred. If the current indicators are fully replaced by this system, then this would be raised to a HIGH.
Emergency Vehicle OBE Emergency Management Center emergency vehicle tracking data Moderate Moderate Moderate
Emergency Vehicles give obvious visual and audio indicators about their location and operating status. Knowing the location of every single emergency vehicle within a city could be extremely useful information to a criminal. Additionally, although this is observable data, it is transmitted on a regional level, which means that someone who is able to intercept it would be able to read the location of all emergency vehicles, not just the ones they could directly observed. A sufficiently motivated criminal can however get this information by other means. Incorrect data here could lead to incorrect decisions being made about the closure of lanes, or incorrect information being shared with the emergency vehicles. There should be other indicators that would contradict incorrect information transmitted here. This information may be used to determine which emergency vehicle is dispatched, and having this information available could lead to a quicker response from the emergency vehicle. However, the system would still be able to operate properly if only most messages make it through.
Emergency Vehicle OBE Emergency Management Center incident scene status Moderate Moderate Moderate
Will include incident-specific information that could be used by a hostile attacker to target emergency resources, or to avoid those resources in the commission of a crime. Since this is used to coordinate emergency response, if this flow is unavailable, incorrect or corrupted the response may not be appropriate, comprimising safety and mobility. This system will be able to operate properly if most messages make it through. The emergency vehicle OBE should be able to know if the EMC received the message.
Emergency Vehicle OBE Emergency Management Center incident scene warning status Moderate Moderate Moderate
This information could be of interest to a malicious individual who is attempting to determine the best way to accomplish a crime. As such it would be best to not make it easily accessible. May be LOW in some cases. If this is compromised, it could send unnecessary maintenance workers, or cause the appearance of non-existant incidents or even hide incident activities. Given that human safety could be involved, this might be HIGH. Incident status information should be presented in timely fashion as large scale mobility and safety issues are related. There are other mechanisms for reporting this information however, thus MODERATE.
Emergency Vehicle OBE Emergency Personnel incident scene warning Low High High
Unlikely that this includes any information that is not observable. This is safety information directly relevant to the emergency personnel and others in their area. Corruption or unavailability of this information could have a direct effect on their safety. This is safety information directly relevant to the emergency personnel and others in their area. Corruption or unavailability of this information could have a direct effect on their safety.
Emergency Vehicle OBE Other EV OBEs decision support information Moderate Moderate Moderate
This information could be of interest to a malicious individual who is attempting to determine the best way to accomplish a crime. As such it would be best to not make it easily accessible. If this is compromised, it could send inaccurate information to a vehicle which could lead to inappropriate actions in the incident area. A delay in reporting this may cause a delay in response or inability for an Emergency Vehicle and its personnel to properly respond to the incident.
Emergency Vehicle OBE Personnel Device personnel safety warning Not Applicable High Low
This data is intentionally transmitted to everyone via a broadcast. It can also be determined via other visual indicators. A few false warnings should not have a bad consequence. When an emergency personnel receives a warning they can look around and verify whether or not a vehicle is actually headed towards them. However, a message saying it is safe when there is a car coming could lead to an emergency personnel not moving when they were in danger. It would be better to receive any messages than to not have this application available due to availability requirements. However, the higher the availability here, the more useful the application will be and the more emergency personnel can rely on it.
Emergency Vehicle OBE Vehicle special vehicle alert Not Applicable High Moderate
This flow is effectively broadcast and intended for all, so no need to obfuscate its contents. The recipient must be sure that the originator is legitimate, as many of these alerts demand action by the recipient (pull over, make way, etc.). Since this power could easily be abused, it should be difficult to forge. Since this power is also often tied to emergency vehicle (life-saving) activity, it should not be interfered with. Availability is MODERATE because other mechanism (sirens, flashing lights) exist to provide the same message. The recipient must be sure that the originator is legitimate, as many of these alerts demand action by the recipient (pull over, make way, etc.). Since this power could easily be abused, it should be difficult to forge. Since this power is also often tied to emergency vehicle (life-saving) activity, it should not be interfered with. Availability is MODERATE because other mechanism (sirens, flashing lights) exist to provide the same message.
Emergency Vehicle OBE Vehicle vehicle signage data Low Moderate Moderate
This data is intentionally transmitted to everyone via a broadcast. It is meant to augment other signage data, and by definition is meant to be shared with everyone. These signs are meant to augment other visual cues to the driver. They should be accurate, but any inaccuracies should be corrected for by other means. These notifications are helpful to a driver, but if the driver does not receive this notification immediately, there should still be other visual cues.
ITS Roadway Equipment Driver driver information Not Applicable High Moderate
This data is sent to all drivers and is also directly observable, by design. This is the primary signal trusted by the driver to decide whether to go through the intersection and what speed to go through the intersection at; if it’s wrong, accidents could happen. If the lights are out you have to get a policeman to direct traffic – expensive and inefficient and may cause a cascading effect due to lack of coordination with other intersections.
ITS Roadway Equipment Emergency Management Center incident scene warning status Moderate Moderate Moderate
This information could be of interest to a malicious individual who is attempting to determine the best way to accomplish a crime. As such it would be best to not make it easily accessible. May be LOW in some cases. If this is compromised, it could send unnecessary maintenance workers, or cause the appearance of non-existant incidents or even hide incident activities. Given that human safety could be involved, this might be HIGH. Incident status information should be presented in timely fashion as large scale mobility and safety issues are related. There are other mechanisms for reporting this information however, thus MODERATE.
ITS Roadway Equipment Emergency Personnel incident scene warning Low High High
Unlikely that this includes any information that is not observable. This is safety information directly relevant to the emergency personnel and others in their area. Corruption or unavailability of this information could have a direct effect on their safety. This is safety information directly relevant to the emergency personnel and others in their area. Corruption or unavailability of this information could have a direct effect on their safety.
Other EV OBEs Emergency Vehicle OBE decision support information Moderate Moderate Moderate
This information could be of interest to a malicious individual who is attempting to determine the best way to accomplish a crime. As such it would be best to not make it easily accessible. If this is compromised, it could send inaccurate information to a vehicle which could lead to inappropriate actions in the incident area. A delay in reporting this may cause a delay or lead to an Emergency Vehicle not responding in a fashion best suited to properly managing the incident.
Personnel Device Emergency Personnel personnel updates Low High Moderate
This data is informing the user of safety-related issues in the local transportation environment. It probably does not contain anything sensitive, and should not matter if another person can observe it. This is the information that is presented to the individual in a work zone or incident response area that may be unpredictable in its formation. If the user receives incorrect information, they may act in an unsafe manner. If this information is not made available to the pedestrian, then the user may be endangered. This is the not only mechanism the user may have to avoid potential dangers (they can observe directly).
Vehicle Basic Vehicle driver update information Low Moderate Moderate
This information is all presented to the vehicle operator. Encrypting this information may make it harder to reverse engineer vehicle systems, and may defeat criminal tracking tools when the vehicle has already been compromised. Unless those scenarios are of concern to the operator or manufacturer, this can safely be set LOW. Any information presented to the operator of a vehicle should be both accurate and timely. By definition this includes safety information, but given that the driver has other means of learning about most threats, it seems difficult to justify HIGH. If HIGH is warranted, it should apply to both availability and integrity. Any information presented to the operator of a vehicle should be both accurate and timely. By definition this includes safety information, but given that the driver has other means of learning about most threats, it seems difficult to justify HIGH. If HIGH is warranted, it should apply to both availability and integrity.
Vehicle Driver driver updates Not Applicable Moderate Moderate
This data is informing the driver about the safety of a nearby area. It should not contain anything sensitive, and does not matter if another person can observe it. This is the information that is presented to the driver. If they receive incorrect information, they may act in an unsafe manner. However, there are other indicators that would alert them to any hazards, such as an oncoming vehicle or crossing safety lights. If this information is not made available to the driver, then the system has not operated correctly.
Vehicle Multi-Access Edge Computing vehicle location and motion Not Applicable High Moderate
This data is intentionally transmitted to everyone via a broadcast. Much of its information content can also be determined via other visual indicators Incorrect information could lead to the system not operating properly. If the system does not properly know where the vehicle is, it cannot make an accurate decision about whether there is going to be a pedestrian in the crosswalk that the vehicle is approaching. This can have a safety impact. This data is required for the system to operate properly. If this data is not available, the system cannot give accurate warning information.
Vehicle Characteristics ITS Roadway Equipment vehicle characteristics

Standards

The following table lists the standards associated with physical objects in this service package. For standards related to interfaces, see the specific information flow triple pages. These pages can be accessed directly from the SVG diagram(s) located on the Physical tab, by clicking on each information flow line on the diagram.

NameTitlePhysical Object
ITE 5301 ATC ITS Cabinet Intelligent Transportation System Standard Specification for Roadside Cabinets ITS Roadway Equipment
NEMA TS 8 Cyber and Physical Security Cyber and Physical Security for Intelligent Transportation Systems Emergency Management Center
ITS Roadway Equipment
Traffic Management Center




System Requirements

No System Requirements