Parent Service Package: MC08
< < MC07.3 : MC08.1 : MC09.1 > >

MC08.1: Maintenance and Construction Activity Coordination Implementation

This 'implementation' is a holistic view of the MC08 service package, including all Physical Objects, Functional Objects, and Triples associated with the service package. It distinguishes between items that are fundamental to the service and items that are optional. Your specific implementation is likely to include the fundamental items and selected optional items, based on your specific project requirements.

Relevant Regions: Australia, Canada, European Union, and United States

Enterprise

Development Stage Roles and Relationships

Installation Stage Roles and Relationships

Operations and Maintenance Stage Roles and Relationships
(hide)

Source Destination Role/Relationship
Alternate Mode Transportation Center MaintainerAlternate Mode Transportation Center Maintains
Alternate Mode Transportation Center ManagerAlternate Mode Transportation Center Manages
Alternate Mode Transportation Center ManagerAlternate Mode Transportation Center Operator System Usage Agreement
Alternate Mode Transportation Center OperatorAlternate Mode Transportation Center Operates
Alternate Mode Transportation Center OwnerAlternate Mode Transportation Center Maintainer System Maintenance Agreement
Alternate Mode Transportation Center OwnerAlternate Mode Transportation Center Manager Operations Agreement
Alternate Mode Transportation Center SupplierAlternate Mode Transportation Center Owner Warranty
Asset Management System MaintainerAsset Management System Maintains
Asset Management System ManagerAsset Management System Manages
Asset Management System ManagerAsset Management System Operator System Usage Agreement
Asset Management System OperatorAsset Management System Operates
Asset Management System OwnerAsset Management System Maintainer System Maintenance Agreement
Asset Management System OwnerAsset Management System Manager Operations Agreement
Asset Management System OwnerMaint and Constr Center Personnel Application Usage Agreement
Asset Management System OwnerMaint and Constr Management Center Maintainer Maintenance Data Exchange Agreement
Asset Management System OwnerMaint and Constr Management Center Owner Information Provision Agreement
Asset Management System OwnerMaint and Constr Management Center User Service Usage Agreement
Asset Management System SupplierAsset Management System Owner Warranty
Commercial Vehicle Administration Center MaintainerCommercial Vehicle Administration Center Maintains
Commercial Vehicle Administration Center ManagerCommercial Vehicle Administration Center Manages
Commercial Vehicle Administration Center ManagerCommercial Vehicle Administrator System Usage Agreement
Commercial Vehicle Administration Center OwnerCommercial Vehicle Administration Center Maintainer System Maintenance Agreement
Commercial Vehicle Administration Center OwnerCommercial Vehicle Administration Center Manager Operations Agreement
Commercial Vehicle Administration Center SupplierCommercial Vehicle Administration Center Owner Warranty
Commercial Vehicle AdministratorCommercial Vehicle Administration Center Operates
Emergency Management Center MaintainerEmergency Management Center Maintains
Emergency Management Center ManagerEmergency Management Center Manages
Emergency Management Center ManagerEmergency Personnel System Usage Agreement
Emergency Management Center OwnerEmergency Management Center Maintainer System Maintenance Agreement
Emergency Management Center OwnerEmergency Management Center Manager Operations Agreement
Emergency Management Center OwnerMaint and Constr Center Personnel Application Usage Agreement
Emergency Management Center OwnerMaint and Constr Management Center Maintainer Maintenance Data Exchange Agreement
Emergency Management Center OwnerMaint and Constr Management Center Owner Information Exchange Agreement
Emergency Management Center OwnerMaint and Constr Management Center User Service Usage Agreement
Emergency Management Center SupplierEmergency Management Center Owner Warranty
Emergency PersonnelEmergency Management Center Operates
Maint and Constr Administrative Systems MaintainerMaint and Constr Administrative Systems Maintains
Maint and Constr Administrative Systems ManagerMaint and Constr Administrative Systems Manages
Maint and Constr Administrative Systems ManagerMaint and Constr Administrative Systems Operator System Usage Agreement
Maint and Constr Administrative Systems OperatorMaint and Constr Administrative Systems Operates
Maint and Constr Administrative Systems OwnerMaint and Constr Administrative Systems Maintainer System Maintenance Agreement
Maint and Constr Administrative Systems OwnerMaint and Constr Administrative Systems Manager Operations Agreement
Maint and Constr Administrative Systems OwnerMaint and Constr Center Personnel Application Usage Agreement
Maint and Constr Administrative Systems OwnerMaint and Constr Management Center Maintainer Maintenance Data Exchange Agreement
Maint and Constr Administrative Systems OwnerMaint and Constr Management Center Owner Information Exchange Agreement
Maint and Constr Administrative Systems OwnerMaint and Constr Management Center User Service Usage Agreement
Maint and Constr Administrative Systems SupplierMaint and Constr Administrative Systems Owner Warranty
Maint and Constr Center PersonnelMaint and Constr Management Center Operates
Maint and Constr Management Center MaintainerMaint and Constr Management Center Maintains
Maint and Constr Management Center ManagerMaint and Constr Center Personnel System Usage Agreement
Maint and Constr Management Center ManagerMaint and Constr Management Center Manages
Maint and Constr Management Center OwnerAlternate Mode Transportation Center Maintainer Maintenance Data Exchange Agreement
Maint and Constr Management Center OwnerAlternate Mode Transportation Center Operator Application Usage Agreement
Maint and Constr Management Center OwnerAlternate Mode Transportation Center Owner Information Provision Agreement
Maint and Constr Management Center OwnerAlternate Mode Transportation Center User Service Usage Agreement
Maint and Constr Management Center OwnerCommercial Vehicle Administration Center Maintainer Maintenance Data Exchange Agreement
Maint and Constr Management Center OwnerCommercial Vehicle Administration Center Owner Information Provision Agreement
Maint and Constr Management Center OwnerCommercial Vehicle Administration Center User Service Usage Agreement
Maint and Constr Management Center OwnerCommercial Vehicle Administrator Application Usage Agreement
Maint and Constr Management Center OwnerEmergency Management Center Maintainer Maintenance Data Exchange Agreement
Maint and Constr Management Center OwnerEmergency Management Center Owner Information Exchange Agreement
Maint and Constr Management Center OwnerEmergency Management Center User Service Usage Agreement
Maint and Constr Management Center OwnerEmergency Personnel Application Usage Agreement
Maint and Constr Management Center OwnerMaint and Constr Administrative Systems Maintainer Maintenance Data Exchange Agreement
Maint and Constr Management Center OwnerMaint and Constr Administrative Systems Operator Application Usage Agreement
Maint and Constr Management Center OwnerMaint and Constr Administrative Systems Owner Information Exchange Agreement
Maint and Constr Management Center OwnerMaint and Constr Administrative Systems User Service Usage Agreement
Maint and Constr Management Center OwnerMaint and Constr Management Center Maintainer System Maintenance Agreement
Maint and Constr Management Center OwnerMaint and Constr Management Center Manager Operations Agreement
Maint and Constr Management Center OwnerMedia Maintainer Maintenance Data Exchange Agreement
Maint and Constr Management Center OwnerMedia Operator Application Usage Agreement
Maint and Constr Management Center OwnerMedia Owner Information Provision Agreement
Maint and Constr Management Center OwnerMedia User Service Usage Agreement
Maint and Constr Management Center OwnerOther Maint and Constr Mgmt Centers Maintainer Maintenance Data Exchange Agreement
Maint and Constr Management Center OwnerOther Maint and Constr Mgmt Centers Operator Application Usage Agreement
Maint and Constr Management Center OwnerOther Maint and Constr Mgmt Centers Owner Information Exchange Agreement
Maint and Constr Management Center OwnerOther Maint and Constr Mgmt Centers User Service Usage Agreement
Maint and Constr Management Center OwnerRail Operations Center Maintainer Maintenance Data Exchange Agreement
Maint and Constr Management Center OwnerRail Operations Center Operator Application Usage Agreement
Maint and Constr Management Center OwnerRail Operations Center Owner Information Exchange Agreement
Maint and Constr Management Center OwnerRail Operations Center User Service Usage Agreement
Maint and Constr Management Center OwnerTIC Operator Application Usage Agreement
Maint and Constr Management Center OwnerTraffic Management Center Maintainer Maintenance Data Exchange Agreement
Maint and Constr Management Center OwnerTraffic Management Center Owner Information Exchange Agreement
Maint and Constr Management Center OwnerTraffic Management Center User Service Usage Agreement
Maint and Constr Management Center OwnerTraffic Operations Personnel Application Usage Agreement
Maint and Constr Management Center OwnerTransit Management Center Maintainer Maintenance Data Exchange Agreement
Maint and Constr Management Center OwnerTransit Management Center Owner Information Exchange Agreement
Maint and Constr Management Center OwnerTransit Management Center User Service Usage Agreement
Maint and Constr Management Center OwnerTransit Operations Personnel Application Usage Agreement
Maint and Constr Management Center OwnerTransportation Information Center Maintainer Maintenance Data Exchange Agreement
Maint and Constr Management Center OwnerTransportation Information Center Owner Information Provision Agreement
Maint and Constr Management Center OwnerTransportation Information Center User Service Usage Agreement
Maint and Constr Management Center SupplierMaint and Constr Management Center Owner Warranty
Media MaintainerMedia Maintains
Media ManagerMedia Manages
Media ManagerMedia Operator System Usage Agreement
Media OperatorMedia Operates
Media OwnerMedia Maintainer System Maintenance Agreement
Media OwnerMedia Manager Operations Agreement
Media SupplierMedia Owner Warranty
Other Maint and Constr Mgmt Centers MaintainerOther Maint and Constr Mgmt Centers Maintains
Other Maint and Constr Mgmt Centers ManagerOther Maint and Constr Mgmt Centers Manages
Other Maint and Constr Mgmt Centers ManagerOther Maint and Constr Mgmt Centers Operator System Usage Agreement
Other Maint and Constr Mgmt Centers OperatorOther Maint and Constr Mgmt Centers Operates
Other Maint and Constr Mgmt Centers OwnerMaint and Constr Center Personnel Application Usage Agreement
Other Maint and Constr Mgmt Centers OwnerMaint and Constr Management Center Maintainer Maintenance Data Exchange Agreement
Other Maint and Constr Mgmt Centers OwnerMaint and Constr Management Center Owner Information Exchange Agreement
Other Maint and Constr Mgmt Centers OwnerMaint and Constr Management Center User Service Usage Agreement
Other Maint and Constr Mgmt Centers OwnerOther Maint and Constr Mgmt Centers Maintainer System Maintenance Agreement
Other Maint and Constr Mgmt Centers OwnerOther Maint and Constr Mgmt Centers Manager Operations Agreement
Other Maint and Constr Mgmt Centers SupplierOther Maint and Constr Mgmt Centers Owner Warranty
Rail Operations Center MaintainerRail Operations Center Maintains
Rail Operations Center ManagerRail Operations Center Manages
Rail Operations Center ManagerRail Operations Center Operator System Usage Agreement
Rail Operations Center OperatorRail Operations Center Operates
Rail Operations Center OwnerMaint and Constr Center Personnel Application Usage Agreement
Rail Operations Center OwnerMaint and Constr Management Center Maintainer Maintenance Data Exchange Agreement
Rail Operations Center OwnerMaint and Constr Management Center Owner Information Exchange Agreement
Rail Operations Center OwnerMaint and Constr Management Center User Service Usage Agreement
Rail Operations Center OwnerRail Operations Center Maintainer System Maintenance Agreement
Rail Operations Center OwnerRail Operations Center Manager Operations Agreement
Rail Operations Center SupplierRail Operations Center Owner Warranty
TIC OperatorTransportation Information Center Operates
Traffic Management Center MaintainerTraffic Management Center Maintains
Traffic Management Center ManagerTraffic Management Center Manages
Traffic Management Center ManagerTraffic Operations Personnel System Usage Agreement
Traffic Management Center OwnerMaint and Constr Center Personnel Application Usage Agreement
Traffic Management Center OwnerMaint and Constr Management Center Maintainer Maintenance Data Exchange Agreement
Traffic Management Center OwnerMaint and Constr Management Center Owner Information Exchange Agreement
Traffic Management Center OwnerMaint and Constr Management Center User Service Usage Agreement
Traffic Management Center OwnerTraffic Management Center Maintainer System Maintenance Agreement
Traffic Management Center OwnerTraffic Management Center Manager Operations Agreement
Traffic Management Center SupplierTraffic Management Center Owner Warranty
Traffic Operations PersonnelTraffic Management Center Operates
Transit Management Center MaintainerTransit Management Center Maintains
Transit Management Center ManagerTransit Management Center Manages
Transit Management Center ManagerTransit Operations Personnel System Usage Agreement
Transit Management Center OwnerMaint and Constr Center Personnel Application Usage Agreement
Transit Management Center OwnerMaint and Constr Management Center Maintainer Maintenance Data Exchange Agreement
Transit Management Center OwnerMaint and Constr Management Center Owner Information Exchange Agreement
Transit Management Center OwnerMaint and Constr Management Center User Service Usage Agreement
Transit Management Center OwnerTransit Management Center Maintainer System Maintenance Agreement
Transit Management Center OwnerTransit Management Center Manager Operations Agreement
Transit Management Center SupplierTransit Management Center Owner Warranty
Transit Operations PersonnelTransit Management Center Operates
Transportation Information Center MaintainerTransportation Information Center Maintains
Transportation Information Center ManagerTIC Operator System Usage Agreement
Transportation Information Center ManagerTransportation Information Center Manages
Transportation Information Center OwnerTransportation Information Center Maintainer System Maintenance Agreement
Transportation Information Center OwnerTransportation Information Center Manager Operations Agreement
Transportation Information Center SupplierTransportation Information Center Owner Warranty

Functional

This service package includes the following Functional View PSpecs:

Physical Object Functional Object PSpec Number PSpec Name
Emergency Management Center Emergency Response Management 5.1.1.3 Collect Incident And Event Data
5.1.2 Determine Coordinated Response Plan
5.1.3 Communicate Emergency Status
5.1.4 Manage Emergency Response
5.1.5 Manage Emergency Service Allocation Store
5.2 Provide Operator Interface for Emergency Data
5.3.1 Select Response Mode
5.7.1 Assess System Status For Disasters
5.7.2 Provide Disaster Response Coordination
5.7.3 Assess System Status For Evacuation
Maint and Constr Management Center MCM Work Activity Coordination 9.2.1 Schedule M&C Activities
9.2.2 Status Current M&C Activities and Transportation Infrastructure
9.2.4 Manage M&C Map Data
Traffic Management Center TMC Work Zone Traffic Management 1.2.4.3 Output In-vehicle Signage Data
1.2.4.4 Output Roadway Information Data
1.2.8 Collect Traffic Field Equipment Fault Data
1.3.2.1 Store Possible Incident Data
1.3.2.2 Review and Classify Possible Incidents
Transit Management Center Transit Center Multi-Modal Coordination 4.1.4 Collect and Process Transit Vehicle Data
4.1.5.1 Manage Transit Vehicle Operations
4.1.5.2 Manage Transit Vehicle Deviations
4.2.1.2 Generate Transit Schedules
4.2.1.3 Produce Transit Service Data for External Use
4.2.1.4 Provide Transit Operations Personnel Interface for Services Generation
4.2.1.7 Provide Interface for Other Transit Management Data
4.2.1.8 Provide Interface for Transit Service Raw Data

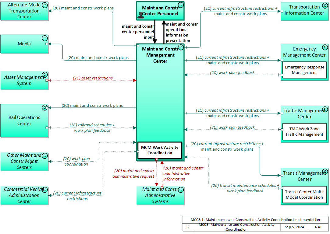
Physical

The physical diagram can be viewed in SVG or PNG format and the current format is SVG.
SVG Diagram
PNG Diagram


Display Legend in SVG or PNG

Includes Physical Objects:

Physical Object Class Description
Alternate Mode Transportation Center Center The 'Alternate Mode Transportation Center' provides the interface through which non-ITS transportation systems (e.g., airlines, ferry services, passenger-carrying heavy rail) can exchange data with ITS. This two-way interface enables coordination for efficient movement of people across multiple transportation modes. It also enables the traveler to efficiently plan itineraries which include segments using other modes.
Asset Management System Center 'Asset Management System' represents the systems that support decision-making for maintenance, upgrade, and operation of physical transportation assets. Asset management integrates and includes the pavement management systems, bridge management systems, and other systems that inventory and manage the highway infrastructure and other transportation-related assets. The types of assets that are inventoried and managed will vary, and may include the maintenance and construction vehicles and equipment as well as "soft" assets such as human resources and software. Asset management systems monitor the condition, performance, and availability of the infrastructure and evaluate and prioritize alternative reconstruction, rehabilitation, and maintenance strategies.
Commercial Vehicle Administration Center Center The 'Commercial Vehicle Administration Center' performs administrative functions supporting credentials, tax, and safety regulations associated with commercial vehicles. It issues credentials, collects fees and taxes, and supports enforcement of credential requirements. It communicates with motor carriers to process credentials applications and collect fuel taxes, weight/distance taxes, and other taxes and fees associated with commercial vehicle operations. It also receives applications for, and issues special Oversize/Overweight and HAZMAT permits in coordination with cognizant authorities. It coordinates with other Commercial Vehicle Administration Centers (in other states/regions) to support nationwide access to credentials and safety information for administration and enforcement functions. It communicates with field equipment to enable credential checking and safety information collection at the roadside. It makes safety information available to qualified stakeholders to identify carriers and drivers that operate unsafely.
Emergency Management Center Center The 'Emergency Management Center' represents systems that support incident management, disaster response and evacuation, security monitoring, and other security and public safety-oriented ITS applications. It includes the functions associated with fixed and mobile public safety communications centers including public safety call taker and dispatch centers operated by police (including transit police), fire, and emergency medical services. It includes the functions associated with Emergency Operations Centers that are activated at local, regional, state, and federal levels for emergencies and the portable and transportable systems that support Incident Command System operations at an incident. This Center also represents systems associated with towing and recovery, freeway service patrols, HAZMAT response teams, and mayday service providers. It manages sensor and surveillance equipment used to enhance transportation security of the roadway infrastructure (including bridges, tunnels, interchanges, and other key roadway segments) and the public transportation system (including transit vehicles, public areas such as transit stops and stations, facilities such as transit yards, and transit infrastructure such as rail, bridges, tunnels, or bus guideways). It provides security/surveillance services to improve traveler security in public areas not a part of the public transportation system. It monitors alerts, advisories, and other threat information and prepares for and responds to identified emergencies. It coordinates emergency response involving multiple agencies with peer centers. It stores, coordinates, and utilizes emergency response and evacuation plans to facilitate this coordinated response. Emergency situation information including damage assessments, response status, evacuation information, and resource information are shared The Emergency Management Center also provides a focal point for coordination of the emergency and evacuation information that is provided to the traveling public, including wide-area alerts when immediate public notification is warranted. It tracks and manages emergency vehicle fleets using real-time road network status and routing information from the other centers to aid in selecting the emergency vehicle(s) and routes, and works with other relevant centers to tailor traffic control to support emergency vehicle ingress and egress, implementation of special traffic restrictions and closures, evacuation traffic control plans, and other special strategies that adapt the transportation system to better meet the unique demands of an emergency.
Maint and Constr Administrative Systems Center 'Maint and Constr Administrative Systems' represents the various administrative systems that support the operation of ITS systems for maintenance and construction operations. The interfaces to this object support general administrative data interchanges between ITS and non-ITS systems. This includes: interfaces to purchasing for equipment and consumables resupply, interfaces to human resources that manage training and special certification for field crews and other personnel, and interfaces to contract administration functions that administer and monitor the work performance for maintenance and construction contracts.
Maint and Constr Center Personnel Center The people that directly interface with a Maintenance and Construction Management Center. These personnel interact with fleet dispatch and management systems, road maintenance systems, incident management systems, work plan scheduling systems, and work zone management systems. They provide operator data and command inputs to direct system operations to varying degrees depending on the type of system and the deployment scenario.
Maint and Constr Management Center Center The 'Maint and Constr Management Center' monitors and manages roadway infrastructure construction and maintenance activities. Representing both public agencies and private contractors that provide these functions, this physical object manages fleets of maintenance, construction, or special service vehicles (e.g., snow and ice control equipment). The physical object receives a wide range of status information from these vehicles and performs vehicle dispatch, routing, and resource management for the vehicle fleets and associated equipment. The physical object participates in incident response by deploying maintenance and construction resources to an incident scene, in coordination with other center physical objects. The physical object manages equipment at the roadside, including environmental sensors and automated systems that monitor and mitigate adverse road and surface weather conditions. It manages the repair and maintenance of both non-ITS and ITS equipment including the traffic controllers, detectors, dynamic message signs, signals, and other equipment associated with the roadway infrastructure. Weather information is collected and fused with other data sources and used to support advanced decision support systems. The physical object remotely monitors and manages ITS capabilities in work zones, gathering, storing, and disseminating work zone information to other systems. It manages traffic in the vicinity of the work zone and advises drivers of work zone status (either directly at the roadside or through an interface with the Transportation Information Center or Traffic Management Center physical objects.) Construction and maintenance activities are tracked and coordinated with other systems, improving the quality and accuracy of information available regarding closures and other roadway construction and maintenance activities.
Media Center 'Media' represents the information systems that provide traffic reports, travel conditions, and other transportation-related news services to the traveling public through radio, TV, and other media. Traffic and travel advisory information that are collected by ITS are provided to this object. It is also a source for traffic flow information, incident and special event information, and other events that may have implications for the transportation system.
Other Maint and Constr Mgmt Centers Center Representing another Maintenance and Construction Management Center, 'Other Maint and Constr Mgmt Centers' is intended to provide a source and destination for ITS information flows between maintenance and construction management functions. It enables maintenance and construction operations to be coordinated across jurisdictions or between public and private sectors.
Rail Operations Center Center 'Rail Operations Center' represents the (usually) centralized control point for a substantial segment of a freight railroad's operations and maintenance activities. It is roughly the railroad equivalent to a highway Traffic Management Center. It is the source and destination of information that can be used to coordinate rail and highway traffic management and maintenance operations. It is also the source and destination for incident, incident response, disaster, or evacuation information that is exchanged with an Emergency Management Center. The use of a single object for multiple sources and destination for information exchange with railroads implies the need for a single, consistent interface between a given railroad's operations and maintenance activities and ITS.
Traffic Management Center Center The 'Traffic Management Center' monitors and controls traffic and the road network. It represents centers that manage a broad range of transportation facilities including freeway systems, rural and suburban highway systems, and urban and suburban traffic control systems. It communicates with ITS Roadway Equipment and Connected Vehicle Roadside Equipment (RSE) to monitor and manage traffic flow and monitor the condition of the roadway, surrounding environmental conditions, and field equipment status. It manages traffic and transportation resources to support allied agencies in responding to, and recovering from, incidents ranging from minor traffic incidents through major disasters.
Transit Management Center Center The 'Transit Management Center' manages transit vehicle fleets and coordinates with other modes and transportation services. It provides operations, maintenance, customer information, planning and management functions for the transit property. It spans distinct central dispatch and garage management systems and supports the spectrum of fixed route, flexible route, paratransit services, transit rail, and bus rapid transit (BRT) service. The physical object's interfaces support communication between transit departments and with other operating entities such as emergency response services and traffic management systems.
Transportation Information Center Center The 'Transportation Information Center' collects, processes, stores, and disseminates transportation information to system operators and the traveling public. The physical object can play several different roles in an integrated ITS. In one role, the TIC provides a data collection, fusing, and repackaging function, collecting information from transportation system operators and redistributing this information to other system operators in the region and other TICs. In this information redistribution role, the TIC provides a bridge between the various transportation systems that produce the information and the other TICs and their subscribers that use the information. The second role of a TIC is focused on delivery of traveler information to subscribers and the public at large. Information provided includes basic advisories, traffic and road conditions, transit schedule information, yellow pages information, ride matching information, and parking information. The TIC is commonly implemented as a website or a web-based application service, but it represents any traveler information distribution service.

Includes Functional Objects:

Functional Object Description Physical Object
Emergency Response Management 'Emergency Response Management' provides the strategic emergency response capabilities and broad inter-agency interfaces that are implemented for extraordinary incidents and disasters that require response from outside the local community. It provides the functional capabilities and interfaces commonly associated with Emergency Operations Centers. It develops and stores emergency response plans and manages overall coordinated response to emergencies. It monitors real-time information on the state of the regional transportation system including current traffic and road conditions, weather conditions, special event and incident information. It tracks the availability of resources and assists in the appropriate allocation of these resources for a particular emergency response. It also provides coordination between multiple allied agencies before and during emergencies to implement emergency response plans and track progress through the incident. It also coordinates with the public through the Emergency Telecommunication Systems (e.g., Reverse 911). It coordinates with public health systems to provide the most appropriate response for emergencies involving biological or other medical hazards. Emergency Management Center
MCM Work Activity Coordination 'MCM Work Activity Coordination' disseminates work activity schedules and current asset restrictions to other agencies. Work schedules are coordinated with operating agencies, factoring in the needs and activities of other agencies and adjacent jurisdictions. Work schedules are also distributed to Transportation Information Centers for dissemination to the traveling public. Maint and Constr Management Center
TMC Work Zone Traffic Management 'TMC Work Zone Traffic Management' coordinates work plans with maintenance systems so that work zones are established that have minimum traffic impact. Traffic control strategies are implemented to further mitigate traffic impacts associated with work zones that are established, providing work zone information to driver information systems such as dynamic message signs. Traffic Management Center
Transit Center Multi-Modal Coordination 'Transit Center Multi-Modal Coordination' supports transit service coordination between transit properties and coordinates with other surface and air transportation modes. As part of service coordination, it shares schedule and trip information, as well as transit transfer cluster (a collection of stop points, stations, or terminals where transfers can be made conveniently) and transfer point information between Multimodal Transportation Service Providers, Transit Agencies, and ISPs. An interface to Traffic Management also supports demand management strategies. Transit Management Center

Includes Information Flows:

Information Flow Description
asset restrictions Restrictions levied on transportation asset usage based on infrastructure design, surveys, tests, or analyses. This includes standard height, width, and weight restrictions by facility as well as special restrictions such as spring weight restrictions and temporary bridge weight restrictions.
current infrastructure restrictions Restrictions levied on transportation asset usage based on infrastructure design, surveys, tests, or analyses. This includes standard facility design height, width, and weight restrictions, special restrictions such as spring weight restrictions, and temporary facility restrictions that are imposed during maintenance and construction.
maint and constr administrative information Administrative information that is provided to support maintenance and construction operations. This information includes: equipment and consumables resupply purchase request status, personnel qualifications including training and special certifications, environmental regulations and rules that may impact maintenance activities, and requests and project requirements from contract administration.
maint and constr administrative request Requests for maintenance and construction administrative information or services. Requests include: requests to purchasing for equipment and consumables resupply and requests to human resources that manage training and special certification for field crews and other personnel.
maint and constr center personnel input User input from maintenance and construction center personnel including routing information, scheduling data, dispatch instructions, device configuration and control, resource allocations, alerts, incident and emergency response plan coordination.
maint and constr operations information presentation Presentation of maintenance and construction operations information to center personnel. This information includes maintenance resource status (vehicles, equipment, and personnel), work schedule information, work status, road and weather conditions, traffic information, incident information and associated resource requests, security alerts, emergency response plans and a range of other information that supports efficient maintenance and construction operations and planning.
maint and constr work plans Future construction and maintenance work schedules and activities including anticipated closures with anticipated impact to the roadway, alternate routes, anticipated delays, closure times, and durations.
railroad schedules Train schedules, maintenance schedules, and other information from the railroad that supports forecast of HRI closures.
transit maintenance schedules Schedules for maintenance of transit assets that require coordination because they can impact the broader transportation system, including transit stop/station repairs and embedded track maintenance.
work plan coordination Coordination of work plan schedules and activities between maintenance and construction organizations or systems. This information includes the work plan schedules and comments and suggested changes that are exchanged as work plans are coordinated and finalized.
work plan feedback Comments and suggested changes to proposed construction and maintenance work schedules and activities. This information influences work plan schedules so that they minimize impact to other system operations and the overall transportation system.

Goals and Objectives

Associated Planning Factors and Goals

Planning Factor Goal

Associated Objective Categories

Objective Category

Associated Objectives and Performance Measures

Objective Performance Measure


 
Since the mapping between objectives and service packages is not always straight-forward and often situation-dependent, these mappings should only be used as a starting point. Users should do their own analysis to identify the best service packages for their region.

Needs and Requirements

Need Functional Object Requirement

Related Sources

Document Name Version Publication Date
None


Security

In order to participate in this service package, each physical object should meet or exceed the following security levels.

Physical Object Security
Physical Object Confidentiality Integrity Availability Security Class
Alternate Mode Transportation Center Low Low High Class 5
Asset Management System Moderate Moderate Low Class 2
Commercial Vehicle Administration Center Low Low Moderate Class 1
Emergency Management Center Low Moderate High Class 5
Maint and Constr Administrative Systems Moderate Moderate Moderate Class 2
Maint and Constr Management Center Moderate High High Class 5
Media Low Low High Class 5
Other Maint and Constr Mgmt Centers Low Moderate Low Class 1
Rail Operations Center Low Moderate High Class 5
Traffic Management Center Low Moderate High Class 5
Transit Management Center Low Moderate High Class 5
Transportation Information Center Low Low High Class 5



In order to participate in this service package, each information flow triple should meet or exceed the following security levels.

Information Flow Security
Source Destination Information Flow Confidentiality Integrity Availability
Basis Basis Basis
Asset Management System Maint and Constr Management Center asset restrictions Moderate Moderate Low
Linked to the asset inventory, so the same concerns with this flow as that one, namely that when placed in one spot becomes a "one stop shop" for a nefarious person looking for infrastructure targets. Infrastructure information should be correct or maintenance assets may be inappropriately assigned. Probably does not change very often, so the impact of loss of connectivity should be minimal.
Emergency Management Center Maint and Constr Management Center work plan feedback Low Moderate Low
Probably not a significant issue if this data is observed. If the area under construction is sensitive in nature, may be MODERATE. Triples originating with the EMC imply a potential incident, so are rated MODERATE. Modifications to the work plan should be correct so that they can be properly accomodated. Errors or manipulation of this data may undermine the intent of the flow and application. This probably doesn't need to be updated often.
Maint and Constr Administrative Systems Maint and Constr Management Center maint and constr administrative information Moderate Moderate Moderate
Contract performance, work performance information reflects directly on the workers, and should be available only to the parties directly involved. Hostile observers might use this information against any of the parties, either in competitive efforts or publicly. Incorrect or unavailable data will make it difficult to evaluate maintenance and construction team performance, which makes it difficult to manage those efforts, costing the road manager signficant time and money. Incorrect or unavailable data will make it difficult to evaluate maintenance and construction team performance, which makes it difficult to manage those efforts, costing the road manager signficant time and money.
Maint and Constr Center Personnel Maint and Constr Management Center maint and constr center personnel input High High High
Direct interactions between personnel and systems in a backoffice environment are effectively protected by physical means, so long as the interaction is in a dedicated facility. If this interaction is virtual (i.e. ,the MCMC is not directly in front of the MCMC Personnel, like in a cloud-based system) then the user's input requires some degree of obfuscation depending on sensitivity of information. Given that this could include information about compromised or ineffectual systems, including security systems, the potential for damage is high. Thus, HIGH. Backoffice operations flows should generally be correct and available as these are the primary interface between operators and system. Backoffice operations flows should generally be correct and available as these are the primary interface between operators and system.
Maint and Constr Management Center Alternate Mode Transportation Center maint and constr work plans Low High High
This data is eventually intended for public dissemination, and is also shared with many centers. If incorrect or unavailable this could result in a vehicle being somewhere it should not be due to work zone impacts, which could have an impact on the infrastruture and the vehicle, including potential incidents (consider a large vehicle with narrow or height-restricted roadway). If incorrect or unavailable this could result in a vehicle being somewhere it should not be due to work zone impacts, which could have an impact on the infrastruture and the vehicle, including potential incidents (consider a large vehicle with narrow or height-restricted roadway).
Maint and Constr Management Center Commercial Vehicle Administration Center current infrastructure restrictions Low High Moderate
Map data intended for general use by any C-ITS component than needs it. No information here includes PII or anything else that, if viewed by someone other than the participant, would lead to harm. Map data is used for a host of application purposes. This widespread use means that any corruption in the data has a widespread and far reaching effect. Occasional outages of this flow will delay updates and lead to a loss of accurate function of some applications. Depending on the application this could be HIGH.
Maint and Constr Management Center Emergency Management Center current infrastructure restrictions Low High High
This information is intended to be publicly distributed, so there is no reason to obfuscate. If this flow is compromised a vehicle may enter an area that it should not, potentially placing it at risk of an incident due to oversize. Moving violations are possible as well, but the impact of those is trivial compared to the potential of a container impacting a low bridge for example. While the eventual flow to the vehicle will be wireless and likely cannot achieve HIGH, setting this HIGH ensures that compromise of this flow is difficult and thus not to blame for the vehicle to not receive the wireless flow.
Maint and Constr Management Center Emergency Management Center maint and constr work plans Low High High
This data is eventually intended for public dissemination, and is also shared with many centers. If incorrect or unavailable this could result in a vehicle being somewhere it should not be due to work zone impacts, which could have an impact on the infrastruture and the vehicle, including potential incidents (consider a large vehicle with narrow or height-restricted roadway). If incorrect or unavailable this could result in a vehicle being somewhere it should not be due to work zone impacts, which could have an impact on the infrastruture and the vehicle, including potential incidents (consider a large vehicle with narrow or height-restricted roadway).
Maint and Constr Management Center Maint and Constr Administrative Systems maint and constr administrative request Moderate Moderate Moderate
Contract performance, work performance information reflects directly on the workers, and should be available only to the parties directly involved. Hostile observers might use this information against any of the parties, either in competitive efforts or publicly. Incorrect or unavailable data will make it difficult to evaluate maintenance and construction team performance, which makes it difficult to manage those efforts, costing the road manager signficant time and money. Incorrect or unavailable data will make it difficult to evaluate maintenance and construction team performance, which makes it difficult to manage those efforts, costing the road manager signficant time and money.
Maint and Constr Management Center Maint and Constr Center Personnel maint and constr operations information presentation Not Applicable Moderate Moderate
System maintenance flows should have some protection from casual viewing, as otherwise imposters could gain illicit control over field equipment Information presented to backoffice system operators must be consistent or the operator may perform actions that are not appropriate to the real situation. The backoffice system operator should have access to system operation. If this interface is down then control is effectively lost, as without feedback from the system the operator has no way of knowing what is the correct action to take.
Maint and Constr Management Center Media maint and constr work plans Low High High
This data is eventually intended for public dissemination, and is also shared with many centers. If incorrect or unavailable this could result in a vehicle being somewhere it should not be due to work zone impacts, which could have an impact on the infrastruture and the vehicle, including potential incidents (consider a large vehicle with narrow or height-restricted roadway). If incorrect or unavailable this could result in a vehicle being somewhere it should not be due to work zone impacts, which could have an impact on the infrastruture and the vehicle, including potential incidents (consider a large vehicle with narrow or height-restricted roadway).
Maint and Constr Management Center Other Maint and Constr Mgmt Centers work plan coordination Low Moderate Low
Probably not a significant issue if this data is observed. If the area under construction is sensitive in nature, may be MODERATE. Modifications to the work plan should be correct so that they can be properly accomodated. Errors or manipulation of this data may undermine the intent of the flow and application. This probably doesn't need to be updated often.
Maint and Constr Management Center Rail Operations Center maint and constr work plans Low High High
This data is eventually intended for public dissemination, and is also shared with many centers. If incorrect or unavailable this could result in a vehicle being somewhere it should not be due to work zone impacts, which could have an impact on the infrastruture and the vehicle, including potential incidents (consider a large vehicle with narrow or height-restricted roadway). If incorrect or unavailable this could result in a vehicle being somewhere it should not be due to work zone impacts, which could have an impact on the infrastruture and the vehicle, including potential incidents (consider a large vehicle with narrow or height-restricted roadway).
Maint and Constr Management Center Traffic Management Center current infrastructure restrictions Low High High
This information is intended to be publicly distributed, so there is no reason to obfuscate. If this flow is compromised a vehicle may enter an area that it should not, potentially placing it at risk of an incident due to oversize. Moving violations are possible as well, but the impact of those is trivial compared to the potential of a container impacting a low bridge for example. While the eventual flow to the vehicle will be wireless and likely cannot achieve HIGH, setting this HIGH ensures that compromise of this flow is difficult and thus not to blame for the vehicle to not receive the wireless flow. (NYC set this MODERATE)
Maint and Constr Management Center Traffic Management Center maint and constr work plans Low High High
This data is eventually intended for public dissemination, and is also shared with many centers. If incorrect or unavailable this could result in a vehicle being somewhere it should not be due to work zone impacts, which could have an impact on the infrastruture and the vehicle, including potential incidents (consider a large vehicle with narrow or height-restricted roadway). If incorrect or unavailable this could result in a vehicle being somewhere it should not be due to work zone impacts, which could have an impact on the infrastruture and the vehicle, including potential incidents (consider a large vehicle with narrow or height-restricted roadway).
Maint and Constr Management Center Transit Management Center current infrastructure restrictions Low High Moderate
Map data intended for general use by any C-ITS component than needs it. No information here includes PII or anything else that, if viewed by someone other than the participant, would lead to harm. Map data including restriction data is used for a host of application purposes. This widespread use means that any corruption in the data has a widespread and far reaching effect. Occasional outages of this flow will delay updates and lead to a loss of accurate function of some applications. Depending on the application this could be HIGH.
Maint and Constr Management Center Transit Management Center maint and constr work plans Low High High
This data is eventually intended for public dissemination, and is also shared with many centers. If incorrect or unavailable this could result in a vehicle being somewhere it should not be due to work zone impacts, which could have an impact on the infrastruture and the vehicle, including potential incidents (consider a large vehicle with narrow or height-restricted roadway). If incorrect or unavailable this could result in a vehicle being somewhere it should not be due to work zone impacts, which could have an impact on the infrastruture and the vehicle, including potential incidents (consider a large vehicle with narrow or height-restricted roadway).
Maint and Constr Management Center Transportation Information Center current infrastructure restrictions Low High High
Generally, center-originating flows destined for a TIC don't contain any personal or confidential information, and are eventually intended for some kind of public consumption. If incorrect or unavailable this could result in a vehicle being somewhere it should not be due to infrastructure restrictions, which could have an impact on the infrastruture and the vehicle, including potential incidents (consider a large vehicle with narrow or height-restricted roadway). If incorrect or unavailable this could result in a vehicle being somewhere it should not be due to infrastructure restrictions, which could have an impact on the infrastruture and the vehicle, including potential incidents (consider a large vehicle with narrow or height-restricted roadway).
Maint and Constr Management Center Transportation Information Center maint and constr work plans Low High High
This data is eventually intended for public dissemination, and is also shared with many centers. If incorrect or unavailable this could result in a vehicle being somewhere it should not be due to work zone impacts, which could have an impact on the infrastruture and the vehicle, including potential incidents (consider a large vehicle with narrow or height-restricted roadway). If incorrect or unavailable this could result in a vehicle being somewhere it should not be due to work zone impacts, which could have an impact on the infrastruture and the vehicle, including potential incidents (consider a large vehicle with narrow or height-restricted roadway).
Other Maint and Constr Mgmt Centers Maint and Constr Management Center work plan coordination Low Moderate Low
Probably not a significant issue if this data is observed. If the area under construction is sensitive in nature, may be MODERATE. Modifications to the work plan should be correct so that they can be properly accomodated. Errors or manipulation of this data may undermine the intent of the flow and application. This probably doesn't need to be updated often.
Rail Operations Center Maint and Constr Management Center railroad schedules Low Moderate Moderate
Does not contain any personal or confidential information. While accuracy of this data is important for decision making purposes, the greatest impact if manipulated or incorrect data would be financial and likely limited in scope. For example, making all options appear less expensive than an attacker's route of fiduciary interest, driving revenue to his route. This is undesireable and significant, but not catastrophic. Thus MODERATE generally. While accuracy of this data is important for decision making purposes, applications should be able to function without frequent updates. Thus MODERATE generally, though it could be LOW depending on the level of projected updates.
Rail Operations Center Maint and Constr Management Center work plan feedback Low Moderate Low
Probably not a significant issue if this data is observed. If the area under construction is sensitive in nature, may be MODERATE. Triples originating with the EMC imply a potential incident, so are rated MODERATE. Modifications to the work plan should be correct so that they can be properly accomodated. Errors or manipulation of this data may undermine the intent of the flow and application. This probably doesn't need to be updated often.
Traffic Management Center Maint and Constr Management Center work plan feedback Low Moderate Low
Probably not a significant issue if this data is observed. If the area under construction is sensitive in nature, may be MODERATE. Triples originating with the EMC imply a potential incident, so are rated MODERATE. Modifications to the work plan should be correct so that they can be properly accomodated. Errors or manipulation of this data may undermine the intent of the flow and application. This probably doesn't need to be updated often.
Transit Management Center Maint and Constr Management Center transit maintenance schedules Low Moderate Moderate
Transit maintenance status data could be distributed to a host of places including travelers, so there is little justification for obfuscation. If this data is incorrect or unavailable then maintenance assets may not be appropriately assigned, systems may not be repaired on time, resulting in inefficient use of maintenance assets and higher overall downtime. If this data is incorrect or unavailable then maintenance assets may not be appropriately assigned, systems may not be repaired on time, resulting in inefficient use of maintenance assets and higher overall downtime.
Transit Management Center Maint and Constr Management Center work plan feedback Low Moderate Low
Probably not a significant issue if this data is observed. If the area under construction is sensitive in nature, may be MODERATE. Triples originating with the EMC imply a potential incident, so are rated MODERATE. Modifications to the work plan should be correct so that they can be properly accomodated. Errors or manipulation of this data may undermine the intent of the flow and application. This probably doesn't need to be updated often.

Standards

The following table lists the standards associated with physical objects in this service package. For standards related to interfaces, see the specific information flow triple pages. These pages can be accessed directly from the SVG diagram(s) located on the Physical tab, by clicking on each information flow line on the diagram.

NameTitlePhysical Object
IETF RFC 7946 GeoJSON The GeoJSON Format Maint and Constr Management Center
ISO 24100 Probe Vehicle Data Protection Intelligent transport systems -- Basic principles for personal data protection in probe vehicle information services Traffic Management Center
Transit Management Center
Transportation Information Center
NEMA TS 8 Cyber and Physical Security Cyber and Physical Security for Intelligent Transportation Systems Traffic Management Center
Work Zone Data Exchange Work Zone Data Exchange Maint and Constr Management Center




System Requirements

No System Requirements