Parent Service Package: TI09
< < TI08.2 : TI09.1 : TM01.1 > >

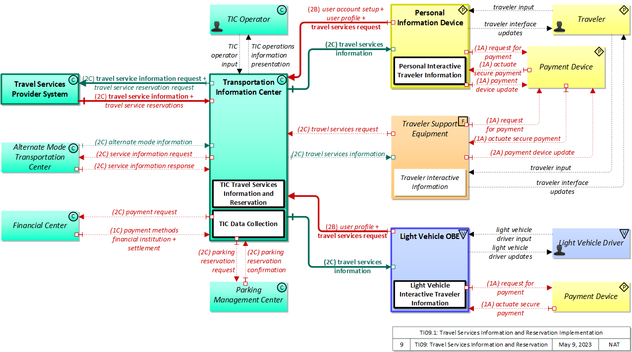
TI09.1: Travel Services Information and Reservation Implementation

This 'implementation' is a holistic view of the TI09 service package, including all Physical Objects, Functional Objects, and Triples associated with the service package. It distinguishes between items that are fundamental to the service and items that are optional. Your specific implementation is likely to include the fundamental items and selected optional items, based on your specific project requirements.

Relevant Regions: Australia, Canada, European Union, and United States

Enterprise

Development Stage Roles and Relationships

Installation Stage Roles and Relationships

Operations and Maintenance Stage Roles and Relationships
(hide)

Source Destination Role/Relationship
Alternate Mode Transportation Center MaintainerAlternate Mode Transportation Center Maintains
Alternate Mode Transportation Center ManagerAlternate Mode Transportation Center Manages
Alternate Mode Transportation Center ManagerAlternate Mode Transportation Center Operator System Usage Agreement
Alternate Mode Transportation Center OperatorAlternate Mode Transportation Center Operates
Alternate Mode Transportation Center OwnerAlternate Mode Transportation Center Maintainer System Maintenance Agreement
Alternate Mode Transportation Center OwnerAlternate Mode Transportation Center Manager Operations Agreement
Alternate Mode Transportation Center OwnerTIC Operator Application Usage Agreement
Alternate Mode Transportation Center OwnerTransportation Information Center Maintainer Maintenance Data Exchange Agreement
Alternate Mode Transportation Center OwnerTransportation Information Center Owner Information Exchange Agreement
Alternate Mode Transportation Center OwnerTransportation Information Center User Service Usage Agreement
Alternate Mode Transportation Center SupplierAlternate Mode Transportation Center Owner Warranty
Financial Center MaintainerFinancial Center Maintains
Financial Center ManagerFinancial Center Manages
Financial Center ManagerFinancial Center Operator System Usage Agreement
Financial Center OperatorFinancial Center Operates
Financial Center OwnerFinancial Center Maintainer System Maintenance Agreement
Financial Center OwnerFinancial Center Manager Operations Agreement
Financial Center OwnerTIC Operator Application Usage Agreement
Financial Center OwnerTransportation Information Center Maintainer Maintenance Data Exchange Agreement
Financial Center OwnerTransportation Information Center Owner Information Exchange Agreement
Financial Center OwnerTransportation Information Center User Service Usage Agreement
Financial Center SupplierFinancial Center Owner Warranty
Light Vehicle DriverLight Vehicle OBE Operates
Light Vehicle OBE MaintainerLight Vehicle OBE Maintains
Light Vehicle OBE ManagerLight Vehicle Driver System Usage Agreement
Light Vehicle OBE ManagerLight Vehicle OBE Manages
Light Vehicle OBE OwnerLight Vehicle OBE Maintainer System Maintenance Agreement
Light Vehicle OBE OwnerLight Vehicle OBE Manager Operations Agreement
Light Vehicle OBE OwnerPayment Device Maintainer Maintenance Data Exchange Agreement
Light Vehicle OBE OwnerPayment Device Owner Expectation of Data Provision
Light Vehicle OBE OwnerPayment Device User Service Usage Agreement
Light Vehicle OBE OwnerTIC Operator Application Usage Agreement
Light Vehicle OBE OwnerTransportation Information Center Maintainer Maintenance Data Exchange Agreement
Light Vehicle OBE OwnerTransportation Information Center Owner Information Exchange Agreement
Light Vehicle OBE OwnerTransportation Information Center User Service Usage Agreement
Light Vehicle OBE OwnerTraveler Application Usage Agreement
Light Vehicle OBE SupplierLight Vehicle OBE Owner Warranty
Parking Management Center MaintainerParking Management Center Maintains
Parking Management Center ManagerParking Management Center Manages
Parking Management Center ManagerParking Manager System Usage Agreement
Parking Management Center OwnerParking Management Center Maintainer System Maintenance Agreement
Parking Management Center OwnerParking Management Center Manager Operations Agreement
Parking Management Center OwnerTIC Operator Application Usage Agreement
Parking Management Center OwnerTransportation Information Center Maintainer Maintenance Data Exchange Agreement
Parking Management Center OwnerTransportation Information Center Owner Information Exchange Agreement
Parking Management Center OwnerTransportation Information Center User Service Usage Agreement
Parking Management Center SupplierParking Management Center Owner Warranty
Parking ManagerParking Management Center Operates
Payment Device MaintainerPayment Device Maintains
Payment Device ManagerPayment Device Manages
Payment Device ManagerTraveler System Usage Agreement
Payment Device OwnerLight Vehicle Driver Application Usage Agreement
Payment Device OwnerLight Vehicle OBE Maintainer Maintenance Data Exchange Agreement
Payment Device OwnerLight Vehicle OBE Owner Expectation of Data Provision
Payment Device OwnerLight Vehicle OBE User Service Usage Agreement
Payment Device OwnerPayment Device Maintainer System Maintenance Agreement
Payment Device OwnerPayment Device Manager Operations Agreement
Payment Device OwnerPersonal Information Device Maintainer Maintenance Data Exchange Agreement
Payment Device OwnerPersonal Information Device Owner Information Provision and Action Agreement
Payment Device OwnerPersonal Information Device User Service Usage Agreement
Payment Device OwnerTraveler Application Usage Agreement
Payment Device OwnerTraveler Support Equipment Maintainer Maintenance Data Exchange Agreement
Payment Device OwnerTraveler Support Equipment Owner Expectation of Data Provision
Payment Device OwnerTraveler Support Equipment User Service Usage Agreement
Payment Device SupplierPayment Device Owner Warranty
Personal Information Device MaintainerPersonal Information Device Maintains
Personal Information Device ManagerPersonal Information Device Manages
Personal Information Device ManagerTraveler System Usage Agreement
Personal Information Device OwnerPayment Device Maintainer Maintenance Data Exchange Agreement
Personal Information Device OwnerPayment Device Owner Information Provision and Action Agreement
Personal Information Device OwnerPayment Device User Service Usage Agreement
Personal Information Device OwnerPersonal Information Device Maintainer System Maintenance Agreement
Personal Information Device OwnerPersonal Information Device Manager Operations Agreement
Personal Information Device OwnerTIC Operator Application Usage Agreement
Personal Information Device OwnerTransportation Information Center Maintainer Maintenance Data Exchange Agreement
Personal Information Device OwnerTransportation Information Center Owner Information Exchange and Action Agreement
Personal Information Device OwnerTransportation Information Center User Service Usage Agreement
Personal Information Device OwnerTraveler Application Usage Agreement
Personal Information Device SupplierPersonal Information Device Owner Warranty
TIC OperatorTransportation Information Center Operates
Transportation Information Center MaintainerTransportation Information Center Maintains
Transportation Information Center ManagerTIC Operator System Usage Agreement
Transportation Information Center ManagerTransportation Information Center Manages
Transportation Information Center OwnerAlternate Mode Transportation Center Maintainer Maintenance Data Exchange Agreement
Transportation Information Center OwnerAlternate Mode Transportation Center Operator Application Usage Agreement
Transportation Information Center OwnerAlternate Mode Transportation Center Owner Information Exchange Agreement
Transportation Information Center OwnerAlternate Mode Transportation Center User Service Usage Agreement
Transportation Information Center OwnerFinancial Center Maintainer Maintenance Data Exchange Agreement
Transportation Information Center OwnerFinancial Center Operator Application Usage Agreement
Transportation Information Center OwnerFinancial Center Owner Information Exchange Agreement
Transportation Information Center OwnerFinancial Center User Service Usage Agreement
Transportation Information Center OwnerLight Vehicle Driver Application Usage Agreement
Transportation Information Center OwnerLight Vehicle OBE Maintainer Maintenance Data Exchange Agreement
Transportation Information Center OwnerLight Vehicle OBE Owner Information Exchange Agreement
Transportation Information Center OwnerLight Vehicle OBE User Service Usage Agreement
Transportation Information Center OwnerParking Management Center Maintainer Maintenance Data Exchange Agreement
Transportation Information Center OwnerParking Management Center Owner Information Exchange Agreement
Transportation Information Center OwnerParking Management Center User Service Usage Agreement
Transportation Information Center OwnerParking Manager Application Usage Agreement
Transportation Information Center OwnerPersonal Information Device Maintainer Maintenance Data Exchange Agreement
Transportation Information Center OwnerPersonal Information Device Owner Information Exchange Agreement
Transportation Information Center OwnerPersonal Information Device User Service Usage Agreement
Transportation Information Center OwnerTransportation Information Center Maintainer System Maintenance Agreement
Transportation Information Center OwnerTransportation Information Center Manager Operations Agreement
Transportation Information Center OwnerTravel Services Provider System Maintainer Maintenance Data Exchange Agreement
Transportation Information Center OwnerTravel Services Provider System Operator Application Usage Agreement
Transportation Information Center OwnerTravel Services Provider System Owner Information Exchange Agreement
Transportation Information Center OwnerTravel Services Provider System User Service Usage Agreement
Transportation Information Center OwnerTraveler Application Usage Agreement
Transportation Information Center OwnerTraveler Support Equipment Maintainer Maintenance Data Exchange Agreement
Transportation Information Center OwnerTraveler Support Equipment Owner Information Exchange Agreement
Transportation Information Center OwnerTraveler Support Equipment User Service Usage Agreement
Transportation Information Center SupplierTransportation Information Center Owner Warranty
Travel Services Provider System MaintainerTravel Services Provider System Maintains
Travel Services Provider System ManagerTravel Services Provider System Manages
Travel Services Provider System ManagerTravel Services Provider System Operator System Usage Agreement
Travel Services Provider System OperatorTravel Services Provider System Operates
Travel Services Provider System OwnerTIC Operator Application Usage Agreement
Travel Services Provider System OwnerTransportation Information Center Maintainer Maintenance Data Exchange Agreement
Travel Services Provider System OwnerTransportation Information Center Owner Information Exchange Agreement
Travel Services Provider System OwnerTransportation Information Center User Service Usage Agreement
Travel Services Provider System OwnerTravel Services Provider System Maintainer System Maintenance Agreement
Travel Services Provider System OwnerTravel Services Provider System Manager Operations Agreement
Travel Services Provider System SupplierTravel Services Provider System Owner Warranty
TravelerPayment Device Operates
TravelerPersonal Information Device Operates
TravelerTraveler Support Equipment Operates
Traveler Support Equipment MaintainerTraveler Support Equipment Maintains
Traveler Support Equipment ManagerTraveler System Usage Agreement
Traveler Support Equipment ManagerTraveler Support Equipment Manages
Traveler Support Equipment OwnerPayment Device Maintainer Maintenance Data Exchange Agreement
Traveler Support Equipment OwnerPayment Device Owner Expectation of Information Provision
Traveler Support Equipment OwnerPayment Device User Service Usage Agreement
Traveler Support Equipment OwnerTIC Operator Application Usage Agreement
Traveler Support Equipment OwnerTransportation Information Center Maintainer Maintenance Data Exchange Agreement
Traveler Support Equipment OwnerTransportation Information Center Owner Information Exchange Agreement
Traveler Support Equipment OwnerTransportation Information Center User Service Usage Agreement
Traveler Support Equipment OwnerTraveler Application Usage Agreement
Traveler Support Equipment OwnerTraveler Support Equipment Maintainer System Maintenance Agreement
Traveler Support Equipment OwnerTraveler Support Equipment Manager Operations Agreement
Traveler Support Equipment SupplierTraveler Support Equipment Owner Warranty

Functional

This service package includes the following Functional View PSpecs:

Physical Object Functional Object PSpec Number PSpec Name
Light Vehicle OBE Light Vehicle Interactive Traveler Information 6.7.1.2 Provide Driver Guidance Interface
6.7.5.1 Get Light Vehicle Driver Personal Request
6.7.5.2 Provide Light Vehicle Driver with Personal Travel Information
6.7.5.3 Provide Light Vehicle Driver Information Interface
7.2.3 Provide Driver Parking Lot Payment Interface
7.2.5 Provide Payment Device Interface for Parking
7.5.1 Provide Vehicle Payment Device Interface
Personal Information Device Personal Interactive Traveler Information 6.8.1.1.1 Determine Personal Portable Device Guidance Method
6.8.1.1.2 Provide Personal Portable Device Dynamic Guidance
6.8.3.1 Get Traveler Personal Request
6.8.3.2 Provide Traveler with Personal Travel Information
6.8.3.3 Provide Traveler Personal Interface
6.8.3.4 Update Traveler Personal Display Map Data
6.8.3.5 Provide Traveler Transit Services Interface
6.8.3.6 Provide Personal Safety Messages
6.8.3.7 Manage Traveler Personal Social Media Interface
7.5.3 Provide Personal Payment Device Interface
7.6.6.3 Provide Road Use Charging Services Personal Interface
Transportation Information Center TIC Data Collection 6.2.1 Collect Misc Traveler Information
6.2.2 Collect Traffic Data
6.2.3 Collect Transit Operations Data
6.2.4 Collect Multimodal Data
6.2.5 Collect Situation and Sensor Data From Vehicles
6.2.6 Collect Emergency Traveler Data
6.5.4 Process Travel Services Provider Data
6.6.2.3 Provide Route Segment Data for Other Areas
7.4.2 Collect Price Data for Traveler Information Use
TIC Travel Services Information and Reservation 6.2.1 Collect Misc Traveler Information
6.5.1 Provide Broadcast Data Interface
6.5.3 Register Travel Services Providers
6.5.4 Process Travel Services Provider Data
7.4.1.2 Process Travel Services Provider Payments
7.4.1.6 Process Traveler Trip and Other Services Payments
Traveler Support Equipment Traveler Interactive Information 6.3.1 Get Traveler Request
6.3.2 Inform Traveler
6.3.3 Provide Public Traveler Interface
6.3.4 Update Traveler Display Map Data at Kiosk
7.3.4 Provide Remote Terminal Payment Device Interface
7.5.2 Provide Traveler Roadside Payment Device Interface
7.5.4 Provide Traveler Kiosk Payment Device Interface
7.6.6.2 Provide Road Use Charging Services Kiosk Interface

Physical

The physical diagram can be viewed in SVG or PNG format and the current format is SVG.
SVG Diagram
PNG Diagram


Display Legend in SVG or PNG

Includes Physical Objects:

Physical Object Class Description
Alternate Mode Transportation Center Center The 'Alternate Mode Transportation Center' provides the interface through which non-ITS transportation systems (e.g., airlines, ferry services, passenger-carrying heavy rail) can exchange data with ITS. This two-way interface enables coordination for efficient movement of people across multiple transportation modes. It also enables the traveler to efficiently plan itineraries which include segments using other modes.
Financial Center Center The 'Financial Center' represents the organization that handles electronic fund transfer requests to enable the transfer of funds from the user of the service to the provider of the service. The functions and activities of financial clearinghouses are covered by this physical object.
Light Vehicle Driver Vehicle The 'Light Vehicle Driver' represents the person that operates a light vehicle on the roadway. This physical object covers the interactions that are specific to light, passenger vehicles. See also the 'Driver' physical object that covers interactions that are shared by operators of light, transit, commercial, and emergency vehicles where the interactions are not particular to the type of vehicle.
Light Vehicle OBE Vehicle The 'Light Vehicle OBE' includes traveler-oriented capabilities that apply to passenger cars, trucks, and motorcycles that are used for personal travel. The rules vary by jurisdiction, but generally light vehicles are restricted in their weight and the maximum number of passengers they can carry. In ARC-IT, the Light Vehicle OBE represents vehicles that are operated as personal vehicles that are not part of a vehicle fleet and are not used commercially; thus, the choice between the various vehicle subsystems should be based more on how the vehicle is used than how much the vehicle weighs. See also the 'Vehicle' subsystem that includes the general safety and information services that apply to all types of vehicles, including light vehicles.
Other Transportation Information Centers Center Representing another Transportation Information Center, this object is intended to provide a source and destination for ITS information flows between peer information and service provider functions. It enables cooperative information sharing between providers as conditions warrant.
Parking Management Center Center The 'Parking Management Center' manages one or more parking lots by providing configuration and control of field infrastructure, user account management and interfaces with financial systems to manage payment. This p-object takes the back office portion of the Parking Management System's functionality as it was defined in ARC-IT 8.3 and prior.
Payment Device Personal The 'Payment Device' enables the electronic transfer of funds from the user of a service (I.e. a traveler) to the provider of the service. Potential implementations include smart cards that support payment for products and services, including transportation services and general purpose devices like smart phones that support a broad array of services, including electronic payment. In addition to user account information, the payment device may also hold and update associated user information such as personal profiles, preferences, and trip histories.
Personal Information Device Personal The 'Personal Information Device' provides the capability for travelers to receive formatted traveler information wherever they are. Capabilities include traveler information, trip planning, and route guidance. Frequently a smart phone, the Personal Information Device provides travelers with the capability to receive route planning and other personally focused transportation services from the infrastructure in the field, at home, at work, or while en-route. Personal Information Devices may operate independently or may be linked with vehicle on-board equipment. This subsystem also supports safety related services with the capability to broadcast safety messages and initiate a distress signal or request for help.
TIC Operator Center This 'TIC Operator' represents the person or people that monitor and manage traveler information services provided by the Transportation Information Center.
Transportation Information Center Center The 'Transportation Information Center' collects, processes, stores, and disseminates transportation information to system operators and the traveling public. The physical object can play several different roles in an integrated ITS. In one role, the TIC provides a data collection, fusing, and repackaging function, collecting information from transportation system operators and redistributing this information to other system operators in the region and other TICs. In this information redistribution role, the TIC provides a bridge between the various transportation systems that produce the information and the other TICs and their subscribers that use the information. The second role of a TIC is focused on delivery of traveler information to subscribers and the public at large. Information provided includes basic advisories, traffic and road conditions, transit schedule information, yellow pages information, ride matching information, and parking information. The TIC is commonly implemented as a website or a web-based application service, but it represents any traveler information distribution service.
Travel Services Provider System Center The 'Travel Services Provider System' represents the individual information systems operated by providers of traveler-oriented services. Example services that could be included are gas, food, lodging, electric vehicle charging, vehicle repair, points of interest, and recreation areas. Also included are services specifically directed toward bicyclists and pedestrians such as bicycle shops and parking locations and bicycle and pedestrian rest areas. The interface with the Service Provider is necessary so that accurate, up-to-date service information can be provided to the traveler and to support electronic reservation capabilities.
Traveler Personal The 'Traveler' represents any individual who uses transportation services. The interfaces to the traveler provide general pre-trip and en-route information supporting trip planning, personal guidance, and requests for assistance in an emergency that are relevant to all transportation system users. It also represents users of a public transportation system and addresses interfaces these users have within a transit vehicle or at transit facilities such as roadside stops and transit centers.
Traveler Support Equipment Field 'Traveler Support Equipment' provides access to traveler information at transit stations, transit stops, other fixed sites along travel routes (e.g., rest stops, merchant locations), and major trip generation locations such as special event centers, hotels, office complexes, amusement parks, and theaters. Traveler information access points include kiosks and informational displays supporting varied levels of interaction and information access. At transit stops this might be simple displays providing schedule information and imminent arrival signals. This may be extended to include multi-modal information including traffic conditions and transit schedules to support mode and route selection at major trip generation sites. Personalized route planning and route guidance information can also be provided based on criteria supplied by the traveler. It also supports service enrollment and electronic payment of transit fares. In addition to the traveler information provision, it also enhances security in public areas by supporting traveler activated silent alarms.

Includes Functional Objects:

Functional Object Description Physical Object
Light Vehicle Interactive Traveler Information 'Light Vehicle Interactive Traveler Information' provides drivers with personalized traveler information including traffic and road conditions, transit information, maintenance and construction information, multimodal information, event information, and weather information. The provided information is tailored based on driver requests. Both one-time requests for information and on-going information streams based on a submitted traveler profile and preferences are supported. Light Vehicle OBE
Personal Interactive Traveler Information 'Personal Interactive Traveler Information' provides traffic information, road conditions, transit information, yellow pages (traveler services) information, special event information, and other traveler information that is specifically tailored based on the traveler's request and/or previously submitted traveler profile information. It also supports interactive services that support enrollment, account management, and payments for transportation services. The interactive traveler information capability is provided by personal devices including personal computers and personal portable devices such as smart phones. Personal Information Device
TIC Data Collection 'TIC Data Collection' collects transportation-related data from other centers, performs data quality checks on the collected data and then consolidates, verifies, and refines the data and makes it available in a consistent format to applications that support operational data sharing between centers and deliver traveler information to end-users. A broad range of data is collected including traffic and road conditions, transit data, pathway information, emergency information and advisories, weather data, special event information, traveler services, parking, multimodal data, and toll/pricing data. It also shares data with other transportation information centers. Transportation Information Center
TIC Travel Services Information and Reservation 'TIC Travel Services Information' disseminates information about traveler services such as lodging, restaurants, electric vehicle charging, and service stations. Tailored traveler service information is provided on request that meets the constraints and preferences specified by the traveler. This application also supports reservations and advanced payment for traveler services including parking and loading zone use. Transportation Information Center
Traveler Interactive Information 'Traveler Interactive Information' provides traffic information, road conditions, transit information, yellow pages (traveler services) information, special event information, and other traveler information that is specifically tailored based on the traveler's request and/or previously submitted traveler profile information. It also supports interactive services that support enrollment, account management, and payments for transportation services. The interactive traveler information capability is provided by a public traveler interface, such as a kiosk. Traveler Support Equipment

Includes Information Flows:

Information Flow Description
actuate secure payment Initiation of a payment action, ideally based on an encrypted token or biometric marker. Such a payment action could be a simple validation that the secure token allows the user access to the travel resource, or it could be the initiation of a payment transaction.
alternate mode information Schedule information for alternate mode transportation providers such as air, ferry, and passenger-carrying heavy rail. This also includes details of incidents and other service disruptions that have occurred in the alternative mode. This also includes measures of service demand that supports assessment of their impact on the road network.
light vehicle driver input Driver input to the light vehicle on-board equipment including configuration data, settings and preferences, interactive requests, and control commands.
light vehicle driver updates Information provided to the light vehicle driver including visual displays, audible information and warnings, and haptic feedback. The updates inform the driver about current conditions, potential hazards, and the current status of vehicle on-board equipment.
parking reservation confirmation Confirmation for parking reservation.
parking reservation request Reservation request for parking including special requests and needs such as disabled space access, electric vehicle charging, etc.
payment device update Information updated concerning traveler's personal data including name, address, user account information, trip records, and profile data.
payment methods financial institution A list of valid payment methods accepted by a financial center.
payment request Request for payment from financial institution or related financial service requests (e.g., balance inquiry)
request for payment Request to deduct cost of service from user's payment account.
service information request Request to multimodal (possibly non-roadway) transit provider for general services information and specific trip information or reservation.
service information response Multimodal (possibly non-roadway) transit provider services information and trip reservation confirmations.
settlement Information exchanged to settle charges and distribute or debit accounts appropriate to the authorized charges.
TIC operations information presentation Presentation of information to the TIC Operator including current operational status, parameters for broadcast information settings, route selection controls, and travel optimization algorithms.
TIC operator input User input from the TIC system operator including requests to monitor current system operation and inputs to affect system operation including tuning and performance enhancement parameters to traveler information algorithms.
travel service information Information supplied by a service provider (e.g., a hotel or restaurant) that identifies the service provider and provides details of the service offering. This flow covers initial registration of a service provider and subsequent submittal of new information and status updates so that data currency is maintained.
travel service information request Requests for travel service information. This flow supports initial registration of service providers and requests for additional traveler service information from registered providers.
travel service reservation information Forward of reservation information for traveler services.
travel service reservation request Reservation request for traveler services (e.g., for a hotel or restaurant) including billing information when applicable.
travel service reservations Traveler service (e.g., for a hotel or restaurant) reservation information and status, including information on associated billing transactions, when applicable.
travel services information Travel service information and reservations for tourist attractions, lodging, dining, service stations, emergency services, and other services and businesses of interest to the traveler.
travel services request Request for travel service information including tourist attractions, lodging, restaurants, electric vehicle charging, service stations, and emergency services. The request identifies the type of service, the area of interest, optional reservation request information, parameters that are used to prioritize or filter the returned information, and sorting preferences.
traveler input User input from a traveler to summon assistance, request travel information, make a reservation, or request any other traveler service.
traveler interface updates Visual or audio information (e.g., routes, messages, guidance, emergency information) that is provided to the traveler.
user account setup Billing information, vehicle information (or registration information), and requests for reports. Also includes subsequent account changes.
user profile Information provided to register for a travel service and create a user account. The provided information includes personal identification, traveler preferences (e.g., travel mode, micro-mobility options, accessibility needs, and assistance needs), priorities for the preferences, device information, a user ID and password, and information to support payment transactions, if applicable.

Goals and Objectives

Associated Planning Factors and Goals

Planning Factor Goal

Associated Objective Categories

Objective Category

Associated Objectives and Performance Measures

Objective Performance Measure


 
Since the mapping between objectives and service packages is not always straight-forward and often situation-dependent, these mappings should only be used as a starting point. Users should do their own analysis to identify the best service packages for their region.

Needs and Requirements

Need Functional Object Requirement

Related Sources

Document Name Version Publication Date
None


Security

In order to participate in this service package, each physical object should meet or exceed the following security levels.

Physical Object Security
Physical Object Confidentiality Integrity Availability Security Class
Alternate Mode Transportation Center Moderate Moderate Low Class 2
Financial Center Moderate Moderate Moderate Class 2
Light Vehicle OBE Moderate Moderate High Class 5
Other Transportation Information Centers Moderate Moderate Moderate Class 2
Parking Management Center Moderate Moderate Moderate Class 2
Payment Device Moderate Moderate High Class 5
Personal Information Device High High High Class 5
Transportation Information Center High High Moderate Class 4
Travel Services Provider System Moderate Moderate Moderate Class 2
Traveler Support Equipment Moderate Moderate High Class 5



In order to participate in this service package, each information flow triple should meet or exceed the following security levels.

Information Flow Security
Source Destination Information Flow Confidentiality Integrity Availability
Basis Basis Basis
Alternate Mode Transportation Center Transportation Information Center alternate mode information Low Moderate Low
Generally, center-originating flows destined for a TIC don't contain any personal or confidential information, and are eventually intended for some kind of public consumption. Generally transportation coordination information should be correct between source and destination, or inappropriate actions may be taken. While useful, there is little impact if this flow is not available.
Alternate Mode Transportation Center Transportation Information Center service information response Moderate Moderate Low
Individual service response implies activity by an individual, which could be PII. Confirmation of service to be provided needs to be intact so that the end transportation user does not make alternate arrangements, but given that this is an individual, the impact to the overall system should be minimal. Could be low. If the information never arrives the service might still take place. Worst case, the user makes new arrangements with low impact to everyone but him and the provider.
Financial Center Transportation Information Center payment methods financial institution Moderate Moderate Low
Payment methods should be widely disseminated and contain no information that could cause harm if exposed. Payment methods need to be correct so payment information can be exchanged. Could be LOW, as this should have redundancies and be able to tolerate significant latency. Payment methods need to be correct so payment information can be exchanged. Could be LOW, as this should have redundancies and be able to tolerate significant latency.
Financial Center Transportation Information Center settlement Moderate Moderate Moderate
This may include PII and will include status information about a payment that could be used by a criminal for a variety of purposes, including identity theft, financial theft, or location-based activities, as the status is predictivie of what the account holder is doing and where they are doing it. Payment flows must all have some integrity protection and consistent availability to prohibit forgery and instill confidence in the payment process. Repurcussions of roadway payment are individually fairly small, collectiviely significant but probably never catastrophic. Thus MODERATE for both integrity and availability. Payment flows must all have some integrity protection and consistent availability to prohibit forgery and instill confidence in the payment process. Repurcussions of roadway payment are individually fairly small, collectiviely significant but probably never catastrophic. Thus MODERATE for both integrity and availability.
Light Vehicle Driver Light Vehicle OBE light vehicle driver input Moderate High High
Data included in this flow may include origin and destination information, which should be protected from other's viewing as it may compromise the driver's privacy. Commands from from the driver to the vehicle must be correct or the vehicle may behave in an unpredictable and possibly unsafe manner Commands must always be able to be given or the driver has no control.
Light Vehicle OBE Light Vehicle Driver light vehicle driver updates Not Applicable Moderate Moderate
This data is informing the driver about the safety of a nearby area. It should not contain anything sensitive, and does not matter if another person can observe it. This is the information that is presented to the driver. If they receive incorrect information, they may act in an unsafe manner. However, there are other indicators that would alert them to any hazards, such as an oncoming vehicle or crossing safety lights. If this information is not made available to the driver, then the system has not operated correctly.
Light Vehicle OBE Payment Device request for payment Moderate Moderate High
Contains charges and possibly balance or personal information. Charge information may or may not be public, and balance and personal information is not, though it may be displayed visually. Could be LOW if no personal or balance information and no identifier is not included in the flow. Payment related information needs to be correct or the user may be inconvenienced or defrauded. Contact/proximity payment mechanisms need to be very reliable or large numbers of users will be inconvenienced and the systems that use these interfaces (transit, parking etc.) will be hamstrung by interface failures.
Light Vehicle OBE Transportation Information Center travel services request Moderate Moderate Moderate
Includes PII such as charges, time and location, reservations. If this information were corrupted or modified the reservations might be misinterpreted and/or incorrectly made, inconveniencing all parties, costing time and money. There are likely to be many different TICs that can provide this service, but loss of availability would represent a loss of use, which tends to lead to negative feedback. From a business perspective, MODERATE availability should be the minimum for this type of convenience service.
Light Vehicle OBE Transportation Information Center user profile Moderate Moderate Low
Personal preferences and similar information will be associated with a user id of some kind, which should be protected to avoid identity and related thefts. User configuration information needs to be correct the user is subject to third party manipulation or poor quality of service. Probably many opportunities to exchange this data, and will not need to be done often.
Other Transportation Information Centers Transportation Information Center travel service reservation information Moderate Moderate Moderate
Includes PII such as charges, time and location, reservations. While accuracy of this data is important for decision making purposes, the impact of an error or lack of timely information provision will usually be limited to a small number of travelers. While accuracy of this data is important for decision making purposes, the impact of an error or lack of timely information provision will usually be limited to a small number of travelers.
Parking Management Center Transportation Information Center parking reservation confirmation Moderate Moderate Moderate
Might not have direct PII, but may include a pseudonym. If unavailable, corrupted or modified, could lead to the lack of parking assignment, inconveniencing the parking requestor. If unavailable, corrupted or modified, could lead to the lack of parking assignment, inconveniencing the parking requestor.
Payment Device Light Vehicle OBE actuate secure payment Moderate Moderate High
Contains an identifier linked to an individual or specific device, and thus PII by definition. Compromise of one secureID would likely impact only one user, but the nature of this flow requires that the same algorithm be used for every user; algorithm compromise would harm every user, which would have widespread impact. Payment related information needs to be correct or the user may be inconvenienced or defrauded. Contact/proximity payment mechanisms need to be very reliable or large numbers of users will be inconvenienced and the systems that use these interfaces (transit, parking etc.) will be hamstrung by interface failures.
Payment Device Personal Information Device actuate secure payment Moderate Moderate High
Contains an identifier linked to an individual or specific device, and thus PII by definition. Compromise of one secureID would likely impact only one user, but the nature of this flow requires that the same algorithm be used for every user; algorithm compromise would harm every user, which would have widespread impact. Payment related information needs to be correct or the user may be inconvenienced or defrauded. Contact/proximity payment mechanisms need to be very reliable or large numbers of users will be inconvenienced and the systems that use these interfaces (transit, parking etc.) will be hamstrung by interface failures.
Payment Device Traveler Support Equipment actuate secure payment Moderate Moderate High
Contains an identifier linked to an individual or specific device, and thus PII by definition. Compromise of one secureID would likely impact only one user, but the nature of this flow requires that the same algorithm be used for every user; algorithm compromise would harm every user, which would have widespread impact. Payment related information needs to be correct or the user may be inconvenienced or defrauded. Contact/proximity payment mechanisms need to be very reliable or large numbers of users will be inconvenienced and the systems that use these interfaces (transit, parking etc.) will be hamstrung by interface failures.
Personal Information Device Payment Device payment device update Moderate Moderate High
Contains charges and possibly balance or personal information. Charge information may or may not be public, and balance and personal information is not, though it may be displayed visually. Could be LOW if no personal or balance information and no identifier is not included in the flow. Payment related information needs to be correct or the user may be inconvenienced or defrauded. Contact/proximity payment mechanisms need to be very reliable or large numbers of users will be inconvenienced and the systems that use these interfaces (transit, parking etc.) will be hamstrung by interface failures.
Personal Information Device Payment Device request for payment Moderate Moderate High
Contains charges and possibly balance or personal information. Charge information may or may not be public, and balance and personal information is not, though it may be displayed visually. Could be LOW if no personal or balance information and no identifier is not included in the flow. Payment related information needs to be correct or the user may be inconvenienced or defrauded. Contact/proximity payment mechanisms need to be very reliable or large numbers of users will be inconvenienced and the systems that use these interfaces (transit, parking etc.) will be hamstrung by interface failures.
Personal Information Device Transportation Information Center travel services request Moderate Moderate Moderate
Includes PII such as charges, time and location, reservations. If this information were corrupted or modified the reservations might be misinterpreted and/or incorrectly made, inconveniencing all parties, costing time and money. There are likely to be many different TICs that can provide this service, but loss of availability would represent a loss of use, which tends to lead to negative feedback. From a business perspective, MODERATE availability should be the minimum for this type of convenience service.
Personal Information Device Transportation Information Center user account setup High High Moderate
Contains user identification and transaction history, which if compromised could lead to identity or financial theft. Payment setup information, if corrupted, could lead the user to not properly pay for his trips or perhaps pay for others. If intercepted by a malicious actor, this could be manipulated to trick the user into taking action not in his own best interest. These exchanges can be delayed but eventually have to go through or accounts will not be properly updated, mostly impacting revenue collection.
Personal Information Device Transportation Information Center user profile Moderate Moderate Low
Personal preferences and similar information will be associated with a user id of some kind, which should be protected to avoid identity and related thefts. User configuration information needs to be correct the user is subject to third party manipulation or poor quality of service. Probably many opportunities to exchange this data, and will not need to be done often.
Personal Information Device Traveler traveler interface updates Not Applicable Moderate Moderate
Personalized data that includes directions and guidance for an individual, but eventually evident anyway. Should be accurate as the Traveler will be relying on this information for routing and related choices. Lack of accuracy will result in lack of confidence from the traveler as well as an unsatisfactory trip, leading to a negative feedback spiral. Users expect their devices to work. If information is not presented to the operator, the relevant applications simply won't be used.
TIC Operator Transportation Information Center TIC operator input Moderate High High
Backoffice operations flows should have minimal protection from casual viewing, as otherwise imposters could gain illicit control or information that should not be generally available. Backoffice operations flows should generally be correct and available as these are the primary interface between operators and system. Backoffice operations flows should generally be correct and available as these are the primary interface between operators and system.
Transportation Information Center Alternate Mode Transportation Center service information request Moderate Moderate Low
Individual service response implies activity by an individual, which could be PII. Confirmation of service to be provided needs to be intact so that the end transportation user does not make alternate arrangements, but given that this is an individual, the impact to the overall system should be minimal. Could be low. If the information never arrives the service might still take place. Worst case, the user makes new arrangements with low impact to everyone but him and the provider.
Transportation Information Center Financial Center payment request Moderate Moderate Moderate
Contains account and related information that is personal and if compromised could financially impact the owner of the account. Payment flows must all have some integrity protection and consistent availability to prohibit forgery and instill confidence in the payment process. Repurcussions of roadway payment are individually fairly small, collectiviely significant but probably never catastrophic. Thus MODERATE for both integrity and availability. Payment flows must all have some integrity protection and consistent availability to prohibit forgery and instill confidence in the payment process. Repurcussions of roadway payment are individually fairly small, collectiviely significant but probably never catastrophic. Thus MODERATE for both integrity and availability.
Transportation Information Center Light Vehicle OBE travel services information Low Moderate Low
This information is intended for a registry and distribution to interested parties. Obfuscating it will delay and help control the release of the information, but it is difficult to see what advantage might be gained by sniffing this data. Since this data will be used to direct business toward particular travel providers, it must be correct or the provider might be harmed by misrepresentation of its offerings. This could have a substantial financial impact. This information probably does not not need to be updated very often.
Transportation Information Center Other Transportation Information Centers travel service reservation information Moderate Moderate Moderate
Includes PII such as charges, time and location, reservations. While accuracy of this data is important for decision making purposes, the impact of an error or lack of timely information provision will usually be limited to a small number of travelers. While accuracy of this data is important for decision making purposes, the impact of an error or lack of timely information provision will usually be limited to a small number of travelers.
Transportation Information Center Parking Management Center parking reservation request Moderate Moderate Moderate
Might not have direct PII, but may include a pseudonym. If unavailable, corrupted or modified, could lead to the lack of parking assignment, inconveniencing the parking requestor. If unavailable, corrupted or modified, could lead to the lack of parking assignment, inconveniencing the parking requestor.
Transportation Information Center Personal Information Device travel services information Low Moderate Low
This information is intended for a registry and distribution to interested parties. Obfuscating it will delay and help control the release of the information, but it is difficult to see what advantage might be gained by sniffing this data. Since this data will be used to direct business toward particular travel providers, it must be correct or the provider might be harmed by misrepresentation of its offerings. This could have a substantial financial impact. This information probably does not not need to be updated very often.
Transportation Information Center TIC Operator TIC operations information presentation Moderate High High
Backoffice operations flows should have minimal protection from casual viewing, as otherwise imposters could gain illicit control or information that should not be generally available. Backoffice operations flows should generally be correct and available as these are the primary interface between operators and system. Backoffice operations flows should generally be correct and available as these are the primary interface between operators and system.
Transportation Information Center Travel Services Provider System travel service information request Low Moderate Moderate
This is eventually intended for public distribution. While accuracy of this data is important for decision making purposes, applications should be able to cfunction without it. Thus MODERATE generally. While accuracy of this data is important for decision making purposes, applications should be able to cfunction without it. Thus MODERATE generally.
Transportation Information Center Travel Services Provider System travel service reservation request Moderate Moderate Moderate
Includes PII such as charges, time and location, reservations. While accuracy of this data is important for decision making purposes, the impact of an error or lack of timely information provision will usually be limited to a small number of travelers. While accuracy of this data is important for decision making purposes, the impact of an error or lack of timely information provision will usually be limited to a small number of travelers.
Transportation Information Center Traveler Support Equipment travel services information Low Moderate Low
This information is intended for a registry and distribution to interested parties. Obfuscating it will delay and help control the release of the information, but it is difficult to see what advantage might be gained by sniffing this data. Since this data will be used to direct business toward particular travel providers, it must be correct or the provider might be harmed by misrepresentation of its offerings. This could have a substantial financial impact. This information probably does not not need to be updated very often.
Travel Services Provider System Transportation Information Center travel service information Low Moderate Moderate
Generally, center-originating flows destined for a TIC don't contain any personal or confidential information, and are eventually intended for some kind of public consumption. While accuracy of this data is important for decision making purposes, applications should be able to cfunction without it. Thus MODERATE generally. While accuracy of this data is important for decision making purposes, applications should be able to cfunction without it. Thus MODERATE generally.
Travel Services Provider System Transportation Information Center travel service reservations Moderate Moderate Moderate
Includes PII such as charges, time and location, reservations. If this information were corrupted or modified the reservations might be misinterpreted and/or incorrectly made, inconveniencing all parties, costing time and money. There are likely to be many different TICs that can provide this service, but loss of availability would represent a loss of use, which tends to lead to negative feedback. From a business perspective, MODERATE availability should be the minimum for this type of convenience service.
Traveler Personal Information Device traveler input Not Applicable Moderate Low
This data is informing the vehicle of operational information that is relevant to the operation of the vehicle. It should not contain anything sensitive, and does not matter if another person can observe it. While public, information must be correct or travelers may make incorrect decisions with regard to their travel plans. Information is available through other means, though depending on the location this might not always be the case, in which case this would be MODERATE.
Traveler Traveler Support Equipment traveler input Not Applicable Moderate Low
Publicly available information, while not directly observable, is intended for widespread distribution While public, information must be correct or travelers may make incorrect decisions with regard to their travel plans. Information is available through other means, though depending on the location this might not always be the case, in which case this would be MODERATE.
Traveler Support Equipment Payment Device payment device update Moderate Moderate High
Contains charges and possibly balance or personal information. Charge information may or may not be public, and balance and personal information is not, though it may be displayed visually. Could be LOW if no personal or balance information and no identifier is not included in the flow. Payment related information needs to be correct or the user may be inconvenienced or defrauded. Contact/proximity payment mechanisms need to be very reliable or large numbers of users will be inconvenienced and the systems that use these interfaces (transit, parking etc.) will be hamstrung by interface failures.
Traveler Support Equipment Payment Device request for payment Moderate Moderate High
Contains charges and possibly balance or personal information. Charge information may or may not be public, and balance and personal information is not, though it may be displayed visually. Could be LOW if no personal or balance information and no identifier is not included in the flow. Payment related information needs to be correct or the user may be inconvenienced or defrauded. Contact/proximity payment mechanisms need to be very reliable or large numbers of users will be inconvenienced and the systems that use these interfaces (transit, parking etc.) will be hamstrung by interface failures.
Traveler Support Equipment Transportation Information Center travel services request Moderate Moderate Moderate
Includes PII such as charges, time and location, reservations. If this information were corrupted or modified the reservations might be misinterpreted and/or incorrectly made, inconveniencing all parties, costing time and money. There are likely to be many different TICs that can provide this service, but loss of availability would represent a loss of use, which tends to lead to negative feedback. From a business perspective, MODERATE availability should be the minimum for this type of convenience service.
Traveler Support Equipment Traveler traveler interface updates Not Applicable Moderate Moderate
Publicly available information, while not directly observable, is intended for widespread distribution Should be accurate as the Traveler will be relying on this information for routing and related choices. Lack of accuracy will result in lack of confidence from the traveler as well as an unsatisfactory trip, leading to a negative feedback spiral. Users expect their devices to work. If information is not presented to the operator, the relevant applications simply won't be used.

Standards

The following table lists the standards associated with physical objects in this service package. For standards related to interfaces, see the specific information flow triple pages. These pages can be accessed directly from the SVG diagram(s) located on the Physical tab, by clicking on each information flow line on the diagram.

NameTitlePhysical Object
ISO 24100 Probe Vehicle Data Protection Intelligent transport systems -- Basic principles for personal data protection in probe vehicle information services Transportation Information Center
SAE J3361 Antenna requirements V2X Antenna Coverage and Test Requirements for US FHWA Class 1 and Class 3-13 Class Vehicles Light Vehicle OBE
SAE J5001 OBU Standard Onboard Unit Standard for Connected Vehicles Light Vehicle OBE




System Requirements

No System Requirements