Parent Service Package: PT04
< < PT03.1 : PT04.1 : PT04.2 > >

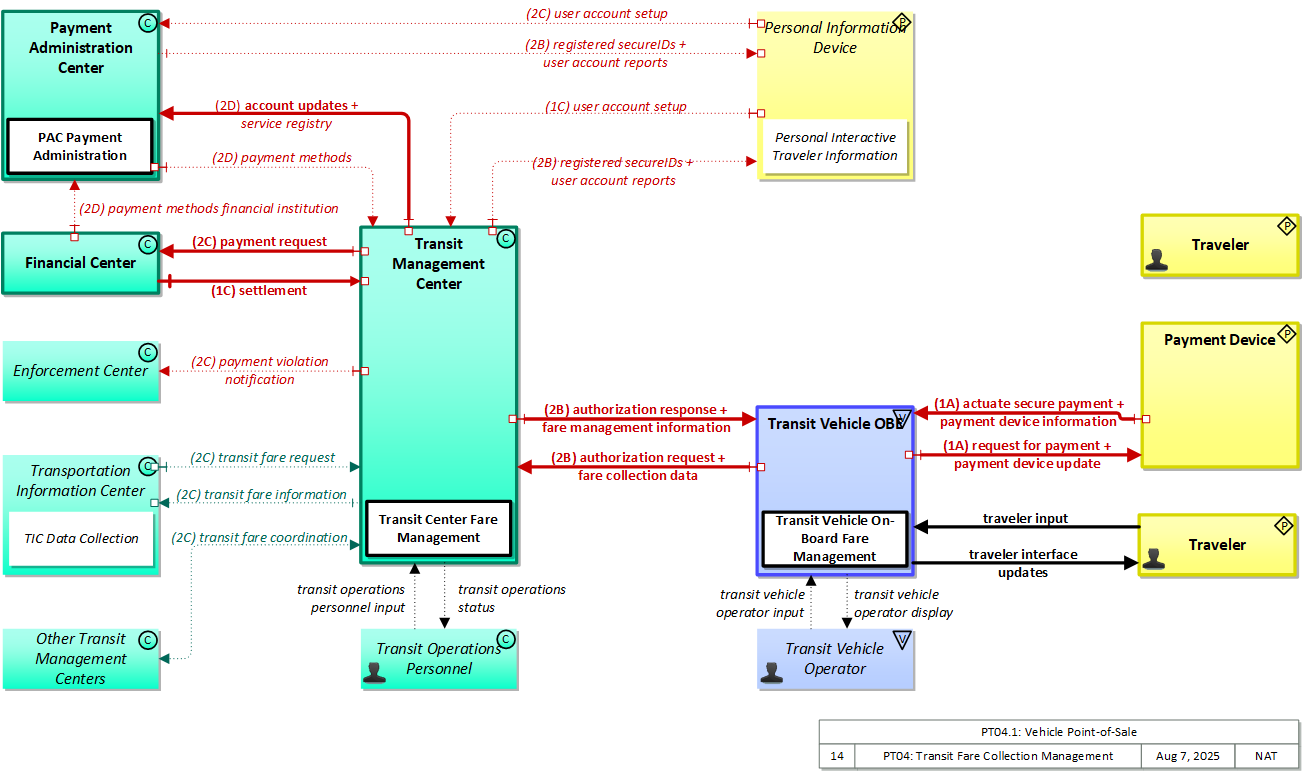
PT04.1: Vehicle Point-of-Sale Implementation

Fare payments are made on board the transit vehicle

Relevant Regions: Australia, Canada, European Union, and United States

Enterprise

Development Stage Roles and Relationships

Installation Stage Roles and Relationships

Operations and Maintenance Stage Roles and Relationships
(hide)

Source Destination Role/Relationship
Enforcement Center MaintainerEnforcement Center Maintains
Enforcement Center ManagerEnforcement Center Manages
Enforcement Center ManagerEnforcement Center Operator System Usage Agreement
Enforcement Center OperatorEnforcement Center Operates
Enforcement Center OwnerEnforcement Center Maintainer System Maintenance Agreement
Enforcement Center OwnerEnforcement Center Manager Operations Agreement
Enforcement Center SupplierEnforcement Center Owner Warranty
Financial Center MaintainerFinancial Center Maintains
Financial Center ManagerFinancial Center Manages
Financial Center ManagerFinancial Center Operator System Usage Agreement
Financial Center OperatorFinancial Center Operates
Financial Center OwnerFinancial Center Maintainer System Maintenance Agreement
Financial Center OwnerFinancial Center Manager Operations Agreement
Financial Center OwnerPayment Administration Center Maintainer Maintenance Data Exchange Agreement
Financial Center OwnerPayment Administration Center Owner Information Provision Agreement
Financial Center OwnerPayment Administration Center User Service Usage Agreement
Financial Center OwnerPayment Administrator Application Usage Agreement
Financial Center OwnerTransit Management Center Maintainer Maintenance Data Exchange Agreement
Financial Center OwnerTransit Management Center Owner Information Exchange Agreement
Financial Center OwnerTransit Management Center User Service Usage Agreement
Financial Center OwnerTransit Operations Personnel Application Usage Agreement
Financial Center SupplierFinancial Center Owner Warranty
Other Transit Management Centers MaintainerOther Transit Management Centers Maintains
Other Transit Management Centers ManagerOther Transit Management Centers Manages
Other Transit Management Centers ManagerOther Transit Management Centers Operator System Usage Agreement
Other Transit Management Centers OperatorOther Transit Management Centers Operates
Other Transit Management Centers OwnerOther Transit Management Centers Maintainer System Maintenance Agreement
Other Transit Management Centers OwnerOther Transit Management Centers Manager Operations Agreement
Other Transit Management Centers OwnerTransit Management Center Maintainer Maintenance Data Exchange Agreement
Other Transit Management Centers OwnerTransit Management Center Owner Information Exchange Agreement
Other Transit Management Centers OwnerTransit Management Center User Service Usage Agreement
Other Transit Management Centers OwnerTransit Operations Personnel Application Usage Agreement
Other Transit Management Centers SupplierOther Transit Management Centers Owner Warranty
Payment Administration Center MaintainerPayment Administration Center Maintains
Payment Administration Center ManagerPayment Administration Center Manages
Payment Administration Center ManagerPayment Administrator System Usage Agreement
Payment Administration Center OwnerPayment Administration Center Maintainer System Maintenance Agreement
Payment Administration Center OwnerPayment Administration Center Manager Operations Agreement
Payment Administration Center OwnerPersonal Information Device Maintainer Maintenance Data Exchange Agreement
Payment Administration Center OwnerPersonal Information Device Owner Information Exchange Agreement
Payment Administration Center OwnerPersonal Information Device User Service Usage Agreement
Payment Administration Center OwnerTransit Management Center Maintainer Maintenance Data Exchange Agreement
Payment Administration Center OwnerTransit Management Center Owner Information Exchange Agreement
Payment Administration Center OwnerTransit Management Center User Service Usage Agreement
Payment Administration Center OwnerTransit Operations Personnel Application Usage Agreement
Payment Administration Center OwnerTraveler Application Usage Agreement
Payment Administration Center SupplierPayment Administration Center Owner Warranty
Payment AdministratorPayment Administration Center Operates
Payment Device MaintainerPayment Device Maintains
Payment Device ManagerPayment Device Manages
Payment Device ManagerTraveler System Usage Agreement
Payment Device OwnerPayment Device Maintainer System Maintenance Agreement
Payment Device OwnerPayment Device Manager Operations Agreement
Payment Device OwnerTransit Vehicle OBE Maintainer Maintenance Data Exchange Agreement
Payment Device OwnerTransit Vehicle OBE Owner Expectation of Data Provision
Payment Device OwnerTransit Vehicle OBE Owner Information Exchange and Action Agreement
Payment Device OwnerTransit Vehicle OBE User Service Usage Agreement
Payment Device OwnerTransit Vehicle Operator Application Usage Agreement
Payment Device SupplierPayment Device Owner Warranty
Personal Information Device MaintainerPersonal Information Device Maintains
Personal Information Device ManagerPersonal Information Device Manages
Personal Information Device ManagerTraveler System Usage Agreement
Personal Information Device OwnerPayment Administration Center Maintainer Maintenance Data Exchange Agreement
Personal Information Device OwnerPayment Administration Center Owner Information Exchange and Action Agreement
Personal Information Device OwnerPayment Administration Center User Service Usage Agreement
Personal Information Device OwnerPayment Administrator Application Usage Agreement
Personal Information Device OwnerPersonal Information Device Maintainer System Maintenance Agreement
Personal Information Device OwnerPersonal Information Device Manager Operations Agreement
Personal Information Device OwnerTransit Management Center Maintainer Maintenance Data Exchange Agreement
Personal Information Device OwnerTransit Management Center Owner Information Exchange and Action Agreement
Personal Information Device OwnerTransit Management Center User Service Usage Agreement
Personal Information Device OwnerTransit Operations Personnel Application Usage Agreement
Personal Information Device SupplierPersonal Information Device Owner Warranty
TIC OperatorTransportation Information Center Operates
Transit Management Center MaintainerTransit Management Center Maintains
Transit Management Center ManagerTransit Management Center Manages
Transit Management Center ManagerTransit Operations Personnel System Usage Agreement
Transit Management Center OwnerEnforcement Center Maintainer Maintenance Data Exchange Agreement
Transit Management Center OwnerEnforcement Center Operator Application Usage Agreement
Transit Management Center OwnerEnforcement Center Owner Information Provision Agreement
Transit Management Center OwnerEnforcement Center User Service Usage Agreement
Transit Management Center OwnerFinancial Center Maintainer Maintenance Data Exchange Agreement
Transit Management Center OwnerFinancial Center Operator Application Usage Agreement
Transit Management Center OwnerFinancial Center Owner Information Exchange Agreement
Transit Management Center OwnerFinancial Center User Service Usage Agreement
Transit Management Center OwnerOther Transit Management Centers Maintainer Maintenance Data Exchange Agreement
Transit Management Center OwnerOther Transit Management Centers Operator Application Usage Agreement
Transit Management Center OwnerOther Transit Management Centers Owner Information Exchange Agreement
Transit Management Center OwnerOther Transit Management Centers User Service Usage Agreement
Transit Management Center OwnerPayment Administration Center Maintainer Maintenance Data Exchange Agreement
Transit Management Center OwnerPayment Administration Center Owner Information Exchange Agreement
Transit Management Center OwnerPayment Administration Center User Service Usage Agreement
Transit Management Center OwnerPayment Administrator Application Usage Agreement
Transit Management Center OwnerPersonal Information Device Maintainer Maintenance Data Exchange Agreement
Transit Management Center OwnerPersonal Information Device Owner Information Exchange Agreement
Transit Management Center OwnerPersonal Information Device User Service Usage Agreement
Transit Management Center OwnerTIC Operator Application Usage Agreement
Transit Management Center OwnerTransit Management Center Maintainer System Maintenance Agreement
Transit Management Center OwnerTransit Management Center Manager Operations Agreement
Transit Management Center OwnerTransit Vehicle OBE Maintainer Maintenance Data Exchange Agreement
Transit Management Center OwnerTransit Vehicle OBE Owner Information Exchange Agreement
Transit Management Center OwnerTransit Vehicle OBE User Service Usage Agreement
Transit Management Center OwnerTransit Vehicle Operator Application Usage Agreement
Transit Management Center OwnerTransportation Information Center Maintainer Maintenance Data Exchange Agreement
Transit Management Center OwnerTransportation Information Center Owner Information Exchange Agreement
Transit Management Center OwnerTransportation Information Center User Service Usage Agreement
Transit Management Center OwnerTraveler Application Usage Agreement
Transit Management Center SupplierTransit Management Center Owner Warranty
Transit Operations PersonnelTransit Management Center Operates
Transit Vehicle OBE MaintainerTransit Vehicle OBE Maintains
Transit Vehicle OBE ManagerTransit Vehicle OBE Manages
Transit Vehicle OBE ManagerTransit Vehicle Operator System Usage Agreement
Transit Vehicle OBE OwnerPayment Device Maintainer Maintenance Data Exchange Agreement
Transit Vehicle OBE OwnerPayment Device Owner Expectation of Data Provision
Transit Vehicle OBE OwnerPayment Device User Service Usage Agreement
Transit Vehicle OBE OwnerTransit Management Center Maintainer Maintenance Data Exchange Agreement
Transit Vehicle OBE OwnerTransit Management Center Owner Information Exchange Agreement
Transit Vehicle OBE OwnerTransit Management Center User Service Usage Agreement
Transit Vehicle OBE OwnerTransit Operations Personnel Application Usage Agreement
Transit Vehicle OBE OwnerTransit Vehicle OBE Maintainer System Maintenance Agreement
Transit Vehicle OBE OwnerTransit Vehicle OBE Manager Operations Agreement
Transit Vehicle OBE OwnerTraveler Application Usage Agreement
Transit Vehicle OBE SupplierTransit Vehicle OBE Owner Warranty
Transit Vehicle OperatorTransit Vehicle OBE Operates
Transportation Information Center MaintainerTransportation Information Center Maintains
Transportation Information Center ManagerTIC Operator System Usage Agreement
Transportation Information Center ManagerTransportation Information Center Manages
Transportation Information Center OwnerTransit Management Center Maintainer Maintenance Data Exchange Agreement
Transportation Information Center OwnerTransit Management Center Owner Information Exchange Agreement
Transportation Information Center OwnerTransit Management Center User Service Usage Agreement
Transportation Information Center OwnerTransit Operations Personnel Application Usage Agreement
Transportation Information Center OwnerTransportation Information Center Maintainer System Maintenance Agreement
Transportation Information Center OwnerTransportation Information Center Manager Operations Agreement
Transportation Information Center SupplierTransportation Information Center Owner Warranty
TravelerPayment Device Operates
TravelerPersonal Information Device Operates

Functional

This service package includes the following Functional View PSpecs:

Physical Object Functional Object PSpec Number PSpec Name
Payment Administration Center PAC Payment Administration 5.4.2 Process Violations for Tolls
7.1.1.3 Manage Bad Toll Payment Data
7.1.1.6 Collect Probe Data From Toll Transactions
7.1.1.7 Update Toll Price Data
7.1.1.8 Register for Advanced Toll Payment
7.1.1.9 Manage Toll Processing
7.1.8 Exchange Data with Other Payment Administration
7.4.4.1 Process Electric Charging Payments
7.6.1.2 Calculate Vehicle Road Use Payment Charges
7.6.1.4 Manage Road Use Charging Price Data
7.6.1.5 Manage Road Use Charges Processing
7.6.5 Exchange Road Use Charging Data with Other Payment Administration
7.6.6.1 Provide Road Use Charging Services User Interface
7.6.8 Provide Road Use Charging Enforcement Interface
7.7 Administer Multimodal Payments
Personal Information Device Personal Interactive Traveler Information 6.8.1.1.1 Determine Personal Portable Device Guidance Method
6.8.1.1.2 Provide Personal Portable Device Dynamic Guidance
6.8.3.1 Get Traveler Personal Request
6.8.3.2 Provide Traveler with Personal Travel Information
6.8.3.3 Provide Traveler Personal Interface
6.8.3.4 Update Traveler Personal Display Map Data
6.8.3.5 Provide Traveler Transit Services Interface
6.8.3.6 Provide Personal Safety Messages
6.8.3.7 Manage Traveler Personal Social Media Interface
7.5.3 Provide Personal Payment Device Interface
7.6.6.3 Provide Road Use Charging Services Personal Interface
Transit Management Center Transit Center Fare Management 4.2.1.5 Manage Transit Operational Data Store
4.2.1.7 Provide Interface for Other Transit Management Data
4.6.7 Manage Transit Vehicle Advanced Payments
5.4.4 Process Fare Payment Violations
5.4.5 Process Vehicle Fare Collection Violations
5.4.7 Process Roadside Fare Collection Violations
7.3.1.1 Register for Advanced Transit Fare Payment
7.3.1.2 Determine Advanced Transit Fares
7.3.1.3 Manage Transit Fare Financial Processing
7.3.1.4 Check for Advanced Transit Fare Payment
7.3.1.5 Bill Traveler for Transit Fare
7.3.1.6 Collect Bad Transit Fare Payment Data
7.3.1.7 Update Transit Fare Data
7.3.3 Get Traveler Image for Violation
7.4.1.5 Process Traveler Other Services Payments
Transit Vehicle OBE Transit Vehicle On-Board Fare Management 4.6.1 Manage Transit Fare Billing on Vehicle
4.6.2 Determine Traveler Needs on Vehicle
4.6.3 Determine Transit Fare on Vehicle
4.6.4 Provide Traveler Fare Payment Interface on Vehicle
4.6.5 Update Transit Vehicle Fare Data
4.6.6 Provide Transit Vehicle Fare Collection Data
7.3.5 Provide Transit Vehicle Payment Device Interface
Transportation Information Center TIC Data Collection 6.2.1 Collect Misc Traveler Information
6.2.2 Collect Traffic Data
6.2.3 Collect Transit Operations Data
6.2.4 Collect Multimodal Data
6.2.5 Collect Situation and Sensor Data From Vehicles
6.2.6 Collect Emergency Traveler Data
6.5.4 Process Travel Services Provider Data
6.6.2.3 Provide Route Segment Data for Other Areas
7.4.2 Collect Price Data for Traveler Information Use

Physical

The physical diagram can be viewed in SVG or PNG format and the current format is SVG.
SVG Diagram
PNG Diagram


Display Legend in SVG or PNG

Includes Physical Objects:

Physical Object Class Description
Enforcement Center Center The 'Enforcement Center' represents the systems that receive reports of violations detected by various ITS facilities including individual vehicle emissions, lane violations, toll violations, CVO violations, etc.
Financial Center Center The 'Financial Center' represents the organization that handles electronic fund transfer requests to enable the transfer of funds from the user of the service to the provider of the service. The functions and activities of financial clearinghouses are covered by this physical object.
Other Transit Management Centers Center Representing another transit operations center, 'Other Transit Management Centers' is intended to provide a source and destination for information flows between peer transit management centers. It enables transit management activities to be coordinated across geographic boundaries or jurisdictions.
Payment Administration Center Center The 'Payment Administration Center' provides general payment administration capabilities and supports the electronic transfer of funds from the customer to the transportation system operator or other service provider. Charges can be recorded for tolls, vehicle-mileage charging, congestion charging, or other goods and services. It supports traveler enrollment and collection of both pre-payment and post-payment transportation fees in coordination with the financial infrastructure supporting electronic payment transactions. The system may establish and administer escrow accounts depending on the clearinghouse scheme and the type of payments involved. It may post a transaction to the customer account, generate a bill (for post-payment accounts), debit an escrow account, or interface to a financial infrastructure to debit a customer designated account. It supports communications with the ITS Roadway Payment Equipment to support fee collection operations. As an alternative, a wide-area wireless interface can be used to communicate directly with vehicle equipment. It also sets and administers the pricing structures and may implement road pricing policies in coordination with the Traffic Management Center.
Payment Device Personal The 'Payment Device' enables the electronic transfer of funds from the user of a service (I.e. a traveler) to the provider of the service. Potential implementations include smart cards that support payment for products and services, including transportation services and general purpose devices like smart phones that support a broad array of services, including electronic payment. In addition to user account information, the payment device may also hold and update associated user information such as personal profiles, preferences, and trip histories.
Personal Information Device Personal The 'Personal Information Device' provides the capability for travelers to receive formatted traveler information wherever they are. Capabilities include traveler information, trip planning, and route guidance. Frequently a smart phone, the Personal Information Device provides travelers with the capability to receive route planning and other personally focused transportation services from the infrastructure in the field, at home, at work, or while en-route. Personal Information Devices may operate independently or may be linked with vehicle on-board equipment. This subsystem also supports safety related services with the capability to broadcast safety messages and initiate a distress signal or request for help.
Transit Management Center Center The 'Transit Management Center' manages transit vehicle fleets and coordinates with other modes and transportation services. It provides operations, maintenance, customer information, planning and management functions for the transit property. It spans distinct central dispatch and garage management systems and supports the spectrum of fixed route, flexible route, paratransit services, transit rail, and bus rapid transit (BRT) service. The physical object's interfaces support communication between transit departments and with other operating entities such as emergency response services and traffic management systems.
Transit Operations Personnel Center 'Transit Operations Personnel' represents the people that are responsible for fleet management, maintenance operations, and scheduling activities of the transit system. These different roles represent a variety of individuals in the transit industry. Within the transit industry the person responsible for fleet management is known by many names: Street Supervisor, Starter, Dispatcher, Supervisor, Traffic Controller, Transportation Coordinator. This person actively monitors, controls, and modifies the transit fleet routes and schedules on a day to day basis (dynamic scheduling). The modifications will take account of abnormal situations such as vehicle breakdown, vehicle delay, detours around work zones or incidents (detour management, connection protection, and service restoration), and other causes of route or schedule deviations. Transit operations personnel are also responsible for demand responsive transit operation and for managing emergency situations within the transit network such as silent alarms on board transit vehicles, or the remote disabling of the vehicle. In addition the Transit Operations Personnel may be responsible for assigning vehicle operators to routes, checking vehicle operators in and out, and managing transit stop issues. This object also represents the personnel in the transit garage that are responsible for maintenance of the transit fleets, including monitoring vehicle status, matching vehicles with operators, and maintenance checking of transit vehicles. Finally, it represents the people responsible for planning, development, and management of transit routes and schedules.
Transit Vehicle OBE Vehicle The 'Transit Vehicle On-Board Equipment' (OBE) resides in a transit vehicle and provides the sensory, processing, storage, and communications functions necessary to support safe and efficient movement of passengers. The types of transit vehicles containing this physical object include buses, paratransit vehicles, light rail vehicles, other vehicles designed to carry passengers, and supervisory vehicles. It collects ridership levels and supports electronic fare collection. It supports a traffic signal prioritization function that communicates with the roadside physical object to improve on-schedule performance. Automated vehicle location enhances the information available to the transit operator enabling more efficient operations. On-board sensors support transit vehicle maintenance. The physical object supports on-board security and safety monitoring. This monitoring includes transit user or vehicle operator activated alarms (silent or audible), as well as surveillance and sensor equipment. The surveillance equipment includes video (e.g. CCTV cameras), audio systems and/or event recorder systems. It also furnishes travelers with real-time travel information, continuously updated schedules, transfer options, routes, and fares. A separate 'Vehicle OBE' physical object supports the general vehicle safety and driver information capabilities that apply to all vehicles, including transit vehicles. The Transit Vehicle OBE supplements these general capabilities with capabilities that are specific to transit vehicles.
Transit Vehicle Operator Vehicle The 'Transit Vehicle Operator' represents the person that receives and provides additional information that is specific to operating the ITS functions in all types of transit vehicles. The information received by the operator would include status of on-board systems. Additional information received depends upon the type of transit vehicle. In the case of fixed route transit vehicles, the Transit Vehicle Operator would receive operator instructions that might include actions to take to correct schedule deviations. In the case of flexible fixed routes and demand response routes the information would also include dynamic routing or passenger pickup information.
Transportation Information Center Center The 'Transportation Information Center' collects, processes, stores, and disseminates transportation information to system operators and the traveling public. The physical object can play several different roles in an integrated ITS. In one role, the TIC provides a data collection, fusing, and repackaging function, collecting information from transportation system operators and redistributing this information to other system operators in the region and other TICs. In this information redistribution role, the TIC provides a bridge between the various transportation systems that produce the information and the other TICs and their subscribers that use the information. The second role of a TIC is focused on delivery of traveler information to subscribers and the public at large. Information provided includes basic advisories, traffic and road conditions, transit schedule information, yellow pages information, ride matching information, and parking information. The TIC is commonly implemented as a website or a web-based application service, but it represents any traveler information distribution service.
Traveler Personal The 'Traveler' represents any individual who uses transportation services. The interfaces to the traveler provide general pre-trip and en-route information supporting trip planning, personal guidance, and requests for assistance in an emergency that are relevant to all transportation system users. It also represents users of a public transportation system and addresses interfaces these users have within a transit vehicle or at transit facilities such as roadside stops and transit centers.

Includes Functional Objects:

Functional Object Description Physical Object
PAC Payment Administration 'PAC Payment Administration' provides administration and management of payments associated with electronic toll collection, parking payments, and other e-payments. It provides the back office functions that support enrollment, pricing, reduced fare eligibility, payment reconciliation with financial institutions, and violation notification to enforcement agencies. It also supports dynamic pricing to support demand management, allow/block-list management and token validation. Payment Administration Center
Personal Interactive Traveler Information 'Personal Interactive Traveler Information' provides traffic information, road conditions, transit information, yellow pages (traveler services) information, special event information, and other traveler information that is specifically tailored based on the traveler's request and/or previously submitted traveler profile information. It also supports interactive services that support enrollment, account management, and payments for transportation services. The interactive traveler information capability is provided by personal devices including personal computers and personal portable devices such as smart phones. Personal Information Device
TIC Data Collection 'TIC Data Collection' collects transportation-related data from other centers, performs data quality checks on the collected data and then consolidates, verifies, and refines the data and makes it available in a consistent format to applications that support operational data sharing between centers and deliver traveler information to end-users. A broad range of data is collected including traffic and road conditions, transit data, pathway information, emergency information and advisories, weather data, special event information, traveler services, parking, multimodal data, and toll/pricing data. It also shares data with other transportation information centers. Transportation Information Center
Transit Center Fare Management 'Transit Center Fare Management' manages fare collection and passenger load management at the transit center. It provides the back office functions that support transit fare collection, supporting payment reconciliation with links to financial institutions and enforcement agencies for fare violations. It collects data required to determine accurate ridership levels, establish fares, and distribute fare information. It loads fare data into the vehicle prior to the beginning of normal operations and unloads fare collection data from the vehicle at the close out of normal operations. It manages allow/block lists and performs token validation. Transit Management Center
Transit Vehicle On-Board Fare Management 'Transit Vehicle On-board Fare Management' supports fare collection using a standard fare card or other non-monetary fare medium and detects payment violations, manages allow/block lists and performs token validation. Collected fare data are made available to the center. Transit Vehicle OBE

Includes Information Flows:

Information Flow Description
account updates Updates to an account, such as purchases, uses, cancellation, secureID changes or similar material changes to account information.
actuate secure payment Initiation of a payment action, ideally based on an encrypted token or biometric marker. Such a payment action could be a simple validation that the secure token allows the user access to the travel resource, or it could be the initiation of a payment transaction.
authorization request Request to determine if a transportation user is authorized to use a particular transportation resource.
authorization response Notification of status of authorization request.
fare collection data Fare collection information including the summary of fare system data and financial payment transaction data.
fare management information Transit fare information and transaction data used to manage transit fare processing.
payment device information Traveler payment information such as card number and previous transactions.
payment device update Information updated concerning traveler's personal data including name, address, user account information, trip records, and profile data.
payment methods A list of valid payment methods.
payment methods financial institution A list of valid payment methods accepted by a financial center.
payment request Request for payment from financial institution or related financial service requests (e.g., balance inquiry)
payment violation notification Notification to enforcement agency of a toll, parking, or transit fare payment violation.
registered secureIDs Cryptographically protected identifier indicating that the user associated with the identifier is entitled to use a particular service.
request for payment Request to deduct cost of service from user's payment account.
service registry Catalogue of products and values, access rights and related information.
settlement Information exchanged to settle charges and distribute or debit accounts appropriate to the authorized charges.
transit fare coordination Fare and pricing information shared between local/regional transit organizations.
transit fare information Information provided by transit management that supports fare payment transactions.
transit fare request Request for fare information and transit fare payment.
transit operations personnel input User input from transit operations personnel including instructions governing service availability, schedules, emergency response plans, transit personnel assignments, transit maintenance requirements, and other inputs that establish general system operating requirements and procedures.
transit operations status Presentation of information to transit operations personnel including accumulated schedule and fare information, ridership and on-time performance information, emergency response plans, transit personnel information, maintenance records, and other information intended to support overall planning and management of a transit property.
transit vehicle operator display Visual, audible, and tactile outputs to the transit vehicle operator including vehicle surveillance information, alarm information, vehicle system status, information from the operations center, and information indicating the status of all other on-board ITS services.
transit vehicle operator input Transit vehicle operator inputs to on-board ITS equipment, including tactile and verbal inputs. Includes authentication information, on-board system control, emergency requests, and fare transaction data.
traveler input User input from a traveler to summon assistance, request travel information, make a reservation, or request any other traveler service.
traveler interface updates Visual or audio information (e.g., routes, messages, guidance, emergency information) that is provided to the traveler.
user account reports Reports on services offered/provided and associated charges.
user account setup Billing information, vehicle information (or registration information), and requests for reports. Also includes subsequent account changes.

Goals and Objectives

Associated Planning Factors and Goals

Planning Factor Goal

Associated Objective Categories

Objective Category

Associated Objectives and Performance Measures

Objective Performance Measure


 
Since the mapping between objectives and service packages is not always straight-forward and often situation-dependent, these mappings should only be used as a starting point. Users should do their own analysis to identify the best service packages for their region.

Needs and Requirements

Need Functional Object Requirement

Related Sources

Document Name Version Publication Date
None


Security

In order to participate in this service package, each physical object should meet or exceed the following security levels.

Physical Object Security
Physical Object Confidentiality Integrity Availability Security Class
Enforcement Center Moderate Moderate Moderate Class 2
Financial Center Moderate Moderate Moderate Class 2
Other Transit Management Centers Low Moderate Moderate Class 1
Payment Administration Center High High Moderate Class 4
Payment Device Moderate Moderate High Class 5
Personal Information Device High High Moderate Class 4
Transit Management Center High High Moderate Class 4
Transit Vehicle OBE High High High Class 5
Transportation Information Center Low Moderate Moderate Class 1



In order to participate in this service package, each information flow triple should meet or exceed the following security levels.

Information Flow Security
Source Destination Information Flow Confidentiality Integrity Availability
Basis Basis Basis
Financial Center Payment Administration Center payment methods financial institution Moderate Moderate Low
Payment methods should be widely disseminated and contain no information that could cause harm if exposed. Payment methods need to be correct so payment information can be exchanged. Could be LOW, as this should have redundancies and be able to tolerate significant latency. Payment methods need to be correct so payment information can be exchanged. Could be LOW, as this should have redundancies and be able to tolerate significant latency.
Financial Center Transit Management Center settlement Moderate Moderate Moderate
This may include PII and will include status information about a payment that could be used by a criminal for a variety of purposes, including identity theft, financial theft, or location-based activities, as the status is predictivie of what the account holder is doing and where they are doing it. Payment flows must all have some integrity protection and consistent availability to prohibit forgery and instill confidence in the payment process. Repurcussions of roadway payment are individually fairly small, collectiviely significant but probably never catastrophic. Thus MODERATE for both integrity and availability. Payment flows must all have some integrity protection and consistent availability to prohibit forgery and instill confidence in the payment process. Repurcussions of roadway payment are individually fairly small, collectiviely significant but probably never catastrophic. Thus MODERATE for both integrity and availability.
Other Transit Management Centers Transit Management Center transit fare coordination Low Moderate Moderate
Does not contain any personal or confidential information. While accuracy of this data is important for decision making purposes, the greatest impact if manipulated or incorrect data would be financial and likely limited in scope. For example, making all options appear less expensive than an attacker's route of fiduciary interest, driving revenue to his route. This is undesireable and significant, but not catastrophic. Thus MODERATE generally. While accuracy of this data is important for decision making purposes, applications should be able to function without frequent updates. Thus MODERATE generally.
Payment Administration Center Personal Information Device registered secureIDs High High Moderate
These IDs are used to secure individual user's rights to use transportation assets. Compromising one of these would be a significant inconvenience but only for the user of that secureID. However, compromise of the algorithm securing all IDs would be catastrophic to the system that uses this mechanism as a means to pay for transportation services. Individual tokens should be correct or the user will not be able to use this method to pay for transport. A systemic integrity flaw would compromise the system similar to how an encryption flaw would however, which justifies HIGH. Should be relatively infrequently used by any one user, but over the sum of all transport users sees significant use. If the flow is not available, new or re-applying users will not be able to use this method to pay for transport.
Payment Administration Center Personal Information Device user account reports High High Moderate
Contains user identification and transaction history, which if compromised could lead to identity or financial theft. Payment history information, if corrupted, could lead the user to take action he or she should not take. If intercepted by a malicious actor, this could be manipulated to trick the user into taking action not in his own best interest. There should be other mechanisms to retrieve this information, but if the flow has low reliability users will lose confidence and not use it. MODERATE for that reason only.
Payment Administration Center Transit Management Center payment methods Moderate Moderate Low
Payment methods should be widely disseminated and contain no information that could cause harm if exposed. Payment methods need to be correct so payment information can be exchanged. Could be LOW, as this should have redundancies and be able to tolerate significant latency. Payment methods need to be correct so payment information can be exchanged. Could be LOW, as this should have redundancies and be able to tolerate significant latency.
Payment Device Transit Vehicle OBE actuate secure payment Moderate Moderate High
Contains an identifier linked to an individual or specific device, and thus PII by definition. Compromise of one secureID would likely impact only one user, but the nature of this flow requires that the same algorithm be used for every user; algorithm compromise would harm every user, which would have widespread impact. Payment related information needs to be correct or the user may be inconvenienced or defrauded. Contact/proximity payment mechanisms need to be very reliable or large numbers of users will be inconvenienced and the systems that use these interfaces (transit, parking etc.) will be hamstrung by interface failures.
Payment Device Transit Vehicle OBE payment device information Moderate Moderate High
Contains charges and possibly balance or personal information. Charge information may or may not be public, and balance and personal information is not, though it may be displayed visually. Could be LOW if no personal or balance information and no identifier is not included in the flow. Payment related information needs to be correct or the user may be inconvenienced or defrauded. Contact/proximity payment mechanisms need to be very reliable or large numbers of users will be inconvenienced and the systems that use these interfaces (transit, parking etc.) will be hamstrung by interface failures.
Personal Information Device Payment Administration Center user account setup High High Moderate
Contains user identification and matching vehicle information, which if compromised could lead to identity theft or remote tracking. Payment setup information, if corrupted, could lead the user to not properly pay for his trips or perhaps pay for others. If intercepted by a malicious actor, this could be manipulated to trick the user into taking action not in his own best interest. There should be other mechanisms to provide this information, but if the flow has low reliability users will lose confidence and not use it. MODERATE for that reason only.
Personal Information Device Transit Management Center user account setup High High Moderate
Contains user identification and transaction history, which if compromised could lead to identity or financial theft. Payment setup information, if corrupted, could lead the user to not properly pay for his trips or perhaps pay for others. If intercepted by a malicious actor, this could be manipulated to trick the user into taking action not in his own best interest. These exchanges can be delayed but eventually have to go through or accounts will not be properly updated, mostly impacting revenue collection.
Transit Management Center Enforcement Center payment violation notification Moderate Moderate Moderate
Contains PII and intended to be used for enforcement. Thus privacy implications that, while they may affect only a single individual at a time, could yield significant negative consequences to that individual. Violation information needs to be correct or the commercial vehicle may be improperly penalized, or not when it should be. This is probably not a severe consequence however, so MODERATE. More or less important depending on the context. Could even be LOW if areas of minimal import, depending on local policies.
Transit Management Center Financial Center payment request Moderate Moderate Moderate
Contains account and related information that is personal and if compromised could financially impact the owner of the account. Payment flows must all have some integrity protection and consistent availability to prohibit forgery and instill confidence in the payment process. Repurcussions of roadway payment are individually fairly small, collectiviely significant but probably never catastrophic. Thus MODERATE for both integrity and availability. Payment flows must all have some integrity protection and consistent availability to prohibit forgery and instill confidence in the payment process. Repurcussions of roadway payment are individually fairly small, collectiviely significant but probably never catastrophic. Thus MODERATE for both integrity and availability.
Transit Management Center Other Transit Management Centers transit fare coordination Low Moderate Moderate
Does not contain any personal or confidential information. While accuracy of this data is important for decision making purposes, the greatest impact if manipulated or incorrect data would be financial and likely limited in scope. For example, making all options appear less expensive than an attacker's route of fiduciary interest, driving revenue to his route. This is undesireable and significant, but not catastrophic. Thus MODERATE generally. While accuracy of this data is important for decision making purposes, applications should be able to function without frequent updates. Thus MODERATE generally.
Transit Management Center Payment Administration Center account updates Moderate Moderate Moderate
Contains an identifier that can be linked to an account which is in turn likely linked to a person, and thus PII that should be protected. Payment charge and similar information should be correct or it could lead to abuse or incorrect charges. Impact limited to individual accounts however. These exchanges can be delayed but eventually have to go through or accounts will not be properly updated, mostly impacting revenue collection.
Transit Management Center Payment Administration Center service registry Low Moderate Moderate
Much of this information will eventually be widely disseminated to transport users, though there seems little good reason to not obfuscate it. Could inconvience travelers if incorrect, and would hamper the operation of payment methods if incorrect or unavailable, which could have widespread network effect. Could inconvience travelers if incorrect, and would hamper the operation of payment methods if incorrect or unavailable, which could have widespread network effect.
Transit Management Center Personal Information Device registered secureIDs High High Moderate
These IDs are used to secure individual user's rights to use transportation assets. Compromising one of these would be a significant inconvenience but only for the user of that secureID. However, compromise of the algorithm securing all IDs would be catastrophic to the system that uses this mechanism as a means to pay for transportation services. Individual tokens should be correct or the user will not be able to use this method to pay for transport. A systemic integrity flaw would compromise the system similar to how an encryption flaw would however, which justifies HIGH. Should be relatively infrequently used by any one user, but over the sum of all transport users sees significant use. If the flow is not available, new or re-applying users will not be able to use this method to pay for transport.
Transit Management Center Personal Information Device user account reports High High Moderate
Contains user identification and transaction history, which if compromised could lead to identity or financial theft. Payment setup information, if corrupted, could lead the user to not properly pay for his trips or perhaps pay for others. If intercepted by a malicious actor, this could be manipulated to trick the user into taking action not in his own best interest. These exchanges can be delayed but eventually have to go through or accounts will not be properly updated, mostly impacting revenue collection.
Transit Management Center Transit Operations Personnel transit operations status Moderate High High
Backoffice operations flows should have minimal protection from casual viewing, as otherwise imposters could gain illicit control or information that should not be generally available. Backoffice operations flows should generally be correct and available as these are the primary interface between operators and system. Backoffice operations flows should generally be correct and available as these are the primary interface between operators and system.
Transit Management Center Transit Vehicle OBE authorization response Moderate Moderate Moderate
While this may not contain any PII, it does expose behavior. While an observer in place may assume payment activity, there is no sound reason to not conceal this information. Payment flows must all have some integrity protection and consistent availability to prohibit forgery and instill confidence in the payment process. Repurcussions of roadway payment are individually fairly small, collectiviely significant but probably never catastrophic. Thus MODERATE for both integrity and availability. Payment flows must all have some integrity protection and consistent availability to prohibit forgery and instill confidence in the payment process. Repurcussions of roadway payment are individually fairly small, collectiviely significant but probably never catastrophic. Thus MODERATE for both integrity and availability.
Transit Management Center Transit Vehicle OBE fare management information High Moderate Moderate
May contain PII of the originator, including possible special needs and identity, which should be readable only by the intended recepient lest the originator's privacy be violated. If this is compromised or corrupted, the user's needs may not be properly communicated or met. If this is forged, the transit provider may not collect the appropriate fare or provide the proper services. If this is not available, the user may not receive transit services offered, and as with other transit services may ceases using the system. While the immediate impact is LOW, long term impact is MODERATE due to user confidence issues.
Transit Management Center Transportation Information Center transit fare information Low High Moderate
Intended to be distributed to the traveling public. Accuracy of this data is important for decision making purposes. Corruption of this data could lead to revenue loss and confusion. While availability of this data is important for decision making, and there are usually multiple avenues for determining transit costs, the TIC may serve a great many users, so it should have higher priority for fare information than individual traveler equipment.
Transit Operations Personnel Transit Management Center transit operations personnel input Moderate High High
Backoffice operations flows should have minimal protection from casual viewing, as otherwise imposters could gain illicit control or information that should not be generally available. Backoffice operations flows should generally be correct and available as these are the primary interface between operators and system. Backoffice operations flows should generally be correct and available as these are the primary interface between operators and system.
Transit Vehicle OBE Payment Device payment device update Moderate Moderate High
Contains charges and possibly balance or personal information. Charge information may or may not be public, and balance and personal information is not, though it may be displayed visually. Could be LOW if no personal or balance information and no identifier is not included in the flow. Payment related information needs to be correct or the user may be inconvenienced or defrauded. Contact/proximity payment mechanisms need to be very reliable or large numbers of users will be inconvenienced and the systems that use these interfaces (transit, parking etc.) will be hamstrung by interface failures.
Transit Vehicle OBE Payment Device request for payment Moderate Moderate High
Contains charges and possibly balance or personal information. Charge information may or may not be public, and balance and personal information is not, though it may be displayed visually. Could be LOW if no personal or balance information and no identifier is not included in the flow. Payment related information needs to be correct or the user may be inconvenienced or defrauded. Contact/proximity payment mechanisms need to be very reliable or large numbers of users will be inconvenienced and the systems that use these interfaces (transit, parking etc.) will be hamstrung by interface failures.
Transit Vehicle OBE Transit Management Center authorization request Moderate Moderate Moderate
Contains an identifier linked to an individual or specific device, and thus PII by definition. Compromise of one secureID would likely impact only one user, but the nature of this flow requires that the same algorithm be used for every user; algorithm compromise would harm every user, which would have widespread impact. Payment flows must all have some integrity protection and consistent availability to prohibit forgery and instill confidence in the payment process. Repurcussions of roadway payment are individually fairly small, collectiviely significant but probably never catastrophic. Thus MODERATE for both integrity and availability. Payment flows must all have some integrity protection and consistent availability to prohibit forgery and instill confidence in the payment process. Repurcussions of roadway payment are individually fairly small, collectiviely significant but probably never catastrophic. Thus MODERATE for both integrity and availability.
Transit Vehicle OBE Transit Management Center fare collection data Moderate Moderate Moderate
Imagery of a traveler that has ostensibly violated a transit fare. If captured by an observer, could be used against the individual. If corrupted, could make it difficult to identify the offender, costing money. If unavailable, could probably be buffered until such time as the OBE is in a place with consistent connectivity, such as the transit yard. Might decrease to LOW for this reason.
Transit Vehicle OBE Transit Vehicle Operator transit vehicle operator display Low Moderate Low
This should not include any sensitive information. It would be possible for a person standing behind the driver to observe the information transmitted. Some minimal guarantee of data integrity is necessary for all C-ITS flows. This entire application should not directly affect the drivers driving habits. The operator should still be slowing and stopping at yellow or red lights, along with observing all other driving regulations. DISC: Original V2I analysis classified this as LOW. Even if the operator is not made aware of the signal preemption, the system should still operate correctly. The operator should be using the traffic lights to influence their decision about whether or not to stop, not the display.
Transit Vehicle OBE Traveler traveler interface updates Not Applicable Moderate Moderate
This data is informing the vehicle of operational information that is relevant to the operation of the vehicle. It should not contain anything sensitive, and does not matter if another person can observe it. Should be accurate as the Traveler will be relying on this information for routing and related choices. Lack of accuracy will result in lack of confidence from the traveler as well as an unsatisfactory trip, leading to a negative feedback spiral. Users expect their devices to work. If information is not presented to the operator, the relevant applications simply won't be used.
Transit Vehicle Operator Transit Vehicle OBE transit vehicle operator input Low Moderate Low
This information is transmitted through systems on board the Transit Vehicle. Even if the vehicle were compromised and these communications monitored, most of this information is directly observable. Some minimal guarantee of data integrity is necessary for all C-ITS flows. If this is compromised, it could result in an incorrect signal priority request, which has minimal impact. DISC: Original V2I analysis classified this as LOW. A delay in reporting this may result in a signal priority request not going through, which has minimal impact.
Transportation Information Center Transit Management Center transit fare request Low Moderate Low
Response information will all be public eventually and the request flow betrays no intent not already implicit in the sender. This information will be propagated to travelers. This will set their expectations and may be used to drive their decision making. Incorrect data will reduce confidence in the overall transportation system and could negatively impact individual travelers' transportation experience. Most likely this flow will not need to operate often; as long as it does operate within a reasonable update time from when fares change, LOW is acceptable.
Traveler Transit Vehicle OBE traveler input Not Applicable Moderate Low
This data is informing the vehicle of operational information that is relevant to the operation of the vehicle. It should not contain anything sensitive, and does not matter if another person can observe it. While public, information must be correct or travelers may make incorrect decisions with regard to their travel plans. Information is available through other means, though depending on the location this might not always be the case, in which case this would be MODERATE.

Standards

The following table lists the standards associated with physical objects in this service package. For standards related to interfaces, see the specific information flow triple pages. These pages can be accessed directly from the SVG diagram(s) located on the Physical tab, by clicking on each information flow line on the diagram.

NameTitlePhysical Object
ISO 24100 Probe Vehicle Data Protection Intelligent transport systems -- Basic principles for personal data protection in probe vehicle information services Transit Management Center
Transportation Information Center
NEMA TS 8 Cyber and Physical Security Cyber and Physical Security for Intelligent Transportation Systems Payment Administration Center
SAE J3361 Antenna requirements V2X Antenna Coverage and Test Requirements for US FHWA Class 1 and Class 3-13 Class Vehicles Transit Vehicle OBE
SAE J5001 OBU Standard Onboard Unit Standard for Connected Vehicles Transit Vehicle OBE




System Requirements

No System Requirements