Parent Service Package: PT03
< < PT02.1 : PT03.1 : PT04.1 > >

PT03.1: Dynamic Transit Operations Implementation

This 'implementation' is a holistic view of the PT03 service package, including all Physical Objects, Functional Objects, and Triples associated with the service package. It distinguishes between items that are fundamental to the service and items that are optional. Your specific implementation is likely to include the fundamental items and selected optional items, based on your specific project requirements.

Relevant Regions: Australia, Canada, European Union, and United States

Enterprise

Development Stage Roles and Relationships

Installation Stage Roles and Relationships

Operations and Maintenance Stage Roles and Relationships
(hide)

Source Destination Role/Relationship
Basic Transit Vehicle MaintainerBasic Transit Vehicle Maintains
Basic Transit Vehicle ManagerBasic Transit Vehicle Manages
Basic Transit Vehicle ManagerTransit Vehicle Operator System Usage Agreement
Basic Transit Vehicle OwnerBasic Transit Vehicle Maintainer System Maintenance Agreement
Basic Transit Vehicle OwnerBasic Transit Vehicle Manager Operations Agreement
Basic Transit Vehicle OwnerTransit Vehicle OBE Maintainer Maintenance Data Exchange Agreement
Basic Transit Vehicle OwnerTransit Vehicle OBE Owner Expectation of Data Provision
Basic Transit Vehicle OwnerTransit Vehicle OBE User Service Usage Agreement
Basic Transit Vehicle OwnerTransit Vehicle Operator Application Usage Agreement
Basic Transit Vehicle OwnerTransit Vehicle Operator Vehicle Operating Agreement
Basic Transit Vehicle SupplierBasic Transit Vehicle Owner Warranty
Maint and Constr Center PersonnelMaint and Constr Management Center Operates
Maint and Constr Management Center MaintainerMaint and Constr Management Center Maintains
Maint and Constr Management Center ManagerMaint and Constr Center Personnel System Usage Agreement
Maint and Constr Management Center ManagerMaint and Constr Management Center Manages
Maint and Constr Management Center OwnerMaint and Constr Management Center Maintainer System Maintenance Agreement
Maint and Constr Management Center OwnerMaint and Constr Management Center Manager Operations Agreement
Maint and Constr Management Center OwnerTransit Management Center Maintainer Maintenance Data Exchange Agreement
Maint and Constr Management Center OwnerTransit Management Center Owner Information Provision Agreement
Maint and Constr Management Center OwnerTransit Management Center User Service Usage Agreement
Maint and Constr Management Center OwnerTransit Operations Personnel Application Usage Agreement
Maint and Constr Management Center SupplierMaint and Constr Management Center Owner Warranty
Personal Information Device MaintainerPersonal Information Device Maintains
Personal Information Device ManagerPersonal Information Device Manages
Personal Information Device ManagerTraveler System Usage Agreement
Personal Information Device OwnerPersonal Information Device Maintainer System Maintenance Agreement
Personal Information Device OwnerPersonal Information Device Manager Operations Agreement
Personal Information Device OwnerTIC Operator Application Usage Agreement
Personal Information Device OwnerTransportation Information Center Maintainer Maintenance Data Exchange Agreement
Personal Information Device OwnerTransportation Information Center Owner Information Exchange and Action Agreement
Personal Information Device OwnerTransportation Information Center User Service Usage Agreement
Personal Information Device SupplierPersonal Information Device Owner Warranty
TIC OperatorTransportation Information Center Operates
Traffic Management Center MaintainerTraffic Management Center Maintains
Traffic Management Center ManagerTraffic Management Center Manages
Traffic Management Center ManagerTraffic Operations Personnel System Usage Agreement
Traffic Management Center OwnerTraffic Management Center Maintainer System Maintenance Agreement
Traffic Management Center OwnerTraffic Management Center Manager Operations Agreement
Traffic Management Center OwnerTransit Management Center Maintainer Maintenance Data Exchange Agreement
Traffic Management Center OwnerTransit Management Center Owner Information Provision Agreement
Traffic Management Center OwnerTransit Management Center User Service Usage Agreement
Traffic Management Center OwnerTransit Operations Personnel Application Usage Agreement
Traffic Management Center SupplierTraffic Management Center Owner Warranty
Traffic Operations PersonnelTraffic Management Center Operates
Transit Management Center MaintainerTransit Management Center Maintains
Transit Management Center ManagerTransit Management Center Manages
Transit Management Center ManagerTransit Operations Personnel System Usage Agreement
Transit Management Center OwnerTIC Operator Application Usage Agreement
Transit Management Center OwnerTransit Management Center Maintainer System Maintenance Agreement
Transit Management Center OwnerTransit Management Center Manager Operations Agreement
Transit Management Center OwnerTransit Vehicle OBE Maintainer Maintenance Data Exchange Agreement
Transit Management Center OwnerTransit Vehicle OBE Owner Information Exchange Agreement
Transit Management Center OwnerTransit Vehicle OBE User Service Usage Agreement
Transit Management Center OwnerTransit Vehicle Operator Application Usage Agreement
Transit Management Center OwnerTransportation Information Center Maintainer Maintenance Data Exchange Agreement
Transit Management Center OwnerTransportation Information Center Owner Information Exchange Agreement
Transit Management Center OwnerTransportation Information Center User Service Usage Agreement
Transit Management Center SupplierTransit Management Center Owner Warranty
Transit Operations PersonnelTransit Management Center Operates
Transit Vehicle OBE MaintainerTransit Vehicle OBE Maintains
Transit Vehicle OBE ManagerTransit Vehicle OBE Manages
Transit Vehicle OBE ManagerTransit Vehicle Operator System Usage Agreement
Transit Vehicle OBE OwnerTransit Management Center Maintainer Maintenance Data Exchange Agreement
Transit Vehicle OBE OwnerTransit Management Center Owner Information Exchange Agreement
Transit Vehicle OBE OwnerTransit Management Center User Service Usage Agreement
Transit Vehicle OBE OwnerTransit Operations Personnel Application Usage Agreement
Transit Vehicle OBE OwnerTransit Vehicle OBE Maintainer System Maintenance Agreement
Transit Vehicle OBE OwnerTransit Vehicle OBE Manager Operations Agreement
Transit Vehicle OBE SupplierTransit Vehicle OBE Owner Warranty
Transit Vehicle OperatorBasic Transit Vehicle Operates
Transit Vehicle OperatorTransit Vehicle OBE Operates
Transportation Information Center MaintainerTransportation Information Center Maintains
Transportation Information Center ManagerTIC Operator System Usage Agreement
Transportation Information Center ManagerTransportation Information Center Manages
Transportation Information Center OwnerPersonal Information Device Maintainer Maintenance Data Exchange Agreement
Transportation Information Center OwnerPersonal Information Device Owner Information Exchange Agreement
Transportation Information Center OwnerPersonal Information Device User Service Usage Agreement
Transportation Information Center OwnerTransit Management Center Maintainer Maintenance Data Exchange Agreement
Transportation Information Center OwnerTransit Management Center Owner Information Exchange Agreement
Transportation Information Center OwnerTransit Management Center User Service Usage Agreement
Transportation Information Center OwnerTransit Operations Personnel Application Usage Agreement
Transportation Information Center OwnerTransportation Information Center Maintainer System Maintenance Agreement
Transportation Information Center OwnerTransportation Information Center Manager Operations Agreement
Transportation Information Center OwnerTraveler Application Usage Agreement
Transportation Information Center SupplierTransportation Information Center Owner Warranty
TravelerPersonal Information Device Operates

Functional

This service package includes the following Functional View PSpecs:

Physical Object Functional Object PSpec Number PSpec Name
Personal Information Device Personal Trip Planning and Route Guidance 6.8.1.1.1 Determine Personal Portable Device Guidance Method
6.8.1.1.2 Provide Personal Portable Device Dynamic Guidance
6.8.1.1.3 Provide Personal Portable Device Autonomous Guidance
6.8.1.2 Provide Personal Portable Device Guidance Interface
6.8.3.1 Get Traveler Personal Request
6.8.3.2 Provide Traveler with Personal Travel Information
6.8.3.3 Provide Traveler Personal Interface
6.8.3.5 Provide Traveler Transit Services Interface
7.5.3 Provide Personal Payment Device Interface
Transit Management Center Transit Center Operator Assignment 4.5.1 Assess Transit Vehicle Operator Performance
4.5.2 Assess Transit Vehicle Operator Availability
4.5.3 Access Transit Vehicle Operator Cost Effectiveness
4.5.4 Assess Transit Vehicle Operator Eligibility
4.5.5 Generate Transit Vehicle Operator Route Assignments
4.5.6 Report Transit Vehicle Operator Information
4.5.7 Provide Transit Vehicle Operator Information Store Interface
Transit Center Paratransit Operations 4.1.4 Collect and Process Transit Vehicle Data
4.1.6.1 Process Demand Responsive Transit Trip Request
4.1.6.2 Compute Demand Responsive Transit Vehicle Availability
4.1.6.3 Generate Demand Responsive Transit Schedule and Routes
4.1.6.4 Confirm Demand Responsive Transit Schedule and Route
4.1.8 Manage Individual Service Requests
4.2.1.3 Produce Transit Service Data for External Use
4.5.1 Assess Transit Vehicle Operator Performance
4.5.2 Assess Transit Vehicle Operator Availability
4.5.3 Access Transit Vehicle Operator Cost Effectiveness
4.5.4 Assess Transit Vehicle Operator Eligibility
4.5.5 Generate Transit Vehicle Operator Route Assignments
4.5.6 Report Transit Vehicle Operator Information
4.5.7 Provide Transit Vehicle Operator Information Store Interface
Transit Vehicle OBE Transit Vehicle On-Board Paratransit Operations 4.1.1 Process On-Board Systems Data
4.1.2 Determine Transit Vehicle Service Status
4.1.6.5 Process Demand Responsive Transit Vehicle Availability Data
4.1.6.6 Provide Demand Responsive Transit Vehicle Operator Interface
Transportation Information Center TIC Data Collection 6.2.1 Collect Misc Traveler Information
6.2.2 Collect Traffic Data
6.2.3 Collect Transit Operations Data
6.2.4 Collect Multimodal Data
6.2.5 Collect Situation and Sensor Data From Vehicles
6.2.6 Collect Emergency Traveler Data
6.5.4 Process Travel Services Provider Data
6.6.2.3 Provide Route Segment Data for Other Areas
7.4.2 Collect Price Data for Traveler Information Use
TIC Trip Planning 6.1.1 Provide Trip Planning Information to Traveler
6.1.2 Confirm Traveler's Trip Plan
6.1.3 Provide Operator Interface for Trip Planning Parameters
6.10 Manage Traveler Profiles
6.2.1 Collect Misc Traveler Information
6.2.2 Collect Traffic Data
6.5.4 Process Travel Services Provider Data
6.5.9 Provide Traveler Alert Interface
6.6.1 Provide Multimodal Route Selection
6.6.2.1 Calculate Vehicle Route
6.6.2.2 Provide Vehicle Route Calculation Data
6.6.3 Provide Operator Interface for Route Parameters
6.6.4 Select Transit Route
6.6.5 Select Other Routes
7.1.6 Distribute Advanced Charges and Fares
7.2.4 Distribute Advanced Tolls and Fares
7.3.2 Distribute Advanced Tolls and Parking Lot Charges
7.4.1.3 Process Driver Map Update Payments
7.4.1.4 Process Traveler Map Update Payments
7.4.1.6 Process Traveler Trip and Other Services Payments
7.4.3 Route Traveler Advanced Payments

Physical

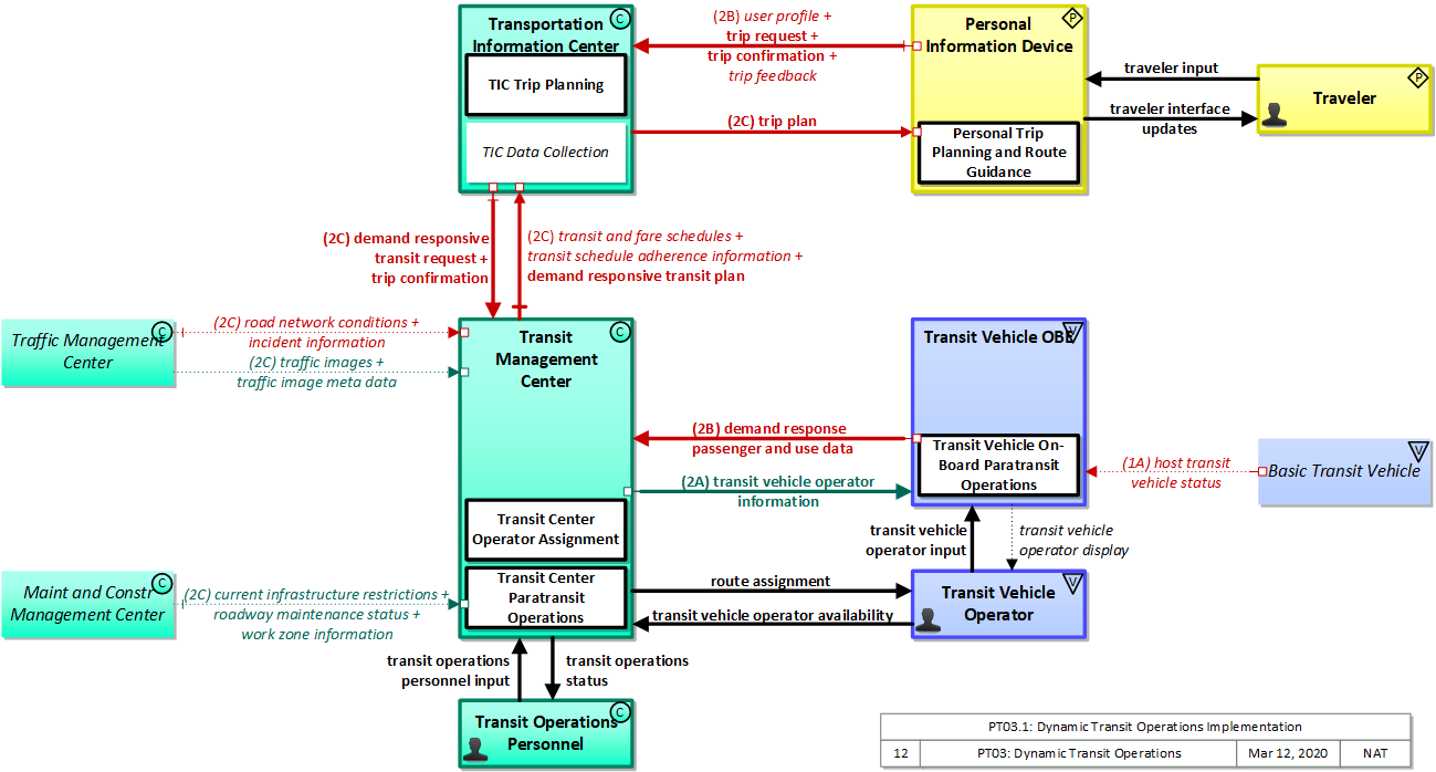
The physical diagram can be viewed in SVG or PNG format and the current format is SVG.
SVG Diagram
PNG Diagram


Display Legend in SVG or PNG

Includes Physical Objects:

Physical Object Class Description
Basic Transit Vehicle Vehicle The 'Basic Transit Vehicle' represents the transit vehicle that hosts the on-board equipment that provides ITS functions. It includes a specialized and extended databus that is subject to different vehicle databus standards and hosts a broad range of components that are unique to a transit vehicle including the farebox and associated electronics, passenger counters, and transit security systems. The Transit Vehicle may represent a bus, paratransit vehicle, light rail vehicle, or other vehicle designed to carry passengers.
Maint and Constr Management Center Center The 'Maint and Constr Management Center' monitors and manages roadway infrastructure construction and maintenance activities. Representing both public agencies and private contractors that provide these functions, this physical object manages fleets of maintenance, construction, or special service vehicles (e.g., snow and ice control equipment). The physical object receives a wide range of status information from these vehicles and performs vehicle dispatch, routing, and resource management for the vehicle fleets and associated equipment. The physical object participates in incident response by deploying maintenance and construction resources to an incident scene, in coordination with other center physical objects. The physical object manages equipment at the roadside, including environmental sensors and automated systems that monitor and mitigate adverse road and surface weather conditions. It manages the repair and maintenance of both non-ITS and ITS equipment including the traffic controllers, detectors, dynamic message signs, signals, and other equipment associated with the roadway infrastructure. Weather information is collected and fused with other data sources and used to support advanced decision support systems. The physical object remotely monitors and manages ITS capabilities in work zones, gathering, storing, and disseminating work zone information to other systems. It manages traffic in the vicinity of the work zone and advises drivers of work zone status (either directly at the roadside or through an interface with the Transportation Information Center or Traffic Management Center physical objects.) Construction and maintenance activities are tracked and coordinated with other systems, improving the quality and accuracy of information available regarding closures and other roadway construction and maintenance activities.
Personal Information Device Personal The 'Personal Information Device' provides the capability for travelers to receive formatted traveler information wherever they are. Capabilities include traveler information, trip planning, and route guidance. Frequently a smart phone, the Personal Information Device provides travelers with the capability to receive route planning and other personally focused transportation services from the infrastructure in the field, at home, at work, or while en-route. Personal Information Devices may operate independently or may be linked with vehicle on-board equipment. This subsystem also supports safety related services with the capability to broadcast safety messages and initiate a distress signal or request for help.
Traffic Management Center Center The 'Traffic Management Center' monitors and controls traffic and the road network. It represents centers that manage a broad range of transportation facilities including freeway systems, rural and suburban highway systems, and urban and suburban traffic control systems. It communicates with ITS Roadway Equipment and Connected Vehicle Roadside Equipment (RSE) to monitor and manage traffic flow and monitor the condition of the roadway, surrounding environmental conditions, and field equipment status. It manages traffic and transportation resources to support allied agencies in responding to, and recovering from, incidents ranging from minor traffic incidents through major disasters.
Transit Management Center Center The 'Transit Management Center' manages transit vehicle fleets and coordinates with other modes and transportation services. It provides operations, maintenance, customer information, planning and management functions for the transit property. It spans distinct central dispatch and garage management systems and supports the spectrum of fixed route, flexible route, paratransit services, transit rail, and bus rapid transit (BRT) service. The physical object's interfaces support communication between transit departments and with other operating entities such as emergency response services and traffic management systems.
Transit Operations Personnel Center 'Transit Operations Personnel' represents the people that are responsible for fleet management, maintenance operations, and scheduling activities of the transit system. These different roles represent a variety of individuals in the transit industry. Within the transit industry the person responsible for fleet management is known by many names: Street Supervisor, Starter, Dispatcher, Supervisor, Traffic Controller, Transportation Coordinator. This person actively monitors, controls, and modifies the transit fleet routes and schedules on a day to day basis (dynamic scheduling). The modifications will take account of abnormal situations such as vehicle breakdown, vehicle delay, detours around work zones or incidents (detour management, connection protection, and service restoration), and other causes of route or schedule deviations. Transit operations personnel are also responsible for demand responsive transit operation and for managing emergency situations within the transit network such as silent alarms on board transit vehicles, or the remote disabling of the vehicle. In addition the Transit Operations Personnel may be responsible for assigning vehicle operators to routes, checking vehicle operators in and out, and managing transit stop issues. This object also represents the personnel in the transit garage that are responsible for maintenance of the transit fleets, including monitoring vehicle status, matching vehicles with operators, and maintenance checking of transit vehicles. Finally, it represents the people responsible for planning, development, and management of transit routes and schedules.
Transit Vehicle OBE Vehicle The 'Transit Vehicle On-Board Equipment' (OBE) resides in a transit vehicle and provides the sensory, processing, storage, and communications functions necessary to support safe and efficient movement of passengers. The types of transit vehicles containing this physical object include buses, paratransit vehicles, light rail vehicles, other vehicles designed to carry passengers, and supervisory vehicles. It collects ridership levels and supports electronic fare collection. It supports a traffic signal prioritization function that communicates with the roadside physical object to improve on-schedule performance. Automated vehicle location enhances the information available to the transit operator enabling more efficient operations. On-board sensors support transit vehicle maintenance. The physical object supports on-board security and safety monitoring. This monitoring includes transit user or vehicle operator activated alarms (silent or audible), as well as surveillance and sensor equipment. The surveillance equipment includes video (e.g. CCTV cameras), audio systems and/or event recorder systems. It also furnishes travelers with real-time travel information, continuously updated schedules, transfer options, routes, and fares. A separate 'Vehicle OBE' physical object supports the general vehicle safety and driver information capabilities that apply to all vehicles, including transit vehicles. The Transit Vehicle OBE supplements these general capabilities with capabilities that are specific to transit vehicles.
Transit Vehicle Operator Vehicle The 'Transit Vehicle Operator' represents the person that receives and provides additional information that is specific to operating the ITS functions in all types of transit vehicles. The information received by the operator would include status of on-board systems. Additional information received depends upon the type of transit vehicle. In the case of fixed route transit vehicles, the Transit Vehicle Operator would receive operator instructions that might include actions to take to correct schedule deviations. In the case of flexible fixed routes and demand response routes the information would also include dynamic routing or passenger pickup information.
Transportation Information Center Center The 'Transportation Information Center' collects, processes, stores, and disseminates transportation information to system operators and the traveling public. The physical object can play several different roles in an integrated ITS. In one role, the TIC provides a data collection, fusing, and repackaging function, collecting information from transportation system operators and redistributing this information to other system operators in the region and other TICs. In this information redistribution role, the TIC provides a bridge between the various transportation systems that produce the information and the other TICs and their subscribers that use the information. The second role of a TIC is focused on delivery of traveler information to subscribers and the public at large. Information provided includes basic advisories, traffic and road conditions, transit schedule information, yellow pages information, ride matching information, and parking information. The TIC is commonly implemented as a website or a web-based application service, but it represents any traveler information distribution service.
Traveler Personal The 'Traveler' represents any individual who uses transportation services. The interfaces to the traveler provide general pre-trip and en-route information supporting trip planning, personal guidance, and requests for assistance in an emergency that are relevant to all transportation system users. It also represents users of a public transportation system and addresses interfaces these users have within a transit vehicle or at transit facilities such as roadside stops and transit centers.

Includes Functional Objects:

Functional Object Description Physical Object
Personal Trip Planning and Route Guidance 'Personal Trip Planning and Route Guidance' provides a personalized trip plan to the traveler. The trip plan is calculated based on preferences and constraints supplied by the traveler and provided to the traveler for confirmation. Coordination may continue during the trip so that the route plan can be modified to account for new information. Many equipment configurations are possible including systems that provide a basic trip plan to the traveler as well as more sophisticated systems that can provide transition by transition guidance to the traveler along a multi-modal route with transfers. Devices represented by this functional object include desktop computers at home, work, or at major trip generation sites, plus personal devices such as tablets and smart phones. Personal Information Device
TIC Data Collection 'TIC Data Collection' collects transportation-related data from other centers, performs data quality checks on the collected data and then consolidates, verifies, and refines the data and makes it available in a consistent format to applications that support operational data sharing between centers and deliver traveler information to end-users. A broad range of data is collected including traffic and road conditions, transit data, pathway information, emergency information and advisories, weather data, special event information, traveler services, parking, multimodal data, and toll/pricing data. It also shares data with other transportation information centers. Transportation Information Center
TIC Trip Planning 'TIC Trip Planning' provides pre-trip and en route trip planning services for travelers. It receives origin, destination, constraints, and preferences and returns trip plan(s) that meet the supplied criteria. Trip plans may be based on current traffic and road conditions, transit schedule information, and other real-time traveler information. Candidate trip plans are multimodal and may include vehicle, transit, and alternate mode segments (e.g., rail, ferry, bicycle routes, and walkways) based on traveler preferences. It also confirms the trip plan for the traveler and supports reservations and advanced payment for portions of the trip. The trip plan includes specific routing information and instructions for each segment of the trip and may also include information and reservations for additional services (e.g., parking) along the route. Transportation Information Center
Transit Center Operator Assignment 'Transit Center Operator Assignment' automates and supports the assignment of transit vehicle operators to runs. It assigns operators to runs in a fair manner while minimizing labor and overtime services, considering operator preferences and qualifications, and automatically tracking and validating the number of work hours performed by each individual operator. It also provides an exception handling process for the operator assignment function to generate supplemental operator assignments when required by changes during the operating day. Transit Management Center
Transit Center Paratransit Operations 'Transit Center Paratransit Operations' manages demand responsive transit services, including paratransit services. It supports planning and scheduling of these services, allowing paratransit and other demand response transit services to plan efficient routes and better estimate arrival times. It also supports automated dispatch of paratransit vehicles and tracks passenger pick-ups and drop-offs. Customer service operator systems are updated with the most current schedule information. Transit Management Center
Transit Vehicle On-Board Paratransit Operations 'Transit Vehicle On-board Paratransit Operations' forwards paratransit and flexible-route dispatch requests to the operator and forwards acknowledgements to the center. It coordinates with, and assists the operator in managing multi-stop runs associated with demand responsive transit services including paratransit. It collects transit vehicle passenger data and makes it available to the center. Transit Vehicle OBE

Includes Information Flows:

Information Flow Description
current infrastructure restrictions Restrictions levied on transportation asset usage based on infrastructure design, surveys, tests, or analyses. This includes standard facility design height, width, and weight restrictions, special restrictions such as spring weight restrictions, and temporary facility restrictions that are imposed during maintenance and construction.
demand response passenger and use data Data collected on board a demand response vehicle relating to the picking up and discharging of passengers.
demand responsive transit plan Plan regarding overall demand responsive transit schedules and deployment.
demand responsive transit request Request for paratransit support.
host transit vehicle status Information provided to the ITS on-board equipment from other systems on the Transit Vehicle Platform.
incident information Notification of existence of incident and expected severity, location, time and nature of incident. As additional information is gathered and the incident evolves, updated incident information is provided. Incidents include any event that impacts transportation system operation ranging from routine incidents (e.g., disabled vehicle at the side of the road) through large-scale natural or human-caused disasters that involve loss of life, injuries, extensive property damage, and multi-jurisdictional response. This also includes special events, closures, and other planned events that may impact the transportation system.
road network conditions Current and forecasted traffic information, road and weather conditions, and other road network status. Either raw data, processed data, or some combination of both may be provided by this flow. Information on diversions and alternate routes, closures, and special traffic restrictions (lane/shoulder use, weight restrictions, width restrictions, HOV requirements) in effect is included.
roadway maintenance status Summary of maintenance fleet operations affecting the road network. This includes the status of winter maintenance (snow plow schedule and current status).
route assignment Route assignment information for transit vehicle operator.
traffic image meta data Meta data that describes traffic images. Traffic images (video) are in another flow.
traffic images High fidelity, real-time traffic images suitable for surveillance monitoring by the operator or for use in machine vision applications. This flow includes the images. Meta data that describes the images is contained in another flow.
transit and fare schedules Transit service information including routes, schedules, and fare information. This also includes on-demand service information.
transit operations personnel input User input from transit operations personnel including instructions governing service availability, schedules, emergency response plans, transit personnel assignments, transit maintenance requirements, and other inputs that establish general system operating requirements and procedures.
transit operations status Presentation of information to transit operations personnel including accumulated schedule and fare information, ridership and on-time performance information, emergency response plans, transit personnel information, maintenance records, and other information intended to support overall planning and management of a transit property.
transit schedule adherence information Dynamic transit schedule adherence and transit vehicle location information.
transit vehicle operator availability Transit vehicle operator availability data that can be used to develop vehicle operator assignments and detailed operations schedules.
transit vehicle operator display Visual, audible, and tactile outputs to the transit vehicle operator including vehicle surveillance information, alarm information, vehicle system status, information from the operations center, and information indicating the status of all other on-board ITS services.
transit vehicle operator information Transit service instructions, wide area alerts, traffic information, road conditions, and other information for both transit and paratransit operators.
transit vehicle operator input Transit vehicle operator inputs to on-board ITS equipment, including tactile and verbal inputs. Includes authentication information, on-board system control, emergency requests, and fare transaction data.
traveler input User input from a traveler to summon assistance, request travel information, make a reservation, or request any other traveler service.
traveler interface updates Visual or audio information (e.g., routes, messages, guidance, emergency information) that is provided to the traveler.
trip confirmation Acknowledgement by the driver/traveler of acceptance of a trip plan with associated personal and payment information required to confirm reservations. Conversely, this flow may also reject the proposed trip plan. Confirmations include the selected route and subsequent trip confirmation messages will be issued for route changes.
trip feedback Information provided during or at the conclusion of a trip that supports performance monitoring and system optimization. Information provided may include a record of the trip including HOV/HOT lane usage and user provided feedback at the conclusion of the trip.
trip plan A travel itinerary covering single or multimodal travel. The itinerary identifies a route and associated traveler information and instructions identifying recommended trip modes (including indoor and outdoor wayfinding) and transfer information, ride sharing options, and transit and parking reservation information. This flow also includes intermediate information that is provided as the trip plan is interactively created, including identification of alternatives, requests for additional information as well as amenities along the trip.
trip request Request for trip planning services that identifies the trip origin, destination(s), timing, preferences, and constraints. The request may also include the requestor's location or a request for transit and parking reservations, electric charging station access, and ridesharing options associated with the trip. The trip request also covers requests to revise a previously planned trip and interim updates that are provided as the trip is interactively planned.
user profile Information provided to register for a travel service and create a user account. The provided information includes personal identification, traveler preferences (e.g., travel mode, micro-mobility options, accessibility needs, and assistance needs), priorities for the preferences, device information, a user ID and password, and information to support payment transactions, if applicable.
work zone information Summary of maintenance and construction work zone activities affecting the road network including the nature of the maintenance or construction activity, location, impact to the roadway, expected time(s) and duration of impact, anticipated delays, alternate routes, and suggested speed limits. This information may be augmented with images that provide a visual indication of current work zone status and traffic impacts.

Goals and Objectives

Associated Planning Factors and Goals

Planning Factor Goal

Associated Objective Categories

Objective Category

Associated Objectives and Performance Measures

Objective Performance Measure


 
Since the mapping between objectives and service packages is not always straight-forward and often situation-dependent, these mappings should only be used as a starting point. Users should do their own analysis to identify the best service packages for their region.

Needs and Requirements

Need Functional Object Requirement
01 Transit Operations needs to be able to take reservations for demand response trips that include the travelers’ origin, destination, and departure time in order to do demand response scheduling. Personal Trip Planning and Route Guidance 01 The personal traveler interface shall allow a traveler to request and confirm multi-modal route guidance from a specified source to a destination.
03 The personal traveler interface shall forward user preferences, background information, constraints, and payment information to the supplying traveler information center.
TIC Data Collection 04 The center shall collect, process, and store transit routes and schedules, transit transfer options, transit fares, and real-time schedule adherence information.
TIC Trip Planning 07 The center shall generate route plans based on transit services, including fares, schedules, and requirements for travelers with special needs.
12 The center shall use the preferences and constraints specified by the traveler in the trip request to select the most appropriate mode of transport.
13 The center shall provide the capability for the traveler to confirm the proposed trip plan.
Transit Center Paratransit Operations 01 The center shall process trip requests for demand responsive transit services, i.e. paratransit. Sources of the requests may include traveler information service providers.
02 Transit Operations needs to be able to schedule demand response transit vehicles based upon travelers trip requests. Transit Center Operator Assignment 02 The center shall assess the transit vehicle operator's availability based on previous work assignments, accumulated hours, plus health and vacation commitments.
03 The center shall assign transit vehicle operators to transit schedules based on their eligibility, route preferences, seniority, and transit vehicle availability.
04 The center shall provide an interface through which the transit vehicle operator information can be maintained - either from the transit vehicle operator, center personnel, or other functions.
Transit Center Paratransit Operations 03 The center shall generate demand response transit (including paratransit) routes and schedules based on such factors as parameters input by the system operator, what other demand responsive transit schedules have been planned, the availability and location of vehicles, the relevance of any fixed transit routes and schedules, road network information, and incident information.
Transit Vehicle On-Board Paratransit Operations 01 The transit vehicle shall manage data input to sensor(s) on-board a transit vehicle to determine the vehicle's availability for use in demand responsive and flexible-route transit services based on identity, type, and passenger capacity.
03 The transit vehicle shall provide the transit vehicle operator instructions about the demand responsive or flexible-route transit schedule that has been confirmed from the center.
03 Transit Operations needs to provide and update manifests to properly manage demand response transit vehicles based upon traveler requests. Transit Center Operator Assignment 02 The center shall assess the transit vehicle operator's availability based on previous work assignments, accumulated hours, plus health and vacation commitments.
05 The center shall generate supplemental vehicle operator assignments as required due to change events that occur during the operating day.
Transit Center Paratransit Operations 02 The center shall monitor the operational status of the demand response vehicles including status of passenger pick-up and drop-off.
04 The center shall dispatch demand response (paratransit) transit vehicles.
07 The center shall collect the log of passenger boardings and alightings from the paratransit vehicles.
Transit Vehicle On-Board Paratransit Operations 02 The transit vehicle shall receive the status of demand responsive or flexible-route transit schedules and passenger loading from the transit vehicle operator.
04 The transit vehicle shall provide the capability to log passenger boardings and alightings and make passenger use data available to the transit center.
04 Transit Operations needs to be able to monitor the real-time location of demand response transit vehicles. Transit Center Paratransit Operations 06 The center shall disseminate up-to-date schedules and route information to other centers for demand responsive transit services (paratransit).
08 The center shall monitor real time location of demand response vehicles.
05 Transit Operations need to have real time information about the road network in order to increase the effectiveness of operations for demand response transit. Transit Center Paratransit Operations 05 The center shall exchange information with Maintenance and Construction Operations concerning work zones, roadway conditions, asset restrictions, work plans, etc., that affect paratransit operations
09 The center shall receive information from Traffic Operations concerning road network conditions, incidents, and other impacts to the road network used by paratransit operations.

Related Sources

Document Name Version Publication Date
None


Security

In order to participate in this service package, each physical object should meet or exceed the following security levels.

Physical Object Security
Physical Object Confidentiality Integrity Availability Security Class
Basic Transit Vehicle  
Maint and Constr Management Center Low High Moderate Class 3
Personal Information Device Moderate Moderate Moderate Class 2
Traffic Management Center High Moderate Moderate Class 4
Transit Management Center High High Moderate Class 4
Transit Vehicle OBE Moderate Moderate Moderate Class 2
Transportation Information Center Moderate Moderate Moderate Class 2



In order to participate in this service package, each information flow triple should meet or exceed the following security levels.

Information Flow Security
Source Destination Information Flow Confidentiality Integrity Availability
Basis Basis Basis
Basic Transit Vehicle Transit Vehicle OBE host transit vehicle status Moderate Moderate Moderate
This can include some sensitive data. However, other data, such as vehicle location and motion will then be broadcast. There also may be proprietary information included in this. DISC THEA believes this to be LOW: "sensor data is not confidential; harm should not come from seeing status." This is used later on to determine whether a vehicle should request priority at an intersection. If this information is incorrect the vehicle may make false requests. All other flows that use the data from this flow have a MODERATE integrity requirement, therefore, this must also have a MODERATE integrity requirement. DISC: THEA believes this should be HIGH: "sensor data needs to be accurate and should not be tampered with." This information would need to be available immediately for the application to work.DISC: THEA believes this should be HIGH: "sensor data must be consistently available to feed BSMs broadcast at 10Hz, notifications, etc.."
Maint and Constr Management Center Transit Management Center current infrastructure restrictions Low High Moderate
Map data intended for general use by any C-ITS component than needs it. No information here includes PII or anything else that, if viewed by someone other than the participant, would lead to harm. Map data including restriction data is used for a host of application purposes. This widespread use means that any corruption in the data has a widespread and far reaching effect. Occasional outages of this flow will delay updates and lead to a loss of accurate function of some applications. Depending on the application this could be HIGH.
Maint and Constr Management Center Transit Management Center roadway maintenance status Low Moderate Moderate
Roadway maintenance status data is distributed to a host of places including travelers, so there is no justification for obfuscation. Road maintenance data needs to be accurate and available so that the Transit Management Center can make appropriate decisions, such as revised bus routing. Inappropriate decisions may significantly affect traffic and individual travel experiences. Road maintenance data needs to be accurate and available so that the Transit Management Center can make appropriate decisions, such as revised bus routing. Inappropriate decisions may significantly affect traffic and individual travel experiences.
Maint and Constr Management Center Transit Management Center work zone information Low Moderate Moderate
Eventually intended for public distribution, so no need to obfuscate. Information needs to be timely and correct so that appropriate actions are taken on the part of the receiver. Trip plans, corresponding maintenance actions, transit and emergency vehicle routes, etc. Information needs to be timely and correct so that appropriate actions are taken on the part of the receiver. Trip plans, corresponding maintenance actions, transit and emergency vehicle routes, etc.
Personal Information Device Transportation Information Center trip confirmation Moderate Moderate Moderate
Predictive of traveler location, includes traveler identity as well as payment information. A third party with hostile intent toward the traveler could use this information against the traveler. If this data is corrupted, the TIC may not understand the traveler's intent or may not receive correct payment information and not properly serve the traveler. This acknowledgement is part of the real-time feedback for car-pooling services. If this doesn't work, the car-pooling service doesn't work.
Personal Information Device Transportation Information Center trip feedback Moderate Moderate Low
Includes PII including traveler identity, which could be used for identity theft or other crimes. If this data is corrupted, the TIC will not receive the feedback the traveler intended, and fail to react appropriately. Unless feedback mechanisms are seen as a high driver of TIC activities, this can safely be marked LOW. Even if such feedback is high priority, occasional drop outs may be tolerable.
Personal Information Device Transportation Information Center trip request Moderate Moderate Moderate
Predictive of traveler location, includes traveler identity. A third party with hostile intent toward the traveler could use this information against the traveler. If this data is corrupted, the TIC may not understand the traveler's intent and not properly serve the traveler. This flow initiates an car-pooling service. If it doesn't work, the car-pooling service doesn't work.
Personal Information Device Transportation Information Center user profile Moderate Moderate Low
Personal preferences and similar information will be associated with a user id of some kind, which should be protected to avoid identity and related thefts. User configuration information needs to be correct the user is subject to third party manipulation or poor quality of service. Probably many opportunities to exchange this data, and will not need to be done often.
Personal Information Device Traveler traveler interface updates Not Applicable Moderate Moderate
Personalized data that includes directions and guidance for an individual, but eventually evident anyway. Should be accurate as the Traveler will be relying on this information for routing and related choices. Lack of accuracy will result in lack of confidence from the traveler as well as an unsatisfactory trip, leading to a negative feedback spiral. Users expect their devices to work. If information is not presented to the operator, the relevant applications simply won't be used.
Traffic Management Center Transit Management Center incident information High Moderate Moderate
This data contains all of the information regarding the incident. This could include personal information regarding persons involved in the incident. It could also include sensitive information regarding special events or closures. Minor discrepancies in this data should not have a catastrophic effect, but it should be reasonably controlled and accurate. A few missed messages should not have a significant effect. However, most messages should make it through and the TMC should be able to know if the EMC has received a message.
Traffic Management Center Transit Management Center road network conditions Low Moderate Moderate
No harm should come from seeing this data, as it is eventually intended for public consumption. While accuracy of this data is important for decision making purposes, applications should be able to corroborate the data in many instances. Thus MODERATE generally. Depends on the application; if mobility decisions that affect large numbers of travelers are made based on this data, then it is MODERATE. In more modest circumstances, it may be LOW.
Traffic Management Center Transit Management Center traffic image meta data Low Moderate Moderate
Traffic image data is generally intended for public consumption, and in any event is already video captured in the public arena, so this must be LOW. While accuracy of this data is important for decision making purposes, applications should be able to cfunction without it. Thus MODERATE generally. While accuracy of this data is important for decision making purposes, applications should be able to function without it. Thus MODERATE generally.
Traffic Management Center Transit Management Center traffic images Low Moderate Moderate
Traffic image data is generally intended for public consumption, and in any event is already video captured in the public arena, so this must be LOW. While accuracy of this data is important for decision making purposes, applications should be able to cfunction without it. Thus MODERATE generally. While availability of imagery is useful for decision making purposes, applications should be able to cfunction without it. Thus MODERATE generally, though it could be LOW.
Transit Management Center Transit Operations Personnel transit operations status Moderate High High
Backoffice operations flows should have minimal protection from casual viewing, as otherwise imposters could gain illicit control or information that should not be generally available. Backoffice operations flows should generally be correct and available as these are the primary interface between operators and system. Backoffice operations flows should generally be correct and available as these are the primary interface between operators and system.
Transit Management Center Transit Vehicle OBE transit vehicle operator information Low Moderate Moderate
While specifically relevant for transit operations, does not contain any information that would not be disseminated to other channels including the public. The transit vehicle operator will rely on this information to make decisions. Unavailable, Inaccurate or corrupted data will lead to difficulties maintaining vehicle performance (schedule adherence, etc.) The transit vehicle operator will rely on this information to make decisions. Unavailable, Inaccurate or corrupted data will lead to difficulties maintaining vehicle performance (schedule adherence, etc.)
Transit Management Center Transit Vehicle Operator route assignment Moderate High High
Backoffice operations flows should have minimal protection from casual viewing, as otherwise imposters could gain illicit control or information that should not be generally available. Backoffice operations flows should generally be correct and available as these are the primary interface between operators and system. Backoffice operations flows should generally be correct and available as these are the primary interface between operators and system.
Transit Management Center Transportation Information Center demand responsive transit plan Moderate Moderate Moderate
Individual-focused flow, containing the identity of an individual traveler which must be kept confidential. Likely a single individual, which is why MODERATE and not HIGH. Eventually destinated for the traveler requesting service, so needs to be correct and unaltered. Since it contains information the traveler will use to make decisions, needs to be correct. Likely only affects a single individual however, so MODERATE and not HIGH. Needs to arrive to complete an action related to provision of paratransit services to an individual. Not HIGH because focused on a single invdividual.
Transit Management Center Transportation Information Center transit and fare schedules Low Moderate Moderate
Generally, center-originating flows destined for a TIC don't contain any personal or confidential information, and are eventually intended for some kind of public consumption. While accuracy of this data is important for decision making purposes, the greatest impact if manipulated or incorrect data would be financial and likely limited in scope. For example, making all options appear less expensive than an attacker's route of fiduciary interest, driving revenue to his route. This is undesireable and significant, but not catastrophic. Thus MODERATE generally. While accuracy of this data is important for decision making purposes, applications should be able to function without frequent updates. Thus MODERATE generally, though it could be LOW depending on the level of projected updates.
Transit Management Center Transportation Information Center transit schedule adherence information Low Moderate Moderate
Eventually intended for public consumption, so no need to obfuscate. While accuracy of this data is important for decision making purposes, applications should be able to function without it. Thus MODERATE generally. While accuracy of this data is important for decision making purposes, applications should be able to cfunction without it. Thus MODERATE generally.
Transit Operations Personnel Transit Management Center transit operations personnel input Moderate High High
Backoffice operations flows should have minimal protection from casual viewing, as otherwise imposters could gain illicit control or information that should not be generally available. Backoffice operations flows should generally be correct and available as these are the primary interface between operators and system. Backoffice operations flows should generally be correct and available as these are the primary interface between operators and system.
Transit Vehicle OBE Transit Management Center demand response passenger and use data Moderate Moderate Moderate
May include current operational data of the transit vehicle. A cyber-criminal should not generally have information related to the loading of vehicles. Demand responses may not be serviced if this data is unavailable or corrupted. Demand responses may not be serviced if this data is unavailable or corrupted.
Transit Vehicle OBE Transit Vehicle Operator transit vehicle operator display Low Moderate Low
This should not include any sensitive information. It would be possible for a person standing behind the driver to observe the information transmitted. Some minimal guarantee of data integrity is necessary for all C-ITS flows. This entire application should not directly affect the drivers driving habits. The operator should still be slowing and stopping at yellow or red lights, along with observing all other driving regulations. DISC: Original V2I analysis classified this as LOW. Even if the operator is not made aware of the signal preemption, the system should still operate correctly. The operator should be using the traffic lights to influence their decision about whether or not to stop, not the display.
Transit Vehicle Operator Transit Management Center transit vehicle operator availability Moderate Moderate Moderate
PII by definition, including when an operator may be working and when he may not. Will be used to make operator assignments; if this data is corrupted or not available those assignments may be made in error. Will be used to make operator assignments; if this data is corrupted or not available those assignments may be made in error or not include those operators for whom the flow was interrupted.
Transit Vehicle Operator Transit Vehicle OBE transit vehicle operator input Low Moderate Low
This information is transmitted through systems on board the Transit Vehicle. Even if the vehicle were compromised and these communications monitored, most of this information is directly observable. Some minimal guarantee of data integrity is necessary for all C-ITS flows. If this is compromised, it could result in an incorrect signal priority request, which has minimal impact. DISC: Original V2I analysis classified this as LOW. A delay in reporting this may result in a signal priority request not going through, which has minimal impact.
Transportation Information Center Personal Information Device trip plan Moderate Moderate Moderate
Contains information dedicated to a particular user, so should be obfuscated to prevent determination of PII. May also incude payment information. The trip plan will affect the user's interaction with the transit system, and notably can include payment information. If any of this is incorrect, the traveler will be adversely affected. If this is hacked, a traveler may be able to use the system for free. This flow is part of a car-pooling service. If it doesn't work, the car-pooling service doesn't work.
Transportation Information Center Transit Management Center demand responsive transit request Moderate Moderate Moderate
Contains PII of the requestor, and predictive of the requestor's future behavior. This information could be used by an attacker to harm the requestor through a variety of means. Needs to be correct and or the requestor's need will not be serviced. Needs to be correct and or the requestor's need will not be serviced.
Transportation Information Center Transit Management Center trip confirmation Moderate Moderate Moderate
Predictive of traveler location, includes traveler identity as well as payment information. A third party with hostile intent toward the traveler could use this information against the traveler. If this data is corrupted, the TIC may not understand the traveler's intent or may not receive correct payment information and not properly serve the traveler. This acknowledgement is part of the real-time feedback for car-pooling services. If this doesn't work, the car-pooling service doesn't work.
Traveler Personal Information Device traveler input Not Applicable Moderate Low
This data is informing the vehicle of operational information that is relevant to the operation of the vehicle. It should not contain anything sensitive, and does not matter if another person can observe it. While public, information must be correct or travelers may make incorrect decisions with regard to their travel plans. Information is available through other means, though depending on the location this might not always be the case, in which case this would be MODERATE.

Standards

The following table lists the standards associated with physical objects in this service package. For standards related to interfaces, see the specific information flow triple pages. These pages can be accessed directly from the SVG diagram(s) located on the Physical tab, by clicking on each information flow line on the diagram.

NameTitlePhysical Object
ISO 24100 Probe Vehicle Data Protection Intelligent transport systems -- Basic principles for personal data protection in probe vehicle information services Traffic Management Center
Transit Management Center
Transportation Information Center
OpenTripPlanner OpenTripPlanner Transportation Information Center
OSMF OpenstreetMap OpenStreetMap Transportation Information Center
SAE J3361 Antenna requirements V2X Antenna Coverage and Test Requirements for US FHWA Class 1 and Class 3-13 Class Vehicles Transit Vehicle OBE
SAE J5001 OBU Standard Onboard Unit Standard for Connected Vehicles Transit Vehicle OBE




System Requirements

No System Requirements