Parent Service Package: VS19
< < VS19.1 : VS19.2 : VS20.1 > >

VS19.2: C-ITS Communications Implementation

Short range communications is used to provide traffic regulations to vehicles and other users, augmenting the information provided by the METR Distribution Center via wide-area wireless.

Relevant Regions:

Enterprise

Development Stage Roles and Relationships

Installation Stage Roles and Relationships

Operations and Maintenance Stage Roles and Relationships
(hide)

Source Destination Role/Relationship
Connected Vehicle Roadside Equipment MaintainerConnected Vehicle Roadside Equipment Maintains
Connected Vehicle Roadside Equipment ManagerConnected Vehicle Roadside Equipment Manages
Connected Vehicle Roadside Equipment ManagerConnected Vehicle Roadside Equipment Operator System Usage Agreement
Connected Vehicle Roadside Equipment OperatorConnected Vehicle Roadside Equipment Operates
Connected Vehicle Roadside Equipment OwnerConnected Vehicle Roadside Equipment Maintainer System Maintenance Agreement
Connected Vehicle Roadside Equipment OwnerConnected Vehicle Roadside Equipment Manager Operations Agreement
Connected Vehicle Roadside Equipment OwnerDriver Application Usage Agreement
Connected Vehicle Roadside Equipment OwnerMETR Rule-Maker/Agent Application Usage Agreement
Connected Vehicle Roadside Equipment OwnerMETR System Maintainer Maintenance Data Exchange Agreement
Connected Vehicle Roadside Equipment OwnerMETR System Owner Information Provision Agreement
Connected Vehicle Roadside Equipment OwnerMETR System User Service Usage Agreement
Connected Vehicle Roadside Equipment OwnerPersonal Information Device Maintainer Maintenance Data Exchange Agreement
Connected Vehicle Roadside Equipment OwnerPersonal Information Device Owner Expectation of Information Provision
Connected Vehicle Roadside Equipment OwnerPersonal Information Device User Service Usage Agreement
Connected Vehicle Roadside Equipment OwnerTraveler Application Usage Agreement
Connected Vehicle Roadside Equipment OwnerVehicle Maintainer Maintenance Data Exchange Agreement
Connected Vehicle Roadside Equipment OwnerVehicle Owner Expectation of Information Provision
Connected Vehicle Roadside Equipment OwnerVehicle User Service Usage Agreement
Connected Vehicle Roadside Equipment SupplierConnected Vehicle Roadside Equipment Owner Warranty
DriverVehicle Operates
Emergency PersonnelEmergency Vehicle OBE Operates
Emergency Vehicle OBE MaintainerEmergency Vehicle OBE Maintains
Emergency Vehicle OBE ManagerEmergency Personnel System Usage Agreement
Emergency Vehicle OBE ManagerEmergency Vehicle OBE Manages
Emergency Vehicle OBE OwnerDriver Application Usage Agreement
Emergency Vehicle OBE OwnerDriver Vehicle Operating Agreement
Emergency Vehicle OBE OwnerEmergency Vehicle OBE Maintainer System Maintenance Agreement
Emergency Vehicle OBE OwnerEmergency Vehicle OBE Manager Operations Agreement
Emergency Vehicle OBE OwnerPersonal Information Device Maintainer Maintenance Data Exchange Agreement
Emergency Vehicle OBE OwnerPersonal Information Device Owner Expectation of Data Provision
Emergency Vehicle OBE OwnerPersonal Information Device User Service Usage Agreement
Emergency Vehicle OBE OwnerTraveler Application Usage Agreement
Emergency Vehicle OBE OwnerVehicle Maintainer Maintenance Data Exchange Agreement
Emergency Vehicle OBE OwnerVehicle Owner Expectation of Data Provision
Emergency Vehicle OBE OwnerVehicle User Service Usage Agreement
Emergency Vehicle OBE SupplierEmergency Vehicle OBE Owner Warranty
ITS Roadway Equipment MaintainerITS Roadway Equipment Maintains
ITS Roadway Equipment ManagerITS Roadway Equipment Manages
ITS Roadway Equipment ManagerMaint and Constr Field Personnel System Usage Agreement
ITS Roadway Equipment OwnerConnected Vehicle Roadside Equipment Maintainer Maintenance Data Exchange Agreement
ITS Roadway Equipment OwnerConnected Vehicle Roadside Equipment Operator Application Usage Agreement
ITS Roadway Equipment OwnerConnected Vehicle Roadside Equipment Owner Information Exchange and Action Agreement
ITS Roadway Equipment OwnerConnected Vehicle Roadside Equipment User Service Usage Agreement
ITS Roadway Equipment OwnerITS Roadway Equipment Maintainer System Maintenance Agreement
ITS Roadway Equipment OwnerITS Roadway Equipment Manager Operations Agreement
ITS Roadway Equipment SupplierITS Roadway Equipment Owner Warranty
Maint and Constr Center PersonnelMaint and Constr Management Center Operates
Maint and Constr Field PersonnelITS Roadway Equipment Operates
Maint and Constr Management Center MaintainerMaint and Constr Management Center Maintains
Maint and Constr Management Center ManagerMaint and Constr Center Personnel System Usage Agreement
Maint and Constr Management Center ManagerMaint and Constr Management Center Manages
Maint and Constr Management Center OwnerMaint and Constr Management Center Maintainer System Maintenance Agreement
Maint and Constr Management Center OwnerMaint and Constr Management Center Manager Operations Agreement
Maint and Constr Management Center OwnerMETR Rule-Maker/Agent Application Usage Agreement
Maint and Constr Management Center OwnerMETR System Maintainer Maintenance Data Exchange Agreement
Maint and Constr Management Center OwnerMETR System Owner Information Exchange Agreement
Maint and Constr Management Center OwnerMETR System User Service Usage Agreement
Maint and Constr Management Center SupplierMaint and Constr Management Center Owner Warranty
Maint and Constr Vehicle OBE MaintainerMaint and Constr Vehicle OBE Maintains
Maint and Constr Vehicle OBE ManagerMaint and Constr Vehicle OBE Manages
Maint and Constr Vehicle OBE ManagerMaint and Constr Vehicle Operator System Usage Agreement
Maint and Constr Vehicle OBE OwnerDriver Application Usage Agreement
Maint and Constr Vehicle OBE OwnerDriver Vehicle Operating Agreement
Maint and Constr Vehicle OBE OwnerMaint and Constr Vehicle OBE Maintainer System Maintenance Agreement
Maint and Constr Vehicle OBE OwnerMaint and Constr Vehicle OBE Manager Operations Agreement
Maint and Constr Vehicle OBE OwnerPersonal Information Device Maintainer Maintenance Data Exchange Agreement
Maint and Constr Vehicle OBE OwnerPersonal Information Device Owner Expectation of Data Provision
Maint and Constr Vehicle OBE OwnerPersonal Information Device User Service Usage Agreement
Maint and Constr Vehicle OBE OwnerTraveler Application Usage Agreement
Maint and Constr Vehicle OBE OwnerVehicle Maintainer Maintenance Data Exchange Agreement
Maint and Constr Vehicle OBE OwnerVehicle Owner Expectation of Data Provision
Maint and Constr Vehicle OBE OwnerVehicle User Service Usage Agreement
Maint and Constr Vehicle OBE SupplierMaint and Constr Vehicle OBE Owner Warranty
Maint and Constr Vehicle OperatorMaint and Constr Vehicle OBE Operates
METR Distribution Center MaintainerMETR Distribution Center Maintains
METR Distribution Center ManagerMETR Distribution Center Manages
METR Distribution Center ManagerMETR Distribution Center Operator System Usage Agreement
METR Distribution Center OperatorMETR Distribution Center Operates
METR Distribution Center OwnerDriver Application Usage Agreement
METR Distribution Center OwnerMETR Distribution Center Maintainer System Maintenance Agreement
METR Distribution Center OwnerMETR Distribution Center Manager Operations Agreement
METR Distribution Center OwnerMETR Rule-Maker/Agent Application Usage Agreement
METR Distribution Center OwnerMETR System Maintainer Maintenance Data Exchange Agreement
METR Distribution Center OwnerMETR System Owner Information Exchange Agreement
METR Distribution Center OwnerMETR System User Service Usage Agreement
METR Distribution Center OwnerOther METR Distribution Centers Maintainer Maintenance Data Exchange Agreement
METR Distribution Center OwnerOther METR Distribution Centers Operator Application Usage Agreement
METR Distribution Center OwnerOther METR Distribution Centers Owner Information Exchange Agreement
METR Distribution Center OwnerOther METR Distribution Centers User Service Usage Agreement
METR Distribution Center OwnerPersonal Information Device Maintainer Maintenance Data Exchange Agreement
METR Distribution Center OwnerPersonal Information Device Owner Information Provision Agreement
METR Distribution Center OwnerPersonal Information Device User Service Usage Agreement
METR Distribution Center OwnerTraveler Application Usage Agreement
METR Distribution Center OwnerVehicle Maintainer Maintenance Data Exchange Agreement
METR Distribution Center OwnerVehicle Owner Information Provision Agreement
METR Distribution Center OwnerVehicle User Service Usage Agreement
METR Distribution Center SupplierMETR Distribution Center Owner Warranty
METR Rule-Maker/AgentMETR System Operates
METR System MaintainerMETR System Maintains
METR System ManagerMETR Rule-Maker/Agent System Usage Agreement
METR System ManagerMETR System Manages
METR System OwnerConnected Vehicle Roadside Equipment Maintainer Maintenance Data Exchange Agreement
METR System OwnerConnected Vehicle Roadside Equipment Operator Application Usage Agreement
METR System OwnerConnected Vehicle Roadside Equipment Owner Information Exchange Agreement
METR System OwnerConnected Vehicle Roadside Equipment User Service Usage Agreement
METR System OwnerEmergency Personnel Application Usage Agreement
METR System OwnerEmergency Vehicle OBE Maintainer Maintenance Data Exchange Agreement
METR System OwnerEmergency Vehicle OBE Owner Information Provision Agreement
METR System OwnerEmergency Vehicle OBE User Service Usage Agreement
METR System OwnerMaint and Constr Center Personnel Application Usage Agreement
METR System OwnerMaint and Constr Management Center Maintainer Maintenance Data Exchange Agreement
METR System OwnerMaint and Constr Management Center Owner Information Exchange Agreement
METR System OwnerMaint and Constr Management Center User Service Usage Agreement
METR System OwnerMaint and Constr Vehicle OBE Maintainer Maintenance Data Exchange Agreement
METR System OwnerMaint and Constr Vehicle OBE Owner Information Provision Agreement
METR System OwnerMaint and Constr Vehicle OBE User Service Usage Agreement
METR System OwnerMaint and Constr Vehicle Operator Application Usage Agreement
METR System OwnerMETR Distribution Center Maintainer Maintenance Data Exchange Agreement
METR System OwnerMETR Distribution Center Operator Application Usage Agreement
METR System OwnerMETR Distribution Center Owner Information Exchange Agreement
METR System OwnerMETR Distribution Center User Service Usage Agreement
METR System OwnerMETR System Maintainer System Maintenance Agreement
METR System OwnerMETR System Manager Operations Agreement
METR System OwnerNon-METR Distribution Center Maintainer Maintenance Data Exchange Agreement
METR System OwnerNon-METR Distribution Center Operator Application Usage Agreement
METR System OwnerNon-METR Distribution Center Owner Information Exchange Agreement
METR System OwnerNon-METR Distribution Center User Service Usage Agreement
METR System OwnerOther METR Systems Maintainer Maintenance Data Exchange Agreement
METR System OwnerOther METR Systems Operator Application Usage Agreement
METR System OwnerOther METR Systems Owner Information Exchange Agreement
METR System OwnerOther METR Systems User Service Usage Agreement
METR System SupplierMETR System Owner Warranty
Non-METR Distribution Center MaintainerNon-METR Distribution Center Maintains
Non-METR Distribution Center ManagerNon-METR Distribution Center Manages
Non-METR Distribution Center ManagerNon-METR Distribution Center Operator System Usage Agreement
Non-METR Distribution Center OperatorNon-METR Distribution Center Operates
Non-METR Distribution Center OwnerMETR Rule-Maker/Agent Application Usage Agreement
Non-METR Distribution Center OwnerMETR System Maintainer Maintenance Data Exchange Agreement
Non-METR Distribution Center OwnerMETR System Owner Information Exchange Agreement
Non-METR Distribution Center OwnerMETR System User Service Usage Agreement
Non-METR Distribution Center OwnerNon-METR Distribution Center Maintainer System Maintenance Agreement
Non-METR Distribution Center OwnerNon-METR Distribution Center Manager Operations Agreement
Non-METR Distribution Center SupplierNon-METR Distribution Center Owner Warranty
Other METR Distribution Centers MaintainerOther METR Distribution Centers Maintains
Other METR Distribution Centers ManagerOther METR Distribution Centers Manages
Other METR Distribution Centers ManagerOther METR Distribution Centers Operator System Usage Agreement
Other METR Distribution Centers OperatorOther METR Distribution Centers Operates
Other METR Distribution Centers OwnerMETR Distribution Center Maintainer Maintenance Data Exchange Agreement
Other METR Distribution Centers OwnerMETR Distribution Center Operator Application Usage Agreement
Other METR Distribution Centers OwnerMETR Distribution Center Owner Information Exchange Agreement
Other METR Distribution Centers OwnerMETR Distribution Center User Service Usage Agreement
Other METR Distribution Centers OwnerOther METR Distribution Centers Maintainer System Maintenance Agreement
Other METR Distribution Centers OwnerOther METR Distribution Centers Manager Operations Agreement
Other METR Distribution Centers SupplierOther METR Distribution Centers Owner Warranty
Other METR Systems MaintainerOther METR Systems Maintains
Other METR Systems ManagerOther METR Systems Manages
Other METR Systems ManagerOther METR Systems Operator System Usage Agreement
Other METR Systems OperatorOther METR Systems Operates
Other METR Systems OwnerMETR Rule-Maker/Agent Application Usage Agreement
Other METR Systems OwnerMETR System Maintainer Maintenance Data Exchange Agreement
Other METR Systems OwnerMETR System Owner Information Exchange Agreement
Other METR Systems OwnerMETR System User Service Usage Agreement
Other METR Systems OwnerOther METR Systems Maintainer System Maintenance Agreement
Other METR Systems OwnerOther METR Systems Manager Operations Agreement
Other METR Systems SupplierOther METR Systems Owner Warranty
Personal Information Device MaintainerPersonal Information Device Maintains
Personal Information Device ManagerPersonal Information Device Manages
Personal Information Device ManagerTraveler System Usage Agreement
Personal Information Device OwnerMETR Rule-Maker/Agent Application Usage Agreement
Personal Information Device OwnerMETR System Maintainer Maintenance Data Exchange Agreement
Personal Information Device OwnerMETR System Owner Information Exchange Agreement
Personal Information Device OwnerMETR System User Service Usage Agreement
Personal Information Device OwnerPersonal Information Device Maintainer System Maintenance Agreement
Personal Information Device OwnerPersonal Information Device Manager Operations Agreement
Personal Information Device SupplierPersonal Information Device Owner Warranty
TravelerPersonal Information Device Operates
Vehicle MaintainerVehicle Maintains
Vehicle ManagerDriver System Usage Agreement
Vehicle ManagerVehicle Manages
Vehicle OwnerMETR Rule-Maker/Agent Application Usage Agreement
Vehicle OwnerMETR System Maintainer Maintenance Data Exchange Agreement
Vehicle OwnerMETR System Owner Expectation of Data Provision
Vehicle OwnerMETR System User Service Usage Agreement
Vehicle OwnerVehicle Maintainer System Maintenance Agreement
Vehicle OwnerVehicle Manager Operations Agreement
Vehicle SupplierVehicle Owner Warranty

Functional

This service package includes the following Functional View PSpecs:

Physical Object Functional Object PSpec Number PSpec Name
Connected Vehicle Roadside Equipment RSE METR Emergent Information Dissemination 1.1.1.6 Collect Vehicle Roadside Safety Data
6.7.3.3 Provide Short Range Traveler Information
6.7.3.5 Determine Roadside Emergent Traffic Regulations
9.2.3.8 Collect Connected Vehicle Field Equipment Status
Emergency Vehicle OBE EV METR Emergent Information Dissemination 5.3.3 Provide Emergency Vehicle Location
5.3.5 Provide Emergency Personnel Interface
ITS Roadway Equipment Roadway Field Device Support 1.1.1.1 Process Traffic Sensor Data
1.1.1.3 Process Environmental Sensor Data
1.1.1.4 Manage Data Collection and Monitoring
Maint and Constr Management Center MCM METR Rule Installation 9.2.2 Status Current M&C Activities and Transportation Infrastructure
9.2.5 Provide M&C Center Personnel Interface for Maint
9.2.6.6 Manage Implementation of Traffic Regulations and Controls
Maint and Constr Vehicle OBE MCV METR Emergent Information Dissemination 9.1.2 Collect M&C Vehicle Data On-Board
9.1.6 Provide M&C Vehicle Operator Interface for Maint
9.3.1.2 Operate WZ Devices On-Board
9.3.2.4 Provide M&C Field Personnel Interface for Work Zones
METR Distribution Center MDC METR Collection 1.8.2.2 Collect Traffic Regulation Data for Distribution
MDC METR Discrepancy Management 1.8.3.2 Manage Discrepancies in Traffic Regulation Distribution
MDC METR Dissemination 1.8.2.3 Provide Travel Regulations Information
METR System METR Discrepancy Handling 1.8.3.1 Handle Traffic Regulation Discrepancies
1.8.4 Provide Operator Interface for Traffic Regulation
1.8.5 Coordinate with Other Rule Managers
METR Localized Distribution 1.8.2.1 Manage Direct Traffic Regulation Distribution
1.8.4 Provide Operator Interface for Traffic Regulation
1.8.5 Coordinate with Other Rule Managers
METR Regulation Management 1.8.1 Collect and Manage Traffic Regulations
1.8.4 Provide Operator Interface for Traffic Regulation
1.8.5 Coordinate with Other Rule Managers
Personal Information Device Personal METR Management 6.8.1.1.1 Determine Personal Portable Device Guidance Method
6.8.1.1.2 Provide Personal Portable Device Dynamic Guidance
6.8.3.2 Provide Traveler with Personal Travel Information
6.8.3.6 Provide Personal Safety Messages
6.8.3.9 Manage Personal Traffic Rules
Vehicle Vehicle METR Management 3.2.3.1 Provide Command Interface
6.7.1.3 Process Vehicle Location Data
6.7.3.1 Provide Driver with Personal Travel Information
6.7.3.2 Provide Driver Information Interface
6.7.3.4 Manage Vehicle Traffic Rules

Physical

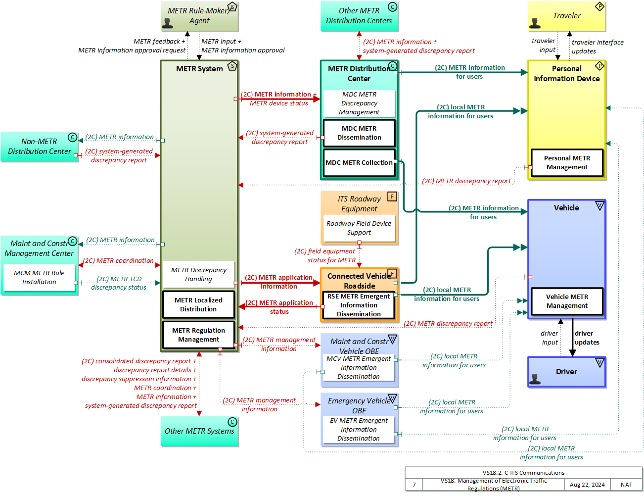
The physical diagram can be viewed in SVG or PNG format and the current format is SVG.
SVG Diagram
PNG Diagram


Display Legend in SVG or PNG

Includes Physical Objects:

Physical Object Class Description
Connected Vehicle Roadside Equipment Field 'Connected Vehicle Roadside Equipment' (CV RSE) represents the Connected Vehicle roadside devices (i.e., Roadside Units (RSUs)) equipped with short range wireless (SRW) communications technology, as well as any other supporting equipment that leverage the RSU and are not described by other objects (e.g., a local roadside processor). CVRSE are used to send messages to, and receive messages from, nearby vehicles and personal devices equipped with compatible communications technology. Communications with adjacent field equipment and back office centers that monitor and control the RSE are also supported. This device operates from a fixed position and may be permanently deployed or a portable device that is located temporarily in the vicinity of a traffic incident, road construction, or a special event. It includes a processor, data storage, and communications capabilities that support secure communications with passing vehicles, other field equipment, and centers.
Driver Vehicle The 'Driver' represents the person that operates a vehicle on the roadway. Included are operators of private, transit, commercial, and emergency vehicles where the interactions are not particular to the type of vehicle (e.g., interactions supporting vehicle safety applications). The Driver originates driver requests and receives driver information that reflects the interactions which might be useful to all drivers, regardless of vehicle classification. Information and interactions which are unique to drivers of a specific vehicle type (e.g., fleet interactions with transit, commercial, or emergency vehicle drivers) are covered by separate objects.
Emergency Vehicle OBE Vehicle The 'Emergency Vehicle On-Board Equipment' (OBE) resides in an emergency vehicle and provides the processing, storage, and communications functions that support public safety-related connected vehicle applications. It represents a range of vehicles including those operated by police, fire, and emergency medical services. In addition, it represents other incident response vehicles including towing and recovery vehicles and freeway service patrols. It includes two-way communications to support coordinated response to emergencies. A separate 'Vehicle OBE' physical object supports the general vehicle safety and driver information capabilities that apply to all vehicles, including emergency vehicles. The Emergency Vehicle OBE supplements these general capabilities with capabilities that are specific to emergency vehicles.
ITS Roadway Equipment Field 'ITS Roadway Equipment' represents the ITS equipment that is distributed on and along the roadway that monitors and controls traffic and monitors and manages the roadway. This physical object includes traffic detectors, environmental sensors, traffic signals, highway advisory radios, dynamic message signs, CCTV cameras and video image processing systems, grade crossing warning systems, and ramp metering systems. Lane management systems and barrier systems that control access to transportation infrastructure such as roadways, bridges and tunnels are also included. This object also provides environmental monitoring including sensors that measure road conditions, surface weather, and vehicle emissions. Work zone systems including work zone surveillance, traffic control, driver warning, and work crew safety systems are also included.
Maint and Constr Management Center Center The 'Maint and Constr Management Center' monitors and manages roadway infrastructure construction and maintenance activities. Representing both public agencies and private contractors that provide these functions, this physical object manages fleets of maintenance, construction, or special service vehicles (e.g., snow and ice control equipment). The physical object receives a wide range of status information from these vehicles and performs vehicle dispatch, routing, and resource management for the vehicle fleets and associated equipment. The physical object participates in incident response by deploying maintenance and construction resources to an incident scene, in coordination with other center physical objects. The physical object manages equipment at the roadside, including environmental sensors and automated systems that monitor and mitigate adverse road and surface weather conditions. It manages the repair and maintenance of both non-ITS and ITS equipment including the traffic controllers, detectors, dynamic message signs, signals, and other equipment associated with the roadway infrastructure. Weather information is collected and fused with other data sources and used to support advanced decision support systems. The physical object remotely monitors and manages ITS capabilities in work zones, gathering, storing, and disseminating work zone information to other systems. It manages traffic in the vicinity of the work zone and advises drivers of work zone status (either directly at the roadside or through an interface with the Transportation Information Center or Traffic Management Center physical objects.) Construction and maintenance activities are tracked and coordinated with other systems, improving the quality and accuracy of information available regarding closures and other roadway construction and maintenance activities.
Maint and Constr Vehicle OBE Vehicle The 'Maint and Constr Vehicle OBE' resides in a maintenance, construction, or other specialized service vehicle or equipment and provides the processing, storage, and communications functions necessary to support highway maintenance and construction. All types of maintenance and construction vehicles are covered, including heavy equipment, supervisory vehicles, unmanned remote controlled field maintenance robots, and sensory platforms that may be wheeled or low altitude aerial vehicles (e.g. drones, balloons). The MCV OBE provides two-way communications between drivers/operators and dispatchers and maintains and communicates current location and status information. A wide range of operational status is monitored, measured, and made available, depending on the specific type of vehicle or equipment. A snow plow for example, would monitor whether the plow is up or down and material usage information. The Maint and Constr Vehicle OBE may also contain capabilities to monitor vehicle systems to support maintenance of the vehicle itself. A separate 'Vehicle OBE' physical object supports the general vehicle safety and driver information capabilities that apply to all vehicles, including maintenance and construction vehicles. The Maint and Constr Vehicle OBE supplements these general capabilities with capabilities that are specific to maintenance and construction vehicles.
METR Distribution Center Center The ‘METR Distribution Center’ manages the collection and dissemination of rules received from one or more METR Regulation Centers and will verify that, holistically, the collective information is trustworthy for subsequent distribution to METR Users. It will accept and respond to requests for METR information from METR Consumer Systems using the provided request criteria. The METR Distribution Center can be distinct from the METR Regulation Center because it will frequently need to collect rules from multiple METR Regulation Centers representing various rule-makers with different jurisdictional authority (e.g., traffic agency vs. environmental agency), in different areas (e.g., neighboring jurisdictional areas), and different levels of government (e.g., federal, state, and local). Likewise, there might be different METR Distribution Centers for different purposes (e.g., one that focuses on mainstream vehicles and another for commercial vehicles). The METR Distribution Center may register its availability as a service, and its associated cyber location information, with the Object Registration and Discovery System (ORDS).
METR Rule-Maker/Agent Support The 'METR Rule-Maker/Agent' represents the entity that has the legal authority to establish and digitally sign approved METR rules. An agent is the person that enters the electronic version of the rule into the METR system.
METR System Support The 'METR System' creates and maintains electronic versions of traffic rules, regulations, ordinances and statutes that have official status and must be understood by all motor vehicle operators and intelligent vehicles that operate at higher automation levels. This system represents multiple authorities that operate at local, regional, state, and national levels and represents organizations that establish, manage, and enact the traffic code. Each electronic rule is approved, signed, and traceable to a specific rule-maker. Rules are independently verified. Any identified or reported rule discrepancies are analyzed, investigated, and addressed.
Non-METR Distribution Center Center A 'Non-METR Distribution Center' will accept METR information and will disseminate the received information to its users using a non-conformant interface.
Other METR Distribution Centers Center
Other METR Systems Center The 'Other METR System' represents...
Personal Information Device Personal The 'Personal Information Device' provides the capability for travelers to receive formatted traveler information wherever they are. Capabilities include traveler information, trip planning, and route guidance. Frequently a smart phone, the Personal Information Device provides travelers with the capability to receive route planning and other personally focused transportation services from the infrastructure in the field, at home, at work, or while en-route. Personal Information Devices may operate independently or may be linked with vehicle on-board equipment. This subsystem also supports safety related services with the capability to broadcast safety messages and initiate a distress signal or request for help.
Traveler Personal The 'Traveler' represents any individual who uses transportation services. The interfaces to the traveler provide general pre-trip and en-route information supporting trip planning, personal guidance, and requests for assistance in an emergency that are relevant to all transportation system users. It also represents users of a public transportation system and addresses interfaces these users have within a transit vehicle or at transit facilities such as roadside stops and transit centers.
Vehicle Vehicle This 'Vehicle' physical object is used to model core capabilities that are common to more than one type of Vehicle. It provides the vehicle-based general sensory, processing, storage, and communications functions that support efficient, safe, and convenient travel. Many of these capabilities (e.g., see the Vehicle Safety service packages) apply to all vehicle types including personal vehicles (including motorcycles), commercial vehicles, emergency vehicles, transit vehicles, and maintenance vehicles. From this perspective, the Vehicle includes the common interfaces and functions that apply to all motorized vehicles. The radio(s) supporting V2V and V2I communications are a key component of the Vehicle. Both one-way and two-way communications options support a spectrum of information services from basic broadcast to advanced personalized information services. Advanced sensors, processors, enhanced driver interfaces, and actuators complement the driver information services so that, in addition to making informed mode and route selections, the driver travels these routes in a safer and more consistent manner. This physical object supports all six levels of driving automation as defined in SAE J3016. Initial collision avoidance functions provide 'vigilant co-pilot' driver warning capabilities. More advanced functions assume limited control of the vehicle to maintain lane position and safe headways. In the most advanced implementations, this Physical Object supports full automation of all aspects of the driving task, aided by communications with other vehicles in the vicinity and in coordination with supporting infrastructure subsystems.

Includes Functional Objects:

Functional Object Description Physical Object
EV METR Emergent Information Dissemination 'EV METR Emergent Information Dissemination' receives emergent rule information directly from collection function(s) and is responsible for notifying any nearby METR Consumer Systems (e.g., vehicles and PIDs) and the relevant Management Center (TMC/EMC/M&CMC) of the emergent rule status. Emergency Vehicle OBE
MCM METR Rule Installation 'MCMC Rule Installation' informs external entities of the installation and maintenance status of the traffic control devices that are associated with each transport rule. Maint and Constr Management Center
MCV METR Emergent Information Dissemination 'MCV METR Emergent Information Dissemination' receives emergent rule information directly from collection function(s) and is responsible for notifying any nearby METR Consumer Systems (e.g., vehicles and PIDs) and the relevant Management Center (TMC/EMC/M&CMC) of the emergent rule status. Maint and Constr Vehicle OBE
MDC METR Collection 'MDC METR Collection' receives METR information directly from METR translation function(s) and performs completeness and consistency checks to ensure each rule is fully defined and to identify any conflicts or discrepancies among the received rules. Any errors or warnings that are generated are sent to the provider of that content. The METR Collection function maintains and manages the consolidated information and provides the approved and signed content to METR dissemination functions. METR Distribution Center
MDC METR Discrepancy Management 'MDC METR Discrepancy Management' receives consolidated discrepancy reports from METR Discrepancy Handling Centers and respectively processes each constituent discrepancy. It also handles sending requests for discrepancy details on behalf of the Rule Translator Agent. METR Distribution Center
MDC METR Dissemination 'MDC METR Dissemination' receives rule information directly from collection function(s) and is responsible for notifying all requesting receivers (e.g., Vehicle OBEs, PIDs) of all rules that meet their relevancy criteria. METR Distribution Center
METR Discrepancy Handling 'METR Discrepancy Handling' receives reports of discrepancies in rules. It will perform a numerical analysis of discrepancy count vs. time for any given rule, and when warranted, report those rules with sufficient discrepancy reports to justify further investigation. Anonymity for the user that reports the issue is preserved. It notifies affected parties about the existence of a discrepancy report. For example, the original equipment manufacturer (OEM) for a vehicle model that repeatedly incorrectly reports discrepancies should be notified of the problem in its discrepancy reporting logic. METR System
METR Localized Distribution 'METR Localized Distribution' receives emergent rule information and notifies relevant management centers to support local distribution using maintenance and emergency vehicles in the relevant area to distribute emergent rule information. It also uses Connected Vehicle Roadside Equipment to distribute emergent rules relevant to a particular location using short range communications. METR System
METR Regulation Management 'METR Regulation Management' creates and maintains electronic versions of transport rules for eventual consumption by traveler systems and other interested parties. Once approved, each rule is signed and traceable to a specific Rule-Maker. Depending on local policies and division of labor, METR Regulation might need to coordinate with METR Verification, a Maintenance and Construction Management System, and METR Discrepancy Handling. Approved rules are shared with METR Distribution Centers for broad distribution within the relevant jurisdiction(s). METR System
Personal METR Management 'Personal METR Management' requests and receives METR information and performs completeness and consistency checks to ensure each rule is fully defined and to identify any conflicts or discrepancies among the received rules. It combines the currently relevant rules from METR with supporting data (e.g., from on-board sensors, from V2X exchanges) to develop a complete picture of the rules that are currently active and presents valid rules to the user. If discrepancies are detected, a discrepancy report is transmitted. Personal Information Device
Roadway Field Device Support 'Roadway Field Device Support' monitors the operational status of field devices and detects and reports fault conditions. Consolidated operational status (device status, configuration, and fault information) are reported for resolution and repair. A local interface is provided to field personnel for local monitoring and diagnostics, supporting field maintenance, upgrade, repair, and replacement of field devices. ITS Roadway Equipment
RSE METR Emergent Information Dissemination 'RSE METR Emergent Information Dissemination' receives emergent rule information directly from collection function(s) and is responsible for notifying any nearby METR Consumer Systems (e.g., vehicles and PIDs) and the relevant Management Center (TMC/EMC/M&CMC) of the emergent rule status. Connected Vehicle Roadside Equipment
Vehicle METR Management 'Vehicle METR Management' requests and receives METR information and performs completeness and consistency checks to ensure each rule is fully defined and to identify any conflicts or discrepancies among the received rules. It combines the currently relevant rules from METR with supporting data (e.g., from on-board sensors, from V2X exchanges) to develop a complete picture of the rules that are currently active and presents valid rules to the driver. If discrepancies are detected, a discrepancy report is transmitted. Vehicle

Includes Information Flows:

Information Flow Description
consolidated discrepancy report This flow allows the METR Discrepancy Handling Center to send consolidated discrepancy reports to the intended destination. The consolidated reports are sent when conditions, as defined by local policies, are met (e.g., a sufficient number of reports have been received). The destination might be another METR Discrepancy Handing Center (e.g., an OEM sending data to a governmental handling system) but eventually, the consolidated reports are sent to the relevant METR Regulation Center.
discrepancy report details While investigating a consolidated discrepancy report, a translator agent might wish to see additional details (e.g., specifics about the time of each report, images included in the report). If so, they can make a request and obtain the discrepancy report details flow. Additionally, discrepancy report details can be transferred between METR Discrepancy Handling Centers.
discrepancy suppression information Once a METR Regulation Center has been alerted to a discrepancy, it may wish to suppress further notices in one of two ways. If it still wants vehicles to gather data but for that data not to be submitted except on request, it can use discrepancy suppression info flow to prevent METR Discrepancy Handling Centers from issuing consolidated discrepancy reports (but the newly gathered information is still available through the detailed flow). Alternatively, the METR Regulation Center can revise the associated rule meta-data to inform vehicles that a discrepancy with the rule is already known and that discrepancy reports should not be provided for the rule. This mechanism uses the centralized and localized rule distribution services. Furthermore, the METR Regulation Center may wish to inform other METR Discrepancy Handling Centers to correspondingly suppress further notices of those suppressed discrepancies.
driver input Driver input to the vehicle on-board equipment including configuration data, settings and preferences, interactive requests, and control commands.
driver updates Information provided to the driver including visual displays, audible information and warnings, and haptic feedback. The updates inform the driver about current conditions, potential hazards, and the current status of vehicle on-board equipment.
field equipment status for METR This flow provides reports from field equipment (sensors, signals, signs, controllers, etc.) indicating current operational status. Certain METR rules and corresponding physical rules will rely on the supporting data provided by field equipment. For example, a roadside sensor can be used to detect precipitation, which might be defined to activate a rule for a lower speed limit. This infrastructure-sourced supporting data can be provided to a CV RSE and then transmitted to METR user systems so that they can become aware of current status of rules.
local METR information for users This flow supports the provision of METR information to METR Consumer Systems based on their proximity to a localized transmitter.
METR application information This flow is used to configure and provision RSE devices to distribute emergent METR rules.
METR application status Rule management application status reported by the RSE. This includes a listing of the details of each emergent rule currently configured within the RSE, whether it is current and being disseminated, and any errors associated with its dissemination.
METR coordination This flow supports the free form exchange of messages, information or data enabling METR components to raise awareness and foster resolution to overlaps, discrepancies or issues that impact METR’s mission to provide trustworthy information to METR users. Also used to resolve interpretation and consistency issues.
METR device status This flow provides the status of RSE-based distribution systems enabling other METR systems to make appropriate decisions about how to disseminate the rules if one or more localized distribution systems become inoperable.
METR discrepancy report The “METR discrepancy report” information flow enables a METR User Device to alert the METR Discrepancy Handing Center of detected discrepancies (e.g., a conflict among METR rules, a conflict between an METR rule and a physical TCD) by issuing a report (e.g., images, OCR data) that identifies the apparent discrepancy in transport-related rules. The discrepancy will indicate the rule identifier(s), type of discrepancy, and supporting evidence to assist in a further, independent investigation. The discrepancy might be between electronic rules or between electronic and physical rules.
METR feedback This flow supports the presentation of issues requiring corrective actions necessary before information entered into a METR Regulation Center, can be approved. This flow can also be used to alert the rule translation agent that the METR Regulation Center has become aware of either a user-identified or system-identified discrepancy with previously distributed METR information which may require corrective actions. METR feedback can also be used to inform the rule translator agent of a newly discovered physical rule for further analysis and approval.
METR information Transport-related regulations, ordinances, statutes, warnings, and advisories that have official status and are legally-binding upon traveling entities (whether human or automated). Each rule is associated with its meaning, associated location(s), and conditional characteristics (e.g., effective times, applicable vehicle classes). This flow supports targeted transfer of rules to end user systems and may be initiated based on a query or pushed in a manner that provides user systems with access to rules that are relevant to their current conditions (e.g., vehicle classification, user classification, location, timeframe). Each rule is associated with an expiration time, after which it is no longer considered fully trustworthy. This flow supports bulk transfer of rules between back-office systems.
METR information approval This flow supports the approval of verified METR information prior to subsequent provision to METR users.
METR information approval request This flow requests the approval of verified METR information prior to provision to METR users.
METR information for users The provision of METR information to METR User Devices based on requested criteria. This includes traffic rules, regulations, ordinances and statutes that have official status and must be understood by all motor vehicle operators and intelligent vehicles that operate at higher automation levels. The flow includes the regulations and the associated locations, effective date and time periods, and applicable vehicle classes. This flow supports targeted transfer of regulations to end user systems and may be initiated based on a query or pushed so that vehicles have access to relevant regulations for their vehicle classification at the current location, date, and timeframe.
METR input This flow supports data entry from a METR Translator Agent that will eventually become METR information.
METR management information If the rule is to be distributed through a specialized vehicle OBE, the METR input device configures and monitors the OBE using the METR management info. While the content of this flow is similar to a combination of the "METR application information" flow and the "METR application status" flow, the mobile nature of the OBE results in different communication characteristics, which results in a different flow.
METR TCD discrepancy status This flow supports reporting of status regarding the maintenance activities related to the response of a reported discrepancy that requires traffic control device maintenance (e.g., replacing a missing sign).
system-generated discrepancy report METR Regulation Centers can learn of discrepancies from METR Distribution Centers or other regulation centers that identify conflicts during their rule verification processes. The system-generated discrepancy report identifies the specific elements of METR information that caused the verification error, including the METR information identifier and the specific issue that caused the problem.
traveler input User input from a traveler to summon assistance, request travel information, make a reservation, or request any other traveler service.
traveler interface updates Visual or audio information (e.g., routes, messages, guidance, emergency information) that is provided to the traveler.

Goals and Objectives

Associated Planning Factors and Goals

Planning Factor Goal

Associated Objective Categories

Objective Category

Associated Objectives and Performance Measures

Objective Performance Measure


 
Since the mapping between objectives and service packages is not always straight-forward and often situation-dependent, these mappings should only be used as a starting point. Users should do their own analysis to identify the best service packages for their region.

Needs and Requirements

Need Functional Object Requirement

Related Sources

Document Name Version Publication Date
None


Security

In order to participate in this service package, each physical object should meet or exceed the following security levels.

Physical Object Security
Physical Object Confidentiality Integrity Availability Security Class
Connected Vehicle Roadside Equipment Moderate High Moderate Class 3
Emergency Vehicle OBE Moderate High Moderate Class 3
ITS Roadway Equipment Moderate High Moderate Class 3
Maint and Constr Management Center Moderate High Moderate Class 3
Maint and Constr Vehicle OBE Moderate High Moderate Class 3
METR Distribution Center Moderate High Moderate Class 3
METR System Moderate High Moderate Class 3
Non-METR Distribution Center Moderate Moderate Moderate Class 2
Other METR Distribution Centers Moderate High Moderate Class 3
Other METR Systems Moderate High Moderate Class 3
Personal Information Device Moderate Moderate Moderate Class 2
Vehicle Moderate Moderate Moderate Class 2



In order to participate in this service package, each information flow triple should meet or exceed the following security levels.

Information Flow Security
Source Destination Information Flow Confidentiality Integrity Availability
Basis Basis Basis
Connected Vehicle Roadside Equipment METR System METR application status Moderate Moderate Low
This information could be of interest to a malicious individual who is attempting to determine the best way to accomplish a crime. As such it would be best to not make it easily accessible. If this is compromised, it could send unnecessary maintenance workers, or cause the appearance of excessive traffic violations, leading to further unnecessary investigation. A delay in reporting this may cause a delay in necessary maintenance, but (a) this is not time-critical and (b) there are other channels for reporting malfunctioning. Additionally, there is a message received notification, which means that RSE can ensure that all intersection safety issues are delivered.
Connected Vehicle Roadside Equipment Personal Information Device local METR information for users Not Applicable High Moderate
This information is intended to be widely distributed and effectively public. This information may be used to guide driver and AV behavior; incorrect or manipulated information could result in a vehicle performing a traffic movement that is not permitted, which in some cases (e.g., right turn on red) could be quite dangerous. While it would be ideal if this information is always available, every user should have a safe fallback approach so the impact of a flow outage could degrade vehicle performance but should not result in significant material loss or safety impact.
Connected Vehicle Roadside Equipment Vehicle local METR information for users Not Applicable High Moderate
This information is intended to be widely distributed and effectively public. This information may be used to guide driver and AV behavior; incorrect or manipulated information could result in a vehicle performing a traffic movement that is not permitted, which in some cases (e.g., right turn on red) could be quite dangerous. While it would be ideal if this information is always available, every user should have a safe fallback approach so the impact of a flow outage could degrade vehicle performance but should not result in significant material loss or safety impact.
Driver Vehicle driver input Moderate High High
Data included in this flow may include origin and destination information, which should be protected from other's viewing as it may compromise the driver's privacy. Commands from from the driver to the vehicle must be correct or the vehicle may behave in an unpredictable and possibly unsafe manner Commands must always be able to be given or the driver has no control.
Emergency Vehicle OBE Personal Information Device local METR information for users Not Applicable High Moderate
This information is intended to be widely distributed and effectively public. This information may be used to guide driver and AV behavior; incorrect or manipulated information could result in a vehicle performing a traffic movement that is not permitted, which in some cases (e.g., right turn on red) could be quite dangerous. While it would be ideal if this information is always available, every user should have a safe fallback approach so the impact of a flow outage could degrade vehicle performance but should not result in significant material loss or safety impact.
Emergency Vehicle OBE Vehicle local METR information for users Not Applicable High Moderate
This information is intended to be widely distributed and effectively public. This information may be used to guide driver and AV behavior; incorrect or manipulated information could result in a vehicle performing a traffic movement that is not permitted, which in some cases (e.g., right turn on red) could be quite dangerous. While it would be ideal if this information is always available, every user should have a safe fallback approach so the impact of a flow outage could degrade vehicle performance but should not result in significant material loss or safety impact.
ITS Roadway Equipment Connected Vehicle Roadside Equipment field equipment status for METR Moderate High Moderate
The operational state of field devices, if known to an attacker or individual with criminal intent, could be used to facilitate the commission of a crime. Individual devices may be more or less important in this context; for example knowing whether a security camera is operating is probably more relevant to the criminal than knowing if the DMS is operating, though the latter could still be useful info. Instances of this flow that are local minimize this risk however, so for these local flows Confidentiality is considered LOW. If incorrect or changed, could lead to in incorrect rule distribution which in turn could lead to incorrect behavior by vehicles receiving the incorrect information. Might be MODERATE in some instances, but rated HIGH because the simplest use cases (e.g. higher speed limits) can lead to dangerous behavior. Must be timely and available for most use cases, but receiving devices must have safe fallbacks anyway and the impact of not having this information is likely not catastrophic.
Maint and Constr Management Center METR System METR coordination Moderate High Moderate
The scope of coordination could expose some of the inner workings that imply policy or technical workings that could be used negatively against METR subsystems. While it would be ideal if METR operations were completely transparent, at least in early phases it is likely that coordination activies are in flux and could be taken out of context. There is no legitimate reason to observe this information regardless. This information may eventually (once it is reconciled throughout the METR system) be used to guide driver and AV behavior; incorrect or manipulated information could result in a vehicle performing a traffic movement that is not permitted, which in some cases (e.g., right turn on red) could be quite dangerous. Discrepancy management should ideally always be functioning, but especially early on as METR deployments evolve, it is unreasonable to expect, and would have minimal impact, if discrepancy related flows were reasonably available. HIGH may be viable in the future, and may be necessary if automated vehicles depend on METR information to be consistently correct at all times.
Maint and Constr Management Center METR System METR TCD discrepancy status Low Moderate Moderate
Related data is generally widely distributed, so it is difficult to justify concealment. Related discrepancy flows are typically MODERATE though, so this could be elevated to homogenize requirements. Road maintenance data needs to be accurate and available so that travelers can make appropriate decisions. Inappropriate decisions may significantly affect traffic and individual travel experiences. Road maintenance data needs to be accurate and available so that other maintenance centers can make appropriate decisions. Inappropriate decisions may significantly affect traffic and individual travel experiences.
Maint and Constr Vehicle OBE Personal Information Device local METR information for users Not Applicable High Moderate
This information is intended to be widely distributed and effectively public. This information may be used to guide driver and AV behavior; incorrect or manipulated information could result in a vehicle performing a traffic movement that is not permitted, which in some cases (e.g., right turn on red) could be quite dangerous. While it would be ideal if this information is always available, every user should have a safe fallback approach so the impact of a flow outage could degrade vehicle performance but should not result in significant material loss or safety impact.
Maint and Constr Vehicle OBE Vehicle local METR information for users Not Applicable High Moderate
This information is intended to be widely distributed and effectively public. This information may be used to guide driver and AV behavior; incorrect or manipulated information could result in a vehicle performing a traffic movement that is not permitted, which in some cases (e.g., right turn on red) could be quite dangerous. While it would be ideal if this information is always available, every user should have a safe fallback approach so the impact of a flow outage could degrade vehicle performance but should not result in significant material loss or safety impact.
METR Distribution Center METR System system-generated discrepancy report Moderate Moderate Moderate
Discrepancy-handling flows may contain a significant amount of discrepancy reporting information, which could imply behavior in the field, actions of rules-agents and other activities that could be leveraged by bad actors. Information contained in this flow will be used to assess the accuracy of existing rules; this will require some process that strips out incorrect reports, but the number of incorrect reports should be minimized to reduce undue processing.` Backoffice discrepancy handling flows should be basically reliable, else the discrepancy handling system will have difficulty functioning, which in turn could lead to negative safety or other impacts in the field.
METR Distribution Center Other METR Distribution Centers METR information Low High Moderate
Since all rules are intended for public/machine consumption, there is little reason to obfuscate the information. Only in the case of an instance of the flow that is targeted to a specific vehicle or class of vehicles might encryption be warranted, as that distribution may imply the behavior or desired action of the target vehicles. Rules could be used to guide vehicle behavior, and if incorrect could lead to vehicles breaking actual rules with potentially highly damaging consequences. Updates are probably infrequent so often this flow can be a less than HIGH availability. In cases of high update (e.g., work zones, incidents), it could be HIGH.
METR Distribution Center Other METR Distribution Centers system-generated discrepancy report Moderate Moderate Moderate
Discrepancy-handling flows may contain a significant amount of discrepancy reporting information, which could imply behavior in the field, actions of rules-agents and other activities that could be leveraged by bad actors. Information contained in this flow will be used to assess the accuracy of existing rules; this will require some process that strips out incorrect reports, but the number of incorrect reports should be minimized to reduce undue processing.` Backoffice discrepancy handling flows should be basically reliable, else the discrepancy handling system will have difficulty functioning, which in turn could lead to negative safety or other impacts in the field.
METR Distribution Center Personal Information Device METR information for users Low High Moderate
Since all rules are intended for public/machine consumption, there is little reason to obfuscate the information. Only in the case of an instance of the flow that is targeted to a specific vehicle or class of vehicles might encryption be warranted, as that distribution may imply the behavior or desired action of the target vehicles. Rules could be used to guide vehicle behavior, and if incorrect could lead to vehicles breaking actual rules with potentially highly damaging consequences. Updates are probably infrequent so often this flow can be a less than HIGH availability. In cases of high update (e.g., work zones, incidents), it could be HIGH.
METR Distribution Center Vehicle METR information for users Low High Moderate
Since all rules are intended for public/machine consumption, there is little reason to obfuscate the information. Only in the case of an instance of the flow that is targeted to a specific vehicle or class of vehicles might encryption be warranted, as that distribution may imply the behavior or desired action of the target vehicles. Rules could be used to guide vehicle behavior, and if incorrect could lead to vehicles breaking actual rules with potentially highly damaging consequences. Updates are probably infrequent so often this flow can be a less than HIGH availability. In cases of high update (e.g., work zones, incidents), it could be HIGH.
METR Rule-Maker/Agent METR System METR information approval Moderate High Moderate
May have some PII for internal actors in the METR system, which should not be observed as they could be used as part of phishing or related attacks. Rules could be used to guide vehicle behavior, and if incorrect could lead to vehicles breaking actual rules with potentially highly damaging consequences. Updates are probably infrequent so often this flow can be a less than HIGH availability. In cases of high update (e.g., work zones, incidents), it could be HIGH.
METR Rule-Maker/Agent METR System METR input Not Applicable High High
System core flows should have some protection from casual viewing, as otherwise imposters could gain illicit control over core equipment. Backoffice operations flows should generally be correct and available as these are the primary interface between operators and system. Backoffice operations flows should generally be correct and available as these are the primary interface between operators and system.
METR System Connected Vehicle Roadside Equipment METR application information Moderate Moderate Low
This information could be of interest to a malicious individual who is attempting to determine the best way to accomplish a crime. As such it would be best to not make it easily accessible. If this is compromised, it could send unnecessary maintenance workers, or cause the appearance of excessive traffic violations, leading to further unnecessary investigation. A delay in reporting this may cause a delay in necessary maintenance, but (a) this is not time-critical and (b) there are other channels for reporting malfunctioning. Additionally, there is a message received notification, which means that RSE can ensure that all intersection safety issues are delivered.
METR System Emergency Vehicle OBE METR management information Moderate High Moderate
This information could be of interest to a malicious individual who is attempting to determine the best way to accomplish a crime. As such it would be best to not make it easily accessible. If this is compromised, it could result in incorrect rule-related information distribution, which could in turn cause a safety or other serious issue. Occasional outages will be inconvenient but in all cases, safe fallbacks should exist.
METR System Maint and Constr Management Center METR coordination Moderate High Moderate
The scope of coordination could expose some of the inner workings that imply policy or technical workings that could be used negatively against METR subsystems. While it would be ideal if METR operations were completely transparent, at least in early phases it is likely that coordination activies are in flux and could be taken out of context. There is no legitimate reason to observe this information regardless. This information may eventually (once it is reconciled throughout the METR system) be used to guide driver and AV behavior; incorrect or manipulated information could result in a vehicle performing a traffic movement that is not permitted, which in some cases (e.g., right turn on red) could be quite dangerous. Discrepancy management should ideally always be functioning, but especially early on as METR deployments evolve, it is unreasonable to expect, and would have minimal impact, if discrepancy related flows were reasonably available. HIGH may be viable in the future, and may be necessary if automated vehicles depend on METR information to be consistently correct at all times.
METR System Maint and Constr Management Center METR information Low High Moderate
Since all rules are intended for public/machine consumption, there is little reason to obfuscate the information. Only in the case of an instance of the flow that is targeted to a specific vehicle or class of vehicles might encryption be warranted, as that distribution may imply the behavior or desired action of the target vehicles. Rules could be used to guide vehicle behavior, and if incorrect could lead to vehicles breaking actual rules with potentially highly damaging consequences. Updates are probably infrequent so often this flow can be a less than HIGH availability. In cases of high update (e.g., work zones, incidents), it could be HIGH.
METR System Maint and Constr Vehicle OBE METR management information Moderate High Moderate
This information could be of interest to a malicious individual who is attempting to determine the best way to accomplish a crime. As such it would be best to not make it easily accessible. If this is compromised, it could result in incorrect rule-related information distribution, which could in turn cause a safety or other serious issue. Occasional outages will be inconvenient but in all cases, safe fallbacks should exist.
METR System METR Distribution Center METR device status Moderate Moderate Moderate
Device status information should be concealed, as an unauthorized observer could use this to reverse engineer device control systems. Device status information needs to be available and correct, or the controlling system may take inappropriate maintenance action, costing time and money. Device status information needs to be available and correct, or the controlling system may take inappropriate maintenance action, costing time and money.
METR System METR Distribution Center METR information Low High Moderate
Since all rules are intended for public/machine consumption, there is little reason to obfuscate the information. Only in the case of an instance of the flow that is targeted to a specific vehicle or class of vehicles might encryption be warranted, as that distribution may imply the behavior or desired action of the target vehicles. Rules could be used to guide vehicle behavior, and if incorrect could lead to vehicles breaking actual rules with potentially highly damaging consequences. Updates are probably infrequent so often this flow can be a less than HIGH availability. In cases of high update (e.g., work zones, incidents), it could be HIGH.
METR System METR Rule-Maker/Agent METR feedback Moderate Moderate Low
Changes to rules and the information exchanged as part of that process should be held in context; observation by third parties may enable an attack on the rules themselves, and so should be avoided. Changes to rules must be correct as they could have impacts on vehicles and others in the field. While some rules could lower this requirement based on the severity of impact of an alteration in that rule type, in practice this information is likely distributed the same way for every rule type, so default to the most severe requirement. There should be many opportunities to provide this feedback, though as this is a C2C flow there is no practical reason this flow should not be able to easily attain a high availability.
METR System METR Rule-Maker/Agent METR information approval request Moderate High Moderate
May have some PII for internal actors in the METR system, which should not be observed as they could be used as part of phishing or related attacks. Rules could be used to guide vehicle behavior, and if incorrect could lead to vehicles breaking actual rules with potentially highly damaging consequences. Updates are probably infrequent so often this flow can be a less than HIGH availability. In cases of high update (e.g., work zones, incidents), it could be HIGH.
METR System Non-METR Distribution Center METR information Low High Moderate
Since all rules are intended for public/machine consumption, there is little reason to obfuscate the information. Only in the case of an instance of the flow that is targeted to a specific vehicle or class of vehicles might encryption be warranted, as that distribution may imply the behavior or desired action of the target vehicles. Rules could be used to guide vehicle behavior, and if incorrect could lead to vehicles breaking actual rules with potentially highly damaging consequences. Updates are probably infrequent so often this flow can be a less than HIGH availability. In cases of high update (e.g., work zones, incidents), it could be HIGH.
METR System Other METR Systems consolidated discrepancy report Moderate Moderate Moderate
Discrepancy-handling flows may contain a significant amount of discrepancy reporting information, which could imply behavior in the field, actions of rules-agents and other activities that could be leveraged by bad actors. Information contained in this flow will be used to assess the accuracy of existing rules; this will require some process that strips out incorrect reports, but the number of incorrect reports should be minimized to reduce undue processing. Backoffice discrepancy handling flows should be basically reliable, else the discrepancy handling system will have difficulty functioning, which in turn could lead to negative safety or other impacts in the field.
METR System Other METR Systems discrepancy report details Moderate Moderate Moderate
Discrepancy-handling flows may contain a significant amount of discrepancy reporting information, which could imply behavior in the field, actions of rules-agents and other activities that could be leveraged by bad actors. Information contained in this flow will be used to assess the accuracy of existing rules; this will require some process that strips out incorrect reports, but the number of incorrect reports should be minimized to reduce undue processing. Backoffice discrepancy handling flows should be basically reliable, else the discrepancy handling system will have difficulty functioning, which in turn could lead to negative safety or other impacts in the field.
METR System Other METR Systems discrepancy suppression information Moderate Moderate Moderate
Discrepancy-handling flows may contain a significant amount of discrepancy reporting information, which could imply behavior in the field, actions of rules-agents and other activities that could be leveraged by bad actors. Information contained in this flow will be used to assess the accuracy of existing rules; this will require some process that strips out incorrect reports, but the number of incorrect reports should be minimized to reduce undue processing. Backoffice discrepancy handling flows should be basically reliable, else the discrepancy handling system will have difficulty functioning, which in turn could lead to negative safety or other impacts in the field.
METR System Other METR Systems METR coordination Moderate High Moderate
The scope of coordination could expose some of the inner workings that imply policy or technical workings that could be used negatively against METR subsystems. While it would be ideal if METR operations were completely transparent, at least in early phases it is likely that coordination activies are in flux and could be taken out of context. There is no legitimate reason to observe this information regardless. This information may eventually (once it is reconciled throughout the METR system) be used to guide driver and AV behavior; incorrect or manipulated information could result in a vehicle performing a traffic movement that is not permitted, which in some cases (e.g., right turn on red) could be quite dangerous. Discrepancy management should ideally always be functioning, but especially early on as METR deployments evolve, it is unreasonable to expect, and would have minimal impact, if discrepancy related flows were reasonably available. HIGH may be viable in the future, and may be necessary if automated vehicles depend on METR information to be consistently correct at all times.
METR System Other METR Systems METR information Low High Moderate
Since all rules are intended for public/machine consumption, there is little reason to obfuscate the information. Only in the case of an instance of the flow that is targeted to a specific vehicle or class of vehicles might encryption be warranted, as that distribution may imply the behavior or desired action of the target vehicles. Rules could be used to guide vehicle behavior, and if incorrect could lead to vehicles breaking actual rules with potentially highly damaging consequences. Updates are probably infrequent so often this flow can be a less than HIGH availability. In cases of high update (e.g., work zones, incidents), it could be HIGH.
METR System Other METR Systems system-generated discrepancy report Moderate Moderate Moderate
Discrepancy-handling flows may contain a significant amount of discrepancy reporting information, which could imply behavior in the field, actions of rules-agents and other activities that could be leveraged by bad actors. Information contained in this flow will be used to assess the accuracy of existing rules; this will require some process that strips out incorrect reports, but the number of incorrect reports should be minimized to reduce undue processing.` Backoffice discrepancy handling flows should be basically reliable, else the discrepancy handling system will have difficulty functioning, which in turn could lead to negative safety or other impacts in the field.
Non-METR Distribution Center METR System system-generated discrepancy report Moderate Moderate Moderate
Discrepancy-handling flows may contain a significant amount of discrepancy reporting information, which could imply behavior in the field, actions of rules-agents and other activities that could be leveraged by bad actors. Information contained in this flow will be used to assess the accuracy of existing rules; this will require some process that strips out incorrect reports, but the number of incorrect reports should be minimized to reduce undue processing.` Backoffice discrepancy handling flows should be basically reliable, else the discrepancy handling system will have difficulty functioning, which in turn could lead to negative safety or other impacts in the field.
Other METR Distribution Centers METR Distribution Center METR information Low High Moderate
Since all rules are intended for public/machine consumption, there is little reason to obfuscate the information. Only in the case of an instance of the flow that is targeted to a specific vehicle or class of vehicles might encryption be warranted, as that distribution may imply the behavior or desired action of the target vehicles. Rules could be used to guide vehicle behavior, and if incorrect could lead to vehicles breaking actual rules with potentially highly damaging consequences. Updates are probably infrequent so often this flow can be a less than HIGH availability. In cases of high update (e.g., work zones, incidents), it could be HIGH.
Other METR Distribution Centers METR Distribution Center system-generated discrepancy report Moderate Moderate Moderate
Discrepancy-handling flows may contain a significant amount of discrepancy reporting information, which could imply behavior in the field, actions of rules-agents and other activities that could be leveraged by bad actors. Information contained in this flow will be used to assess the accuracy of existing rules; this will require some process that strips out incorrect reports, but the number of incorrect reports should be minimized to reduce undue processing. Backoffice discrepancy handling flows should be basically reliable, else the discrepancy handling system will have difficulty functioning, which in turn could lead to negative safety or other impacts in the field.
Other METR Systems METR System consolidated discrepancy report Moderate Moderate Moderate
Discrepancy-handling flows may contain a significant amount of discrepancy reporting information, which could imply behavior in the field, actions of rules-agents and other activities that could be leveraged by bad actors. Information contained in this flow will be used to assess the accuracy of existing rules; this will require some process that strips out incorrect reports, but the number of incorrect reports should be minimized to reduce undue processing. Backoffice discrepancy handling flows should be basically reliable, else the discrepancy handling system will have difficulty functioning, which in turn could lead to negative safety or other impacts in the field.
Other METR Systems METR System discrepancy report details Moderate Moderate Moderate
Discrepancy-handling flows may contain a significant amount of discrepancy reporting information, which could imply behavior in the field, actions of rules-agents and other activities that could be leveraged by bad actors. Information contained in this flow will be used to assess the accuracy of existing rules; this will require some process that strips out incorrect reports, but the number of incorrect reports should be minimized to reduce undue processing. Backoffice discrepancy handling flows should be basically reliable, else the discrepancy handling system will have difficulty functioning, which in turn could lead to negative safety or other impacts in the field.
Other METR Systems METR System discrepancy suppression information Moderate Moderate Moderate
Discrepancy-handling flows may contain a significant amount of discrepancy reporting information, which could imply behavior in the field, actions of rules-agents and other activities that could be leveraged by bad actors. Information contained in this flow will be used to assess the accuracy of existing rules; this will require some process that strips out incorrect reports, but the number of incorrect reports should be minimized to reduce undue processing. Backoffice discrepancy handling flows should be basically reliable, else the discrepancy handling system will have difficulty functioning, which in turn could lead to negative safety or other impacts in the field.
Other METR Systems METR System METR coordination Moderate High Moderate
The scope of coordination could expose some of the inner workings that imply policy or technical workings that could be used negatively against METR subsystems. While it would be ideal if METR operations were completely transparent, at least in early phases it is likely that coordination activies are in flux and could be taken out of context. There is no legitimate reason to observe this information regardless. This information may eventually (once it is reconciled throughout the METR system) be used to guide driver and AV behavior; incorrect or manipulated information could result in a vehicle performing a traffic movement that is not permitted, which in some cases (e.g., right turn on red) could be quite dangerous. Discrepancy management should ideally always be functioning, but especially early on as METR deployments evolve, it is unreasonable to expect, and would have minimal impact, if discrepancy related flows were reasonably available. HIGH may be viable in the future, and may be necessary if automated vehicles depend on METR information to be consistently correct at all times.
Other METR Systems METR System METR information Low High Moderate
Since all rules are intended for public/machine consumption, there is little reason to obfuscate the information. Only in the case of an instance of the flow that is targeted to a specific vehicle or class of vehicles might encryption be warranted, as that distribution may imply the behavior or desired action of the target vehicles. Rules could be used to guide vehicle behavior, and if incorrect could lead to vehicles breaking actual rules with potentially highly damaging consequences. Updates are probably infrequent so often this flow can be a less than HIGH availability. In cases of high update (e.g., work zones, incidents), it could be HIGH.
Other METR Systems METR System system-generated discrepancy report Moderate Moderate Moderate
Discrepancy-handling flows may contain a significant amount of discrepancy reporting information, which could imply behavior in the field, actions of rules-agents and other activities that could be leveraged by bad actors. Information contained in this flow will be used to assess the accuracy of existing rules; this will require some process that strips out incorrect reports, but the number of incorrect reports should be minimized to reduce undue processing.` Backoffice discrepancy handling flows should be basically reliable, else the discrepancy handling system will have difficulty functioning, which in turn could lead to negative safety or other impacts in the field.
Personal Information Device METR System METR discrepancy report Moderate Moderate Low
Will include some artifact indicating the identity of the reporter; while this could be a pseudonym, it could eventually be associated with the reporter. There is no good reason for discrepancy reporters to be observed by anyone outside the METR system. Information contained in this flow will be used to assess the accuracy of existing rules; this will require some process that strips out incorrect reports, but the number of incorrect reports should be minimized to reduce undue processing. There should be many opportunities to provide discrepancy reports, so there is no pressing need for a requirement above LOW.
Personal Information Device Traveler traveler interface updates Not Applicable Moderate Moderate
Personalized data that includes directions and guidance for an individual, but eventually evident anyway. Should be accurate as the Traveler will be relying on this information for routing and related choices. Lack of accuracy will result in lack of confidence from the traveler as well as an unsatisfactory trip, leading to a negative feedback spiral. Users expect their devices to work. If information is not presented to the operator, the relevant applications simply won't be used.
Traveler Personal Information Device traveler input Not Applicable Moderate Low
This data is informing the vehicle of operational information that is relevant to the operation of the vehicle. It should not contain anything sensitive, and does not matter if another person can observe it. While public, information must be correct or travelers may make incorrect decisions with regard to their travel plans. Information is available through other means, though depending on the location this might not always be the case, in which case this would be MODERATE.
Vehicle Driver driver updates Not Applicable Moderate Moderate
This data is informing the driver about the safety of a nearby area. It should not contain anything sensitive, and does not matter if another person can observe it. This is the information that is presented to the driver. If they receive incorrect information, they may act in an unsafe manner. However, there are other indicators that would alert them to any hazards, such as an oncoming vehicle or crossing safety lights. If this information is not made available to the driver, then the system has not operated correctly.
Vehicle METR System METR discrepancy report Moderate Moderate Low
Will include some artifact indicating the identity of the reporter; while this could be a pseudonym, it could eventually be associated with the reporter. There is no good reason for discrepancy reporters to be observed by anyone outside the METR system. Information contained in this flow will be used to assess the accuracy of existing rules; this will require some process that strips out incorrect reports, but the number of incorrect reports should be minimized to reduce undue processing. There should be many opportunities to provide discrepancy reports, so there is no pressing need for a requirement above LOW.

Standards

The following table lists the standards associated with physical objects in this service package. For standards related to interfaces, see the specific information flow triple pages. These pages can be accessed directly from the SVG diagram(s) located on the Physical tab, by clicking on each information flow line on the diagram.

NameTitlePhysical Object
CTI 4001 RSU Roadside Unit (RSU) Standard Connected Vehicle Roadside Equipment
ITE 5301 ATC ITS Cabinet Intelligent Transportation System Standard Specification for Roadside Cabinets ITS Roadway Equipment
NEMA TS 8 Cyber and Physical Security Cyber and Physical Security for Intelligent Transportation Systems ITS Roadway Equipment




System Requirements

No System Requirements