Parent Service Package: TM14
< < TM14.2 : TM14.3 : TM15.1 > >

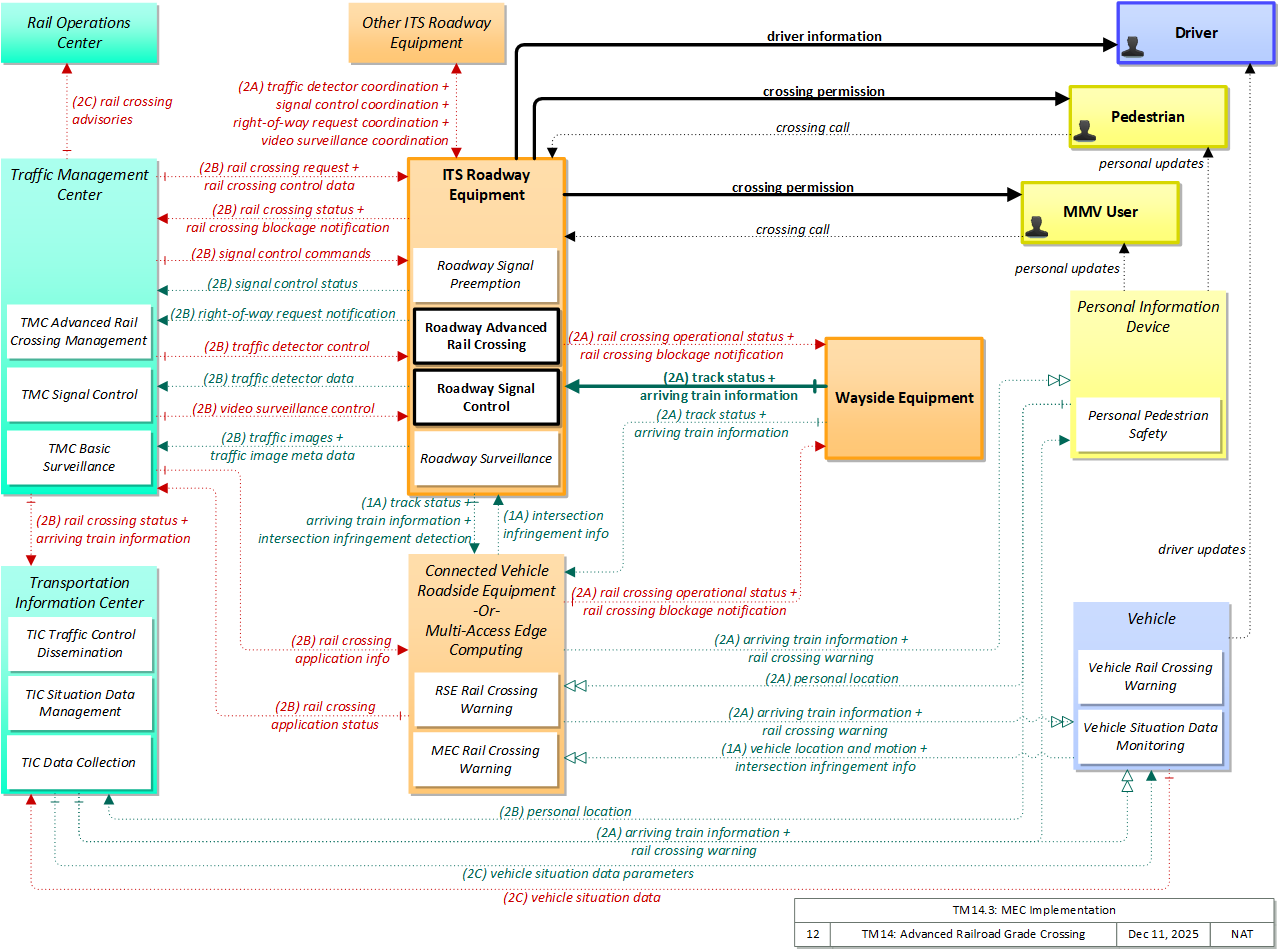
TM14.3: MEC Implementation

MEC devices are used to efficiently support local communications between the highway-rail intersection and vehicles in the vicinity using wide area wireless communications.

Relevant Regions:

Enterprise

Development Stage Roles and Relationships

Installation Stage Roles and Relationships

Operations and Maintenance Stage Roles and Relationships
(hide)

Source Destination Role/Relationship

Functional

This service package includes the following Functional View PSpecs:

Physical Object Functional Object PSpec Number PSpec Name
Connected Vehicle Roadside Equipment RSE Rail Crossing Warning 1.1.1.6 Collect Vehicle Roadside Safety Data
1.1.2.6 Process Collected Vehicle Safety Data
1.2.7.15 Process Intersection Safety Data
1.2.7.4 Process In-vehicle Signage Data
1.2.7.7 Process Vehicle Safety and Environmental Data for Output
ITS Roadway Equipment Roadway Advanced Rail Crossing 1.2.7.1 Process Indicator Output Data for Roads
1.6.1.1 Detect Roadway Events
1.6.1.2.4 Provide HSR Device Controls
1.6.1.4.1 Generate Alerts and Advisories
1.6.1.4.3 Report Alerts and Advisories
1.6.1.4.4 Report HRI Status on Approach
1.6.1.5 Detect HRI Hazards
1.6.1.6.1 Close HRI on Detection
1.6.1.6.2 Detect Imminent Vehicle/Train Collision
1.6.1.7.1 Control Traffic Volume at Active HRI
1.6.1.7.2 Close HRI on Command
1.6.3.1 Interact with Wayside Systems
1.6.3.2 Advise and Protect Train Crews
1.6.3.3 Provide ATS Alerts
1.6.5.1 Provide Interactive Interface
Roadway Signal Control 1.1.1.1 Process Traffic Sensor Data
1.2.7.1 Process Indicator Output Data for Roads
1.2.7.13 Provide Device Interface for Field Management Stations
1.2.7.16 Process Signal Control Conflict Monitoring
1.2.7.2 Monitor Roadside Equipment Operation
1.2.7.8 Provide Device Interface to Other Roadway Devices
Roadway Signal Preemption 1.2.7.1 Process Indicator Output Data for Roads
1.2.7.2 Monitor Roadside Equipment Operation
1.2.7.3 Manage Local Signal Priority and Preemption Requests
Roadway Surveillance 1.1.1.1 Process Traffic Sensor Data
1.1.1.7 Process Road User Protection
1.1.2.11 Control Dynamic Lanes
1.2.7.16 Process Signal Control Conflict Monitoring
1.2.7.2 Monitor Roadside Equipment Operation
1.2.7.8 Provide Device Interface to Other Roadway Devices
1.3.1.3 Process Traffic Images
9.3.3.1 Collect Vehicle Speed
Personal Information Device Personal Pedestrian Safety 6.8.1.3 Process Personal Portable Device Location Data
6.8.2.3 Monitor Pedestrian Safety Status
6.8.2.4 Provide Pedestrian Personal Interface
6.8.3.3 Provide Traveler Personal Interface
6.8.3.6 Provide Personal Safety Messages
Traffic Management Center TMC Advanced Rail Crossing Management 1.2.4.4 Output Roadway Information Data
1.2.8 Collect Traffic Field Equipment Fault Data
1.6.2.1 Exchange Data with Rail Operations
1.6.2.2 Manage Alerts and Advisories
1.6.2.3 Manage Rail Traffic Control Data
1.6.4.1 Manage HRI Closures
1.6.4.2 Exchange Data with Traffic Management
TMC Basic Surveillance 1.1.2.1 Process Traffic Data for Storage
1.1.2.2 Process Traffic Data
1.1.2.3 Update Data Source Static Data
1.1.2.5 Process Vehicle Situation Data
1.1.2.8 Process Roadway Environmental Data
1.1.3 Generate Predictive Traffic Model
1.1.4.1 Retrieve Traffic Data
1.1.4.2 Provide Traffic Operations Personnel Traffic Data Interface
1.1.5 Exchange Data with Other Traffic Centers
1.2.6.1 Maintain Traffic and Sensor Static Data
1.2.8 Collect Traffic Field Equipment Fault Data
1.3.1.1 Analyze Traffic Data for Incidents
1.3.2.1 Store Possible Incident Data
1.3.2.5 Provide Current Incidents Store Interface
1.3.2.6 Manage Traffic Routing
1.3.4.2 Provide Traffic Operations Personnel Incident Interface
1.3.4.5 Process Video Data
TMC Signal Control 1.1.2.2 Process Traffic Data
1.1.2.5 Process Vehicle Situation Data
1.1.4.1 Retrieve Traffic Data
1.1.4.4 Manage Traffic Archive Data
1.1.5 Exchange Data with Other Traffic Centers
1.2.1 Select Strategy
1.2.2.2 Determine Indicator State for Road Management
1.2.4.1 Output Control Data for Roads
1.2.6.1 Maintain Traffic and Sensor Static Data
1.2.8 Collect Traffic Field Equipment Fault Data
Transportation Information Center TIC Data Collection 6.2.1 Collect Misc Traveler Information
6.2.2 Collect Traffic Data
6.2.3 Collect Transit Operations Data
6.2.4 Collect Multimodal Data
6.2.5 Collect Situation and Sensor Data From Vehicles
6.2.6 Collect Emergency Traveler Data
6.5.4 Process Travel Services Provider Data
6.6.2.3 Provide Route Segment Data for Other Areas
7.4.2 Collect Price Data for Traveler Information Use
TIC Situation Data Management 6.2.1 Collect Misc Traveler Information
6.2.2 Collect Traffic Data
6.2.5 Collect Situation and Sensor Data From Vehicles
6.5.8 Provide Operational Data for Other Centers
6.5.9 Provide Traveler Alert Interface
6.9 Manage Traveler Info Archive Data
TIC Traffic Control Dissemination 6.2.2 Collect Traffic Data
6.5.1 Provide Broadcast Data Interface
Vehicle Vehicle Rail Crossing Warning 3.1.1 Produce Collision and Crash Avoidance Data
3.1.3 Process Vehicle On-board Data
6.7.1.3 Process Vehicle Location Data
6.7.1.4 Update Vehicle Navigable Map Database
6.7.3.2 Provide Driver Information Interface
Vehicle Situation Data Monitoring 3.1.3 Process Vehicle On-board Data

Physical

The physical diagram can be viewed in SVG or PNG format and the current format is SVG.
SVG Diagram
PNG Diagram


Display Legend in SVG or PNG

Includes Physical Objects:

Physical Object Class Description
Connected Vehicle Roadside Equipment Field 'Connected Vehicle Roadside Equipment' (CV RSE) represents the Connected Vehicle roadside devices (i.e., Roadside Units (RSUs)) equipped with short range wireless (SRW) communications technology, as well as any other supporting equipment that leverage the RSU and are not described by other objects (e.g., a local roadside processor). CVRSE are used to send messages to, and receive messages from, nearby vehicles and personal devices equipped with compatible communications technology. Communications with adjacent field equipment and back office centers that monitor and control the RSE are also supported. This device operates from a fixed position and may be permanently deployed or a portable device that is located temporarily in the vicinity of a traffic incident, road construction, or a special event. It includes a processor, data storage, and communications capabilities that support secure communications with passing vehicles, other field equipment, and centers.
Driver Vehicle The 'Driver' represents the person that operates a vehicle on the roadway. Included are operators of private, transit, commercial, and emergency vehicles where the interactions are not particular to the type of vehicle (e.g., interactions supporting vehicle safety applications). The Driver originates driver requests and receives driver information that reflects the interactions which might be useful to all drivers, regardless of vehicle classification. Information and interactions which are unique to drivers of a specific vehicle type (e.g., fleet interactions with transit, commercial, or emergency vehicle drivers) are covered by separate objects.
ITS Roadway Equipment Field 'ITS Roadway Equipment' represents the ITS equipment that is distributed on and along the roadway that monitors and controls traffic and monitors and manages the roadway. This physical object includes traffic detectors, environmental sensors, traffic signals, highway advisory radios, dynamic message signs, CCTV cameras and video image processing systems, grade crossing warning systems, and ramp metering systems. Lane management systems and barrier systems that control access to transportation infrastructure such as roadways, bridges and tunnels are also included. This object also provides environmental monitoring including sensors that measure road conditions, surface weather, and vehicle emissions. Work zone systems including work zone surveillance, traffic control, driver warning, and work crew safety systems are also included.
MMV User Personal The 'MMV User' represents the person that operates a micromobility vehicle (MMV). Included are cyclists and operators of other low-powered mobility devices such as e-scooters, powered wheelchairs, and power assisted bicycles where the interactions are not particular to the type of vehicle (e.g., interactions supporting vehicle safety applications). The MMV User participates in ITS services that support safe, shared use of the transportation network by motorized and non-motorized transportation modes. Representing those using non-motorized travel modes, and in particular bicyclists that sometimes share motor vehicle lanes, these MMV users provide input (e.g. a call signal requesting right of way at an intersection) and may be detected by ITS services to improve safety. The MMV User originates requests and receives information that reflects the interactions which might be useful to all users, regardless of vehicle type.
Multi-Access Edge Computing Field 'Multi-Access Edge Computing' ((MEC) previously known as mobile edge computing) represents computing devices that operate and are managed like a cloud server, but are deployed at the edge of a network (typically a cellular network, but it could be any network). While not in strict proximity to the transportation network, these systems do benefit from vastly decreased distances to the roadway compared to central systems, and so can provide lower latency than strictly backoffice systems
Other ITS Roadway Equipment Field Representing another set of ITS Roadway Equipment, 'Other ITS Roadway Equipment' supports 'field device' to 'field device' communication and coordination, and provides a source and destination for information that may be exchanged between ITS Roadway Equipment. The interface enables direct coordination between field equipment. Examples include the direct interface between sensors and other roadway devices (e.g., Dynamic Message Signs) and the direct interface between roadway devices (e.g., between a Signal System Master and Signal System Local equipment) or a connection between an arterial signal system master and a ramp meter controller.
Pedestrian Personal The 'Pedestrian' represents a person traveling on foot. Pedestrians participate in ITS services that support safe, shared use of the transportation network. Included are visually impaired travelers who travel through portions of the transportation network and interact with ITS systems. They provide input (e.g. a call signal requesting right of way at an intersection) and may be detected by ITS services to improve safety
Personal Information Device Personal The 'Personal Information Device' provides the capability for travelers to receive formatted traveler information wherever they are. Capabilities include traveler information, trip planning, and route guidance. Frequently a smart phone, the Personal Information Device provides travelers with the capability to receive route planning and other personally focused transportation services from the infrastructure in the field, at home, at work, or while en-route. Personal Information Devices may operate independently or may be linked with vehicle on-board equipment. This subsystem also supports safety related services with the capability to broadcast safety messages and initiate a distress signal or request for help.
Rail Operations Center Center 'Rail Operations Center' represents the (usually) centralized control point for a substantial segment of a freight railroad's operations and maintenance activities. It is roughly the railroad equivalent to a highway Traffic Management Center. It is the source and destination of information that can be used to coordinate rail and highway traffic management and maintenance operations. It is also the source and destination for incident, incident response, disaster, or evacuation information that is exchanged with an Emergency Management Center. The use of a single object for multiple sources and destination for information exchange with railroads implies the need for a single, consistent interface between a given railroad's operations and maintenance activities and ITS.
Traffic Management Center Center The 'Traffic Management Center' monitors and controls traffic and the road network. It represents centers that manage a broad range of transportation facilities including freeway systems, rural and suburban highway systems, and urban and suburban traffic control systems. It communicates with ITS Roadway Equipment and Connected Vehicle Roadside Equipment (RSE) to monitor and manage traffic flow and monitor the condition of the roadway, surrounding environmental conditions, and field equipment status. It manages traffic and transportation resources to support allied agencies in responding to, and recovering from, incidents ranging from minor traffic incidents through major disasters.
Transportation Information Center Center The 'Transportation Information Center' collects, processes, stores, and disseminates transportation information to system operators and the traveling public. The physical object can play several different roles in an integrated ITS. In one role, the TIC provides a data collection, fusing, and repackaging function, collecting information from transportation system operators and redistributing this information to other system operators in the region and other TICs. In this information redistribution role, the TIC provides a bridge between the various transportation systems that produce the information and the other TICs and their subscribers that use the information. The second role of a TIC is focused on delivery of traveler information to subscribers and the public at large. Information provided includes basic advisories, traffic and road conditions, transit schedule information, yellow pages information, ride matching information, and parking information. The TIC is commonly implemented as a website or a web-based application service, but it represents any traveler information distribution service.
Vehicle Vehicle This 'Vehicle' physical object is used to model core capabilities that are common to more than one type of Vehicle. It provides the vehicle-based general sensory, processing, storage, and communications functions that support efficient, safe, and convenient travel. Many of these capabilities (e.g., see the Vehicle Safety service packages) apply to all vehicle types including personal vehicles (including motorcycles), commercial vehicles, emergency vehicles, transit vehicles, and maintenance vehicles. From this perspective, the Vehicle includes the common interfaces and functions that apply to all motorized vehicles. The radio(s) supporting V2V and V2I communications are a key component of the Vehicle. Both one-way and two-way communications options support a spectrum of information services from basic broadcast to advanced personalized information services. Advanced sensors, processors, enhanced driver interfaces, and actuators complement the driver information services so that, in addition to making informed mode and route selections, the driver travels these routes in a safer and more consistent manner. This physical object supports all six levels of driving automation as defined in SAE J3016. Initial collision avoidance functions provide 'vigilant co-pilot' driver warning capabilities. More advanced functions assume limited control of the vehicle to maintain lane position and safe headways. In the most advanced implementations, this Physical Object supports full automation of all aspects of the driving task, aided by communications with other vehicles in the vicinity and in coordination with supporting infrastructure subsystems.
Wayside Equipment Field 'Wayside Equipment' represents train interface equipment (usually) maintained and operated by the railroad and (usually) physically located at or near a grade crossing. It is a source and destination for information for, or about, approaching trains and their crews (e.g. the time at which the train will arrive and the time it will take to clear a crossing, crossing status or warnings, etc.). Generally one wayside equipment interface would be associated with one highway rail intersection. However, multiple crossings may be controlled using information based on data from one wayside equipment interface.

Includes Functional Objects:

Functional Object Description Physical Object
MEC Rail Crossing Warning 'MEC Rail Crossing Warning' is a connected vehicle application that improves safety at rail crossings. It communicates with wayside equipment that detects or communicates with approaching trains. It provides rail crossing warnings and train arrival information to approaching vehicles and monitors connected vehicles that may intrude on the crossing. Multi-Access Edge Computing
Personal Pedestrian Safety 'Personal Pedestrian Safety' improves pedestrian, cyclist, and other vulnerable road user safety by providing personal location information to the infrastructure that can be used to avoid collisions involving vulnerable road users. It may also alert the vulnerable road user of unsafe conditions, augmenting or extending information provided by signals and signs. The information provided and the user interface delivery mechanism (visual, audible, or haptic) can also be tailored to the needs of the user that is carrying or wearing the device that hosts the application. Personal Information Device
Roadway Advanced Rail Crossing 'Roadway Advanced Rail Crossing' manages highway traffic at highway-rail intersections (HRIs) where operational requirements demand advanced features (e.g., where rail operational speeds are greater than 80 miles per hour). The active warning systems supported by this application include positive barrier systems which preclude entrance into the intersection when the barriers are activated. This application is activated on notification by wayside interface equipment which detects, or communicates with the approaching train. In this application, additional information about the arriving train is also provided by the wayside interface equipment so that the train's direction of travel, its estimated time of arrival, and the estimated duration of closure may be derived. This enhanced information may be conveyed to the driver prior to, or in context with, warning system activation. This application also includes detection capabilities which enable it to detect an entrapped or otherwise immobilized vehicle on the grade crossing and provide an immediate notification to the wayside interface equipment and traffic management. ITS Roadway Equipment
Roadway Signal Control 'Roadway Signal Control' includes the field elements that monitor and control signalized intersections. It includes the traffic signal controllers, detectors, conflict monitors, signal heads, and other ancillary equipment that supports traffic signal control. It also includes field masters, and equipment that supports communications with a central monitoring and/or control system, as applicable. The communications link supports upload and download of signal timings and other parameters and reporting of current intersection status. It represents the field equipment used in all levels of traffic signal control from basic actuated systems that operate on fixed timing plans through adaptive systems. It also supports all signalized intersection configurations, including those that accommodate pedestrians. In advanced, future implementations, environmental data may be monitored and used to support dilemma zone processing and other aspects of signal control that are sensitive to local environmental conditions. ITS Roadway Equipment
Roadway Signal Preemption 'Roadway Signal Preemption' includes the field elements that receive signal preemption requests from trains, boats (i.e., drawbridge crossings), emergency vehicles, or light rail transit vehicles approaching a signalized intersection and overrides the current operation of the traffic signals to stop conflicting traffic and grant right-of-way to the approaching vehicle. This functional object also services preemption requests received from a TMC to support implementations where the preemption requests are managed by the center. ITS Roadway Equipment
Roadway Surveillance 'Roadway Basic Surveillance' monitors traffic conditions using fixed equipment such as loop detectors, CCTV cameras, , RADARs and LIDARs. ITS Roadway Equipment
RSE Rail Crossing Warning 'RSE Rail Crossing Warning' is a connected vehicle application that improves safety at rail crossings. It communicates with wayside equipment that detects or communicates with approaching trains. It provides rail crossing warnings and train arrival information to approaching vehicles and monitors connected vehicles that may intrude on the crossing. Connected Vehicle Roadside Equipment
TIC Data Collection 'TIC Data Collection' collects transportation-related data from other centers, performs data quality checks on the collected data and then consolidates, verifies, and refines the data and makes it available in a consistent format to applications that support operational data sharing between centers and deliver traveler information to end-users. A broad range of data is collected including traffic and road conditions, transit data, pathway information, emergency information and advisories, weather data, special event information, traveler services, parking, multimodal data, and toll/pricing data. It also shares data with other transportation information centers. Transportation Information Center
TIC Situation Data Management 'TIC Situation Data Management' manages connected vehicle situation data collection, quality controls, filtering, aggregation, and storage. Through this process, raw data reported by connected vehicles are transformed into information products that can be accessed and used to support transportation operations and traveler information. Transportation Information Center
TIC Traffic Control Dissemination 'TIC Traffic Control Dissemination' serves as intermediary between transportation operations centers (e.g., TMC, Transit MC) and transportation users (e.g., vehicles, personal devices). It collects and disseminates intersection status, lane control information, special vehicle alerts, and other traffic control related information that is real-time or near real-time in nature and relevant to vehicles in a relatively local area on the road network. It collects traffic control information from Traffic Management and other Center(s) and disseminates the relevant information to vehicles and other mobile devices. Transportation Information Center
TMC Advanced Rail Crossing Management 'TMC Advanced Rail Crossing Management' monitors and controls rail crossing traffic control equipment at advanced crossings that provide additional information on approaching trains, detect and report obstructions on the grade crossing, and communicate directly with equipped vehicles approaching the crossing. It remotely monitors and reports the status of the rail crossing equipment and sends control plan updates to the equipment. It also provides enhanced coordination between rail operations and traffic management centers that supports forecast of closure times and durations that may be applied to advanced traffic control strategies or delivered as enhanced traveler information. Traffic Management Center
TMC Basic Surveillance 'TMC Basic Surveillance' remotely monitors and controls traffic sensor systems and surveillance (e.g., CCTV) equipment, and collects, processes and stores the collected traffic data. Current traffic information and other real-time transportation information is also collected from other centers. The collected information is provided to traffic operations personnel and made available to other centers. Traffic Management Center
TMC Signal Control 'TMC Signal Control' provides the capability for traffic managers to monitor and manage the traffic flow at signalized intersections. This capability includes analyzing and reducing the collected data from traffic surveillance equipment and developing and implementing control plans for signalized intersections. Control plans may be developed and implemented that coordinate signals at many intersections under the domain of a single Traffic Management Center and are responsive to traffic conditions and adapt to support incidents, preemption and priority requests, pedestrian crossing calls, etc. This may include adaptive traffic control systems (ATCS) that adjust signal timings based on traffic conditions, demand, and system capacity. It also supports all signalized intersection configurations, including those that accommodate pedestrians. Traffic Management Center
Vehicle Rail Crossing Warning 'Vehicle Rail Crossing Warning ' uses I2V communications to receive alerts of trains entering HRIs and to provide warnings to drivers regarding the trains. The warning can include second train warning (meaning the HRI gates are about to lower, or remain lowered due to the arrival of a second train). The application can also provide vehicle infringement warnings by using the alert information along with vehicle trajectory information to determine that the vehicle will infringe upon a crossing that is (or will be) occupied by a train. Vehicle
Vehicle Situation Data Monitoring 'Vehicle Situation Data Monitoring' is the highest-level representation of the functionality required to collect traffic and environmental situation data by monitoring and storing the experience of the vehicle as it travels through the road network. Collected data is aggregated into snapshots that are reported when communications is available and with flow control based on parameters provided by the infrastructure. Note that this functional object supports collection of data for areas remote from RSEs or other communications infrastructure. Vehicle

Includes Information Flows:

Information Flow Description
arriving train information Information for a train approaching a highway-rail intersection that may include direction and allow calculation of approximate arrival time and closure duration.
crossing call Non-motorized user request to cross the roadway. This is an overt request from a pedestrian, micromobility vehicle user (e.g., cyclist), or other vulnerable road user. This overt request may be a physical button push or hovering or gesturing in the vicinity of the button that supports contactless activation.
crossing permission Information provided to guide and warn pedestrians, micromobility vehicle users (e.g., cyclists), and other crosswalk users. It includes crossing request acknowledgment, current crossing permission, crossing time remaining, and real-time warnings of safety threats.
driver information Regulatory, warning, guidance, and other information provided to the driver to support safe and efficient vehicle operation.
driver updates Information provided to the driver including visual displays, audible information and warnings, and haptic feedback. The updates inform the driver about current conditions, potential hazards, and the current status of vehicle on-board equipment.
intersection infringement detection Notification of a detected unpermitted movement at an intersection such as a stop sign violation or running a red light.
intersection infringement info Vehicle path information sent by a vehicle that is performing an unpermitted movement at an intersection such as a stop sign violation or running a red light. This also includes information about possible conflicts with other road users in the vehicle's path, including a range of uncontrolled intersection scenarios that could be covered by this flow. This flow does not include permanent ids; only temporary ones that allow monitoring of the vehicle as it moves across the intersection.
personal location The current location (latitude, longitude, and elevation) reported by the personal information or safety device
personal updates Personal information, alerts, and warnings provided to pedestrians, micromobility vehicle (MMV) users, work crew members, and other individuals in a mixed use area. This includes visual, audio, and haptic outputs that may be customized to support individual needs.
rail crossing advisories Notification of Highway-Rail Intersection equipment failure, intersection blockage, or other condition requiring attention, and maintenance activities at or near highway rail intersections.
rail crossing application info Rail crossing and device configuration data and warning parameters and thresholds. This flow also supports remote control of the application so the application can be taken offline, reset, or restarted.
rail crossing application status Rail crossing application status reported by the RSE. This includes current operational state and status of the RSE and a record of rail crossing events and alerts and warnings issued.
rail crossing blockage notification Notification that a highway-rail intersection is obstructed and supporting information.
rail crossing control data Data required for HRI information transmitted at railroad grade crossings and within railroad operations.
rail crossing operational status Status of the highway-rail grade crossing equipment including both the current state or mode of operation and the current equipment condition.
rail crossing request A request for highway-rail intersection status or a specific control request intended to modify HRI operation.
rail crossing status Status of the highway-rail intersection equipment including both the current state or mode of operation and the current equipment condition.
rail crossing warning A warning of a train approaching or already in a highway rail intersection.
right-of-way request coordination The direct flow of information between field equipment. This includes notification of crossing calls from pedestrians and other vulnerable road users and requests for signal prioritization or preemption, and any other request for right-of-way at an intersection. The status of the request is also shared. For vulnerable road users, this includes information provided to guide and warn vulnerable road users at crossings including crossing permission status and crossing time remaining.
right-of-way request notification Notice that a request has occurred for signal prioritization, signal preemption, pedestrian call, multi-modal crossing activation, or other source for right-of-way.
signal control commands Control of traffic signal controllers or field masters including clock synchronization.
signal control coordination The direct flow of information between field equipment. This includes configuration and control of traffic signal controllers or field masters. Configuration data and operational status of traffic signal control equipment including operating condition and current indications are returned.
signal control status Operational and status data of traffic signal control equipment including operating condition and current indications.
track status Current status of the wayside equipment and notification of an arriving train.
traffic detector control Information used to configure and control traffic detector systems such as inductive loop detectors and machine vision sensors.
traffic detector coordination The direct flow of information between field equipment. This includes information used to configure and control traffic detector systems such as inductive loop detectors and machine vision sensors Raw and/or processed traffic detector data is returned that allows derivation of traffic flow variables (e.g., speed, volume, and density measures) and associated information (e.g., congestion, potential incidents). This flow includes the traffic data and the operational status of the traffic detectors
traffic detector data Raw and/or processed traffic detector data which allows derivation of traffic flow variables (e.g., speed, volume, and density measures) and associated information (e.g., congestion, potential incidents). This flow includes the traffic data and the operational status of the traffic detectors
traffic image meta data Meta data that describes traffic images. Traffic images (video) are in another flow.
traffic images High fidelity, real-time traffic images suitable for surveillance monitoring by the operator or for use in machine vision applications. This flow includes the images. Meta data that describes the images is contained in another flow.
vehicle location and motion Data describing the vehicle's location in three dimensions, heading, speed, acceleration, braking status, and size.
vehicle situation data This flow represents vehicle snapshots that may be provided by the vehicle to support traffic and environmental conditions monitoring. Snapshots are collected by the vehicle for specific events (e.g., when a sensor exceeds a threshold) or periodically and reported based on control parameters when communications is available. Traffic-related data includes snapshots of measured speed and heading and events including starts and stops, speed changes, and other vehicle control events. Environmental data may include measured air temperature, exterior light status, wiper status, sun sensor status, rain sensor status, traction control status, anti-lock brake status, and other collected vehicle system status and sensor information. The collected data is reported along with the location, heading, and time that the data was collected.
vehicle situation data parameters A request for vehicle situation data that includes parameters used to control the data that is reported and the flow of data reported by the vehicle. This flow identifies the type of data/snapshots that are requested and reporting parameters such as snapshot frequency, filtering criteria (data thresholds for reporting), and reporting interval.
video surveillance control Information used to configure and control video surveillance systems.
video surveillance coordination The direct flow of information between field equipment. This includes information used to configure and control video surveillance systems and the high fidelity, real-time traffic images and associated meta data that are returned.

Goals and Objectives

Associated Planning Factors and Goals

Planning Factor Goal

Associated Objective Categories

Objective Category

Associated Objectives and Performance Measures

Objective Performance Measure


 
Since the mapping between objectives and service packages is not always straight-forward and often situation-dependent, these mappings should only be used as a starting point. Users should do their own analysis to identify the best service packages for their region.

Needs and Requirements

Need Functional Object Requirement

Related Sources

Document Name Version Publication Date
None


Security

In order to participate in this service package, each physical object should meet or exceed the following security levels.

Physical Object Security
Physical Object Confidentiality Integrity Availability Security Class
Connected Vehicle Roadside Equipment  
ITS Roadway Equipment  
Multi-Access Edge Computing  
Other ITS Roadway Equipment  
Personal Information Device  
Rail Operations Center  
Traffic Management Center  
Transportation Information Center  
Vehicle  
Wayside Equipment  



In order to participate in this service package, each information flow triple should meet or exceed the following security levels.

Information Flow Security
Source Destination Information Flow Confidentiality Integrity Availability
Basis Basis Basis
ITS Roadway Equipment Connected Vehicle Roadside Equipment intersection infringement detection Moderate High Moderate
This data is intentionally transmitted to everyone via a While this information is broadcast and can also be determined via other visual indicators, all communications between field infrastructure should be protected from viewing to prevent attackers from analyzing traffic and developing attack methods. This message is an indication of a potential hazard and should not be easy to forge. False messages here may lead to confusion that causes a traffic accident. This message is an indication of a potential hazard. If it isn’t received it increases the risk to other road users. If a vehicle is infringing on an intersection, it must report this.
ITS Roadway Equipment Driver driver information Not Applicable High Moderate
This data is sent to all drivers and is also directly observable, by design. This is the primary signal trusted by the driver to decide whether to go through the intersection and what speed to go through the intersection at; if it’s wrong, accidents could happen. If the lights are out you have to get a policeman to direct traffic – expensive and inefficient and may cause a cascading effect due to lack of coordination with other intersections.
ITS Roadway Equipment MMV User crossing permission Not Applicable High Low
This data is intentionally transmitted to everyone via a broadcast. Although pedestrians have a responsibility to make sure the road is safe before they cross, they may react instinctively to incorrect information and be led to cross at unsafe times if they get incorrect information. Also, if the traffic signals are wrong and an accident happens, the pedestrian involved could sue, causing financial loss and other undesirable outcomes. It is easy to tell whether this information flow is available and pedestrians are used to using crosswalks that do not provide this service.
ITS Roadway Equipment Multi-Access Edge Computing arriving train information Moderate High Moderate
Trains arriving should be visible, viewable and certainly not concealed. Reception of this information may indicate position or intended position of the recipient, which is slightly sensitive; thus LOW and not N/A is typically justified. However, all communications between field infrastructure should be protected from viewing to prevent attackers from analyzing traffic and developing attack methods. While there are other mechanisms for receiving this information, this data flow needs to be accurate lest a catastrophic mistake be made. While the data is critically important, there are other mechanisms for noting an approaching train (crossing gates, the train itself).
ITS Roadway Equipment Multi-Access Edge Computing intersection infringement detection Moderate High Moderate
This data is intentionally transmitted to everyone via a While this information is broadcast and can also be determined via other visual indicators, all communications between field infrastructure should be protected from viewing to prevent attackers from analyzing traffic and developing attack methods. This message is an indication of a potential hazard and should not be easy to forge. False messages here may lead to confusion that causes a traffic accident. This message is an indication of a potential hazard. If it isn’t received it increases the risk to other road users. If a vehicle is infringing on an intersection, it must report this.
ITS Roadway Equipment Multi-Access Edge Computing track status Moderate Moderate Moderate
Track status is typically physically viewable information; however, all communications between field infrastructure should be protected from viewing to prevent attackers from analyzing traffic and developing attack methods. This information is important, but if it is incorrect there are other safety systems that should prevent related incidents. The impact of any rail/road intersection is particularly high, but in this case a MODERATE rating can be justified by the alternative mechanisms. This information is important, but if it is not reported there are other safety systems that should prevent related incidents. The impact of any rail/road intersection is particularly high, but in this case a MODERATE rating can be justified by the alternative mechanisms.
ITS Roadway Equipment Other ITS Roadway Equipment right-of-way request coordination Moderate Moderate Moderate
Any control flow has some confidentiality requirement, as observation of the flow may enable an attacker to analyze and learn how to assume control. MODERATE for most flows as the potential damage is likely contained, though anything that could have a significant safety impact may be assigned HIGH. Since this directly impacts device control, we consider it the same as a control flow. Control flows, even for seemingly innocent devices, should have MODERATE integrity at minimum, just to guarantee that intended control messages are received. Incorrect, corrupted, intercepted and modified control messages can or will result in target field devices not behaving according to operator intent. The severity of this depends on the type of device, which is why some devices are set MODERATE and some HIGH. Since this directly impacts device control, we consider it the same as a control flow. Control flow availability is related to the criticality of being able to remotely control the device. For most devices, this is MODERATE. For purely passive devices with no incident relationship, this will be LOW. All devices should have default modes that enable them to operate without backhaul connectivity, so no device warrants a HIGH.
ITS Roadway Equipment Other ITS Roadway Equipment signal control coordination Moderate Moderate Moderate
Any control flow has some confidentiality requirement, as observation of the flow may enable an attacker to analyze and learn how to assume control. MODERATE for most flows as the potential damage is likely contained, though anything that could have a significant safety impact may be assigned HIGH. Since this directly impacts device control, we consider it the same as a control flow. Control flows, even for seemingly innocent devices, should have MODERATE integrity at minimum, just to guarantee that intended control messages are received. Incorrect, corrupted, intercepted and modified control messages can or will result in target field devices not behaving according to operator intent. The severity of this depends on the type of device, which is why some devices are set MODERATE and some HIGH. Since this directly impacts device control, we consider it the same as a control flow. Control flow availability is related to the criticality of being able to remotely control the device. For most devices, this is MODERATE. For purely passive devices with no incident relationship, this will be LOW. All devices should have default modes that enable them to operate without backhaul connectivity, so no device warrants a HIGH.
ITS Roadway Equipment Other ITS Roadway Equipment traffic detector coordination Moderate Moderate Low
Any control flow has some confidentiality requirement, as observation of the flow may enable an attacker to analyze and learn how to assume control. MODERATE for most flows as the potential damage is likely contained, though anything that could have a significant safety impact may be assigned HIGH. Since this directly impacts device control, we consider it the same as a control flow. Control flows, even for seemingly innocent devices, should have MODERATE integrity at minimum, just to guarantee that intended control messages are received. Incorrect, corrupted, intercepted and modified control messages can or will result in target field devices not behaving according to operator intent. The severity of this depends on the type of device, which is why some devices are set MODERATE and some HIGH. Since this directly impacts device control, we consider it the same as a control flow. Control flow availability is related to the criticality of being able to remotely control the device. For most devices, this is MODERATE. For purely passive devices with no incident relationship, this will be LOW. All devices should have default modes that enable them to operate without backhaul connectivity, so no device warrants a HIGH.
ITS Roadway Equipment Other ITS Roadway Equipment video surveillance coordination Moderate Moderate Moderate
Any control flow has some confidentiality requirement, as observation of the flow may enable an attacker to analyze and learn how to assume control. MODERATE for most flows as the potential damage is likely contained, though anything that could have a significant safety impact may be assigned HIGH. Since this directly impacts device control, we consider it the same as a control flow. Control flows, even for seemingly innocent devices, should have MODERATE integrity at minimum, just to guarantee that intended control messages are received. Incorrect, corrupted, intercepted and modified control messages can or will result in target field devices not behaving according to operator intent. The severity of this depends on the type of device, which is why some devices are set MODERATE and some HIGH. Since this directly impacts device control, we consider it the same as a control flow. Control flow availability is related to the criticality of being able to remotely control the device. For most devices, this is MODERATE. For purely passive devices with no incident relationship, this will be LOW. All devices should have default modes that enable them to operate without backhaul connectivity, so no device warrants a HIGH.
ITS Roadway Equipment Pedestrian crossing permission Not Applicable High Low
This data is intentionally transmitted to everyone via a broadcast. Although pedestrians have a responsibility to make sure the road is safe before they cross, they may react instinctively to incorrect information and be led to cross at unsafe times if they get incorrect information. Also, if the traffic signals are wrong and an accident happens, the pedestrian involved could sue, causing financial loss and other undesirable outcomes. It is easy to tell whether this information flow is available and pedestrians are used to using crosswalks that do not provide this service.
ITS Roadway Equipment Traffic Management Center rail crossing blockage notification Moderate High High
Contains information that may be predictive of a serious traffic/rail incident. For privacy purposes, this should probably not be advertised. Data predictive of potentially catastrophic incident needs to be correct so that appropriate actions are taken. This is a high priority to the vehicle blocking the HRI. Impact is not broad, but very severe. Hard to justify a MODERATE given the consequences.
ITS Roadway Equipment Traffic Management Center rail crossing status Moderate Moderate Moderate
This information could be of interest to a malicious individual who is attempting to determine the best way to accomplish a crime. As such it would be best to not make it easily accessible. If this is compromised, it could send unnecessary maintenance workers, or suggest actions that are incorrect for the true situation. This information is important, but if it is not reported there are other safety systems that should prevent related incidents. The impact of any rail/road intersection is particularly high, but in this case a MODERATE rating can be justified by the alternative mechanisms.
ITS Roadway Equipment Traffic Management Center right-of-way request notification Low Moderate Moderate
This can be reasonably guessed based on observing the ITS RE’s environment. It is obvious when a bus approaches an intersection. Invalid messages could lead to an unauthorized user gaining signal priority at an intersection. This could also be used to delay traffic, which could lead to a financial impact on the community. However, the traffic signal will have controls in place to ensure that it does not display an illegal configuration (such as green in every direction). Even if all of the Right-of-way Requests are not passed along from an ITS RE, the intersection will still operate as normal. There are other existing methods to assist a right-of-way requesting vehicle safely traveling through an intersection, such as lights and sirens, which prevent this from being a HIGH. DISC: THEA and NYC believe this to be LOW: "not necessary for the app to work; can cope with not having immediately available data"
ITS Roadway Equipment Traffic Management Center signal control status Low High Moderate
The current conditions of an ITS RE are completely observable, by design. This influences the TMC response to a right-of-way request. It should be as accurate as the right-of-way request themselves. For some applications (ISIG) this need only be moderate. Per THEA: info needs to be accurate and should not be tampered to enable effective monitoring and control by the TMC. DISC: THEA believes this to be MODERATE: "info needs to be accurate and should not be tampered to enable effective monitoring and control by the TMC; should be as accurate as the right of way request". NYC:TMC doesn’t play an active role in this application, i.e. even if the information contained in this flow were incorrect, it is unlikely to affect the outcome of this application one way or the other. On some applications NYC has this MODERATE though. RES: This value can obviously change a lot depending on the application context. The TMC will need the current status of the ITS RE in order to make an educated decision. If it is unavailable, the system is unable to operate. However, a few missed messages will not have a catastrophic impact. From NYC: TMC doesn’t play an active role in this application, i.e. even if it is unavailable, it is unlikely to affect the outcome of this application one way or the other. RES: This value can change a lot depending on the application context.
ITS Roadway Equipment Traffic Management Center traffic detector data Low Moderate Moderate
No impact if someone sees the data Some minimal guarantee of data integrity is necessary for all C-ITS flows. THEA believes this to be LOW.only limited adverse effect if raw/processed traffic detector data is bad/compromised; DISC: WYO believes this to be HIGH Only limited adverse effect of info is not timely/readily available, however without this information it will be difficult to perform traffic management activities, thus MODERATE. If not used for management, may be LOW.
ITS Roadway Equipment Traffic Management Center traffic image meta data Low Moderate Moderate
Traffic image data is generally intended for public consumption, and in any event is already video captured in the public arena, so this must be LOW. While accuracy of this data is important for decision making purposes, applications should be able to cfunction without it. Thus MODERATE generally. While accuracy of this data is important for decision making purposes, applications should be able to function without it. Thus MODERATE generally.
ITS Roadway Equipment Traffic Management Center traffic images Low Moderate Low
Traffic image data is generally intended for public consumption, and in any event is already video captured in the public arena, so this must be LOW. Generally transportation coordination information should be correct between source and destination, or inappropriate actions may be taken. While useful, there is no signficant impact if this flow is not available.
ITS Roadway Equipment Wayside Equipment rail crossing blockage notification Moderate High High
Contains information that may be predictive of a serious traffic/rail incident. For privacy purposes, this should probably not be advertised. Data predictive of potentially catastrophic incident needs to be correct so that appropriate actions are taken. This is a high priority to the vehicle blocking the HRI. Impact is not broad, but very severe. Hard to justify a MODERATE given the consequences.
ITS Roadway Equipment Wayside Equipment rail crossing operational status Moderate Moderate Moderate
This information could be of interest to a malicious individual who is attempting to determine the best way to accomplish a crime. As such it would be best to not make it easily accessible. If this is compromised, it could send unnecessary maintenance workers, or suggest actions that are incorrect for the true situation. This information is important, but if it is not reported there are other safety systems that should prevent related incidents. The impact of any rail/road intersection is particularly high, but in this case a MODERATE rating can be justified by the alternative mechanisms.
MMV User ITS Roadway Equipment crossing call Not Applicable High Low
The "Not Applicable" group includes information flows that do not actually carry information; for example, flows that represent the physical environment. Although pedestrians have a responsibility to make sure the road is safe before they cross, and should ensure that they are detected by pedestrian detection systems, they may not always be detected and be led to cross at unsafe times if the ITS RE obtains incorrect information. It is easy to tell whether this information flow is available and pedestrians are used to using crosswalks that do not provide this service.
Multi-Access Edge Computing ITS Roadway Equipment intersection infringement info Moderate High Moderate
This data is intentionally transmitted to everyone via a While this information is broadcast and can also be determined via other visual indicators, all communications between field infrastructure should be protected from viewing to prevent attackers from analyzing traffic and developing attack methods. This message is an indication of a potential hazard and should not be easy to forge. False messages here may lead to confusion that causes a traffic accident. This message is an indication of a potential hazard. If it isn’t received it increases the risk to other road users. If a vehicle is infringing on an intersection, it must report this.
Multi-Access Edge Computing Personal Information Device arriving train information Low High Moderate
Trains arriving should be visible, viewable and certainly not concealed. Reception of this information may indicate position or intended position of the recipient, which is slightly sensitive; thus LOW and not N/A. While there are other mechanisms for receiving this information, this data flow needs to be accurate lest a catastrophic mistake be made. While the data is critically important, there are other mechanisms for noting an approaching train (crossing gates, the train itself).
Multi-Access Edge Computing Personal Information Device rail crossing warning Not Applicable High Moderate
This is directly observable data. While there are other mechanisms for receiving this information, this data flow needs to be accurate lest a catastrophic mistake be made. While the data is critically important, there are other mechanisms for noting an approaching train (crossing gates, the train itself).
Multi-Access Edge Computing Traffic Management Center rail crossing application status Moderate Moderate Low
This information could be of interest to a malicious individual who is attempting to determine the best way to accomplish a crime. As such it would be best to not make it easily accessible. If this is compromised, it could send unnecessary maintenance workers, or cause the appearance of excessive traffic violations, leading to further unnecessary investigation. A delay in reporting this may cause a delay in necessary maintenance, but (a) this is not time-critical and (b) there are other channels for reporting malfunctioning. Additionally, there is a message received notification, which means that RSE can ensure that all intersection safety issues are delivered.
Multi-Access Edge Computing Vehicle arriving train information Low High Moderate
Trains arriving should be visible, viewable and certainly not concealed. Reception of this information may indicate position or intended position of the recipient, which is slightly sensitive; thus LOW and not N/A. While there are other mechanisms for receiving this information, this data flow needs to be accurate lest a catastrophic mistake be made. While the data is critically important, there are other mechanisms for noting an approaching train (crossing gates, the train itself).
Multi-Access Edge Computing Vehicle rail crossing warning Not Applicable High Moderate
This is directly observable data. While there are other mechanisms for receiving this information, this data flow needs to be accurate lest a catastrophic mistake be made. While the data is critically important, there are other mechanisms for noting an approaching train (crossing gates, the train itself).
Multi-Access Edge Computing Wayside Equipment rail crossing blockage notification Moderate High High
Contains information that may be predictive of a serious traffic/rail incident. For privacy purposes, this should probably not be advertised. Data predictive of potentially catastrophic incident needs to be correct so that appropriate actions are taken. This is a high priority to the vehicle blocking the HRI. Impact is not broad, but very severe. Hard to justify a MODERATE given the consequences.
Multi-Access Edge Computing Wayside Equipment rail crossing operational status Moderate Moderate Moderate
This information could be of interest to a malicious individual who is attempting to determine the best way to accomplish a crime. As such it would be best to not make it easily accessible. If this is compromised, it could send unnecessary maintenance workers, or suggest actions that are incorrect for the true situation. This information is important, but if it is not reported there are other safety systems that should prevent related incidents. The impact of any rail/road intersection is particularly high, but in this case a MODERATE rating can be justified by the alternative mechanisms.
Other ITS Roadway Equipment ITS Roadway Equipment right-of-way request coordination Moderate Moderate Moderate
Any control flow has some confidentiality requirement, as observation of the flow may enable an attacker to analyze and learn how to assume control. MODERATE for most flows as the potential damage is likely contained, though anything that could have a significant safety impact may be assigned HIGH. Since this directly impacts device control, we consider it the same as a control flow. Control flows, even for seemingly innocent devices, should have MODERATE integrity at minimum, just to guarantee that intended control messages are received. Incorrect, corrupted, intercepted and modified control messages can or will result in target field devices not behaving according to operator intent. The severity of this depends on the type of device, which is why some devices are set MODERATE and some HIGH. Since this directly impacts device control, we consider it the same as a control flow. Control flow availability is related to the criticality of being able to remotely control the device. For most devices, this is MODERATE. For purely passive devices with no incident relationship, this will be LOW. All devices should have default modes that enable them to operate without backhaul connectivity, so no device warrants a HIGH.
Other ITS Roadway Equipment ITS Roadway Equipment signal control coordination Moderate Moderate Moderate
Any control flow has some confidentiality requirement, as observation of the flow may enable an attacker to analyze and learn how to assume control. MODERATE for most flows as the potential damage is likely contained, though anything that could have a significant safety impact may be assigned HIGH. Since this directly impacts device control, we consider it the same as a control flow. Control flows, even for seemingly innocent devices, should have MODERATE integrity at minimum, just to guarantee that intended control messages are received. Incorrect, corrupted, intercepted and modified control messages can or will result in target field devices not behaving according to operator intent. The severity of this depends on the type of device, which is why some devices are set MODERATE and some HIGH. Since this directly impacts device control, we consider it the same as a control flow. Control flow availability is related to the criticality of being able to remotely control the device. For most devices, this is MODERATE. For purely passive devices with no incident relationship, this will be LOW. All devices should have default modes that enable them to operate without backhaul connectivity, so no device warrants a HIGH.
Other ITS Roadway Equipment ITS Roadway Equipment traffic detector coordination Moderate Moderate Low
Any control flow has some confidentiality requirement, as observation of the flow may enable an attacker to analyze and learn how to assume control. MODERATE for most flows as the potential damage is likely contained, though anything that could have a significant safety impact may be assigned HIGH. Since this directly impacts device control, we consider it the same as a control flow. Control flows, even for seemingly innocent devices, should have MODERATE integrity at minimum, just to guarantee that intended control messages are received. Incorrect, corrupted, intercepted and modified control messages can or will result in target field devices not behaving according to operator intent. The severity of this depends on the type of device, which is why some devices are set MODERATE and some HIGH. Since this directly impacts device control, we consider it the same as a control flow. Control flow availability is related to the criticality of being able to remotely control the device. For most devices, this is MODERATE. For purely passive devices with no incident relationship, this will be LOW. All devices should have default modes that enable them to operate without backhaul connectivity, so no device warrants a HIGH.
Other ITS Roadway Equipment ITS Roadway Equipment video surveillance coordination Moderate Moderate Moderate
Any control flow has some confidentiality requirement, as observation of the flow may enable an attacker to analyze and learn how to assume control. MODERATE for most flows as the potential damage is likely contained, though anything that could have a significant safety impact may be assigned HIGH. Since this directly impacts device control, we consider it the same as a control flow. Control flows, even for seemingly innocent devices, should have MODERATE integrity at minimum, just to guarantee that intended control messages are received. Incorrect, corrupted, intercepted and modified control messages can or will result in target field devices not behaving according to operator intent. The severity of this depends on the type of device, which is why some devices are set MODERATE and some HIGH. Since this directly impacts device control, we consider it the same as a control flow. Control flow availability is related to the criticality of being able to remotely control the device. For most devices, this is MODERATE. For purely passive devices with no incident relationship, this will be LOW. All devices should have default modes that enable them to operate without backhaul connectivity, so no device warrants a HIGH.
Pedestrian ITS Roadway Equipment crossing call Not Applicable High Low
The "Not Applicable" group includes information flows that do not actually carry information; for example, flows that represent the physical environment. Although pedestrians have a responsibility to make sure the road is safe before they cross, and should ensure that they are detected by pedestrian detection systems, they may not always be detected and be led to cross at unsafe times if the ITS RE obtains incorrect information. It is easy to tell whether this information flow is available and pedestrians are used to using crosswalks that do not provide this service.
Personal Information Device MMV User personal updates Not Applicable Moderate Moderate
This data is informing the pedestrian about the safety of the intersections. It should not contain anything sensitive, and does not matter if another person can observe it. This is the information that is presented to the individual. If they receive incorrect information, they may act in an unsafe manner. However, there are other indicators that would alert them to any hazards, such as an oncoming vehicle or crossing safety lights. If this information is not made available to the pedestrian, then the system has not operated correctly.
Personal Information Device Multi-Access Edge Computing personal location Not Applicable High Moderate
This data is intentionally transmitted to everyone via a broadcast. It can also be determined via other visual indicators. An incorrect location message could lead to a false warning or lack of warning. A lack of warning can have obvious catastrophic consequences, while a false warning could lead to users ignoring warnings due to perceived inaccuracy. Given that this triple may apply to highly dynamic environments (such as work zones), its accuracy is paramount, and thus if sent, must have HIGH integrity. There are other visual indicators about the geofenced areas. PID users in dynamic environments (incident and work zones) should know when they are leaving a geofenced area. As long as they remain in the geofenced area, this information is not as necessary. Not all pedestrians will carry a personal information device, and the system should be able to operate without this information.
Personal Information Device Pedestrian personal updates Not Applicable Moderate Moderate
This data is informing the pedestrian about the safety of the intersections. It should not contain anything sensitive, and does not matter if another person can observe it. This is the information that is presented to the individual. If they receive incorrect information, they may act in an unsafe manner. However, there are other indicators that would alert them to any hazards, such as an oncoming vehicle or crossing safety lights. If this information is not made available to the pedestrian, then the system has not operated correctly.
Personal Information Device Transportation Information Center personal location Not Applicable High Moderate
This data is intentionally transmitted to everyone via a broadcast. It can also be determined via other visual indicators. An incorrect location message could lead to a false warning or lack of warning. A lack of warning can have obvious catastrophic consequences, while a false warning could lead to users ignoring warnings due to perceived inaccuracy. Given that this triple may apply to highly dynamic environments (such as work zones), its accuracy is paramount, and thus if sent, must have HIGH integrity. There are other visual indicators about the geofenced areas. PID users in dynamic environments (incident and work zones) should know when they are leaving a geofenced area. As long as they remain in the geofenced area, this information is not as necessary. Not all pedestrians will carry a personal information device, and the system should be able to operate without this information.
Traffic Management Center ITS Roadway Equipment rail crossing control data Moderate High Moderate
Control flows, even for seemingly innocent devices, should be kept confidential to minimize attack vectors. While an individual installation may not be particularly impacted by a cyberattack of its sensor network, another installation might be severely impacted, and different installations are likely to use similar methods, so compromising one leads to compromising all. Control flows, even for seemingly innocent devices, should have MODERATE integrity at minimum, just to guarantee that intended control messages are received. Incorrect, corrupted, intercepted and modified control messages can or will result in target field devices not behaving according to operator intent. The severity of this depends on the type of device, which is why some devices are set MODERATE and some HIGH. Control flow availability is related to the criticality of being able to remotely control the device. For most devices, this is MODERATE. For purely passive devices with no incident relationship, this will be LOW. All devices should have default modes that enable them to operate without backhaul connectivity, so no device warrants a HIGH.
Traffic Management Center ITS Roadway Equipment rail crossing request Moderate Moderate Moderate
This information could be of interest to a malicious individual who is attempting to determine the best way to accomplish a crime. As such it would be best to not make it easily accessible. If this is compromised, it could send unnecessary maintenance workers, or suggest actions that are incorrect for the true situation. This information is important, but if it is not reported there are other safety systems that should prevent related incidents. The impact of any rail/road intersection is particularly high, but in this case a MODERATE rating can be justified by the alternative mechanisms.
Traffic Management Center ITS Roadway Equipment signal control commands Moderate High Moderate
Control flows, even for seemingly innocent devices, should be kept confidential to minimize attack vectors. While an individual installation may not be particularly impacted by a cyberattack of its sensor network, another installation might be severely impacted, and different installations are likely to use similar methods, so compromising one leads to compromising all. DISC: NYC believes this to be LOW: "The result of this will be directly observable." Invalid messages could lead to an unauthorized user gaining control of an intersection. This could also be used to bring traffic to a standstill, which could lead to a large financial impact on the community. DISC: NYC believes this to be MODERATE: The signal timing is critical to the intersection operation; incorrect signal timing can lead to significant congestion and unreliable operation; while unsafe operation is controlled by the cabinet monitoring system, attackers could “freeze” the signal or call a preemption. RES: This will vary depending on the application and implementation. These messages are important to help with preemption and signal priority applications. Without them, these applications mayl not work. However, if these signals are not received, the ITS RE will continue to function using its default configuration. The TMC should have an acknowledgement of the receipt of a message. DISC: NYC blieves this to be LOW: TMC doesn’t play an active role in this application, i.e. even if it is unavailable, it is unlikely to affect the outcome of this application one way or the other. RES: This will vary depending on the application and implementation.
Traffic Management Center ITS Roadway Equipment traffic detector control Moderate Moderate Low
Control flows, even for seemingly innocent devices, should be kept confidential to minimize attack vectors. While an individual installation may not be particularly impacted by a cyberattack of its sensor network, another installation might be severely impacted, and different installations are likely to use similar methods, so compromising one leads to compromising all. DISC: THEA, WYO believe this to be LOW: encrypted, authenticated, proprietary; but should not cause severe damage if seen Control flows, even for seemingly innocent devices, should have MODERATE integrity at minimum, just to guarantee that intended control messages are received. Incorrect, corrupted, intercepted and modified control messages can or will result in target field devices not behaving according to operator intent. The severity of this depends on the type of device, which is why some devices are set MODERATE and some HIGH.. From THEA: should be accurate and not be tampered with; could enable outside control of traffic sensors but should not cause severe harm, but could cause issues with traffic sensor data received and be detrimental to operations Control flow availability is related to the criticality of being able to remotely control the device. For most devices, this is MODERATE. For purely passive devices with no incident relationship, this will be LOW. All devices should have default modes that enable them to operate without backhaul connectivity, so no device warrants a HIGH.. From THEA: want updates but delayed information will not be severe; should be able to operate from a previous/default control/config. DISC: WYO believes this to be MODERATE
Traffic Management Center ITS Roadway Equipment video surveillance control Moderate Moderate Moderate
Control flows, even for seemingly innocent devices, should be kept confidential to minimize attack vectors. While an individual installation may not be particularly impacted by a cyberattack of its sensor network, another installation might be severely impacted, and different installations are likely to use similar methods, so compromising one leads to compromising all. Control flows, even for seemingly innocent devices, should have MODERATE integrity at minimum, just to guarantee that intended control messages are received. Incorrect, corrupted, intercepted and modified control messages can or will result in target field devices not behaving according to operator intent. The severity of this depends on the type of device, which is why some devices are set MODERATE and some HIGH. Control flow availability is related to the criticality of being able to remotely control the device. For most devices, this is MODERATE. For purely passive devices with no incident relationship, this will be LOW. All devices should have default modes that enable them to operate without backhaul connectivity, so no device warrants a HIGH.
Traffic Management Center Multi-Access Edge Computing rail crossing application info Moderate Moderate Low
This information could be of interest to a malicious individual who is attempting to determine the best way to accomplish a crime. As such it would be best to not make it easily accessible. If this is compromised, it could send unnecessary maintenance workers, or cause the appearance of excessive traffic violations, leading to further unnecessary investigation. A delay in reporting this may cause a delay in necessary maintenance, but (a) this is not time-critical and (b) there are other channels for reporting malfunctioning. Additionally, there is a message received notification, which means that RSE can ensure that all intersection safety issues are delivered.
Traffic Management Center Rail Operations Center rail crossing advisories Moderate Moderate Moderate
May contain sensitive information about the highway-rail intersection area. If intercepted by a third party, could be used to embarras the relevant stakeholders, or as contributing information toward target selection (if for example a piece of monitoring equipment was listed as non-functional). This will trigger maintenance activity, so it must be correct or such activities will not be properly scheduled and resources suboptimally assgned. If unavailable or modified, may negatively contribute to mobility and safety. This will trigger maintenance activity, so it must be correct or such activities will not be properly scheduled and resources suboptimally assgned. If unavailable or modified, may negatively contribute to mobility and safety.
Traffic Management Center Transportation Information Center arriving train information Low High Moderate
Trains arriving should be visible, viewable and certainly not concealed. Reception of this information may indicate position or intended position of the recipient, which is slightly sensitive; thus LOW and not N/A. While there are other mechanisms for receiving this information, this data flow needs to be accurate lest a catastrophic mistake be made. While the data is critically important, there are other mechanisms for noting an approaching train (crossing gates, the train itself).
Traffic Management Center Transportation Information Center rail crossing status Moderate Moderate Moderate
This information could be of interest to a malicious individual who is attempting to determine the best way to accomplish a crime. As such it would be best to not make it easily accessible. If this is compromised, it could send unnecessary maintenance workers, or suggest actions that are incorrect for the true situation. This information is important, but if it is not reported there are other safety systems that should prevent related incidents. The impact of any rail/road intersection is particularly high, but in this case a MODERATE rating can be justified by the alternative mechanisms.
Transportation Information Center Personal Information Device arriving train information Low High Moderate
Trains arriving should be visible, viewable and certainly not concealed. Reception of this information may indicate position or intended position of the recipient, which is slightly sensitive; thus LOW and not N/A. While there are other mechanisms for receiving this information, this data flow needs to be accurate lest a catastrophic mistake be made. While the data is critically important, there are other mechanisms for noting an approaching train (crossing gates, the train itself).
Transportation Information Center Personal Information Device rail crossing warning Not Applicable High Moderate
This is directly observable data. While there are other mechanisms for receiving this information, this data flow needs to be accurate lest a catastrophic mistake be made. While the data is critically important, there are other mechanisms for noting an approaching train (crossing gates, the train itself).
Transportation Information Center Vehicle arriving train information Low High Moderate
Trains arriving should be visible, viewable and certainly not concealed. Reception of this information may indicate position or intended position of the recipient, which is slightly sensitive; thus LOW and not N/A. While there are other mechanisms for receiving this information, this data flow needs to be accurate lest a catastrophic mistake be made. While the data is critically important, there are other mechanisms for noting an approaching train (crossing gates, the train itself).
Transportation Information Center Vehicle rail crossing warning Not Applicable High Moderate
This is directly observable data. While there are other mechanisms for receiving this information, this data flow needs to be accurate lest a catastrophic mistake be made. While the data is critically important, there are other mechanisms for noting an approaching train (crossing gates, the train itself).
Transportation Information Center Vehicle vehicle situation data parameters Low Moderate Moderate
This isn't exactly a control flow, more like a 'suggestion flow', as the vehicle will always decide what to send. Probably no need for obfuscation. Info should be accurate and should not be tampered so that the vehicle only discloses the correctly requested data Parameters should be timely and readily available, but would not have severe/catastrophic consequences if not
Vehicle Driver driver updates Not Applicable Moderate Moderate
This data is informing the driver about the safety of a nearby area. It should not contain anything sensitive, and does not matter if another person can observe it. This is the information that is presented to the driver. If they receive incorrect information, they may act in an unsafe manner. However, there are other indicators that would alert them to any hazards, such as an oncoming vehicle or crossing safety lights. If this information is not made available to the driver, then the system has not operated correctly.
Vehicle Multi-Access Edge Computing intersection infringement info Low High Moderate
This data is intentionally transmitted to everyone via a broadcast. It can also be determined via other visual indicators. This message is an indication of a potential hazard and should not be easy to forge. False messages here may lead to confusion that causes a traffic accident. This message is an indication of a potential hazard. If it isn’t received it increases the risk to other road users. If a vehicle is infringing on an intersection, it must report this.
Vehicle Multi-Access Edge Computing vehicle location and motion Not Applicable High Moderate
This data is intentionally transmitted to everyone via a broadcast. Much of its information content can also be determined via other visual indicators Incorrect information could lead to the system not operating properly. If the system does not properly know where the vehicle is, it cannot make an accurate decision about whether there is going to be a pedestrian in the crosswalk that the vehicle is approaching. This can have a safety impact. This data is required for the system to operate properly. If this data is not available, the system cannot give accurate warning information.
Vehicle Transportation Information Center vehicle situation data Moderate Moderate Low
Might be able to link multiple snapshots together and compromise some element of driver/traveler privacy. Event driven data can be used for various mobility monitoring applications, and as operational decisions may be made based on mobility conditions, this data's accuracy should be preserved or decisions may not align with real situations. While desireable, in most application contexts the provision of a single vehicle's data through this flow is not critical.
Wayside Equipment ITS Roadway Equipment arriving train information Low High High
Trains arriving should be visible, viewable and certainly not concealed. Reception of this information may indicate position or intended position of the recipient, which is slightly sensitive; thus LOW and not N/A. This flow is an intermediate to the end user, but may also be used by an intermediary process for some other action. Regardless, it forms the basis for providing data that, if incorrect, could lead to a catastrophic mistake. This flow is an intermediate to the end user, but may also be used by an intermediary process for some other action. Regardless, it forms the basis for providing data that, if incorrect, could lead to a catastrophic mistake. Since this flow can lead to other actions with other effects, HIGH is justifiable.
Wayside Equipment ITS Roadway Equipment track status Low Moderate Moderate
Track status is typically physically viewable information. This information is important, but if it is incorrect there are other safety systems that should prevent related incidents. The impact of any rail/road intersection is particularly high, but in this case a MODERATE rating can be justified by the alternative mechanisms. This information is important, but if it is not reported there are other safety systems that should prevent related incidents. The impact of any rail/road intersection is particularly high, but in this case a MODERATE rating can be justified by the alternative mechanisms.
Wayside Equipment Multi-Access Edge Computing arriving train information Low High Moderate
Trains arriving should be visible, viewable and certainly not concealed. Reception of this information may indicate position or intended position of the recipient, which is slightly sensitive; thus LOW and not N/A. While there are other mechanisms for receiving this information, this data flow needs to be accurate lest a catastrophic mistake be made. While the data is critically important, there are other mechanisms for noting an approaching train (crossing gates, the train itself).
Wayside Equipment Multi-Access Edge Computing track status Low Moderate Moderate
Track status is typically physically viewable information. This information is important, but if it is incorrect there are other safety systems that should prevent related incidents. The impact of any rail/road intersection is particularly high, but in this case a MODERATE rating can be justified by the alternative mechanisms. This information is important, but if it is not reported there are other safety systems that should prevent related incidents. The impact of any rail/road intersection is particularly high, but in this case a MODERATE rating can be justified by the alternative mechanisms.

Standards

The following table lists the standards associated with physical objects in this service package. For standards related to interfaces, see the specific information flow triple pages. These pages can be accessed directly from the SVG diagram(s) located on the Physical tab, by clicking on each information flow line on the diagram.

NameTitlePhysical Object
CTI 4001 RSU Roadside Unit (RSU) Standard Connected Vehicle Roadside Equipment
ITE 5201 ATC Advanced Transportation Controller ITS Roadway Equipment
ITE 5202 ATC Model 2070 Model 2070 Controller Standard ITS Roadway Equipment
ITE 5301 ATC ITS Cabinet Intelligent Transportation System Standard Specification for Roadside Cabinets ITS Roadway Equipment
ITE 5401 ATC API Application Programming Interface Standard for the Advanced Transportation Controller ITS Roadway Equipment
NEMA TS 8 Cyber and Physical Security Cyber and Physical Security for Intelligent Transportation Systems ITS Roadway Equipment
Traffic Management Center
NEMA TS2 Traffic Controller Assemblies Traffic Controller Assemblies with NTCIP Requirements ITS Roadway Equipment




System Requirements

No System Requirements