Parent Service Package: ST06
< < ST06.2 : ST06.3 : ST06.4 > >

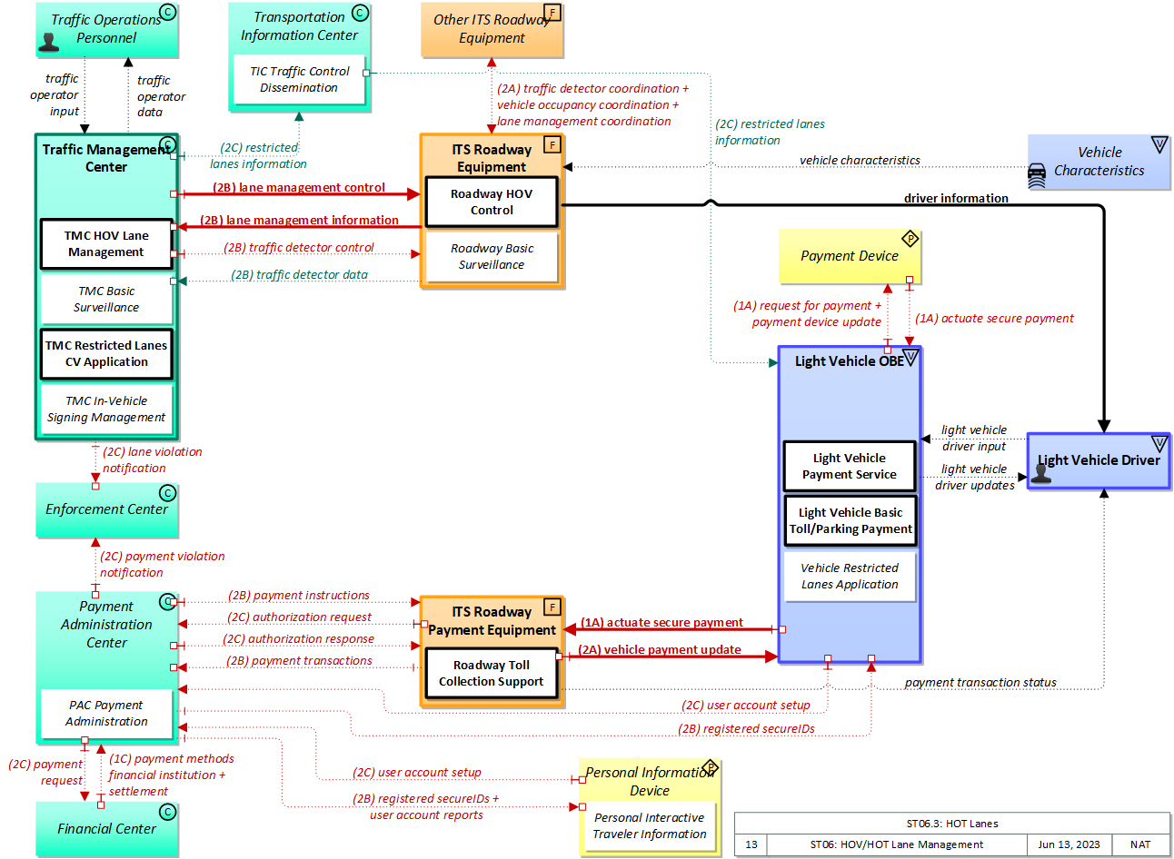
ST06.3: HOT Lanes Implementation

HOV lane capabilities are extended to support toll payments for vehicles that do not meet the vehicle occupancy requirements.

Relevant Regions:

Enterprise

Development Stage Roles and Relationships

Installation Stage Roles and Relationships

Operations and Maintenance Stage Roles and Relationships
(hide)

Source Destination Role/Relationship
Enforcement Center MaintainerEnforcement Center Maintains
Enforcement Center ManagerEnforcement Center Manages
Enforcement Center ManagerEnforcement Center Operator System Usage Agreement
Enforcement Center OperatorEnforcement Center Operates
Enforcement Center OwnerEnforcement Center Maintainer System Maintenance Agreement
Enforcement Center OwnerEnforcement Center Manager Operations Agreement
Enforcement Center SupplierEnforcement Center Owner Warranty
Financial Center MaintainerFinancial Center Maintains
Financial Center ManagerFinancial Center Manages
Financial Center ManagerFinancial Center Operator System Usage Agreement
Financial Center OperatorFinancial Center Operates
Financial Center OwnerFinancial Center Maintainer System Maintenance Agreement
Financial Center OwnerFinancial Center Manager Operations Agreement
Financial Center OwnerPayment Administration Center Maintainer Maintenance Data Exchange Agreement
Financial Center OwnerPayment Administration Center Owner Information Exchange Agreement
Financial Center OwnerPayment Administration Center User Service Usage Agreement
Financial Center OwnerPayment Administrator Application Usage Agreement
Financial Center SupplierFinancial Center Owner Warranty
ITS Roadway Equipment MaintainerITS Roadway Equipment Maintains
ITS Roadway Equipment ManagerITS Roadway Equipment Manages
ITS Roadway Equipment ManagerMaint and Constr Field Personnel System Usage Agreement
ITS Roadway Equipment OwnerITS Roadway Equipment Maintainer System Maintenance Agreement
ITS Roadway Equipment OwnerITS Roadway Equipment Manager Operations Agreement
ITS Roadway Equipment OwnerOther ITS Roadway Equipment Maintainer Maintenance Data Exchange Agreement
ITS Roadway Equipment OwnerOther ITS Roadway Equipment Operator Application Usage Agreement
ITS Roadway Equipment OwnerOther ITS Roadway Equipment Owner Information Exchange and Action Agreement
ITS Roadway Equipment OwnerOther ITS Roadway Equipment User Service Usage Agreement
ITS Roadway Equipment OwnerTraffic Management Center Maintainer Maintenance Data Exchange Agreement
ITS Roadway Equipment OwnerTraffic Management Center Owner Information Exchange Agreement
ITS Roadway Equipment OwnerTraffic Management Center User Service Usage Agreement
ITS Roadway Equipment OwnerTraffic Operations Personnel Application Usage Agreement
ITS Roadway Equipment SupplierITS Roadway Equipment Owner Warranty
ITS Roadway Payment Equipment MaintainerITS Roadway Payment Equipment Maintains
ITS Roadway Payment Equipment ManagerITS Roadway Payment Equipment Manages
ITS Roadway Payment Equipment ManagerLight Vehicle Driver System Usage Agreement
ITS Roadway Payment Equipment OwnerITS Roadway Payment Equipment Maintainer System Maintenance Agreement
ITS Roadway Payment Equipment OwnerITS Roadway Payment Equipment Manager Operations Agreement
ITS Roadway Payment Equipment OwnerLight Vehicle Driver Application Usage Agreement
ITS Roadway Payment Equipment OwnerLight Vehicle OBE Maintainer Maintenance Data Exchange Agreement
ITS Roadway Payment Equipment OwnerLight Vehicle OBE Owner Expectation of Information Provision
ITS Roadway Payment Equipment OwnerLight Vehicle OBE User Service Usage Agreement
ITS Roadway Payment Equipment OwnerPayment Administration Center Maintainer Maintenance Data Exchange Agreement
ITS Roadway Payment Equipment OwnerPayment Administration Center Owner Information Exchange Agreement
ITS Roadway Payment Equipment OwnerPayment Administration Center User Service Usage Agreement
ITS Roadway Payment Equipment OwnerPayment Administrator Application Usage Agreement
ITS Roadway Payment Equipment SupplierITS Roadway Payment Equipment Owner Warranty
Light Vehicle DriverITS Roadway Payment Equipment Operates
Light Vehicle DriverLight Vehicle OBE Operates
Light Vehicle OBE MaintainerLight Vehicle OBE Maintains
Light Vehicle OBE ManagerLight Vehicle Driver System Usage Agreement
Light Vehicle OBE ManagerLight Vehicle OBE Manages
Light Vehicle OBE OwnerITS Roadway Payment Equipment Maintainer Maintenance Data Exchange Agreement
Light Vehicle OBE OwnerITS Roadway Payment Equipment Owner Expectation of Data Provision
Light Vehicle OBE OwnerITS Roadway Payment Equipment User Service Usage Agreement
Light Vehicle OBE OwnerLight Vehicle Driver Application Usage Agreement
Light Vehicle OBE OwnerLight Vehicle OBE Maintainer System Maintenance Agreement
Light Vehicle OBE OwnerLight Vehicle OBE Manager Operations Agreement
Light Vehicle OBE OwnerPayment Administration Center Maintainer Maintenance Data Exchange Agreement
Light Vehicle OBE OwnerPayment Administration Center Owner Information Exchange Agreement
Light Vehicle OBE OwnerPayment Administration Center User Service Usage Agreement
Light Vehicle OBE OwnerPayment Administrator Application Usage Agreement
Light Vehicle OBE OwnerPayment Device Maintainer Maintenance Data Exchange Agreement
Light Vehicle OBE OwnerPayment Device Owner Expectation of Data Provision
Light Vehicle OBE OwnerPayment Device User Service Usage Agreement
Light Vehicle OBE OwnerTraveler Application Usage Agreement
Light Vehicle OBE SupplierLight Vehicle OBE Owner Warranty
Maint and Constr Field PersonnelITS Roadway Equipment Operates
Maint and Constr Field PersonnelPersonal Information Device Operates
Other ITS Roadway Equipment MaintainerOther ITS Roadway Equipment Maintains
Other ITS Roadway Equipment ManagerOther ITS Roadway Equipment Manages
Other ITS Roadway Equipment ManagerOther ITS Roadway Equipment Operator System Usage Agreement
Other ITS Roadway Equipment OperatorOther ITS Roadway Equipment Operates
Other ITS Roadway Equipment OwnerITS Roadway Equipment Maintainer Maintenance Data Exchange Agreement
Other ITS Roadway Equipment OwnerITS Roadway Equipment Owner Information Exchange and Action Agreement
Other ITS Roadway Equipment OwnerITS Roadway Equipment User Service Usage Agreement
Other ITS Roadway Equipment OwnerMaint and Constr Field Personnel Application Usage Agreement
Other ITS Roadway Equipment OwnerOther ITS Roadway Equipment Maintainer System Maintenance Agreement
Other ITS Roadway Equipment OwnerOther ITS Roadway Equipment Manager Operations Agreement
Other ITS Roadway Equipment SupplierOther ITS Roadway Equipment Owner Warranty
Payment Administration Center MaintainerPayment Administration Center Maintains
Payment Administration Center ManagerPayment Administration Center Manages
Payment Administration Center ManagerPayment Administrator System Usage Agreement
Payment Administration Center OwnerEnforcement Center Maintainer Maintenance Data Exchange Agreement
Payment Administration Center OwnerEnforcement Center Operator Application Usage Agreement
Payment Administration Center OwnerEnforcement Center Owner Information Provision Agreement
Payment Administration Center OwnerEnforcement Center User Service Usage Agreement
Payment Administration Center OwnerFinancial Center Maintainer Maintenance Data Exchange Agreement
Payment Administration Center OwnerFinancial Center Operator Application Usage Agreement
Payment Administration Center OwnerFinancial Center Owner Information Exchange Agreement
Payment Administration Center OwnerFinancial Center User Service Usage Agreement
Payment Administration Center OwnerITS Roadway Payment Equipment Maintainer Maintenance Data Exchange Agreement
Payment Administration Center OwnerITS Roadway Payment Equipment Owner Information Exchange Agreement
Payment Administration Center OwnerITS Roadway Payment Equipment User Service Usage Agreement
Payment Administration Center OwnerLight Vehicle Driver Application Usage Agreement
Payment Administration Center OwnerLight Vehicle OBE Maintainer Maintenance Data Exchange Agreement
Payment Administration Center OwnerLight Vehicle OBE Owner Information Exchange Agreement
Payment Administration Center OwnerLight Vehicle OBE User Service Usage Agreement
Payment Administration Center OwnerMaint and Constr Field Personnel Application Usage Agreement
Payment Administration Center OwnerPayment Administration Center Maintainer System Maintenance Agreement
Payment Administration Center OwnerPayment Administration Center Manager Operations Agreement
Payment Administration Center OwnerPersonal Information Device Maintainer Maintenance Data Exchange Agreement
Payment Administration Center OwnerPersonal Information Device Owner Information Exchange Agreement
Payment Administration Center OwnerPersonal Information Device User Service Usage Agreement
Payment Administration Center SupplierPayment Administration Center Owner Warranty
Payment AdministratorPayment Administration Center Operates
Payment Device MaintainerPayment Device Maintains
Payment Device ManagerPayment Device Manages
Payment Device ManagerTraveler System Usage Agreement
Payment Device OwnerLight Vehicle Driver Application Usage Agreement
Payment Device OwnerLight Vehicle OBE Maintainer Maintenance Data Exchange Agreement
Payment Device OwnerLight Vehicle OBE Owner Expectation of Data Provision
Payment Device OwnerLight Vehicle OBE User Service Usage Agreement
Payment Device OwnerPayment Device Maintainer System Maintenance Agreement
Payment Device OwnerPayment Device Manager Operations Agreement
Payment Device SupplierPayment Device Owner Warranty
Personal Information Device MaintainerPersonal Information Device Maintains
Personal Information Device ManagerMaint and Constr Field Personnel System Usage Agreement
Personal Information Device ManagerPersonal Information Device Manages
Personal Information Device OwnerPayment Administration Center Maintainer Maintenance Data Exchange Agreement
Personal Information Device OwnerPayment Administration Center Owner Information Exchange and Action Agreement
Personal Information Device OwnerPayment Administration Center User Service Usage Agreement
Personal Information Device OwnerPayment Administrator Application Usage Agreement
Personal Information Device OwnerPersonal Information Device Maintainer System Maintenance Agreement
Personal Information Device OwnerPersonal Information Device Manager Operations Agreement
Personal Information Device SupplierPersonal Information Device Owner Warranty
TIC OperatorTransportation Information Center Operates
Traffic Management Center MaintainerTraffic Management Center Maintains
Traffic Management Center ManagerTraffic Management Center Manages
Traffic Management Center ManagerTraffic Operations Personnel System Usage Agreement
Traffic Management Center OwnerEnforcement Center Maintainer Maintenance Data Exchange Agreement
Traffic Management Center OwnerEnforcement Center Operator Application Usage Agreement
Traffic Management Center OwnerEnforcement Center Owner Information Provision Agreement
Traffic Management Center OwnerEnforcement Center User Service Usage Agreement
Traffic Management Center OwnerITS Roadway Equipment Maintainer Maintenance Data Exchange Agreement
Traffic Management Center OwnerITS Roadway Equipment Owner Information Exchange Agreement
Traffic Management Center OwnerITS Roadway Equipment User Service Usage Agreement
Traffic Management Center OwnerMaint and Constr Field Personnel Application Usage Agreement
Traffic Management Center OwnerTIC Operator Application Usage Agreement
Traffic Management Center OwnerTraffic Management Center Maintainer System Maintenance Agreement
Traffic Management Center OwnerTraffic Management Center Manager Operations Agreement
Traffic Management Center OwnerTransportation Information Center Maintainer Maintenance Data Exchange Agreement
Traffic Management Center OwnerTransportation Information Center Owner Information Provision Agreement
Traffic Management Center OwnerTransportation Information Center User Service Usage Agreement
Traffic Management Center SupplierTraffic Management Center Owner Warranty
Traffic Operations PersonnelTraffic Management Center Operates
Transportation Information Center MaintainerTransportation Information Center Maintains
Transportation Information Center ManagerTIC Operator System Usage Agreement
Transportation Information Center ManagerTransportation Information Center Manages
Transportation Information Center OwnerLight Vehicle Driver Application Usage Agreement
Transportation Information Center OwnerLight Vehicle OBE Maintainer Maintenance Data Exchange Agreement
Transportation Information Center OwnerLight Vehicle OBE Owner Information Provision Agreement
Transportation Information Center OwnerLight Vehicle OBE User Service Usage Agreement
Transportation Information Center OwnerTransportation Information Center Maintainer System Maintenance Agreement
Transportation Information Center OwnerTransportation Information Center Manager Operations Agreement
Transportation Information Center SupplierTransportation Information Center Owner Warranty
TravelerPayment Device Operates

Functional

This service package includes the following Functional View PSpecs:

Physical Object Functional Object PSpec Number PSpec Name
ITS Roadway Equipment Roadway HOV Control 1.1.1.1 Process Traffic Sensor Data
1.1.2.11 Control Dynamic Lanes
1.2.7.5 Process Indicator Output Data for Freeways
Roadway Surveillance 1.1.1.1 Process Traffic Sensor Data
1.1.1.7 Process Road User Protection
1.1.2.11 Control Dynamic Lanes
1.2.7.16 Process Signal Control Conflict Monitoring
1.2.7.2 Monitor Roadside Equipment Operation
1.2.7.8 Provide Device Interface to Other Roadway Devices
1.3.1.3 Process Traffic Images
9.3.3.1 Collect Vehicle Speed
ITS Roadway Payment Equipment Roadway Toll Collection Support 7.1.1.4 Check for Advanced Tolls Payment
7.1.2 Produce Roadside Displays
7.1.5 Detect Vehicle for Tolls
Light Vehicle OBE Light Vehicle Basic Toll/Parking Payment 7.1.7 Provide Payment Device Interface for Tolls
Light Vehicle Payment Service 3.1.8 Process Light Vehicle Road Use Data
6.7.5.2 Provide Light Vehicle Driver with Personal Travel Information
6.7.5.3 Provide Light Vehicle Driver Information Interface
7.1.4 Provide Driver Toll Payment Interface
7.1.7 Provide Payment Device Interface for Tolls
7.2.3 Provide Driver Parking Lot Payment Interface
7.2.5 Provide Payment Device Interface for Parking
7.4.4.3 Process Vehicle Electric Charging Payments
7.5.1 Provide Vehicle Payment Device Interface
7.6.3 Provide Driver Road Use Charging Payment Interface
7.6.4 Provide Payment Device Interface for Road Use Charging
Payment Administration Center PAC Payment Administration 5.4.2 Process Violations for Tolls
7.1.1.3 Manage Bad Toll Payment Data
7.1.1.6 Collect Probe Data From Toll Transactions
7.1.1.7 Update Toll Price Data
7.1.1.8 Register for Advanced Toll Payment
7.1.1.9 Manage Toll Processing
7.1.8 Exchange Data with Other Payment Administration
7.4.4.1 Process Electric Charging Payments
7.6.1.2 Calculate Vehicle Road Use Payment Charges
7.6.1.4 Manage Road Use Charging Price Data
7.6.1.5 Manage Road Use Charges Processing
7.6.5 Exchange Road Use Charging Data with Other Payment Administration
7.6.6.1 Provide Road Use Charging Services User Interface
7.6.8 Provide Road Use Charging Enforcement Interface
7.7 Administer Multimodal Payments
Personal Information Device Personal Interactive Traveler Information 6.8.1.1.1 Determine Personal Portable Device Guidance Method
6.8.1.1.2 Provide Personal Portable Device Dynamic Guidance
6.8.3.1 Get Traveler Personal Request
6.8.3.2 Provide Traveler with Personal Travel Information
6.8.3.3 Provide Traveler Personal Interface
6.8.3.4 Update Traveler Personal Display Map Data
6.8.3.5 Provide Traveler Transit Services Interface
6.8.3.6 Provide Personal Safety Messages
6.8.3.7 Manage Traveler Personal Social Media Interface
7.5.3 Provide Personal Payment Device Interface
7.6.6.3 Provide Road Use Charging Services Personal Interface
Traffic Management Center TMC Basic Surveillance 1.1.2.1 Process Traffic Data for Storage
1.1.2.2 Process Traffic Data
1.1.2.3 Update Data Source Static Data
1.1.2.5 Process Vehicle Situation Data
1.1.2.8 Process Roadway Environmental Data
1.1.3 Generate Predictive Traffic Model
1.1.4.1 Retrieve Traffic Data
1.1.4.2 Provide Traffic Operations Personnel Traffic Data Interface
1.1.5 Exchange Data with Other Traffic Centers
1.2.6.1 Maintain Traffic and Sensor Static Data
1.2.8 Collect Traffic Field Equipment Fault Data
1.3.1.1 Analyze Traffic Data for Incidents
1.3.2.1 Store Possible Incident Data
1.3.2.5 Provide Current Incidents Store Interface
1.3.2.6 Manage Traffic Routing
1.3.4.2 Provide Traffic Operations Personnel Incident Interface
1.3.4.5 Process Video Data
TMC HOV Lane Management 1.1.2.10 Provide Dynamic Lane Management
1.1.2.4 Monitor HOV lane use
1.2.4.2 Output Control Data for Freeways
5.4.1 Process TM Detected Violations
TMC In-Vehicle Signing Management 1.2.4.3 Output In-vehicle Signage Data
1.2.4.4 Output Roadway Information Data
1.2.8 Collect Traffic Field Equipment Fault Data
1.3.2.1 Store Possible Incident Data
1.5.13 Manage Emissions-Based Control Zone
TMC Restricted Lanes CV Application 1.1.2.10 Provide Dynamic Lane Management
1.1.2.9 Monitor Dynamic Lanes
1.1.4.2 Provide Traffic Operations Personnel Traffic Data Interface
1.2.1 Select Strategy
1.2.2.1 Determine Indicator State for Freeway Management
1.2.4.1 Output Control Data for Roads
1.2.4.3 Output In-vehicle Signage Data
1.3.2.1 Store Possible Incident Data
1.3.4.2 Provide Traffic Operations Personnel Incident Interface
Transportation Information Center TIC Traffic Control Dissemination 6.2.2 Collect Traffic Data
6.5.1 Provide Broadcast Data Interface

Physical

The physical diagram can be viewed in SVG or PNG format and the current format is SVG.
SVG Diagram
PNG Diagram


Display Legend in SVG or PNG

Includes Physical Objects:

Physical Object Class Description
Enforcement Center Center The 'Enforcement Center' represents the systems that receive reports of violations detected by various ITS facilities including individual vehicle emissions, lane violations, toll violations, CVO violations, etc.
Financial Center Center The 'Financial Center' represents the organization that handles electronic fund transfer requests to enable the transfer of funds from the user of the service to the provider of the service. The functions and activities of financial clearinghouses are covered by this physical object.
ITS Roadway Equipment Field 'ITS Roadway Equipment' represents the ITS equipment that is distributed on and along the roadway that monitors and controls traffic and monitors and manages the roadway. This physical object includes traffic detectors, environmental sensors, traffic signals, highway advisory radios, dynamic message signs, CCTV cameras and video image processing systems, grade crossing warning systems, and ramp metering systems. Lane management systems and barrier systems that control access to transportation infrastructure such as roadways, bridges and tunnels are also included. This object also provides environmental monitoring including sensors that measure road conditions, surface weather, and vehicle emissions. Work zone systems including work zone surveillance, traffic control, driver warning, and work crew safety systems are also included.
ITS Roadway Payment Equipment Field 'ITS Roadway Payment Equipment' represents the roadway components of a toll collection system. It provides the capability for vehicle operators to pay tolls without stopping their vehicles. It supports use of locally determined pricing structures and includes the capability to implement various variable pricing policies. Typically, transactions are accompanied by feedback to the customer and a record of the transactions is provided to a back office system (e.g., the Payment Administration Center).
Light Vehicle Driver Vehicle The 'Light Vehicle Driver' represents the person that operates a light vehicle on the roadway. This physical object covers the interactions that are specific to light, passenger vehicles. See also the 'Driver' physical object that covers interactions that are shared by operators of light, transit, commercial, and emergency vehicles where the interactions are not particular to the type of vehicle.
Light Vehicle OBE Vehicle The 'Light Vehicle OBE' includes traveler-oriented capabilities that apply to passenger cars, trucks, and motorcycles that are used for personal travel. The rules vary by jurisdiction, but generally light vehicles are restricted in their weight and the maximum number of passengers they can carry. In ARC-IT, the Light Vehicle OBE represents vehicles that are operated as personal vehicles that are not part of a vehicle fleet and are not used commercially; thus, the choice between the various vehicle subsystems should be based more on how the vehicle is used than how much the vehicle weighs. See also the 'Vehicle' subsystem that includes the general safety and information services that apply to all types of vehicles, including light vehicles.
Other ITS Roadway Equipment Field Representing another set of ITS Roadway Equipment, 'Other ITS Roadway Equipment' supports 'field device' to 'field device' communication and coordination, and provides a source and destination for information that may be exchanged between ITS Roadway Equipment. The interface enables direct coordination between field equipment. Examples include the direct interface between sensors and other roadway devices (e.g., Dynamic Message Signs) and the direct interface between roadway devices (e.g., between a Signal System Master and Signal System Local equipment) or a connection between an arterial signal system master and a ramp meter controller.
Payment Administration Center Center The 'Payment Administration Center' provides general payment administration capabilities and supports the electronic transfer of funds from the customer to the transportation system operator or other service provider. Charges can be recorded for tolls, vehicle-mileage charging, congestion charging, or other goods and services. It supports traveler enrollment and collection of both pre-payment and post-payment transportation fees in coordination with the financial infrastructure supporting electronic payment transactions. The system may establish and administer escrow accounts depending on the clearinghouse scheme and the type of payments involved. It may post a transaction to the customer account, generate a bill (for post-payment accounts), debit an escrow account, or interface to a financial infrastructure to debit a customer designated account. It supports communications with the ITS Roadway Payment Equipment to support fee collection operations. As an alternative, a wide-area wireless interface can be used to communicate directly with vehicle equipment. It also sets and administers the pricing structures and may implement road pricing policies in coordination with the Traffic Management Center.
Payment Device Personal The 'Payment Device' enables the electronic transfer of funds from the user of a service (I.e. a traveler) to the provider of the service. Potential implementations include smart cards that support payment for products and services, including transportation services and general purpose devices like smart phones that support a broad array of services, including electronic payment. In addition to user account information, the payment device may also hold and update associated user information such as personal profiles, preferences, and trip histories.
Personal Information Device Personal The 'Personal Information Device' provides the capability for travelers to receive formatted traveler information wherever they are. Capabilities include traveler information, trip planning, and route guidance. Frequently a smart phone, the Personal Information Device provides travelers with the capability to receive route planning and other personally focused transportation services from the infrastructure in the field, at home, at work, or while en-route. Personal Information Devices may operate independently or may be linked with vehicle on-board equipment. This subsystem also supports safety related services with the capability to broadcast safety messages and initiate a distress signal or request for help.
Traffic Management Center Center The 'Traffic Management Center' monitors and controls traffic and the road network. It represents centers that manage a broad range of transportation facilities including freeway systems, rural and suburban highway systems, and urban and suburban traffic control systems. It communicates with ITS Roadway Equipment and Connected Vehicle Roadside Equipment (RSE) to monitor and manage traffic flow and monitor the condition of the roadway, surrounding environmental conditions, and field equipment status. It manages traffic and transportation resources to support allied agencies in responding to, and recovering from, incidents ranging from minor traffic incidents through major disasters.
Traffic Operations Personnel Center 'Traffic Operations Personnel' represents the people that operate a traffic management center. These personnel interact with traffic control systems, traffic surveillance systems, incident management systems, work zone management systems, and travel demand management systems. They provide operator data and command inputs to direct system operations to varying degrees depending on the type of system and the deployment scenario.
Transportation Information Center Center The 'Transportation Information Center' collects, processes, stores, and disseminates transportation information to system operators and the traveling public. The physical object can play several different roles in an integrated ITS. In one role, the TIC provides a data collection, fusing, and repackaging function, collecting information from transportation system operators and redistributing this information to other system operators in the region and other TICs. In this information redistribution role, the TIC provides a bridge between the various transportation systems that produce the information and the other TICs and their subscribers that use the information. The second role of a TIC is focused on delivery of traveler information to subscribers and the public at large. Information provided includes basic advisories, traffic and road conditions, transit schedule information, yellow pages information, ride matching information, and parking information. The TIC is commonly implemented as a website or a web-based application service, but it represents any traveler information distribution service.
Vehicle Characteristics Vehicle 'Vehicle Characteristics' represents the external view of individual vehicles of any class from cars and light trucks up to large commercial vehicles and down to micromobility vehicles (MMVs). It includes vehicle physical characteristics such as height, width, length, weight, and other properties (e.g., magnetic properties, number of axles, occupants, emissions) of individual vehicles that can be sensed and measured or classified. This physical object represents the physical properties of vehicles that can be sensed by vehicle-based or infrastructure-based sensors to support vehicle automation and traffic sensor systems. The analog properties provided by this terminator represent the sensor inputs that are used to detect and assess vehicle(s) within the sensor's range to support safe AV operation and/or responsive and safe traffic management.

Includes Functional Objects:

Functional Object Description Physical Object
Light Vehicle Basic Toll/Parking Payment 'Vehicle Basic Toll/Parking Payment' includes the traditional on-board systems that pay for tolls and parking electronically. It includes the in-vehicle equipment that communicates with the toll/parking plaza and an optional interface to a carry-in payment device. See also 'Vehicle Payment Services', which provides a broader range of payment services. Light Vehicle OBE
Light Vehicle Payment Service 'Light Vehicle Payment Service' supports vehicle payments including VMT- and zone-based payments and payments for other services including fuel/charging services, tolls, and parking. To support VMT-based payment, this application tracks the location of the vehicle at specific times and reports this VMT data along with vehicle identification. A variety of pricing strategies are supported, including strategies that include credits or incentives that reward desired driving patterns and behavior. The onboard equipment supports secure short range communications with connected vehicle roadside equipment to support secure payments. Light Vehicle OBE
PAC Payment Administration 'PAC Payment Administration' provides administration and management of payments associated with electronic toll collection, parking payments, and other e-payments. It provides the back office functions that support enrollment, pricing, reduced fare eligibility, payment reconciliation with financial institutions, and violation notification to enforcement agencies. It also supports dynamic pricing to support demand management, allow/block-list management and token validation. Payment Administration Center
Personal Interactive Traveler Information 'Personal Interactive Traveler Information' provides traffic information, road conditions, transit information, yellow pages (traveler services) information, special event information, and other traveler information that is specifically tailored based on the traveler's request and/or previously submitted traveler profile information. It also supports interactive services that support enrollment, account management, and payments for transportation services. The interactive traveler information capability is provided by personal devices including personal computers and personal portable devices such as smart phones. Personal Information Device
Roadway HOV Control 'Roadway HOV Control' monitors and controls high occupancy vehicle (HOV) and high occupancy toll (HOT) lanes. It includes traffic sensors that monitor HOV lane usage and display equipment such as lane control signals that provide lane status to drivers. ITS Roadway Equipment
Roadway Surveillance 'Roadway Basic Surveillance' monitors traffic conditions using fixed equipment such as loop detectors, CCTV cameras, , RADARs and LIDARs. ITS Roadway Equipment
Roadway Toll Collection Support 'Roadway Toll Collection Support' provides toll plazas the capability to identify properly equipped vehicles, collect electronic tolls, and provide a positive indication to the driver that a toll was collected. Violators are identified and images are collected. Toll transactions are stored and reported to the Payment Administration Center. ITS Roadway Payment Equipment
TIC Traffic Control Dissemination 'TIC Traffic Control Dissemination' serves as intermediary between transportation operations centers (e.g., TMC, Transit MC) and transportation users (e.g., vehicles, personal devices). It collects and disseminates intersection status, lane control information, special vehicle alerts, and other traffic control related information that is real-time or near real-time in nature and relevant to vehicles in a relatively local area on the road network. It collects traffic control information from Traffic Management and other Center(s) and disseminates the relevant information to vehicles and other mobile devices. Transportation Information Center
TMC Basic Surveillance 'TMC Basic Surveillance' remotely monitors and controls traffic sensor systems and surveillance (e.g., CCTV) equipment, and collects, processes and stores the collected traffic data. Current traffic information and other real-time transportation information is also collected from other centers. The collected information is provided to traffic operations personnel and made available to other centers. Traffic Management Center
TMC HOV Lane Management 'TMC HOV Lane Management' provides center monitoring and control of HOV lanes. It coordinates freeway ramp meters and connector signals with HOV lane usage signals to provide preferential treatment to HOV lanes. In advanced implementations, it automatically detects HOV violators. Traffic Management Center
TMC In-Vehicle Signing Management 'TMC In-Vehicle Signing Management' controls and monitors RSEs that support in-vehicle signing. Sign information that may include static regulatory, service, and directional sign information as well as variable information such as traffic and road conditions can be provided to the RSE, which uses short range communications to send the information to in-vehicle equipment. Information that is currently being communicated to passing vehicles and the operational status of the field equipment is monitored by this application. The operational status of the field equipment is reported to operations personnel. Traffic Management Center
TMC Restricted Lanes CV Application 'TMC Restricted Lanes CV Application' manages dynamic lanes for connected vehicles. The application provides the back office functions and supports the TMC operator in establishing and managing dynamic lanes using communications to manage lane use for connected vehicles. Traffic Management Center
Vehicle Restricted Lanes Application The 'Vehicle Restricted Lanes Application' monitors and reports its own operating parameters and communicates with roadside equipment to safely enter, operate within, and exit restricted lanes that are relevant to all types of vehicles. Vehicle
Vehicle Traveler Information Reception 'Vehicle Traveler Information Reception' receives advisories, vehicle signage data, and other driver information of use to all types of vehicles and drivers and presents this information to the driver using in-vehicle equipment. Information presented may include fixed sign information, traffic control device status (e.g., signal phase and timing data), advisory and detour information, warnings of adverse road and weather conditions, travel times, and other driver information. Vehicle

Includes Information Flows:

Information Flow Description
actuate secure payment Initiation of a payment action, ideally based on an encrypted token or biometric marker. Such a payment action could be a simple validation that the secure token allows the user access to the travel resource, or it could be the initiation of a payment transaction.
authorization request Request to determine if a transportation user is authorized to use a particular transportation resource.
authorization response Notification of status of authorization request.
driver information Regulatory, warning, guidance, and other information provided to the driver to support safe and efficient vehicle operation.
lane management control Information used to configure and control dynamic lane management systems.
lane management coordination The direct flow of information between field equipment. This includes information used to configure and control dynamic lane management systems and the status of managed lanes including current operational state, violations, and logged information. This also includes lane usage information including both traditional traffic flow measures and special information associated with managed lanes such as measured passenger occupancies. It also includes the operational status of the lane management equipment.
lane management information System status of managed lanes including current operational state, violations, and logged information. This includes lane usage information including both traditional traffic flow measures and special information associated with managed lanes such as measured passenger occupancies. It also includes the operational status of the lane management equipment.
lane violation notification Notification to enforcement agency of detected lane entry violations, lane speed violations, or other dynamic lane violations. Lane entry violations may be issued for restricted vehicle types or vehicles that do not meet required emissions or passenger occupancy standards that enter a managed lane. This notification identifies the vehicle and documents the lane parameter that was violated.
light vehicle driver input Driver input to the light vehicle on-board equipment including configuration data, settings and preferences, interactive requests, and control commands.
light vehicle driver updates Information provided to the light vehicle driver including visual displays, audible information and warnings, and haptic feedback. The updates inform the driver about current conditions, potential hazards, and the current status of vehicle on-board equipment.
payment device update Information updated concerning traveler's personal data including name, address, user account information, trip records, and profile data.
payment instructions Information provided to configure and support fixed point payment operations including pricing information, user account information, and operational parameters used to control equipment that controls access, collects payment, and detects and processes violations.
payment methods financial institution A list of valid payment methods accepted by a financial center.
payment request Request for payment from financial institution or related financial service requests (e.g., balance inquiry)
payment transaction status The status of an electronic payment transaction provided directly to the driver via sign or other roadside infrastructure.
payment transactions Detailed list of transactions including violations. Each transaction includes the date/time, vehicle/customer, and transaction amount. Additional information is included to support delayed payment and violation processing.
payment violation notification Notification to enforcement agency of a toll, parking, or transit fare payment violation.
registered secureIDs Cryptographically protected identifier indicating that the user associated with the identifier is entitled to use a particular service.
request for payment Request to deduct cost of service from user's payment account.
restricted lanes information This flow defines the location, duration, and operating parameters for lanes that are reserved for the exclusive use of certain types of vehicles (e.g., transit vehicles) or vehicles that meet other qualifications (e.g., number of occupants, low emissions criteria). It identifies the lane(s), the start and stop locations, start and end times, vehicle restrictions, speed limits and platooning parameters.
settlement Information exchanged to settle charges and distribute or debit accounts appropriate to the authorized charges.
traffic detector control Information used to configure and control traffic detector systems such as inductive loop detectors and machine vision sensors.
traffic detector coordination The direct flow of information between field equipment. This includes information used to configure and control traffic detector systems such as inductive loop detectors and machine vision sensors Raw and/or processed traffic detector data is returned that allows derivation of traffic flow variables (e.g., speed, volume, and density measures) and associated information (e.g., congestion, potential incidents). This flow includes the traffic data and the operational status of the traffic detectors
traffic detector data Raw and/or processed traffic detector data which allows derivation of traffic flow variables (e.g., speed, volume, and density measures) and associated information (e.g., congestion, potential incidents). This flow includes the traffic data and the operational status of the traffic detectors
traffic operator data Presentation of traffic operations data to the operator including traffic conditions, current operating status of field equipment, maintenance activity status, incident status, video images, security alerts, emergency response plan updates and other information. This data keeps the operator appraised of current road network status, provides feedback to the operator as traffic control actions are implemented, provides transportation security inputs, and supports review of historical data and preparation for future traffic operations activities.
traffic operator input User input from traffic operations personnel including requests for information, configuration changes, commands to adjust current traffic control strategies (e.g., adjust signal timing plans, change DMS messages), and other traffic operations data entry.
user account reports Reports on services offered/provided and associated charges.
user account setup Billing information, vehicle information (or registration information), and requests for reports. Also includes subsequent account changes.
vehicle characteristics The physical or visible characteristics of individual vehicles that can be used to detect, classify, and monitor vehicles and imaged to uniquely identify vehicles and characterize their performance (e.g., speed, occupants, emissions).
vehicle occupancy coordination The direct flow of information between field equipment. This flow shares the number of occupants detected in passing vehicles as well as the status of the vehicle occupant counting equipment, if applicable.
vehicle payment update Data written to vehicle equipment to support electronic toll collection or parking payment.
vehicle signage data In-vehicle signing data that augments regulatory, warning, and informational road signs and signals. The information provided would include static sign information (e.g., stop, curve warning, guide signs, service signs, and directional signs) and dynamic information (e.g., local traffic and road conditions, restrictions, vehicle requirements, work zones, detours, closures, advisories, and warnings).

Goals and Objectives

Associated Planning Factors and Goals

Planning Factor Goal

Associated Objective Categories

Objective Category

Associated Objectives and Performance Measures

Objective Performance Measure


 
Since the mapping between objectives and service packages is not always straight-forward and often situation-dependent, these mappings should only be used as a starting point. Users should do their own analysis to identify the best service packages for their region.

Needs and Requirements

Need Functional Object Requirement

Related Sources

Document Name Version Publication Date
None


Security

In order to participate in this service package, each physical object should meet or exceed the following security levels.

Physical Object Security
Physical Object Confidentiality Integrity Availability Security Class
Enforcement Center Moderate Moderate Moderate Class 2
Financial Center Moderate Moderate Moderate Class 2
ITS Roadway Equipment Moderate Moderate Moderate Class 2
ITS Roadway Payment Equipment Moderate Moderate High Class 5
Light Vehicle OBE High High High Class 5
Other ITS Roadway Equipment Moderate Moderate Moderate Class 2
Payment Administration Center High High Moderate Class 4
Payment Device Moderate Moderate High Class 5
Personal Information Device High High Moderate Class 4
Traffic Management Center Moderate High Moderate Class 3
Transportation Information Center Not Applicable Moderate Moderate Class 1
Vehicle Characteristics  



In order to participate in this service package, each information flow triple should meet or exceed the following security levels.

Information Flow Security
Source Destination Information Flow Confidentiality Integrity Availability
Basis Basis Basis
Financial Center Payment Administration Center payment methods financial institution Moderate Moderate Low
Payment methods should be widely disseminated and contain no information that could cause harm if exposed. Payment methods need to be correct so payment information can be exchanged. Could be LOW, as this should have redundancies and be able to tolerate significant latency. Payment methods need to be correct so payment information can be exchanged. Could be LOW, as this should have redundancies and be able to tolerate significant latency.
Financial Center Payment Administration Center settlement Moderate Moderate Moderate
This may include PII and will include status information about a payment that could be used by a criminal for a variety of purposes, including identity theft, financial theft, or location-based activities, as the status is predictivie of what the account holder is doing and where they are doing it. Payment flows must all have some integrity protection and consistent availability to prohibit forgery and instill confidence in the payment process. Repurcussions of roadway payment are individually fairly small, collectiviely significant but probably never catastrophic. Thus MODERATE for both integrity and availability. Payment flows must all have some integrity protection and consistent availability to prohibit forgery and instill confidence in the payment process. Repurcussions of roadway payment are individually fairly small, collectiviely significant but probably never catastrophic. Thus MODERATE for both integrity and availability.
ITS Roadway Equipment Light Vehicle Driver driver information Not Applicable High Moderate
This data is sent to all drivers and is also directly observable, by design. This is the primary signal trusted by the driver to decide whether to go through the intersection and what speed to go through the intersection at; if it’s wrong, accidents will happen. If the lights are out you have to get a policeman to direct traffic – expensive and inefficient and may cause a knock-on effect due to lack of coordination with other intersections.
ITS Roadway Equipment Other ITS Roadway Equipment lane management coordination Moderate Moderate Moderate
Any control flow has some confidentiality requirement, as observation of the flow may enable an attacker to analyze and learn how to assume control. MODERATE for most flows as the potential damage is likely contained, though anything that could have a significant safety impact may be assigned HIGH. Since this directly impacts device control, we consider it the same as a control flow. Control flows, even for seemingly innocent devices, should have MODERATE integrity at minimum, just to guarantee that intended control messages are received. Incorrect, corrupted, intercepted and modified control messages can or will result in target field devices not behaving according to operator intent. The severity of this depends on the type of device, which is why some devices are set MODERATE and some HIGH. Since this directly impacts device control, we consider it the same as a control flow. Control flow availability is related to the criticality of being able to remotely control the device. For most devices, this is MODERATE. For purely passive devices with no incident relationship, this will be LOW. All devices should have default modes that enable them to operate without backhaul connectivity, so no device warrants a HIGH.
ITS Roadway Equipment Other ITS Roadway Equipment traffic detector coordination Moderate Moderate Low
Any control flow has some confidentiality requirement, as observation of the flow may enable an attacker to analyze and learn how to assume control. MODERATE for most flows as the potential damage is likely contained, though anything that could have a significant safety impact may be assigned HIGH. Since this directly impacts device control, we consider it the same as a control flow. Control flows, even for seemingly innocent devices, should have MODERATE integrity at minimum, just to guarantee that intended control messages are received. Incorrect, corrupted, intercepted and modified control messages can or will result in target field devices not behaving according to operator intent. The severity of this depends on the type of device, which is why some devices are set MODERATE and some HIGH. Since this directly impacts device control, we consider it the same as a control flow. Control flow availability is related to the criticality of being able to remotely control the device. For most devices, this is MODERATE. For purely passive devices with no incident relationship, this will be LOW. All devices should have default modes that enable them to operate without backhaul connectivity, so no device warrants a HIGH.
ITS Roadway Equipment Other ITS Roadway Equipment vehicle occupancy coordination Moderate Moderate Low
Any control flow has some confidentiality requirement, as observation of the flow may enable an attacker to analyze and learn how to assume control. MODERATE for most flows as the potential damage is likely contained, though anything that could have a significant safety impact may be assigned HIGH. Since this directly impacts device control, we consider it the same as a control flow. Control flows, even for seemingly innocent devices, should have MODERATE integrity at minimum, just to guarantee that intended control messages are received. Incorrect, corrupted, intercepted and modified control messages can or will result in target field devices not behaving according to operator intent. The severity of this depends on the type of device, which is why some devices are set MODERATE and some HIGH. Since this directly impacts device control, we consider it the same as a control flow. Control flow availability is related to the criticality of being able to remotely control the device. For most devices, this is MODERATE. For purely passive devices with no incident relationship, this will be LOW. All devices should have default modes that enable them to operate without backhaul connectivity, so no device warrants a HIGH.
ITS Roadway Equipment Traffic Management Center lane management information Moderate Moderate Moderate
May contain PII, may contain source data describing device control and sensed status that if captured could be used in the commission of a crime or breaking of traffic laws or regulations. Information related to violations must be correct so that incorrect accusations are not made. Information related to device status and control must be correct to avoid wasted maintenance efforts. More or less important depending on the context. Could even be LOW if areas of minimal import, depending on local policies.
ITS Roadway Equipment Traffic Management Center traffic detector data Low Moderate Moderate
No impact if someone sees the data Some minimal guarantee of data integrity is necessary for all C-ITS flows. THEA believes this to be LOW.only limited adverse effect if raw/processed traffic detector data is bad/compromised; DISC: WYO believes this to be HIGH Only limited adverse effect of info is not timely/readily available, however without this information it will be difficult to perform traffic management activities, thus MODERATE. If not used for management, may be LOW.
ITS Roadway Payment Equipment Light Vehicle Driver payment transaction status Low Moderate Moderate
Expected to be visually broadcast information between roadway equipment and a driver that includes no PII. If compromised, contains no information that could not be otherwise learned or impacts the driver. Payment response should be accurate and available so the driver knows what the result of his transaction was. Inaccurate data may lead to his performing other compensatory actions which are inconvient to that individual driver and may impact those behind him. Payment response should be accurate and available so the driver knows what the result of his transaction was. Inaccurate data may lead to his performing other compensatory actions which are inconvient to that individual driver and may impact those behind him.
ITS Roadway Payment Equipment Light Vehicle OBE vehicle payment update Moderate Moderate Moderate
Contains payment status update information intended for an individual, and thus should be concealed as it is personal information with no legitimate use by an unintended recipient. Payment information should be correct and timely or the recipient may take action to correct, or may fail to take action he should take and be penalized. Payment information should be correct and timely or the recipient may take action to correct, or may fail to take action he should take and be penalized.
ITS Roadway Payment Equipment Payment Administration Center authorization request Moderate Moderate Moderate
Contains an identifier linked to an individual or specific device, and thus PII by definition. Compromise of one secureID would likely impact only one user, but the nature of this flow requires that the same algorithm be used for every user; algorithm compromise would harm every user, which would have widespread impact. Payment flows must all have some integrity protection and consistent availability to prohibit forgery and instill confidence in the payment process. Repurcussions of roadway payment are individually fairly small, collectiviely significant but probably never catastrophic. Thus MODERATE for both integrity and availability. Payment flows must all have some integrity protection and consistent availability to prohibit forgery and instill confidence in the payment process. Repurcussions of roadway payment are individually fairly small, collectiviely significant but probably never catastrophic. Thus MODERATE for both integrity and availability.
ITS Roadway Payment Equipment Payment Administration Center payment transactions Moderate Moderate Moderate
Contains PII and intended to be used for enforcement. Thus privacy implications that, while they may affect only a single individual at a time, could yield significant negative consequences to that individual. Violation information needs to be correct or the commercial vehicle may be improperly penalized, or not when it should be. This is probably not a severe consequence however, so MODERATE. More or less important depending on the context. Could even be LOW if areas of minimal import, depending on local policies.
Light Vehicle Driver Light Vehicle OBE light vehicle driver input Moderate High High
Data included in this flow may include origin and destination information, which should be protected from other's viewing as it may compromise the driver's privacy. Commands from from the driver to the vehicle must be correct or the vehicle may behave in an unpredictable and possibly unsafe manner Commands must always be able to be given or the driver has no control.
Light Vehicle OBE ITS Roadway Payment Equipment actuate secure payment Moderate Moderate High
Contains an identifier linked to an individual or specific device, and thus PII by definition. Compromise of one secureID would likely impact only one user, but the nature of this flow requires that the same algorithm be used for every user; algorithm compromise would harm every user, which would have widespread impact. Payment related information needs to be correct or the user may be inconvenienced or defrauded. Contact/proximity payment mechanisms need to be very reliable or large numbers of users will be inconvenienced and the systems that use these interfaces (transit, parking etc.) will be hamstrung by interface failures.
Light Vehicle OBE Light Vehicle Driver light vehicle driver updates Not Applicable Moderate Moderate
This data is informing the driver about the safety of a nearby area. It should not contain anything sensitive, and does not matter if another person can observe it. This is the information that is presented to the driver. If they receive incorrect information, they may act in an unsafe manner. However, there are other indicators that would alert them to any hazards, such as an oncoming vehicle or crossing safety lights. If this information is not made available to the driver, then the system has not operated correctly.
Light Vehicle OBE Payment Administration Center user account setup High High Moderate
Contains user identification and transaction history, which if compromised could lead to identity or financial theft. Payment setup information, if corrupted, could lead the user to not properly pay for his trips or perhaps pay for others. If intercepted by a malicious actor, this could be manipulated to trick the user into taking action not in his own best interest. These exchanges can be delayed but eventually have to go through or accounts will not be properly updated, mostly impacting revenue collection.
Light Vehicle OBE Payment Device payment device update Moderate Moderate High
Contains charges and possibly balance or personal information. Charge information may or may not be public, and balance and personal information is not, though it may be displayed visually. Could be LOW if no personal or balance information and no identifier is not included in the flow. Payment related information needs to be correct or the user may be inconvenienced or defrauded. Contact/proximity payment mechanisms need to be very reliable or large numbers of users will be inconvenienced and the systems that use these interfaces (transit, parking etc.) will be hamstrung by interface failures.
Light Vehicle OBE Payment Device request for payment Moderate Moderate High
Contains charges and possibly balance or personal information. Charge information may or may not be public, and balance and personal information is not, though it may be displayed visually. Could be LOW if no personal or balance information and no identifier is not included in the flow. Payment related information needs to be correct or the user may be inconvenienced or defrauded. Contact/proximity payment mechanisms need to be very reliable or large numbers of users will be inconvenienced and the systems that use these interfaces (transit, parking etc.) will be hamstrung by interface failures.
Other ITS Roadway Equipment ITS Roadway Equipment lane management coordination Moderate Moderate Moderate
Any control flow has some confidentiality requirement, as observation of the flow may enable an attacker to analyze and learn how to assume control. MODERATE for most flows as the potential damage is likely contained, though anything that could have a significant safety impact may be assigned HIGH. Since this directly impacts device control, we consider it the same as a control flow. Control flows, even for seemingly innocent devices, should have MODERATE integrity at minimum, just to guarantee that intended control messages are received. Incorrect, corrupted, intercepted and modified control messages can or will result in target field devices not behaving according to operator intent. The severity of this depends on the type of device, which is why some devices are set MODERATE and some HIGH. Since this directly impacts device control, we consider it the same as a control flow. Control flow availability is related to the criticality of being able to remotely control the device. For most devices, this is MODERATE. For purely passive devices with no incident relationship, this will be LOW. All devices should have default modes that enable them to operate without backhaul connectivity, so no device warrants a HIGH.
Other ITS Roadway Equipment ITS Roadway Equipment traffic detector coordination Moderate Moderate Low
Any control flow has some confidentiality requirement, as observation of the flow may enable an attacker to analyze and learn how to assume control. MODERATE for most flows as the potential damage is likely contained, though anything that could have a significant safety impact may be assigned HIGH. Since this directly impacts device control, we consider it the same as a control flow. Control flows, even for seemingly innocent devices, should have MODERATE integrity at minimum, just to guarantee that intended control messages are received. Incorrect, corrupted, intercepted and modified control messages can or will result in target field devices not behaving according to operator intent. The severity of this depends on the type of device, which is why some devices are set MODERATE and some HIGH. Since this directly impacts device control, we consider it the same as a control flow. Control flow availability is related to the criticality of being able to remotely control the device. For most devices, this is MODERATE. For purely passive devices with no incident relationship, this will be LOW. All devices should have default modes that enable them to operate without backhaul connectivity, so no device warrants a HIGH.
Other ITS Roadway Equipment ITS Roadway Equipment vehicle occupancy coordination Moderate Moderate Low
Any control flow has some confidentiality requirement, as observation of the flow may enable an attacker to analyze and learn how to assume control. MODERATE for most flows as the potential damage is likely contained, though anything that could have a significant safety impact may be assigned HIGH. Since this directly impacts device control, we consider it the same as a control flow. Control flows, even for seemingly innocent devices, should have MODERATE integrity at minimum, just to guarantee that intended control messages are received. Incorrect, corrupted, intercepted and modified control messages can or will result in target field devices not behaving according to operator intent. The severity of this depends on the type of device, which is why some devices are set MODERATE and some HIGH. Since this directly impacts device control, we consider it the same as a control flow. Control flow availability is related to the criticality of being able to remotely control the device. For most devices, this is MODERATE. For purely passive devices with no incident relationship, this will be LOW. All devices should have default modes that enable them to operate without backhaul connectivity, so no device warrants a HIGH.
Payment Administration Center Enforcement Center payment violation notification Moderate Moderate Moderate
Contains PII and intended to be used for enforcement. Thus privacy implications that, while they may affect only a single individual at a time, could yield significant negative consequences to that individual. Violation information needs to be correct or the commercial vehicle may be improperly penalized, or not when it should be. This is probably not a severe consequence however, so MODERATE. More or less important depending on the context. Could even be LOW if areas of minimal import, depending on local policies.
Payment Administration Center Financial Center payment request Moderate Moderate Moderate
Contains account and related information that is personal and if compromised could financially impact the owner of the account. Payment flows must all have some integrity protection and consistent availability to prohibit forgery and instill confidence in the payment process. Repurcussions of roadway payment are individually fairly small, collectiviely significant but probably never catastrophic. Thus MODERATE for both integrity and availability. Payment flows must all have some integrity protection and consistent availability to prohibit forgery and instill confidence in the payment process. Repurcussions of roadway payment are individually fairly small, collectiviely significant but probably never catastrophic. Thus MODERATE for both integrity and availability.
Payment Administration Center ITS Roadway Payment Equipment authorization response Moderate Moderate Moderate
While this may not contain any PII, it does expose behavior. While an observer in place may assume payment activity, there is no sound reason to not conceal this information. Payment flows must all have some integrity protection and consistent availability to prohibit forgery and instill confidence in the payment process. Repurcussions of roadway payment are individually fairly small, collectiviely significant but probably never catastrophic. Thus MODERATE for both integrity and availability. Payment flows must all have some integrity protection and consistent availability to prohibit forgery and instill confidence in the payment process. Repurcussions of roadway payment are individually fairly small, collectiviely significant but probably never catastrophic. Thus MODERATE for both integrity and availability.
Payment Administration Center ITS Roadway Payment Equipment payment instructions Moderate Moderate Moderate
This includes control information that can be considered sensitive and competitive, so it should be protected from viewing for competitive reasons. Payment flows must all have some integrity protection and consistent availability to prohibit forgery and instill confidence in the payment process. Repurcussions of roadway payment are individually fairly small, collectiviely significant but probably never catastrophic. Thus MODERATE for both integrity and availability. Payment flows must all have some integrity protection and consistent availability to prohibit forgery and instill confidence in the payment process. Repurcussions of roadway payment are individually fairly small, collectiviely significant but probably never catastrophic. Thus MODERATE for both integrity and availability.
Payment Administration Center Light Vehicle OBE registered secureIDs High High Moderate
These IDs are used to secure individual user's rights to use transportation assets. Compromising one of these would be a significant inconvenience but only for the user of that secureID. However, compromise of the algorithm securing all IDs would be catastrophic to the system that uses this mechanism as a means to pay for transportation services. Individual tokens should be correct or the user will not be able to use this method to pay for transport. A systemic integrity flaw would compromise the system similar to how an encryption flaw would however, which justifies HIGH. Should be relatively infrequently used by any one user, but over the sum of all transport users sees significant use. If the flow is not available, new or re-applying users will not be able to use this method to pay for transport.
Payment Administration Center Personal Information Device registered secureIDs High High Moderate
These IDs are used to secure individual user's rights to use transportation assets. Compromising one of these would be a significant inconvenience but only for the user of that secureID. However, compromise of the algorithm securing all IDs would be catastrophic to the system that uses this mechanism as a means to pay for transportation services. Individual tokens should be correct or the user will not be able to use this method to pay for transport. A systemic integrity flaw would compromise the system similar to how an encryption flaw would however, which justifies HIGH. Should be relatively infrequently used by any one user, but over the sum of all transport users sees significant use. If the flow is not available, new or re-applying users will not be able to use this method to pay for transport.
Payment Administration Center Personal Information Device user account reports High High Moderate
Contains user identification and transaction history, which if compromised could lead to identity or financial theft. Payment history information, if corrupted, could lead the user to take action he or she should not take. If intercepted by a malicious actor, this could be manipulated to trick the user into taking action not in his own best interest. There should be other mechanisms to retrieve this information, but if the flow has low reliability users will lose confidence and not use it. MODERATE for that reason only.
Payment Device Light Vehicle OBE actuate secure payment Moderate Moderate High
Contains an identifier linked to an individual or specific device, and thus PII by definition. Compromise of one secureID would likely impact only one user, but the nature of this flow requires that the same algorithm be used for every user; algorithm compromise would harm every user, which would have widespread impact. Payment related information needs to be correct or the user may be inconvenienced or defrauded. Contact/proximity payment mechanisms need to be very reliable or large numbers of users will be inconvenienced and the systems that use these interfaces (transit, parking etc.) will be hamstrung by interface failures.
Personal Information Device Payment Administration Center user account setup High High Moderate
Contains user identification and matching vehicle information, which if compromised could lead to identity theft or remote tracking. Payment setup information, if corrupted, could lead the user to not properly pay for his trips or perhaps pay for others. If intercepted by a malicious actor, this could be manipulated to trick the user into taking action not in his own best interest. There should be other mechanisms to provide this information, but if the flow has low reliability users will lose confidence and not use it. MODERATE for that reason only.
Traffic Management Center Enforcement Center lane violation notification Moderate Moderate Moderate
Contains PII and intended to be used for enforcement. Thus privacy implications that, while they may affect only a single individual at a time, could yield significant negative consequences to that individual. Contains PII and intended to be used for enforcement. Thus privacy implications that, while they may affect only a single individual at a time, could yield significant negative consequences to that individual. Must be correct to avoid false accusations. More or less important depending on the context. Could even be LOW if areas of minimal import, depending on local policies.
Traffic Management Center ITS Roadway Equipment lane management control Moderate High Moderate
Control flows, even for seemingly innocent devices, should be kept confidential to minimize attack vectors. While an individual installation may not be particularly impacted by a cyberattack of its sensor network, another installation might be severely impacted, and different installations are likely to use similar methods, so compromising one leads to compromising all. Control flows, even for seemingly innocent devices, should have MODERATE integrity at minimum, just to guarantee that intended control messages are received. Incorrect, corrupted, intercepted and modified control messages can or will result in target field devices not behaving according to operator intent. The severity of this depends on the type of device, which is why some devices are set MODERATE and some HIGH. Control flow availability is related to the criticality of being able to remotely control the device. For most devices, this is MODERATE. For purely passive devices with no incident relationship, this will be LOW. All devices should have default modes that enable them to operate without backhaul connectivity, so no device warrants a HIGH.
Traffic Management Center ITS Roadway Equipment traffic detector control Moderate Moderate Low
Control flows, even for seemingly innocent devices, should be kept confidential to minimize attack vectors. While an individual installation may not be particularly impacted by a cyberattack of its sensor network, another installation might be severely impacted, and different installations are likely to use similar methods, so compromising one leads to compromising all. DISC: THEA, WYO believe this to be LOW: encrypted, authenticated, proprietary; but should not cause severe damage if seen Control flows, even for seemingly innocent devices, should have MODERATE integrity at minimum, just to guarantee that intended control messages are received. Incorrect, corrupted, intercepted and modified control messages can or will result in target field devices not behaving according to operator intent. The severity of this depends on the type of device, which is why some devices are set MODERATE and some HIGH.. From THEA: should be accurate and not be tampered with; could enable outside control of traffic sensors but should not cause severe harm, but could cause issues with traffic sensor data received and be detrimental to operations Control flow availability is related to the criticality of being able to remotely control the device. For most devices, this is MODERATE. For purely passive devices with no incident relationship, this will be LOW. All devices should have default modes that enable them to operate without backhaul connectivity, so no device warrants a HIGH.. From THEA: want updates but delayed information will not be severe; should be able to operate from a previous/default control/config. DISC: WYO believes this to be MODERATE
Traffic Management Center Traffic Operations Personnel traffic operator data Moderate Moderate Moderate
Backoffice operations flows should have minimal protection from casual viewing, as otherwise imposters could gain illicit control or information that should not be generally available. Information presented to backoffice system operators must be consistent or the operator may perform actions that are not appropriate to the real situation. The backoffice system operator should have access to system operation. If this interface is down then control is effectively lost, as without feedback from the system the operator has no way of knowing what is the correct action to take.
Traffic Management Center Transportation Information Center restricted lanes information Not Applicable Moderate Moderate
Broadcast and intended for public consumption. Should be correct or receiving vehicles may not take advantage of (if licensed) or violate (if not) limited access lanes. While there could be a safety impact, this is generally not the case. In areas with a noted significant safety impact due to illegitimate use of the limited access facility, this may be HIGH. Should be timely or receiving vehicles may not take advantage of (if licensed) or violate (if not) limited access lanes. While there could be a safety impact, this is generally not the case.
Traffic Operations Personnel Traffic Management Center traffic operator input Moderate High High
Backoffice operations flows should have minimal protection from casual viewing, as otherwise imposters could gain illicit control or information that should not be generally available. Backoffice operations flows should generally be correct and available as these are the primary interface between operators and system. Backoffice operations flows should generally be correct and available as these are the primary interface between operators and system.
Vehicle Characteristics ITS Roadway Equipment vehicle characteristics

Standards

The following table lists the standards associated with physical objects in this service package. For standards related to interfaces, see the specific information flow triple pages. These pages can be accessed directly from the SVG diagram(s) located on the Physical tab, by clicking on each information flow line on the diagram.

NameTitlePhysical Object
ITE 5301 ATC ITS Cabinet Intelligent Transportation System Standard Specification for Roadside Cabinets ITS Roadway Equipment
NEMA TS 8 Cyber and Physical Security Cyber and Physical Security for Intelligent Transportation Systems ITS Roadway Equipment
ITS Roadway Payment Equipment
Payment Administration Center
Traffic Management Center




System Requirements

No System Requirements