Parent Service Package: SU04
< < SU04.1 : SU04.2 : SU04.3 > >

SU04.2: C-ITS Supported Implementation

Map data is provided via short range communications. Connected vehicles may also share aggregate vehicle location data via short range communications to support map creation and refinement.

Relevant Regions:

Enterprise

Development Stage Roles and Relationships

Installation Stage Roles and Relationships

Operations and Maintenance Stage Roles and Relationships
(hide)

Source Destination Role/Relationship
Center MaintainerCenter Maintains
Center ManagerCenter Manages
Center ManagerCenter Personnel System Usage Agreement
Center OwnerCenter Maintainer System Maintenance Agreement
Center OwnerCenter Manager Operations Agreement
Center OwnerMAP GIS Operator Application Usage Agreement
Center OwnerMap Update System Maintainer Maintenance Data Exchange Agreement
Center OwnerMap Update System Owner Information Exchange Agreement
Center OwnerMap Update System User Service Usage Agreement
Center PersonnelCenter Operates
Center SupplierCenter Owner Warranty
Commercial Vehicle Administration Center MaintainerCommercial Vehicle Administration Center Maintains
Commercial Vehicle Administration Center ManagerCommercial Vehicle Administration Center Manages
Commercial Vehicle Administration Center ManagerCommercial Vehicle Administrator System Usage Agreement
Commercial Vehicle Administration Center OwnerCommercial Vehicle Administration Center Maintainer System Maintenance Agreement
Commercial Vehicle Administration Center OwnerCommercial Vehicle Administration Center Manager Operations Agreement
Commercial Vehicle Administration Center OwnerMAP GIS Operator Application Usage Agreement
Commercial Vehicle Administration Center OwnerMap Update System Maintainer Maintenance Data Exchange Agreement
Commercial Vehicle Administration Center OwnerMap Update System Owner Information Provision Agreement
Commercial Vehicle Administration Center OwnerMap Update System User Service Usage Agreement
Commercial Vehicle Administration Center SupplierCommercial Vehicle Administration Center Owner Warranty
Commercial Vehicle AdministratorCommercial Vehicle Administration Center Operates
Connected Vehicle Roadside Equipment MaintainerConnected Vehicle Roadside Equipment Maintains
Connected Vehicle Roadside Equipment ManagerConnected Vehicle Roadside Equipment Manages
Connected Vehicle Roadside Equipment ManagerConnected Vehicle Roadside Equipment Operator System Usage Agreement
Connected Vehicle Roadside Equipment OperatorConnected Vehicle Roadside Equipment Operates
Connected Vehicle Roadside Equipment OwnerConnected Vehicle Roadside Equipment Maintainer System Maintenance Agreement
Connected Vehicle Roadside Equipment OwnerConnected Vehicle Roadside Equipment Manager Operations Agreement
Connected Vehicle Roadside Equipment OwnerDriver Application Usage Agreement
Connected Vehicle Roadside Equipment OwnerMAP GIS Operator Application Usage Agreement
Connected Vehicle Roadside Equipment OwnerMap Update System Maintainer Maintenance Data Exchange Agreement
Connected Vehicle Roadside Equipment OwnerMap Update System Owner Information Provision Agreement
Connected Vehicle Roadside Equipment OwnerMap Update System User Service Usage Agreement
Connected Vehicle Roadside Equipment OwnerPersonal Maintainer Maintenance Data Exchange Agreement
Connected Vehicle Roadside Equipment OwnerPersonal Owner Expectation of Information Provision
Connected Vehicle Roadside Equipment OwnerPersonal User Service Usage Agreement
Connected Vehicle Roadside Equipment OwnerTraveler Application Usage Agreement
Connected Vehicle Roadside Equipment OwnerVehicle Maintainer Maintenance Data Exchange Agreement
Connected Vehicle Roadside Equipment OwnerVehicle Owner Expectation of Information Provision
Connected Vehicle Roadside Equipment OwnerVehicle User Service Usage Agreement
Connected Vehicle Roadside Equipment SupplierConnected Vehicle Roadside Equipment Owner Warranty
DriverVehicle Operates
Maint and Constr Center PersonnelMaint and Constr Management Center Operates
Maint and Constr Management Center MaintainerMaint and Constr Management Center Maintains
Maint and Constr Management Center ManagerMaint and Constr Center Personnel System Usage Agreement
Maint and Constr Management Center ManagerMaint and Constr Management Center Manages
Maint and Constr Management Center OwnerMaint and Constr Management Center Maintainer System Maintenance Agreement
Maint and Constr Management Center OwnerMaint and Constr Management Center Manager Operations Agreement
Maint and Constr Management Center OwnerMAP GIS Operator Application Usage Agreement
Maint and Constr Management Center OwnerMap Update System Maintainer Maintenance Data Exchange Agreement
Maint and Constr Management Center OwnerMap Update System Owner Information Provision Agreement
Maint and Constr Management Center OwnerMap Update System User Service Usage Agreement
Maint and Constr Management Center SupplierMaint and Constr Management Center Owner Warranty
MAP GIS OperatorMap Update System Operates
Map Update System MaintainerMap Update System Maintains
Map Update System ManagerMAP GIS Operator System Usage Agreement
Map Update System ManagerMap Update System Manages
Map Update System OwnerCenter Maintainer Maintenance Data Exchange Agreement
Map Update System OwnerCenter Owner Information Exchange Agreement
Map Update System OwnerCenter Personnel Application Usage Agreement
Map Update System OwnerCenter User Service Usage Agreement
Map Update System OwnerConnected Vehicle Roadside Equipment Maintainer Maintenance Data Exchange Agreement
Map Update System OwnerConnected Vehicle Roadside Equipment Operator Application Usage Agreement
Map Update System OwnerConnected Vehicle Roadside Equipment Owner Information Exchange Agreement
Map Update System OwnerConnected Vehicle Roadside Equipment User Service Usage Agreement
Map Update System OwnerMap Update System Maintainer System Maintenance Agreement
Map Update System OwnerMap Update System Manager Operations Agreement
Map Update System OwnerOther Map Update Systems Maintainer Maintenance Data Exchange Agreement
Map Update System OwnerOther Map Update Systems Operator Application Usage Agreement
Map Update System OwnerOther Map Update Systems Owner Information Exchange Agreement
Map Update System OwnerOther Map Update Systems User Service Usage Agreement
Map Update System OwnerParking Area Equipment Maintainer Maintenance Data Exchange Agreement
Map Update System OwnerParking Area Equipment Owner Information Exchange Agreement
Map Update System OwnerParking Area Equipment User Service Usage Agreement
Map Update System OwnerParking Operator Application Usage Agreement
Map Update System OwnerPersonal Maintainer Maintenance Data Exchange Agreement
Map Update System OwnerPersonal User Service Usage Agreement
Map Update System OwnerTraveler Application Usage Agreement
Map Update System OwnerTraveler Support Equipment Maintainer Maintenance Data Exchange Agreement
Map Update System OwnerTraveler Support Equipment Owner Information Provision Agreement
Map Update System OwnerTraveler Support Equipment User Service Usage Agreement
Map Update System SupplierMap Update System Owner Warranty
Other Map Update Systems MaintainerOther Map Update Systems Maintains
Other Map Update Systems ManagerOther Map Update Systems Manages
Other Map Update Systems ManagerOther Map Update Systems Operator System Usage Agreement
Other Map Update Systems OperatorOther Map Update Systems Operates
Other Map Update Systems OwnerMAP GIS Operator Application Usage Agreement
Other Map Update Systems OwnerMap Update System Maintainer Maintenance Data Exchange Agreement
Other Map Update Systems OwnerMap Update System Owner Information Exchange Agreement
Other Map Update Systems OwnerMap Update System User Service Usage Agreement
Other Map Update Systems OwnerOther Map Update Systems Maintainer System Maintenance Agreement
Other Map Update Systems OwnerOther Map Update Systems Manager Operations Agreement
Other Map Update Systems SupplierOther Map Update Systems Owner Warranty
Other Vehicle OBEs OperatorOther Vehicles Operates
Other Vehicles MaintainerOther Vehicles Maintains
Other Vehicles ManagerOther Vehicle OBEs Operator System Usage Agreement
Other Vehicles ManagerOther Vehicles Manages
Other Vehicles OwnerDriver Application Usage Agreement
Other Vehicles OwnerDriver Vehicle Operating Agreement
Other Vehicles OwnerOther Vehicles Maintainer System Maintenance Agreement
Other Vehicles OwnerOther Vehicles Manager Operations Agreement
Other Vehicles OwnerVehicle Maintainer Maintenance Data Exchange Agreement
Other Vehicles OwnerVehicle Owner Expectation of Data Provision
Other Vehicles OwnerVehicle User Service Usage Agreement
Other Vehicles SupplierOther Vehicles Owner Warranty
Parking Area Equipment MaintainerParking Area Equipment Maintains
Parking Area Equipment ManagerParking Area Equipment Manages
Parking Area Equipment ManagerParking Operator System Usage Agreement
Parking Area Equipment OwnerMAP GIS Operator Application Usage Agreement
Parking Area Equipment OwnerMap Update System Maintainer Maintenance Data Exchange Agreement
Parking Area Equipment OwnerMap Update System Owner Information Provision Agreement
Parking Area Equipment OwnerMap Update System User Service Usage Agreement
Parking Area Equipment OwnerParking Area Equipment Maintainer System Maintenance Agreement
Parking Area Equipment OwnerParking Area Equipment Manager Operations Agreement
Parking Area Equipment SupplierParking Area Equipment Owner Warranty
Parking OperatorParking Area Equipment Operates
Personal MaintainerPersonal Maintains
Personal ManagerPersonal Manages
Personal ManagerTraveler System Usage Agreement
Personal OwnerPersonal Maintainer System Maintenance Agreement
Personal OwnerPersonal Manager Operations Agreement
Personal SupplierPersonal Owner Warranty
TravelerPersonal Operates
TravelerTraveler Support Equipment Operates
Traveler Support Equipment MaintainerTraveler Support Equipment Maintains
Traveler Support Equipment ManagerTraveler System Usage Agreement
Traveler Support Equipment ManagerTraveler Support Equipment Manages
Traveler Support Equipment OwnerTraveler Support Equipment Maintainer System Maintenance Agreement
Traveler Support Equipment OwnerTraveler Support Equipment Manager Operations Agreement
Traveler Support Equipment SupplierTraveler Support Equipment Owner Warranty
Vehicle MaintainerVehicle Maintains
Vehicle ManagerDriver System Usage Agreement
Vehicle ManagerVehicle Manages
Vehicle OwnerConnected Vehicle Roadside Equipment Maintainer Maintenance Data Exchange Agreement
Vehicle OwnerConnected Vehicle Roadside Equipment Operator Application Usage Agreement
Vehicle OwnerConnected Vehicle Roadside Equipment Owner Expectation of Data Provision
Vehicle OwnerConnected Vehicle Roadside Equipment User Service Usage Agreement
Vehicle OwnerOther Vehicle OBEs Operator Application Usage Agreement
Vehicle OwnerOther Vehicle OBEs Operator Vehicle Operating Agreement
Vehicle OwnerOther Vehicles Maintainer Maintenance Data Exchange Agreement
Vehicle OwnerOther Vehicles Owner Expectation of Data Provision
Vehicle OwnerOther Vehicles User Service Usage Agreement
Vehicle OwnerVehicle Maintainer System Maintenance Agreement
Vehicle OwnerVehicle Manager Operations Agreement
Vehicle SupplierVehicle Owner Warranty

Functional

This service package includes the following Functional View PSpecs:

Physical Object Functional Object PSpec Number PSpec Name
Center Center Map Management 10.3.5 Update Center Display Map Data
10.3.6 Manage Center Map Data
Commercial Vehicle Administration Center CVAC Credentials and Taxes Administration 2.5.1 Manage Commercial Vehicle Trips and Clearances
2.5.2 Obtain Electronic Credential and Tax Filing Payment
2.5.4 Communicate with Other Commercial Vehicle Administration System
2.5.5 Manage Commercial Vehicle and Driver Credentials and Enrollment
2.5.8 Process Data Received from Roadside Facilities
5.4.6 Process CV Violations
7.4.1.1 Process Commercial Vehicle Payments
Connected Vehicle Roadside Equipment RSE Map Management 1.1.2.6 Process Collected Vehicle Safety Data
1.2.5.8 Manage Roadside Parking Facility Communications
1.2.7.7 Process Vehicle Safety and Environmental Data for Output
Maint and Constr Management Center MCM Work Activity Coordination 9.2.1 Schedule M&C Activities
9.2.2 Status Current M&C Activities and Transportation Infrastructure
9.2.4 Manage M&C Map Data
Map Update System Map Management 10.3.1 Collect Geographic Data for Transportation
10.3.2 Maintain Geographic Information System for Transportation
10.3.3 Distribute Map Updates
10.3.4 Coordinate with Other Map Update Systems
Pathway Map Management 10.3.1 Collect Geographic Data for Transportation
10.3.2 Maintain Geographic Information System for Transportation
10.3.3 Distribute Map Updates
10.3.4 Coordinate with Other Map Update Systems
Parking Area Equipment Parking Area Management 1.2.5.13 Manage Commercial Vehicle Parking
1.2.5.3 Provide Parking Lot Operator Interface
1.2.5.6 Detect Vehicles in Parking Lot
1.2.5.7 Output Parking Lot Information to Drivers
Personal Personal Map Management 6.8.1.4 Update Traveler Navigable Map Database
Traveler Support Equipment Traveler Interactive Information 6.3.1 Get Traveler Request
6.3.2 Inform Traveler
6.3.3 Provide Public Traveler Interface
6.3.4 Update Traveler Display Map Data at Kiosk
7.3.4 Provide Remote Terminal Payment Device Interface
7.5.2 Provide Traveler Roadside Payment Device Interface
7.5.4 Provide Traveler Kiosk Payment Device Interface
7.6.6.2 Provide Road Use Charging Services Kiosk Interface
Vehicle Vehicle Map Management 6.7.1.4 Update Vehicle Navigable Map Database

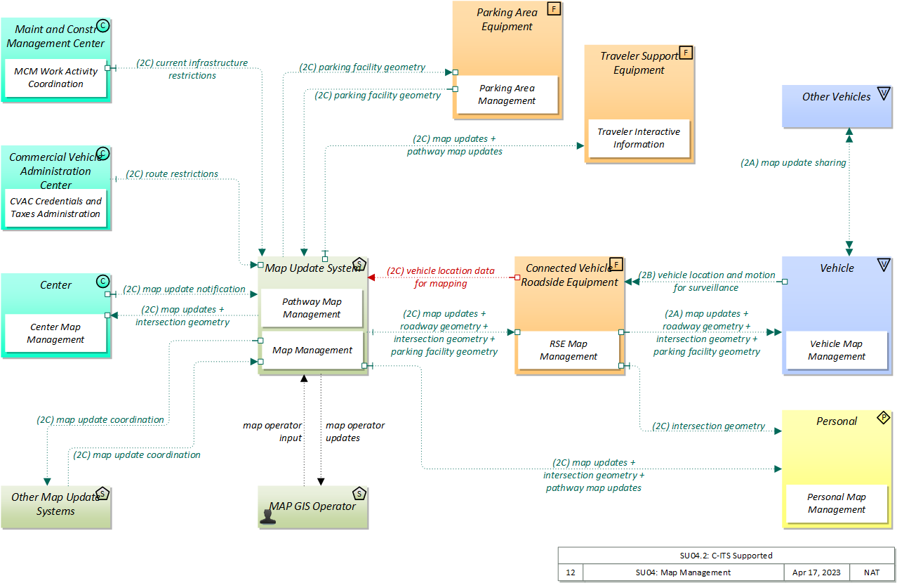
Physical

The physical diagram can be viewed in SVG or PNG format and the current format is SVG.
SVG Diagram
PNG Diagram


Display Legend in SVG or PNG

Includes Physical Objects:

Physical Object Class Description
Center Center This general physical object is used to model core capabilities that are common to any center.
Commercial Vehicle Administration Center Center The 'Commercial Vehicle Administration Center' performs administrative functions supporting credentials, tax, and safety regulations associated with commercial vehicles. It issues credentials, collects fees and taxes, and supports enforcement of credential requirements. It communicates with motor carriers to process credentials applications and collect fuel taxes, weight/distance taxes, and other taxes and fees associated with commercial vehicle operations. It also receives applications for, and issues special Oversize/Overweight and HAZMAT permits in coordination with cognizant authorities. It coordinates with other Commercial Vehicle Administration Centers (in other states/regions) to support nationwide access to credentials and safety information for administration and enforcement functions. It communicates with field equipment to enable credential checking and safety information collection at the roadside. It makes safety information available to qualified stakeholders to identify carriers and drivers that operate unsafely.
Connected Vehicle Roadside Equipment Field 'Connected Vehicle Roadside Equipment' (CV RSE) represents the Connected Vehicle roadside devices (i.e., Roadside Units (RSUs)) equipped with short range wireless (SRW) communications technology, as well as any other supporting equipment that leverage the RSU and are not described by other objects (e.g., a local roadside processor). CVRSE are used to send messages to, and receive messages from, nearby vehicles and personal devices equipped with compatible communications technology. Communications with adjacent field equipment and back office centers that monitor and control the RSE are also supported. This device operates from a fixed position and may be permanently deployed or a portable device that is located temporarily in the vicinity of a traffic incident, road construction, or a special event. It includes a processor, data storage, and communications capabilities that support secure communications with passing vehicles, other field equipment, and centers.
Maint and Constr Management Center Center The 'Maint and Constr Management Center' monitors and manages roadway infrastructure construction and maintenance activities. Representing both public agencies and private contractors that provide these functions, this physical object manages fleets of maintenance, construction, or special service vehicles (e.g., snow and ice control equipment). The physical object receives a wide range of status information from these vehicles and performs vehicle dispatch, routing, and resource management for the vehicle fleets and associated equipment. The physical object participates in incident response by deploying maintenance and construction resources to an incident scene, in coordination with other center physical objects. The physical object manages equipment at the roadside, including environmental sensors and automated systems that monitor and mitigate adverse road and surface weather conditions. It manages the repair and maintenance of both non-ITS and ITS equipment including the traffic controllers, detectors, dynamic message signs, signals, and other equipment associated with the roadway infrastructure. Weather information is collected and fused with other data sources and used to support advanced decision support systems. The physical object remotely monitors and manages ITS capabilities in work zones, gathering, storing, and disseminating work zone information to other systems. It manages traffic in the vicinity of the work zone and advises drivers of work zone status (either directly at the roadside or through an interface with the Transportation Information Center or Traffic Management Center physical objects.) Construction and maintenance activities are tracked and coordinated with other systems, improving the quality and accuracy of information available regarding closures and other roadway construction and maintenance activities.
MAP GIS Operator Support The 'Map GIS Operator' represents the person or people that manage GIS updates, supporting import and translation of source data, preparing the base map and information layers, and providing oversight and management for incremental releases of updated map data.
Map Update System Support The 'Map Update System' represents a provider of map databases used to support ITS services. It supports the provision of the map data that are used directly by vehicles (e.g., roadway and intersection geometry data sets), travelers (e.g., navigable maps used for route guidance and display maps used at traveler information points), system operators (e.g., map data used by Traffic Operators to monitor and manage the road network, and map data used by Fleet Managers to manage a vehicle fleet). It may represent a third-party provider or an internal organization that produces map data for agency use. In the latter case, the 'Map Update System' is typically included as part of the center (e.g., a Traffic Management Center) of the infrastructure owner/operator that manages map data. Products may include simple display maps, map data sets that define detailed road network topology and geometry, or full geographic information system databases that are used to support planning and operations.
Multi-Access Edge Computing Field 'Multi-Access Edge Computing' ((MEC) previously known as mobile edge computing) represents computing devices that operate and are managed like a cloud server, but are deployed at the edge of a network (typically a cellular network, but it could be any network). While not in strict proximity to the transportation network, these systems do benefit from vastly decreased distances to the roadway compared to central systems, and so can provide lower latency than strictly backoffice systems
Other Map Update Systems Support Representing other distinct Map Update Systems, this object is intended to provide a source and destination for ITS information flows between peer map update providers. It enables cooperative information sharing between base map and specialized map providers and any other exchange of geographic information between map data providers.
Other Vehicles Vehicle 'Other Vehicle OBEs' represents other connected vehicles that are communicating with the host vehicle. This includes all connected motorized vehicles including passenger cars, trucks, and motorcycles and specialty vehicles (e.g., maintenance vehicles, transit vehicles) that also include the basic 'Vehicle OBE' functionality that supports V2V communications. This object provides a source and destination for information transfers between connected vehicles. The host vehicle on-board equipment, represented by the Vehicle OBE physical object, sends information to, and receives information from the Other Vehicle OBEs to model all connected vehicle V2V communications in ARC-IT.
Parking Area Equipment Field 'Parking Area Equipment' provides electronic monitoring and management of parking facilities. It supports an I2V link to the Vehicle that allows electronic collection of parking fees and monitors and controls parking meters that support conventional parking fee collection. It also includes the instrumentation, signs, and other infrastructure that monitors parking lot usage and provides local information about parking availability and other general parking information. The two primary approaches to monitoring parking area usage are sensing vehicles within parking spots or counting vehicles as they come in and as they leave the area. This portion of the functionality must be located in the parking area where it can monitor, classify, and share information with customers and their vehicles. See also the separate 'Parking Management Center' physical object that may be located in a back office, remote from the parking area, which interfaces with the financial infrastructure and broadly disseminates parking information to other operational centers in the region.
Personal Personal The 'Personal' physical object is used to model core capabilities that are common to more than one physical object in the 'Personal' class. It provides the general executive, management, and utility functions that may be shared by different types of personal devices.
Traveler Support Equipment Field 'Traveler Support Equipment' provides access to traveler information at transit stations, transit stops, other fixed sites along travel routes (e.g., rest stops, merchant locations), and major trip generation locations such as special event centers, hotels, office complexes, amusement parks, and theaters. Traveler information access points include kiosks and informational displays supporting varied levels of interaction and information access. At transit stops this might be simple displays providing schedule information and imminent arrival signals. This may be extended to include multi-modal information including traffic conditions and transit schedules to support mode and route selection at major trip generation sites. Personalized route planning and route guidance information can also be provided based on criteria supplied by the traveler. It also supports service enrollment and electronic payment of transit fares. In addition to the traveler information provision, it also enhances security in public areas by supporting traveler activated silent alarms.
Vehicle Vehicle This 'Vehicle' physical object is used to model core capabilities that are common to more than one type of Vehicle. It provides the vehicle-based general sensory, processing, storage, and communications functions that support efficient, safe, and convenient travel. Many of these capabilities (e.g., see the Vehicle Safety service packages) apply to all vehicle types including personal vehicles (including motorcycles), commercial vehicles, emergency vehicles, transit vehicles, and maintenance vehicles. From this perspective, the Vehicle includes the common interfaces and functions that apply to all motorized vehicles. The radio(s) supporting V2V and V2I communications are a key component of the Vehicle. Both one-way and two-way communications options support a spectrum of information services from basic broadcast to advanced personalized information services. Advanced sensors, processors, enhanced driver interfaces, and actuators complement the driver information services so that, in addition to making informed mode and route selections, the driver travels these routes in a safer and more consistent manner. This physical object supports all six levels of driving automation as defined in SAE J3016. Initial collision avoidance functions provide 'vigilant co-pilot' driver warning capabilities. More advanced functions assume limited control of the vehicle to maintain lane position and safe headways. In the most advanced implementations, this Physical Object supports full automation of all aspects of the driving task, aided by communications with other vehicles in the vicinity and in coordination with supporting infrastructure subsystems.

Includes Functional Objects:

Functional Object Description Physical Object
Center Map Management 'Center Map Management' provides the map functionality necessary to support map updates and use within an operational center. It manages map data for the center and provides map data to center applications that use a map. Center
CVAC Credentials and Taxes Administration 'CVAC Credentials and Taxes Administration' issues credentials, collects fees and taxes, and supports enforcement of credential requirements. It manages driver licensing and enrolls carriers in additional CVO programs such as wireless roadside inspection programs. It communicates with the Fleet and Freight Management Centers associated with the motor carriers to process applications and collect fuel taxes, weight/distance taxes, and other taxes and fees associated with commercial vehicle operations. It also receives applications for, and issues special Oversize/Overweight and HAZMAT permits in coordination with other cognizant authorities. It supports user account management and receives and processes requests for review of carrier and driver status. It communicates with peer functional objects in other jurisdictions to exchange credentials database information. Commercial Vehicle Administration Center
Map Management 'Map Management' provides the GIS functionality necessary to support map data creation and management. It provides an operator interface that supports management of the map data and rendering of the maps under operator control and interfaces to external data sources, including the connected vehicle environment. Map Update System
MCM Work Activity Coordination 'MCM Work Activity Coordination' disseminates work activity schedules and current asset restrictions to other agencies. Work schedules are coordinated with operating agencies, factoring in the needs and activities of other agencies and adjacent jurisdictions. Work schedules are also distributed to Transportation Information Centers for dissemination to the traveling public. Maint and Constr Management Center
MEC Map Management 'MEC Map Management' provides the map functionality necessary to support map data updates to passing vehicles. It collects current map and geometry data and provides current map and geometry data to connected vehicles. Multi-Access Edge Computing
Parking Area Management 'Parking Area Management' detects and classifies vehicles at parking facility entrances, exits, and other designated locations within the facility. Current parking availability is monitored and used to inform drivers through dynamic message signs/displays so that vehicles are efficiently routed to available spaces. Parking facility information, including current parking rates and directions to entrances and available exits, is also provided to drivers. Parking Area Equipment
Pathway Map Management 'Pathway Map Management' provides the GIS functionality necessary to support pathway map data (e.g., pathway geometry, including locations of any special (e.g., bike) lanes, curbs, elevators, escalators, doorways, curb cutouts, and other relevant features) creation and management. It provides an operator interface that supports management of the pathway map data and rendering of the maps under operator control with providing of the pathway map information to traveler devices. Map Update System
Personal Map Management 'Personal Map Management' supports map updates and makes current map and geometry data available to other applications. It manages map data for the device and provides map data to end-user applications that provide location-based services. Personal
RSE Map Management 'RSE Map Management' provides the map functionality necessary to support map data updates to passing vehicles and other internal functional objects. It collects current map and geometry data and provides current map and geometry data to connected vehicles. Connected Vehicle Roadside Equipment
Traveler Interactive Information 'Traveler Interactive Information' provides traffic information, road conditions, transit information, yellow pages (traveler services) information, special event information, and other traveler information that is specifically tailored based on the traveler's request and/or previously submitted traveler profile information. It also supports interactive services that support enrollment, account management, and payments for transportation services. The interactive traveler information capability is provided by a public traveler interface, such as a kiosk. Traveler Support Equipment
Vehicle Map Management 'Vehicle Map Management' supports map updates and makes current map and geometry data available to other applications. It manages map data on-board and provides map data to end-user applications that provide location-based services. Vehicle

Includes Information Flows:

Information Flow Description
current infrastructure restrictions Restrictions levied on transportation asset usage based on infrastructure design, surveys, tests, or analyses. This includes standard facility design height, width, and weight restrictions, special restrictions such as spring weight restrictions, and temporary facility restrictions that are imposed during maintenance and construction.
intersection geometry The physical geometry of an intersection covering the location and width of each approaching lane, egress lane, and valid paths between approaches and egresses. This flow also defines the location of stop lines, cross walks, specific traffic law restrictions for the intersection (e.g., turning movement restrictions), and other elements that support calculation of a safe and legal vehicle path through the intersection.
map operator input The range of GIS operator inputs that support creation and update of navigable maps and management and distribution of the map data to end users.
map operator updates Interactive display of base map and information layers and associated information that supports map development, management, and dissemination.
map update coordination Exchange of geographic information between map update systems.
map update notification Notification of maintenance, construction, and other activities that will result in medium to long term changes to road location and configuration that may impact navigable maps. This flow includes the timing of the changes and precise enumeration of the location and configuration changes. It also includes updated static speed limits (perhaps other regulatory rules/signage - no U turns, etc.) and default travel times.
map update sharing Peer to peer sharing of map updates. Map updates could include a new underlying static or real-time map or map layer(s) update. Map layers can include highways, major roads, streets, public transport routes, pedestrian routes, topography, points of interest, and regulatory information including turn restrictions and speed limits.
map updates Map update that could include a new underlying static or real-time map or map layer(s) update. Map layers can include highways, major roads, streets, public transport routes, topography, points of interest, and regulatory information including turn restrictions and speed limits.
parking facility geometry Precise spatial description of a parking facility that locates each parking space and the ingress and egress routes that are used to travel to and from the spaces.
pathway map updates Pathway map updates that could include a new underlying static or real-time map or map layer(s) update. Map layers can include pedestrian routes, bike lanes, curbs, elevators, escalators, doorways, curb cutouts, indoor facilities, and other relevant features that impact pathway use.
pathway update notifications Notification of maintenance, construction, and other activities that will result in medium to long term changes to pathway location and configuration that may impact navigable maps. This flow includes the timing of the changes and precise enumeration of the location and configuration changes. It also includes updated impedance values for pathways indicating the level of difficulty in pathway access for vulnerable road users.
roadway geometry The physical geometry of a road segment that specifies the location and width of each lane, including normal lanes as well as special lanes for pedestrians and bicycles, transit vehicles, and trains. This flow also may include the curvature, grade, and superelevation or banking of the road segment.
route restrictions Information about routes, road segments, and areas that do not allow the transport of security sensitive hazmat cargoes or include other restrictions (such as height or weight limits).
vehicle location and motion for surveillance Data describing the vehicle's location in three dimensions, heading, speed, acceleration, braking status, and size. This flow represents monitoring of basic safety data ('vehicle location and motion') broadcast by passing connected vehicles for use in vehicle detection and traffic monitoring applications.
vehicle location data for mapping Aggregate vehicle location data collected to support map data creation and refinement.

Goals and Objectives

Associated Planning Factors and Goals

Planning Factor Goal

Associated Objective Categories

Objective Category

Associated Objectives and Performance Measures

Objective Performance Measure


 
Since the mapping between objectives and service packages is not always straight-forward and often situation-dependent, these mappings should only be used as a starting point. Users should do their own analysis to identify the best service packages for their region.

Needs and Requirements

Need Functional Object Requirement

Related Sources

Document Name Version Publication Date
None


Security

In order to participate in this service package, each physical object should meet or exceed the following security levels.

Physical Object Security
Physical Object Confidentiality Integrity Availability Security Class
Center Low High Moderate Class 3
Commercial Vehicle Administration Center Low Moderate Low Class 1
Connected Vehicle Roadside Equipment Moderate High Moderate Class 3
Maint and Constr Management Center Low High Moderate Class 3
Map Update System Moderate High Moderate Class 3
Multi-Access Edge Computing  
Other Map Update Systems Low High Moderate Class 3
Other Vehicles Not Applicable High Low Class 3
Parking Area Equipment Low High Moderate Class 3
Personal Low Low Moderate Class 1
Traveler Support Equipment Not Applicable Low Moderate Class 1
Vehicle Low High Moderate Class 3



In order to participate in this service package, each information flow triple should meet or exceed the following security levels.

Information Flow Security
Source Destination Information Flow Confidentiality Integrity Availability
Basis Basis Basis
Center Map Update System map update notification Low High Moderate
Map data intended for general use by any C-ITS component than needs it. No information here includes PII or anything else that, if viewed by someone other than the participant, would lead to harm. Map data is used for a host of application purposes. This widespread use means that any corruption in the data has a widespread and far reaching effect. Occasional outages of this flow will delay updates and lead to a loss of accurate function of some applications. Depending on the application this could be HIGH.
Center Map Update System pathway update notifications Low Moderate Moderate
Map data intended for general use by any C-ITS component than needs it. No information here includes PII or anything else that, if viewed by someone other than the participant, would lead to harm. Map data is used for a host of application purposes. This widespread use means that any corruption in the data has a widespread and far reaching effect. Rating MODERATE for this flow only becauase impact of incorrect pathways will be lower than impact of incorrect roadways. Occasional outages of this flow will delay updates and lead to a loss of accurate function of some applications. Depending on the application this could be HIGH.
Commercial Vehicle Administration Center Map Update System route restrictions Low Moderate Low
Should be public data, so no need for obfuscation. Incorrect route restrictions data will not affect the TIC but will affect the eventual user, and may result in a commercial vehicle being in a place the vehicle is not permitted. This information should not need to be updated often.
Connected Vehicle Roadside Equipment Map Update System vehicle location data for mapping Moderate Moderate Low
Similar to other vehicle location and motion flows. Individual instances of this flow may betray vehicle behavior however, especially if the vehicle ID is included (as the data flow indicates). False information here could lead to incorrect or at least suboptimal map information, which negatively effects much of C-ITS. Individual instances are probably not of tremendous value. More ubiquitous coverage is valuable. So this is LOW for any given instance, but over the broad swath of all vehicles, should provide complete geographic coverage.
Connected Vehicle Roadside Equipment Personal intersection geometry Low High Moderate
Map data intended for general use by any C-ITS component than needs it. No information here includes PII or anything else that, if viewed by someone other than the participant, would lead to harm. Map data is used for a host of application purposes. This widespread use means that any corruption in the data has a widespread and far reaching effect. Occasional outages of this flow will delay updates and lead to a loss of accurate function of some applications. Depending on the application this could be HIGH.
Connected Vehicle Roadside Equipment Vehicle intersection geometry Low High Moderate
Map data intended for general use by any C-ITS component than needs it. No information here includes PII or anything else that, if viewed by someone other than the participant, would lead to harm. Map data is used for a host of application purposes. This widespread use means that any corruption in the data has a widespread and far reaching effect. Occasional outages of this flow will delay updates and lead to a loss of accurate function of some applications. Depending on the application this could be HIGH.
Connected Vehicle Roadside Equipment Vehicle map updates Not Applicable High Moderate
Map data intended for general use by any C-ITS component than needs it. No information here includes PII or anything else that, if viewed by someone other than the participant, would lead to harm. Map data is used for a host of application purposes. This widespread use means that any corruption in the data has a widespread and far reaching effect. Occasional outages of this flow will delay updates and lead to a loss of accurate function of some applications. Depending on the application this could be HIGH.
Connected Vehicle Roadside Equipment Vehicle parking facility geometry Low High Moderate
Map data intended for general use by any C-ITS component than needs it. No information here includes PII or anything else that, if viewed by someone other than the participant, would lead to harm. Map data is used for a host of parking-related application processes. This widespread use means that any corruption in the data has a widespread and far reaching effect. Occasional outages of this flow will delay updates and lead to a loss of accurate function of some applications.
Connected Vehicle Roadside Equipment Vehicle roadway geometry Low High Moderate
Map data intended for general use by any C-ITS component than needs it. No information here includes PII or anything else that, if viewed by someone other than the participant, would lead to harm. Map data is used for a host of application purposes. This widespread use means that any corruption in the data has a widespread and far reaching effect. Occasional outages of this flow will delay updates and lead to a loss of accurate function of some applications. Depending on the application this could be HIGH.
Maint and Constr Management Center Map Update System current infrastructure restrictions Low High Moderate
Map data intended for general use by any C-ITS component than needs it. No information here includes PII or anything else that, if viewed by someone other than the participant, would lead to harm. Map data is used for a host of application purposes. This widespread use means that any corruption in the data has a widespread and far reaching effect. Occasional outages of this flow will delay updates and lead to a loss of accurate function of some applications. Depending on the application this could be HIGH.
MAP GIS Operator Map Update System map operator input Not Applicable High High
System core flows should have some protection from casual viewing, as otherwise imposters could gain illicit control over core equipment. Backoffice operations flows should generally be correct and available as these are the primary interface between operators and system. Backoffice operations flows should generally be correct and available as these are the primary interface between operators and system.
Map Update System Center intersection geometry Low High Moderate
Map data intended for general use by any C-ITS component than needs it. No information here includes PII or anything else that, if viewed by someone other than the participant, would lead to harm. Map data is used for a host of application purposes. This widespread use means that any corruption in the data has a widespread and far reaching effect. Occasional outages of this flow will delay updates and lead to a loss of accurate function of some applications. Depending on the application this could be HIGH.
Map Update System Center map updates Not Applicable High Moderate
Map data intended for general use by any C-ITS component than needs it. No information here includes PII or anything else that, if viewed by someone other than the participant, would lead to harm. Map data is used for a host of application purposes. This widespread use means that any corruption in the data has a widespread and far reaching effect. Occasional outages of this flow will delay updates and lead to a loss of accurate function of some applications. Depending on the application this could be HIGH.
Map Update System Center pathway map updates Not Applicable Moderate Low
Map data intended for general use by any C-ITS component than needs it. No information here includes PII or anything else that, if viewed by someone other than the participant, would lead to harm. Map data is used for a host of application purposes. This widespread use means that any corruption in the data has a widespread and far reaching effect, but the impact is likely far less serious than for roadway maps. Occasional outages of this flow will delay updates and lead to a loss of accurate function of some applications. Depending on the application this could be MODERATE.
Map Update System Connected Vehicle Roadside Equipment intersection geometry Low High Moderate
Map data intended for general use by any C-ITS component than needs it. No information here includes PII or anything else that, if viewed by someone other than the participant, would lead to harm. Map data is used for a host of application purposes. This widespread use means that any corruption in the data has a widespread and far reaching effect. Occasional outages of this flow will delay updates and lead to a loss of accurate function of some applications. Depending on the application this could be HIGH.
Map Update System Connected Vehicle Roadside Equipment map updates Not Applicable High Moderate
Map data intended for general use by any C-ITS component than needs it. No information here includes PII or anything else that, if viewed by someone other than the participant, would lead to harm. Map data is used for a host of application purposes. This widespread use means that any corruption in the data has a widespread and far reaching effect. Occasional outages of this flow will delay updates and lead to a loss of accurate function of some applications. Depending on the application this could be HIGH.
Map Update System Connected Vehicle Roadside Equipment parking facility geometry Low High Moderate
Map data intended for general use by any C-ITS component than needs it. No information here includes PII or anything else that, if viewed by someone other than the participant, would lead to harm. Map data is used for a host of parking-related application processes. This widespread use means that any corruption in the data has a widespread and far reaching effect. Occasional outages of this flow will delay updates and lead to a loss of accurate function of some applications.
Map Update System Connected Vehicle Roadside Equipment roadway geometry Low High Moderate
Map data intended for general use by any C-ITS component than needs it. No information here includes PII or anything else that, if viewed by someone other than the participant, would lead to harm. Map data is used for a host of application purposes. This widespread use means that any corruption in the data has a widespread and far reaching effect. Occasional outages of this flow will delay updates and lead to a loss of accurate function of some applications. Depending on the application this could be HIGH.
Map Update System MAP GIS Operator map operator updates Not Applicable Moderate Moderate
System core flows should have some protection from casual viewing, as otherwise imposters could gain illicit control over core equipment Information presented to backoffice system operators must be consistent or the operator may perform actions that are not appropriate to the real situation. The backoffice system operator should have access to system operation. If this interface is down then control is effectively lost, as without feedback from the system the operator has no way of knowing what is the correct action to take.
Map Update System Multi-Access Edge Computing intersection geometry Low High Moderate
Map data intended for general use by any C-ITS component than needs it. No information here includes PII or anything else that, if viewed by someone other than the participant, would lead to harm. Map data is used for a host of application purposes. This widespread use means that any corruption in the data has a widespread and far reaching effect. Occasional outages of this flow will delay updates and lead to a loss of accurate function of some applications. Depending on the application this could be HIGH.
Map Update System Multi-Access Edge Computing map updates Not Applicable High Moderate
Map data intended for general use by any C-ITS component than needs it. No information here includes PII or anything else that, if viewed by someone other than the participant, would lead to harm. Map data is used for a host of application purposes. This widespread use means that any corruption in the data has a widespread and far reaching effect. Occasional outages of this flow will delay updates and lead to a loss of accurate function of some applications. Depending on the application this could be HIGH.
Map Update System Multi-Access Edge Computing parking facility geometry Low High Moderate
Map data intended for general use by any C-ITS component than needs it. No information here includes PII or anything else that, if viewed by someone other than the participant, would lead to harm. Map data is used for a host of parking-related application processes. This widespread use means that any corruption in the data has a widespread and far reaching effect. Occasional outages of this flow will delay updates and lead to a loss of accurate function of some applications. Depending on the application this could be HIGH.
Map Update System Multi-Access Edge Computing roadway geometry Low High Moderate
Map data intended for general use by any C-ITS component than needs it. No information here includes PII or anything else that, if viewed by someone other than the participant, would lead to harm. Map data is used for a host of application purposes. This widespread use means that any corruption in the data has a widespread and far reaching effect. Occasional outages of this flow will delay updates and lead to a loss of accurate function of some applications. Depending on the application this could be HIGH.
Map Update System Other Map Update Systems map update coordination Low High Moderate
Map data intended for general use by any C-ITS component than needs it. No information here includes PII or anything else that, if viewed by someone other than the participant, would lead to harm. Map data is used for a host of application purposes. This widespread use means that any corruption in the data has a widespread and far reaching effect. Occasional outages of this flow will delay updates and lead to a loss of accurate function of some applications. Depending on the application this could be HIGH.
Map Update System Parking Area Equipment parking facility geometry Low High Moderate
Map data intended for general use by any C-ITS component than needs it. No information here includes PII or anything else that, if viewed by someone other than the participant, would lead to harm. Map data is used for a host of parking-related application processes. This widespread use means that any corruption in the data has a widespread and far reaching effect. Occasional outages of this flow will delay updates and lead to a loss of accurate function of some applications.
Map Update System Personal intersection geometry Low High Moderate
Map data intended for general use by any C-ITS component than needs it. No information here includes PII or anything else that, if viewed by someone other than the participant, would lead to harm. Map data is used for a host of application purposes. This widespread use means that any corruption in the data has a widespread and far reaching effect. Occasional outages of this flow will delay updates and lead to a loss of accurate function of some applications. Depending on the application this could be HIGH.
Map Update System Personal map updates Not Applicable High Moderate
Map data intended for general use by any C-ITS component than needs it. No information here includes PII or anything else that, if viewed by someone other than the participant, would lead to harm. Map data is used for a host of application purposes. This widespread use means that any corruption in the data has a widespread and far reaching effect. Occasional outages of this flow will delay updates and lead to a loss of accurate function of some applications. Depending on the application this could be HIGH.
Map Update System Personal pathway map updates Not Applicable Moderate Low
Map data intended for general use by any C-ITS component than needs it. No information here includes PII or anything else that, if viewed by someone other than the participant, would lead to harm. Map data is used for a host of application purposes. This widespread use means that any corruption in the data has a widespread and far reaching effect, but the impact is likely far less serious than for roadway maps. Occasional outages of this flow will delay updates and lead to a loss of accurate function of some applications. Depending on the application this could be MODERATE.
Map Update System Traveler Support Equipment map updates Not Applicable High Moderate
Map data intended for general use by any C-ITS component than needs it. No information here includes PII or anything else that, if viewed by someone other than the participant, would lead to harm. Map data is used for a host of application purposes. This widespread use means that any corruption in the data has a widespread and far reaching effect. Occasional outages of this flow will delay updates and lead to a loss of accurate function of some applications. Depending on the application this could be HIGH.
Map Update System Traveler Support Equipment pathway map updates Not Applicable Moderate Low
Map data intended for general use by any C-ITS component than needs it. No information here includes PII or anything else that, if viewed by someone other than the participant, would lead to harm. Map data is used for a host of application purposes. This widespread use means that any corruption in the data has a widespread and far reaching effect, but the impact is likely far less serious than for roadway maps. Occasional outages of this flow will delay updates and lead to a loss of accurate function of some applications. Depending on the application this could be MODERATE.
Multi-Access Edge Computing Map Update System vehicle location data for mapping Moderate Moderate Low
Similar to other vehicle location and motion flows. Individual instances of this flow may betray vehicle behavior however, especially if the vehicle ID is included (as the data flow indicates). False information here could lead to incorrect or at least suboptimal map information, which negatively effects much of C-ITS. Individual instances are probably not of tremendous value. More ubiquitous coverage is valuable. So this is LOW for any given instance, but over the broad swath of all vehicles, should provide complete geographic coverage.
Multi-Access Edge Computing Personal intersection geometry Low High Moderate
Map data intended for general use by any C-ITS component than needs it. No information here includes PII or anything else that, if viewed by someone other than the participant, would lead to harm. Map data is used for a host of application purposes. This widespread use means that any corruption in the data has a widespread and far reaching effect. Occasional outages of this flow will delay updates and lead to a loss of accurate function of some applications. Depending on the application this could be HIGH.
Multi-Access Edge Computing Vehicle intersection geometry Low High Moderate
Map data intended for general use by any C-ITS component than needs it. No information here includes PII or anything else that, if viewed by someone other than the participant, would lead to harm. Map data is used for a host of application purposes. This widespread use means that any corruption in the data has a widespread and far reaching effect. Occasional outages of this flow will delay updates and lead to a loss of accurate function of some applications. Depending on the application this could be HIGH.
Multi-Access Edge Computing Vehicle map updates Not Applicable High Moderate
Map data intended for general use by any C-ITS component than needs it. No information here includes PII or anything else that, if viewed by someone other than the participant, would lead to harm. Map data is used for a host of application purposes. This widespread use means that any corruption in the data has a widespread and far reaching effect. Occasional outages of this flow will delay updates and lead to a loss of accurate function of some applications. Depending on the application this could be HIGH.
Multi-Access Edge Computing Vehicle parking facility geometry Low High Moderate
Map data intended for general use by any C-ITS component than needs it. No information here includes PII or anything else that, if viewed by someone other than the participant, would lead to harm. Map data is used for a host of parking-related application processes. This widespread use means that any corruption in the data has a widespread and far reaching effect. Occasional outages of this flow will delay updates and lead to a loss of accurate function of some applications. Depending on the application this could be HIGH.
Multi-Access Edge Computing Vehicle roadway geometry Low High Moderate
Map data intended for general use by any C-ITS component than needs it. No information here includes PII or anything else that, if viewed by someone other than the participant, would lead to harm. Map data is used for a host of application purposes. This widespread use means that any corruption in the data has a widespread and far reaching effect. Occasional outages of this flow will delay updates and lead to a loss of accurate function of some applications. Depending on the application this could be HIGH.
Other Map Update Systems Map Update System map update coordination Low High Moderate
Map data intended for general use by any C-ITS component than needs it. No information here includes PII or anything else that, if viewed by someone other than the participant, would lead to harm. Map data is used for a host of application purposes. This widespread use means that any corruption in the data has a widespread and far reaching effect. Occasional outages of this flow will delay updates and lead to a loss of accurate function of some applications. Depending on the application this could be HIGH.
Other Vehicles Vehicle map update sharing Not Applicable High Low
Map data intended for general use by any C-ITS component than needs it. No information here includes PII or anything else that, if viewed by someone other than the participant, would lead to harm. Map data is used for a host of application purposes. This widespread use means that any corruption in the data has a widespread and far reaching effect. Map data sharing between vehicles is considered a secondary source of map data, and no applications should rely on it.
Parking Area Equipment Map Update System parking facility geometry Low High Moderate
Map data intended for general use by any C-ITS component than needs it. No information here includes PII or anything else that, if viewed by someone other than the participant, would lead to harm. Map data is used for a host of application purposes. This widespread use means that any corruption in the data has a widespread and far reaching effect. Occasional outages of this flow will delay updates and lead to a loss of accurate function of some applications. Depending on the application this could be HIGH.
Vehicle Connected Vehicle Roadside Equipment vehicle location and motion for surveillance Not Applicable Moderate Moderate
This is directly observable data; DISC: WYO believes this to be MODERATE Incorrect information here could lead to the system not functioning properly. If they are unable to properly detect all vehicles crossing the border, it would lead to confusion. There are other factors, such as visual indicators, of vehicles crossing the border, which can be used to help mitigate contradicting information. DISC: THEA believes this should be HIGH: "BSM info needs to be accurate and should not be tampered with" WYO believes this to be HIGH This information must be available in a timely manner for the system to act upon it. The system can operate correctly if some messages are missed, but overall a majority of them should be received.; WYO believes this to be LOW
Vehicle Multi-Access Edge Computing vehicle location and motion for surveillance Not Applicable Moderate Moderate
This is directly observable data; DISC: WYO believes this to be MODERATE Incorrect information here could lead to the system not functioning properly. If they are unable to properly detect all vehicles crossing the border, it would lead to confusion. There are other factors, such as visual indicators, of vehicles crossing the border, which can be used to help mitigate contradicting information. DISC: THEA believes this should be HIGH: "BSM info needs to be accurate and should not be tampered with" WYO believes this to be HIGH This information must be available in a timely manner for the system to act upon it. The system can operate correctly if some messages are missed, but overall a majority of them should be received.; WYO believes this to be LOW
Vehicle Other Vehicles map update sharing Not Applicable High Low
Map data intended for general use by any C-ITS component than needs it. No information here includes PII or anything else that, if viewed by someone other than the participant, would lead to harm. Map data is used for a host of application purposes. This widespread use means that any corruption in the data has a widespread and far reaching effect. Map data sharing between vehicles is considered a secondary source of map data, and no applications should rely on it.

Standards

The following table lists the standards associated with physical objects in this service package. For standards related to interfaces, see the specific information flow triple pages. These pages can be accessed directly from the SVG diagram(s) located on the Physical tab, by clicking on each information flow line on the diagram.

NameTitlePhysical Object
CTI 4001 RSU Roadside Unit (RSU) Standard Connected Vehicle Roadside Equipment




System Requirements

No System Requirements