< < SU04.2 : SU04.3 : SU05.1 > >
SU04.3: MEC Supported Implementation
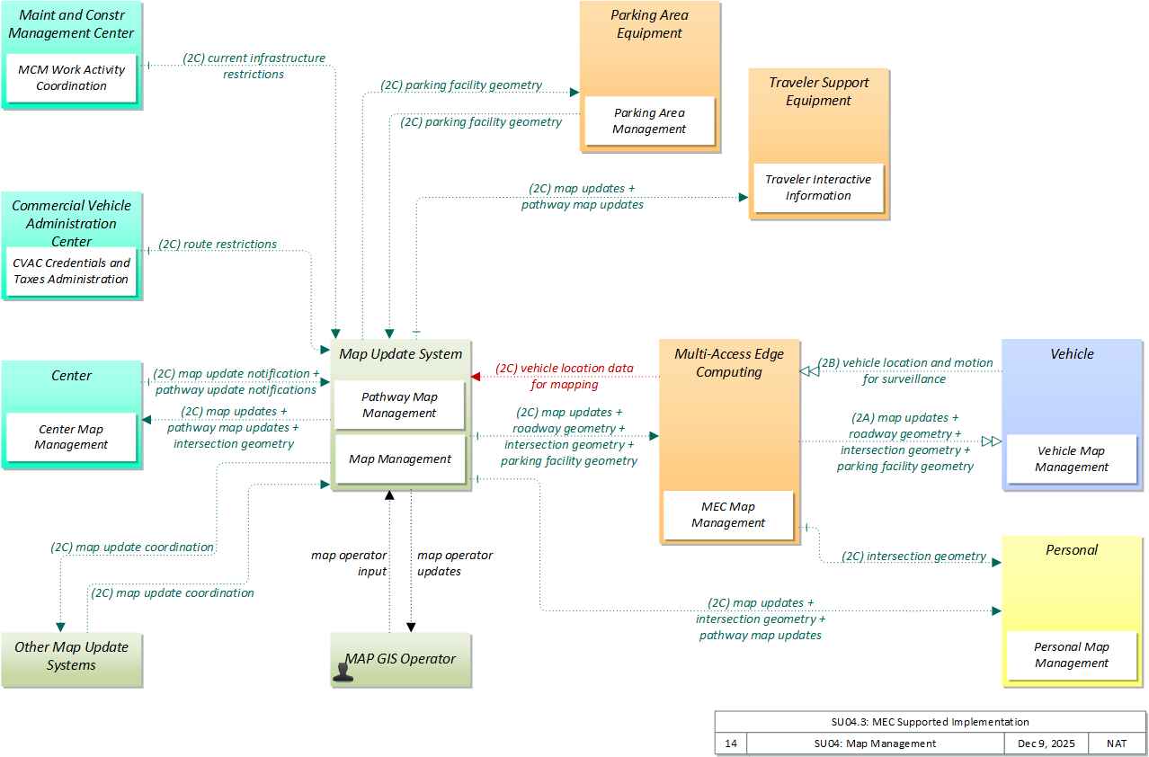
Map data is provided via wide area wireless communications, using MEC devices to store relevant map data for the immediate vicinity. Vehicles may also share aggregate vehicle location data using MEC devices to support map creation and refinement.
Relevant Regions:
- Enterprise
- Functional
- Physical
- Goals and Objectives
- Needs and Requirements
- Sources
- Security
- Standards
- System Requirements
Enterprise
Development Stage Roles and Relationships
Installation Stage Roles and Relationships
Operations and Maintenance Stage Roles and Relationships
(hide)
| Source | Destination | Role/Relationship |
|---|
Functional
This service package includes the following Functional View PSpecs:
Physical
The physical diagram can be viewed in SVG or PNG format and the current format is SVG.SVG Diagram
PNG Diagram
Includes Physical Objects:
| Physical Object | Class | Description |
|---|---|---|
| Center | Center | This general physical object is used to model core capabilities that are common to any center. |
| Commercial Vehicle Administration Center | Center | The 'Commercial Vehicle Administration Center' performs administrative functions supporting credentials, tax, and safety regulations associated with commercial vehicles. It issues credentials, collects fees and taxes, and supports enforcement of credential requirements. It communicates with motor carriers to process credentials applications and collect fuel taxes, weight/distance taxes, and other taxes and fees associated with commercial vehicle operations. It also receives applications for, and issues special Oversize/Overweight and HAZMAT permits in coordination with cognizant authorities. It coordinates with other Commercial Vehicle Administration Centers (in other states/regions) to support nationwide access to credentials and safety information for administration and enforcement functions. It communicates with field equipment to enable credential checking and safety information collection at the roadside. It makes safety information available to qualified stakeholders to identify carriers and drivers that operate unsafely. |
| Maint and Constr Management Center | Center | The 'Maint and Constr Management Center' monitors and manages roadway infrastructure construction and maintenance activities. Representing both public agencies and private contractors that provide these functions, this physical object manages fleets of maintenance, construction, or special service vehicles (e.g., snow and ice control equipment). The physical object receives a wide range of status information from these vehicles and performs vehicle dispatch, routing, and resource management for the vehicle fleets and associated equipment. The physical object participates in incident response by deploying maintenance and construction resources to an incident scene, in coordination with other center physical objects. The physical object manages equipment at the roadside, including environmental sensors and automated systems that monitor and mitigate adverse road and surface weather conditions. It manages the repair and maintenance of both non-ITS and ITS equipment including the traffic controllers, detectors, dynamic message signs, signals, and other equipment associated with the roadway infrastructure. Weather information is collected and fused with other data sources and used to support advanced decision support systems. The physical object remotely monitors and manages ITS capabilities in work zones, gathering, storing, and disseminating work zone information to other systems. It manages traffic in the vicinity of the work zone and advises drivers of work zone status (either directly at the roadside or through an interface with the Transportation Information Center or Traffic Management Center physical objects.) Construction and maintenance activities are tracked and coordinated with other systems, improving the quality and accuracy of information available regarding closures and other roadway construction and maintenance activities. |
| MAP GIS Operator | Support | The 'Map GIS Operator' represents the person or people that manage GIS updates, supporting import and translation of source data, preparing the base map and information layers, and providing oversight and management for incremental releases of updated map data. |
| Map Update System | Support | The 'Map Update System' represents a provider of map databases used to support ITS services. It supports the provision of the map data that are used directly by vehicles (e.g., roadway and intersection geometry data sets), travelers (e.g., navigable maps used for route guidance and display maps used at traveler information points), system operators (e.g., map data used by Traffic Operators to monitor and manage the road network, and map data used by Fleet Managers to manage a vehicle fleet). It may represent a third-party provider or an internal organization that produces map data for agency use. In the latter case, the 'Map Update System' is typically included as part of the center (e.g., a Traffic Management Center) of the infrastructure owner/operator that manages map data. Products may include simple display maps, map data sets that define detailed road network topology and geometry, or full geographic information system databases that are used to support planning and operations. |
| Multi-Access Edge Computing | Field | 'Multi-Access Edge Computing' ((MEC) previously known as mobile edge computing) represents computing devices that operate and are managed like a cloud server, but are deployed at the edge of a network (typically a cellular network, but it could be any network). While not in strict proximity to the transportation network, these systems do benefit from vastly decreased distances to the roadway compared to central systems, and so can provide lower latency than strictly backoffice systems |
| Other Map Update Systems | Support | Representing other distinct Map Update Systems, this object is intended to provide a source and destination for ITS information flows between peer map update providers. It enables cooperative information sharing between base map and specialized map providers and any other exchange of geographic information between map data providers. |
| Parking Area Equipment | Field | 'Parking Area Equipment' provides electronic monitoring and management of parking facilities. It supports an I2V link to the Vehicle that allows electronic collection of parking fees and monitors and controls parking meters that support conventional parking fee collection. It also includes the instrumentation, signs, and other infrastructure that monitors parking lot usage and provides local information about parking availability and other general parking information. The two primary approaches to monitoring parking area usage are sensing vehicles within parking spots or counting vehicles as they come in and as they leave the area. This portion of the functionality must be located in the parking area where it can monitor, classify, and share information with customers and their vehicles. See also the separate 'Parking Management Center' physical object that may be located in a back office, remote from the parking area, which interfaces with the financial infrastructure and broadly disseminates parking information to other operational centers in the region. |
| Personal | Personal | The 'Personal' physical object is used to model core capabilities that are common to more than one physical object in the 'Personal' class. It provides the general executive, management, and utility functions that may be shared by different types of personal devices. |
| Traveler Support Equipment | Field | 'Traveler Support Equipment' provides access to traveler information at transit stations, transit stops, other fixed sites along travel routes (e.g., rest stops, merchant locations), and major trip generation locations such as special event centers, hotels, office complexes, amusement parks, and theaters. Traveler information access points include kiosks and informational displays supporting varied levels of interaction and information access. At transit stops this might be simple displays providing schedule information and imminent arrival signals. This may be extended to include multi-modal information including traffic conditions and transit schedules to support mode and route selection at major trip generation sites. Personalized route planning and route guidance information can also be provided based on criteria supplied by the traveler. It also supports service enrollment and electronic payment of transit fares. In addition to the traveler information provision, it also enhances security in public areas by supporting traveler activated silent alarms. |
| Vehicle | Vehicle | This 'Vehicle' physical object is used to model core capabilities that are common to more than one type of Vehicle. It provides the vehicle-based general sensory, processing, storage, and communications functions that support efficient, safe, and convenient travel. Many of these capabilities (e.g., see the Vehicle Safety service packages) apply to all vehicle types including personal vehicles (including motorcycles), commercial vehicles, emergency vehicles, transit vehicles, and maintenance vehicles. From this perspective, the Vehicle includes the common interfaces and functions that apply to all motorized vehicles. The radio(s) supporting V2V and V2I communications are a key component of the Vehicle. Both one-way and two-way communications options support a spectrum of information services from basic broadcast to advanced personalized information services. Advanced sensors, processors, enhanced driver interfaces, and actuators complement the driver information services so that, in addition to making informed mode and route selections, the driver travels these routes in a safer and more consistent manner. This physical object supports all six levels of driving automation as defined in SAE J3016. Initial collision avoidance functions provide 'vigilant co-pilot' driver warning capabilities. More advanced functions assume limited control of the vehicle to maintain lane position and safe headways. In the most advanced implementations, this Physical Object supports full automation of all aspects of the driving task, aided by communications with other vehicles in the vicinity and in coordination with supporting infrastructure subsystems. |
Includes Functional Objects:
| Functional Object | Description | Physical Object |
|---|---|---|
| Center Map Management | 'Center Map Management' provides the map functionality necessary to support map updates and use within an operational center. It manages map data for the center and provides map data to center applications that use a map. | Center |
| CVAC Credentials and Taxes Administration | 'CVAC Credentials and Taxes Administration' issues credentials, collects fees and taxes, and supports enforcement of credential requirements. It manages driver licensing and enrolls carriers in additional CVO programs such as wireless roadside inspection programs. It communicates with the Fleet and Freight Management Centers associated with the motor carriers to process applications and collect fuel taxes, weight/distance taxes, and other taxes and fees associated with commercial vehicle operations. It also receives applications for, and issues special Oversize/Overweight and HAZMAT permits in coordination with other cognizant authorities. It supports user account management and receives and processes requests for review of carrier and driver status. It communicates with peer functional objects in other jurisdictions to exchange credentials database information. | Commercial Vehicle Administration Center |
| Map Management | 'Map Management' provides the GIS functionality necessary to support map data creation and management. It provides an operator interface that supports management of the map data and rendering of the maps under operator control and interfaces to external data sources, including the connected vehicle environment. | Map Update System |
| MCM Work Activity Coordination | 'MCM Work Activity Coordination' disseminates work activity schedules and current asset restrictions to other agencies. Work schedules are coordinated with operating agencies, factoring in the needs and activities of other agencies and adjacent jurisdictions. Work schedules are also distributed to Transportation Information Centers for dissemination to the traveling public. | Maint and Constr Management Center |
| MEC Map Management | 'MEC Map Management' provides the map functionality necessary to support map data updates to passing vehicles. It collects current map and geometry data and provides current map and geometry data to connected vehicles. | Multi-Access Edge Computing |
| Parking Area Management | 'Parking Area Management' detects and classifies vehicles at parking facility entrances, exits, and other designated locations within the facility. Current parking availability is monitored and used to inform drivers through dynamic message signs/displays so that vehicles are efficiently routed to available spaces. Parking facility information, including current parking rates and directions to entrances and available exits, is also provided to drivers. | Parking Area Equipment |
| Pathway Map Management | 'Pathway Map Management' provides the GIS functionality necessary to support pathway map data (e.g., pathway geometry, including locations of any special (e.g., bike) lanes, curbs, elevators, escalators, doorways, curb cutouts, and other relevant features) creation and management. It provides an operator interface that supports management of the pathway map data and rendering of the maps under operator control with providing of the pathway map information to traveler devices. | Map Update System |
| Personal Map Management | 'Personal Map Management' supports map updates and makes current map and geometry data available to other applications. It manages map data for the device and provides map data to end-user applications that provide location-based services. | Personal |
| Traveler Interactive Information | 'Traveler Interactive Information' provides traffic information, road conditions, transit information, yellow pages (traveler services) information, special event information, and other traveler information that is specifically tailored based on the traveler's request and/or previously submitted traveler profile information. It also supports interactive services that support enrollment, account management, and payments for transportation services. The interactive traveler information capability is provided by a public traveler interface, such as a kiosk. | Traveler Support Equipment |
| Vehicle Map Management | 'Vehicle Map Management' supports map updates and makes current map and geometry data available to other applications. It manages map data on-board and provides map data to end-user applications that provide location-based services. | Vehicle |
Includes Information Flows:
| Information Flow | Description |
|---|---|
| current infrastructure restrictions | Restrictions levied on transportation asset usage based on infrastructure design, surveys, tests, or analyses. This includes standard facility design height, width, and weight restrictions, special restrictions such as spring weight restrictions, and temporary facility restrictions that are imposed during maintenance and construction. |
| intersection geometry | The physical geometry of an intersection covering the location and width of each approaching lane, egress lane, and valid paths between approaches and egresses. This flow also defines the location of stop lines, cross walks, specific traffic law restrictions for the intersection (e.g., turning movement restrictions), and other elements that support calculation of a safe and legal vehicle path through the intersection. |
| map operator input | The range of GIS operator inputs that support creation and update of navigable maps and management and distribution of the map data to end users. |
| map operator updates | Interactive display of base map and information layers and associated information that supports map development, management, and dissemination. |
| map update coordination | Exchange of geographic information between map update systems. |
| map update notification | Notification of maintenance, construction, and other activities that will result in medium to long term changes to road location and configuration that may impact navigable maps. This flow includes the timing of the changes and precise enumeration of the location and configuration changes. It also includes updated static speed limits (perhaps other regulatory rules/signage - no U turns, etc.) and default travel times. |
| map updates | Map update that could include a new underlying static or real-time map or map layer(s) update. Map layers can include highways, major roads, streets, public transport routes, topography, points of interest, and regulatory information including turn restrictions and speed limits. |
| parking facility geometry | Precise spatial description of a parking facility that locates each parking space and the ingress and egress routes that are used to travel to and from the spaces. |
| pathway map updates | Pathway map updates that could include a new underlying static or real-time map or map layer(s) update. Map layers can include pedestrian routes, bike lanes, curbs, elevators, escalators, doorways, curb cutouts, indoor facilities, and other relevant features that impact pathway use. |
| pathway update notifications | Notification of maintenance, construction, and other activities that will result in medium to long term changes to pathway location and configuration that may impact navigable maps. This flow includes the timing of the changes and precise enumeration of the location and configuration changes. It also includes updated impedance values for pathways indicating the level of difficulty in pathway access for vulnerable road users. |
| roadway geometry | The physical geometry of a road segment that specifies the location and width of each lane, including normal lanes as well as special lanes for pedestrians and bicycles, transit vehicles, and trains. This flow also may include the curvature, grade, and superelevation or banking of the road segment. |
| route restrictions | Information about routes, road segments, and areas that do not allow the transport of security sensitive hazmat cargoes or include other restrictions (such as height or weight limits). |
| vehicle location and motion for surveillance | Data describing the vehicle's location in three dimensions, heading, speed, acceleration, braking status, and size. This flow represents monitoring of basic safety data ('vehicle location and motion') broadcast by passing connected vehicles for use in vehicle detection and traffic monitoring applications. |
| vehicle location data for mapping | Aggregate vehicle location data collected to support map data creation and refinement. |
Goals and Objectives
Associated Planning Factors and Goals
| Planning Factor | Goal |
|---|
Associated Objective Categories 
| Objective Category |
|---|
Associated Objectives and Performance Measures 
| Objective | Performance Measure |
|---|
Needs and Requirements
| Need | Functional Object | Requirement | ||
|---|---|---|---|---|
Related Sources
| Document Name | Version | Publication Date |
|---|---|---|
| None |
Security
In order to participate in this service package, each physical object should meet or exceed the following security levels.
| Physical Object Security | ||||
|---|---|---|---|---|
| Physical Object | Confidentiality | Integrity | Availability | Security Class |
| Center | ||||
| Commercial Vehicle Administration Center | ||||
| Maint and Constr Management Center | ||||
| Map Update System | ||||
| Multi-Access Edge Computing | ||||
| Other Map Update Systems | ||||
| Parking Area Equipment | ||||
| Personal | ||||
| Traveler Support Equipment | ||||
| Vehicle | ||||
In order to participate in this service package, each information flow triple should meet or exceed the following security levels.
| Information Flow Security | |||||
|---|---|---|---|---|---|
| Source | Destination | Information Flow | Confidentiality | Integrity | Availability |
| Basis | Basis | Basis | |||
| Center | Map Update System | map update notification | Low | High | Moderate |
| Map data intended for general use by any C-ITS component than needs it. No information here includes PII or anything else that, if viewed by someone other than the participant, would lead to harm. | Map data is used for a host of application purposes. This widespread use means that any corruption in the data has a widespread and far reaching effect. | Occasional outages of this flow will delay updates and lead to a loss of accurate function of some applications. Depending on the application this could be HIGH. | |||
| Center | Map Update System | pathway update notifications | Low | Moderate | Moderate |
| Map data intended for general use by any C-ITS component than needs it. No information here includes PII or anything else that, if viewed by someone other than the participant, would lead to harm. | Map data is used for a host of application purposes. This widespread use means that any corruption in the data has a widespread and far reaching effect. Rating MODERATE for this flow only becauase impact of incorrect pathways will be lower than impact of incorrect roadways. | Occasional outages of this flow will delay updates and lead to a loss of accurate function of some applications. Depending on the application this could be HIGH. | |||
| Commercial Vehicle Administration Center | Map Update System | route restrictions | Low | Moderate | Low |
| Should be public data, so no need for obfuscation. | Incorrect route restrictions data will not affect the TIC but will affect the eventual user, and may result in a commercial vehicle being in a place the vehicle is not permitted. | This information should not need to be updated often. | |||
| Maint and Constr Management Center | Map Update System | current infrastructure restrictions | Low | High | Moderate |
| Map data intended for general use by any C-ITS component than needs it. No information here includes PII or anything else that, if viewed by someone other than the participant, would lead to harm. | Map data is used for a host of application purposes. This widespread use means that any corruption in the data has a widespread and far reaching effect. | Occasional outages of this flow will delay updates and lead to a loss of accurate function of some applications. Depending on the application this could be HIGH. | |||
| MAP GIS Operator | Map Update System | map operator input | Not Applicable | High | High |
| System core flows should have some protection from casual viewing, as otherwise imposters could gain illicit control over core equipment. | Backoffice operations flows should generally be correct and available as these are the primary interface between operators and system. | Backoffice operations flows should generally be correct and available as these are the primary interface between operators and system. | |||
| Map Update System | Center | intersection geometry | Low | High | Moderate |
| Map data intended for general use by any C-ITS component than needs it. No information here includes PII or anything else that, if viewed by someone other than the participant, would lead to harm. | Map data is used for a host of application purposes. This widespread use means that any corruption in the data has a widespread and far reaching effect. | Occasional outages of this flow will delay updates and lead to a loss of accurate function of some applications. Depending on the application this could be HIGH. | |||
| Map Update System | Center | map updates | Not Applicable | High | Moderate |
| Map data intended for general use by any C-ITS component than needs it. No information here includes PII or anything else that, if viewed by someone other than the participant, would lead to harm. | Map data is used for a host of application purposes. This widespread use means that any corruption in the data has a widespread and far reaching effect. | Occasional outages of this flow will delay updates and lead to a loss of accurate function of some applications. Depending on the application this could be HIGH. | |||
| Map Update System | Center | pathway map updates | Not Applicable | Moderate | Low |
| Map data intended for general use by any C-ITS component than needs it. No information here includes PII or anything else that, if viewed by someone other than the participant, would lead to harm. | Map data is used for a host of application purposes. This widespread use means that any corruption in the data has a widespread and far reaching effect, but the impact is likely far less serious than for roadway maps. | Occasional outages of this flow will delay updates and lead to a loss of accurate function of some applications. Depending on the application this could be MODERATE. | |||
| Map Update System | MAP GIS Operator | map operator updates | Not Applicable | Moderate | Moderate |
| System core flows should have some protection from casual viewing, as otherwise imposters could gain illicit control over core equipment | Information presented to backoffice system operators must be consistent or the operator may perform actions that are not appropriate to the real situation. | The backoffice system operator should have access to system operation. If this interface is down then control is effectively lost, as without feedback from the system the operator has no way of knowing what is the correct action to take. | |||
| Map Update System | Multi-Access Edge Computing | intersection geometry | Low | High | Moderate |
| Map data intended for general use by any C-ITS component than needs it. No information here includes PII or anything else that, if viewed by someone other than the participant, would lead to harm. | Map data is used for a host of application purposes. This widespread use means that any corruption in the data has a widespread and far reaching effect. | Occasional outages of this flow will delay updates and lead to a loss of accurate function of some applications. Depending on the application this could be HIGH. | |||
| Map Update System | Multi-Access Edge Computing | map updates | Not Applicable | High | Moderate |
| Map data intended for general use by any C-ITS component than needs it. No information here includes PII or anything else that, if viewed by someone other than the participant, would lead to harm. | Map data is used for a host of application purposes. This widespread use means that any corruption in the data has a widespread and far reaching effect. | Occasional outages of this flow will delay updates and lead to a loss of accurate function of some applications. Depending on the application this could be HIGH. | |||
| Map Update System | Multi-Access Edge Computing | parking facility geometry | Low | High | Moderate |
| Map data intended for general use by any C-ITS component than needs it. No information here includes PII or anything else that, if viewed by someone other than the participant, would lead to harm. | Map data is used for a host of parking-related application processes. This widespread use means that any corruption in the data has a widespread and far reaching effect. | Occasional outages of this flow will delay updates and lead to a loss of accurate function of some applications. Depending on the application this could be HIGH. | |||
| Map Update System | Multi-Access Edge Computing | roadway geometry | Low | High | Moderate |
| Map data intended for general use by any C-ITS component than needs it. No information here includes PII or anything else that, if viewed by someone other than the participant, would lead to harm. | Map data is used for a host of application purposes. This widespread use means that any corruption in the data has a widespread and far reaching effect. | Occasional outages of this flow will delay updates and lead to a loss of accurate function of some applications. Depending on the application this could be HIGH. | |||
| Map Update System | Other Map Update Systems | map update coordination | Low | High | Moderate |
| Map data intended for general use by any C-ITS component than needs it. No information here includes PII or anything else that, if viewed by someone other than the participant, would lead to harm. | Map data is used for a host of application purposes. This widespread use means that any corruption in the data has a widespread and far reaching effect. | Occasional outages of this flow will delay updates and lead to a loss of accurate function of some applications. Depending on the application this could be HIGH. | |||
| Map Update System | Parking Area Equipment | parking facility geometry | Low | High | Moderate |
| Map data intended for general use by any C-ITS component than needs it. No information here includes PII or anything else that, if viewed by someone other than the participant, would lead to harm. | Map data is used for a host of parking-related application processes. This widespread use means that any corruption in the data has a widespread and far reaching effect. | Occasional outages of this flow will delay updates and lead to a loss of accurate function of some applications. | |||
| Map Update System | Personal | intersection geometry | Low | High | Moderate |
| Map data intended for general use by any C-ITS component than needs it. No information here includes PII or anything else that, if viewed by someone other than the participant, would lead to harm. | Map data is used for a host of application purposes. This widespread use means that any corruption in the data has a widespread and far reaching effect. | Occasional outages of this flow will delay updates and lead to a loss of accurate function of some applications. Depending on the application this could be HIGH. | |||
| Map Update System | Personal | map updates | Not Applicable | High | Moderate |
| Map data intended for general use by any C-ITS component than needs it. No information here includes PII or anything else that, if viewed by someone other than the participant, would lead to harm. | Map data is used for a host of application purposes. This widespread use means that any corruption in the data has a widespread and far reaching effect. | Occasional outages of this flow will delay updates and lead to a loss of accurate function of some applications. Depending on the application this could be HIGH. | |||
| Map Update System | Personal | pathway map updates | Not Applicable | Moderate | Low |
| Map data intended for general use by any C-ITS component than needs it. No information here includes PII or anything else that, if viewed by someone other than the participant, would lead to harm. | Map data is used for a host of application purposes. This widespread use means that any corruption in the data has a widespread and far reaching effect, but the impact is likely far less serious than for roadway maps. | Occasional outages of this flow will delay updates and lead to a loss of accurate function of some applications. Depending on the application this could be MODERATE. | |||
| Map Update System | Traveler Support Equipment | map updates | Not Applicable | High | Moderate |
| Map data intended for general use by any C-ITS component than needs it. No information here includes PII or anything else that, if viewed by someone other than the participant, would lead to harm. | Map data is used for a host of application purposes. This widespread use means that any corruption in the data has a widespread and far reaching effect. | Occasional outages of this flow will delay updates and lead to a loss of accurate function of some applications. Depending on the application this could be HIGH. | |||
| Map Update System | Traveler Support Equipment | pathway map updates | Not Applicable | Moderate | Low |
| Map data intended for general use by any C-ITS component than needs it. No information here includes PII or anything else that, if viewed by someone other than the participant, would lead to harm. | Map data is used for a host of application purposes. This widespread use means that any corruption in the data has a widespread and far reaching effect, but the impact is likely far less serious than for roadway maps. | Occasional outages of this flow will delay updates and lead to a loss of accurate function of some applications. Depending on the application this could be MODERATE. | |||
| Multi-Access Edge Computing | Map Update System | vehicle location data for mapping | Moderate | Moderate | Low |
| Similar to other vehicle location and motion flows. Individual instances of this flow may betray vehicle behavior however, especially if the vehicle ID is included (as the data flow indicates). | False information here could lead to incorrect or at least suboptimal map information, which negatively effects much of C-ITS. | Individual instances are probably not of tremendous value. More ubiquitous coverage is valuable. So this is LOW for any given instance, but over the broad swath of all vehicles, should provide complete geographic coverage. | |||
| Multi-Access Edge Computing | Personal | intersection geometry | Low | High | Moderate |
| Map data intended for general use by any C-ITS component than needs it. No information here includes PII or anything else that, if viewed by someone other than the participant, would lead to harm. | Map data is used for a host of application purposes. This widespread use means that any corruption in the data has a widespread and far reaching effect. | Occasional outages of this flow will delay updates and lead to a loss of accurate function of some applications. Depending on the application this could be HIGH. | |||
| Multi-Access Edge Computing | Vehicle | intersection geometry | Low | High | Moderate |
| Map data intended for general use by any C-ITS component than needs it. No information here includes PII or anything else that, if viewed by someone other than the participant, would lead to harm. | Map data is used for a host of application purposes. This widespread use means that any corruption in the data has a widespread and far reaching effect. | Occasional outages of this flow will delay updates and lead to a loss of accurate function of some applications. Depending on the application this could be HIGH. | |||
| Multi-Access Edge Computing | Vehicle | map updates | Not Applicable | High | Moderate |
| Map data intended for general use by any C-ITS component than needs it. No information here includes PII or anything else that, if viewed by someone other than the participant, would lead to harm. | Map data is used for a host of application purposes. This widespread use means that any corruption in the data has a widespread and far reaching effect. | Occasional outages of this flow will delay updates and lead to a loss of accurate function of some applications. Depending on the application this could be HIGH. | |||
| Multi-Access Edge Computing | Vehicle | parking facility geometry | Low | High | Moderate |
| Map data intended for general use by any C-ITS component than needs it. No information here includes PII or anything else that, if viewed by someone other than the participant, would lead to harm. | Map data is used for a host of parking-related application processes. This widespread use means that any corruption in the data has a widespread and far reaching effect. | Occasional outages of this flow will delay updates and lead to a loss of accurate function of some applications. Depending on the application this could be HIGH. | |||
| Multi-Access Edge Computing | Vehicle | roadway geometry | Low | High | Moderate |
| Map data intended for general use by any C-ITS component than needs it. No information here includes PII or anything else that, if viewed by someone other than the participant, would lead to harm. | Map data is used for a host of application purposes. This widespread use means that any corruption in the data has a widespread and far reaching effect. | Occasional outages of this flow will delay updates and lead to a loss of accurate function of some applications. Depending on the application this could be HIGH. | |||
| Other Map Update Systems | Map Update System | map update coordination | Low | High | Moderate |
| Map data intended for general use by any C-ITS component than needs it. No information here includes PII or anything else that, if viewed by someone other than the participant, would lead to harm. | Map data is used for a host of application purposes. This widespread use means that any corruption in the data has a widespread and far reaching effect. | Occasional outages of this flow will delay updates and lead to a loss of accurate function of some applications. Depending on the application this could be HIGH. | |||
| Parking Area Equipment | Map Update System | parking facility geometry | Low | High | Moderate |
| Map data intended for general use by any C-ITS component than needs it. No information here includes PII or anything else that, if viewed by someone other than the participant, would lead to harm. | Map data is used for a host of application purposes. This widespread use means that any corruption in the data has a widespread and far reaching effect. | Occasional outages of this flow will delay updates and lead to a loss of accurate function of some applications. Depending on the application this could be HIGH. | |||
| Vehicle | Multi-Access Edge Computing | vehicle location and motion for surveillance | Not Applicable | Moderate | Moderate |
| This is directly observable data; DISC: WYO believes this to be MODERATE | Incorrect information here could lead to the system not functioning properly. If they are unable to properly detect all vehicles crossing the border, it would lead to confusion. There are other factors, such as visual indicators, of vehicles crossing the border, which can be used to help mitigate contradicting information. DISC: THEA believes this should be HIGH: "BSM info needs to be accurate and should not be tampered with" WYO believes this to be HIGH | This information must be available in a timely manner for the system to act upon it. The system can operate correctly if some messages are missed, but overall a majority of them should be received.; WYO believes this to be LOW | |||
Standards
Currently, there are no standards associated with the physical objects in this service package. For standards related to interfaces, see the specific information flow triple pages. These pages can be accessed directly from the SVG diagram(s) located on the Physical tab, by clicking on each information flow line on the diagram.
System Requirements
| No System Requirements |