Parent Service Package: TM11
< < TM10.1 : TM11.1 : TM12.1 > >

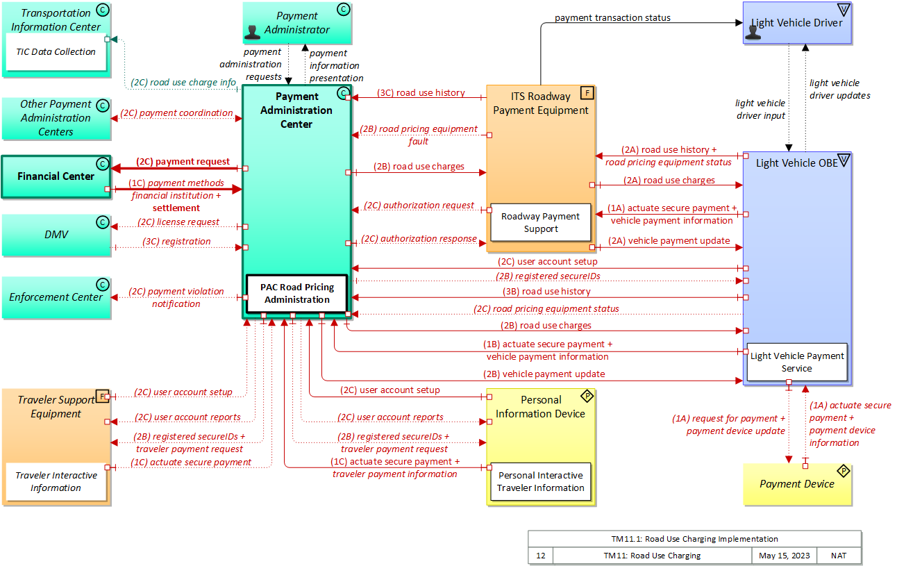
TM11.1: Road Use Charging Implementation

This 'implementation' is a holistic view of the TM11 service package, including all Physical Objects, Functional Objects, and Triples associated with the service package. It distinguishes between items that are fundamental to the service and items that are optional. Your specific implementation is likely to include the fundamental items and selected optional items, based on your specific project requirements.

Relevant Regions: Australia, Canada, European Union, and United States

Enterprise

Development Stage Roles and Relationships

Installation Stage Roles and Relationships

Operations and Maintenance Stage Roles and Relationships
(hide)

Source Destination Role/Relationship
DMV MaintainerDMV Maintains
DMV ManagerDMV Manages
DMV ManagerDMV Operator System Usage Agreement
DMV OperatorDMV Operates
DMV OwnerDMV Maintainer System Maintenance Agreement
DMV OwnerDMV Manager Operations Agreement
DMV OwnerPayment Administration Center Maintainer Maintenance Data Exchange Agreement
DMV OwnerPayment Administration Center Owner Information Exchange Agreement
DMV OwnerPayment Administration Center User Service Usage Agreement
DMV OwnerPayment Administrator Application Usage Agreement
DMV SupplierDMV Owner Warranty
Enforcement Center MaintainerEnforcement Center Maintains
Enforcement Center ManagerEnforcement Center Manages
Enforcement Center ManagerEnforcement Center Operator System Usage Agreement
Enforcement Center OperatorEnforcement Center Operates
Enforcement Center OwnerEnforcement Center Maintainer System Maintenance Agreement
Enforcement Center OwnerEnforcement Center Manager Operations Agreement
Enforcement Center SupplierEnforcement Center Owner Warranty
Financial Center MaintainerFinancial Center Maintains
Financial Center ManagerFinancial Center Manages
Financial Center ManagerFinancial Center Operator System Usage Agreement
Financial Center OperatorFinancial Center Operates
Financial Center OwnerFinancial Center Maintainer System Maintenance Agreement
Financial Center OwnerFinancial Center Manager Operations Agreement
Financial Center OwnerPayment Administration Center Maintainer Maintenance Data Exchange Agreement
Financial Center OwnerPayment Administration Center Owner Information Exchange Agreement
Financial Center OwnerPayment Administration Center User Service Usage Agreement
Financial Center OwnerPayment Administrator Application Usage Agreement
Financial Center SupplierFinancial Center Owner Warranty
ITS Roadway Payment Equipment MaintainerITS Roadway Payment Equipment Maintains
ITS Roadway Payment Equipment ManagerITS Roadway Payment Equipment Manages
ITS Roadway Payment Equipment ManagerLight Vehicle Driver System Usage Agreement
ITS Roadway Payment Equipment OwnerITS Roadway Payment Equipment Maintainer System Maintenance Agreement
ITS Roadway Payment Equipment OwnerITS Roadway Payment Equipment Manager Operations Agreement
ITS Roadway Payment Equipment OwnerLight Vehicle Driver Application Usage Agreement
ITS Roadway Payment Equipment OwnerLight Vehicle OBE Maintainer Maintenance Data Exchange Agreement
ITS Roadway Payment Equipment OwnerLight Vehicle OBE Owner Expectation of Information Provision
ITS Roadway Payment Equipment OwnerLight Vehicle OBE User Service Usage Agreement
ITS Roadway Payment Equipment OwnerPayment Administration Center Maintainer Maintenance Data Exchange Agreement
ITS Roadway Payment Equipment OwnerPayment Administration Center Owner Information Exchange Agreement
ITS Roadway Payment Equipment OwnerPayment Administration Center User Service Usage Agreement
ITS Roadway Payment Equipment OwnerPayment Administrator Application Usage Agreement
ITS Roadway Payment Equipment SupplierITS Roadway Payment Equipment Owner Warranty
Light Vehicle DriverITS Roadway Payment Equipment Operates
Light Vehicle DriverLight Vehicle OBE Operates
Light Vehicle OBE MaintainerLight Vehicle OBE Maintains
Light Vehicle OBE ManagerLight Vehicle Driver System Usage Agreement
Light Vehicle OBE ManagerLight Vehicle OBE Manages
Light Vehicle OBE OwnerITS Roadway Payment Equipment Maintainer Maintenance Data Exchange Agreement
Light Vehicle OBE OwnerITS Roadway Payment Equipment Owner Expectation of Data Provision
Light Vehicle OBE OwnerITS Roadway Payment Equipment User Service Usage Agreement
Light Vehicle OBE OwnerLight Vehicle Driver Application Usage Agreement
Light Vehicle OBE OwnerLight Vehicle OBE Maintainer System Maintenance Agreement
Light Vehicle OBE OwnerLight Vehicle OBE Manager Operations Agreement
Light Vehicle OBE OwnerPayment Administration Center Maintainer Maintenance Data Exchange Agreement
Light Vehicle OBE OwnerPayment Administration Center Owner Information Exchange Agreement
Light Vehicle OBE OwnerPayment Administration Center User Service Usage Agreement
Light Vehicle OBE OwnerPayment Administrator Application Usage Agreement
Light Vehicle OBE OwnerPayment Device Maintainer Maintenance Data Exchange Agreement
Light Vehicle OBE OwnerPayment Device Owner Expectation of Data Provision
Light Vehicle OBE OwnerPayment Device User Service Usage Agreement
Light Vehicle OBE OwnerTraveler Application Usage Agreement
Light Vehicle OBE SupplierLight Vehicle OBE Owner Warranty
Maint and Constr Field PersonnelPersonal Information Device Operates
Other Payment Administration Centers MaintainerOther Payment Administration Centers Maintains
Other Payment Administration Centers ManagerOther Payment Administration Centers Manages
Other Payment Administration Centers ManagerOther Payment Administration Centers Operator System Usage Agreement
Other Payment Administration Centers OperatorOther Payment Administration Centers Operates
Other Payment Administration Centers OwnerOther Payment Administration Centers Maintainer System Maintenance Agreement
Other Payment Administration Centers OwnerOther Payment Administration Centers Manager Operations Agreement
Other Payment Administration Centers OwnerPayment Administration Center Maintainer Maintenance Data Exchange Agreement
Other Payment Administration Centers OwnerPayment Administration Center Owner Information Exchange Agreement
Other Payment Administration Centers OwnerPayment Administration Center User Service Usage Agreement
Other Payment Administration Centers OwnerPayment Administrator Application Usage Agreement
Other Payment Administration Centers SupplierOther Payment Administration Centers Owner Warranty
Payment Administration Center MaintainerPayment Administration Center Maintains
Payment Administration Center ManagerPayment Administration Center Manages
Payment Administration Center ManagerPayment Administrator System Usage Agreement
Payment Administration Center OwnerDMV Maintainer Maintenance Data Exchange Agreement
Payment Administration Center OwnerDMV Operator Application Usage Agreement
Payment Administration Center OwnerDMV Owner Information Exchange Agreement
Payment Administration Center OwnerDMV User Service Usage Agreement
Payment Administration Center OwnerEnforcement Center Maintainer Maintenance Data Exchange Agreement
Payment Administration Center OwnerEnforcement Center Operator Application Usage Agreement
Payment Administration Center OwnerEnforcement Center Owner Information Provision Agreement
Payment Administration Center OwnerEnforcement Center User Service Usage Agreement
Payment Administration Center OwnerFinancial Center Maintainer Maintenance Data Exchange Agreement
Payment Administration Center OwnerFinancial Center Operator Application Usage Agreement
Payment Administration Center OwnerFinancial Center Owner Information Exchange Agreement
Payment Administration Center OwnerFinancial Center User Service Usage Agreement
Payment Administration Center OwnerITS Roadway Payment Equipment Maintainer Maintenance Data Exchange Agreement
Payment Administration Center OwnerITS Roadway Payment Equipment Owner Information Exchange Agreement
Payment Administration Center OwnerITS Roadway Payment Equipment User Service Usage Agreement
Payment Administration Center OwnerLight Vehicle Driver Application Usage Agreement
Payment Administration Center OwnerLight Vehicle OBE Maintainer Maintenance Data Exchange Agreement
Payment Administration Center OwnerLight Vehicle OBE Owner Information Exchange Agreement
Payment Administration Center OwnerLight Vehicle OBE User Service Usage Agreement
Payment Administration Center OwnerMaint and Constr Field Personnel Application Usage Agreement
Payment Administration Center OwnerOther Payment Administration Centers Maintainer Maintenance Data Exchange Agreement
Payment Administration Center OwnerOther Payment Administration Centers Operator Application Usage Agreement
Payment Administration Center OwnerOther Payment Administration Centers Owner Information Exchange Agreement
Payment Administration Center OwnerOther Payment Administration Centers User Service Usage Agreement
Payment Administration Center OwnerPayment Administration Center Maintainer System Maintenance Agreement
Payment Administration Center OwnerPayment Administration Center Manager Operations Agreement
Payment Administration Center OwnerPersonal Information Device Maintainer Maintenance Data Exchange Agreement
Payment Administration Center OwnerPersonal Information Device Owner Information Exchange Agreement
Payment Administration Center OwnerPersonal Information Device User Service Usage Agreement
Payment Administration Center OwnerTIC Operator Application Usage Agreement
Payment Administration Center OwnerTransportation Information Center Maintainer Maintenance Data Exchange Agreement
Payment Administration Center OwnerTransportation Information Center Owner Information Provision Agreement
Payment Administration Center OwnerTransportation Information Center User Service Usage Agreement
Payment Administration Center OwnerTraveler Application Usage Agreement
Payment Administration Center OwnerTraveler Support Equipment Maintainer Maintenance Data Exchange Agreement
Payment Administration Center OwnerTraveler Support Equipment Owner Information Exchange Agreement
Payment Administration Center OwnerTraveler Support Equipment User Service Usage Agreement
Payment Administration Center SupplierPayment Administration Center Owner Warranty
Payment AdministratorPayment Administration Center Operates
Payment Device MaintainerPayment Device Maintains
Payment Device ManagerPayment Device Manages
Payment Device ManagerTraveler System Usage Agreement
Payment Device OwnerLight Vehicle Driver Application Usage Agreement
Payment Device OwnerLight Vehicle OBE Maintainer Maintenance Data Exchange Agreement
Payment Device OwnerLight Vehicle OBE Owner Expectation of Data Provision
Payment Device OwnerLight Vehicle OBE User Service Usage Agreement
Payment Device OwnerPayment Device Maintainer System Maintenance Agreement
Payment Device OwnerPayment Device Manager Operations Agreement
Payment Device SupplierPayment Device Owner Warranty
Personal Information Device MaintainerPersonal Information Device Maintains
Personal Information Device ManagerMaint and Constr Field Personnel System Usage Agreement
Personal Information Device ManagerPersonal Information Device Manages
Personal Information Device OwnerPayment Administration Center Maintainer Maintenance Data Exchange Agreement
Personal Information Device OwnerPayment Administration Center Owner Information Exchange and Action Agreement
Personal Information Device OwnerPayment Administration Center User Service Usage Agreement
Personal Information Device OwnerPayment Administrator Application Usage Agreement
Personal Information Device OwnerPersonal Information Device Maintainer System Maintenance Agreement
Personal Information Device OwnerPersonal Information Device Manager Operations Agreement
Personal Information Device SupplierPersonal Information Device Owner Warranty
TIC OperatorTransportation Information Center Operates
Transportation Information Center MaintainerTransportation Information Center Maintains
Transportation Information Center ManagerTIC Operator System Usage Agreement
Transportation Information Center ManagerTransportation Information Center Manages
Transportation Information Center OwnerTransportation Information Center Maintainer System Maintenance Agreement
Transportation Information Center OwnerTransportation Information Center Manager Operations Agreement
Transportation Information Center SupplierTransportation Information Center Owner Warranty
TravelerPayment Device Operates
TravelerTraveler Support Equipment Operates
Traveler Support Equipment MaintainerTraveler Support Equipment Maintains
Traveler Support Equipment ManagerTraveler System Usage Agreement
Traveler Support Equipment ManagerTraveler Support Equipment Manages
Traveler Support Equipment OwnerPayment Administration Center Maintainer Maintenance Data Exchange Agreement
Traveler Support Equipment OwnerPayment Administration Center Owner Information Exchange Agreement
Traveler Support Equipment OwnerPayment Administration Center User Service Usage Agreement
Traveler Support Equipment OwnerPayment Administrator Application Usage Agreement
Traveler Support Equipment OwnerTraveler Support Equipment Maintainer System Maintenance Agreement
Traveler Support Equipment OwnerTraveler Support Equipment Manager Operations Agreement
Traveler Support Equipment SupplierTraveler Support Equipment Owner Warranty

Functional

This service package includes the following Functional View PSpecs:

Physical Object Functional Object PSpec Number PSpec Name
ITS Roadway Payment Equipment Roadway Payment Support 7.1.1.1 Read Vehicle Payment Data for Tolls
7.1.1.10 Determine Advanced Toll Bill
7.1.1.2 Calculate Vehicle Toll
7.1.1.5 Bill Driver for Tolls
7.1.3 Obtain Toll Violator Image
7.6.1.3 Bill Driver for Road Use Charges
7.6.2 Support Road Use Charging
7.6.7 Collect Road Use Charging Equipment Status
Light Vehicle OBE Light Vehicle Payment Service 3.1.8 Process Light Vehicle Road Use Data
6.7.5.2 Provide Light Vehicle Driver with Personal Travel Information
6.7.5.3 Provide Light Vehicle Driver Information Interface
7.1.4 Provide Driver Toll Payment Interface
7.1.7 Provide Payment Device Interface for Tolls
7.2.3 Provide Driver Parking Lot Payment Interface
7.2.5 Provide Payment Device Interface for Parking
7.4.4.3 Process Vehicle Electric Charging Payments
7.5.1 Provide Vehicle Payment Device Interface
7.6.3 Provide Driver Road Use Charging Payment Interface
7.6.4 Provide Payment Device Interface for Road Use Charging
Payment Administration Center PAC Road Pricing Administration 7.6.1.2 Calculate Vehicle Road Use Payment Charges
7.6.1.4 Manage Road Use Charging Price Data
7.6.1.5 Manage Road Use Charges Processing
7.6.5 Exchange Road Use Charging Data with Other Payment Administration
7.6.6.1 Provide Road Use Charging Services User Interface
7.6.8 Provide Road Use Charging Enforcement Interface
Personal Information Device Personal Interactive Traveler Information 6.8.1.1.1 Determine Personal Portable Device Guidance Method
6.8.1.1.2 Provide Personal Portable Device Dynamic Guidance
6.8.3.1 Get Traveler Personal Request
6.8.3.2 Provide Traveler with Personal Travel Information
6.8.3.3 Provide Traveler Personal Interface
6.8.3.4 Update Traveler Personal Display Map Data
6.8.3.5 Provide Traveler Transit Services Interface
6.8.3.6 Provide Personal Safety Messages
6.8.3.7 Manage Traveler Personal Social Media Interface
7.5.3 Provide Personal Payment Device Interface
7.6.6.3 Provide Road Use Charging Services Personal Interface
Transportation Information Center TIC Data Collection 6.2.1 Collect Misc Traveler Information
6.2.2 Collect Traffic Data
6.2.3 Collect Transit Operations Data
6.2.4 Collect Multimodal Data
6.2.5 Collect Situation and Sensor Data From Vehicles
6.2.6 Collect Emergency Traveler Data
6.5.4 Process Travel Services Provider Data
6.6.2.3 Provide Route Segment Data for Other Areas
7.4.2 Collect Price Data for Traveler Information Use
Traveler Support Equipment Traveler Interactive Information 6.3.1 Get Traveler Request
6.3.2 Inform Traveler
6.3.3 Provide Public Traveler Interface
6.3.4 Update Traveler Display Map Data at Kiosk
7.3.4 Provide Remote Terminal Payment Device Interface
7.5.2 Provide Traveler Roadside Payment Device Interface
7.5.4 Provide Traveler Kiosk Payment Device Interface
7.6.6.2 Provide Road Use Charging Services Kiosk Interface

Physical

The physical diagram can be viewed in SVG or PNG format and the current format is SVG.
SVG Diagram
PNG Diagram


Display Legend in SVG or PNG

Includes Physical Objects:

Physical Object Class Description
DMV Center The 'DMV' is a specific (state) public organization responsible for registering vehicles, e.g., the Department of Motor Vehicles.
Enforcement Center Center The 'Enforcement Center' represents the systems that receive reports of violations detected by various ITS facilities including individual vehicle emissions, lane violations, toll violations, CVO violations, etc.
Financial Center Center The 'Financial Center' represents the organization that handles electronic fund transfer requests to enable the transfer of funds from the user of the service to the provider of the service. The functions and activities of financial clearinghouses are covered by this physical object.
ITS Roadway Payment Equipment Field 'ITS Roadway Payment Equipment' represents the roadway components of a toll collection system. It provides the capability for vehicle operators to pay tolls without stopping their vehicles. It supports use of locally determined pricing structures and includes the capability to implement various variable pricing policies. Typically, transactions are accompanied by feedback to the customer and a record of the transactions is provided to a back office system (e.g., the Payment Administration Center).
Light Vehicle Driver Vehicle The 'Light Vehicle Driver' represents the person that operates a light vehicle on the roadway. This physical object covers the interactions that are specific to light, passenger vehicles. See also the 'Driver' physical object that covers interactions that are shared by operators of light, transit, commercial, and emergency vehicles where the interactions are not particular to the type of vehicle.
Light Vehicle OBE Vehicle The 'Light Vehicle OBE' includes traveler-oriented capabilities that apply to passenger cars, trucks, and motorcycles that are used for personal travel. The rules vary by jurisdiction, but generally light vehicles are restricted in their weight and the maximum number of passengers they can carry. In ARC-IT, the Light Vehicle OBE represents vehicles that are operated as personal vehicles that are not part of a vehicle fleet and are not used commercially; thus, the choice between the various vehicle subsystems should be based more on how the vehicle is used than how much the vehicle weighs. See also the 'Vehicle' subsystem that includes the general safety and information services that apply to all types of vehicles, including light vehicles.
Other Payment Administration Centers Center Representing another Payment Administration Center, 'Other Payment Administration Centers' is intended to provide a source and destination for ITS information flows between payment administration functions. This interface allows reconciliation of toll charges and other payments across different agencies by allowing the exchange of information about clients who have incurred charges in jurisdictions other than their own (billing) customer service center. This interface enables apportioning charges and 'reciprocity' between participating customer service centers.
Payment Administration Center Center The 'Payment Administration Center' provides general payment administration capabilities and supports the electronic transfer of funds from the customer to the transportation system operator or other service provider. Charges can be recorded for tolls, vehicle-mileage charging, congestion charging, or other goods and services. It supports traveler enrollment and collection of both pre-payment and post-payment transportation fees in coordination with the financial infrastructure supporting electronic payment transactions. The system may establish and administer escrow accounts depending on the clearinghouse scheme and the type of payments involved. It may post a transaction to the customer account, generate a bill (for post-payment accounts), debit an escrow account, or interface to a financial infrastructure to debit a customer designated account. It supports communications with the ITS Roadway Payment Equipment to support fee collection operations. As an alternative, a wide-area wireless interface can be used to communicate directly with vehicle equipment. It also sets and administers the pricing structures and may implement road pricing policies in coordination with the Traffic Management Center.
Payment Administrator Center The 'Payment Administrator' represents the person(s) that manage the back office payment administration systems for electronic toll, VMT road use payment, and other services paid for from a vehicle. It monitors the systems that support the electronic transfer of funds from the customer to the system operator. It monitors customer enrollment and supports the establishment of escrow accounts depending on the clearinghouse scheme and the type of payments involved. It also establishes and administers the pricing structures and policies.
Payment Device Personal The 'Payment Device' enables the electronic transfer of funds from the user of a service (I.e. a traveler) to the provider of the service. Potential implementations include smart cards that support payment for products and services, including transportation services and general purpose devices like smart phones that support a broad array of services, including electronic payment. In addition to user account information, the payment device may also hold and update associated user information such as personal profiles, preferences, and trip histories.
Personal Information Device Personal The 'Personal Information Device' provides the capability for travelers to receive formatted traveler information wherever they are. Capabilities include traveler information, trip planning, and route guidance. Frequently a smart phone, the Personal Information Device provides travelers with the capability to receive route planning and other personally focused transportation services from the infrastructure in the field, at home, at work, or while en-route. Personal Information Devices may operate independently or may be linked with vehicle on-board equipment. This subsystem also supports safety related services with the capability to broadcast safety messages and initiate a distress signal or request for help.
Transportation Information Center Center The 'Transportation Information Center' collects, processes, stores, and disseminates transportation information to system operators and the traveling public. The physical object can play several different roles in an integrated ITS. In one role, the TIC provides a data collection, fusing, and repackaging function, collecting information from transportation system operators and redistributing this information to other system operators in the region and other TICs. In this information redistribution role, the TIC provides a bridge between the various transportation systems that produce the information and the other TICs and their subscribers that use the information. The second role of a TIC is focused on delivery of traveler information to subscribers and the public at large. Information provided includes basic advisories, traffic and road conditions, transit schedule information, yellow pages information, ride matching information, and parking information. The TIC is commonly implemented as a website or a web-based application service, but it represents any traveler information distribution service.
Traveler Support Equipment Field 'Traveler Support Equipment' provides access to traveler information at transit stations, transit stops, other fixed sites along travel routes (e.g., rest stops, merchant locations), and major trip generation locations such as special event centers, hotels, office complexes, amusement parks, and theaters. Traveler information access points include kiosks and informational displays supporting varied levels of interaction and information access. At transit stops this might be simple displays providing schedule information and imminent arrival signals. This may be extended to include multi-modal information including traffic conditions and transit schedules to support mode and route selection at major trip generation sites. Personalized route planning and route guidance information can also be provided based on criteria supplied by the traveler. It also supports service enrollment and electronic payment of transit fares. In addition to the traveler information provision, it also enhances security in public areas by supporting traveler activated silent alarms.

Includes Functional Objects:

Functional Object Description Physical Object
Light Vehicle Payment Service 'Light Vehicle Payment Service' supports vehicle payments including VMT- and zone-based payments and payments for other services including fuel/charging services, tolls, and parking. To support VMT-based payment, this application tracks the location of the vehicle at specific times and reports this VMT data along with vehicle identification. A variety of pricing strategies are supported, including strategies that include credits or incentives that reward desired driving patterns and behavior. The onboard equipment supports secure short range communications with connected vehicle roadside equipment to support secure payments. Light Vehicle OBE
PAC Road Pricing Administration 'PAC Road Pricing Administration' enables payment for road use based on VMT, vehicle type, vehicle emissions, or other parameters. It establishes a price schedule based on these parameters that may vary by time, location or zone, vehicle type, and/or vehicle behavior. Pricing strategies may also include incentives that allow reimbursement of fees previously paid for good behavior (e.g., VMT reductions, economical driving behavior, avoidance of peak periods or congested zones). It receives vehicle data (e.g., time stamped roadways used by the vehicle since the last transmission) and computes the total cost to the vehicle owner for payment. Based on owner preference, this cost is either billed to the owner or requested from an in-vehicle payment instrument. Payment for use of roadways not operated by the specific instance of the VMT Payment Administration that the vehicle is registered with, will be reconciled. Payment violations can be reported to Enforcement Agencies when appropriate. Finally, vehicle owners can interact with this object using personal devices or public terminals to setup and edit account preferences for owned vehicles, get account reports, and make payments. Payment Administration Center
Personal Interactive Traveler Information 'Personal Interactive Traveler Information' provides traffic information, road conditions, transit information, yellow pages (traveler services) information, special event information, and other traveler information that is specifically tailored based on the traveler's request and/or previously submitted traveler profile information. It also supports interactive services that support enrollment, account management, and payments for transportation services. The interactive traveler information capability is provided by personal devices including personal computers and personal portable devices such as smart phones. Personal Information Device
Roadway Payment Support 'Roadway Payment Support' represents the equipment that works in conjunction with the RSE to detect vehicles and identify and process violators when the RSE is used to support electronic payment. Various fee structures and payment strategies are supported including strategies that support reimbursements or credits that incentivize desired driving behavior. ITS Roadway Payment Equipment
TIC Data Collection 'TIC Data Collection' collects transportation-related data from other centers, performs data quality checks on the collected data and then consolidates, verifies, and refines the data and makes it available in a consistent format to applications that support operational data sharing between centers and deliver traveler information to end-users. A broad range of data is collected including traffic and road conditions, transit data, pathway information, emergency information and advisories, weather data, special event information, traveler services, parking, multimodal data, and toll/pricing data. It also shares data with other transportation information centers. Transportation Information Center
Traveler Interactive Information 'Traveler Interactive Information' provides traffic information, road conditions, transit information, yellow pages (traveler services) information, special event information, and other traveler information that is specifically tailored based on the traveler's request and/or previously submitted traveler profile information. It also supports interactive services that support enrollment, account management, and payments for transportation services. The interactive traveler information capability is provided by a public traveler interface, such as a kiosk. Traveler Support Equipment

Includes Information Flows:

Information Flow Description
actuate secure payment Initiation of a payment action, ideally based on an encrypted token or biometric marker. Such a payment action could be a simple validation that the secure token allows the user access to the travel resource, or it could be the initiation of a payment transaction.
authorization request Request to determine if a transportation user is authorized to use a particular transportation resource.
authorization response Notification of status of authorization request.
license request Request supporting registration data based on license plate read during violation or at the scene of an incident.
light vehicle driver input Driver input to the light vehicle on-board equipment including configuration data, settings and preferences, interactive requests, and control commands.
light vehicle driver updates Information provided to the light vehicle driver including visual displays, audible information and warnings, and haptic feedback. The updates inform the driver about current conditions, potential hazards, and the current status of vehicle on-board equipment.
payment administration requests Personnel inputs that control system operations, including requests to change toll fees, confirmation that alerts should be provided to toll operators, management of VMT charge policies and management of VMT account processing, etc.
payment coordination Coordinate apportionment charges between jurisdictions (e., federal government, states, various jurisdictions that might be public or private within a state). Apportionment reconciliation includes either sharing information about mileage or zone-based charges in other jurisdictions (so that the Other Payment Administration subsystems can make appropriate charges), or sharing revenue collected. When sharing revenue, this flow also includes charging rate policies
payment device information Traveler payment information such as card number and previous transactions.
payment device update Information updated concerning traveler's personal data including name, address, user account information, trip records, and profile data.
payment information presentation Presentation of information to personnel including revenues, reports, operational status information, and alert information.
payment methods financial institution A list of valid payment methods accepted by a financial center.
payment request Request for payment from financial institution or related financial service requests (e.g., balance inquiry)
payment transaction status The status of an electronic payment transaction provided directly to the driver via sign or other roadside infrastructure.
payment violation notification Notification to enforcement agency of a toll, parking, or transit fare payment violation.
registered secureIDs Cryptographically protected identifier indicating that the user associated with the identifier is entitled to use a particular service.
registration Registered owner of vehicle and associated vehicle information.
request for payment Request to deduct cost of service from user's payment account.
road pricing equipment fault Provides fault status of the road pricing data collection equipment in a vehicle and vehicle image and other characteristics to allow independent identification of the vehicle and its owner.
road pricing equipment status Provides an indication of the operational status of the road pricing data collection equipment in a vehicle. Also indicates vehicle ID (VIN) so that the registration of the equipment to a specific vehicle can be verified and confirmed by comparison with vehicle characteristics.
road use charge info Road use charge rate policies for distribution to travelers.
road use charges Road use charges per link.
road use history A vehicle’s road use history that records where the vehicle has traveled over time. Optionally includes vehicle speeds as well as distance traveled for some applications. Information is accurate enough to distinguish between adjacent roads, adjacent lanes, and identify direction of travel on the roads.
settlement Information exchanged to settle charges and distribute or debit accounts appropriate to the authorized charges.
traveler payment information Information provided for payment of road use charges, tolls or parking fees including identification that can be used to identify the payment account or source and related vehicle and service information that are used to determine the type and price of service requested. The information exchange normally supports an account debit to pay fees, but an account credit may be initiated where pricing strategies include incentives.
traveler payment request Request for information supporting payments. For fee structures that include incentives, the request may support either an account debit or an account credit or reimbursement.
user account reports Reports on services offered/provided and associated charges.
user account setup Billing information, vehicle information (or registration information), and requests for reports. Also includes subsequent account changes.
vehicle payment information Information provided for payment of tolls, parking, and other transportation fees including identification that can be used to identify the payment account or source and related vehicle and service information that are used to determine the type and price of service requested. This flow supports one-time payments that may not be associated with a service account. See also 'actuate secure payment'. The information exchange normally supports an account debit to pay fees, but an account credit may be initiated where pricing strategies include incentives.
vehicle payment update Data written to vehicle equipment to support electronic toll collection or parking payment.

Goals and Objectives

Associated Planning Factors and Goals

Planning Factor Goal

Associated Objective Categories

Objective Category

Associated Objectives and Performance Measures

Objective Performance Measure


 
Since the mapping between objectives and service packages is not always straight-forward and often situation-dependent, these mappings should only be used as a starting point. Users should do their own analysis to identify the best service packages for their region.

Needs and Requirements

Need Functional Object Requirement
01 Road Use Charging Operators need to be able to implement a road use charging scheme which charges fees to roadway vehicle owners for using specific roadways. Light Vehicle Payment Service 06 The vehicle shall receive and present to the vehicle operator the actual cost of roadways used and the estimated cost of roadways when requested by the vehicle operator.
PAC Road Pricing Administration 04 This center shall maintain and publish road use prices, as configured by the Payment Administrator.
05 The center shall receive road pricing data (time stamped log of roadways used by the vehicle) and compute the total cost to the vehicle owner.
06 The center shall calculate road use charges based on the vehicle's mileage, roads traveled, time periods, emissions profile for make/model, fuel economy for make/model, weight, number of axles/tires, or other policies.
10 The center shall monitor the operational status of road pricing field equipment and identify equipment faults.
Personal Interactive Traveler Information 09 The personal traveler interface shall provide an interface through which credit identity, stored credit value, or traveler information may be collected from a traveler card being used by a traveler with a personal device.
18 The personal traveler interface shall provide an interface to establish and manage user road pricing accounts, process road pricing payments, and access road pricing reports under user control.
Roadway Payment Support 02 The field element shall calculate the road use payment due based on the vehicle characteristics (vehicle size, weight, axle count, etc.) and stored toll prices.
06 The field element shall control cameras, obtain images, and forward images of road payment violators to a center.
TIC Data Collection 06 The center shall collect, process, and store toll fee information.
02 Road Use Charging Operators need to be able to allow vehicles (either connected or regular) to pay road use charges. Light Vehicle Payment Service 01 The vehicle shall track and record its timestamped location and report this Vehicle Miles Traveled (VMT) data.
02 The vehicle shall report VMT data to the registered center using wide area wireless communication.
03 The vehicle shall report VMT data via Field-Vehicle communications to the Roadway Payment field equipment on request.
04 The vehicle shall report VMT equipment status to fixed or mobile field equipment on request.
PAC Road Pricing Administration 07 The center shall access and use registration and odometer information from the DMV to verify and audit collected road pricing data
Personal Interactive Traveler Information 09 The personal traveler interface shall provide an interface through which credit identity, stored credit value, or traveler information may be collected from a traveler card being used by a traveler with a personal device.
20 The personal traveler interface shall provide payment information for road use charges.
Roadway Payment Support 01 The field element shall read data from passing vehicles to support road usage payment transactions.
03 The field element shall update the stored value after debiting the road use payment amount and send a record of the transaction to a center.
04 The road use payment field element shall read the credit identity from the passing vehicle and send that identity and the amount to be debited to a center.
05 The field element shall control roadside displays indicating success or failure of the road payment transaction to the driver.
Traveler Interactive Information 07 The public interface for travelers shall support payment for services, such as confirmed trip plans, confirmed traveler services, tolls, transit fares, parking lot charges, and advanced payment for tolls.
08 The public interface for travelers shall provide an interface through which credit identities and stored credit values may be collected from tags, traveler cards, or payment instruments used by travelers.
03 Road Use Charging Operators need to be able to allow users to set up and maintain a user account. PAC Road Pricing Administration 08 The center shall process and clear payments from vehicle owners and operators as well as payments to other Center Road Pricing Payment Administration through clearing houses provided by financial institutions.
09 The center shall coordinate with other Road Pricing Payment Administration systems to reconcile and apportion payments for vehicles registered in other jurisdictions
11 The center shall provide secure road pricing user account management, providing user access to rules and policies, current billing status, invoices, payments, and mechanisms for review and challenge of the collected data.
Personal Interactive Traveler Information 16 The personal traveler interface shall provide an interface to establish and manage user road pricing accounts, process road pricing payments, and access road pricing reports under user control
Traveler Interactive Information 13 The public interface for travelers shall provide an interface to establish and manage user road pricing accounts, process road pricing payments, and access road pricing reports under user control.

Related Sources

Document Name Version Publication Date
None


Security

In order to participate in this service package, each physical object should meet or exceed the following security levels.

Physical Object Security
Physical Object Confidentiality Integrity Availability Security Class
DMV High High Moderate Class 4
Enforcement Center Moderate Moderate Moderate Class 2
Financial Center Moderate Moderate Moderate Class 2
ITS Roadway Payment Equipment High High High Class 5
Light Vehicle OBE High High High Class 5
Other Payment Administration Centers Moderate High Moderate Class 3
Payment Administration Center High High High Class 5
Payment Device Moderate Moderate High Class 5
Personal Information Device High High High Class 5
Transportation Information Center Low Low High Class 5
Traveler Support Equipment High High High Class 5



In order to participate in this service package, each information flow triple should meet or exceed the following security levels.

Information Flow Security
Source Destination Information Flow Confidentiality Integrity Availability
Basis Basis Basis
DMV Payment Administration Center registration Moderate Moderate Moderate
Will contain PII of driver and/or vehicle owner. Not HIGH because this affects a small number of individuals, and because safety of life is not likely a concern for this flow. Registration/ownership information needs to be correct, the lack of correctness may lead to false paths which have a nontrivial cost. Real-time decisions may be made based on this information.
Financial Center Payment Administration Center payment methods financial institution Moderate Moderate Low
Payment methods should be widely disseminated and contain no information that could cause harm if exposed. Payment methods need to be correct so payment information can be exchanged. Could be LOW, as this should have redundancies and be able to tolerate significant latency. Payment methods need to be correct so payment information can be exchanged. Could be LOW, as this should have redundancies and be able to tolerate significant latency.
Financial Center Payment Administration Center settlement Moderate Moderate Moderate
This may include PII and will include status information about a payment that could be used by a criminal for a variety of purposes, including identity theft, financial theft, or location-based activities, as the status is predictivie of what the account holder is doing and where they are doing it. Payment flows must all have some integrity protection and consistent availability to prohibit forgery and instill confidence in the payment process. Repurcussions of roadway payment are individually fairly small, collectiviely significant but probably never catastrophic. Thus MODERATE for both integrity and availability. Payment flows must all have some integrity protection and consistent availability to prohibit forgery and instill confidence in the payment process. Repurcussions of roadway payment are individually fairly small, collectiviely significant but probably never catastrophic. Thus MODERATE for both integrity and availability.
ITS Roadway Payment Equipment Light Vehicle Driver payment transaction status Low Moderate Moderate
Expected to be visually broadcast information between roadway equipment and a driver that includes no PII. If compromised, contains no information that could not be otherwise learned or impacts the driver. Payment response should be accurate and available so the driver knows what the result of his transaction was. Inaccurate data may lead to his performing other compensatory actions which are inconvient to that individual driver and may impact those behind him. Payment response should be accurate and available so the driver knows what the result of his transaction was. Inaccurate data may lead to his performing other compensatory actions which are inconvient to that individual driver and may impact those behind him.
ITS Roadway Payment Equipment Light Vehicle OBE road use charges Moderate Moderate Moderate
Intended for the end user, so does not generally need to be concealed based on its content. However, could reasonably include localized information which if intercepted implies location of the end user, which is personal and should be protected. This material is used to support end user routing with an understanding of travel times and costs. Loss, corruption or forgery are likely to implact small numbers of users and have a moderate impact on revenues. This material is used to support end user routing with an understanding of travel times and costs. Loss, corruption or forgery are likely to implact small numbers of users and have a moderate impact on revenues.
ITS Roadway Payment Equipment Light Vehicle OBE vehicle payment update Moderate Moderate Moderate
Contains payment status update information intended for an individual, and thus should be concealed as it is personal information with no legitimate use by an unintended recipient. Payment information should be correct and timely or the recipient may take action to correct, or may fail to take action he should take and be penalized. Payment information should be correct and timely or the recipient may take action to correct, or may fail to take action he should take and be penalized.
ITS Roadway Payment Equipment Payment Administration Center authorization request Moderate Moderate Moderate
Contains an identifier linked to an individual or specific device, and thus PII by definition. Compromise of one secureID would likely impact only one user, but the nature of this flow requires that the same algorithm be used for every user; algorithm compromise would harm every user, which would have widespread impact. Payment flows must all have some integrity protection and consistent availability to prohibit forgery and instill confidence in the payment process. Repurcussions of roadway payment are individually fairly small, collectiviely significant but probably never catastrophic. Thus MODERATE for both integrity and availability. Payment flows must all have some integrity protection and consistent availability to prohibit forgery and instill confidence in the payment process. Repurcussions of roadway payment are individually fairly small, collectiviely significant but probably never catastrophic. Thus MODERATE for both integrity and availability.
ITS Roadway Payment Equipment Payment Administration Center road pricing equipment fault Moderate Moderate Moderate
Contains PII identifying the vehicle; exposure of this information would facilitate vehicle tracking and other identity-based surveillance. If incorrect or changed, could lead to inappropriate maintenance activity, which has a significant cost in itself and contributes negatively to system operational status. Scope is small, but impact significant if this occurs with many instances. Linked only to payment-related activities; if this flow does not function, the vehicle still has mechanisms for payment and repair of malfunctioning equipment. While the vehicle-based flow is LOW, the RSE-based flow is MODERATE because the RSE is a single point where many of these flows terminate. If this flow fails, it affects many more vehicles.
ITS Roadway Payment Equipment Payment Administration Center road use history High High Moderate
Contains vehicle identity, location and road use history. This is personal, tracking information that needs the highest levels of protection. Used as the basis for charging, any changes will have a direct impact on fees imposed and revenue collected. Inability to complete this flow will result in a failure of the road use charging system, which will require alternative mechanisms, or more likely delay payments. Payment delay is probably not a serious problem unless widespread and unable to be resolved. Could be LOW if alternative mechanisms for managing charges exist.
Light Vehicle Driver Light Vehicle OBE light vehicle driver input Moderate High High
Data included in this flow may include origin and destination information, which should be protected from other's viewing as it may compromise the driver's privacy. Commands from from the driver to the vehicle must be correct or the vehicle may behave in an unpredictable and possibly unsafe manner Commands must always be able to be given or the driver has no control.
Light Vehicle OBE ITS Roadway Payment Equipment actuate secure payment Moderate Moderate High
Contains an identifier linked to an individual or specific device, and thus PII by definition. Compromise of one secureID would likely impact only one user, but the nature of this flow requires that the same algorithm be used for every user; algorithm compromise would harm every user, which would have widespread impact. Payment related information needs to be correct or the user may be inconvenienced or defrauded. Contact/proximity payment mechanisms need to be very reliable or large numbers of users will be inconvenienced and the systems that use these interfaces (transit, parking etc.) will be hamstrung by interface failures.
Light Vehicle OBE ITS Roadway Payment Equipment road pricing equipment status Moderate Moderate Moderate
Contains PII identifying the vehicle; exposure of this information would facilitate vehicle tracking and other identity-based surveillance. If incorrect or changed, could lead to inappropriate maintenance activity, which has a significant cost in itself and contributes negatively to system operational status. Scope is small, but impact significant if this occurs with many instances. Linked only to payment-related activities; if this flow does not function, the vehicle still has mechanisms for payment and repair of malfunctioning equipment. While the vehicle-based flow is LOW, the RSE-based flow is MODERATE because the RSE is a single point where many of these flows terminate. If this flow fails, it affects many more vehicles.
Light Vehicle OBE ITS Roadway Payment Equipment road use history High High Moderate
Contains vehicle identity, location and road use history. This is personal, tracking information that needs the highest levels of protection. Used as the basis for charging, any changes will have a direct impact on fees imposed and revenue collected. Inability to complete this flow will result in a failure of the road use charging system, which will require alternative mechanisms, or more likely delay payments. Payment delay is probably not a serious problem unless widespread and unable to be resolved. Could be LOW if alternative mechanisms for managing charges exist.
Light Vehicle OBE ITS Roadway Payment Equipment vehicle payment information High High Moderate
Contains personal information, potentially including identity, payment information such as account numbers, location, and in some cases fraud detection data. All of this information is personal in nature and acceptable only for the intended destination to receive, as any 3rd party observation could lead to identity theft/compromise and/or payment method theft/compromise. This is information is used to process payment and/or detect fraud. Any losses, corruption or forgery has a direct impact on revenue collection, charges assessed and potentially legal action. This is information is used to process payment and/or detect fraud. Any losses, corruption or forgery has a direct impact on revenue collection, charges assessed and potentially legal action. Availability constrained to MODERATE the fact that alternative mechanisms and compromises exist to ameliorate not completing the flow.
Light Vehicle OBE Light Vehicle Driver light vehicle driver updates Not Applicable Moderate Moderate
This data is informing the driver about the safety of a nearby area. It should not contain anything sensitive, and does not matter if another person can observe it. This is the information that is presented to the driver. If they receive incorrect information, they may act in an unsafe manner. However, there are other indicators that would alert them to any hazards, such as an oncoming vehicle or crossing safety lights. If this information is not made available to the driver, then the system has not operated correctly.
Light Vehicle OBE Payment Administration Center actuate secure payment Moderate Moderate High
Contains an identifier linked to an individual or specific device, and thus PII by definition. Compromise of one secureID would likely impact only one user, but the nature of this flow requires that the same algorithm be used for every user; algorithm compromise would harm every user, which would have widespread impact. Payment related information needs to be correct or the user may be inconvenienced or defrauded. Contact/proximity payment mechanisms need to be very reliable or large numbers of users will be inconvenienced and the systems that use these interfaces (transit, parking etc.) will be hamstrung by interface failures.
Light Vehicle OBE Payment Administration Center road pricing equipment status Moderate Moderate Moderate
Contains PII identifying the vehicle; exposure of this information would facilitate vehicle tracking and other identity-based surveillance. If incorrect or changed, could lead to inappropriate maintenance activity, which has a significant cost in itself and contributes negatively to system operational status. Scope is small, but impact significant if this occurs with many instances. Linked only to payment-related activities; if this flow does not function, the vehicle still has mechanisms for payment and repair of malfunctioning equipment. While the vehicle-based flow is LOW, the RSE-based flow is MODERATE because the RSE is a single point where many of these flows terminate. If this flow fails, it affects many more vehicles.
Light Vehicle OBE Payment Administration Center road use history High High Moderate
Contains vehicle identity, location and road use history. This is personal, tracking information that needs the highest levels of protection. Used as the basis for charging, any changes will have a direct impact on fees imposed and revenue collected. Inability to complete this flow will result in a failure of the road use charging system, which will require alternative mechanisms, or more likely delay payments. Payment delay is probably not a serious problem unless widespread and unable to be resolved. Could be LOW if alternative mechanisms for managing charges exist.
Light Vehicle OBE Payment Administration Center user account setup High High Moderate
Contains user identification and transaction history, which if compromised could lead to identity or financial theft. Payment setup information, if corrupted, could lead the user to not properly pay for his trips or perhaps pay for others. If intercepted by a malicious actor, this could be manipulated to trick the user into taking action not in his own best interest. These exchanges can be delayed but eventually have to go through or accounts will not be properly updated, mostly impacting revenue collection.
Light Vehicle OBE Payment Administration Center vehicle payment information High High Moderate
Contains personal information, potentially including identity, payment information such as account numbers, location, and in some cases fraud detection data. All of this information is personal in nature and acceptable only for the intended destination to receive, as any 3rd party observation could lead to identity theft/compromise and/or payment method theft/compromise. This is information is used to process payment and/or detect fraud. Any losses, corruption or forgery has a direct impact on revenue collection, charges assessed and potentially legal action. This is information is used to process payment and/or detect fraud. Any losses, corruption or forgery has a direct impact on revenue collection, charges assessed and potentially legal action. Availability constrained to MODERATE the fact that alternative mechanisms and compromises exist to ameliorate not completing the flow.
Light Vehicle OBE Payment Device payment device update Moderate Moderate High
Contains charges and possibly balance or personal information. Charge information may or may not be public, and balance and personal information is not, though it may be displayed visually. Could be LOW if no personal or balance information and no identifier is not included in the flow. Payment related information needs to be correct or the user may be inconvenienced or defrauded. Contact/proximity payment mechanisms need to be very reliable or large numbers of users will be inconvenienced and the systems that use these interfaces (transit, parking etc.) will be hamstrung by interface failures.
Light Vehicle OBE Payment Device request for payment Moderate Moderate High
Contains charges and possibly balance or personal information. Charge information may or may not be public, and balance and personal information is not, though it may be displayed visually. Could be LOW if no personal or balance information and no identifier is not included in the flow. Payment related information needs to be correct or the user may be inconvenienced or defrauded. Contact/proximity payment mechanisms need to be very reliable or large numbers of users will be inconvenienced and the systems that use these interfaces (transit, parking etc.) will be hamstrung by interface failures.
Other Payment Administration Centers Payment Administration Center payment coordination Moderate High Moderate
Contains pricing and reconciliation information shared between agencies. If it includes road use charging information this is MODERATE, as road use charging data is vehicle and owner-specific and can be considered personal. A 3rd party observing this information might learn behavrioral patterns of the individual and use that information in the commission of a crime. If no road use charging information is included, this can be reduced to LOW. Backoffice operations flows should generally be correct and available as these are the primary interface between operators and system. A delay in reporting this may cause a delay in payment processing, but this is not time critical.
Payment Administration Center DMV license request High Moderate Low
Contains PII and an indication that the person(s) identified in this flow has violated a toll. Release of this information would compromise the personal privacy of those involved. Inaccurate or corrupted information in this flow could lead to a mistaken understanding of the toll violator's identity. Real-time response may be required to deal with tolling and similar violations. The number of people affected is probably quite small, but if the load becomes great the availability may need to be raised to MODERATE.
Payment Administration Center Enforcement Center payment violation notification Moderate Moderate Moderate
Contains PII and intended to be used for enforcement. Thus privacy implications that, while they may affect only a single individual at a time, could yield significant negative consequences to that individual. Violation information needs to be correct or the commercial vehicle may be improperly penalized, or not when it should be. This is probably not a severe consequence however, so MODERATE. More or less important depending on the context. Could even be LOW if areas of minimal import, depending on local policies.
Payment Administration Center Financial Center payment request Moderate Moderate Moderate
Contains account and related information that is personal and if compromised could financially impact the owner of the account. Payment flows must all have some integrity protection and consistent availability to prohibit forgery and instill confidence in the payment process. Repurcussions of roadway payment are individually fairly small, collectiviely significant but probably never catastrophic. Thus MODERATE for both integrity and availability. Payment flows must all have some integrity protection and consistent availability to prohibit forgery and instill confidence in the payment process. Repurcussions of roadway payment are individually fairly small, collectiviely significant but probably never catastrophic. Thus MODERATE for both integrity and availability.
Payment Administration Center ITS Roadway Payment Equipment authorization response Moderate Moderate Moderate
While this may not contain any PII, it does expose behavior. While an observer in place may assume payment activity, there is no sound reason to not conceal this information. Payment flows must all have some integrity protection and consistent availability to prohibit forgery and instill confidence in the payment process. Repurcussions of roadway payment are individually fairly small, collectiviely significant but probably never catastrophic. Thus MODERATE for both integrity and availability. Payment flows must all have some integrity protection and consistent availability to prohibit forgery and instill confidence in the payment process. Repurcussions of roadway payment are individually fairly small, collectiviely significant but probably never catastrophic. Thus MODERATE for both integrity and availability.
Payment Administration Center ITS Roadway Payment Equipment road use charges Moderate Moderate Moderate
Intended for the end user, so does not generally need to be concealed based on its content. However, could reasonably include localized information which if intercepted implies location of the end user, which is personal and should be protected. This material is used to support end user routing with an understanding of travel times and costs. Loss, corruption or forgery are likely to implact small numbers of users and have a moderate impact on revenues. This material is used to support end user routing with an understanding of travel times and costs. Loss, corruption or forgery are likely to implact small numbers of users and have a moderate impact on revenues.
Payment Administration Center Light Vehicle OBE registered secureIDs High High Moderate
These IDs are used to secure individual user's rights to use transportation assets. Compromising one of these would be a significant inconvenience but only for the user of that secureID. However, compromise of the algorithm securing all IDs would be catastrophic to the system that uses this mechanism as a means to pay for transportation services. Individual tokens should be correct or the user will not be able to use this method to pay for transport. A systemic integrity flaw would compromise the system similar to how an encryption flaw would however, which justifies HIGH. Should be relatively infrequently used by any one user, but over the sum of all transport users sees significant use. If the flow is not available, new or re-applying users will not be able to use this method to pay for transport.
Payment Administration Center Light Vehicle OBE road use charges Moderate Moderate Moderate
Intended for the end user, so does not generally need to be concealed based on its content. However, could reasonably include localized information which if intercepted implies location of the end user, which is personal and should be protected. This material is used to support end user routing with an understanding of travel times and costs. Loss, corruption or forgery are likely to implact small numbers of users and have a moderate impact on revenues. This material is used to support end user routing with an understanding of travel times and costs. Loss, corruption or forgery are likely to implact small numbers of users and have a moderate impact on revenues.
Payment Administration Center Light Vehicle OBE vehicle payment update Moderate Moderate Moderate
Contains payment status update information intended for an individual, and thus should be concealed as it is personal information with no legitimate use by an unintended recipient. Payment information should be correct and timely or the recipient may take action to correct, or may fail to take action he should take and be penalized. Payment information should be correct and timely or the recipient may take action to correct, or may fail to take action he should take and be penalized.
Payment Administration Center Other Payment Administration Centers payment coordination Moderate High Moderate
Contains pricing and reconciliation information shared between agencies. If it includes road use charging information this is MODERATE, as road use charging data is vehicle and owner-specific and can be considered personal. A 3rd party observing this information might learn behavrioral patterns of the individual and use that information in the commission of a crime. If no road use charging information is included, this can be reduced to LOW. Backoffice operations flows should generally be correct and available as these are the primary interface between operators and system. A delay in reporting this may cause a delay in payment processing, but this is not time critical.
Payment Administration Center Payment Administrator payment information presentation Moderate High High
Individual payment change requests are unlikely to have any significant systematic impact, but may contain PII and should thus be eyes-only for the operator. Backoffice operations flows should generally be correct and available as these are the primary interface between operators and system. Backoffice operations flows should generally be correct and available as these are the primary interface between operators and system.
Payment Administration Center Personal Information Device registered secureIDs High High Moderate
These IDs are used to secure individual user's rights to use transportation assets. Compromising one of these would be a significant inconvenience but only for the user of that secureID. However, compromise of the algorithm securing all IDs would be catastrophic to the system that uses this mechanism as a means to pay for transportation services. Individual tokens should be correct or the user will not be able to use this method to pay for transport. A systemic integrity flaw would compromise the system similar to how an encryption flaw would however, which justifies HIGH. Should be relatively infrequently used by any one user, but over the sum of all transport users sees significant use. If the flow is not available, new or re-applying users will not be able to use this method to pay for transport.
Payment Administration Center Personal Information Device traveler payment request Moderate Moderate Moderate
While this may not contain any PII, it does expose behavior. While an observer in place may assume payment activity, there is no sound reason to not conceal this information. Payment flows must all have some integrity protection and consistent availability to prohibit forgery and instill confidence in the payment process. Repurcussions of roadway payment are individually fairly small, collectiviely significant but probably never catastrophic. Thus MODERATE for both integrity and availability. Payment flows must all have some integrity protection and consistent availability to prohibit forgery and instill confidence in the payment process. Repurcussions of roadway payment are individually fairly small, collectiviely significant but probably never catastrophic. Thus MODERATE for both integrity and availability.
Payment Administration Center Personal Information Device user account reports High High Moderate
Contains user identification and transaction history, which if compromised could lead to identity or financial theft. Payment history information, if corrupted, could lead the user to take action he or she should not take. If intercepted by a malicious actor, this could be manipulated to trick the user into taking action not in his own best interest. There should be other mechanisms to retrieve this information, but if the flow has low reliability users will lose confidence and not use it. MODERATE for that reason only.
Payment Administration Center Transportation Information Center road use charge info Low High High
This information is intended for public dissemination. Charging information will be presented directly to travelers, who will make decisions based on the this information. If the data is corrupted it could have an impact on traveler decisions, affecting their mobility and their perception of the roadway authorities. Inaccurate information will reduce confidence in the system and have lasting effects on public relations. This information must be kept up to date. Unavailable information is effectively the same as incorrect information in this case.
Payment Administration Center Traveler Support Equipment registered secureIDs High High Moderate
These IDs are used to secure individual user's rights to use transportation assets. Compromising one of these would be a significant inconvenience but only for the user of that secureID. However, compromise of the algorithm securing all IDs would be catastrophic to the system that uses this mechanism as a means to pay for transportation services. Individual tokens should be correct or the user will not be able to use this method to pay for transport. A systemic integrity flaw would compromise the system similar to how an encryption flaw would however, which justifies HIGH. Should be relatively infrequently used by any one user, but over the sum of all transport users sees significant use. If the flow is not available, new or re-applying users will not be able to use this method to pay for transport.
Payment Administration Center Traveler Support Equipment traveler payment request Moderate Moderate Moderate
While this may not contain any PII, it does expose behavior. While an observer in place may assume payment activity, there is no sound reason to not conceal this information. Payment flows must all have some integrity protection and consistent availability to prohibit forgery and instill confidence in the payment process. Repurcussions of roadway payment are individually fairly small, collectiviely significant but probably never catastrophic. Thus MODERATE for both integrity and availability. Payment flows must all have some integrity protection and consistent availability to prohibit forgery and instill confidence in the payment process. Repurcussions of roadway payment are individually fairly small, collectiviely significant but probably never catastrophic. Thus MODERATE for both integrity and availability.
Payment Administration Center Traveler Support Equipment user account reports High High Moderate
Contains user identification and transaction history, which if compromised could lead to identity or financial theft. Payment history information, if corrupted, could lead the user to take action he or she should not take. If intercepted by a malicious actor, this could be manipulated to trick the user into taking action not in his own best interest. There should be other mechanisms to retrieve this information, but if the flow has low reliability users will lose confidence and not use it. MODERATE for that reason only.
Payment Administrator Payment Administration Center payment administration requests Moderate High High
Individual payment change requests are unlikely to have any significant systematic impact, but may contain PII and should thus be eyes-only for the operator. Backoffice operations flows should generally be correct and available as these are the primary interface between operators and system. Backoffice operations flows should generally be correct and available as these are the primary interface between operators and system.
Payment Device Light Vehicle OBE actuate secure payment Moderate Moderate High
Contains an identifier linked to an individual or specific device, and thus PII by definition. Compromise of one secureID would likely impact only one user, but the nature of this flow requires that the same algorithm be used for every user; algorithm compromise would harm every user, which would have widespread impact. Payment related information needs to be correct or the user may be inconvenienced or defrauded. Contact/proximity payment mechanisms need to be very reliable or large numbers of users will be inconvenienced and the systems that use these interfaces (transit, parking etc.) will be hamstrung by interface failures.
Payment Device Light Vehicle OBE payment device information Moderate Moderate High
Contains charges and possibly balance or personal information. Charge information may or may not be public, and balance and personal information is not, though it may be displayed visually. Could be LOW if no personal or balance information and no identifier is not included in the flow. Payment related information needs to be correct or the user may be inconvenienced or defrauded. Contact/proximity payment mechanisms need to be very reliable or large numbers of users will be inconvenienced and the systems that use these interfaces (transit, parking etc.) will be hamstrung by interface failures.
Personal Information Device Payment Administration Center actuate secure payment Moderate Moderate High
Contains an identifier linked to an individual or specific device, and thus PII by definition. Compromise of one secureID would likely impact only one user, but the nature of this flow requires that the same algorithm be used for every user; algorithm compromise would harm every user, which would have widespread impact. Payment related information needs to be correct or the user may be inconvenienced or defrauded. Contact/proximity payment mechanisms need to be very reliable or large numbers of users will be inconvenienced and the systems that use these interfaces (transit, parking etc.) will be hamstrung by interface failures.
Personal Information Device Payment Administration Center traveler payment information High High Moderate
Contains personal information, potentially including identity, payment information such as account numbers and location. All of this information is personal in nature and acceptable only for the intended destination to receive, as any 3rd party observation could lead to identity theft/compromise and/or payment method theft/compromise. This is information is used to process payment and/or detect fraud. Any losses, corruption or forgery has a direct impact on revenue collection, charges assessed and potentially legal action. This is information is used to process payment . Any losses, corruption or forgery has a direct impact on revenue collection, charges assessed and potentially legal action. Availability constrained to MODERATE the fact that alternative mechanisms and compromises exist to ameliorate not completing the flow.
Personal Information Device Payment Administration Center user account setup High High Moderate
Contains user identification and matching vehicle information, which if compromised could lead to identity theft or remote tracking. Payment setup information, if corrupted, could lead the user to not properly pay for his trips or perhaps pay for others. If intercepted by a malicious actor, this could be manipulated to trick the user into taking action not in his own best interest. There should be other mechanisms to provide this information, but if the flow has low reliability users will lose confidence and not use it. MODERATE for that reason only.
Traveler Support Equipment Payment Administration Center actuate secure payment Moderate Moderate High
Contains an identifier linked to an individual or specific device, and thus PII by definition. Compromise of one secureID would likely impact only one user, but the nature of this flow requires that the same algorithm be used for every user; algorithm compromise would harm every user, which would have widespread impact. Payment related information needs to be correct or the user may be inconvenienced or defrauded. Contact/proximity payment mechanisms need to be very reliable or large numbers of users will be inconvenienced and the systems that use these interfaces (transit, parking etc.) will be hamstrung by interface failures.
Traveler Support Equipment Payment Administration Center user account setup High High Moderate
Contains user identification and matching vehicle information, which if compromised could lead to identity theft or remote tracking. Payment setup information, if corrupted, could lead the user to not properly pay for his trips or perhaps pay for others. If intercepted by a malicious actor, this could be manipulated to trick the user into taking action not in his own best interest. There should be other mechanisms to provide this information, but if the flow has low reliability users will lose confidence and not use it. MODERATE for that reason only.

Standards

The following table lists the standards associated with physical objects in this service package. For standards related to interfaces, see the specific information flow triple pages. These pages can be accessed directly from the SVG diagram(s) located on the Physical tab, by clicking on each information flow line on the diagram.

NameTitlePhysical Object
ISO 24100 Probe Vehicle Data Protection Intelligent transport systems -- Basic principles for personal data protection in probe vehicle information services Transportation Information Center
NEMA TS 8 Cyber and Physical Security Cyber and Physical Security for Intelligent Transportation Systems ITS Roadway Payment Equipment
Payment Administration Center
SAE J3361 Antenna requirements V2X Antenna Coverage and Test Requirements for US FHWA Class 1 and Class 3-13 Class Vehicles Light Vehicle OBE
SAE J5001 OBU Standard Onboard Unit Standard for Connected Vehicles Light Vehicle OBE




System Requirements

No System Requirements