Parent Service Package: TI03
< < TI02.1 : TI03.1 : TI04.1 > >

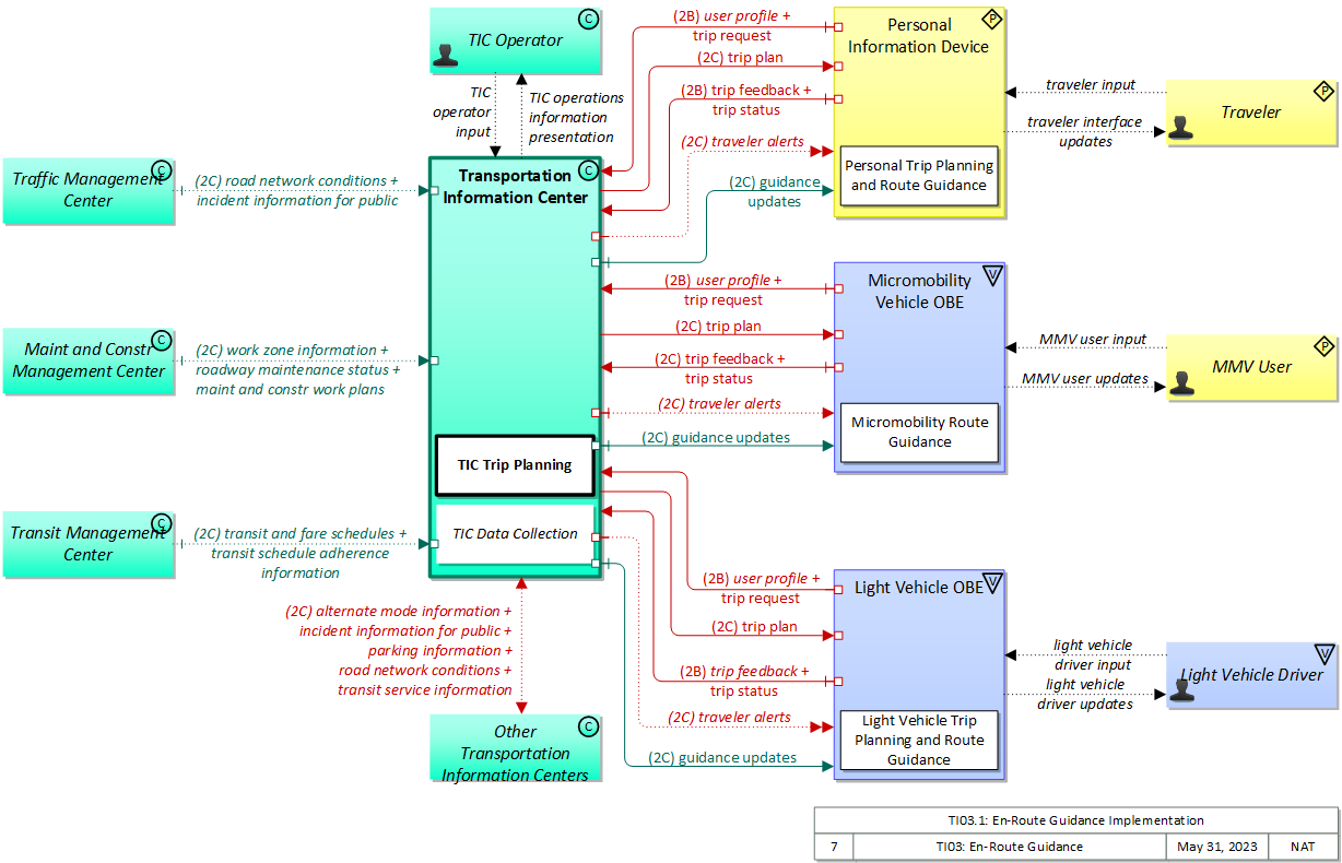
TI03.1: En-Route Guidance Implementation

This 'implementation' is a holistic view of the TI03 service package, including all Physical Objects, Functional Objects, and Triples associated with the service package. It distinguishes between items that are fundamental to the service and items that are optional. Your specific implementation is likely to include the fundamental items and selected optional items, based on your specific project requirements.

Relevant Regions: Australia, Canada, European Union, and United States

Enterprise

Development Stage Roles and Relationships

Installation Stage Roles and Relationships

Operations and Maintenance Stage Roles and Relationships
(hide)

Source Destination Role/Relationship
Light Vehicle DriverLight Vehicle OBE Operates
Light Vehicle OBE MaintainerLight Vehicle OBE Maintains
Light Vehicle OBE ManagerLight Vehicle Driver System Usage Agreement
Light Vehicle OBE ManagerLight Vehicle OBE Manages
Light Vehicle OBE OwnerLight Vehicle OBE Maintainer System Maintenance Agreement
Light Vehicle OBE OwnerLight Vehicle OBE Manager Operations Agreement
Light Vehicle OBE OwnerTIC Operator Application Usage Agreement
Light Vehicle OBE OwnerTransportation Information Center Maintainer Maintenance Data Exchange Agreement
Light Vehicle OBE OwnerTransportation Information Center Owner Information Exchange Agreement
Light Vehicle OBE OwnerTransportation Information Center User Service Usage Agreement
Light Vehicle OBE SupplierLight Vehicle OBE Owner Warranty
Maint and Constr Center PersonnelMaint and Constr Management Center Operates
Maint and Constr Management Center MaintainerMaint and Constr Management Center Maintains
Maint and Constr Management Center ManagerMaint and Constr Center Personnel System Usage Agreement
Maint and Constr Management Center ManagerMaint and Constr Management Center Manages
Maint and Constr Management Center OwnerMaint and Constr Management Center Maintainer System Maintenance Agreement
Maint and Constr Management Center OwnerMaint and Constr Management Center Manager Operations Agreement
Maint and Constr Management Center OwnerTIC Operator Application Usage Agreement
Maint and Constr Management Center OwnerTransportation Information Center Maintainer Maintenance Data Exchange Agreement
Maint and Constr Management Center OwnerTransportation Information Center Owner Information Provision Agreement
Maint and Constr Management Center OwnerTransportation Information Center User Service Usage Agreement
Maint and Constr Management Center SupplierMaint and Constr Management Center Owner Warranty
Micromobility Vehicle OBE MaintainerMicromobility Vehicle OBE Maintains
Micromobility Vehicle OBE ManagerMicromobility Vehicle OBE Manages
Micromobility Vehicle OBE ManagerMMV User System Usage Agreement
Micromobility Vehicle OBE OwnerMicromobility Vehicle OBE Maintainer System Maintenance Agreement
Micromobility Vehicle OBE OwnerMicromobility Vehicle OBE Manager Operations Agreement
Micromobility Vehicle OBE OwnerTIC Operator Application Usage Agreement
Micromobility Vehicle OBE OwnerTransportation Information Center Maintainer Maintenance Data Exchange Agreement
Micromobility Vehicle OBE OwnerTransportation Information Center Owner Information Exchange Agreement
Micromobility Vehicle OBE OwnerTransportation Information Center User Service Usage Agreement
Micromobility Vehicle OBE SupplierMicromobility Vehicle OBE Owner Warranty
MMV UserMicromobility Vehicle OBE Operates
Other Transportation Information Centers MaintainerOther Transportation Information Centers Maintains
Other Transportation Information Centers ManagerOther Transportation Information Centers Manages
Other Transportation Information Centers ManagerOther Transportation Information Centers Operator System Usage Agreement
Other Transportation Information Centers OperatorOther Transportation Information Centers Operates
Other Transportation Information Centers OwnerOther Transportation Information Centers Maintainer System Maintenance Agreement
Other Transportation Information Centers OwnerOther Transportation Information Centers Manager Operations Agreement
Other Transportation Information Centers OwnerTIC Operator Application Usage Agreement
Other Transportation Information Centers OwnerTransportation Information Center Maintainer Maintenance Data Exchange Agreement
Other Transportation Information Centers OwnerTransportation Information Center Owner Information Exchange Agreement
Other Transportation Information Centers OwnerTransportation Information Center User Service Usage Agreement
Other Transportation Information Centers SupplierOther Transportation Information Centers Owner Warranty
Personal Information Device MaintainerPersonal Information Device Maintains
Personal Information Device ManagerPersonal Information Device Manages
Personal Information Device ManagerTraveler System Usage Agreement
Personal Information Device OwnerPersonal Information Device Maintainer System Maintenance Agreement
Personal Information Device OwnerPersonal Information Device Manager Operations Agreement
Personal Information Device OwnerTIC Operator Application Usage Agreement
Personal Information Device OwnerTransportation Information Center Maintainer Maintenance Data Exchange Agreement
Personal Information Device OwnerTransportation Information Center Owner Information Exchange and Action Agreement
Personal Information Device OwnerTransportation Information Center User Service Usage Agreement
Personal Information Device SupplierPersonal Information Device Owner Warranty
TIC OperatorTransportation Information Center Operates
Traffic Management Center MaintainerTraffic Management Center Maintains
Traffic Management Center ManagerTraffic Management Center Manages
Traffic Management Center ManagerTraffic Operations Personnel System Usage Agreement
Traffic Management Center OwnerTIC Operator Application Usage Agreement
Traffic Management Center OwnerTraffic Management Center Maintainer System Maintenance Agreement
Traffic Management Center OwnerTraffic Management Center Manager Operations Agreement
Traffic Management Center OwnerTransportation Information Center Maintainer Maintenance Data Exchange Agreement
Traffic Management Center OwnerTransportation Information Center Owner Information Provision Agreement
Traffic Management Center OwnerTransportation Information Center User Service Usage Agreement
Traffic Management Center SupplierTraffic Management Center Owner Warranty
Traffic Operations PersonnelTraffic Management Center Operates
Transit Management Center MaintainerTransit Management Center Maintains
Transit Management Center ManagerTransit Management Center Manages
Transit Management Center ManagerTransit Operations Personnel System Usage Agreement
Transit Management Center OwnerTIC Operator Application Usage Agreement
Transit Management Center OwnerTransit Management Center Maintainer System Maintenance Agreement
Transit Management Center OwnerTransit Management Center Manager Operations Agreement
Transit Management Center OwnerTransportation Information Center Maintainer Maintenance Data Exchange Agreement
Transit Management Center OwnerTransportation Information Center Owner Information Provision Agreement
Transit Management Center OwnerTransportation Information Center User Service Usage Agreement
Transit Management Center SupplierTransit Management Center Owner Warranty
Transit Operations PersonnelTransit Management Center Operates
Transportation Information Center MaintainerTransportation Information Center Maintains
Transportation Information Center ManagerTIC Operator System Usage Agreement
Transportation Information Center ManagerTransportation Information Center Manages
Transportation Information Center OwnerLight Vehicle Driver Application Usage Agreement
Transportation Information Center OwnerLight Vehicle OBE Maintainer Maintenance Data Exchange Agreement
Transportation Information Center OwnerLight Vehicle OBE Owner Information Exchange Agreement
Transportation Information Center OwnerLight Vehicle OBE User Service Usage Agreement
Transportation Information Center OwnerMicromobility Vehicle OBE Maintainer Maintenance Data Exchange Agreement
Transportation Information Center OwnerMicromobility Vehicle OBE Owner Information Exchange Agreement
Transportation Information Center OwnerMicromobility Vehicle OBE User Service Usage Agreement
Transportation Information Center OwnerMMV User Application Usage Agreement
Transportation Information Center OwnerOther Transportation Information Centers Maintainer Maintenance Data Exchange Agreement
Transportation Information Center OwnerOther Transportation Information Centers Operator Application Usage Agreement
Transportation Information Center OwnerOther Transportation Information Centers Owner Information Exchange Agreement
Transportation Information Center OwnerOther Transportation Information Centers User Service Usage Agreement
Transportation Information Center OwnerPersonal Information Device Maintainer Maintenance Data Exchange Agreement
Transportation Information Center OwnerPersonal Information Device Owner Information Exchange Agreement
Transportation Information Center OwnerPersonal Information Device User Service Usage Agreement
Transportation Information Center OwnerTransportation Information Center Maintainer System Maintenance Agreement
Transportation Information Center OwnerTransportation Information Center Manager Operations Agreement
Transportation Information Center OwnerTraveler Application Usage Agreement
Transportation Information Center SupplierTransportation Information Center Owner Warranty
TravelerPersonal Information Device Operates

Functional

This service package includes the following Functional View PSpecs:

Physical Object Functional Object PSpec Number PSpec Name
Light Vehicle OBE Light Vehicle Trip Planning and Route Guidance 6.7.1.1.1 Determine In-Vehicle Guidance Method
6.7.1.1.2 Provide Dynamic In-Vehicle Guidance
6.7.1.1.3 Provide Autonomous In-Vehicle Guidance
6.7.1.2 Provide Driver Guidance Interface
6.7.5.1 Get Light Vehicle Driver Personal Request
6.7.5.2 Provide Light Vehicle Driver with Personal Travel Information
Micromobility Vehicle OBE Micromobility Route Guidance 6.7.4.1 Provide MMV Guidance
6.7.4.2 Provide MMV User Guidance Interface
Personal Information Device Personal Trip Planning and Route Guidance 6.8.1.1.1 Determine Personal Portable Device Guidance Method
6.8.1.1.2 Provide Personal Portable Device Dynamic Guidance
6.8.1.1.3 Provide Personal Portable Device Autonomous Guidance
6.8.1.2 Provide Personal Portable Device Guidance Interface
6.8.3.1 Get Traveler Personal Request
6.8.3.2 Provide Traveler with Personal Travel Information
6.8.3.3 Provide Traveler Personal Interface
6.8.3.5 Provide Traveler Transit Services Interface
7.5.3 Provide Personal Payment Device Interface
Transportation Information Center TIC Data Collection 6.2.1 Collect Misc Traveler Information
6.2.2 Collect Traffic Data
6.2.3 Collect Transit Operations Data
6.2.4 Collect Multimodal Data
6.2.5 Collect Situation and Sensor Data From Vehicles
6.2.6 Collect Emergency Traveler Data
6.5.4 Process Travel Services Provider Data
6.6.2.3 Provide Route Segment Data for Other Areas
7.4.2 Collect Price Data for Traveler Information Use
TIC Trip Planning 6.1.1 Provide Trip Planning Information to Traveler
6.1.2 Confirm Traveler's Trip Plan
6.1.3 Provide Operator Interface for Trip Planning Parameters
6.10 Manage Traveler Profiles
6.2.1 Collect Misc Traveler Information
6.2.2 Collect Traffic Data
6.5.4 Process Travel Services Provider Data
6.5.9 Provide Traveler Alert Interface
6.6.1 Provide Multimodal Route Selection
6.6.2.1 Calculate Vehicle Route
6.6.2.2 Provide Vehicle Route Calculation Data
6.6.3 Provide Operator Interface for Route Parameters
6.6.4 Select Transit Route
6.6.5 Select Other Routes
7.1.6 Distribute Advanced Charges and Fares
7.2.4 Distribute Advanced Tolls and Fares
7.3.2 Distribute Advanced Tolls and Parking Lot Charges
7.4.1.3 Process Driver Map Update Payments
7.4.1.4 Process Traveler Map Update Payments
7.4.1.6 Process Traveler Trip and Other Services Payments
7.4.3 Route Traveler Advanced Payments

Physical

The physical diagram can be viewed in SVG or PNG format and the current format is SVG.
SVG Diagram
PNG Diagram


Display Legend in SVG or PNG

Includes Physical Objects:

Physical Object Class Description
Light Vehicle Driver Vehicle The 'Light Vehicle Driver' represents the person that operates a light vehicle on the roadway. This physical object covers the interactions that are specific to light, passenger vehicles. See also the 'Driver' physical object that covers interactions that are shared by operators of light, transit, commercial, and emergency vehicles where the interactions are not particular to the type of vehicle.
Light Vehicle OBE Vehicle The 'Light Vehicle OBE' includes traveler-oriented capabilities that apply to passenger cars, trucks, and motorcycles that are used for personal travel. The rules vary by jurisdiction, but generally light vehicles are restricted in their weight and the maximum number of passengers they can carry. In ARC-IT, the Light Vehicle OBE represents vehicles that are operated as personal vehicles that are not part of a vehicle fleet and are not used commercially; thus, the choice between the various vehicle subsystems should be based more on how the vehicle is used than how much the vehicle weighs. See also the 'Vehicle' subsystem that includes the general safety and information services that apply to all types of vehicles, including light vehicles.
Maint and Constr Management Center Center The 'Maint and Constr Management Center' monitors and manages roadway infrastructure construction and maintenance activities. Representing both public agencies and private contractors that provide these functions, this physical object manages fleets of maintenance, construction, or special service vehicles (e.g., snow and ice control equipment). The physical object receives a wide range of status information from these vehicles and performs vehicle dispatch, routing, and resource management for the vehicle fleets and associated equipment. The physical object participates in incident response by deploying maintenance and construction resources to an incident scene, in coordination with other center physical objects. The physical object manages equipment at the roadside, including environmental sensors and automated systems that monitor and mitigate adverse road and surface weather conditions. It manages the repair and maintenance of both non-ITS and ITS equipment including the traffic controllers, detectors, dynamic message signs, signals, and other equipment associated with the roadway infrastructure. Weather information is collected and fused with other data sources and used to support advanced decision support systems. The physical object remotely monitors and manages ITS capabilities in work zones, gathering, storing, and disseminating work zone information to other systems. It manages traffic in the vicinity of the work zone and advises drivers of work zone status (either directly at the roadside or through an interface with the Transportation Information Center or Traffic Management Center physical objects.) Construction and maintenance activities are tracked and coordinated with other systems, improving the quality and accuracy of information available regarding closures and other roadway construction and maintenance activities.
Micromobility Vehicle OBE Vehicle The Micromobility Vehicle On-Board Equipment (MMV OBE) provides the vehicle-based sensory, processing, storage, and communications functions that support efficient, safe, and convenient travel. The MMV OBE includes general capabilities that apply to bicycles and other low-powered mobility devices such as e-scooters, powered wheelchairs, and power assisted bicycles. The MMV OBE includes the common interfaces and functions that could apply to any low-powered mobility device. The radio(s) supporting V2V and V2I communications are a key component of the MMV OBE. Both one-way and two-way communications options support a spectrum of information services from basic broadcast to advanced personalized information services. Advanced sensors, processors, and enhanced traveler interfaces (through PIDs), complement traveler information services so that, in addition to making informed mode and route selections, the vulnerable road user travels these routes in a safer and more consistent manner.
MMV User Personal The 'MMV User' represents the person that operates a micromobility vehicle (MMV). Included are cyclists and operators of other low-powered mobility devices such as e-scooters, powered wheelchairs, and power assisted bicycles where the interactions are not particular to the type of vehicle (e.g., interactions supporting vehicle safety applications). The MMV User participates in ITS services that support safe, shared use of the transportation network by motorized and non-motorized transportation modes. Representing those using non-motorized travel modes, and in particular bicyclists that sometimes share motor vehicle lanes, these MMV users provide input (e.g. a call signal requesting right of way at an intersection) and may be detected by ITS services to improve safety. The MMV User originates requests and receives information that reflects the interactions which might be useful to all users, regardless of vehicle type.
Other Transportation Information Centers Center Representing another Transportation Information Center, this object is intended to provide a source and destination for ITS information flows between peer information and service provider functions. It enables cooperative information sharing between providers as conditions warrant.
Personal Information Device Personal The 'Personal Information Device' provides the capability for travelers to receive formatted traveler information wherever they are. Capabilities include traveler information, trip planning, and route guidance. Frequently a smart phone, the Personal Information Device provides travelers with the capability to receive route planning and other personally focused transportation services from the infrastructure in the field, at home, at work, or while en-route. Personal Information Devices may operate independently or may be linked with vehicle on-board equipment. This subsystem also supports safety related services with the capability to broadcast safety messages and initiate a distress signal or request for help.
TIC Operator Center This 'TIC Operator' represents the person or people that monitor and manage traveler information services provided by the Transportation Information Center.
Traffic Management Center Center The 'Traffic Management Center' monitors and controls traffic and the road network. It represents centers that manage a broad range of transportation facilities including freeway systems, rural and suburban highway systems, and urban and suburban traffic control systems. It communicates with ITS Roadway Equipment and Connected Vehicle Roadside Equipment (RSE) to monitor and manage traffic flow and monitor the condition of the roadway, surrounding environmental conditions, and field equipment status. It manages traffic and transportation resources to support allied agencies in responding to, and recovering from, incidents ranging from minor traffic incidents through major disasters.
Transit Management Center Center The 'Transit Management Center' manages transit vehicle fleets and coordinates with other modes and transportation services. It provides operations, maintenance, customer information, planning and management functions for the transit property. It spans distinct central dispatch and garage management systems and supports the spectrum of fixed route, flexible route, paratransit services, transit rail, and bus rapid transit (BRT) service. The physical object's interfaces support communication between transit departments and with other operating entities such as emergency response services and traffic management systems.
Transportation Information Center Center The 'Transportation Information Center' collects, processes, stores, and disseminates transportation information to system operators and the traveling public. The physical object can play several different roles in an integrated ITS. In one role, the TIC provides a data collection, fusing, and repackaging function, collecting information from transportation system operators and redistributing this information to other system operators in the region and other TICs. In this information redistribution role, the TIC provides a bridge between the various transportation systems that produce the information and the other TICs and their subscribers that use the information. The second role of a TIC is focused on delivery of traveler information to subscribers and the public at large. Information provided includes basic advisories, traffic and road conditions, transit schedule information, yellow pages information, ride matching information, and parking information. The TIC is commonly implemented as a website or a web-based application service, but it represents any traveler information distribution service.
Traveler Personal The 'Traveler' represents any individual who uses transportation services. The interfaces to the traveler provide general pre-trip and en-route information supporting trip planning, personal guidance, and requests for assistance in an emergency that are relevant to all transportation system users. It also represents users of a public transportation system and addresses interfaces these users have within a transit vehicle or at transit facilities such as roadside stops and transit centers.

Includes Functional Objects:

Functional Object Description Physical Object
Light Vehicle Trip Planning and Route Guidance 'Light Vehicle Trip Planning and Route Guidance' includes the in-vehicle system that coordinates with a traveler information center to provide a personalized trip plan to the driver. The trip plan is calculated by the Transportation Information Center (TIC) based on preferences and constraints supplied by the driver and provided to the driver for confirmation. Reservations and advanced payment may also be processed to confirm the trip plan. Coordination with the TIC may continue during the trip so that the route plan can be modified to account for new information. Many equipment configurations are possible including in-vehicle systems that provide a basic trip plan to the driver as well as more sophisticated systems that can provide turn by turn guidance to the driver along the route. Light Vehicle OBE
Micromobility Route Guidance 'Micromobility Route Guidance' includes the on-board system that coordinates with a traveler information center to provide a personalized trip plan to the MMV User. Micromobility Vehicle OBE
Personal Trip Planning and Route Guidance 'Personal Trip Planning and Route Guidance' provides a personalized trip plan to the traveler. The trip plan is calculated based on preferences and constraints supplied by the traveler and provided to the traveler for confirmation. Coordination may continue during the trip so that the route plan can be modified to account for new information. Many equipment configurations are possible including systems that provide a basic trip plan to the traveler as well as more sophisticated systems that can provide transition by transition guidance to the traveler along a multi-modal route with transfers. Devices represented by this functional object include desktop computers at home, work, or at major trip generation sites, plus personal devices such as tablets and smart phones. Personal Information Device
TIC Data Collection 'TIC Data Collection' collects transportation-related data from other centers, performs data quality checks on the collected data and then consolidates, verifies, and refines the data and makes it available in a consistent format to applications that support operational data sharing between centers and deliver traveler information to end-users. A broad range of data is collected including traffic and road conditions, transit data, pathway information, emergency information and advisories, weather data, special event information, traveler services, parking, multimodal data, and toll/pricing data. It also shares data with other transportation information centers. Transportation Information Center
TIC Trip Planning 'TIC Trip Planning' provides pre-trip and en route trip planning services for travelers. It receives origin, destination, constraints, and preferences and returns trip plan(s) that meet the supplied criteria. Trip plans may be based on current traffic and road conditions, transit schedule information, and other real-time traveler information. Candidate trip plans are multimodal and may include vehicle, transit, and alternate mode segments (e.g., rail, ferry, bicycle routes, and walkways) based on traveler preferences. It also confirms the trip plan for the traveler and supports reservations and advanced payment for portions of the trip. The trip plan includes specific routing information and instructions for each segment of the trip and may also include information and reservations for additional services (e.g., parking) along the route. Transportation Information Center
Vehicle Traveler Information Reception 'Vehicle Traveler Information Reception' receives advisories, vehicle signage data, and other driver information of use to all types of vehicles and drivers and presents this information to the driver using in-vehicle equipment. Information presented may include fixed sign information, traffic control device status (e.g., signal phase and timing data), advisory and detour information, warnings of adverse road and weather conditions, travel times, and other driver information. Vehicle

Includes Information Flows:

Information Flow Description
alternate mode information Schedule information for alternate mode transportation providers such as air, ferry, and passenger-carrying heavy rail. This also includes details of incidents and other service disruptions that have occurred in the alternative mode. This also includes measures of service demand that supports assessment of their impact on the road network.
guidance updates Information provided to support route guidance that is responsive to current traffic and road conditions. This includes measures of link impedances/delays that can impact routing choices and routing alternatives.
incident information for public Report of current desensitized incident information prepared for public dissemination.
light vehicle driver input Driver input to the light vehicle on-board equipment including configuration data, settings and preferences, interactive requests, and control commands.
light vehicle driver updates Information provided to the light vehicle driver including visual displays, audible information and warnings, and haptic feedback. The updates inform the driver about current conditions, potential hazards, and the current status of vehicle on-board equipment.
maint and constr work plans Future construction and maintenance work schedules and activities including anticipated closures with anticipated impact to the roadway, alternate routes, anticipated delays, closure times, and durations.
MMV user input MMV User input to the Micromobility Vehicle on-board equipment including configuration data, settings and preferences, interactive requests, and control commands.
MMV user updates Information provided to the MMV User including visual displays, audible information and warnings, and haptic feedback. The updates inform the user about current conditions, route information, potential hazards, and the current status of on-board equipment.
parking information General parking information and status, including current parking availability, parking pricing, and parking space availability information, including features like number and type of electric charging spots.
road network conditions Current and forecasted traffic information, road and weather conditions, and other road network status. Either raw data, processed data, or some combination of both may be provided by this flow. Information on diversions and alternate routes, closures, and special traffic restrictions (lane/shoulder use, weight restrictions, width restrictions, HOV requirements) in effect is included.
roadway maintenance status Summary of maintenance fleet operations affecting the road network. This includes the status of winter maintenance (snow plow schedule and current status).
TIC operations information presentation Presentation of information to the TIC Operator including current operational status, parameters for broadcast information settings, route selection controls, and travel optimization algorithms.
TIC operator input User input from the TIC system operator including requests to monitor current system operation and inputs to affect system operation including tuning and performance enhancement parameters to traveler information algorithms.
transit and fare schedules Transit service information including routes, schedules, and fare information. This also includes on-demand service information.
transit schedule adherence information Dynamic transit schedule adherence and transit vehicle location information.
transit service information Transit service information including routes, schedules, and fare information as well as dynamic transit schedule adherence and transit vehicle location information.
traveler alerts Traveler information alerts reporting congestion, incidents, adverse road or weather conditions, restrictions, vehicle requirements, parking availability, transit service delays or interruptions, and other information that may impact the traveler. Relevant alerts are provided based on traveler-supplied profile information including trip characteristics and preferences.
traveler input User input from a traveler to summon assistance, request travel information, make a reservation, or request any other traveler service.
traveler interface updates Visual or audio information (e.g., routes, messages, guidance, emergency information) that is provided to the traveler.
trip feedback Information provided during or at the conclusion of a trip that supports performance monitoring and system optimization. Information provided may include a record of the trip including HOV/HOT lane usage and user provided feedback at the conclusion of the trip.
trip plan A travel itinerary covering single or multimodal travel. The itinerary identifies a route and associated traveler information and instructions identifying recommended trip modes (including indoor and outdoor wayfinding) and transfer information, ride sharing options, and transit and parking reservation information. This flow also includes intermediate information that is provided as the trip plan is interactively created, including identification of alternatives, requests for additional information as well as amenities along the trip.
trip request Request for trip planning services that identifies the trip origin, destination(s), timing, preferences, and constraints. The request may also include the requestor's location or a request for transit and parking reservations, electric charging station access, and ridesharing options associated with the trip. The trip request also covers requests to revise a previously planned trip and interim updates that are provided as the trip is interactively planned.
trip status Current location of traveler in the context of a pre-established trip; may include traveler-provided modifications to that route.
user profile Information provided to register for a travel service and create a user account. The provided information includes personal identification, traveler preferences (e.g., travel mode, micro-mobility options, accessibility needs, and assistance needs), priorities for the preferences, device information, a user ID and password, and information to support payment transactions, if applicable.
work zone information Summary of maintenance and construction work zone activities affecting the road network including the nature of the maintenance or construction activity, location, impact to the roadway, expected time(s) and duration of impact, anticipated delays, alternate routes, and suggested speed limits. This information may be augmented with images that provide a visual indication of current work zone status and traffic impacts.

Goals and Objectives

Associated Planning Factors and Goals

Planning Factor Goal

Associated Objective Categories

Objective Category

Associated Objectives and Performance Measures

Objective Performance Measure


 
Since the mapping between objectives and service packages is not always straight-forward and often situation-dependent, these mappings should only be used as a starting point. Users should do their own analysis to identify the best service packages for their region.

Needs and Requirements

Need Functional Object Requirement

Related Sources

Document Name Version Publication Date
None


Security

In order to participate in this service package, each physical object should meet or exceed the following security levels.

Physical Object Security
Physical Object Confidentiality Integrity Availability Security Class
Light Vehicle OBE Moderate Moderate Moderate Class 2
Maint and Constr Management Center Low High High Class 5
Micromobility Vehicle OBE Moderate Moderate Moderate Class 2
Other Transportation Information Centers Moderate Moderate Moderate Class 2
Personal Information Device Moderate Moderate Moderate Class 2
Traffic Management Center Low Moderate Moderate Class 1
Transit Management Center Low Moderate Moderate Class 1
Transportation Information Center Moderate Moderate High Class 5



In order to participate in this service package, each information flow triple should meet or exceed the following security levels.

Information Flow Security
Source Destination Information Flow Confidentiality Integrity Availability
Basis Basis Basis
Light Vehicle Driver Light Vehicle OBE light vehicle driver input Moderate High High
Data included in this flow may include origin and destination information, which should be protected from other's viewing as it may compromise the driver's privacy. Commands from from the driver to the vehicle must be correct or the vehicle may behave in an unpredictable and possibly unsafe manner Commands must always be able to be given or the driver has no control.
Light Vehicle OBE Light Vehicle Driver light vehicle driver updates Not Applicable Moderate Moderate
This data is informing the driver about the safety of a nearby area. It should not contain anything sensitive, and does not matter if another person can observe it. This is the information that is presented to the driver. If they receive incorrect information, they may act in an unsafe manner. However, there are other indicators that would alert them to any hazards, such as an oncoming vehicle or crossing safety lights. If this information is not made available to the driver, then the system has not operated correctly.
Light Vehicle OBE Transportation Information Center trip feedback Moderate Moderate Low
Includes PII including traveler identity, which could be used for identity theft or other crimes. If this data is corrupted, the TIC will not receive the feedback the traveler intended, and fail to react appropriately. Unless feedback mechanisms are seen as a high driver of TIC activities, this can safely be marked LOW. Even if such feedback is high priority, occasional drop outs may be tolerable.
Light Vehicle OBE Transportation Information Center trip request Moderate Moderate Low
Predictive of traveler location, includes traveler identity. A third party with hostile intent toward the traveler could use this information against the traveler. If this data is corrupted, the TIC may not understand the traveler's intent and not properly serve the traveler. This flow initiates an car-pooling service. If it doesn't work, the car-pooling service doesn't work.
Light Vehicle OBE Transportation Information Center trip status Moderate Moderate Low
Could include PII and certainly includes current location from a particular traveler, which could be used against that individual. Will be used for route guidance and so if incorrect or outdated could have a negative effect on that guidance, but the impact is likely limited to guidance to that one person. Thus MODERATE-to-LOW. Will be used for route guidance and so if incorrect or outdated could have a negative effect on that guidance, but the impact is likely limited to guidance to that one person. Thus MODERATE-to-LOW.
Light Vehicle OBE Transportation Information Center user profile Moderate Moderate Low
Personal preferences and similar information will be associated with a user id of some kind, which should be protected to avoid identity and related thefts. User configuration information needs to be correct the user is subject to third party manipulation or poor quality of service. Probably many opportunities to exchange this data, and will not need to be done often.
Maint and Constr Management Center Transportation Information Center maint and constr work plans Low High High
This data is eventually intended for public dissemination, and is also shared with many centers. If incorrect or unavailable this could result in a vehicle being somewhere it should not be due to work zone impacts, which could have an impact on the infrastruture and the vehicle, including potential incidents (consider a large vehicle with narrow or height-restricted roadway). If incorrect or unavailable this could result in a vehicle being somewhere it should not be due to work zone impacts, which could have an impact on the infrastruture and the vehicle, including potential incidents (consider a large vehicle with narrow or height-restricted roadway).
Maint and Constr Management Center Transportation Information Center roadway maintenance status Low Moderate Moderate
Roadway maintenance status data is distributed to a host of places including travelers, so there is no justification for obfuscation. Road maintenance data is generally distributed to travelers through a TIC, so this needs to be accurate and available so that travelers can make appropriate decisions. Inappropriate decisions may significantly affect traffic and individual travel experiences. Road maintenance data is generally distributed to travelers through a TIC, so this needs to be accurate and available so that travelers can make appropriate decisions. Inappropriate decisions may significantly affect traffic and individual travel experiences.
Maint and Constr Management Center Transportation Information Center work zone information Low Moderate Moderate
Eventually intended for public distribution, so no need to obfuscate. Information needs to be timely and correct so that appropriate actions are taken on the part of the receiver. Trip plans, corresponding maintenance actions, transit and emergency vehicle routes, etc.; DISC: WYO believes this to be HIGH. Information needs to be timely and correct so that appropriate actions are taken on the part of the receiver. Trip plans, corresponding maintenance actions, transit and emergency vehicle routes, etc.
Micromobility Vehicle OBE MMV User MMV user updates Not Applicable Moderate Moderate
This data is informing the vehicle of operational information that is relevant to the operation of the vehicle. It should not contain anything sensitive, and does not matter if another person can observe it. Information must be correct and timely or travelers may make incorrect decisions with regard to their trip. Information must be correct and timely or travelers may make incorrect decisions with regard to their trip.
Micromobility Vehicle OBE Transportation Information Center trip feedback Moderate Moderate Low
Includes PII including traveler identity, which could be used for identity theft or other crimes. If this data is corrupted, the TIC will not receive the feedback the traveler intended, and fail to react appropriately. Unless feedback mechanisms are seen as a high driver of TIC activities, this can safely be marked LOW. Even if such feedback is high priority, occasional drop outs may be tolerable.
Micromobility Vehicle OBE Transportation Information Center trip request Moderate Moderate Low
Predictive of traveler location, includes traveler identity. A third party with hostile intent toward the traveler could use this information against the traveler. If this data is corrupted, the TIC may not understand the traveler's intent and not properly serve the traveler. This flow likely does not trigger any further actions, and so can safely be marked LOW. If other transportation-related services are triggered based on the information in this flow, it might be increased to MODERATE.
Micromobility Vehicle OBE Transportation Information Center trip status Moderate Moderate Low
Could include PII and certainly includes current location from a particular traveler, which could be used against that individual. Will be used for route guidance and so if incorrect or outdated could have a negative effect on that guidance, but the impact is likely limited to guidance to that one person. Thus MODERATE-to-LOW. Will be used for route guidance and so if incorrect or outdated could have a negative effect on that guidance, but the impact is likely limited to guidance to that one person. Thus MODERATE-to-LOW.
Micromobility Vehicle OBE Transportation Information Center user profile Moderate Moderate Low
Personal preferences and similar information will be associated with a user id of some kind, which should be protected to avoid identity and related thefts. User configuration information needs to be correct the user is subject to third party manipulation or poor quality of service. Probably many opportunities to exchange this data, and will not need to be done often.
MMV User Micromobility Vehicle OBE MMV user input Not Applicable Moderate Moderate
This data is informing the vehicle of operational information that is relevant to the operation of the vehicle. It should not contain anything sensitive, and does not matter if another person can observe it. Information must be correct and timely or travelers may make incorrect decisions with regard to their trip. Information must be correct and timely or travelers may make incorrect decisions with regard to their trip.
Other Transportation Information Centers Transportation Information Center alternate mode information Low Moderate Low
Generally, center-originating flows destined for a TIC don't contain any personal or confidential information, and are eventually intended for some kind of public consumption. Generally transportation coordination information should be correct between source and destination, or inappropriate actions may be taken. While useful, there is little impact if this flow is not available.
Other Transportation Information Centers Transportation Information Center incident information for public Low Moderate Moderate
Generally, center-originating flows destined for a TIC don't contain any personal or confidential information, and are eventually intended for some kind of public consumption. Publicly shared data about planned incidents should be accurate and delivered in timely fashion so as to enable end users to react appropriately; otherwise, signficant mobility challenges may result. Publicly shared data about planned incidents should be accurate and delivered in timely fashion so as to enable end users to react appropriately; otherwise, signficant mobility challenges may result.
Other Transportation Information Centers Transportation Information Center parking information Moderate Moderate Moderate
Does not include PII, but does include usage information for a managed facility that implies a number of vehicles. While this is observable information, it could be considered competitive, and regardless is accessible without being physically present, which is its own barrier. Generally transportation coordination information should be correct between source and destination, or inappropriate actions may be taken. Most likely not a frequently updated flow. Typically MODERATE for applications with a high degree of commercial vehicle parking, but could be LOW otherwise.
Other Transportation Information Centers Transportation Information Center road network conditions Low Moderate Moderate
No harm should come from seeing this data, as it is eventually intended for public consumption. While accuracy of this data is important for decision making purposes, applications should be able to corroborate the data in many instances. Thus MODERATE generally. Depends on the application; if mobility decisions that affect large numbers of travelers are made based on this data, then it is MODERATE. In more modest circumstances, it may be LOW.
Other Transportation Information Centers Transportation Information Center transit service information Low Moderate Low
Generally, center-originating flows destined for a TIC don't contain any personal or confidential information, and are eventually intended for some kind of public consumption. Generally transportation coordination information should be correct between source and destination, or inappropriate actions may be taken. While useful, there is no signficant impact if this flow is not available.
Personal Information Device Transportation Information Center trip feedback Moderate Moderate Low
Includes PII including traveler identity, which could be used for identity theft or other crimes. If this data is corrupted, the TIC will not receive the feedback the traveler intended, and fail to react appropriately. Unless feedback mechanisms are seen as a high driver of TIC activities, this can safely be marked LOW. Even if such feedback is high priority, occasional drop outs may be tolerable.
Personal Information Device Transportation Information Center trip request Moderate Moderate Moderate
Predictive of traveler location, includes traveler identity. A third party with hostile intent toward the traveler could use this information against the traveler. If this data is corrupted, the TIC may not understand the traveler's intent and not properly serve the traveler. This flow initiates an car-pooling service. If it doesn't work, the car-pooling service doesn't work.
Personal Information Device Transportation Information Center trip status Moderate Moderate Low
Could include PII and certainly includes current location from a particular traveler, which could be used against that individual. Will be used for route guidance and so if incorrect or outdated could have a negative effect on that guidance, but the impact is likely limited to guidance to that one person. Thus MODERATE-to-LOW. Will be used for route guidance and so if incorrect or outdated could have a negative effect on that guidance, but the impact is likely limited to guidance to that one person. Thus MODERATE-to-LOW.
Personal Information Device Transportation Information Center user profile Moderate Moderate Low
Personal preferences and similar information will be associated with a user id of some kind, which should be protected to avoid identity and related thefts. User configuration information needs to be correct the user is subject to third party manipulation or poor quality of service. Probably many opportunities to exchange this data, and will not need to be done often.
Personal Information Device Traveler traveler interface updates Not Applicable Moderate Moderate
Personalized data that includes directions and guidance for an individual, but eventually evident anyway. Should be accurate as the Traveler will be relying on this information for routing and related choices. Lack of accuracy will result in lack of confidence from the traveler as well as an unsatisfactory trip, leading to a negative feedback spiral. Users expect their devices to work. If information is not presented to the operator, the relevant applications simply won't be used.
TIC Operator Transportation Information Center TIC operator input Moderate High High
Backoffice operations flows should have minimal protection from casual viewing, as otherwise imposters could gain illicit control or information that should not be generally available. Backoffice operations flows should generally be correct and available as these are the primary interface between operators and system. Backoffice operations flows should generally be correct and available as these are the primary interface between operators and system.
Traffic Management Center Transportation Information Center incident information for public Low Moderate Moderate
Generally, center-originating flows destined for a TIC don't contain any personal or confidential information, and are eventually intended for some kind of public consumption. Incident information will be used to make routing and other travel decisions. Corrupted information may have a significant impac t on travel plans and/or road network conditions. Significant numbers of travelers serve as end users for the information in this flow; lack of availability has a significant effect on their travel decisions.
Traffic Management Center Transportation Information Center road network conditions Low Moderate Moderate
No harm should come from seeing this data, as it is eventually intended for public consumption. While accuracy of this data is important for decision making purposes, applications should be able to corroborate the data in many instances. Thus MODERATE generally. Depends on the application; if mobility decisions that affect large numbers of travelers are made based on this data, then it is MODERATE. In more modest circumstances, it may be LOW.
Transit Management Center Transportation Information Center transit and fare schedules Low Moderate Moderate
Generally, center-originating flows destined for a TIC don't contain any personal or confidential information, and are eventually intended for some kind of public consumption. While accuracy of this data is important for decision making purposes, the greatest impact if manipulated or incorrect data would be financial and likely limited in scope. For example, making all options appear less expensive than an attacker's route of fiduciary interest, driving revenue to his route. This is undesireable and significant, but not catastrophic. Thus MODERATE generally. While accuracy of this data is important for decision making purposes, applications should be able to function without frequent updates. Thus MODERATE generally, though it could be LOW depending on the level of projected updates.
Transit Management Center Transportation Information Center transit schedule adherence information Low Moderate Moderate
Eventually intended for public consumption, so no need to obfuscate. While accuracy of this data is important for decision making purposes, applications should be able to function without it. Thus MODERATE generally. While accuracy of this data is important for decision making purposes, applications should be able to cfunction without it. Thus MODERATE generally.
Transportation Information Center Light Vehicle OBE guidance updates Low Moderate Low
While this flow does include information about the location of the traveler, any observation will impact that traveler only. Could be MODERATE depending on traveler's risk tolerance. Correct information can be used to distribute traveler routes according to available capacity. Altered information could cause chaos on the roadway network if it were widespread. Informative guidance that can make travel better, but while loss of this flow will increase delay and inconvenience, is unlikely to have any other effects. For some recipients could be MODERATE.
Transportation Information Center Light Vehicle OBE traveler alerts Moderate Moderate Low
May be personalized, and personalized traveler information implies location, intent and/or future location, which if compromised could enable an attacker with leverage over the traveler. Traveler information needs to be correct, as the traveler is using this to make transport-related decisions. Travelers will rely on this data for transportation-related decisions. Depending on the number of options, possible choices and impacts, this may be MODERATE.
Transportation Information Center Light Vehicle OBE trip plan Moderate Moderate Moderate
Contains information dedicated to a particular user, so should be obfuscated to prevent determination of PII. May also incude payment information. The trip plan will affect the user's interaction with the transit system, and notably can include payment information. If any of this is incorrect, the traveler will be adversely affected. If this is hacked, a traveler may be able to use the system for free. This flow is part of a car-pooling service. If it doesn't work, the car-pooling service doesn't work.
Transportation Information Center Micromobility Vehicle OBE guidance updates Low Moderate Low
While this flow does include information about the location of the traveler, any observation will impact that traveler only. Could be MODERATE depending on traveler's risk tolerance. Correct information can be used to distribute traveler routes according to available capacity. Altered information could cause chaos on the roadway network if it were widespread. Informative guidance that can make travel better, but while loss of this flow will increase delay and inconvenience, is unlikely to have any other effects. For some recipients could be MODERATE.
Transportation Information Center Micromobility Vehicle OBE trip plan Moderate Moderate Moderate
Contains information dedicated to a particular user, so should be obfuscated to prevent determination of PII. May also incude payment information. The trip plan will affect the user's interaction with the transit system, and notably can include payment information. If any of this is incorrect, the traveler will be adversely affected. If this is hacked, a traveler may be able to use the system for free. If this is not available, the traveler's trip may be adversely affected, potentially cancelled. If availability is inconsistent, travelers are unlikely to rely on this service.
Transportation Information Center Other Transportation Information Centers alternate mode information Low Moderate Low
Generally, center-originating flows destined for a TIC don't contain any personal or confidential information, and are eventually intended for some kind of public consumption. Generally transportation coordination information should be correct between source and destination, or inappropriate actions may be taken. While useful, there is little impact if this flow is not available.
Transportation Information Center Other Transportation Information Centers incident information for public Low Moderate Moderate
Generally, center-originating flows destined for a TIC don't contain any personal or confidential information, and are eventually intended for some kind of public consumption. Publicly shared data about planned incidents should be accurate and delivered in timely fashion so as to enable end users to react appropriately; otherwise, signficant mobility challenges may result. Publicly shared data about planned incidents should be accurate and delivered in timely fashion so as to enable end users to react appropriately; otherwise, signficant mobility challenges may result.
Transportation Information Center Other Transportation Information Centers parking information Moderate Moderate Moderate
Does not include PII, but does include usage information for a managed facility that implies a number of vehicles. While this is observable information, it could be considered competitive, and regardless is accessible without being physically present, which is its own barrier. Generally transportation coordination information should be correct between source and destination, or inappropriate actions may be taken. While useful, there is no signficant impact if this flow is not available.
Transportation Information Center Other Transportation Information Centers road network conditions Low Moderate Moderate
No harm should come from seeing this data, as it is eventually intended for public consumption. While accuracy of this data is important for decision making purposes, applications should be able to corroborate the data in many instances. Thus MODERATE generally. condition info should be timely and readily available so that TMCs are aware of current traffic info, conditions, restrictions, etc. but should not have severe/catastrophic consequences if not
Transportation Information Center Other Transportation Information Centers transit service information Low Moderate Low
Generally, center-originating flows destined for a TIC don't contain any personal or confidential information, and are eventually intended for some kind of public consumption. Generally transportation coordination information should be correct between source and destination, or inappropriate actions may be taken. While useful, there is no signficant impact if this flow is not available.
Transportation Information Center Personal Information Device guidance updates Low Moderate Low
While this flow does include information about the location of the traveler, any observation will impact that traveler only. Could be MODERATE depending on traveler's risk tolerance. Correct information can be used to distribute traveler routes according to available capacity. Altered information could cause chaos on the roadway network if it were widespread. Informative guidance that can make travel better, but while loss of this flow will increase delay and inconvenience, is unlikely to have any other effects. For some recipients could be MODERATE.
Transportation Information Center Personal Information Device traveler alerts Moderate Moderate Low
May be personalized, and personalized traveler information implies location, intent and/or future location, which if compromised could enable an attacker with leverage over the traveler. Traveler information needs to be correct, as the traveler is using this to make transport-related decisions. Travelers will rely on this data for transportation-related decisions. Depending on the number of options, possible choices and impacts, this may be MODERATE.
Transportation Information Center Personal Information Device trip plan Moderate Moderate Moderate
Contains information dedicated to a particular user, so should be obfuscated to prevent determination of PII. May also incude payment information. The trip plan will affect the user's interaction with the transit system, and notably can include payment information. If any of this is incorrect, the traveler will be adversely affected. If this is hacked, a traveler may be able to use the system for free. This flow is part of a car-pooling service. If it doesn't work, the car-pooling service doesn't work.
Transportation Information Center TIC Operator TIC operations information presentation Moderate High High
Backoffice operations flows should have minimal protection from casual viewing, as otherwise imposters could gain illicit control or information that should not be generally available. Backoffice operations flows should generally be correct and available as these are the primary interface between operators and system. Backoffice operations flows should generally be correct and available as these are the primary interface between operators and system.
Traveler Personal Information Device traveler input Not Applicable Moderate Low
This data is informing the vehicle of operational information that is relevant to the operation of the vehicle. It should not contain anything sensitive, and does not matter if another person can observe it. While public, information must be correct or travelers may make incorrect decisions with regard to their travel plans. Information is available through other means, though depending on the location this might not always be the case, in which case this would be MODERATE.

Standards

The following table lists the standards associated with physical objects in this service package. For standards related to interfaces, see the specific information flow triple pages. These pages can be accessed directly from the SVG diagram(s) located on the Physical tab, by clicking on each information flow line on the diagram.

NameTitlePhysical Object
CEN 17128 PLEV Requirements Light motorized vehicles for the transportation of persons and goods and related facilities and not subject to type-approval for on-road use - Personal light electric vehicles (PLEV) - Requirements and test methods Micromobility Vehicle OBE
ISO 24100 Probe Vehicle Data Protection Intelligent transport systems -- Basic principles for personal data protection in probe vehicle information services Traffic Management Center
Transit Management Center
Transportation Information Center
OpenTripPlanner OpenTripPlanner Transportation Information Center
OSMF OpenstreetMap OpenStreetMap Transportation Information Center
SAE J3194 Micromobility Vehicle Taxonomy SAE J3194 Taxonomy and Classification of Powered Micromobility Vehicles Micromobility Vehicle OBE
SAE J3361 Antenna requirements V2X Antenna Coverage and Test Requirements for US FHWA Class 1 and Class 3-13 Class Vehicles Light Vehicle OBE
Micromobility Vehicle OBE
SAE J5001 OBU Standard Onboard Unit Standard for Connected Vehicles Light Vehicle OBE
Micromobility Vehicle OBE




System Requirements

No System Requirements