Parent Service Package: PS14
< < PS13.1 : PS14.1 : PS15.1 > >

PS14.1: Disaster Traveler Information Implementation

This 'implementation' is a holistic view of the PS14 service package, including all Physical Objects, Functional Objects, and Triples associated with the service package. It distinguishes between items that are fundamental to the service and items that are optional. Your specific implementation is likely to include the fundamental items and selected optional items, based on your specific project requirements.

Relevant Regions: Australia, Canada, European Union, and United States

Enterprise

Development Stage Roles and Relationships

Installation Stage Roles and Relationships

Operations and Maintenance Stage Roles and Relationships
(hide)

Source Destination Role/Relationship
Care Facility MaintainerCare Facility Maintains
Care Facility ManagerCare Facility Manages
Care Facility ManagerCare Facility Operator System Usage Agreement
Care Facility OperatorCare Facility Operates
Care Facility OwnerCare Facility Maintainer System Maintenance Agreement
Care Facility OwnerCare Facility Manager Operations Agreement
Care Facility OwnerTIC Operator Application Usage Agreement
Care Facility OwnerTransportation Information Center Maintainer Maintenance Data Exchange Agreement
Care Facility OwnerTransportation Information Center Owner Information Provision Agreement
Care Facility OwnerTransportation Information Center User Service Usage Agreement
Care Facility SupplierCare Facility Owner Warranty
Emergency Management Center MaintainerEmergency Management Center Maintains
Emergency Management Center ManagerEmergency Management Center Manages
Emergency Management Center ManagerEmergency Personnel System Usage Agreement
Emergency Management Center OwnerEmergency Management Center Maintainer System Maintenance Agreement
Emergency Management Center OwnerEmergency Management Center Manager Operations Agreement
Emergency Management Center OwnerEmergency Telecommunications System Maintainer Maintenance Data Exchange Agreement
Emergency Management Center OwnerEmergency Telecommunications System Operator Application Usage Agreement
Emergency Management Center OwnerEmergency Telecommunications System Owner Information Provision Agreement
Emergency Management Center OwnerEmergency Telecommunications System User Service Usage Agreement
Emergency Management Center OwnerMedia Maintainer Maintenance Data Exchange Agreement
Emergency Management Center OwnerMedia Operator Application Usage Agreement
Emergency Management Center OwnerMedia Owner Information Provision Agreement
Emergency Management Center OwnerMedia User Service Usage Agreement
Emergency Management Center OwnerTIC Operator Application Usage Agreement
Emergency Management Center OwnerTransportation Information Center Maintainer Maintenance Data Exchange Agreement
Emergency Management Center OwnerTransportation Information Center Owner Information Provision Agreement
Emergency Management Center OwnerTransportation Information Center User Service Usage Agreement
Emergency Management Center SupplierEmergency Management Center Owner Warranty
Emergency PersonnelEmergency Management Center Operates
Emergency Telecommunications System MaintainerEmergency Telecommunications System Maintains
Emergency Telecommunications System ManagerEmergency Telecommunications System Manages
Emergency Telecommunications System ManagerEmergency Telecommunications System Operator System Usage Agreement
Emergency Telecommunications System OperatorEmergency Telecommunications System Operates
Emergency Telecommunications System OwnerEmergency Telecommunications System Maintainer System Maintenance Agreement
Emergency Telecommunications System OwnerEmergency Telecommunications System Manager Operations Agreement
Emergency Telecommunications System SupplierEmergency Telecommunications System Owner Warranty
Light Vehicle DriverLight Vehicle OBE Operates
Light Vehicle OBE MaintainerLight Vehicle OBE Maintains
Light Vehicle OBE ManagerLight Vehicle Driver System Usage Agreement
Light Vehicle OBE ManagerLight Vehicle OBE Manages
Light Vehicle OBE OwnerLight Vehicle OBE Maintainer System Maintenance Agreement
Light Vehicle OBE OwnerLight Vehicle OBE Manager Operations Agreement
Light Vehicle OBE OwnerTIC Operator Application Usage Agreement
Light Vehicle OBE OwnerTransportation Information Center Maintainer Maintenance Data Exchange Agreement
Light Vehicle OBE OwnerTransportation Information Center Owner Information Exchange Agreement
Light Vehicle OBE OwnerTransportation Information Center User Service Usage Agreement
Light Vehicle OBE SupplierLight Vehicle OBE Owner Warranty
Media MaintainerMedia Maintains
Media ManagerMedia Manages
Media ManagerMedia Operator System Usage Agreement
Media OperatorMedia Operates
Media OwnerMedia Maintainer System Maintenance Agreement
Media OwnerMedia Manager Operations Agreement
Media SupplierMedia Owner Warranty
Other Transportation Information Centers MaintainerOther Transportation Information Centers Maintains
Other Transportation Information Centers ManagerOther Transportation Information Centers Manages
Other Transportation Information Centers ManagerOther Transportation Information Centers Operator System Usage Agreement
Other Transportation Information Centers OperatorOther Transportation Information Centers Operates
Other Transportation Information Centers OwnerOther Transportation Information Centers Maintainer System Maintenance Agreement
Other Transportation Information Centers OwnerOther Transportation Information Centers Manager Operations Agreement
Other Transportation Information Centers OwnerTIC Operator Application Usage Agreement
Other Transportation Information Centers OwnerTransportation Information Center Maintainer Maintenance Data Exchange Agreement
Other Transportation Information Centers OwnerTransportation Information Center Owner Information Exchange Agreement
Other Transportation Information Centers OwnerTransportation Information Center User Service Usage Agreement
Other Transportation Information Centers SupplierOther Transportation Information Centers Owner Warranty
Personal Information Device MaintainerPersonal Information Device Maintains
Personal Information Device ManagerPersonal Information Device Manages
Personal Information Device ManagerTraveler System Usage Agreement
Personal Information Device OwnerPersonal Information Device Maintainer System Maintenance Agreement
Personal Information Device OwnerPersonal Information Device Manager Operations Agreement
Personal Information Device OwnerTIC Operator Application Usage Agreement
Personal Information Device OwnerTransportation Information Center Maintainer Maintenance Data Exchange Agreement
Personal Information Device OwnerTransportation Information Center Owner Information Exchange and Action Agreement
Personal Information Device OwnerTransportation Information Center User Service Usage Agreement
Personal Information Device SupplierPersonal Information Device Owner Warranty
Shelter Provider Center MaintainerShelter Provider Center Maintains
Shelter Provider Center ManagerShelter Provider Center Manages
Shelter Provider Center ManagerShelter Provider Center Operator System Usage Agreement
Shelter Provider Center OperatorShelter Provider Center Operates
Shelter Provider Center OwnerShelter Provider Center Maintainer System Maintenance Agreement
Shelter Provider Center OwnerShelter Provider Center Manager Operations Agreement
Shelter Provider Center OwnerTIC Operator Application Usage Agreement
Shelter Provider Center OwnerTransportation Information Center Maintainer Maintenance Data Exchange Agreement
Shelter Provider Center OwnerTransportation Information Center Owner Information Exchange Agreement
Shelter Provider Center OwnerTransportation Information Center User Service Usage Agreement
Shelter Provider Center SupplierShelter Provider Center Owner Warranty
Surface Transportation Weather Service MaintainerSurface Transportation Weather Service Maintains
Surface Transportation Weather Service ManagerSurface Transportation Weather Service Manages
Surface Transportation Weather Service ManagerSurface Transportation Weather Service Operator System Usage Agreement
Surface Transportation Weather Service OperatorSurface Transportation Weather Service Operates
Surface Transportation Weather Service OwnerSurface Transportation Weather Service Maintainer System Maintenance Agreement
Surface Transportation Weather Service OwnerSurface Transportation Weather Service Manager Operations Agreement
Surface Transportation Weather Service OwnerTIC Operator Application Usage Agreement
Surface Transportation Weather Service OwnerTransportation Information Center Maintainer Maintenance Data Exchange Agreement
Surface Transportation Weather Service OwnerTransportation Information Center Owner Information Provision Agreement
Surface Transportation Weather Service OwnerTransportation Information Center User Service Usage Agreement
Surface Transportation Weather Service SupplierSurface Transportation Weather Service Owner Warranty
TIC OperatorTransportation Information Center Operates
Traffic Management Center MaintainerTraffic Management Center Maintains
Traffic Management Center ManagerTraffic Management Center Manages
Traffic Management Center ManagerTraffic Operations Personnel System Usage Agreement
Traffic Management Center OwnerTIC Operator Application Usage Agreement
Traffic Management Center OwnerTraffic Management Center Maintainer System Maintenance Agreement
Traffic Management Center OwnerTraffic Management Center Manager Operations Agreement
Traffic Management Center OwnerTransportation Information Center Maintainer Maintenance Data Exchange Agreement
Traffic Management Center OwnerTransportation Information Center Owner Information Provision Agreement
Traffic Management Center OwnerTransportation Information Center User Service Usage Agreement
Traffic Management Center SupplierTraffic Management Center Owner Warranty
Traffic Operations PersonnelTraffic Management Center Operates
Transit Management Center MaintainerTransit Management Center Maintains
Transit Management Center ManagerTransit Management Center Manages
Transit Management Center ManagerTransit Operations Personnel System Usage Agreement
Transit Management Center OwnerTIC Operator Application Usage Agreement
Transit Management Center OwnerTransit Management Center Maintainer System Maintenance Agreement
Transit Management Center OwnerTransit Management Center Manager Operations Agreement
Transit Management Center OwnerTransportation Information Center Maintainer Maintenance Data Exchange Agreement
Transit Management Center OwnerTransportation Information Center Owner Information Provision Agreement
Transit Management Center OwnerTransportation Information Center User Service Usage Agreement
Transit Management Center SupplierTransit Management Center Owner Warranty
Transit Operations PersonnelTransit Management Center Operates
Transportation Information Center MaintainerTransportation Information Center Maintains
Transportation Information Center ManagerTIC Operator System Usage Agreement
Transportation Information Center ManagerTransportation Information Center Manages
Transportation Information Center OwnerLight Vehicle Driver Application Usage Agreement
Transportation Information Center OwnerLight Vehicle OBE Maintainer Maintenance Data Exchange Agreement
Transportation Information Center OwnerLight Vehicle OBE Owner Information Exchange Agreement
Transportation Information Center OwnerLight Vehicle OBE User Service Usage Agreement
Transportation Information Center OwnerOther Transportation Information Centers Maintainer Maintenance Data Exchange Agreement
Transportation Information Center OwnerOther Transportation Information Centers Operator Application Usage Agreement
Transportation Information Center OwnerOther Transportation Information Centers Owner Information Exchange Agreement
Transportation Information Center OwnerOther Transportation Information Centers User Service Usage Agreement
Transportation Information Center OwnerPersonal Information Device Maintainer Maintenance Data Exchange Agreement
Transportation Information Center OwnerPersonal Information Device Owner Information Exchange Agreement
Transportation Information Center OwnerPersonal Information Device User Service Usage Agreement
Transportation Information Center OwnerShelter Provider Center Maintainer Maintenance Data Exchange Agreement
Transportation Information Center OwnerShelter Provider Center Operator Application Usage Agreement
Transportation Information Center OwnerShelter Provider Center Owner Information Exchange Agreement
Transportation Information Center OwnerShelter Provider Center User Service Usage Agreement
Transportation Information Center OwnerTransportation Information Center Maintainer System Maintenance Agreement
Transportation Information Center OwnerTransportation Information Center Manager Operations Agreement
Transportation Information Center OwnerTravel Services Provider System Maintainer Maintenance Data Exchange Agreement
Transportation Information Center OwnerTravel Services Provider System Operator Application Usage Agreement
Transportation Information Center OwnerTravel Services Provider System Owner Information Exchange Agreement
Transportation Information Center OwnerTravel Services Provider System User Service Usage Agreement
Transportation Information Center OwnerTraveler Application Usage Agreement
Transportation Information Center OwnerTraveler Information Voice System Maintainer Maintenance Data Exchange Agreement
Transportation Information Center OwnerTraveler Information Voice System Operator Application Usage Agreement
Transportation Information Center OwnerTraveler Information Voice System Owner Information Exchange Agreement
Transportation Information Center OwnerTraveler Information Voice System User Service Usage Agreement
Transportation Information Center OwnerTraveler Support Equipment Maintainer Maintenance Data Exchange Agreement
Transportation Information Center OwnerTraveler Support Equipment Owner Information Exchange Agreement
Transportation Information Center OwnerTraveler Support Equipment User Service Usage Agreement
Transportation Information Center SupplierTransportation Information Center Owner Warranty
Travel Services Provider System MaintainerTravel Services Provider System Maintains
Travel Services Provider System ManagerTravel Services Provider System Manages
Travel Services Provider System ManagerTravel Services Provider System Operator System Usage Agreement
Travel Services Provider System OperatorTravel Services Provider System Operates
Travel Services Provider System OwnerTIC Operator Application Usage Agreement
Travel Services Provider System OwnerTransportation Information Center Maintainer Maintenance Data Exchange Agreement
Travel Services Provider System OwnerTransportation Information Center Owner Information Exchange Agreement
Travel Services Provider System OwnerTransportation Information Center User Service Usage Agreement
Travel Services Provider System OwnerTravel Services Provider System Maintainer System Maintenance Agreement
Travel Services Provider System OwnerTravel Services Provider System Manager Operations Agreement
Travel Services Provider System SupplierTravel Services Provider System Owner Warranty
TravelerPersonal Information Device Operates
TravelerTraveler Support Equipment Operates
Traveler Information Voice System MaintainerTraveler Information Voice System Maintains
Traveler Information Voice System ManagerTraveler Information Voice System Manages
Traveler Information Voice System ManagerTraveler Information Voice System Operator System Usage Agreement
Traveler Information Voice System OperatorTraveler Information Voice System Operates
Traveler Information Voice System OwnerTIC Operator Application Usage Agreement
Traveler Information Voice System OwnerTransportation Information Center Maintainer Maintenance Data Exchange Agreement
Traveler Information Voice System OwnerTransportation Information Center Owner Information Exchange Agreement
Traveler Information Voice System OwnerTransportation Information Center User Service Usage Agreement
Traveler Information Voice System OwnerTraveler Information Voice System Maintainer System Maintenance Agreement
Traveler Information Voice System OwnerTraveler Information Voice System Manager Operations Agreement
Traveler Information Voice System SupplierTraveler Information Voice System Owner Warranty
Traveler Support Equipment MaintainerTraveler Support Equipment Maintains
Traveler Support Equipment ManagerTraveler System Usage Agreement
Traveler Support Equipment ManagerTraveler Support Equipment Manages
Traveler Support Equipment OwnerTIC Operator Application Usage Agreement
Traveler Support Equipment OwnerTransportation Information Center Maintainer Maintenance Data Exchange Agreement
Traveler Support Equipment OwnerTransportation Information Center Owner Information Exchange Agreement
Traveler Support Equipment OwnerTransportation Information Center User Service Usage Agreement
Traveler Support Equipment OwnerTraveler Support Equipment Maintainer System Maintenance Agreement
Traveler Support Equipment OwnerTraveler Support Equipment Manager Operations Agreement
Traveler Support Equipment SupplierTraveler Support Equipment Owner Warranty
Weather Service System MaintainerWeather Service System Maintains
Weather Service System ManagerWeather Service System Manages
Weather Service System ManagerWeather Service System Operator System Usage Agreement
Weather Service System OperatorWeather Service System Operates
Weather Service System OwnerTIC Operator Application Usage Agreement
Weather Service System OwnerTransportation Information Center Maintainer Maintenance Data Exchange Agreement
Weather Service System OwnerTransportation Information Center Owner Information Provision Agreement
Weather Service System OwnerTransportation Information Center User Service Usage Agreement
Weather Service System OwnerWeather Service System Maintainer System Maintenance Agreement
Weather Service System OwnerWeather Service System Manager Operations Agreement
Weather Service System SupplierWeather Service System Owner Warranty

Functional

This service package includes the following Functional View PSpecs:

Physical Object Functional Object PSpec Number PSpec Name
Emergency Management Center Emergency Evacuation Support 5.1.3 Communicate Emergency Status
5.1.4 Manage Emergency Response
5.2 Provide Operator Interface for Emergency Data
5.7.3 Assess System Status For Evacuation
5.7.4 Provide Evacuation Coordination
5.7.5 Manage Evacuation
Emergency Response Management 5.1.1.3 Collect Incident And Event Data
5.1.2 Determine Coordinated Response Plan
5.1.3 Communicate Emergency Status
5.1.4 Manage Emergency Response
5.1.5 Manage Emergency Service Allocation Store
5.2 Provide Operator Interface for Emergency Data
5.3.1 Select Response Mode
5.7.1 Assess System Status For Disasters
5.7.2 Provide Disaster Response Coordination
5.7.3 Assess System Status For Evacuation
Light Vehicle OBE Light Vehicle Interactive Traveler Information 6.7.1.2 Provide Driver Guidance Interface
6.7.5.1 Get Light Vehicle Driver Personal Request
6.7.5.2 Provide Light Vehicle Driver with Personal Travel Information
6.7.5.3 Provide Light Vehicle Driver Information Interface
7.2.3 Provide Driver Parking Lot Payment Interface
7.2.5 Provide Payment Device Interface for Parking
7.5.1 Provide Vehicle Payment Device Interface
Personal Information Device Personal Interactive Traveler Information 6.8.1.1.1 Determine Personal Portable Device Guidance Method
6.8.1.1.2 Provide Personal Portable Device Dynamic Guidance
6.8.3.1 Get Traveler Personal Request
6.8.3.2 Provide Traveler with Personal Travel Information
6.8.3.3 Provide Traveler Personal Interface
6.8.3.4 Update Traveler Personal Display Map Data
6.8.3.5 Provide Traveler Transit Services Interface
6.8.3.6 Provide Personal Safety Messages
6.8.3.7 Manage Traveler Personal Social Media Interface
7.5.3 Provide Personal Payment Device Interface
7.6.6.3 Provide Road Use Charging Services Personal Interface
Personal Traveler Information Reception 6.8.3.2 Provide Traveler with Personal Travel Information
Transportation Information Center TIC Data Collection 6.2.1 Collect Misc Traveler Information
6.2.2 Collect Traffic Data
6.2.3 Collect Transit Operations Data
6.2.4 Collect Multimodal Data
6.2.5 Collect Situation and Sensor Data From Vehicles
6.2.6 Collect Emergency Traveler Data
6.5.4 Process Travel Services Provider Data
6.6.2.3 Provide Route Segment Data for Other Areas
7.4.2 Collect Price Data for Traveler Information Use
TIC Emergency Traveler Information 6.2.1 Collect Misc Traveler Information
6.2.6 Collect Emergency Traveler Data
6.5.5 Provide Emergency Traveler Information
TIC Traveler Telephone Information 6.5.6 Provide Traveler Telecomm Information
6.5.7 Provide Operator Interface for Traveler Information Parameters
Traveler Support Equipment Traveler Information Reception 6.3.2 Inform Traveler
6.3.3 Provide Public Traveler Interface
Traveler Interactive Information 6.3.1 Get Traveler Request
6.3.2 Inform Traveler
6.3.3 Provide Public Traveler Interface
6.3.4 Update Traveler Display Map Data at Kiosk
7.3.4 Provide Remote Terminal Payment Device Interface
7.5.2 Provide Traveler Roadside Payment Device Interface
7.5.4 Provide Traveler Kiosk Payment Device Interface
7.6.6.2 Provide Road Use Charging Services Kiosk Interface

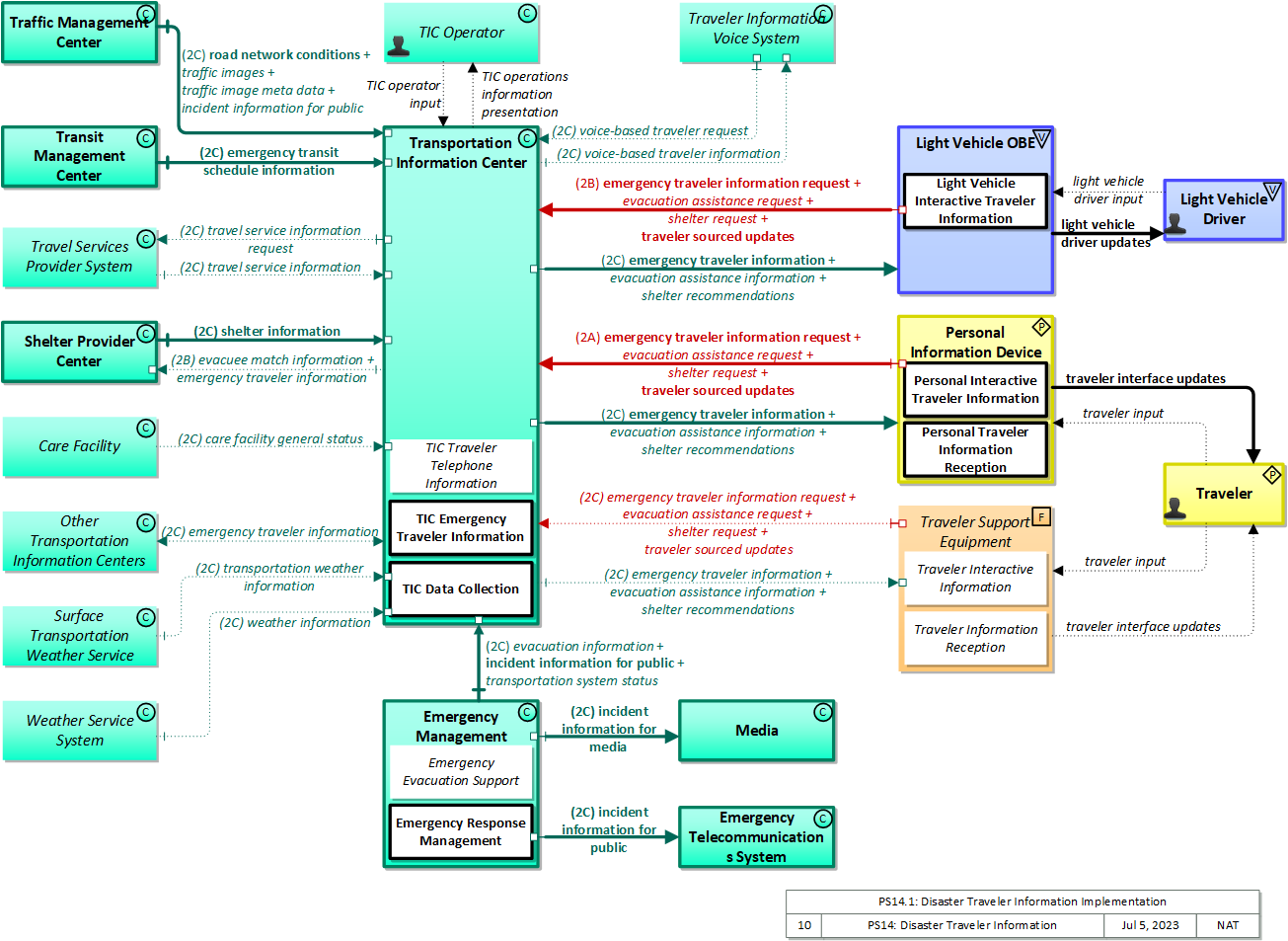
Physical

The physical diagram can be viewed in SVG or PNG format and the current format is SVG.
SVG Diagram
PNG Diagram


Display Legend in SVG or PNG

Includes Physical Objects:

Physical Object Class Description
Care Facility Center The 'Care Facility' represents a hospital or another emergency care facility. It may also represent a third party quality of care information provider.
Emergency Management Center Center The 'Emergency Management Center' represents systems that support incident management, disaster response and evacuation, security monitoring, and other security and public safety-oriented ITS applications. It includes the functions associated with fixed and mobile public safety communications centers including public safety call taker and dispatch centers operated by police (including transit police), fire, and emergency medical services. It includes the functions associated with Emergency Operations Centers that are activated at local, regional, state, and federal levels for emergencies and the portable and transportable systems that support Incident Command System operations at an incident. This Center also represents systems associated with towing and recovery, freeway service patrols, HAZMAT response teams, and mayday service providers. It manages sensor and surveillance equipment used to enhance transportation security of the roadway infrastructure (including bridges, tunnels, interchanges, and other key roadway segments) and the public transportation system (including transit vehicles, public areas such as transit stops and stations, facilities such as transit yards, and transit infrastructure such as rail, bridges, tunnels, or bus guideways). It provides security/surveillance services to improve traveler security in public areas not a part of the public transportation system. It monitors alerts, advisories, and other threat information and prepares for and responds to identified emergencies. It coordinates emergency response involving multiple agencies with peer centers. It stores, coordinates, and utilizes emergency response and evacuation plans to facilitate this coordinated response. Emergency situation information including damage assessments, response status, evacuation information, and resource information are shared The Emergency Management Center also provides a focal point for coordination of the emergency and evacuation information that is provided to the traveling public, including wide-area alerts when immediate public notification is warranted. It tracks and manages emergency vehicle fleets using real-time road network status and routing information from the other centers to aid in selecting the emergency vehicle(s) and routes, and works with other relevant centers to tailor traffic control to support emergency vehicle ingress and egress, implementation of special traffic restrictions and closures, evacuation traffic control plans, and other special strategies that adapt the transportation system to better meet the unique demands of an emergency.
Emergency Telecommunications System Center The 'Emergency Telecommunications System' represents the telecommunications systems that connect a caller with a Public Safety Answering Point (PSAP). These systems transparently support priority wireline and wireless caller access to the PSAP through 9-1-1 and other access mechanisms like 7 digit local access numbers, and motorist aid call boxes. The calls are routed to the appropriate PSAP, based on caller location when this information is available. When available, the caller's location and call-back number are also provided to the PSAP by this interface. This facility may also be used to notify the public - residents and businesses - of emergency situations using a Reverse 911 capability.
Light Vehicle Driver Vehicle The 'Light Vehicle Driver' represents the person that operates a light vehicle on the roadway. This physical object covers the interactions that are specific to light, passenger vehicles. See also the 'Driver' physical object that covers interactions that are shared by operators of light, transit, commercial, and emergency vehicles where the interactions are not particular to the type of vehicle.
Light Vehicle OBE Vehicle The 'Light Vehicle OBE' includes traveler-oriented capabilities that apply to passenger cars, trucks, and motorcycles that are used for personal travel. The rules vary by jurisdiction, but generally light vehicles are restricted in their weight and the maximum number of passengers they can carry. In ARC-IT, the Light Vehicle OBE represents vehicles that are operated as personal vehicles that are not part of a vehicle fleet and are not used commercially; thus, the choice between the various vehicle subsystems should be based more on how the vehicle is used than how much the vehicle weighs. See also the 'Vehicle' subsystem that includes the general safety and information services that apply to all types of vehicles, including light vehicles.
Media Center 'Media' represents the information systems that provide traffic reports, travel conditions, and other transportation-related news services to the traveling public through radio, TV, and other media. Traffic and travel advisory information that are collected by ITS are provided to this object. It is also a source for traffic flow information, incident and special event information, and other events that may have implications for the transportation system.
Other Transportation Information Centers Center Representing another Transportation Information Center, this object is intended to provide a source and destination for ITS information flows between peer information and service provider functions. It enables cooperative information sharing between providers as conditions warrant.
Personal Information Device Personal The 'Personal Information Device' provides the capability for travelers to receive formatted traveler information wherever they are. Capabilities include traveler information, trip planning, and route guidance. Frequently a smart phone, the Personal Information Device provides travelers with the capability to receive route planning and other personally focused transportation services from the infrastructure in the field, at home, at work, or while en-route. Personal Information Devices may operate independently or may be linked with vehicle on-board equipment. This subsystem also supports safety related services with the capability to broadcast safety messages and initiate a distress signal or request for help.
Shelter Provider Center Center The 'Shelter Provider Center' provides information about the shelters that open with the threat of a disaster and are operated and maintained until the threat has passed. It may represent individual shelters if they have the capability to provide current information directly to ITS or it may represent a center operated by a managing organization such as the American Red Cross that operates the shelters and collects and provides aggregate shelter information for a region.
Surface Transportation Weather Service Center The 'Surface Transportation Weather Service' represents the providers of value-added sector-specific meteorological services. These providers utilize National Weather Service data and predictions, road condition information and local environmental data provided by traffic management or maintenance organizations, and their own models to provide surface transportation related weather observations and forecasts including pavement temperature and conditions.
TIC Operator Center This 'TIC Operator' represents the person or people that monitor and manage traveler information services provided by the Transportation Information Center.
Traffic Management Center Center The 'Traffic Management Center' monitors and controls traffic and the road network. It represents centers that manage a broad range of transportation facilities including freeway systems, rural and suburban highway systems, and urban and suburban traffic control systems. It communicates with ITS Roadway Equipment and Connected Vehicle Roadside Equipment (RSE) to monitor and manage traffic flow and monitor the condition of the roadway, surrounding environmental conditions, and field equipment status. It manages traffic and transportation resources to support allied agencies in responding to, and recovering from, incidents ranging from minor traffic incidents through major disasters.
Transit Management Center Center The 'Transit Management Center' manages transit vehicle fleets and coordinates with other modes and transportation services. It provides operations, maintenance, customer information, planning and management functions for the transit property. It spans distinct central dispatch and garage management systems and supports the spectrum of fixed route, flexible route, paratransit services, transit rail, and bus rapid transit (BRT) service. The physical object's interfaces support communication between transit departments and with other operating entities such as emergency response services and traffic management systems.
Transportation Information Center Center The 'Transportation Information Center' collects, processes, stores, and disseminates transportation information to system operators and the traveling public. The physical object can play several different roles in an integrated ITS. In one role, the TIC provides a data collection, fusing, and repackaging function, collecting information from transportation system operators and redistributing this information to other system operators in the region and other TICs. In this information redistribution role, the TIC provides a bridge between the various transportation systems that produce the information and the other TICs and their subscribers that use the information. The second role of a TIC is focused on delivery of traveler information to subscribers and the public at large. Information provided includes basic advisories, traffic and road conditions, transit schedule information, yellow pages information, ride matching information, and parking information. The TIC is commonly implemented as a website or a web-based application service, but it represents any traveler information distribution service.
Travel Services Provider System Center The 'Travel Services Provider System' represents the individual information systems operated by providers of traveler-oriented services. Example services that could be included are gas, food, lodging, electric vehicle charging, vehicle repair, points of interest, and recreation areas. Also included are services specifically directed toward bicyclists and pedestrians such as bicycle shops and parking locations and bicycle and pedestrian rest areas. The interface with the Service Provider is necessary so that accurate, up-to-date service information can be provided to the traveler and to support electronic reservation capabilities.
Traveler Personal The 'Traveler' represents any individual who uses transportation services. The interfaces to the traveler provide general pre-trip and en-route information supporting trip planning, personal guidance, and requests for assistance in an emergency that are relevant to all transportation system users. It also represents users of a public transportation system and addresses interfaces these users have within a transit vehicle or at transit facilities such as roadside stops and transit centers.
Traveler Information Voice System Center The 'Traveler Information Voice System' provides the caller interface and voice processing (voice recognition/synthesis) that supports voice-enabled traveler telephone information systems. It provides wireline and wireless caller access to 511 systems and other telephone access mechanisms like 7 or 10 digit local access numbers. It represents the boundary of the architecture where a call is received and processed and includes voice portal capabilities in scenarios where a distinct voice portal exists between ITS Centers and telecommunications providers. The terminator gathers traveler information, alerts, and advisories from information service provider(s) and uses this information to support voice-based interactions with a traveler.
Traveler Support Equipment Field 'Traveler Support Equipment' provides access to traveler information at transit stations, transit stops, other fixed sites along travel routes (e.g., rest stops, merchant locations), and major trip generation locations such as special event centers, hotels, office complexes, amusement parks, and theaters. Traveler information access points include kiosks and informational displays supporting varied levels of interaction and information access. At transit stops this might be simple displays providing schedule information and imminent arrival signals. This may be extended to include multi-modal information including traffic conditions and transit schedules to support mode and route selection at major trip generation sites. Personalized route planning and route guidance information can also be provided based on criteria supplied by the traveler. It also supports service enrollment and electronic payment of transit fares. In addition to the traveler information provision, it also enhances security in public areas by supporting traveler activated silent alarms.
Weather Service System Center The 'Weather Service System' provides weather, hydrologic, and climate information and warnings of hazardous weather including thunderstorms, flooding, hurricanes, tornadoes, winter weather, tsunamis, and climate events. It provides atmospheric weather observations and forecasts that are collected and derived by the National Weather Service, private sector providers, and various research organizations. The interface provides formatted weather data products suitable for on-line processing and integration with other ITS data products as well as Doppler radar images, satellite images, severe storm warnings, and other products that are formatted for presentation to various ITS users.

Includes Functional Objects:

Functional Object Description Physical Object
Emergency Evacuation Support 'Emergency Evacuation Support' coordinates evacuation plans among allied agencies and manages evacuation and reentry of a population in the vicinity of a disaster or other emergency that poses a risk to public safety. Where appropriate, the affected population is evacuated in shifts, using more than one evacuation route, and including several evacuation destinations to spread demand and thereby expedite the evacuation. All affected jurisdictions (e.g., states and counties) at the evacuation origin, evacuation destination, and along the evacuation route are informed of the plan. The public is provided with real-time evacuation guidance including basic information to assist potential evacuees in determining whether evacuation is necessary. Resource requirements are forecast based on the evacuation plans, and the necessary resources are located, shared between agencies if necessary, and deployed at the right locations at the appropriate times. The evacuation and reentry status are monitored and used to refine the plan and resource allocations during the evacuation and subsequent reentry. It communicates with public health systems to develop evacuation plans and recommended strategies for disasters and evacuation scenarios involving biological or other medical hazards. Emergency Management Center
Emergency Response Management 'Emergency Response Management' provides the strategic emergency response capabilities and broad inter-agency interfaces that are implemented for extraordinary incidents and disasters that require response from outside the local community. It provides the functional capabilities and interfaces commonly associated with Emergency Operations Centers. It develops and stores emergency response plans and manages overall coordinated response to emergencies. It monitors real-time information on the state of the regional transportation system including current traffic and road conditions, weather conditions, special event and incident information. It tracks the availability of resources and assists in the appropriate allocation of these resources for a particular emergency response. It also provides coordination between multiple allied agencies before and during emergencies to implement emergency response plans and track progress through the incident. It also coordinates with the public through the Emergency Telecommunication Systems (e.g., Reverse 911). It coordinates with public health systems to provide the most appropriate response for emergencies involving biological or other medical hazards. Emergency Management Center
Light Vehicle Interactive Traveler Information 'Light Vehicle Interactive Traveler Information' provides drivers with personalized traveler information including traffic and road conditions, transit information, maintenance and construction information, multimodal information, event information, and weather information. The provided information is tailored based on driver requests. Both one-time requests for information and on-going information streams based on a submitted traveler profile and preferences are supported. Light Vehicle OBE
Personal Interactive Traveler Information 'Personal Interactive Traveler Information' provides traffic information, road conditions, transit information, yellow pages (traveler services) information, special event information, and other traveler information that is specifically tailored based on the traveler's request and/or previously submitted traveler profile information. It also supports interactive services that support enrollment, account management, and payments for transportation services. The interactive traveler information capability is provided by personal devices including personal computers and personal portable devices such as smart phones. Personal Information Device
Personal Traveler Information Reception 'Personal Traveler Information Reception' receives formatted traffic advisories, road conditions, traffic regulations, transit information, broadcast alerts, and other general traveler information broadcasts and presents the information to the traveler. The traveler information broadcasts are received by personal devices including personal computers and personal portable devices such as smart phones. Personal Information Device
TIC Data Collection 'TIC Data Collection' collects transportation-related data from other centers, performs data quality checks on the collected data and then consolidates, verifies, and refines the data and makes it available in a consistent format to applications that support operational data sharing between centers and deliver traveler information to end-users. A broad range of data is collected including traffic and road conditions, transit data, pathway information, emergency information and advisories, weather data, special event information, traveler services, parking, multimodal data, and toll/pricing data. It also shares data with other transportation information centers. Transportation Information Center
TIC Emergency Traveler Information 'TIC Emergency Traveler Information' provides emergency information to the public, including wide-area alerts and evacuation information. It provides emergency alerts, information on evacuation zones and evacuation requirements, evacuation destinations and shelter information, available transportation modes, and traffic and road conditions at the origin, destination, and along the evacuation routes. In addition to general evacuation information, personalized information including tailored evacuation routes, service information, and estimated travel times is also provided based on traveler specified origin, destination, and route parameters. Updated information is provided throughout the evacuation and subsequent reentry as status changes and plans are adapted. Transportation Information Center
TIC Traveler Telephone Information 'TIC Traveler Telephone Information' services voice-based traveler requests for information that supports traveler telephone information systems like 511. It takes requests for traveler information, which could be voice-formatted traveler requests, dual-tone multi-frequency (DTMF)-based requests, or a simple traveler information request, and returns the requested traveler information in the proper format. In addition to servicing requests for traveler information, it also collects and forwards alerts and advisories to traveler telephone information systems. Transportation Information Center
Traveler Information Reception 'Traveler Information Reception' receives formatted traffic advisories, road conditions, transit information, broadcast alerts, and other general traveler information broadcasts and presents the information to the traveler with a public traveler interface. It includes the receiver and public display device such as a large display monitor or other public display. Traveler Support Equipment
Traveler Interactive Information 'Traveler Interactive Information' provides traffic information, road conditions, transit information, yellow pages (traveler services) information, special event information, and other traveler information that is specifically tailored based on the traveler's request and/or previously submitted traveler profile information. It also supports interactive services that support enrollment, account management, and payments for transportation services. The interactive traveler information capability is provided by a public traveler interface, such as a kiosk. Traveler Support Equipment
Vehicle Traveler Information Reception 'Vehicle Traveler Information Reception' receives advisories, vehicle signage data, and other driver information of use to all types of vehicles and drivers and presents this information to the driver using in-vehicle equipment. Information presented may include fixed sign information, traffic control device status (e.g., signal phase and timing data), advisory and detour information, warnings of adverse road and weather conditions, travel times, and other driver information. Vehicle

Includes Information Flows:

Information Flow Description
care facility general status General information about a care facility identifying the type, services available, service hours, and current general status (e.g., open or closed, accepting patients, accepting visitors) intended for public dissemination.
emergency transit schedule information Information on transit schedule and service changes that adapt the service to better meet needs of responders and the general public in an emergency situation, including special service schedules supporting evacuation.
emergency traveler information Public notification of an emergency such as a natural or man-made disaster, civil emergency, or child abduction. This flow also includes evacuation information including evacuation instructions, evacuation zones, recommended evacuation times, tailored evacuation routes and destinations, traffic and road conditions along the evacuation routes, traveler services and shelter information, and reentry times and instructions.
emergency traveler information request Request for alerts, evacuation information, and other emergency information provided to the traveling public.
evacuation assistance information Information on evacuation resources including self-evacuation options, anticipated pickup time and location if a transportation asset is to be deployed, destination shelter, and supporting information on what to bring, estimated reentry date/time.
evacuation assistance request A request for evacuation assistance, which may be registered in advance or issued during an evacuation. It specifies the location, number of people that need to be evacuated, and any special needs/requirements.
evacuation information Evacuation instructions and information including evacuation zones, evacuation times, and reentry times.
evacuee match information Shelter recommendations and assignments that were made to evacuees. This information can be used to forecast evacuee arrivals and shelter availability.
incident information for media Report of current desensitized incident information prepared for public dissemination through channels that are generally publicly available and free, e.g., broadcast radio, TV, social media.
incident information for public Report of current desensitized incident information prepared for public dissemination.
light vehicle driver input Driver input to the light vehicle on-board equipment including configuration data, settings and preferences, interactive requests, and control commands.
light vehicle driver updates Information provided to the light vehicle driver including visual displays, audible information and warnings, and haptic feedback. The updates inform the driver about current conditions, potential hazards, and the current status of vehicle on-board equipment.
road network conditions Current and forecasted traffic information, road and weather conditions, and other road network status. Either raw data, processed data, or some combination of both may be provided by this flow. Information on diversions and alternate routes, closures, and special traffic restrictions (lane/shoulder use, weight restrictions, width restrictions, HOV requirements) in effect is included.
shelter information Evacuation shelter information including location, hours of operation, special accommodations, and current vacancy/availability information.
shelter recommendations Recommendation identifying the shelter or shelters best suited to the requestor. Hotels/motels may also be included as potential sheltering options. This flow may also include shelter assignments/reservations.
shelter request A request for shelter information, recommendations, or assignment/reservation. Information provided my include name, current location, number of people in the group, additional requirements (e.g., evacuating with pets, needed medical support).
TIC operations information presentation Presentation of information to the TIC Operator including current operational status, parameters for broadcast information settings, route selection controls, and travel optimization algorithms.
TIC operator input User input from the TIC system operator including requests to monitor current system operation and inputs to affect system operation including tuning and performance enhancement parameters to traveler information algorithms.
traffic image meta data Meta data that describes traffic images. Traffic images (video) are in another flow.
traffic images High fidelity, real-time traffic images suitable for surveillance monitoring by the operator or for use in machine vision applications. This flow includes the images. Meta data that describes the images is contained in another flow.
transportation system status Current status and condition of transportation infrastructure (e.g., tunnels, bridges, interchanges, TMC offices, maintenance facilities). In case of disaster or major incident, this flow provides an assessment of damage sustained by the surface transportation system including location and extent of the damage, estimate of remaining capacity and necessary restrictions, and time frame for repair and recovery.
transportation weather information Current and forecast road conditions and weather information (e.g., surface condition, flooding, wind advisories, visibility, etc.) associated with the transportation network. This information is of a resolution, timeliness, and accuracy to be useful in transportation decision making.
travel service information Information supplied by a service provider (e.g., a hotel or restaurant) that identifies the service provider and provides details of the service offering. This flow covers initial registration of a service provider and subsequent submittal of new information and status updates so that data currency is maintained.
travel service information request Requests for travel service information. This flow supports initial registration of service providers and requests for additional traveler service information from registered providers.
traveler input User input from a traveler to summon assistance, request travel information, make a reservation, or request any other traveler service.
traveler interface updates Visual or audio information (e.g., routes, messages, guidance, emergency information) that is provided to the traveler.
traveler sourced updates Traveler posts on traffic and road conditions, parking availability, transit services, traveler services, shelter information, hazards, debris, obstacles, and other real-time crowd-sourced data that may be shared with other travelers.
voice-based traveler information Traveler information sent to the telecommunications systems for traveler information terminator. This flow may represent the bulk transfer of traveler information, including traffic conditions, incident information, transit information and weather and road condition information. It may be specially formatted for voice-based traveler information.
voice-based traveler request The electronic traveler information request from the telecommunications systems for traveler information terminator. It may be specifically formatted for voice-based traveler requests. The request can be a general subscription intended to initiate a continuous or regular data stream or a specific request intended to initiate a one-time response from the recipient.
weather information Accumulated forecasted and current weather data (e.g., temperature, pressure, wind speed, wind direction, humidity, precipitation, visibility, light conditions, etc.).

Goals and Objectives

Associated Planning Factors and Goals

Planning Factor Goal

Associated Objective Categories

Objective Category

Associated Objectives and Performance Measures

Objective Performance Measure


 
Since the mapping between objectives and service packages is not always straight-forward and often situation-dependent, these mappings should only be used as a starting point. Users should do their own analysis to identify the best service packages for their region.

Needs and Requirements

Need Functional Object Requirement

Related Sources

Document Name Version Publication Date
None


Security

In order to participate in this service package, each physical object should meet or exceed the following security levels.

Physical Object Security
Physical Object Confidentiality Integrity Availability Security Class
Care Facility Low Moderate Moderate Class 1
Emergency Management Center Low High Moderate Class 3
Emergency Telecommunications System Low Low Low Class 1
Light Vehicle OBE Moderate High Moderate Class 3
Media Low Low Moderate Class 1
Other Transportation Information Centers Low High Moderate Class 3
Personal Information Device Moderate High Moderate Class 3
Shelter Provider Center Low Moderate Moderate Class 1
Surface Transportation Weather Service Low Moderate Moderate Class 1
Traffic Management Center Low Moderate Moderate Class 1
Transit Management Center Low High Moderate Class 3
Transportation Information Center Moderate High Moderate Class 3
Travel Services Provider System Low Moderate Moderate Class 1
Traveler Information Voice System Low Moderate Low Class 1
Traveler Support Equipment Moderate High Moderate Class 3
Weather Service System Low Moderate Moderate Class 1



In order to participate in this service package, each information flow triple should meet or exceed the following security levels.

Information Flow Security
Source Destination Information Flow Confidentiality Integrity Availability
Basis Basis Basis
Care Facility Transportation Information Center care facility general status Low Moderate Moderate
General information about care facilities likely intended for public access, so should already be santized with the expectation of public use. Status information should be timely and correct. Status information should be timely and correct.
Emergency Management Center Emergency Telecommunications System incident information for public Low Moderate Low
This data is desensitized for public consumption. Additionally, it will shared with the public at a later time False information here will not directly harm anyone, but it could cause traffic to be worse than it needs to be. There is no direct impact if this data is not heard in a timely manner.
Emergency Management Center Media incident information for media Low Moderate Moderate
This information is intended for distribution to all members of the traveling public. Incident information needs to be accurate, as it will be used by travelers to make decisions regarding their travel. Inaccurate or corrupted data could reduce overall mobility and certainly impact individual drivers. There should be other means for getting this information, but as this is the 'source flow' for a wide area broadcast with a huge potential distribution, the breadth of the impact covers all travelers.
Emergency Management Center Transportation Information Center evacuation information Low High Moderate
By definition this is intended for broad consumption. Emergency-related data needs to be correct or safety-affecting decisions may have severe negative consequences. MODERATE only because alternative mechanisms for receiving this data should be available. Could be HIGH if this is the only mechanism.
Emergency Management Center Transportation Information Center incident information for public Low Moderate Moderate
Generally, center-originating flows destined for a TIC don't contain any personal or confidential information, and are eventually intended for some kind of public consumption. Minor discrepancies in this data should not have a catastrophic effect, but it should be reasonably controlled and accurate. A few missed messages should not have a significant effect. However, most messages should make it through and the EMC should be able to know if the TIC has received a message.
Emergency Management Center Transportation Information Center transportation system status Low High Moderate
Generally, center-originating flows destined for a TIC don't contain any personal or confidential information, and are eventually intended for some kind of public consumption. Emergency-related data needs to be correct or safety-affecting decisions may have severe negative consequences. MODERATE only because alternative mechanisms for receiving this data should be available. Could be HIGH if this is the only mechanism.
Light Vehicle Driver Light Vehicle OBE light vehicle driver input Moderate High High
Data included in this flow may include origin and destination information, which should be protected from other's viewing as it may compromise the driver's privacy. Commands from from the driver to the vehicle must be correct or the vehicle may behave in an unpredictable and possibly unsafe manner Commands must always be able to be given or the driver has no control.
Light Vehicle OBE Light Vehicle Driver light vehicle driver updates Not Applicable Moderate Moderate
This data is informing the driver about the safety of a nearby area. It should not contain anything sensitive, and does not matter if another person can observe it. This is the information that is presented to the driver. If they receive incorrect information, they may act in an unsafe manner. However, there are other indicators that would alert them to any hazards, such as an oncoming vehicle or crossing safety lights. If this information is not made available to the driver, then the system has not operated correctly.
Light Vehicle OBE Transportation Information Center emergency traveler information request Moderate High Moderate
While this does not contain any identifiers, it does contain a location and implication that the occupant of the vehicle is interested in emergency/evacuation information. While not definitive, any hint of the state of the occupant should be viewable only by the intended recipient. Emergency information request, if corrupted or not available, would result in either no response data or incorrect response data, which will have a level of impact related to the actual state of emergency: anwhere from nothing to severe. Consider the worst case, so make this HIGH, but accept alternative mechanisms for distribution of emergency data and wireless constraints to limit availability to MODERATE. MODERATE only because alternative mechanisms for receiving this data should be available. Could be HIGH if this is the only mechanism.
Light Vehicle OBE Transportation Information Center evacuation assistance request Moderate Moderate Moderate
Contains a traveler identity and location, which if disclosed to a hostile individual would expose the traveler to harm. A request for evacuation must be correct and delivered in timely fashion, or the traveler won't get any assistance. Depending on the locale and number of travelers likely to be impacted, this might be HIGH. A request for evacuation must be correct and delivered in timely fashion, or the traveler won't get any assistance. Depending on the locale and number of travelers likely to be impacted, this might be HIGH.
Light Vehicle OBE Transportation Information Center shelter request Moderate Moderate Moderate
Includes vehicle location and a request for shelter, which implies the vehicle has need of such a shelter. This information could be used by an attacker against the vehicle and vehicle occupants. Request needs to be correct, or the wrong data may be sent. Interface needs to be available or users will find other sources that are reliable.
Light Vehicle OBE Transportation Information Center traveler sourced updates Moderate Moderate Low
This is likely to include the traveler location and may include traveler identity as well. This PII could be used by an attacker to the detriment of the traveler. Quality of social media inputs may be highly variable, but no publicly distributable data should be exchanged without some protection over its transmission. While a widespread and widely used dissemination channel, social media tends to be cluttered with lots of other information, so it is not a primary dissemination channel for this information.
Other Transportation Information Centers Transportation Information Center emergency traveler information Low High Moderate
Generally, center-originating flows destined for a TIC don't contain any personal or confidential information, and are eventually intended for some kind of public consumption. Emergency-related data needs to be correct or safety-affecting decisions may have severe negative consequences. MODERATE only because alternative mechanisms for receiving this data should be available. Could be HIGH if this is the only mechanism.
Personal Information Device Transportation Information Center emergency traveler information request Moderate High Moderate
While this does not contain any identifiers, it does contain a location and implication that the occupant of the vehicle is interested in emergency/evacuation information. While not definitive, any hint of the state of the occupant should be viewable only by the intended recipient. Emergency information request, if corrupted or not available, would result in either no response data or incorrect response data, which will have a level of impact related to the actual state of emergency: anwhere from nothing to severe. Consider the worst case, so make this HIGH, but accept alternative mechanisms for distribution of emergency data and wireless constraints to limit availability to MODERATE. Emergency information request, if corrupted or not available, would result in either no response data or incorrect response data, which will have a level of impact related to the actual state of emergency: anwhere from nothing to severe. Consider the worst case, so make this HIGH, but accept alternative mechanisms for distribution of emergency data and wireless constraints to limit availability to MODERATE.
Personal Information Device Transportation Information Center evacuation assistance request Moderate Moderate Moderate
Contains a traveler identity and location, which if disclosed to a hostile individual would expose the traveler to harm. A request for evacuation must be correct and delivered in timely fashion, or the traveler won't get any assistance. Depending on the locale and number of travelers likely to be impacted, this might be HIGH. A request for evacuation must be correct and delivered in timely fashion, or the traveler won't get any assistance. Depending on the locale and number of travelers likely to be impacted, this might be HIGH.
Personal Information Device Transportation Information Center shelter request Moderate Moderate Moderate
This request implies that the user of the PID is in some sort of distress, which would tell a hostile observer that the user is vulnerable. This sort of state information should be obfuscated. Shelter-related information should be correct between source and destination, or inappropriate actions may be taken. Given that anyone looking for a shelter may be in some sort of extreme circumstance, the provision of this data has a significant impact.
Personal Information Device Transportation Information Center traveler sourced updates Moderate Moderate Low
This is likely to include the traveler location and may include traveler identity as well. This PII could be used by an attacker to the detriment of the traveler. If this information is not correct the end user of the TIC will likely find othe avenues for obtaining this information. If this interface is not available the traveler will likely find other means to acquire the necessary information.
Personal Information Device Traveler traveler interface updates Not Applicable Moderate Moderate
Personalized data that includes directions and guidance for an individual, but eventually evident anyway. Should be accurate as the Traveler will be relying on this information for routing and related choices. Lack of accuracy will result in lack of confidence from the traveler as well as an unsatisfactory trip, leading to a negative feedback spiral. Users expect their devices to work. If information is not presented to the operator, the relevant applications simply won't be used.
Shelter Provider Center Transportation Information Center shelter information Low Moderate Moderate
Generally, center-originating flows destined for a TIC don't contain any personal or confidential information, and are eventually intended for some kind of public consumption. Shelter-related information should be correct between source and destination, or inappropriate actions may be taken. Given that anyone looking for a shelter may be in some sort of extreme circumstance, the provision of this data has a significant impact.
Surface Transportation Weather Service Transportation Information Center transportation weather information Low Moderate Moderate
Typically intended for public distribution. There are several mechanisms by which weather information gets to a traveler, though given that the TIC may be performing some data fusion and providing value-added information, this data should be exchanged with some protection on its contents. There are several mechanisms by which weather information gets to a traveler, though given that the TIC may be performing some data fusion and providing value-added information, this data should be exchanged with some protection on its contents.
TIC Operator Transportation Information Center TIC operator input Moderate High High
Backoffice operations flows should have minimal protection from casual viewing, as otherwise imposters could gain illicit control or information that should not be generally available. Backoffice operations flows should generally be correct and available as these are the primary interface between operators and system. Backoffice operations flows should generally be correct and available as these are the primary interface between operators and system.
Traffic Management Center Transportation Information Center incident information for public Low Moderate Moderate
Generally, center-originating flows destined for a TIC don't contain any personal or confidential information, and are eventually intended for some kind of public consumption. Incident information will be used to make routing and other travel decisions. Corrupted information may have a significant impac t on travel plans and/or road network conditions. Significant numbers of travelers serve as end users for the information in this flow; lack of availability has a significant effect on their travel decisions.
Traffic Management Center Transportation Information Center road network conditions Low Moderate Moderate
No harm should come from seeing this data, as it is eventually intended for public consumption. While accuracy of this data is important for decision making purposes, applications should be able to corroborate the data in many instances. Thus MODERATE generally. Depends on the application; if mobility decisions that affect large numbers of travelers are made based on this data, then it is MODERATE. In more modest circumstances, it may be LOW.
Traffic Management Center Transportation Information Center traffic image meta data Low Moderate Moderate
Traffic image data is generally intended for public consumption, and in any event is already video captured in the public arena, so this must be LOW. While accuracy of this data is important for decision making purposes, applications should be able to cfunction without it. Thus MODERATE generally. While accuracy of this data is important for decision making purposes, applications should be able to function without it. Thus MODERATE generally.
Traffic Management Center Transportation Information Center traffic images Low Moderate Moderate
Intended for widespread and public distribution, so no reason to conceal. While accuracy of this data is important for decision making purposes, applications should be able to cfunction without it. Thus MODERATE generally. While availability of imagery is useful for decision making purposes, applications should be able to cfunction without it. Thus MODERATE generally, though it could be LOW.
Transit Management Center Transportation Information Center emergency transit schedule information Low High Moderate
Eventually the information contained within this flow will be disseminated to the public, so there should be little harm if it were observed. Emergency-related data needs to be correct or safety-affecting decisions may have severe negative consequences. MODERATE only because alternative mechanisms for receiving this data should be available. Could be HIGH if this is the only mechanism.
Transportation Information Center Light Vehicle OBE emergency traveler information Low High Moderate
Generally, center-originating flows destined for a TIC don't contain any personal or confidential information, and are eventually intended for some kind of public consumption. Emergency-related data needs to be correct or safety-affecting decisions may have severe negative consequences. MODERATE only because alternative mechanisms for receiving this data should be available. Could be HIGH if this is the only mechanism.
Transportation Information Center Light Vehicle OBE evacuation assistance information Low High Moderate
By definition this is intended for broad consumption. Incorrect information could lead to evacuation routes being taken that make the situation worse, rather than better, potentially leading to loss of life. It is better for the information to be unavailable than for it to be maliciously incorrect. Lack of this flow could impact the evacuation, which has a broad impact. However there should be multiple mechanisms for distributing evacuation information, thus MODERATE.
Transportation Information Center Light Vehicle OBE shelter recommendations Low Moderate Moderate
Should be wideley distributed and publicly available information. However, if in response to a query (shelter request), this should be MODERATE to avoid betraying the state of the PID user. Shelter-related information should be correct between source and destination, or inappropriate actions may be taken. Given that anyone looking for a shelter may be in some sort of extreme circumstance, the provision of this data has a significant impact.
Transportation Information Center Other Transportation Information Centers emergency traveler information Low High Moderate
Generally, center-originating flows destined for a TIC don't contain any personal or confidential information, and are eventually intended for some kind of public consumption. Emergency-related data needs to be correct or safety-affecting decisions may have severe negative consequences. MODERATE only because alternative mechanisms for receiving this data should be available. Could be HIGH if this is the only mechanism.
Transportation Information Center Personal Information Device emergency traveler information Low High Moderate
Generally, center-originating flows destined for a TIC don't contain any personal or confidential information, and are eventually intended for some kind of public consumption. Emergency-related data needs to be correct or safety-affecting decisions may have severe negative consequences. MODERATE only because alternative mechanisms for receiving this data should be available. Could be HIGH if this is the only mechanism.
Transportation Information Center Personal Information Device evacuation assistance information Low High Moderate
By definition this is intended for broad consumption. Incorrect information could lead to evacuation routes being taken that make the situation worse, rather than better, potentially leading to loss of life. It is better for the information to be unavailable than for it to be maliciously incorrect. Lack of this flow could impact the evacuation, which has a broad impact. However there should be multiple mechanisms for distributing evacuation information, thus MODERATE.
Transportation Information Center Personal Information Device shelter recommendations Low Moderate Moderate
Should be wideley distributed and publicly available information. However, if in response to a query (shelter request), this should be MODERATE to avoid betraying the state of the PID user. Shelter-related information should be correct between source and destination, or inappropriate actions may be taken. Given that anyone looking for a shelter may be in some sort of extreme circumstance, the provision of this data has a significant impact.
Transportation Information Center Shelter Provider Center emergency traveler information Low High Moderate
Generally, center-originating flows destined for a TIC don't contain any personal or confidential information, and are eventually intended for some kind of public consumption. Incorrect information could lead to evacuation routes being taken that make the situation worse, rather than better, potentially leading to loss of life. It is better for the information to be unavailable than for it to be maliciously incorrect. MODERATE only because alternative mechanisms for receiving this data should be available. Could be HIGH if this is the only mechanism.
Transportation Information Center Shelter Provider Center evacuee match information Low High Moderate
By definition this is intended for broad consumption. Emergency-related data needs to be correct or safety-affecting decisions may have severe negative consequences. MODERATE only because alternative mechanisms for receiving this data should be available. Could be HIGH if this is the only mechanism.
Transportation Information Center TIC Operator TIC operations information presentation Moderate High High
Backoffice operations flows should have minimal protection from casual viewing, as otherwise imposters could gain illicit control or information that should not be generally available. Backoffice operations flows should generally be correct and available as these are the primary interface between operators and system. Backoffice operations flows should generally be correct and available as these are the primary interface between operators and system.
Transportation Information Center Travel Services Provider System travel service information request Low Moderate Moderate
This is eventually intended for public distribution. While accuracy of this data is important for decision making purposes, applications should be able to cfunction without it. Thus MODERATE generally. While accuracy of this data is important for decision making purposes, applications should be able to cfunction without it. Thus MODERATE generally.
Transportation Information Center Traveler Information Voice System voice-based traveler information Low Moderate Low
All of this is information eventually intended for public dissemination. Intercepting all of this information without going through the traditional interface would not provide a significant threat vector. Since the information in this flow will eventually provide traveler information, and travelers are likely to use this information to make travel decisions, there must be some assurance the information is correct and not tampered with. If modified, it could lead to negatively-affected travel experiences. Since the information in this flow will eventually provide traveler information, and travelers are likely to use this information to make travel decisions, it must be delivered promptly or travelers are likely to have less effective (overall) mobility. However, there are many avenues for receiving traveler information in most cases, which lowers this to LOW, typically.
Transportation Information Center Traveler Support Equipment emergency traveler information Low High Moderate
Generally, center-originating flows destined for a TIC don't contain any personal or confidential information, and are eventually intended for some kind of public consumption. Incorrect information could lead to evacuation routes being taken that make the situation worse, rather than better, potentially leading to loss of life. It is better for the information to be unavailable than for it to be maliciously incorrect. MODERATE only because alternative mechanisms for receiving this data should be available. Could be HIGH if this is the only mechanism.
Transportation Information Center Traveler Support Equipment evacuation assistance information Low High Moderate
By definition this is intended for broad consumption. Incorrect information could lead to evacuation routes being taken that make the situation worse, rather than better, potentially leading to loss of life. It is better for the information to be unavailable than for it to be maliciously incorrect. Lack of this flow could impact the evacuation, which has a broad impact. However there should be multiple mechanisms for distributing evacuation information, thus MODERATE.
Transportation Information Center Traveler Support Equipment shelter recommendations Low Moderate Moderate
Should be wideley distributed and publicly available information. However, if in response to a query (shelter request), this should be MODERATE to avoid betraying the state of the PID user. Shelter-related information should be correct between source and destination, or inappropriate actions may be taken. Given that anyone looking for a shelter may be in some sort of extreme circumstance, the provision of this data has a significant impact.
Travel Services Provider System Transportation Information Center travel service information Low Moderate Moderate
Generally, center-originating flows destined for a TIC don't contain any personal or confidential information, and are eventually intended for some kind of public consumption. While accuracy of this data is important for decision making purposes, applications should be able to cfunction without it. Thus MODERATE generally. While accuracy of this data is important for decision making purposes, applications should be able to cfunction without it. Thus MODERATE generally.
Traveler Personal Information Device traveler input Not Applicable Moderate Low
This data is informing the vehicle of operational information that is relevant to the operation of the vehicle. It should not contain anything sensitive, and does not matter if another person can observe it. While public, information must be correct or travelers may make incorrect decisions with regard to their travel plans. Information is available through other means, though depending on the location this might not always be the case, in which case this would be MODERATE.
Traveler Traveler Support Equipment traveler input Not Applicable Moderate Low
Publicly available information, while not directly observable, is intended for widespread distribution While public, information must be correct or travelers may make incorrect decisions with regard to their travel plans. Information is available through other means, though depending on the location this might not always be the case, in which case this would be MODERATE.
Traveler Information Voice System Transportation Information Center voice-based traveler request Low Moderate Low
All of this is information eventually intended for public dissemination. Intercepting all of this information without going through the traditional interface would not provide a significant threat vector. Since the information in this flow will eventually provide traveler information, and travelers are likely to use this information to make travel decisions, there must be some assurance the information is correct and not tampered with. If modified, it could lead to negatively-affected travel experiences. Since the information in this flow will eventually provide traveler information, and travelers are likely to use this information to make travel decisions, it must be delivered promptly or travelers are likely to have less effective (overall) mobility. However, there are many avenues for receiving traveler information in most cases, which lowers this to LOW, typically.
Traveler Support Equipment Transportation Information Center emergency traveler information request Moderate High Moderate
While this does not contain any identifiers, it does contain a location and implication that the occupant of the vehicle is interested in emergency/evacuation information. While not definitive, any hint of the state of the occupant should be viewable only by the intended recipient. Emergency information request, if corrupted or not available, would result in either no response data or incorrect response data, which will have a level of impact related to the actual state of emergency: anwhere from nothing to severe. Consider the worst case, so make this HIGH, but accept alternative mechanisms for distribution of emergency data and wireless constraints to limit availability to MODERATE. Emergency information request, if corrupted or not available, would result in either no response data or incorrect response data, which will have a level of impact related to the actual state of emergency: anwhere from nothing to severe. Consider the worst case, so make this HIGH, but accept alternative mechanisms for distribution of emergency data and wireless constraints to limit availability to MODERATE.
Traveler Support Equipment Transportation Information Center evacuation assistance request Moderate Moderate Moderate
Contains a traveler identity and location, which if disclosed to a hostile individual would expose the traveler to harm. A request for evacuation must be correct and delivered in timely fashion, or the traveler won't get any assistance. Depending on the locale and number of travelers likely to be impacted, this might be HIGH. A request for evacuation must be correct and delivered in timely fashion, or the traveler won't get any assistance. Depending on the locale and number of travelers likely to be impacted, this might be HIGH.
Traveler Support Equipment Transportation Information Center shelter request Moderate Moderate Moderate
Includes vehicle location and a request for shelter, which implies the vehicle has need of such a shelter. This information could be used by an attacker against the vehicle and vehicle occupants. Request needs to be correct, or the wrong data may be sent. Interface needs to be available or users will find other sources that are reliable.
Traveler Support Equipment Transportation Information Center traveler sourced updates Moderate Moderate Low
This is likely to include the traveler location and may include traveler identity as well. This PII could be used by an attacker to the detriment of the traveler. Quality of social media inputs may be highly variable, but no publicly distributable data should be exchanged without some protection over its transmission. While a widespread and widely used dissemination channel, social media tends to be cluttered with lots of other information, so it is not a primary dissemination channel for this information.
Traveler Support Equipment Traveler traveler interface updates Not Applicable Moderate Moderate
Publicly available information, while not directly observable, is intended for widespread distribution Should be accurate as the Traveler will be relying on this information for routing and related choices. Lack of accuracy will result in lack of confidence from the traveler as well as an unsatisfactory trip, leading to a negative feedback spiral. Users expect their devices to work. If information is not presented to the operator, the relevant applications simply won't be used.
Weather Service System Transportation Information Center weather information Low Moderate Moderate
WYO believes this should be LOW or MODERATE depending on the application. While there are many sources of weather information, some guarantee of correctness is justifiable to keep confidence in provided service. There should be other sources of this data. It does need to be reliable however; weather can change quickly, and depending on the destination and its operational strategies, timely response may be important.

Standards

The following table lists the standards associated with physical objects in this service package. For standards related to interfaces, see the specific information flow triple pages. These pages can be accessed directly from the SVG diagram(s) located on the Physical tab, by clicking on each information flow line on the diagram.

NameTitlePhysical Object
ISO 24100 Probe Vehicle Data Protection Intelligent transport systems -- Basic principles for personal data protection in probe vehicle information services Traffic Management Center
Transit Management Center
Transportation Information Center
SAE J3361 Antenna requirements V2X Antenna Coverage and Test Requirements for US FHWA Class 1 and Class 3-13 Class Vehicles Light Vehicle OBE
SAE J5001 OBU Standard Onboard Unit Standard for Connected Vehicles Light Vehicle OBE




System Requirements

No System Requirements