Parent Service Package: MC06
< < MC06.1 : MC06.2 : MC07.1 > >

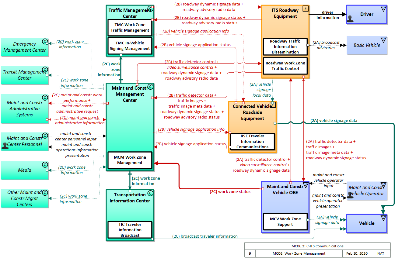
MC06.2: C-ITS Communications Implementation

C-ITS communications is used to provide specific work zone-related information to vehicles approaching the work zone.

Relevant Regions:

Enterprise

Development Stage Roles and Relationships

Installation Stage Roles and Relationships

Operations and Maintenance Stage Roles and Relationships
(hide)

Source Destination Role/Relationship
Basic Vehicle MaintainerBasic Vehicle Maintains
Basic Vehicle ManagerBasic Vehicle Manages
Basic Vehicle ManagerDriver System Usage Agreement
Basic Vehicle OwnerBasic Vehicle Maintainer System Maintenance Agreement
Basic Vehicle OwnerBasic Vehicle Manager Operations Agreement
Basic Vehicle SupplierBasic Vehicle Owner Warranty
Connected Vehicle Roadside Equipment MaintainerConnected Vehicle Roadside Equipment Maintains
Connected Vehicle Roadside Equipment ManagerConnected Vehicle Roadside Equipment Manages
Connected Vehicle Roadside Equipment ManagerConnected Vehicle Roadside Equipment Operator System Usage Agreement
Connected Vehicle Roadside Equipment OperatorConnected Vehicle Roadside Equipment Operates
Connected Vehicle Roadside Equipment OwnerConnected Vehicle Roadside Equipment Maintainer System Maintenance Agreement
Connected Vehicle Roadside Equipment OwnerConnected Vehicle Roadside Equipment Manager Operations Agreement
Connected Vehicle Roadside Equipment OwnerDriver Application Usage Agreement
Connected Vehicle Roadside Equipment OwnerMaint and Constr Center Personnel Application Usage Agreement
Connected Vehicle Roadside Equipment OwnerMaint and Constr Management Center Maintainer Maintenance Data Exchange Agreement
Connected Vehicle Roadside Equipment OwnerMaint and Constr Management Center Owner Information Exchange Agreement
Connected Vehicle Roadside Equipment OwnerMaint and Constr Management Center User Service Usage Agreement
Connected Vehicle Roadside Equipment OwnerTraffic Management Center Maintainer Maintenance Data Exchange Agreement
Connected Vehicle Roadside Equipment OwnerTraffic Management Center Owner Information Exchange Agreement
Connected Vehicle Roadside Equipment OwnerTraffic Management Center User Service Usage Agreement
Connected Vehicle Roadside Equipment OwnerTraffic Operations Personnel Application Usage Agreement
Connected Vehicle Roadside Equipment OwnerVehicle Maintainer Maintenance Data Exchange Agreement
Connected Vehicle Roadside Equipment OwnerVehicle Owner Expectation of Information Provision
Connected Vehicle Roadside Equipment OwnerVehicle User Service Usage Agreement
Connected Vehicle Roadside Equipment SupplierConnected Vehicle Roadside Equipment Owner Warranty
DriverBasic Vehicle Operates
DriverVehicle Operates
Emergency Management Center MaintainerEmergency Management Center Maintains
Emergency Management Center ManagerEmergency Management Center Manages
Emergency Management Center ManagerEmergency Personnel System Usage Agreement
Emergency Management Center OwnerEmergency Management Center Maintainer System Maintenance Agreement
Emergency Management Center OwnerEmergency Management Center Manager Operations Agreement
Emergency Management Center SupplierEmergency Management Center Owner Warranty
Emergency PersonnelEmergency Management Center Operates
ITS Roadway Equipment MaintainerITS Roadway Equipment Maintains
ITS Roadway Equipment ManagerITS Roadway Equipment Manages
ITS Roadway Equipment ManagerMaint and Constr Field Personnel System Usage Agreement
ITS Roadway Equipment OwnerBasic Vehicle Maintainer Maintenance Data Exchange Agreement
ITS Roadway Equipment OwnerBasic Vehicle Owner Expectation of Information Provision
ITS Roadway Equipment OwnerBasic Vehicle User Service Usage Agreement
ITS Roadway Equipment OwnerConnected Vehicle Roadside Equipment Maintainer Maintenance Data Exchange Agreement
ITS Roadway Equipment OwnerConnected Vehicle Roadside Equipment Operator Application Usage Agreement
ITS Roadway Equipment OwnerConnected Vehicle Roadside Equipment Owner Information Exchange and Action Agreement
ITS Roadway Equipment OwnerConnected Vehicle Roadside Equipment User Service Usage Agreement
ITS Roadway Equipment OwnerDriver Application Usage Agreement
ITS Roadway Equipment OwnerITS Roadway Equipment Maintainer System Maintenance Agreement
ITS Roadway Equipment OwnerITS Roadway Equipment Manager Operations Agreement
ITS Roadway Equipment OwnerMaint and Constr Center Personnel Application Usage Agreement
ITS Roadway Equipment OwnerMaint and Constr Management Center Maintainer Maintenance Data Exchange Agreement
ITS Roadway Equipment OwnerMaint and Constr Management Center Owner Information Exchange Agreement
ITS Roadway Equipment OwnerMaint and Constr Management Center User Service Usage Agreement
ITS Roadway Equipment OwnerMaint and Constr Vehicle OBE Maintainer Maintenance Data Exchange Agreement
ITS Roadway Equipment OwnerMaint and Constr Vehicle OBE Owner Expectation of Information Provision
ITS Roadway Equipment OwnerMaint and Constr Vehicle OBE User Service Usage Agreement
ITS Roadway Equipment OwnerMaint and Constr Vehicle Operator Application Usage Agreement
ITS Roadway Equipment OwnerTraffic Management Center Maintainer Maintenance Data Exchange Agreement
ITS Roadway Equipment OwnerTraffic Management Center Owner Information Exchange Agreement
ITS Roadway Equipment OwnerTraffic Management Center User Service Usage Agreement
ITS Roadway Equipment OwnerTraffic Operations Personnel Application Usage Agreement
ITS Roadway Equipment SupplierITS Roadway Equipment Owner Warranty
Maint and Constr Administrative Systems MaintainerMaint and Constr Administrative Systems Maintains
Maint and Constr Administrative Systems ManagerMaint and Constr Administrative Systems Manages
Maint and Constr Administrative Systems ManagerMaint and Constr Administrative Systems Operator System Usage Agreement
Maint and Constr Administrative Systems OperatorMaint and Constr Administrative Systems Operates
Maint and Constr Administrative Systems OwnerMaint and Constr Administrative Systems Maintainer System Maintenance Agreement
Maint and Constr Administrative Systems OwnerMaint and Constr Administrative Systems Manager Operations Agreement
Maint and Constr Administrative Systems OwnerMaint and Constr Center Personnel Application Usage Agreement
Maint and Constr Administrative Systems OwnerMaint and Constr Management Center Maintainer Maintenance Data Exchange Agreement
Maint and Constr Administrative Systems OwnerMaint and Constr Management Center Owner Information Exchange Agreement
Maint and Constr Administrative Systems OwnerMaint and Constr Management Center User Service Usage Agreement
Maint and Constr Administrative Systems SupplierMaint and Constr Administrative Systems Owner Warranty
Maint and Constr Center PersonnelMaint and Constr Management Center Operates
Maint and Constr Field PersonnelITS Roadway Equipment Operates
Maint and Constr Management Center MaintainerMaint and Constr Management Center Maintains
Maint and Constr Management Center ManagerMaint and Constr Center Personnel System Usage Agreement
Maint and Constr Management Center ManagerMaint and Constr Management Center Manages
Maint and Constr Management Center OwnerConnected Vehicle Roadside Equipment Maintainer Maintenance Data Exchange Agreement
Maint and Constr Management Center OwnerConnected Vehicle Roadside Equipment Operator Application Usage Agreement
Maint and Constr Management Center OwnerConnected Vehicle Roadside Equipment Owner Information Exchange Agreement
Maint and Constr Management Center OwnerConnected Vehicle Roadside Equipment User Service Usage Agreement
Maint and Constr Management Center OwnerEmergency Management Center Maintainer Maintenance Data Exchange Agreement
Maint and Constr Management Center OwnerEmergency Management Center Owner Information Provision Agreement
Maint and Constr Management Center OwnerEmergency Management Center User Service Usage Agreement
Maint and Constr Management Center OwnerEmergency Personnel Application Usage Agreement
Maint and Constr Management Center OwnerITS Roadway Equipment Maintainer Maintenance Data Exchange Agreement
Maint and Constr Management Center OwnerITS Roadway Equipment Owner Information Exchange Agreement
Maint and Constr Management Center OwnerITS Roadway Equipment User Service Usage Agreement
Maint and Constr Management Center OwnerMaint and Constr Administrative Systems Maintainer Maintenance Data Exchange Agreement
Maint and Constr Management Center OwnerMaint and Constr Administrative Systems Operator Application Usage Agreement
Maint and Constr Management Center OwnerMaint and Constr Administrative Systems Owner Information Exchange Agreement
Maint and Constr Management Center OwnerMaint and Constr Administrative Systems User Service Usage Agreement
Maint and Constr Management Center OwnerMaint and Constr Field Personnel Application Usage Agreement
Maint and Constr Management Center OwnerMaint and Constr Management Center Maintainer System Maintenance Agreement
Maint and Constr Management Center OwnerMaint and Constr Management Center Manager Operations Agreement
Maint and Constr Management Center OwnerMedia Maintainer Maintenance Data Exchange Agreement
Maint and Constr Management Center OwnerMedia Operator Application Usage Agreement
Maint and Constr Management Center OwnerMedia Owner Information Provision Agreement
Maint and Constr Management Center OwnerMedia User Service Usage Agreement
Maint and Constr Management Center OwnerOther Maint and Constr Mgmt Centers Maintainer Maintenance Data Exchange Agreement
Maint and Constr Management Center OwnerOther Maint and Constr Mgmt Centers Operator Application Usage Agreement
Maint and Constr Management Center OwnerOther Maint and Constr Mgmt Centers Owner Information Exchange Agreement
Maint and Constr Management Center OwnerOther Maint and Constr Mgmt Centers User Service Usage Agreement
Maint and Constr Management Center OwnerTIC Operator Application Usage Agreement
Maint and Constr Management Center OwnerTraffic Management Center Maintainer Maintenance Data Exchange Agreement
Maint and Constr Management Center OwnerTraffic Management Center Owner Information Provision Agreement
Maint and Constr Management Center OwnerTraffic Management Center User Service Usage Agreement
Maint and Constr Management Center OwnerTraffic Operations Personnel Application Usage Agreement
Maint and Constr Management Center OwnerTransit Management Center Maintainer Maintenance Data Exchange Agreement
Maint and Constr Management Center OwnerTransit Management Center Owner Information Provision Agreement
Maint and Constr Management Center OwnerTransit Management Center User Service Usage Agreement
Maint and Constr Management Center OwnerTransit Operations Personnel Application Usage Agreement
Maint and Constr Management Center OwnerTransportation Information Center Maintainer Maintenance Data Exchange Agreement
Maint and Constr Management Center OwnerTransportation Information Center Owner Information Provision Agreement
Maint and Constr Management Center OwnerTransportation Information Center User Service Usage Agreement
Maint and Constr Management Center SupplierMaint and Constr Management Center Owner Warranty
Maint and Constr Vehicle OBE MaintainerMaint and Constr Vehicle OBE Maintains
Maint and Constr Vehicle OBE ManagerMaint and Constr Vehicle OBE Manages
Maint and Constr Vehicle OBE ManagerMaint and Constr Vehicle Operator System Usage Agreement
Maint and Constr Vehicle OBE OwnerDriver Application Usage Agreement
Maint and Constr Vehicle OBE OwnerDriver Vehicle Operating Agreement
Maint and Constr Vehicle OBE OwnerITS Roadway Equipment Maintainer Maintenance Data Exchange Agreement
Maint and Constr Vehicle OBE OwnerITS Roadway Equipment Owner Expectation of Data Provision
Maint and Constr Vehicle OBE OwnerITS Roadway Equipment User Service Usage Agreement
Maint and Constr Vehicle OBE OwnerMaint and Constr Center Personnel Application Usage Agreement
Maint and Constr Vehicle OBE OwnerMaint and Constr Field Personnel Application Usage Agreement
Maint and Constr Vehicle OBE OwnerMaint and Constr Management Center Maintainer Maintenance Data Exchange Agreement
Maint and Constr Vehicle OBE OwnerMaint and Constr Management Center Owner Information Provision Agreement
Maint and Constr Vehicle OBE OwnerMaint and Constr Management Center User Service Usage Agreement
Maint and Constr Vehicle OBE OwnerMaint and Constr Vehicle OBE Maintainer System Maintenance Agreement
Maint and Constr Vehicle OBE OwnerMaint and Constr Vehicle OBE Manager Operations Agreement
Maint and Constr Vehicle OBE OwnerVehicle Maintainer Maintenance Data Exchange Agreement
Maint and Constr Vehicle OBE OwnerVehicle Owner Expectation of Data Provision
Maint and Constr Vehicle OBE OwnerVehicle User Service Usage Agreement
Maint and Constr Vehicle OBE SupplierMaint and Constr Vehicle OBE Owner Warranty
Maint and Constr Vehicle OperatorMaint and Constr Vehicle OBE Operates
Media MaintainerMedia Maintains
Media ManagerMedia Manages
Media ManagerMedia Operator System Usage Agreement
Media OperatorMedia Operates
Media OwnerMedia Maintainer System Maintenance Agreement
Media OwnerMedia Manager Operations Agreement
Media SupplierMedia Owner Warranty
Other Maint and Constr Mgmt Centers MaintainerOther Maint and Constr Mgmt Centers Maintains
Other Maint and Constr Mgmt Centers ManagerOther Maint and Constr Mgmt Centers Manages
Other Maint and Constr Mgmt Centers ManagerOther Maint and Constr Mgmt Centers Operator System Usage Agreement
Other Maint and Constr Mgmt Centers OperatorOther Maint and Constr Mgmt Centers Operates
Other Maint and Constr Mgmt Centers OwnerMaint and Constr Center Personnel Application Usage Agreement
Other Maint and Constr Mgmt Centers OwnerMaint and Constr Management Center Maintainer Maintenance Data Exchange Agreement
Other Maint and Constr Mgmt Centers OwnerMaint and Constr Management Center Owner Information Exchange Agreement
Other Maint and Constr Mgmt Centers OwnerMaint and Constr Management Center User Service Usage Agreement
Other Maint and Constr Mgmt Centers OwnerOther Maint and Constr Mgmt Centers Maintainer System Maintenance Agreement
Other Maint and Constr Mgmt Centers OwnerOther Maint and Constr Mgmt Centers Manager Operations Agreement
Other Maint and Constr Mgmt Centers SupplierOther Maint and Constr Mgmt Centers Owner Warranty
TIC OperatorTransportation Information Center Operates
Traffic Management Center MaintainerTraffic Management Center Maintains
Traffic Management Center ManagerTraffic Management Center Manages
Traffic Management Center ManagerTraffic Operations Personnel System Usage Agreement
Traffic Management Center OwnerConnected Vehicle Roadside Equipment Maintainer Maintenance Data Exchange Agreement
Traffic Management Center OwnerConnected Vehicle Roadside Equipment Operator Application Usage Agreement
Traffic Management Center OwnerConnected Vehicle Roadside Equipment Owner Information Exchange Agreement
Traffic Management Center OwnerConnected Vehicle Roadside Equipment User Service Usage Agreement
Traffic Management Center OwnerITS Roadway Equipment Maintainer Maintenance Data Exchange Agreement
Traffic Management Center OwnerITS Roadway Equipment Owner Information Exchange Agreement
Traffic Management Center OwnerITS Roadway Equipment User Service Usage Agreement
Traffic Management Center OwnerMaint and Constr Field Personnel Application Usage Agreement
Traffic Management Center OwnerTraffic Management Center Maintainer System Maintenance Agreement
Traffic Management Center OwnerTraffic Management Center Manager Operations Agreement
Traffic Management Center SupplierTraffic Management Center Owner Warranty
Traffic Operations PersonnelTraffic Management Center Operates
Transit Management Center MaintainerTransit Management Center Maintains
Transit Management Center ManagerTransit Management Center Manages
Transit Management Center ManagerTransit Operations Personnel System Usage Agreement
Transit Management Center OwnerTransit Management Center Maintainer System Maintenance Agreement
Transit Management Center OwnerTransit Management Center Manager Operations Agreement
Transit Management Center SupplierTransit Management Center Owner Warranty
Transit Operations PersonnelTransit Management Center Operates
Transportation Information Center MaintainerTransportation Information Center Maintains
Transportation Information Center ManagerTIC Operator System Usage Agreement
Transportation Information Center ManagerTransportation Information Center Manages
Transportation Information Center OwnerDriver Application Usage Agreement
Transportation Information Center OwnerTransportation Information Center Maintainer System Maintenance Agreement
Transportation Information Center OwnerTransportation Information Center Manager Operations Agreement
Transportation Information Center OwnerVehicle Maintainer Maintenance Data Exchange Agreement
Transportation Information Center OwnerVehicle Owner Information Provision Agreement
Transportation Information Center OwnerVehicle User Service Usage Agreement
Transportation Information Center SupplierTransportation Information Center Owner Warranty
Vehicle MaintainerVehicle Maintains
Vehicle ManagerDriver System Usage Agreement
Vehicle ManagerVehicle Manages
Vehicle OwnerVehicle Maintainer System Maintenance Agreement
Vehicle OwnerVehicle Manager Operations Agreement
Vehicle SupplierVehicle Owner Warranty

Functional

This service package includes the following Functional View PSpecs:

Physical Object Functional Object PSpec Number PSpec Name
Connected Vehicle Roadside Equipment RSE Traveler Information Communications 1.1.1.6 Collect Vehicle Roadside Safety Data
1.1.2.6 Process Collected Vehicle Safety Data
1.2.7.4 Process In-vehicle Signage Data
1.2.7.7 Process Vehicle Safety and Environmental Data for Output
1.5.10 Collect Vehicle Emissions Messages
2.8.4.6 Exchange Border Clearance Roadside Information
6.7.3.3 Provide Short Range Traveler Information
9.2.3.8 Collect Connected Vehicle Field Equipment Status
9.3.3.5 Manage Speeds at Roadside
ITS Roadway Equipment Roadway Traffic Information Dissemination 1.2.7.1 Process Indicator Output Data for Roads
1.2.7.2 Monitor Roadside Equipment Operation
1.2.7.5 Process Indicator Output Data for Freeways
1.2.7.8 Provide Device Interface to Other Roadway Devices
1.2.7.9 Process Roadway Information Data
Roadway Work Zone Traffic Control 1.2.7.1 Process Indicator Output Data for Roads
1.2.7.10.1 Control Barrier Systems
1.2.7.9 Process Roadway Information Data
1.3.1.3 Process Traffic Images
9.3.4.2 Provide Work Zone Intrusion Alert
Maint and Constr Management Center MCM Work Zone Management 9.1.7 Process Road Network Information
9.2.1 Schedule M&C Activities
9.2.2 Status Current M&C Activities and Transportation Infrastructure
9.2.3.5 Collect Roadside Equipment Status
9.2.5 Provide M&C Center Personnel Interface for Maint
9.3.1.1 Operate Work Zone Devices
9.3.2.2 Collect Work Zone Data
9.3.2.3 Generate Work Zone Information for Distribution
Maint and Constr Vehicle OBE MCV Work Zone Support 9.3.1.2 Operate WZ Devices On-Board
9.3.2.1 Status Work Zone Activity
9.3.4.4 Provide On-Board Work Zone Intrusion Alert
Traffic Management Center TMC In-Vehicle Signing Management 1.2.4.3 Output In-vehicle Signage Data
1.2.4.4 Output Roadway Information Data
1.2.8 Collect Traffic Field Equipment Fault Data
1.3.2.1 Store Possible Incident Data
1.5.13 Manage Emissions-Based Control Zone
TMC Work Zone Traffic Management 1.2.4.3 Output In-vehicle Signage Data
1.2.4.4 Output Roadway Information Data
1.2.8 Collect Traffic Field Equipment Fault Data
1.3.2.1 Store Possible Incident Data
1.3.2.2 Review and Classify Possible Incidents
Transportation Information Center TIC Traveler Information Broadcast 6.2.2 Collect Traffic Data
6.5.1 Provide Broadcast Data Interface
6.5.7 Provide Operator Interface for Traveler Information Parameters

Physical

The physical diagram can be viewed in SVG or PNG format and the current format is SVG.
SVG Diagram
PNG Diagram


Display Legend in SVG or PNG

Includes Physical Objects:

Physical Object Class Description
Basic Vehicle Vehicle 'Basic Vehicle' represents a complete operating vehicle. It includes the vehicle platform that interfaces with and hosts ITS electronics and all of the driver convenience and entertainment systems, and other non-ITS electronics on-board the vehicle. Interfaces represent both internal on-board interfaces between ITS equipment and other vehicle systems and other passive and active external interfaces or views of the vehicle that support vehicle/traffic monitoring and management. External interfaces may also represent equipment that is carried into the vehicle (e.g., a smartphone that is brought into the vehicle). Internal interfaces are often implemented through a vehicle databus, which is also included in this object. Note that 'Vehicle' represents the general functions and interfaces that are associated with personal automobiles as well as commercial vehicles, emergency vehicles, transit vehicles, and other specialized vehicles.
Connected Vehicle Roadside Equipment Field 'Connected Vehicle Roadside Equipment' (CV RSE) represents the Connected Vehicle roadside devices (i.e., Roadside Units (RSUs)) equipped with short range wireless (SRW) communications technology, as well as any other supporting equipment that leverage the RSU and are not described by other objects (e.g., a local roadside processor). CVRSE are used to send messages to, and receive messages from, nearby vehicles and personal devices equipped with compatible communications technology. Communications with adjacent field equipment and back office centers that monitor and control the RSE are also supported. This device operates from a fixed position and may be permanently deployed or a portable device that is located temporarily in the vicinity of a traffic incident, road construction, or a special event. It includes a processor, data storage, and communications capabilities that support secure communications with passing vehicles, other field equipment, and centers.
Driver Vehicle The 'Driver' represents the person that operates a vehicle on the roadway. Included are operators of private, transit, commercial, and emergency vehicles where the interactions are not particular to the type of vehicle (e.g., interactions supporting vehicle safety applications). The Driver originates driver requests and receives driver information that reflects the interactions which might be useful to all drivers, regardless of vehicle classification. Information and interactions which are unique to drivers of a specific vehicle type (e.g., fleet interactions with transit, commercial, or emergency vehicle drivers) are covered by separate objects.
Emergency Management Center Center The 'Emergency Management Center' represents systems that support incident management, disaster response and evacuation, security monitoring, and other security and public safety-oriented ITS applications. It includes the functions associated with fixed and mobile public safety communications centers including public safety call taker and dispatch centers operated by police (including transit police), fire, and emergency medical services. It includes the functions associated with Emergency Operations Centers that are activated at local, regional, state, and federal levels for emergencies and the portable and transportable systems that support Incident Command System operations at an incident. This Center also represents systems associated with towing and recovery, freeway service patrols, HAZMAT response teams, and mayday service providers. It manages sensor and surveillance equipment used to enhance transportation security of the roadway infrastructure (including bridges, tunnels, interchanges, and other key roadway segments) and the public transportation system (including transit vehicles, public areas such as transit stops and stations, facilities such as transit yards, and transit infrastructure such as rail, bridges, tunnels, or bus guideways). It provides security/surveillance services to improve traveler security in public areas not a part of the public transportation system. It monitors alerts, advisories, and other threat information and prepares for and responds to identified emergencies. It coordinates emergency response involving multiple agencies with peer centers. It stores, coordinates, and utilizes emergency response and evacuation plans to facilitate this coordinated response. Emergency situation information including damage assessments, response status, evacuation information, and resource information are shared The Emergency Management Center also provides a focal point for coordination of the emergency and evacuation information that is provided to the traveling public, including wide-area alerts when immediate public notification is warranted. It tracks and manages emergency vehicle fleets using real-time road network status and routing information from the other centers to aid in selecting the emergency vehicle(s) and routes, and works with other relevant centers to tailor traffic control to support emergency vehicle ingress and egress, implementation of special traffic restrictions and closures, evacuation traffic control plans, and other special strategies that adapt the transportation system to better meet the unique demands of an emergency.
ITS Roadway Equipment Field 'ITS Roadway Equipment' represents the ITS equipment that is distributed on and along the roadway that monitors and controls traffic and monitors and manages the roadway. This physical object includes traffic detectors, environmental sensors, traffic signals, highway advisory radios, dynamic message signs, CCTV cameras and video image processing systems, grade crossing warning systems, and ramp metering systems. Lane management systems and barrier systems that control access to transportation infrastructure such as roadways, bridges and tunnels are also included. This object also provides environmental monitoring including sensors that measure road conditions, surface weather, and vehicle emissions. Work zone systems including work zone surveillance, traffic control, driver warning, and work crew safety systems are also included.
Maint and Constr Administrative Systems Center 'Maint and Constr Administrative Systems' represents the various administrative systems that support the operation of ITS systems for maintenance and construction operations. The interfaces to this object support general administrative data interchanges between ITS and non-ITS systems. This includes: interfaces to purchasing for equipment and consumables resupply, interfaces to human resources that manage training and special certification for field crews and other personnel, and interfaces to contract administration functions that administer and monitor the work performance for maintenance and construction contracts.
Maint and Constr Center Personnel Center The people that directly interface with a Maintenance and Construction Management Center. These personnel interact with fleet dispatch and management systems, road maintenance systems, incident management systems, work plan scheduling systems, and work zone management systems. They provide operator data and command inputs to direct system operations to varying degrees depending on the type of system and the deployment scenario.
Maint and Constr Management Center Center The 'Maint and Constr Management Center' monitors and manages roadway infrastructure construction and maintenance activities. Representing both public agencies and private contractors that provide these functions, this physical object manages fleets of maintenance, construction, or special service vehicles (e.g., snow and ice control equipment). The physical object receives a wide range of status information from these vehicles and performs vehicle dispatch, routing, and resource management for the vehicle fleets and associated equipment. The physical object participates in incident response by deploying maintenance and construction resources to an incident scene, in coordination with other center physical objects. The physical object manages equipment at the roadside, including environmental sensors and automated systems that monitor and mitigate adverse road and surface weather conditions. It manages the repair and maintenance of both non-ITS and ITS equipment including the traffic controllers, detectors, dynamic message signs, signals, and other equipment associated with the roadway infrastructure. Weather information is collected and fused with other data sources and used to support advanced decision support systems. The physical object remotely monitors and manages ITS capabilities in work zones, gathering, storing, and disseminating work zone information to other systems. It manages traffic in the vicinity of the work zone and advises drivers of work zone status (either directly at the roadside or through an interface with the Transportation Information Center or Traffic Management Center physical objects.) Construction and maintenance activities are tracked and coordinated with other systems, improving the quality and accuracy of information available regarding closures and other roadway construction and maintenance activities.
Maint and Constr Vehicle OBE Vehicle The 'Maint and Constr Vehicle OBE' resides in a maintenance, construction, or other specialized service vehicle or equipment and provides the processing, storage, and communications functions necessary to support highway maintenance and construction. All types of maintenance and construction vehicles are covered, including heavy equipment, supervisory vehicles, unmanned remote controlled field maintenance robots, and sensory platforms that may be wheeled or low altitude aerial vehicles (e.g. drones, balloons). The MCV OBE provides two-way communications between drivers/operators and dispatchers and maintains and communicates current location and status information. A wide range of operational status is monitored, measured, and made available, depending on the specific type of vehicle or equipment. A snow plow for example, would monitor whether the plow is up or down and material usage information. The Maint and Constr Vehicle OBE may also contain capabilities to monitor vehicle systems to support maintenance of the vehicle itself. A separate 'Vehicle OBE' physical object supports the general vehicle safety and driver information capabilities that apply to all vehicles, including maintenance and construction vehicles. The Maint and Constr Vehicle OBE supplements these general capabilities with capabilities that are specific to maintenance and construction vehicles.
Maint and Constr Vehicle Operator Vehicle The operator of maintenance, construction, or other specialized service vehicles or equipment. Represents the maintenance and construction vehicle operators. The operator provides input specific to maintenance and construction vehicle operations, including the status of maintenance actions. Information provided to the operator includes dispatch requests and maintenance and construction actions to be performed.
Media Center 'Media' represents the information systems that provide traffic reports, travel conditions, and other transportation-related news services to the traveling public through radio, TV, and other media. Traffic and travel advisory information that are collected by ITS are provided to this object. It is also a source for traffic flow information, incident and special event information, and other events that may have implications for the transportation system.
Other Maint and Constr Mgmt Centers Center Representing another Maintenance and Construction Management Center, 'Other Maint and Constr Mgmt Centers' is intended to provide a source and destination for ITS information flows between maintenance and construction management functions. It enables maintenance and construction operations to be coordinated across jurisdictions or between public and private sectors.
Traffic Management Center Center The 'Traffic Management Center' monitors and controls traffic and the road network. It represents centers that manage a broad range of transportation facilities including freeway systems, rural and suburban highway systems, and urban and suburban traffic control systems. It communicates with ITS Roadway Equipment and Connected Vehicle Roadside Equipment (RSE) to monitor and manage traffic flow and monitor the condition of the roadway, surrounding environmental conditions, and field equipment status. It manages traffic and transportation resources to support allied agencies in responding to, and recovering from, incidents ranging from minor traffic incidents through major disasters.
Transit Management Center Center The 'Transit Management Center' manages transit vehicle fleets and coordinates with other modes and transportation services. It provides operations, maintenance, customer information, planning and management functions for the transit property. It spans distinct central dispatch and garage management systems and supports the spectrum of fixed route, flexible route, paratransit services, transit rail, and bus rapid transit (BRT) service. The physical object's interfaces support communication between transit departments and with other operating entities such as emergency response services and traffic management systems.
Transportation Information Center Center The 'Transportation Information Center' collects, processes, stores, and disseminates transportation information to system operators and the traveling public. The physical object can play several different roles in an integrated ITS. In one role, the TIC provides a data collection, fusing, and repackaging function, collecting information from transportation system operators and redistributing this information to other system operators in the region and other TICs. In this information redistribution role, the TIC provides a bridge between the various transportation systems that produce the information and the other TICs and their subscribers that use the information. The second role of a TIC is focused on delivery of traveler information to subscribers and the public at large. Information provided includes basic advisories, traffic and road conditions, transit schedule information, yellow pages information, ride matching information, and parking information. The TIC is commonly implemented as a website or a web-based application service, but it represents any traveler information distribution service.
Vehicle Vehicle This 'Vehicle' physical object is used to model core capabilities that are common to more than one type of Vehicle. It provides the vehicle-based general sensory, processing, storage, and communications functions that support efficient, safe, and convenient travel. Many of these capabilities (e.g., see the Vehicle Safety service packages) apply to all vehicle types including personal vehicles (including motorcycles), commercial vehicles, emergency vehicles, transit vehicles, and maintenance vehicles. From this perspective, the Vehicle includes the common interfaces and functions that apply to all motorized vehicles. The radio(s) supporting V2V and V2I communications are a key component of the Vehicle. Both one-way and two-way communications options support a spectrum of information services from basic broadcast to advanced personalized information services. Advanced sensors, processors, enhanced driver interfaces, and actuators complement the driver information services so that, in addition to making informed mode and route selections, the driver travels these routes in a safer and more consistent manner. This physical object supports all six levels of driving automation as defined in SAE J3016. Initial collision avoidance functions provide 'vigilant co-pilot' driver warning capabilities. More advanced functions assume limited control of the vehicle to maintain lane position and safe headways. In the most advanced implementations, this Physical Object supports full automation of all aspects of the driving task, aided by communications with other vehicles in the vicinity and in coordination with supporting infrastructure subsystems.

Includes Functional Objects:

Functional Object Description Physical Object
MCM Work Zone Management 'MCM Work Zone Management' remotely monitors and supports work zone activities, controlling traffic through dynamic message signs (DMS), Highway Advisory Radio (HAR), gates and barriers, and informing other groups of activity (e.g., traveler information, traffic management, other maintenance and construction centers) for better coordination management. Work zone speeds, and delays, and closures are provided to the motorist prior to the work zones. This application provides control of field equipment in all maintenance areas, including fixed and portable field equipment supporting both stationary and mobile work zones. Maint and Constr Management Center
MCV Work Zone Support 'MCV Work Zone Support' provides communications and support for local management of a work zone. It supports communications between field personnel and the managing center to keep the center appraised of current work zone status. It controls vehicle-mounted driver information systems (e.g., dynamic message signs) and uses short range communications to monitor and control other fixed or portable driver information systems in the work zone. Maint and Constr Vehicle OBE
Roadway Traffic Information Dissemination 'Roadway Traffic Information Dissemination' includes field elements that provide information to drivers, including dynamic message signs and highway advisory radios. ITS Roadway Equipment
Roadway Work Zone Traffic Control 'Roadway Work Zone Traffic Control' controls traffic in areas of the roadway where maintenance and construction activities are underway, monitoring and controlling traffic using field equipment such as CCTV cameras, dynamic messages signs, and gates/barriers. Work zone speeds and delays are provided to the motorist prior to the work zones. ITS Roadway Equipment
RSE Traveler Information Communications 'RSE Traveler Information Communications' includes field elements that distribute information to vehicles for in-vehicle display. The information may be provided by a center (e.g., variable information on traffic and road conditions in the vicinity of the field equipment) or it may be determined and output locally (e.g., static sign information and signal phase and timing information). This includes the interface to the center or field equipment that controls the information distribution and the short range communications equipment that provides information to passing vehicles. Connected Vehicle Roadside Equipment
TIC Traveler Information Broadcast 'TIC Traveler Information Broadcast' disseminates traveler information including traffic and road conditions, incident information, maintenance and construction information, event information, transit information, parking information, and weather information. The same information is broadcast to all equipped traveler interface systems and vehicles. Transportation Information Center
TMC In-Vehicle Signing Management 'TMC In-Vehicle Signing Management' controls and monitors RSEs that support in-vehicle signing. Sign information that may include static regulatory, service, and directional sign information as well as variable information such as traffic and road conditions can be provided to the RSE, which uses short range communications to send the information to in-vehicle equipment. Information that is currently being communicated to passing vehicles and the operational status of the field equipment is monitored by this application. The operational status of the field equipment is reported to operations personnel. Traffic Management Center
TMC Work Zone Traffic Management 'TMC Work Zone Traffic Management' coordinates work plans with maintenance systems so that work zones are established that have minimum traffic impact. Traffic control strategies are implemented to further mitigate traffic impacts associated with work zones that are established, providing work zone information to driver information systems such as dynamic message signs. Traffic Management Center

Includes Information Flows:

Information Flow Description
broadcast advisories General broadcast advisories that are provided over wide-area wireless communications direct to the vehicle radio. These analog advisory messages may provide similar content to ITS broadcast information flows, but include no digital data component. Existing Highway-Advisory Radio (HAR) advisory messages are a prime example of this flow.
broadcast traveler information General traveler information that contains traffic and road conditions, link travel times, incidents, advisories, restrictions, vehicle requirements, work zones, transit service information, weather information, parking information, and other related traveler information. This information is typically location-specific to the destination, includes a specification of the relevant geo-fence boundary, and time effectivity of the included information.
driver information Regulatory, warning, guidance, and other information provided to the driver to support safe and efficient vehicle operation.
maint and constr administrative information Administrative information that is provided to support maintenance and construction operations. This information includes: equipment and consumables resupply purchase request status, personnel qualifications including training and special certifications, environmental regulations and rules that may impact maintenance activities, and requests and project requirements from contract administration.
maint and constr administrative request Requests for maintenance and construction administrative information or services. Requests include: requests to purchasing for equipment and consumables resupply and requests to human resources that manage training and special certification for field crews and other personnel.
maint and constr center personnel input User input from maintenance and construction center personnel including routing information, scheduling data, dispatch instructions, device configuration and control, resource allocations, alerts, incident and emergency response plan coordination.
maint and constr operations information presentation Presentation of maintenance and construction operations information to center personnel. This information includes maintenance resource status (vehicles, equipment, and personnel), work schedule information, work status, road and weather conditions, traffic information, incident information and associated resource requests, security alerts, emergency response plans and a range of other information that supports efficient maintenance and construction operations and planning.
maint and constr vehicle operator input User input from field personnel including current maintenance and construction status information as well as on-board device control.
maint and constr vehicle operator presentation Information presented to maintenance and construction field personnel including vehicle routing and traffic information, road restrictions, environmental information, decision support information, maintenance schedules, dispatch instructions, maintenance personnel assignments, vehicle maintenance information, work zone status information, and corrective actions.
maint and constr work performance Overall project status and work performance information provided to support contract administration.
roadway advisory radio data Information used to initialize, configure, and control roadside highway advisory radio. This flow can provide message content and delivery attributes, local message store maintenance requests, control mode commands, status queries, and all other commands and associated parameters that support remote management of these systems.
roadway advisory radio status Current operating status of highway advisory radios.
roadway dynamic signage data Information used to initialize, configure, and control dynamic message signs. This flow can provide message content and delivery attributes, local message store maintenance requests, control mode commands, status queries, and all other commands and associated parameters that support remote management of these devices.
roadway dynamic signage status Current operating status of dynamic message signs.
traffic detector control Information used to configure and control traffic detector systems such as inductive loop detectors and machine vision sensors.
traffic detector data Raw and/or processed traffic detector data which allows derivation of traffic flow variables (e.g., speed, volume, and density measures) and associated information (e.g., congestion, potential incidents). This flow includes the traffic data and the operational status of the traffic detectors
traffic image meta data Meta data that describes traffic images. Traffic images (video) are in another flow.
traffic images High fidelity, real-time traffic images suitable for surveillance monitoring by the operator or for use in machine vision applications. This flow includes the images. Meta data that describes the images is contained in another flow.
vehicle signage application info In-vehicle signing application configuration data and messaging parameters. This flow provides a list of regulatory, warning, and information messages to be displayed and parameters that support scheduling and prioritizing messages to be issued to passing vehicles. This flow also supports remote control of the application so the application can be taken offline, reset, or restarted.
vehicle signage application status In-vehicle signing application status reported by the RSE. This includes current operational state and status of the RSE and a log of messages sent to passing vehicles.
vehicle signage data In-vehicle signing data that augments regulatory, warning, and informational road signs and signals. The information provided would include static sign information (e.g., stop, curve warning, guide signs, service signs, and directional signs) and dynamic information (e.g., local traffic and road conditions, restrictions, vehicle requirements, work zones, detours, closures, advisories, and warnings).
vehicle signage local data Information provided by adjacent field equipment to support in-vehicle signing of dynamic information that is currently being displayed to passing drivers. This includes the dynamic information (e.g., local traffic and road conditions, work zone information, lane restrictions, detours, closures, advisories, parking availability, etc.) and control parameters that identify the desired timing, duration, and priority of the signage data.
video surveillance control Information used to configure and control video surveillance systems.
work zone information Summary of maintenance and construction work zone activities affecting the road network including the nature of the maintenance or construction activity, location, impact to the roadway, expected time(s) and duration of impact, anticipated delays, alternate routes, and suggested speed limits. This information may be augmented with images that provide a visual indication of current work zone status and traffic impacts.
work zone status Current work zone status including current location (and future locations for moving work zones), impact to the roadway, required lane shifts, expected time(s) and duration of impact, anticipated delays, alternate routes, and suggested speed limits.

Goals and Objectives

Associated Planning Factors and Goals

Planning Factor Goal

Associated Objective Categories

Objective Category

Associated Objectives and Performance Measures

Objective Performance Measure


 
Since the mapping between objectives and service packages is not always straight-forward and often situation-dependent, these mappings should only be used as a starting point. Users should do their own analysis to identify the best service packages for their region.

Needs and Requirements

Need Functional Object Requirement

Related Sources

Document Name Version Publication Date
None


Security

In order to participate in this service package, each physical object should meet or exceed the following security levels.

Physical Object Security
Physical Object Confidentiality Integrity Availability Security Class
Basic Vehicle Not Applicable Low Low Class 1
Connected Vehicle Roadside Equipment Moderate Moderate Moderate Class 2
Emergency Management Center Low Low Moderate Class 1
ITS Roadway Equipment Moderate Moderate Moderate Class 2
Maint and Constr Administrative Systems Moderate Moderate Moderate Class 2
Maint and Constr Management Center Moderate Moderate Moderate Class 2
Maint and Constr Vehicle OBE Moderate Moderate Moderate Class 2
Media Low Low Moderate Class 1
Other Maint and Constr Mgmt Centers Low Moderate Moderate Class 1
Traffic Management Center Moderate Moderate Moderate Class 2
Transit Management Center Low Low Moderate Class 1
Transportation Information Center Low Moderate Moderate Class 1
Vehicle Low Low Moderate Class 1



In order to participate in this service package, each information flow triple should meet or exceed the following security levels.

Information Flow Security
Source Destination Information Flow Confidentiality Integrity Availability
Basis Basis Basis
Connected Vehicle Roadside Equipment Maint and Constr Management Center vehicle signage application status Moderate Moderate Low
This information could be of interest to a malicious individual who is attempting to determine the best way to accomplish a crime. As such it would be best to not make it easily accessible. DISC: WYO believes this to be LOW If this is compromised, it could send unnecessary maintenance workers, or cause the appearance of excessive traffic violations, leading to further unnecessary investigation. A delay in reporting this may cause a delay in necessary maintenance, but (a) this is not time-critical and (b) there are other channels for reporting malfunctioning. Additionally, there is a message received notification, which means that RSE can ensure that all intersection safety issues are delivered.
Connected Vehicle Roadside Equipment Traffic Management Center vehicle signage application status Moderate Moderate Low
This information could be of interest to a malicious individual who is attempting to determine the best way to accomplish a crime. As such it would be best to not make it easily accessible. DISC: WYO believes this to be LOW If this is compromised, it could send unnecessary maintenance workers, or cause the appearance of excessive traffic violations, leading to further unnecessary investigation. A delay in reporting this may cause a delay in necessary maintenance, but (a) this is not time-critical and (b) there are other channels for reporting malfunctioning. Additionally, there is a message received notification, which means that RSE can ensure that all intersection safety issues are delivered.
Connected Vehicle Roadside Equipment Vehicle vehicle signage data Low Moderate Moderate
This data is intentionally transmitted to everyone via a broadcast. It is meant to augment other signage data, and by definition is meant to be shared with everyone. These signs are meant to augment other visual cues to the driver. They should be accurate, but any inaccuracies should be corrected for by other means. These notifications are helpful to a driver, but if the driver does not receive this notification immediately, there should still be other visual cues.
ITS Roadway Equipment Basic Vehicle broadcast advisories Not Applicable Low Low
By definition this is publicly broadcast data. Advisories should be correct, but this is usually considered There are probably a variety of mechanisms for receiving this information. If this is the only mechanism, may rate this MODERATE.
ITS Roadway Equipment Connected Vehicle Roadside Equipment vehicle signage local data Moderate Moderate Moderate
This data is intentionally transmitted to everyone via a broadcast. It is meant to augment other signage data, and by definition is meant to be shared with everyone; however, all communications between field infrastructure should be protected from viewing to prevent attackers from analyzing traffic and developing attack methods. This information impacts the vehicle signage data sent to neighboring ASDs and should be trusted to avoid sending wrong information. DISC: WYO believes this to be HIGH. The system should know if these messages are not received.
ITS Roadway Equipment Driver driver information Not Applicable High Moderate
This data is sent to all drivers and is also directly observable, by design. This is the primary signal trusted by the driver to decide whether to go through the intersection and what speed to go through the intersection at; if it’s wrong, accidents could happen. If the lights are out you have to get a policeman to direct traffic – expensive and inefficient and may cause a cascading effect due to lack of coordination with other intersections.
ITS Roadway Equipment Maint and Constr Management Center roadway advisory radio status Moderate Moderate Moderate
Device status information should not be available, as those with criminal intent may use this information toward their own ends. Data is intended to feed dissemination channels, either C-ITS messages or DMS or other channels, so it should generally be correct as it is distributed widely and any forgery or corrupted data will have widespread impact. Occasional outages of this flow will delay dissemination of the data to travelers (the eventual end user) which could have significant impacts on travel, both safety and mobility impacts.
ITS Roadway Equipment Maint and Constr Management Center roadway dynamic signage status Moderate Moderate Moderate
Device status information should not be available, as those with criminal intent may use this information toward their own ends. Data is intended to feed dissemination channels, either C-ITS messages or DMS or other channels, so it should generally be correct as it is distributed widely and any forgery or corrupted data will have widespread impact. Failure of this flow affects traveler information dissemination, the importance of which varies with the data contained in the flow and the scenario. Could be LOW in many instances.
ITS Roadway Equipment Maint and Constr Management Center traffic detector data Low Moderate Moderate
No impact if someone sees the data Some minimal guarantee of data integrity is necessary for all C-ITS flows. THEA believes this to be LOW.only limited adverse effect if raw/processed traffic detector data is bad/compromised; DISC: WYO believes this to be HIGH Only limited adverse effect of info is not timely/readily available, however without this information it will be difficult to perform traffic management activities, thus MODERATE. If not used for management, may be LOW.
ITS Roadway Equipment Maint and Constr Management Center traffic image meta data Low Moderate Moderate
Traffic image data is generally intended for public consumption, and in any event is already video captured in the public arena, so this must be LOW. While accuracy of this data is important for decision making purposes, applications should be able to cfunction without it. Thus MODERATE generally. While accuracy of this data is important for decision making purposes, applications should be able to function without it. Thus MODERATE generally.
ITS Roadway Equipment Maint and Constr Management Center traffic images Low Moderate Moderate
Traffic image data is generally intended for public consumption, and in any event is already video captured in the public arena, so this must be LOW. While accuracy of this data is important for decision making purposes, applications should be able to cfunction without it. Thus MODERATE generally. While availability of imagery is useful for decision making purposes, applications should be able to cfunction without it. Thus MODERATE generally, though it could be LOW.
ITS Roadway Equipment Maint and Constr Vehicle OBE roadway dynamic signage status Moderate Moderate Moderate
Device control information should not be available, as those with criminal intent may use this information toward their own ends. Data is intended to feed dissemination channels, either C-ITS messages or DMS or other channels, so it should generally be correct as it is distributed widely and any forgery or corrupted data will have widespread impact. Occasional outages of this flow will delay dissemination of the data to travelers (the eventual end user) which could have significant impacts on travel, both safety and mobility impacts.
ITS Roadway Equipment Maint and Constr Vehicle OBE traffic detector data Low Moderate Moderate
No impact if someone sees the data Some minimal guarantee of data integrity is necessary for all C-ITS flows. THEA believes this to be LOW.only limited adverse effect if raw/processed traffic detector data is bad/compromised; DISC: WYO believes this to be HIGH Only limited adverse effect of info is not timely/readily available, however without this information it will be difficult to perform traffic management activities, thus MODERATE. If not used for management, may be LOW.
ITS Roadway Equipment Maint and Constr Vehicle OBE traffic image meta data Low Moderate Moderate
Traffic image data is generally intended for public consumption, and in any event is already video captured in the public arena, so this must be LOW. While accuracy of this data is important for decision making purposes, applications should be able to cfunction without it. Thus MODERATE generally. While accuracy of this data is important for decision making purposes, applications should be able to function without it. Thus MODERATE generally.
ITS Roadway Equipment Maint and Constr Vehicle OBE traffic images Low Moderate Moderate
Traffic image data is generally intended for public consumption, and in any event is already video captured in the public arena, so this must be LOW. Generally transportation coordination information should be correct between source and destination, or inappropriate actions may be taken. Often this flow will be used to support personal worker safety, which justifies MODERATE.
ITS Roadway Equipment Traffic Management Center roadway advisory radio status Moderate Moderate Moderate
Device status information should not be available, as those with criminal intent may use this information toward their own ends. Data is intended to feed dissemination channels, either C-ITS messages or DMS or other channels, so it should generally be correct as it is distributed widely and any forgery or corrupted data will have widespread impact. Occasional outages of this flow will delay dissemination of the data to travelers (the eventual end user) which could have significant impacts on travel, both safety and mobility impacts.
ITS Roadway Equipment Traffic Management Center roadway dynamic signage status Moderate Moderate Moderate
Device status information should not be available, as those with criminal intent may use this information toward their own ends. Data is intended to feed dissemination channels, either C-ITS messages or DMS or other channels, so it should generally be correct as it is distributed widely and any forgery or corrupted data will have widespread impact. Failure of this flow affects traveler information dissemination, the importance of which varies with the data contained in the flow and the scenario. Could be LOW in many instances.
Maint and Constr Administrative Systems Maint and Constr Management Center maint and constr administrative information Moderate Moderate Moderate
Contract performance, work performance information reflects directly on the workers, and should be available only to the parties directly involved. Hostile observers might use this information against any of the parties, either in competitive efforts or publicly. Incorrect or unavailable data will make it difficult to evaluate maintenance and construction team performance, which makes it difficult to manage those efforts, costing the road manager signficant time and money. Incorrect or unavailable data will make it difficult to evaluate maintenance and construction team performance, which makes it difficult to manage those efforts, costing the road manager signficant time and money.
Maint and Constr Center Personnel Maint and Constr Management Center maint and constr center personnel input High High High
Direct interactions between personnel and systems in a backoffice environment are effectively protected by physical means, so long as the interaction is in a dedicated facility. If this interaction is virtual (i.e. ,the MCMC is not directly in front of the MCMC Personnel, like in a cloud-based system) then the user's input requires some degree of obfuscation depending on sensitivity of information. Given that this could include information about compromised or ineffectual systems, including security systems, the potential for damage is high. Thus, HIGH. Backoffice operations flows should generally be correct and available as these are the primary interface between operators and system. Backoffice operations flows should generally be correct and available as these are the primary interface between operators and system.
Maint and Constr Management Center Connected Vehicle Roadside Equipment vehicle signage application info Moderate Moderate Moderate
Control flows, even for seemingly innocent devices, should be kept confidential to minimize attack vectors. While an individual installation may not be particularly impacted by a cyberattack of its sensor network, another installation might be severely impacted, and different installations are likely to use similar methods, so compromising one leads to compromising all. If this is compromised, it could send unnecessary maintenance workers, or cause the appearance of excessive traffic violations, or not properly communicate areas where maintenance workers are operating for example. Not HIGH because regardless of the application, this flow alone does not directly drive injury or damage. DISC: WYO believes this to be HIGH. Control flow availability is related to the criticality of being able to remotely control the device. For most devices, this is MODERATE. This data should be received in a timely manner after it is sent. This will determine which lanes are blocked off for emergency vehicle use in incident management applications. For purely passive devices with no incident relationship, this will be LOW. All devices should have default modes that enable them to operate without backhaul connectivity, so no device warrants a HIGH.
Maint and Constr Management Center Emergency Management Center work zone information Low Moderate Moderate
Probably not a significant issue if this data is observed. If the area under construction is sensitive in nature, may be MODERATE. Triples originating with the EMC imply a potential incident, so are rated MODERATE. Information needs to be timely and correct so that appropriate actions are taken on the part of the receiver. Trip plans, corresponding maintenance actions, transit and emergency vehicle routes, etc. Information needs to be timely and correct so that appropriate actions are taken on the part of the receiver. Trip plans, corresponding maintenance actions, transit and emergency vehicle routes, etc.
Maint and Constr Management Center ITS Roadway Equipment roadway advisory radio data Moderate Moderate Moderate
Device control information should not be available, as those with criminal intent may use this information toward their own ends. Data is intended to feed dissemination channels, either C-ITS messages or DMS or other channels, so it should generally be correct as it is distributed widely and any forgery or corrupted data will have widespread impact. Occasional outages of this flow will delay dissemination of the data to travelers (the eventual end user) which could have significant impacts on travel, both safety and mobility impacts.
Maint and Constr Management Center ITS Roadway Equipment roadway dynamic signage data Moderate Moderate Moderate
Device control information should not be available, as those with criminal intent may use this information toward their own ends. Data is intended to feed dissemination channels, either C-ITS messages or DMS or other channels, so it should generally be correct as it is distributed widely and any forgery or corrupted data will have widespread impact. Occasional outages of this flow will delay dissemination of the data to travelers (the eventual end user) which could have significant impacts on travel, both safety and mobility impacts.
Maint and Constr Management Center ITS Roadway Equipment traffic detector control Moderate Moderate Low
Control flows, even for seemingly innocent devices, should be kept confidential to minimize attack vectors. While an individual installation may not be particularly impacted by a cyberattack of its sensor network, another installation might be severely impacted, and different installations are likely to use similar methods, so compromising one leads to compromising all. DISC: THEA, WYO believe this to be LOW: encrypted, authenticated, proprietary; but should not cause severe damage if seen Control flows, even for seemingly innocent devices, should have MODERATE integrity at minimum, just to guarantee that intended control messages are received. Incorrect, corrupted, intercepted and modified control messages can or will result in target field devices not behaving according to operator intent. The severity of this depends on the type of device, which is why some devices are set MODERATE and some HIGH.. From THEA: should be accurate and not be tampered with; could enable outside control of traffic sensors but should not cause severe harm, but could cause issues with traffic sensor data received and be detrimental to operations Control flow availability is related to the criticality of being able to remotely control the device. For most devices, this is MODERATE. For purely passive devices with no incident relationship, this will be LOW. All devices should have default modes that enable them to operate without backhaul connectivity, so no device warrants a HIGH.. From THEA: want updates but delayed information will not be severe; should be able to operate from a previous/default control/config. DISC: WYO believes this to be MODERATE
Maint and Constr Management Center ITS Roadway Equipment video surveillance control Moderate Moderate Moderate
Control flows, even for seemingly innocent devices, should be kept confidential to minimize attack vectors. While an individual installation may not be particularly impacted by a cyberattack of its sensor network, another installation might be severely impacted, and different installations are likely to use similar methods, so compromising one leads to compromising all. Control flows, even for seemingly innocent devices, should have MODERATE integrity at minimum, just to guarantee that intended control messages are received. Incorrect, corrupted, intercepted and modified control messages can or will result in target field devices not behaving according to operator intent. The severity of this depends on the type of device, which is why some devices are set MODERATE and some HIGH. Control flow availability is related to the criticality of being able to remotely control the device. For most devices, this is MODERATE. For purely passive devices with no incident relationship, this will be LOW. All devices should have default modes that enable them to operate without backhaul connectivity, so no device warrants a HIGH.
Maint and Constr Management Center Maint and Constr Administrative Systems maint and constr administrative request Moderate Moderate Moderate
Contract performance, work performance information reflects directly on the workers, and should be available only to the parties directly involved. Hostile observers might use this information against any of the parties, either in competitive efforts or publicly. Incorrect or unavailable data will make it difficult to evaluate maintenance and construction team performance, which makes it difficult to manage those efforts, costing the road manager signficant time and money. Incorrect or unavailable data will make it difficult to evaluate maintenance and construction team performance, which makes it difficult to manage those efforts, costing the road manager signficant time and money.
Maint and Constr Management Center Maint and Constr Administrative Systems maint and constr work performance Moderate Moderate Moderate
Contract performance, work performance information reflects directly on the workers, and should be available only to the parties directly involved. Hostile observers might use this information against any of the parties, either in competitive efforts or publicly. Incorrect or unavailable data will make it difficult to evaluate maintenance and construction team performance, which makes it difficult to manage those efforts, costing the road manager signficant time and money. Incorrect or unavailable data will make it difficult to evaluate maintenance and construction team performance, which makes it difficult to manage those efforts, costing the road manager signficant time and money.
Maint and Constr Management Center Maint and Constr Center Personnel maint and constr operations information presentation Not Applicable Moderate Moderate
System maintenance flows should have some protection from casual viewing, as otherwise imposters could gain illicit control over field equipment Information presented to backoffice system operators must be consistent or the operator may perform actions that are not appropriate to the real situation. The backoffice system operator should have access to system operation. If this interface is down then control is effectively lost, as without feedback from the system the operator has no way of knowing what is the correct action to take.
Maint and Constr Management Center Media work zone information Low Moderate Moderate
Eventually intended for public distribution, so no need to obfuscate. Information needs to be timely and correct so that appropriate actions are taken on the part of the receiver. Trip plans, corresponding maintenance actions, transit and emergency vehicle routes, etc. Information needs to be timely and correct so that appropriate actions are taken on the part of the receiver. Trip plans, corresponding maintenance actions, transit and emergency vehicle routes, etc.
Maint and Constr Management Center Other Maint and Constr Mgmt Centers work zone information Low Moderate Moderate
Eventually intended for public distribution, so no need to obfuscate. Information needs to be timely and correct so that appropriate actions are taken on the part of the receiver. Trip plans, corresponding maintenance actions, transit and emergency vehicle routes, etc. Information needs to be timely and correct so that appropriate actions are taken on the part of the receiver. Trip plans, corresponding maintenance actions, transit and emergency vehicle routes, etc.
Maint and Constr Management Center Traffic Management Center work zone information Low Moderate Moderate
Eventually intended for public distribution, so no need to obfuscate. Information needs to be timely and correct so that appropriate actions are taken on the part of the receiver. Trip plans, corresponding maintenance actions, transit and emergency vehicle routes, etc.; DISC: WYO believes this to be HIGH. Information needs to be timely and correct so that appropriate actions are taken on the part of the receiver. Trip plans, corresponding maintenance actions, transit and emergency vehicle routes, etc.
Maint and Constr Management Center Transit Management Center work zone information Low Moderate Moderate
Eventually intended for public distribution, so no need to obfuscate. Information needs to be timely and correct so that appropriate actions are taken on the part of the receiver. Trip plans, corresponding maintenance actions, transit and emergency vehicle routes, etc. Information needs to be timely and correct so that appropriate actions are taken on the part of the receiver. Trip plans, corresponding maintenance actions, transit and emergency vehicle routes, etc.
Maint and Constr Management Center Transportation Information Center work zone information Low Moderate Moderate
Eventually intended for public distribution, so no need to obfuscate. Information needs to be timely and correct so that appropriate actions are taken on the part of the receiver. Trip plans, corresponding maintenance actions, transit and emergency vehicle routes, etc.; DISC: WYO believes this to be HIGH. Information needs to be timely and correct so that appropriate actions are taken on the part of the receiver. Trip plans, corresponding maintenance actions, transit and emergency vehicle routes, etc.
Maint and Constr Vehicle OBE ITS Roadway Equipment roadway dynamic signage data Moderate Moderate Moderate
Device control information should not be available, as those with criminal intent may use this information toward their own ends. Data is intended to feed dissemination channels, either C-ITS messages or DMS or other channels, so it should generally be correct as it is distributed widely and any forgery or corrupted data will have widespread impact. Occasional outages of this flow will delay dissemination of the data to travelers (the eventual end user) which could have significant impacts on travel, both safety and mobility impacts.
Maint and Constr Vehicle OBE ITS Roadway Equipment traffic detector control Moderate Moderate Low
Control flows, even for seemingly innocent devices, should be kept confidential to minimize attack vectors. While an individual installation may not be particularly impacted by a cyberattack of its sensor network, another installation might be severely impacted, and different installations are likely to use similar methods, so compromising one leads to compromising all. DISC: THEA, WYO believe this to be LOW: encrypted, authenticated, proprietary; but should not cause severe damage if seen Control flows, even for seemingly innocent devices, should have MODERATE integrity at minimum, just to guarantee that intended control messages are received. Incorrect, corrupted, intercepted and modified control messages can or will result in target field devices not behaving according to operator intent. The severity of this depends on the type of device, which is why some devices are set MODERATE and some HIGH.. From THEA: should be accurate and not be tampered with; could enable outside control of traffic sensors but should not cause severe harm, but could cause issues with traffic sensor data received and be detrimental to operations Control flow availability is related to the criticality of being able to remotely control the device. For most devices, this is MODERATE. For purely passive devices with no incident relationship, this will be LOW. All devices should have default modes that enable them to operate without backhaul connectivity, so no device warrants a HIGH.. From THEA: want updates but delayed information will not be severe; should be able to operate from a previous/default control/config. DISC: WYO believes this to be MODERATE
Maint and Constr Vehicle OBE ITS Roadway Equipment video surveillance control Moderate Moderate Moderate
Control flows, even for seemingly innocent devices, should be kept confidential to minimize attack vectors. While an individual installation may not be particularly impacted by a cyberattack of its sensor network, another installation might be severely impacted, and different installations are likely to use similar methods, so compromising one leads to compromising all. Control flows, even for seemingly innocent devices, should have MODERATE integrity at minimum, just to guarantee that intended control messages are received. Incorrect, corrupted, intercepted and modified control messages can or will result in target field devices not behaving according to operator intent. The severity of this depends on the type of device, which is why some devices are set MODERATE and some HIGH. Control flow availability is related to the criticality of being able to remotely control the device. For most devices, this is MODERATE. For purely passive devices with no incident relationship, this will be LOW. All devices should have default modes that enable them to operate without backhaul connectivity, so no device warrants a HIGH.
Maint and Constr Vehicle OBE Maint and Constr Management Center work zone status Moderate Moderate Moderate
Contains information indicating the activity of the maintenance vehicle, which if public could be used against the vehicle or the infrastructure, depending on the hostil party's intent Status information needs to be timely and correct or the dispatcher may issue additional instructions, costing time and money. Status information needs to be timely and correct or the dispatcher may issue additional instructions, costing time and money.
Maint and Constr Vehicle OBE Maint and Constr Vehicle Operator maint and constr vehicle operator presentation Moderate High High
System maintenance flows should have some protection from casual viewing, as otherwise imposters could gain illicit control over the MCV. System maintenance flows are the primary interface between field personnel and field equipment, and must present accurate data or inappropriate maintenance actions may be taken. System maintenance flows are the primary interface between field personnel and field equipment, and must present accurate data or inappropriate maintenance actions may be taken.
Maint and Constr Vehicle OBE Vehicle vehicle signage data Low Moderate Moderate
This data is intentionally transmitted to everyone via a broadcast. It is meant to augment other signage data, and by definition is meant to be shared with everyone. These signs are meant to augment other visual cues to the driver. They should be accurate, but any inaccuracies should be corrected for by other means. These notifications are helpful to a driver, but if the driver does not receive this notification immediately, there should still be other visual cues.
Maint and Constr Vehicle Operator Maint and Constr Vehicle OBE maint and constr vehicle operator input Not Applicable Moderate High
Observation of control or status information is unlikely to have any value to a third party; actions of field personnel should be observable anyway. Any driver/operator interaction with vehicle systems needs some assurance of correctness; corruption of this information could lead to unexpected vehicle behavior which poses a limited safety risk. Without direct local control of vehicle systems the vehicle is essentially uncontrolled.
Other Maint and Constr Mgmt Centers Maint and Constr Management Center work zone information Low Moderate Moderate
Probably not a significant issue if this data is observed. If the area under construction is sensitive in nature, may be MODERATE. Triples originating with the EMC imply a potential incident, so are rated MODERATE. Information needs to be timely and correct so that appropriate actions are taken on the part of the receiver. Trip plans, corresponding maintenance actions, transit and emergency vehicle routes, etc. Information needs to be timely and correct so that appropriate actions are taken on the part of the receiver. Trip plans, corresponding maintenance actions, transit and emergency vehicle routes, etc.
Traffic Management Center Connected Vehicle Roadside Equipment vehicle signage application info Moderate Moderate Moderate
Control flows, even for seemingly innocent devices, should be kept confidential to minimize attack vectors. While an individual installation may not be particularly impacted by a cyberattack of its sensor network, another installation might be severely impacted, and different installations are likely to use similar methods, so compromising one leads to compromising all. If this is compromised, it could send unnecessary maintenance workers, or cause the appearance of excessive traffic violations, or not properly communicate areas where maintenance workers are operating for example. Not HIGH because regardless of the application, this flow alone does not directly drive injury or damage. DISC: WYO believes this to be HIGH. Control flow availability is related to the criticality of being able to remotely control the device. For most devices, this is MODERATE. This data should be received in a timely manner after it is sent. This will determine which lanes are blocked off for emergency vehicle use in incident management applications. For purely passive devices with no incident relationship, this will be LOW. All devices should have default modes that enable them to operate without backhaul connectivity, so no device warrants a HIGH.
Traffic Management Center ITS Roadway Equipment roadway advisory radio data Moderate Moderate Moderate
Device control information should not be available, as those with criminal intent may use this information toward their own ends. Data is intended to feed dissemination channels, either C-ITS messages or DMS or other channels, so it should generally be correct as it is distributed widely and any forgery or corrupted data will have widespread impact. Occasional outages of this flow will delay dissemination of the data to travelers (the eventual end user) which could have significant impacts on travel, both safety and mobility impacts.
Traffic Management Center ITS Roadway Equipment roadway dynamic signage data Moderate Moderate Moderate
Device control information should not be available, as those with criminal intent may use this information toward their own ends. Data is intended to feed dissemination channels, either C-ITS messages or DMS or other channels, so it should generally be correct as it is distributed widely and any forgery or corrupted data will have widespread impact. Occasional outages of this flow will delay dissemination of the data to travelers (the eventual end user) which could have significant impacts on travel, both safety and mobility impacts.
Transportation Information Center Vehicle broadcast traveler information Not Applicable Moderate Moderate
By definition this is publicly broadcast data. The distribution of this data is intended to be very large, as such the impact of corrupted data will be significant. Probably not HIGH, as there are other distribution channels for this data. There are multiple channels for the delivery of this information, so if this one is not available, others will work. DISC: WYO suggests this is LOW.

Standards

The following table lists the standards associated with physical objects in this service package. For standards related to interfaces, see the specific information flow triple pages. These pages can be accessed directly from the SVG diagram(s) located on the Physical tab, by clicking on each information flow line on the diagram.

NameTitlePhysical Object
CTI 4001 RSU Roadside Unit (RSU) Standard Connected Vehicle Roadside Equipment
ITE 5201 ATC Advanced Transportation Controller ITS Roadway Equipment
ITE 5202 ATC Model 2070 Model 2070 Controller Standard ITS Roadway Equipment
ITE 5301 ATC ITS Cabinet Intelligent Transportation System Standard Specification for Roadside Cabinets ITS Roadway Equipment
ITE 5401 ATC API Application Programming Interface Standard for the Advanced Transportation Controller ITS Roadway Equipment
NEMA TS 5 Portable Signals Portable Traffic Signal Systems (PTSS) Standard ITS Roadway Equipment
NEMA TS 8 Cyber and Physical Security Cyber and Physical Security for Intelligent Transportation Systems ITS Roadway Equipment
Maint and Constr Management Center
Traffic Management Center
NEMA TS2 Traffic Controller Assemblies Traffic Controller Assemblies with NTCIP Requirements ITS Roadway Equipment
NEMA TS4 Hardware Standards for DMS Hardware Standards for Dynamic Message Signs (DMS) With NTCIP Requirements ITS Roadway Equipment




System Requirements

No System Requirements