Parent Service Package: CF11
< < CF10.2 : CF11.1 : CF12.1 > >

CF11.1: Freight Drayage Optimization Implementation

This 'implementation' is a holistic view of the CVO11 service package, including all Physical Objects, Functional Objects, and Triples associated with the service package. It distinguishes between items that are fundamental to the service and items that are optional. Your specific implementation is likely to include the fundamental items and selected optional items, based on your specific project requirements.

Relevant Regions: Australia, Canada, European Union, and United States

Enterprise

Development Stage Roles and Relationships

Installation Stage Roles and Relationships

Operations and Maintenance Stage Roles and Relationships
(hide)

Source Destination Role/Relationship
Basic Commercial Vehicle MaintainerBasic Commercial Vehicle Maintains
Basic Commercial Vehicle ManagerBasic Commercial Vehicle Manages
Basic Commercial Vehicle ManagerCommercial Vehicle Driver System Usage Agreement
Basic Commercial Vehicle OwnerBasic Commercial Vehicle Maintainer System Maintenance Agreement
Basic Commercial Vehicle OwnerBasic Commercial Vehicle Manager Operations Agreement
Basic Commercial Vehicle OwnerCommercial Vehicle Driver Application Usage Agreement
Basic Commercial Vehicle OwnerCommercial Vehicle Driver Vehicle Operating Agreement
Basic Commercial Vehicle OwnerCommercial Vehicle OBE Maintainer Maintenance Data Exchange Agreement
Basic Commercial Vehicle OwnerCommercial Vehicle OBE Owner Expectation of Data Provision
Basic Commercial Vehicle OwnerCommercial Vehicle OBE User Service Usage Agreement
Basic Commercial Vehicle SupplierBasic Commercial Vehicle Owner Warranty
Commercial Vehicle DriverBasic Commercial Vehicle Operates
Commercial Vehicle DriverCommercial Vehicle OBE Operates
Commercial Vehicle OBE MaintainerCommercial Vehicle OBE Maintains
Commercial Vehicle OBE ManagerCommercial Vehicle Driver System Usage Agreement
Commercial Vehicle OBE ManagerCommercial Vehicle OBE Manages
Commercial Vehicle OBE OwnerCommercial Vehicle OBE Maintainer System Maintenance Agreement
Commercial Vehicle OBE OwnerCommercial Vehicle OBE Manager Operations Agreement
Commercial Vehicle OBE OwnerFleet and Freight Management Center Maintainer Maintenance Data Exchange Agreement
Commercial Vehicle OBE OwnerFleet and Freight Management Center Owner Information Exchange Agreement
Commercial Vehicle OBE OwnerFleet and Freight Management Center User Service Usage Agreement
Commercial Vehicle OBE OwnerFleet-Freight Manager Application Usage Agreement
Commercial Vehicle OBE OwnerIntermodal Customer System Maintainer Maintenance Data Exchange Agreement
Commercial Vehicle OBE OwnerIntermodal Customer System Operator Application Usage Agreement
Commercial Vehicle OBE OwnerIntermodal Customer System Owner Information Provision Agreement
Commercial Vehicle OBE OwnerIntermodal Customer System User Service Usage Agreement
Commercial Vehicle OBE OwnerIntermodal Terminal Maintainer Maintenance Data Exchange Agreement
Commercial Vehicle OBE OwnerIntermodal Terminal Operator Application Usage Agreement
Commercial Vehicle OBE OwnerIntermodal Terminal Owner Expectation of Data Provision
Commercial Vehicle OBE OwnerIntermodal Terminal User Service Usage Agreement
Commercial Vehicle OBE SupplierCommercial Vehicle OBE Owner Warranty
Fleet and Freight Management Center MaintainerFleet and Freight Management Center Maintains
Fleet and Freight Management Center ManagerFleet and Freight Management Center Manages
Fleet and Freight Management Center ManagerFleet-Freight Manager System Usage Agreement
Fleet and Freight Management Center OwnerCommercial Vehicle Driver Application Usage Agreement
Fleet and Freight Management Center OwnerCommercial Vehicle OBE Maintainer Maintenance Data Exchange Agreement
Fleet and Freight Management Center OwnerCommercial Vehicle OBE Owner Information Exchange Agreement
Fleet and Freight Management Center OwnerCommercial Vehicle OBE User Service Usage Agreement
Fleet and Freight Management Center OwnerFleet and Freight Management Center Maintainer System Maintenance Agreement
Fleet and Freight Management Center OwnerFleet and Freight Management Center Manager Operations Agreement
Fleet and Freight Management Center OwnerFreight Distribution and Logistics Center Maintainer Maintenance Data Exchange Agreement
Fleet and Freight Management Center OwnerFreight Distribution and Logistics Center Operator Application Usage Agreement
Fleet and Freight Management Center OwnerFreight Distribution and Logistics Center Owner Information Exchange Agreement
Fleet and Freight Management Center OwnerFreight Distribution and Logistics Center User Service Usage Agreement
Fleet and Freight Management Center OwnerFreight Equipment Maintainer Maintenance Data Exchange Agreement
Fleet and Freight Management Center OwnerFreight Equipment Operator Application Usage Agreement
Fleet and Freight Management Center OwnerFreight Equipment Owner Information Exchange Agreement
Fleet and Freight Management Center OwnerFreight Equipment User Service Usage Agreement
Fleet and Freight Management Center OwnerIntermodal Customer System Maintainer Maintenance Data Exchange Agreement
Fleet and Freight Management Center OwnerIntermodal Customer System Operator Application Usage Agreement
Fleet and Freight Management Center OwnerIntermodal Customer System Owner Information Exchange Agreement
Fleet and Freight Management Center OwnerIntermodal Customer System User Service Usage Agreement
Fleet and Freight Management Center OwnerIntermodal Terminal Maintainer Maintenance Data Exchange Agreement
Fleet and Freight Management Center OwnerIntermodal Terminal Operator Application Usage Agreement
Fleet and Freight Management Center OwnerIntermodal Terminal Owner Information Exchange Agreement
Fleet and Freight Management Center OwnerIntermodal Terminal User Service Usage Agreement
Fleet and Freight Management Center SupplierFleet and Freight Management Center Owner Warranty
Fleet-Freight ManagerFleet and Freight Management Center Operates
Freight Distribution and Logistics Center MaintainerFreight Distribution and Logistics Center Maintains
Freight Distribution and Logistics Center ManagerFreight Distribution and Logistics Center Manages
Freight Distribution and Logistics Center ManagerFreight Distribution and Logistics Center Operator System Usage Agreement
Freight Distribution and Logistics Center OperatorFreight Distribution and Logistics Center Operates
Freight Distribution and Logistics Center OwnerFleet and Freight Management Center Maintainer Maintenance Data Exchange Agreement
Freight Distribution and Logistics Center OwnerFleet and Freight Management Center Owner Information Exchange Agreement
Freight Distribution and Logistics Center OwnerFleet and Freight Management Center User Service Usage Agreement
Freight Distribution and Logistics Center OwnerFleet-Freight Manager Application Usage Agreement
Freight Distribution and Logistics Center OwnerFreight Distribution and Logistics Center Maintainer System Maintenance Agreement
Freight Distribution and Logistics Center OwnerFreight Distribution and Logistics Center Manager Operations Agreement
Freight Distribution and Logistics Center OwnerIntermodal Customer System Maintainer Maintenance Data Exchange Agreement
Freight Distribution and Logistics Center OwnerIntermodal Customer System Operator Application Usage Agreement
Freight Distribution and Logistics Center OwnerIntermodal Customer System Owner Information Exchange Agreement
Freight Distribution and Logistics Center OwnerIntermodal Customer System User Service Usage Agreement
Freight Distribution and Logistics Center OwnerIntermodal Terminal Maintainer Maintenance Data Exchange Agreement
Freight Distribution and Logistics Center OwnerIntermodal Terminal Operator Application Usage Agreement
Freight Distribution and Logistics Center OwnerIntermodal Terminal Owner Information Exchange Agreement
Freight Distribution and Logistics Center OwnerIntermodal Terminal User Service Usage Agreement
Freight Distribution and Logistics Center OwnerOther Freight Distribution and Logistics Centers Maintainer Maintenance Data Exchange Agreement
Freight Distribution and Logistics Center OwnerOther Freight Distribution and Logistics Centers Operator Application Usage Agreement
Freight Distribution and Logistics Center OwnerOther Freight Distribution and Logistics Centers Owner Information Exchange Agreement
Freight Distribution and Logistics Center OwnerOther Freight Distribution and Logistics Centers User Service Usage Agreement
Freight Distribution and Logistics Center SupplierFreight Distribution and Logistics Center Owner Warranty
Freight Equipment MaintainerFreight Equipment Maintains
Freight Equipment ManagerFreight Equipment Manages
Freight Equipment ManagerFreight Equipment Operator System Usage Agreement
Freight Equipment OperatorFreight Equipment Operates
Freight Equipment OwnerCommercial Vehicle Driver Application Usage Agreement
Freight Equipment OwnerCommercial Vehicle Driver Vehicle Operating Agreement
Freight Equipment OwnerCommercial Vehicle OBE Maintainer Maintenance Data Exchange Agreement
Freight Equipment OwnerCommercial Vehicle OBE Owner Expectation of Data Provision
Freight Equipment OwnerCommercial Vehicle OBE User Service Usage Agreement
Freight Equipment OwnerFleet and Freight Management Center Maintainer Maintenance Data Exchange Agreement
Freight Equipment OwnerFleet and Freight Management Center Owner Information Exchange Agreement
Freight Equipment OwnerFleet and Freight Management Center User Service Usage Agreement
Freight Equipment OwnerFleet-Freight Manager Application Usage Agreement
Freight Equipment OwnerFreight Equipment Maintainer System Maintenance Agreement
Freight Equipment OwnerFreight Equipment Manager Operations Agreement
Freight Equipment OwnerIntermodal Terminal Maintainer Maintenance Data Exchange Agreement
Freight Equipment OwnerIntermodal Terminal Operator Application Usage Agreement
Freight Equipment OwnerIntermodal Terminal Owner Expectation of Data Provision
Freight Equipment OwnerIntermodal Terminal User Service Usage Agreement
Freight Equipment SupplierFreight Equipment Owner Warranty
Intermodal Customer System MaintainerIntermodal Customer System Maintains
Intermodal Customer System ManagerIntermodal Customer System Manages
Intermodal Customer System ManagerIntermodal Customer System Operator System Usage Agreement
Intermodal Customer System OperatorIntermodal Customer System Operates
Intermodal Customer System OwnerFleet and Freight Management Center Maintainer Maintenance Data Exchange Agreement
Intermodal Customer System OwnerFleet and Freight Management Center Owner Information Exchange Agreement
Intermodal Customer System OwnerFleet and Freight Management Center User Service Usage Agreement
Intermodal Customer System OwnerFleet-Freight Manager Application Usage Agreement
Intermodal Customer System OwnerFreight Distribution and Logistics Center Maintainer Maintenance Data Exchange Agreement
Intermodal Customer System OwnerFreight Distribution and Logistics Center Operator Application Usage Agreement
Intermodal Customer System OwnerFreight Distribution and Logistics Center Owner Information Exchange Agreement
Intermodal Customer System OwnerFreight Distribution and Logistics Center User Service Usage Agreement
Intermodal Customer System OwnerIntermodal Customer System Maintainer System Maintenance Agreement
Intermodal Customer System OwnerIntermodal Customer System Manager Operations Agreement
Intermodal Customer System SupplierIntermodal Customer System Owner Warranty
Intermodal Terminal MaintainerIntermodal Terminal Maintains
Intermodal Terminal ManagerIntermodal Terminal Manages
Intermodal Terminal ManagerIntermodal Terminal Operator System Usage Agreement
Intermodal Terminal OperatorIntermodal Terminal Operates
Intermodal Terminal OwnerCommercial Vehicle Driver Application Usage Agreement
Intermodal Terminal OwnerCommercial Vehicle OBE Maintainer Maintenance Data Exchange Agreement
Intermodal Terminal OwnerCommercial Vehicle OBE Owner Expectation of Information Provision
Intermodal Terminal OwnerCommercial Vehicle OBE User Service Usage Agreement
Intermodal Terminal OwnerFleet and Freight Management Center Maintainer Maintenance Data Exchange Agreement
Intermodal Terminal OwnerFleet and Freight Management Center Owner Information Exchange Agreement
Intermodal Terminal OwnerFleet and Freight Management Center User Service Usage Agreement
Intermodal Terminal OwnerFleet-Freight Manager Application Usage Agreement
Intermodal Terminal OwnerFreight Distribution and Logistics Center Maintainer Maintenance Data Exchange Agreement
Intermodal Terminal OwnerFreight Distribution and Logistics Center Operator Application Usage Agreement
Intermodal Terminal OwnerFreight Distribution and Logistics Center Owner Information Exchange Agreement
Intermodal Terminal OwnerFreight Distribution and Logistics Center User Service Usage Agreement
Intermodal Terminal OwnerFreight Equipment Maintainer Maintenance Data Exchange Agreement
Intermodal Terminal OwnerFreight Equipment Operator Application Usage Agreement
Intermodal Terminal OwnerFreight Equipment Owner Expectation of Information Provision
Intermodal Terminal OwnerFreight Equipment User Service Usage Agreement
Intermodal Terminal OwnerIntermodal Terminal Maintainer System Maintenance Agreement
Intermodal Terminal OwnerIntermodal Terminal Manager Operations Agreement
Intermodal Terminal SupplierIntermodal Terminal Owner Warranty
Other Freight Distribution and Logistics Centers MaintainerOther Freight Distribution and Logistics Centers Maintains
Other Freight Distribution and Logistics Centers ManagerOther Freight Distribution and Logistics Centers Manages
Other Freight Distribution and Logistics Centers ManagerOther Freight Distribution and Logistics Centers Operator System Usage Agreement
Other Freight Distribution and Logistics Centers OperatorOther Freight Distribution and Logistics Centers Operates
Other Freight Distribution and Logistics Centers OwnerFreight Distribution and Logistics Center Maintainer Maintenance Data Exchange Agreement
Other Freight Distribution and Logistics Centers OwnerFreight Distribution and Logistics Center Operator Application Usage Agreement
Other Freight Distribution and Logistics Centers OwnerFreight Distribution and Logistics Center Owner Information Exchange Agreement
Other Freight Distribution and Logistics Centers OwnerFreight Distribution and Logistics Center User Service Usage Agreement
Other Freight Distribution and Logistics Centers OwnerOther Freight Distribution and Logistics Centers Maintainer System Maintenance Agreement
Other Freight Distribution and Logistics Centers OwnerOther Freight Distribution and Logistics Centers Manager Operations Agreement
Other Freight Distribution and Logistics Centers SupplierOther Freight Distribution and Logistics Centers Owner Warranty

Functional

This service package includes the following Functional View PSpecs:

Physical Object Functional Object PSpec Number PSpec Name
Commercial Vehicle OBE CV On-Board Drayage Support 2.4.2 Collect On-board Commercial Vehicle Sensor Data
2.4.3 Analyze Commercial Vehicle On-board Data
2.4.5 Communicate Commercial Vehicle On-board Data
2.4.7 Manage CV On-board Data
2.4.8 Correlate Commercial Vehicle Route
2.4.9 Authenticate Commercial Vehicle Driver
2.6.5 Manage Commercial Vehicle Tag Data Store
2.8.3.1 Provide Driver Interface for Intermodal Freight Dispatch
2.8.3.2 Monitor Freight Equipment Status
2.8.3.3 Manage On-Board Facility Access
Fleet and Freight Management Center Fleet Administration 2.1.1.1 Manage Commercial Fleet Electronic Credentials and Tax Filing
2.1.1.2 Manage Commercial Vehicle Routes
2.1.1.3 Provide Commercial Fleet Static Route
2.1.1.6 Monitor Commercial Vehicle Route
2.1.2 Provide Commercial Vehicle Fleet Manager Interface
2.1.3 Provide Fleet Manager Commercial Vehicle Communications
2.1.5 Manage Driver Instruction Store
2.1.6 Manage Commercial Vehicle Incidents
2.2.1 Manage CV Electronic Credential and Tax Filing Interface
2.6.1 Provide Commercial Vehicle Manager Tag Data Interface
2.7.6 Provide Freight Manager Interface
2.7.7 Provide Shipper Booking Interface
2.7.8 Manage External Intermodal System Interface
Freight Administration and Management 2.1.1.2 Manage Commercial Vehicle Routes
2.1.1.4 Provide HAZMAT Incident Support
2.1.1.5 Manage Commercial Vehicle Fleet Map Data
2.1.1.6 Monitor Commercial Vehicle Route
2.1.1.7 Monitor Assignment Identities
2.1.3 Provide Fleet Manager Commercial Vehicle Communications
2.1.5 Manage Driver Instruction Store
2.1.6 Manage Commercial Vehicle Incidents
2.1.7 Schedule Commercial Vehicle Servicing
2.6.1 Provide Commercial Vehicle Manager Tag Data Interface
2.7.1 Manage Freight Incidents
2.7.2 Monitor Freight Equipment Route
2.7.3 Manage Freight Equipment Fleet
2.7.4 Manage Freight Equipment Maintenance
2.7.5 Process Freight Integrity Data
2.7.6 Provide Freight Manager Interface
2.7.7 Provide Shipper Booking Interface
Freight Distribution and Logistics Center FDLC Drayage Operations Optimization Service 2.8.2.1 Provide Freight Distribution Booking Interface
2.8.2.2 Provide Drayage Assignment Optimization
2.8.2.3 Manage Drayage Routing
2.8.2.4 Manage Drayage Equipment Fleet
2.8.2.5 Manage Logistics at Border Crossings
FDLC Freight Services 2.8.2.1 Provide Freight Distribution Booking Interface
2.8.2.3 Manage Drayage Routing
2.8.2.4 Manage Drayage Equipment Fleet
2.8.2.5 Manage Logistics at Border Crossings
2.8.2.6 Manage Intermodal Shipping Arrangements
Freight Equipment Freight Equipment Monitoring 2.8.3.4 Determine Freight Equipment Status
2.8.3.5 Provide Freight Equipment Status
2.8.3.6 Manage Border Inspection Interface
Intermodal Customer System ICS Intermodal Freight Customer Support 2.8.5.1 Book Intermodal Shipments
2.8.5.2 Track Intermodal Shipments
2.8.5.3 Monitor and Manage Intermodal Deliveries
Intermodal Terminal Terminal Management 2.8.1.1 Manage Terminal Access
2.8.1.2 Manage Freight Pickup and Delivery
2.8.1.3 Manage Freight Release
2.8.1.4 Provide Intermodal Terminal Operator Interface
2.8.1.5 Provide Container Tracking

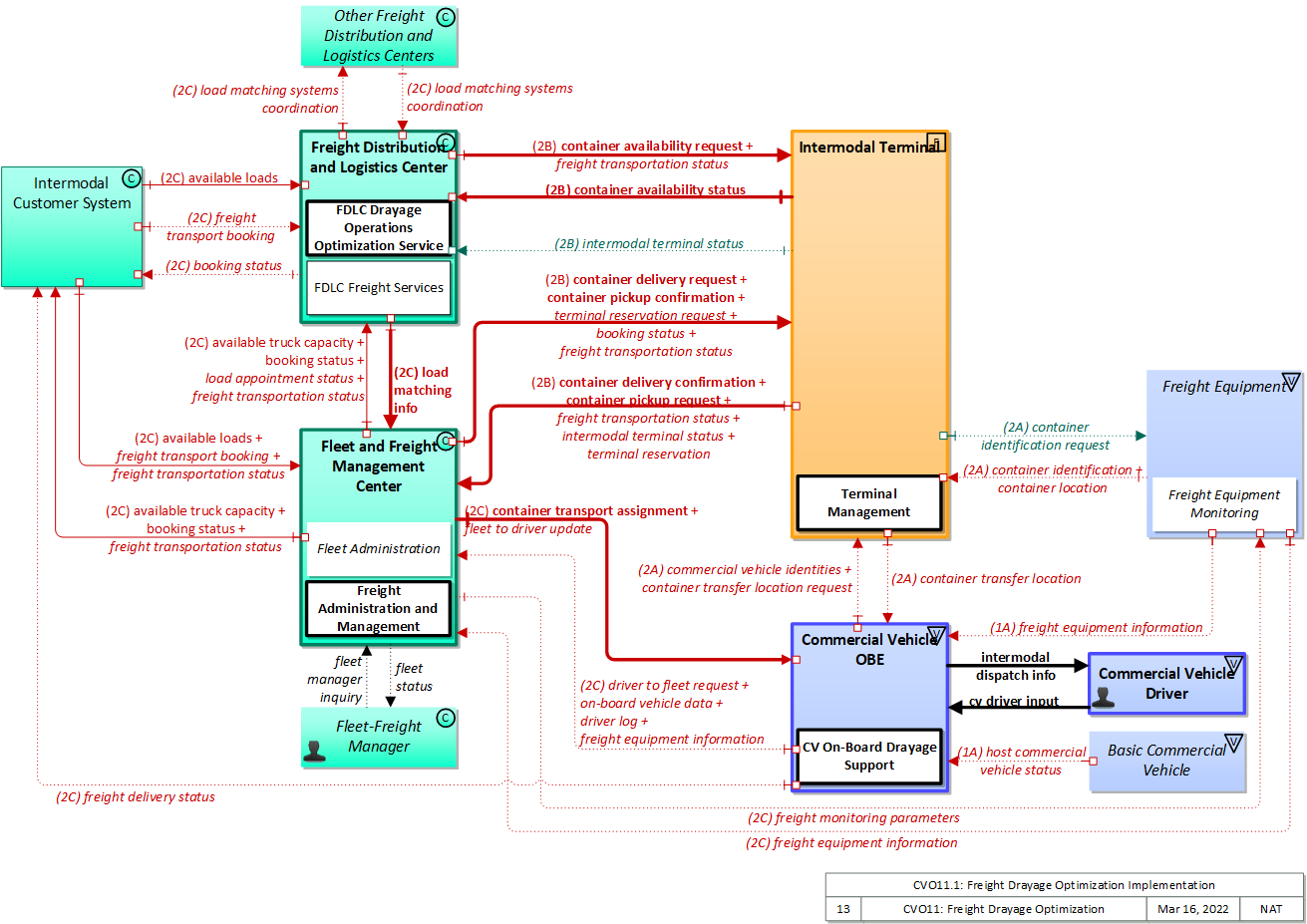
Physical

The physical diagram can be viewed in SVG or PNG format and the current format is SVG.
SVG Diagram
PNG Diagram


Display Legend in SVG or PNG

Includes Physical Objects:

Physical Object Class Description
Basic Commercial Vehicle Vehicle The 'Basic Commercial Vehicle' represents the commercial vehicle that hosts the on-board equipment that provides ITS capabilities. It includes the heavy vehicle databus and all other interface points between on-board systems and the rest of the commercial vehicle. This vehicle is used to transport goods, is operated by a professional driver and typically administered as part of a larger fleet. Commercial Vehicle classification applies to all goods transport vehicles ranging from small panel vans used in local pick-up and delivery services to large, multi-axle tractor-trailer rigs operating on long haul routes.
Commercial Vehicle Driver Vehicle The 'Commercial Vehicle Driver' represents the people that operate vehicles transporting goods, including both long haul trucks and local pick-up and delivery vans. This physical object is complementary to the Driver physical object in that it represents those interactions which are unique to Commercial Vehicle Operations. Information flowing from the Commercial Vehicle Driver includes those system inputs specific to Commercial Vehicle Operations.
Commercial Vehicle OBE Vehicle The Commercial Vehicle On-Board Equipment (OBE) resides in a commercial vehicle and provides the sensory, processing, storage, and communications functions necessary to support safe and efficient commercial vehicle operations. It provides two-way communications between the commercial vehicle drivers, their fleet managers, attached freight equipment, and roadside officials. A separate 'Vehicle OBE' physical object supports vehicle safety and driver information capabilities that apply to all vehicles, including commercial vehicles. The Commercial Vehicle OBE supplements these general ITS capabilities with capabilities that are specific to commercial vehicles.
Fleet and Freight Management Center Center The 'Fleet and Freight Management Center' provides the capability for commercial drivers and fleet-freight managers to receive real-time routing information and access databases containing vehicle and/or freight equipment locations as well as carrier, vehicle, freight equipment and driver information. The 'Fleet and Freight Management Center' also provides the capability for fleet managers to monitor the safety and security of their commercial vehicle drivers and fleet.
Fleet-Freight Manager Center The 'Fleet-Freight Manager' represents the people that are responsible for the dispatching and management of Commercial Vehicle fleets (e.g. traditional Fleet Managers) and Freight Equipment assets. It may be many people in a large tracking organization or a single person (owner driver) in the case of single vehicle fleets. The Fleet-Freight Manager provides instructions and coordination for Commercial Vehicles and Freight Equipment and receives the status of the vehicles and freight equipment in the fleet that they manage.
Freight Distribution and Logistics Center Center The 'Freight Distribution and Logistics Center' provides intermodal logistics support and support for the efficient distribution of freight across transport systems and modes. This can include consolidation arrangements, warehousing, information sharing systems, and consignor-to-consignee intermodal shipping arrangements. These capabilities may be provided as part of intermodal fleet management activities or can be provided by an independent logistics specialist. These systems may also include centralized platforms that coordinate vessel operations, cargo documentation, ground transport reservations, and operational information exchange among vessels, terminals, cargo owners, transport operators, and other port stakeholders to support efficient and coordinated port and intermodal freight operations.
Freight Equipment Vehicle 'Freight Equipment' represents a freight container, intermodal chassis, or trailer and provides sensory, processing, storage, and communications functions necessary to support safe, secure and efficient freight operations. It provides equipment safety data and status and can alert the appropriate systems of an incident, breach, or tamper event. It also provides accurate position information to support in-transit visibility of freight equipment.
Intermodal Customer System Center The 'Intermodal Customer System' represents organizations that engage in the shipment of freight, either originator (consigner or shipper) or recipient of the cargo shipment. They enable the movement of goods on routes that require the use of other modes of transportation such as heavy rail, air, sea, etc. The Intermodal Customer System includes those personnel responsible for the movement of freight across international borders.
Intermodal Terminal Field The 'Intermodal Terminal' represents the terminal areas corresponding to modal change points. This includes interfaces between roadway freight transportation and air, rail, and/or water shipping modes. The basic unit of cargo handled by the Intermodal Terminal physical object is the container; less-than-container load handling is typically handled at a different facility (i.e., Freight Consolidation Station). The Intermodal Terminal can include electronic gate control for entrance and exit from the facility, automated guidance of vehicles within the facility, alerting appropriate parties of container arrivals and departures, and inventory and location of temporarily stored containers.
Other Freight Distribution and Logistics Centers Center Representing another Freight Distribution and Logistics Center, 'Other Freight Distribution and Logistics Center ' provides a source and destination for information exchange between peer centers. It enables sharing of intermodal logistics support information between centers.

Includes Functional Objects:

Functional Object Description Physical Object
CV On-Board Drayage Support 'CV On-Board Drayage Support' communicates with the Intermodal Terminal, Fleet and Freight Management (dispatch), and third party services to support efficient drayage operations. This application provides information to the commercial vehicle driver identifying loads and efficient schedules and routes for transport to avoid terminal congestion and minimize bobtail/dry runs. It provides information to dispatch on current truck/equipment/load status and end destination. Commercial Vehicle OBE
FDLC Drayage Operations Optimization Service The 'FDLC Drayage Operations Optimization Service' provides a portal for shippers and receivers to post their loads in need of transport and provide an opportunity for commercial vehicles to find a load to haul on their trip back to/from an intermodal facility. It connects load matching services with container and chassis/equipment availability information and appointment/reservations services from the intermodal terminals to provide an optimized, regionally integrated view of intermodal container transport for drayage operators. Freight Distribution and Logistics Center
FDLC Freight Services 'FDLC Freight Services' provides the core freight distribution and logistics center functionality, including management and coordination of intermodal shipping arrangements, including load consolidation and warehousing services. Freight Distribution and Logistics Center
Fleet Administration 'Fleet Administration' provides vehicle tracking, dispatch, and reporting capabilities to fleet management personnel. It gathers current road conditions, commercial vehicle-specific traffic and parking information, prepares vehicle routes, and provides a fleet interface for toll collection. It also provides route plan information for network performance evaluation. As part of the tracking function, it monitors commercial vehicle location, compares it against the known route and notifies the Emergency Management Center and Fleet-Freight Manager of any deviations, including HAZMAT route restriction violations. It supports carrier participation in wireless roadside inspection programs, monitoring geographic trigger areas and providing current safety data on behalf of the commercial vehicles it manages. It supports pre-hiring checks for potential drivers and monitors the performance of each driver who is hired. It also supports ongoing monitoring of the company’s safety performance. Fleet and Freight Management Center
Freight Administration and Management 'Freight Administration and Management' manages the movement of freight from source to destination. It interfaces to intermodal customers to setup and schedule transportation and coordinates with intermodal terminals and freight consolidation stations to coordinate the shipment. It coordinates with the appropriate government agencies to expedite the movement of trucks, their drivers, and their cargo across international borders. The application monitors the status of the freight and freight equipment (container, trailer, or chassis) and monitors freight location and compares it against the planned route. Fleet and Freight Management Center
Freight Equipment Monitoring 'Freight Equipment Monitoring' includes the on-board devices used to monitor intermodal freight equipment. These devices provide freight equipment location and status of the freight, container, or chassis equipment. Freight Equipment
ICS Intermodal Freight Customer Support 'ICS Intermodal Freight Customer Support' provides customer support for intermodal freight shipments. It supports load matching to book optimal carriers for outgoing shipments, manages shipping contracts and payment, and tracks the shipments from pickup through delivery to the recipient. This functional object interfaces to all the systems that manage, support, and monitor the shipment on behalf of both shippers and recipients, including systems that regulate trade and enforce customs. It monitors and logs activities associated with border crossings, enforcement, and other events that affect the shipment. Intermodal Customer System
Terminal Management 'Terminal Management' supports the operation of the ground transportation aspects of an intermodal terminal. The key capabilities include the ability to identify and control vehicle traffic entering and departing the facility, guide vehicles to loading and unloading points, maintain site security and monitor container integrity, provide an interface to Customs as appropriate, and acknowledge container pickup and drop-off. Other capabilities include the ability to track container locations within the facility, manage any other required assets, like truck chassis, and provide reservation services to manage congestion at busy terminals. This application also provides information to support load matching services for drayage operators. Intermodal Terminal

Includes Information Flows:

Information Flow Description
available loads Request from a shipper (consignor) for services to handle shipping of a container or freight load. Aggregated, this information represents the available loads to be shipped from intermodal customer locations in the region.
available truck capacity An indication of available truck (power), equipment (chassis), and container capacity for use in load matching.
booking status Status of the freight transport booking that includes the identities of the Commercial Vehicle and driver who will pick-up the freight or a request for more information from the originator. This includes proposed transport booking changes including departure/arrival changes, conveyance changes.
commercial vehicle identities Identification information for the Commercial Vehicle (e.g., license plate number or USDOT number), Freight Equipment (e.g., container, chassis, or trailer identification), Carrier, and Driver.
container availability request Request for information on the availability of a container at an Intermodal Terminal.
container availability status Information indicating whether a container or associated cargo is available for pickup, transfer, or processing at an intermodal or maritime terminal. This includes container identification, availability state, availability timing, and readiness for cargo release or pickup. This information may be provided in response to a request or as a notification to authorized systems such as cargo owners, terminals, or transport operators.
container delivery confirmation Notice confirming the arrival and transfer of control of a container at a container handling facility, for example an intermodal terminal.
container delivery request Request for permission to deliver a container to an intermodal facility.
container identification A unique identification of a container that can be used to associate the container with a manifest and other important data.
container identification request Request to a container to provide its identification information; may require the requestor to authenticate their identity.
container location The location of a container, to sufficient accuracy to allow efficient container management.
container pickup confirmation Notice confirming that a container has been picked up at an intermodal facility and that control has been transferred to a shipping or drayage agency.
container pickup request Request for permission to pickup a container at an intermodal transfer facility.
container transfer location Location within an intermodal facility that a container is to be received at or delivered to; may include guidance as well as location.
container transfer location request Request for the location within an intermodal facility for the transfer of a container.
container transport assignment Instructions to a commercial vehicle for the transportation of a container.
cv driver input This flow represents the tactile or auditory interface with ITS equipment containing the commercial vehicle driver and vehicle information. This flow contains inquiries to the commercial vehicle managing system, interaction with on-board equipment including setup, configuration, and initiation of self tests, and entry of carrier, driver, vehicle, and route information.
driver log A daily log showing hours in service for the current driver. The query flow is not explicitly shown.
driver to fleet request Requests from the driver and vehicle for routing, payment, and enrollment information.
fleet manager inquiry This flow represents the tactile or auditory interface with ITS equipment containing an inquiry from fleet manager requesting data from commercial vehicle management system.
fleet status This flow represents the visual or auditory interface with ITS equipment containing fleet status information including enrollment status, safety status including inspection summaries, detailed inspection reports, and safety ratings, routing information, current vehicle information, and emergency information.
fleet to driver update Updated instructions to the driver including dispatch, routing, travel and parking information, and special instructions. Special instructions include incident management instruction, operational tasks, impacted transport orders in case of an incident, task descriptions with trip/route/load plan, transport order status information, driver information, vehicle information, cargo information and trip information.
freight delivery status A time-stamped status of a freight shipment provided directly by a commercial vehicle to a customer. This includes freight transaction ID (principal order ID and freight operator proposal ID), cargo status ID, current operation (pick-up, conveying, delivering), position, expected time of arrival, with or without incident and incident description.
freight equipment information Container, trailer, or chassis information regarding identity, type, location, brake wear data, mileage, seal #, seal type, door open/close status, chassis bare/covered status, tethered / untethered status, temperature, humidity, power, battery levels, brake wear data, and bill of lading/information regarding the cargo/content.
freight monitoring parameters Parameters to configure the Freight Equipment for event reporting and keep alive functions.
freight transport booking Booking information for the transport of freight that includes company, contact information, point of origin, pick-up location, drop-off location, and freight equipment identifier.
freight transportation status A time-stamped status of a freight shipment as it passes through the supply chain from manufacturer through arrival at its final destination; including cargo movement logs, routing information, and cargo ID’s. This includes cargo status, current operation, information on incidents associated with the cargo, and identification of delays/penalties.
host commercial vehicle status Information provided to the ITS on-board equipment from other systems on the Commercial Vehicle Platform.
intermodal dispatch info Directions for dispatch for pickup or delivery of an intermodal load.
intermodal terminal status Current status of the intermodal terminal including the current queue length/delay, current access requirements and restrictions (e.g., access restricted to appointments only).
load appointment status Information about the status of load appointments made through the drayage appointment system including any exceptions or changes that are needed by the freight company.
load matching info Identification of available loads that match available truck capacity.
load matching systems coordination Coordination of intermodal load-matching information between peer systems.
on-board vehicle data Information about the commercial vehicle stored on-board (for maintenance purposes, gate access, cargo status, lock status, etc.). The request flow is not explicitly shown.
port drayage status confirmation Confirmation of the completion of the requested task. It includes the Commercial Motor Vehicle (CMV) current location and a description of the operation that it just completed.
terminal reservation Information confirming, updating, canceling, or providing status for a reservation for container pick-up or drop-off at an intermodal or maritime terminal. This includes reservation confirmation, modification acknowledgment, cancellation confirmation, reservation status, assigned time window, and terminal coordination details. This flow supports reservation lifecycle coordination between Port Community Information Systems, terminals, and transport operators.
terminal reservation request Request to create, modify, or cancel a reservation for container pick-up or drop-off at an intermodal or maritime terminal. The request includes container identification, terminal location, requested time window, transport information, and reservation action type (create, modify, cancel). This flow supports reservation lifecycle management and coordination between Port Community Information Systems, transport operators, and terminal systems.

Goals and Objectives

Associated Planning Factors and Goals

Planning Factor Goal

Associated Objective Categories

Objective Category

Associated Objectives and Performance Measures

Objective Performance Measure


 
Since the mapping between objectives and service packages is not always straight-forward and often situation-dependent, these mappings should only be used as a starting point. Users should do their own analysis to identify the best service packages for their region.

Needs and Requirements

Need Functional Object Requirement

Related Sources

Document Name Version Publication Date
None


Security

In order to participate in this service package, each physical object should meet or exceed the following security levels.

Physical Object Security
Physical Object Confidentiality Integrity Availability Security Class
Basic Commercial Vehicle  
Commercial Vehicle OBE High High Moderate Class 4
Fleet and Freight Management Center High High Moderate Class 4
Freight Distribution and Logistics Center Moderate Moderate Moderate Class 2
Freight Equipment Moderate Moderate Moderate Class 2
Intermodal Customer System Moderate Moderate Moderate Class 2
Intermodal Terminal Moderate Moderate Moderate Class 2
Other Freight Distribution and Logistics Centers Moderate Moderate Moderate Class 2



In order to participate in this service package, each information flow triple should meet or exceed the following security levels.

Information Flow Security
Source Destination Information Flow Confidentiality Integrity Availability
Basis Basis Basis
Basic Commercial Vehicle Commercial Vehicle OBE host commercial vehicle status Moderate Moderate Moderate
This can include some sensitive data. However, other data, such as vehicle location and motion will then be broadcast. There also may be proprietary information included in this. This is used later on to determine whether a vehicle should request priority at an intersection. If this information is incorrect the vehicle may make false requests. All other flows that use the data from this flow have a MODERATE integrity requirement, therefore, this must also have a MODERATE integrity requirement. This information would need to be available immediately for the application to work.
Commercial Vehicle Driver Commercial Vehicle OBE cv driver input Moderate Moderate Moderate
Commercial Vehicle Operations human interfaces should not be casually viewable for competitive and physical security reasons. Data should be correct as it relates to CVO, however there is generally another mechanism to double-check this data, which is why it is MODERATE and not HIGH. Flow should be available as it relates to CVO, however there is generally another mechanism through which this data might be received, which is why it is MODERATE and not HIGH.
Commercial Vehicle OBE Commercial Vehicle Driver intermodal dispatch info Moderate Moderate Moderate
This data is informing the driver of operational information that is relevant to the operation of the vehicle. It may contain sensitive cargo information. Data should be correct as it relates to CVO, however there is generally another mechanism to double-check this data, which is why it is MODERATE and not HIGH. Flow should be available as it relates to CVO, however there is generally another mechanism through which this data might be received, which is why it is MODERATE and not HIGH.
Commercial Vehicle OBE Fleet and Freight Management Center driver log High High Moderate
Driver log contains PII, personal identification and work conditions and by definition, log of hours worked. This is personal and competitive with regulatory use. It should be available only to the intended recipient. Driver log data is covered under commercial regulatory schemes in most jurisdictions. Forgery of driver log data would have significant competitive implications, not to mention being a regulatory violation. There are alternative mechanisms for exchanging the driver log, though all have a negative impact on the driver's time, which is why MODERATE and not LOW.
Commercial Vehicle OBE Fleet and Freight Management Center driver to fleet request High Moderate Moderate
Contains trip and payment details that if disclosed would compromise the driver, load and carrier. Payment details need to be correct or the vehicle may be delayed. Likely limited in scope to individual vehicles that suffer corrupted messages. If this flow is not available the commercial vehicle in question will be delayed and/or misrouted, which will inconvenience that vehicle, costing time and money.
Commercial Vehicle OBE Fleet and Freight Management Center freight equipment information Moderate Moderate Moderate
Will include proprietary and/or competitive information that should be disclosed only when necessary and to those with a need for the information. Information must be accurate in order to be properly acted upon in support of screening or commercial vehicle safety processes. Information must be timely in order to be properly acted upon in support of screening or commercial vehicle safety processes, though some of the information contained has alternative delivery mechanisms.
Commercial Vehicle OBE Fleet and Freight Management Center on-board vehicle data Moderate Moderate Moderate
Contains identifiers, location and other data related to freight systems. Interception of this information would compromise the owner and/or operator of the commercial vehicle. Sensitivity of data will vary depending on what is being requested and what the commercial vehicle is carrying. In the most extreme case this could be data describing the condition of a hazardous material, which should be correct and timely to avoid the FFMC erroneously taking emergency-related actions. Sensitivity of data will vary depending on what is being requested and what the commercial vehicle is carrying. In the most extreme case this could be data describing the condition of a hazardous material, which should be correct and timely to avoid the FFMC erroneously taking emergency-related actions.
Commercial Vehicle OBE Intermodal Customer System freight delivery status Moderate Moderate Moderate
Contains company information including load delivery specifics. While possibly not competitive, could be considered 'need-to-know', as anyone not providing transport services could have minimal legitimate use for this information. Possible abuses could leverage arrival and delivery information or transport operator locations. CVO decisions including job acceptance, routing and work planning are impacted by the quality of this data, so incorrect, unavailable or fraudulent data could have a significant financial impact. CVO decisions including job acceptance, routing and work planning are impacted by the quality of this data, so incorrect, unavailable or fraudulent data could have a significant financial impact.
Commercial Vehicle OBE Intermodal Terminal commercial vehicle identities Moderate Moderate Moderate
Includes vehicle and or driver PII, which should be disclosed only to the intended recipient or the driver/vehicle may be inappropriately tracked or monitored. Data should be timely and correct to support application needs, but not catastrophic if it is temporarily wrong or unavailable. Data should be timely and correct to support application needs, but not catastrophic if it is temporarily wrong or unavailable.
Commercial Vehicle OBE Intermodal Terminal container transfer location request Moderate Moderate Moderate
Possibly competetive information. Definitely has value, and if availble to actors with competing interests to the actors legitimately involved with the container, information as to where the container is and is projected to be at different times could be abused to the actor's advantage.For high value containers, this may be HIGH. Possibly competetive, and also with legal and criminal implications. Container ID needs to be correct to deter fraudlence, smuggling and related activities.For high value containers, this may be HIGH. There should be other means to identify the container, but without this flow accurate tracking becomes more difficult. For high value containers, this may be HIGH.
Commercial Vehicle OBE Intermodal Terminal port drayage status confirmation Moderate Moderate Moderate
Contains identifiers, location and other data related to freight systems. Interception of this information would compromise the owner and/or operator of the commercial vehicle. Sensitivity of data will vary depending on what is being requested and what the commercial vehicle carried, generally MODERATE but could be HIGH if HAZMAT cargo is considered. Sensitivity of data will vary depending on what is being requested and what the commercial vehicle carried, generally MODERATE but could be HIGH if HAZMAT cargo is considered.
Fleet and Freight Management Center Commercial Vehicle OBE container transport assignment High High Moderate
Contains company information including load delivery specifics. Definitely competitive, could be considered 'need-to-know', as anyone not providing transport services could have minimal legitimate use for this information. Possible abuses could leverage arrival and delivery information or transport operator locations. CVO decisions including job acceptance, routing and work planning are impacted by the quality of this data, so incorrect, unavailable or fraudulent data could have a significant financial impact. CVO decisions including job acceptance, routing and work planning are impacted by the quality of this data, so incorrect, unavailable or fraudulent data could have a significant financial impact.
Fleet and Freight Management Center Commercial Vehicle OBE fleet to driver update High Moderate Moderate
Contains PII, routing instructions and tasking, predictive of vehicle future, all of which if compromised would provide leverage over vehicle, driver and owner. Contains a lot of information dedicated to the individual vehicle, any of which if incorrect or corrupted would negatively affect the vehicle and driver. There is a great deal of informatino in this flow that would be challenging to assemble through other sources. A delay in receiving this information would negatively affect the vehicle and driver.
Fleet and Freight Management Center Fleet-Freight Manager fleet status Moderate High High
Commercial Vehicle Operations human interfaces should not be casually viewable for competitive and physical security reasons. Backoffice operations flows should generally be correct and available as these are the primary interface between operators and system. Backoffice operations flows should generally be correct and available as these are the primary interface between operators and system.
Fleet and Freight Management Center Freight Distribution and Logistics Center available truck capacity Moderate Moderate Moderate
Business sensitive data that if modified, corrupted or disclosed would compromise the carrier whose information was so affected. Business sensitive data that if modified, corrupted or disclosed would compromise the carrier whose information was so affected. If this flow is not consistent then business opportunities may be lost for the carriers that provide this information. Depending on the level of business, volume and pricing, this may be MODERATE or LOW.
Fleet and Freight Management Center Freight Distribution and Logistics Center booking status Moderate Moderate Moderate
Business and personal information included, which if disclosed would compromise the carrier whose information was affected, providing leverage over them to the 3rd party that acquired the information. If this information is incorrect or corrupted freight trips may be delayed, which will cost time and money. If this information is unavailable freight trips may be delayed, which will cost time and money.
Fleet and Freight Management Center Freight Distribution and Logistics Center freight transportation status Moderate Moderate Moderate
Contains company information including load delivery specifics. While possibly not competitive, could be considered 'need-to-know', as anyone not providing transport services could have minimal legitimate use for this information. Possible abuses could leverage arrival and delivery information or transport operator locations. CVO decisions including job acceptance, routing and work planning are impacted by the quality of this data, so incorrect, unavailable or fraudulent data could have a significant financial impact. CVO decisions including job acceptance, routing and work planning are impacted by the quality of this data, so incorrect, unavailable or fraudulent data could have a significant financial impact.
Fleet and Freight Management Center Freight Distribution and Logistics Center load appointment status Moderate Moderate Moderate
Contains company information including load delivery specifics. While possibly not competitive, could be considered 'need-to-know', as anyone not providing transport services could have minimal legitimate use for this information. Possible abuses could leverage arrival and delivery information or transport operator locations. CVO decisions including job acceptance, routing and work planning are impacted by the quality of this data, so incorrect, unavailable or fraudulent data could have a significant financial impact. CVO decisions including job acceptance, routing and work planning are impacted by the quality of this data, so incorrect, unavailable or fraudulent data could have a significant financial impact.
Fleet and Freight Management Center Freight Equipment freight monitoring parameters Moderate Moderate Low
Could contain information indicating the type of cargo, so should be protected from observation that would betray sensitive cargo contents. Should be correct to ensure accurate and consistent monitoring. Probably will not need to be changed often.
Fleet and Freight Management Center Intermodal Customer System available truck capacity Moderate Moderate Moderate
Business sensitive data that if modified, corrupted or disclosed would compromise the carrier whose information was so affected. Business sensitive data that if modified, corrupted or disclosed would compromise the carrier whose information was so affected. If this flow is not consistent then business opportunities may be lost for the carriers that provide this information. Depending on the level of business, volume and pricing, this may be MODERATE or LOW.
Fleet and Freight Management Center Intermodal Customer System booking status Moderate Moderate Moderate
Business and personal information included, which if disclosed would compromise the carrier whose information was affected, providing leverage over them to the 3rd party that acquired the information. If this information is incorrect or corrupted freight trips may be delayed, which will cost time and money. If this information is unavailable freight trips may be delayed, which will cost time and money.
Fleet and Freight Management Center Intermodal Customer System freight transportation status Moderate Moderate Moderate
Contains company information including load delivery specifics. While possibly not competitive, could be considered 'need-to-know', as anyone not providing transport services could have minimal legitimate use for this information. Possible abuses could leverage arrival and delivery information or transport operator locations. CVO decisions including job acceptance, routing and work planning are impacted by the quality of this data, so incorrect, unavailable or fraudulent data could have a significant financial impact. CVO decisions including job acceptance, routing and work planning are impacted by the quality of this data, so incorrect, unavailable or fraudulent data could have a significant financial impact.
Fleet and Freight Management Center Intermodal Terminal booking status Moderate Moderate Moderate
Business and personal information included, which if disclosed would compromise the carrier whose information was affected, providing leverage over them to the 3rd party that acquired the information. If this information is incorrect or corrupted freight trips may be delayed, which will cost time and money. If this information is unavailable freight trips may be delayed, which will cost time and money.
Fleet and Freight Management Center Intermodal Terminal container delivery request Moderate Moderate Moderate
Container status information may be competitive but certainly is trackable data, and needs to be obfuscated to avoid such tracking or business-related espionage. Container status information should be correct in real-time, or pickup, delivery and related activities will be confused and slowed, creating supply chain issues and mobility problems. Container status information should be correct in real-time, or pickup, delivery and related activities will be confused and slowed, creating supply chain issues and mobility problems.
Fleet and Freight Management Center Intermodal Terminal container pickup confirmation Moderate Moderate Moderate
Container status information may be competitive but certainly is trackable data, and needs to be obfuscated to avoid such tracking or business-related espionage. Container status information should be correct in real-time, or pickup, delivery and related activities will be confused and slowed, creating supply chain issues and mobility problems. Container status information should be correct in real-time, or pickup, delivery and related activities will be confused and slowed, creating supply chain issues and mobility problems.
Fleet and Freight Management Center Intermodal Terminal freight transportation status Moderate Moderate Moderate
Contains company information including load delivery specifics. While possibly not competitive, could be considered 'need-to-know', as anyone not providing transport services could have minimal legitimate use for this information. Possible abuses could leverage arrival and delivery information or transport operator locations. CVO decisions including job acceptance, routing and work planning are impacted by the quality of this data, so incorrect, unavailable or fraudulent data could have a significant financial impact. CVO decisions including job acceptance, routing and work planning are impacted by the quality of this data, so incorrect, unavailable or fraudulent data could have a significant financial impact.
Fleet and Freight Management Center Intermodal Terminal terminal reservation request Moderate Moderate Moderate
Freight status information may be competitive but certainly is trackable data, and needs to be obfuscated to avoid such tracking or business-related espionage. Freight status information should be correct in real-time, or pickup, delivery and related activities will be confused and slowed, creating supply chain issues and mobility problems. Freight status information should be correct in real-time, or pickup, delivery and related activities will be confused and slowed, creating supply chain issues and mobility problems.
Fleet-Freight Manager Fleet and Freight Management Center fleet manager inquiry Moderate High High
Commercial Vehicle Operations human interfaces should not be casually viewable for competitive and physical security reasons. Data needs to be correct and available as it relates to CVO. Data needs to be correct and available as it relates to CVO.
Freight Distribution and Logistics Center Fleet and Freight Management Center load matching info Moderate Moderate Moderate
Contains company information including load delivery specifics. While possibly not competitive, could be considered 'need-to-know', as anyone not providing transport services could have minimal legitimate use for this information. Possible abuses could leverage arrival and delivery information or transport operator locations. CVO decisions including job acceptance, routing and work planning are impacted by the quality of this data, so incorrect, unavailable or fraudulent data could have a significant financial impact. CVO decisions including job acceptance, routing and work planning are impacted by the quality of this data, so incorrect, unavailable or fraudulent data could have a significant financial impact.
Freight Distribution and Logistics Center Intermodal Customer System booking status Moderate Moderate Moderate
Business and personal information included, which if disclosed would compromise the carrier whose information was affected, providing leverage over them to the 3rd party that acquired the information. If this information is incorrect or corrupted freight trips may be delayed, which will cost time and money. If this information is unavailable freight trips may be delayed, which will cost time and money.
Freight Distribution and Logistics Center Intermodal Terminal container availability request Moderate Moderate Moderate
Container status information may be competitive but certainly is trackable data, and needs to be obfuscated to avoid such tracking or business-related espionage. Container status information should be correct in real-time, or pickup, delivery and related activities will be confused and slowed, creating supply chain issues and mobility problems. Container status information should be correct in real-time, or pickup, delivery and related activities will be confused and slowed, creating supply chain issues and mobility problems.
Freight Distribution and Logistics Center Intermodal Terminal freight transportation status Moderate Moderate Moderate
Contains company information including load delivery specifics. While possibly not competitive, could be considered 'need-to-know', as anyone not providing transport services could have minimal legitimate use for this information. Possible abuses could leverage arrival and delivery information or transport operator locations. CVO decisions including job acceptance, routing and work planning are impacted by the quality of this data, so incorrect, unavailable or fraudulent data could have a significant financial impact. CVO decisions including job acceptance, routing and work planning are impacted by the quality of this data, so incorrect, unavailable or fraudulent data could have a significant financial impact.
Freight Distribution and Logistics Center Other Freight Distribution and Logistics Centers load matching systems coordination Moderate Moderate Moderate
Load matching information between centers should not be competitive, but is need-to-know. An unauthorized third party that learned the information in this flow might gain an understanding of operations they should not have, providing a competitive or informational advantage. If corrupted, this could lead to confusion in load matching, reducing performance of CVO and drayage operations in particular. CVO decisions including job acceptance, routing and work planning are impacted by the quality of this data, so incorrect, unavailable or fraudulent data could have a significant financial impact.
Freight Equipment Commercial Vehicle OBE freight equipment information Moderate Moderate Moderate
Cargo status information, though internal to the vehicle, should probably be protected as part of a sound defense-in-depth strategy against malicious hacking. Freight Vehicle to CV OBE is considered on-board when the vehicle and freight are mated, so the same logic holds. Cargo status information, though internal to the vehicle, should probably be protected as part of a sound defense-in-depth strategy against malicious hacking. Freight Vehicle to CV OBE is considered on-board when the vehicle and freight are mated, so the same logic holds. On-board data exchanges, should be at least MODERATE so that on-board systems can fulfill their functions. Freight Vehicle to CV OBE is considered on-board when the vehicle and freight are mated, so the same logic holds.
Freight Equipment Fleet and Freight Management Center freight equipment information Moderate Moderate Moderate
Will include proprietary and/or competitive information that should be disclosed only when necessary and to those with a need for the information. Information must be accurate in order to be properly acted upon in support of screening or commercial vehicle safety processes. Information must be timely in order to be properly acted upon in support of screening or commercial vehicle safety processes, though some of the information contained has alternative delivery mechanisms.
Freight Equipment Intermodal Terminal container identification Moderate Moderate Moderate
Possibly competetive information. Definitely has value, and if availble to actors with competing interests to the actors legitimately involved with the container, information as to where the container is and is projected to be at different times could be abused to the actor's advantage.For high value containers, this may be HIGH. Possibly competetive, and also with legal and criminal implications. Container ID needs to be correct to deter fraudlence, smuggling and related activities.For high value containers, this may be HIGH. There should be other means to identify the container, but without this flow accurate tracking becomes more difficult. For high value containers, this may be HIGH.
Freight Equipment Intermodal Terminal container location Moderate Moderate Moderate
Possibly competetive information. Definitely has value, and if availble to actors with competing interests to the actors legitimately involved with the container, information as to where the container is and is projected to be at different times could be abused to the actor's advantage.For high value containers, this may be HIGH. Possibly competetive, and also with legal and criminal implications. Container ID needs to be correct to deter fraudlence, smuggling and related activities.For high value containers, this may be HIGH. There should be other means to identify the container, but without this flow accurate tracking becomes more difficult. For high value containers, this may be HIGH.
Intermodal Customer System Fleet and Freight Management Center available loads Moderate Moderate Moderate
Contains company information including load delivery specifics. While possibly not competitive, could be considered 'need-to-know', as anyone not providing transport services could have minimal legitimate use for this information. Possible abuses could leverage arrival and delivery information or transport operator locations. CVO decisions including job acceptance, routing and work planning are impacted by the quality of this data, so incorrect, unavailable or fraudulent data could have a significant financial impact. CVO decisions including job acceptance, routing and work planning are impacted by the quality of this data, so incorrect, unavailable or fraudulent data could have a significant financial impact.
Intermodal Customer System Fleet and Freight Management Center freight transport booking Moderate Moderate Moderate
Contains company information including load delivery specifics. While possibly not competitive, could be considered 'need-to-know', as anyone not providing transport services could have minimal legitimate use for this information. Possible abuses could leverage arrival and delivery information or transport operator locations. CVO decisions including job acceptance, routing and work planning are impacted by the quality of this data, so incorrect, unavailable or fraudulent data could have a significant financial impact. CVO decisions including job acceptance, routing and work planning are impacted by the quality of this data, so incorrect, unavailable or fraudulent data could have a significant financial impact.
Intermodal Customer System Fleet and Freight Management Center freight transportation status Moderate Moderate Moderate
Contains company information including load delivery specifics. While possibly not competitive, could be considered 'need-to-know', as anyone not providing transport services could have minimal legitimate use for this information. Possible abuses could leverage arrival and delivery information or transport operator locations. CVO decisions including job acceptance, routing and work planning are impacted by the quality of this data, so incorrect, unavailable or fraudulent data could have a significant financial impact. CVO decisions including job acceptance, routing and work planning are impacted by the quality of this data, so incorrect, unavailable or fraudulent data could have a significant financial impact.
Intermodal Customer System Freight Distribution and Logistics Center available loads Moderate Moderate Moderate
Contains company information including load delivery specifics. While possibly not competitive, could be considered 'need-to-know', as anyone not providing transport services could have minimal legitimate use for this information. Possible abuses could leverage arrival and delivery information or transport operator locations. CVO decisions including job acceptance, routing and work planning are impacted by the quality of this data, so incorrect, unavailable or fraudulent data could have a significant financial impact. CVO decisions including job acceptance, routing and work planning are impacted by the quality of this data, so incorrect, unavailable or fraudulent data could have a significant financial impact.
Intermodal Customer System Freight Distribution and Logistics Center freight transport booking Moderate Moderate Moderate
Contains company information including load delivery specifics. While possibly not competitive, could be considered 'need-to-know', as anyone not providing transport services could have minimal legitimate use for this information. Possible abuses could leverage arrival and delivery information or transport operator locations. CVO decisions including job acceptance, routing and work planning are impacted by the quality of this data, so incorrect, unavailable or fraudulent data could have a significant financial impact. CVO decisions including job acceptance, routing and work planning are impacted by the quality of this data, so incorrect, unavailable or fraudulent data could have a significant financial impact.
Intermodal Terminal Commercial Vehicle OBE container transfer location Moderate Moderate Moderate
Possibly competetive information. Definitely has value, and if availble to actors with competing interests to the actors legitimately involved with the container, information as to where the container is and is projected to be at different times could be abused to the actor's advantage.For high value containers, this may be HIGH. Possibly competetive, and also with legal and criminal implications. Container ID needs to be correct to deter fraudlence, smuggling and related activities.For high value containers, this may be HIGH. There should be other means to identify the container, but without this flow accurate tracking becomes more difficult. For high value containers, this may be HIGH.
Intermodal Terminal Fleet and Freight Management Center container delivery confirmation Moderate Moderate Moderate
Container status information may be competitive but certainly is trackable data, and needs to be obfuscated to avoid such tracking or business-related espionage. Container status information should be correct in real-time, or pickup, delivery and related activities will be confused and slowed, creating supply chain issues and mobility problems. Container status information should be correct in real-time, or pickup, delivery and related activities will be confused and slowed, creating supply chain issues and mobility problems.
Intermodal Terminal Fleet and Freight Management Center container pickup request Moderate Moderate Moderate
Container status information may be competitive but certainly is trackable data, and needs to be obfuscated to avoid such tracking or business-related espionage. Container status information should be correct in real-time, or pickup, delivery and related activities will be confused and slowed, creating supply chain issues and mobility problems. Container status information should be correct in real-time, or pickup, delivery and related activities will be confused and slowed, creating supply chain issues and mobility problems.
Intermodal Terminal Fleet and Freight Management Center freight transportation status Moderate Moderate Moderate
Contains company information including load delivery specifics. While possibly not competitive, could be considered 'need-to-know', as anyone not providing transport services could have minimal legitimate use for this information. Possible abuses could leverage arrival and delivery information or transport operator locations. CVO decisions including job acceptance, routing and work planning are impacted by the quality of this data, so incorrect, unavailable or fraudulent data could have a significant financial impact. CVO decisions including job acceptance, routing and work planning are impacted by the quality of this data, so incorrect, unavailable or fraudulent data could have a significant financial impact.
Intermodal Terminal Fleet and Freight Management Center intermodal terminal status Low Moderate Moderate
Information describing congestion at the terminal could be directly observed, and is also distributed via a TIC, and so observation of this flow is unlikely to have any serious effect. The volume of data implies a HIGH rating, however it is not clear that the consequences of incorrect information are catastrophic, but are probably less severe. Thus MODERATE is chosen. End-to-end tracking data needs to be available for management purposes, but probably can go down from time to time without significant impact.
Intermodal Terminal Fleet and Freight Management Center terminal reservation Moderate Moderate Moderate
Freight status information may be competitive but certainly is trackable data, and needs to be obfuscated to avoid such tracking or business-related espionage. Freight status information should be correct in real-time, or pickup, delivery and related activities will be confused and slowed, creating supply chain issues and mobility problems. Freight status information should be correct in real-time, or pickup, delivery and related activities will be confused and slowed, creating supply chain issues and mobility problems.
Intermodal Terminal Freight Distribution and Logistics Center container availability status Moderate Moderate Moderate
Container status information may be competitive but certainly is trackable data, and needs to be obfuscated to avoid such tracking or business-related espionage. Container status information should be correct in real-time, or pickup, delivery and related activities will be confused and slowed, creating supply chain issues and mobility problems. Container status information should be correct in real-time, or pickup, delivery and related activities will be confused and slowed, creating supply chain issues and mobility problems.
Intermodal Terminal Freight Distribution and Logistics Center intermodal terminal status Low Moderate Moderate
Information describing congestion at the terminal could be directly observed, and is also distributed via a TIC, and so observation of this flow is unlikely to have any serious effect. The volume of data implies a HIGH rating, however it is not clear that the consequences of incorrect information are catastrophic, but are probably less severe. Thus MODERATE is chosen. End-to-end tracking data needs to be available for management purposes, but probably can go down from time to time without significant impact.
Intermodal Terminal Freight Equipment container identification request Low Moderate Low
Probably no need to obfuscate the request, though if any unique or proprietary information is requested this could change to MODERATE. If the request gets ignored or incorrectly perceived the related application will not work optimally. There should be other ways to get this data. In an intermodal terminal dependent on this information flow with less use of other mechanisms, this may increase to MODERATE.
Other Freight Distribution and Logistics Centers Freight Distribution and Logistics Center load matching systems coordination Moderate Moderate Moderate
Load matching information between centers should not be competitive, but is need-to-know. An unauthorized third party that learned the information in this flow might gain an understanding of operations they should not have, providing a competitive or informational advantage. If corrupted, this could lead to confusion in load matching, reducing performance of CVO and drayage operations in particular. CVO decisions including job acceptance, routing and work planning are impacted by the quality of this data, so incorrect, unavailable or fraudulent data could have a significant financial impact.

Standards

The following table lists the standards associated with physical objects in this service package. For standards related to interfaces, see the specific information flow triple pages. These pages can be accessed directly from the SVG diagram(s) located on the Physical tab, by clicking on each information flow line on the diagram.

NameTitlePhysical Object
SAE J3361 Antenna requirements V2X Antenna Coverage and Test Requirements for US FHWA Class 1 and Class 3-13 Class Vehicles Commercial Vehicle OBE
SAE J5001 OBU Standard Onboard Unit Standard for Connected Vehicles Commercial Vehicle OBE




System Requirements

No System Requirements