Parent Service Package: PS10
< < PS09.3 : PS10.1 : PS11.1 > >

PS10.1: Wide Area Alert Implementation

This 'implementation' is a holistic view of the PS10 service package, including all Physical Objects, Functional Objects, and Triples associated with the service package. It distinguishes between items that are fundamental to the service and items that are optional. Your specific implementation is likely to include the fundamental items and selected optional items, based on your specific project requirements.

Relevant Regions: Australia, Canada, European Union, and United States

Enterprise

Development Stage Roles and Relationships

Installation Stage Roles and Relationships

Operations and Maintenance Stage Roles and Relationships
(hide)

Source Destination Role/Relationship
Alerting and Advisory System MaintainerAlerting and Advisory System Maintains
Alerting and Advisory System ManagerAlerting and Advisory System Manages
Alerting and Advisory System ManagerAlerting and Advisory System Operator System Usage Agreement
Alerting and Advisory System OperatorAlerting and Advisory System Operates
Alerting and Advisory System OwnerAlerting and Advisory System Maintainer System Maintenance Agreement
Alerting and Advisory System OwnerAlerting and Advisory System Manager Operations Agreement
Alerting and Advisory System OwnerEmergency Management Center Maintainer Maintenance Data Exchange Agreement
Alerting and Advisory System OwnerEmergency Management Center Owner Information Provision Agreement
Alerting and Advisory System OwnerEmergency Management Center User Service Usage Agreement
Alerting and Advisory System OwnerEmergency System Operator Application Usage Agreement
Alerting and Advisory System SupplierAlerting and Advisory System Owner Warranty
Basic Vehicle MaintainerBasic Vehicle Maintains
Basic Vehicle ManagerBasic Vehicle Manages
Basic Vehicle ManagerDriver System Usage Agreement
Basic Vehicle OwnerBasic Vehicle Maintainer System Maintenance Agreement
Basic Vehicle OwnerBasic Vehicle Manager Operations Agreement
Basic Vehicle SupplierBasic Vehicle Owner Warranty
DriverBasic Vehicle Operates
Emergency Management Center MaintainerEmergency Management Center Maintains
Emergency Management Center ManagerEmergency Management Center Manages
Emergency Management Center ManagerEmergency System Operator System Usage Agreement
Emergency Management Center OwnerEmergency Management Center Maintainer System Maintenance Agreement
Emergency Management Center OwnerEmergency Management Center Manager Operations Agreement
Emergency Management Center OwnerEmergency Telecommunications System Maintainer Maintenance Data Exchange Agreement
Emergency Management Center OwnerEmergency Telecommunications System Operator Application Usage Agreement
Emergency Management Center OwnerEmergency Telecommunications System Owner Information Provision Agreement
Emergency Management Center OwnerEmergency Telecommunications System User Service Usage Agreement
Emergency Management Center OwnerMaint and Constr Center Personnel Application Usage Agreement
Emergency Management Center OwnerMaint and Constr Management Center Maintainer Maintenance Data Exchange Agreement
Emergency Management Center OwnerMaint and Constr Management Center Owner Information Exchange Agreement
Emergency Management Center OwnerMaint and Constr Management Center User Service Usage Agreement
Emergency Management Center OwnerOther Emergency Management Centers Maintainer Maintenance Data Exchange Agreement
Emergency Management Center OwnerOther Emergency Management Centers Operator Application Usage Agreement
Emergency Management Center OwnerOther Emergency Management Centers Owner Information Exchange Agreement
Emergency Management Center OwnerOther Emergency Management Centers User Service Usage Agreement
Emergency Management Center OwnerSocial Media Maintainer Maintenance Data Exchange Agreement
Emergency Management Center OwnerSocial Media Operator Application Usage Agreement
Emergency Management Center OwnerSocial Media Owner Information Provision Agreement
Emergency Management Center OwnerSocial Media User Service Usage Agreement
Emergency Management Center OwnerTIC Operator Application Usage Agreement
Emergency Management Center OwnerTraffic Management Center Maintainer Maintenance Data Exchange Agreement
Emergency Management Center OwnerTraffic Management Center Owner Information Exchange Agreement
Emergency Management Center OwnerTraffic Management Center User Service Usage Agreement
Emergency Management Center OwnerTraffic Operations Personnel Application Usage Agreement
Emergency Management Center OwnerTransit Management Center Maintainer Maintenance Data Exchange Agreement
Emergency Management Center OwnerTransit Management Center Owner Information Exchange Agreement
Emergency Management Center OwnerTransit Management Center User Service Usage Agreement
Emergency Management Center OwnerTransit Operations Personnel Application Usage Agreement
Emergency Management Center OwnerTransportation Information Center Maintainer Maintenance Data Exchange Agreement
Emergency Management Center OwnerTransportation Information Center Owner Information Exchange Agreement
Emergency Management Center OwnerTransportation Information Center User Service Usage Agreement
Emergency Management Center SupplierEmergency Management Center Owner Warranty
Emergency System OperatorEmergency Management Center Operates
Emergency Telecommunications System MaintainerEmergency Telecommunications System Maintains
Emergency Telecommunications System ManagerEmergency Telecommunications System Manages
Emergency Telecommunications System ManagerEmergency Telecommunications System Operator System Usage Agreement
Emergency Telecommunications System OperatorEmergency Telecommunications System Operates
Emergency Telecommunications System OwnerEmergency Telecommunications System Maintainer System Maintenance Agreement
Emergency Telecommunications System OwnerEmergency Telecommunications System Manager Operations Agreement
Emergency Telecommunications System SupplierEmergency Telecommunications System Owner Warranty
ITS Roadway Equipment MaintainerITS Roadway Equipment Maintains
ITS Roadway Equipment ManagerITS Roadway Equipment Manages
ITS Roadway Equipment ManagerMaint and Constr Field Personnel System Usage Agreement
ITS Roadway Equipment OwnerBasic Vehicle Maintainer Maintenance Data Exchange Agreement
ITS Roadway Equipment OwnerBasic Vehicle Owner Expectation of Information Provision
ITS Roadway Equipment OwnerBasic Vehicle User Service Usage Agreement
ITS Roadway Equipment OwnerDriver Application Usage Agreement
ITS Roadway Equipment OwnerITS Roadway Equipment Maintainer System Maintenance Agreement
ITS Roadway Equipment OwnerITS Roadway Equipment Manager Operations Agreement
ITS Roadway Equipment OwnerTraffic Management Center Maintainer Maintenance Data Exchange Agreement
ITS Roadway Equipment OwnerTraffic Management Center Owner Information Exchange Agreement
ITS Roadway Equipment OwnerTraffic Management Center User Service Usage Agreement
ITS Roadway Equipment OwnerTraffic Operations Personnel Application Usage Agreement
ITS Roadway Equipment SupplierITS Roadway Equipment Owner Warranty
Light Vehicle DriverLight Vehicle OBE Operates
Light Vehicle OBE MaintainerLight Vehicle OBE Maintains
Light Vehicle OBE ManagerLight Vehicle Driver System Usage Agreement
Light Vehicle OBE ManagerLight Vehicle OBE Manages
Light Vehicle OBE OwnerLight Vehicle OBE Maintainer System Maintenance Agreement
Light Vehicle OBE OwnerLight Vehicle OBE Manager Operations Agreement
Light Vehicle OBE SupplierLight Vehicle OBE Owner Warranty
Maint and Constr Center PersonnelMaint and Constr Management Center Operates
Maint and Constr Field PersonnelITS Roadway Equipment Operates
Maint and Constr Management Center MaintainerMaint and Constr Management Center Maintains
Maint and Constr Management Center ManagerMaint and Constr Center Personnel System Usage Agreement
Maint and Constr Management Center ManagerMaint and Constr Management Center Manages
Maint and Constr Management Center OwnerEmergency Management Center Maintainer Maintenance Data Exchange Agreement
Maint and Constr Management Center OwnerEmergency Management Center Owner Information Exchange Agreement
Maint and Constr Management Center OwnerEmergency Management Center User Service Usage Agreement
Maint and Constr Management Center OwnerEmergency System Operator Application Usage Agreement
Maint and Constr Management Center OwnerMaint and Constr Management Center Maintainer System Maintenance Agreement
Maint and Constr Management Center OwnerMaint and Constr Management Center Manager Operations Agreement
Maint and Constr Management Center SupplierMaint and Constr Management Center Owner Warranty
Other Emergency Management Centers MaintainerOther Emergency Management Centers Maintains
Other Emergency Management Centers ManagerOther Emergency Management Centers Manages
Other Emergency Management Centers ManagerOther Emergency Management Centers Operator System Usage Agreement
Other Emergency Management Centers OperatorOther Emergency Management Centers Operates
Other Emergency Management Centers OwnerEmergency Management Center Maintainer Maintenance Data Exchange Agreement
Other Emergency Management Centers OwnerEmergency Management Center Owner Information Exchange Agreement
Other Emergency Management Centers OwnerEmergency Management Center User Service Usage Agreement
Other Emergency Management Centers OwnerEmergency System Operator Application Usage Agreement
Other Emergency Management Centers OwnerOther Emergency Management Centers Maintainer System Maintenance Agreement
Other Emergency Management Centers OwnerOther Emergency Management Centers Manager Operations Agreement
Other Emergency Management Centers SupplierOther Emergency Management Centers Owner Warranty
Other Transportation Information Centers MaintainerOther Transportation Information Centers Maintains
Other Transportation Information Centers ManagerOther Transportation Information Centers Manages
Other Transportation Information Centers ManagerOther Transportation Information Centers Operator System Usage Agreement
Other Transportation Information Centers OperatorOther Transportation Information Centers Operates
Other Transportation Information Centers OwnerOther Transportation Information Centers Maintainer System Maintenance Agreement
Other Transportation Information Centers OwnerOther Transportation Information Centers Manager Operations Agreement
Other Transportation Information Centers OwnerTIC Operator Application Usage Agreement
Other Transportation Information Centers OwnerTransportation Information Center Maintainer Maintenance Data Exchange Agreement
Other Transportation Information Centers OwnerTransportation Information Center Owner Information Exchange Agreement
Other Transportation Information Centers OwnerTransportation Information Center User Service Usage Agreement
Other Transportation Information Centers SupplierOther Transportation Information Centers Owner Warranty
Personal Information Device MaintainerPersonal Information Device Maintains
Personal Information Device ManagerPersonal Information Device Manages
Personal Information Device ManagerTraveler System Usage Agreement
Personal Information Device OwnerPersonal Information Device Maintainer System Maintenance Agreement
Personal Information Device OwnerPersonal Information Device Manager Operations Agreement
Personal Information Device SupplierPersonal Information Device Owner Warranty
Social Media MaintainerSocial Media Maintains
Social Media ManagerSocial Media Manages
Social Media ManagerSocial Media Operator System Usage Agreement
Social Media OperatorSocial Media Operates
Social Media OwnerSocial Media Maintainer System Maintenance Agreement
Social Media OwnerSocial Media Manager Operations Agreement
Social Media SupplierSocial Media Owner Warranty
TIC OperatorTransportation Information Center Operates
Traffic Management Center MaintainerTraffic Management Center Maintains
Traffic Management Center ManagerTraffic Management Center Manages
Traffic Management Center ManagerTraffic Operations Personnel System Usage Agreement
Traffic Management Center OwnerEmergency Management Center Maintainer Maintenance Data Exchange Agreement
Traffic Management Center OwnerEmergency Management Center Owner Information Exchange Agreement
Traffic Management Center OwnerEmergency Management Center User Service Usage Agreement
Traffic Management Center OwnerEmergency System Operator Application Usage Agreement
Traffic Management Center OwnerITS Roadway Equipment Maintainer Maintenance Data Exchange Agreement
Traffic Management Center OwnerITS Roadway Equipment Owner Information Exchange Agreement
Traffic Management Center OwnerITS Roadway Equipment User Service Usage Agreement
Traffic Management Center OwnerMaint and Constr Field Personnel Application Usage Agreement
Traffic Management Center OwnerTraffic Management Center Maintainer System Maintenance Agreement
Traffic Management Center OwnerTraffic Management Center Manager Operations Agreement
Traffic Management Center SupplierTraffic Management Center Owner Warranty
Traffic Operations PersonnelTraffic Management Center Operates
Transit Management Center MaintainerTransit Management Center Maintains
Transit Management Center ManagerTransit Management Center Manages
Transit Management Center ManagerTransit Operations Personnel System Usage Agreement
Transit Management Center OwnerEmergency Management Center Maintainer Maintenance Data Exchange Agreement
Transit Management Center OwnerEmergency Management Center Owner Information Exchange Agreement
Transit Management Center OwnerEmergency Management Center User Service Usage Agreement
Transit Management Center OwnerEmergency System Operator Application Usage Agreement
Transit Management Center OwnerTransit Management Center Maintainer System Maintenance Agreement
Transit Management Center OwnerTransit Management Center Manager Operations Agreement
Transit Management Center OwnerTransit Vehicle OBE Maintainer Maintenance Data Exchange Agreement
Transit Management Center OwnerTransit Vehicle OBE Owner Information Provision Agreement
Transit Management Center OwnerTransit Vehicle OBE User Service Usage Agreement
Transit Management Center OwnerTransit Vehicle Operator Application Usage Agreement
Transit Management Center OwnerTraveler Application Usage Agreement
Transit Management Center OwnerTraveler Support Equipment Maintainer Maintenance Data Exchange Agreement
Transit Management Center OwnerTraveler Support Equipment Owner Information Provision Agreement
Transit Management Center OwnerTraveler Support Equipment User Service Usage Agreement
Transit Management Center SupplierTransit Management Center Owner Warranty
Transit Operations PersonnelTransit Management Center Operates
Transit Vehicle OBE MaintainerTransit Vehicle OBE Maintains
Transit Vehicle OBE ManagerTransit Vehicle OBE Manages
Transit Vehicle OBE ManagerTransit Vehicle Operator System Usage Agreement
Transit Vehicle OBE OwnerTransit Vehicle OBE Maintainer System Maintenance Agreement
Transit Vehicle OBE OwnerTransit Vehicle OBE Manager Operations Agreement
Transit Vehicle OBE SupplierTransit Vehicle OBE Owner Warranty
Transit Vehicle OperatorTransit Vehicle OBE Operates
Transportation Information Center MaintainerTransportation Information Center Maintains
Transportation Information Center ManagerTIC Operator System Usage Agreement
Transportation Information Center ManagerTransportation Information Center Manages
Transportation Information Center OwnerEmergency Management Center Maintainer Maintenance Data Exchange Agreement
Transportation Information Center OwnerEmergency Management Center Owner Information Exchange Agreement
Transportation Information Center OwnerEmergency Management Center User Service Usage Agreement
Transportation Information Center OwnerEmergency System Operator Application Usage Agreement
Transportation Information Center OwnerLight Vehicle Driver Application Usage Agreement
Transportation Information Center OwnerLight Vehicle OBE Maintainer Maintenance Data Exchange Agreement
Transportation Information Center OwnerLight Vehicle OBE Owner Information Provision Agreement
Transportation Information Center OwnerLight Vehicle OBE User Service Usage Agreement
Transportation Information Center OwnerOther Transportation Information Centers Maintainer Maintenance Data Exchange Agreement
Transportation Information Center OwnerOther Transportation Information Centers Operator Application Usage Agreement
Transportation Information Center OwnerOther Transportation Information Centers Owner Information Exchange Agreement
Transportation Information Center OwnerOther Transportation Information Centers User Service Usage Agreement
Transportation Information Center OwnerPersonal Information Device Maintainer Maintenance Data Exchange Agreement
Transportation Information Center OwnerPersonal Information Device Owner Information Provision Agreement
Transportation Information Center OwnerPersonal Information Device User Service Usage Agreement
Transportation Information Center OwnerTransportation Information Center Maintainer System Maintenance Agreement
Transportation Information Center OwnerTransportation Information Center Manager Operations Agreement
Transportation Information Center OwnerTraveler Application Usage Agreement
Transportation Information Center OwnerTraveler Information Voice System Maintainer Maintenance Data Exchange Agreement
Transportation Information Center OwnerTraveler Information Voice System Operator Application Usage Agreement
Transportation Information Center OwnerTraveler Information Voice System Owner Information Exchange Agreement
Transportation Information Center OwnerTraveler Information Voice System User Service Usage Agreement
Transportation Information Center OwnerTraveler Support Equipment Maintainer Maintenance Data Exchange Agreement
Transportation Information Center OwnerTraveler Support Equipment Owner Information Provision Agreement
Transportation Information Center OwnerTraveler Support Equipment User Service Usage Agreement
Transportation Information Center SupplierTransportation Information Center Owner Warranty
TravelerPersonal Information Device Operates
TravelerTraveler Support Equipment Operates
Traveler Information Voice System MaintainerTraveler Information Voice System Maintains
Traveler Information Voice System ManagerTraveler Information Voice System Manages
Traveler Information Voice System ManagerTraveler Information Voice System Operator System Usage Agreement
Traveler Information Voice System OperatorTraveler Information Voice System Operates
Traveler Information Voice System OwnerTIC Operator Application Usage Agreement
Traveler Information Voice System OwnerTransportation Information Center Maintainer Maintenance Data Exchange Agreement
Traveler Information Voice System OwnerTransportation Information Center Owner Information Exchange Agreement
Traveler Information Voice System OwnerTransportation Information Center User Service Usage Agreement
Traveler Information Voice System OwnerTraveler Information Voice System Maintainer System Maintenance Agreement
Traveler Information Voice System OwnerTraveler Information Voice System Manager Operations Agreement
Traveler Information Voice System SupplierTraveler Information Voice System Owner Warranty
Traveler Support Equipment MaintainerTraveler Support Equipment Maintains
Traveler Support Equipment ManagerTraveler System Usage Agreement
Traveler Support Equipment ManagerTraveler Support Equipment Manages
Traveler Support Equipment OwnerTraveler Support Equipment Maintainer System Maintenance Agreement
Traveler Support Equipment OwnerTraveler Support Equipment Manager Operations Agreement
Traveler Support Equipment SupplierTraveler Support Equipment Owner Warranty

Functional

This service package includes the following Functional View PSpecs:

Physical Object Functional Object PSpec Number PSpec Name
Emergency Management Center Emergency Early Warning System 5.1.1.3 Collect Incident And Event Data
5.1.2 Determine Coordinated Response Plan
5.1.3 Communicate Emergency Status
5.1.8 Manage Wide Area Alerts and Advisories
ITS Roadway Equipment Roadway Traffic Information Dissemination 1.2.7.1.1 Process Indicator Output Data for Roads
1.2.7.2.1 Monitor Roadside Equipment Operation
1.2.7.2.2 Process Indicator Output Data for Freeways
1.2.7.2.4 Provide Device Interface to Other Roadway Devices
1.2.7.2.5 Process Roadway Information Data
Light Vehicle OBE Light Vehicle Interactive Traveler Information 6.7.1.2 Provide Driver Guidance Interface
6.7.5.1 Get Light Vehicle Driver Personal Request
6.7.5.2 Provide Light Vehicle Driver with Personal Travel Information
6.7.5.3 Provide Light Vehicle Driver Information Interface
7.2.3 Provide Driver Parking Lot Payment Interface
7.2.5 Provide Payment Device Interface for Parking
7.5.1 Provide Vehicle Payment Device Interface
Maint and Constr Management Center MCM Incident Management 9.1.7 Process Road Network Information
9.2.2 Status Current M&C Activities and Transportation Infrastructure
9.2.3.4 Manage M&C Resource Needs
Personal Information Device Personal Interactive Traveler Information 6.8.1.1.1 Determine Personal Portable Device Guidance Method
6.8.1.1.2 Provide Personal Portable Device Dynamic Guidance
6.8.3.1 Get Traveler Personal Request
6.8.3.2 Provide Traveler with Personal Travel Information
6.8.3.3 Provide Traveler Personal Interface
6.8.3.4 Update Traveler Personal Display Map Data
6.8.3.5 Provide Traveler Transit Services Interface
6.8.3.6 Provide Personal Safety Messages
6.8.3.7 Manage Traveler Personal Social Media Interface
7.5.3 Provide Personal Payment Device Interface
7.6.6.3 Provide Road Use Charging Services Personal Interface
Traffic Management Center TMC Incident Dispatch Coordination 1.1.4.1 Retrieve Traffic Data
1.1.5 Exchange Data with Other Traffic Centers
1.3.2.1 Store Possible Incident Data
1.3.2.2 Review and Classify Possible Incidents
1.3.2.3 Review and Classify Planned Events
1.3.2.6 Manage Traffic Routing
1.3.3.1 Respond to Current Incidents
1.3.4.1 Retrieve Incident Data
1.3.4.2 Provide Traffic Operations Personnel Incident Interface
1.3.4.3 Provide Media Incident Data Interface
1.3.4.4 Manage Resources for Incidents
1.3.5 Manage Incident Response Planning and Traffic Management Decision Support
1.3.6 Traffic Disaster Response Control
1.3.7 Traffic Evacuation Control
TMC Traffic Information Dissemination 1.1.4.1 Retrieve Traffic Data
1.1.4.2 Provide Traffic Operations Personnel Traffic Data Interface
1.1.4.3 Provide Direct Media Traffic Data Interface
1.2.1 Select Strategy
1.2.4.3 Output In-vehicle Signage Data
1.2.4.4 Output Roadway Information Data
1.2.8 Collect Traffic Field Equipment Fault Data
1.3.1.1 Analyze Traffic Data for Incidents
1.3.2.1 Store Possible Incident Data
1.3.2.2 Review and Classify Possible Incidents
1.3.2.5 Provide Current Incidents Store Interface
1.3.2.6 Manage Traffic Routing
1.3.4.2 Provide Traffic Operations Personnel Incident Interface
1.3.4.5 Process Video Data
Transit Management Center Transit Center Information Services 4.2.1.3 Produce Transit Service Data for External Use
4.2.1.6 Produce Transit Service Data for Manage Transit Use
4.2.1.7 Provide Interface for Other Transit Management Data
Transit Center Security 4.1.5.3 Manage Transit Driver Authentication
4.2.1.7 Provide Interface for Other Transit Management Data
4.4.1 Provide Transit Security and Emergency Management
4.4.2 Coordinate Multiple Agency Responses to Transit Incidents
4.4.3 Generate Responses for Transit Incidents
4.4.4 Provide Transit Operations Personnel Security Interface
Transit Vehicle OBE Transit Vehicle On-Board Information Services 4.1.1 Process On-Board Systems Data
4.1.2 Determine Transit Vehicle Service Status
4.1.7 Provide Transit Advisory Interface on Vehicle
4.6.2 Determine Traveler Needs on Vehicle
Transportation Information Center TIC Data Collection 6.2.1 Collect Misc Traveler Information
6.2.2 Collect Traffic Data
6.2.3 Collect Transit Operations Data
6.2.4 Collect Multimodal Data
6.2.5 Collect Situation and Sensor Data From Vehicles
6.2.6 Collect Emergency Traveler Data
6.5.4 Process Travel Services Provider Data
6.6.2.3 Provide Route Segment Data for Other Areas
7.4.2 Collect Price Data for Traveler Information Use
TIC Emergency Traveler Information 6.2.1 Collect Misc Traveler Information
6.2.6 Collect Emergency Traveler Data
6.5.5 Provide Emergency Traveler Information
TIC Traveler Telephone Information 6.5.6 Provide Traveler Telecomm Information
6.5.7 Provide Operator Interface for Traveler Information Parameters
Traveler Support Equipment Traveler Information Reception 6.3.2 Inform Traveler
6.3.3 Provide Public Traveler Interface

Physical

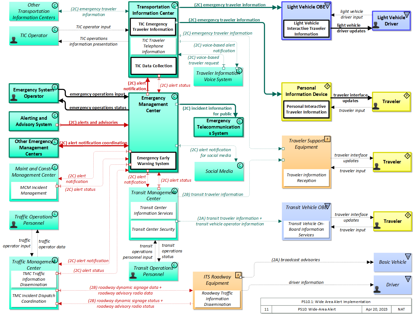
The physical diagram can be viewed in SVG or PNG format and the current format is SVG.
SVG Diagram
PNG Diagram


Display Legend in SVG or PNG

Includes Physical Objects:

Physical Object Class Description
Alerting and Advisory System Center 'Alerting and Advisory System' represents the federal, state, and local alerting and advisory systems that provide alerts, advisories, and other potential threat information that is relevant to surface transportation systems. This includes systems such as the Information Sharing and Analysis Centers (ISACS), the National Infrastructure Protection Center (NIPC), the Homeland Security Advisory System (HSAS), and other systems that provide intelligence about potential, imminent, or actual attacks on the transportation infrastructure or its supporting information systems. This system also represents the early warning and emergency alert systems operated by federal, state, county, and local agencies that provide advisories and alerts regarding all types of emergencies including natural hazards (floods, hurricanes, tornados, earthquakes), accidents (chemical spills, nuclear power plant emergencies) and other civil emergencies such as child abduction alerts that impact transportation system operation and/or require immediate public notification. Note that weather related watches and warnings, such as those issued by the National Hurricane Center, are provided by both this terminator and the Weather Service terminator since many alerting and advisory systems and the National Weather Service both provide severe weather and related hazards information. The alerts and advisories that are provided by the systems represented by this terminator are based on analysis of potential threat information that is collected from a variety of sources, including information collected by ITS systems. The bidirectional interface with this terminator allows potential threat information that is collected by ITS systems to be provided to the alerting and advisory systems to improve their ability to identify threats and provide useful and timely information. The types of information provided by this terminator include general assessments and incident awareness information, advisories that identify potential threats or recommendations to increase preparedness levels, alerts regarding imminent or in-progress emergencies, and specific threat information such as visual imagery used for biometric image processing.
Basic Vehicle Vehicle 'Basic Vehicle' represents a complete operating vehicle. It includes the vehicle platform that interfaces with and hosts ITS electronics and all of the driver convenience and entertainment systems, and other non-ITS electronics on-board the vehicle. Interfaces represent both internal on-board interfaces between ITS equipment and other vehicle systems and other passive and active external interfaces or views of the vehicle that support vehicle/traffic monitoring and management. External interfaces may also represent equipment that is carried into the vehicle (e.g., a smartphone that is brought into the vehicle). Internal interfaces are often implemented through a vehicle databus, which is also included in this object. Note that 'Vehicle' represents the general functions and interfaces that are associated with personal automobiles as well as commercial vehicles, emergency vehicles, transit vehicles, and other specialized vehicles.
Driver Vehicle The 'Driver' represents the person that operates a vehicle on the roadway. Included are operators of private, transit, commercial, and emergency vehicles where the interactions are not particular to the type of vehicle (e.g., interactions supporting vehicle safety applications). The Driver originates driver requests and receives driver information that reflects the interactions which might be useful to all drivers, regardless of vehicle classification. Information and interactions which are unique to drivers of a specific vehicle type (e.g., fleet interactions with transit, commercial, or emergency vehicle drivers) are covered by separate objects.
Emergency Management Center Center The 'Emergency Management Center' represents systems that support incident management, disaster response and evacuation, security monitoring, and other security and public safety-oriented ITS applications. It includes the functions associated with fixed and mobile public safety communications centers including public safety call taker and dispatch centers operated by police (including transit police), fire, and emergency medical services. It includes the functions associated with Emergency Operations Centers that are activated at local, regional, state, and federal levels for emergencies and the portable and transportable systems that support Incident Command System operations at an incident. This Center also represents systems associated with towing and recovery, freeway service patrols, HAZMAT response teams, and mayday service providers. It manages sensor and surveillance equipment used to enhance transportation security of the roadway infrastructure (including bridges, tunnels, interchanges, and other key roadway segments) and the public transportation system (including transit vehicles, public areas such as transit stops and stations, facilities such as transit yards, and transit infrastructure such as rail, bridges, tunnels, or bus guideways). It provides security/surveillance services to improve traveler security in public areas not a part of the public transportation system. It monitors alerts, advisories, and other threat information and prepares for and responds to identified emergencies. It coordinates emergency response involving multiple agencies with peer centers. It stores, coordinates, and utilizes emergency response and evacuation plans to facilitate this coordinated response. Emergency situation information including damage assessments, response status, evacuation information, and resource information are shared The Emergency Management Center also provides a focal point for coordination of the emergency and evacuation information that is provided to the traveling public, including wide-area alerts when immediate public notification is warranted. It tracks and manages emergency vehicle fleets using real-time road network status and routing information from the other centers to aid in selecting the emergency vehicle(s) and routes, and works with other relevant centers to tailor traffic control to support emergency vehicle ingress and egress, implementation of special traffic restrictions and closures, evacuation traffic control plans, and other special strategies that adapt the transportation system to better meet the unique demands of an emergency.
Emergency System Operator Center 'Emergency System Operator' represents the public safety personnel that monitor emergency requests, (including those from the E911 Operator) and set up pre-defined responses to be executed by an emergency management system. The operator may also override predefined responses where it is observed that they are not achieving the desired result. This also includes dispatchers who manage an emergency fleet (police, fire, ambulance, HAZMAT, etc.) or higher order emergency managers who provide response coordination during emergencies.
Emergency Telecommunications System Center The 'Emergency Telecommunications System' represents the telecommunications systems that connect a caller with a Public Safety Answering Point (PSAP). These systems transparently support priority wireline and wireless caller access to the PSAP through 9-1-1 and other access mechanisms like 7 digit local access numbers, and motorist aid call boxes. The calls are routed to the appropriate PSAP, based on caller location when this information is available. When available, the caller's location and call-back number are also provided to the PSAP by this interface. This facility may also be used to notify the public - residents and businesses - of emergency situations using a Reverse 911 capability.
ITS Roadway Equipment Field 'ITS Roadway Equipment' represents the ITS equipment that is distributed on and along the roadway that monitors and controls traffic and monitors and manages the roadway. This physical object includes traffic detectors, environmental sensors, traffic signals, highway advisory radios, dynamic message signs, CCTV cameras and video image processing systems, grade crossing warning systems, and ramp metering systems. Lane management systems and barrier systems that control access to transportation infrastructure such as roadways, bridges and tunnels are also included. This object also provides environmental monitoring including sensors that measure road conditions, surface weather, and vehicle emissions. Work zone systems including work zone surveillance, traffic control, driver warning, and work crew safety systems are also included.
Light Vehicle Driver Vehicle The 'Light Vehicle Driver' represents the person that operates a light vehicle on the roadway. This physical object covers the interactions that are specific to light, passenger vehicles. See also the 'Driver' physical object that covers interactions that are shared by operators of light, transit, commercial, and emergency vehicles where the interactions are not particular to the type of vehicle.
Light Vehicle OBE Vehicle The 'Light Vehicle OBE' includes traveler-oriented capabilities that apply to passenger cars, trucks, and motorcycles that are used for personal travel. The rules vary by jurisdiction, but generally light vehicles are restricted in their weight and the maximum number of passengers they can carry. In ARC-IT, the Light Vehicle OBE represents vehicles that are operated as personal vehicles that are not part of a vehicle fleet and are not used commercially; thus, the choice between the various vehicle subsystems should be based more on how the vehicle is used than how much the vehicle weighs. See also the 'Vehicle' subsystem that includes the general safety and information services that apply to all types of vehicles, including light vehicles.
Maint and Constr Management Center Center The 'Maint and Constr Management Center' monitors and manages roadway infrastructure construction and maintenance activities. Representing both public agencies and private contractors that provide these functions, this physical object manages fleets of maintenance, construction, or special service vehicles (e.g., snow and ice control equipment). The physical object receives a wide range of status information from these vehicles and performs vehicle dispatch, routing, and resource management for the vehicle fleets and associated equipment. The physical object participates in incident response by deploying maintenance and construction resources to an incident scene, in coordination with other center physical objects. The physical object manages equipment at the roadside, including environmental sensors and automated systems that monitor and mitigate adverse road and surface weather conditions. It manages the repair and maintenance of both non-ITS and ITS equipment including the traffic controllers, detectors, dynamic message signs, signals, and other equipment associated with the roadway infrastructure. Weather information is collected and fused with other data sources and used to support advanced decision support systems. The physical object remotely monitors and manages ITS capabilities in work zones, gathering, storing, and disseminating work zone information to other systems. It manages traffic in the vicinity of the work zone and advises drivers of work zone status (either directly at the roadside or through an interface with the Transportation Information Center or Traffic Management Center physical objects.) Construction and maintenance activities are tracked and coordinated with other systems, improving the quality and accuracy of information available regarding closures and other roadway construction and maintenance activities.
Other Emergency Management Centers Center 'Other Emergency Management Centers' provides a source and destination for information flows between various communications centers operated by public safety agencies, emergency management agencies, other allied agencies, and private companies that participate in coordinated management of transportation-related incidents, including disasters. The interface represented by this object enables emergency management activities to be coordinated across jurisdictional boundaries and between functional areas, supporting requirements for general networks connecting many allied agencies. It also supports interface to other allied agencies like utility companies that also participate in the coordinated response to selected highway-related incidents.
Other Transportation Information Centers Center Representing another Transportation Information Center, this object is intended to provide a source and destination for ITS information flows between peer information and service provider functions. It enables cooperative information sharing between providers as conditions warrant.
Personal Information Device Personal The 'Personal Information Device' provides the capability for travelers to receive formatted traveler information wherever they are. Capabilities include traveler information, trip planning, and route guidance. Frequently a smart phone, the Personal Information Device provides travelers with the capability to receive route planning and other personally focused transportation services from the infrastructure in the field, at home, at work, or while en-route. Personal Information Devices may operate independently or may be linked with vehicle on-board equipment. This subsystem also supports safety related services with the capability to broadcast safety messages and initiate a distress signal or request for help.
Social Media Center 'Social Media' provides forums for social interaction and opportunities for gathering and distributing traveler information. These sites provide crowd sourced information and the opportunity to provide traveler information to specific communities of interest. Examples include Facebook, Twitter, and LinkedIn. Each social media platform offers its own tools and API that allow integration of web content into a shared social media experience.
TIC Operator Center This 'TIC Operator' represents the person or people that monitor and manage traveler information services provided by the Transportation Information Center.
Traffic Management Center Center The 'Traffic Management Center' monitors and controls traffic and the road network. It represents centers that manage a broad range of transportation facilities including freeway systems, rural and suburban highway systems, and urban and suburban traffic control systems. It communicates with ITS Roadway Equipment and Connected Vehicle Roadside Equipment (RSE) to monitor and manage traffic flow and monitor the condition of the roadway, surrounding environmental conditions, and field equipment status. It manages traffic and transportation resources to support allied agencies in responding to, and recovering from, incidents ranging from minor traffic incidents through major disasters.
Traffic Operations Personnel Center 'Traffic Operations Personnel' represents the people that operate a traffic management center. These personnel interact with traffic control systems, traffic surveillance systems, incident management systems, work zone management systems, and travel demand management systems. They provide operator data and command inputs to direct system operations to varying degrees depending on the type of system and the deployment scenario.
Transit Management Center Center The 'Transit Management Center' manages transit vehicle fleets and coordinates with other modes and transportation services. It provides operations, maintenance, customer information, planning and management functions for the transit property. It spans distinct central dispatch and garage management systems and supports the spectrum of fixed route, flexible route, paratransit services, transit rail, and bus rapid transit (BRT) service. The physical object's interfaces support communication between transit departments and with other operating entities such as emergency response services and traffic management systems.
Transit Operations Personnel Center 'Transit Operations Personnel' represents the people that are responsible for fleet management, maintenance operations, and scheduling activities of the transit system. These different roles represent a variety of individuals in the transit industry. Within the transit industry the person responsible for fleet management is known by many names: Street Supervisor, Starter, Dispatcher, Supervisor, Traffic Controller, Transportation Coordinator. This person actively monitors, controls, and modifies the transit fleet routes and schedules on a day to day basis (dynamic scheduling). The modifications will take account of abnormal situations such as vehicle breakdown, vehicle delay, detours around work zones or incidents (detour management, connection protection, and service restoration), and other causes of route or schedule deviations. Transit operations personnel are also responsible for demand responsive transit operation and for managing emergency situations within the transit network such as silent alarms on board transit vehicles, or the remote disabling of the vehicle. In addition the Transit Operations Personnel may be responsible for assigning vehicle operators to routes, checking vehicle operators in and out, and managing transit stop issues. This object also represents the personnel in the transit garage that are responsible for maintenance of the transit fleets, including monitoring vehicle status, matching vehicles with operators, and maintenance checking of transit vehicles. Finally, it represents the people responsible for planning, development, and management of transit routes and schedules.
Transit Vehicle OBE Vehicle The 'Transit Vehicle On-Board Equipment' (OBE) resides in a transit vehicle and provides the sensory, processing, storage, and communications functions necessary to support safe and efficient movement of passengers. The types of transit vehicles containing this physical object include buses, paratransit vehicles, light rail vehicles, other vehicles designed to carry passengers, and supervisory vehicles. It collects ridership levels and supports electronic fare collection. It supports a traffic signal prioritization function that communicates with the roadside physical object to improve on-schedule performance. Automated vehicle location enhances the information available to the transit operator enabling more efficient operations. On-board sensors support transit vehicle maintenance. The physical object supports on-board security and safety monitoring. This monitoring includes transit user or vehicle operator activated alarms (silent or audible), as well as surveillance and sensor equipment. The surveillance equipment includes video (e.g. CCTV cameras), audio systems and/or event recorder systems. It also furnishes travelers with real-time travel information, continuously updated schedules, transfer options, routes, and fares. A separate 'Vehicle OBE' physical object supports the general vehicle safety and driver information capabilities that apply to all vehicles, including transit vehicles. The Transit Vehicle OBE supplements these general capabilities with capabilities that are specific to transit vehicles.
Transportation Information Center Center The 'Transportation Information Center' collects, processes, stores, and disseminates transportation information to system operators and the traveling public. The physical object can play several different roles in an integrated ITS. In one role, the TIC provides a data collection, fusing, and repackaging function, collecting information from transportation system operators and redistributing this information to other system operators in the region and other TICs. In this information redistribution role, the TIC provides a bridge between the various transportation systems that produce the information and the other TICs and their subscribers that use the information. The second role of a TIC is focused on delivery of traveler information to subscribers and the public at large. Information provided includes basic advisories, traffic and road conditions, transit schedule information, yellow pages information, ride matching information, and parking information. The TIC is commonly implemented as a website or a web-based application service, but it represents any traveler information distribution service.
Traveler Personal The 'Traveler' represents any individual who uses transportation services. The interfaces to the traveler provide general pre-trip and en-route information supporting trip planning, personal guidance, and requests for assistance in an emergency that are relevant to all transportation system users. It also represents users of a public transportation system and addresses interfaces these users have within a transit vehicle or at transit facilities such as roadside stops and transit centers.
Traveler Information Voice System Center The 'Traveler Information Voice System' provides the caller interface and voice processing (voice recognition/synthesis) that supports voice-enabled traveler telephone information systems. It provides wireline and wireless caller access to 511 systems and other telephone access mechanisms like 7 or 10 digit local access numbers. It represents the boundary of the architecture where a call is received and processed and includes voice portal capabilities in scenarios where a distinct voice portal exists between ITS Centers and telecommunications providers. The terminator gathers traveler information, alerts, and advisories from information service provider(s) and uses this information to support voice-based interactions with a traveler.
Traveler Support Equipment Field 'Traveler Support Equipment' provides access to traveler information at transit stations, transit stops, other fixed sites along travel routes (e.g., rest stops, merchant locations), and major trip generation locations such as special event centers, hotels, office complexes, amusement parks, and theaters. Traveler information access points include kiosks and informational displays supporting varied levels of interaction and information access. At transit stops this might be simple displays providing schedule information and imminent arrival signals. This may be extended to include multi-modal information including traffic conditions and transit schedules to support mode and route selection at major trip generation sites. Personalized route planning and route guidance information can also be provided based on criteria supplied by the traveler. It also supports service enrollment and electronic payment of transit fares. In addition to the traveler information provision, it also enhances security in public areas by supporting traveler activated silent alarms.

Includes Functional Objects:

Functional Object Description Physical Object
Emergency Early Warning System 'Emergency Early Warning System' monitors alerting and advisory systems, information collected by ITS surveillance and sensors, and reports from other agencies and uses this information to identify potential, imminent, or in-progress major incidents or disasters. Notification is provided to initiate the emergency response, including public notification using ITS traveler information systems, where appropriate. Emergency Management Center
Light Vehicle Interactive Traveler Information 'Light Vehicle Interactive Traveler Information' provides drivers with personalized traveler information including traffic and road conditions, transit information, maintenance and construction information, multimodal information, event information, and weather information. The provided information is tailored based on driver requests. Both one-time requests for information and on-going information streams based on a submitted traveler profile and preferences are supported. Light Vehicle OBE
MCM Incident Management 'MCM Incident Management' supports maintenance and construction participation in coordinated incident response. Incident notifications are shared, incident response resources are managed, and the overall incident situation and incident response status is coordinated among allied response organizations. Maint and Constr Management Center
Personal Interactive Traveler Information 'Personal Interactive Traveler Information' provides traffic information, road conditions, transit information, yellow pages (traveler services) information, special event information, and other traveler information that is specifically tailored based on the traveler's request and/or previously submitted traveler profile information. It also supports interactive services that support enrollment, account management, and payments for transportation services. The interactive traveler information capability is provided by personal devices including personal computers and personal portable devices such as smart phones. Personal Information Device
Roadway Traffic Information Dissemination 'Roadway Traffic Information Dissemination' includes field elements that provide information to drivers, including dynamic message signs and highway advisory radios. ITS Roadway Equipment
TIC Data Collection 'TIC Data Collection' collects transportation-related data from other centers, performs data quality checks on the collected data and then consolidates, verifies, and refines the data and makes it available in a consistent format to applications that support operational data sharing between centers and deliver traveler information to end-users. A broad range of data is collected including traffic and road conditions, transit data, pathway information, emergency information and advisories, weather data, special event information, traveler services, parking, multimodal data, and toll/pricing data. It also shares data with other transportation information centers. Transportation Information Center
TIC Emergency Traveler Information 'TIC Emergency Traveler Information' provides emergency information to the public, including wide-area alerts and evacuation information. It provides emergency alerts, information on evacuation zones and evacuation requirements, evacuation destinations and shelter information, available transportation modes, and traffic and road conditions at the origin, destination, and along the evacuation routes. In addition to general evacuation information, personalized information including tailored evacuation routes, service information, and estimated travel times is also provided based on traveler specified origin, destination, and route parameters. Updated information is provided throughout the evacuation and subsequent reentry as status changes and plans are adapted. Transportation Information Center
TIC Traveler Telephone Information 'TIC Traveler Telephone Information' services voice-based traveler requests for information that supports traveler telephone information systems like 511. It takes requests for traveler information, which could be voice-formatted traveler requests, dual-tone multi-frequency (DTMF)-based requests, or a simple traveler information request, and returns the requested traveler information in the proper format. In addition to servicing requests for traveler information, it also collects and forwards alerts and advisories to traveler telephone information systems. Transportation Information Center
TMC Incident Dispatch Coordination 'TMC Incident Dispatch Coordination' formulates and manages an incident response that takes into account the incident potential, incident impacts, and resources required for incident management. It provides information to support dispatch and routing of emergency response and service vehicles as well as coordination with other cooperating agencies. It provides access to traffic management resources that provide surveillance of the incident, traffic control in the surrounding area, and support for the incident response. It monitors the incident response and collects performance measures such as incident response and clearance times. Traffic Management Center
TMC Traffic Information Dissemination 'TMC Traffic Information Dissemination' disseminates traffic and road conditions, closure and detour information, incident information, driver advisories, and other traffic-related data to other centers, the media, and driver information systems. It monitors and controls driver information system field equipment including dynamic message signs and highway advisory radio, managing dissemination of driver information through these systems. Traffic Management Center
Transit Center Information Services 'Transit Center Information Services' collects the latest available information for a transit service and makes it available to transit customers and to Transportation Information Centers for further distribution. Customers are provided information at transit stops and other public transportation areas before they embark and on-board the transit vehicle once they are en route. Information provided can include the latest available information on transit routes, schedules, transfer options, fares, real-time schedule adherence, current incidents, weather conditions, yellow pages, and special events. In addition to general service information, tailored information (e.g., itineraries) are provided to individual transit users. Transit Management Center
Transit Center Security 'Transit Center Security' monitors transit vehicle operator or traveler activated alarms received from on-board a transit vehicle. It supports transit vehicle operator authentication and provides the capability to remotely disable a transit vehicle. It also includes the capability to alert operators and police to potential incidents identified by these security features. Transit Management Center
Transit Vehicle On-Board Information Services 'Transit Vehicle On-board Information Services' furnishes en route transit users with real-time travel-related information on-board a transit vehicle. Current information that can be provided to transit users includes transit routes, schedules, transfer options, fares, real-time schedule adherence, current incidents, weather conditions, non-motorized transportation services, and special events are provided. In addition to tailored information for individual transit users, it also supports general annunciation and/or display of general schedule information, imminent arrival information, and other information of general interest to transit users. Transit Vehicle OBE
Traveler Information Reception 'Traveler Information Reception' receives formatted traffic advisories, road conditions, transit information, broadcast alerts, and other general traveler information broadcasts and presents the information to the traveler with a public traveler interface. It includes the receiver and public display device such as a large display monitor or other public display. Traveler Support Equipment

Includes Information Flows:

Information Flow Description
alert notification Notification of a major emergency such as a natural or man-made disaster, civil emergency, or child abduction for distribution to the public. The flow identifies the alert originator, the nature of the emergency, the geographic area affected by the emergency, the effective time period, and information and instructions necessary for the public to respond to the alert. This flow may also identify specific information that should not be released to the public.
alert notification coordination Coordination of emergency alerts to be distributed to the public. This includes notification of a major emergency such as a natural or man-made disaster, civil emergency, or child abduction for distribution to the public and status of the public notification.
alert notification for social media Notification of a major emergency such as a natural or man-made disaster, civil emergency, or child abduction for distribution to the public via social media. The flow identifies the alert originator, the nature of the emergency, the geographic area affected by the emergency, the effective time period, and information and instructions necessary for the public to respond to the alert. This version of the flow contains only publicly available information and is structured and formatted for publication on specific social media platforms and other public-facing sites.
alert status Information indicating the current status of the emergency alert including identification of the traveler and driver information systems that are being used to provide the alert.
alerts and advisories Assessments (general incident and vulnerability awareness information), advisories (identification of threats or recommendations to increase preparedness levels), and alerts (information on imminent or in-progress emergencies). This flow also provides supporting descriptive detail on incidents, threats, and vulnerabilities to increase preparedness and support effective response to threats against the surface transportation system.
broadcast advisories General broadcast advisories that are provided over wide-area wireless communications direct to the vehicle radio. These analog advisory messages may provide similar content to ITS broadcast information flows, but include no digital data component. Existing Highway-Advisory Radio (HAR) advisory messages are a prime example of this flow.
driver information Regulatory, warning, guidance, and other information provided to the driver to support safe and efficient vehicle operation.
emergency operations input Emergency operator input supporting call taking, dispatch, emergency operations, security monitoring, and other operations and communications center operator functions.
emergency operations status Presentation of information to the operator including emergency operations data, supporting a range of emergency operating positions including call taker, dispatch, emergency operations, security monitoring, and various other operations and communications center operator positions.
emergency traveler information Public notification of an emergency such as a natural or man-made disaster, civil emergency, or child abduction. This flow also includes evacuation information including evacuation instructions, evacuation zones, recommended evacuation times, tailored evacuation routes and destinations, traffic and road conditions along the evacuation routes, traveler services and shelter information, and reentry times and instructions.
incident information for public Report of current desensitized incident information prepared for public dissemination.
light vehicle driver input Driver input to the light vehicle on-board equipment including configuration data, settings and preferences, interactive requests, and control commands.
light vehicle driver updates Information provided to the light vehicle driver including visual displays, audible information and warnings, and haptic feedback. The updates inform the driver about current conditions, potential hazards, and the current status of vehicle on-board equipment.
roadway advisory radio data Information used to initialize, configure, and control roadside highway advisory radio. This flow can provide message content and delivery attributes, local message store maintenance requests, control mode commands, status queries, and all other commands and associated parameters that support remote management of these systems.
roadway advisory radio status Current operating status of highway advisory radios.
roadway dynamic signage data Information used to initialize, configure, and control dynamic message signs. This flow can provide message content and delivery attributes, local message store maintenance requests, control mode commands, status queries, and all other commands and associated parameters that support remote management of these devices.
roadway dynamic signage status Current operating status of dynamic message signs.
TIC operations information presentation Presentation of information to the TIC Operator including current operational status, parameters for broadcast information settings, route selection controls, and travel optimization algorithms.
TIC operator input User input from the TIC system operator including requests to monitor current system operation and inputs to affect system operation including tuning and performance enhancement parameters to traveler information algorithms.
traffic operator data Presentation of traffic operations data to the operator including traffic conditions, current operating status of field equipment, maintenance activity status, incident status, video images, security alerts, emergency response plan updates and other information. This data keeps the operator appraised of current road network status, provides feedback to the operator as traffic control actions are implemented, provides transportation security inputs, and supports review of historical data and preparation for future traffic operations activities.
traffic operator input User input from traffic operations personnel including requests for information, configuration changes, commands to adjust current traffic control strategies (e.g., adjust signal timing plans, change DMS messages), and other traffic operations data entry.
transit operations personnel input User input from transit operations personnel including instructions governing service availability, schedules, emergency response plans, transit personnel assignments, transit maintenance requirements, and other inputs that establish general system operating requirements and procedures.
transit operations status Presentation of information to transit operations personnel including accumulated schedule and fare information, ridership and on-time performance information, emergency response plans, transit personnel information, maintenance records, and other information intended to support overall planning and management of a transit property.
transit traveler information Transit information prepared to support transit users and other travelers. It contains transit schedules, real-time arrival information, fare schedules, alerts and advisories, and general transit service information.
transit vehicle operator information Transit service instructions, wide area alerts, traffic information, road conditions, and other information for both transit and paratransit operators.
traveler input User input from a traveler to summon assistance, request travel information, make a reservation, or request any other traveler service.
traveler interface updates Visual or audio information (e.g., routes, messages, guidance, emergency information) that is provided to the traveler.
voice-based alert notification Information to be distributed to the traveling public via voice regarding a major emergency such as a natural or man-made disaster, civil emergency, severe weather or child abduction. The flow may identify the alert originator, the nature of the emergency, the geographic area affected by the emergency, the effective time period, and information and instructions necessary for the public to respond to the alert. The content of this information flow may be specially formatted for voice-based traveler information.
voice-based traveler request The electronic traveler information request from the telecommunications systems for traveler information terminator. It may be specifically formatted for voice-based traveler requests. The request can be a general subscription intended to initiate a continuous or regular data stream or a specific request intended to initiate a one-time response from the recipient.

Goals and Objectives

Associated Planning Factors and Goals

Planning Factor Goal

Associated Objective Categories

Objective Category

Associated Objectives and Performance Measures

Objective Performance Measure


 
Since the mapping between objectives and service packages is not always straight-forward and often situation-dependent, these mappings should only be used as a starting point. Users should do their own analysis to identify the best service packages for their region.

Needs and Requirements

Need Functional Object Requirement
01 Emergency Management needs to be able to verify the reported emergency situation in order to activate the alert system. Emergency Early Warning System 01 The center shall monitor information from Alerting and Advisory Systems such as the Information Sharing and Analysis Centers (ISACs), the National Infrastructure Protection Center (NIPC), the Homeland Security Advisory System (HSAS), etc. The information may include assessments (general incident and vulnerability awareness information), advisories (identification of threats or recommendations to increase preparedness levels), or alerts (information on imminent or in-progress emergencies).
02 The center shall receive incident information from other transportation management centers to support the early warning system.
05 The center shall provide the capability to correlate alerts and advisories, incident information, and security sensor and surveillance data.
TMC Incident Dispatch Coordination 02 The center shall coordinate planning for incidents with emergency management centers - including pre-planning activities for disaster response, evacuation, and recovery operations.
02 Emergency Management needs to be able to alert the public in emergency situations such as child abductions, severe weather events, civil emergencies, and other situations that pose a threat to life and property, using ITS technologies such as dynamic message signs, highway advisory radios, in-vehicle displays, transit displays, 511 traveler information systems, and traveler information web sites. Emergency Early Warning System 08 The center shall broadcast wide-area alerts and advisories to toll administration centers for emergency situations such as severe weather events, civil emergencies, child abduction (AMBER alert system), military activities, and other situations that pose a threat to life and property.
12 The center shall broadcast wide-area alerts and advisories to commercial vehicle administration centers and roadside check facilities for emergency situations such as severe weather events, civil emergencies, child abduction (AMBER alert system), military activities, and other situations that pose a threat to life and property.
Light Vehicle Interactive Traveler Information 02 The vehicle shall receive travel alerts from a center and present them to the driver. Relevant alerts are provided based on pre-supplied trip characteristics and preferences.
05 The vehicle shall receive wide-area alerts from the center and present it to the traveler.
Personal Interactive Traveler Information 06 The personal traveler interface shall receive wide-area alerts and present it to the traveler.
14 The personal traveler interface shall receive travel alerts and present them to the traveler. Relevant alerts are provided based on pre-supplied trip characteristics and preferences.
Roadway Traffic Information Dissemination 01 The field element shall include dynamic message signs for dissemination of traffic and other information to drivers, under center control; the DMS may be either those that display variable text messages, or those that have fixed format display(s) (e.g. vehicle restrictions, or lane open/close).
02 The field element shall include driver information systems that communicate directly from a center to the vehicle radio (such as Highway Advisory Radios) for dissemination of traffic and other information to drivers, under center control.
04 The field element shall provide fault data for the driver information systems equipment (DMS, HAR, etc.) to the center for repair.
05 The field element shall provide dynamic message sign information to roadside equipment for transmission to connected vehicles to support in-vehicle signing.
TIC Emergency Traveler Information 03 The center shall disseminate wide-area alert information to the traveler interface systems, including major emergencies such as a natural or man-made disaster, civil emergency, child abductions, severe weather watches and warnings, military activities, and law enforcement warnings.
TIC Traveler Telephone Information 01 The center shall provide the capability to process voice-formatted requests for traveler information from a traveler telephone information system, and return the information in the requested format.
02 The center shall provide the capability to process dual-tone multi-frequency (DTMF)-based requests (touch-tone) for traveler information from a traveler telephone information system.
03 The center shall provide the capability to process traveler information requests from a traveler telephone information system.
04 The center shall provide information on traffic conditions in the requested voice format and for the requested location.
07 The center shall provide weather and event information in the requested voice format and for the requested location.
TMC Traffic Information Dissemination 01 The center shall remotely control dynamic messages signs for dissemination of traffic and other information to drivers.
02 The center shall remotely control driver information systems that communicate directly from a center to the vehicle radio (such as Highway Advisory Radios) for dissemination of traffic and other information to drivers.
03 The center shall collect operational status for the driver information systems equipment (DMS, HAR, etc.).
Transit Center Information Services 07 The center shall provide transit vehicle transit advisory data, including alerts and advisories pertaining to major emergencies, or man made disasters.
Transit Center Security 06 The center shall send wide-area alert information to travelers (on-board transit vehicles or at stations/stops) and transit vehicle operators.
Transit Vehicle On-Board Information Services 01 The transit vehicle shall enable traffic and travel advisory information to be requested and output to the traveler. Such information may include transit routes, schedules, transfer options, fares, real-time schedule adherence, current incidents, weather conditions, and special events.
04 The transit vehicle shall gather transit advisory data, including alerts and advisories pertaining to major emergencies, or man made disasters.
Traveler Information Reception 05 The public interface for travelers shall receive wide-area alerts and present it to the traveler.
03 Emergency Management needs to be able to broadcast emergency information to traffic agencies, transit agencies, information service providers, toll operators, and others that operate ITS systems. Emergency Early Warning System 06 The center shall broadcast wide-area alerts and advisories to traffic management centers for emergency situations such as severe weather events, civil emergencies, child abduction (AMBER alert system), military activities, and other situations that pose a threat to life and property.
07 The center shall broadcast wide-area alerts and advisories to transit management centers for emergency situations such as severe weather events, civil emergencies, child abduction (AMBER alert system), military activities, and other situations that pose a threat to life and property.
09 The center shall broadcast wide-area alerts and advisories to traveler information service providers for emergency situations such as severe weather events, civil emergencies, child abduction (AMBER alert system), military activities, and other situations that pose a threat to life and property.
10 The center shall broadcast wide-area alerts and advisories to maintenance centers for emergency situations such as severe weather events, civil emergencies, child abduction (AMBER alert system), military activities, and other situations that pose a threat to life and property.
11 The center shall broadcast wide-area alerts and advisories to other emergency management centers for emergency situations such as severe weather events, civil emergencies, child abduction (AMBER alert system), military activities, and other situations that pose a threat to life and property.
14 The center shall coordinate the broadcast of wide-area alerts and advisories with other emergency management centers.
MCM Incident Management 01 The maintenance center shall receive inputs from the Alerting and Advisory System concerning the possibility or occurrence of severe weather, terrorist activity, or other major emergency, including information provided by the Emergency Alert System.
02 The maintenance center shall exchange alert information and status with emergency management centers. The information includes notification of a major emergency such as a natural or man-made disaster, civil emergency, or child abduction. The information may include the alert originator, the nature of the emergency, the geographic area affected by the emergency, the effective time period, etc.
TIC Data Collection 15 The center shall collect alert information and status from emergency management centers. The information includes notification of a major emergency such as a natural or man-made disaster, civil emergency, or child abduction for distribution to the public.
TMC Incident Dispatch Coordination 01 The center shall exchange alert information and status with emergency management centers. The information includes notification of a major emergency such as a natural or man-made disaster, civil emergency, or child abduction for distribution to the public. The information may include the alert originator, the nature of the emergency, the geographic area affected by the emergency, the effective time period, and information and instructions necessary for the public to respond to the alert. This may also identify specific information that should not be released to the public.
TMC Traffic Information Dissemination 12 The center shall receive alert notification of a major emergency such as a natural or man-made disaster, civil emergency, or child abduction for distribution to the public from emergency management.
Transit Center Information Services 06 The center shall broadcast transit advisory data, including alerts and advisories pertaining to major emergencies, or man made disasters.
Transit Center Security 05 The center shall receive information pertaining to a wide-area alert such as weather alerts, disaster situations, or child abductions. This information may come from Emergency Management or from other Alerting and Advisory Systems.

Related Sources

Document Name Version Publication Date
None


Security

In order to participate in this service package, each physical object should meet or exceed the following security levels.

Physical Object Security
Physical Object Confidentiality Integrity Availability Security Class
Alerting and Advisory System Moderate High Moderate Class 3
Basic Vehicle Not Applicable Low Low Class 1
Emergency Management Center High High High Class 5
Emergency Telecommunications System Low Low Low Class 1
ITS Roadway Equipment Moderate Moderate Moderate Class 2
Light Vehicle OBE Low Low Moderate Class 1
Maint and Constr Management Center High High High Class 5
Other Emergency Management Centers High High High Class 5
Other Transportation Information Centers Low High Moderate Class 3
Personal Information Device Low Low Moderate Class 1
Social Media Low Low Moderate Class 1
Traffic Management Center High High High Class 5
Transit Management Center High High High Class 5
Transit Vehicle OBE Low Low Moderate Class 1
Transportation Information Center High High High Class 5
Traveler Information Voice System Low Moderate High Class 5
Traveler Support Equipment Low Low Moderate Class 1



In order to participate in this service package, each information flow triple should meet or exceed the following security levels.

Information Flow Security
Source Destination Information Flow Confidentiality Integrity Availability
Basis Basis Basis
Alerting and Advisory System Emergency Management Center alerts and advisories Moderate High Moderate
Large numbers of alerts and advisories may be supported by this flow, and while much of this information is eventually intended for public release, it could be misinterpreted. Better to keep confidential to the point where it is reformatted and presented in a fashion suitable to widespread distribution. It could include limited PII in incident descriptions, which also justifies obfuscation. Large numbers of alerts and advisories, if incorrectly reported, could have widespread effects on the management of the surface transportation system. If the scale is small this might be reduced to MODERATE. Should be reported in timely and consistent fashion to enable proper system management. Failure to receive this flow could lead to significant mobility degradation.
Emergency Management Center Emergency System Operator emergency operations status Moderate High High
Emergency system controls should not be casually viewable as they impact the availability of emergency services, which if known could be leveraged for illegal activity. Backoffice operations flows should generally be correct and available as these are the primary interface between operators and system. Backoffice operations flows should generally be correct and available as these are the primary interface between operators and system.
Emergency Management Center Emergency Telecommunications System incident information for public Low Moderate Low
This data is desensitized for public consumption. Additionally, it will shared with the public at a later time False information here will not directly harm anyone, but it could cause traffic to be worse than it needs to be. There is no direct impact if this data is not heard in a timely manner.
Emergency Management Center Maint and Constr Management Center alert notification High High High
Major emergency notification flows may contain information that should not be released to the public. If there is no such information in the flow, can reduce to MODERATE. Considered MODERATE at minimum because a large scale disaster should be managed in coordinated fashion; uncoordinated release of alert information may contribute to panic or other public responses before assets are in place to appropriately respond. Large scale disaster notification needs to be timely and accurate or radical mis-assignment of assets and public notifications will cause stress, loss of productivity, mobility severe safety issues. Large scale disaster notification needs to be timely and accurate or radical mis-assignment of assets and public notifications will cause stress, loss of productivity, mobility severe safety issues.
Emergency Management Center Other Emergency Management Centers alert notification coordination High High High
Major emergency notification flows may contain information that should not be released to the public. If there is no such information in the flow, can reduce to MODERATE. Considered MODERATE at minimum because a large scale disaster should be managed in coordinated fashion; uncoordinated release of alert information may contribute to panic or other public responses before assets are in place to appropriately respond. Large scale disaster notification needs to be timely and accurate or radical mis-assignment of assets and public notifications will cause stress, loss of productivity, mobility severe safety issues. Large scale disaster notification needs to be timely and accurate or radical mis-assignment of assets and public notifications will cause stress, loss of productivity, mobility severe safety issues.
Emergency Management Center Social Media alert notification for social media Low Moderate Moderate
This information is intended for distribution to all members of the traveling public. Alerts needs to be accurate and timely, as they will be used by travelers to make decisions regarding their travel. Inaccurate or corrupted data could reduce overall mobility and safety and certainly impact individual drivers. Alerts needs to be accurate and timely, as they will be used by travelers to make decisions regarding their travel. Inaccurate or corrupted data could reduce overall mobility and safety and certainly impact individual drivers. It is unlikely that Social Media is the prime mechansim for providing this information however, so this might be LOW.
Emergency Management Center Traffic Management Center alert notification High High High
Major emergency notification flows may contain information that should not be released to the public. If there is no such information in the flow, can reduce to MODERATE. Considered MODERATE at minimum because a large scale disaster should be managed in coordinated fashion; uncoordinated release of alert information may contribute to panic or other public responses before assets are in place to appropriately respond. Large scale disaster notification needs to be timely and accurate or radical mis-assignment of assets and public notifications will cause stress, loss of productivity, mobility severe safety issues. Large scale disaster notification needs to be timely and accurate or radical mis-assignment of assets and public notifications will cause stress, loss of productivity, mobility severe safety issues.
Emergency Management Center Transit Management Center alert notification High High High
Major emergency notification flows may contain information that should not be released to the public. If there is no such information in the flow, can reduce to MODERATE. Considered MODERATE at minimum because a large scale disaster should be managed in coordinated fashion; uncoordinated release of alert information may contribute to panic or other public responses before assets are in place to appropriately respond. Large scale disaster notification needs to be timely and accurate or radical mis-assignment of assets and public notifications will cause stress, loss of productivity, mobility severe safety issues. Large scale disaster notification needs to be timely and accurate or radical mis-assignment of assets and public notifications will cause stress, loss of productivity, mobility severe safety issues.
Emergency Management Center Transportation Information Center alert notification High High High
Major emergency notification flows may contain information that should not be released to the public. If there is no such information in the flow, can reduce to MODERATE. Considered MODERATE at minimum because a large scale disaster should be managed in coordinated fashion; uncoordinated release of alert information may contribute to panic or other public responses before assets are in place to appropriately respond. Large scale disaster notification needs to be timely and accurate or radical mis-assignment of assets and public notifications will cause stress, loss of productivity, mobility severe safety issues. Large scale disaster notification needs to be timely and accurate or radical mis-assignment of assets and public notifications will cause stress, loss of productivity, mobility severe safety issues.
Emergency System Operator Emergency Management Center emergency operations input Moderate High High
Emergency system controls should not be casually viewable as they impact the availability of emergency services, which if known could be leveraged for illegal activity. Backoffice operations flows should generally be correct and available as these are the primary interface between operators and system. Backoffice operations flows should generally be correct and available as these are the primary interface between operators and system.
ITS Roadway Equipment Basic Vehicle broadcast advisories Not Applicable Low Low
By definition this is publicly broadcast data. Advisories should be correct, but this is usually considered There are probably a variety of mechanisms for receiving this information. If this is the only mechanism, may rate this MODERATE.
ITS Roadway Equipment Driver driver information Not Applicable High Moderate
This data is sent to all drivers and is also directly observable, by design. This is the primary signal trusted by the driver to decide whether to go through the intersection and what speed to go through the intersection at; if it’s wrong, accidents could happen. If the lights are out you have to get a policeman to direct traffic – expensive and inefficient and may cause a cascading effect due to lack of coordination with other intersections.
ITS Roadway Equipment Traffic Management Center roadway advisory radio status Moderate Moderate Moderate
Device status information should not be available, as those with criminal intent may use this information toward their own ends. Data is intended to feed dissemination channels, either C-ITS messages or DMS or other channels, so it should generally be correct as it is distributed widely and any forgery or corrupted data will have widespread impact. Occasional outages of this flow will delay dissemination of the data to travelers (the eventual end user) which could have significant impacts on travel, both safety and mobility impacts.
ITS Roadway Equipment Traffic Management Center roadway dynamic signage status Moderate Moderate Moderate
Device status information should not be available, as those with criminal intent may use this information toward their own ends. Data is intended to feed dissemination channels, either C-ITS messages or DMS or other channels, so it should generally be correct as it is distributed widely and any forgery or corrupted data will have widespread impact. Failure of this flow affects traveler information dissemination, the importance of which varies with the data contained in the flow and the scenario. Could be LOW in many instances.
Light Vehicle Driver Light Vehicle OBE light vehicle driver input Moderate High High
Data included in this flow may include origin and destination information, which should be protected from other's viewing as it may compromise the driver's privacy. Commands from from the driver to the vehicle must be correct or the vehicle may behave in an unpredictable and possibly unsafe manner Commands must always be able to be given or the driver has no control.
Light Vehicle OBE Light Vehicle Driver light vehicle driver updates Not Applicable Moderate Moderate
This data is informing the driver about the safety of a nearby area. It should not contain anything sensitive, and does not matter if another person can observe it. This is the information that is presented to the driver. If they receive incorrect information, they may act in an unsafe manner. However, there are other indicators that would alert them to any hazards, such as an oncoming vehicle or crossing safety lights. If this information is not made available to the driver, then the system has not operated correctly.
Maint and Constr Management Center Emergency Management Center alert status High High High
Major emergency notification flows may contain information that should not be released to the public. If there is no such information in the flow, can reduce to MODERATE. Considered MODERATE at minimum because a large scale disaster should be managed in coordinated fashion; uncoordinated release of alert information may contribute to panic or other public responses before assets are in place to appropriately respond. Large scale disaster notification needs to be timely and accurate or radical mis-assignment of assets and public notifications will cause stress, loss of productivity, mobility severe safety issues. Large scale disaster notification needs to be timely and accurate or radical mis-assignment of assets and public notifications will cause stress, loss of productivity, mobility severe safety issues.
Other Emergency Management Centers Emergency Management Center alert notification coordination High High High
Major emergency notification flows may contain information that should not be released to the public. If there is no such information in the flow, can reduce to MODERATE. Considered MODERATE at minimum because a large scale disaster should be managed in coordinated fashion; uncoordinated release of alert information may contribute to panic or other public responses before assets are in place to appropriately respond. Large scale disaster notification needs to be timely and accurate or radical mis-assignment of assets and public notifications will cause stress, loss of productivity, mobility severe safety issues. Large scale disaster notification needs to be timely and accurate or radical mis-assignment of assets and public notifications will cause stress, loss of productivity, mobility severe safety issues.
Other Transportation Information Centers Transportation Information Center emergency traveler information Low High Moderate
Generally, center-originating flows destined for a TIC don't contain any personal or confidential information, and are eventually intended for some kind of public consumption. Emergency-related data needs to be correct or safety-affecting decisions may have severe negative consequences. MODERATE only because alternative mechanisms for receiving this data should be available. Could be HIGH if this is the only mechanism.
Personal Information Device Traveler traveler interface updates Not Applicable Moderate Moderate
Personalized data that includes directions and guidance for an individual, but eventually evident anyway. Should be accurate as the Traveler will be relying on this information for routing and related choices. Lack of accuracy will result in lack of confidence from the traveler as well as an unsatisfactory trip, leading to a negative feedback spiral. Users expect their devices to work. If information is not presented to the operator, the relevant applications simply won't be used.
TIC Operator Transportation Information Center TIC operator input Moderate High High
Backoffice operations flows should have minimal protection from casual viewing, as otherwise imposters could gain illicit control or information that should not be generally available. Backoffice operations flows should generally be correct and available as these are the primary interface between operators and system. Backoffice operations flows should generally be correct and available as these are the primary interface between operators and system.
Traffic Management Center Emergency Management Center alert status High High High
Major emergency notification flows may contain information that should not be released to the public. If there is no such information in the flow, can reduce to MODERATE. Considered MODERATE at minimum because a large scale disaster should be managed in coordinated fashion; uncoordinated release of alert information may contribute to panic or other public responses before assets are in place to appropriately respond. Large scale disaster notification needs to be timely and accurate or radical mis-assignment of assets and public notifications will cause stress, loss of productivity, mobility severe safety issues. Large scale disaster notification needs to be timely and accurate or radical mis-assignment of assets and public notifications will cause stress, loss of productivity, mobility severe safety issues.
Traffic Management Center ITS Roadway Equipment roadway advisory radio data Moderate Moderate Moderate
Device control information should not be available, as those with criminal intent may use this information toward their own ends. Data is intended to feed dissemination channels, either C-ITS messages or DMS or other channels, so it should generally be correct as it is distributed widely and any forgery or corrupted data will have widespread impact. Occasional outages of this flow will delay dissemination of the data to travelers (the eventual end user) which could have significant impacts on travel, both safety and mobility impacts.
Traffic Management Center ITS Roadway Equipment roadway dynamic signage data Moderate Moderate Moderate
Device control information should not be available, as those with criminal intent may use this information toward their own ends. Data is intended to feed dissemination channels, either C-ITS messages or DMS or other channels, so it should generally be correct as it is distributed widely and any forgery or corrupted data will have widespread impact. Occasional outages of this flow will delay dissemination of the data to travelers (the eventual end user) which could have significant impacts on travel, both safety and mobility impacts.
Traffic Management Center Traffic Operations Personnel traffic operator data Moderate Moderate Moderate
Backoffice operations flows should have minimal protection from casual viewing, as otherwise imposters could gain illicit control or information that should not be generally available. Information presented to backoffice system operators must be consistent or the operator may perform actions that are not appropriate to the real situation. The backoffice system operator should have access to system operation. If this interface is down then control is effectively lost, as without feedback from the system the operator has no way of knowing what is the correct action to take.
Traffic Operations Personnel Traffic Management Center traffic operator input Moderate High High
Backoffice operations flows should have minimal protection from casual viewing, as otherwise imposters could gain illicit control or information that should not be generally available. Backoffice operations flows should generally be correct and available as these are the primary interface between operators and system. Backoffice operations flows should generally be correct and available as these are the primary interface between operators and system.
Transit Management Center Emergency Management Center alert status High High High
Major emergency notification flows may contain information that should not be released to the public. If there is no such information in the flow, can reduce to MODERATE. Considered MODERATE at minimum because a large scale disaster should be managed in coordinated fashion; uncoordinated release of alert information may contribute to panic or other public responses before assets are in place to appropriately respond. Large scale disaster notification needs to be timely and accurate or radical mis-assignment of assets and public notifications will cause stress, loss of productivity, mobility severe safety issues. Large scale disaster notification needs to be timely and accurate or radical mis-assignment of assets and public notifications will cause stress, loss of productivity, mobility severe safety issues.
Transit Management Center Transit Operations Personnel transit operations status Moderate High High
Backoffice operations flows should have minimal protection from casual viewing, as otherwise imposters could gain illicit control or information that should not be generally available. Backoffice operations flows should generally be correct and available as these are the primary interface between operators and system. Backoffice operations flows should generally be correct and available as these are the primary interface between operators and system.
Transit Management Center Transit Vehicle OBE transit traveler information Low Moderate Moderate
This information is not sensitive. It is generally made public, to support transit system functionality. Accuracy of this data is important for decision making purposes. Corruption of this data could lead to revenue loss and confusion. Does not happen often, but when this information is needed its use is imminent. Consequently the flow needs to be reliable for those limited times.
Transit Management Center Transit Vehicle OBE transit vehicle operator information Low Moderate Moderate
While specifically relevant for transit operations, does not contain any information that would not be disseminated to other channels including the public. The transit vehicle operator will rely on this information to make decisions. Unavailable, Inaccurate or corrupted data will lead to difficulties maintaining vehicle performance (schedule adherence, etc.) The transit vehicle operator will rely on this information to make decisions. Unavailable, Inaccurate or corrupted data will lead to difficulties maintaining vehicle performance (schedule adherence, etc.)
Transit Management Center Traveler Support Equipment transit traveler information Low Moderate Moderate
This information is not sensitive. It is generally made public, to support transit system functionality. Accuracy of this data is important for decision making purposes. Corruption of this data could lead to revenue loss and confusion. Does not happen often, but when this information is needed its use is imminent. Consequently the flow needs to be reliable for those limited times.
Transit Operations Personnel Transit Management Center transit operations personnel input Moderate High High
Backoffice operations flows should have minimal protection from casual viewing, as otherwise imposters could gain illicit control or information that should not be generally available. Backoffice operations flows should generally be correct and available as these are the primary interface between operators and system. Backoffice operations flows should generally be correct and available as these are the primary interface between operators and system.
Transit Vehicle OBE Traveler traveler interface updates Not Applicable Moderate Moderate
This data is informing the vehicle of operational information that is relevant to the operation of the vehicle. It should not contain anything sensitive, and does not matter if another person can observe it. Should be accurate as the Traveler will be relying on this information for routing and related choices. Lack of accuracy will result in lack of confidence from the traveler as well as an unsatisfactory trip, leading to a negative feedback spiral. Users expect their devices to work. If information is not presented to the operator, the relevant applications simply won't be used.
Transportation Information Center Emergency Management Center alert status High High High
Major emergency notification flows may contain information that should not be released to the public. If there is no such information in the flow, can reduce to MODERATE. Considered MODERATE at minimum because a large scale disaster should be managed in coordinated fashion; uncoordinated release of alert information may contribute to panic or other public responses before assets are in place to appropriately respond. Large scale disaster notification needs to be timely and accurate or radical mis-assignment of assets and public notifications will cause stress, loss of productivity, mobility severe safety issues. Large scale disaster notification needs to be timely and accurate or radical mis-assignment of assets and public notifications will cause stress, loss of productivity, mobility severe safety issues.
Transportation Information Center Light Vehicle OBE emergency traveler information Low High Moderate
Generally, center-originating flows destined for a TIC don't contain any personal or confidential information, and are eventually intended for some kind of public consumption. Emergency-related data needs to be correct or safety-affecting decisions may have severe negative consequences. MODERATE only because alternative mechanisms for receiving this data should be available. Could be HIGH if this is the only mechanism.
Transportation Information Center Other Transportation Information Centers emergency traveler information Low High Moderate
Generally, center-originating flows destined for a TIC don't contain any personal or confidential information, and are eventually intended for some kind of public consumption. Emergency-related data needs to be correct or safety-affecting decisions may have severe negative consequences. MODERATE only because alternative mechanisms for receiving this data should be available. Could be HIGH if this is the only mechanism.
Transportation Information Center Personal Information Device emergency traveler information Low High Moderate
Generally, center-originating flows destined for a TIC don't contain any personal or confidential information, and are eventually intended for some kind of public consumption. Emergency-related data needs to be correct or safety-affecting decisions may have severe negative consequences. MODERATE only because alternative mechanisms for receiving this data should be available. Could be HIGH if this is the only mechanism.
Transportation Information Center TIC Operator TIC operations information presentation Moderate High High
Backoffice operations flows should have minimal protection from casual viewing, as otherwise imposters could gain illicit control or information that should not be generally available. Backoffice operations flows should generally be correct and available as these are the primary interface between operators and system. Backoffice operations flows should generally be correct and available as these are the primary interface between operators and system.
Transportation Information Center Traveler Information Voice System voice-based alert notification Low Moderate High
All of this is information eventually intended for public dissemination. Intercepting all of this information without going through the traditional interface would not provide a significant threat vector. Since the information in this flow will eventually provide traveler information, and travelers are likely to use this information to make travel decisions, there must be some assurance the information is correct and not tampered with. If modified, it could lead to negatively-affected travel experiences. The emergency nature of this information likely justifies HIGH. MODERATE may be more appropriate in some areas, depending on emergency scenarios.
Transportation Information Center Traveler Support Equipment emergency traveler information Low High Moderate
Generally, center-originating flows destined for a TIC don't contain any personal or confidential information, and are eventually intended for some kind of public consumption. Incorrect information could lead to evacuation routes being taken that make the situation worse, rather than better, potentially leading to loss of life. It is better for the information to be unavailable than for it to be maliciously incorrect. MODERATE only because alternative mechanisms for receiving this data should be available. Could be HIGH if this is the only mechanism.
Traveler Personal Information Device traveler input Not Applicable Moderate Low
This data is informing the vehicle of operational information that is relevant to the operation of the vehicle. It should not contain anything sensitive, and does not matter if another person can observe it. While public, information must be correct or travelers may make incorrect decisions with regard to their travel plans. Information is available through other means, though depending on the location this might not always be the case, in which case this would be MODERATE.
Traveler Transit Vehicle OBE traveler input Not Applicable Moderate Low
This data is informing the vehicle of operational information that is relevant to the operation of the vehicle. It should not contain anything sensitive, and does not matter if another person can observe it. While public, information must be correct or travelers may make incorrect decisions with regard to their travel plans. Information is available through other means, though depending on the location this might not always be the case, in which case this would be MODERATE.
Traveler Traveler Support Equipment traveler input Not Applicable Moderate Low
Publicly available information, while not directly observable, is intended for widespread distribution While public, information must be correct or travelers may make incorrect decisions with regard to their travel plans. Information is available through other means, though depending on the location this might not always be the case, in which case this would be MODERATE.
Traveler Information Voice System Transportation Information Center voice-based traveler request Low Moderate Low
All of this is information eventually intended for public dissemination. Intercepting all of this information without going through the traditional interface would not provide a significant threat vector. Since the information in this flow will eventually provide traveler information, and travelers are likely to use this information to make travel decisions, there must be some assurance the information is correct and not tampered with. If modified, it could lead to negatively-affected travel experiences. Since the information in this flow will eventually provide traveler information, and travelers are likely to use this information to make travel decisions, it must be delivered promptly or travelers are likely to have less effective (overall) mobility. However, there are many avenues for receiving traveler information in most cases, which lowers this to LOW, typically.
Traveler Support Equipment Traveler traveler interface updates Not Applicable Moderate Moderate
Publicly available information, while not directly observable, is intended for widespread distribution Should be accurate as the Traveler will be relying on this information for routing and related choices. Lack of accuracy will result in lack of confidence from the traveler as well as an unsatisfactory trip, leading to a negative feedback spiral. Users expect their devices to work. If information is not presented to the operator, the relevant applications simply won't be used.

Standards

The following table lists the standards associated with physical objects in this service package. For standards related to interfaces, see the specific information flow triple pages. These pages can be accessed directly from the SVG diagram(s) located on the Physical tab, by clicking on each information flow line on the diagram.

NameTitlePhysical Object
ISO 24100 Probe Vehicle Data Protection Intelligent transport systems -- Basic principles for personal data protection in probe vehicle information services Traffic Management Center
Transit Management Center
Transportation Information Center
ITE 5201 ATC Advanced Transportation Controller ITS Roadway Equipment
ITE 5202 ATC Model 2070 Model 2070 Controller Standard ITS Roadway Equipment
ITE 5301 ATC ITS Cabinet Intelligent Transportation System Standard Specification for Roadside Cabinets ITS Roadway Equipment
ITE 5401 ATC API Application Programming Interface Standard for the Advanced Transportation Controller ITS Roadway Equipment
NEMA TS 8 Cyber and Physical Security Cyber and Physical Security for Intelligent Transportation Systems ITS Roadway Equipment
Traffic Management Center
NEMA TS2 Traffic Controller Assemblies Traffic Controller Assemblies with NTCIP Requirements ITS Roadway Equipment
NEMA TS4 Hardware Standards for DMS Hardware Standards for Dynamic Message Signs (DMS) With NTCIP Requirements ITS Roadway Equipment
SAE J3361 Antenna requirements V2X Antenna Coverage and Test Requirements for US FHWA Class 1 and Class 3-13 Class Vehicles Light Vehicle OBE
Transit Vehicle OBE
SAE J5001 OBU Standard Onboard Unit Standard for Connected Vehicles Light Vehicle OBE
Transit Vehicle OBE




System Requirements

No System Requirements