< < VS03.2 : VS04.1 : VS04.2 > >
VS04.1: C-ITS Special Vehicle Alert Implementation
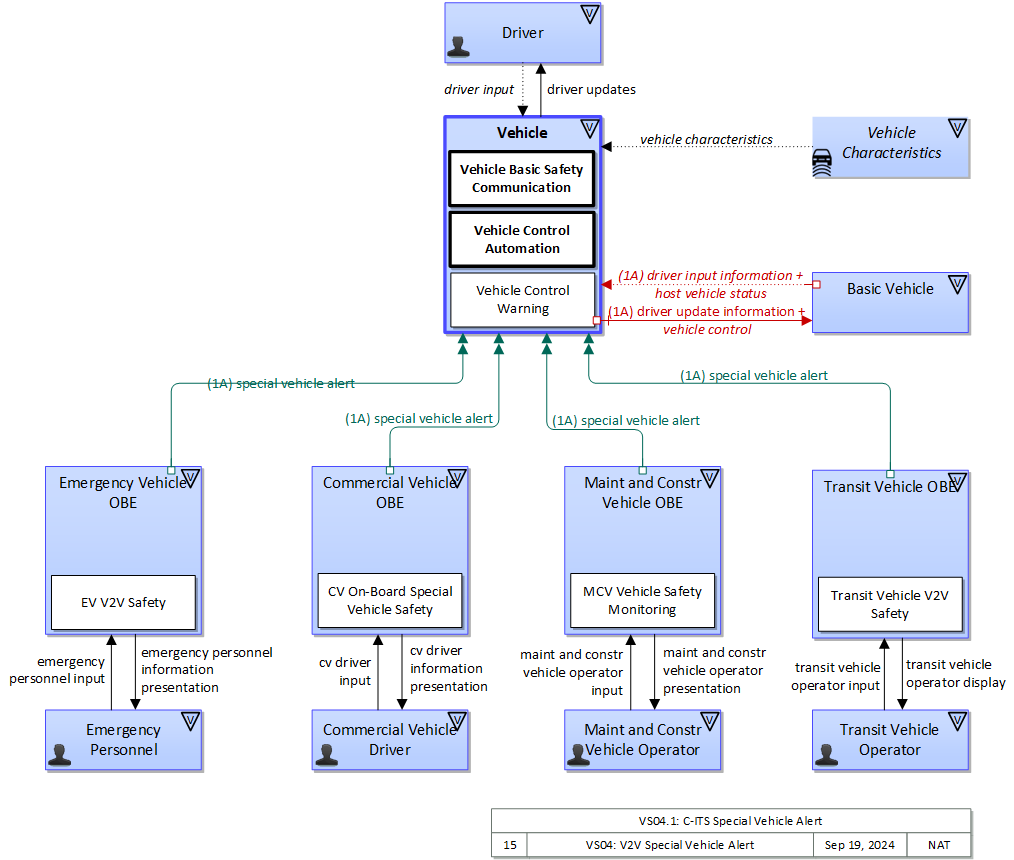
The special vehicle alerts are provided via direct V2V communications between the special vehicle and surrouding vehicles.
Relevant Regions: Australia, Canada, European Union, and United States
- Enterprise
- Functional
- Physical
- Goals and Objectives
- Needs and Requirements
- Sources
- Security
- Standards
- System Requirements
Enterprise
Development Stage Roles and Relationships
Installation Stage Roles and Relationships
Operations and Maintenance Stage Roles and Relationships
(hide)
| Source | Destination | Role/Relationship |
|---|---|---|
| Basic Vehicle Maintainer | Basic Vehicle | Maintains |
| Basic Vehicle Manager | Basic Vehicle | Manages |
| Basic Vehicle Manager | Driver | System Usage Agreement |
| Basic Vehicle Owner | Basic Vehicle Maintainer | System Maintenance Agreement |
| Basic Vehicle Owner | Basic Vehicle Manager | Operations Agreement |
| Basic Vehicle Supplier | Basic Vehicle Owner | Warranty |
| Commercial Vehicle Driver | Commercial Vehicle OBE | Operates |
| Commercial Vehicle OBE Maintainer | Commercial Vehicle OBE | Maintains |
| Commercial Vehicle OBE Manager | Commercial Vehicle Driver | System Usage Agreement |
| Commercial Vehicle OBE Manager | Commercial Vehicle OBE | Manages |
| Commercial Vehicle OBE Owner | Commercial Vehicle OBE Maintainer | System Maintenance Agreement |
| Commercial Vehicle OBE Owner | Commercial Vehicle OBE Manager | Operations Agreement |
| Commercial Vehicle OBE Supplier | Commercial Vehicle OBE Owner | Warranty |
| Driver | Basic Vehicle | Operates |
| Driver | Vehicle | Operates |
| Maint and Constr Vehicle OBE Maintainer | Maint and Constr Vehicle OBE | Maintains |
| Maint and Constr Vehicle OBE Manager | Maint and Constr Vehicle OBE | Manages |
| Maint and Constr Vehicle OBE Manager | Maint and Constr Vehicle Operator | System Usage Agreement |
| Maint and Constr Vehicle OBE Owner | Maint and Constr Vehicle OBE Maintainer | System Maintenance Agreement |
| Maint and Constr Vehicle OBE Owner | Maint and Constr Vehicle OBE Manager | Operations Agreement |
| Maint and Constr Vehicle OBE Supplier | Maint and Constr Vehicle OBE Owner | Warranty |
| Maint and Constr Vehicle Operator | Maint and Constr Vehicle OBE | Operates |
| Vehicle Maintainer | Vehicle | Maintains |
| Vehicle Manager | Driver | System Usage Agreement |
| Vehicle Manager | Vehicle | Manages |
| Vehicle Owner | Basic Vehicle Maintainer | Maintenance Data Exchange Agreement |
| Vehicle Owner | Basic Vehicle Owner | Expectation of Data Provision |
| Vehicle Owner | Basic Vehicle User | Service Usage Agreement |
| Vehicle Owner | Driver | Application Usage Agreement |
| Vehicle Owner | Driver | Vehicle Operating Agreement |
| Vehicle Owner | Vehicle Maintainer | System Maintenance Agreement |
| Vehicle Owner | Vehicle Manager | Operations Agreement |
| Vehicle Supplier | Vehicle Owner | Warranty |
Functional
This service package includes the following Functional View PSpecs:
Physical
The physical diagram can be viewed in SVG or PNG format and the current format is SVG.SVG Diagram
PNG Diagram
Includes Physical Objects:
| Physical Object | Class | Description |
|---|---|---|
| Basic Vehicle | Vehicle | 'Basic Vehicle' represents a complete operating vehicle. It includes the vehicle platform that interfaces with and hosts ITS electronics and all of the driver convenience and entertainment systems, and other non-ITS electronics on-board the vehicle. Interfaces represent both internal on-board interfaces between ITS equipment and other vehicle systems and other passive and active external interfaces or views of the vehicle that support vehicle/traffic monitoring and management. External interfaces may also represent equipment that is carried into the vehicle (e.g., a smartphone that is brought into the vehicle). Internal interfaces are often implemented through a vehicle databus, which is also included in this object. Note that 'Vehicle' represents the general functions and interfaces that are associated with personal automobiles as well as commercial vehicles, emergency vehicles, transit vehicles, and other specialized vehicles. |
| Commercial Vehicle Driver | Vehicle | The 'Commercial Vehicle Driver' represents the people that operate vehicles transporting goods, including both long haul trucks and local pick-up and delivery vans. This physical object is complementary to the Driver physical object in that it represents those interactions which are unique to Commercial Vehicle Operations. Information flowing from the Commercial Vehicle Driver includes those system inputs specific to Commercial Vehicle Operations. |
| Commercial Vehicle OBE | Vehicle | The Commercial Vehicle On-Board Equipment (OBE) resides in a commercial vehicle and provides the sensory, processing, storage, and communications functions necessary to support safe and efficient commercial vehicle operations. It provides two-way communications between the commercial vehicle drivers, their fleet managers, attached freight equipment, and roadside officials. A separate 'Vehicle OBE' physical object supports vehicle safety and driver information capabilities that apply to all vehicles, including commercial vehicles. The Commercial Vehicle OBE supplements these general ITS capabilities with capabilities that are specific to commercial vehicles. |
| Driver | Vehicle | The 'Driver' represents the person that operates a vehicle on the roadway. Included are operators of private, transit, commercial, and emergency vehicles where the interactions are not particular to the type of vehicle (e.g., interactions supporting vehicle safety applications). The Driver originates driver requests and receives driver information that reflects the interactions which might be useful to all drivers, regardless of vehicle classification. Information and interactions which are unique to drivers of a specific vehicle type (e.g., fleet interactions with transit, commercial, or emergency vehicle drivers) are covered by separate objects. |
| Emergency Personnel | Vehicle | 'Emergency Personnel' represents personnel that are responsible for police, fire, emergency medical services, towing, service patrols, and other special response team (e.g., hazardous material clean-up) activities at an incident site. These personnel are associated with the Emergency Vehicle during dispatch to the incident site, but often work independently of the Emergency Vehicle while providing their incident response services. |
| Emergency Vehicle OBE | Vehicle | The 'Emergency Vehicle On-Board Equipment' (OBE) resides in an emergency vehicle and provides the processing, storage, and communications functions that support public safety-related connected vehicle applications. It represents a range of vehicles including those operated by police, fire, and emergency medical services. In addition, it represents other incident response vehicles including towing and recovery vehicles and freeway service patrols. It includes two-way communications to support coordinated response to emergencies. A separate 'Vehicle OBE' physical object supports the general vehicle safety and driver information capabilities that apply to all vehicles, including emergency vehicles. The Emergency Vehicle OBE supplements these general capabilities with capabilities that are specific to emergency vehicles. |
| Maint and Constr Vehicle OBE | Vehicle | The 'Maint and Constr Vehicle OBE' resides in a maintenance, construction, or other specialized service vehicle or equipment and provides the processing, storage, and communications functions necessary to support highway maintenance and construction. All types of maintenance and construction vehicles are covered, including heavy equipment, supervisory vehicles, unmanned remote controlled field maintenance robots, and sensory platforms that may be wheeled or low altitude aerial vehicles (e.g. drones, balloons). The MCV OBE provides two-way communications between drivers/operators and dispatchers and maintains and communicates current location and status information. A wide range of operational status is monitored, measured, and made available, depending on the specific type of vehicle or equipment. A snow plow for example, would monitor whether the plow is up or down and material usage information. The Maint and Constr Vehicle OBE may also contain capabilities to monitor vehicle systems to support maintenance of the vehicle itself. A separate 'Vehicle OBE' physical object supports the general vehicle safety and driver information capabilities that apply to all vehicles, including maintenance and construction vehicles. The Maint and Constr Vehicle OBE supplements these general capabilities with capabilities that are specific to maintenance and construction vehicles. |
| Maint and Constr Vehicle Operator | Vehicle | The operator of maintenance, construction, or other specialized service vehicles or equipment. Represents the maintenance and construction vehicle operators. The operator provides input specific to maintenance and construction vehicle operations, including the status of maintenance actions. Information provided to the operator includes dispatch requests and maintenance and construction actions to be performed. |
| Transit Vehicle OBE | Vehicle | The 'Transit Vehicle On-Board Equipment' (OBE) resides in a transit vehicle and provides the sensory, processing, storage, and communications functions necessary to support safe and efficient movement of passengers. The types of transit vehicles containing this physical object include buses, paratransit vehicles, light rail vehicles, other vehicles designed to carry passengers, and supervisory vehicles. It collects ridership levels and supports electronic fare collection. It supports a traffic signal prioritization function that communicates with the roadside physical object to improve on-schedule performance. Automated vehicle location enhances the information available to the transit operator enabling more efficient operations. On-board sensors support transit vehicle maintenance. The physical object supports on-board security and safety monitoring. This monitoring includes transit user or vehicle operator activated alarms (silent or audible), as well as surveillance and sensor equipment. The surveillance equipment includes video (e.g. CCTV cameras), audio systems and/or event recorder systems. It also furnishes travelers with real-time travel information, continuously updated schedules, transfer options, routes, and fares. A separate 'Vehicle OBE' physical object supports the general vehicle safety and driver information capabilities that apply to all vehicles, including transit vehicles. The Transit Vehicle OBE supplements these general capabilities with capabilities that are specific to transit vehicles. |
| Transit Vehicle Operator | Vehicle | The 'Transit Vehicle Operator' represents the person that receives and provides additional information that is specific to operating the ITS functions in all types of transit vehicles. The information received by the operator would include status of on-board systems. Additional information received depends upon the type of transit vehicle. In the case of fixed route transit vehicles, the Transit Vehicle Operator would receive operator instructions that might include actions to take to correct schedule deviations. In the case of flexible fixed routes and demand response routes the information would also include dynamic routing or passenger pickup information. |
| Vehicle | Vehicle | This 'Vehicle' physical object is used to model core capabilities that are common to more than one type of Vehicle. It provides the vehicle-based general sensory, processing, storage, and communications functions that support efficient, safe, and convenient travel. Many of these capabilities (e.g., see the Vehicle Safety service packages) apply to all vehicle types including personal vehicles (including motorcycles), commercial vehicles, emergency vehicles, transit vehicles, and maintenance vehicles. From this perspective, the Vehicle includes the common interfaces and functions that apply to all motorized vehicles. The radio(s) supporting V2V and V2I communications are a key component of the Vehicle. Both one-way and two-way communications options support a spectrum of information services from basic broadcast to advanced personalized information services. Advanced sensors, processors, enhanced driver interfaces, and actuators complement the driver information services so that, in addition to making informed mode and route selections, the driver travels these routes in a safer and more consistent manner. This physical object supports all six levels of driving automation as defined in SAE J3016. Initial collision avoidance functions provide 'vigilant co-pilot' driver warning capabilities. More advanced functions assume limited control of the vehicle to maintain lane position and safe headways. In the most advanced implementations, this Physical Object supports full automation of all aspects of the driving task, aided by communications with other vehicles in the vicinity and in coordination with supporting infrastructure subsystems. |
| Vehicle Characteristics | Vehicle | 'Vehicle Characteristics' represents the external view of individual vehicles of any class from cars and light trucks up to large commercial vehicles and down to micromobility vehicles (MMVs). It includes vehicle physical characteristics such as height, width, length, weight, and other properties (e.g., magnetic properties, number of axles, occupants, emissions) of individual vehicles that can be sensed and measured or classified. This physical object represents the physical properties of vehicles that can be sensed by vehicle-based or infrastructure-based sensors to support vehicle automation and traffic sensor systems. The analog properties provided by this terminator represent the sensor inputs that are used to detect and assess vehicle(s) within the sensor's range to support safe AV operation and/or responsive and safe traffic management. |
Includes Functional Objects:
| Functional Object | Description | Physical Object |
|---|---|---|
| CV On-Board Special Vehicle Safety | 'CV On-Board Special Vehicle Safety' alerts vehicles in the vicinity of a commercial vehicle that is oversized, slow, or performs maneuvers that may impact surrounding vehicles. | Commercial Vehicle OBE |
| EV V2V Safety | 'EV V2V Safety' sends alert messages and exchanges lane change and merge intent with surrounding connected vehicles to improve awareness of the emergency vehicle and enable it to perform lane change and merge maneuvers in a more automated fashion. | Emergency Vehicle OBE |
| MCV Vehicle Safety Monitoring | 'MCV Vehicle Safety Monitoring' detects vehicle intrusions in the vicinity of the vehicle and warns crew workers and drivers of imminent encroachment. Crew movements are also monitored so that the crew can be warned of movement beyond the designated safe zone. It can be used for stationary work zones or in mobile applications where a safe zone is maintained around the moving vehicle. | Maint and Constr Vehicle OBE |
| Transit Vehicle V2V Safety | 'Transit Vehicle V2V Safety' exchanges current vehicle location and motion information with other vehicles in the vicinity, uses that information to predict vehicle paths, and notifies the driver when the potential for an impending collision is detected. Information from on-board sensors (e.g., radars and image processing) are used to augment the V2V communications, if available. In addition to notifying the driver, control information can also be provided to support automated control functions that can avoid the collision. This object is similar to the 'Vehicle Basic V2V Safety', but it accounts for crash scenarios that are unique to transit vehicles (e.g., Vehicle Turning Right in Front of Bus). It is also stop-aware since stop locations pose specific crash threats for transit vehicles. Finally, the detection and control algorithms, filters, and timing account for bus performance and risk profiles associated with remote vehicles that are unique to transit. | Transit Vehicle OBE |
| Vehicle Basic Safety Communication | 'Vehicle Basic Safety Communication' exchanges current vehicle characteristics, location, and motion (including past and intended maneuver) information with other vehicles in the vicinity and the infrastructure, uses that information to calculate vehicle paths, and warns the driver when the potential for an impending collision is detected. If available, map data is used to filter and interpret the relative location and motion of vehicles in the vicinity. Information from on-board sensors (e.g., radars and image processing) are also used, if available, in combination with the V2V communications to detect non-equipped vehicles and corroborate connected vehicle data. This object represents a broad range of implementations ranging from basic Vehicle Awareness Devices that only broadcast vehicle location and motion and provide no driver warnings to advanced integrated safety systems that coordinate maneuvers and may, in addition to warning the driver, provide collision warning information to support automated control functions that can support control intervention. This object can also support broadcasting other vehicle information required for passing through a specific roadway segment such as variables that describe vehicle's characteristics and parameters, driver's preferences in terms of vehicle motion and behavior, etc. | Vehicle |
| Vehicle Control Automation | 'Vehicle Control Automation' provides lateral and/or longitudinal control of a vehicle to allow 'hands off' and/or 'feet off' driving, automating the steering, accelerator, and brake control functions. It builds on the sensors included in 'Vehicle Safety Monitoring' and 'Vehicle Control Warning', receives warnings from 'Vehicle Intersection Movement', and uses the information about the area surrounding the vehicle to safely control the vehicle. It covers the range of incremental control capabilities from driver assistance systems that take over steering or acceleration/deceleration in limited scenarios with direct monitoring by the driver to full automation where all aspects of driving are automated under all roadway and environmental conditions, including providing, receiving, and acting on cooperation-related messaging. | Vehicle |
| Vehicle Control Warning | 'Vehicle Control Warning' monitors areas around the vehicle and provides warnings to a driver so the driver can take action to recover and maintain safe control of the vehicle. It includes lateral warning systems that warn of lane departures and obstacles or vehicles to the sides of the vehicle and longitudinal warning systems that monitor areas in the vehicle path and provide warnings when headways are insufficient or obstacles are detected in front of or behind the vehicle. It includes on-board sensors, including radars and imaging systems, and the driver information system that provides the visual, audible, and/or haptic warnings to the driver. | Vehicle |
Includes Information Flows:
| Information Flow | Description |
|---|---|
| cv driver information presentation | Presentation of information to the commercial vehicle driver that includes current status of on-board systems. |
| cv driver input | This flow represents the tactile or auditory interface with ITS equipment containing the commercial vehicle driver and vehicle information. This flow contains inquiries to the commercial vehicle managing system, interaction with on-board equipment including setup, configuration, and initiation of self tests, and entry of carrier, driver, vehicle, and route information. |
| driver input | Driver input to the vehicle on-board equipment including configuration data, settings and preferences, interactive requests, and control commands. |
| driver input information | Driver input received from the driver-vehicle interface equipment via the vehicle bus. It includes configuration data, settings and preferences, interactive requests, and control commands for the connected vehicle on-board equipment. |
| driver update information | Information provided to the driver-vehicle interface to inform the driver about current conditions, potential hazards, and the current status of vehicle on-board equipment. The flow includes the information to be presented to the driver and associated metadata that supports processing, prioritization, and presentation by the DVI as visual displays, audible information and warnings, and/or haptic feedback. |
| driver updates | Information provided to the driver including visual displays, audible information and warnings, and haptic feedback. The updates inform the driver about current conditions, potential hazards, and the current status of vehicle on-board equipment. |
| emergency personnel information presentation | Presentation of information to emergency personnel in the field including dispatch information, incident information, current road network conditions, device status, and other supporting information. |
| emergency personnel input | User input from emergency personnel in the field including dispatch coordination, incident status information, and remote device control requests. |
| host vehicle status | Information provided to the ITS on-board equipment from other systems on the vehicle platform. This includes the current status of the powertrain, steering, and braking systems, and status of other safety and convenience systems. In implementations where GPS is not integrated into the Vehicle On-Board Equipment, the host vehicle is also the source for data describing the vehicle's location in three dimensions (latitude, longitude, elevation) and accurate time that can be used for time synchronization across the ITS environment. |
| maint and constr vehicle operator input | User input from field personnel including current maintenance and construction status information as well as on-board device control. |
| maint and constr vehicle operator presentation | Information presented to maintenance and construction field personnel including vehicle routing and traffic information, road restrictions, environmental information, decision support information, maintenance schedules, dispatch instructions, maintenance personnel assignments, vehicle maintenance information, work zone status information, and corrective actions. |
| special vehicle alert | Notification that a vehicle is in the vicinity that requires special attention from drivers. In this context, 'special vehicle' refers to any type of vehicle that uses lights or placards to alert drivers including public safety vehicles, oversize vehicles, slow vehicles, and service vehicles that stop and back up frequently. |
| transit vehicle operator display | Visual, audible, and tactile outputs to the transit vehicle operator including vehicle surveillance information, alarm information, vehicle system status, information from the operations center, and information indicating the status of all other on-board ITS services. |
| transit vehicle operator input | Transit vehicle operator inputs to on-board ITS equipment, including tactile and verbal inputs. Includes authentication information, on-board system control, emergency requests, and fare transaction data. |
| vehicle characteristics | The physical or visible characteristics of individual vehicles that can be used to detect, classify, and monitor vehicles and imaged to uniquely identify vehicles and characterize their performance (e.g., speed, occupants, emissions). |
| vehicle control | Control commands issued to vehicle actuators that control steering, throttle, and braking and other related commands that support safe transition between manual and automated vehicle control. This flow can also deploy restraints and other safety systems when a collision is unavoidable. |
Goals and Objectives
Associated Planning Factors and Goals
| Planning Factor | Goal |
|---|
Associated Objective Categories 
| Objective Category |
|---|
Associated Objectives and Performance Measures 
| Objective | Performance Measure |
|---|
Needs and Requirements
| Need | Functional Object | Requirement | ||
|---|---|---|---|---|
| 01 | The Driver needs to receive warnings of nearby special vehicles (which can include emergency vehicles, maintenance vehicles, or oversize commercial vehicles) if those special vehicles are approaching the Driver’s Vehicle in order to allow the driver to take appropriate actions. | CV On-Board Special Vehicle Safety | 01 | The commercial vehicle shall the vehicle’s location, speed and direction to other vehicles in the area. |
| EV V2V Safety | 03 | The emergency vehicle shall send the vehicle's location, speed and direction to other vehicles in the area, alerting vehicles in the vicinity. | ||
| MCV Vehicle Safety Monitoring | 07 | The maintenance and construction vehicle shall the vehicle’s location, speed and direction to other vehicles in the area. | ||
| Transit Vehicle V2V Safety | 01 | The transit vehicle shall exchange current vehicle location and motion information with other vehicles in the vicinity. | ||
| 02 | The transit vehicle shall provide to other vehicles an indication of its intent to leave a transit stop. | |||
| Vehicle Basic Safety Communication | 03 | The vehicle shall provide its location with road-level accuracy to on-board applications. | ||
| 06 | The vehicle shall exchange location and motion information with roadside equipment and nearby vehicles. | |||
| Vehicle Control Warning | 06 | The vehicle shall receive emergency vehicle location information. | ||
| 07 | The vehicle shall notify the Driver of the presence of emergency vehicles nearby that may affect the host vehicle. | |||
| 02 | The Connected Vehicle needs to be able to provide warnings to the driver or control actions to the vehicle based upon warnings received from nearby special vehicles. | Vehicle Basic Safety Communication | 01 | The vehicle shall collect location and motion data from the vehicle platform. |
| Vehicle Control Automation | 13 | The vehicle shall be capable of performing control actions based upon warnings received from nearby special vehicles. | ||
| Vehicle Control Warning | 08 | The vehicle shall provide warnings to the driver based upon warnings received from nearby special vehicles. | ||
| 10 | The Vehicle shall provide its location with lane-level accuracy to on-board warning applications. | |||
Related Sources
| Document Name | Version | Publication Date |
|---|---|---|
| None |
Security
In order to participate in this service package, each physical object should meet or exceed the following security levels.
| Physical Object Security | ||||
|---|---|---|---|---|
| Physical Object | Confidentiality | Integrity | Availability | Security Class |
| Basic Vehicle | ||||
| Commercial Vehicle OBE | Not Applicable | High | Moderate | Class 3 |
| Emergency Vehicle OBE | Not Applicable | High | Moderate | Class 3 |
| Maint and Constr Vehicle OBE | Not Applicable | High | Moderate | Class 3 |
| Transit Vehicle OBE | Not Applicable | High | Moderate | Class 3 |
| Vehicle | Not Applicable | Low | Moderate | Class 1 |
| Vehicle Characteristics | ||||
In order to participate in this service package, each information flow triple should meet or exceed the following security levels.
| Information Flow Security | |||||
|---|---|---|---|---|---|
| Source | Destination | Information Flow | Confidentiality | Integrity | Availability |
| Basis | Basis | Basis | |||
| Basic Vehicle | Vehicle | driver input information | Moderate | High | High |
| Internal vehicle flow that if reverse engineered could enable third party vehicle control. Largely a competitive question, could be set LOW if manufacturer and operator are not concerned with this type of compromise. | Includes vehicle control commands, which must be timely and accurate to support safe vehicle operation. | Includes vehicle control commands, which must be timely and accurate to support safe vehicle operation. | |||
| Basic Vehicle | Vehicle | host vehicle status | Low | Moderate | High |
| Unlikely that this includes any information that could be used against the originator. | This can be MODERATE or HIGH, depending on the application: This is used later on to determine whether a vehicle is likely going to violate a red light or infringe a work zone. This needs to be correct in order for the application to work correctly. | Since this monitors the health and safety of the vehicle and that information is eventually reported to the driver, it should be available at all times as it directly affects vehicle and operator safety. | |||
| Commercial Vehicle Driver | Commercial Vehicle OBE | cv driver input | Moderate | Moderate | Moderate |
| Commercial Vehicle Operations human interfaces should not be casually viewable for competitive and physical security reasons. | Data should be correct as it relates to CVO, however there is generally another mechanism to double-check this data, which is why it is MODERATE and not HIGH. | Flow should be available as it relates to CVO, however there is generally another mechanism through which this data might be received, which is why it is MODERATE and not HIGH. | |||
| Commercial Vehicle OBE | Commercial Vehicle Driver | cv driver information presentation | Low | Moderate | Moderate |
| This data is informing the driver of operational information that is relevant to the operation of the vehicle. It should not contain anything sensitive, and does not matter if another person can observe it. | Data should be correct as it relates to CVO, however there is generally another mechanism to double-check this data, which is why it is MODERATE and not HIGH. | Flow should be available as it relates to CVO, however there is generally another mechanism through which this data might be received, which is why it is MODERATE and not HIGH. | |||
| Commercial Vehicle OBE | Vehicle | special vehicle alert | Not Applicable | High | Moderate |
| This flow is effectively broadcast and intended for all, so no need to obfuscate its contents. | The recipient must be sure that the originator is legitimate, as many of these alerts demand action by the recipient (pull over, make way, etc.). Since this power could easily be abused, it should be difficult to forge. Since this power is also often tied to emergency vehicle (life-saving) activity, it should not be interfered with. Availability is MODERATE because other mechanism (sirens, flashing lights) exist to provide the same message. | The recipient must be sure that the originator is legitimate, as many of these alerts demand action by the recipient (pull over, make way, etc.). Since this power could easily be abused, it should be difficult to forge. Since this power is also often tied to emergency vehicle (life-saving) activity, it should not be interfered with. Availability is MODERATE because other mechanism (sirens, flashing lights) exist to provide the same message. | |||
| Driver | Vehicle | driver input | Moderate | High | High |
| Data included in this flow may include origin and destination information, which should be protected from other's viewing as it may compromise the driver's privacy. | Commands from from the driver to the vehicle must be correct or the vehicle may behave in an unpredictable and possibly unsafe manner | Commands must always be able to be given or the driver has no control. | |||
| Emergency Personnel | Emergency Vehicle OBE | emergency personnel input | Moderate | Moderate | Moderate |
| Some of the information, such as incident status information, is sensitive, and should be protected. | The system must know that these requests came from actual Emergency Personal. Additionally, incorrect information here may lead to the system responding incorrectly to the incident | These messages are important for the system to operate properly. Additionally, the system must know if messages are not received so that it can act accordingly. | |||
| Emergency Vehicle OBE | Emergency Personnel | emergency personnel information presentation | Moderate | Moderate | Moderate |
| Some of this information, such as incident information, is sensitive and should be protected. | This information could affect how the Emergency Personnel respond to the event, and should be as accurate as possible. | This information needs to be available for the Emergency Personnel in order for them to respond accurately to the system. If they do not acknowledge this information, dispatch needs to know, so they can attempt to contact the Emergency Personnel via another channel, such as radio. | |||
| Emergency Vehicle OBE | Vehicle | special vehicle alert | Not Applicable | High | Moderate |
| This flow is effectively broadcast and intended for all, so no need to obfuscate its contents. | The recipient must be sure that the originator is legitimate, as many of these alerts demand action by the recipient (pull over, make way, etc.). Since this power could easily be abused, it should be difficult to forge. Since this power is also often tied to emergency vehicle (life-saving) activity, it should not be interfered with. Availability is MODERATE because other mechanism (sirens, flashing lights) exist to provide the same message. | The recipient must be sure that the originator is legitimate, as many of these alerts demand action by the recipient (pull over, make way, etc.). Since this power could easily be abused, it should be difficult to forge. Since this power is also often tied to emergency vehicle (life-saving) activity, it should not be interfered with. Availability is MODERATE because other mechanism (sirens, flashing lights) exist to provide the same message. | |||
| Maint and Constr Vehicle OBE | Maint and Constr Vehicle Operator | maint and constr vehicle operator presentation | Moderate | High | High |
| System maintenance flows should have some protection from casual viewing, as otherwise imposters could gain illicit control over the MCV. | System maintenance flows are the primary interface between field personnel and field equipment, and must present accurate data or inappropriate maintenance actions may be taken. | System maintenance flows are the primary interface between field personnel and field equipment, and must present accurate data or inappropriate maintenance actions may be taken. | |||
| Maint and Constr Vehicle OBE | Vehicle | special vehicle alert | Not Applicable | High | Moderate |
| This flow is effectively broadcast and intended for all, so no need to obfuscate its contents. | The recipient must be sure that the originator is legitimate, as many of these alerts demand action by the recipient (pull over, make way, etc.). Since this power could easily be abused, it should be difficult to forge. Since this power is also often tied to emergency vehicle (life-saving) activity, it should not be interfered with. Availability is MODERATE because other mechanism (sirens, flashing lights) exist to provide the same message. | The recipient must be sure that the originator is legitimate, as many of these alerts demand action by the recipient (pull over, make way, etc.). Since this power could easily be abused, it should be difficult to forge. Since this power is also often tied to emergency vehicle (life-saving) activity, it should not be interfered with. Availability is MODERATE because other mechanism (sirens, flashing lights) exist to provide the same message. | |||
| Maint and Constr Vehicle Operator | Maint and Constr Vehicle OBE | maint and constr vehicle operator input | Not Applicable | Moderate | High |
| Observation of control or status information is unlikely to have any value to a third party; actions of field personnel should be observable anyway. | Any driver/operator interaction with vehicle systems needs some assurance of correctness; corruption of this information could lead to unexpected vehicle behavior which poses a limited safety risk. | Without direct local control of vehicle systems the vehicle is essentially uncontrolled. | |||
| Transit Vehicle OBE | Transit Vehicle Operator | transit vehicle operator display | Low | Moderate | Low |
| This should not include any sensitive information. It would be possible for a person standing behind the driver to observe the information transmitted. | Some minimal guarantee of data integrity is necessary for all C-ITS flows. This entire application should not directly affect the drivers driving habits. The operator should still be slowing and stopping at yellow or red lights, along with observing all other driving regulations. DISC: Original V2I analysis classified this as LOW. | Even if the operator is not made aware of the signal preemption, the system should still operate correctly. The operator should be using the traffic lights to influence their decision about whether or not to stop, not the display. | |||
| Transit Vehicle OBE | Vehicle | special vehicle alert | Not Applicable | High | Moderate |
| This flow is effectively broadcast and intended for all, so no need to obfuscate its contents. | The recipient must be sure that the originator is legitimate, as many of these alerts demand action by the recipient (pull over, make way, etc.). Since this power could easily be abused, it should be difficult to forge. Since this power is also often tied to emergency vehicle (life-saving) activity, it should not be interfered with. Availability is MODERATE because other mechanism (sirens, flashing lights) exist to provide the same message. | The recipient must be sure that the originator is legitimate, as many of these alerts demand action by the recipient (pull over, make way, etc.). Since this power could easily be abused, it should be difficult to forge. Since this power is also often tied to emergency vehicle (life-saving) activity, it should not be interfered with. Availability is MODERATE because other mechanism (sirens, flashing lights) exist to provide the same message. | |||
| Transit Vehicle Operator | Transit Vehicle OBE | transit vehicle operator input | Low | Moderate | Low |
| This information is transmitted through systems on board the Transit Vehicle. Even if the vehicle were compromised and these communications monitored, most of this information is directly observable. | Some minimal guarantee of data integrity is necessary for all C-ITS flows. If this is compromised, it could result in an incorrect signal priority request, which has minimal impact. DISC: Original V2I analysis classified this as LOW. | A delay in reporting this may result in a signal priority request not going through, which has minimal impact. | |||
| Vehicle | Basic Vehicle | driver update information | Low | Moderate | Moderate |
| This information is all presented to the vehicle operator. Encrypting this information may make it harder to reverse engineer vehicle systems, and may defeat criminal tracking tools when the vehicle has already been compromised. Unless those scenarios are of concern to the operator or manufacturer, this can safely be set LOW. | Any information presented to the operator of a vehicle should be both accurate and timely. By definition this includes safety information, but given that the driver has other means of learning about most threats, it seems difficult to justify HIGH. If HIGH is warranted, it should apply to both availability and integrity. | Any information presented to the operator of a vehicle should be both accurate and timely. By definition this includes safety information, but given that the driver has other means of learning about most threats, it seems difficult to justify HIGH. If HIGH is warranted, it should apply to both availability and integrity. | |||
| Vehicle | Basic Vehicle | vehicle control | Moderate | High | High |
| Internal vehicle flow that if reverse engineered could enable third party vehicle control. Largely a competitive question, could be set LOW if manufacturer and operator are not concerned with this type of compromise. | Includes vehicle control commands, which must be timely and accurate to support safe vehicle operation. | Includes vehicle control commands, which must be timely and accurate to support safe vehicle operation. | |||
| Vehicle | Driver | driver updates | Not Applicable | Moderate | Moderate |
| This data is informing the driver about the safety of a nearby area. It should not contain anything sensitive, and does not matter if another person can observe it. | This is the information that is presented to the driver. If they receive incorrect information, they may act in an unsafe manner. However, there are other indicators that would alert them to any hazards, such as an oncoming vehicle or crossing safety lights. | If this information is not made available to the driver, then the system has not operated correctly. | |||
| Vehicle Characteristics | Vehicle | vehicle characteristics | |||
Standards
The following table lists the standards associated with physical objects in this service package. For standards related to interfaces, see the specific information flow triple pages. These pages can be accessed directly from the SVG diagram(s) located on the Physical tab, by clicking on each information flow line on the diagram.
| Name | Title | Physical Object |
|---|---|---|
| ISO 15623 Fwd Collision Performance | Intelligent transport systems -- Forward vehicle collision warning systems -- Performance requirements and test procedures | Vehicle |
| ISO/SAE PAS 22736 Automation Taxonomy | Taxonomy and Definitions for Terms Related to Driving Automation Systems for On-Road Motor Vehicles | Vehicle |
| SAE J3016 Automation Taxonomy | Taxonomy and Definitions for Terms Related to Driving Automation Systems for On-Road Motor Vehicles | Vehicle |
| SAE J3251 CDA Pedestrian Collision Avoidance | Cooperative Driving Automation (CDA) Feature: Perception Status Sharing for Occluded Pedestrian Collision Avoidance | Vehicle |
| SAE J3316 CDA Reference Architecture | Vehicle | |
| SAE J3361 Antenna requirements | V2X Antenna Coverage and Test Requirements for US FHWA Class 1 and Class 3-13 Class Vehicles | Commercial Vehicle OBE |
| Emergency Vehicle OBE | ||
| Maint and Constr Vehicle OBE | ||
| Transit Vehicle OBE | ||
| Vehicle | ||
| SAE J5001 OBU Standard | Onboard Unit Standard for Connected Vehicles | Commercial Vehicle OBE |
| Emergency Vehicle OBE | ||
| Maint and Constr Vehicle OBE | ||
| Transit Vehicle OBE | ||
| Vehicle |
System Requirements
| System Requirement | Need | ||
|---|---|---|---|
| 001 | The system shall send maneuver intent information to nearby vehicles and send execution status until the maneuver is completed. | 03 | The emergency vehicle needs to be able to notify nearby vehicles of its impending lane change/merge. |