PT18: Low Speed Automated Driving for Predefined Routes
Operation of shared or public transport vehicles on pre-defined routes, using an automated driving system (ADS) as the primary vehicle control mechanism. This service can be included as part of a larger trip request-provision environment (e.g., Mobility as a Service) and this includes mechanisms for travelers to request rides. Fallback vehicle operations are managed by a remote.
Relevant Regions: Australia, Canada, European Union, and United States
- Enterprise
- Functional
- Physical
- Goals and Objectives
- Needs and Requirements
- Sources
- Security
- Standards
- System Requirements
- Implementations
Enterprise
Development Stage Roles and Relationships
Installation Stage Roles and Relationships
Operations and Maintenance Stage Roles and Relationships
(hide)
| Source | Destination | Role/Relationship |
|---|
Functional
This service package includes the following Functional View PSpecs:
Physical
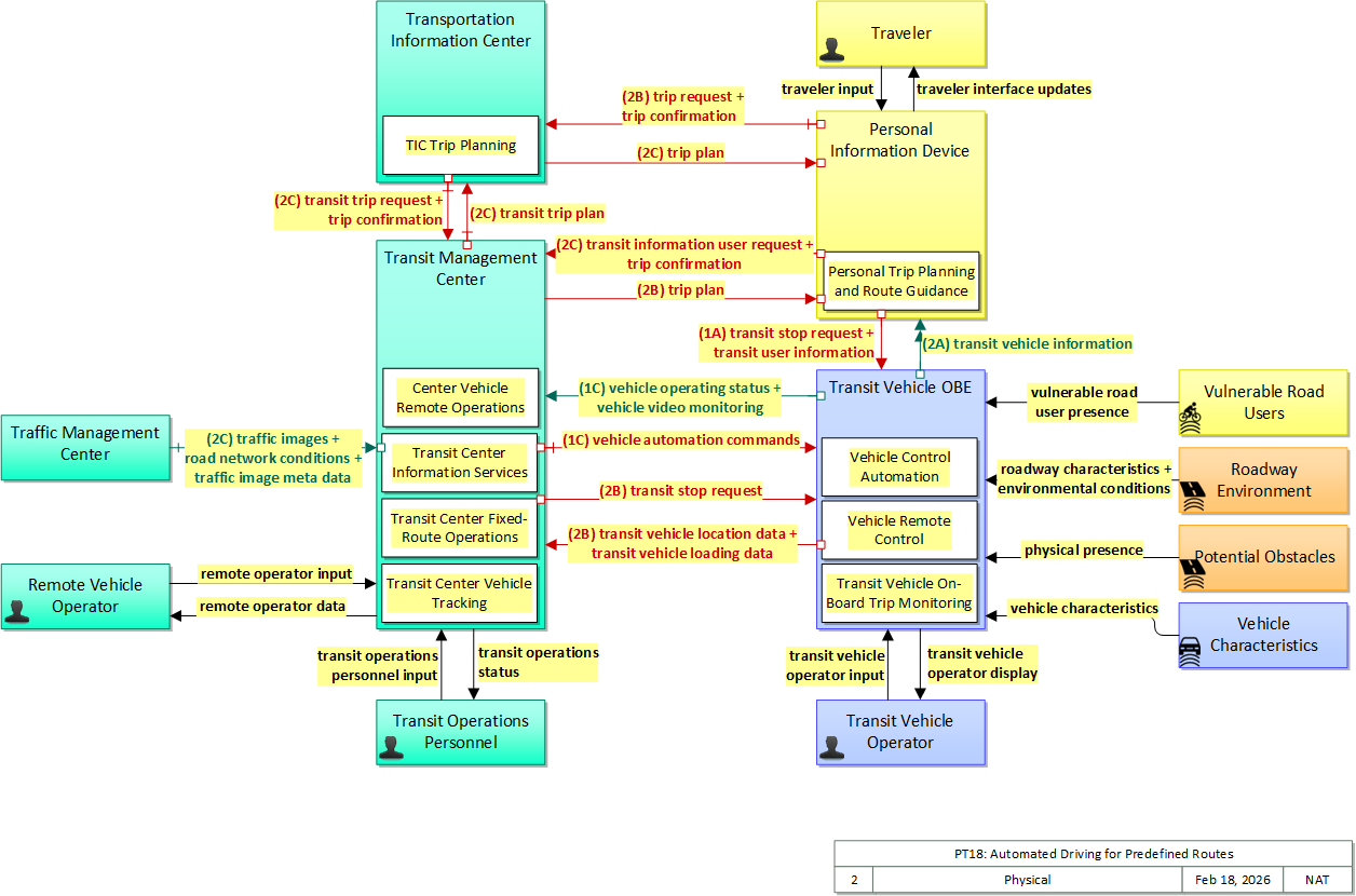
The physical diagram can be viewed in SVG or PNG format and the current format is SVG.SVG Diagram
PNG Diagram
Includes Physical Objects:
| Physical Object | Class | Description |
|---|---|---|
| Personal Information Device | Personal | The 'Personal Information Device' provides the capability for travelers to receive formatted traveler information wherever they are. Capabilities include traveler information, trip planning, and route guidance. Frequently a smart phone, the Personal Information Device provides travelers with the capability to receive route planning and other personally focused transportation services from the infrastructure in the field, at home, at work, or while en-route. Personal Information Devices may operate independently or may be linked with vehicle on-board equipment. This subsystem also supports safety related services with the capability to broadcast safety messages and initiate a distress signal or request for help. |
| Potential Obstacles | Field | 'Potential Obstacles' represents any object that possesses the potential of being sensed and struck and thus also possesses physical attributes. Potential Obstacles include roadside obstructions, debris, animals, infrastructure elements (barrels, cones, barriers, etc.) or any other element that is in a potential path of the vehicle. Note that roadside objects and pieces of equipment that can become obstacles in a vehicle’s path can include materials, coatings, or labels (e.g., barcodes) that will improve the performance of the vehicle-based sensors that must detect and avoid these obstacles. See also 'Vulnerable Road Users' that more specifically represents the physical properties of shared users of the roadway that must also be detected. |
| Remote Vehicle Operator | Center | The 'Remote Vehicle Operator' represents the person or people that support remote vehicle control, monitoring the controlled vehicle and it's surrounding environment and providing control commands for use by the automated driving system in the remote vehicle. |
| Roadway Environment | Field | 'Roadway Environment' represents the physical condition and geometry of the road surface, markings, signs, and other objects on or near the road surface. It also represents the environmental conditions immediately surrounding the roadway. The roadway environment must be sensed and interpreted to support automated vehicle services. Surrounding conditions may include fog, ice, snow, rain, wind, etc. which will influence the way in which a vehicle can be safely operated on the roadway. The roadway environment must be monitored to enable corrective action and information dissemination regarding roadway conditions which may adversely affect travel. Infrastructure owner/operators can improve the roadway environment to improve the performance and accuracy of vehicle-based sensors that must sense and interpret this environment. Improvements could include changes in the shape, size, design, and materials used in signs, pavement markings, and other road features. |
| Traffic Management Center | Center | The 'Traffic Management Center' monitors and controls traffic and the road network. It represents centers that manage a broad range of transportation facilities including freeway systems, rural and suburban highway systems, and urban and suburban traffic control systems. It communicates with ITS Roadway Equipment and Connected Vehicle Roadside Equipment (RSE) to monitor and manage traffic flow and monitor the condition of the roadway, surrounding environmental conditions, and field equipment status. It manages traffic and transportation resources to support allied agencies in responding to, and recovering from, incidents ranging from minor traffic incidents through major disasters. |
| Transit Management Center | Center | The 'Transit Management Center' manages transit vehicle fleets and coordinates with other modes and transportation services. It provides operations, maintenance, customer information, planning and management functions for the transit property. It spans distinct central dispatch and garage management systems and supports the spectrum of fixed route, flexible route, paratransit services, transit rail, and bus rapid transit (BRT) service. The physical object's interfaces support communication between transit departments and with other operating entities such as emergency response services and traffic management systems. |
| Transit Operations Personnel | Center | 'Transit Operations Personnel' represents the people that are responsible for fleet management, maintenance operations, and scheduling activities of the transit system. These different roles represent a variety of individuals in the transit industry. Within the transit industry the person responsible for fleet management is known by many names: Street Supervisor, Starter, Dispatcher, Supervisor, Traffic Controller, Transportation Coordinator. This person actively monitors, controls, and modifies the transit fleet routes and schedules on a day to day basis (dynamic scheduling). The modifications will take account of abnormal situations such as vehicle breakdown, vehicle delay, detours around work zones or incidents (detour management, connection protection, and service restoration), and other causes of route or schedule deviations. Transit operations personnel are also responsible for demand responsive transit operation and for managing emergency situations within the transit network such as silent alarms on board transit vehicles, or the remote disabling of the vehicle. In addition the Transit Operations Personnel may be responsible for assigning vehicle operators to routes, checking vehicle operators in and out, and managing transit stop issues. This object also represents the personnel in the transit garage that are responsible for maintenance of the transit fleets, including monitoring vehicle status, matching vehicles with operators, and maintenance checking of transit vehicles. Finally, it represents the people responsible for planning, development, and management of transit routes and schedules. |
| Transit Vehicle OBE | Vehicle | The 'Transit Vehicle On-Board Equipment' (OBE) resides in a transit vehicle and provides the sensory, processing, storage, and communications functions necessary to support safe and efficient movement of passengers. The types of transit vehicles containing this physical object include buses, paratransit vehicles, light rail vehicles, other vehicles designed to carry passengers, and supervisory vehicles. It collects ridership levels and supports electronic fare collection. It supports a traffic signal prioritization function that communicates with the roadside physical object to improve on-schedule performance. Automated vehicle location enhances the information available to the transit operator enabling more efficient operations. On-board sensors support transit vehicle maintenance. The physical object supports on-board security and safety monitoring. This monitoring includes transit user or vehicle operator activated alarms (silent or audible), as well as surveillance and sensor equipment. The surveillance equipment includes video (e.g. CCTV cameras), audio systems and/or event recorder systems. It also furnishes travelers with real-time travel information, continuously updated schedules, transfer options, routes, and fares. A separate 'Vehicle OBE' physical object supports the general vehicle safety and driver information capabilities that apply to all vehicles, including transit vehicles. The Transit Vehicle OBE supplements these general capabilities with capabilities that are specific to transit vehicles. |
| Transit Vehicle Operator | Vehicle | The 'Transit Vehicle Operator' represents the person that receives and provides additional information that is specific to operating the ITS functions in all types of transit vehicles. The information received by the operator would include status of on-board systems. Additional information received depends upon the type of transit vehicle. In the case of fixed route transit vehicles, the Transit Vehicle Operator would receive operator instructions that might include actions to take to correct schedule deviations. In the case of flexible fixed routes and demand response routes the information would also include dynamic routing or passenger pickup information. |
| Transportation Information Center | Center | The 'Transportation Information Center' collects, processes, stores, and disseminates transportation information to system operators and the traveling public. The physical object can play several different roles in an integrated ITS. In one role, the TIC provides a data collection, fusing, and repackaging function, collecting information from transportation system operators and redistributing this information to other system operators in the region and other TICs. In this information redistribution role, the TIC provides a bridge between the various transportation systems that produce the information and the other TICs and their subscribers that use the information. The second role of a TIC is focused on delivery of traveler information to subscribers and the public at large. Information provided includes basic advisories, traffic and road conditions, transit schedule information, yellow pages information, ride matching information, and parking information. The TIC is commonly implemented as a website or a web-based application service, but it represents any traveler information distribution service. |
| Traveler | Personal | The 'Traveler' represents any individual who uses transportation services. The interfaces to the traveler provide general pre-trip and en-route information supporting trip planning, personal guidance, and requests for assistance in an emergency that are relevant to all transportation system users. It also represents users of a public transportation system and addresses interfaces these users have within a transit vehicle or at transit facilities such as roadside stops and transit centers. |
| Vehicle Characteristics | Vehicle | 'Vehicle Characteristics' represents the external view of individual vehicles of any class from cars and light trucks up to large commercial vehicles and down to micromobility vehicles (MMVs). It includes vehicle physical characteristics such as height, width, length, weight, and other properties (e.g., magnetic properties, number of axles, occupants, emissions) of individual vehicles that can be sensed and measured or classified. This physical object represents the physical properties of vehicles that can be sensed by vehicle-based or infrastructure-based sensors to support vehicle automation and traffic sensor systems. The analog properties provided by this terminator represent the sensor inputs that are used to detect and assess vehicle(s) within the sensor's range to support safe AV operation and/or responsive and safe traffic management. |
| Vulnerable Road Users | Personal | 'Vulnerable Road Users' represents any roadway user not in a motorized vehicle capable of operating at the posted speed for the roadway in question, and also any roadway user in a vehicle not designed to encase (and thus protect) its occupants. This includes pedestrians, cyclists, wheelchair users, two-wheeled scooter micromobility users, as well as powered scooters and motorcycles. Note that this terminator represents the physical properties of vulnerable road users and their conveyance that may be sensed to support safe vehicle automation and traffic management in mixed mode applications where a variety of road users share the right-of-way. See also 'Pedestrian' and 'MMV User' Physical Objects that represent the human interface to these vulnerable road users. |
Includes Functional Objects:
| Functional Object | Description | Physical Object |
|---|---|---|
| Center Vehicle Teleoperation | 'Center Vehicle Teleoperation' provides communications, command and control capabilities sufficient for an operator in a remote location to monitor the performance of and control vehicles operating in the transportation environment. | Center |
| Personal Trip Planning and Route Guidance | 'Personal Trip Planning and Route Guidance' provides a personalized trip plan to the traveler. The trip plan is calculated based on preferences and constraints supplied by the traveler and provided to the traveler for confirmation. Coordination may continue during the trip so that the route plan can be modified to account for new information. Many equipment configurations are possible including systems that provide a basic trip plan to the traveler as well as more sophisticated systems that can provide transition by transition guidance to the traveler along a multi-modal route with transfers. Devices represented by this functional object include desktop computers at home, work, or at major trip generation sites, plus personal devices such as tablets and smart phones. | Personal Information Device |
| TIC Trip Planning | 'TIC Trip Planning' provides pre-trip and en route trip planning services for travelers. It receives origin, destination, constraints, and preferences and returns trip plan(s) that meet the supplied criteria. Trip plans may be based on current traffic and road conditions, transit schedule information, and other real-time traveler information. Candidate trip plans are multimodal and may include vehicle, transit, and alternate mode segments (e.g., rail, ferry, bicycle routes, and walkways) based on traveler preferences. It also confirms the trip plan for the traveler and supports reservations and advanced payment for portions of the trip. The trip plan includes specific routing information and instructions for each segment of the trip and may also include information and reservations for additional services (e.g., parking) along the route. | Transportation Information Center |
| Transit Center Fixed-Route Operations | 'Transit Center Fixed-Route Operations' manages fixed route transit operations. It supports creation of schedules, blocks and runs for fixed and flexible route transit services. It allows fixed-route and flexible-route transit services to disseminate schedules and automatically updates customer service operator systems with the most current schedule information. It also supports automated dispatch of transit vehicles. Current vehicle schedule adherence and optimum scenarios for schedule adjustment are also provided. It also receives and processes transit vehicle loading data. | Transit Management Center |
| Transit Center Information Services | 'Transit Center Information Services' collects the latest available information for a transit service and makes it available to transit customers and to Transportation Information Centers for further distribution. Customers are provided information at transit stops and other public transportation areas before they embark and on-board the transit vehicle once they are en route. Information provided can include the latest available information on transit routes, schedules, transfer options, fares, real-time schedule adherence, current incidents, weather conditions, yellow pages, and special events. In addition to general service information, tailored information (e.g., itineraries) are provided to individual transit users. | Transit Management Center |
| Transit Center Vehicle Tracking | 'Transit Center Vehicle Tracking' monitors transit vehicle location. The location information is collected via a data communication link between the transit vehicles and the transit center. The location information is presented to the transit operator on a digitized map of the transit service area. The location data may be used to determine real time schedule adherence and update the transit system’s schedule in real-time. The real-time schedule information is disseminated to other information providers, which furnish the information to travelers. | Transit Management Center |
| Transit Vehicle On-Board Trip Monitoring | 'Transit Vehicle On-Board Trip Monitoring' tracks vehicle location, monitors fuel usage, collects operational status (doors opened/closed, running times, etc.) and sends the collected, time stamped data to the Transit Management Center. | Transit Vehicle OBE |
| Vehicle Control Automation | 'Vehicle Control Automation' provides lateral and/or longitudinal control of a vehicle to allow 'hands off' and/or 'feet off' driving, automating the steering, accelerator, and brake control functions. It builds on the sensors included in 'Vehicle Safety Monitoring' and 'Vehicle Control Warning', receives warnings from 'Vehicle Intersection Movement', and uses the information about the area surrounding the vehicle to safely control the vehicle. It covers the range of incremental control capabilities from driver assistance systems that take over steering or acceleration/deceleration in limited scenarios with direct monitoring by the driver to full automation where all aspects of driving are automated under all roadway and environmental conditions, including providing, receiving, and acting on cooperation-related messaging. | Vehicle |
| Vehicle Teleoperation | 'Vehicle Teleoperation' receives control commands from a remote center or device and relays valid, authentic commands to the automated driving system for execution. It provides status of the vehicle and surrounding environment back to the remote operator. | Vehicle |
Includes Information Flows:
| Information Flow | Description |
|---|---|
| environmental conditions | Current road conditions (e.g., surface temperature, subsurface temperature, moisture, icing, treatment status) and surface weather conditions (e.g., air temperature, wind speed, precipitation, visibility) that are measured by environmental sensors. |
| physical presence | Detection of an obstacle. Obstacle could include animals, incident management and construction elements such as cones, barrels and barriers, internal structures such as pillars and poles, rocks in roadway, etc. |
| remote operator data | Presentation of status of a remote controlled vehicle and its surrouding environment. This data keeps the operator appraised of current vehicle status and provides feedback to the operator as control commands are provided. It also supports review of historical data and preparation for future service activities. |
| remote operator input | User input from the remote vehicle operator including requests for information, configuration changes, remote vehicle control actions, and other operations data entry related to remote vehicle operation. |
| road network conditions | Current and forecasted traffic information, road and weather conditions, and other road network status. Either raw data, processed data, or some combination of both may be provided by this flow. Information on diversions and alternate routes, closures, and special traffic restrictions (lane/shoulder use, weight restrictions, width restrictions, HOV requirements) in effect is included. |
| roadway characteristics | Detectable or measurable road characteristics such as friction coefficient and general surface conditions, road geometry, signs and indicators (e.g., speed limits, parking availability) and markings, etc. These characteristics are monitored or measured by ITS sensors and used to support advanced vehicle safety, parking, turning and lane change maneuvers and road maintenance capabilities. |
| traffic image meta data | Meta data that describes traffic images. Traffic images (video) are in another flow. |
| traffic images | High fidelity, real-time traffic images suitable for surveillance monitoring by the operator or for use in machine vision applications. This flow includes the images. Meta data that describes the images is contained in another flow. |
| transit information user request | Request for special transit routing, real-time schedule information, and availability information. |
| transit operations personnel input | User input from transit operations personnel including instructions governing service availability, schedules, emergency response plans, transit personnel assignments, transit maintenance requirements, and other inputs that establish general system operating requirements and procedures. |
| transit operations status | Presentation of information to transit operations personnel including accumulated schedule and fare information, ridership and on-time performance information, emergency response plans, transit personnel information, maintenance records, and other information intended to support overall planning and management of a transit property. |
| transit stop request | Notification that a transit stop has been requested by a transit user at a roadside stop. This flow identifies the route, stop, and the time of the request. |
| transit trip plan | An origin-destination transit trip that may involve multiple modes and connections. |
| transit trip request | Request for a transit trip plan that is responsive to traveler requirements such as schedule, cost, or duration. |
| transit user information | Information about individual transit users boarding a transit vehicle, used to track a user's progress on a scheduled transit trip. |
| transit vehicle information | Information about the transit vehicle route and stops, including current location along the route and next stop. |
| transit vehicle loading data | Data collected on board the transit vehicle relating to passenger boarding and alighting. |
| transit vehicle location data | Current transit vehicle location and related operational conditions data provided by a transit vehicle. |
| transit vehicle operator display | Visual, audible, and tactile outputs to the transit vehicle operator including vehicle surveillance information, alarm information, vehicle system status, information from the operations center, and information indicating the status of all other on-board ITS services. |
| transit vehicle operator input | Transit vehicle operator inputs to on-board ITS equipment, including tactile and verbal inputs. Includes authentication information, on-board system control, emergency requests, and fare transaction data. |
| traveler input | User input from a traveler to summon assistance, request travel information, make a reservation, or request any other traveler service. |
| traveler interface updates | Visual or audio information (e.g., routes, messages, guidance, emergency information) that is provided to the traveler. |
| trip confirmation | Acknowledgement by the driver/traveler of acceptance of a trip plan with associated personal and payment information required to confirm reservations. Conversely, this flow may also reject the proposed trip plan. Confirmations include the selected route and subsequent trip confirmation messages will be issued for route changes. |
| trip plan | A travel itinerary covering single or multimodal travel. The itinerary identifies a route and associated traveler information and instructions identifying recommended trip modes (including indoor and outdoor wayfinding) and transfer information, ride sharing options, and transit and parking reservation information. This flow also includes intermediate information that is provided as the trip plan is interactively created, including identification of alternatives, requests for additional information as well as amenities along the trip. |
| trip request | Request for trip planning services that identifies the trip origin, destination(s), timing, preferences, and constraints. The request may also include the requestor's location or a request for transit and parking reservations, electric charging station access, and ridesharing options associated with the trip. The trip request also covers requests to revise a previously planned trip and interim updates that are provided as the trip is interactively planned. |
| vehicle automation commands | Direction to an automated driving system to perform vehicle control actions |
| vehicle characteristics | The physical or visible characteristics of individual vehicles that can be used to detect, classify, and monitor vehicles and imaged to uniquely identify vehicles and characterize their performance (e.g., speed, occupants, emissions). |
| vehicle operating status | Information describing the operational state of a vehicle, including a range of potential information such as vehicle kinematics, occupancy and environmental conditions. |
| vehicle video monitoring | Real-time images of the area inside or around the vehicle providing the information. |
| vulnerable road user presence | Detection of pedestrians, cyclists, and other vulnerable road users. This detection is based on physical characteristics of the user and their conveyance, which may be enhanced by design and materials that facilitate sensor-based detection and tracking of vulnerable road users. |
Goals and Objectives
Associated Planning Factors and Goals
| Planning Factor | Goal |
|---|
Associated Objective Categories 
| Objective Category |
|---|
Associated Objectives and Performance Measures 
| Objective | Performance Measure |
|---|
Needs and Requirements
| Need | Functional Object | Requirement | ||
|---|---|---|---|---|
Related Sources
| Document Name | Version | Publication Date |
|---|---|---|
| None |
Security
In order to participate in this service package, each physical object should meet or exceed the following security levels.
| Physical Object Security | ||||
|---|---|---|---|---|
| Physical Object | Confidentiality | Integrity | Availability | Security Class |
| Personal Information Device | High | Moderate | Moderate | Class 4 |
| Potential Obstacles | ||||
| Roadway Environment | Not Applicable | Low | Low | Class 1 |
| Traffic Management Center | Low | Moderate | Moderate | Class 1 |
| Transit Management Center | High | Moderate | Moderate | Class 4 |
| Transit Vehicle OBE | High | High | Moderate | Class 4 |
| Transportation Information Center | Moderate | Moderate | Moderate | Class 2 |
| Vehicle Characteristics | ||||
| Vulnerable Road Users | ||||
In order to participate in this service package, each information flow triple should meet or exceed the following security levels.
| Information Flow Security | |||||
|---|---|---|---|---|---|
| Source | Destination | Information Flow | Confidentiality | Integrity | Availability |
| Basis | Basis | Basis | |||
| Personal Information Device | Transit Management Center | transit information user request | Moderate | Moderate | Moderate |
| Contains a personalized request by an individual traveler, so should not be readable by anyone except the intended recipient. | If corrupted this would result in failed connection protection. If modified intentionally would cause either failed protection or unnecessary protection. In any case these affect the efficacy and efficiency of the transit system, but the scope of the effects are limited, thus MODERATE and not HIGH. | If unavailable that transit connection protection will not function. Given the scope of the application, this affects only those riders requiring protection, which should be limited scope, thus MODERATE and not HIGH. | |||
| Personal Information Device | Transit Management Center | trip confirmation | Moderate | Moderate | Moderate |
| This is predictive of traveler location and intent. A third party with hostile intent toward the traveler could use this information against the traveler. | If this data is corrupted, the transit management center may not understand the traveler's intent and not properly serve the traveler. | This acknowledgement is part of the real-time feedback for on-demand travel services. If this doesn't work, the on-demand service doesn't work. | |||
| Personal Information Device | Transit Vehicle OBE | transit stop request | High | Moderate | Moderate |
| Contains PII, including traveler identity, location and stop request information, which is predictive of traveler location. | If corrupted, stop request may not be received or acted upon, which would affect the originator of the request. Limited in scope to that request though. | If this flow is not available then stop requests won't be completed and the originator of the request is inconvenienced. Long term however, if this flow is generally not reliable then users are unlikely to use or rely on it. Should be MODERATE to instill confidence and encourage use. | |||
| Personal Information Device | Transit Vehicle OBE | transit user information | Moderate | Moderate | Moderate |
| May contain the PII of the originator, which should be readable only by the intended recepient lest the originator's privacy be violated. If the implementation does not provide traveler identity, this may be reduced to LOW. | If this is compromised or corrupted, the user's needs may not be properly communicated or met. If this is forged, the transit provider may provide unnecessary services. | If this is not available, the user may not receive transit services offered, and as with other transit services may ceases using the system. While the immediate impact is LOW, long term impact is MODERATE due to user confidence issues. | |||
| Personal Information Device | Transportation Information Center | trip confirmation | Moderate | Moderate | Moderate |
| Predictive of traveler location, includes traveler identity as well as payment information. A third party with hostile intent toward the traveler could use this information against the traveler. | If this data is corrupted, the TIC may not understand the traveler's intent or may not receive correct payment information and not properly serve the traveler. | This acknowledgement is part of the real-time feedback for car-pooling services. If this doesn't work, the car-pooling service doesn't work. | |||
| Personal Information Device | Transportation Information Center | trip request | Moderate | Moderate | Moderate |
| Predictive of traveler location, includes traveler identity. A third party with hostile intent toward the traveler could use this information against the traveler. | If this data is corrupted, the TIC may not understand the traveler's intent and not properly serve the traveler. | This flow initiates an car-pooling service. If it doesn't work, the car-pooling service doesn't work. | |||
| Personal Information Device | Traveler | traveler interface updates | Not Applicable | Moderate | Moderate |
| Personalized data that includes directions and guidance for an individual, but eventually evident anyway. | Should be accurate as the Traveler will be relying on this information for routing and related choices. Lack of accuracy will result in lack of confidence from the traveler as well as an unsatisfactory trip, leading to a negative feedback spiral. | Users expect their devices to work. If information is not presented to the operator, the relevant applications simply won't be used. | |||
| Traffic Management Center | Transit Management Center | road network conditions | Low | Moderate | Moderate |
| No harm should come from seeing this data, as it is eventually intended for public consumption. | While accuracy of this data is important for decision making purposes, applications should be able to corroborate the data in many instances. Thus MODERATE generally. | Depends on the application; if mobility decisions that affect large numbers of travelers are made based on this data, then it is MODERATE. In more modest circumstances, it may be LOW. | |||
| Traffic Management Center | Transit Management Center | traffic image meta data | Low | Moderate | Moderate |
| Traffic image data is generally intended for public consumption, and in any event is already video captured in the public arena, so this must be LOW. | While accuracy of this data is important for decision making purposes, applications should be able to cfunction without it. Thus MODERATE generally. | While accuracy of this data is important for decision making purposes, applications should be able to function without it. Thus MODERATE generally. | |||
| Traffic Management Center | Transit Management Center | traffic images | Low | Moderate | Moderate |
| Traffic image data is generally intended for public consumption, and in any event is already video captured in the public arena, so this must be LOW. | While accuracy of this data is important for decision making purposes, applications should be able to cfunction without it. Thus MODERATE generally. | While availability of imagery is useful for decision making purposes, applications should be able to cfunction without it. Thus MODERATE generally, though it could be LOW. | |||
| Transit Management Center | Personal Information Device | trip plan | Moderate | Moderate | Moderate |
| Contains information dedicated to a particular user, so should be obfuscated to prevent determination of PII. May also incude payment information. | The trip plan will affect the user's interaction with the transit system, and notably can include payment information. If any of this is incorrect, the traveler will be adversely affected. If this is hacked, a traveler may be able to use the system for free. | If this is not available, the traveler's trip may be adversely affected, potentially cancelled. If availability is inconsistent, travelers are unlikely to rely on this service. | |||
| Transit Management Center | Transit Operations Personnel | transit operations status | Moderate | High | High |
| Backoffice operations flows should have minimal protection from casual viewing, as otherwise imposters could gain illicit control or information that should not be generally available. | Backoffice operations flows should generally be correct and available as these are the primary interface between operators and system. | Backoffice operations flows should generally be correct and available as these are the primary interface between operators and system. | |||
| Transit Management Center | Transit Vehicle OBE | transit stop request | High | Moderate | Moderate |
| Contains PII, including traveler identity, location and stop request information, which is predictive of traveler location. | If corrupted, stop request may not be received or acted upon, which would affect the originator of the request. Limited in scope to that request though. | If this flow is not available then stop requests won't be completed and the originator of the request is inconvenienced. Long term however, if this flow is generally not reliable then users are unlikely to use or rely on it. Should be MODERATE to instill confidence and encourage use. | |||
| Transit Management Center | Transportation Information Center | transit trip plan | Moderate | Moderate | Low |
| Contains information dedicated to a particular user, so should be obfuscated to prevent determination of PII. | While accuracy of this data is important for decision making purposes, applications should be able to cfunction without it. Thus MODERATE generally. | Typically affects individual users, so LOW. If lots of users are using this service, then MODERATE could be justified. | |||
| Transit Operations Personnel | Transit Management Center | transit operations personnel input | Moderate | High | High |
| Backoffice operations flows should have minimal protection from casual viewing, as otherwise imposters could gain illicit control or information that should not be generally available. | Backoffice operations flows should generally be correct and available as these are the primary interface between operators and system. | Backoffice operations flows should generally be correct and available as these are the primary interface between operators and system. | |||
| Transit Vehicle OBE | Personal Information Device | transit vehicle information | Low | Moderate | Moderate |
| Data is intended for public use. | General transit schedule information, as well as more specific "next stop" and similar information should be prompt and correct or users will lose confidence and not use the system. Also inconvenienced by the lack of correct and timely information. Impact is localized and limited however, so MODERATE and not HIGH. | General transit schedule information, as well as more specific "next stop" and similar information should be prompt and correct or users will lose confidence and not use the system. Also inconvenienced by the lack of correct and timely information. Impact is localized and limited however, so MODERATE and not HIGH. | |||
| Transit Vehicle OBE | Transit Management Center | transit vehicle loading data | Moderate | Moderate | Moderate |
| While internal, contains identification, passenger load and routing data that if observed could be used by an attacker to identify targets. | Applications relying on this data will not function properly if the data is incorrect, so it must be protected commensurate to the value of the application. | Applications relying on this data will not function properly if the data is incorrect, so it must be protected commensurate to the value of the application. Loading data is dynamic, so probably needs to be updated frequently. | |||
| Transit Vehicle OBE | Transit Management Center | transit vehicle location data | Moderate | Moderate | Moderate |
| While internal, contains identification, passenger load and routing data that if observed could be used by an attacker to identify targets. | Applications relying on this data will not function properly if the data is incorrect, so it must be protected commensurate to the value of the application. | Applications relying on this data will not function properly if the data is incorrect, so it must be protected commensurate to the value of the application. Location data is dynamic, so probably needs to be updated frequently. | |||
| Transit Vehicle OBE | Transit Vehicle Operator | transit vehicle operator display | Low | Moderate | Low |
| This should not include any sensitive information. It would be possible for a person standing behind the driver to observe the information transmitted. | Some minimal guarantee of data integrity is necessary for all C-ITS flows. This entire application should not directly affect the drivers driving habits. The operator should still be slowing and stopping at yellow or red lights, along with observing all other driving regulations. DISC: Original V2I analysis classified this as LOW. | Even if the operator is not made aware of the signal preemption, the system should still operate correctly. The operator should be using the traffic lights to influence their decision about whether or not to stop, not the display. | |||
| Transit Vehicle Operator | Transit Vehicle OBE | transit vehicle operator input | Low | Moderate | Low |
| This information is transmitted through systems on board the Transit Vehicle. Even if the vehicle were compromised and these communications monitored, most of this information is directly observable. | Some minimal guarantee of data integrity is necessary for all C-ITS flows. If this is compromised, it could result in an incorrect signal priority request, which has minimal impact. DISC: Original V2I analysis classified this as LOW. | A delay in reporting this may result in a signal priority request not going through, which has minimal impact. | |||
| Transportation Information Center | Personal Information Device | trip plan | Moderate | Moderate | Moderate |
| Contains information dedicated to a particular user, so should be obfuscated to prevent determination of PII. May also incude payment information. | The trip plan will affect the user's interaction with the transit system, and notably can include payment information. If any of this is incorrect, the traveler will be adversely affected. If this is hacked, a traveler may be able to use the system for free. | This flow is part of a car-pooling service. If it doesn't work, the car-pooling service doesn't work. | |||
| Transportation Information Center | Transit Management Center | transit trip request | Moderate | Moderate | Low |
| Contains information dedicated to a particular user, so should be obfuscated to prevent determination of PII. | While accuracy of this data is important for decision making purposes, applications should be able to cfunction without it. Thus MODERATE generally. | Typically affects individual users, so LOW. If lots of users are using this service, then MODERATE could be justified. | |||
| Transportation Information Center | Transit Management Center | trip confirmation | Moderate | Moderate | Moderate |
| Predictive of traveler location, includes traveler identity as well as payment information. A third party with hostile intent toward the traveler could use this information against the traveler. | If this data is corrupted, the TIC may not understand the traveler's intent or may not receive correct payment information and not properly serve the traveler. | This acknowledgement is part of the real-time feedback for car-pooling services. If this doesn't work, the car-pooling service doesn't work. | |||
| Traveler | Personal Information Device | traveler input | Not Applicable | Moderate | Low |
| This data is informing the vehicle of operational information that is relevant to the operation of the vehicle. It should not contain anything sensitive, and does not matter if another person can observe it. | While public, information must be correct or travelers may make incorrect decisions with regard to their travel plans. | Information is available through other means, though depending on the location this might not always be the case, in which case this would be MODERATE. | |||
Standards
The following table lists the standards associated with physical objects in this service package. For standards related to interfaces, see the specific information flow triple pages. These pages can be accessed directly from the SVG diagram(s) located on the Physical tab, by clicking on each information flow line on the diagram.
| Name | Title | Physical Object |
|---|---|---|
| ISO 21734-1 Automated Bus framework | Intelligent transport systems — Performance testing for connectivity and safety functions of automated driving buses in public transport Part 1: General framework | Transit Vehicle OBE |
| ISO 21734-2 Automated Bus requirements | Public transport — Performance testing for connectivity and safety functions of automated driving bus Part 2: Performance requirements and test procedures | Transit Vehicle OBE |
| ISO 24100 Probe Vehicle Data Protection | Intelligent transport systems -- Basic principles for personal data protection in probe vehicle information services | Traffic Management Center |
| Transit Management Center | ||
| Transportation Information Center | ||
| ISO/SAE PAS 22736 Automation Taxonomy | Taxonomy and Definitions for Terms Related to Driving Automation Systems for On-Road Motor Vehicles | Transit Vehicle OBE |
| OpenTripPlanner | OpenTripPlanner | Transportation Information Center |
| OSMF OpenstreetMap | OpenStreetMap | Transportation Information Center |
| SAE J3016 Automation Taxonomy | Taxonomy and Definitions for Terms Related to Driving Automation Systems for On-Road Motor Vehicles | Transit Vehicle OBE |
| SAE J3361 Antenna requirements | V2X Antenna Coverage and Test Requirements for US FHWA Class 1 and Class 3-13 Class Vehicles | Transit Vehicle OBE |
| SAE J5001 OBU Standard | Onboard Unit Standard for Connected Vehicles | Transit Vehicle OBE |
System Requirements
| No System Requirements |