< < PM07.2 : PM07.3 : PM07.4 > >
PM07.3: Parking Exit Rendezvous Implementation
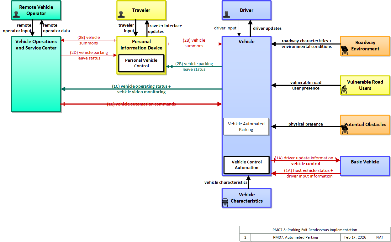
A driver outside the vehicle or another designated remote operator remotely requests a vehicle to leave a parking space and move to a designated rendezvous location.
Relevant Regions: Australia, Canada, European Union, and United States
- Enterprise
- Functional
- Physical
- Goals and Objectives
- Needs and Requirements
- Sources
- Security
- Standards
- System Requirements
Enterprise
Development Stage Roles and Relationships
Installation Stage Roles and Relationships
Operations and Maintenance Stage Roles and Relationships
(hide)
| Source | Destination | Role/Relationship |
|---|
Functional
This service package includes the following Functional View PSpecs:
| Physical Object | Functional Object | PSpec Number | PSpec Name |
|---|---|---|---|
| Vehicle | Vehicle Control Automation | 3.2.3.3 | Process Data for Vehicle Actuators |
| 3.2.3.4.1 | Provide Servo Control | ||
| 3.2.3.4.2 | Provide Vehicle Control Data Interface |
Physical
The physical diagram can be viewed in SVG or PNG format and the current format is SVG.SVG Diagram
PNG Diagram
Includes Physical Objects:
| Physical Object | Class | Description |
|---|---|---|
| Basic Vehicle | Vehicle | 'Basic Vehicle' represents a complete operating vehicle. It includes the vehicle platform that interfaces with and hosts ITS electronics and all of the driver convenience and entertainment systems, and other non-ITS electronics on-board the vehicle. Interfaces represent both internal on-board interfaces between ITS equipment and other vehicle systems and other passive and active external interfaces or views of the vehicle that support vehicle/traffic monitoring and management. External interfaces may also represent equipment that is carried into the vehicle (e.g., a smartphone that is brought into the vehicle). Internal interfaces are often implemented through a vehicle databus, which is also included in this object. Note that 'Vehicle' represents the general functions and interfaces that are associated with personal automobiles as well as commercial vehicles, emergency vehicles, transit vehicles, and other specialized vehicles. |
| Driver | Vehicle | The 'Driver' represents the person that operates a vehicle on the roadway. Included are operators of private, transit, commercial, and emergency vehicles where the interactions are not particular to the type of vehicle (e.g., interactions supporting vehicle safety applications). The Driver originates driver requests and receives driver information that reflects the interactions which might be useful to all drivers, regardless of vehicle classification. Information and interactions which are unique to drivers of a specific vehicle type (e.g., fleet interactions with transit, commercial, or emergency vehicle drivers) are covered by separate objects. |
| Personal Information Device | Personal | The 'Personal Information Device' provides the capability for travelers to receive formatted traveler information wherever they are. Capabilities include traveler information, trip planning, and route guidance. Frequently a smart phone, the Personal Information Device provides travelers with the capability to receive route planning and other personally focused transportation services from the infrastructure in the field, at home, at work, or while en-route. Personal Information Devices may operate independently or may be linked with vehicle on-board equipment. This subsystem also supports safety related services with the capability to broadcast safety messages and initiate a distress signal or request for help. |
| Potential Obstacles | Field | 'Potential Obstacles' represents any object that possesses the potential of being sensed and struck and thus also possesses physical attributes. Potential Obstacles include roadside obstructions, debris, animals, infrastructure elements (barrels, cones, barriers, etc.) or any other element that is in a potential path of the vehicle. Note that roadside objects and pieces of equipment that can become obstacles in a vehicle’s path can include materials, coatings, or labels (e.g., barcodes) that will improve the performance of the vehicle-based sensors that must detect and avoid these obstacles. See also 'Vulnerable Road Users' that more specifically represents the physical properties of shared users of the roadway that must also be detected. |
| Remote Vehicle Operator | Center | The 'Remote Vehicle Operator' represents the person or people that support remote vehicle control, monitoring the controlled vehicle and it's surrounding environment and providing control commands for use by the automated driving system in the remote vehicle. |
| Roadway Environment | Field | 'Roadway Environment' represents the physical condition and geometry of the road surface, markings, signs, and other objects on or near the road surface. It also represents the environmental conditions immediately surrounding the roadway. The roadway environment must be sensed and interpreted to support automated vehicle services. Surrounding conditions may include fog, ice, snow, rain, wind, etc. which will influence the way in which a vehicle can be safely operated on the roadway. The roadway environment must be monitored to enable corrective action and information dissemination regarding roadway conditions which may adversely affect travel. Infrastructure owner/operators can improve the roadway environment to improve the performance and accuracy of vehicle-based sensors that must sense and interpret this environment. Improvements could include changes in the shape, size, design, and materials used in signs, pavement markings, and other road features. |
| Traveler | Personal | The 'Traveler' represents any individual who uses transportation services. The interfaces to the traveler provide general pre-trip and en-route information supporting trip planning, personal guidance, and requests for assistance in an emergency that are relevant to all transportation system users. It also represents users of a public transportation system and addresses interfaces these users have within a transit vehicle or at transit facilities such as roadside stops and transit centers. |
| Vehicle | Vehicle | This 'Vehicle' physical object is used to model core capabilities that are common to more than one type of Vehicle. It provides the vehicle-based general sensory, processing, storage, and communications functions that support efficient, safe, and convenient travel. Many of these capabilities (e.g., see the Vehicle Safety service packages) apply to all vehicle types including personal vehicles (including motorcycles), commercial vehicles, emergency vehicles, transit vehicles, and maintenance vehicles. From this perspective, the Vehicle includes the common interfaces and functions that apply to all motorized vehicles. The radio(s) supporting V2V and V2I communications are a key component of the Vehicle. Both one-way and two-way communications options support a spectrum of information services from basic broadcast to advanced personalized information services. Advanced sensors, processors, enhanced driver interfaces, and actuators complement the driver information services so that, in addition to making informed mode and route selections, the driver travels these routes in a safer and more consistent manner. This physical object supports all six levels of driving automation as defined in SAE J3016. Initial collision avoidance functions provide 'vigilant co-pilot' driver warning capabilities. More advanced functions assume limited control of the vehicle to maintain lane position and safe headways. In the most advanced implementations, this Physical Object supports full automation of all aspects of the driving task, aided by communications with other vehicles in the vicinity and in coordination with supporting infrastructure subsystems. |
| Vehicle Characteristics | Vehicle | 'Vehicle Characteristics' represents the external view of individual vehicles of any class from cars and light trucks up to large commercial vehicles and down to micromobility vehicles (MMVs). It includes vehicle physical characteristics such as height, width, length, weight, and other properties (e.g., magnetic properties, number of axles, occupants, emissions) of individual vehicles that can be sensed and measured or classified. This physical object represents the physical properties of vehicles that can be sensed by vehicle-based or infrastructure-based sensors to support vehicle automation and traffic sensor systems. The analog properties provided by this terminator represent the sensor inputs that are used to detect and assess vehicle(s) within the sensor's range to support safe AV operation and/or responsive and safe traffic management. |
| Vehicle Operations and Service Center | Center | 'Vehicle Operations and Service Center' (VOSC) represents centers that provide telematics services to vehicles using wide-area (e.g. cellular) communications, including traveler information, emergency services, vehicle diagnostics, over-the-air software updates, vehicle maintenance information and warnings, remote vehicle operation, and provision of service options for these vehicles. See also 'Transportation Information Center' that provides traveler information, trip planning, and routing services and 'Emergency Management Center' that provides call-taking and emergency response services that may also be implemented by a VOSC. |
| Vulnerable Road Users | Personal | 'Vulnerable Road Users' represents any roadway user not in a motorized vehicle capable of operating at the posted speed for the roadway in question, and also any roadway user in a vehicle not designed to encase (and thus protect) its occupants. This includes pedestrians, cyclists, wheelchair users, two-wheeled scooter micromobility users, as well as powered scooters and motorcycles. Note that this terminator represents the physical properties of vulnerable road users and their conveyance that may be sensed to support safe vehicle automation and traffic management in mixed mode applications where a variety of road users share the right-of-way. See also 'Pedestrian' and 'MMV User' Physical Objects that represent the human interface to these vulnerable road users. |
Includes Functional Objects:
| Functional Object | Description | Physical Object |
|---|---|---|
| Center Vehicle Teleoperation | 'Center Vehicle Teleoperation' provides communications, command and control capabilities sufficient for an operator in a remote location to monitor the performance of and control vehicles operating in the transportation environment. | Center |
| Personal Vehicle Control | 'Personal Vehicle Control' provides command, control, and monitoring allowing a user to direct and monitor a vehicle in parking environments. | Personal Information Device |
| Vehicle Automated Parking | 'Vehicle Automated Parking' provides the capability for a vehicle to park itself, when commanded by the driver. | Vehicle |
| Vehicle Control Automation | 'Vehicle Control Automation' provides lateral and/or longitudinal control of a vehicle to allow 'hands off' and/or 'feet off' driving, automating the steering, accelerator, and brake control functions. It builds on the sensors included in 'Vehicle Safety Monitoring' and 'Vehicle Control Warning', receives warnings from 'Vehicle Intersection Movement', and uses the information about the area surrounding the vehicle to safely control the vehicle. It covers the range of incremental control capabilities from driver assistance systems that take over steering or acceleration/deceleration in limited scenarios with direct monitoring by the driver to full automation where all aspects of driving are automated under all roadway and environmental conditions, including providing, receiving, and acting on cooperation-related messaging. | Vehicle |
| Vehicle Teleoperation | 'Vehicle Teleoperation' receives control commands from a remote center or device and relays valid, authentic commands to the automated driving system for execution. It provides status of the vehicle and surrounding environment back to the remote operator. | Vehicle |
Includes Information Flows:
| Information Flow | Description |
|---|---|
| driver input | Driver input to the vehicle on-board equipment including configuration data, settings and preferences, interactive requests, and control commands. |
| driver input information | Driver input received from the driver-vehicle interface equipment via the vehicle bus. It includes configuration data, settings and preferences, interactive requests, and control commands for the connected vehicle on-board equipment. |
| driver update information | Information provided to the driver-vehicle interface to inform the driver about current conditions, potential hazards, and the current status of vehicle on-board equipment. The flow includes the information to be presented to the driver and associated metadata that supports processing, prioritization, and presentation by the DVI as visual displays, audible information and warnings, and/or haptic feedback. |
| driver updates | Information provided to the driver including visual displays, audible information and warnings, and haptic feedback. The updates inform the driver about current conditions, potential hazards, and the current status of vehicle on-board equipment. |
| environmental conditions | Current road conditions (e.g., surface temperature, subsurface temperature, moisture, icing, treatment status) and surface weather conditions (e.g., air temperature, wind speed, precipitation, visibility) that are measured by environmental sensors. |
| host vehicle status | Information provided to the ITS on-board equipment from other systems on the vehicle platform. This includes the current status of the powertrain, steering, and braking systems, and status of other safety and convenience systems. In implementations where GPS is not integrated into the Vehicle On-Board Equipment, the host vehicle is also the source for data describing the vehicle's location in three dimensions (latitude, longitude, elevation) and accurate time that can be used for time synchronization across the ITS environment. |
| physical presence | Detection of an obstacle. Obstacle could include animals, incident management and construction elements such as cones, barrels and barriers, internal structures such as pillars and poles, rocks in roadway, etc. |
| remote operator data | Presentation of status of a remote controlled vehicle and its surrouding environment. This data keeps the operator appraised of current vehicle status and provides feedback to the operator as control commands are provided. It also supports review of historical data and preparation for future service activities. |
| remote operator input | User input from the remote vehicle operator including requests for information, configuration changes, remote vehicle control actions, and other operations data entry related to remote vehicle operation. |
| roadway characteristics | Detectable or measurable road characteristics such as friction coefficient and general surface conditions, road geometry, signs and indicators (e.g., speed limits, parking availability) and markings, etc. These characteristics are monitored or measured by ITS sensors and used to support advanced vehicle safety, parking, turning and lane change maneuvers and road maintenance capabilities. |
| traveler input | User input from a traveler to summon assistance, request travel information, make a reservation, or request any other traveler service. |
| traveler interface updates | Visual or audio information (e.g., routes, messages, guidance, emergency information) that is provided to the traveler. |
| vehicle automation commands | Direction to an automated driving system to perform vehicle control actions |
| vehicle characteristics | The physical or visible characteristics of individual vehicles that can be used to detect, classify, and monitor vehicles and imaged to uniquely identify vehicles and characterize their performance (e.g., speed, occupants, emissions). |
| vehicle control | Control commands issued to vehicle actuators that control steering, throttle, and braking and other related commands that support safe transition between manual and automated vehicle control. This flow can also deploy restraints and other safety systems when a collision is unavoidable. |
| vehicle operating status | Information describing the operational state of a vehicle, including a range of potential information such as vehicle kinematics, occupancy and environmental conditions. |
| vehicle parking leave status | Status of the vehicle as it responds to a vehicle summons, including kinematics, location and estimated time of egress completion. |
| vehicle summons | Command to a vehicle to exit a parking area and rendezvous with the vehicle summoner. |
| vehicle video monitoring | Real-time images of the area inside or around the vehicle providing the information. |
| vulnerable road user presence | Detection of pedestrians, cyclists, and other vulnerable road users. This detection is based on physical characteristics of the user and their conveyance, which may be enhanced by design and materials that facilitate sensor-based detection and tracking of vulnerable road users. |
Goals and Objectives
Associated Planning Factors and Goals
| Planning Factor | Goal |
|---|
Associated Objective Categories 
| Objective Category |
|---|
Associated Objectives and Performance Measures 
| Objective | Performance Measure |
|---|
Needs and Requirements
| Need | Functional Object | Requirement | ||
|---|---|---|---|---|
| 01 | Drivers need to be able to direct their vehicles to park autonomously. | Vehicle Automated Parking | 04 | The vehicle shall receive parking availability information from nearby parking equipment. |
| 05 | The vehicle shall receive parking availability information from a remote center. | |||
| 06 | The vehicle shall provide profile information including its dimensions and parking requirements to the remote parking center. | |||
| 07 | The vehicle shall provide profile information including its dimensions and parking requirements to nearby parking equipment. | |||
| Vehicle Control Automation | 01 | The vehicle shall monitor the area behind and in front of the vehicle to determine the proximity of other objects to the vehicle. | ||
| 02 | The vehicle shall monitor the area to the sides of the vehicle to determine the proximity of other objects to the vehicle to determine if a control adjustment is needed. | |||
| 03 | The vehicle shall evaluate the likelihood of a collision between two vehicles or a vehicle and a stationary object, based on the proximity of other objects to the vehicle and the current speed and direction of the vehicle. | |||
| 05 | The Vehicle shall provide its location with lane-level accuracy to on-board control automation applications. | |||
| 08 | The vehicle shall provide an interface through which a vehicle driver can initiate, monitor and terminate automatic control of the vehicle. | |||
| 09 | The vehicle shall send appropriate control actions to the vehicle's steering actuators. | |||
| 10 | The vehicle shall present vehicle control information to the driver in audible or visual forms without impairing the driver's ability to control the vehicle in a safe manner. | |||
| 17 | The vehicle shall send appropriate control actions to the vehicle's speed control systems (e.g., throttle, brakes). | |||
| 02 | Remote Vehicle Operators need to be able to control and monitor automated vehicles. | Center Vehicle Teleoperation | 01 | The center shall provide control commands to a remote vehicle. |
| 02 | The center shall receive vehicle status information from the remote vehicle. | |||
| 03 | The center shall provide the remote vehicle operator with an interface that includes remote vehicle status information. | |||
| 04 | The center shall provide the remote vehicle operator with an interface that allows the remote vehicle operator to provide control commands to the remote vehicle. | |||
| Vehicle Control Automation | 09 | The vehicle shall send appropriate control actions to the vehicle's steering actuators. | ||
| 17 | The vehicle shall send appropriate control actions to the vehicle's speed control systems (e.g., throttle, brakes). | |||
| Vehicle Teleoperation | 01 | The vehicle shall receive control commands from a remote center. | ||
| 02 | The vehicle shall authenticate and relay valid control commands to the appropriate automated driving function. | |||
| 03 | The vehicle shall provide vehicle status information to the remote controlling system. | |||
| 03 | Travelers need to be able to summon their personal vehicles from parking environments. | Center Vehicle Teleoperation | 01 | The center shall provide control commands to a remote vehicle. |
| 02 | The center shall receive vehicle status information from the remote vehicle. | |||
| 03 | The center shall provide the remote vehicle operator with an interface that includes remote vehicle status information. | |||
| 04 | The center shall provide the remote vehicle operator with an interface that allows the remote vehicle operator to provide control commands to the remote vehicle. | |||
| 05 | The center shall receive summons requests from personal devices. | |||
| 06 | The center shall provide authenticated summons request information to the remote vehicle operator. | |||
| Personal Vehicle Control | 01 | The personal device shall provide the traveler with an interface that allows them to summon their vehicle. | ||
| 02 | The personal device shall provide the traveler with an interface that allows them to see the status of their vehicle. | |||
| 03 | The personal device shall provide vehicle summons instruction to the vehicle. | |||
| 04 | The personal device shall provide vehicle summons instruction to the remote operating center. | |||
| 05 | The personal device shall receive vehicle status information from the remote operating center. | |||
| 06 | The personal device shall receive vehicle status information from the vehicle. | |||
| Vehicle Automated Parking | 01 | The vehicle shall receive summons requests from personal devices. | ||
| 02 | The vehicle shall provide parking summons information including pickup location to driving automation systems. | |||
| 03 | The vehicle shall transit from its parking space to the summons pickup location using on-board automation to control the vehicle. | |||
| Vehicle Control Automation | 09 | The vehicle shall send appropriate control actions to the vehicle's steering actuators. | ||
| 17 | The vehicle shall send appropriate control actions to the vehicle's speed control systems (e.g., throttle, brakes). | |||
| Vehicle Teleoperation | 01 | The vehicle shall receive control commands from a remote center. | ||
| 02 | The vehicle shall authenticate and relay valid control commands to the appropriate automated driving function. | |||
| 03 | The vehicle shall provide vehicle status information to the remote controlling system. | |||
| 04 | Drivers need to be made aware of and able to override teleoperation of the vehicle they are operating. | Vehicle Control Automation | 10 | The vehicle shall present vehicle control information to the driver in audible or visual forms without impairing the driver's ability to control the vehicle in a safe manner. |
| Vehicle Teleoperation | 04 | The vehicle shall respond to not respond to remote teleoperation commands when being controlled by the driver. | ||
| 05 | Drivers need to be able to identify parking suitable for the vehicle they are operating. | Vehicle Automated Parking | 04 | The vehicle shall receive parking availability information from nearby parking equipment. |
| 05 | The vehicle shall receive parking availability information from a remote center. | |||
| 06 | The vehicle shall provide profile information including its dimensions and parking requirements to the remote parking center. | |||
| 07 | The vehicle shall provide profile information including its dimensions and parking requirements to nearby parking equipment. | |||
Related Sources
| Document Name | Version | Publication Date |
|---|---|---|
| None |
Security
In order to participate in this service package, each physical object should meet or exceed the following security levels.
| Physical Object Security | ||||
|---|---|---|---|---|
| Physical Object | Confidentiality | Integrity | Availability | Security Class |
| Basic Vehicle | ||||
| Personal Information Device | Moderate | Moderate | Moderate | Class 2 |
| Potential Obstacles | ||||
| Roadway Environment | Not Applicable | Low | Low | Class 1 |
| Vehicle | Moderate | Moderate | Moderate | Class 2 |
| Vehicle Characteristics | ||||
| Vehicle Operations and Service Center | ||||
| Vulnerable Road Users | ||||
In order to participate in this service package, each information flow triple should meet or exceed the following security levels.
| Information Flow Security | |||||
|---|---|---|---|---|---|
| Source | Destination | Information Flow | Confidentiality | Integrity | Availability |
| Basis | Basis | Basis | |||
| Basic Vehicle | Vehicle | driver input information | Moderate | High | High |
| Internal vehicle flow that if reverse engineered could enable third party vehicle control. Largely a competitive question, could be set LOW if manufacturer and operator are not concerned with this type of compromise. | Includes vehicle control commands, which must be timely and accurate to support safe vehicle operation. | Includes vehicle control commands, which must be timely and accurate to support safe vehicle operation. | |||
| Basic Vehicle | Vehicle | host vehicle status | Low | Moderate | High |
| Unlikely that this includes any information that could be used against the originator. | This can be MODERATE or HIGH, depending on the application: This is used later on to determine whether a vehicle is likely going to violate a red light or infringe a work zone. This needs to be correct in order for the application to work correctly. | Since this monitors the health and safety of the vehicle and that information is eventually reported to the driver, it should be available at all times as it directly affects vehicle and operator safety. | |||
| Driver | Vehicle | driver input | Moderate | High | High |
| Data included in this flow may include origin and destination information, which should be protected from other's viewing as it may compromise the driver's privacy. | Commands from from the driver to the vehicle must be correct or the vehicle may behave in an unpredictable and possibly unsafe manner | Commands must always be able to be given or the driver has no control. | |||
| Personal Information Device | Traveler | traveler interface updates | Not Applicable | Moderate | Moderate |
| Personalized data that includes directions and guidance for an individual, but eventually evident anyway. | Should be accurate as the Traveler will be relying on this information for routing and related choices. Lack of accuracy will result in lack of confidence from the traveler as well as an unsatisfactory trip, leading to a negative feedback spiral. | Users expect their devices to work. If information is not presented to the operator, the relevant applications simply won't be used. | |||
| Personal Information Device | Vehicle | vehicle summons | Moderate | Moderate | Moderate |
| Vehicle commands should result in vehicle movement, which is directly observable. There may be instances where remote monitoring of these instructions enables a nefarious use case, which suggests a MODERATE level of obfuscation is reasonable, as the impact is likely limited to a single vehicle with no safety impact. | This flow directs vehicle movement, so needs to be unaltered lest the vehicle behave unexpectedly. There must always be a fallback for a driveable vehicle though, suggesting MODERATE at most. | Availability will depend on the parking structure; in some cases this will be MODERATE, in others LOW, depending on how much automated movements facilitate parking opreations. | |||
| Potential Obstacles | Vehicle | physical presence | |||
| Roadway Environment | Vehicle | environmental conditions | Not Applicable | Low | Low |
| Sensor-based information flows by definition have no confidentiality concerns. | While typically security concerns related to sensing ignored, if considered this would be LOW, as the obfuscation or failure of any given environmental sensor is likely to be overcome by the mass of data necessary to draw environmental concluisions. | While typically security concerns related to sensing ignored, if considered this would be LOW, as the obfuscation or failure of any given environmental sensor is likely to be overcome by the mass of data necessary to draw environmental concluisions. | |||
| Roadway Environment | Vehicle | roadway characteristics | Not Applicable | Low | Low |
| Sensor-based information flows by definition have no confidentiality concerns. | While typically security concerns related to sensing ignored, if considered this would be LOW, as the obfuscation or failure of any given environmental sensor is likely to be overcome by the mass of data necessary to draw environmental concluisions. | While typically security concerns related to sensing ignored, if considered this would be LOW, as the obfuscation or failure of any given environmental sensor is likely to be overcome by the mass of data necessary to draw environmental concluisions. | |||
| Traveler | Personal Information Device | traveler input | Not Applicable | Moderate | Low |
| This data is informing the vehicle of operational information that is relevant to the operation of the vehicle. It should not contain anything sensitive, and does not matter if another person can observe it. | While public, information must be correct or travelers may make incorrect decisions with regard to their travel plans. | Information is available through other means, though depending on the location this might not always be the case, in which case this would be MODERATE. | |||
| Vehicle | Basic Vehicle | driver update information | Low | Moderate | Moderate |
| This information is all presented to the vehicle operator. Encrypting this information may make it harder to reverse engineer vehicle systems, and may defeat criminal tracking tools when the vehicle has already been compromised. Unless those scenarios are of concern to the operator or manufacturer, this can safely be set LOW. | Any information presented to the operator of a vehicle should be both accurate and timely. By definition this includes safety information, but given that the driver has other means of learning about most threats, it seems difficult to justify HIGH. If HIGH is warranted, it should apply to both availability and integrity. | Any information presented to the operator of a vehicle should be both accurate and timely. By definition this includes safety information, but given that the driver has other means of learning about most threats, it seems difficult to justify HIGH. If HIGH is warranted, it should apply to both availability and integrity. | |||
| Vehicle | Basic Vehicle | vehicle control | Moderate | High | High |
| Internal vehicle flow that if reverse engineered could enable third party vehicle control. Largely a competitive question, could be set LOW if manufacturer and operator are not concerned with this type of compromise. | Includes vehicle control commands, which must be timely and accurate to support safe vehicle operation. | Includes vehicle control commands, which must be timely and accurate to support safe vehicle operation. | |||
| Vehicle | Driver | driver updates | Not Applicable | Moderate | Moderate |
| This data is informing the driver about the safety of a nearby area. It should not contain anything sensitive, and does not matter if another person can observe it. | This is the information that is presented to the driver. If they receive incorrect information, they may act in an unsafe manner. However, there are other indicators that would alert them to any hazards, such as an oncoming vehicle or crossing safety lights. | If this information is not made available to the driver, then the system has not operated correctly. | |||
| Vehicle | Personal Information Device | vehicle parking leave status | Low | Moderate | Moderate |
| Vehicle status will be directly observable. There may be instances where remote monitoring of this status enables a nefarious use case, which suggests a LOW level of obfuscation is reasonable, as the impact is likely limited to a single vehicle with no safety impact. | If this flow is incorrect or unavailable, the vehicle owner/operator may be inconvenienced. It is unlikely there is a serious impact. | If this flow is incorrect or unavailable, the vehicle owner/operator may be inconvenienced. It is unlikely there is a serious impact. | |||
| Vehicle Characteristics | Vehicle | vehicle characteristics | |||
| Vulnerable Road Users | Vehicle | vulnerable road user presence | |||
Standards
The following table lists the standards associated with physical objects in this service package. For standards related to interfaces, see the specific information flow triple pages. These pages can be accessed directly from the SVG diagram(s) located on the Physical tab, by clicking on each information flow line on the diagram.
| Name | Title | Physical Object |
|---|---|---|
| ISO 24100 Probe Vehicle Data Protection | Intelligent transport systems -- Basic principles for personal data protection in probe vehicle information services | Vehicle Operations and Service Center |
| ISO/SAE PAS 22736 Automation Taxonomy | Taxonomy and Definitions for Terms Related to Driving Automation Systems for On-Road Motor Vehicles | Vehicle |
| SAE J3016 Automation Taxonomy | Taxonomy and Definitions for Terms Related to Driving Automation Systems for On-Road Motor Vehicles | Vehicle |
| SAE J3251 CDA Pedestrian Collision Avoidance | Cooperative Driving Automation (CDA) Feature: Perception Status Sharing for Occluded Pedestrian Collision Avoidance | Vehicle |
| SAE J3316 CDA Reference Architecture | Vehicle | |
| SAE J3361 Antenna requirements | V2X Antenna Coverage and Test Requirements for US FHWA Class 1 and Class 3-13 Class Vehicles | Vehicle |
| SAE J5001 OBU Standard | Onboard Unit Standard for Connected Vehicles | Vehicle |
System Requirements
| No System Requirements |