Parent Service Package: VS12
< < VS12.2 : VS12.3 : VS13.1 > >

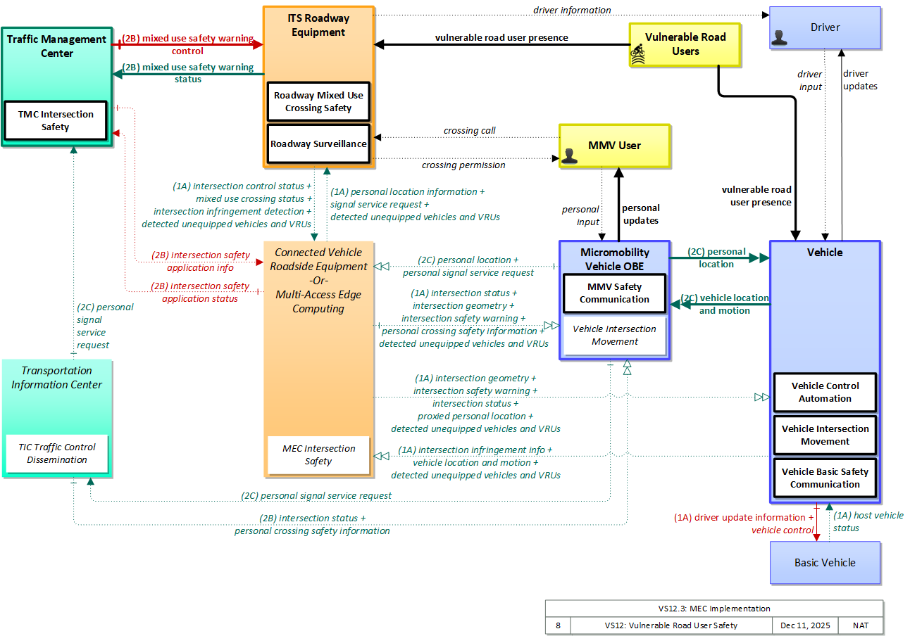
VS12.3: MEC Implementation

MEC devices are used to more efficiently interact with vulnerable road users and vehicles that are in proximity, using wide area wireless communications.

Relevant Regions:

Enterprise

Development Stage Roles and Relationships

Installation Stage Roles and Relationships

Operations and Maintenance Stage Roles and Relationships
(hide)

Source Destination Role/Relationship

Functional

This service package includes the following Functional View PSpecs:

Physical Object Functional Object PSpec Number PSpec Name
ITS Roadway Equipment Roadway Mixed Use Crossing Safety 1.1.1.1 Process Traffic Sensor Data
1.1.1.7 Process Road User Protection
1.1.2.11 Control Dynamic Lanes
1.2.7.1 Process Indicator Output Data for Roads
1.2.7.12 Control Roadway Warning System
1.2.7.16 Process Signal Control Conflict Monitoring
1.2.7.2 Monitor Roadside Equipment Operation
1.2.7.5 Process Indicator Output Data for Freeways
1.2.7.6 Provide Intersection Collision Avoidance Data
1.2.7.9 Process Roadway Information Data
9.3.4.2 Provide Work Zone Intrusion Alert
Roadway Surveillance 1.1.1.1 Process Traffic Sensor Data
1.1.1.7 Process Road User Protection
1.1.2.11 Control Dynamic Lanes
1.2.7.16 Process Signal Control Conflict Monitoring
1.2.7.2 Monitor Roadside Equipment Operation
1.2.7.8 Provide Device Interface to Other Roadway Devices
1.3.1.3 Process Traffic Images
9.3.3.1 Collect Vehicle Speed
Micromobility Vehicle OBE MMV Safety Communication 3.7.1 Manage MMV Safety Communications
3.7.3 Provide MMV User Safety Interface
Personal Information Device Personal Pedestrian Safety 6.8.1.3 Process Personal Portable Device Location Data
6.8.2.3 Monitor Pedestrian Safety Status
6.8.2.4 Provide Pedestrian Personal Interface
6.8.3.3 Provide Traveler Personal Interface
6.8.3.6 Provide Personal Safety Messages
Traffic Management Center TMC Intersection Safety 1.1.2.2 Process Traffic Data
1.1.4.2 Provide Traffic Operations Personnel Traffic Data Interface
1.2.2.2 Determine Indicator State for Road Management
1.2.4.1 Output Control Data for Roads
1.2.4.7 Manage Roadway Warning System
1.2.8 Collect Traffic Field Equipment Fault Data
Transportation Information Center TIC Traffic Control Dissemination 6.2.2 Collect Traffic Data
6.5.1 Provide Broadcast Data Interface
Vehicle Vehicle Basic Safety Communication 3.1.1 Produce Collision and Crash Avoidance Data
3.1.3 Process Vehicle On-board Data
3.1.4 Communicate with Remote Vehicles
3.1.6 Provide Vehicle Acceleration and Deceleration Inputs
3.2.3.2 Manage Platoon Following
3.2.3.3 Process Data for Vehicle Actuators
3.2.3.5.1 Process General Vehicle Sensor Data
3.2.4 Process Sensor Data for Automatic Vehicle Operations
6.7.1.3 Process Vehicle Location Data
6.7.1.4 Update Vehicle Navigable Map Database
6.7.3.2 Provide Driver Information Interface
Vehicle Control Automation 3.2.3.3 Process Data for Vehicle Actuators
3.2.3.4.1 Provide Servo Control
3.2.3.4.2 Provide Vehicle Control Data Interface
Vehicle Control Warning 3.1.1 Produce Collision and Crash Avoidance Data
3.1.3 Process Vehicle On-board Data
3.2.3.3 Process Data for Vehicle Actuators
3.2.3.5.1 Process General Vehicle Sensor Data
6.7.3.2 Provide Driver Information Interface
Vehicle Intersection Movement 3.1.1 Produce Collision and Crash Avoidance Data
3.1.2 Carry-out Safety Analysis
3.1.3 Process Vehicle On-board Data
3.1.4 Communicate with Remote Vehicles
3.1.6 Provide Vehicle Acceleration and Deceleration Inputs
3.2.1 Provide Driver Interface
3.2.3.1 Provide Command Interface
3.2.3.3 Process Data for Vehicle Actuators
3.2.3.5.1 Process General Vehicle Sensor Data
3.2.4 Process Sensor Data for Automatic Vehicle Operations
3.3.2 Build Automatic Collision Notification Message
6.7.1.3 Process Vehicle Location Data
6.7.1.4 Update Vehicle Navigable Map Database
6.7.3.1 Provide Driver with Personal Travel Information
6.7.3.2 Provide Driver Information Interface

Physical

The physical diagram can be viewed in SVG or PNG format and the current format is SVG.
SVG Diagram
PNG Diagram


Display Legend in SVG or PNG

Includes Physical Objects:

Physical Object Class Description
Basic Vehicle Vehicle 'Basic Vehicle' represents a complete operating vehicle. It includes the vehicle platform that interfaces with and hosts ITS electronics and all of the driver convenience and entertainment systems, and other non-ITS electronics on-board the vehicle. Interfaces represent both internal on-board interfaces between ITS equipment and other vehicle systems and other passive and active external interfaces or views of the vehicle that support vehicle/traffic monitoring and management. External interfaces may also represent equipment that is carried into the vehicle (e.g., a smartphone that is brought into the vehicle). Internal interfaces are often implemented through a vehicle databus, which is also included in this object. Note that 'Vehicle' represents the general functions and interfaces that are associated with personal automobiles as well as commercial vehicles, emergency vehicles, transit vehicles, and other specialized vehicles.
Connected Vehicle Roadside Equipment Field 'Connected Vehicle Roadside Equipment' (CV RSE) represents the Connected Vehicle roadside devices (i.e., Roadside Units (RSUs)) equipped with short range wireless (SRW) communications technology, as well as any other supporting equipment that leverage the RSU and are not described by other objects (e.g., a local roadside processor). CVRSE are used to send messages to, and receive messages from, nearby vehicles and personal devices equipped with compatible communications technology. Communications with adjacent field equipment and back office centers that monitor and control the RSE are also supported. This device operates from a fixed position and may be permanently deployed or a portable device that is located temporarily in the vicinity of a traffic incident, road construction, or a special event. It includes a processor, data storage, and communications capabilities that support secure communications with passing vehicles, other field equipment, and centers.
Driver Vehicle The 'Driver' represents the person that operates a vehicle on the roadway. Included are operators of private, transit, commercial, and emergency vehicles where the interactions are not particular to the type of vehicle (e.g., interactions supporting vehicle safety applications). The Driver originates driver requests and receives driver information that reflects the interactions which might be useful to all drivers, regardless of vehicle classification. Information and interactions which are unique to drivers of a specific vehicle type (e.g., fleet interactions with transit, commercial, or emergency vehicle drivers) are covered by separate objects.
ITS Roadway Equipment Field 'ITS Roadway Equipment' represents the ITS equipment that is distributed on and along the roadway that monitors and controls traffic and monitors and manages the roadway. This physical object includes traffic detectors, environmental sensors, traffic signals, highway advisory radios, dynamic message signs, CCTV cameras and video image processing systems, grade crossing warning systems, and ramp metering systems. Lane management systems and barrier systems that control access to transportation infrastructure such as roadways, bridges and tunnels are also included. This object also provides environmental monitoring including sensors that measure road conditions, surface weather, and vehicle emissions. Work zone systems including work zone surveillance, traffic control, driver warning, and work crew safety systems are also included.
Micromobility Vehicle OBE Vehicle The Micromobility Vehicle On-Board Equipment (MMV OBE) provides the vehicle-based sensory, processing, storage, and communications functions that support efficient, safe, and convenient travel. The MMV OBE includes general capabilities that apply to bicycles and other low-powered mobility devices such as e-scooters, powered wheelchairs, and power assisted bicycles. The MMV OBE includes the common interfaces and functions that could apply to any low-powered mobility device. The radio(s) supporting V2V and V2I communications are a key component of the MMV OBE. Both one-way and two-way communications options support a spectrum of information services from basic broadcast to advanced personalized information services. Advanced sensors, processors, and enhanced traveler interfaces (through PIDs), complement traveler information services so that, in addition to making informed mode and route selections, the vulnerable road user travels these routes in a safer and more consistent manner.
MMV User Personal The 'MMV User' represents the person that operates a micromobility vehicle (MMV). Included are cyclists and operators of other low-powered mobility devices such as e-scooters, powered wheelchairs, and power assisted bicycles where the interactions are not particular to the type of vehicle (e.g., interactions supporting vehicle safety applications). The MMV User participates in ITS services that support safe, shared use of the transportation network by motorized and non-motorized transportation modes. Representing those using non-motorized travel modes, and in particular bicyclists that sometimes share motor vehicle lanes, these MMV users provide input (e.g. a call signal requesting right of way at an intersection) and may be detected by ITS services to improve safety. The MMV User originates requests and receives information that reflects the interactions which might be useful to all users, regardless of vehicle type.
Multi-Access Edge Computing Field 'Multi-Access Edge Computing' ((MEC) previously known as mobile edge computing) represents computing devices that operate and are managed like a cloud server, but are deployed at the edge of a network (typically a cellular network, but it could be any network). While not in strict proximity to the transportation network, these systems do benefit from vastly decreased distances to the roadway compared to central systems, and so can provide lower latency than strictly backoffice systems
Pedestrian Personal The 'Pedestrian' represents a person traveling on foot. Pedestrians participate in ITS services that support safe, shared use of the transportation network. Included are visually impaired travelers who travel through portions of the transportation network and interact with ITS systems. They provide input (e.g. a call signal requesting right of way at an intersection) and may be detected by ITS services to improve safety
Personal Information Device Personal The 'Personal Information Device' provides the capability for travelers to receive formatted traveler information wherever they are. Capabilities include traveler information, trip planning, and route guidance. Frequently a smart phone, the Personal Information Device provides travelers with the capability to receive route planning and other personally focused transportation services from the infrastructure in the field, at home, at work, or while en-route. Personal Information Devices may operate independently or may be linked with vehicle on-board equipment. This subsystem also supports safety related services with the capability to broadcast safety messages and initiate a distress signal or request for help.
Traffic Management Center Center The 'Traffic Management Center' monitors and controls traffic and the road network. It represents centers that manage a broad range of transportation facilities including freeway systems, rural and suburban highway systems, and urban and suburban traffic control systems. It communicates with ITS Roadway Equipment and Connected Vehicle Roadside Equipment (RSE) to monitor and manage traffic flow and monitor the condition of the roadway, surrounding environmental conditions, and field equipment status. It manages traffic and transportation resources to support allied agencies in responding to, and recovering from, incidents ranging from minor traffic incidents through major disasters.
Transportation Information Center Center The 'Transportation Information Center' collects, processes, stores, and disseminates transportation information to system operators and the traveling public. The physical object can play several different roles in an integrated ITS. In one role, the TIC provides a data collection, fusing, and repackaging function, collecting information from transportation system operators and redistributing this information to other system operators in the region and other TICs. In this information redistribution role, the TIC provides a bridge between the various transportation systems that produce the information and the other TICs and their subscribers that use the information. The second role of a TIC is focused on delivery of traveler information to subscribers and the public at large. Information provided includes basic advisories, traffic and road conditions, transit schedule information, yellow pages information, ride matching information, and parking information. The TIC is commonly implemented as a website or a web-based application service, but it represents any traveler information distribution service.
Vehicle Vehicle This 'Vehicle' physical object is used to model core capabilities that are common to more than one type of Vehicle. It provides the vehicle-based general sensory, processing, storage, and communications functions that support efficient, safe, and convenient travel. Many of these capabilities (e.g., see the Vehicle Safety service packages) apply to all vehicle types including personal vehicles (including motorcycles), commercial vehicles, emergency vehicles, transit vehicles, and maintenance vehicles. From this perspective, the Vehicle includes the common interfaces and functions that apply to all motorized vehicles. The radio(s) supporting V2V and V2I communications are a key component of the Vehicle. Both one-way and two-way communications options support a spectrum of information services from basic broadcast to advanced personalized information services. Advanced sensors, processors, enhanced driver interfaces, and actuators complement the driver information services so that, in addition to making informed mode and route selections, the driver travels these routes in a safer and more consistent manner. This physical object supports all six levels of driving automation as defined in SAE J3016. Initial collision avoidance functions provide 'vigilant co-pilot' driver warning capabilities. More advanced functions assume limited control of the vehicle to maintain lane position and safe headways. In the most advanced implementations, this Physical Object supports full automation of all aspects of the driving task, aided by communications with other vehicles in the vicinity and in coordination with supporting infrastructure subsystems.
Vulnerable Road Users Personal 'Vulnerable Road Users' represents any roadway user not in a motorized vehicle capable of operating at the posted speed for the roadway in question, and also any roadway user in a vehicle not designed to encase (and thus protect) its occupants. This includes pedestrians, cyclists, wheelchair users, two-wheeled scooter micromobility users, as well as powered scooters and motorcycles. Note that this terminator represents the physical properties of vulnerable road users and their conveyance that may be sensed to support safe vehicle automation and traffic management in mixed mode applications where a variety of road users share the right-of-way. See also 'Pedestrian' and 'MMV User' Physical Objects that represent the human interface to these vulnerable road users.

Includes Functional Objects:

Functional Object Description Physical Object
MEC Intersection Management 'MEC Intersection Management' uses cellular communications to support connected vehicle applications that manage signalized intersections. It communicates with nearby vehicles and ITS infrastructure (e.g., the traffic signal controller) to enhance traffic signal operations. There may be constraints related to performance related to communications with participants using network operators foreign to the MEC. Multi-Access Edge Computing
MEC Intersection Safety 'MEC Intersection Safety' uses cellular communications to support connected vehicle applications that improve intersection safety. It communicates with nearby vehicles and ITS infrastructure to alert and warn drivers of potential stop sign, red light, and non-motorized user crossing conflicts or violations. There may be constraints related to performance related to communications with participants using network operators foreign to the MEC. Multi-Access Edge Computing
MMV Safety Communication 'MMV Safety Communication' exchanges the current location and motion information of the MMV with other connected devices in the vicinity, uses that information to calculate traveler and vehicles paths, and warns the traveler when the potential for an impending collision is detected. If available, map data is used to filter and interpret the relative location and motion of connected devices in the vicinity. Information from the infrastructure, e.g., a TIC or CVRE, can be used to detect non-equipped travelers. MMV location and motion broadcasts are also received by the infrastructure and used by the infrastructure to support a wide range of roadside safety and mobility applications Micromobility Vehicle OBE
Personal Pedestrian Safety 'Personal Pedestrian Safety' improves pedestrian, cyclist, and other vulnerable road user safety by providing personal location information to the infrastructure that can be used to avoid collisions involving vulnerable road users. It may also alert the vulnerable road user of unsafe conditions, augmenting or extending information provided by signals and signs. The information provided and the user interface delivery mechanism (visual, audible, or haptic) can also be tailored to the needs of the user that is carrying or wearing the device that hosts the application. Personal Information Device
Roadway Mixed Use Crossing Safety 'Roadway Mixed Use Crossing Safety' is an advanced infrastructure application that detects pedestrians, cyclists, and other non-motorized users and provides active safety warnings to drivers when cross walks or other intersecting mixed use paths are occupied. ITS Roadway Equipment
Roadway Surveillance 'Roadway Basic Surveillance' monitors traffic conditions using fixed equipment such as loop detectors, CCTV cameras, , RADARs and LIDARs. ITS Roadway Equipment
TIC Traffic Control Dissemination 'TIC Traffic Control Dissemination' serves as intermediary between transportation operations centers (e.g., TMC, Transit MC) and transportation users (e.g., vehicles, personal devices). It collects and disseminates intersection status, lane control information, special vehicle alerts, and other traffic control related information that is real-time or near real-time in nature and relevant to vehicles in a relatively local area on the road network. It collects traffic control information from Traffic Management and other Center(s) and disseminates the relevant information to vehicles and other mobile devices. Transportation Information Center
TMC Intersection Safety 'TMC Intersection Safety' controls and monitors RSEs that support stop sign, red light, and mixed use crossing violations. It configures the RSEs for the current intersection geometry and traffic signal control equipment at the intersection. Information that is currently being communicated to passing vehicles and the operational status of the field equipment is monitored by this application. The operational status of the field equipment is reported to operations personnel. Traffic Management Center
Vehicle Basic Safety Communication 'Vehicle Basic Safety Communication' exchanges current vehicle characteristics, location, and motion (including past and intended maneuver) information with other vehicles in the vicinity and the infrastructure, uses that information to calculate vehicle paths, and warns the driver when the potential for an impending collision is detected. If available, map data is used to filter and interpret the relative location and motion of vehicles in the vicinity. Information from on-board sensors (e.g., radars and image processing) are also used, if available, in combination with the V2V communications to detect non-equipped vehicles and corroborate connected vehicle data. This object represents a broad range of implementations ranging from basic Vehicle Awareness Devices that only broadcast vehicle location and motion and provide no driver warnings to advanced integrated safety systems that coordinate maneuvers and may, in addition to warning the driver, provide collision warning information to support automated control functions that can support control intervention. This object can also support broadcasting other vehicle information required for passing through a specific roadway segment such as variables that describe vehicle's characteristics and parameters, driver's preferences in terms of vehicle motion and behavior, etc. Vehicle
Vehicle Control Automation 'Vehicle Control Automation' provides lateral and/or longitudinal control of a vehicle to allow 'hands off' and/or 'feet off' driving, automating the steering, accelerator, and brake control functions. It builds on the sensors included in 'Vehicle Safety Monitoring' and 'Vehicle Control Warning', receives warnings from 'Vehicle Intersection Movement', and uses the information about the area surrounding the vehicle to safely control the vehicle. It covers the range of incremental control capabilities from driver assistance systems that take over steering or acceleration/deceleration in limited scenarios with direct monitoring by the driver to full automation where all aspects of driving are automated under all roadway and environmental conditions, including providing, receiving, and acting on cooperation-related messaging. Vehicle
Vehicle Control Warning 'Vehicle Control Warning' monitors areas around the vehicle and provides warnings to a driver so the driver can take action to recover and maintain safe control of the vehicle. It includes lateral warning systems that warn of lane departures and obstacles or vehicles to the sides of the vehicle and longitudinal warning systems that monitor areas in the vehicle path and provide warnings when headways are insufficient or obstacles are detected in front of or behind the vehicle. It includes on-board sensors, including radars and imaging systems, and the driver information system that provides the visual, audible, and/or haptic warnings to the driver. Vehicle
Vehicle Intersection Movement 'Vehicle Intersection Movement' uses short-range wireless communications to monitor other connected vehicles at intersections and support the safe movement of the vehicle through the intersection by receiving and processing signal phase and timing messages from the intersection. Driver warnings are provided and the application may also optionally take control of the vehicle to avoid collisions, in coordination with Vehicle Control Automation. The application will also notify the infrastructure and other vehicles if it detects an unsafe infringement on the intersection. Vehicle

Includes Information Flows:

Information Flow Description
crossing call Non-motorized user request to cross the roadway. This is an overt request from a pedestrian, micromobility vehicle user (e.g., cyclist), or other vulnerable road user. This overt request may be a physical button push or hovering or gesturing in the vicinity of the button that supports contactless activation.
crossing permission Information provided to guide and warn pedestrians, micromobility vehicle users (e.g., cyclists), and other crosswalk users. It includes crossing request acknowledgment, current crossing permission, crossing time remaining, and real-time warnings of safety threats.
detected unequipped vehicles and VRUs Notification of a nearby vehicle (light vehicle, commercial vehicle, MMV etc.) or vulnerable road user that does not appear to be equipped with a short range communications device but is detectable using onboard vehicle or infrastructure sensors. The flow communicates detected vehicle/VRU location, physical characteristics, observable kinematics and confidence in those measures.
driver information Regulatory, warning, guidance, and other information provided to the driver to support safe and efficient vehicle operation.
driver input Driver input to the vehicle on-board equipment including configuration data, settings and preferences, interactive requests, and control commands.
driver update information Information provided to the driver-vehicle interface to inform the driver about current conditions, potential hazards, and the current status of vehicle on-board equipment. The flow includes the information to be presented to the driver and associated metadata that supports processing, prioritization, and presentation by the DVI as visual displays, audible information and warnings, and/or haptic feedback.
driver updates Information provided to the driver including visual displays, audible information and warnings, and haptic feedback. The updates inform the driver about current conditions, potential hazards, and the current status of vehicle on-board equipment.
host vehicle status Information provided to the ITS on-board equipment from other systems on the vehicle platform. This includes the current status of the powertrain, steering, and braking systems, and status of other safety and convenience systems. In implementations where GPS is not integrated into the Vehicle On-Board Equipment, the host vehicle is also the source for data describing the vehicle's location in three dimensions (latitude, longitude, elevation) and accurate time that can be used for time synchronization across the ITS environment.
intersection control status Status data provided by the traffic signal controller including phase information, alarm status, and priority/preempt status.
intersection geometry The physical geometry of an intersection covering the location and width of each approaching lane, egress lane, and valid paths between approaches and egresses. This flow also defines the location of stop lines, cross walks, specific traffic law restrictions for the intersection (e.g., turning movement restrictions), and other elements that support calculation of a safe and legal vehicle path through the intersection.
intersection infringement detection Notification of a detected unpermitted movement at an intersection such as a stop sign violation or running a red light.
intersection infringement info Vehicle path information sent by a vehicle that is performing an unpermitted movement at an intersection such as a stop sign violation or running a red light. This also includes information about possible conflicts with other road users in the vehicle's path, including a range of uncontrolled intersection scenarios that could be covered by this flow. This flow does not include permanent ids; only temporary ones that allow monitoring of the vehicle as it moves across the intersection.
intersection safety application info Intersection and device configuration data, including intersection geometry, and warning parameters and thresholds. This flow also supports remote control of the application so the application can be taken offline, reset, or restarted.
intersection safety application status Infrastructure safety application status reported by the RSE. This includes current operational state and status of the RSE and a record of intersection safety issues identified and alerts and warnings issued.
intersection safety warning A warning of an imminent unsafe vehicle infringement at an intersection that may endanger other vehicles or pedestrians. This allows vehicles approaching the intersection to be warned in the event of an imminent red light or stop sign violation or potential infringement on an occupied crosswalk. All connected vehicles and personal devices near the intersection receive the warning.
intersection status Current signal phase and timing information for all lanes at a signalized intersection. This flow identifies active lanes and lanes that are being stopped and specifies the length of time that the current state will persist for each lane. It also identifies signal priority and preemption status and pedestrian crossing status information where applicable. It may also include future signal phase and timing information.
mixed use crossing status Current pedestrian and other mixed use crossing information including an indication of whether the call button has been activated, the current state of the mixed use crossing signal, and information indicating whether non-motorized users are currently occupying the cross walk.
mixed use safety warning control Configuration and control of equipment that monitors and manages mixed use crossings and provides visual displays and warnings to drivers when non-motorized users are occupying a cross walk or other mixed use path crossing.
mixed use safety warning status Current operational status and state of pedestrian crossings and other mixed use path crossing warning systems.
personal crossing safety information Current crossing status including permission to cross, crossing time remaining, and warnings (e.g., a vehicle's trajectory may impact non-motorized users including pedestrians and cyclists).
personal input User input to a personal device. This flow may request traveler information, request right of way, summon assistance, make a reservation, or request any other traveler service. This flow also establishes the settings that tailor each application to suit the user's needs.
personal location The current location (latitude, longitude, and elevation) reported by the personal information or safety device
personal location information Pedestrian, bicyclist, and other non-motorized user locations at an intersection as detected and reported by an RSE.
personal signal service request A request for right of way from a personal device that indicates the type of traveler (pedestrian, special needs pedestrian, bicyclist, etc.), anticipated time of arrival, travel path, and crossing duration.
personal updates Personal information, alerts, and warnings provided to pedestrians, micromobility vehicle (MMV) users, work crew members, and other individuals in a mixed use area. This includes visual, audio, and haptic outputs that may be customized to support individual needs.
proxied personal location Relay of pedestrian, bicyclist, and other non-motorized user locations at an intersection. This relay or rebroadcast of personal locations supports coordination between motorized and non-motorized users that do not have interoperable communications capability.
signal service request A call for service or extension for a signal control phase that is issued by the RSE for connected vehicles approaching an intersection and/or pedestrians at a crosswalk. This flow identifies the desired phase and service time.
vehicle control Control commands issued to vehicle actuators that control steering, throttle, and braking and other related commands that support safe transition between manual and automated vehicle control. This flow can also deploy restraints and other safety systems when a collision is unavoidable.
vehicle location and motion Data describing the vehicle's location in three dimensions, heading, speed, acceleration, braking status, and size.
vehicle path prediction The predicted future vehicle path of travel. This flow includes an indication of the future positions of the transmitting vehicle that can be used by receiving vehicles to support coordinated driving maneuvers and enhance in-lane and out-of-lane threat classification.
vulnerable road user presence Detection of pedestrians, cyclists, and other vulnerable road users. This detection is based on physical characteristics of the user and their conveyance, which may be enhanced by design and materials that facilitate sensor-based detection and tracking of vulnerable road users.

Goals and Objectives

Associated Planning Factors and Goals

Planning Factor Goal

Associated Objective Categories

Objective Category

Associated Objectives and Performance Measures

Objective Performance Measure


 
Since the mapping between objectives and service packages is not always straight-forward and often situation-dependent, these mappings should only be used as a starting point. Users should do their own analysis to identify the best service packages for their region.

Needs and Requirements

Need Functional Object Requirement

Related Sources

Document Name Version Publication Date
None


Security

In order to participate in this service package, each physical object should meet or exceed the following security levels.

Physical Object Security
Physical Object Confidentiality Integrity Availability Security Class
Basic Vehicle  
Connected Vehicle Roadside Equipment  
ITS Roadway Equipment  
Micromobility Vehicle OBE  
Multi-Access Edge Computing  
Personal Information Device  
Traffic Management Center  
Transportation Information Center  
Vehicle  
Vulnerable Road Users  



In order to participate in this service package, each information flow triple should meet or exceed the following security levels.

Information Flow Security
Source Destination Information Flow Confidentiality Integrity Availability
Basis Basis Basis
Basic Vehicle Vehicle host vehicle status Low Moderate High
Unlikely that this includes any information that could be used against the originator. This can be MODERATE or HIGH, depending on the application: This is used later on to determine whether a vehicle is likely going to violate a red light or infringe a work zone. This needs to be correct in order for the application to work correctly. Since this monitors the health and safety of the vehicle and that information is eventually reported to the driver, it should be available at all times as it directly affects vehicle and operator safety.
Driver Vehicle driver input Moderate High High
Data included in this flow may include origin and destination information, which should be protected from other's viewing as it may compromise the driver's privacy. Commands from from the driver to the vehicle must be correct or the vehicle may behave in an unpredictable and possibly unsafe manner Commands must always be able to be given or the driver has no control.
ITS Roadway Equipment Connected Vehicle Roadside Equipment intersection infringement detection Moderate High Moderate
This data is intentionally transmitted to everyone via a While this information is broadcast and can also be determined via other visual indicators, all communications between field infrastructure should be protected from viewing to prevent attackers from analyzing traffic and developing attack methods. This message is an indication of a potential hazard and should not be easy to forge. False messages here may lead to confusion that causes a traffic accident. This message is an indication of a potential hazard. If it isn’t received it increases the risk to other road users. If a vehicle is infringing on an intersection, it must report this.
ITS Roadway Equipment Driver driver information Not Applicable High Moderate
This data is sent to all drivers and is also directly observable, by design. This is the primary signal trusted by the driver to decide whether to go through the intersection and what speed to go through the intersection at; if it’s wrong, accidents could happen. If the lights are out you have to get a policeman to direct traffic – expensive and inefficient and may cause a cascading effect due to lack of coordination with other intersections.
ITS Roadway Equipment MMV User crossing permission Not Applicable High Low
This data is intentionally transmitted to everyone via a broadcast. Although pedestrians have a responsibility to make sure the road is safe before they cross, they may react instinctively to incorrect information and be led to cross at unsafe times if they get incorrect information. Also, if the traffic signals are wrong and an accident happens, the pedestrian involved could sue, causing financial loss and other undesirable outcomes. It is easy to tell whether this information flow is available and pedestrians are used to using crosswalks that do not provide this service.
ITS Roadway Equipment Multi-Access Edge Computing detected unequipped vehicles and VRUs Moderate High Moderate
This data is intended to be shared with all nearby vehicles, traffic control devices and vulnerable road users; it is essentially public. However, all communications between field infrastructure should be protected from viewing to prevent attackers from analyzing traffic and developing attack methods. This data may be used as input to vehicle situational awareness and thus trigger crash-avoidance actions. If manipulated or incorrect, a crash may occur; though vehicles able to use this data also have sensory capabilities, this flow will often contain data describing objects/vehicles/VRUs that are obscured and not observable by on-board sensors. This data may be used as input to vehicle situational awareness and thus trigger crash-avoidance actions. This data enable collision avoidance actions that are impractical without it, as vehicles able to use this data to sense-by-proxy other vehicles/VRUs/obstacles that are obscured by on-board sensors. Considered MODERATE and not HIGH only because the lack of availability reverts to existing operations and does not actively make safety worse.
ITS Roadway Equipment Multi-Access Edge Computing intersection control status Moderate High Moderate
This data is intentionally transmitted to everyone via a While this information is broadcast and can also be determined via other visual indicators, all communications between field infrastructure should be protected from viewing to prevent attackers from analyzing traffic and developing attack methods. If this is compromised, the Roadway Equipment and Roadside Equipment will be sending messages that are inconsistent with each other, leading to confusion and possible accidents. If this is down, the RSE doesn’t get the information it needs to stay in synch with the actual signal state, reducing or eliminating the value add from having this application. The RSE must detect a lack of availability and choose not to send out-of-date information, so a failure of availability could be interpreted as having the same value as Integrity. However, this data is semi-predictable and there are other indicators (such as the lights themselves) of the intersection status. From NYC, who believe this should be HIGH for some applications: If this is down, the RSE doesn’t get the information it needs to stay in synch with the actual signal state, reducing or eliminating the value add from having this application. The RSE must detect a lack of availability and choose not to send out-of-date information, so a failure of availability cannot have worse consequences than a failure of integrity which we have previously assessed at HIGH.
ITS Roadway Equipment Multi-Access Edge Computing intersection infringement detection Moderate High Moderate
This data is intentionally transmitted to everyone via a While this information is broadcast and can also be determined via other visual indicators, all communications between field infrastructure should be protected from viewing to prevent attackers from analyzing traffic and developing attack methods. This message is an indication of a potential hazard and should not be easy to forge. False messages here may lead to confusion that causes a traffic accident. This message is an indication of a potential hazard. If it isn’t received it increases the risk to other road users. If a vehicle is infringing on an intersection, it must report this.
ITS Roadway Equipment Multi-Access Edge Computing mixed use crossing status Moderate High Moderate
This data can be ascertained by examining indicators, but all communications between field infrastructure should be protected from viewing to prevent attackers from analyzing traffic and developing attack methods. If this is compromised, the ITS RE and RSE will be sending messages that are inconsistent with each other, leading to confusion and possible accidents and reducing the ability of the application to provide value. If this information is incorrect, it could lead to a collision between a vehicle and a pedestrian. If this is down, the RSE doesn’t get the information it needs to stay in synch with the actual signal state, reducing or eliminating the value add from having the RSE. We assume that the RSE will detect a lack of availability and choose not to send out-of-date information, so a failure of availability cannot have worse consequences than a failure of integrity which we have previously assessed at MEDIUM.
ITS Roadway Equipment Pedestrian crossing permission Not Applicable High Low
This data is intentionally transmitted to everyone via a broadcast. Although pedestrians have a responsibility to make sure the road is safe before they cross, they may react instinctively to incorrect information and be led to cross at unsafe times if they get incorrect information. Also, if the traffic signals are wrong and an accident happens, the pedestrian involved could sue, causing financial loss and other undesirable outcomes. It is easy to tell whether this information flow is available and pedestrians are used to using crosswalks that do not provide this service.
ITS Roadway Equipment Traffic Management Center mixed use safety warning status Low Moderate Low
Unless otherwise determined by the supplier (for example, because this flow contains proprietary or security-sensitive information about the device). If this is compromised, the TMC might for example send maintenance teams to fix a traffic signal that isn’t broken, incurring unnecessary expense. A delay in reporting the state of the ITS RE may lead to a delay in providing necessary maintenance, but (a) this is not time-critical and (b) there are other channels for reporting malfunctioning ITS REs.
Micromobility Vehicle OBE MMV User personal updates Not Applicable Moderate Moderate
This data is informing the pedestrian about the safety of the intersections. It should not contain anything sensitive, and does not matter if another person can observe it. This is the information that is presented to the individual. If they receive incorrect information, they may act in an unsafe manner. However, there are other indicators that would alert them to any hazards, such as an oncoming vehicle or crossing safety lights. If this information is not made available to the pedestrian, then the system has not operated correctly.
Micromobility Vehicle OBE Multi-Access Edge Computing personal location Not Applicable High Moderate
This data is intentionally transmitted to everyone via a broadcast. It can also be determined via other visual indicators. An incorrect location message could lead to a false warning or lack of warning. A lack of warning can have obvious catastrophic consequences, while a false warning could lead to users ignoring warnings due to perceived inaccuracy. Given that this triple may apply to highly dynamic environments (such as work zones), its accuracy is paramount, and thus if sent, must have HIGH integrity. There are other visual indicators about the geofenced areas. PID users in dynamic environments (incident and work zones) should know when they are leaving a geofenced area. As long as they remain in the geofenced area, this information is not as necessary. Not all pedestrians will carry a personal information device, and the system should be able to operate without this information.
Micromobility Vehicle OBE Multi-Access Edge Computing personal signal service request Low Moderate Low
Info is not confidential and there is little to be gained by observing it. Requests should be accurate and not tampered with, otherwise incorrect or malicious requests could be granted which could lead to delays. Requests should be timely and available immediately but availability cannot be guaranteed over a wireless medium; also worst case scenario is the vehicle or pedestrian has to wait for the appropriate signal
Micromobility Vehicle OBE Transportation Information Center personal signal service request Low Moderate Low
Info is not confidential and there is little to be gained by observing it. Requests should be accurate and not tampered with, otherwise incorrect or malicious requests could be granted which could lead to delays. Requests should be timely and available immediately but availability cannot be guaranteed over a wireless medium; also worst case scenario is the vehicle or pedestrian has to wait for the appropriate signal
Micromobility Vehicle OBE Vehicle personal location Not Applicable High Moderate
This data is intentionally transmitted to everyone via a broadcast. It can also be determined via other visual indicators. An incorrect location message could lead to a false warning or lack of warning. A lack of warning can have obvious catastrophic consequences, while a false warning could lead to users ignoring warnings due to perceived inaccuracy. Given that this triple may apply to highly dynamic environments (such as work zones), its accuracy is paramount, and thus if sent, must have HIGH integrity. There are other visual indicators about the geofenced areas. PID users in dynamic environments (incident and work zones) should know when they are leaving a geofenced area. As long as they remain in the geofenced area, this information is not as necessary. Not all pedestrians will carry a personal information device, and the system should be able to operate without this information.
MMV User ITS Roadway Equipment crossing call Not Applicable High Low
The "Not Applicable" group includes information flows that do not actually carry information; for example, flows that represent the physical environment. Although pedestrians have a responsibility to make sure the road is safe before they cross, and should ensure that they are detected by pedestrian detection systems, they may not always be detected and be led to cross at unsafe times if the ITS RE obtains incorrect information. It is easy to tell whether this information flow is available and pedestrians are used to using crosswalks that do not provide this service.
MMV User Micromobility Vehicle OBE personal input Not Applicable Moderate Low
Personal input similar to pressing the button on a pedestrian call at a stop light, nothing that could not be otherwise observed. This data does have to be correct, so the signal receives the pedestrian call. Given that the pedestrian should still not enter the intersection without feedback, this could be considered LOW. There are generally other ways to accomplish this flow. Depending on the pedestrian this might be MODERATE, for example for pedestrians unable to easily access the call button.
Multi-Access Edge Computing ITS Roadway Equipment detected unequipped vehicles and VRUs Moderate High Moderate
This data is intended to be shared with all nearby vehicles, traffic control devices and vulnerable road users; it is essentially public. However, all communications between field infrastructure should be protected from viewing to prevent attackers from analyzing traffic and developing attack methods. This data may be used as input to vehicle situational awareness and thus trigger crash-avoidance actions. If manipulated or incorrect, a crash may occur; though vehicles able to use this data also have sensory capabilities, this flow will often contain data describing objects/vehicles/VRUs that are obscured and not observable by on-board sensors. This data may be used as input to vehicle situational awareness and thus trigger crash-avoidance actions. This data enable collision avoidance actions that are impractical without it, as vehicles able to use this data to sense-by-proxy other vehicles/VRUs/obstacles that are obscured by on-board sensors. Considered MODERATE and not HIGH only because the lack of availability reverts to existing operations and does not actively make safety worse.
Multi-Access Edge Computing ITS Roadway Equipment personal location information Moderate Moderate Low
This is simply passing on received broadcast messages. It is intended to be received by everyone; however, all communications between field infrastructure should be protected from viewing to prevent attackers from analyzing traffic and developing attack methods. We assume that this information is not able to cause the ITS RE to behave in extreme ways, e.g. to keep all the lights red forever because it thinks there’s a baby in the middle of the road. In other words, the ITS RE has maximum durations for the different phases of the cycle which it will not go beyond not matter what this information flow contains. Bad information can cause annoyances and disrupt traffic flow to a limited extent but will not have a large impact. NYC: location should be accurate and should not be tampered; however, we assume the info is not able to cause the ITS RE to behave in extreme ways (i.e., there should be maximum different cycle phases) If this is down, the ITS RE goes back to default behavior, which we assume is set sensibly. NYC: if down, the ITS RE should revert to default behavior which we assume is sensible
Multi-Access Edge Computing ITS Roadway Equipment signal service request Moderate Moderate Low
info is not confidential and could be exposed with little harm to participants; however, all communications between field infrastructure should be protected from viewing to prevent attackers from analyzing traffic and developing attack methods. requests should be accurate and not tampered with, otherwise incorrect or malicious requests could be granted which could lead to delays requests should be timely and available immediately but availability cannot be guaranteed over a wireless medium; also worst case scenario is the vehicle or pedestrian has to wait for the appropriate signal
Multi-Access Edge Computing Micromobility Vehicle OBE personal crossing safety information Not Applicable Moderate Low
This data is intentionally transmitted to everyone via a broadcast. It can also be determined via other visual indicators. People will use this information to determine if they can cross, so incorrect information increases the risk of accidents. DISC: THEA believes this to be HIGH: "info needs to be accurate and should not be tampered with (used to warn pedestrians of infringement, etc.); higher because enables accessibility; pedestrians may not be able to see/hear the information" If this is down, the pedestrian still gets information from the RE and from the rest of the environment. DISC: NYC and THEA believe this to be MODERATE: info needs to be accurate and should not be tampered with (used to warn pedestrians of infringement, etc.); higher because enables accessibility; pedestrians may not be able to see/hear the information; however, overall I level is M, not H, because message is still just information and pedestrian needs to use their own awareness A: needs to be readily available to give permission to cross, time remaining, etc. but cannot guarantee wireless communication; however, worst case is the pedestrian has to wait; also cannot guarantee wireless communication
Multi-Access Edge Computing Personal Information Device detected unequipped vehicles and VRUs Not Applicable High Moderate
This data is intended to be shared with all nearby vehicles, traffic control devices and vulnerable road users; it is essentially public. This data may be used as input to vehicle situational awareness and thus trigger crash-avoidance actions. If manipulated or incorrect, a crash may occur; though vehicles able to use this data also have sensory capabilities, this flow will often contain data describing objects/vehicles/VRUs that are obscured and not observable by on-board sensors. This data may be used as input to vehicle situational awareness and thus trigger crash-avoidance actions. This data enable collision avoidance actions that are impractical without it, as vehicles able to use this data to sense-by-proxy other vehicles/VRUs/obstacles that are obscured by on-board sensors. Considered MODERATE and not HIGH only because the lack of availability reverts to existing operations and does not actively make safety worse.
Multi-Access Edge Computing Personal Information Device intersection geometry Low High Moderate
Map data intended for general use by any C-ITS component than needs it. No information here includes PII or anything else that, if viewed by someone other than the participant, would lead to harm. Map data is used for a host of application purposes. This widespread use means that any corruption in the data has a widespread and far reaching effect. Occasional outages of this flow will delay updates and lead to a loss of accurate function of some applications. Depending on the application this could be HIGH.
Multi-Access Edge Computing Personal Information Device intersection safety warning Not Applicable High Moderate
This data is intentionally transmitted to everyone via a broadcast. It can also be determined via other visual indicators. This message is broadcast as a warning, allowing infringing drivers to avoid a collision with a pedestrian and all other drivers to avoid the infringing driver. If this message is falsely broadcast it could cause drivers who think they may be infringing to break suddenly, increasing the chance of a collisions from behind. If it were constantly broadcast incorrectly, it may lead to drivers ignoring this notifications. All of these cases have an impact on safety. NYC believes some scenarios may only require MODERATE, but some do require HIGH. This message has a very short window in which it is valid. If it is not delivered until after the driver has passed the point of no return before entering the crosswalk, they will not gain any information from it, rendering the application useless.
Multi-Access Edge Computing Personal Information Device intersection status Not Applicable High Moderate
This data is distributed using a variety of mechanisms, some of which are localized broadcast; it is desireable that all potential users get this information. If this flow is not accurate or delivered in a timely fashion then a large variety of mobility and safety services that depend on it will not work properly. If this flow is not accurate or delivered in a timely fashion then a large variety of mobility and safety services that depend on it will not work properly.
Multi-Access Edge Computing Personal Information Device personal crossing safety information Not Applicable Moderate Low
This data is intentionally transmitted to everyone via a broadcast. It can also be determined via other visual indicators. People will use this information to determine if they can cross, so incorrect information increases the risk of accidents. DISC: THEA believes this to be HIGH: "info needs to be accurate and should not be tampered with (used to warn pedestrians of infringement, etc.); higher because enables accessibility; pedestrians may not be able to see/hear the information" If this is down, the pedestrian still gets information from the RE and from the rest of the environment. DISC: NYC and THEA believe this to be MODERATE: info needs to be accurate and should not be tampered with (used to warn pedestrians of infringement, etc.); higher because enables accessibility; pedestrians may not be able to see/hear the information; however, overall I level is M, not H, because message is still just information and pedestrian needs to use their own awareness A: needs to be readily available to give permission to cross, time remaining, etc. but cannot guarantee wireless communication; however, worst case is the pedestrian has to wait; also cannot guarantee wireless communication
Multi-Access Edge Computing Traffic Management Center intersection safety application status Moderate Moderate Low
This information could be of interest to a malicious individual who is attempting to determine the best way to accomplish a crime. As such it would be best to not make it easily accessible. DISC: THEA and NYC believe this may be LOW for some applications If this is compromised, it could send unnecessary maintenance workers, or cause the appearance of excessive traffic violations, leading to further unnecessary investigation. NYC: should be able to cope with some bad information on the status and record of alerts/warnings; aggregate info; however could cause appearance of excessive traffic violations or unnecessary maintenance caused if data is compromised A delay in reporting this may cause a delay in necessary maintenance, but (a) this is not time-critical and (b) there are other channels for reporting malfunctioning. Additionally, there is a message received notification, which means that RSE can ensure that all intersection safety issues are delivered.
Multi-Access Edge Computing Vehicle detected unequipped vehicles and VRUs Not Applicable High Moderate
This data is intended to be shared with all nearby vehicles, traffic control devices and vulnerable road users; it is essentially public. This data may be used as input to vehicle situational awareness and thus trigger crash-avoidance actions. If manipulated or incorrect, a crash may occur; though vehicles able to use this data also have sensory capabilities, this flow will often contain data describing objects/vehicles/VRUs that are obscured and not observable by on-board sensors. This data may be used as input to vehicle situational awareness and thus trigger crash-avoidance actions. This data enable collision avoidance actions that are impractical without it, as vehicles able to use this data to sense-by-proxy other vehicles/VRUs/obstacles that are obscured by on-board sensors. Considered MODERATE and not HIGH only because the lack of availability reverts to existing operations and does not actively make safety worse.
Multi-Access Edge Computing Vehicle intersection geometry Low High Moderate
Map data intended for general use by any C-ITS component than needs it. No information here includes PII or anything else that, if viewed by someone other than the participant, would lead to harm. Map data is used for a host of application purposes. This widespread use means that any corruption in the data has a widespread and far reaching effect. Occasional outages of this flow will delay updates and lead to a loss of accurate function of some applications. Depending on the application this could be HIGH.
Multi-Access Edge Computing Vehicle intersection safety warning Not Applicable High Moderate
This data is intentionally transmitted to everyone via a broadcast. It can also be determined via other visual indicators. This message is broadcast as a warning, allowing infringing drivers to avoid a collision with a pedestrian and all other drivers to avoid the infringing driver. If this message is falsely broadcast it could cause drivers who think they may be infringing to break suddenly, increasing the chance of a collisions from behind. If it were constantly broadcast incorrectly, it may lead to drivers ignoring this notifications. All of these cases have an impact on safety. NYC believes some scenarios may only require MODERATE, but some do require HIGH. This message has a very short window in which it is valid. If it is not delivered until after the driver has passed the point of no return before entering the crosswalk, they will not gain any information from it, rendering the application useless.
Multi-Access Edge Computing Vehicle intersection status Not Applicable High Moderate
This data is distributed using a variety of mechanisms, some of which are localized broadcast; it is desireable that all potential users get this information. If this flow is not accurate or delivered in a timely fashion then a large variety of mobility and safety services that depend on it will not work properly. If this flow is not accurate or delivered in a timely fashion then a large variety of mobility and safety services that depend on it will not work properly.
Multi-Access Edge Computing Vehicle proxied personal location Not Applicable Moderate Moderate
This information is intended for widespread local distribution; effectively broadcast to every mobile device in the area. Incorrect information could lead to a person not being properly located by a receiving vehicle, which could have catastrophic effects. This data is required for the system to operate properly. If this data is not available, the system cannot give accurate warning information.
Pedestrian ITS Roadway Equipment crossing call Not Applicable High Low
The "Not Applicable" group includes information flows that do not actually carry information; for example, flows that represent the physical environment. Although pedestrians have a responsibility to make sure the road is safe before they cross, and should ensure that they are detected by pedestrian detection systems, they may not always be detected and be led to cross at unsafe times if the ITS RE obtains incorrect information. It is easy to tell whether this information flow is available and pedestrians are used to using crosswalks that do not provide this service.
Pedestrian Personal Information Device personal input Not Applicable Moderate Low
Personal input similar to pressing the button on a pedestrian call at a stop light, nothing that could not be otherwise observed. This data does have to be correct, so the signal receives the pedestrian call. Given that the pedestrian should still not enter the intersection without feedback, this could be considered LOW. There are generally other ways to accomplish this flow. Depending on the pedestrian this might be MODERATE, for example for pedestrians unable to easily access the call button.
Personal Information Device Multi-Access Edge Computing personal location Not Applicable High Moderate
This data is intentionally transmitted to everyone via a broadcast. It can also be determined via other visual indicators. An incorrect location message could lead to a false warning or lack of warning. A lack of warning can have obvious catastrophic consequences, while a false warning could lead to users ignoring warnings due to perceived inaccuracy. Given that this triple may apply to highly dynamic environments (such as work zones), its accuracy is paramount, and thus if sent, must have HIGH integrity. There are other visual indicators about the geofenced areas. PID users in dynamic environments (incident and work zones) should know when they are leaving a geofenced area. As long as they remain in the geofenced area, this information is not as necessary. Not all pedestrians will carry a personal information device, and the system should be able to operate without this information.
Personal Information Device Multi-Access Edge Computing personal signal service request Low Moderate Low
Info is not confidential and there is little to be gained by observing it. Requests should be accurate and not tampered with, otherwise incorrect or malicious requests could be granted which could lead to delays. Requests should be timely and available immediately but availability cannot be guaranteed over a wireless medium; also worst case scenario is the vehicle or pedestrian has to wait for the appropriate signal
Personal Information Device Pedestrian personal updates Not Applicable Moderate Moderate
This data is informing the pedestrian about the safety of the intersections. It should not contain anything sensitive, and does not matter if another person can observe it. This is the information that is presented to the individual. If they receive incorrect information, they may act in an unsafe manner. However, there are other indicators that would alert them to any hazards, such as an oncoming vehicle or crossing safety lights. If this information is not made available to the pedestrian, then the system has not operated correctly.
Personal Information Device Transportation Information Center personal signal service request Low Moderate Low
Info is not confidential and there is little to be gained by observing it. Requests should be accurate and not tampered with, otherwise incorrect or malicious requests could be granted which could lead to delays. Requests should be timely and available immediately but availability cannot be guaranteed over a wireless medium; also worst case scenario is the vehicle or pedestrian has to wait for the appropriate signal
Personal Information Device Vehicle personal location Not Applicable High Moderate
This data is intentionally transmitted to everyone via a broadcast. It can also be determined via other visual indicators. THEA believes this to be 'LOW.' An incorrect location message could lead to a false warning or lack of warning. A lack of warning can have obvious catastrophic consequences, while a false warning could lead to users ignoring warnings due to perceived inaccuracy. Given that this triple may apply to highly dynamic environments (such as work zones), its accuracy is paramount, and thus if sent, must have HIGH integrity. This information should not be required to determine if a pedestrian is in an intersection. Not all pedestrians will carry a personal information device, and the system should be able to operate without this information. DISC: CCHANGED to Moderate from Low based on THEA justification: "location needs to be immediately available to enable warnings and messages from the PID to OBE but availability cannot be guaranteed over a wireless medium."
Traffic Management Center ITS Roadway Equipment mixed use safety warning control Moderate Moderate Low
Application configuration: The displays and warnings on the controlled device are not confidential, so messages containing possible displays and warnings or setting the conditions under which they are displayed should not be confidential. O Device management: If this information flow includes device management as well as display and alert configuration, the device management may include proprietary information about the particular device being managed such as firmware details, memory size, processor limitations etc. The confidentiality requirement for the roadway equipment should be set by the supplier based on their understanding of the confidentiality requirements of the management messages. Note that the supplier can be assumed to provide devices that meet their own security requirements; however, the confidentiality requirements of this flow will also apply to the TMC. Fake instances of this information flow can cause drivers and pedestrians to get incorrect information. However, it would not be possible to put the traffic signal into an inconsistent. DISC: THEA and NYC believe this should be HIGH: proprietary info that should not be tampered with; equipment monitors and manages pedestrian crossings and provides visual displays and warnings Control flow availability is related to the criticality of being able to remotely control the device. For most devices, this is MODERATE. For purely passive devices with no incident relationship, this will be LOW. All devices should have default modes that enable them to operate without backhaul connectivity, so no device warrants a HIGH. Assuming that the traffic signal is configured reasonably well to start off with, the system should be robust if it goes an arbitrary amount of time without reconfiguration.
Traffic Management Center Multi-Access Edge Computing intersection safety application info Moderate Moderate Low
This information could be of interest to a malicious individual who is attempting to determine the best way to accomplish a crime. As such it would be best to not make it easily accessible. May be LOW in some cases. If this is compromised, it could send unnecessary maintenance workers, or worse report plausible data that is erroneous. From THEA: should be able to cope with some bad information on the status and record of alerts/warnings; aggregate info; however could cause appearance of excessive traffic violations or unnecessary maintenance caused if data is compromised (operational state, status, log); should not affect the application functionality Incident status information should be presented in timely fashion as large scale mobility and safety issues are related. There are other mechanisms for reporting this information however, thus MODERATE. From THEA: Only limited adverse effect of info is not timely/readily available
Transportation Information Center Micromobility Vehicle OBE personal crossing safety information Not Applicable Moderate Low
This data is intentionally transmitted to everyone via a broadcast. It can also be determined via other visual indicators. People will use this information to determine if they can cross, so incorrect information increases the risk of accidents. DISC: THEA believes this to be HIGH: "info needs to be accurate and should not be tampered with (used to warn pedestrians of infringement, etc.); higher because enables accessibility; pedestrians may not be able to see/hear the information" If this is down, the pedestrian still gets information from the RE and from the rest of the environment. DISC: NYC and THEA believe this to be MODERATE: info needs to be accurate and should not be tampered with (used to warn pedestrians of infringement, etc.); higher because enables accessibility; pedestrians may not be able to see/hear the information; however, overall I level is M, not H, because message is still just information and pedestrian needs to use their own awareness A: needs to be readily available to give permission to cross, time remaining, etc. but cannot guarantee wireless communication; however, worst case is the pedestrian has to wait; also cannot guarantee wireless communication
Transportation Information Center Personal Information Device intersection status Not Applicable High Moderate
This data is distributed using a variety of mechanisms, some of which are localized broadcast; it is desireable that all potential users get this information. If this flow is not accurate or delivered in a timely fashion then a large variety of mobility and safety services that depend on it will not work properly. If this flow is not accurate or delivered in a timely fashion then a large variety of mobility and safety services that depend on it will not work properly.
Transportation Information Center Personal Information Device personal crossing safety information Not Applicable Moderate Low
This data is intentionally transmitted to everyone via a broadcast. It can also be determined via other visual indicators. People will use this information to determine if they can cross, so incorrect information increases the risk of accidents. DISC: THEA believes this to be HIGH: "info needs to be accurate and should not be tampered with (used to warn pedestrians of infringement, etc.); higher because enables accessibility; pedestrians may not be able to see/hear the information" If this is down, the pedestrian still gets information from the RE and from the rest of the environment. DISC: NYC and THEA believe this to be MODERATE: info needs to be accurate and should not be tampered with (used to warn pedestrians of infringement, etc.); higher because enables accessibility; pedestrians may not be able to see/hear the information; however, overall I level is M, not H, because message is still just information and pedestrian needs to use their own awareness A: needs to be readily available to give permission to cross, time remaining, etc. but cannot guarantee wireless communication; however, worst case is the pedestrian has to wait; also cannot guarantee wireless communication
Transportation Information Center Traffic Management Center personal signal service request Low Moderate Low
Info is not confidential and there is little to be gained by observing it. Requests should be accurate and not tampered with, otherwise incorrect or malicious requests could be granted which could lead to delays. Requests should be timely and available immediately but availability cannot be guaranteed over a wireless medium; also worst case scenario is the vehicle or pedestrian has to wait for the appropriate signal
Vehicle Basic Vehicle driver update information Low Moderate Moderate
This information is all presented to the vehicle operator. Encrypting this information may make it harder to reverse engineer vehicle systems, and may defeat criminal tracking tools when the vehicle has already been compromised. Unless those scenarios are of concern to the operator or manufacturer, this can safely be set LOW. Any information presented to the operator of a vehicle should be both accurate and timely. By definition this includes safety information, but given that the driver has other means of learning about most threats, it seems difficult to justify HIGH. If HIGH is warranted, it should apply to both availability and integrity. Any information presented to the operator of a vehicle should be both accurate and timely. By definition this includes safety information, but given that the driver has other means of learning about most threats, it seems difficult to justify HIGH. If HIGH is warranted, it should apply to both availability and integrity.
Vehicle Basic Vehicle vehicle control Moderate High High
Internal vehicle flow that if reverse engineered could enable third party vehicle control. Largely a competitive question, could be set LOW if manufacturer and operator are not concerned with this type of compromise. Includes vehicle control commands, which must be timely and accurate to support safe vehicle operation. Includes vehicle control commands, which must be timely and accurate to support safe vehicle operation.
Vehicle Connected Vehicle Roadside Equipment vehicle path prediction Not Applicable High Moderate
This data is intentionally transmitted to other vehicles operating in a cluster. Path prediction is intended for collision avoidance applications, which have high integrity requirements to avoid potentially catastrophic consequences. Path prediction is intended for collision avoidance applications, which ideally would have HIGH availability requirements, but given the constraints of the wireless medium are reduced to MODERATE.
Vehicle Driver driver updates Not Applicable Moderate Moderate
This data is informing the driver about the safety of a nearby area. It should not contain anything sensitive, and does not matter if another person can observe it. This is the information that is presented to the driver. If they receive incorrect information, they may act in an unsafe manner. However, there are other indicators that would alert them to any hazards, such as an oncoming vehicle or crossing safety lights. If this information is not made available to the driver, then the system has not operated correctly.
Vehicle Micromobility Vehicle OBE vehicle location and motion Not Applicable High Moderate
This data is intentionally transmitted to everyone via a broadcast. Much of its information content can also be determined via other visual indicators Incorrect information could lead to the system not operating properly. If the system does not properly know where the vehicle is, it cannot make an accurate decision about whether there is going to be a pedestrian in the crosswalk that the vehicle is approaching. This can have a safety impact. This data is required for the system to operate properly. If this data is not available, the system cannot give accurate warning information.
Vehicle Multi-Access Edge Computing detected unequipped vehicles and VRUs Not Applicable High Moderate
This data is intended to be shared with all nearby vehicles, traffic control devices and vulnerable road users; it is essentially public. This data may be used as input to vehicle situational awareness and thus trigger crash-avoidance actions. If manipulated or incorrect, a crash may occur; though vehicles able to use this data also have sensory capabilities, this flow will often contain data describing objects/vehicles/VRUs that are obscured and not observable by on-board sensors. This data may be used as input to vehicle situational awareness and thus trigger crash-avoidance actions. This data enable collision avoidance actions that are impractical without it, as vehicles able to use this data to sense-by-proxy other vehicles/VRUs/obstacles that are obscured by on-board sensors. Considered MODERATE and not HIGH only because the lack of availability reverts to existing operations and does not actively make safety worse.
Vehicle Multi-Access Edge Computing intersection infringement info Low High Moderate
This data is intentionally transmitted to everyone via a broadcast. It can also be determined via other visual indicators. This message is an indication of a potential hazard and should not be easy to forge. False messages here may lead to confusion that causes a traffic accident. This message is an indication of a potential hazard. If it isn’t received it increases the risk to other road users. If a vehicle is infringing on an intersection, it must report this.
Vehicle Multi-Access Edge Computing vehicle location and motion Not Applicable High Moderate
This data is intentionally transmitted to everyone via a broadcast. Much of its information content can also be determined via other visual indicators Incorrect information could lead to the system not operating properly. If the system does not properly know where the vehicle is, it cannot make an accurate decision about whether there is going to be a pedestrian in the crosswalk that the vehicle is approaching. This can have a safety impact. This data is required for the system to operate properly. If this data is not available, the system cannot give accurate warning information.
Vehicle Multi-Access Edge Computing vehicle path prediction Not Applicable High Moderate
This data is intentionally transmitted to other vehicles operating in a cluster. Path prediction is intended for collision avoidance applications, which have high integrity requirements to avoid potentially catastrophic consequences. Path prediction is intended for collision avoidance applications, which ideally would have HIGH availability requirements, but given the constraints of the wireless medium are reduced to MODERATE.
Vehicle Personal Information Device vehicle location and motion Not Applicable High Moderate
This data is intentionally transmitted to everyone via a broadcast. Much of its information content can also be determined via other visual indicators Incorrect information could lead to the system not operating properly. If the system does not properly know where the vehicle is, it cannot make an accurate decision about whether there is going to be a pedestrian in the crosswalk that the vehicle is approaching. This can have a safety impact. This data is required for the system to operate properly. If this data is not available, the system cannot give accurate warning information.
Vulnerable Road Users ITS Roadway Equipment vulnerable road user presence
Vulnerable Road Users Vehicle vulnerable road user presence

Standards

The following table lists the standards associated with physical objects in this service package. For standards related to interfaces, see the specific information flow triple pages. These pages can be accessed directly from the SVG diagram(s) located on the Physical tab, by clicking on each information flow line on the diagram.

NameTitlePhysical Object
CTI 4001 RSU Roadside Unit (RSU) Standard Connected Vehicle Roadside Equipment
ITE 5201 ATC Advanced Transportation Controller ITS Roadway Equipment
ITE 5202 ATC Model 2070 Model 2070 Controller Standard ITS Roadway Equipment
ITE 5301 ATC ITS Cabinet Intelligent Transportation System Standard Specification for Roadside Cabinets ITS Roadway Equipment
ITE 5401 ATC API Application Programming Interface Standard for the Advanced Transportation Controller ITS Roadway Equipment
NEMA TS 8 Cyber and Physical Security Cyber and Physical Security for Intelligent Transportation Systems ITS Roadway Equipment
Traffic Management Center
NEMA TS2 Traffic Controller Assemblies Traffic Controller Assemblies with NTCIP Requirements ITS Roadway Equipment
SAE J3251 CDA Pedestrian Collision Avoidance Cooperative Driving Automation (CDA) Feature: Perception Status Sharing for Occluded Pedestrian Collision Avoidance Vehicle




System Requirements

No System Requirements